Next Article in Journal
A Requirement Engineering Framework for Electric Motors Development
Next Article in Special Issue
Methodology for Optical Engine Characterization by Means of the Combination of Experimental and Modeling Techniques
Previous Article in Journal
Angioplasty Using 4-Hexylresorcinol-Incorporated Silk Vascular Patch in Rat Carotid Defect Model
Previous Article in Special Issue
Study on Valve Strategy of Variable Cylinder Deactivation Based on Electromagnetic Intake Valve Train
 
 
Font Type:
Arial Georgia Verdana
Font Size:
Aa Aa Aa
Line Spacing:
Column Width:
Background:
Article

Experimental Analysis of Calculation of Fuel Consumption Rate by On-Road Mileage in a 2.0 L Gasoline-Fueled Passenger Vehicle

1
Korea Petroleum Quality & Distribution Authority, Chungcheongbuk-do 28115, Korea
2
School of Mechanical Engineering, Soongsil University, Seoul 06978, Korea
*
Author to whom correspondence should be addressed.
Appl. Sci. 2018, 8(12), 2390; https://doi.org/10.3390/app8122390
Submission received: 7 October 2018 / Revised: 2 November 2018 / Accepted: 7 November 2018 / Published: 26 November 2018

Abstract

The five-driving test mode is vehicle driving cycles made by the Environment Protection Association (EPA) in the United States of America (U.S.A.) to fully reflect actual driving environments. Recently, fuel consumption value calculated from the adjusted fuel consumption formula has been more effective in reducing the difference from that experienced in real-world driving conditions, than the official fuel efficiency equation used in the past that only considered the driving environment included in FTP and HWFET cycles. There are many factors that bring about divergence between official fuel consumption and that experienced by drivers, such as driving pattern behavior, accumulated mileage, driving environment, and traffic conditions. In this study, we focused on the factor of causing change of fuel efficiency value, calculated according to how many environmental conditions that appear on the real-road are considered, in producing the fuel consumption formula, and that of the vehicle’s accumulated mileage in a 2.0 L gasoline-fueled vehicle. So, the goals of this research are divided into four major areas to investigate divergence in fuel efficiency obtained from different equations, and what factors and how much CO2 and CO emissions that are closely correlated to fuel efficiency change, depending on the cumulative mileage of the vehicle. First, the fuel consumption value calculated from the non-adjusted formula, was compared with that calculated from the corrected fuel consumption formula. Also, how much CO2 concentration levels change as measured during each of the three driving cycles was analyzed as the vehicle ages. In addition, since the US06 driving cycle is divided into city mode and highway mode, how much CO2 and CO production levels change as the engine ages during acceleration periods in each mode was investigated. Finally, the empirical formula was constructed using fuel economy values obtained when the test vehicle reached 6500 km, 15,000 km, and 30,000 km cumulative mileage, to predict how much fuel consumption of city and highway would worsen, when mileage of the vehicle is increased further. When cumulative mileage values set in this study were reached, experiments were performed by placing the vehicle on a chassis dynamometer, in compliance with the carbon balance method. A key result of this study is that fuel economy is affected by various fuel consumption formula, as well as by aging of the engine. In particular, with aging aspects, the effect of an aging engine on fuel efficiency is insignificant, depending on the load and driving situation.

1. Introduction

One of the most important criteria for judging performance of a passenger vehicle is fuel economy. Although revision and supplementation have been provided yearly to reflect the actual situation of the fuel economy system, a suitable solution has not been suggested for the problem that divergence exists between real world fuel efficiency and certified fuel economy [1]. So, there are currently continuing struggles to identify ways to bridge the gap, between certified fuel consumption and fuel economy in real world driving. In particular, combined fuel efficiency has been introduced that reflects the fuel efficiency of the highway mode (HWFET mode), as well as the conventional urban mode, by introducing a new fuel economy system for passenger vehicles in 2012. Recently, a 5-cycle correction formula has been applied globally, as a way to produce certified fuel consumption, to consider the effect of various operating conditions on fuel economy [2].
In a vehicle-specific 5-cycle fuel efficiency, used to derive a 5-cycle correction formula, and which known to assist in approximating real world fuel economy, real-world driving conditions have been well accounted for in fuel consumption. This can be achieved by considering the effects of driving environments shown in US06, SC03, and cold FTP driving cycles, invisible in the FTP-75 and HWFET cycles, on fuel consumption. Each of these newly introduced regulatory driving cycles are characterized by the presence of frequent acceleration and deceleration regions, driving a vehicle with an air conditioner on, and driving a vehicle in a cold environment [3]. So, fuel consumption calculated from the process contributes to bridging divergence between real world and laboratory fuel consumption.
Lee et al. revealed that the characteristics demonstrated in additional driving cycles, US06, SC03, and cold FTP, have a major effect on lowering fuel consumption. Also, it was found that the presence of frequent acceleration and deceleration regions are the heaviest factors undermining fuel consumption [4].
Lim et al. presented the results of a vehicle powered by different fuel, mostly affected by characteristics of each additional three driving cycles, in terms of deterioration of fuel consumption. In low-temperature environmental condition mode and air conditioner mode, the hybrid vehicle was most affected, and in rapid acceleration and deceleration mode, the vehicle fueled by gasoline was most affected, in terms of deterioration of fuel efficiency [5].
The study of the Environment Protection Association (EPA) delves into SC03 and Cold FTP drive cycles, from the perspective of fuel economy. Like that of the SC03 test, excess fuel use due to operating the air conditioner varies in inverse proportion to vehicle speed. For the cold FTP driving cycle, how quickly the engine reaches the warmed-up state is the critical factor in determining fuel efficiency [6].
Lee et al. tested average emission rates of all measured gaseous pollutants (CO, NOx, and THC, as well as CO2) for HWFET testing, and compared these with those for all other testing. For US06 testing, CO and THC emission rates were significantly higher than those of other testing. For CO2, average emission rate of SC03 testing was the highest, followed by those of FTP, UDDS, US06, and HWFET. The authors believe that different measured emission rates for different testing and pollutants were due to different characteristics of test driving schedules [7].
Massimo, et al. presented a tailored model for the assessment of environmental benefits achievable by “light-weighting” in the automotive field. The work is composed of two main sections: simulation and environmental modelling. Simulation modelling performs an in-depth calculation of weight-induced FC whose outcome is the FRV evaluated for a wide range of Diesel Turbocharged (DT) vehicle case studies. Environmental modelling converts fuel saving to impact reduction basing on the FRVs obtained by simulations [8].
Michiel, et al. compares the benefits of two parallel drivetrain configurations with an Integrated Starter Generator (ISG): one with the ISG connected directly to the engine, and one with the ISG connected to the drivetrain, after the clutch. Both configurations include Start-Stop operation, but only the latter one can turn off the engine during propulsion. The effect on fuel economy is analyzed by simulations using optimization over a given driving cycle [9].
Zhang, et al. measured on-road emissions for 60 LDPVs in three of China’s cities and calculated their fuel consumption and CO2 (carbon dioxide) emissions. We further evaluated the impacts of variations in area-averaged speed on relative fuel consumption of gasoline LDPVs for the UAB (urban area of Beijing) [10]
Like the above method, it is possible to reduce divergence between official fuel consumption and real-world fuel consumption calculated through such a fuel consumption correction formula, but 10~15% difference exists between the fuel economy experienced by a driver, and certified fuel consumption. The reasons for this difference in fuel economy are as follows [8].
  • Many external factors, such as driving conditions, accumulated mileage, traffic conditions, temperature, weather conditions, etc., affect fuel economy. Also, rapid acceleration/braking, high-speed driving, excessive use of air conditioners, unnecessary loading of cargo, excessive use of electrical equipment, and four-wheel drive, all contribute to fuel efficiency.
  • Maintenance status of the vehicle, fuel quality, and condition of the car also affect driving conditions.
Among factors that cause the difference between fuel consumption that is experienced by a driver and certified fuel economy, the study focused on factors of accumulated mileage of the vehicle, as well as different unadjusted and adjusted fuel consumption formula. Moreover, since little attention has been paid to relationship between vehicle’s operating condition and aging engine, we investigated the change of CO2 around the selected accumulative mileage: 0 km, 6500 km, 15,000 km, and 30,000 km during the FTP-75, HWFET, and US06 driving cycle. Also, the detailed factors that contribute to aggravating fuel consumption as the engine has aged was additionally investigated in US06 drive cycles. Finally, based on the empirical formulae developed by the results of the vehicle-specific 5-cycle fuel economy values measured at 6500 km, 15,000 km, and 30,000 km mileage, the aggregation of fuel efficiency results was estimated within 100,000 km mileage. Figure 1 shows the difference of fuel efficiency values according to the weight of vehicle. Among these cars, a Sonata with intermediate weight and fuel efficiency was selected as the experimental vehicle in this study.

2. Experiment Description

2.1. Vehicle Specification and Test Description

In this study, the experiment was performed with a 2.0 L gasoline powered-vehicle (Hyundai Co., Asan Plant, Korea), which is combusted by premixed air-fuel mixture. The test vehicle came equipped with a 16-valve four-cylinder engine. A multipoint fuel injection system is applied to the vehicle, implemented in such a way that the fuel is injected into the intake stroke just upstream of each cylinder’s intake valve. The cylinder valve was operated with continuous variable valve timing-technology (CVVT), which improves fuel efficiency by changing the cam valve profile depending on operating conditions and operating strategies, instead of opening and closing intake and exhaust valves with a fixed-cam profile [8]. Table 1 shows the remainder of the detailed specification of the vehicle engine.
Figure 2 shows a chain diagram of a chassis dynamometer and an exhaust gas analyzer that can measure exhaust gas and the fuel efficiency of a vehicle. The chassis dynamometer simulates running resistance and inertia resistance corresponding to running speed and acceleration of an automobile. The chassis dynamometer that was used in this test is an AC dynamometer of AVL. It is composed of inertia weight, power absorption unit, and controller. Table 2 shows details of the specifications of the test vehicle used in this study. The vehicle was operated on the chassis dynamometer along driving modes, and real-time exhaust gas and vehicle data were obtained for a prescribed speed trace of each driving cycle. Vehicle emissions measurements were made with CVS tunnels and exhaust gas analyzer (MEXA-7 series). The result of the vehicle emissions was analyzed by inspecting the trapped bag containing exhaust gases. Test modes that were used in this study were the FTP, HWFET, and US06 driving cycles, and experiments were performed under the following conditions. The test of these driving cycles was performed in the test room maintained at constant temperature of 25 ± 1 °C and constant relative humidity of 50 ± 5%. The FTP-75 mode was tested by soaking the test vehicle for more than 12 h under test temperature conditions, and the HWFET and US06 modes were tested in the preconditioning mode, which serves to warm up the engine to maintain the vehicle at a constant temperature.

2.2. Three Regulatory Driving Cycles

The three regulatory driving cycles, FTP-75, HWFET, and US06, which were established by the EPA (Environment Protection Agency), were selected for measuring vehicle emissions. These three driving cycle modes show various situations that can occur on real roads.
The FTP-75 cycle is shown in Figure 3a. The cycles are introduced to simulate the urban way. Characteristics of cycles are described with distance traveled, 17.77 km, duration 1874 s, and average speed 34.1 km/h. As seen in Figure 3a, the FTP mode can be separated into three regions with different operating conditions. The first phase in the range from 0~505 s is called the cold start phase. Since the engine does not start until the FTP cycle begins, it is relatively colder than in other phases. The cold start phase is followed by a second phase, called the transient phase, that plays the role of warming up the engine. In the third phase, called the hot start phase, the vehicle is driven along the same trace as the first phase region.
The HWFET cycle is shown in Figure 3b. The driving cycle is developed for simulating a mixture of interstate highway and rural driving. The cycle is tested using a warmed-up engine, and distinguished from other driving cycles with regard to making no-stop during the test. Details of the cycle’s characteristics are described with duration of 765 s, total distance of 16.45 km, and average speed of 77.7 km/h.
The US06 profile is shown in the Figure 3c. The driving cycle can be distinguished from other cycles in terms of the presence of frequent acceleration and deceleration regions. Characteristics of the cycle are a total distance of 12.8 km, average speed of 77.9 km/h, maximum speed of 129.2 km/h, and duration of 596 s. In addition, the US06 drive cycle can be divided into two regions, city, and highway mode.

2.3. 4-Equations for Calculation of the Unadjusted and Adjusted Fuel Consumption

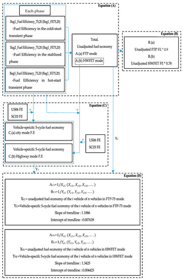
Figure 4 demonstrates the flow chart of fuel consumption equations. This flow chart indicates how each of fuel consumption equations are related with each other. Table 3 shows the one unadjusted and three adjusted fuel consumption equations. Equation (A) which calculates the unadjusted fuel consumption is divided into two processes. The first step is to obtain each emission concentration of HC, CO, and CO2, through Equation (a) required for mass of emission discharged during a specific stage of one cycle. Next, the concentrations of each emission calculated through Equation (a) and characteristics of fuel are substituted into Equation (b). Then, unadjusted fuel consumption for LPG can be produced for each 5-driving cycles. The reason why the equation is called an unadjusted fuel efficiency formula is that no adjustment factors are applied. Also, it should be noted that Equation (b) is only applied to vehicles that are fueled by LPG. The first Equation (B), of three adjusted fuel consumption equations had been used until 2007. The Equation B for fuel consumption of city and highway mode demand for fuel efficiency were obtained from Equation A measured during the FTP and HWFET driving cycle. Then, each of its values was multiplied by the adjustment factor, 0.9 and 0.75, to produce adjusted fuel consumption of city and highway modes. Next, the second equation, Equation (C), was developed to approximate real world fuel consumption by implying fuel economy results obtained from Equation (A) measured during 5-cycle tests, characterized with various external atmospheric conditions and driving environments. Fuel efficiency results that were measured during US06, SC03, and cold FTP driving cycles calculated from Equation A were put into the Equation (C) for each city and highway mode, making it possible to consider each characteristic that the three driving cycles contain. Each of the three cycles, US06, SC03, and cold FTP, are characterized by the presence of frequent acceleration and deceleration regions, driving a car with the air conditioning system operating, and the condition of cold atmosphere temperature. Fuel efficiency value of city and highway modes obtained from Equation (C) measured with diverse vehicles, regardless of the types of fuel used in the vehicles, can be used for making linear interpolations for city and highway modes. Then, slopes and intercepts that were obtained from linear interpolations are used for making D fuel consumption equations of city and highway modes. So, each fuel consumption value for these two modes accounting for various driving environments can be conveniently obtained without going through the complex process shown in Equation (C). These three correction formulas (B–D) can be used, regardless of fuel used. However, since fuel consumptions are measured in compliance with the carbon balance method that emitted gases comprised of carbon element are used for estimating fuel economy measured with the vehicle placed on the chassis dynamometer and driving along the driving cycles, it is limited in perfectly reflecting conditions shown on the real-road on fuel consumption that are calculated from adjusted fuel consumption equations.

3. Results and Discussion

3.1. Comparision between Fuel Consumption Resullts Obtained From A, B, C and D Equations

Figure 5 shows fuel consumption results that were obtained for city and highway mode using the A, B, C, and D equations. Mileage of the vehicle used to measure fuel efficiency was 6500 km. Since the certified fuel consumption was labeled at the vehicle’s mileage 6500 ± 1000 km, mileage was selected. Figure 5 shows the difference between the fuel efficiency value and the ones obtained from formulas B, C, and D.
As seen in Figure 5a, when the fuel efficiency value obtained from formula A is compared with that obtained from formula B, C, or D, the difference is approximately 10%, 22.4%, or 22.2%, respectively. It can be observed that the gap between fuel efficiency derived from the C and D equations when considering US06, SC03, and cold FTP fuel economy results, that helps to reflect various driving environments, and that obtained from Equation A when considering only one driving characteristic of the FTP-75 driving cycle, indicates a major difference. This observation suggests that fuel economy differs significantly, depending on how many driving situations are considered in producing fuel consumption. However, the fuel efficiency value calculated from Equation B differs somewhat from results from the Equation C and D, which calculate fuel efficiency value in consideration of various driving environments. So, it is thought to be inadequate to calculate corrected fuel efficiency value when considering the environment appearing on the actual driving road by simply multiplying by 0.9 constant value.
Figure 5b shows the difference between highway fuel consumption values obtained from A, B, C, and D equations. This shows comparable trends to those shown in fuel consumption results of the urban way mode. Because same fuel consumption results obtained from SC 03, US 06, and cold FTP are also applied to adjusted highway fuel economy equations, C and D, this result is not unexpected. In the Equation B for highway mode, even the 0.75, a lower value than that of the city correction factor, 0.9, is multiplied by unadjusted fuel consumption for highway cycle, but the marked difference was represented in fuel consumption, when compared with results that were obtained from Equation C and D.

3.2. Comparison between CO2 Emissions in FTP75, HWFET, and US06 Drive Cycles According to 0, 6500, 15,000 and 30,000 km Mileage

Figure 6 shows average CO2 concentration that was obtained from the test vehicle according to each mileage during FTP-75 cycle tests. The experiment was repeated twice, and the arithmetic mean of CO2 results calculated to reduce the effect on the change in CO2 emissions caused by the driving behavior. CO2 levels show differences by 3.24%, 3.77%, and 2.36% at 0 km, 15,000 km, and 30,000 km mileage, when compared with that at 6500 km mileage. In the case of the vehicle at 0 km mileage, CO2 emission was emitted slightly higher than that at the 6500 km mileage. Since taming of the vehicle at the initial driving of the vehicle usually results in poor fuel economy, it is assumed that CO2 concentrations at 0 km mileage were measured higher. While CO2 emission levels increased higher as compared with the result at 6500 km mileage as the engine ages, CO2 concentration levels at 30,000 km mileage were revealed to decrease when compared with that measured at 15,000 km mileage. This observation suggests increase in CO2 levels is driven by aging of the vehicle engine, as well as driving characteristics of the driver seem to have significant influence on increasing or decreasing CO2 emission even though the same vehicle travels along the same driving cycle. Also, it was shown that there is slight difference in total CO2 production when compared between 15,000 km and 30,000 km cumulative mileage. Since the total amount of CO2 emissions that are generated over the same driving cycle can be considered to be an indicator of fuel efficiency, there is assumed to be almost no variance in fuel consumption until at least 30,000 km after 15,000 km mileage over the FTP cycle. However, because all experiments in this study were conducted using a chassis dynamometer, a vehicle, and instruments for measuring exhaust gas, it was difficult to precisely identify why such results were reached without detailed modeling tools.
Figure 7 shows the results of average CO2 concentration levels that were measured during the HWFET driving cycle according to each mileage. Results of CO2 concentration are also the arithmetic average of two measurements to reduce the amount of change in emissions due to the behavior of the driver. For the HWFET driving cycle, the variance in average CO2 production with each vehicle’s cumulative mileage value reveals a similar tendency to those confirmed in results that are shown in the FTP-75 driving cycle. When compared with CO2 concentration levels that were measured at 6500 km mileage, these were 3.7% higher at 0 km mileage, and 3.4% and 4.0% higher at 15,000 km and 30,000 km mileages, respectively. The reason why amounts of CO2 gas emitted at 0km mileage were higher compared with the result at 6500 km mileage is thought to be the same effect as that found with the FTP testing result. CO2 concentration levels reveal slight difference by 0.6% when comparing results that were measured at 15,000 km and 30,000 km mileage, that means at least between 15,000 km and 30,000 km mileage, like the case of FTP-75 driving cycle, there was negligible change in fuel efficiency in the HWFET driving cycle. However, as mentioned above, there are limitations in investigating why such results are reached, without detailed modeling tools.
Figure 8 shows the results of total CO2 concentration levels measured during US06 driving cycle according to each mileage. Experiments were also conducted twice to evaluate arithmetic mean of total CO2 concentration levels to reduce the effect of driving behavior on CO2 emission. As seen in the US06 cycle test, increases in CO2 levels were also detected at 0 km, 15,000 km, and 30,000 km mileage, revealing the difference by 3.31%, 4.23%, and 6.35%, in comparison with the results measured at 6500 km mileage. Trend of increase in CO2 production levels was definitely revealed as vehicle-mileage accumulates after the 6500 km mileage, that cannot be observed in other driving cycles. Since the US06 cycle is characterized by frequent presence of acceleration and deceleration regions, which brings the combustion chamber to the situation wherein frequent load is applied on the engine, some of the relatively large amounts of heat energy generated due to aggressive driving behavior appears more likely to be dissipated through the aging cylinder wall. So, the result of undermining fuel efficiency, equivalent to increase in CO2 production according to increased mileage, is clearly shown.

3.3. Detailed Analysis of the US06 Cycle

Since both city and highway mode characteristics and the increase in CO2 concentration levels as the vehicle’s cumulative mileage increases were clearly demonstrated in the US06 driving cycle, CO2 and CO productions discharged from the driving cycle are closely investigated by separating city and highway modes of US06 cycles into several regions, wherein the vehicle is operated with acceleration and deceleration in the city mode, and only with acceleration in the highway mode.
Figure 9 shows the velocity profile of the city mode in the US06 driving cycle. The speed profile is largely divided into three regions in terms of the relative magnitude of load applied to the engine. The regions of A, B, and C correspond to the areas wherein middle, high, and low load are applied to the engine, respectively. As mentioned previously, since the measurement of CO2 concentration levels made during one driving cycle is largely affected by driving behavior, specifically through instantaneous speed, all comparisons of changes in CO2 and CO due to aging of the engine were made from test data that revealed the most similar velocity profile in the time domain corresponding to rapid acceleration and deceleration regions among test data tested according to cumulative mileage of each vehicle.
Figure 10 represents the concentration of CO2 and CO measured during the A, B and C regions in the city mode of the US06 driving cycle. In the (a) part of the A region corresponding to the beginning of the cycle, the tendency of increase in CO2 and CO productions was confirmed as the cumulative mileage of the vehicle increases. In contrast, in the final part of the US06 cycle corresponding to the (b) part of the A region wherein comparable load is required as in the (a) part of A region, there is nearly no variation in CO2 production with each mileage. Since exhaust gas measurement starts in the US06 driving cycle after the engine has stopped for 70 s at the end of the preconditioned process, the (a) region is thought to be colder than the (b) region. Also, it is assumed that the cylinder wall is worn out to some degree due to aging of the engine, so that the lower the ambient temperature inside the cylinder of the engine, the greater the heat transfer loss in the aging engine. In the B region, the CO2 and CO emissions are analyzed by dividing the B region into two sections according to whether the load of the engine is taken at a stop, or at high rpm. In the B region, it can be observed that, as the cumulative mileage of the vehicle increases, the amount of CO2 emissions also increases. In addition, when the overall growth rate of CO2 according to the increase of the cumulative running distance of the vehicle is examined, it can be observed that as cumulative mileage of the vehicle increases, rate of increase of CO2 emission becomes larger as the load of the engine gets heavier. Because the larger the load, the more heat energy is generated, it is estimated that heat loss is proportional to amount of heat energy generated in the worn cylinder wall. Interestingly, when the load is applied to the engine at high rpm in the (b) part of the B region, growth rates of CO2 and CO emissions were higher, in comparison to when applied to an engine with stationary state in the (a) part of the B region. It is assumed that the rapidly incoming fresh charge may play a role in increasing the heat transfer rate on the worn cylinder wall, which makes it difficult for the wall to be maintained in steady state at a high temperature. So, the aging engine at high rpm is faced with more difficulty in achieving complete combustion as the load gets higher to accelerate, which leads to the production of more CO emissions, an indicator of incomplete combustion. In the C region, wherein the vehicle is required to repetitively accelerate and decelerate while a similarly low load is applied on the engine more than four times, CO2 emissions are revealed to vary, irrespective of the vehicle’s cumulative mileage at each acceleration and deceleration region. This observation suggests that when the engine is applied at low load, the effect of aging engine on fuel efficiency is negligible. Figure 11 shows the velocity profile of the highway mode in the US06 driving cycle. In the highway mode, the acceleration regions are only considered to confirm the effect of aging engine on CO2 and CO productions. As indicated in Figure 10, the acceleration regions are marked with A, B, and C letters.
Figure 12 represents concentration of CO2 and CO measured during the A, B, and C regions in the highway mode of the US06 driving cycle. In the A regions, even though the vehicle was preconditioned to some extent, which makes the engine warmed up, an increase in CO2 emissions was observed as the vehicle’s cumulative mileage mounts. For the same reason as the cause of the result shown in the (a) part of the B region in the city mode, this result can also be interpreted that, regardless of engine temperature, fuel economy deteriorates in the aging engine when the engine is subjected to relatively high load. In the remaining B and C regions of highway mode with similar operating condition as in the (b) part of the B region in city mode, CO2 and CO emissions increase as the cumulative driving distance of the vehicle mounts, for the same reason as that shown in the (b) part of the B region. When considering the results of CO2 and CO emissions measured during acceleration regions in the city and highway modes, the results show that temperature of the engine, whether the load is applied on the engine at high rpm or stationary state and how much load is applied to the engine are the factors affecting aggravation of fuel efficiency due to increased vehicle’s cumulative mileage. In addition, as a result of examining growth rate of CO2 as the engine ages in the urban and highway areas of the US06 driving cycle, it was confirmed that the rate of increase of CO2 emissions was the highest when acceleration was performed while the vehicle was running. Based on these results, it is estimated that the aged engine has the greatest adverse impact on fuel economy when the vehicle is loaded at high speed.

3.4. Estimation of Fuel Efficiency within 100,000 km Mileage Based on These Test Results

Figure 13 represents the trendlines of fuel efficiency with respect to each mileage of the vehicle. Trendlines for city and highway modes were developed based on fuel efficiency results of the test vehicle with 6500 km, 15,000 km, and 30,000 km cumulative mileage, as calculated from Equation C. As previously indicated in the results of total CO2 emissions measured during the 5-cycles, rate of change of CO2 emission with respect to mileage exceeding 15,000 km was only significant for the US06 cycle, while those for the other cycles reveal very slight change. So, fuel efficiency of the vehicle with 15,000 km mileage measured through the A formula in the rest of the driving cycles (FTP-75, HWFET, SC03, COLD FTP) is taken as a fixed constant in the Equation C, while the fuel efficiency for the US06 driving cycle of city or highway mode is assigned to the Equation C as trendline equations developed using fuel efficiency measured from the vehicle with 6500 km, 15,000 km, and 30,000 km mileage. Although the equation cannot convey accurate fuel consumption, it can be used as an indicator to estimate how much fuel economy of the A vehicle exceeding 15,000 km cumulative mileage would diverge from that measured at 6500 and 15,000 km mileage.
As observed in the Figure 13, it can be confirmed that there is slight difference in results between fuel efficiency obtained by the empirical formula, and those that were obtained by Equation C at the 6500 km and 15,000 km mileage. Through the empirical formula, approximately 6.7% difference between the fuel consumption at 6500 km mileage calculated from Equation C, and that produced from the empirical formula at 100,000 km mileage for city mode, is shown, while 11.5% difference was confirmed in fuel efficiency for the highway mode. Even though the absolute values of fuel consumption at 100,000 km mileage are invalid, it can be ascertained that when the vehicle is driven at the specific type of driving in the highway mode of US06 driving cycle wherein the engine is taking load at high rpm, fuel efficiency would deteriorate severely. This result is consistent with what was revealed in the above section.

4. Conclusions

In this study, the difference between unadjusted and adjusted fuel consumption results was confirmed, and how CO2 emission varies with the aging engine under the test of three regulatory driving cycles, FTP-75, HWFET, and US06, was investigated. CO2 and CO measured during the US06 driving cycles was closely investigated to discern what factors have adverse effect on an aging engine in terms of fuel efficiency. Also, fuel efficiency was predicted using empirical formulas that were developed by fuel consumption results obtained at 6500 km, 15,000 km, and 30,000 km mileage. Conclusions from this study can be summarized, as follows:
(1)
There is some difference in fuel consumption for city and highway modes between values calculated from Equation A considering only one driving environment, FTP-75 mode, and results in Equation C and D that help to derive fuel economy when considering various driving environments, including fuel consumption measured in several cycles that were established by the EPA. Conversely, it appears that the Equation B adjusted fuel consumption developed from the EPA cannot consider various driving environments that affect fuel economy.
(2)
When the amount of CO2 exhaust gas was measured according to mileage of the vehicle in three drive cycles used in this study, it increased in the entire cycles as the engine ages after 6500 km of cumulative mileage of the vehicle. In particular, the greatest growth rate of CO2 emissions was revealed in the US06 cycles, among those cycles with the aging of the engine. In contrast, the remaining two cycles revealed an increase rate of CO2 emission less than the US06 cycle after 6500 km, and a similar amount of CO2 exhaust gas was emitted between 15,000 km and 30,000 km.
(3)
Factors affecting CO2 and CO exhaust gas as the vehicle’s cumulative mileage increases are analyzed in the US06 driving cycles, which include urban and highway modes. In the region wherein low load is applied on the engine, CO2 and CO are discharged, irrespective of aging of the engine. In the region, wherein middle load is taken on the engine, fuel consumption is worse with the aging engine, depending on the engine’s temperature. In addition, it can be observed that when the vehicle accelerates while moving, it is more easily faced with the atmosphere that complete combustion is difficult to achieve in comparison with when the engine in a stationary state is applied on the load. Finally, in the regions wherein high load is applied on the engine, unlike for the middle load case, CO2 emissions increase as the engine ages, regardless of the temperature at which the engine is operated.
(4)
How much fuel economy of the test vehicle would deteriorate in the city and highway modes of the US06 driving cycle within the 100,000 km cumulative mileage of the vehicle was predicted. Even though the fuel consumption value calculated by the empirical formula cannot be completely relied on, it may help to identify the tendency of fuel economy value. The fuel consumption values that were obtained from the empirical formula are well consistent with the above results.

Author Contributions

Y.L. and J.L. (Jinwook Lee) conceived and designed the data analysis, analyzed the data, and wrote the paper; J.L. (Jaehyuk Lim) and K.K. performed the experiment and produced the experimental data; J.L. (Jinwook Lee) supervised and advised on all parts of this paper.

Funding

This work was supported from the R&D project of MOTIE (Ministry of Trade, Industry and Energy) in Republic of Korea.

Conflicts of Interest

The authors declare no conflicts of interest.

References

  1. Kim, J.W.; Park, J.M.; Kim, T.K.; Lee, J.W. Verification and Development of Simulation Model for Fuel Consumption Calculation between ICEV and PHEV. J. ILASS-Korea 2017, 22, 47–54. [Google Scholar]
  2. Korea Petroleum Quality & Distribution Authority. US EPA-Cycle, MPG Fuel Economy Trends and Fuel Cost Calculation Method; Research Institute of Petroleum Technology: Chungcheongbuk-do, Korea, 2010. [Google Scholar]
  3. Environmental Protection Agency. Fuel Economy Labeling of Motor Vehicles: Revisions to Improve Calculation of Fuel Economy Estimates; Final Rule 40 CFR Parts 86 and 600; Environmental Protection Agency: Washington, DC, USA, 2006.
  4. Lee, M.H.; Lim, J.H.; Kim, S.W.; Kim, J.H.; Kim, K.H.; Jung, C.S. A study on the developments of vehicle fuel economy and CO2 emission correction formula according to the new test method; KSAE 12-B0100. In Proceedings of the KSAE Fall Conference, Seoul, Korea, 21 November 2012. [Google Scholar]
  5. Lim, J.H.; Kim, S.W.; Lee, M.H.; Kim, K.H. Study on new type vehicle fuel economy correction formula review according to the applicable. J. Energy Eng. 2016, 25, 198–206. [Google Scholar] [CrossRef]
  6. Environmental Protection Agency. Fuel Economy Labeling of Motor Vehicles: Revisions to Improve Calculation of Fuel Economy Estimates; EPA420-D-06-002; Draft Technical Support Document; Environmental Protection Agency: Washington, DC, USA, 2006.
  7. Lee, D.W.; Jeremy, J.; Jinpeng, L.; Kristen., N.; Josias, Z. Comparisons between Vehicular Emission from Real-World In-Use Testing and EPA Moves Estimation; Texas Transportation Institute: College Station, TX, USA, 2012. [Google Scholar]
  8. Delogu, M.; Del Pero, F.; Pierini, M. Lightweight Design Solutions in the Automotive Field: Environmental Modelling Based on Fuel Reduction Value Applied to Diesel Turbocharged Vehicles. Sustainability 2016, 8, 1167. [Google Scholar] [CrossRef]
  9. Koot, M.W.T.; Kessels, J.T.B.A.; de Jager, A.G. Fuel reduction of parallel hybrid electric vehicles. In Proceedings of the 2005 IEEE Vehicle Power and Propulsion Conference, Chicago, IL, USA, 7–9 September 2005. [Google Scholar]
  10. Zhang, S.; Wu, Y.; Liu, H.; Huang, R.; Un, P.; Zhou, Yu.; Fu, L.; Hao, J. Real-world fuel consumption and CO2 (carbon dioxide) emissions by driving conditions for light-duty passenger vehicles in China. Energy 2014, 69, 247–257. [Google Scholar] [CrossRef]
Figure 1. Correlation between fuel efficiency and vehicle curb weight of ICEV(internal combustion engine vehicle) on sale in the Republic of Korea.
Figure 1. Correlation between fuel efficiency and vehicle curb weight of ICEV(internal combustion engine vehicle) on sale in the Republic of Korea.
Applsci 08 02390 g001
Figure 2. Schematics of the gasoline vehicle emission measurement system.
Figure 2. Schematics of the gasoline vehicle emission measurement system.
Applsci 08 02390 g002
Figure 3. Three regulatory driving cycles established by the Environment Protection Association (EPA). (a) FTP-75 driving cycle, (b) highway mode (HWFET) driving cycle, and (c) US06 driving cycle.
Figure 3. Three regulatory driving cycles established by the Environment Protection Association (EPA). (a) FTP-75 driving cycle, (b) highway mode (HWFET) driving cycle, and (c) US06 driving cycle.
Applsci 08 02390 g003
Figure 4. Flow chart of fuel consumption equations.
Figure 4. Flow chart of fuel consumption equations.
Applsci 08 02390 g004
Figure 5. Comparison of fuel efficiency calculated from Equation A, B, C, and D. (a) City mode (b) Highway mode.
Figure 5. Comparison of fuel efficiency calculated from Equation A, B, C, and D. (a) City mode (b) Highway mode.
Applsci 08 02390 g005
Figure 6. Total CO2 emissions measured during the FTP-75 driving cycle according to each mileage.
Figure 6. Total CO2 emissions measured during the FTP-75 driving cycle according to each mileage.
Applsci 08 02390 g006
Figure 7. Total CO2 emissions measured during the HWFET driving cycle according to each mileage.
Figure 7. Total CO2 emissions measured during the HWFET driving cycle according to each mileage.
Applsci 08 02390 g007
Figure 8. Total CO2 emissions measured during the US06 driving cycle according to each mileage.
Figure 8. Total CO2 emissions measured during the US06 driving cycle according to each mileage.
Applsci 08 02390 g008
Figure 9. Velocity profile for city mode corresponding to the US06 driving cycles. (a) trace 0–130 s (b) trace 496–596 s
Figure 9. Velocity profile for city mode corresponding to the US06 driving cycles. (a) trace 0–130 s (b) trace 496–596 s
Applsci 08 02390 g009
Figure 10. Total amount of CO2 and CO emitted during acceleration and deceleration regions in the city mode of the US06 driving cycle.
Figure 10. Total amount of CO2 and CO emitted during acceleration and deceleration regions in the city mode of the US06 driving cycle.
Applsci 08 02390 g010
Figure 11. Velocity profile for highway mode corresponding to US06 driving cycles.
Figure 11. Velocity profile for highway mode corresponding to US06 driving cycles.
Applsci 08 02390 g011
Figure 12. Total amount of CO2 and CO discharged during acceleration regions in the highway mode of the US06 driving cycle.
Figure 12. Total amount of CO2 and CO discharged during acceleration regions in the highway mode of the US06 driving cycle.
Applsci 08 02390 g012
Figure 13. Forecast of fuel consumption for city and highway mode of A vehicle with the cumulative increase in vehicle mileage.
Figure 13. Forecast of fuel consumption for city and highway mode of A vehicle with the cumulative increase in vehicle mileage.
Applsci 08 02390 g013
Table 1. Specification of the test vehicle used in this study.
Table 1. Specification of the test vehicle used in this study.
ItemUnitSpecification
EngineBore × strokemm88 × 90
Displacementcc1999
Valves per cylinder-4 (2 intake and 2 exhaust)
Compression ration-16
Engine type-l4
VehicleOverall lengthmm4855
Overall widthmm1865
Overall heightmm1475
Wheel basemm2805
Vacant weightkg1460
Table 2. Specifications of the chassis dynamometer.
Table 2. Specifications of the chassis dynamometer.
ItemSpecification
Roll type & diameterRoll type & diameter Single Roll (48 inch MIM type)
Simulated vehicle weight454~5400 kg
Electric motor absorber typeAC IGBT
Max. speed200 km/h
Registration of actual speed value±0.01% km/h
Registration of actual tractive force value±0.1% F.S. (5870 N)
Measurement of driving distanceEncoder type
Max. flow rate of cooling fan63,000 CFM
Table 3. One unadjusted and three adjusted fuel consumption equations.
Table 3. One unadjusted and three adjusted fuel consumption equations.
CaseEquations for Fuel Consumption
A(a) Total exhaust gas concentration for HC, CO and CO2 measured during the FTP cycle.
Y w m = 0.43 × Y c t + Y s ÷ D c t + D s + 0.57 × [ Y h t + Y s ÷ D h t + D s ]
(b) Fuel efficiency for the vehicle powered by LPG.
F u e l   E f f i c i e n c y = 3179 × 10 4 × C W F × S G [ ( C W F × H C + 0.429 × C O + 0.273 × C O 2 ) ] × [ ( 0.6 × S G × N H V ) + 12,722 ]
Ywm = (CO, CO2, NOx, HC, CH4, and NMHC) Weighted exhaust gas mass(g/km, g/mile)
Yct = mass of emission at the initial stage of cold start test (g/test phase)
Yht = mass of exhaust gas (g/test phase) at the initial stage of the hot start test
Ys = mass of exhaust gas (g/test phase) at the stabilization stage of cold start test
Dct = driving distances (km, mile) at the initial stage of the cold start test.
HC, CO, and CO2 (g/km) = the exhaust gas concentration obtained from the above equation.
CWF = the ratio of carbon content in the fuel.
SG(g/mL) = the fuel density.
NHV(J/g) = calorific power.
B(a) City mode F.E = FTP_75 F.E × 0.9(b) Highway mode F.E = HWFET F.E × 0.75
FTP_75 F.E: the fuel efficieny for FTP-75 cycle
HWFET F.E: the fuel efficiency for HWFET cycle
C(a) City mode F.E = 0.905 × ( 1 ( S t a r t   F C + R u n n i n g   F C ) )
S t a r t   F C = 0.330 × ( ( ( 0.76 × S t a r t F u e l 75 ) + ( 0.24 × S t a r t F u e l 20 ) ) 4.1 )
Running FC = ( 0.82 ( 0.48 B a g 2 F E 75 + 0.41 B a g 3 F E 75 + 0.11 U S 06 F E ) ) + ( 0.18 × ( 0.5 B a g 2 F E 20 + 0.5 B a g 3 F E 20 ) ) + 0.133 × 1.083 × ( 1 S C 03 F E ( 0.61 B a g 3 F E 75 + 0.39 B a g 2 F E 75 ) )
StartFuel75 = (3.6/Bag1_FE75) − (3.6/Bag3_FE75)
StartFuel20 = (3.6/Bag1_FE20) − (3.6/Bag3_FE20)
(b) Highway mode F.E = 0.905 × ( 1 ( S t a r t   F C + R u n n i n g   F C ) )
S t a r t   F C = 0.330 × ( ( ( 0.76 × S t a r t F u e l 75 ) + ( 0.24 × S t a r t F u e l 20 ) ) 60 )
R u n n i n g   F C = 1.007 × ( 0.79 U S 06 F E + 0.21 H W F E T ) + 0.133 × 0.377 × ( ( 1 S C 03 F E ) ( 0.61 B a g 3 F E 75 + 0.39 B a g 2 F E 75 ) )
D(a) City mode F.E
= 1 0.007639 + 1.1886 F T P _ 75   F . E
(b) Highway mode F.E
= 1 0.004425 + 1.3425 H W F E T   F . E

Share and Cite

MDPI and ACS Style

Lim, J.; Lee, Y.; Kim, K.; Lee, J. Experimental Analysis of Calculation of Fuel Consumption Rate by On-Road Mileage in a 2.0 L Gasoline-Fueled Passenger Vehicle. Appl. Sci. 2018, 8, 2390. https://doi.org/10.3390/app8122390

AMA Style

Lim J, Lee Y, Kim K, Lee J. Experimental Analysis of Calculation of Fuel Consumption Rate by On-Road Mileage in a 2.0 L Gasoline-Fueled Passenger Vehicle. Applied Sciences. 2018; 8(12):2390. https://doi.org/10.3390/app8122390

Chicago/Turabian Style

Lim, Jaehyuk, Yumin Lee, Kiho Kim, and Jinwook Lee. 2018. "Experimental Analysis of Calculation of Fuel Consumption Rate by On-Road Mileage in a 2.0 L Gasoline-Fueled Passenger Vehicle" Applied Sciences 8, no. 12: 2390. https://doi.org/10.3390/app8122390

APA Style

Lim, J., Lee, Y., Kim, K., & Lee, J. (2018). Experimental Analysis of Calculation of Fuel Consumption Rate by On-Road Mileage in a 2.0 L Gasoline-Fueled Passenger Vehicle. Applied Sciences, 8(12), 2390. https://doi.org/10.3390/app8122390

Note that from the first issue of 2016, this journal uses article numbers instead of page numbers. See further details here.

Article Metrics

Back to TopTop