Intracellular Microbiome Profiling of the Acanthamoeba Clinical Isolates from Lens Associated Keratitis
Abstract
1. Introduction
2. Results
2.1. The Isolates Were Collected from Various Conditions
2.2. Specific Bacterial 16S Primers Had Detected the Intracellular Microbes in All Isolates
2.3. Clostridiales and Bacteroidales Are the Major Intracellular Microbes of Isolates
2.4. Blautia Product Showed Abundance in the Isolates of Severe Acanthamoeba Keratitis
3. Discussion
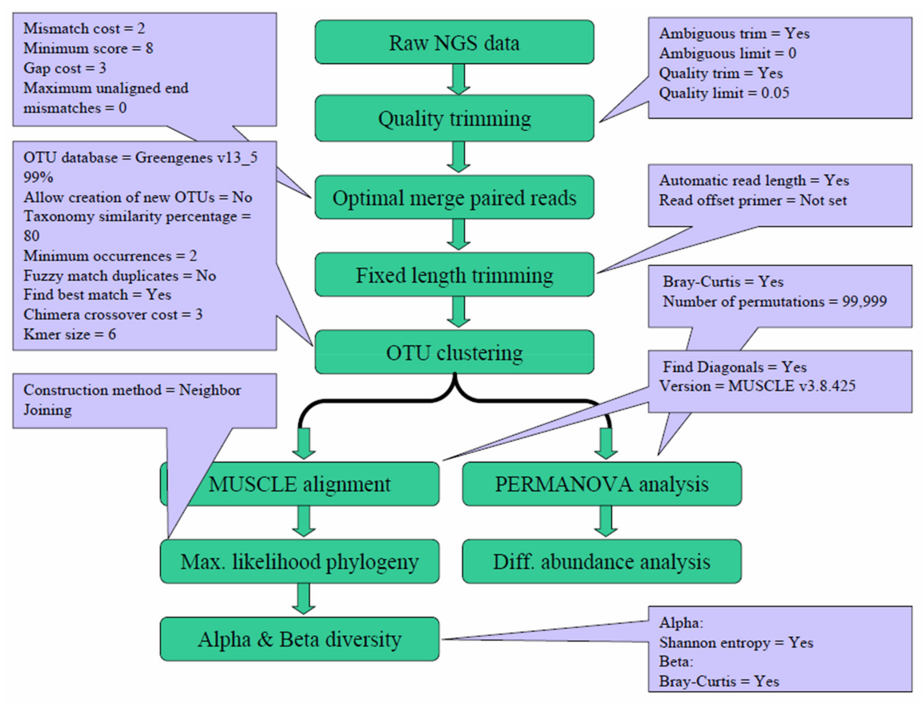
4. Materials and Methods
4.1. Culture of Acanthamoeba Protozoa
4.2. Genomic DNA Extraction and Sample Preparation
4.3. 16S Ribosomal RNA Sequencing
4.4. Data Analyses
4.5. Gene Abundance Comparison
Author Contributions
Funding
Institutional Review Board Statement
Informed Consent Statement
Acknowledgments
Conflicts of Interest
References
- Denet, E.; Coupat-Goutaland, B.; Nazaret, S.; Pélandakis, M.; Favre-Bonté, S. Diversity of free-living amoebae in soils and their associated human opportunistic bacteria. Parasitol. Res. 2017, 116, 3151–3162. [Google Scholar] [CrossRef] [PubMed]
- Pagnier, I.; Valles, C.; Raoult, D.; La Scola, B. Isolation of Vermamoeba vermiformis and associated bacteria in hospital water. Microb. Pathog. 2015, 80, 14–20. [Google Scholar] [CrossRef]
- Wen, X.; Miao, L.; Deng, Y.; Bible, P.W.; Hu, X.; Zou, Y.; Liu, Y.; Guo, S.; Liang, J.; Chen, T. The influence of age and sex on ocular surface microbiota in healthy adults. Invest. Ophthalmol. Vis. Sci. 2017, 58, 6030–6037. [Google Scholar] [CrossRef]
- Kang, Y.; Zhang, H.; Hu, M.; Ma, Y.; Chen, P.; Zhao, Z.; Li, J.; Ye, Y.; Zheng, M.; Lou, Y. Alterations in the Ocular Surface Microbiome in Traumatic Corneal Ulcer Patients. Invest. Ophthalmol. Vis. Sci. 2020, 61, 35. [Google Scholar] [CrossRef]
- Scheid, P. Relevance of free-living amoebae as hosts for phylogenetically diverse microorganisms. Parasitol. Res. 2014, 113, 2407–2414. [Google Scholar] [CrossRef] [PubMed]
- Carter, A.; Closures, B. The Hunt for Microbial ’Trojan Horses’. Oceanus Magazine 2009, 47, 3. [Google Scholar]
- Guimaraes, A.J.; Gomes, K.X.; Cortines, J.R.; Peralta, J.M.; Peralta, R.H. Acanthamoeba spp. as a universal host for pathogenic microorganisms: One bridge from environment to host virulence. Microbiol. Res. 2016, 193, 30–38. [Google Scholar] [CrossRef]
- Steenbergen, J.; Shuman, H.; Casadevall, A. Cryptococcus neoformans interactions with amoebae suggest an explanation for its virulence and intracellular pathogenic strategy in macrophages. Proc. Natl. Acad. Sci. 2001, 98, 15245–15250. [Google Scholar] [CrossRef]
- Willcox, M.D. Pseudomonas aeruginosa infection and inflammation during contact lens wear: A review. Optom. Vis. Sci. 2007, 84, 273–278. [Google Scholar] [CrossRef]
- Moliner, C.; Raoult, D.; Fournier, P.-E. Evidence of horizontal gene transfer between amoeba and bacteria. Clin. Microbiol. Infect. 2009, 15, 178–180. [Google Scholar] [CrossRef]
- Wang, Z.; Wu, M. Comparative genomic analysis of acanthamoeba endosymbionts highlights the role of amoebae as a “Melting Pot” Shaping the rickettsiales evolution. Genome Biol. Evol. 2017, 9, 3214–3224. [Google Scholar] [CrossRef]
- Paterson, G.N.; Rittig, M.; Siddiqui, R.; Khan, N.A. Is Acanthamoeba pathogenicity associated with intracellular bacteria? Exp. Parasitol. 2011, 129, 207–210. [Google Scholar] [CrossRef]
- Iovieno, A.; Ledee, D.R.; Miller, D.; Alfonso, E.C. Detection of bacterial endosymbionts in clinical Acanthamoeba isolates. Ophthalmology 2010, 117, 445–452. [Google Scholar] [CrossRef] [PubMed]
- Fritsche, T.R.; Sobek, D.; Gautom, R.K. Enhancement of in vitro cytopathogenicity by Acanthamoeba spp. following acquisition of bacterial endosymbionts. FEMS Microbiol. Lett. 1998, 166, 231–236. [Google Scholar] [CrossRef]
- Badenoch, P.R.; Johnson, A.M.; Christy, P.E.; Coster, D.J. Pathogenicity of Acanthamoeba and a Corynebacterium in the rat cornea. Arch. Ophthalmol. 1990, 108, 107–112. [Google Scholar] [CrossRef]
- Shin, H.; Price, K.; Albert, L.; Dodick, J.; Park, L.; Dominguez-Bello, M.G. Changes in the eye microbiota associated with contact lens wearing. MBio 2016, 7, 16. [Google Scholar] [CrossRef]
- Boost, M.; Cho, P.; Wang, Z. Disturbing the balance: Effect of contact lens use on the ocular proteome and microbiome. Clin. Exp. Optom. 2017, 100, 459–472. [Google Scholar] [CrossRef] [PubMed]
- Graham, J.E.; Moore, J.E.; Jiru, X.; Moore, J.E.; Goodall, E.A.; Dooley, J.S.; Hayes, V.E.; Dartt, D.A.; Downes, C.S.; Moore, T.C. Ocular pathogen or commensal: A PCR-based study of surface bacterial flora in normal and dry eyes. Invest. Ophthalmol. Vis. Sci. 2007, 48, 5616–5623. [Google Scholar] [CrossRef] [PubMed]
- Zhang, H.; Zhao, F.; Hutchinson, D.S.; Sun, W.; Ajami, N.J.; Lai, S.; Wong, M.C.; Petrosino, J.F.; Fang, J.; Jiang, J. Conjunctival microbiome changes associated with soft contact lens and orthokeratology lens wearing. Invest. Ophthalmol. Vis. Sci. 2017, 58, 128–136. [Google Scholar] [CrossRef]
- Sweeney, D.F.; Stapleton, F.; Leitch, C.; Taylor, J.; Holden, B.A.; Willcox, M.D. Microbial colonization of soft contact lenses over time. Optom. Vis. Sci. 2001, 78, 100–105. [Google Scholar] [CrossRef]
- Stapleton, F.; Naduvilath, T.; Keay, L.; Radford, C.; Dart, J.; Edwards, K.; Carnt, N.; Minassian, D.; Holden, B. Risk factors and causative organisms in microbial keratitis in daily disposable contact lens wear. PLoS ONE 2017, 12, e0181343. [Google Scholar] [CrossRef] [PubMed]
- Pacella, E.; La Torre, G.; De Giusti, M.; Brillante, C.; Lombardi, A.M.; Smaldone, G.; Lenzi, T.; Pacella, F. Results of case-control studies support the association between contact lens use and Acanthamoeba keratitis. Clin. Ophthalmol. (Auckland, NZ) 2013, 7, 991. [Google Scholar] [CrossRef] [PubMed]
- Juarez, M.M.; Tártara, L.I.; Cid, A.G.; Real, J.P.; Bermúdez, J.M.; Rajal, V.B.; Palma, S.D. Acanthamoeba in the eye, can the parasite hide even more? Latest developments on the disease. Cont. Lens Anterior Eye 2018, 41, 245–251. [Google Scholar] [CrossRef] [PubMed]
- Li, M.-L.; Shih, M.-H.; Huang, F.-C.; Tseng, S.-H.; Chen, C.-C. Treatment of early Acanthamoeba keratitis with alcohol-assisted epithelial debridement. Cornea 2012, 31, 442–446. [Google Scholar] [CrossRef]
- Hall, J.; Voelz, H. Bacterial endosymbionts of Acanthamoeba sp. J. Parasitol. 1985, 71, 89–95. [Google Scholar] [CrossRef]
- Prévot, A.; Boorsma, H. Au sujet de la fermentation du glucose parPl. Tetani. Antonie van Leeuwenhoek 1941, 7, 239–241. [Google Scholar] [CrossRef]
- Ma, K.; Wohlfarth, G.; Diekert, G. Acetate formation from CO and CO 2 by cell extracts of Peptostreptococcus productus (strain Marburg). Arch. Microbiol. 1991, 156, 75–80. [Google Scholar] [CrossRef]
- Eggerth, A.H.; Gagnon, B.H. The bacteroides of human feces. J. Bacteriol. 1933, 25, 389. [Google Scholar] [CrossRef]
- Hamady, Z.Z.; Scott, N.; Farrar, M.D.; Lodge, J.P.A.; Holland, K.T.; Whitehead, T.; Carding, S.R. Xylan-regulated delivery of human keratinocyte growth factor-2 to the inflamed colon by the human anaerobic commensal bacterium Bacteroides ovatus. Gut 2010, 59, 461–469. [Google Scholar] [CrossRef]
- Ozkan, J.; Willcox, M.; Wemheuer, B.; Wilcsek, G.; Coroneo, M.; Thomas, T. Biogeography of the human ocular microbiota. Ocul. Surf. 2019, 17, 111–118. [Google Scholar] [CrossRef]
- Gorlin, A.I.; Gabriel, M.M.; Wilson, L.A.; Ahearn, D.G. Effect of adhered bacteria on the binding of Acanthamoeba to hydrogel lenses. Arch. Ophthalmol. 1996, 114, 576–580. [Google Scholar] [CrossRef] [PubMed]
- Penland, R.L.; Wilhelmus, K.R. Comparison of axenic and monoxenic media for isolation of Acanthamoeba. J. Clin. Microbiol. 1997, 35, 915–922. [Google Scholar] [CrossRef] [PubMed]
- Bottone, E.J.; Madayag, R.M.; Qureshi, M.N. Acanthamoeba keratitis: Synergy between amebic and bacterial cocontaminants in contact lens care systems as a prelude to infection. J. Clin. Microbiol. 1992, 30, 2447–2450. [Google Scholar] [CrossRef] [PubMed]
- Bottone, E.; Pere, A.; Gordon, R.; Qureshi, M. Differential binding capacity and internalisation of bacterial substrates as factors in growth rate of Acanthamoeba spp. J. Med. Microbiol. 1994, 40, 148–154. [Google Scholar] [CrossRef] [PubMed]
- Ye, S.; Yan, F.; Wang, H.; Mo, X.; Liu, J.; Zhang, Y.; Li, H.; Chen, D. Diversity analysis of gut microbiota between healthy controls and those with atopic dermatitis in a Chinese population. J. Dermatol. 2020, 48, 158–167. [Google Scholar] [CrossRef] [PubMed]
- Caballero, S.; Kim, S.; Carter, R.A.; Leiner, I.M.; Sušac, B.; Miller, L.; Kim, G.J.; Ling, L.; Pamer, E.G. Cooperating commensals restore colonization resistance to vancomycin-resistant Enterococcus faecium. Cell Host Microbe 2017, 21, 592–602. [Google Scholar] [CrossRef] [PubMed]
- Onochie, O.E.; Onyejose, A.J.; Rich, C.B.; Trinkaus-Randall, V. The role of hypoxia in Corneal extracellular matrix deposition and cell motility. Anat. Rec. 2020, 303, 1703–1716. [Google Scholar] [CrossRef]
- Ladage, P.M.; Yamamoto, K.; Ren, D.H.; Li, L.; Jester, J.V.; Petroll, W.M.; Cavanagh, H.D. Effects of rigid and soft contact lens daily wear on corneal epithelium, tear lactate dehydrogenase, and bacterial binding to exfoliated epithelial cells. Ophthalmology 2001, 108, 1279–1288. [Google Scholar] [CrossRef]
- Greub, G.; Raoult, D. Microorganisms resistant to free-living amoebae. Clin. Microbiol. Rev. 2004, 17, 413–433. [Google Scholar] [CrossRef]
- Lu, L.J.; Liu, J. Focus: Microbiome: Human microbiota and ophthalmic disease. Yale J. Biol. Med. 2016, 89, 325. [Google Scholar]
- Kato, Y.; Sato, K.; Asai, K.; Akutsu, T. Rtips: Fast and accurate tools for RNA 2D structure prediction using integer programming. Nucleic Acids Res. 2012, 40, 29–34. [Google Scholar] [CrossRef] [PubMed]






| Profile of A. Castellanii Strains in the Study | |||
|---|---|---|---|
| Isolate | Progression | Source | Geosphere |
| ATCC-30010 | N/A * | Environment | USA |
| ATCC-50492 | Unknown† | Keratitis | India |
| NCKUH-A | Early | Keratitis | Taiwan |
| NCKUH-B | Early | Keratitis | Taiwan |
| NCKUH-C | Early | Keratitis | Taiwan |
| NCKUH-D | Late | Keratitis | Taiwan |
| NCKUH-H | Late | Keratitis | Taiwan |
Publisher’s Note: MDPI stays neutral with regard to jurisdictional claims in published maps and institutional affiliations. |
© 2021 by the authors. Licensee MDPI, Basel, Switzerland. This article is an open access article distributed under the terms and conditions of the Creative Commons Attribution (CC BY) license (http://creativecommons.org/licenses/by/4.0/).
Share and Cite
Wang, Y.-J.; Li, S.-C.; Lin, W.-C.; Huang, F.-C. Intracellular Microbiome Profiling of the Acanthamoeba Clinical Isolates from Lens Associated Keratitis. Pathogens 2021, 10, 266. https://doi.org/10.3390/pathogens10030266
Wang Y-J, Li S-C, Lin W-C, Huang F-C. Intracellular Microbiome Profiling of the Acanthamoeba Clinical Isolates from Lens Associated Keratitis. Pathogens. 2021; 10(3):266. https://doi.org/10.3390/pathogens10030266
Chicago/Turabian StyleWang, Yu-Jen, Sung-Chou Li, Wei-Chen Lin, and Fu-Chin Huang. 2021. "Intracellular Microbiome Profiling of the Acanthamoeba Clinical Isolates from Lens Associated Keratitis" Pathogens 10, no. 3: 266. https://doi.org/10.3390/pathogens10030266
APA StyleWang, Y.-J., Li, S.-C., Lin, W.-C., & Huang, F.-C. (2021). Intracellular Microbiome Profiling of the Acanthamoeba Clinical Isolates from Lens Associated Keratitis. Pathogens, 10(3), 266. https://doi.org/10.3390/pathogens10030266

