Cyber Risk Assessment Framework for the Construction Industry Using Machine Learning Techniques
Abstract
1. Introduction
2. Related Works
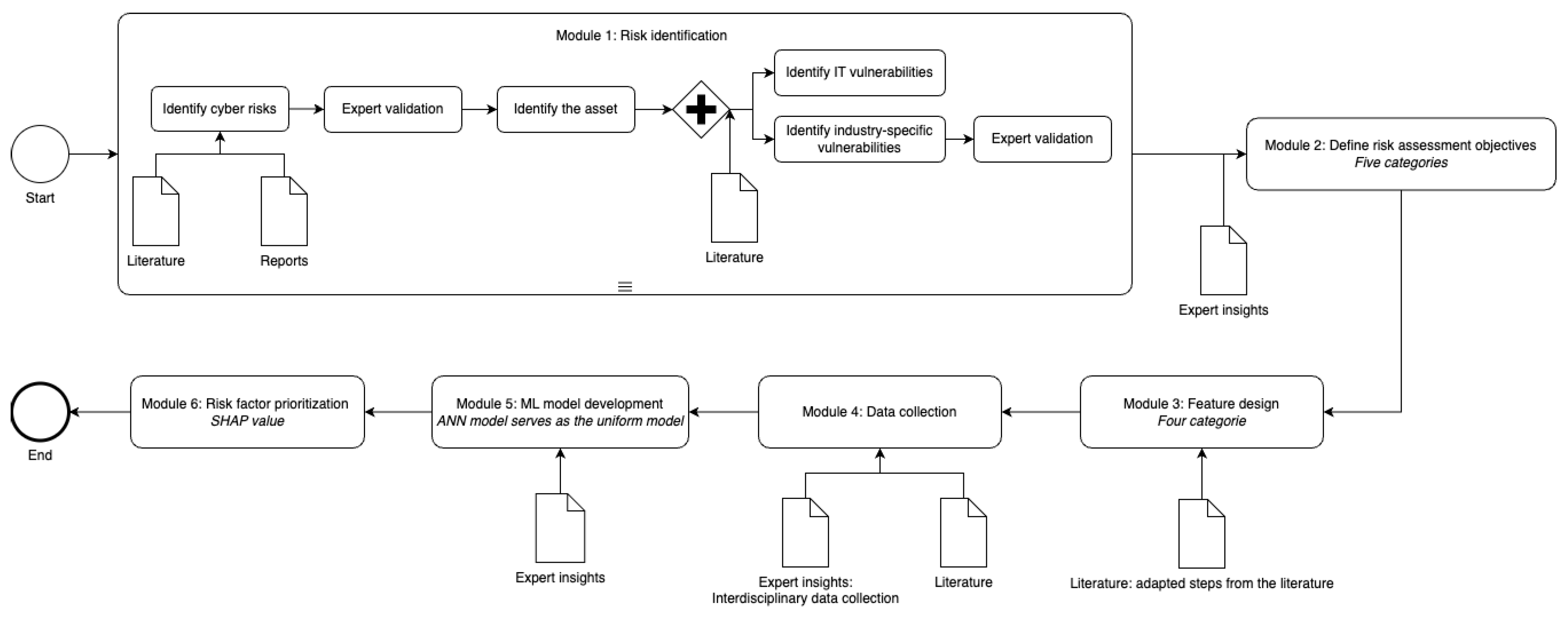
3. The Cyber Risk Assessment Framework
3.1. Risk Identification
3.1.1. Identifying the Cyber Risks
- (1)
- Ransomware. These attacks encrypt critical project data and demand a ransom for its decryption. In construction, project managers may find crucial documents like blueprints and financial records encrypted, leading to project delays, financial losses from ransom payments, operational shutdowns, and damage to client relationships. Victims include Bouygues Construction [33] and Skender Construction [34].
- (2)
- Phishing. Phishing schemes deceive individuals into disclosing sensitive information, often through deceptive emails. For construction professionals, phishing could involve fraudulent emails from seemingly legitimate sources, leading to unauthorized access to financial accounts or confidential data, resulting in financial loss and compromised project security. Victims include Marous Brothers Construction [6] and Turner Construction [35].
- (3)
- Insider Attacks. These occur when individuals within an organization—typically trusted employees—act maliciously. In construction, this might involve the theft or sabotage of key materials or the leaking of proprietary information, leading to unforeseen expenses, project delays, and legal issues related to contract or intellectual property breaches. Victims include Target Stores and AECOM [36].
- (4)
- Data Breaches. Construction projects store significant amounts of digital data, and unauthorized access to this information, whether by external hackers or insiders, can lead to immediate financial loss, legal consequences, and long-term reputational damage that may affect future business opportunities. Victims include the Ingérop firm [37] and Bird Construction [38], which suffered from data breaches as a result of attacks.
- (5)
- Supply Chain Attacks. The construction supply chain is complex, and disruptions within it can have severe implications. Issues such as supplier insolvency and transportation problems can lead to project delays and increased costs as alternative sourcing solutions are sought. Additionally, challenges like substandard material quality may force the use of inferior materials, compromising the overall project quality. These consequences of supply chain vulnerabilities are repeatedly emphasized by MarshMcLennan [39].
3.1.2. Identifying the Asset
3.1.3. Identifying Vulnerabilities of the Asset
3.2. Define Assessment Objectives
3.3. Feature Design
- (1)
- Initial Broad Search: In various academic databases, conduct multiple searches on terms related to cybersecurity and the construction industry and their variants, with the timeframe covering the last 10 years to ensure contemporary relevance.
- (2)
- Focused Review: Review abstracts, keywords, and titles to filter out publications that specifically address cyber risks in construction environments, considering the unique digital landscape and vulnerabilities of this sector.
- (3)
- In-Depth Analysis: Scrutinize articles to identify comprehensive cyber risk factors that could affect construction project assets.
- (4)
- Expert Consultation and Validation: Engage with cybersecurity and construction IT experts to validate and potentially revise the identified risk factors, ensuring they align with the expertise of both industries.
- (5)
- Finalization of Cyber Risk Factors: Utilize the updated literature findings and expert feedback to finalize cyber risk factors and classify them into different categories.
- (6)
- Feature Design: Develop features based on the cyber risk factors, making sure they are suitable for use as inputs for ML models.
3.4. Data Collection
3.4.1. Interdisciplinary Data Collection
- (1)
- Project Managers: They are central to data collection due to their comprehensive understanding of construction projects. They are typically familiar with various project aspects, including the assets involved. If project managers cannot provide the necessary data, it is advisable to consult with department heads in logistics, IT, and operations for specialized insights.
- (2)
- IT Personnel: They play a crucial role in ensuring the security and efficiency of computer systems and networks. Their responsibilities include managing network infrastructure, implementing security protocols, monitoring system performance, and addressing IT-related issues. Consequently, they are well-positioned to provide data for features related to metrics like system downtime and communication intensity, among others.
- (3)
- OT Personnel: They are responsible for managing and maintaining operational technology systems. Their tasks often involve overseeing the operation of machinery, ensuring the efficiency and safety of production processes, and conducting routine maintenance and repairs. Consequently, they can provide data for features such as equipment performance metrics and maintenance records, among others.
- (4)
- Administrative Staff: They oversee essential organizational and clerical tasks, crucial for maintaining smooth operations across various departments. Accordingly, they can provide data for features related to project documentation, financial records, personnel data, client databases, communication histories, compliance reports, network access records, detailed incident reports, and thorough inventories of both hardware and software.
- (5)
- Logistics Managers: They are instrumental in handling the logistical aspects of projects. Their key responsibilities include managing resources, overseeing the supply chain, and coordinating various operational activities. They can provide data for features related to resource utilization records, supply chain efficiency metrics, transportation and delivery schedules, inventory management statistics, and operational coordination logs.
3.4.2. Data Sources
3.5. ML Model Development
3.5.1. Mathematical Expression
3.5.2. A Uniform Model
3.5.3. Artificial Neural Networks (ANNs)
3.5.4. Loss Function
3.5.5. Objectives and Loss Function
- O1: This is formulated as a regression task when the goal is to predict the likelihood as a continuous numerical value ranging from 0 to 1. However, if the likelihood is divided into discrete levels (e.g., low, medium, high), it becomes a classification task.
- O2: This is typically a regression task, as impacts (such as financial losses) are often quantified with continuous values. If, however, the impact is segmented into distinct levels, this objective then transitions to a classification task.
- O3: This can be approached as a regression task when the aim is to predict a continuous risk score. In contrast, it becomes a classification task if the prediction involves discrete risk levels.
- O4: This is generally treated as a regression task, particularly when the statistical figures of interest are continuous. Examples include system downtime or the number of incidents within a specific time frame.
3.6. Risk Factor Prioritization
4. Discussions
4.1. Challenges of Data Collection
4.1.1. Lack of Specific Data Structure
4.1.2. Data Collection from Closed Projects
4.1.3. Reactive Approach to Data Collection
4.1.4. Integrating Data from Diverse Sources
4.2. Dynamicity of ML Models
4.2.1. Continuous Training
4.2.2. Real-Time Monitoring
4.2.3. Changing Risk Factors
4.3. Advanced Language Models
4.4. Addressing the Practical Challenges of the Framework
5. Conclusions and Future Works
Author Contributions
Funding
Data Availability Statement
Acknowledgments
Conflicts of Interest
References
- Klinc, R.; Turk, Ž. Construction 4.0—Digital Transformation of One of the Oldest Industries. Econ. Bus. Rev. 2019, 21, 393–496. [Google Scholar] [CrossRef]
- Mantha, B.R.K.; García de Soto, B. Cyber Security Challenges and Vulnerability Assessment in the Construction Industry. In Proceedings of the Creative Construction Conference 2019, Budapest, Hungary, 29 June–2 July 2019; Budapest University of Technology and Economics: Budapest, Hungary, 2019; pp. 29–37. [Google Scholar]
- Emma, J. Cyber Security Breaches Survey 2020; Department for Digital, Culture, Media & Sport: London, UK, 2020; Volume 2020, p. 4. [Google Scholar] [CrossRef]
- Phishing Attacks in the Construction Industry. Infosec. Available online: https://resources.infosecinstitute.com/topic/phishing-attacks-construction-industry/ (accessed on 15 March 2021).
- Kunert, P. Shut the Front Door: Jewson Fesses up to Data Breach. The Register. Available online: https://www.theregister.com/2017/11/14/jewson_suffers_data_breach/ (accessed on 15 March 2021).
- Sawyer, T.; Rubenstone, J. Construction Cybercrime is on the Rise. Engineering News-Record. Available online: https://www.enr.com/articles/46832-construction-cybercrime-is-on-the-rise (accessed on 23 April 2021).
- Tunney, C. Ransomware Attack on Construction Company Raises Questions About Federal Contracts. CBC News. Available online: https://www.cbc.ca/news/politics/ransomware-bird-construction-military-1.5434308 (accessed on 15 March 2021).
- Korman, R. Hoffman Construction Reports Hack of Self-Insured Health Plan Data. Engineering News-Record. Available online: https://www.enr.com/articles/51232-hoffman-construction-reports-hack-of-self-insured-health-plan-data (accessed on 15 March 2021).
- Christopher, H. Cyber Risk Management: Prioritize Threats, Identify Vulnerabilities, and Apply Controls; Jellyfish, Ed.; Kogan Page Limited: New York, NY, USA, 2019; Available online: https://books.google.com/books?hl=en&lr=&id=yuWYDwAAQBAJ&oi=fnd&pg=PR1&dq=ML+methods+can+make+full+use+of+the+abundant+past+cyber+risk+estimate+data+to+generate+accurate+results+with+higher+expediency.&ots=6_54ITiJsu&sig=wZwSvARLpPrgO12ALRdEmhNbEhU#v=onep (accessed on 10 April 2024).
- Kalinin, M.; Krundyshev, V.; Zegzhda, P. Cybersecurity Risk Assessment in Smart City Infrastructures. Machines 2021, 9, 78. [Google Scholar] [CrossRef]
- Yao, D.; García de Soto, B. A Preliminary SWOT Evaluation for the Applications of ML to Cyber Risk Analysis in the Construction Industry. IOP Conf. Ser. Mater. Sci. Eng. 2022, 1218, 012017. [Google Scholar] [CrossRef]
- NIST (National Institute of Standards and Technology). Framework for Improving Critical Infrastructure Cybersecurity; Version 1.1; NIST: Gaithersburg, MD, USA, 2018. [Google Scholar]
- ISO/IEC 27000:2018; Information Technology—Security Techniques—Information Security Management Systems—Overview and Vocabulary. ISO (International Organization for Standardization): Geneva, Switzerland. Available online: https://standards.iso.org/ittf/PubliclyAvailableStandards/c073906_ISO_IEC_27000_2018_E.zip (accessed on 11 October 2021).
- CIS (Center for Internet Security). Center for Internet Security Controls; Version 7.1; CIS: New York, NY, USA, 2019; Available online: https://learn.cisecurity.org/20-controls-download?_gl=1*2ttlk*_ga*MjA0MDEzNDk4LjE2ODQyNTE4MDI.*_ga_N70Z2MKMD7*MTY4NDI1NDcwMS4yLjEuMTY4NDI1NDcxMy40OC4wLjA.*_ga_ZQVR7NM9HJ*MTY4NDI1NDcwMS4yLjEuMTY4NDI1NDcxMy4wLjAuMA (accessed on 11 October 2021).
- Part 500 Cybersecurity Requirements for Financial Services Companies. 2017. Available online: https://govt.westlaw.com/nycrr/Browse/Home/NewYork/NewYorkCodesRulesandRegulations?guid=I5be30d2007f811e79d43a037eefd0011&originationContext=documenttoc&transitionType=Default&contextData=(sc.Default) (accessed on 11 December 2023).
- Mantha, B.R.K.; García de Soto, B. Cybersecurity in Construction: Where Do We Stand and How Do We Get Better Prepared. Front. Built Environ. 2021, 7, 1–13. [Google Scholar] [CrossRef]
- Salami Pargoo, N.; Ilbeigi, M. A Scoping Review for Cybersecurity in the Construction Industry. J. Manag. Eng. 2023, 39, 03122003. [Google Scholar] [CrossRef]
- Bello, A.; Maurushat, A. Technical and Behavioural Training and Awareness Solutions for Mitigating Ransomware Attacks. In Advances in Intelligent Systems and Computing; Springer International Publishing: Cham, Switzerland, 2020; Volume 1226, pp. 164–176. [Google Scholar] [CrossRef]
- El-Sayegh, S.; Romdhane, L.; Manjikian, S. A critical review of 3D printing in construction: Benefits, challenges, and risks. Arch. Civ. Mech. Eng. 2020, 20, 34. [Google Scholar] [CrossRef]
- Turk, Ž.; García de Soto, B.; Mantha, B.R.K.; Maciel, A.; Georgescu, A. A Systemic Framework for Addressing Cybersecurity in Construction. Autom. Constr. 2022, 133, 103988. [Google Scholar] [CrossRef]
- Parn, E.A.; Edwards, D. Cyber threats confronting the digital built environment: Common data environment vulnerabilities and block chain deterrence. Eng. Constr. Archit. Manag. 2019, 26, 245–266. [Google Scholar] [CrossRef]
- Goh, G.D.; Sing, S.L.; Yeong, W.Y. A Review on Machine Learning in 3D Printing: Applications, Potential, and Challenges. Artif. Intell. Rev. 2021, 54, 63–94. [Google Scholar] [CrossRef]
- Shemov, G.; García de Soto, B.; Alkhzaimi, H. Blockchain Applied to the Construction Supply Chain: A Case Study with Threat Model. Front. Eng. Manag. 2020, 7, 564–577. [Google Scholar] [CrossRef]
- Pan, Z.; Hariri, S.; Pacheco, J. Context Aware Intrusion Detection for Building Automation Systems. Comput. Secur. 2019, 85, 181–201. [Google Scholar] [CrossRef]
- Sheikh, A.; Kamuni, V.; Patil, A.; Wagh, S.; Singh, N. Cyber Attack and Fault Identification of HVAC System in Building Management Systems. In Proceedings of the 2019 9th International Conference on Power and Energy Systems (ICPES), Perth, WA, Australia, 10–12 December 2019; IEEE: Piscataway, NJ, USA, 2019; pp. 1–6. [Google Scholar] [CrossRef]
- Mantha, B.; García de Soto, B.; Karri, R. Cyber security threat modeling in the AEC industry: An example for the commissioning of the built environment. Sustain. Cities Soc. 2020, 66, 102682. [Google Scholar] [CrossRef]
- Mohamed Shibly, M.U.R.; García de Soto, B. Threat Modeling in Construction: An Example of a 3D Concrete Printing System. In Proceedings of the 37th International Symposium on Automation and Robotics in Construction, Kitakyushu, Japan, 27–28 October 2020. [Google Scholar] [CrossRef]
- Mantha, B.R.K.; García de Soto, B. Assessment of The Cybersecurity Vulnerability of Construction Networks. Eng. Constr. Archit. Manag. 2021, 28, 3078–3105. [Google Scholar] [CrossRef]
- Gondia, A.; Siam, A.; El-Dakhakhni, W.; Nassar, A.H. Machine Learning Algorithms for Construction Projects Delay Risk Prediction. J. Constr. Eng. Manag. 2020, 146, 04019085. [Google Scholar] [CrossRef]
- Meyer, T.; Reniers, G. Engineering Risk Management; De Gruyter: Berlin, Germany, 2022. [Google Scholar] [CrossRef]
- Deloitte Building Cybersecurity in the Construction Industry. Available online: https://www2.deloitte.com/ce/en/pages/real-estate/articles/ce-building-cybersecurity-in-the-construction-industry.html (accessed on 30 September 2023).
- ENR InfoCenter. Why Your Construction Company Needs a Good Cybersecurity Strategy. Engineering News-Record. Available online: https://www.viewpoint.com/en-gb/blog/why-its-critical-to-have-a-sound-cybersecurity-strategy?redirected=y (accessed on 17 December 2023).
- Barbaschow, A. Bouygues Construction Falls Victim to Ransomware. ZDNET. Available online: https://www.zdnet.com/article/bouygues-construction-falls-victim-to-ransomware/ (accessed on 30 September 2023).
- Thibault, M. Skender Hit by Ransomware Attack. ConstructionDive. Available online: https://www.constructiondive.com/news/skender-ransomware-attack-chicago-maine/712844/ (accessed on 12 May 2024).
- Stiles, M. Turner Construction Data Breach Exposes Hundreds in Washington to Possible Fraud. The Business Journals. Available online: https://www.bizjournals.com/seattle/blog/techflash/2016/04/turner-construction-data-breach-exposes-hundreds.html (accessed on 15 July 2021).
- LaRosa, B. Cyber Security and Cyber Threats in the Construction Industry. WINDOVER. Available online: https://www.windover.com/blog/cyber-security-cyber-threats-construction-industry/ (accessed on 12 May 2024).
- Cyware. Hackers Hit French Firm Ingerop Stealing 65 GB Data Relating to Nuclear Power Plants. CYWARE SOCIAL. Available online: https://cyware.com/news/hackers-hit-french-firm-ingerop-stealing-65-gb-data-relating-to-nuclear-power-plants-f193b9ba/ (accessed on 22 March 2023).
- Coble, S. Major Canadian Military Contractor Compromised in Ransomware Attack. Infosecurity Magazine. Available online: https://www.infosecurity-magazine.com/news/bird-construction-compromised-in/ (accessed on 21 October 2022).
- McCabe, M.; Tullett, J.; Bradshaw, A. Cyber Risk and the Construction Supply Chain. MarshMcLennan. Available online: https://www.marshmclennan.com/insights/publications/2021/april-/cyber-risk-and-the-construction-supply-chain.html (accessed on 12 May 2024).
- Cybersecurity. International Telecommunication Union (ITU). Available online: https://www.itu.int/en/ITU-T/studygroups/com17/Pages/cybersecurity.aspx (accessed on 7 December 2023).
- Wunder, J.; Halbardier, A.; Waltermire, D. Specification for Asset Identification. Available online: https://nvlpubs.nist.gov/nistpubs/Legacy/IR/nistir7693.pdf (accessed on 7 December 2023).
- Greco, M.; Cricelli, L.; Grimaldi, M. A strategic management framework of tangible and intangible assets. Eur. Manag. J. 2013, 31, 55–66. [Google Scholar] [CrossRef]
- Sonkor, M.S.; García de Soto, B. Operational Technology on Construction Sites: A Review from the Cybersecurity Perspective. J. Constr. Eng. Manag. 2021, 147, 04021172. [Google Scholar] [CrossRef]
- Yao, D.; García de Soto, B. A corpus database for cybersecurity topic modeling in the construction industry. In Proceedings of the 40th International Symposium on Automation and Robotics in Construction, Chennai, India, 3–9 July 2023. [Google Scholar] [CrossRef]
- ISO/IEC ISO/IEC 27001:2022; Information Security, Cybersecurity and Privacy Protection—Information Security Management Systems—Requirements. ISO/IEC: Geneva, Switzerland, 2022. Available online: https://www.iso.org/standard/27001 (accessed on 30 August 2023).
- OpenAI GPT-4 Technical Report. 2023. Available online: http://arxiv.org/abs/2303.08774 (accessed on 17 March 2024).
- Baidu Inc. Introducing ERNIE 3.5: Baidu’s Knowledge-Enhanced Foundation Model Takes a Giant Leap Forward. Baidu Research. Available online: http://research.baidu.com/Blog/index-view?id=185 (accessed on 28 November 2023).
- Ethem, A. Introduction to Machine Learning—Ethem Alpaydin—Google Books; MIT Press: Cambridge, MA, USA, 2020. [Google Scholar]
- Feature Types—Designing Machine Learning Systems with Python. Baidu Research. Available online: https://subscription.packtpub.com/book/data/9781785882951/7/ch07lvl1sec42/feature-types#:~:text=There%20are%20three%20distinct%20types,a%20type%20of%20categorical%20feature. (accessed on 8 December 2023).
- Sharma, S.; Goyal, P.K. Fuzzy Assessment of the Risk Factors Causing Cost Overrun in the Construction Industry. Evol. Intell. 2022, 15, 2269–2281. [Google Scholar] [CrossRef]
- Baloi, D.; Price, A.D.F. Modelling Global Risk Factors Affecting Construction Cost Performance. Int. J. Proj. Manag. 2003, 21, 261–269. [Google Scholar] [CrossRef]
- Abd El-Karim, M.S.B.A.; Mosa El Nawawy, O.A.; Abdel-Alim, A.M. Identification and Assessment of Risk Factors Affecting Construction Projects. HBRC J. 2017, 13, 202–216. [Google Scholar] [CrossRef]
- Chileshe, N.; Boadua Yirenkyi-Fianko, A. An Evaluation of Risk Factors Impacting Construction Projects in Ghana. J. Eng. Des. Technol. 2012, 10, 306–329. [Google Scholar] [CrossRef]
- Hwang, B.G.; Shan, M.; Phua, H.; Chi, S. An Exploratory Analysis of Risks in Green Residential Building Construction Projects: The Case of Singapore. Sustainability 2017, 9, 1116. [Google Scholar] [CrossRef]
- Aghaei, P.; Asadollahfardi, G.; Katabi, A. Safety Risk Assessment in Shopping Center Construction Projects Using Fuzzy Fault Tree Analysis Method. Qual. Quant. 2022, 56, 43–59. [Google Scholar] [CrossRef]
- Bilal, M.; Oyedele, L.O.; Qadir, J.; Munir, K.; Ajayi, S.O.; Akinade, O.O.; Owolabi, H.A.; Alaka, H.A.; Pasha, M. Big Data in the construction industry: A review of present status, opportunities, and future trends. Adv. Eng. Inform. 2016, 30, 500–521. [Google Scholar] [CrossRef]
- Udayaprasad, P.K.; Shreyas, J.; Srinidhi, N.N.; Kumar, S.M.D.; Dayananda, P.; Askar, S.S.; Abouhawwash, M. Energy Efficient Optimized Routing Technique With Distributed SDN-AI to Large Scale I-IoT Networks. IEEE Access 2024, 12, 2742–2759. [Google Scholar] [CrossRef]
- Syed Abdul Rahman, S.A.F.; Abdul Maulud, K.N.; Wan Mohd Jaafar, W.S. BIM-GIS in Catalyzing 3D Environmental Simulation. In Advances in Geoinformatics Technologies; Yadava, R.N., Ujang, M.U., Eds.; Earth and Environmental Sciences Library; Springer Nature Switzerland: Cham, Switzerland, 2024; pp. 183–200. [Google Scholar] [CrossRef]
- Arulkumar, V.; Kavin, F.; Arul Kumar, D.; Nagu, B. IoT Sensor Data Retrieval and Analysis in Cloud Environments for Enhanced Power Management. ARASET 2024, 38, 77–88. [Google Scholar] [CrossRef]
- Wong, P.K.; Luo, H.; Wang, M.; Cheng, J.C.P. Enriched and discriminative convolutional neural network features for pedestrian re-identification and trajectory modeling. Comput. Aided Civ. Eng. 2022, 37, 573–592. [Google Scholar] [CrossRef]
- Baek, J.; Kim, D.; Choi, B. Deep learning-based automated productivity monitoring for on-site module installation in off-site construction. Dev. Built Environ. 2024, 18, 100382. [Google Scholar] [CrossRef]
- Zhu, J.; Wang, D.; Zhao, Y. Design of smart home environment based on wireless sensor system and artificial speech recognition. Meas. Sens. 2024, 33, 101090. [Google Scholar] [CrossRef]
- Ma, Z.; Chen, Z.-S. Mining construction accident reports via unsupervised NLP and Accimap for systemic risk analysis. Autom. Constr. 2024, 161, 105343. [Google Scholar] [CrossRef]
- Bawa, D. Activity Theory Approach and Geographic Information Systems Affordance for Effective Land Management and Administration Actualization. Sci. Afr. 2024, 23, e01970. [Google Scholar] [CrossRef]
- Zheng, Q.; Ding, G.; Xie, J.; Li, Z.; Qin, S.; Wang, S.; Zhang, H.; Zhang, K. Multi-stage cyber-physical fusion methods for supporting equipment’s digital twin applications. Int. J. Adv. Manuf. Technol. 2024, 1–20. [Google Scholar] [CrossRef]
- Asgarkhani, N.; Kazemi, F.; Jakubczyk-Gałczyńska, A.; Mohebi, B.; Jankowski, R. Seismic response and performance prediction of steel buckling-restrained braced frames using machine-learning methods. Eng. Appl. Artif. Intell. 2024, 128, 107388. [Google Scholar] [CrossRef]
- Chowdhery, A.; Narang, S.; Devlin, J.; Bosma, M.; Mishra, G.; Roberts, A.; Barham, P.; Chung, H.W.; Sutton, C.; Gehrmann, S.; et al. PaLM: Scaling Language Modeling with Pathways. J. Mach. Learn. Res. 2022, 24, 1–113. [Google Scholar]
- Thoppilan, R.; De Freitas, D.; Hall, J.; Shazeer, N.; Kulshreshtha, A.; Cheng, H.-T.; Jin, A.; Bos, T.; Baker, L.; Du, Y.; et al. LaMDA: Language Models for Dialog Applications. arXiv 2022, arXiv:2201.08239. [Google Scholar]
- Goodfellow, I.; Bengio, Y.; Courville, A. Deep Learning; MIT Press: Cambridge, MA, USA, 2016. [Google Scholar]
- Quinlan, J.R. Induction of decision trees. Mach. Learn 1986, 1, 81–106. [Google Scholar] [CrossRef]
- Lowd, D.; Domingos, P. Naive Bayes Models for Probability Estimation. In Proceedings of the 22nd International Conference on Machine Learning—ICML ’05, Bonn, Germany, 7–11 August 2005; ACM Press: Bonn, Germany, 2005; pp. 529–536. [Google Scholar] [CrossRef]
- Paltrinieri, N.; Comfort, L.; Reniers, G. Learning about risk: Machine learning for risk assessment. Saf. Sci. 2019, 118, 475–486. [Google Scholar] [CrossRef]
- Mohammadfam, I.; Soltanzadeh, A.; Moghimbeigi, A.; Alizadeh Savareh, B. Use of Artificial Neural Networks (ANNs) for the Analysis and Modeling of Factors That Affect Occupational Injuries in Large Construction Industries. Electron Physician 2015, 7, 1515–1522. [Google Scholar] [CrossRef]
- Goh, Y.M.; Chua, D. Neural network analysis of construction safety management systems: A case study in Singapore. Constr. Manag. Econ. 2013, 31, 460–470. [Google Scholar] [CrossRef]
- Odeyinka, H.A.; Lowe, J.; Kaka, A.P. Artificial neural network cost flow risk assessment model. Constr. Manag. Econ. 2013, 31, 423–439. [Google Scholar] [CrossRef]
- Nair, V.; Hinton, G.E. Rectified Linear Units Improve Restricted Boltzmann Machines. In Proceedings of the ICML 2010—Proceedings, 27th International Conference on Machine Learning, Haifa, Israel, 21–24 June 2010. [Google Scholar]
- Maas, A.L.; Hannun, A.Y.; Ng, A.Y. Rectifier Nonlinearities Improve Neural Network Acoustic Models. In Proceedings of the in ICML Workshop on Deep Learning for Audio, Speech and Language Processing, Atlanta, GA, USA, 16–21 June 2013. [Google Scholar]
- Wojtas, M.; Chen, K. Feature Importance Ranking for Deep Learning. arXiv 2020, arXiv:2010.08973. [Google Scholar]
- Roy, D.; Murty, K.S.R.; Mohan, C.K. Feature selection using Deep Neural Networks. In Proceedings of the 2015 International Joint Conference on Neural Networks (IJCNN), Killarney, Ireland, 12–17 July 2015; IEEE: Killarney, Ireland, 2015; pp. 1–6. [Google Scholar] [CrossRef]
- Lundberg, S.M.; Lee, S.I.; Lundberg, S.M.; Lee, S.I. A unified approach to interpreting model predictions. In Advances in Neural Information Processing Systems 30 (NIPS 2017); Neural Information Processing Systems Foundation, Inc.: South Lake Tahoe, NV, USA, 2017; Volume 32, pp. 4765–4774. [Google Scholar]
- Lin, K.; Gao, Y. Model interpretability of financial fraud detection by group SHAP. Expert Syst. Appl. 2022, 210, 118354. [Google Scholar] [CrossRef]
- Wen, X.; Xie, Y.; Wu, L.; Jiang, L. Quantifying and comparing the effects of key risk factors on various types of roadway segment crashes with LightGBM and SHAP. Accid. Anal. Prev. 2021, 159, 106261. [Google Scholar] [CrossRef] [PubMed]
- Bussmann, N.; Giudici, P.; Marinelli, D.; Papenbrock, J. Explainable Machine Learning in Credit Risk Management. Comput. Econ. 2021, 57, 203–216. [Google Scholar] [CrossRef]
- Futagami, K.; Fukazawa, Y.; Kapoor, N.; Kito, T. Pairwise acquisition prediction with SHAP value interpretation. J. Financ. Data Sci. 2021, 7, 22–44. [Google Scholar] [CrossRef]
- Cheng, H.-T.; Koc, L.; Harmsen, J.; Shaked, T.; Chandra, T.; Aradhye, H.; Anderson, G.; Corrado, G.; Chai, W.; Ispir, M.; et al. Wide & Deep Learning for Recommender Systems. In Proceedings of the 1st Workshop on Deep Learning for Recommender Systems, Boston, MA, USA, 15 September 2016. [Google Scholar] [CrossRef]
- Venkatesan, R.; Er, M.J. A novel progressive learning technique for multi-class classification. Neurocomputing 2016, 207, 310–321. [Google Scholar] [CrossRef]

| Cyber Risk | Expert 1 Ranking | Expert 1 Comment | Expert 2 Ranking | Expert 2 Comment |
|---|---|---|---|---|
| Ransomware | 4 | “Important, but not as prevalent as other risks in our experience”. | 5 | “Seen infrequently, but the impact can be significant when it occurs”. |
| Phishing | 1 | “Most common and dangerous, especially due to employee vulnerability”. | 1 | “A constant threat, often overlooked in our industry”. |
| Insider Attacks | 2 | “It’s a growing concern with the high turnover of staff”. | 2 | “Hard to detect and can have devastating consequences”. |
| Data Breaches | 3 | “Increasingly common with the digitization of our data”. | 4 | “Significant but not as immediate a threat as phishing or insider attacks”. |
| Supply Chain Attacks | 5 | “A risk, but more due to external factors than cyber threats per se”. | 3 | “Particularly relevant given recent global events affecting supply chains”. |
| Aspect | Description | Examples of Vulnerabilities |
|---|---|---|
| Software Flaws (V1-1) | Issues or bugs in software that could be exploited. | Buffer overflows, SQL injection, cross-site scripting (XSS), unvalidated inputs, directory traversal, insecure deserialization |
| Network Configurations (V1-2) | Improper setup or outdated components in networks. | Open ports, misconfigured firewalls, default credentials in use, unpatched services, excessive permissions, insecure protocols |
| Communication Protocol Weaknesses (V1-3) | Vulnerabilities in the way devices communicate. | Man-in-the-middle attacks, session hijacking, replay attacks, unencrypted communications, inadequate key management, insecure handshake procedures |
| Hardware Susceptibilities (V1-4) | Physical vulnerabilities in devices or systems. | Firmware vulnerabilities, insecure interfaces, physical tampering risks, side-channel attacks, inadequate hardware encryption, component wear-out |
| Aspect | Item | Description | Example |
|---|---|---|---|
| Frequent changes in teams (V2-1) | Inconsistent security protocols | Varied security protocol application with changing team members. | For instance, while one team may use multifactor authentication (MFA) rigorously, another might only utilize basic password protocols, creating security inconsistencies. |
| Lack of trust | Newly onboarded members may not have immediate trust, restricting access or data sharing. | In a new project phase, a subcontractor might hesitate to share real-time data feeds due to trust issues, possibly leading to delayed decision-making. | |
| Loss of knowledge | Exiting team members may take vital security knowledge with them. | An employee who departs midway through a project might have had unique access credentials or understanding of a specific cybersecurity protocol, leaving a security knowledge gap. | |
| Onboarding risks | New team members might introduce risks if not vetted properly. | A new contractor may unknowingly introduce malware through an infected USB drive or device during the initial setup phase. | |
| Limited accountability | Frequent changes can blur accountability, making fault tracking challenging. | If a breach occurs, identifying responsibility becomes challenging when team members have been regularly rotated out. For instance, a password leak from 2 months ago might involve tracking past team members. | |
| Varied levels of cybersecurity knowledge among personnel (V2-2) | Disparate security practices | Varied adherence to security best practices among employees. | While senior architects might use encrypted email services, newer interns might rely on personal emails, causing potential data breaches. |
| Phishing susceptibility | Increased risk of less informed members succumbing to phishing or spear-phishing attempts. | Less tech-savvy team members, such as older craftsmen, might be more susceptible to clicking malicious links in scam emails. | |
| Improper data handling | Inadequate data storage, sharing, or processing due to ignorance. | An engineer might accidentally save sensitive project blueprints in a publicly accessible cloud folder. | |
| Usage of unapproved software | Employees might use software/tools not approved, risking security. | An architect might use a non-standard design software that has not been vetted for security, introducing potential risks. | |
| Misconfigured security settings | Incorrect security configurations due to lack of knowledge. | A team member might disable firewall settings to expedite a software installation, leaving systems vulnerable. | |
| Scattered and frequent communications (V2-3) | Unsecure communication channels | Risk of data interception across multiple communication points. | Using consumer-grade messaging apps for communicating about project specifics can risk data interception. |
| Data integrity issues | Potential for inconsistent data due to frequent exchanges. | A subcontractor might receive an outdated design plan over email, leading to construction flaws. | |
| Version control issues | Stakeholders using outdated data versions can cause operational conflicts. | Without a central data repository, two teams might work on different versions of a project blueprint, leading to inconsistencies. | |
| Over-reliance on single channels | Relying heavily on one communication channel can create a single point of failure. | If a primary communication software faces an outage, it can halt the entire project’s communication flow. | |
| Miscommunication | Risk of distorted or misunderstood data in fragmented communication environments. | Key safety instructions might be misunderstood or lost in long email threads, leading to on-site hazards. | |
| Frequent exchange of digital information (V2-4) | Data leak risk | Potential for data breaches when using insecure channels. | A contractor might unknowingly forward a confidential project blueprint to an external stakeholder, risking intellectual property. |
| Data interception risk | Possible data theft during transmission. | A hacker might exploit an unencrypted data transfer, capturing sensitive financial details. | |
| Unauthorized data access | Data might be accessed without proper controls. | A shared project server might not have proper access restrictions, allowing unauthorized personnel to access confidential designs. | |
| Excessive data replication | Frequent data exchanges can lead to multiple, unnecessary data copies, increasing breach risk. | Each project subcontractor might maintain separate copies of project blueprints, increasing the data breach surface. | |
| Risk from third-party applications | Utilizing third-party apps for data sharing can introduce unknown vulnerabilities. | Utilizing a less-known third-party scheduling app can introduce vulnerabilities not present in industry-standard software. | |
| Personnel overlapping across multiple projects (V2-5) | Data confusion | Risks of data misplacement or incorrect stakeholder sharing. | With simultaneous projects, a blueprint for Project A might mistakenly be sent to Project B‘s team, leading to construction discrepancies. |
| Resource clashes | Projects might compete for the same resources, leading to potential delays. | Two projects might unknowingly book the same crane on the same date, leading to logistical challenges. | |
| Financial mismanagement | Possible misallocation of funds across overlapping projects. | Funds allocated for one project might inadvertently be spent on another overlapping project due to accounting errors. | |
| Scheduling conflicts | Overlapping projects can lead to misaligned timelines, causing project delays. | Two projects’ timelines might clash, leading to delays as resources are spread thin. | |
| Contractual conflicts | Potential for conflicting contractual obligations between projects. | Contractual obligations for one project might interfere with another, e.g., exclusivity clauses with suppliers causing supply chain disruptions. |
| Objective Number | Description | Alignment with Strategic Business Goals | Expert 1 Opinion | Expert 2 Opinion |
|---|---|---|---|---|
| O1 | To predict the probability of a potential cybersecurity incident occurring within a specified time frame if the vulnerabilities are exploited. | This objective allows organizations to identify and prioritize risks effectively, helping allocate resources efficiently to safeguard business continuity. | Not explicitly mentioned, but implied as a sub-goal alongside O2. | Highlighted as a sub-goal, important for understanding the probability of incidents. |
| O2 | To predict the severity of consequences if a cyber incident occurs. The impact can be measured in terms of financial loss, operational disruption, or damage to reputation. | Understanding potential impacts aids in preparing effective contingency plans and minimizing financial and reputational damage, which is crucial for strategic risk management. | Not explicitly mentioned, but implied as a sub-goal alongside O1. | Identified as a sub-goal, crucial for assessing the severity of consequences of cyber incidents. |
| O3 | To predict the overall risk that combines the likelihood and impact, often represented as a score or level. This provides a summarized view of how critical the cyber incident is. | Quantifying risk with scores helps decision-makers prioritize threats and allocate cybersecurity resources strategically, aligning with business priorities. | Emphasized as the primary focus; crucial for understanding overall cybersecurity status in line with ISO 27001 [45]. | Agrees with the prioritization of O3; focuses on this in current project alongside O1 and O2. |
| O4 | To predict potential metrics or numbers related to the incident, such as the downtime of a system due to potential threats. | Estimating system downtime enables organizations to develop robust disaster recovery strategies, maintaining operational efficiency and customer satisfaction. | Not part of current project scope; no explicit opinion provided. | Important for understanding potential incidents and preparing accordingly, but not part of the current project scope. |
| O5 | This objective focuses on making the model generate answers to questions about cybersecurity posture, preparedness, and resilience. The models can be large generative language models (LLMs), such as GPT-4 [46] and Ernie Bot [47]. | Using models like GPT-4 and Ernie Bot for cybersecurity assessments aids strategic decisions by providing insights into organizational readiness and vulnerabilities, enhancing long-term resilience. | Not part of current project scope; recognizes potential future value. | Deemed to have great potential for future projects, especially in creating tailored language models for cybersecurity. |
| Objective | Focus Area | Description | Scale/Unit |
|---|---|---|---|
| Predicting the likelihood of an incident (O1) | Ransomware | Malicious software designed to block access to a computer system until a ransom is paid. | Likelihood (%) |
| Phishing | Fraudulent attempts, often via email, to steal sensitive information by disguising it as trustworthy. | Likelihood (%) | |
| Data breach | Unauthorized access and retrieval of sensitive data. | Likelihood (%) | |
| Malicious insider attack | Harmful actions taken against an organization from someone within (i.e., malicious insider). | Likelihood (%) | |
| Supply chain attack | Targeting less-secure elements in the supply chain to compromise a primary target. | Likelihood (%) | |
| Estimating potential impact (O2) | Operational downtime | Period when operations are halted, affecting productivity. | Time duration (e.g., hours, days) |
| Financial losses | Direct and indirect monetary losses due to a cyber incident. | Currency (e.g., USD) | |
| Reputational damage | Negative impact on a company’s reputation following a cyber incident. | Qualitative assessment (e.g., low, medium, high) | |
| Legal and regulatory consequences | Legal penalties and regulatory fines following non-compliance or breaches. | Qualitative assessment (e.g., low, medium, high) | |
| Loss of intellectual property | Unauthorized access and theft of proprietary designs, processes, or ideas. | Count (e.g., number of files/documents) | |
| Compromised safety | Threats to human safety due to a cyber incident. | Incident count | |
| Evaluating the risk through metrics (O3) | Risk score | Numeric value representing the severity of a risk. | Numeric score (e.g., 0–100) |
| Risk level | Categorical evaluation (e.g., low, medium, high) of the severity of a risk. | Qualitative assessment (e.g., low, medium, high) | |
| Projecting statistical figures related to the incident (O4) | The number of events | Count of specific cyber incidents over a time frame. | Count |
| Operational downtime | Total time systems are non-operational due to incidents. | Time duration (e.g., hours, days) | |
| Affected systems count | Number of IT systems impacted by a cyber incident. | System count | |
| Data volume compromised | Amount of data, often in GB or TB, accessed without authorization. | Data volume (e.g., Terabytes (TB)) | |
| Incident response time | Time taken to identify, react, and address a cyber incident. | Time duration (e.g., hours, days) | |
| User accounts affected | Number of user accounts compromised in an incident. | Count | |
| Answering qualitative questions about cybersecurity (O5) | Document checking, decision making, solution suggestion | Provide initial answers to the questions the user input to the language model. | Text (e.g., How would you rate the employees’ familiarity and compliance with our organization’s cybersecurity guidelines and best practices?) |
| Feature Category | Explanation | Example Feature | Relevance to Vulnerabilities (Section 3.1.3) |
|---|---|---|---|
| Numerical | It represents data that can be measured and expressed numerically | Percentage of personnel with access to sensitive information | V1, V2-1, V2-2 |
| Ordinal | It classifies data into categories with a specific order or scale | Level of security mechanism of OT equipment (very low, low, medium, high, very high) | V1-3, V1-4, V2-2 |
| Categorical | It classifies data into distinct categories that lack a numerical or ordered relationship. | Project location (categorized by country or city) | V2-3, V2-4 |
| Boolean | It is binary and denotes a condition as either true or false | Presence of a dedicated IT team for the project (yes/no) | V1, V2-1, V2-2 |
| Vulnerability Aspect | Structured Logs (D1) | Time-Series Data (D2) | Spatial Data (D3) | Image Data (D4) | Text Data (D5) | Audio Data Mode (D6) |
|---|---|---|---|---|---|---|
| Software Flaws (V1-1) | –Construction management software logs –Equipment firmware versions –Building information modeling (BIM) software records | –Timeline of software updates in project management tools –Frequency of detected software issues from AutoCAD v25.0 tools | –Locations of on-site devices running specific software –Geographic distribution of cloud-based tools’ data centers | –Screenshots of errors in scheduling or modeling software –Drone footage capturing software -driven machinery malfunctions | –Error logs from construction -specific apps –Feedback forms from site managers on software | –Recordings of construction software training sessions –Feedback from workers on software usability |
| Network Configurations (V1-2) | –Network layout of construction site trailers –Router and switch settings at temporary site offices –Access logs from on-site servers | –Traffic flow over time from construction site to headquarters –Unauthorized access attempts on site-specific networks | –Locations of network hardware across construction site –Geographic layout of Wi-Fi boosters for large sites | –Network diagram visualizations for site office –Images of site-specific network setups | –Network setup guidelines for construction sites –Site IT team’s notes | –Audio logs of network setup briefings at construction sites –Recordings of IT consultations for site -specific needs |
| Communication Protocol Weaknesses (V1-3) | –Configuration settings for construction communication tools –List of approved communication tools for site | –Timeline of changes or updates in site communication tools –Detected issues with on -site communication systems | –Locations of devices using construction -specific communication tools –Distribution of push-to-talk device users | –Screenshots of communication device configurations –Photos of communication hubs at construction sites | Communication tool guidelines –Feedback from site workers on communication issues | –Audio feedback sessions about communication tools –Recorded discussions about tool selections for sites |
| Hardware Susceptibilities (V1-4) | –Inventory of IoT devices on site –Firmware logs for construction machinery –Maintenance logs for IT equipment in site trailers | –Timeline of machinery updates or replacements –Frequency of IoT device malfunctions on site | –Geographic distribution of smart equipment across construction sites –Locations of construction drones’ landing zones | –Images of machinery control panels –Drone-captured photos of large machinery in action | –Maintenance and issue logs for construction equipment –User manuals for construction -specific IT equipment | –Recordings of machinery training sessions –Maintenance feedback or alerts captured via audio |
| Vulnerability Aspect | Structured Logs (D1) | Time-Series Data (D2) | Spatial Data (D3) | Image Data (D4) | Text Data (D5) | Audio Data Mode (D6) |
|---|---|---|---|---|---|---|
| Frequent changes in teams (V2-1) | –Employees’ start and end dates –Roles and access levels –Onboarding checklists | –Timeseries graph showing frequency of team changes –Audit trails of access rights changes | –Locations of team members –Site access logs by different teams | –Badges/ID cards –Access logs with time-stamped images | –Team meeting minutes –Personnel change notifications | –Recorded interviews/feedback on team transitions –Audio logs of onboarding training |
| Varied levels of cybersecurity knowledge among personnel (V2-2) | –Results from cybersecurity training assessments –Logs of approved/unapproved software usage –Incident response logs | –Timeline of cybersecurity incidents or breaches –Frequency of cybersecurity training sessions | –Geographic locations of cybersecurity training held | –Screenshots of training modules or breach notifications –Images of on-site cybersecurity posters/guidelines | –Training manuals –Feedback forms post-training –Reports of cybersecurity breaches/incidents | –Recordings from training sessions –Audio alerts from cybersecurity systems |
| Scattered and frequent communications (V2-3) | –Logs of communication platforms –Timestamps and participants –Frequency of channel switches | –Frequency and timing of communications –Peaks in communication before major milestones | –Geographic distribution of stakeholders –Locations of communication relay nodes or boosters | –Screenshots of communication tools/channels used –Infographics/ charts shared in communication | –Email threads –Chat logs –Memos and official communications | –Recorded calls/messages –Voice notes on communication platforms |
| Frequent exchange of digital information (V2-4) | –Logs of data transfer events –Sizes of transferred files –Encryption status logs | –Timestamps of data transfers and accesses –Graphs of data volume exchanged over time | –Geographic locations of major data transfers (if applicable) –Locations of servers storing key data | –Visual representations of data flows –Screenshots of file transfer progress | –Descriptions or notes on data transfers –Digital handover notes –Logs of file names and types transferred | –Voice logs or confirmations of successful data transfers –Audio alerts from data transfer systems |
| Personnel overlapping across multiple projects (V2-5) | –Resource-allocation logs –Financial records per project –Timeline overlaps | –Timelines showing project milestones and deliveries –Gantt charts of overlapping projects | –Geographic overlap or proximity of project sites –Maps with resource locations for different projects | –Visual charts/graphs depicting overlapping timelines –Pictures of sites showing simultaneous work | –Written project briefs/descriptions –Logs of resource requests and allocations | –Audio updates or briefings about overlapping projects –Recorded meetings discussing project overlaps |
Disclaimer/Publisher’s Note: The statements, opinions and data contained in all publications are solely those of the individual author(s) and contributor(s) and not of MDPI and/or the editor(s). MDPI and/or the editor(s) disclaim responsibility for any injury to people or property resulting from any ideas, methods, instructions or products referred to in the content. |
© 2024 by the authors. Licensee MDPI, Basel, Switzerland. This article is an open access article distributed under the terms and conditions of the Creative Commons Attribution (CC BY) license (https://creativecommons.org/licenses/by/4.0/).
Share and Cite
Yao, D.; García de Soto, B. Cyber Risk Assessment Framework for the Construction Industry Using Machine Learning Techniques. Buildings 2024, 14, 1561. https://doi.org/10.3390/buildings14061561
Yao D, García de Soto B. Cyber Risk Assessment Framework for the Construction Industry Using Machine Learning Techniques. Buildings. 2024; 14(6):1561. https://doi.org/10.3390/buildings14061561
Chicago/Turabian StyleYao, Dongchi, and Borja García de Soto. 2024. "Cyber Risk Assessment Framework for the Construction Industry Using Machine Learning Techniques" Buildings 14, no. 6: 1561. https://doi.org/10.3390/buildings14061561
APA StyleYao, D., & García de Soto, B. (2024). Cyber Risk Assessment Framework for the Construction Industry Using Machine Learning Techniques. Buildings, 14(6), 1561. https://doi.org/10.3390/buildings14061561

