Reducing Falls from Heights through BIM: A Dedicated System for Visualizing Safety Standards
Abstract
1. Introduction
2. Theoretical Background and Research Gap
- 1.
- Creating an integrated visual platform where FFH risk zones can be marked and monitored.
- 2.
- Creating a visual repository for highlighting the corresponding safety measures at different heights as per OSHA and NEBOSH standards. This will ease the process of consulting safety clauses for heights by making it visually understandable and interactive.
- 3.
- Enabling H&S managers to determine the safety practices and training necessary for workers to work at heights. Against this aim, this research utilizes BIM as a decision support system (DSS) for safety managers on construction sites to make safety-related decisions.
- 1.
- To enable H&S managers to ensure compliance with safety standards and prevent FFH by making all the relevant safety clauses of the selected safety standard available in a visual environment.
- 2.
- To digitalize safety standards information on a visual platform that is easy to understand and implement.
- 3.
- To enable the H&S manager to take proactive measures of making all the CPE and PPE required available to be used while working at a particular height on a day-to-day basis.
- BIM is the most thriving technology within the construction industry, requiring beginner-level competency for its usage [33].
- BIM provides a virtual prototype giving 3D models of the building, which makes visualization of different areas of the building easy and viable.
- BIM aids in accumulating construction information and is viewed as a potential technology to improve construction safety management.
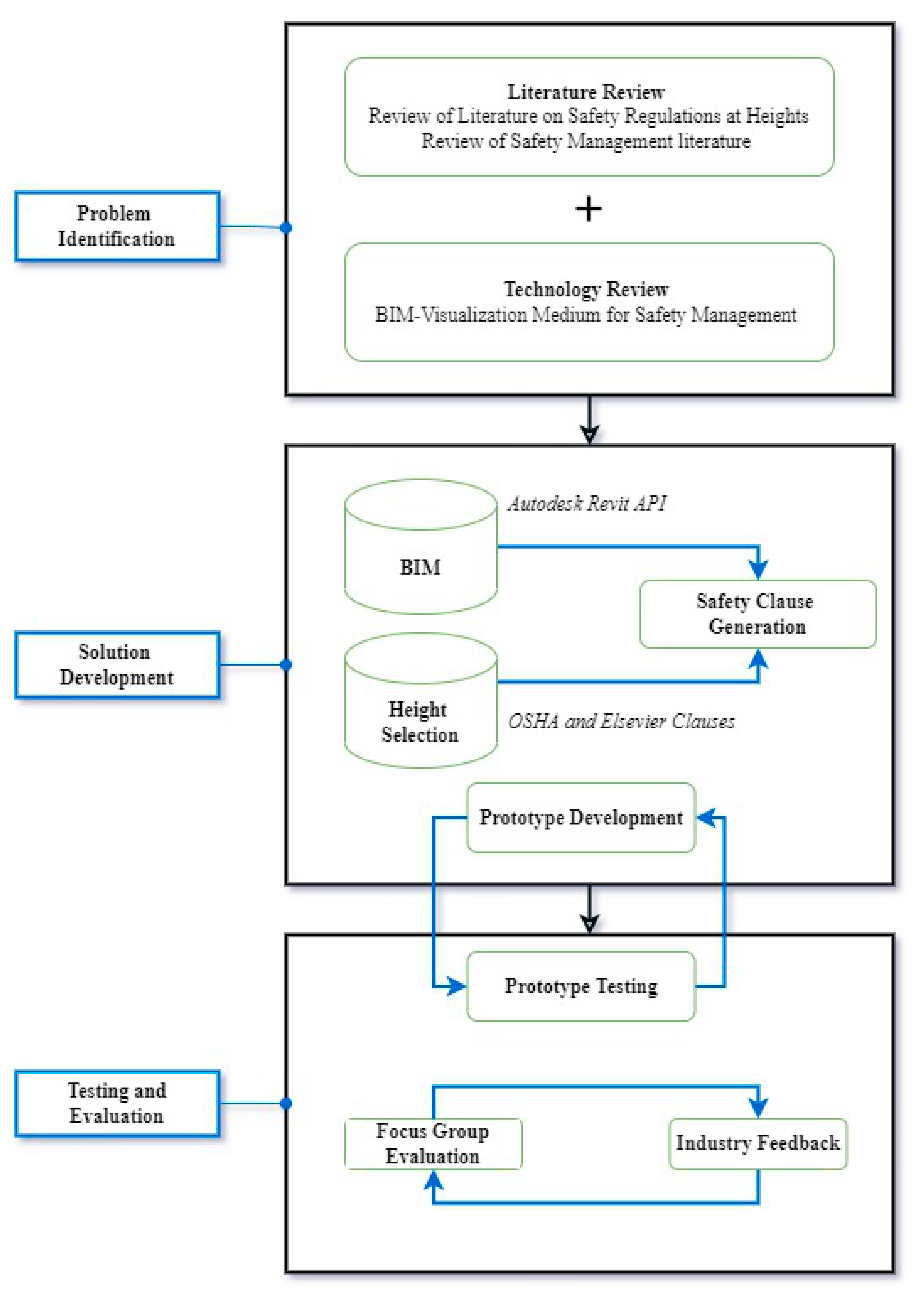
3. Materials and Methods
- 1.
- A detailed literature review was conducted on construction safety and BIM through diverse literary databases (Scopus, Web of Science, Google Scholar, Refseek, Institute of Educational Sciences) from 1995 to 2022. Afterwards, official safety guides of two internationally used standards OSHA 2022 and Introduction to Health and Safety in Construction by NEBOSH 2008 [12,34] were consulted.
- 2.
- The next stage was based on the idea that BIM technology is the ‘digital repository solution’ that provides an API for developing plug-ins. Accordingly, this research used it to develop the plug-in of the proposed system named “SafeCl”. The environment used to develop the plug-in consisted of Autodesk Revit Architecture (BIM Software), Visual Studio.net (Environment for Software Development), and Structured Query Language (SQL) (Database Management System). In addition, in the developed system, safety clauses from two safety standards OSHA 2022 [12] and Introduction to Health and Safety in Construction by NEBOSH 2008 [34], were integrated into a BIM environment by creating a library of standards using the SQL database. This database is linked with an FFH API to digitally show the safety prerequisites at a defined height. The safety clause library can be expanded further in future by adding more safety standards.
- 3.
- Lastly, the proposed system (SafeCl) was evaluated and validated through an expert evaluation. It included nine experts from academia and industry. This step helped determine the effectiveness, compliance, limitations, and barriers to implementing the proposed system. This section explains the SafeCl from a user’s perspective, which considers the role of the H&S manager, as shown in Figure 2.
- 1.
- The H&S manager/user launches the SafeCl plug-in from Autodesk Revit User Interface (UI) to determine the safety equipment and arrangements needed at relevant heights for the project model.
- 2.
- On launching the SafeCl tab, a ribbon appears, displaying a library of different safety standards (OSHA and NEBOSH in this case), guidelines and clauses for working at a particular height. The safety standards library can also be expanded by adding different safety standards in the library. This will enable the use of the proposed system across the board, where different safety standards are followed.
- 3.
- The H&S manager selects the model element (height from ground level), where the workers are supposed to work on the building model in BIM.
- 4.
- Based on the selected height, the SafeCl plug-in as a DSS suggests the detailed requirements of working at the desired height according to the chosen safety standard (OSHA or NEBOSH).
- 5.
- The H&S manager can then communicate the safety clauses to the workers and supervisors and ensure on-site compliance.
4. SafeCl Demonstration
5. SafeCl Evaluation
- 1.
- The proposed system was demonstrated to the participants with all the instructions and available functions.
- 2.
- A few safety clauses on different heights were randomly generated using a sample model in BIM to understand and visualize the clauses.
- 3.
- After the demonstration, the first author initiated and moderated the discussion to obtain the experts’ feedback. Initially, the experts were asked about the benefits and effectiveness, barriers to implementation, and future improvements to the proposed system.
6. Results and Discussion
6.1. Potential of SafeCl System in Safety Management to Prevent FFH
6.2. Effectiveness of SafeCl in Addressing Safety at Heights
6.3. Barriers to the Implementation of SafeCl System
7. Conclusions and Recommendations
Author Contributions
Funding
Institutional Review Board Statement
Informed Consent Statement
Data Availability Statement
Acknowledgments
Conflicts of Interest
References
- Shafiq, M.; Afzal, M.; Aljassmi, H. Improving construction safety with virtual-design construction technologies—A review. J. Inf. Technol. Constr. 2021, 26, 319–340. [Google Scholar] [CrossRef]
- Newaz, M.T.; Ershadi, M.; Carothers, L.; Jefferies, M.; Davis, P. A review and assessment of technologies for addressing the risk of falling from height on construction sites. Saf. Sci. 2022, 147, 105618. [Google Scholar] [CrossRef]
- Dong, X.S.; Largay, J.A.; Wang, X.; Cain, C.T.; Romano, N. The construction FACE database—Codifying the NIOSH FACE reports. J. Saf. Res. 2017, 62, 217–225. [Google Scholar] [CrossRef] [PubMed]
- Construction statistics in Great Britain. 2021. Available online: https://www.ons.gov.uk/releases/constructionstatisticsgreatbritain2021 (accessed on 28 February 2023).
- Vigneshkumar, C.; Salve, U.R. A scientometric analysis and review of fall from height research in construction. Constr. Econ. Build. 2020, 20, 17–35. [Google Scholar] [CrossRef]
- Tijani, B.; Nwaeze, J.F.; Jin, X.; Osei-Kyei, R. Suicide in the construction industry: Literature review. Int. J. Constr. Manag. 2021, 1–10. [Google Scholar] [CrossRef]
- Yuan, J.; Li, X.; Xiahou, X.; Tymvios, N.; Zhou, Z.; Li, Q. Accident prevention through design (PtD): Integration of building information modeling and PtD knowledge base. Autom. Constr. 2019, 102, 86–104. [Google Scholar] [CrossRef]
- Filho, M.C.A.; Serra, S.M.B. Comparison between collective protective systems in Brazil: Safety platforms and safety net type V. SN Appl. Sci. 2020, 2, 2153. [Google Scholar] [CrossRef]
- Rey-Merchán, M.D.C.; Gómez-de-Gabriel, J.M.; Fernández-Madrigal, J.A.; López-Arquillos, A. Improving the prevention of fall from height on construction sites through the combination of technologies. Int. J. Occup. Saf. Ergon. 2022, 28, 590–599. [Google Scholar] [CrossRef]
- Jeelani, I.; Gheisari, M. Safety Challenges of UAV Integration in Construction: Conceptual Analysis and Future Research Roadmap. Saf. Sci. 2021, 144, 105473. [Google Scholar] [CrossRef]
- Ajayi, S.O.; Adegbenro, O.O.; Alaka, H.A.; Oyegoke, A.S.; Manu, P.A. Addressing behavioural safety concerns on Qatari Mega projects. J. Build. Eng. 2021, 41, 102398. [Google Scholar] [CrossRef]
- United States Department of Labor. Occupational Health and Safety (OSHA). 21 February 2022. Available online: https://www.osha.gov/ (accessed on 21 February 2023).
- Chian, E.; Fang, W.; Goh, Y.M.; Tian, J. Computer vision approaches for detecting missing barricades. Autom. Constr. 2021, 131, 103862. [Google Scholar] [CrossRef]
- Wang, R.; Yujie, L.; Shuai, H.; Jinshan, L.; Mingkang, W. A Forewarning Method for Falling Hazard from Hole Based on Instance Segmentation and Regional Invasion Detection. In International Symposium on Advancement of Construction Management and Real Estate, Proceedings of the 26th International Symposium on Advancement of Construction Management and Real Estate, Beijing, China, 20–22 November 2021; Springer: Berlin/Heidelberg, Germany, 2022; pp. 157–174. [Google Scholar]
- Zhang, S.; Sulankivi, K.; Kiviniemi, M.; Romo, I.; Eastman, C.M.; Teizer, J. BIM-based fall hazard identification and prevention in construction safety planning. Saf. Sci. 2015, 72, 31–45. [Google Scholar] [CrossRef]
- Fang, W.; Ding, L.; Luo, H.; Love, P.E. Falls from heights: A computer vision-based approach for safety harness detection. Autom. Constr. 2018, 91, 53–61. [Google Scholar] [CrossRef]
- Chi, C.-F.; Chang, T.-C.; Ting, H.-I. Accident patterns and prevention measures for fatal occupational falls in the construction industry. Appl. Ergon. 2005, 36, 391–400. [Google Scholar] [CrossRef]
- Huang, X.; Hinze, J. Analysis of Construction Worker Fall Accidents. J. Constr. Eng. Manag. 2003, 129, 262–271. [Google Scholar] [CrossRef]
- Duncan, C.W.; Bennett, R. Fall Protection & Debris Containment During Construction. In Preparing for Construction in the 21st Century; Chang, L.-M., Ed.; American Society of Civil Engineers: New York, NY, USA, 1991; pp. 97–102. [Google Scholar]
- Kurien, M.; Kim, M.-K.; Kopsida, M.; Brilakis, I. Real-time simulation of construction workers using combined human body and hand tracking for robotic construction worker system. Autom. Constr. 2018, 86, 125–137. [Google Scholar] [CrossRef]
- Evanoff, B.; Dale, A.M.; Zeringue, A.; Fuchs, M.; Gaal, J.; Lipscomb, H.J.; Kaskutas, V. Results of a Fall Prevention Educational Intervention for Residential Construction Residential Construction Mark Fuchs Recommended Citation Recommended Citation. Available online: https://digitalcommons.wustl.edu/ohs_facpubs/78 (accessed on 2 August 2021).
- Kaskutas, V.; Evanoff, B. Fall prevention among apprentice carpenters Recommended Citation Recommended Citation. 2010. Available online: https://digitalcommons.wustl.edu/ohs_facpubs/18 (accessed on 15 November 2022).
- Sanni-Anibire, M.O.; Mahmoud, A.S.; Hassanain, M.A.; Salami, B.A. A risk assessment approach for enhancing construction safety performance. Saf. Sci. 2020, 121, 15–29. [Google Scholar] [CrossRef]
- Zhang, M.; Fang, D. A cognitive analysis of why Chinese scaffolders do not use safety harnesses in construction. Constr. Manag. Econ. 2013, 31, 207–222. [Google Scholar] [CrossRef]
- Guo, H.; Yu, Y.; Skitmore, M. Visualization technology-based construction safety management: A review. Autom. Constr. 2017, 73, 135–144. [Google Scholar] [CrossRef]
- Lee, Y.; Kim, I.; Choi, J. Development of BIM-Based Risk Rating Estimation Automation and a Design-for-Safety Review System. Appl. Sci. 2020, 10, 3902. [Google Scholar] [CrossRef]
- Kelm, A.; Laußat, L.; Meins-Becker, A.; Platz, D.; Khazaee, M.J.; Costin, A.M.; Helmus, M.; Teizer, J. Mobile passive Radio Frequency Identification (RFID) portal for automated and rapid control of Personal Protective Equipment (PPE) on construction sites. Autom. Constr. 2013, 36, 38–52. [Google Scholar] [CrossRef]
- Teizer, J.; Lao, D.; Sofer, M. Rapid Automated Monitoring of Construction Site Activities Using Ultra-Wide Band. In Proceedings of the 24th International Symposium on Automation and Robotics in Construction, Kochi, India, 19–21 September 2007. [Google Scholar] [CrossRef]
- D’Arco, M.; Renga, A.; Ceccarelli, A.; Brancati, F.; Bondavalli, A. Enhancing workers safety in worksites through augmented GNSS sensors. Measurement 2018, 117, 144–152. [Google Scholar] [CrossRef]
- Gómez-de-Gabriel, J.M.; Fernández-Madrigal, J.A.; López-Arquillos, A.; Rubio-Romero, J.C. Monitoring harness use in construction with BLE beacons. Measurement 2019, 131, 329–340. [Google Scholar] [CrossRef]
- Ali, B.; Zahoor, H.; Nasir, A.R.; Maqsoom, A.; Khan, R.W.A.; Mazher, K.M. BIM-based claims management system: A centralized information repository for extension of time claims. Autom. Constr. 2020, 110, 102937. [Google Scholar] [CrossRef]
- Riaz, Z.; Arslan, M.; Kiani, A.K.; Azhar, S. CoSMoS: A BIM and wireless sensor based integrated solution for worker safety in confined spaces. Autom. Constr. 2014, 45, 96–106. [Google Scholar] [CrossRef]
- Martínez-Aires, M.D.; López-Alonso, M.; Martínez-Rojas, M. Building information modeling and safety management: A systematic review. Saf. Sci. 2018, 101, 11–18. [Google Scholar] [CrossRef]
- Hughes, P. Chapter 18–Working at Height–Hazards and Control. In Introduction to Health and Safety in Construction; Nebosh, F., Ed.; Routledge: Leicester, UK, 2008; pp. 377–406. [Google Scholar] [CrossRef]
- Lavrakas, P.J. Encyclopedia of Survey Research Methods; Sage: New York, NY, USA, 2008. [Google Scholar]
- Zahoor, H.; Chan, A.P.C.; Gao, R.; Utama, W.P. The factors contributing to construction accidents in Pakistan. Eng. Constr. Archit. Manag. 2017, 24, 463–485. [Google Scholar] [CrossRef]
- Areosa, J. International Journal on Working Conditions A Importância das Perceções de Riscos dos Trabalhadores The Importance of Workers Risk Perceptions. Available online: http://ricot.com.pt (accessed on 28 February 2023).
- Liang, H.; Zhang, S. Impact of supervisors’ safety violations on an individual worker within a construction crew. Saf. Sci. 2019, 120, 679–691. [Google Scholar] [CrossRef]
- Rodrigues, F.; Antunes, F.; Matos, R. Safety plugins for risks prevention through design resourcing BIM. Constr. Innov. 2021, 21, 244–258. [Google Scholar] [CrossRef]
- Dawood, N.; Vacharapoom, B. Safety Assessmnet for Work at Height: An Integrated 4D Visualization Approach. In Proceedings of the 5th International Conference on Construction Applications of Virtual Reality, Durham, UK, 12–13 September 2005; pp. 12–13. [Google Scholar]
- Martínez-Rojas, M.; Marín, N.; Vila, M.A. An Approach for the Automatic Classification of Work Descriptions in Construction Projects. Comput. Aided Civ. Infrastruct. Eng. 2015, 30, 919–934. [Google Scholar] [CrossRef]
- Zou, P.X.W.; Zhang, G.; Wang, J. Understanding the key risks in construction projects in China. Int. J. Proj. Manag. 2007, 25, 601–614. [Google Scholar] [CrossRef]
- Vitharana, V.H.P.; De Silva, G.H.M.J.; De Silva, S. Health Hazards, Risk and Safety Practices in Construction Sites-A Review Study. Eng. J. Inst. Eng. Sri Lanka 2015, 48, 35–44. [Google Scholar] [CrossRef]
- Wong, T.K.M.; Man, S.S.; Chan, A.H.S. Critical factors for the use or non-use of personal protective equipment amongst construction workers. Saf. Sci. 2020, 126, 104663. [Google Scholar] [CrossRef]
- Zou, Y.; Kiviniemi, A.; Jones, S.W. A review of risk management through BIM and BIM-related technologies. Saf. Sci. 2017, 97, 88–98. [Google Scholar] [CrossRef]
- Labonnote, N.; Skaar, C.; Rüther, P. The Potential of Decision Support Systems for More Sustainable and Intelligent Constructions: A Short Overview. Procedia Manuf. 2017, 12, 33–41. [Google Scholar] [CrossRef]
- Fitzgerald, M.; Kruschwitz, N.; Bonnet, D.; Welch, M. Embracing Digital Technology: A New Strategic Imperative. MIT Sloan Manag. Rev. 2014, 55, 1. [Google Scholar]
- Gamil, Y.; Rahman, I.A.R. Awareness and challenges of building information modelling (BIM) implementation in the Yemen construction industry. J. Eng. Des. Technol. 2019, 17, 1077–1084. [Google Scholar] [CrossRef]
- Olanrewaju, O.I.; Chileshe, N.; Babarinde, S.A.; Sandanayake, M. Investigating the barriers to building information modeling (BIM) implementation within the Nigerian construction industry. Eng. Constr. Archit. Manag. 2020, 27, 2931–2958. [Google Scholar] [CrossRef]
- López-Alonso, M.; Ibarrondo-Dávila, M.P.; Rubio-Gámez, M.C.; Munoz, T.G. The impact of health and safety investment on construction company costs. Saf. Sci. 2013, 60, 151–159. [Google Scholar] [CrossRef]
- Song, S.; Awolusi, I. Industrial Safety Management Using Innovative and Proactive Strategies. In Concepts, Applications and Emerging Opportunities in Industrial Engineering; IntechOpen: London, UK, 2021. [Google Scholar] [CrossRef]
- Umeokafor, N. An appraisal of the barriers to client involvement in health and safety in Nigeria’s construction industry. J. Eng. Des. Technol. 2017, 15, 471–487. [Google Scholar] [CrossRef]







| Posed Statement Description | Average Scores |
|---|---|
| Is the current/traditional form of safety standard information on FFH accidents in an understandable and integrated format? | 2.1 |
| Does the lack of understanding of safety clauses or guidelines adversely affect construction safety management in preventing FFH? | 4.5 |
| Should the safety standards’ clauses be digitalized to improve construction safety management? | 4.6 |
| Will SafeCl improve the implementation of safety standards in construction projects? | 4 |
| No. | Problematic Issues of Safety Management for FFH | Reference | Effectiveness Score for SafeCl |
|---|---|---|---|
| 1 | Flawed risk perception normalizing risk and forfeiting PPE | Areosa [37] | 4.8 |
| 2 | The social contagion effect of a supervisor’s violation of safety rules on workers | Liang et al. [38] | 4 |
| 3 | No visualization tool for safety rules on heights | Rodrigues et al. [39] | 4.9 |
| 4 | Lack of safety training | Dawood et al. [40] | 4 |
| 5 | Inaccessibility of safety documents when needed | Martínez-Rojas et al. [41] | 5 |
| 6 | Poor communication of safety rules | MC Rey-Merchán et al. [9] | 4.5 |
| 7 | Lack of available safety utilities on site | Zou et al. [42] | 4.8 |
| 8 | Poor safety practices | Vitharana et al. [43] | 5 |
| Barriers | Key Comments | Number of Respondents |
|---|---|---|
| Affordability | “Proper training would be required to use SafeCl that may require an organization to invest significantly in PPEs, CPEs and training of the workers.” | 3 |
| Network Availability/Coverage | “Network would be required all the time to view the safety clauses on BIM environment that would aid H&S managers in creating a safe working environment at heights.” | 4 |
| Adopting a New System | “The construction industry is highly resistant to adopting new technologies and changes.” | 3 |
| Lack of BIM Knowledge | “It is difficult to convince each worker to learn BIM, associated technologies and report every event, especially on large construction projects.” | 4 |
| Attitude Towards Safety | “Construction industries (especially in developing world) have a very casual attitude towards safety culture and do not consider it as something important.” | 5 |
| Area | Recommendations Suggested |
|---|---|
| Integrating SafeCl with other plug-ins | This system provides rich information and management of safety clauses for working at different heights. It will be interesting to integrate it with other systems that promote a safety culture to prevent FFH. |
| Safety best practices forums | The system can, side by side with safety standards, include safety best practices while working at heights, enriching the safety management guidelines for different construction industries across the board. |
| Diverse safety standards | The system can use different safety standards making it feasible to be used by any country or construction industry. |
Disclaimer/Publisher’s Note: The statements, opinions and data contained in all publications are solely those of the individual author(s) and contributor(s) and not of MDPI and/or the editor(s). MDPI and/or the editor(s) disclaim responsibility for any injury to people or property resulting from any ideas, methods, instructions or products referred to in the content. |
© 2023 by the authors. Licensee MDPI, Basel, Switzerland. This article is an open access article distributed under the terms and conditions of the Creative Commons Attribution (CC BY) license (https://creativecommons.org/licenses/by/4.0/).
Share and Cite
Tariq, A.; Ali, B.; Ullah, F.; Alqahtani, F.K. Reducing Falls from Heights through BIM: A Dedicated System for Visualizing Safety Standards. Buildings 2023, 13, 671. https://doi.org/10.3390/buildings13030671
Tariq A, Ali B, Ullah F, Alqahtani FK. Reducing Falls from Heights through BIM: A Dedicated System for Visualizing Safety Standards. Buildings. 2023; 13(3):671. https://doi.org/10.3390/buildings13030671
Chicago/Turabian StyleTariq, Ali, Babar Ali, Fahim Ullah, and Fahad K. Alqahtani. 2023. "Reducing Falls from Heights through BIM: A Dedicated System for Visualizing Safety Standards" Buildings 13, no. 3: 671. https://doi.org/10.3390/buildings13030671
APA StyleTariq, A., Ali, B., Ullah, F., & Alqahtani, F. K. (2023). Reducing Falls from Heights through BIM: A Dedicated System for Visualizing Safety Standards. Buildings, 13(3), 671. https://doi.org/10.3390/buildings13030671

