Smart Buildings: Systems and Drivers
Abstract
1. Introduction
2. Literature Review
3. Materials and Methods
3.1. Bibliographic Search
- Search, in the last 10 years, by using the following keywords: “smart building” (989 records) and “intelligent building” (503 records), totaling 1492 registers. Sixty-nine articles were also often cited in these papers’ references, regardless of date.
- Quick reading of titles and keywords, identifying which articles or dissertations contained the definition and structure of the smart building, from the perspective adopted in this paper, and excluding the others. Some articles were repeated throughout the search and were also removed, thus remaining 1146 records.
- From these results, we read the abstracts to identify which ones were relevant to the research scope. A hundred and seventeen articles were entirely read, to seek mainly the basic definitions of a smart building, or suggested approaches on drivers. However, 23 of these articles were not included in our search, because they did not contribute to advance knowledge on the subject.
- In the end, we got a total of 76 relevant articles that formed the basis for this paper.
3.2. Identification of the Main Drivers and Systems of Smart Buildings
3.3. Identification of the Relationships between Drivers and Systems
4. Results and Discussion
5. Conclusions
Author Contributions
Funding
Acknowledgments
Conflicts of Interest
References
- Clements-Croome, D. Sustainable healthy intelligent buildings for people. In Intelligent Buildings: Design, Management and Operation, 2nd ed.; Clements-Croome, D., Ed.; Thomas Telford Ltd.: London, UK, 2013; pp. 1–24. ISBN 978-0-7277-5734-0. [Google Scholar]
- Hartkopf, V.; Loftness, V.; Mahdavi, A.; Lee, S.; Shankavaram, J. An integrated approach to design and engineering of intelligent buildings—The Intelligent Workplace at Carnegie Mellon University. Autom. Constr. 1997, 6, 401–415. [Google Scholar] [CrossRef]
- Omar, O. Intelligent building, definitions, factors and evaluation criteria of selection. Alex. Eng. J. 2018, 57, 2903–2910. [Google Scholar] [CrossRef]
- Wong, J.K.W.; Li, H.; Wang, S.W. Intelligent building research: A review. Autom. Constr. 2005, 14, 143–159. [Google Scholar] [CrossRef]
- Azevedo Guedes, A.L.; Carvalho Alvarenga, J.; Dos Santos Sgarbi Goulart, M.; Rodriguez y Rodriguez, M.V.; Pereira Soares, C.A. Smart cities: The main drivers for increasing the intelligence of cities. Sustainability 2018, 10, 3121. [Google Scholar] [CrossRef]
- Joustra, C.; Yeh, D.H. Decision support systems for water reuse in smart building water cycle management. In Alternative Water Supply Systems; Memon, F.A., Ward, S., Eds.; IWA Publishing: London, UK, 2014; p. 463. [Google Scholar]
- Lima, E.G.; Chinelli, C.K.; Guedes, A.L.A.; Vazquez, E.G.; Hammad, A.W.A.; Haddad, A.N.; Soares, C.A.P. Smart and sustainable cities: The main guidelines of city statute for increasing the intelligence of Brazilian cities. Sustainability 2020, 12, 1025. [Google Scholar] [CrossRef]
- McGlinn, K.; O’Neill, E.; Gibney, A.; O’Sullivan, D.; Lewis, D. Simcon: A tool to support rapid evaluation of smart building application design using context simulation and virtual reality. J. Univers. Comput. Sci. 2010, 16, 1992–2018. [Google Scholar] [CrossRef]
- Ghaffarianhoseini, A.; AlWaer, H.; Ghaffarianhoseini, A.; Clements-Croome, D.; Berardi, U.; Raahemifar, K.; Tookey, J. Intelligent or smart cities and buildings: A critical exposition and a way forward. Intell. Build. Int. 2018, 10, 122–129. [Google Scholar] [CrossRef]
- Buckman, A.H.; Mayfield, M.; Beck, S.B.M. What is a smart building? Smart Sustain. Built Environ. 2014, 3, 92–109. [Google Scholar] [CrossRef]
- Ghaffarianhoseini, A.; Berardi, U.; AlWaer, H.; Chang, S.; Halawa, E.; Ghaffarianhoseini, A.; Clements-Croome, D. What is an intelligent building? Analysis of recent interpretations from an international perspective. Archit. Sci. Rev. 2016, 59, 338–357. [Google Scholar] [CrossRef]
- Sinopoli, J. Smart Building Systems for Architects, Owners and Builders; Elsevier: Amsterdam, The Netherlands, 2010; ISBN 9781856176538. [Google Scholar]
- Batov, E.I. The distinctive features of “smart” buildings. Procedia Eng. 2015, 111, 103–107. [Google Scholar] [CrossRef]
- Jia, R.; Jin, B.; Jin, M.; Zhou, Y.; Konstantakopoulos, I.C.; Zou, H.; Kim, J.; Li, D.; Gu, W.; Arghandeh, R.; et al. Design Automation for Smart Building Systems. Proc. IEEE 2018, 106, 1680–1699. [Google Scholar] [CrossRef]
- Baghchesaraei, O.R.; Baghchesaraei, A. Smart buildings: Design and construction process. J. Eng. Appl. Sci. 2016, 11, 783–787. [Google Scholar] [CrossRef]
- Glasmeier, A.; Christopherson, S. Thinking about smart cities. Camb. J. Reg. Econ. Soc. 2015, 8, 3–12. [Google Scholar] [CrossRef]
- Bašić, S.; Strmo, N.V.; Sladoljev, M. Smart cities and buildings. Građevinar 2019, 71, 949–964. [Google Scholar] [CrossRef]
- Partridge, H. Developing a Human Perspective to the Digital Divide in the Smart City. In Proceedings of the ALIA 2004 Biennial Conference Challenging Ideas, Brisbane, Australia, 21–24 September 2004; p. 7. [Google Scholar]
- Harrison, C.; Eckman, B.; Hamilton, R.; Hartswick, P.; Kalagnanam, J.; Paraszczak, J.; Williams, P. Foundations for Smarter Cities. IBM 2010, 54, 1–16. [Google Scholar] [CrossRef]
- Caragliu, A.; Del Bo, C.; Nijkamp, P. Smart Cities in Europe. J. Urban Technol. 2011, 18, 65–82. [Google Scholar] [CrossRef]
- Shih, C.-S.; Chou, J.-J.; Reijers, N.; Kuo, T.-W. Designing CPS/IoT applications for smart buildings and cities. IET Cyber Phys. Syst. Theory Appl. 2016, 1, 3–12. [Google Scholar] [CrossRef]
- Healey, G. Intelligent Buildings: Integrated Systems and Controls; International Specialised Skills Institute: Melbourne, Australia, 2011. [Google Scholar]
- Rawte, R. The role of ICT in creating intelligent, energy efficient buildings. Energy Procedia 2017, 143, 150–153. [Google Scholar] [CrossRef]
- Marinakis, V.; Doukas, H. An advanced IoT-based system for intelligent energy management in buildings. Sensors 2018, 18, 610. [Google Scholar] [CrossRef]
- Lilis, G.; Conus, G.; Asadi, N.; Kayal, M. Integrating building automation technologies with smart cities: An assessment study of past, current and future interroperable technologies. In Proceedings of the SMARTGREENS 2015—4th International Conference on Smart Cities and Green ICT Systems, Lisbon, Portugal, 20–22 May 2015; pp. 370–375. [Google Scholar]
- Pramanik, M.I.; Lau, R.Y.K.; Demirkan, H.; Azad, M.A.K. Smart health: Big data enabled health paradigm within smart cities. Expert Syst. Appl. 2017, 87, 370–383. [Google Scholar] [CrossRef]
- Wang, X.-Y.W.; Peng, Z.; Yu, X.-Q.; Zhao, J.; Wang, L. Intelligent architecture design and research based on smart city. Mech. Archit. Des. 2017, 156–161. [Google Scholar] [CrossRef]
- Worall, M. Intelligent Infrastructure. In Research Roadmap for Intelligent and Responsive Buildings; Clements-Croome, D., Ed.; CIB General Secretariat Van der Burghweg 1 2628 CS: Delft, The Netherlands, 2018; pp. 30–41. ISBN 978-90-803022-9-7. [Google Scholar]
- Nilon, C.H.; Berkowitz, A.R.; Hollweg, K.S. Introduction: Ecosystem Understanding Is a Key to Understanding Cities. In Understanding Urban Ecosystems; Springer: New York, NY, USA, 2006; pp. 1–13. [Google Scholar]
- Giffinger, R.; Fertner, C.; Kramar, H.; Kalasek, R.; Pichler-Milanović, N.; Meijers, E. City-Ranking of European Medium-Sized Cities; Centre of Regional Science: Vienna, Austria, 2007. [Google Scholar]
- Washburn, D.; Sindhu, U.; Balaouras, S.; Dines, R.A.; Hayes, N.M.; Nelson, L.E. Helping CIOs Understand “Smart City” Initiatives. Growth 2010, 17, 1–17. [Google Scholar]
- Beevor, M. Smart Building Initiatives are the Building Blocks of a Smart City. IOT FOR ALL. 2020. Available online: https://www.iotforall.com/smart-buildings-to-smart-city/ (accessed on 19 June 2019).
- Bartolucci, F. Smart Buildings for the Smart City. ADEN FUTURES. 2020. Available online: https://www.adenservices.com/en/blogs/smart-buildings-smart-city (accessed on 19 June 2019).
- Insights Team. Smart Buildings: Forming The Foundation Of Smart Cities. Forbes Insights 2018. Available online: https://www.forbes.com/sites/insights-inteliot/2018/10/24/smart-buildings-forming-the-foundation-of-smart-cities/#4727dbc1585e (accessed on 20 June 2019).
- Schuster, A. Interaction between smart buildings and grids in the Aspern Smart City research in Vienna. In Proceedings of the Seminar Smart City—Održivi Razvoj Gradova, Zagreb, Croatia, 1 October 2015; pp. 1–18. [Google Scholar]
- Mattoni, B.; Gugliermetti, F.; Bisegna, F. A multilevel method to assess and design the renovation and integration of Smart Cities. Sustain. Cities Soc. 2015, 15, 105–119. [Google Scholar] [CrossRef]
- Su, K.; Li, J.; Fu, H. Smart city and the applications. In Proceedings of the International Conference on Electronics, Communications and Control (ICECC), Ningbo, China, 9–11 September 2011; pp. 1028–1031. [Google Scholar]
- Bonetto, S.; Fowler, T. Smart building systems optimization—Integration and interoperability in smart buildings enhance value and reduce risks for the building owner. Consult. Specif. Eng. 2018, 55, 42–46. [Google Scholar]
- Belani, D.; Makwana, A.H.; Pitroda, J.; Vyas, C.M. Intelligent building new era of todays world. In Proceedings of the Trends and Challenges of Civil Engineering in Todays Transforming World, Surat, India, 29 March 2014; pp. 1–16. [Google Scholar]
- Howell, S.; Rezgui, Y.; Beach, T. Integrating building and urban semantics to empower smart water solutions. Autom. Constr. 2017, 81, 434–448. [Google Scholar] [CrossRef]
- De Groote, M.; Volt, J.; Bean, F. Is Europe Ready for the Smart Buildings Revolution? Mapping Smart-Readiness and Innovative Case Studies; Buildings Performance Institute Europe (BPIE): Brussels, Belgium, 2017. [Google Scholar]
- Akadiri, P.O.; Chinyio, E.A.; Olomolaiye, P.O. Design of A Sustainable Building: A Conceptual Framework for Implementing Sustainability in the Building Sector. Buildings 2012, 2, 126–152. [Google Scholar] [CrossRef]
- Marikyan, D.; Papagiannidis, S.; Alamanos, E. A systematic review of the smart home literature: A user perspective. Technol. Forecast. Soc. Chang. 2019, 138, 139–154. [Google Scholar] [CrossRef]
- Ehrlich, P.P.E. Why Your Next Project Should Be An Intelligent Building. Eng. Syst. 2006, 23, 8–12. [Google Scholar]
- Brad, B.S.; Murar, M.M. Smart Buildings Using IoT Technologies. Constr. Unique Build. Struct. 2014, 5, 15–27. [Google Scholar]
- Sutrisna, M.; Kumaraswamy, M.M. Advanced ICT and smart systems for innovative “engineering, construction and architectural management”. Eng. Constr. Archit. Manag. 2015, 22. [Google Scholar] [CrossRef]
- Baig, Z.A.; Szewczyk, P.; Valli, C.; Rabadia, P.; Hannay, P.; Chernyshev, M.; Johnstone, M.; Kerai, P.; Ibrahim, A.; Sansurooah, K.; et al. Future challenges for smart cities: Cyber-security and digital forensics. Digit. Investig. 2017, 22, 3–13. [Google Scholar] [CrossRef]
- Tawasha, R. Intelligent Building Technology Trends for 2018. Available online: https://www.solutionsgc.com/intelligent-building-technology-trends-for-2018/ (accessed on 16 July 2019).
- Parn, E.A.; Edwards, D. Cyber threats confronting the digital built environment. Eng. Constr. Archit. Manag. 2019, 26, 245–266. [Google Scholar] [CrossRef]
- Smith, S. Intelligent buildings. In Design and Construction—Building in Value; Butterworth Heinemann: Oxford, UK, 2002; pp. 36–57. ISBN 0750651490. [Google Scholar]
- To, W.; Lai, L.; Lam, K.; Chung, A. Perceived Importance of Smart and Sustainable Building Features from the Users’ Perspective. Smart Cities 2018, 1, 163–175. [Google Scholar] [CrossRef]
- Tadokoro, S. Smart Building Technology [TC Spotlight]. IEEE Robot. Autom. Mag. 2014, 21, 18–20. [Google Scholar] [CrossRef]
- Taylor, M. Integration creates smart high-performance buildings. Consulting-Specifying Engineer, March 2017; 38–43. [Google Scholar]
- Balta-Ozkan, N.; Boteler, B.; Amerighi, O. European smart home market development: Public views on technical and economic aspects across the United Kingdom, Germany and Italy. Energy Res. Soc. Sci. 2014, 3, 65–77. [Google Scholar] [CrossRef]
- Fayaz, M.; Shah, H.; Aseere, M.A.; Mashwani, W.K.; Shah, A.S. A Framework for Prediction of Household Energy Consumption Using Feed Forward Back Propagation Neural Network. Technologies 2019, 7, 30. [Google Scholar] [CrossRef]
- Kassai, M.; Al-Hyari, L. Investigation of ventilation energy recovery with polymer membrane material-based counter-flow energy exchanger for nearly zero-energy buildings. Energies 2019, 12, 1727. [Google Scholar] [CrossRef]
- Lilis, G.; Kayal, M. A secure and distributed message oriented middleware for smart building applications. Autom. Constr. 2018, 86, 163–175. [Google Scholar] [CrossRef]
- Bravo, J.C.; Castilla, M.V. Energy conservation law in industrial architecture: An approach through geometric algebra. Symmetry 2016, 8, 92. [Google Scholar] [CrossRef]
- Obrecht, T.P.; Kunic, R.; Jordan, S.; Dovjak, M. Comparison of health and well-being aspects in building certification schemes. Sustainability 2019, 11, 2616. [Google Scholar] [CrossRef]
- Zhang, X.; Bayulken, B.; Skitmore, M.; Lu, W.; Huisingh, D. Sustainable urban transformations towards smarter, healthier cities: Theories, agendas and pathways. J. Clean. Prod. 2018, 173, 1–10. [Google Scholar] [CrossRef]
- De Silva, L.C.; Morikawa, C.; Petra, I.M. State of the art of smart homes. Eng. Appl. Artif. Intell. 2012, 25, 1313–1321. [Google Scholar] [CrossRef]
- Wilson, C.; Hargreaves, T.; Hauxwell-Baldwin, R. Smart homes and their users: A systematic analysis and key challenges. Pers. Ubiquitous Comput. 2015, 19, 463–476. [Google Scholar] [CrossRef]
- Lawrence, T.M.; Boudreau, M.C.; Helsen, L.; Henze, G.; Mohammadpour, J.; Noonan, D.; Patteeuw, D.; Pless, S.; Watson, R.T. Ten questions concerning integrating smart buildings into the smart grid. Build. Environ. 2016, 108, 273–283. [Google Scholar] [CrossRef]
- Darby, S.J. Smart technology in the home: Time for more clarity. Build. Res. Inf. 2018, 46, 140–147. [Google Scholar] [CrossRef]
- Rao, S.; Xanders, A. Building controls drive smart lighting, HVAC design. Consult. Specif. Eng. 2017, 54, 44–50. [Google Scholar]
- Perumal, T.; Sulaiman, M.N.; Leong, C.Y. ECA-based interoperability framework for intelligent building. Autom. Constr. 2013, 31, 274–280. [Google Scholar] [CrossRef]
- Bhusari, S.V. Smart building integration. Consult. Specif. Eng. 2014, 51, 34–40. [Google Scholar]
- Brown, S.; Karnatz, K.; Knight, R. A comprehensive look at the intelligent building. Consult. Specif. Eng. 2016, 53, 54–58. [Google Scholar]
- Nunes, R.; Sêrro, C. Edifícios Inteligentes: Conceitos e Serviços. Jornal O Projeto, Ano XV-N.9, September 2014; 3–6. [Google Scholar]
- Kwon, O.; Lee, E.; Bahn, H. Sensor-aware elevator scheduling for smart building environments. Build. Environ. 2014, 72, 332–342. [Google Scholar] [CrossRef]
- Fink, H.S.; Kaltenegger, I. Integration of Nature and Technology for Smart Cities. In Integration of Mother Nature into Smart Buildings; Ahuja, A., Ed.; Springer International Publishing: New York, NY, USA, 2016; pp. 225–261. [Google Scholar]
- Trothe, M.E.S.; Shaker, H.R.; Jradi, M.; Arendt, K. Fault Isolability Analysis and Optimal Sensor Placement for Fault Diagnosis in Smart Buildings. Energies 2019, 12, 1601. [Google Scholar] [CrossRef]
- Berawi, M.A.; Miraj, P.; Sayuti, M.S.; Berawi, A.R.B. Improving building performance using smart building concept: Benefit cost ratio comparison. In Proceedings of the AIP Conference Proceedings, Palembang, Indonesia, 14 November 2017; Volume 1903. [Google Scholar]
- WWF. Living Planet Report 2016—Risk and Resilience in a New Era; World Wide Fund for Nature: Gland, Switzerland, 2016. [Google Scholar]
- Doppelt, B. Transformational Resilience. How Building Human Resilience to Climate Disruption Can Safeguard Society and Increase Wellbeing; Routledge: London, UK, 2017. [Google Scholar]
- LaSalle, J.L. The Changing Face of Smart Buildings: The Op-Ex Advantage; JLL Annual Report; Jones Lang LaSalle: Chicago, IL, USA, 2013. [Google Scholar]






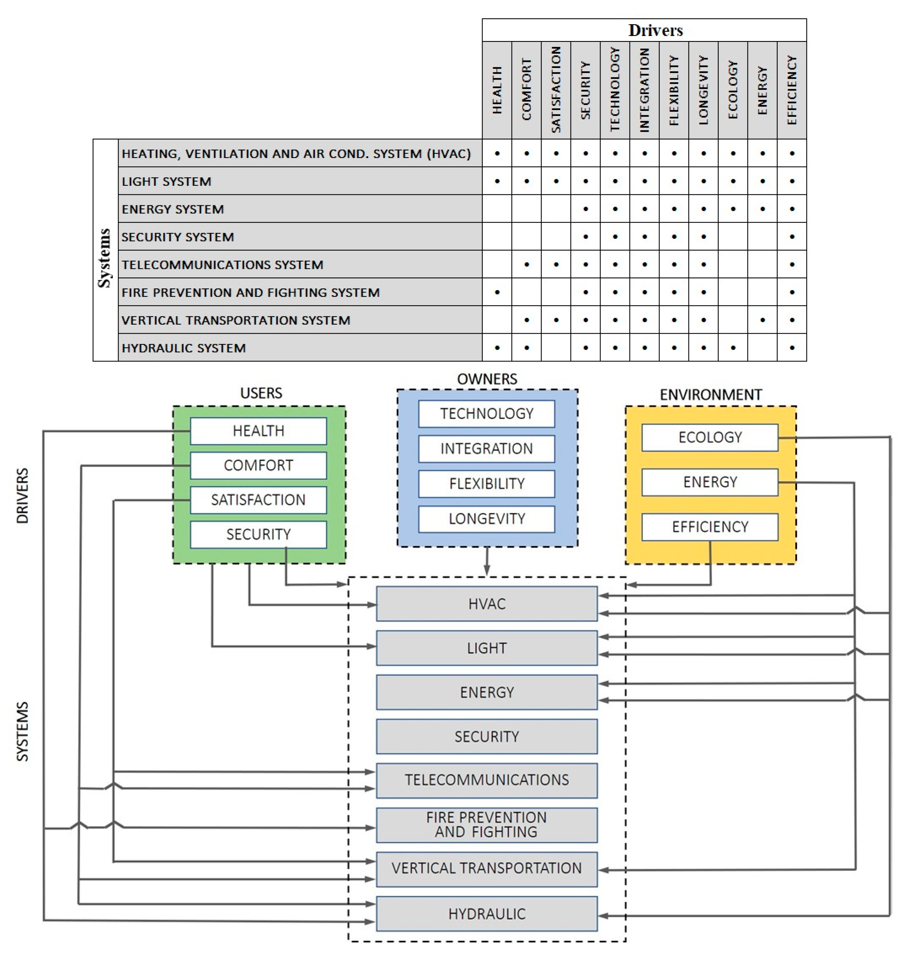
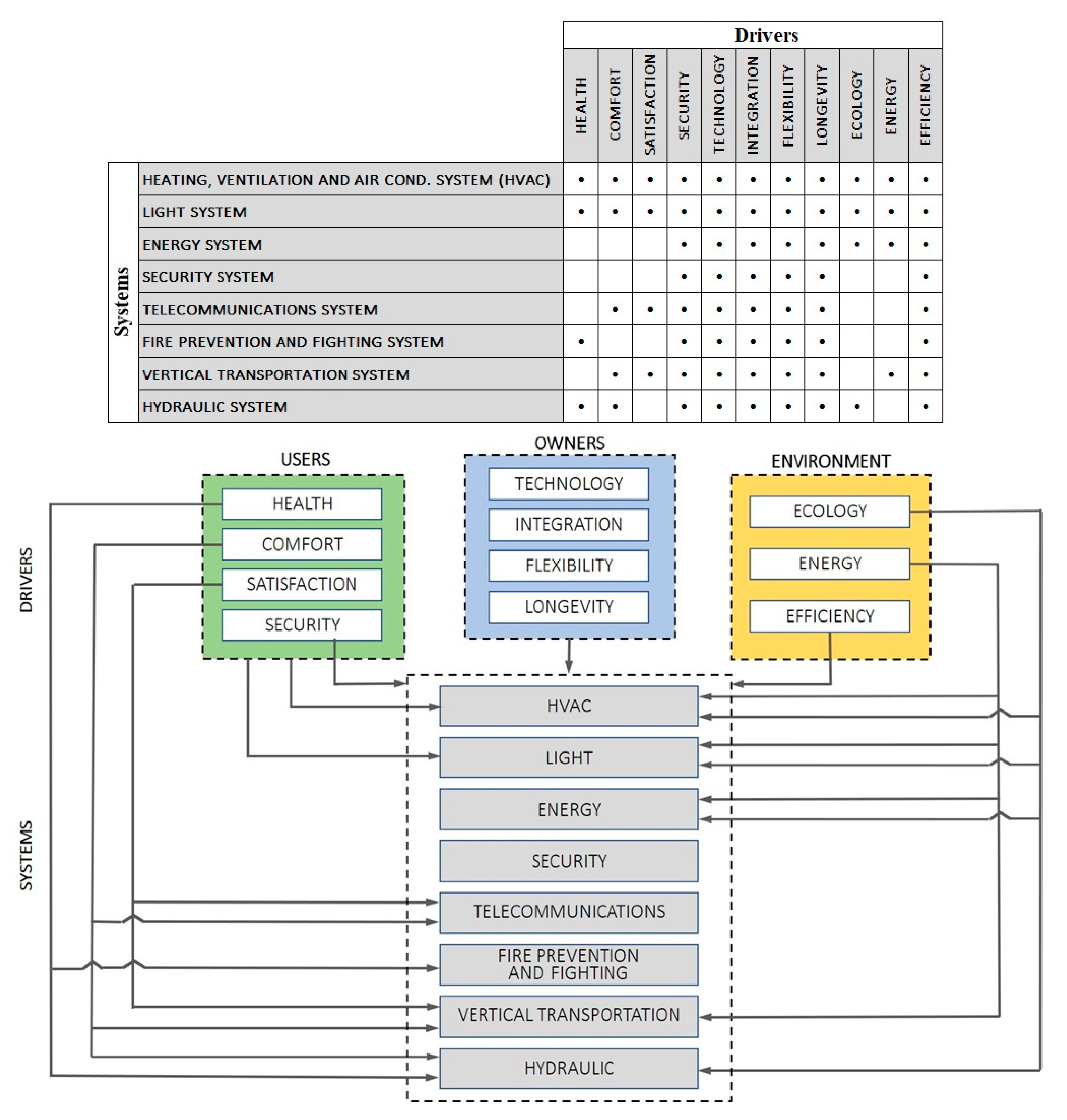
| Drivers | Papers |
|---|---|
| D1—Technology: Enhances the use of existing techniques and knowledge to improve or facilitate the operations demanded by building systems. | [10,11,12,39,45,47,48,52,57,61,62,63,64,65] |
| D2—Integration: Enhances the aggregation and compatibility of systems to improve their capacity of interaction, to increase the interoperability between processes, products, and people. | [1,11,12,13,14,15,38,39,40,45,53,54,57,62,63,64,65,66,67,68] |
| D3—Flexibility: Enhances the possibility of adjustments of environments and facilities, so that the building accepts changes over time, in response to future challenges regarding users’ needs. | [1,11,14,39,40,57,66,67,69] |
| D4—Longevity: Enhances the extension of the building’s useful life and keeps its value, through systematic updating of technologies and maintenance, and incorporation of new features to the building’s systems, preventing the property from becoming outdated. | [1,10,40,42,48] |
| D5—Health: Enhances the use of architectural and technological solutions that contribute to the improvement or conservation of users’ health, adding to physical and mental well-being. | [1,11,12,13,14,39,42,54,59,61,63,64,70] |
| D6—Comfort: Enhances the use of architectural and technological solutions that contribute to environmental comfort, aiming to improve users’ quality of life and welfare, without harming the environment. | [10,11,13,14,39,42,44,45,51,52,54,59,63,65,69,70] |
| D7—Satisfaction: Enhances the feeling of pleasure or disappointment, by comparing the expected performance of the building with users’ expectations. | [10,11,22,45,51,59,69] |
| D8—Security: Enhances the mechanisms for the protection of the building and users, to prevent risks and limit their consequences. | [11,12,13,14,15,22,40,42,44,48,49,52,54,61,62,64,65,69,70] |
| D9—Ecology: Enhances building’s integration with the environment, through architectural and technological solutions that allow the reduction in the use of natural resources, emissions, and waste, aiming to minimize the impacts on nature. | [11,12,14,22,39,40,42,51,52,56,58,63,64,66,67,71] |
| D10—Energy: Enhances the use of architectural and technological solutions that contribute to the adoption of alternative energies and the rational use of energy by the main sources of consumption in the building. | [1,10,11,12,13,14,22,38,40,42,52,53,54,55,58,61,62,64,65,66,67,69,70,72] |
| D11—Efficiency: Improves the performance of the building’s systems, helping to reduce the consumption of natural resources. | [11,12,13,15,38,39,40,42,44,58,63,65,66,67,68,69,72] |
| Systems | Papers |
|---|---|
| S1—Heating, ventilation, and air conditioning system (HVAC): Equipment, infrastructure, and systems for managing temperature, humidity, flow, and quality of air in closed environments. | [12,14,38,39,40,47,62,63,65,68,69,70,72] |
| S2—Light system: Equipment, infrastructure, and systems for managing sources of artificial light, mainly through the presence of sensors and dimming, according to the incidence of natural light. | [12,14,38,39,40,47,62,63,65,68,69] |
| S3—Energy system: Equipment, infrastructure, and systems regarding energy transmission, and management of the consumption of all systems, of the demand, and the energy quality. | [12,14,38,39,40,42,47,63,65,68,69] |
| S4—Security system: Equipment, infrastructure, and systems for managing services related to personal and asset security, mainly through mechanisms of surveillance and control of access. | [12,38,39,40,47,62,68,69] |
| S5—Telecommunications system: Equipment, infrastructure, and systems for managing telecommunications services, mainly those related to telephony, data, and image. | [12,38,39,47,69] |
| S6—Fire prevention and fighting system: Equipment, infrastructure, and systems for managing mechanisms of detection, alarm, and fire extinction. | [12,39,40,68,69] |
| S7—Vertical transportation system: Equipment, infrastructure, and systems for managing services related to the improvement of quality and efficiency of people and cargo movement, thus enhancing the well-being of users, without harming the environment. | [39,40,47,68,70] |
| S8—Hydraulic system: Equipment, infrastructure, and systems for managing services related to personal hygiene, water and gas supply, and rainwater and sewage collection. | [39,40,42,47,68] |
| Drivers | Systems | Papers |
|---|---|---|
| Health | HVAC, Light, Fire prevention and fighting, Hydraulic | [11,12,13,14,15,39,42,70] |
| Comfort | HVAC, Light, Telecommunications, Vertical transportation, Hydraulic | [10,11,12,13,14,15,39,42,52,63,69] |
| Satisfaction | HVAC, Light, Telecommunications, Vertical transportation | [10,13,15,38,42,69] |
| Security | HVAC, Light, Energy, Security, Telecommunications, Fire prevention and fighting, Vertical transportation, Hydraulic | [11,12,13,14,38,52,69] |
| Technology | HVAC, Light, Energy, Security, Telecommunications, Fire prevention and fighting, Vertical transportation, Hydraulic | [10,11,12,15,22,39,52,63,70] |
| Integration | HVAC, Light, Energy, Security, Telecommunications, Fire prevention and fighting, Vertical transportation, Hydraulic | [10,11,12,13,14,22,38,39,52,63,69] |
| Flexibility | HVAC, Light, Energy, Security, Telecommunications, Fire prevention and fighting, Vertical transportation, Hydraulic | [10,11,13,14,39,69] |
| Longevity | HVAC, Light, Energy, Security, Telecommunications, Fire prevention and fighting, Vertical transportation, Hydraulic | [10,42] |
| Ecology | HVAC, Light, Energy, Hydraulic | [11,14,39,42] |
| Energy | HVAC, Light, Energy | [10,11,12,13,14,15,38,52,63,69,72] |
| Efficiency | HVAC, Light, Energy, Security, Telecommunications, Fire prevention and fighting, Vertical transportation, Hydraulic | [10,11,13,15,38,39,42,69,70] |
| Drivers | Systems | Buildings |
|---|---|---|
| Technology | HVAC, Energy, Light, Security, Telecommunications, | PTK1 (Petah Tikva, Israel): sensors control and monitor services such as lighting, temperature, and ventilation. 50 3D cameras are located in the lobby. |
| Light | Glumac (Shanghai, China): Wireless daylight sensors communicate and automatically adjust the lighting fixtures in the room, increasing or decreasing light intensity, while maintaining a consistent level. | |
| Energy | Hindmarsh Shire Council Corporate Centre (Victoria, Australia): Has an electronic control and monitoring system to verify the effectiveness of the measures adopted to reduce energy consumption. | |
| Security | NASA Sustainability Base (Moffett Field, Calif.): features intelligent control technology inspired by the agency’s aircraft safety program. | |
| Telecommunications | Environmental Systems headquarters (Wisconsin, USA): monitors located in the lobby show real-time performance information. | |
| Vertical Transportation | Jeddah Tower (Saudi Arabia): Scheduled for opening in 2022, 10% of the elevators will have a speed of 60 km/h, since from the ground floor to the top, it is 1 km high. | |
| Hydraulic | Burj Khalifa (Dubai, United Arab Emirates), Capital Tower (Singapore): It uses the humidity of the air, with the capture of this moisture and condensation using a cooling system to transform it into water. | |
| Integration | Light, HVAC, energy, telecommunications, security, Fire Prevention | RBC Waterpark Place (Toronto, Canada): have several devices integrated through an Ethernet connection, from those related to lighting and environmental controls to digital signage, safety, and measurement. |
| Light, HVAC, Energy | The Edge (Amsterdam, Netherlands): Heating, cooling, fresh air, and lighting are fully integrated into the Internet of Things. | |
| Energy, HVAC, Security, Fire Prevention | Brisbane Skytower building (Queensland, Australia): has a building automation system responsible for the integration of several building systems. | |
| Security, HVAC, Energy | CNC Business Center (Brasilia, Brazil): The access card reading on one of the building’s turnstiles is integrated with the air conditioning system, which automatically turns on the cooling of your workroom. | |
| HVAC, Hydraulic, Energy, Light, Fire Prevention | The Bullitt Center (Seattle, Washington): The direct digital control of this building is triggered by a system that monitors, records, and controls several mechanical systems. | |
| Flexibility | Light, HVAC | The Edge: mobile application makes the building more flexible to suit users’ preferences about lighting and HVAC. |
| Light, telecommunications | RBC Waterpark Place, The Edge: the reconfiguration of lighting zones and the versatility in the use of energy provide greater flexibility in reconfiguring spaces. | |
| Energy | NASA Sustainability Base has an intelligent and adaptable energy management system due to the various sensors that report data instantly. | |
| Telecommunications | Tottenham Hotspur Stadium (London, United Kingdom): automated hardware systems allow the floor to be changed in 25 min. Cinerama Building (Sao Paulo, Brazil): the work environments were designed to receive any type of configuration. RBC Waterpark Place: It is also possible to optimize conference rooms in which the environment assumes various seating configurations based on automated calculations. | |
| Vertical transportation | Capital Tower: users can inform various tasks according to their needs (for example, booking an elevator to reach their floor at a specific time). | |
| Longevity | Telecommunications, security, HVAC, Energy, | Brisbane Skytower building: It will have a passive optical LAN (POL) solution for enterprise applications and is said to be prepared for the next wave of technological upgrades, as buildings are increasingly adopting control, energy management equipment, sensing, and surveillance, powered by network requirements and supported by the growing use of IoT, cloud computing and Big Data. |
| HVAC | Burj Khalifa: Intelligent algorithms identify and analyze suspicious data that indicate the need for corrective and maintenance actions on the mechanical components of the HVAC system. | |
| Health | HVAC | Bullitt Center, Capital Tower, RBC Waterpark Place, Taipei 101 (Taipei, Taiwan): carbon dioxide monitoring sensors identify room occupancy and estimate fresh air intake levels, ensuring that occupation the air quality is adequate. Glumac: five air purification systems and a planted green wall reduce pollution. |
| HVAC, Fire Prevention | Environmental Systems headquarters: Health damage caused by fires, such as burns and smoke inhalation, is prevented through the automated management of the system. | |
| Light | RBC Waterpark Place: individualized lighting management contributes to visual health. | |
| Comfort | Light, HVAC | Al-Bahar Towers (Abu Dhabi, United Arab Emirates): The facades with the automatic solar regulation system. The Edge: an application knows the preferences for light and temperature of people who work in the building and improves the environment according to those preferences. |
| Light | Ventura Corporate Towers (Rio de Janeiro, Brazil), Duke Energy Center (Charlotte, USA): the automatic lighting regulation according to the intensity of natural light that reaches the environments. New York Times building (New York, USA): It has computerized blinds that regulate the flow of light and heat to the interior, increasing thermal comfort. RBC Waterpark Place: allows the individual control of each light. | |
| Vertical transportation | Burj Khalifa, Capital Tower, RBC Waterpark place, Taipei 101, Yokohama Landmark Tower (Yokohama, Japan): Elevator availability and speed management. | |
| Hydraulic | The Crystal Building (London, United Kingdom): has a solar thermal hot water system. | |
| Telecommunications | Bill Gates’ Home (Washington): It has an underwater sound system to listen to your favorite music while swimming in the pool, hidden speakers on the walls to allow music to go from room to room, and several computer screens throughout the house with artwork that can be changed any time. | |
| Security | HVAC | Burj Khalifa: It has pressurized refuge areas to minimize the migration of smoke to the interior of the district, in case of fires. |
| Light, security, Telecommunication | The Edge: has luminaries equipped with an infrared sensor and motion and temperature detection that are managed by BAS. It also uses a small robot that, through automatic navigation or by remote control. At the entrance to the employee’s garage, a camera takes a photo of the vehicle’s license plate so that BAS can combine it with the employee registration and whether or not to grant access. | |
| Energy, Security, Fire Prevention, vertical transportation | Burj Khalifa: certain elevators have exclusive energy generators and are managed in such a way as to allow controlled evacuation during fire or safety events. | |
| Telecommunication, Security | Duke Energy Center, RBC Waterpark Place: have surveillance camera management and monitoring and automatic port blocking, as well as firewalls for data protection. | |
| Security | Environmental Systems headquarters: BAS monitors fire extinguishers to ensure that their installation remains correct, that they maintain adequate pressure, and are free of obstructions. | |
| Security, hydraulic | Sao Paulo Stock Exchange (Sao Paulo, Brazil): has sensors that enable BAS to automatically activate the security center, as, for example, in the case where the hydraulic records are handled without permission. | |
| Energy, security | United Nations Headquarters building (São Paulo, Brazil): has digitally controlled energy generators for power supply in the event of emergencies, which are automatically activated by BAS, keeping all safety circuits active. | |
| Fire Prevention, vertical transportation | Duke Energy Center, RBC Waterpark Place: Equipped with a fire alarm system that automatically alerts the Security Control Center and the elevators serving the alarm locations are retrieved to the lobby levels. | |
| Ecology | HVAC, Energy | The Edge: Aquifer thermal energy storage system provides all the energy needed for heating and cooling, and solar panels that provide electricity. |
| Energy | PTK1, Headquarters of Siemens (Munich), Glumac: The building’s energy is supplied by renewable sources. Leadenhall Building (London, United Kingdom): use of reactive solar blinds, which transform solar energy into electricity. | |
| Hydraulic | Capital Tower: Uses highly purified recycled water. The Edge, Intel SRR3 (Bengaluru, India), The Crystal Building, Duke Energy Center: Rainwater reuse. | |
| Energy | Energy, HVAC, Light | The Crystal Building: The Energy Management System controls all electrical and mechanical systems in the building, saving energy. |
| Energy, HVAC | New York Times Building: It has an electric power generation system that supplies 40% of the building’s energy with the residual heat used for heating and cooling. | |
| Light | The Edge: The LED lighting system is powered by Ethernet integrated with sensors allowing to adjust energy usage automatically. | |
| Efficiency | HVAC, Light, Energy, Security | PTK1: algorithms that use Artificial Intelligence analyze data in real-time to make decisions. The Edge: Occupancy, movement, lighting levels, humidity, and temperature are measured continuously to maximize efficiency |
| Vertical Transportation, Energy | Capital Tower, RBC Waterpark Place: fast elevators are managed to trigger the quickest route with the lowest energy consumption. | |
| Energy, Hydraulic | RBC Waterpark Place: an electronic system monitors the energy and water usage in the building and determines efficiency levels. PTK1: 40% more energy efficient than a typical office building and water systems use 75% less water. | |
| Telecommunications | The Edge: hand dryers in the bathroom have built-in sensors that capture data on usage, alerting facility staff when cleaning is needed. |
© 2020 by the authors. Licensee MDPI, Basel, Switzerland. This article is an open access article distributed under the terms and conditions of the Creative Commons Attribution (CC BY) license (http://creativecommons.org/licenses/by/4.0/).
Share and Cite
Froufe, M.M.; Chinelli, C.K.; Guedes, A.L.A.; Haddad, A.N.; Hammad, A.W.A.; Soares, C.A.P. Smart Buildings: Systems and Drivers. Buildings 2020, 10, 153. https://doi.org/10.3390/buildings10090153
Froufe MM, Chinelli CK, Guedes ALA, Haddad AN, Hammad AWA, Soares CAP. Smart Buildings: Systems and Drivers. Buildings. 2020; 10(9):153. https://doi.org/10.3390/buildings10090153
Chicago/Turabian StyleFroufe, Mariangela Monteiro, Christine Kowal Chinelli, André Luis Azevedo Guedes, Assed Naked Haddad, Ahmed W. A. Hammad, and Carlos Alberto Pereira Soares. 2020. "Smart Buildings: Systems and Drivers" Buildings 10, no. 9: 153. https://doi.org/10.3390/buildings10090153
APA StyleFroufe, M. M., Chinelli, C. K., Guedes, A. L. A., Haddad, A. N., Hammad, A. W. A., & Soares, C. A. P. (2020). Smart Buildings: Systems and Drivers. Buildings, 10(9), 153. https://doi.org/10.3390/buildings10090153

