You are currently viewing a new version of our website. To view the old version click .
Metals
  • Article
  • Open Access

26 July 2022

Calculation Model, Influencing Factors, and Dynamic Characteristics of Strip Temperature in a Radiant Tube Furnace during Continuous Annealing Process

,
,
and
1
School of Metallurgical Engineering, Anhui University of Technology, Maanshan 243032, China
2
Laiwu Branch of Shandong Iron and Steel Co., Ltd., Jinan 271104, China
*
Authors to whom correspondence should be addressed.
This article belongs to the Section Computation and Simulation on Metals

Abstract

Strip temperature control is central to the continuous annealing process, and a strip temperature calculation model is necessary to realize accurate and stable strip temperature control. This paper focuses on the radiant tube furnace (RTF), which is the most important and most difficult to control in the continuous annealing process. A calculation model of strip temperature distribution is established using the heat balance method, which is suitable for online control. The model is verified to be accurate and reliable based on the measured data. On this basis, the influencing factors of strip temperature distribution in RTFs are further analyzed. The results show that strip thickness, line speed, and the radiant tube temperature of each column have significant influence on strip temperature distribution, while strip width has little influence. Furthermore, the dynamic characteristics of strip temperature under different working conditions are also investigated. The results reflect that strip temperature at the RTF exit has different response times, and amplitudes to the change of line speed, strip thickness, and radiant tube temperature. After changing the process parameters, the re-stabilization process of strip temperature shows a significant time lag.

1. Introduction

To improve product quality and market competitiveness, continuous annealing is required for many high-grade, cold-rolled strip products, such as steel plates used in automobiles and household appliances, etc. Continuous annealing of the strip can eliminate the work hardening and residual stress of the strip during cold rolling, restore the plastic deformation ability of the steel, and improve the performance of the steel by recrystallization annealing. The continuous annealing process considered in this paper consists of the preheating furnace, radiant tube furnace (RTF), soaking furnace, slow cooling section, rapid cooling section, over-aging section, and final cooling section. The cold strip must go through a long heat-treatment process from the entry to the exit, and the length of the strip in the whole process is more than 2000 m.
Strip temperature control is central to the continuous annealing process. The structure and technology of RTFs show complex thermal behaviors and dynamic characteristics, producing the features of nonlinear, large lag, time variability and multiple interference in strip temperature control. Therefore, the RTF becomes the most difficult section to control the strip temperature in the whole annealing process. The effect of temperature control on RTFs will directly affect the quality and performance of the annealed strip [,,]. It is important to realize accurate and stable temperature control of the strip in RTFs. However, it is difficult to measure strip temperature inside the furnace continuously and accurately. As a result, strip temperature control mainly relies on an accurate temperature calculation model. The accurate prediction of strip temperature distribution inside the furnace by the calculation model is of great significance to the design, offline analysis, and online control of RTFs. At present, the established methods of strip temperature calculation mainly include the finite element method [,], the heat balance method [,,,], the overall strip temperature distribution model [,,], the strip element temperature tracking model [,], semi-theoretical and semi-empirical models [,], and the artificial intelligence method [,], etc. Different methods have different advantages and disadvantages. The finite element method can comprehensively consider the radiation, convection, and contact heat transfer inside the furnace, and can establish an accurate geometric structure for the analysis. The three-dimensional finite element model in particular has high accuracy. However, due to the large number of calculations and long calculation time, the finite element method is mainly used for offline analysis. Semi-theoretical, semi-empirical, and artificial intelligence models belong to black-box or gray-box models. The disadvantages of these kinds of models are that they rely too much on field data. Furthermore, model learning, parameter determination, and future maintenance are also cumbersome, therefore there are few practical applications. The heat balance method, the overall strip temperature distribution model, and the strip element temperature tracking model are established based on the heat transfer mechanism and thermal characteristics of the annealing furnace. From the point of view of online control, the calculation speed and accuracy of the model need to be considered comprehensively. The strip temperature calculation model, based on the heat balance method, has the advantages of fast calculation speed and good precision, and can accurately describe the dynamic characteristics in the continuous annealing process. Therefore, the heat balance method is more suitable for online control and has been widely used in practical production.
In this study, according to the structure and process characteristics of RTFs, a calculation model of strip temperature distribution is established using the heat balance method, and the actual measured data are used to verify feedback for optimization. At the same time, the influencing factors and dynamic characteristics of strip temperature are investigated. This will further deepen scientific understanding of the inner laws of RTFs, and lay a foundation for subsequent research on the online optimization control of strip temperature in the heating process under different steady and transient conditions.

2. Calculation Model of Strip Temperature Distribution in RTFs

2.1. Radiation Heat Transfer among Multiple Gray Body Surfaces

Suppose there are n gray surfaces, which form an enclosed radiation heat transfer system, and the radiation heat transfer is carried out in a transparent atmosphere. The energy of heat radiation (Qik) from gray surface i to gray surface k can be calculated by Formula (1), W. Here, Ji (W/m2) is the effective radiation of gray surface i with emissivity εi and temperature Ti, which is equal to the sum of its own radiation and reflected radiation, as shown in Formula (2). σ is the Stefan–Boltzmann constant. Gi is the total heat flux projected onto gray surface i, W/m2. Si is the area of gray surface i, m2. Fik is the view factor from surface i to surface k, which can generally be determined according to the properties of the view factor, as shown in Formula (3).
Q i k = J i S i F i k
J i = σ ε i T i 4 + ( 1 ε i ) G i
{ S i F i k = S k F i k k = 1 n F i k = 1     o r i = 1 n F i k = 1
Thus, the total radiant energy (Qi) projected onto surface i is expressed as Formula (4), W. Gi can be obtained using Formula (5).
Q i = k = 1 n Q k i = k = 1 n J k S k F k i = k = 1 n J k S i F i k = S i ( k = 1 n J k F i k )
G i = Q i S i = k = 1 n J k F i k
By substituting Formula (5) into Formula (2), the following can be obtained:
J i = σ ε i T i 4 + ( 1 ε i ) ( k = 1 n J k F i k )
k = 1 n [ δ i k ( 1 ε i ) F i k ] J k = σ ε i T i 4
where i = 1, 2, …, n. Formula (7) is another form of Formula (6).
From Formula (7), there are n equations and n unknown effective radiations (namely Ji). Given Ti, the effective radiation Ji of any surface i can be solved using the iterative method, and thus the net radiation heat flux qi can be obtained according to q i = J i G i and Formula (5), as follows:
q i = J i k = 1 n J k F i k
Formulas (7) and (8) are obtained from the above analysis of radiation heat transfer among multiple gray surfaces, which are of great importance. They are the basis for establishing the calculation model of strip temperature in RTFs.

2.2. Establishment of the Model

2.2.1. Assumptions of the Model

In order to facilitate the establishment of the model and not lose the essence of various heat transfer modes in the continuous annealing process of the strip, the following assumptions are made according to the process characteristics.
(1)
All objects in RTFs are treated as a gray surface.
(2)
The opaque plane with an emissivity of 0 is used as the imaginary surface to divide the calculation unit, so that each calculation unit forms an enclosed radiation heat transfer system.
(3)
The temperature of the strip, furnace wall, furnace gas, and radiant tube in each calculation unit is uniform.
(4)
The emissivities of the surfaces in the furnace lining, radiation tubes, and the strip are regarded as a constant.
(5)
When calculating radiation heat transfer between the strips in adjacent passes, the average temperature of each strip element is taken as the respective temperature.
(6)
The contact heat transfer between the roller and the strip is very small in a steady state, and so the contact heat transfer is ignored. At the same time, the heat transfer of the strip in the roller room is ignored, and the influence of the roller on the radiation shielding of the strip is ignored.

2.2.2. Physical Model of Heat Transfer Process in RTFs

In RTFs, heat exchange occurs among the strips, radiant tubes, and the walls. The strip runs up and down in the furnace, mainly heating the strip indirectly through many radiant tubes. At the same time, the temperature difference of the strips in adjacent passes is large, and thus the interaction of radiation heat transfer between the strips in adjacent passes must be considered. In addition, convection heat transfer between the strip and furnace gas during the high-speed movement of the strip should also be considered.
The RTF studied in this paper (as shown in Figure 1) contains 29 strip passes, and 31 columns of radiant tubes are arranged, which are successively marked AA–BH. Multiple rows of radiant tubes are arranged in each column. A total of 346 W-shaped radiant tubes are arranged in the furnace. A number of K-type thermocouples are set to detect furnace temperatures in different zones and hot-spot temperatures of radiant tubes in different columns. Here, different zones in the furnace are marked as Zone1–Zone15. Non-contact infrared radiation pyrometers with a fast response speed are arranged at the entry and exit of the furnace, respectively, to detect the temperature and high-speed of the continuous running strip accurately in real time.
Figure 1. Schematic diagram of the RTF and division of the radiation heat transfer calculation unit.
According to the above radiant tube arrangement and furnace structure, many enclosed calculation zones and strip elements are divided, as shown in Figure 1. The enclosed calculation zones formed by dotted lines are numbered E11–En1, etc. The strip element formed from point P1 to point P2 is numbered S1, and the strip element formed from point P2 to point P3 is numbered S2, and so on. There are two types of enclosed calculation zones: the zone with radiant tubes and the zone without radiant tubes. The enclosed calculation zone is constructed to calculate the radiation heat transfer among the strip, radiant tube, and the wall. It is important to construct the enclosed calculation zones on the left and right sides of the strip.

2.2.3. Mathematical Model of Heat Transfer Process in RTFs

(1)
Calculating the heat absorbed by the left and right surfaces of each strip element: radiation and convection heat fluxes.
Radiation heat transfer in the enclosed zone on the left or right side of each strip element is calculated using the method in Section 2.1. Taking an enclosed calculation zone as an example, it is assumed that the enclosed zone consists of m surfaces, such as the left strip surface, right strip surface, radiant tube surface, the wall, and multiple imaginary surfaces, etc. Firstly, the properties of the view factor, or the Monte Carlo method [], are used to determine the view factor between two surfaces, namely F11Fmm. Following this, according to Formulas (7) and (8), radiation heat transfer equations for m gray surfaces are established, as shown in Formulas (9)–(12). Here, Formula (9) is expressed in matrix form by Formula (10). Formula (11) is expressed in matrix form by Formula (12).
{ σ ε 1 T 1 4 = [ 1 ( 1 ε 1 ) F 11 ] J 1 ( 1 ε 1 ) F 12 J 2 ( 1 ε 1 ) F 1 m J m σ ε 2 T 2 4 = ( 1 ε 2 ) F 21 J 1 + [ 1 ( 1 ε 2 ) F 22 J 2 ] ( 1 ε 2 ) F 2 m J m σ ε m T m 4 = ( 1 ε m ) F m 1 J 1 ( 1 ε m ) F m 2 J 2 + [ 1 ( 1 ε m ) F m m J m ]
[ σ ε 1 T 1 4 σ ε 2 T 2 4 σ ε m T m 4 ] = [ [ 1 ( 1 ε 1 ) F 11 ] ( 1 ε 1 ) F 12 ( 1 ε 1 ) F 1 m ( 1 ε 2 ) F 21 [ 1 ( 1 ε 2 ) F 22 ] ( 1 ε 2 ) F 2 m ( 1 ε m ) F m 1 ( 1 ε m ) F m 2 [ 1 ( 1 ε m ) F m m ] ] [ J 1 J 2 J m ] Namely ,   T = M J
{ q 1 = ( 1 F 11 ) J 1 F 12 J 2 F 1 m J m q 2 = F 21 J 1 + ( 1 F 22 ) J 2 F 2 m J m q m = F m 1 J 1 F m 2 J 2 + ( 1 F m m ) J m
[ q 1 q 2 q m ] = [ 1 F 11 F 12 F 1 m F 21 1 F 22 F 2 m F m 1 F m 2 1 F m m ] [ J 1 J 2 J m ] Namely ,   Q = N J
By combining the matrix equations of Formulas (10) and (12), the following can be obtained:
N M 1 T = Q
At this moment, the radiation heat fluxes on both sides of the strip element can be solved.
The convection heat transfer between the strip and the furnace gas is a forced convection heat transfer, due to the rapid movement of the strip in the furnace. The forced convection heat transfer coefficient can be solved according to the case of fluid sweeping across the plate. The total convection heat flux on the left and right surfaces of the strip can then be obtained according to the Newton cooling formula, as follows:
q c = 2 h c ( T g T s )
where q c is the convection heat flux between the strip element and furnace gas, W/m2. h c is the convection heat transfer coefficient between the strip element and furnace gas, W/(m2·K). T g and T s are, respectively, the zone temperature and strip element temperature, K.
(2)
According to the traveling direction of the strip, the heat–balance relation for each strip element is successively established, as shown in Formula (15). That is, the heat absorbed by the strip is equal to its enthalpy increment. Thus, the temperature rise of each strip element can be obtained. Strip temperature at RTF entry is taken using a pyrometer measurement. If the temperature at the end point of each strip element is calculated from the entry in turn, strip temperature distribution in the whole furnace can be obtained.
d T i d t = q i S i C p ( T i ) m i
where T i is the average temperature of the ith strip element, K. c p ( T i ) is the specific heat capacity of the ith strip element at T i , J/(kg·K). m i is the mass of the ith strip element, kg. q i is the sum of radiation and convection heat fluxes on the left and right surfaces of the ith strip element, W/m2. S i is the area of the left or right surface of the ith strip element, m2.

2.3. Solution Method and Calculation Flow of the Model

According to the previously divided strip element and enclosed calculation zone, a sample group is used to illustrate the solution process of the model elaborately, as shown in Figure 2. For each strip element, the heat fluxes absorbed by the surfaces on both sides need to be calculated. For example, for the ith strip element in Figure 2, the key is to obtain the radiation heat fluxes on the left and right surfaces of the strip element by performing a radiant heat transfer calculation of E22 and E32 on both sides. For the radiant heat transfer calculation of E22 and E32, it is necessary to know the temperatures and emissivities of all objects in the enclosed system, and the view factors between two objects. Here, the emissivities of all objects are known and the view factors between two objects can be determined. The temperature of the radiant tubes, the ith, jth, and kth strip elements, and the wall are to be determined. Take the zone temperature as the temperature of the wall. It can be seen from the traveling direction of the strip that the starting point and end point temperatures of the kth strip element (upstream strip) have been calculated previously, and so the average starting point and end point temperatures are taken as the temperature of the kth strip element, namely (Tk + Tk+1)/2. The temperatures of the ith and jth strip elements are assumed at the first calculation. This assumed value is taken from the strip temperature at this location of the theoretical annealing curve. This so-called theoretical annealing curve refers to the linear heating curve from the strip temperature at RTF entry to the expected temperature.
Figure 2. The ith strip element and enclosed calculation zones on both sides.
The E22 involves the kth and ith strip elements, and the E32 involves the ith and jth strip elements. According to Formula (13), this can be obtained as follows:
N k i M k i 1 T k i = [ q k 2 q i 1 ]
N i j M i j 1 T i j = [ q i 2 q j 1 ]
where q i 1 and q i 2 are the radiation heat fluxes on the right and left surfaces of the ith strip element, respectively. q k 2 is the radiation heat flux on the left surface of the kth strip element. q j 1 is the radiation heat flux on the right surface of the jth strip element.
The convection heat flux ( q c , i ) between the ith strip element and furnace gas can be solved by Formula (14). Thus, the total heat flux ( q i ) on the left and right surfaces of the ith strip element can be obtained, as follows:
q i = q i 1 + q i 2 + q c , i
Finally, according to Formula (15), the end point temperature of the ith strip element can be solved, as shown below:
T ( i + 1 ) th point = T i th point + q i Δ L i C p , i ρ i δ i u i
where T ( i + 1 ) th point and T i th point are the starting point and end point temperatures of the ith strip element. Δ L i is the length of the ith strip element. C p , i is the specific heat capacity of the ith strip element. ρ i is the density of the ith strip element. δ i is the thickness of the ith strip element. u i is the line speed of the ith strip element.
In the solution process of the model, the basic parameters involved are as follows. The emissivities of the strip and radiant tube are 0.3 and 0.9, respectively. Considering that the inner surface of the wall is a bright, stainless-steel plate, its emissivity is 0.075. The density of the strip is regarded as a constant and is taken as 7800 kg/m3. The specific heat capacity (Cp) of the strip at T is calculated by Formula (20).
C p = 0.0019 T 2 1.5263 T + 791.65
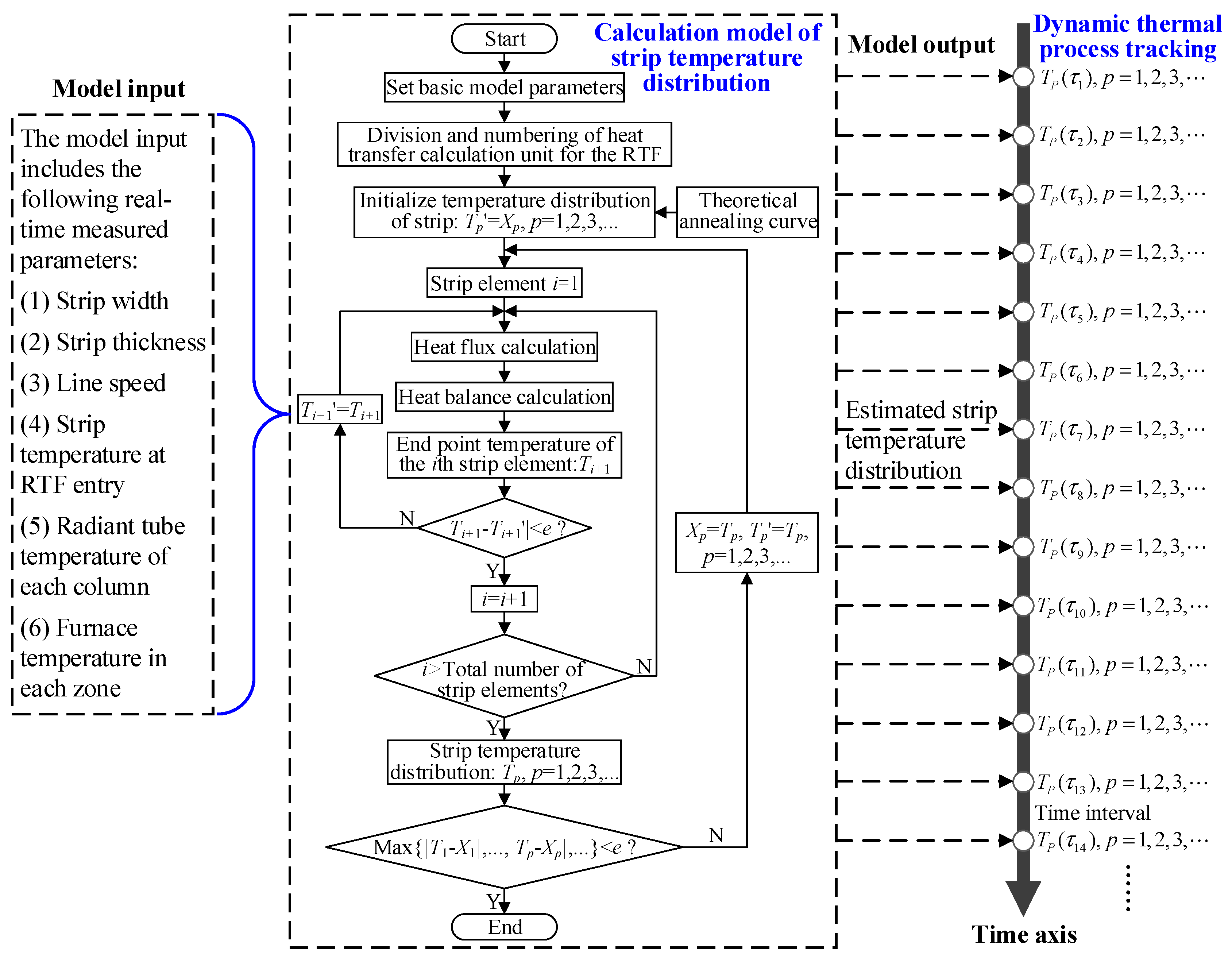
The process of calculation and tracking of strip temperature distribution in RTFs is shown in Figure 3. There are two modules: the calculation model of strip temperature distribution and dynamic thermal process tracking.
Figure 3. Flow diagram of calculation and tracking of strip temperature distribution in the RTF.
The main flow for the calculation model of strip temperature distribution includes the following steps. Firstly, an initial temperature distribution along the strip length is assumed. Then, the end point temperature of each strip element (Ti+1) can be solved by heat flux calculation and heat balance calculation. The latest calculation value of this end point temperature is compared with the previously assumed value. If the difference between them is large, a new temperature (namely Ti+1) is used to re-calculate the heat balance of the ith strip element. Iterative calculations are repeated until two adjacent calculated temperatures are close enough (maximum allowable temperature error is e). At the same time, it is considered that in the above calculation, the downstream strip temperature is the assumed value. After obtaining a new strip temperature distribution in the whole furnace, new values are used to carry out all the above calculations in this study. Strip temperature distribution in the whole furnace is calculated iteratively until two adjacent temperature distributions are close enough. The convergence criterion of this iterative process is that the maximum allowable temperature error is e.
Based on the calculation model of strip temperature distribution, dynamic thermal process tracking can be realized. As shown in Figure 3, based on the model input parameters measured in real time, strip temperature distribution in the whole furnace can be estimated periodically at specific time intervals, to achieve dynamic tracking. It lays an important foundation for the study of dynamic characteristics and optimal control of the strip temperature under different transient conditions.

2.4. Verification of the Model

Strip temperature distribution inside the RTF cannot be measured, and only strip temperatures at RTF entry and exit can be measured in real time. Therefore, in order to verify the accuracy of the above model, only strip temperature at RTF exit can be used as a comparison standard in verification experiments.
From Section 2.3, the input parameters for the calculation model of strip temperature distribution include strip width, strip thickness, line speed, strip temperature at RTF entry, radiant tube temperature of each column, and each zone temperature, etc. The output parameter of the model is strip temperature distribution in the whole furnace (including strip temperature at RTF exit). According to the input and output parameters of the model, the field measured data are collected by verification experiments. The samples with missing values, obvious outliers, repeated values, and unstable conditions are deleted, and then 19 effective samples of different stable working conditions are obtained. These samples have been used to verify the above model. The results of the verification experiments are shown in Figure 4. It can be seen from Figure 4 that the absolute errors between the measured values and estimated values for strip temperature at RTF exit are all within ±10 °C, and the maximum relative error is 1.19%. The results reflect that the calculation model of strip temperature distribution in the RTF is accurate and reliable.
Figure 4. Results from verification experiments of the calculation model of strip temperature distribution in the RTF.
Furthermore, strip temperature distributions in the whole furnace for all experimental samples were analyzed. Taking sample 16 as an example, the calculated strip temperature distribution in the whole furnace is shown in Figure 5. Figure 5 shows that the strip temperature distribution curve in the whole furnace is close to the linear theoretical heating curve. There are 29 strip passes in the RTF, and the heating length of the strip in each pass is approximately 20.7 m. According to the above strip temperature distribution curve in the whole furnace, the average temperature rise of the strip in each pass is approximately 23 °C, and the maximum temperature rise is approximately 36 °C.
Figure 5. Strip temperature distribution in the whole furnace for sample 16.

3. Analysis of Influencing Factors on Strip Temperature Distribution in the RTF

Taking the strip of steel DC04 as an example, the target annealing temperature (the expected strip temperature at RTF exit) is 840 °C, strip thickness is in the range of 0.5 to 2.5 mm, strip width is in the range of 900 to 2000 mm, and the maximum radiant tube temperature is 950 °C. Based on the above calculation model of strip temperature distribution in RTFs, the control variable method is adopted to study the influence of strip width, strip thickness, line speed, and radiant tube temperature of each column on strip temperature distribution in the whole furnace. The results are shown in Figure 6.
Figure 6. Influence of various factors on strip temperature distribution in RTFs: (a) strip width, (b) strip thickness, (c) line speed, and (d) radiant tube temperature of each column.
From Figure 6, it can be seen that when other conditions remain unchanged, strip temperature distribution curves in the RTF under different strip thicknesses differ greatly. Line speed and the radiant tube temperature of each column also show the same law, while strip temperature distribution curves under different strip widths are relatively close. At the same time, it can also be seen that when strip width increases from 1400 to 2000 mm (relative change amplitude is 42.86%), the calculated strip temperature at RTF exit decreases from 850.43 to 834.53 °C (relative change amplitude is −1.87%). When strip thickness increases from 0.7 to 1.5 mm (relative change amplitude is 114.29%), the calculated strip temperature at RTF exit decreases from 878.60 to 770.97 °C (relative change amplitude is −12.25%). When line speed increases from 120 to 200 m/min (relative change amplitude is 66.67%), the calculated strip temperature at RTF exit decreases from 882.10 to 825.20 °C (relative change amplitude is −6.45%). When the radiant tube temperature of each column increases from 850 to 950 °C (relative change amplitude is 11.76%), the calculated strip temperature at RTF exit increases from 779.47 to 886.52 °C (relative change amplitude is 13.73%). The results show that the greater the strip thickness, the lower the strip temperature at RTF exit. Additionally, the higher the line speed, the lower the strip temperature at RTF exit, and the higher the radiant tube temperature of each column, the higher the strip temperature at RTF exit. Furthermore, if all factors (such as strip width, strip thickness, line speed, and radiant tube temperature of each column) are in the same relative change amplitude, the absolute value for relative change amplitude of the calculated strip temperature at RTF exit from high to low in order is: radiant tube temperature of each column, strip thickness, line speed, and strip width. That is, the radiant tube temperature of each column has the greatest influence on strip temperature at RTF exit.
The above analysis shows that strip thickness, line speed, and the radiant tube temperature of each column have an obvious influence on strip temperature distribution in the whole furnace and are main factors, while strip width has little influence and is not a main factor.

4. Dynamic Characteristic Analysis of Strip Temperature under Different Working Conditions

Due to the characteristics of complex structure, long distance, high temperature, and coupling influence of various heat transfer mechanisms for RTFs, the response of strip temperature at RTF exit to the change of process parameters in the heating process shows dynamic characteristics which are nonlinear with significant lag. In complex working conditions in which multiple process parameters change frequently, it is difficult to control strip temperature at RTF exit within the required range stably, which will impact product quality and performance. In this study, based on the above calculation model of strip temperature distribution and measured data, simulation experiments for analyzing dynamic characteristics of strip temperature under different working conditions have been constructed. Response laws of strip temperature at RTF exit when single or multiple process parameters change have been investigated, as shown in Figure 7, Figure 8, Figure 9 and Figure 10. Here, except for the process parameters under investigation, other conditions (namely the process parameters of sample 16 in Figure 4) remain unchanged in each experiment.
Figure 7. Response of strip temperature at RTF exit when line speed changes.
Figure 8. Response of strip temperature at RTF exit when strip thickness changes.
Figure 9. Response of strip temperature at RTF exit when both strip thickness and line speed change.
Figure 10. Response of strip temperature at RTF exit when radiant tube temperature of each column changes.
Figure 7 shows the response curve of strip temperature at RTF exit when the line speed changes, and according to the actual situation, the decreasing gradient and increasing gradient in the line speed are taken as −0.1 and 0.33 m/s/s, respectively. From Figure 7, strip temperature at RTF exit responds very quickly to the change in line speed. When line speed changes, strip temperature at RTF exit can respond immediately and response amplitude is large, especially at the point of line speed change. However, when line speed is stabilized, it takes some time for strip temperature to become stabilized. The minimum time of this stabilization process is the residence time of the strip in the whole furnace (approximately 160 s). In actual production, each zone temperature may also change, so the lag time of the response in strip temperature will be longer.
Considering that strip width has little influence on strip temperature distribution (see Section 3 for details), the response of strip temperature at RTF exit when the strip specification changes is mainly considered as strip thickness, as shown in Figure 8. From Figure 8, the response of strip temperature at RTF exit to the change of strip thickness has a significant time lag. The main reason for this is that the strip head and tail with different thicknesses are welded together to form a weld, and only when the weld comes out of the furnace can the temperature of a subsequent strip be detected. Therefore, the minimum response time of strip temperature at RTF exit to the change of strip thickness is the residence time of the strip in the whole furnace (approximately 160 s).
Figure 9 shows the response law of strip temperature at RTF exit when both strip thickness and line speed change. From Figure 9, if strip thickness changes from 0.8 to 0.9 mm after the weld between the strips with different thicknesses comes out of the furnace, strip temperature at RTF exit is bound to decrease by large amplitude, under the condition that each radiation tube temperature and each zone temperature remain unchanged. In order to ensure that the temperature of the strip with a thickness of 0.9 mm is not too low at RTF exit, strip temperature can be raised to a suitable extent by reducing line speed for a period of time before the weld comes out of the furnace. In fact, this reflects the idea of strip temperature optimization control in transient conditions. Of course, in transient conditions, to ensure that strip temperature at RTF exit is near the set value, the adjustment time and amplitudes of each radiation tube temperature, each zone temperature, and line speed should be considered comprehensively.
Figure 10 shows the response law of strip temperature at RTF exit when the radiant tube temperature of each column changes. Here, according to actual temperature change characteristics of radiation tubes, the drop rate and rise rate of the radiant tube temperature of each column are taken as −2.1 and 2.1 °C/min, respectively. Only temperature changes of radiation tubes for columns AA, AB, AC, AD, and AE are shown in Figure 10, and that for other columns are similar. At the same time, it is assumed that each zone temperature is 50 °C lower than the radiation tube temperature of the corresponding column. From Figure 10, when the radiant tube temperature of each column drops, strip temperature at RTF exit decreases after a short delay (approximately 8 s). When the radiant tube temperature of each column is stabilized, strip temperature at RTF exit will decrease slowly and re-stabilizes after a lag time. When the radiant tube temperature of each column rises, strip temperature at RTF exit also shows a similar response law.

5. Conclusions

(1)
According to the actual structure and process characteristics of RTFs, a calculation model of strip temperature distribution is established using the heat balance method which is suitable for online control. The model input parameters include strip width, strip thickness, line speed, strip temperature at RTF entry, radiation tube temperature of each column, and each zone temperature, etc. The model output parameter is the estimated strip temperature distribution in the whole furnace. Based on the measured data, the model is verified and analyzed. The results show that the absolute errors between the measured values and estimated values for strip temperature at RTF exit are all within ±10 °C, and the maximum relative error is 1.19%, which indicates that the model is accurate and reliable.
(2)
Based on the calculation model of strip temperature distribution in RTFs, the influence of strip width, strip thickness, line speed, and radiant tube temperature of each column on strip temperature distribution in the whole furnace are analyzed. The results show that the greater the strip thickness, the lower the strip temperature at RTF exit. Additionally, the higher the line speed, the lower the strip temperature at RTF exit, and the higher the radiant tube temperature of each column, the higher the strip temperature at RTF exit. The strip thickness, line speed, and radiant tube temperature of each column have a significant influence on strip temperature distribution, while strip width has little influence.
(3)
Based on the calculation model of strip temperature distribution and measured data, simulation experiments for analyzing the dynamic characteristics of strip temperature under different working conditions have been constructed. The results indicate that the response of strip temperature at RTF exit to the changes of line speed and radiation tube temperature is fast and the amplitude is large. The response of strip temperature at RTF exit to the change of strip thickness has a significant time lag. After changing each process parameter, the re-stabilization process of the strip temperature shows a significant time lag. When multiple process parameters change together, it shows more complex and nonlinear dynamic characteristics. It is very important to grasp the dynamic characteristics of strip temperature for optimal control of transient conditions.

Author Contributions

Methodology, project administration, writing—original draft preparation, and writing—review and editing, F.H.; supervision, writing—review and editing, Z.-X.W.; formal analysis, investigation, software, and validation, G.L.; investigation, resources, and writing—review and editing, X.-L.W. All authors have read and agreed to the published version of the manuscript.

Funding

This research was funded by the Natural Science Foundation of Anhui Province, grant number 2008085QE225.

Institutional Review Board Statement

Not applicable.

Data Availability Statement

Not applicable.

Conflicts of Interest

The authors declare no conflict of interest.

References

  1. Wang, R.; Li, Y.; Bai, Z.H.; Lv, Y.T.; Jia, X.D. Modelling and simulation of strip running deviation in continuous annealing process. Ironmak. Steelmak. 2020, 47, 553–560. [Google Scholar] [CrossRef]
  2. Bai, Z.H.; Wang, R.; Du, J.C.; Wang, Y.X.; Liu, Y.X.; Cui, Y.Y.; Qian, C.; Li, B.Y. Modelling of strip buckling in the continuous annealing process. Ironmak. Steelmak. 2017, 44, 782–788. [Google Scholar] [CrossRef]
  3. Yang, Z.; Ren, W.C.; Li, Y.L.; Yan, H.W.; Wang, Y.C. Continuous annealing furnace L2 tube temperature model optimization. Metall. Ind. Autom. 2018, 42, 40–44. [Google Scholar]
  4. Depree, N.; Taylor, M.P.; Chen, J.J.J.; Sneyd, J.; Taylor, S.; Wang, S. Development of a three-dimensional heat transfer model for continuous annealing of steel strip. Ind. Eng. Chem. Res. 2012, 51, 1790–1795. [Google Scholar] [CrossRef]
  5. Kang, Z.W.; Chen, T.C. Three-dimensional temperature distributions of strip in continuous annealing line. Appl. Therm. Eng. 2013, 58, 241–251. [Google Scholar] [CrossRef]
  6. Han, X.L.; Bao, J. A calculated method of heat transfer in the chamber of CAPL. J. Univ. Sci. Technol. Beijing 1993, 15, 353–357. [Google Scholar]
  7. Prieto, M.M.; Fernández, F.J.; Rendueles, J.L. Development of stepwise thermal model for annealing line heating furnace. Ironmak. Steelmak. 2005, 32, 165–170. [Google Scholar] [CrossRef]
  8. Wan, F.; Wang, Y.Q.; Qin, S.R. Modeling of strip heating process in vertical continuous annealing furnace. J. Iron Steel Res. Int. 2012, 19, 29–36. [Google Scholar] [CrossRef]
  9. Niederer, M.; Strommer, S.; Steinboeck, A.; Kugi, A. A simple control-oriented model of an indirect-fired strip annealing furnace. Int. J. Heat Mass Transf. 2014, 78, 557–570. [Google Scholar] [CrossRef]
  10. Yahiro, K.; Shigemori, H.; Hirohata, K.; Ooi, T.; Haruna, M.; Nakanishi, K. Development of strip temperature control system for a continuous annealing line. In Proceedings of the IECON’93—19th Annual Conference of IEEE Industrial Electronics, Maui, HI, USA, 15–19 November 1993; IEEE: New York, NY, USA, 1993; pp. 481–486. [Google Scholar] [CrossRef]
  11. Cho, Y.C.; Cassandras, C.G.; Kwon, W.H. Optimal control for steel annealing processes as hybrid systems. Control Eng. Pract. 2004, 12, 1319–1328. [Google Scholar] [CrossRef]
  12. Bitschnau, L.; Kozek, M. Modeling and control of an industrial continuous furnace. In Proceedings of the International Conference on Computational Intelligence, Modelling and Simulation, Brno, Czech Republic, 7–9 September 2009; IEEE: New York, NY, USA, 2009; pp. 231–236. [Google Scholar] [CrossRef]
  13. Carvalho, S.R.; Ong, T.H.; Guimaraes, G. A mathematical and computational model of furnaces for continuous steel strip processing. J. Mater. Process. Technol. 2006, 178, 379–387. [Google Scholar] [CrossRef]
  14. Dou, R.F.; Wen, Z.; Li, Q.; Cheng, S.M.; Dong, B. Mathematical model based furnace temperature optimization strategy for continuous annealing furnace. J. Zhejiang Univ. 2007, 41, 1735–1738. [Google Scholar]
  15. Kilpatrick, J. Computer control of a continuous annealing line. Mech. Work. Steel Proc. 1985, XXIII, 71–78. [Google Scholar]
  16. Yoshitani, N.; Hasegawa, A. Model-based control of strip temperature for the heating furnace in continuous annealing. IEEE Trans. Control Syst. Technol. 1998, 6, 146–156. [Google Scholar] [CrossRef]
  17. Li, S.Y.; Chen, Q.; Huang, G.B. Dynamic temperature modeling of continuous annealing furnace using GGAP-RBF neural network. Neurocomputing 2006, 69, 523–536. [Google Scholar] [CrossRef]
  18. Zhang, Y.Y.; Jin, Y.L.; Cao, W.H.; Li, Z.; Yan, Y. A dynamic data-driven model for predicting strip temperature in continuous annealing line heating process. In Proceedings of the 37th Chinese Control Conference, Wuhan, China, 25–27 July 2018; IEEE: New York, NY, USA, 2018; pp. 1887–1891. [Google Scholar]
  19. He, F.; Shi, J.S.; Zhou, L.; Li, W.; Li, X.L. Monte Carlo calculation of view factors between some complex surfaces: Rectangular plane and parallel cylinder, rectangular plane and torus, especially cold-rolled strip and W-shaped radiant tube in continuous annealing furnace. Int. J. Therm. Sci. 2018, 134, 465–474. [Google Scholar] [CrossRef]
Publisher’s Note: MDPI stays neutral with regard to jurisdictional claims in published maps and institutional affiliations.

Article Metrics

Citations

Article Access Statistics

Multiple requests from the same IP address are counted as one view.