Abstract
Urban agglomeration is a continuous urban spread and generally comprises a main city at the core and its adjoining growth areas. These agglomerations are studied using different concepts, theories, models, criteria, indices, and approaches, where population distribution and its associated characteristics are mainly used as the main parameters. Given the difficulties in accurately demarcating these agglomerations, novel methods and approaches have emerged in recent years. The use of geospatial big data sources to demarcate urban agglomeration is one of them. This promising method, however, has not yet been studied widely and hence remains an understudied area of research. This study explores using a multisource open geospatial big data fusion approach to demarcate urban agglomeration footprint. The paper uses the Southern Coastal Belt of Sri Lanka as the testbed to demonstrate the capabilities of this novel approach. The methodological approach considers both the urban form and functions related to the parameters of cities in defining urban agglomeration footprint. It employs near-real-time data in defining the urban function-related parameters. The results disclosed that employing urban form and function-related parameters delivers more accurate demarcation outcomes than single parameter use. Hence, the utilization of a multisource geospatial big data fusion approach for the demarcation of urban agglomeration footprint informs urban authorities in developing appropriate policies for managing urban growth.
1. Introduction
Urban agglomeration can be defined as a highly developed spatial form of integrated cities. Urban agglomeration can happen due to continuous ribbon development along the main transport routes [1,2]. Further, urban agglomeration can be considered a contiguous build-up area shaped by one core city or several adjacent cities along the transport routes [3]. These adjacent cities share industries, infrastructure, housing, and land uses, attracting more and more daily movements of people. Simply, urban agglomeration takes place when the relationships among cities start to the corporate which each other than competing with each other—e.g., Greater Mumbai and Delhi in India [4,5,6].
Urban agglomeration takes place because of unplanned urban growth. In addition, urban growth in developing countries is mostly encouraged by biased national policies, such as a centralized urban development paradigm implying the tendency of agglomerating all key facilities in the cities and metropolitan towns [7]. Compared to urban areas, the conflict between rapid urbanization and environmental protection in urban agglomeration areas is more significant and serious. Urban agglomeration especially creates more complex environmental issues, such as solid waste management, an increase in air and water pollution, and economic issues [8]. In the long term, it could lead to significant regional disparities, leading to serious socioeconomic inequalities and even social unrest [9]. This situation ultimately deviates cities and their societies from being smart and sustainable [10].
The concept of urban agglomeration is studied using different concepts, i.e., local coupling and telecoupling concepts [11]; theories, i.e., field strength theory and cluster theory [12,13]; models, i.e., iCN Model [14]; criteria, i.e., population density, development pressure [15]; and indices, i.e., an index developed by [16]. Most of these studies have used data types directly related to defining the spatial form of a city, such as a road and building density, which will not change for a long period [15,17]. Other studies used remote sensing and image interpretation techniques to demarcate urban footprints based on the land cover [18,19]. Unlike the urban form, urban agglomeration needs to be demarcated through human-centric data sources as agglomeration occurs with people’s movements [20,21].
According to [6], a functional urban region and urban agglomeration are highly interlinked functional areas. These provide complementary functions of different levels at different places to supply the population with all necessities—ranging from residential functions to workplaces to education, shopping, and using various services. Making use of these functions requires communication or traveling between the places where those functions are provided.
To address this issue, the study employs a multisource geospatial—location-specific, open-source big data fusion approach—which seeks to combine information from multiple sources and sensors through various applications. This is to achieve decision-supporting inferences that cannot be achieved through a single source or sensor. Accordingly, this study attempts to use multiple data sources related to urban form—data that would not change often, and function—data that changes within a shorter period, to understand the agglomeration footprints.
The multisource geospatial big data fusion approach uses different location-specific big data types collected from different sources [22]. This is to integrate such big data types to understand a considered phenomenon [23]. Recently, a study [24] used a multisource big data fusion approach to evaluate the polycentric urban form of cities. For that, they have used Night Time Light (NTL) data, Point of Interest (PoI) data, and Tencent Migration Data (TMG) as the big data sources. Further, another study [20] used Weibo’s Application Programming Interface (API) to obtain data, an online service that has emerged in China in recent years. Therein, the authors identified urban agglomeration trends following the connection strength and user numbers, which the urban form-related parameters—population and road density—were used to identify urban agglomeration were ignored.
Against this backdrop, as an emerging area of research, this study examines the applicability of different location-specific big data sources as parameters to demarcate urban agglomeration patterns. Accordingly, this study aims to explore the use of the multisource geospatial big data fusion approach as a novel method to demarcate urban agglomeration footprint in the case of the Southern Coastal Belt of Sri Lanka.
2. Literature Background
2.1. Urban Agglomeration
Urban agglomeration can be broadly defined as a highly developed spatial form, and it occurs with the high integration of cities due to ribbon development of transport routes [2,25]. Table 1 presents how different scholars defined the term urban agglomeration and the keywords they used when referring to urban agglomerations.
Table 1.
Definitions of urban agglomeration.
As shown in Table 1, most of the studies defined and demarcated urban agglomeration as a spatial form of city networks, prioritizing urban form-related aspects—spatial network, industry cluster, and employment cluster. Most of the literature identified urban agglomeration, urban sprawl, and land use change as interrelated phenomena that have a positive correlation in weakening the sustainability of cities, especially in terms of environmental aspects—i.e., environmental degradation [32,33]. However, according to [34], urban agglomeration acts as one of the main driving forces for city formation and city expansion. Among these debates, it is important to understand urban agglomeration footprints and expansion types for better decision-making to guide city development.
Urban agglomeration can be classified into five types based on the agglomeration levels. They are: (a) main urban centers; (b) suburban centers; (c) third-order urban centers; (d) fourth-order urban centers; and (e) urban regions [35,36].
A main urban center is usually located in the city’s core. It has the highest population agglomeration characteristics within the urban space, although it is far from the city’s main center. The suburban center is a region with a high density of urban activities [24]. Accordingly, the main centers and subcenters are usually demarcated by the population density and the distance to the city core [31].
Third-order urban centers and fourth-order urban centers usually act as initial urban centers. These third-order and fourth-order urban centers are mostly separated from the main urban center or the suburban center. Still, a considerable number of agglomeration characteristics can be seen in these city centers. Usually, these urban centers are demarcated by the distance from the city center, the agglomeration of activities, and the area [36]. Urban regions can be clustered with all these four kinds of urban centers, and there are more than one fourth-order or third-order center within this cluster. Therefore, it is called as a multiple nuclei cluster within an urban region [36].
Furthermore, there are three urban agglomeration expansion types as the urban centers expand. They are: (a) infilling expansion; (b) edge expansion; and (c) outlying expansion [37]. Understanding the expansion types of urban agglomeration footprints is important, especially to make city planning-related decisions and predictions. Figure 1 shows a schematic representation of these expansion types. Infilling expansion refers to the development of a nearby urban patch that is surrounded by at least 50% of the adjacent urban patch. The nearby urban patch out from the edge of an adjacent urban area and surrounded by less than 50% of the adjacent urban patch is known as edge expansion. The nearby developed urban area with no spatial relationship to the adjacent metropolitan center is referred to as outlying growth of urban expansion.
Figure 1.
Urban expansion types: (a) Infilling expansion; (b) Edge expansion; and (c) Outlying expansion (black—existing development; red—urban growth).
2.2. Urban Agglomeration Footprint Demarcation Methods
The approaches used in the literature to demarcate urban agglomeration footprints can be classified into four groups: They are: (a) criteria-based demarcation; (b) model-based demarcation; (c) indices-based demarcation; and (d) big data-based demarcation.
Criterial-based urban agglomeration demarcation methods pre-decide different criteria and attempt to demarcate urban agglomeration footprints based on them. For instance, some studies attempted to demarcate urban agglomeration in China based on two criteria: (a) population density and (b) development pressure. The findings showed that China’s strategic pattern of spatial and economic agglomeration experienced an evolution trend from a T-shaped structure [15,38].
Model-based urban agglomeration demarcation methods consider different types of models. The gravity model is a commonly used model to demonstrate the spatial network of urban agglomeration. For instance, a recent study [39] used an upgraded gravity model to illustrate the urban agglomeration in China. There, they have used population, economic benefits, transport flow, etc., to build their rationale on urban agglomeration in China. Through the upgraded gravity model, the study has tried to understand the urban agglomeration hierarchy and the network of cities within the Chinese urban agglomeration. The Intersection-based Clustered Network Model (iCN Model) is one of the newest models applied to the Sri Lankan context to understand and simulate the urban agglomeration pattern in Sri Lanka. This model used transport network configuration, percolation theory, and fractal geometry, which represent the urban agglomeration pattern and agglomerated clusters [14].
Indices-based urban agglomeration footprint demarcation methods consider different parameters to develop indices for urban agglomeration. For instance, an index developed in a study [16] measures urban agglomeration. The key indicators of this agglomeration index were population size, population density, and travel time. Therein, they highlighted population and travel time as the key factors in determining the urban agglomeration footprints.
All the above urban agglomeration demarcation methods are limited to a handful of datasets that only relate to urban form-related parameters. Most significantly, such studies have forgotten to use near-real-time data that could be used to capture the rapidly changing urban agglomeration patterns.
As a solution, the use of big data to demarcate urban agglomeration footprints is an emerging area of research in the era of big data, where data are plural, open, and accessible. A study from China [40] used 500,000 sets of Weibo data in 13 cities of the Beijing–Tianjin–Hebei region (BTH) to understand urban agglomeration. Nonetheless, it was also limited to only one parameter, which reduced the validity of the approach. Therefore, it is important to explore a wide variety of related datasets to understand rapidly changing urban agglomeration patterns.
2.3. Multisource Geospatial Big Data Fusion Approach
The multisource geospatial big data fusion approach analyses the location-related big data collected from multiple sources [41,42]. This approach can be considered an integrated approach that mixes and masters different data sources to obtain the most representative data. For instance, Landsat satellite images can be used to understand the building pattern, while using cellular signaling data, point of interest data, survey data, along with geospatial big data can be used to understand the spatial and urban functional characteristics [43,44,45,46]. Big data fusion ensures the aggregation of data either independently or collectively [47]. Big data fusion has been identified as an effective way to solve complex problems in urban contexts, such as traffic congestion, noise pollution, air pollution, etc. [44].
3. Research Design
3.1. Study Area
The Southern Coastal Belt of Sri Lanka, stretching between Colombo and Matara, was chosen as the study area of this research (Figure 2). The study selected this area because there are several town centers along the A2 coastal transportation route—including Colombo, Dehiwala, Moratuwa, Panadura, Kaluthara, Aluthgama, Ambalangoda, Hikkaduwa, Galle, Unawatuna, Aluthgama, Weligama, and Matara. The study area covers two main provinces—i.e., Western and Southern, where these provinces are one of the administrative units used in Sri Lanka [48]. Having such prominent urban locations in a region (where the research team has access to the required datasets) provides a good opportunity for applying the novel multisource open geospatial big data fusion method to demarcate urban agglomeration footprints.
Figure 2.
Location of the study area.
3.2. Methodological Framework
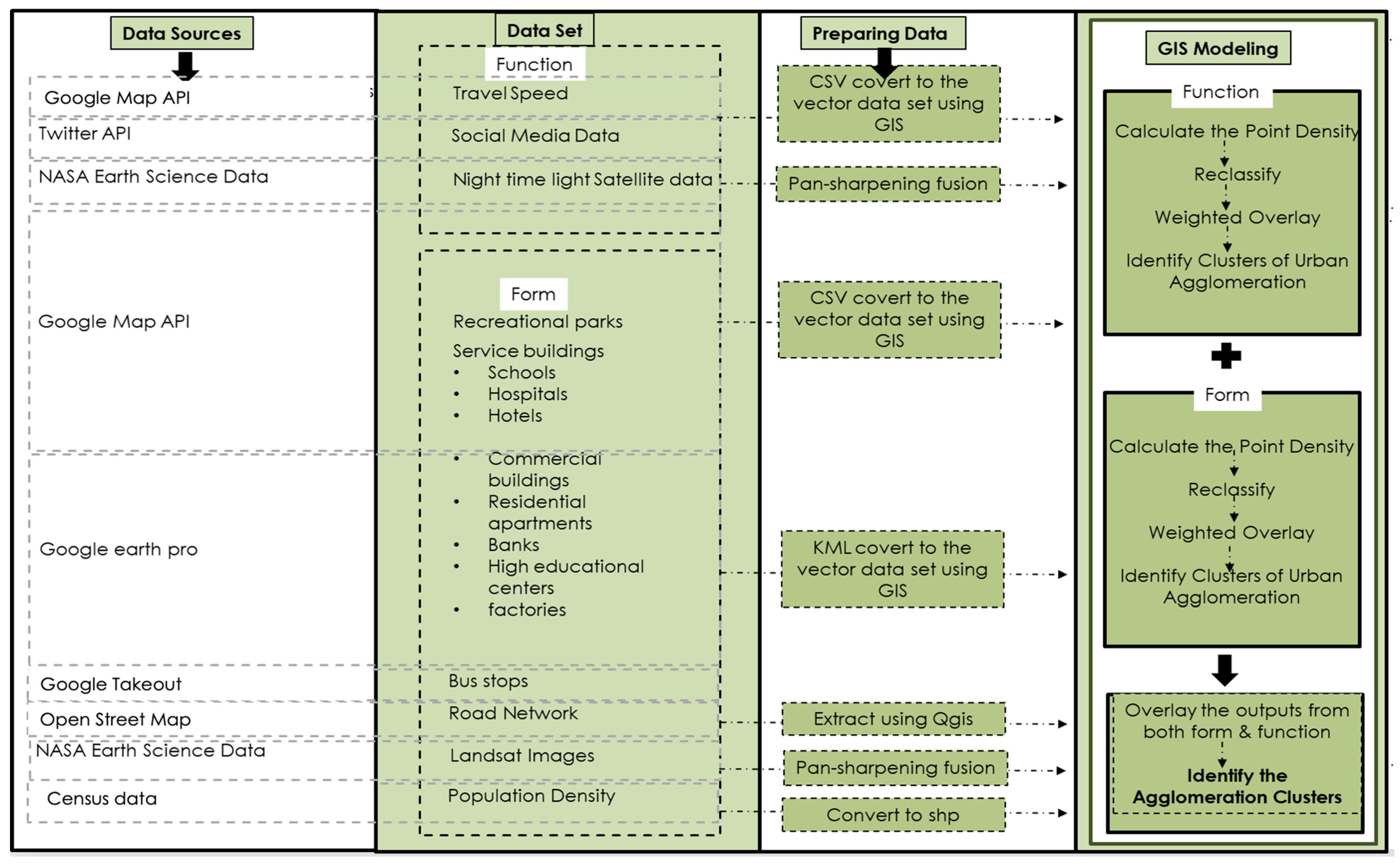
As shown in Figure 3, the study followed a three-step methodological framework to conduct the study. The following three steps include: (a) Identifying datasets and data sources; (b) preparing datasets; and (c) geographic information system (GIS)-based modelling.
Figure 3.
Methodological framework.
3.2.1. Data Sources and Datasets
As given in Table 2, the study used 17 datasets from seven data sources to apply the multisource open geospatial big data fusion method in the case study area. Altogether, a 30 GB dataset was created for this study.
Table 2.
Datasets and sources.
From the 17 datasets, 3 datasets were used to examine the urban functions. They are (a) travel speed data; (b) social media data; and (c) NTL data. Travel speed data was downloaded as HTML files from google maps using a google map API. The data was downloaded using keywords—names of towns along the coastal belt have been taken as the keywords—and a radius was given from the town centers until it overlaps with the radius of the next town center. A total of 19,296 cleaned social media tweets were downloaded with no keyword filtering [49] and with latitude and longitude information. The visible NTL data was extracted from NASA’s black marble collection. The NASA black marble products include visible light data for the whole of Sri Lanka, and the downloaded whole Sri Lankan NTL image was clipped for the study area using GIS techniques. Datasets circulated from 1 January 2018 to 31 December 2021 were only considered for this study.
A recent study [6] introduced a few important parameters that trigger shaping the growth of urban agglomeration footprints considering the historical evolutions. Accordingly, interactions—people flow patterns (e.g., shopping, learning, commuting, relocation, etc.), infrastructure—energy and technical services infrastructure, and traffic are important parameters to understand the functional aspect of urban agglomeration. As a faster-growing phenomenon, urban agglomeration interactions, infrastructure and traffic must grow faster and be well maintained for sufficient supply, again increasing the agglomerations’ attractiveness [6]. Therefore, monitoring urban functions and using near-real-time data as it is essential to trace the dynamic urban agglomeration.
The datasets for urban form were extracted from Google Maps, Google Earth Pro, Google Takeout, OpenStreetMap (OSM), NASA Earth Science Data, and the Department of Census and Statistics (DCS). The latitude and longitude coordinates of recreational parks, schools, hospitals, hotels, and restaurants were downloaded from Google Maps via a Google Maps API. There, keyword filters were added to separate the relevant locations. The locations of commercial buildings, residential apartments, banks, high educational centers, and factories were downloaded from Google Earth Pro as KML files. The locations of bus stops were extracted from Google Maps using Google Takeout. The road network was extracted from the OSM using QGIS. The population data were taken from the DCS of Sri Lanka for the year 2020 as the latest population numbers.
The spatial structure of a city or an urban form is closely linked to the location factors of residences, offices, schools, shopping, and commercial spaces [50,51]. High-quality services and administrations allow the higher attraction of the population. The demand for office space in central city areas triggers density increases in the central business districts (CBDs) within urban agglomerations. Agglomeration advantages attract businesses of different sizes, especially international, powerful companies that establish new offices to benefit from the contact opportunities, good road network, and large number of potential employees and clients. These agglomeration economies of scale result from spatial proximity and frequency of opportunities, which are major contributing factors to the growth of cities [6]. Therefore, analyzing and understanding both urban form and urban function-related parameters are equally important to understand rapidly evolving urban agglomeration patterns, which have been neglected so far.
3.2.2. Data Preparation
All the data collected in the initial stage were collected in CSV and KML file formats, except for NTL data. Therefore, all these datasets were converted into a unique file format—SHP format—to analyze and visualize through GIS. Only NTL data was extracted in raster file format. Therefore, the pan-sharping fusion method was used to combine a high-resolution panchromatic image with lower-resolution multispectral image data to produce a high-resolution multispectral image [52].
3.2.3. GIS Modelling
As the initial step, GIS modelling was done based on the point density values using the point data for all urban form-related parameters except for road and population data, and only for the PoI data (social media data). The road density map was created to calculate the line density. The population density was taken directly as a map output. NTL data was directly extracted from the NASA Earth Science Data as a raster file output. Accordingly, all datasets related to all parameters were kept in raster file format.
Secondly, all outputs were reclassified into five classes with the same color range and value range. Thirdly, the weighted overlay GIS technique was adopted. Under that, initially, the urban form and function-related parameters were overlaid separately. Then, overlaid the outputs of urban form and function-related parameters to take the final composite map. Here, the AHP (Analytic Hierarchy Process) technique was used to derive the spatial weights.
As shown in Table 3, each of the judgements of AHP is assigned a number on a common scale. This common scale is used for pairwise comparison as the first step of AHP.
Table 3.
The common scale of AHP.
The first step of the AHP calculation table with selected datasets based on the parameters related to urban form for pairwise comparison was prepared as in Table 4. Every parameter was paired and generated a value. The values were further moderated after consulting urban planning experts.
Table 4.
Pairwise comparison.
After the pairwise comparison, the criteria weight table was created, as given in Table 5.
Table 5.
Criteria weight table.
The final step of GIS modelling is to identify urban centers. The urban clusters were identified into five classes, and they were identified as: (a) Main urban centers; (b) Suburban centers; (c) Third-order urban centers; (d) Fourth-order urban centers; and (e) Urban regions [21,36]. Here, the urban center type was identified according to the density value of the outputs. The highest value range represents the main urban centers, and the lowest values represent the third and fourth urban centers. The intermediate values represent suburban centers. The urban regions were identified from the continuous urban patches with multiple numbers of urban centers.
The other important step is to understand the urban expansion type of identified urban centers and their expansion. Inspired by the equation developed by a former study [53], this paper adopted the below equation to understand the urban expansion types—infilling, edge, and outlying—introduced by [54]. The formula is presented as follows in Equation (1):
There lc denotes the length of the main urban patch’s common edge, and l denotes the perimeter of the adjacent urban patch. R is a number that spans from 0 to 1. There were three categories in the range. Table 6 lists the categorization of the interpretation of the R-value.
Table 6.
Interpretation of the R-value.
Nonetheless, this study amended the basic equation commonly referred to [54] in order to achieve the study objectives. Instead of comparing the newly produced urban patch with the existing urban patch, the study compares the adjacent urban patch with the identified main urban patch. Accordingly, the results will show whether an urban patch follows the infilling, edge, or outlying expansion compared to the main urban center identified.
Lastly, the following limitations of the study should be noted. The research has used only three urban function-related parameters to measure urban agglomeration, and all the data used for this research study is secondary data. Our prospective studies will address these limitations.
4. Results
Urban agglomeration footprints were first identified using urban form-related parameters and, secondly, using urban function-related parameters. Thirdly, a holistic image was derived by developing a composite map using the urban form and urban function-related parameters (Figure 4).

Figure 4.
Urban form-related parameters: (a) administrative activities; (b) residential activities; (c) commercial activities; (d) industrial activities; (e) educational activities; (f) health activities; (g) banking activities; (h) recreational activities; (i) transport activities; (j) tourism activities; (k) road density; (l) population density.
According to the administrative activities, only one main urban center was identified around the Colombo city area. This is mainly due to the location of most of the condominium administrative complexes in Colombo, i.e., “Nila Piyasa—Colombo” Government Quarters, Sethsiripaya Stage I and II—accommodate more than 25 government offices, Suhurupaya, and Isurupaya. No other city centers in the study area were identified as main urban centers, which implies a higher agglomeration of administrative activities to one place. Unlikely, six main urban centers: Colombo, Dehiwala, Panadura, Kalutara, Aluthgama, and Galle city centers, were identified according to the distribution of schools and higher education centers. Most significantly, the area from Colombo to Panadura acts as an urban region with multiple nuclei: Colombo, Dehiwala, and Panadura. Furthermore, out of the six main urban centers, five are in the Western Province of the country, which highlights a regional disparity in terms of the distribution of education facilities.
Only two main urban centers were identified according to the distribution of health activities, and these two centers were also identified in Colombo and Dehiwala. Four suburban centers were identified in Aluthgama, Ambalangoda, Galle, and Matara. The commercial building distribution also identified Colombo and Galle as the main urban centers, and Panadura, Beruwala, Hikkaduwa, and Matara were identified as suburban centers. Basically, Colombo and Galle act as district capitals where most of the commercial activities, such as shopping centers, shopping malls and groceries, are located at.
The identified tourism main center was in Mirissa, and the only suburban center identified was in Unawatuna. Unlike the administrative, education and health activities, new suburban centers such as Beruwala, Hikkaduwa, and Unawatuna have emerged for commercial and tourism-related activities. This is mainly due to the location of hotels, motels, homestays, and tourism-oriented markets along the study area. These suburban centers also act as world-famous tourist destinations for beach tourism, i.e., Ventura beach, Moragalla beach of Beruwala, Barberyn Island Lighthouse, and Coral Garden of Hikkaduwa. Still, there is no significant expansion of urban centers according to the distribution of tourism activities. This shows that in terms of tourist activities, all the above centers mainly try to serve as individual service centers without networking and connecting with the adjacent centers.
Similarly, in terms of recreational activities, Colombo and Kalutara are identified as the main urban centers. Colombo occupies many community gathering parks compared to other areas, i.e., Galleface, Viharamahadevi Park, Torrington Park, Gangarama Park, Diyatha Uyana, Galle Face, Urban Forest Park, etc. Kalutara is important in recreational activities because of the widespread Calido beach.
While Colombo, the commercial capital of Sri Lanka, acts as the main urban center for most parameters, Koggala and Matara show significant prominence by acting as the main urban centers with higher industrial agglomeration. This is mainly due to the location of the Export Processing Zone in Koggala. In addition, Matara accommodates many factory stations, such as Matara Polythene Center, Elcardo Industries, Freelan factories, Nippon Paint, Jay Jay Mills, etc. According to the results of banking point density values, Colombo was identified as a main urban center. Moratuwa, Kalutara, Galle and Matara were identified as suburban centers. The population density and the road density also identified Colombo and its surrounding area as the main urban center, and the road density identified Galle as a suburban center.
In terms of residential activities, three main urban centers were identified. They are: Moratuwa, Panadura and Galle. However, Colombo was classified as a third-grade urban center. However, Colombo accommodates many luxury apartments such as Prime Residencies, The Grand Ward Place, Capital Twin peaks, and Altaire. The areas such as Panadura and Galle accommodate a higher number of middle-income residential apartments, including high-rise and low-rise residences. Especially, Moratuwa accommodates more low-income residences.
According to the transportation networks, main urban centers were identified in Colombo, Dehiwala, Moratuwa and Panadura, and the identified suburban patches were Kalutara and Ambalangoda. The composite map of all those mentioned above urban form-related parameters is provided in Figure 5. The identified urban centers and the urban expansion types are presented in Table 7.
Figure 5.
Composite map of urban form-related parameters.
Table 7.
Identified urban centers and expansion types of adjacent urban patches.
As of Figure 5, three main agglomeration footprints were identified. They are Colombo’s main urban center-based urban agglomeration footprint (12.5 km2), Galle’s suburban center-based urban agglomeration footprint (10.34 km2), and Matara’s suburban center-based urban agglomeration footprint (4.64 km2). Among them, Colombo’s main urban center-based urban agglomeration region is prominent and experiences a widespread agglomeration. This area can be identified as an urban region with multiple nuclei from Colombo to Kalutara. It consists of all kinds of urban centers. For instance, the main urban region spread along the coastal road from Colombo to Kalutara connects third-grade urban centers, i.e., Moratuwa, Panadura, Kalutara, and fourth-grade urban centers, i.e., Wadduwa, Ambalangoda. Further, the multiple nuclei urban patches in the region are experiencing an infilling urban expansion by converting non-urban areas from green areas into urban built-up areas.
The next urban agglomeration footprint emerged, centering the Galle suburban center. In between the Colombo main urban center-based urban agglomeration footprint and the Galle suburban center-based urban agglomeration footprint, several isolated urban centers, such as Ambalangoda and Hikkaduwa, can be identified. Such centers act as newly emerged urban centers with no spatial relationship to the surrounding urban centers, which experience an outlying urban expansion type. Galle’s suburban center-based urban agglomeration footprint is surrounded by third- and fourth-grade urban centers.
Secondly, urban agglomeration footprints were identified using urban function-related parameters of NTL Data, Point of Interest Data, and Vehicle Speed. Figure 6 illustrates the maps related to the urban function-related parameters.
Figure 6.
Urban function-related parameters of (a) PoI data; (b) NTL data; (c) Travel speed.
As Figure 6a shows, only Galle and Matara were identified as the main urban centers according to the analyzed social media data. Most significantly, Colombo was identified as a suburban center, and Panadura was identified as a third-grade center. The other important thing is the emergence of Ambalangoda, Aluthgama and Hikkaduwa as outlying urban centers with fourth-grade urban characteristics. Although the cities of the Western Province, such as Colombo, Panadura, and Kalutara, acted as the main urban centers, as per the circulation of location-specific social media data, Southern Province cities, such as Galle and Matara, act as the main urban centers. The locations of famous tourist destinations in and around Galle and Matara cities can be identified as a reason for the surge in the higher number of social media data around these cities.
The NTL data has only identified Colombo as a main urban center. This urban agglomeration footprint expands towards Panadura, creating the largest footprint among all the footprints analyzed so far. This again shows the higher agglomeration concentrating on the country’s commercial capital. Galle was the only suburban center identified through the NTL data.
According to the travel speed, three main urban centers were identified. They are the Colombo, Galle, and Matara main urban centers. Colombo’s main urban center extends from Colombo to Dehiwala, performing a linear agglomeration along the A2 coastal road, creating an urban region from Colombo to Kalutara where Colombo and Panadura act as the main urban centers. Figure 7 shows the composite output of the considered parameters under urban functions.
Figure 7.
Composite map of urban function-related parameters.
Table 8 lists the identified urban centers in detail with the expansion type through the composite map of urban function.
Table 8.
Identified urban centers and expansion types of adjacent urban patches.
As of Figure 7, four main agglomeration footprints were identified. They are the Colombo, Matara, Galle, and Panadura main urban center-based urban agglomeration footprints. Colombo’s main urban center-based urban agglomeration footprint significantly expand from Colombo to Dehiwala. The area of the footprint is 66.12 km2. However, Panadura acts as another main urban center; its area is 3.16 km2. In addition, Panadura and Colombo’s main urban centers are connected through several suburban centers, i.e., Panadura, Wadduwa, and third-grade urban centers, i.e., Kalutara and Aluthgama. Therefore, Colombo’s main urban center towards Kalutara’s urban main urban center can be identified as one urban region with multiple nuclei, which is expected to increase the agglomeration levels with future developments.
Matara’s main urban center-based urban agglomeration footprint is the second-largest urban agglomeration footprint, with an area of 12.94 km2. Therein, Weligama acts as a third-grade urban center. Galle’s main urban center-based urban agglomeration footprint is the third-largest urban agglomeration footprint, with an area of 10.49 km2. Furthermore, there are other town centers, such as Ambalangoda and Hikkaduwa, that experience a lying urban expansion, which emerge as isolated urban centers.
5. Findings and Discussion
A clear change in the urban agglomeration footprints can be identified by comparing the composite maps of urban form and urban function-related parameters separately. Accordingly, the composite map of urban form-related parameters (see Figure 5) has identified Colombo’s main urban center-based agglomeration footprint as the only footprint with infilling urban expansion. In contrast, the composite map of urban function-related parameters (see Figure 7) has identified a larger urban agglomeration footprint that extends from Colombo to Dehiwala.
Even when comparing the extent of the urban footprints, the composite maps of urban form-related parameters and urban function-related parameters depict a clear difference. For instance, Colombo is the only main urban center-based urban agglomeration footprint with over 12 km2 on urban form-related parameters, the same urban agglomeration footprint has extended for 66.12 km2 on the urban function-related parameters. Although the urban form-based parameters, such as distribution of residential activities, residential population, hospitals, education institutions, etc., are widely used to demarcate urban agglomeration footprints, they provide a misinterpretation of the urban agglomeration patterns, which could misguide the policymakers and practitioners in making decisions.
The footprint extent gap between the Colombo urban agglomeration footprint identified through the composite maps of urban form and functions-related parameters was 53.62 km2, which is considerably high. This hints at a possible overestimation or an underestimation of the urban agglomeration footprints.
Therefore, the study developed a composite map of all urban form and function-related parameters to compare with the real ground situation for validation purposes. Unlike the composite map of urban form-related parameters, the composite map of urban function-related parameters has identified multiple main urban centers-based urban agglomeration footprints, i.e., Colombo, Galle, and Matara, which further justify the inadequacy of using one or a few parameters to understand the urban agglomeration footprints which have been the popular practice so far [14,16,40]. The composite map of all urban form and function-related parameters given in Figure 8 and Figure 9a–c shows the validation. Table 9 shows the identified urban centers and the expansion types of each urban center.
Figure 8.
Composite map of all urban form and function-related parameters.
Figure 9.
Exemplary demonstration of changing agglomeration footprints: (a) urban form; (b) urban function.
Table 9.
Urban centers and the expansion types.
In contrast to the composite map of urban form-related parameters but like the urban function-related parameters, Figure 8 has identified three main urban centers-based agglomeration footprints, i.e., Colombo, Galle and Matara. Unlike the composite map of urban function-related parameters, the extent of the Colombo urban agglomeration-based urban footprint has declined significantly. To validate the differences mentioned above and similarities, the study overlaid the urban agglomeration footprints derived under urban form and functions analyses on a Landsat satellite image.
Accordingly, the identified urban agglomeration footprints using the big data fusion approach can be used as a strategy to develop urban areas. As understood, the urban agglomeration boundaries have expanded beyond the administrative boundaries. Policymakers and urban planners need to pay attention to these identified urban centers. National Physical Planning Policy and the Plan (NPPD 2017–2050) also has identified the main urban centers as Colombo, Kalutara, Galle, and Matara along the coastal belt, and these centers have been identified based on population density as the only parameter. Further, the footprint’s extent and possible expansion type were not analyzed. As an example, although NPPD 2017–2015 has identified Kalutara as a main urban center, this study has identified Panadura as a town experiencing more agglomeration than Kalutara, which shows the importance of adopting a multisource geospatial big data analytics approach.
Higher urban agglomeration can lead to different environmental pollution [55,56,57,58,59], extreme heat events [60], urban sprawl [45,61], demands for administrative restructuring [62], and regional imbalances [63]. Therefore, understanding urban agglomeration footprints and expansion types are important to orient urban planning-related policy decisions to better manage the negative effects of urban agglomeration. Controlling urban agglomerations should not only limit the city’s growth but also promote the development of the identified urban clusters within the limitations of environmental constraints [56]. Rather than applying the same policies to guide all agglomerating footprints that experience different expansion types with different agglomeration levels, applying a separate set of policies could lead to an increase in the city’s sustainability [64,65].
As underlined in the literature [66], urban agglomeration is a problem for a city, as its magnitude, expansion levels, and types are not well studied. An updated, rich dataset with limited time- and cost-consuming methods would serve this need. If the nature of the urban agglomeration is not well studied and relevant actions are not taken, uncontrolled/unplanned/spontaneous urban growth, consequential pollution, and environmental abuse, and urban–rural conflicts in the form of unsustainable peri-urban growth could happen [67]. Alternatively, in a context where urban agglomeration is well studied, and relevant actions are carefully taken, urban planning practices could orient towards a more sustainable development that limits environmental abuse/degradation and socioeconomic inequalities [19,66,68].
Previous studies conducted to understand urban agglomeration footprints either have used small datasets, i.e., interview and survey results [69,70], or a dataset that represents only urban form, i.e., road density, building density, and land use [14,70]. Most recent studies have only attempted to investigate urban agglomeration footprints using the datasets related to defining an urban function, i.e., NTL [71,72,73], while totally neglecting the urban form-related parameters. Nonetheless, none of the studies have tried to follow an integrated approach to understanding urban agglomeration footprints. This study has found that technological innovation and advanced data analytics are required to adequately demarcate urban agglomeration footprints [74,75,76,77,78]. Accordingly, this study emphasized the importance of combining both urban form and function-related parameters using a multisource open geospatial big data fusion approach to accurately understand urban agglomeration footprints, also incorporating near-rea-time dimension to the approach.
6. Conclusions
Rapid urbanization and its consequential undesired externalities on the natural environment and well-being of people are among the prominent issues of our time. In this sense, accurate demarcation of urban agglomeration footprint is important to enforce relevant policies to revert or alleviate such externalities.
In recent years, the smart urbanization and digitalization processes and the availability of open, big data have contributed to the more accurate and timely evaluation of an urban agglomeration footprint [79,80,81,82,83,84,85]. In other words, big data and its analytics create new opportunities to inform decision-making toward identifying growth issues at urban fringes [85,86,87,88,89,90]. Despite some efforts, this is still an understudied area of research. To bridge the knowledge gap, this study focused on testing and demonstrating a novel method in a case study area under unsustainable growth risks.
For this purpose, this study introduced and tested a multisource geospatial big data fusion approach that can be considered an integrated approach to the contemporary big data fusion approach. This study combined geospatial data with a different type of heterogeneous data to understand the complex urban context. Accordingly, the research has successfully used a dozen of parameters representing the locations of important activities under urban form and the three parameters representing the community movements under urban functional data.
Our cities are rapidly urbanizing and due to unsustainable growth facing countless challenges, also at the same time being disrupted by advanced technologies [91,92,93]. In such context, urban policymakers and planners can be benefited from studying urban agglomeration and demarcating footprint of urban agglomeration in several ways: (a) To demarcate functional boundaries: When preparing urban or regional plans, urban agglomeration studies are important to understand the functional boundaries of urban or regional areas and such identifications are key for better urban and regional planning; (b) To identify emerging town centers: Urban agglomeration-related studies usually investigate emerging town centers, then the planning authorities can implement planning actions on these emerging town centers to overcome upcoming social, economic and environmental issues; and (c) To identify the spatial form: The urban agglomeration of cities definitely changes the spatial arrangement of cities and the urbanization spread to the peripheries. These, in turn, will help to address the challenges of sustainable urban development in cities.
Our prospective studies will concentrate on the further fine-tuning of the method—such as developing automated data collection, validation, and sensitivity analyses protocols or components—as well as the application of the multisource open geospatial big data fusion method in different countries’ urban contexts.
Author Contributions
Conceptualization, N.P. and N.K.; methodology, N.P. and N.K.; software, N.P.; validation, N.K.; formal analysis, N.P.; investigation, N.P.; resources, N.K. and N.P.; data curation, N.P.; writing—original draft preparation, N.P.; writing—review and editing, N.K. and T.Y.; supervision, N.K. and T.Y.; project administration, N.K. All authors have read and agreed to the published version of the manuscript.
Funding
This research received no external funding.
Data Availability Statement
Not applicable.
Acknowledgments
The authors thank the managing editor and anonymous referees for their constructive comments.
Conflicts of Interest
The authors declare no known competing financial interests or personal relationships that could have appeared to influence the study reported.
References
- Yigitcanlar, T. Planning for smart urban ecosystems: Information technology applications for capacity building in environmental decision making. Theor. Empir. Res. Urban Manag. 2009, 4, 5–21. [Google Scholar]
- Fang, C.; Yu, D. Urban agglomeration: An evolving concept of an emerging phenomenon. Landsc. Urban Plan. 2017, 162, 126–136. [Google Scholar] [CrossRef]
- Quigley, J. Urbanization, agglomeration, and economic development. In Urbanization and Growth: Commission on Growth and Development; World Bank Group: Washington, DC, USA, 2008. [Google Scholar]
- Batten, D. Network Cities: Creative Urban Agglomerations for the 21st Century. Urban Stud. 1995, 32, 313–327. [Google Scholar] [CrossRef]
- Butsch, C.; Kumar, S.; Wagner, P.; Kroll, M.; Kantakumar, L.; Bharucha, E.; Schneider, K.; Kraas, F. Growing ‘smart’? Urbanization processes in the Pune urban agglomeration. Sustainability 2017, 9, 2335. [Google Scholar] [CrossRef]
- Loibl, W.; Etminan, G.; Gebetsroither-Geringer, E.; Neumann, H.; Sanchez-Guzman, S. Characteristics of Urban Agglomerations in Different Continents: History, Patterns, Dynamics, Drivers and Trends. In Urban Agglomeration; IntechOpen: London, UK, 2018; pp. 29–63. [Google Scholar] [CrossRef]
- Hossain, M. Development through democratisation and decentralisation: The case of Bangladesh. South Asia J. South Asian Stud. 2003, 26, 297–308. [Google Scholar] [CrossRef]
- Fang, C.; Liu, H.; Li, G. International progress and evaluation on interactive coupling effects between urbanization and the eco-environment. J. Geogr. Sci. 2016, 26, 1081–1116. [Google Scholar] [CrossRef]
- Wijerathna, D.; Bandara, J.S.; Smith, C.; Naranpanawa, A. Regional disparities in Sri Lanka: An empirical analysis. APJSWD 2015, 21, 77–102. [Google Scholar] [CrossRef]
- Mallick, S.K.; Das, P.; Maity, B.; Rudra, S.; Pramanik, M.; Pradhan, B.; Sahana, M. Understanding future urban growth, urban resilience and sustainable development of small cities using prediction-adaptation-resilience (PAR) approach. Sustain. Cities Soc. 2021, 74, 103196. [Google Scholar] [CrossRef]
- Tang, Y.; Wang, K.; Ji, X.; Xu, H.; Xiao, Y. Assessment and Spatial-Temporal Evolution Analysis of Urban Land Use Efficiency under Green Development Orientation: Case of the Yangtze River Delta Urban Agglomerations. Land 2021, 10, 715. [Google Scholar] [CrossRef]
- Njøs, R.; Orre, L.; Fløysand, A. Cluster renewal and the heterogeneity of extra-regional linkages: A study of MNC practices in a subsea petroleum cluster. Reg. Stud. Reg. Sci. 2017, 4, 125–138. [Google Scholar] [CrossRef]
- Shen, Y.; Zhang, L.; Fang, X.; Ji, H.; Li, X.; Zhao, Z. Spatiotemporal patterns of recent PM2.5 concentrations over typical urban agglomerations in China. Sci. Total. Environ. 2019, 655, 13–26. [Google Scholar] [CrossRef]
- Kalpana, L.; Abenayake, C.; Jayasinghe, A.; Mahanama, P.; Sanjaya, N. A Novel Approach to Measure the Pattern of Urban Agglomeration Based on the Road Network. Int. J. Sustain. Dev. 2021, 16, 251–262. [Google Scholar] [CrossRef]
- Lin, H.X.; Huang, J.C.; Chen, Y.Q. The Identification of Developmental Pattern of Urban Agglomerations in China based on GIS 2018. Int. Workshop Environ. Manag. Sci. Eng. 2018, 1, 663–671. [Google Scholar] [CrossRef]
- Uchida, H.; Nelson, A. Agglomeration Index: Towards a New Measure of Urban Concentration; World Bank: London, UK, 2009. [Google Scholar]
- Georgievich, A. Outlines of the theory of urban agglomerations’ self-development. Ekon. Reg. 2012, 1, 231–235. [Google Scholar]
- Mortoja, G.; Yigitcanlar, T.; Mayere, S. What is the most suitable methodological approach to demarcate peri-urban areas? A systematic review of the literature. Land Use Policy 2020, 95, 104601. [Google Scholar] [CrossRef]
- Mortoja, G.; Yigitcanlar, T. How does peri-urbanization trigger climate change vulnerabilities? An investigation of the Dhaka megacity in Bangladesh. Remote Sens. 2020, 12, 3938. [Google Scholar] [CrossRef]
- Fang, C.; Yu, X.; Zhang, X.; Fang, J.; Liu, H. Big data analysis on the spatial networks of urban agglomeration. Cities 2020, 102, 102735. [Google Scholar] [CrossRef]
- He, X.; Cao, Y.; Zhou, C. Evaluation of Polycentric Spatial Structure in the Urban Agglomeration of the Pearl River Delta (PRD) Based on Multi-Source Big Data Fusion. Remote Sens. 2021, 13, 3639. [Google Scholar] [CrossRef]
- Xiaofeng, M.; Zhijuan, D. Research on the big data fusion: Issues and challenges. Comput. Sci. 2016, 53, 231. [Google Scholar]
- Kankanamge, N.; Yigitcanlar, T.; Goonetilleke, A. Public perceptions on artificial intelligence driven disaster management: Evidence from Sydney, Melbourne and Brisbane. Telemat. Inform. 2021, 65, 101729. [Google Scholar] [CrossRef]
- He, X.; Yuan, X.; Zhang, D.; Zhang, R.; Li, M.; Zhou, C. Delineation of Urban Agglomeration Boundary Based on Multisource Big Data Fusion—A Case Study of Guangdong–Hong Kong–Macao Greater Bay Area (GBA). Remote Sens. 2021, 13, 1801. [Google Scholar] [CrossRef]
- Han, J.; Gao, M.; Sun, Y. Research on the Measurement and Path of Urban Agglomeration Growth Effect. Sustainability 2019, 11, 5179. [Google Scholar] [CrossRef]
- Lin, J.; Li, X. Large-scale ecological red line planning in urban agglomerations using a semi-automatic intelligent zoning method. Sustain. Cities Soc. 2019, 46, 101410. [Google Scholar] [CrossRef]
- Census India. Towns and Urban Agglomerations Classified by Population Size Class in 2011 with Variation between 1901 and 2011. Available online: https://censusindia.gov.in/nada/index.php/catalog/42877 (accessed on 29 December 2022).
- Strange, W.C. The Economics of Agglomeration; Edward Elgar Publishing: London. UK, 2019. [Google Scholar]
- Liu, C.; Niu, C.; Han, J. Spatial Dynamics of Intercity Technology Transfer Networks in China’s Three Urban Agglomerations: A Patent Transaction Perspective. Sustainability 2019, 11, 1647. [Google Scholar] [CrossRef]
- Chen, L.; Hasan, R.; Jiang, Y. Urban Agglomeration and Firm Innovation: Evidence from Asia; Asian Development Bank: Mandaluyong, Philippines, 2020. [Google Scholar] [CrossRef]
- Spadaro, I.; Pirlone, F. Sustainable Urban Mobility Plan and Health Security. Sustainability 2021, 13, 4403. [Google Scholar] [CrossRef]
- Vajlenka, J.; Kozlovská, M. Houses based on wood as an ecological and sustainable housing alternative: Case study. Sustainability 2018, 10, 1502. [Google Scholar] [CrossRef]
- Surya, B.; Salim, A.; Hernita, H.; Suriani, S.; Menne, F.; Rasyidi, E. Land Use Change, Urban Agglomeration, and Urban Sprawl: A Sustainable Development Perspective of Makassar City, Indonesia. Land 2021, 10, 556. [Google Scholar] [CrossRef]
- Finco, A.; Nijkamp, P. Pathways to urban sustainability. J. Environ. Policy Plan. 2001, 3, 289–302. [Google Scholar] [CrossRef]
- He, Q.; Zeng, C.; Xie, P.; Tan, S.; Wu, J. Comparison of urban growth patterns and changes between three urban agglomerations in China and three metropolises in the USA from 1995 to 2015. Sustain. Cities Soc. 2019, 50, 101649. [Google Scholar] [CrossRef]
- Zhou, B.; Erell, E.; Hough, I.; Rosenblatt, J.; Just, A.C.; Novack, V.; Kloog, I. Estimating near-surface air temperature across Israel using a machine learning based hybrid approach. Int. J. Climatol. 2020, 40, 6106–6121. [Google Scholar] [CrossRef]
- Sun, C.; Wu, Z.-F.; Lv, Z.-Q.; Yao, N.; Wei, J.-B. Quantifying different types of urban growth and the change dynamic in Guangzhou using multi-temporal remote sensing data. Int. J. Appl. Earth Obs. Geoinf. 2013, 21, 409–417. [Google Scholar] [CrossRef]
- Li, R.; Li, S.; Xie, Z. Integration Development of Urban Agglomeration in Central Liaoning, China, by Trajectory Gravity Model. ISPRS Int. J. Geo-Inf. 2021, 10, 698. [Google Scholar] [CrossRef]
- Zhao, Y.; Zhang, G.; Zhao, H. Spatial network structures of urban agglomeration based on the improved gravity model: A case study in China’s two urban agglomerations. Complexity 2021, 2021, 6651444. [Google Scholar] [CrossRef]
- Wang, J.; Lu, X.; Yan, Y.; Zhou, L.; Ma, W. Spatiotemporal characteristics of PM2. 5 concentration in the Yangtze River Delta urban agglomeration, China on the application of big data and wavelet analysis. Sci. Total Environ. 2020, 724, 138134. [Google Scholar] [CrossRef]
- Jabbar, S.; Malik, K.R.; Ahmad, M.; Aldabbas, O.; Asif, M.; Khalid, S.; Han, K.; Ahmed, S.H. A Methodology of Real-Time Data Fusion for Localized Big Data Analytics. IEEE Access 2018, 6, 24510–24520. [Google Scholar] [CrossRef]
- Deng, X.; Liu, P.; Liu, X.; Wang, R.; Zhang, Y.; He, J.; Yao, Y. Geospatial big data: New paradigm of remote sensing applications. IEEE J. Sel. Top. Appl. Earth Obs. Remote Sens. 2019, 12, 3841–3851. [Google Scholar] [CrossRef]
- Kankanamge, N.; Yigitcanlar, T.; Goonetilleke, A.; Kamruzzaman, M. Can volunteer crowdsourcing reduce disaster risk? A systematic review of the literature. Int. J. Disaster Risk Reduct. 2019, 35, 101097. [Google Scholar] [CrossRef]
- Liu, F.; Zhang, X.; Murayama, Y.; Morimoto, T. Impacts of Land Cover/Use on the Urban Thermal Environment: A Comparative Study of 10 Megacities in China. Remote Sens. 2020, 12, 307. [Google Scholar] [CrossRef]
- Maithani, S. A Quantitative Spatial Model of Urban Sprawl and its Application to Dehradun Urban Agglomeration, India. J. Indian Soc. Remote Sens. 2020, 48, 1583–1592. [Google Scholar] [CrossRef]
- Xu, Z.; Liu, Y.; Yen, N.Y.; Mei, L.; Luo, X.; Wei, X.; Hu, C. Crowdsourcing Based Description of Urban Emergency Events Using Social Media Big Data. IEEE Trans. Cloud Comput. 2016, 8, 387–397. [Google Scholar] [CrossRef]
- Liu, J.; Li, T.; Xie, P.; Du, S.; Teng, F.; Yang, X. Urban big data fusion based on deep learning: An overview. Inf. Fusion 2020, 53, 123–133. [Google Scholar] [CrossRef]
- National Physical Planning Policy & The Plan (NPPD 2017–2050). Available online: https://www.tamilnet.com/img/publish/2020/03/NPPD-ENGweb-27_12.pdf (accessed on 12 November 2022).
- Batty, M. Urban analytics defined. Environ. Plan. B Urban Anal. City Sci. 2019, 46, 403–405. [Google Scholar] [CrossRef]
- Evans, G.W.; Smith, C.; Pezdek, K. Cognitive Maps and Urban Form. J. Am. Plan. Assoc. 1982, 48, 232–244. [Google Scholar] [CrossRef]
- Allen, J.; Browne, M.; Cherrett, T. Investigating relationships between road freight transport, facility location, logistics management and urban form. J. Transp. Geogr. 2012, 24, 45–57. [Google Scholar] [CrossRef]
- Zhang, Q.; Seto, K.C. Mapping urbanization dynamics at regional and global scales using multi-temporal DMSP/OLS nighttime light data. Remote Sens. Environ. 2011, 115, 2320–2329. [Google Scholar] [CrossRef]
- Sun, Y.; Zhao, S. Spatiotemporal dynamics of urban expansion in 13 cities across the Jing-Jin-Ji Urban Agglomeration from 1978 to 2015. Ecol. Indic. 2018, 87, 302–313. [Google Scholar] [CrossRef]
- Wilson, E.H.; Hurd, J.D.; Civco, D.L.; Prisloe, M.P.; Arnold, C. Development of a geospatial model to quantify, describe and map urban growth. Remote Sens. Environ. 2003, 86, 275–285. [Google Scholar] [CrossRef]
- Bai, Y.; Deng, X.; Gibson, J.; Zhao, Z.; Xu, H. How does urbanization affect residential CO2 emissions? An analysis on urban agglomerations of China. J. Clean. Prod. 2019, 209, 876–885. [Google Scholar] [CrossRef]
- Liang, L.; Wang, Z.; Li, J. The effect of urbanization on environmental pollution in rapidly developing urban agglomerations. J. Clean. Prod. 2019, 237, 117649. [Google Scholar] [CrossRef]
- Wang, F.; Fan, W.; Liu, J.; Wang, G.; Chai, W. The effect of urbanization and spatial agglomeration on carbon emissions in urban agglomeration. Environ. Sci. Pollut. Res. 2020, 27, 24329–24341. [Google Scholar] [CrossRef]
- Hashmi, S.; Fan, H.; Fareed, Z.; Shahzad, F. Asymmetric nexus between urban agglomerations and environmental pollution in top ten urban agglomerated countries using quantile methods. Environ. Sci. Pollut. Res. 2021, 28, 13404–13424. [Google Scholar] [CrossRef] [PubMed]
- Li, S.; He, Y.; Xu, H.; Zhu, C.; Dong, B.; Lin, Y.; Si, B.; Deng, J.; Wang, K. Impacts of Urban Expansion Forms on Ecosystem Services in Urban Agglomerations: A Case Study of Shanghai-Hangzhou Bay Urban Agglomeration. Remote Sens. 2021, 13, 1908. [Google Scholar] [CrossRef]
- Yang, X.; Ruby Leung, L.; Zhao, N.; Zhao, C.; Qian, Y.; Hu, K.; Liu, X.; Chen, B. Contribution of urbanization to the increase of extreme heat events in an urban agglomeration in east China. Geophys. Res. Lett. 2017, 44, 6940–6950. [Google Scholar] [CrossRef]
- Mortoja, M.; Yigitcanlar, T. Why is determining peri-urban area boundaries critical for sustainable urban development? J. Environ. Plan. Manag. 2023, 66, 67–96. [Google Scholar] [CrossRef]
- Zeng, C.; Zhang, A.; Xu, S. Urbanization and administrative restructuring: A case study on the Wuhan urban agglomeration. Habitat Int. 2016, 55, 46–57. [Google Scholar] [CrossRef]
- Cohen, B. Urbanization in developing countries: Current trends, future projections, and key challenges for sustainability. Technol. Soc. 2006, 28, 63–80. [Google Scholar] [CrossRef]
- Yigitcanlar, T.; Dodson, J.; Gleeson, B.J.; Sipe, N.G. Travel Self-Containment in Master Planned Estates: Analysis of Recent Australian Trends. Urban Policy Res. 2007, 25, 129–149. [Google Scholar] [CrossRef]
- Esch, T.; Bachofer, F.; Heldens, W.; Hirner, A.; Marconcini, M.; Palacios-Lopez, D.; Roth, A.; Üreyen, S.; Zeidler, J.; Dech, S.; et al. Where We Live—A Summary of the Achievements and Planned Evolution of the Global Urban Footprint. Remote Sens. 2018, 10, 895. [Google Scholar] [CrossRef]
- Xu, C.; Wang, S.; Zhou, Y.; Wang, L.; Liu, W. A Comprehensive Quantitative Evaluation of New Sustainable Urbanization Level in 20 Chinese Urban Agglomerations. Sustainability 2016, 8, 91. [Google Scholar] [CrossRef]
- Wang, Y.; Niu, Y.; Li, M.; Yu, Q.; Chen, W. Spatial structure and carbon emission of urban agglomerations: Spatiotemporal characteristics and driving forces. Sustain. Cities Soc. 2022, 78, 103600. [Google Scholar] [CrossRef]
- Tian, Y.; Wang, R.; Liu, L.; Ren, Y. A spatial effect study on financial agglomeration promoting the green development of urban agglomerations. Sustain. Cities Soc. 2021, 70, 102900. [Google Scholar] [CrossRef]
- Spiller, M. Urban agglomeration of advanced business services in Australia: Some policy implications. In Proceedings of the State of Australian Cities National Conference, Sydney, Australia, 3–5 December 2003. [Google Scholar]
- Ding, T.; Yang, J.; Wu, H.; Liang, L. Land use efficiency and technology gaps of urban agglomerations in China: An extended non-radial meta-frontier approach. Socio-Economic Plan. Sci. 2022, 79, 101090. [Google Scholar] [CrossRef]
- Zhou, N.; Hubacek, K.; Roberts, M. Analysis of spatial patterns of urban growth across South Asia using DMSP-OLS nighttime lights data. Appl. Geogr. 2015, 63, 292–303. [Google Scholar] [CrossRef]
- Peng, J.; Lin, H.; Chen, Y.; Blaschke, T.; Luo, L.; Xu, Z.; Hu, Y.; Zhao, M.; Wu, J. Spatiotemporal evolution of urban agglomerations in China during 2000–2012: A nighttime light approach. Landsc. Ecol. 2022, 35, 421–434. [Google Scholar] [CrossRef]
- Li, J.; Wang, F.; Fu, Y.; Guo, B.; Zhao, Y.; Yu, H. A Novel SUHI Referenced Estimation Method for Multicenters Urban Agglomeration using DMSP/OLS Nighttime Light Data. IEEE J. Sel. Top. Appl. Earth Obs. Remote Sens. 2020, 13, 1416–1425. [Google Scholar] [CrossRef]
- Yigitcanlar, T.; Sabatini-Marques, J.; Da-Costa, E.; Kamruzzaman, M.; Ioppolo, G. Stimulating technological innovation through incentives: Perceptions of Australian and Brazilian firms. Technol. Forecast. Soc. Chang. 2019, 146, 403–412. [Google Scholar] [CrossRef]
- Li, X.; Cheng, S.; Lv, Z.; Song, H.; Jia, T.; Lu, N. Data analytics of urban fabric metrics for smart cities. Futur. Gener. Comput. Syst. 2020, 107, 871–882. [Google Scholar] [CrossRef]
- Peng, B.; Wang, Y.; Elahi, E.; Wei, G. Evaluation and Prediction of the Ecological Footprint and Ecological Carrying Capacity for Yangtze River Urban Agglomeration Based on the Grey Model. Int. J. Environ. Res. Public Health 2018, 15, 2543. [Google Scholar] [CrossRef] [PubMed]
- Bibri, S.E. On the sustainability of smart and smarter cities in the era of big data: An interdisciplinary and transdisciplinary literature review. J. Big Data 2019, 6, 25. [Google Scholar] [CrossRef]
- Kitchin. R. The real-time city? Big data and smart urbanism. Geo. J. 2014, 79, 1–4. [Google Scholar]
- Komninos, N. Smart Cities and Connected Intelligence: Platforms, Ecosystems and Network Effects; Routledge: London, UK, 2019. [Google Scholar]
- Komninos, N.; Kakderi, C. Smart Cities in the Post-Algorithmic Era: Integrating Technologies, Platforms and Governance; Edward Elgar Publishing: London, UK, 2019. [Google Scholar]
- Zeng, C.; Yang, L.; Dong, J. Management of urban land expansion in China through intensity assessment: A big data perspective. J. Clean. Prod. 2017, 153, 637–647. [Google Scholar] [CrossRef]
- Zhou, J.; Zhang, T. Visualising Shanghai’s urban sprawl with big data. Environ. Plan. A Econ. Space 2016, 48, 2364–2366. [Google Scholar] [CrossRef]
- Yigitcanlar, T. Sustainable Urban and Regional Infrastructure Development: Technologies, Applications and Management; IGI Global: Hersey, PA, USA, 2010. [Google Scholar]
- Hao, J.; Zhu, J.; Zhong, R. The rise of big data on urban studies and planning practices in China: Review and open research issues. J. Urban Manag. 2015, 4, 92–124. [Google Scholar] [CrossRef]
- Mustak, S.; Baghmar, N.K.; Srivastava, P.K.; Singh, S.K.; Binolakar, R. Delineation and classification of rural–urban fringe using geospatial technique and onboard DMSP–Operational Linescan System. Geocarto Int. 2018, 33, 375–396. [Google Scholar] [CrossRef]
- Kamrowska-Załuska, D. Impact of AI-Based Tools and Urban Big Data Analytics on the Design and Planning of Cities. Land 2021, 10, 1209. [Google Scholar] [CrossRef]
- Rathore, M.; Ahmad, A.; Paul, A.; Rho, S. Urban planning and building smart cities based on the Internet of Things using Big Data analytics. Comput. Networks 2016, 101, 63–80. [Google Scholar] [CrossRef]
- Babar, M.; Arif, F. Smart urban planning using Big Data analytics to contend with the interoperability in Internet of Things. Futur. Gener. Comput. Syst. 2017, 77, 65–76. [Google Scholar] [CrossRef]
- Shao, Z.; Sumari, N.S.; Portnov, A.; Ujoh, F.; Musakwa, W.; Mandela, P.J. Urban sprawl and its impact on sustainable urban development: A combination of remote sensing and social media data. Geo-spatial Inf. Sci. 2021, 24, 241–255. [Google Scholar] [CrossRef]
- Robinson, R. Computationally networked urbanism and sensor-based big data applications in integrated smart city planning and management. Geopolit. Hist. Int. Relat. 2020, 12, 44–50. [Google Scholar]
- Wang, Y. The challenges and strategies of food security under rapid urbanization in China. Sustainability 2019, 11, 542. [Google Scholar] [CrossRef]
- Guevara-Rosero, G.; Riou, S.; Autant-Bernard, C. Agglomeration externalities in Ecuador: Do urbanization and tertiarization matter? Reg. Stud. 2019, 53, 706–719. [Google Scholar] [CrossRef]
- Golbabaei, F.; Yigitcanlar, T.; Paz, A.; Bunker, J. Individual predictors of autonomous vehicle public acceptance and intention to use: A systematic review of the literature. J. Open Innov. Technol. Mark. Complex. 2020, 6, 106. [Google Scholar] [CrossRef]
Disclaimer/Publisher’s Note: The statements, opinions and data contained in all publications are solely those of the individual author(s) and contributor(s) and not of MDPI and/or the editor(s). MDPI and/or the editor(s) disclaim responsibility for any injury to people or property resulting from any ideas, methods, instructions or products referred to in the content. |
© 2023 by the authors. Licensee MDPI, Basel, Switzerland. This article is an open access article distributed under the terms and conditions of the Creative Commons Attribution (CC BY) license (https://creativecommons.org/licenses/by/4.0/).









