You are currently viewing a new version of our website. To view the old version click .
Water
  • This is an early access version, the complete PDF, HTML, and XML versions will be available soon.
  • Article
  • Open Access

4 December 2025

A Physics-Based Method for Delineating Homogeneous Channel Units in Debris Flow Channels

,
,
and
1
School of River and Ocean Engineering, Chongqing Jiaotong University, Chongqing 400074, China
2
Institute of Mountain Hazards and Environment, Chinese Academy of Sciences, Chengdu 610041, China
3
Chongqing Institute of Green and Intelligent Technology, Chongqing School, University of Chinese Academy of Sciences, Chinese Academy of Sciences, Chongqing 400714, China
*
Authors to whom correspondence should be addressed.
This article belongs to the Section Water Erosion and Sediment Transport

Abstract

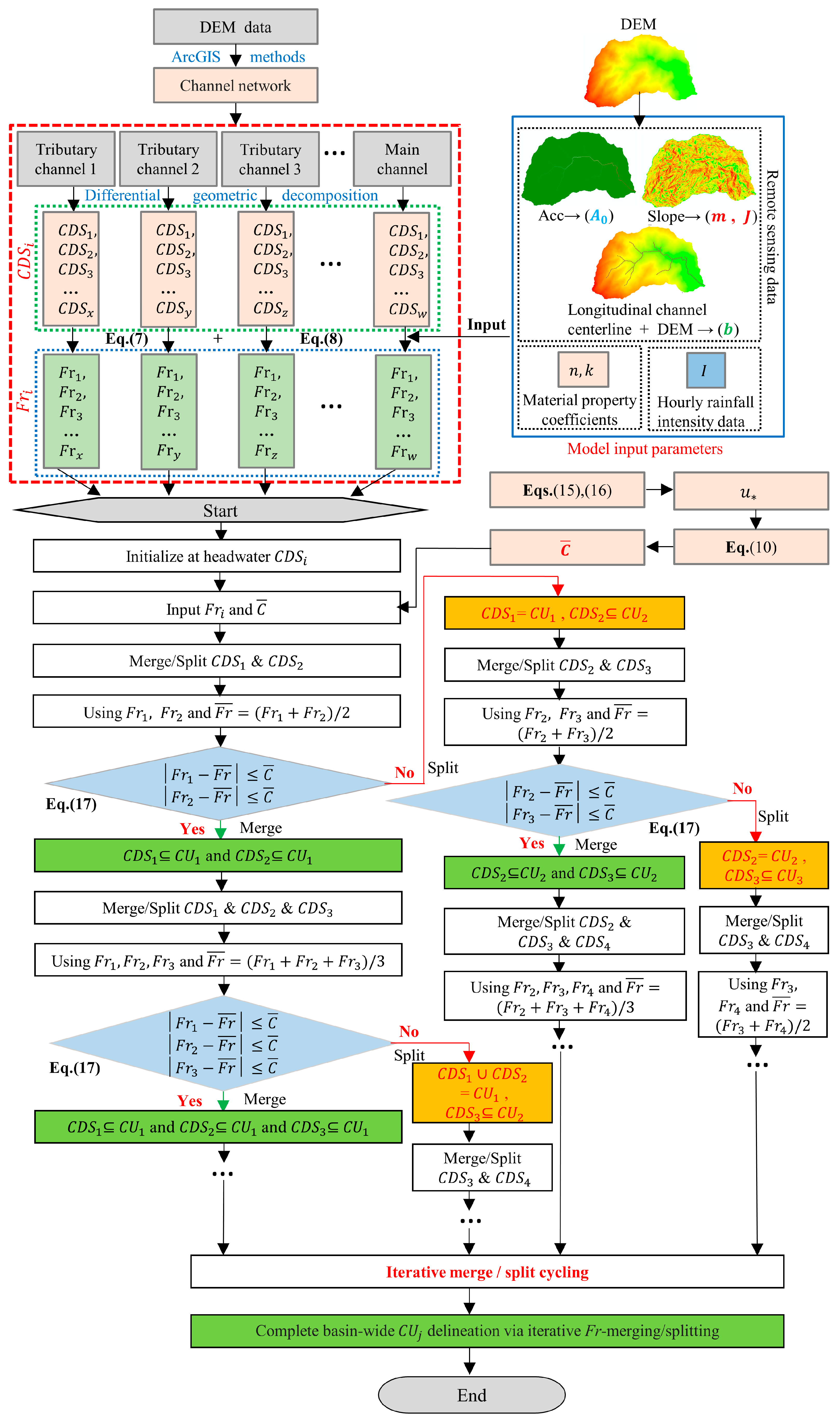
For runoff-generated debris flow continuum mechanics-based early warning models, the computational unit must satisfy the homogeneity assumption of continuum mechanics. Although traditional grid cells meet the homogeneity assumption as computational units, they segment channel geomorphological functional reaches, weaken the clustered mobilization of sediment sources, and constrain efficiency due to grid-by-grid calculations. To address these limitations, we construct a Froude number (Fr) calculation model constrained by key factors such as the channel cross-sectional geometry and topographic parameters. The absolute deviation of Fr is used as a criterion for homogeneity within the computational unit. By combining critical shear stress theory and velocity perturbation, physical thresholds for the criteria are derived. A physical model-based method for automatically delineating homogeneous channel units (CUj) is proposed, ensuring that the geometric features and hydrodynamic parameters within CUj are homogeneous, while ensuring heterogeneity between adjacent CUj. Comprehensive multi-scale validation in Yeniu Gully, a typical debris flow catchment in Wenchuan County, demonstrates that parameters such as longitudinal gradient, cross-sectional area, flow depth, and shear stress remain relatively homogeneous within each CUj but differ significantly between adjacent CUj. Furthermore, the proposed method can stably characterize key channel geomorphological functional units, such as bends, confluences, abrupt width changes, longitudinal gradient changes, erosion segments, and deposition segments. Sensitivity analysis demonstrates that the method satisfies both robustness and universality under various conditions of rainfall intensity, runoff coefficient, and Manning’s roughness coefficient. Even under the most unfavorable extreme conditions, the accuracy of CUj delineation exceeds 88.64%, indicating high reliability and suitability for deployment in various debris flow catchments. The proposed framework for defining CUj resolves the conflict in traditional computational units between the “continuum model homogeneity requirement” and “geomorphological functional unit continuity,” providing a more rational and efficient computational environment for runoff-generated debris flow continuum mechanics-based early warning models.

Article Metrics

Citations

Article Access Statistics

Multiple requests from the same IP address are counted as one view.