Deep-Neural-Networks-Based Data-Driven Methods for Characterizing the Mechanical Behavior of Hydroxyl-Terminated Polyether Propellants
Abstract
1. Introduction
2. Materials and Experiments
3. Modeling Process
3.1. Dataset Establishment and Preprocessing
3.2. Deep Neural Network Models Used for Training
3.2.1. Feedforward Neural Network
3.2.2. Kolmogorov–Arnold Network
3.2.3. LSTM Neural Network
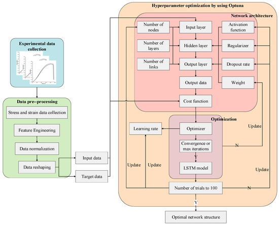
3.3. Model Optimization Methods
3.4. Modeling Process of Deep Neural Networks
3.5. Evaluation Metrics of DNN Models
4. Result and Discussion
4.1. Results of Uniaxial Tensile Test of HTPE Propellant
4.2. Neural Network Architecture Determination
4.3. Comparison of Models with Different Architectures
4.4. Outcomes of SHAP Explanation Analysis
5. Conclusions
Supplementary Materials
Author Contributions
Funding
Institutional Review Board Statement
Data Availability Statement
Conflicts of Interest
References
- Baker, E.L.; Daniels, A.; Defisher, S.; Al-Shehab, N.; Ng, K.W.; Fuchs, E.B.; Cruz, F. Development of a small shaped charge insensitive munitions threat test. Procedia Eng. 2015, 103, 27–34. [Google Scholar] [CrossRef][Green Version]
- Wang, X.; Pei, C.; Xu, F.; Wu, X.; Li, H.; Yang, N.; Liu, D.; Xu, S. Experimental and simulative thermal stability study of HTPE solid propellants in different scales. Case Stud. Therm. Eng. 2021, 28, 101566. [Google Scholar] [CrossRef]
- Yuan, S.; Zhang, B.; Wen, X.; Chen, K.; Jiang, S.; Luo, Y. Investigation on mechanical and thermal properties of HTPE/PCL propellant for wide temperature range use. J. Therm. Anal. Calorim. 2022, 147, 4971–4982. [Google Scholar] [CrossRef]
- Shi, L.; Fu, X.; Li, Y.; Wu, S.; Meng, S.; Wang, J. Molecular Dynamic Simulations and Experiments Study on the Mechanical Properties of HTPE Binders. Polymers 2022, 14, 5491. [Google Scholar] [CrossRef] [PubMed]
- Ou, Y.; Zhu, D. Tensile behavior of glass fiber reinforced composite at different strain rates and temperatures. Constr. Build. Mater. 2015, 96, 648–656. [Google Scholar] [CrossRef]
- Wang, J.; Cao, P.; Wang, X. Review of the Mechanical Properties and Numerical Simulation of Composite Solid Propellants. Materials 2023, 16, 6875. [Google Scholar] [CrossRef] [PubMed]
- Boyce, M.C.; Arruda, E.M. Constitutive models of rubber elasticity: A review. Rubber Chem. Technol. 2000, 73, 504–523. [Google Scholar] [CrossRef]
- Yeoh, O.H. Some forms of the strain energy function for rubber. Rubber Chem. Technol. 1993, 66, 754–771. [Google Scholar] [CrossRef]
- Renaud, F.; Dion, J.L.; Chevallier, G.; Tawfiq, I.; Lemaire, R. A new identification method of viscoelastic behavior: Application to the generalized Maxwell model. Mech. Syst. Signal Process. 2011, 25, 991–1010. [Google Scholar] [CrossRef]
- Mitropoulos, A.C. The kelvin equation. J. Colloid Interface Sci. 2008, 317, 643–648. [Google Scholar] [CrossRef]
- Schapery, R.A. On the characterization of nonlinear viscoelastic materials. Polym. Eng. Sci. 1969, 9, 295–310. [Google Scholar] [CrossRef]
- Kim, B.; Lee, S.B.; Lee, J.; Cho, S.; Park, H.; Yeom, S.; Park, S.H. A comparison among Neo-Hookean model, Mooney-Rivlin model, and Ogden model for chloroprene rubber. Int. J. Precis. Eng. Manuf. 2012, 13, 759–764. [Google Scholar] [CrossRef]
- Wubuliaisan, M.; Wu, Y.; Hou, X.; Liu, X.; Wu, Y. Multiscale viscoelastic constitutive modeling of solid propellants subjected to large deformation. Int. J. Solids Struct. 2023, 262, 112084. [Google Scholar] [CrossRef]
- Wubuliaisan, M.; Wu, Y.; Hou, X.; Huang, F. A viscoelastic constitutive model considering deformation and environmental-induced damages for solid propellants. Aerosp. Sci. Technol. 2023, 132, 108055. [Google Scholar] [CrossRef]
- Lei, M.; Chen, E.; Zhao, Z.; Wen, L.; Xiao, J.; Hou, X. A temperature/strain-rate-dependent finite deformation constitutive and failure model for solid propellants. Sci. China Phys. Mech. Astron. 2023, 66, 294611. [Google Scholar] [CrossRef]
- Zou, Z.; Qiang, H.; Zhang, F.; Wang, X.; Li, Y. Research on mechanical behavior of particle/matrix interface in composite solid propellant. Eur. J. Mech. -A/Solids 2024, 109, 105498. [Google Scholar] [CrossRef]
- Khoei, A.R.; Kianezhad, M. A machine learning-based atomistic-continuum multiscale technique for modeling the mechanical behavior of Ni3Al. Int. J. Mech. Sci. 2023, 239, 107858. [Google Scholar] [CrossRef]
- Khoei, A.R.; Seddighian, M.R.; Sameti, A.R. Machine learning-based multiscale framework for mechanical behavior of nano-crystalline structures. Int. J. Mech. Sci. 2024, 265, 108897. [Google Scholar] [CrossRef]
- Kim, D.J.; Kim, G.W.; Baek, J.; Nam, B.; Kim, H.S. Prediction of stress-strain behavior of carbon fabric woven composites by deep neural network. Compos. Struct. 2023, 318, 117073. [Google Scholar] [CrossRef]
- Yuan, Z.; Niu, M.Q.; Ma, H.; Gao, T.; Zang, J.; Zhang, Y.; Chen, L.Q. Predicting mechanical behaviors of rubber materials with artificial neural networks. Int. J. Mech. Sci. 2023, 249, 108265. [Google Scholar] [CrossRef]
- Zhang, N.; Shen, S.L.; Zhou, A.; Jin, Y.F. Application of LSTM approach for modelling stress–strain behaviour of soil. Appl. Soft Comput. 2021, 100, 106959. [Google Scholar] [CrossRef]
- El Said, B. Predicting the non-linear response of composite materials using deep recurrent convolutional neural networks. Int. J. Solids Struct. 2023, 276, 112334. [Google Scholar] [CrossRef]
- Kanai, S.; Fujiwara, Y.; Iwamura, S. Preventing gradient explosions in gated recurrent units. Adv. Neural Inf. Process. Syst. 2017, 30, 435–444. [Google Scholar]
- Arpit, D.; Kanuparthi, B.; Kerg, G.; Ke, N.R.; Mitliagkas, I.; Bengio, Y. h-detach: Modifying the LSTM gradient towards better optimization. arXiv 2018, arXiv:1810.03023. [Google Scholar]
- Dorbane, A.; Harrou, F.; Sun, Y. Exploring deep learning methods to forecast mechanical behavior of fsw aluminum sheets. J. Mater. Eng. Perform. 2023, 32, 4047–4063. [Google Scholar] [CrossRef]
- Tanhadoust, A.; Yang, T.Y.; Dabbaghi, F.; Chai, H.K.; Mohseni, M.; Emadi, S.B.; Nasrollahpour, S. Predicting stress-strain behavior of normal weight and lightweight aggregate concrete exposed to high temperature using LSTM recurrent neural network. Constr. Build. Mater. 2023, 362, 129703. [Google Scholar] [CrossRef]
- Liu, Z.; Wang, Y.; Vaidya, S.; Ruehle, F.; Halverson, J.; Soljačić, M.; Hou, T.Y.; Tegmark, M. Kan: Kolmogorov-arnold networks. arXiv 2024, arXiv:2404.19756. [Google Scholar]
- Klinger, D.; Casey, A.; Manship, T.; Son, S.; Strachan, A. Prediction of solid propellant burning rate characteristics using machine learning techniques. Propellants Explos. Pyrotech. 2023, 48, e202200267. [Google Scholar] [CrossRef]
- Bi, Y.; Wang, S.; Zhang, C.; Cong, H.; Qu, B.; Li, J.; Gao, W. Safety and reliability analysis of the solid propellant casting molding process based on FFTA and PSO-BPNN. Process Saf. Environ. Prot. 2022, 164, 528–538. [Google Scholar] [CrossRef]
- Khalid, F.; Aslam, M.N.; Ghani, M.A.; Ahmad, N.; Abdullah; Sattar, K. Aging prediction in single based propellants using hybrid strategy of machine learning and genetic algorithm. Chemom. Intell. Lab. Syst. 2024, 245, 105058. [Google Scholar] [CrossRef]
- Oh, S.H.; Roh, T.S.; Lee, H.J. A Study on the Optimal Design Method for Star-Shaped Solid Propellants through a Combination of Genetic Algorithm and Machine Learning. Aerospace 2023, 10, 979. [Google Scholar] [CrossRef]
- GJB770B-2005; Test Methods for Gunpowder. The General Armament Department of the Chinese People’s Liberation Army: Beijing, China, 2005.
- Zhu, G.C.; Yuan, S.; Liu, C.Y.; Xia, M.; Gao, X.F.; Zhang, W.H.; Luo, Y.J. Mechanical properties of Quasi-static stretch of HTPE/AP/RDX propellant. Chin. J. Explos. Propellants 2021, 44, 686–692. [Google Scholar]
- Pecorelli, F.; Di Nucci, D.; De Roover, C.; De Lucia, A. A large empirical assessment of the role of data balancing in machine-learning-based code smell detection. J. Syst. Softw. 2020, 169, 110693. [Google Scholar] [CrossRef]
- Cui, H.; Shen, Z.; Li, H. A new constitutive equation for solid propellant with the effects of aging and viscoelastic Poisson’s ratio. Meccanica 2018, 53, 2393–2410. [Google Scholar] [CrossRef]
- Ali Abd Al-Hameed, K. Spearman’s correlation coefficient in statistical analysis. Int. J. Nonlinear Anal. Appl. 2022, 13, 3249–3255. [Google Scholar]
- Rao, S.; Poojary, P.; Somaiya, J.; Mahajan, P. A comparative study between various preprocessing techniques for machine learning. Int. J. Eng. Appl. Sci. Technol. 2020, 5, 431–438. [Google Scholar] [CrossRef]
- Bebis, G.; Georgiopoulos, M. Feed-forward neural networks. Ieee Potentials 1994, 13, 27–31. [Google Scholar] [CrossRef]
- Wu, Y.; Feng, J. Development and application of artificial neural network. Wirel. Pers. Commun. 2018, 102, 1645–1656. [Google Scholar] [CrossRef]
- Vaca-Vaca-Rubio, C.J.; Blanco, L.; Pereira, R.; Caus, M. Kolmogorov-arnold networks (kans) for time series analysis. arXiv 2024, arXiv:2405.08790. [Google Scholar]
- Graf, W.; Freitag, S.; Kaliske, M.; Sickert, J.-U. Recurrent neural networks for uncertain time-dependent structural behavior. Comput. -Aided Civ. Infrastruct. Eng. 2010, 25, 322–323. [Google Scholar] [CrossRef]
- Al-Selwi, S.M.; Hassan, M.F.; Abdulkadir, S.J.; Muneer, A.; Sumiea, E.H.; Alqushaibi, A.; Ragab, M.G. RNN-LSTM: From applications to modeling techniques and beyond—Systematic review. J. King Saud Univ. -Comput. Inf. Sci. 2024, 36, 102068. [Google Scholar] [CrossRef]
- Yang, L.; Shami, A. On hyperparameter optimization of machine learning algorithms: Theory and practice. Neurocomputing 2020, 415, 295–316. [Google Scholar] [CrossRef]
- Wu, J.; Chen, X.Y.; Zhang, H.; Xiong, L.D.; Lei, H.; Deng, S.H. Hyperparameter optimization for machine learning models based on Bayesian optimization. J. Electron. Sci. Technol. 2019, 17, 26–40. [Google Scholar]
- Guo, H.W.; Zhuang, X.Y.; Liang, D.; Rabczuk, T. Stochastic groundwater flow analysis in heterogeneous aquifer with modified neural architecture search (NAS) based physics-informed neural networks using transfer learning. arXiv 2020, arXiv:2010.12344. [Google Scholar]
- Snoek, J.; Larochelle, H.; Adams, R.P. Practical bayesian optimization of machine learning algorithms. Adv. Neural Inf. Process. Syst. 2012, 25, 2951–2959. [Google Scholar]
- Nur, A.S.; Radzi NH, M.; Ibrahim, A.O. Artificial neural network weight optimization: A review. TELKOMNIKA Indones. J. Electr. Eng. 2014, 12, 6897–6902. [Google Scholar] [CrossRef]
- Gneiting, T.; Resin, J. Regression diagnostics meets forecast evaluation: Conditional calibration, reliability diagrams, and coefficient of determination. Electron. J. Stat. 2023, 17, 3226–3286. [Google Scholar] [CrossRef]
- Hodson, T.O. Root mean square error (RMSE) or mean absolute error (MAE): When to use them or not. Geosci. Model Dev. Discuss. 2022, 15, 5481–5487. [Google Scholar] [CrossRef]
- Qi, J.; Du, J.; Siniscalchi, S.M.; Ma, X.; Lee, C.H. On mean absolute error for deep neural network based vector-to-vector regression. IEEE Signal Process. Lett. 2020, 27, 1485–1489. [Google Scholar] [CrossRef]
- Yuan, S.; Zhang, B.; Wen, X.; Chen, K.; Jiang, S.; Luo, Y. Influence of strain rate on mechanical properties of HTPE/PCL propellant applying to wide temperature range. Propellants Explos. Pyrotech. 2021, 46, 618–625. [Google Scholar] [CrossRef]
- Wu, C.F.; Hu, S.Q.; Luy, Y.Y.; Yang, H.T.; Ren, L.; Zhang, H.Y.; Li, H.Y. Effect of strain rate on mechanical properties and failure mechanisms of HTPB propellant with high solid co. Chin. J. Explos. Propellants 2024, 47, 656–664. [Google Scholar]
- Deng, K.W.; Li, H.Y.; Shen, Z.B.; Zhang, X.; Weng, J.X. Low strain rate yield characteristics and failure modes of solid composite propellant. Eng. Fail. Anal. 2023, 150, 107364. [Google Scholar] [CrossRef]
- Fu, S.Y.; Feng, X.Q.; Lauke, B.; Mai, Y.W. Effects of particle size, particle/matrix interface adhesion and particle loading on mechanical properties of particulate–polymer composites. Compos. Part B Eng. 2008, 39, 933–961. [Google Scholar] [CrossRef]
- Wu, Y.; Zhou, Y. Hybrid machine learning model and Shapley additive explanations for compressive strength of sustainable concrete. Constr. Build. Mater. 2022, 330, 127298. [Google Scholar] [CrossRef]

















| Name | HTPE | Bu-NENA | N-100 | Al | AP (6–8 μm) | AP (100–140 μm) |
|---|---|---|---|---|---|---|
| Formulation 1 | 9.93% | 12.9% | 2.02% | 10% | 15% | 50% |
| Formulation 2 | 9.93% | 12.9% | 2.02% | 10% | 20% | 45% |
| Solid Filler Classification | Solid Filler Content (wt.%) | Temperature (°C) | Tensile Rate (mm/min) | Number of Curves | Producer |
|---|---|---|---|---|---|
| HTPE/AP/Al | 75 | 25 | 0.5, 2, 10, 20, 50, 100, 200, 500 | 26 | Our group |
| HTPE/HATO/AP/Al | 77~80 | −50, 20, 65 | 2, 100 | 12 | Our group |
| HTPE/HMX/AP/Al | 80 | 20 | 0.5, 2, 10, 20, 50, 100, 500 | 7 | Our group |
| HTPE/RDX/AP/Al | 80 | −50, −40, 0, 20, 50, 70 | 10, 100, 200 | 18 | [33] |
| Metric | Equation |
|---|---|
| R2 | |
| RMSE | |
| MAE |
| Model | Bayesian Hyperparametric Optimization Results for Predicting Stress–Strain Curves of HTPE Propellant |
|---|---|
| FFNN | first_layer: 244; second_layer: 177; third_layer: 3; activation: logistic; solver: L-BFGS; learning_rate: invscaling; alpha: 0.000362764; learning_rate_init: 0.007686944 |
| KAN | first_layer: 285; second_layer: 152; third_layer: 102; grid_size: 9; spline_order: 5; scale_noise: 0.2819; scale_base: 0.5297; scale_spline: 1.1036; grid_eps: 0.0793; learning_rate: 0.0177 |
| LSTM | first_layer: 54; second_layer: 66; third_layer: 36; solver: Adamx; regularizer: l2; dropout_rate: 0.00000479 |
| HTPE Propellants | Model | R2 | RMSE | MAE | |||
|---|---|---|---|---|---|---|---|
| Training | Testing | Training | Testing | Training | Testing | ||
| HTPE/AP/Al | FFNN (Limited-BFGS) | 0.994 | 0.992 | 0.011 | 0.012 | 0.008 | 0.009 |
| KAN (Adam) | 0.997 | 0.993 | 0.0068 | 0.0104 | 0.0047 | 0.008 | |
| LSTM (SGD) | 0.996 | 0.995 | 0.0088 | 0.0086 | 0.0059 | 0.0064 | |
| HTPE/RDX/AP/Al | FFNN (Limited-BFGS) | 0.999 | 0.9608 | 0.012 | 0.198 | 0.008 | 0.0997 |
| KAN (Adam) | 0.999 | 0.967 | 0.0059 | 0.1442 | 0.0042 | 0.0877 | |
| LSTM (SGD) | 0.999 | 0.993 | 0.0147 | 0.0684 | 0.0103 | 0.0432 | |
| HTPE/HMX/AP/Al | FFNN (Limited-BFGS) | 0.997 | 0.918 | 0.011 | 0.052 | 0.008 | 0.046 |
| KAN(Adam) | 0.999 | 0.983 | 0.0052 | 0.0231 | 0.0041 | 0.026 | |
| LSTM (SGD) | 0.999 | 0.983 | 0.005 | 0.024 | 0.004 | 0.022 | |
| HTPE/HATO/AP/Al | FFNN (Limited-BFGS) | 0.999 | 0.972 | 0.016 | 0.25 | 0.01 | 0.187 |
| KAN (Adam) | 0.999 | 0.979 | 0.004 | 0.216 | 0.002 | 0.165 | |
| LSTM (SGD) | 0.999 | 0.998 | 0.019 | 0.061 | 0.012 | 0.048 | |
| Total | FFNN (Limited-BFGS) | 0.999 | 0.969 | 0.012 | 0.142 | 0.008 | 0.06 |
| KAN (Adam) | 0.999 | 0.977 | 0.006 | 0.103 | 0.004 | 0.05 | |
| LSTM (SGD) | 0.998 | 0.993 | 0.014 | 0.053 | 0.009 | 0.032 | |
| Feature | HTPE Content | Solid Filler Content | AP Content (Fine) | Binder Content | AP Content (Coarse) | Al Content | Temperature |
|---|---|---|---|---|---|---|---|
| Values | 9.93% | 75% | 15% | 25% | 50% | 10% | 25 °C |
| SHAP Values | 0.077 | 0.08 | 0.237 | 0.397 | −0.736 | −0.253 | −0.222 |
Disclaimer/Publisher’s Note: The statements, opinions and data contained in all publications are solely those of the individual author(s) and contributor(s) and not of MDPI and/or the editor(s). MDPI and/or the editor(s) disclaim responsibility for any injury to people or property resulting from any ideas, methods, instructions or products referred to in the content. |
© 2025 by the authors. Licensee MDPI, Basel, Switzerland. This article is an open access article distributed under the terms and conditions of the Creative Commons Attribution (CC BY) license (https://creativecommons.org/licenses/by/4.0/).
Share and Cite
Han, R.; Fu, X.; Qu, B.; Shi, L.; Liu, Y. Deep-Neural-Networks-Based Data-Driven Methods for Characterizing the Mechanical Behavior of Hydroxyl-Terminated Polyether Propellants. Polymers 2025, 17, 660. https://doi.org/10.3390/polym17050660
Han R, Fu X, Qu B, Shi L, Liu Y. Deep-Neural-Networks-Based Data-Driven Methods for Characterizing the Mechanical Behavior of Hydroxyl-Terminated Polyether Propellants. Polymers. 2025; 17(5):660. https://doi.org/10.3390/polym17050660
Chicago/Turabian StyleHan, Ruohan, Xiaolong Fu, Bei Qu, La Shi, and Yuhang Liu. 2025. "Deep-Neural-Networks-Based Data-Driven Methods for Characterizing the Mechanical Behavior of Hydroxyl-Terminated Polyether Propellants" Polymers 17, no. 5: 660. https://doi.org/10.3390/polym17050660
APA StyleHan, R., Fu, X., Qu, B., Shi, L., & Liu, Y. (2025). Deep-Neural-Networks-Based Data-Driven Methods for Characterizing the Mechanical Behavior of Hydroxyl-Terminated Polyether Propellants. Polymers, 17(5), 660. https://doi.org/10.3390/polym17050660
