Backpropagation Neural Network-Based Prediction Model of Marble Surface Quality Cut by Diamond Wire Saw
Abstract
1. Introduction
2. Materials and Methods
2.1. Experimental Materials
2.2. Experimental Methods
2.3. Evaluation Method of Slices Surface Quality
2.4. Experimental Results
3. Surface Quality Prediction Model of Diamond Wire Sawing Marble Based on the IWOA-BP Neural Network
3.1. The Structure and Parameter Selection of a BP Neural Network
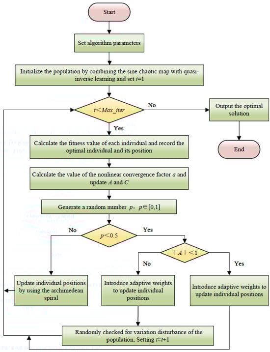
3.2. Whale Optimization Algorithm Improved by Hybrid Strategy
- (1).
- Population initialization based on sine chaotic mapping and quasi-reverse learning strategy:
- (2).
- Nonlinear convergence factor improvement strategy:
- (3).
- Adaptive weighting strategy:
- (4).
- Improved spiral position update strategy:
- (5).
- Random differential mutation strategy:
3.3. Algorithm Performance Testing and Result Analysis
- (1).
- Parameter settings and test function sets:
- (2).
- Comparative analysis of algorithm convergence curves:
- (3).
- Comparison of test results of each algorithm:
3.4. The IWOA Algorithm Optimizes BP Neural Networks
3.5. Comparison of Neural Network Prediction Effects
4. Conclusions
- (1).
- Through multiple trainings on Ra, the RMSE corresponding to different numbers of hidden layer nodes was compared. When the number of hidden layer nodes is 6, the RMSE is the smallest (0.0342). The correlation coefficients of the training set, test set, and total set were all greater than 0.99, indicating that the model had a high degree of fitting and an ideal training result.
- (2).
- The comparison of the prediction results showed that the Ra prediction error (RMSE = 0.0342, MAE = 0.0284, MAPE = 1.5614%) and Wa prediction error (RMSE = 0.0570, MAE = 0.0520, MAPE = 1.7028%) of the IWOA-BP neural network were all lower than those of the traditional BP, WOA-BP and IMWOA-BP and IMWOA-BP neural network models.
Author Contributions
Funding
Data Availability Statement
Conflicts of Interest
Abbreviations
| BP | Backpropagation |
| BBD | Box–Behnken design |
| WOA | Whale optimization algorithm |
| IWOA | Improved whale optimization algorithm |
| TIWOA | Threshold improved whale optimization algorithm |
| IMWOA | Improved multi-objective whale optimization algorithm |
| CIWOA | Chaotic improved whale optimization algorithm |
| WOA-BP | Whale optimization algorithm backpropagation |
| IWOA-BP | Improved whale optimization algorithm backpropagation |
| TIWOA-BP | Threshold improved whale optimization algorithm backpropagation |
| IMWOA-BP | Improved multi-objective whale optimization algorithm backpropagation |
| RMSE | Root mean square error |
| MSE | Mean square error |
| MAE | Mean absolute error |
| MAPE | Mean absolute percentage error |
References
- Gencel, O.; Nodehi, M.; Yavuz Bayraktar, O.; Kaplan, G.; Benli, A.; Koksal, F.; Bilir, T.; Siddique, R.; Ozbakkaloglu, T. The use of waste marble for cleaner production of structural concrete: A comprehensive experimental study. Constr. Build. Mater. 2022, 361, 129612. [Google Scholar] [CrossRef]
- Oweh, S.O.; Aigba, P.A.; Samuel, O.D.; Oyekale, J.; Abam, F.I.; Veza, I.; Enweremadu, C.C.; Der, O.; Ercetin, A.; Sener, R. Improving productivity at a marble processing plant through energy and exergy analysis. Sustainability 2024, 16, 361. [Google Scholar] [CrossRef]
- Özkaynak, U.; Ercan, S.; Ispir, F.B.; Gençoghu, M.T.; Tanyildizi, E. Artificial intelligence-based marble block analysis system for sustainable green transformation. In Proceedings of the 2024 32nd Signal Processing and Communications Applications Conference (SIU), Mersin, Turkiye, 15–18 May 2024; pp. 1–4. [Google Scholar]
- Samarakoon, K.G.A.U.; Chaminda, S.P.; Jayawardena, C.L.; Dassanayake, A.B.N.; Kondage, Y.S.; Kannangara, K.A.T.T. A review of dimension stone extraction methods. Mining 2023, 3, 516–531. [Google Scholar] [CrossRef]
- Fazio, J.C.; Viragh, K.; Houlroyd, J.; Gandhi, S.A. A review of silicosis and other silica-related diseases in the engineered stone countertop processing industry. J. Occup. Med. Toxicol. 2025, 20, 004558. [Google Scholar] [CrossRef] [PubMed]
- Sodha, D.S.; Mali, H.S.; Singh, A.K. An AHP and BEES model-based sustainability assessment of small-scale marble processing industries: Indian prospects. Min. Technol. 2025, 134, 30–50. [Google Scholar] [CrossRef]
- Hussain, S.; Ahmad, I.; Khan, F.A.; Ahmad, W.; Khan, B.J. Effects of marble waste on shear strength and pullout resistance of sand reinforced with Glass Fiber-Reinforced Polymer (GFRP) bars. Case Stud. Constr. Mat. 2025, 22, e04244. [Google Scholar] [CrossRef]
- Salehi, E.; Faramarzi, L.; Mirsayar, M. Mixed-mode fracture behavior of a marble exposed to acidic environments. Rock Mech. Rock Eng. 2025, 58, 3955–3972. [Google Scholar] [CrossRef]
- Konstanty, J.S. The mechanics of sawing granite with diamond wire. Int. J. Adv. Manuf. Tech. 2021, 116, 2591–2597. [Google Scholar] [CrossRef]
- Wu, S.J. Research progress of wire saw machining technology. Integr. Ferroelectr. 2022, 228, 202–219. [Google Scholar] [CrossRef]
- Yan, G.Y.; Wu, Y.H.; Wang, H.; Zhao, D.H.; Lu, F. Research on mathematical model and cutting characteristics in machining of natural marble by diamond coated tool. Mechanika 2019, 25, 165–171. [Google Scholar] [CrossRef]
- Yin, F.C.; Zhang, H.Y. Contouring error prediction and optimization of stone relief for robotic milling. Sci. Iran. 2024, 31, 1431–1449. [Google Scholar] [CrossRef]
- Pham, Q.; Thuat, M.; Phuoc, T.N. Effects of cutting parameters on surface roughness of machining marble with diamond disc. Tra Vinh Univ. J. Sci. 2024, 14, 111. [Google Scholar]
- Dong, P.Y.; Zhang, J.S.; Wu, J.J.; Wang, J.K. Performance investigation of traditional diamond frame saw in processing granite. Int. J. Refract. Met. Hard Mater. 2021, 99, 105601. [Google Scholar] [CrossRef]
- Liu, Y.; Wang, J.B.; Chen, C. Experimental study on cutting marble with circular diamond wire saw. Superhard Mater. Eng. 2011, 23, 1–4. [Google Scholar]
- Jain, S.C.; Rathore, S.S. Role of cut size area on the performance of diamond wire saw machine in quarrying of marble. Int. J. Min. Reclam. Environ. 2009, 23, 79–91. [Google Scholar] [CrossRef]
- Wang, S.S.; Zhang, Q.; Luo, H.; Lin, Z.N. Experimental and constitutive modeling investigations on marble in Jinping Underground Laboratory. Deep Undergr. Sci. Eng. 2025, 2, 12149. [Google Scholar] [CrossRef]
- Eaysin, A.; Zinnah, M.A.; Nayem, M.; Begum, H.A.; Protyai, M.I.H.; Ashrafi, S.; Bin Rashid, A. Prediction and optimization of surface quality and material removal rate in wire-EDM cutting of tungsten-copper alloy (W70Cu30). Results Surf. Interfaces 2025, 18, 100409. [Google Scholar] [CrossRef]
- Guo, M.X.; Wei, S.H.; Han, C.T.; Guo, W.C.; Huang, Z.W. Prediction of surface roughness based on multi-input CNN-MHA in milling. Int. J. Adv. Manuf. Tech. 2025, 25, 4559–4574. [Google Scholar] [CrossRef]
- Huang, P.B.; Inderawati, M.M.W.; Rohmat, R.; Sukwadi, R. The development of an ANN surface roughness prediction system of multiple materials in CNC turning. Int. J. Adv. Manuf. Tech. 2023, 125, 1193–1211. [Google Scholar] [CrossRef]
- Liu, G.S.; Xia, K.Y.; Li, Z.W.; Chen, Y.L. Prediction of surface roughness in single-point diamond turning by combining machine tool internal signals and deep learning method. Precis. Eng. 2025, 94, 113–129. [Google Scholar] [CrossRef]
- Liu, P.F.; Liu, P.Y. Study on the abrasive belt grinding removal mechanism and surface roughness prediction of DD6 single crystal superalloy. Int. J. Adv. Manuf. Tech. 2025, 139, 175–195. [Google Scholar] [CrossRef]
- Yang, H.G.; Zheng, H.; Zhang, T.H. A review of artificial intelligent methods for machined surface roughness prediction. Tribol. Int. 2024, 199, 109935. [Google Scholar] [CrossRef]
- Zhou, W.; Kang, M.; Guo, H.Y. Development of a surface roughness prediction model for slow tool servo turning machining. Manuf. Technol. 2022, 22, 111–122. [Google Scholar] [CrossRef]
- Rumelhart, D.E.; Hinton, G.E.; Williams, R.J. Learning representations by Back-Propagating errors. Nature 1986, 323, 533–536. [Google Scholar] [CrossRef]
- Cheng, Y.N.; Jin, Y.B.; Gai, X.Y.; Guan, R.; Lu, M.D. Prediction of tool wear in milling process based on BP neural network optimized by firefly algorithm. Proc. Inst. Mech. Eng. Part E J. Process Mech. Eng. 2024, 238, 2387–2403. [Google Scholar] [CrossRef]
- Jia, Z.; Dong, H.L.; Ruan, Y.; Wang, Y.; Zhang, Y.Q.; Ma, J.; Miao, Y.X.; Tan, Q.L. Dynamic response testing based on pulsed laser and WOA-BP neural network. IEEE Trans. Instrum. Meas. 2025, 74, 7002512. [Google Scholar] [CrossRef]
- Zhang, L.W.; Yang, C.; Yang, H.; Wang, J.C.; Zhang, J.C. Interface reliability modeling of coaxial through silicon via based on WOA-BP neural network. J. Electron. Packag. 2024, 146, 031003. [Google Scholar] [CrossRef]
- Mirjalili, S.; Lewis, A. The whale optimization algorithm. Adv. Eng. Softw. 2016, 95, 51–67. [Google Scholar] [CrossRef]
- Nadimi-Shahraki, M.H.; Zamani, H.; Varzaneh, Z.; Mirjalili, S. A systematic review of the whale optimization algorithm: Theoretical foundation, improvements, and hybridizations. Arch. Comput. Method. Eng. 2023, 30, 4113–4159. [Google Scholar] [CrossRef]
- Ji, X.; Zhang, H.H.; Han, S.Y. A merging approach for hole identification with the NMM and WOA-BP cooperative neural network in heat conduction problem. Eng. Anal. Bound. Elem. 2024, 169, 106042. [Google Scholar] [CrossRef]
- An, N. Research on Optimization of Key Parameters of Silicon Multi-Wire Cutting Based on PSO-BP Neural Network. Master’s Thesis, Zhengzhou University, Zhengzhou, China, 2021. [Google Scholar]
- Wu, Z.Z.; Song, F. Whale optimization algorithm based on improved spiral update position model. Syst. Eng. Theory Pract. 2019, 39, 2928–2944. [Google Scholar]
- Huang, F.; Wu, Z.Z. An improved whale optimization algorithm based on threshold control. Syst. Eng. 2020, 38, 133–148. [Google Scholar]
- Ji, B.; Cui, M.; Mao, J.; Qian, B. A quality prediction method for dual-nozzle fdm molded parts based on CIWOA–BP. Fibers Polym. 2024, 25, 1913–1923. [Google Scholar] [CrossRef]
- Pala, U.; Kuster, F.; Wegener, K. Characterization of electroplated diamond wires and the resulting workpiece quality in silicon sawing. J. Mater. Process. Tech. 2020, 276, 116390. [Google Scholar] [CrossRef]
- Gao, P.C.; Tan, B.M.; Yang, F.; Li, H.; Bian, N.; Sun, X.Q.; Liu, M.R.; Wang, R. Influence of diamond wire saw slicing parameters on (010) lattice plane beta-gallium oxide single crystal wafer. Mat. Sci. Semicon. Proc. 2021, 133, 105939. [Google Scholar] [CrossRef]
- Costa, E.C.; Weingaertner, W.L.; Xavier, F.A. Influence of single diamond wire sawing of photovoltaic monocrystalline silicon on the feed force, surface roughness and micro-crack depth. Mat. Sci. Semicon. Proc. 2022, 143, 106525. [Google Scholar] [CrossRef]
- Yin, Y.K.; Gao, Y.F.; Li, X.Y.; Pu, T.Z.; Wang, L.Y. Experimental study on slicing photovoltaic polycrystalline silicon with diamond wire saw. Mat. Sci. Semicon. Proc. 2020, 106, 104779. [Google Scholar] [CrossRef]
- Li, G.Z.; Zhang, X.C.; Gao, Y.F.; Cui, F.; Shi, Z.Y. Surface topography analysis and surface roughness prediction model of diamond wire-sawed NdFeB magnet based on optimized back propagation neural network. Processes 2025, 13, 546. [Google Scholar] [CrossRef]
- Peng, C.W.L.; Li, G.Z.; Zhang, X.C.; Gao, Y.F. Process Parameters Analysis in Diamond Wire Saw Cutting NdFeB Magnet. Materials 2025, 18, 1173. [Google Scholar] [CrossRef]
- Li, X.F.; Xiang, S.Y.; Zhu, P.F.; Wu, M. Establishing a dynamic self-adaptation learning algorithm of the BP neural network and its applications. Int. J. Bifurcat. Chaos 2015, 25, 1540030. [Google Scholar] [CrossRef]
- Hornik, K. Approximation Capabilities of Multilayer Feedforward Networks. Neural Netw. 1991, 4, 251–257. [Google Scholar] [CrossRef]
- Tian, Y.L.; Fu, D.Y.; Li, G.Z. Research on the generalization problem of BP neural network. IEEE Access 2024, 12, 125416–125426. [Google Scholar] [CrossRef]













| Parameter | Value |
|---|---|
| Saw wire type | Nickel-plated diamond wire |
| The diameter of the saw wire core (μm) | 220 |
| Abrasive particle size (μm) | 25–35 |
| Particle distribution density (grits/mm2) | 70–85 |
| Slice thickness (mm) | 2 |
| Sawing length L (mm) | 10, 20, 30, 40, 50 |
| Workpiece thickness H (mm) | 20 |
| No. | Feed Speed, Vf (mm/min) | Wire Speed, Vs (m/min) | Sawing Length, L (mm) |
|---|---|---|---|
| 1 | 1.8 | 1000 | 10 |
| 2 | 1.8 | 1000 | 20 |
| 3 | 1.8 | 1000 | 30 |
| 4 | 1.8 | 1000 | 40 |
| 5 | 1.8 | 1000 | 50 |
| 6 | 1.8 | 600 | 30 |
| 7 | 1.8 | 800 | 30 |
| 8 | 1.8 | 1200 | 30 |
| 9 | 1.8 | 1400 | 30 |
| 10 | 0.6 | 1000 | 30 |
| 11 | 1.2 | 1000 | 30 |
| 12 | 2.4 | 1000 | 30 |
| 13 | 3 | 1000 | 30 |
| 14 | 0.6 | 600 | 10 |
| 15 | 0.6 | 800 | 30 |
| 16 | 0.6 | 1000 | 50 |
| 17 | 0.6 | 1200 | 20 |
| 18 | 0.6 | 1400 | 40 |
| 19 | 1.2 | 600 | 50 |
| 20 | 1.2 | 800 | 20 |
| 21 | 1.2 | 1000 | 40 |
| 22 | 1.2 | 1200 | 10 |
| 23 | 1.2 | 1400 | 30 |
| 24 | 1.8 | 600 | 40 |
| 25 | 1.8 | 800 | 10 |
| 26 | 1.8 | 1200 | 50 |
| 27 | 1.8 | 1400 | 20 |
| 28 | 2.4 | 600 | 30 |
| 29 | 2.4 | 800 | 50 |
| 30 | 2.4 | 1000 | 20 |
| 31 | 2.4 | 1200 | 40 |
| 32 | 2.4 | 1400 | 10 |
| 33 | 3 | 600 | 20 |
| 34 | 3 | 800 | 40 |
| 35 | 3 | 1000 | 10 |
| 36 | 3 | 1200 | 30 |
| 37 | 3 | 1400 | 50 |
| 38 | 0.6 | 600 | 30 |
| 39 | 3 | 600 | 30 |
| 40 | 0.6 | 1400 | 30 |
| 41 | 3 | 1400 | 30 |
| 42 | 0.6 | 1000 | 10 |
| 43 | 3 | 1000 | 50 |
| 44 | 1.8 | 600 | 10 |
| 45 | 1.8 | 1400 | 10 |
| 46 | 1.8 | 600 | 50 |
| 47 | 1.8 | 1400 | 50 |
| No. | Feed Speed, Vf (mm/min) | Wire Speed, Vs (m/min) | Sawing Length, L (mm) | Roughness, Ra (μm) | Waviness, Wa (μm) |
|---|---|---|---|---|---|
| 1 a | 1.8 | 1000 | 10 | 1.445 | 2.527 |
| 2 | 1.8 | 1000 | 20 | 1.683 | 2.921 |
| 3 | 1.8 | 1000 | 30 | 1.952 | 3.278 |
| 4 | 1.8 | 1000 | 40 | 2.081 | 3.516 |
| 5 a | 1.8 | 1000 | 50 | 2.236 | 3.783 |
| 6 | 1.8 | 600 | 30 | 2.226 | 3.684 |
| 7 | 1.8 | 800 | 30 | 2.035 | 3.436 |
| 8 a | 1.8 | 1200 | 30 | 1.802 | 3.115 |
| 9 | 1.8 | 1400 | 30 | 1.723 | 3.001 |
| 10 | 0.6 | 1000 | 30 | 1.35 | 2.054 |
| 11 | 1.2 | 1000 | 30 | 1.667 | 2.746 |
| 12 | 2.4 | 1000 | 30 | 2.097 | 3.674 |
| 13 | 3 | 1000 | 30 | 2.267 | 4.037 |
| 14 | 0.6 | 600 | 10 | 1.271 | 1.735 |
| 15 | 0.6 | 800 | 30 | 1.39 | 2.167 |
| 16 a | 0.6 | 1000 | 50 | 1.568 | 2.45 |
| 17 | 0.6 | 1200 | 20 | 1.113 | 1.71 |
| 18 | 0.6 | 1400 | 40 | 1.329 | 2.246 |
| 19 | 1.2 | 600 | 50 | 2.278 | 3.561 |
| 20 | 1.2 | 800 | 20 | 1.571 | 2.207 |
| 21 | 1.2 | 1000 | 40 | 1.854 | 2.988 |
| 22 a | 1.2 | 1200 | 10 | 1.136 | 1.961 |
| 23 | 1.2 | 1400 | 30 | 1.446 | 2.532 |
| 24 | 1.8 | 600 | 40 | 2.414 | 3.979 |
| 25 | 1.8 | 800 | 10 | 1.535 | 2.721 |
| 26 | 1.8 | 1200 | 50 | 2.112 | 3.572 |
| 27 | 1.8 | 1400 | 20 | 1.523 | 2.583 |
| 28 a | 2.4 | 600 | 30 | 2.354 | 4.158 |
| 29 | 2.4 | 800 | 50 | 2.663 | 4.618 |
| 30 a | 2.4 | 1000 | 20 | 2.036 | 3.66 |
| 31 | 2.4 | 1200 | 40 | 2.148 | 3.798 |
| 32 | 2.4 | 1400 | 10 | 1.378 | 2.525 |
| 33 | 3 | 600 | 20 | 2.503 | 4.097 |
| 34 | 3 | 800 | 40 | 2.68 | 4.603 |
| 35 | 3 | 1000 | 10 | 1.632 | 3.108 |
| 36 a | 3 | 1200 | 30 | 2.12 | 3.862 |
| 37 a | 3 | 1400 | 50 | 2.407 | 4.267 |
| 38 | 0.6 | 600 | 30 | 1.548 | 2.323 |
| 39 | 3 | 600 | 30 | 2.672 | 4.569 |
| 40 a | 0.6 | 1400 | 30 | 1.24 | 1.895 |
| 41 | 3 | 1400 | 30 | 2.041 | 3.701 |
| 42 | 0.6 | 1000 | 10 | 1.032 | 1.536 |
| 43 | 3 | 1000 | 50 | 2.685 | 4.63 |
| 44 | 1.8 | 600 | 10 | 1.59 | 2.735 |
| 45 | 1.8 | 1400 | 10 | 1.269 | 2.239 |
| 46 | 1.8 | 600 | 50 | 2.634 | 4.305 |
| 47 | 1.8 | 1400 | 50 | 2.014 | 3.441 |
| Expression | Dimension | Initial Range | Theoretical Minimum Value |
|---|---|---|---|
| 30 | [−100, 100] | 0 | |
| 30 | [−10, 10] | 0 | |
| 30 | [−5.12, 5.12] | 0 | |
| 30 | [−32, 32] | 0 | |
| 4 | [−5, 5] | 0.0003075 | |
| 4 | [0, 10] | −10 |
| Test Function | Statistical Value | PSO | GWO | WOA | IMWOA | TIWOA | IWOA |
|---|---|---|---|---|---|---|---|
| F1 | Best | 0.0613 | 1.02 × 10−29 | 8.27 × 10−87 | 1.86 × 10−112 | 1.78 × 10−126 | 0 |
| Std. | 0.3739 | 1.23 × 10−27 | 8.84 × 10−71 | 2.21 × 10−96 | 3.28 × 10−118 | 0 | |
| Avg. | 0.3343 | 9.03 × 10−28 | 1.63 × 10−71 | 4.47 × 10−97 | 9.48 × 10−119 | 0 | |
| F2 | Best | 0.0223 | 1.71 × 10−17 | 1.86 × 10−57 | 4.85 × 10−69 | 2.68 × 10−76 | 1.65 × 10−282 |
| Std. | 1.8291 | 6.69 × 10−17 | 1.79 × 10−52 | 1.05 × 10−59 | 1.16 × 10−70 | 0 | |
| Avg. | 0.4125 | 1.02 × 10−16 | 7.89 × 10−53 | 2.12 × 10−62 | 2.62 × 10−71 | 2.56 × 10−272 | |
| F3 | Best | 2.9887 | 5.68 × 10−14 | 0 | 0 | 0 | 0 |
| Std. | 3.0255 | 4.13 × 10−11 | 2.08 × 10−11 | 8.82 × 10−56 | 2.14 × 10−49 | 0 | |
| Avg. | 3.3261 | 7.69 × 10−11 | 3.79 × 10−12 | 4.54 × 10−55 | 0.39 × 10−50 | 0 | |
| F4 | Best | 0.0889 | 5.73 × 10−12 | 2.89 × 10−10 | 3.96 × 10−12 | 6.47 × 10−15 | 4.02 × 10−16 |
| Std. | 0.6303 | 2.02 × 10−9 | 2.38 × 10−6 | 2.48 × 10−11 | 1.60 × 10−13 | 0 | |
| Avg. | 0.707 | 1.05 × 10−10 | 3.88 × 10−5 | 8.40 × 10−12 | 3.76 × 10−13 | 4.13 × 10−16 | |
| F5 | Best | 3.24 × 10−3 | 3.10 × 10−4 | 3.23 × 10−4 | 3.41 × 10−4 | 4.81 × 10−4 | 3.07 × 10−4 |
| Std. | 0.0115 | 4.63 × 10−5 | 1.00 × 10−5 | 0.0029 | 5.17 × 10−4 | 5.38 × 10−5 | |
| Avg. | 0.0071 | 3.64 × 10−4 | 4.23 × 10−4 | 0.002 | 5.27 × 10−4 | 3.32 × 10−4 | |
| F6 | Best | −5.1532 | −8.1529 | −9.1516 | −9.6113 | −9.2465 | −9.8205 |
| Std. | 3.4034 | 1.2819 | 2.8456 | 1.94 × 10−3 | 0.1359 | 7.23 × 10−15 | |
| Avg. | −3.1557 | −9.2145 | −7.7718 | −9.6514 | −8.9993 | −9.6723 |
| Number of Hidden Layer Nodes | RMSE | Number of Hidden Layer Nodes | RMSE |
|---|---|---|---|
| 3 | 0.0953 | 8 | 0.0538 |
| 4 | 0.0756 | 9 | 0.0696 |
| 5 | 0.0885 | 10 | 0.0881 |
| 6 | 0.0342 | 11 | 0.1042 |
| 7 | 0.1483 | 12 | 0.1159 |
| No. | True Values | BP Predicted Values | WOA-BP Predicted Values | IMWOA-BP Predicted Values | TIWOA-BP Predicted Values | IWOA-BP Predicted Values |
|---|---|---|---|---|---|---|
| 1 | 2.407 | 2.672 | 2.620 | 2.328 | 2.505 | 2.388 |
| 2 | 1.445 | 1.760 | 1.186 | 1.507 | 1.367 | 1.471 |
| 3 | 1.136 | 0.852 | 1.001 | 1.259 | 1.199 | 1.124 |
| 4 | 2.036 | 2.168 | 2.133 | 1.935 | 1.933 | 2.027 |
| 5 | 1.240 | 0.873 | 1.546 | 1.312 | 1.299 | 1.245 |
| 6 | 2.354 | 2.065 | 2.162 | 2.269 | 2.246 | 2.298 |
| 7 | 2.120 | 2.327 | 2.207 | 2.209 | 2.056 | 2.157 |
| 8 | 1.802 | 1.386 | 2.025 | 1.725 | 1.880 | 1.851 |
| 9 | 1.568 | 1.731 | 1.314 | 1.485 | 1.506 | 1.510 |
| 10 | 2.236 | 2.490 | 2.405 | 2.369 | 2.328 | 2.249 |
| No. | True Values | BP Predicted Values | WOA-BP Predicted Values | IMWOA-BP Predicted Values | TIWOA-BP Predicted Values | IWOA-BP Predicted Values |
|---|---|---|---|---|---|---|
| 1 | 4.267 | 3.828 | 4.629 | 4.103 | 4.180 | 4.313 |
| 2 | 2.527 | 2.872 | 2.284 | 2.614 | 2.359 | 2.441 |
| 3 | 1.961 | 2.358 | 2.350 | 2.096 | 2.104 | 2.028 |
| 4 | 3.660 | 4.084 | 3.955 | 3.574 | 3.859 | 3.736 |
| 5 | 1.895 | 1.467 | 1.534 | 1.786 | 1.968 | 1.882 |
| 6 | 4.158 | 3.624 | 4.345 | 4.080 | 4.004 | 4.103 |
| 7 | 3.862 | 4.435 | 4.138 | 3.930 | 3.944 | 3.928 |
| 8 | 3.115 | 2.905 | 2.804 | 3.216 | 2.931 | 3.072 |
| 9 | 2.450 | 2.948 | 2.236 | 2.292 | 2.496 | 2.439 |
| 10 | 3.783 | 4.349 | 4.168 | 3.936 | 3.858 | 3.840 |
| Error type | BP | WOA-BP | IMWOA-BP | TIWOA-BP | IWOA-BP | |
|---|---|---|---|---|---|---|
| Roughness Ra | RMSE | 0.2816 | 0.2052 | 0.0929 | 0.0824 | 0.0342 |
| MAE | 0.2692 | 0.1935 | 0.0904 | 0.0805 | 0.0284 | |
| MAPE | 16.0771% | 11.6491% | 5.2491% | 4.4836% | 1.5614% | |
| Waviness Wa | RMSE | 0.4537 | 0.3099 | 0.1188 | 0.1316 | 0.0570 |
| MAE | 0.4414 | 0.3023 | 0.1139 | 0.1211 | 0.0520 | |
| MAPE | 14.8065% | 10.5587% | 3.9645% | 4.0863% | 1.7028% |
Disclaimer/Publisher’s Note: The statements, opinions and data contained in all publications are solely those of the individual author(s) and contributor(s) and not of MDPI and/or the editor(s). MDPI and/or the editor(s) disclaim responsibility for any injury to people or property resulting from any ideas, methods, instructions or products referred to in the content. |
© 2025 by the authors. Licensee MDPI, Basel, Switzerland. This article is an open access article distributed under the terms and conditions of the Creative Commons Attribution (CC BY) license (https://creativecommons.org/licenses/by/4.0/).
Share and Cite
Dong, H.; Cui, F.; Huo, Z.; Gao, Y. Backpropagation Neural Network-Based Prediction Model of Marble Surface Quality Cut by Diamond Wire Saw. Micromachines 2025, 16, 971. https://doi.org/10.3390/mi16090971
Dong H, Cui F, Huo Z, Gao Y. Backpropagation Neural Network-Based Prediction Model of Marble Surface Quality Cut by Diamond Wire Saw. Micromachines. 2025; 16(9):971. https://doi.org/10.3390/mi16090971
Chicago/Turabian StyleDong, Hui, Fan Cui, Zhipu Huo, and Yufei Gao. 2025. "Backpropagation Neural Network-Based Prediction Model of Marble Surface Quality Cut by Diamond Wire Saw" Micromachines 16, no. 9: 971. https://doi.org/10.3390/mi16090971
APA StyleDong, H., Cui, F., Huo, Z., & Gao, Y. (2025). Backpropagation Neural Network-Based Prediction Model of Marble Surface Quality Cut by Diamond Wire Saw. Micromachines, 16(9), 971. https://doi.org/10.3390/mi16090971
