Evaluating the Effectiveness of High-Frequency Ground-Penetrating Radar in Identifying Active Layer Thickness in the Da Xing’anling Mountains
Abstract
Highlights
- High-frequency ground-penetrating radar demonstrates higher efficiency and coverage than traditional exploration methods, and cross-validation with ground temperature data effectively enhances the reliability of active layer thickness detection.
- The envelope-analysis-based fusion method efficiently extracts active layer thickness with good accuracy.
- The use of high-frequency ground-penetrating radar for active layer thickness monitoring can extend the effective survey coverage of drilling and reduce survey costs.
- The automated and high-efficiency recognition capabilities of the envelope-analysis-based fusion method can significantly reduce manpower requirements and improve the efficiency of data inversion and interpretation.
Abstract
1. Introduction
2. Materials and Methods
2.1. Study Area
2.2. Description of Research Methods
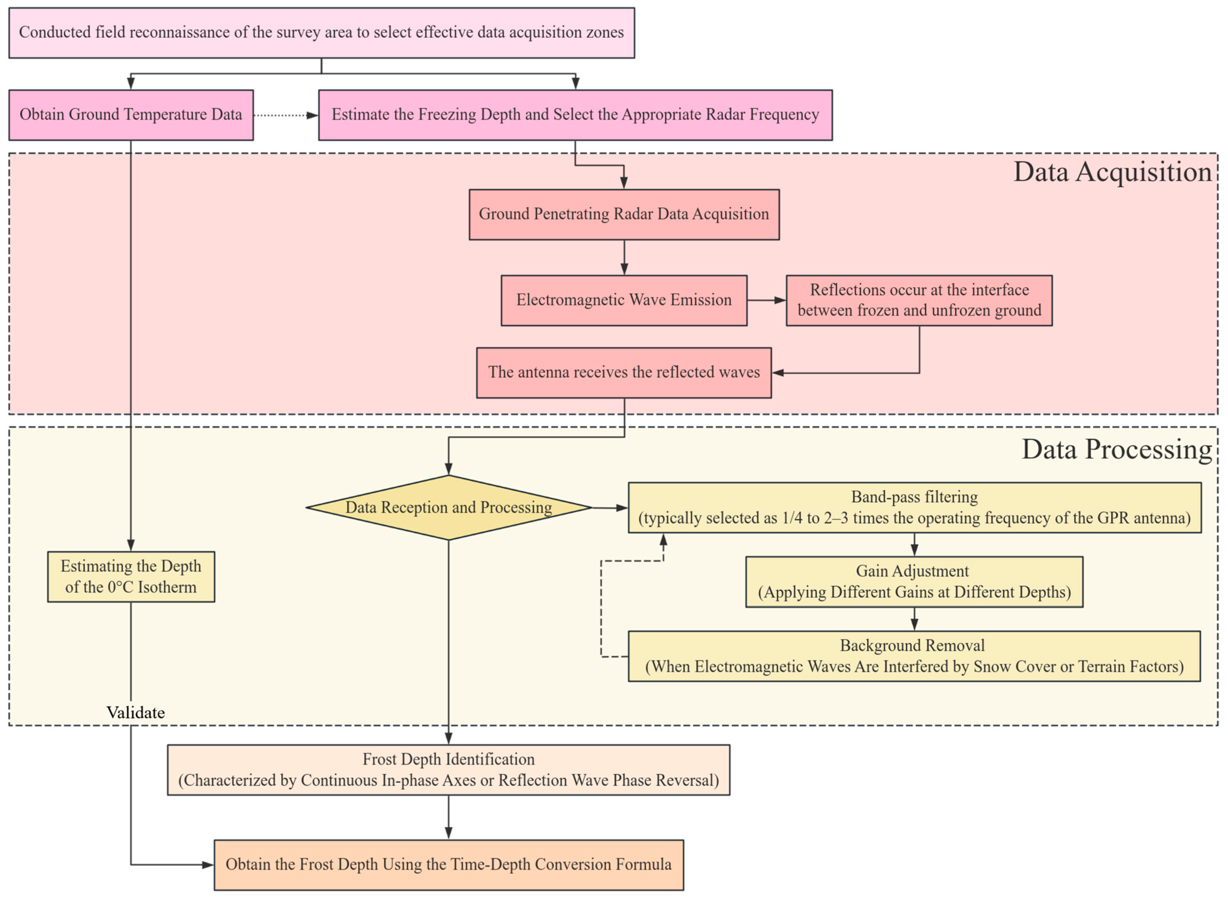
2.2.1. Principles of Ground Penetrating Radar Application
2.2.2. Interface Identification Methods
Centroid Method
Edge-Detection Method
Fusion Method
3. Evaluation of Application Effectiveness
3.1. Evaluation of Testing Accuracy
3.2. Performance of the 250 MHz and 500 MHz Antennas in Detection
3.3. Detection Response of Active Layer Thickness in Seasonal Permafrost Regions in March
3.4. The Impact of Snow Cover
4. Discussion
4.1. Evaluation of Superiority
4.2. Limitations
4.3. Application and Significance in the Context of Climate Change
5. Conclusions
- The multi-strategy interface identification method based on envelope analysis demonstrates strong applicability for detecting active layer thickness. By integrating high-frequency GPR data with multiple auxiliary data sources, the spatial distribution of permafrost active layer thickness can be accurately delineated. The results indicate that the 250 MHz antenna is more suitable for measuring the depth of the permafrost table, effectively capturing thicker and deeper stratigraphic interfaces and providing a stable reference for long-term monitoring. In contrast, the 500 MHz antenna is better suited for measuring shallow seasonal frost depth, clearly resolving detailed scale structures in the upper frozen soil and facilitating the analysis of seasonal variations in the active layer.
- The 250 MHz antenna is more suitable for capturing the overall thickness of the active layer and is particularly effective for dynamic monitoring under frozen conditions. In contrast, the 500 MHz antenna is better suited for identifying shallow frost structures and potential localized anomalies. The combined use of both frequencies enables complementary detection of stratigraphic features at different depths, thereby enhancing the completeness and interpretability of the survey results.
- During field GPR surveys, to ensure optimal performance of high-frequency antennas in detecting the permafrost table, it is essential to maintain a smooth ground surface and remove snow cover as much as possible.
Author Contributions
Funding
Data Availability Statement
Conflicts of Interest
References
- Subcommittee, P. Glossary of Permafrost and Related Ground-Ice Terms; Associate Committee on Geotechnical Research, National Research Council of Canada: Ottawa, ON, Canada, 1988; Volume 156, pp. 63–64. [Google Scholar]
- Gao, Z.; Zhang, C.; Liu, W.; Niu, F.; Wang, Y.; Lin, Z.; Yin, G.; Ding, Z.; Shang, Y.; Luo, J. Extreme degradation of alpine wet meadow decelerates soil heat transfer by preserving soil organic matter on the Qinghai–Tibet Plateau. J. Hydrol. 2025, 653, 132748. [Google Scholar] [CrossRef]
- Qin, D.; Yao, T.; Ding, Y.; Ren, J. Classification and geographical distribution of cryosphere. In Introduction to Cryospheric Science; Springer: Berlin/Heidelberg, Germany, 2021; pp. 33–79. [Google Scholar]
- Gao, X.; Lin, K.; Liu, M.; Dong, C.; Yao, Z.; Liu, Z.; Xiao, M.; Xie, X.; Huang, L. Dynamic changes in permafrost distribution over China and their potential influencing factors under climate warming. Sci. Total Environ. 2023, 874, 162624. [Google Scholar] [CrossRef]
- Gruber, S. Derivation and analysis of a high-resolution estimate of global permafrost zonation. Cryosphere 2012, 6, 221–233. [Google Scholar] [CrossRef]
- Shang, Y.-H.; Niu, F.-J.; Li, G.-Y.; Fang, J.-H.; Gao, Z.-Y. Application of a concrete thermal pile in cooling the warming permafrost under climate change. Adv. Clim. Change Res. 2024, 15, 170–183. [Google Scholar] [CrossRef]
- Qinghu, L. Analysis of Permafrost Table Variations along the Qinghai–Tibet Railway. China Railw. 2011, 5, 31–34. [Google Scholar]
- WangYinxue, Z. A study of factors which control variation of permafrost table. J. Glaciol. Geocryol. 2011, 33, 1064r1067. [Google Scholar]
- Liu, W.; Shang, Y.; Li, G.; Gao, K.; Zhang, H.; Sheng, J. Seasonal freeze-thaw behavior of ground in mid-latitude cold regions: A case study in Bei’an County, Heilongjiang Province. Front. Earth Sci. 2025, 13, 1566593. [Google Scholar] [CrossRef]
- Shang, Y.; Niu, F.; Fang, J.; Wu, L. Experimental study on thermal regime and frost jacking of pile foundation during operation period in permafrost regions. Front. Earth Sci. 2022, 10, 821305. [Google Scholar] [CrossRef]
- Shang, Y.; Cao, Y.; Li, G.; Gao, K.; Zhang, H.; Sheng, J.; Chen, D.; Lin, J. Characteristics of meteorology and freeze-thaw in high-latitude cold regions: A case study in Da Xing’anling, Northeast China (2022–2023). Front. Earth Sci. 2025, 12, 1476234. [Google Scholar] [CrossRef]
- Qi-hao, Y.; Guo-dong, C. Application of geophysical methods to permafrost in China. J. Glaciol. Geocryol. 2002, 24, 102–108. [Google Scholar]
- Chun, T.; Minghao, W.; Yonghui, Z.; Weifang, J. The Application of High-Frequency Ground-Penetrating Radar to Engineering Construction and Geoscience Exploration. Geophys. Geochem. Explor. 2000, 24, 455–458. [Google Scholar]
- Kravitz, B.; Mooney, M.; Karlovsek, J.; Danielson, I.; Hedayat, A. Void detection in two-component annulus grout behind a pre-cast segmental tunnel liner using Ground Penetrating Radar. Tunn. Undergr. Space Technol. 2019, 83, 381–392. [Google Scholar] [CrossRef]
- Yasuda, N.; Tsukada, K.; Asakura, T. Three-dimensional seismic response of a cylindrical tunnel with voids behind the lining. Tunn. Undergr. Space Technol. 2019, 84, 399–412. [Google Scholar] [CrossRef]
- Qin, H.; Xie, X.; Tang, Y.; Wang, Z. Experimental study on GPR detection of voids inside and behind tunnel linings. J. Environ. Eng. Geophys. 2020, 25, 65–74. [Google Scholar] [CrossRef]
- Cui, G.; Wang, Y.; Li, Y.; Hou, F.; Xu, J. Intelligent identification of defective regions of voids in tunnels based on GPR data. NDT E Int. 2025, 149, 103244. [Google Scholar] [CrossRef]
- Li, K.; Xie, X.; Zhai, J.; Zhou, B.; Huang, C.; Wang, C. Tunnel lining defects identification using TPE-CatBoost algorithm with GPR data: A model test study. Tunn. Undergr. Space Technol. 2025, 157, 106275. [Google Scholar] [CrossRef]
- Rasol, M.; Pérez-Gracia, V.; Assunção, S.S.; González-Drigo, R.; Clapes, J.; Sossa, V.A.; Schmidt, F. Background clutter amplitude and frequency of GPR signals to analyse water content in sedimentary deposits: Urban infrastructure environment. Environ. Res. 2022, 212, 113189. [Google Scholar] [CrossRef]
- Li, H.; Zhang, J.; Yang, X.; Ye, M.; Jiang, W.; Gong, J.; Tian, Y.; Zhao, L.; Wang, W.; Xu, Z. Bayesian optimization based extreme gradient boosting and GPR time-frequency features for the recognition of moisture damage in asphalt pavement. Constr. Build. Mater. 2024, 434, 136675. [Google Scholar] [CrossRef]
- Zhang, J.; Li, H.; Yang, X.; Cheng, Z.; Zou, P.X.; Gong, J.; Ye, M. A novel moisture damage detection method for asphalt pavement from GPR signal with CWT and CNN. NDT E Int. 2024, 145, 103116. [Google Scholar] [CrossRef]
- Li, K.; Liao, Z.; Ji, G.; Liu, T.; Yu, X.; Jiao, R. Estimation of the Soil Moisture Content in a Desert Steppe on the Mongolian Plateau Based on Ground-Penetrating Radar. Sustainability 2024, 16, 8558. [Google Scholar] [CrossRef]
- Wunderlich, T. MultichannelGPR: A MATLAB tool for Ground Penetrating Radar data processing. J. Open Source Softw. 2024, 9, 6767. [Google Scholar] [CrossRef]
- Santos, J.G.V.; Carneiro, A.F.T. Use of GPR-Ground Penetration Radar for detecting underground water distribution networks-case study: Technical cadastre of COMPESA-Companhia Pernambucana de Saneamento. Bol. De Ciências Geodésicas 2024, 30, e2024020. [Google Scholar] [CrossRef]
- Zhang, G.; Cui, F.; Zhang, X.; Cheng, Q.; Wang, R.; Zhang, M. Research on underground pipeline spatial positioning method based on multi-offset ground penetrating radar. Meas. Sci. Technol. 2024, 36, 015140. [Google Scholar] [CrossRef]
- Lin, C.; Wenbing, Y.; Xin, Y.; Ying, W.; Yue, M. Application of ground penetration radar to permafrost survey in Mohe County, Heilongjiang Province. J. Glaciol. Geocryol. 2015, 37, 723–730. [Google Scholar]
- Kang, S.; Park, G.; Kim, N.; Tutumluer, E.; Lee, J.-S. GPR-based depth estimation of ground interfaces in permafrost region: Electromagnetic method and cone penetration assessment. Measurement 2025, 242, 116158. [Google Scholar] [CrossRef]
- Li-ming, Z.; Yang, Z. Thickness of Glacier and Frozen Soil in the Source Region of Changjiang River Based on GPR Detection. J. Chang. River Sci. Res. Inst. 2024, 41, 1–8. [Google Scholar]
- Du, E.; Zhao, L.; Li, R. The application of ground penetrating radar to permafrost investigation in Qilian Mountains. J. Glaciol. Geocryol. 2009, 31, 364–371. [Google Scholar]
- Yu, Q.; Bai, Y.; Jin, H.; Qian, J.; Pan, X. The study of the patchy permafrost along the Heihe-Bei’an highway in Xiao Hinggan mountains with ground penetrating radar. J. Glaciol. Geocryol. 2008, 30, 461–468. [Google Scholar]
- Qi, S.; Li, G.; Chen, D.; Niu, F.; Sun, Z.; Wu, G.; Du, Q.; Chai, M.; Cao, Y.; Yue, J. Research on the characteristics of thermosyphon embankment damage and permafrost distribution based on ground-penetrating radar: A case study of the Qinghai–Tibet Highway. Remote Sens. 2023, 15, 2651. [Google Scholar] [CrossRef]
- Luo, D.; Jin, H.; Jin, R.; Yang, X.; Lü, L. Spatiotemporal variations of climate warming in northern Northeast China as indicated by freezing and thawing indices. Quat. Int. 2014, 349, 187–195. [Google Scholar] [CrossRef]
- Chen, X.; Zhou, Z. Deposit types, metallogenesis and resource prospect of Li-Be-Nb-Ta deposits in the Great Xing’an Range. Acta Petrol. Sin. 2023, 39, 1973–1991. [Google Scholar] [CrossRef]
- Zhongqiong, Z.; Qingbai, W.; Xueyi, X.; Yuncheng, L. Spatial distribution and changes of Xing’an permafrost in China over the past three decades. Quat. Int. 2019, 523, 16–24. [Google Scholar] [CrossRef]
- Zhang, Y.; Zang, S.; Li, M.; Shen, X.; Lin, Y. Spatial Distribution of Permafrost in the Xing’an Mountains of Northeast China from 2001 to 2018. Land 2021, 10, 1127. [Google Scholar] [CrossRef]
- Qiu, L.; Shan, W.; Guo, Y.; Zhang, C.; Liu, S.; Yan, A. Spatiotemporal dynamics of vegetation response to permafrost degradation in Northeast China. J. Arid. Land 2024, 16, 1562–1583. [Google Scholar] [CrossRef]
- Zhang, Y.; Chen, W.; Cihlar, J. A process-based model for quantifying the impact of climate change on permafrost thermal regimes. J. Geophys. Res. Atmos. 2003, 108, D22. [Google Scholar] [CrossRef]
- Wu, G.; Li, G.; Cao, Y.; Chen, D.; Qi, S.; Wang, F.; Gao, K.; Du, Q.; Wang, X.; Jing, H. Distribution and degradation processes of isolated permafrost near buried oil pipelines by means of electrical resistivity tomography and ground temperature monitoring: A case study of Da Xing’anling Mountains, Northeast China. Remote Sens. 2023, 15, 707. [Google Scholar] [CrossRef]
- Chang, X.; Jin, H.; Zhang, Y.; Li, X.; He, R.; Li, Y.; Lü, L.; Wang, H. Permafrost thermal dynamics at a local scale in northern Da Xing’anling Mountains. Environ. Res. Lett. 2024, 19, 064014. [Google Scholar] [CrossRef]
- Jin, H.; Hao, J.; Chang, X.; Zhang, J.; Yu, Q.h.; Qi, J.; Lü, L.; Wang, S. Zonation and assessment of frozen-ground conditions for engineering geology along the China–Russia crude oil pipeline route from Mo’he to Daqing, Northeastern China. Cold Reg. Sci. Technol. 2010, 64, 213–225. [Google Scholar] [CrossRef]
- Huang, Y.; Niu, F.; He, P.; Pan, W.; Yuan, K.; Su, W. Effectiveness evaluation of cooling measures for express highway construction in permafrost regions based on GPR and ERT. Cold Reg. Sci. Technol. 2024, 228, 104339. [Google Scholar] [CrossRef]
- Annan, A.P. Chapter 1—Electromagnetic Principles of Ground Penetrating Radar. In Ground Penetrating Radar Theory and Applications; Jol, H.M., Ed.; Elsevier: Amsterdam, The Netherlands, 2009; pp. 1–40. [Google Scholar]
- Daniels, D.J. Ground Penetrating Radar. In Encyclopedia of RF and Microwave Engineering; Institution of Engineering and Technology: London, UK, 2005. [Google Scholar]
- Greaves, R.J.; Lesmes, D.P.; Lee, J.M.; Toksöz, M.N. Velocity variations and water content estimated from multi-offset, ground-penetrating radar. Geophysics 1996, 61, 683–695. [Google Scholar] [CrossRef]
- Gonzalez, R.C. Digital Image Processing; Pearson Education: Noida, India, 2009. [Google Scholar]
- Ladaga, J.L.; Bonetto, R.D. Centroid, Centroid from Edge Vectors, and Shape Descriptor Using only Boundary Information. J. Comput.-Assist. Microsc. 1998, 10, 1–9. [Google Scholar] [CrossRef]
- Canny, J. A Computational Approach to Edge Detection. IEEE Trans. Pattern Anal. Mach. Intell. 1986, PAMI-8, 679–698. [Google Scholar] [CrossRef]
- Yilmaz, Ö. Seismic Data Analysis: Processing, Inversion, and Interpretation of Seismic Data; Society of Exploration Geophysicists: Houston, TX, USA, 2001. [Google Scholar]
- Guoyu, L.I. Ground temperature dataset of permafrost along the China-Russia crude oil pipeline route in Northeast China (2011–2021). Earth Syst. Sci. Data 2022, 14, 5093–5110. [Google Scholar] [CrossRef]
- Lundberg, A.; Richardson-Näslund, C.; Andersson, C. Snow density variations: Consequences for ground-penetrating radar. Hydrol. Process. 2006, 20, 1483–1495. [Google Scholar] [CrossRef]
- Farzamian, M.; Herring, T.; Vieira, G.; de Pablo, M.A.; Yaghoobi Tabar, B.; Hauck, C. Employing automated electrical resistivity tomography for detecting short- and long-term changes in permafrost and active-layer dynamics in the maritime Antarctic. Cryosphere 2024, 18, 4197–4213. [Google Scholar] [CrossRef]
- Basiru, A.; Kidanu, S.T.; Rybakov, S.; Hasson, N.; Kebe, M.; Acheampong, E.O. Electrical Resistivity Tomography Investigation of Permafrost Conditions in a Thermokarst Site in Fairbanks, Alaska. AIMS Geosci. 2024, 10, 1–27. [Google Scholar] [CrossRef]
- Minsley, B.J.; James, S.R.; Pastick, N.J. Alaska permafrost characterization: Electrical Resistivity Tomography (ERT) data collected in 2021. U.S. Geol. Surv. Data Release 2022. [Google Scholar] [CrossRef]
- Boike, J.; Nitzbon, J.; Anders, K.; Grigoriev, M.; Bolshiyanov, D.; Langer, M.; Lange, S.; Bornemann, N.; Morgenstern, A.; Schreiber, P.; et al. A 16-year record (2002–2017) of permafrost, active-layer, and meteorological conditions at the Samoylov Island Arctic permafrost research site, Lena River delta, northern Siberia: An opportunity to validate remote-sensing data and land surface, snow, and permafrost models. Earth Syst. Sci. Data 2019, 11, 261–299. [Google Scholar] [CrossRef]
- Parsekian, A.D.; Chen, R.H.; Michaelides, R.J.; Sullivan, T.D.; Clayton, L.K.; Huang, L.; Zhao, Y.; Wig, E.; Moghaddam, M.; Zebker, H.; et al. Validation of Permafrost Active Layer Estimates from Airborne SAR Observations. Remote Sens. 2021, 13, 2876. [Google Scholar] [CrossRef]
- Chang, T.; Yi, Y.; Jiang, H.; Li, R.; Lu, P.; Liu, L.; Wang, L.; Zhao, L.; Zwieback, S.; Zhao, J. Unraveling the non-linear relationship between seasonal deformation and permafrost active layer thickness. npj Clim. Atmos. Sci. 2024, 7, 308. [Google Scholar] [CrossRef]
- Wang, G.; Niu, S.; Yan, D.; Liang, S.; Su, Y.; Wang, W.; Yin, T.; Sun, X.; Wan, L. Simulation of Active Layer Thickness Based on Multi-Source Remote Sensing Data and Integrated Machine Learning Models: A Case Study of the Qinghai-Tibet Plateau. Remote Sens. 2025, 17, 2006. [Google Scholar] [CrossRef]
- Jafarov, E.E.; Parsekian, A.D.; Schaefer, K.; Liu, L.; Chen, A.C.; Panda, S.K.; Zhang, T. Estimating active layer thickness and volumetric water content from ground penetrating radar measurements in Barrow, Alaska. Geosci. Data J. 2017, 4, 72–79. [Google Scholar] [CrossRef]
- Wu, T.; Li, S.; Cheng, G.; Nan, Z. Using ground-penetrating radar to detect permafrost degradation in the northern limit of permafrost on the Tibetan Plateau. Cold Reg. Sci. Technol. 2005, 41, 211–219. [Google Scholar] [CrossRef]
- Kohout, T.; Bućko, M.S.; Rasmus, K.; Leppäranta, M.; Matero, I. Non-Invasive Geophysical Investigation and Thermodynamic Analysis of a Palsa in Lapland, Northwest Finland. Permafr. Periglac. Process. 2014, 25, 45–52. [Google Scholar] [CrossRef]
- Campbell, S.; Affleck, R.T.; Sinclair, S. Ground-penetrating radar studies of permafrost, periglacial, and near-surface geology at McMurdo Station, Antarctica. Cold Reg. Sci. Technol. 2018, 148, 38–49. [Google Scholar] [CrossRef]
- Du, E.; Zhao, L.; Zou, D.; Li, R.; Wang, Z.; Wu, X.; Hu, G.; Zhao, Y.; Liu, G.; Sun, Z. Soil Moisture Calibration Equations for Active Layer GPR Detection—A Case Study Specially for the Qinghai–Tibet Plateau Permafrost Regions. Remote Sens. 2020, 12, 605. [Google Scholar] [CrossRef]
- Sadurtdinov, M.R.; Sudakova, M.S.; Skvortcov, A.G.; Malkova, G.; Tsarev, A.M. Ground-Penetrating Radar for Studies of Peatlands in Permafrost. Russ. Geol. Geophys. 2019, 60, 793–800. [Google Scholar] [CrossRef]
- Bradford, J.H.; Harper, J.T.; Brown, J. Complex dielectric permittivity measurements from ground-penetrating radar data to estimate snow liquid water content in the pendular regime. Water Resour. Res. 2009, 45, W08403. [Google Scholar] [CrossRef]
- Galley, R.J.; Trachtenberg, M.; Langlois, A.; Barber, D.G.; Shafai, L. Observations of geophysical and dielectric properties and ground penetrating radar signatures for discrimination of snow, sea ice and freshwater ice thickness. Cold Reg. Sci. Technol. 2009, 57, 29–38. [Google Scholar] [CrossRef]
- Chen, C.-S.; Jeng, Y. Improving GPR Imaging of the Buried Water Utility Infrastructure by Integrating the Multidimensional Nonlinear Data Decomposition Technique into the Edge Detection. Water 2021, 13, 3148. [Google Scholar] [CrossRef]
- Wu, X.; Senalik, C.A.; Wacker, J.; Wang, X.; Li, G. Object Detection of Ground-Penetrating Radar Signals Using Empirical Mode Decomposition and Dynamic Time Warping. Forests 2020, 11, 230. [Google Scholar] [CrossRef]














Disclaimer/Publisher’s Note: The statements, opinions and data contained in all publications are solely those of the individual author(s) and contributor(s) and not of MDPI and/or the editor(s). MDPI and/or the editor(s) disclaim responsibility for any injury to people or property resulting from any ideas, methods, instructions or products referred to in the content. |
© 2025 by the authors. Licensee MDPI, Basel, Switzerland. This article is an open access article distributed under the terms and conditions of the Creative Commons Attribution (CC BY) license (https://creativecommons.org/licenses/by/4.0/).
Share and Cite
Yang, L.; Shang, Y.; Dai, C.; Liu, Y.; Li, G.; Gao, K.; Wu, Y.; Wei, Y. Evaluating the Effectiveness of High-Frequency Ground-Penetrating Radar in Identifying Active Layer Thickness in the Da Xing’anling Mountains. Remote Sens. 2025, 17, 3484. https://doi.org/10.3390/rs17203484
Yang L, Shang Y, Dai C, Liu Y, Li G, Gao K, Wu Y, Wei Y. Evaluating the Effectiveness of High-Frequency Ground-Penetrating Radar in Identifying Active Layer Thickness in the Da Xing’anling Mountains. Remote Sensing. 2025; 17(20):3484. https://doi.org/10.3390/rs17203484
Chicago/Turabian StyleYang, Lei, Yunhu Shang, Changlei Dai, Yang Liu, Guoyu Li, Kai Gao, Yi Wu, and Yiru Wei. 2025. "Evaluating the Effectiveness of High-Frequency Ground-Penetrating Radar in Identifying Active Layer Thickness in the Da Xing’anling Mountains" Remote Sensing 17, no. 20: 3484. https://doi.org/10.3390/rs17203484
APA StyleYang, L., Shang, Y., Dai, C., Liu, Y., Li, G., Gao, K., Wu, Y., & Wei, Y. (2025). Evaluating the Effectiveness of High-Frequency Ground-Penetrating Radar in Identifying Active Layer Thickness in the Da Xing’anling Mountains. Remote Sensing, 17(20), 3484. https://doi.org/10.3390/rs17203484

