A Quick-Look Software for In Situ Magnetic Field Modeling from Onboard Unmanned Aircraft Vehicles (UAVs) Measurements
Abstract
1. Introduction
2. Method
2.1. Solution in the Cartesian Reference Frame
2.2. Expression for the Scalar Anomaly Field
3. Least-Squares Inverse and Forward Problems
4. Algorithm and Synthetic Analyses
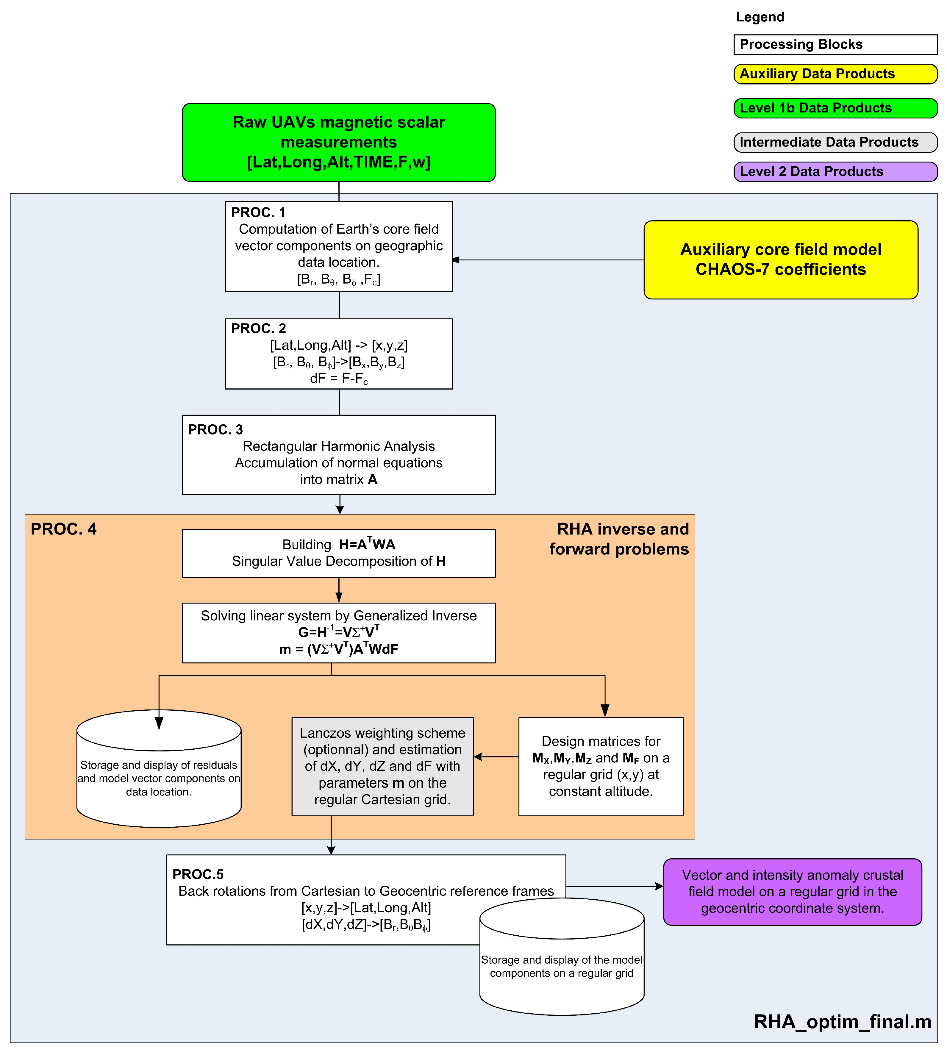
4.1. Algorithm and Processes
4.2. Computation of Synthetic Datasets
5. Results and Discussion
6. Conclusions
Author Contributions
Funding
Data Availability Statement
Acknowledgments
Conflicts of Interest
References
- Antoine, R.; Lopez, T.; Tanguy, M.; Lissak, C.; Gailler, L.; Labazuy, P.; Fauchard, C. Geoscientists in the sky: Unmanned aerial vehicles responding to geohazards. Surv. Geophys. 2020, 41, 1285–1321. [Google Scholar] [CrossRef]
- Hulot, G.; Sabaka, T.; Olsen, N. The present field. Treatise Geophys. 2007, 5, 33–75. [Google Scholar]
- Finlay, C.; Lesur, V.; Thébault, E.; Vervelidou, F.; Morschhauser, A.; Shore, R. Challenges handling magnetospheric and ionospheric signals in internal geomagnetic field modelling. Space Sci. Rev. 2017, 206, 157–189. [Google Scholar] [CrossRef]
- Zheng, Y.; Li, S.; Xing, K.; Zhang, X. Unmanned aerial vehicles for magnetic surveys: A review on platform selection and interference suppression. Drones 2021, 5, 93. [Google Scholar] [CrossRef]
- Schott, J.J.; Thébault, E. Modelling the earth’s magnetic field from global to regional scales. In Geomagnetic Observations and Models; Springer: Berlin/Heidelberg, Germany, 2010; pp. 229–264. [Google Scholar]
- Alldredge, L. Rectangular harmonic analysis applied to the geomagnetic field. J. Geophys. Res. Solid Earth 1981, 86, 3021–3026. [Google Scholar] [CrossRef]
- Vestine, E.H.; Davids, N. Analysis and interpretation of geomagnetic anomalies. Terr. Magn. Atmos. Electr. 1945, 50, 1–36. [Google Scholar] [CrossRef]
- Bhattacharyya, B. Two-dimensional harmonic analysis as a tool for magnetic interpretation. Geophysics 1965, 30, 829–857. [Google Scholar] [CrossRef]
- Alldredge, L.R. Geomagnetic local and regional harmonic analyses. J. Geophys. Res. Solid Earth 1982, 87, 1921–1926. [Google Scholar] [CrossRef]
- Haines, G. Regional Magnetic Field Modelling A Review. J. Geomagn. Geoelectr. 1990, 42, 1001–1018. [Google Scholar] [CrossRef][Green Version]
- Huber, P.J. Robust Statistics; John Wiley & Sons: Hoboken, NJ, USA, 2004; Volume 523. [Google Scholar]
- Coddington, E.A.; Levinson, N.; Teichmann, T. Theory of Ordinary Differential Equations; McGraw-Hill Inc.: New York, NY, USA, 1956. [Google Scholar]
- Thébault, E.; Gaya-Piqué, L. Applied comparisons between SCHA and R-SCHA regional modeling techniques. Geochem. Geophys. Geosyst. 2008, 9, 7. [Google Scholar] [CrossRef]
- Haines, G. Spherical cap harmonic analysis. J. Geophys. Res. Solid Earth 1985, 90, 2583–2591. [Google Scholar] [CrossRef]
- Thébault, E. A proposal for regional modelling at the Earth’s surface, R-SCHA2D. Geophys. J. Int. 2008, 174, 118–134. [Google Scholar] [CrossRef]
- Thébault, E.; Schott, J.; Mandea, M. Revised spherical cap harmonic analysis (R-SCHA): Validation and properties. J. Geophys. Res. Solid Earth 2006, 111, B01102. [Google Scholar] [CrossRef]
- Blakely, R.J. Potential Theory in Gravity and Magnetic Applications; Cambridge University Press: Cambridge, UK, 1996. [Google Scholar]
- Backus, G.E. Non-uniqueness of the external geomagnetic field determined by surface intensity measurements. J. Geophys. Res. 1970, 75, 6339–6341. [Google Scholar] [CrossRef]
- Jiang, T.; Li, J.; Dang, Y.; Zhang, C.; Wang, Z.; Ke, B. Regional gravity field modeling based on rectangular harmonic analysis. Sci. China Earth Sci. 2014, 57, 1637–1644. [Google Scholar] [CrossRef]
- Lanczos, C. Applied Analysis; Dover Publication, Inc.: New York, NY, USA, 1988. [Google Scholar]
- Finlay, C.C.; Kloss, C.; Olsen, N.; Hammer, M.D.; Tøffner-Clausen, L.; Grayver, A.; Kuvshinov, A. The CHAOS-7 geomagnetic field model and observed changes in the South Atlantic Anomaly. Earth Planets Space 2020, 72, 1–31. [Google Scholar] [CrossRef]
- Le Mouel, J. Sur la Distribution des Elements Magnetiques en France. Ph.D. Thesis, University de Paris, Paris, France, 1969. [Google Scholar]
- Lesur, V.; Hamoudi, M.; Choi, Y.; Dyment, J.; Thébault, E. Building the second version of the world digital magnetic anomaly map (WDMAM). Earth Planets Space 2016, 68, 1–13. [Google Scholar] [CrossRef]
- Thébault, E.; Hulot, G.; Langlais, B.; Vigneron, P. A spherical harmonic model of Earth’s lithospheric magnetic field up to degree 1050. Geophys. Res. Lett. 2021, 48, e2021GL095147. [Google Scholar] [CrossRef]
- Gailler, L.; Labazuy, P.; Régis, E.; Bontemps, M.; Souriot, T.; Bacques, G.; Carton, B. Validation of a new UAV magnetic prospecting tool for volcano monitoring and geohazard assessment. Remote Sens. 2021, 13, 894. [Google Scholar] [CrossRef]
- Nabighian, M.N. Additional comments on the analytic signal of two-dimensional magnetic bodies with polygonal cross-section. Geophysics 1974, 39, 85–92. [Google Scholar] [CrossRef]
- Qiao, Z.K.; Yuan, P.; Wang, L.F.; Zhang, Z.H.; Huang, Y.S.; Zhang, J.J.; Li, L.L.; Zhang, Z.Y.; Wu, B.; Lin, Q. Research on aeromagnetic compensation of a multi-rotor UAV based on robust principal component analysis. J. Appl. Geophys. 2022, 206, 104791. [Google Scholar] [CrossRef]








Disclaimer/Publisher’s Note: The statements, opinions and data contained in all publications are solely those of the individual author(s) and contributor(s) and not of MDPI and/or the editor(s). MDPI and/or the editor(s) disclaim responsibility for any injury to people or property resulting from any ideas, methods, instructions or products referred to in the content. |
© 2023 by the authors. Licensee MDPI, Basel, Switzerland. This article is an open access article distributed under the terms and conditions of the Creative Commons Attribution (CC BY) license (https://creativecommons.org/licenses/by/4.0/).
Share and Cite
Thebault, E.; Gailler, L.-S. A Quick-Look Software for In Situ Magnetic Field Modeling from Onboard Unmanned Aircraft Vehicles (UAVs) Measurements. Remote Sens. 2023, 15, 4549. https://doi.org/10.3390/rs15184549
Thebault E, Gailler L-S. A Quick-Look Software for In Situ Magnetic Field Modeling from Onboard Unmanned Aircraft Vehicles (UAVs) Measurements. Remote Sensing. 2023; 15(18):4549. https://doi.org/10.3390/rs15184549
Chicago/Turabian StyleThebault, Erwan, and Lydie-Sarah Gailler. 2023. "A Quick-Look Software for In Situ Magnetic Field Modeling from Onboard Unmanned Aircraft Vehicles (UAVs) Measurements" Remote Sensing 15, no. 18: 4549. https://doi.org/10.3390/rs15184549
APA StyleThebault, E., & Gailler, L.-S. (2023). A Quick-Look Software for In Situ Magnetic Field Modeling from Onboard Unmanned Aircraft Vehicles (UAVs) Measurements. Remote Sensing, 15(18), 4549. https://doi.org/10.3390/rs15184549

