A Spatial–Temporal Depth-Wise Residual Network for Crop Sub-Pixel Mapping from MODIS Images
Abstract
1. Introduction
2. Materials
2.1. Study Areas
2.2. Remote Sensing Data
2.3. Cropland Layer Dataset
3. Method and Experiments
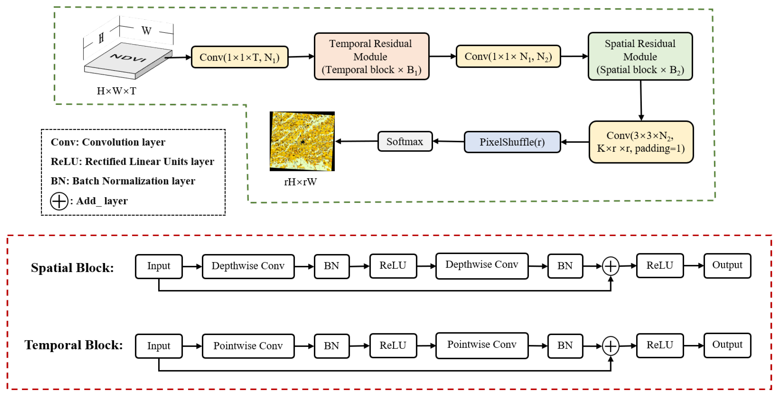
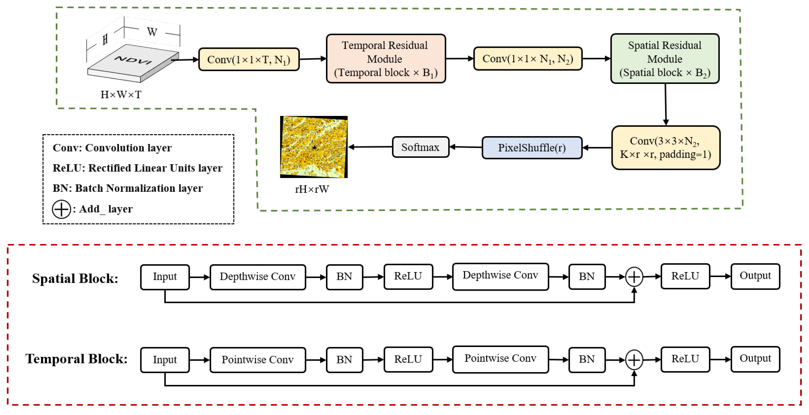
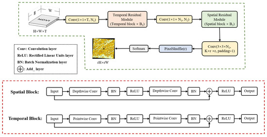
3.1. Methodology
3.2. Experiment Settings
3.3. Model Validation
4. Results
4.1. Methods Comparison
4.2. Upsampling Methods
4.3. Evaluation of Spatial and Temporal Modules
4.4. Vegetation Index Selection
4.5. Generalizability Analysis
4.5.1. Spatial Generalizability
4.5.2. Temporal Generalizability
5. Discussion
5.1. SPM Methods Analysis
5.2. Time Series Analysis
5.3. Uncertainty of Model Generalization Ability
6. Conclusions
Author Contributions
Funding
Data Availability Statement
Acknowledgments
Conflicts of Interest
References
- Zhang, D.; Pan, Y.; Zhang, J.; Hu, T.; Zhao, J.; Li, N.; Chen, Q. A generalized approach based on convolutional neural networks for large area cropland mapping at very high resolution. Remote Sens. Environ. 2020, 247, 111912. [Google Scholar] [CrossRef]
- Arvor, D.; Jonathan, M.; Meirelles, M.S.P.; Dubreuil, V.; Durieux, L. Classification of MODIS EVI time series for crop mapping in the state of Mato Grosso, Brazil. Int. J. Remote Sens. 2011, 32, 7847–7871. [Google Scholar] [CrossRef]
- Kussul, N.; Skakun, S.; Shelestov, A.; Lavreniuk, M.; Yailymov, B.; Kussul, O. Regional scale crop mapping using multi-temporal satellite imagery. Int. Arch. Photogramm. Remote Sens. Spat. Inf. Sci. 2015, 40, 45. [Google Scholar] [CrossRef]
- Immitzer, M.; Vuolo, F.; Atzberger, C. First experience with Sentinel-2 data for crop and tree species classifications in central Europe. Remote Sens. 2016, 8, 166. [Google Scholar] [CrossRef]
- Konduri, V.S.; Kumar, J.; Hargrove, W.W.; Hoffman, F.M.; Ganguly, A.R. Mapping crops within the growing season across the United States. Remote Sens. Environ. 2020, 251, 112048. [Google Scholar] [CrossRef]
- Waldner, F.; Fritz, S.; Di Gregorio, A.; Defourny, P. Mapping priorities to focus cropland mapping activities: Fitness assessment of existing global, regional and national cropland maps. Remote Sens. 2015, 7, 7959–7986. [Google Scholar] [CrossRef]
- Li, J.; Shen, Y.; Yang, C. An Adversarial Generative Network for Crop Classification from Remote Sensing Timeseries Images. Remote Sens. 2021, 13, 65. [Google Scholar] [CrossRef]
- Yang, Y.; Tao, B.; Ren, W.; Zourarakis, D.P.; Masri, B.E.; Sun, Z.; Tian, Q. An improved approach considering intraclass variability for mapping winter wheat using multitemporal MODIS EVI images. Remote Sens. 2019, 11, 1191. [Google Scholar] [CrossRef]
- Lobell, D.B. The use of satellite data for crop yield gap analysis. Field Crop. Res. 2013, 143, 56–64. [Google Scholar] [CrossRef]
- Hamidi, M.; Safari, A.; Homayouni, S. An auto-encoder based classifier for crop mapping from multitemporal multispectral imagery. Int. J. Remote Sens. 2021, 42, 986–1016. [Google Scholar] [CrossRef]
- Whelen, T.; Siqueira, P. Use of time-series L-band UAVSAR data for the classification of agricultural fields in the San Joaquin Valley. Remote Sens. Environ. 2017, 193, 216–224. [Google Scholar] [CrossRef]
- Xu, J.; Zhu, Y.; Zhong, R.; Lin, Z.; Xu, J.; Jiang, H.; Huang, J.; Li, H.; Lin, T. DeepCropMapping: A multi-temporal deep learning approach with improved spatial generalizability for dynamic corn and soybean mapping. Remote Sens. Environ. 2020, 247, 111946. [Google Scholar] [CrossRef]
- Azzari, G.; Lobell, D. Landsat-based classification in the cloud: An opportunity for a paradigm shift in land cover monitoring. Remote Sens. Environ. 2017, 202, 64–74. [Google Scholar] [CrossRef]
- Hu, Q.; Yin, H.; Friedl, M.A.; You, L.; Li, Z.; Tang, H.; Wu, W. Integrating coarse-resolution images and agricultural statistics to generate sub-pixel crop type maps and reconciled area estimates. Remote Sens. Environ. 2021, 258, 112365. [Google Scholar] [CrossRef]
- Zhong, L.; Gong, P.; Biging, G.S. Efficient corn and soybean mapping with temporal extendability: A multi-year experiment using Landsat imagery. Remote Sens. Environ. 2014, 140, 1–13. [Google Scholar] [CrossRef]
- Wardlow, B.D.; Egbert, S.L. Large-area crop mapping using time-series MODIS 250 m NDVI data: An assessment for the U.S. Central Great Plains. Remote Sens. Environ. 2008, 112, 1096–1116. [Google Scholar] [CrossRef]
- Ozdogan, M. The spatial distribution of crop types from MODIS data: Temporal unmixing using Independent Component Analysis. Remote Sens. Environ. 2010, 114, 1190–1204. [Google Scholar] [CrossRef]
- Xiao, X.; Boles, S.; Liu, J.; Zhuang, D.; Frolking, S.; Li, C.; Salas, W.; Moore III, B. Mapping paddy rice agriculture in southern China using multi-temporal MODIS images. Remote Sens. Environ. 2005, 95, 480–492. [Google Scholar] [CrossRef]
- Zhong, L.; Hu, L.; Zhou, H.; Tao, X. Deep learning based winter wheat mapping using statistical data as ground references in Kansas and northern Texas, US. Remote Sens. Environ. 2019, 233, 111411. [Google Scholar] [CrossRef]
- Li, L.; Friedl, M.A.; Xin, Q.; Gray, J.; Pan, Y.; Frolking, S. Mapping crop cycles in China using MODIS-EVI time series. Remote Sens. 2014, 6, 2473–2493. [Google Scholar] [CrossRef]
- Skakun, S.; Franch, B.; Vermote, E.; Roger, J.C.; Becker-Reshef, I.; Justice, C.; Kussul, N. Early season large-area winter crop mapping using MODIS NDVI data, growing degree days information and a Gaussian mixture model. Remote Sens. Environ. 2017, 195, 244–258. [Google Scholar] [CrossRef]
- Massey, R.; Sankey, T.T.; Congalton, R.G.; Yadav, K.; Thenkabail, P.S.; Ozdogan, M.; Meador, A.J.S. MODIS phenology-derived, multi-year distribution of conterminous US crop types. Remote Sens. Environ. 2017, 198, 490–503. [Google Scholar] [CrossRef]
- Qiong, H.; Yaxiong, M.; Baodong, X.; Qian, S.; Huajun, T.; Wenbin, W. Estimating Sub-Pixel Soybean Fraction from Time-Series MODIS Data Using an Optimized Geographically Weighted Regression Model. Remote Sens. 2018, 10, 491. [Google Scholar]
- Zhong, L.; Yu, L.; Li, X.; Hu, L.; Gong, P. Rapid corn and soybean mapping in US Corn Belt and neighboring areas. Sci. Rep. 2016, 6, 1–14. [Google Scholar] [CrossRef] [PubMed]
- Shao, Y.; Lunetta, R.S. Comparison of sub-pixel classification approaches for crop-specific mapping. In Proceedings of the 2009 17th International Conference on Geoinformatics, Fairfax, VA, USA, 12–14 August 2009; pp. 1–4. [Google Scholar]
- Verbeiren, S.; Eerens, H.; Piccard, I.; Bauwens, I.; Van Orshoven, J. Sub-pixel classification of SPOT-VEGETATION time series for the assessment of regional crop areas in Belgium. Int. J. Appl. Earth Obs. Geoinf. 2008, 10, 486–497. [Google Scholar] [CrossRef]
- Aplin, P.; Atkinson, P.M. Sub-pixel land cover mapping for per-field classification. Int. J. Remote Sens. 2001, 22, 2853–2858. [Google Scholar] [CrossRef]
- Chen, Y.; Ge, Y.; Chen, Y.; Jin, Y.; An, R. Subpixel land cover mapping using multiscale spatial dependence. IEEE Trans. Geosci. Remote Sens. 2018, 56, 5097–5106. [Google Scholar] [CrossRef]
- Wang, Q.; Zhang, C.; Atkinson, P.M. Sub-pixel mapping with point constraints. Remote Sens. Environ. 2020, 244, 111817. [Google Scholar] [CrossRef]
- Atkinson, P.M. Mapping sub-pixel boundaries from remotely sensed images. In Innovations in GIS; CRC Press: Boca Raton, FL, USA, 1997; pp. 184–202. [Google Scholar]
- Mertens, K.C.; De Baets, B.; Verbeke, L.P.; De Wulf, R.R. A sub-pixel mapping algorithm based on sub-pixel/pixel spatial attraction models. Int. J. Remote Sens. 2006, 27, 3293–3310. [Google Scholar] [CrossRef]
- Atkinson, P.M. Sub-pixel target mapping from soft-classified, remotely sensed imagery. Photogramm. Eng. Remote Sens. 2005, 71, 839–846. [Google Scholar] [CrossRef]
- Wang, Q.; Shi, W.; Atkinson, P.M. Sub-pixel mapping of remote sensing images based on radial basis function interpolation. ISPRS J. Photogramm. Remote Sens. 2014, 92, 1–15. [Google Scholar] [CrossRef]
- Pengyu, H.; Liping, D.; Chen, Z.; Liying, G. Transfer learning for crop classification with Cropland Data Layer data (CDL) as training samples. Sci. Total Environ. 2020, 733, 138869. [Google Scholar]
- Ji, S.; Zhang, C.; Xu, A.; Shi, Y.; Duan, Y. 3D convolutional neural networks for crop classification with multi-temporal remote sensing images. Remote Sens. 2018, 10, 75. [Google Scholar] [CrossRef]
- Shi, W.; Caballero, J.; Huszár, F.; Totz, J.; Aitken, A.P.; Bishop, R.; Rueckert, D.; Wang, Z. Real-time single image and video super-resolution using an efficient sub-pixel convolutional neural network. In Proceedings of the IEEE Conference on Computer Vision and Pattern Recognition, Las Vegas, NV, USA, 27–30 June 2016; pp. 1874–1883. [Google Scholar]
- Li, Z.; Chen, G.; Zhang, T. A CNN-Transformer Hybrid Approach for Crop Classification Using Multitemporal Multisensor Images. IEEE J. Sel. Top. Appl. Earth Obs. Remote Sens. 2020, 13, 847–858. [Google Scholar] [CrossRef]
- Wang, S.; Azzari, G.; Lobell, D.B. Crop type mapping without field-level labels: Random forest transfer and unsupervised clustering techniques. Remote Sens. Environ. 2019, 222, 303–317. [Google Scholar] [CrossRef]
- Zhong, L.; Hu, L.; Zhou, H. Deep learning based multi-temporal crop classification. Remote Sens. Environ. 2018, 221, 430–443. [Google Scholar] [CrossRef]
- Ozgur Turkoglu, M.; D’Aronco, S.; Perich, G.; Liebisch, F.; Streit, C.; Schindler, K.; Wegner, J.D. Crop mapping from image time series: Deep learning with multi-scale label hierarchies. Remote Sens. Environ. 2021, 264, 112603. [Google Scholar] [CrossRef]
- Song, X.P.; Huang, W.; Hansen, M.C.; Potapov, P. An evaluation of Landsat, Sentinel-2, Sentinel-1 and MODIS data for crop type mapping. Sci. Remote Sens. 2021, 3, 100018. [Google Scholar] [CrossRef]
- Hao, P.; Zhan, Y.; Wang, L.; Niu, Z.; Shakir, M. Feature selection of time series MODIS data for early crop classification using random forest: A case study in Kansas, USA. Remote Sens. 2015, 7, 5347–5369. [Google Scholar] [CrossRef]
- Liu, J.; Huffman, T.; Qian, B.; Shang, J.; Jing, Q. Crop yield estimation in the Canadian Prairies using Terra/MODIS-derived crop metrics. IEEE J. Sel. Top. Appl. Earth Obs. Remote Sens. 2020, 13, 2685–2697. [Google Scholar] [CrossRef]
- Hao, P.; Wang, L.; Zhan, Y.; Wang, C.; Niu, Z.; Wu, M. Crop classification using crop knowledge of the previous-year: Case study in Southwest Kansas, USA. Eur. J. Remote Sens. 2016, 49, 1061–1077. [Google Scholar] [CrossRef]
- Pan, Y.; Li, L.; Zhang, J.; Liang, S.; Zhu, X.; Sulla-Menashe, D. Winter wheat area estimation from MODIS-EVI time series data using the Crop Proportion Phenology Index. Remote Sens. Environ. 2012, 119, 232–242. [Google Scholar] [CrossRef]
- Gusso, A.; Arvor, D.; Ricardo Ducati, J.; Veronez, M.R.; da Silveira, L.G. Assessing the MODIS crop detection algorithm for soybean crop area mapping and expansion in the Mato Grosso State, Brazil. Sci. World J. 2014, 2014, 863141. [Google Scholar] [CrossRef] [PubMed]
- Nguyen-Thanh, S.; Chen, C.F.; Chen, C.R.; Huynh-Ngoc, D.; Chang, L.Y. A Phenology-Based Classification of Time-Series MODIS Data for Rice Crop Monitoring in Mekong Delta, Vietnam. Remote Sens. 2013, 6, 135. [Google Scholar]
- Sakamoto, T.; Gitelson, A.A.; Arkebauer, T.J. MODIS-based corn grain yield estimation model incorporating crop phenology information. Remote Sens. Environ. 2013, 131, 215–231. [Google Scholar] [CrossRef]
- Mkhabela, M.; Bullock, P.; Raj, S.; Wang, S.; Yang, Y. Crop yield forecasting on the Canadian Prairies using MODIS NDVI data. Agric. For. Meteorol. 2011, 151, 385–393. [Google Scholar] [CrossRef]
- Qiu, B.; Li, W.; Tang, Z.; Chen, C.; Qi, W. Mapping paddy rice areas based on vegetation phenology and surface moisture conditions. Ecol. Indic. 2015, 56, 79–86. [Google Scholar] [CrossRef]
- Onojeghuo, A.O.; Blackburn, G.A.; Wang, Q.; Atkinson, P.M.; Kindred, D.; Miao, Y. Rice crop phenology mapping at high spatial and temporal resolution using downscaled MODIS time-series. GIScience Remote Sens. 2018, 55, 659–677. [Google Scholar] [CrossRef]
- Zhong, C.; Wang, C.; Wu, C. Modis-based fractional crop mapping in the US Midwest with spatially constrained phenological mixture analysis. Remote Sens. 2015, 7, 512–529. [Google Scholar] [CrossRef]
- Liang, L.; Schwartz, M.D.; Fei, S. Validating satellite phenology through intensive ground observation and landscape scaling in a mixed seasonal forest. Remote Sens. Environ. 2011, 115, 143–157. [Google Scholar] [CrossRef]
- Huete, A.; Didan, K.; Miura, T.; Rodriguez, E.P.; Gao, X.; Ferreira, L.G. Overview of the radiometric and biophysical performance of the MODIS vegetation indices. Remote Sens. Environ. 2002, 83, 195–213. [Google Scholar] [CrossRef]
- Galford, G.L.; Mustard, J.F.; Melillo, J.; Gendrin, A.; Cerri, C.C.; Cerri, C. Wavelet analysis of MODIS time series to detect expansion and intensification of row-crop agriculture in Brazil. Remote Sens. Environ. 2008, 112, 576–587. [Google Scholar] [CrossRef]
- Sakamoto, T.; Yokozawa, M.; Toritani, H.; Shibayama, M.; Ishitsuka, N.; Ohno, H. A crop phenology detection method using time-series MODIS data. Remote Sens. Environ. 2005, 96, 366–374. [Google Scholar] [CrossRef]
- Yang, S.; Gu, L.; Li, X.; Jiang, T.; Ren, R. Crop classification method based on optimal feature selection and hybrid CNN-RF networks for multi-temporal remote sensing imagery. Remote Sens. 2020, 12, 3119. [Google Scholar] [CrossRef]
- Dimitrov, P.; Dong, Q.; Eerens, H.; Gikov, A.; Filchev, L.; Roumenina, E.; Jelev, G. Sub-pixel crop type classification using PROBA-V 100 m NDVI time series and reference data from Sentinel-2 classifications. Remote Sens. 2019, 11, 1370. [Google Scholar] [CrossRef]
- Papadimitriou, F. Spatial Complexity: Theory, Mathematical Methods and Applications; Springer: Berlin/Heidelberg, Germany, 2020. [Google Scholar]
- Sun, H.; Xu, A.; Lin, H.; Zhang, L.; Mei, Y. Winter wheat mapping using temporal signatures of MODIS vegetation index data. Int. J. Remote Sens. 2012, 33, 5026–5042. [Google Scholar] [CrossRef]
- Wang, C.; Zhong, C.; Yang, Z. Assessing bioenergy-driven agricultural land use change and biomass quantities in the US Midwest with MODIS time series. J. Appl. Remote Sens. 2014, 8, 085198. [Google Scholar] [CrossRef]
- Long, J.; Shelhamer, E.; Darrell, T. Fully convolutional networks for semantic segmentation. In Proceedings of the IEEE conference on computer vision and pattern recognition, Boston, MA, USA, 7–12 June 2015; pp. 3431–3440. [Google Scholar]
- Howard, A.G.; Zhu, M.; Chen, B.; Kalenichenko, D.; Wang, W.; Weyand, T.; Andreetto, M.; Adam, H. Mobilenets: Efficient convolutional neural networks for mobile vision applications. arXiv 2017, arXiv:1704.04861. [Google Scholar]
- He, K.; Zhang, X.; Ren, S.; Sun, J. Deep residual learning for image recognition. In Proceedings of the IEEE Conference on Computer Vision and Pattern Recognition, Las Vegas, NV, USA, 27–30 June 2016; pp. 770–778. [Google Scholar]
- Ronneberger, O.; Fischer, P.; Brox, T. U-net: Convolutional networks for biomedical image segmentation. In Proceedings of the International Conference on Medical Image Computing and Computer-Assisted Intervention, Munich, Germany, 5–9 October 2015; pp. 234–241. [Google Scholar]
- Liu, Z.; Lin, Y.; Cao, Y.; Hu, H.; Wei, Y.; Zhang, Z.; Lin, S.; Guo, B. Swin transformer: Hierarchical vision transformer using shifted windows. In Proceedings of the IEEE/CVF International Conference on Computer Vision, Montreal, QC, Canada, 10–17 October 2021; pp. 10012–10022. [Google Scholar]
- Lunetta, R.S.; Shao, Y.; Ediriwickrema, J.; Lyon, J.G. Monitoring agricultural cropping patterns across the Laurentian Great Lakes Basin using MODIS-NDVI data. Int. J. Appl. Earth Obs. Geoinf. 2010, 12, 81–88. [Google Scholar] [CrossRef]








| Statistics | County | Corn | Sorghum | Winter Wheat | Fallow | Grass |
|---|---|---|---|---|---|---|
| Pixel Count | Sherman | 684,100 | 174,898 | 640,994 | 616,584 | 758,504 |
| Thomas | 566,438 | 175,689 | 544,659 | 491,250 | 1,119,019 | |
| McPherson | 222,513 | 64,398 | 627,134 | 460 | 697,496 | |
| Gray | 492,152 | 378,682 | 487,001 | 389,280 | 532,036 | |
| Area (km) | Sherman | 615.71 | 157.41 | 576.91 | 554.94 | 682.68 |
| Thomas | 509.81 | 158.13 | 490.21 | 442.14 | 1007.15 | |
| McPherson | 200.27 | 57.96 | 564.44 | 0.41 | 627.77 | |
| Gray | 442.95 | 340.83 | 438.32 | 350.36 | 478.85 | |
| Proportion | Sherman | 22.51% | 5.75% | 21.09% | 20.29% | 24.96% |
| Thomas | 36.18% | 5.68% | 18.31% | 17.61% | 15.88% | |
| McPherson | 8.58% | 2.48% | 24.19% | 0.02% | 26.90% | |
| Gray | 19.67% | 15.14% | 19.47% | 15.56% | 21.27% |
| Method | Corn | Sorghum | Winter Wheat | Fallow | Grass | OA | mIoU | Kappa | |||||
|---|---|---|---|---|---|---|---|---|---|---|---|---|---|
| Acc | F1 | Acc | F1 | Acc | F1 | Acc | F1 | Acc | F1 | ||||
| PS-SMP | 0.6052 | 0.4828 | 0.1762 | 0.0995 | 0.3024 | 0.3765 | 0.3925 | 0.4066 | 0.2348 | 0.2934 | 0.3650 | 0.2765 | 0.3362 |
| RBF | 0.2676 | 0.3267 | 0.0310 | 0.0287 | 0.5368 | 0.3876 | 0.4275 | 0.4547 | 0.3753 | 0.4309 | 0.3766 | 0.2714 | 0.3401 |
| SA-SMP | 0.6576 | 0.5248 | 0.1670 | 0.0943 | 0.3194 | 0.3976 | 0.4359 | 0.4513 | 0.2450 | 0.3062 | 0.3924 | 0.2957 | 0.3649 |
| ESPCN | 0.8315 | 0.7759 | 0.3726 | 0.4413 | 0.7821 | 0.7727 | 0.7483 | 0.7657 | 0.8467 | 0.8625 | 0.7827 | 0.7292 | 0.7588 |
| UNet | 0.8273 | 0.8042 | 0.5458 | 0.5884 | 0.8191 | 0.7914 | 0.7692 | 0.7782 | 0.8598 | 0.8820 | 0.8070 | 0.7701 | 0.7942 |
| Swin Transformer | 0.9045 | 0.8660 | 0.5776 | 0.6775 | 0.8543 | 0.8552 | 0.8531 | 0.8498 | 0.9139 | 0.9231 | 0.8680 | 0.8369 | 0.8443 |
| ST-DRes | 0.9185 | 0.8867 | 0.6405 | 0.7357 | 0.8946 | 0.8802 | 0.8659 | 0.8744 | 0.9267 | 0.9346 | 0.8894 | 0.8639 | 0.8684 |
| Upsample | Train Acc | Train mIoU | Test Acc | Test mIoU | Predict Acc | Predict mIoU |
|---|---|---|---|---|---|---|
| nearest | 0.8411 | 0.8295 | 0.8108 | 0.7726 | 0.7999 | 0.7550 |
| area | 0.8421 | 0.8310 | 0.8145 | 0.7772 | 0.8033 | 0.7570 |
| bilinear | 0.9323 | 0.9231 | 0.8683 | 0.8345 | 0.8521 | 0.8122 |
| bicubic | 0.9272 | 0.9184 | 0.8644 | 0.8319 | 0.8459 | 0.8062 |
| pixelshuffle | 0.9566 | 0.9508 | 0.8784 | 0.8498 | 0.8671 | 0.8337 |
| Method | S Channel | S Block | Train Acc | Train mIoU | Test Acc | Test mIoU |
|---|---|---|---|---|---|---|
| S-DRes | 512 | 1 | 0.8876 | 0.8748 | 0.8471 | 0.8153 |
| S-DRes | 512 | 2 | 0.9287 | 0.9191 | 0.8642 | 0.8336 |
| S-DRes | 512 | 3 | 0.9440 | 0.9357 | 0.8667 | 0.8361 |
| S-DRes | 512 | 4 | 0.9531 | 0.9464 | 0.8670 | 0.8382 |
| S-DRes | 512 | 5 | 0.9558 | 0.9497 | 0.8663 | 0.8352 |
| S-DRes | 512 | 6 | 0.9574 | 0.9513 | 0.8630 | 0.8326 |
| S-DRes | 64 | 4 | 0.8725 | 0.8593 | 0.8327 | 0.7954 |
| S-DRes | 128 | 4 | 0.8978 | 0.8858 | 0.8420 | 0.8080 |
| S-DRes | 256 | 4 | 0.9271 | 0.9165 | 0.8565 | 0.8234 |
| S-DRes | 512 | 4 | 0.9531 | 0.9464 | 0.8670 | 0.8382 |
| S-DRes | 1024 | 4 | 0.9765 | 0.9734 | 0.8779 | 0.8494 |
| Method | T Channel | T Block | Train Acc | Train mIoU | Test Acc | Test mIoU |
| T-DRes | 512 | 1 | 0.7819 | 0.7553 | 0.7640 | 0.7217 |
| T-DRes | 512 | 2 | 0.8319 | 0.8156 | 0.7852 | 0.7479 |
| T-DRes | 512 | 3 | 0.8858 | 0.8702 | 0.8084 | 0.7723 |
| T-DRes | 512 | 4 | 0.8997 | 0.8857 | 0.8154 | 0.7804 |
| T-DRes | 512 | 5 | 0.9229 | 0.9103 | 0.8263 | 0.7917 |
| T-DRes | 512 | 6 | 0.9129 | 0.8999 | 0.8196 | 0.7860 |
| T-DRes | 64 | 5 | 0.8307 | 0.8172 | 0.7808 | 0.7404 |
| T-DRes | 128 | 5 | 0.8843 | 0.8701 | 0.8013 | 0.7659 |
| T-DRes | 256 | 5 | 0.9325 | 0.9205 | 0.8270 | 0.7938 |
| T-DRes | 512 | 5 | 0.9229 | 0.9103 | 0.8263 | 0.7917 |
| T-DRes | 1024 | 5 | 0.7642 | 0.7428 | 0.7550 | 0.7092 |
| Method | S Channel | S Block | T Channel | T Block | Test Acc | Test mIoU |
| ST-DRes | 1024 | 4 | 256 | 5 | 0.8894 | 0.8639 |
| Input | Train Acc | Train mIoU | Test Acc | Test mIoU | Predict Acc | Predict mIoU |
|---|---|---|---|---|---|---|
| NDVI | 0.9840 | 0.9817 | 0.8893 | 0.8638 | 0.8790 | 0.8524 |
| EVI | 0.9753 | 0.9808 | 0.8744 | 0.8552 | 0.8630 | 0.8436 |
| BRNM | 0.9885 | 0.9826 | 0.8842 | 0.8582 | 0.8806 | 0.8522 |
| Thomas-2017 | ||||||||||||
| Method | Corn | Sorghum | Winter Wheat | Fallow | Grass | OA | mIoU | |||||
| Acc | F1 | Acc | F1 | Acc | F1 | Acc | F1 | Acc | F1 | |||
| ESPCN | 0.7741 | 0.7594 | 0.2841 | 0.3194 | 0.6706 | 0.6589 | 0.6001 | 0.6498 | 0.7453 | 0.6952 | 0.6924 | 0.6165 |
| UNet | 0.6310 | 0.7112 | 0.4338 | 0.3767 | 0.6794 | 0.6401 | 0.7532 | 0.6606 | 0.7195 | 0.7119 | 0.6669 | 0.6201 |
| Swin Transformer | 0.7561 | 0.7608 | 0.3663 | 0.4015 | 0.6662 | 0.6490 | 0.6502 | 0.6607 | 0.7460 | 0.7179 | 0.6992 | 0.6380 |
| ST-DRes | 0.7831 | 0.7727 | 0.3286 | 0.3986 | 0.6597 | 0.6577 | 0.6569 | 0.6640 | 0.7588 | 0.7251 | 0.7096 | 0.6436 |
| Gray-2017 | ||||||||||||
| Method | Corn | Sorghum | Winter Wheat | Fallow | Grass | OA | mIoU | |||||
| Acc | F1 | Acc | F1 | Acc | F1 | Acc | F1 | Acc | F1 | |||
| ESPCN | 0.5014 | 0.4166 | 0.1593 | 0.2259 | 0.5859 | 0.5611 | 0.5055 | 0.4926 | 0.6461 | 0.6050 | 0.5132 | 0.4602 |
| UNet | 0.4752 | 0.3934 | 0.2111 | 0.2886 | 0.5686 | 0.5411 | 0.5703 | 0.4922 | 0.6179 | 0.5939 | 0.4949 | 0.4618 |
| Swin Transformer | 0.5828 | 0.4795 | 0.2211 | 0.2955 | 0.5684 | 0.5387 | 0.5422 | 0.4830 | 0.5707 | 0.6188 | 0.5251 | 0.4831 |
| ST-DRes | 0.5462 | 0.4856 | 0.2329 | 0.3177 | 0.6050 | 0.5479 | 0.5396 | 0.4990 | 0.6173 | 0.6363 | 0.5418 | 0.4973 |
| Sherman-2018 | ||||||||||||
| Method | Corn | Sorghum | Winter Wheat | Fallow | Grass | OA | mIoU | |||||
| Acc | F1 | Acc | F1 | Acc | F1 | Acc | F1 | Acc | F1 | |||
| ESPCN | 0.6743 | 0.6597 | 0.0399 | 0.0643 | 0.5045 | 0.6264 | 0.6891 | 0.7139 | 0.8566 | 0.6530 | 0.6589 | 0.5435 |
| UNet | 0.6783 | 0.6926 | 0.2997 | 0.2928 | 0.7052 | 0.6951 | 0.7879 | 0.6766 | 0.6379 | 0.6875 | 0.6831 | 0.6089 |
| Swin Transformer | 0.6382 | 0.6669 | 0.0700 | 0.1133 | 0.6711 | 0.5730 | 0.8051 | 0.6176 | 0.3826 | 0.4978 | 0.6001 | 0.4937 |
| ST-DRes | 0.6685 | 0.6891 | 0.0518 | 0.0802 | 0.6621 | 0.6962 | 0.6564 | 0.6425 | 0.8393 | 0.7182 | 0.6862 | 0.5653 |
| Thomas-2018 | ||||||||||||
| Method | Corn | Sorghum | Winter Wheat | Fallow | Grass | OA | mIoU | |||||
| Acc | F1 | Acc | F1 | Acc | F1 | Acc | F1 | Acc | F1 | |||
| ESPCN | 0.7857 | 0.7116 | 0.0377 | 0.0534 | 0.4248 | 0.5425 | 0.5264 | 0.5664 | 0.6813 | 0.5438 | 0.6131 | 0.4835 |
| UNet | 0.5608 | 0.6473 | 0.3409 | 0.2987 | 0.6318 | 0.6058 | 0.7388 | 0.5422 | 0.4359 | 0.4438 | 0.5664 | 0.5076 |
| Swin Transformer | 0.7617 | 0.7158 | 0.0262 | 0.0446 | 0.4640 | 0.5127 | 0.7898 | 0.4960 | 0.2017 | 0.3101 | 0.5686 | 0.4159 |
| ST-DRes | 0.7561 | 0.7214 | 0.0306 | 0.0498 | 0.5583 | 0.6221 | 0.4690 | 0.5063 | 0.7271 | 0.5866 | 0.6335 | 0.4972 |
| McPherson-2018 | ||||||||||||
| Method | Corn | Sorghum | Winter Wheat | Fallow | Grass | OA | mIoU | |||||
| Acc | F1 | Acc | F1 | Acc | F1 | Acc | F1 | Acc | F1 | |||
| ESPCN | 0.3833 | 0.3389 | 0.2338 | 0.2186 | 0.1765 | 0.2802 | 0.1752 | 0.0006 | 0.6803 | 0.6172 | 0.4631 | 0.2911 |
| UNet | 0.4248 | 0.2942 | 0.0000 | 0.0000 | 0.5355 | 0.6220 | 0.1910 | 0.0007 | 0.6415 | 0.6372 | 0.5610 | 0.3108 |
| Swin Transformer | 0.0937 | 0.1604 | 0.4518 | 0.3625 | 0.8594 | 0.7004 | 0.0125 | 0.0040 | 0.4192 | 0.4688 | 0.6271 | 0.3392 |
| ST-DRes | 0.1473 | 0.2323 | 0.3217 | 0.3364 | 0.8341 | 0.7409 | 0.0111 | 0.0055 | 0.6071 | 0.5901 | 0.6872 | 0.3810 |
Publisher’s Note: MDPI stays neutral with regard to jurisdictional claims in published maps and institutional affiliations. |
© 2022 by the authors. Licensee MDPI, Basel, Switzerland. This article is an open access article distributed under the terms and conditions of the Creative Commons Attribution (CC BY) license (https://creativecommons.org/licenses/by/4.0/).
Share and Cite
Wang, Y.; Fang, Y.; Zhong, W.; Zhuo, R.; Peng, J.; Xu, L. A Spatial–Temporal Depth-Wise Residual Network for Crop Sub-Pixel Mapping from MODIS Images. Remote Sens. 2022, 14, 5605. https://doi.org/10.3390/rs14215605
Wang Y, Fang Y, Zhong W, Zhuo R, Peng J, Xu L. A Spatial–Temporal Depth-Wise Residual Network for Crop Sub-Pixel Mapping from MODIS Images. Remote Sensing. 2022; 14(21):5605. https://doi.org/10.3390/rs14215605
Chicago/Turabian StyleWang, Yuxian, Yuan Fang, Wenlong Zhong, Rongming Zhuo, Junhuan Peng, and Linlin Xu. 2022. "A Spatial–Temporal Depth-Wise Residual Network for Crop Sub-Pixel Mapping from MODIS Images" Remote Sensing 14, no. 21: 5605. https://doi.org/10.3390/rs14215605
APA StyleWang, Y., Fang, Y., Zhong, W., Zhuo, R., Peng, J., & Xu, L. (2022). A Spatial–Temporal Depth-Wise Residual Network for Crop Sub-Pixel Mapping from MODIS Images. Remote Sensing, 14(21), 5605. https://doi.org/10.3390/rs14215605

