Abstract
This study tackled the multimodal facility location problem in emergency medical rescue. First, an intermodal setting was suggested, i.e., considering cooperation between ground ambulances and helicopters in emergency medical rescues. Specifically, four scheduling modes were structured: air only, ground only, air-ground combined mode if landing and take-off site for helicopters near the wounded is available, and air-ground transshipment if the landing and take-off site for helicopters near the wounded is not available. Second, a two-stage covering location model was proposed. In the first stage, a set-covering model was developed to achieve maximum coverage and minimal total construction cost of emergency rescue facilities. The optimal mixed allocation proportion of helicopters and ground ambulances was then obtained to guarantee cohesion between the hierarchical models and covering characteristics and the economic efficiency of location results. In the second stage, for given emergency locations, an emergency scheduling mode matrix was constructed for meeting response time and total rescue time constraints. The proposed model obtains optimal results in terms of coverage, construction cost, and rescue time. A case study of Beijing, China validated the feasibility and efficiency of the two-stage covering location model for multimodal emergency medical rescue network. The proposed air-ground rescue system and two-stage covering location model can be extended and also used for large-scale disaster rescue management.
1. Introduction
Aeromedical rescue rapidly responds to emergency calls and provides patients with prompt medical aid in urban emergency medical rescues and it is critical for patients with serious diseases or injuries that require urgent care; however, doctors or hospitals cannot be reached in time while using other means of transportation. Helicopters (and emerging electric vertical take-off and landing (eVTOL) aircraft), serving as the aeromedical transportation, can realize point-to-point transport and greatly shorten the response and rescue times. Additionally, in contrast to ground ambulances, helicopters can avoid delays that are caused by traffic jams. Existing literature shows that aeromedical rescue is characterized by fast response, high scientific and technological content, and favorable rescue effect [1,2]. However, under some circumstances, appropriate sites near a patient for landing and take-off of a helicopter are not available or ground ambulances from nearby stations can reach a patient sooner and provide preliminary care but the patient needs to be transported to a hospital that is much farther away due to the availability of expertise and medical equipment. Given that ground transportation rescue features flexible deployment and low cost and is minimally influenced by weather factors [3,4,5,6], in these cases, collaborative aeromedical and ground transportation rescue is more advantageous than aeromedical [1,2] or ground transportation rescue alone [3,4,5,6]. We looked into such a multimodal rescue system and studied how it could work with restricted emergency resources, realizing the need for cooperation between air and ground transportation for emergency medical rescue.
Given a multimodal network (as shown in Figure 1), emergency rescue can be realized while using four scheduling modes: air only, ground only, air-ground combined if landing and take-off site for helicopters near the wounded is available, or air-ground transshipment if landing and take-off site for helicopters near the wounded is not available (please see route ①, ②, ③, ④ in Figure 1, respectively). Currently, no research has solved the comprehensive facility location problem for a multimodal network while considering all four scheduling modes. This study proposed a two-stage covering location model of air–ground emergency medical rescue system inspired by emergency logistics [2,5,7,8].
Figure 1.
Schematic of multiple scheduling modes under air–ground collaborative transport emergency medical rescue system.
The main contributions and innovations of this study are summarized as follows:
- (1)
- An air–ground multimodal emergency medical rescue system is framed and four scheduling modes are integrated considered.
- (2)
- A two-stage covering location model is established. First, a set-covering model is built to ensure the coverage of the study area. Subsequently, a maximal covering model is developed to minimize the total construction cost of emergency rescue facilities. Meanwhile, the optimal mixed allocation proportion of helicopters and vehicles is obtained to guarantee cohesion among hierarchical models and the covering characteristics. Eventually, the economic efficiency of the location results is evaluated and compared with the outcomes from using methodology in existing literature.
- (3)
- An emergency scheduling mode matrix is constructed for model preprocessing for solving the two-stage covering model. Under the medical rescue background, the overall rescue process is divided into two stages, namely, “retrieval depot—emergency point” and “emergency point—hospital”. Response time and total rescue time constraints are set up in stages by combining the transportation and loading/unloading characteristics of different emergency scheduling modes to obtain emergency scheduling mode matrices. Such preprocessing significantly decreases the computation time of solving the problem.
The remainder of this paper is organized, as follows. First, studies related to covering location model and emergency scheduling mode are reviewed in Section 2. Subsequently, the four emergency scheduling modes are described in Section 3. Section 4 presents the establishment of a set model of the covering location of the target rescue region to ensure the response of emergency medical rescue to demand. Section 5 reports the development of a maximal covering model for the target rescue region by combining the distribution proportions of the four rescue modes. Section 6 indicates the use of a greedy algorithm for solving the location problems to obtain scheduling mode matrices, minimal construction cost, and an optimal location scheme. Section 7 presents a comparison analysis of the optimization indices of the proposed model and the model of Erdemir et al. [8]. Finally, Section 8 concludes the paper and points out future research directions in this area.
2. Literature Review
This section presents the summary of the literature review of two areas related to emergency medical rescue—(1) facility location and (2) rescue mode selection.
2.1. Facility Location
Facility location in emergency logistics has been extensively studied. The facility location model mainly uses mixed integer linear programming. The optimization models in the reviewed literature can be grouped based on their deterministic or stochastic nature, single objective or multi-objective property, and one-stage or two-stage modeling (see Table 1).
Table 1.
Objective and Variable Classification of Facility Location Model.
Different objectives have been constructed in reviewed literature, including maximizing coverage, minimizing location cost, and minimizing transport time.
Maximal coverage location. Some studies considered location models only based on the maximal covering, i.e., the total material demand has maximal coverage [9,10,11,20,24]. Such models focus on strategic planning and allocate materials for each facility to satisfy respective demands; however, they do not consider the routing problem of materials in the network. In this regard, Balcik and Beamon [14] added budget and response time constraints for routing the material, and Chen and Yu [6] proposed network-based partitioning of demands while taking material routing into consideration. Their methods require the determination of mutually correlated decision variables, such as the location of facilities, the amount of material to be transported, and time that is required to get to destinations. The extended models combine strategy planning and operational management, which incorporated more realistic features of emergency logistics.
Cost minimization of location. Cost minimization is the main objective of some existing location models of material allocation and pre-storage. These models probe new aspects, such as priority organization structure [16], budget constraint [12], unsatisfied demand cost [19,22,25], transportation infrastructure [6], and facility type [13]. Rawls and Turnquist [19] also considered material reservation cost, maintenance cost, and the possibility of post-disaster material damage cost. Duran et al. [26] considered the time minimization model for situations in which cost data cannot be obtained; they also believed that complementation between multiple suppliers can eliminate the cost problem.
Minimum transport time. Emergency service response time is the principal limitation of emergency logistics planning [15,18,27,28,29,30]. Duran et al. [26] developed a model to evaluate the effect that pre-positioning relief items would have on average relief-aid emergency response time to improve disaster response. Tlili et al. [30] discuss enhancing the response-time of EMS providers by improving the ambulance routing problem.
In addition to different objective functions, constraints and other decisions of existing location models are reviewed. The constraints include facility restricted [12,16,20], number of facilities [26], upper limits of warehouse storage materials [22], and facility application priority levels [16]. Other decisions include demand unsatisfied degree [12,22] and emergency center grouping [16].
2.2. Rescue Mode Selection
At present, the selection of transport modes mainly involves multistage models [22] and it considers material allocation [31,32], route [33,34], and transshipment mode [1]. In aeromedical transport mode, Xavier et al. [1] proposed a helicopter transport mode, with pilot–helicopter–operation base as the resource allocation form. This model minimizes the allocation cost and the completion time of relief materials and the transport of the wounded individuals.
Some studies [8,35,36,37] propose an emergency location programming model of multiple transport modes under a medical rescue background for an air-ground collaborative transport mode. Specifically, Erdemir et al. [8] and Bozorgi-Amiri et al. [37] present a programming model for the integrated locating of helicopter stations and helipads by considering uncertainty in demand points, and establish three transfer modes—(1) direct transfer by an ambulance, (2) transfer by an ambulance to a helicopter station and then to a hospital by a helicopter, and (3) transfer by an ambulance to a predetermined point and then to a hospital by a helicopter.
3. Problem Statement
For a study region (a direct graph with nodes indicating intersections and linked roadway segments), emergency rescue system design ensures that a rescue team from a retrieval depot arrives at the needed location within a required response time (called maximal acceptable time), and the wounded is sent to a hospital within a required total rescue time (called optimal treatment time). The response time is the time from the facility to emergency point, and total rescue time includes not only response time—the transportation time from emergency point to a hospital—but also the preliminary care if being executed and the time of loading/unloading the wounded (for one transportation mode or transshipment from one mode to the other). The decisions that need to be made for emergency rescue system design include where the rescue resources (ambulance/helicopter, rescue team) should be located, whether transshipment points are needed and where they should be, and, if an emergency occurred, what scheduling mode should be organized.
The facility locations should be arranged so that given the multimodal rescue system described earlier, the entire study region can be served by the following four coverage modes during any emergencies:
- (1).
- Airside coverage—at least one helicopter arrives at the emergency point within the given response time and transports the wounded to the hospital within the optimal treatment time.
- (2).
- Landside coverage—at least one emergency vehicle arrives at the emergency point within the given response time and then transports the wounded to the hospital within the optimal treatment time.
- (3).
- Air–ground combined coverage—at least one emergency vehicle and one helicopter arrive at the point within the given response time. The helicopter then transports the wounded to the hospital within the optimal treatment time.
- (4).
- Transshipment coverage—at least one emergency vehicle arrives at the point within the given response time and then transports the wounded to the transshipment point. The helicopter arrives at the transshipment point to cooperate in transporting the wounded to the hospital within the optimal treatment time.
Note that redundancy is inevitable, i.e., some area in the study region could be covered by different types of coverages.
Figure 2 shows such coverages and corresponding scheduling, and Table 2 summarizes relevant parameters. The given response time, i.e., maximum acceptable time for a rescue team to arrive at the emergency point is TR, and the optimal treatment time is TH. For other parameters, subscripts h and a are used to indicate attributes to air (helicopter) and ground (ambulance) modes, respectively.
Figure 2.
Schematic of operations of air–ground emergency medical rescue system.
Table 2.
Parameter Table of Scheduling Modes.
Details of the scheduling are described as follows:
- (1)
- Airside scheduling—Route I is selected from the retrieval depot to the emergency point and the attribute of the retrieval depot is h. Route II is selected from the emergency point to the hospital and the attribute of the emergency point is h.
- (2)
- Landside scheduling—Route I is selected from the retrieval depot to the emergency point, and the attribute of the retrieval depot is a. Route II is selected from the emergency point to the hospital and the attribute of the emergency point is a.
- (3)
- Combined scheduling—Route I is selected from the retrieval depot to the emergency point and the attribute of the retrieval depot is a; Route II is selected from the emergency point to the hospital and the attribute of the emergency points (joint points) is h.
- (4)
- Transshipment scheduling—Route I is selected from the retrieval depot to the emergency point and the attribute of the retrieval depot is a; Route III is selected from the retrieval depot to the transshipment point and the attribute of the retrieval depot is h; Route IV is selected from the emergency point to the transshipment point and the attribute of the retrieval depot is a; and, Route V is selected from the transshipment point to the hospital and the attribute of the retrieval depot is h.
The total time consumption of the emergency system mainly consists of two parts: transport time and loading/unloading time required at the emergency point or the transshipment points for Type 4 scheduling. These two parts are expressed by the formula above the lines and inside the rectangular boxes in Figure 2, respectively.
We propose a two-stage covering location model for this air–ground collaborative medical rescue system, namely, a set covering model and a maximal covering model. The former determines the facility locations for helicopters and ambulance and it ensures that emergency medical services respond to all emergency points. In this stage, each emergency point may be covered by multiple scheduling modes. Subsequently, given the outcomes from the first stage, the maximal covering model ensures that redundant scheduling covering modes are removed under the condition that emergency medical services at the emergency point respond to the demand to achieve high efficiency and economic efficiency of the facility layout in the target medical rescue region.
4. Set Covering Model of Air–Ground Collaborative Transport Scheduling Location
4.1. Objective Function
The objective function is expressed, as follows:
where δa, δh, and δr are the binary variables indicating a ground ambulance depot, a helicopter depot, and a transshipment point, and cA, cH, and cR are the costs that are needed for locating the ground depot, air deport, and transshipment point, respectively. Furthermore, ε is a Lagrangian multiplier. Logic variables wahrj express the attributes of the retrieval depots that cover emergency point j with transshipment point r. If and only if a specific scheduling mode is adopted (i.e., the value of logic variable is 1), then the facility construction cost under a corresponding scheduling mode is generated. The explanation of the variables is shown in Table 3.
Table 3.
Constants of Set Covering Model.
4.2. Constraint Conditions
The constraint conditions of the model is expressed, as follows:
The first group of binary logic variables, namely whj and waj, are the retrieval depots that cover emergency point j, respectively, with airside retrieval depot h and landside retrieval depot a. If emergency point j is covered by one retrieval depot, then the corresponding logic switch variable is set as 1; otherwise, it is 0.
The second group of binary logic variables, including Ahj, Aaj, Aahrj, and Aahlj, express whether the air, land, air–ground transshipment, and air–ground combined scheduling modes are usable at specific emergency point j. If they are usable, then the corresponding logic switch variable is set as 1; otherwise, it is 0.
The third group of logic variable δl express whether to allocate a joint point. If they are adopted, then the value is set as 1; otherwise, it is 0.
The fourth group of binary logic variables, namely δahr and δahl, express whether the transshipment and combined transport modes are true. If they hold true, then the value is set as 1; otherwise, it is 0.
Constraints (2)–(5) are set and they cover the constraints of the air–ground collaborative transport location scheduling model. All of the emergency points in the target emergency medical rescue region are ensured to be covered by at least one among airside, landside, and air–ground modes. Constraint (2) ensures that, for emergency point j covered by the airside retrieval depot, the airside scheduling mode is optional and finally selected. Constraint (3) ensures that, for emergency point j covered by the landside retrieval depot, either the air-ground transshipment or air-ground combined transport mode is selected. Constraint (4) expresses the quantity constraint, i.e., emergency point j is covered at least once by a helicopter or twice by an ambulance and/or a combination of ambulance and helicopter. Constraint (5) realizes the mode switching between the air–ground combined and air–ground transshipment modes; when the air–ground combined transport mode is selected because it consumes less time than transshipment, then the combined transport mode will be selected as a priority. The transshipment mode will only be selected for coverage when the combined transport mode cannot be realized; mathematically, Aahrj will be set as 1 only when Aahlj is 0, and vice versa. Constraints (6)–(7) are the conditions for transshipment and joint points hold true. Constraint (6) indicates that the transshipment mode will hold true only when the transshipment point, helicopter, and ambulance that transport the wounded to transshipment point all hold true, i.e., δahr can be set as 1 when and only when δa, δh, and δr are all equal to 1. Constraint (7) is a constraint condition for whether joint point δahl holds true, and its analysis method is the same as that of constraint (6). Constraints (8)–(11) constitute one group of constraint conditions that ensure air–ground combined transport covering for emergency point j. Constraints (8)–(10) will select the corresponding ground ambulances, helicopters, and joint points. Constraint (11) ensures that when wahl is set as 1, δa, δh, and δahl must be set as 1, so that the air–ground combined transport covering mode holds true. Constraints (12)–(15) constitute one group of constraint conditions, ensuring that the air–ground transshipment covering mode holds true. The analysis method is the same as those of constraints (8)–(11). For emergency point j covered by the air–ground transshipment mode, constraints (12)–(14) will select the corresponding ground ambulances, helicopters, and transshipment points. Constraint (15) ensures that when wahr is set as 1, δa, δh, and δahr must be set as 1 so the air–ground transshipment covering mode holds true.
5. Maximal Covering Model of Air–Ground Collaborative Scheduling Location
The facility construction cost in emergency medical rescue region is obtained, based on the first-stage set covering location model expounded in Section 4. In this section, the maximal covering location model is established for the second stage to obtain the mixed allocation proportions of airside helicopters and ground ambulances within the scope of the cost and under the conditions that the set covering demand is satisfied. Table 4 lists the constant parameters of this model.
Table 4.
Parameters of Model.
5.1. Objective Function
The objective function is expressed, as follows:
where xj and yj are the binary decision variables. If emergency point j is covered at least once, then xj is set as 1; otherwise, it is 0. If the land and air–ground coverage mode is adopted, then yj is set as 1; otherwise, it is 0. The parameter wj indicate the weight of the specific emergency point j and θ and (1 − θ) are proportions that are occupied by the two covering modes. The last term is an artificially added slack variable that is used to balance the cost difference between emergency points to prevent too harsh constraint conditions and an unsolvable situation. The objective function can realize the maximal coverage of the emergency point under the condition that the proportions of twice covering preset by emergency medical system manager are satisfied.
5.2. Constraint Conditions
The constraint conditions of the model is expressed, as follows:
Constraint (17) calculates the total facility cost of these emergency scheduling modes and ensures that the facility construction cost of depots of helicopters, ground ambulances, and transshipment points is not greater than the optimal function value that is obtained by the model in Section 4. Constraint (18) is a condition of the maximal covering model of air–ground collaborative scheduling location. For any emergency point j, if xj is taken as 1, then this j is covered by either airside, landside, air–ground combined transport, or transshipment covering modes. Constraint (19) is used to define the usability of the land and air–ground covering of the airside scheduling model. The value is taken as 1 when, and only when, the retrieval depot is of the airside attribute and the land and air–ground covering is present; otherwise, it is 0. Constraint (20) ensures that, when the land and air–ground coverage for the airside scheduling mode is usable, the airside retrieval depot and its corresponding helicopter make the airside scheduling mode hold true. Constraints (21)–(23) constitute a group of linear constraint conditions that are formed by independent variable zj. When emergency point j is covered by an airside, constraint (21) indicates that an airside retrieval depot is certain to respond. Constraint (22) indicates that the airside scheduling mode will be certainly used for covering. Constraint (23) ensures that, when zj is taken as 1, parameter whj of the airside retrieval depot and selection parameter yj of the airside scheduling mode must be taken as 1. Otherwise, it will not hold true, that is, the covering airside scheduling mode is unusable.
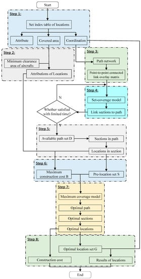
6. Solution Approach
We propose a solution approach including several steps to realize the two-stage covering location models (see Figure 3 and detailed description below). Relevant information of a target region needs to be collected before performing the solution approach, which include land property, geographical coordinates, and facility and disaster geographical features (including area and terrain). The features of helicopters and ambulances also need to be defined, including the minimum clearance area for helicopter landing and the travel speed of the helicopters and travel speed of ground ambulances. Other parameters include the construction costs of helicopter depot and ambulance depot, loading and unloading times, emergency medical response time thresholds, and best treatment time.
Figure 3.
Preprocessing of two-stage location model.
The specific implementation of the two-stage model (see Figure 3) includes the following steps:
Step 1: Set up a point index table. The number, type, geographic coordinates, and clearance area of all potential emergency points are included.
Step 2: Assess the ground property of possible emergency points. According to the geographical characteristics of the points, including the terrain and size and the minimum clearance area of the helicopter, assess whether the potential emergency points are reachable by air or ground or both and generate an attribute table.
Step 3: Build a point-to-point connected link overlay matrix. According to the actual situation of the road network, determine whether the links between any two points are connected. If the link is connected, then the link value is 1 (covered); otherwise, it is 0 (not covered). The optional road coverage matrix is determined. The link number of each connected section can be numbered by the section coverage matrix, and the space property and coordinate position information of the point can be indexed.
Step 4: Generate a set of connected paths. The choice of road sections can be connected to a covering matrix, forming retrieval depot → emergency point (joint point) → hospital, or retrieval depot → emergency point → transfer point → hospital, which can be connected to the path set.
Step 5: Determine the optional path set and derive an optional link coverage matrix. The calculated numerical parameters can be connected with the time section of a retrieval depot to the emergency medical response time threshold TR. The emergency transport section can save the time threshold to the nearest hospital (i.e., the best treatment time threshold) as compared with TH to obtain optional affected point size and generate optional path set. Step 3 can be communicated by updating the covering matrix with the optional section covering matrix.
Step 6: Identify the prelocation set S and obtain the maximum construction cost B. For the optional column coverage matrix, the row and column corresponding to the median value are 1, corresponding to the facility point and the emergency point that can be connected to the optional coverage link. The set of all the facility points in the optional road coverage matrix corresponds to the alternative path set, namely, prelocation set S. The maximum construction cost of the entire rescue area is B according to the number of various types of points in the prelocation set S and the construction cost.
Step 7: Determine the scheduling matrix A. The prelocation set S determined by Step 6 is combined with the maximum construction cost B into the maximum coverage model. The cost is used as a constraint to ensure that all of the emergency points can be covered, and the optimal path to the emergency point is selected to remove any redundant alternative paths. If the optional path needs to be removed, then it is used to generate the path covering all sections that need to be deleted, which have a covering matrix value corresponding to 0. If the optional path is selected as the optimal path, then all of the sections covering the optimal path are kept and can be selected to have the covering matrix value of 1, which is the optimal covering coverage matrix. The optimal path corresponding to each emergency point is determined, in turn, and the scheduling matrix A is finally obtained.
Step 8: Determine the optimal location set G and the final construction cost. With either the optimal covering matrix or the scheduling matrix, ranks with a value of 1 are involved in various types of optimal path (i.e., the connection section of the optimal set point), and then combine information index of Step 1 and generate the optimal site set G, which is a subset of S. The final construction cost according to the facility construction costs is obtained for the target area.
Algorithm 1 describes the optimal location process while using the greedy algorithm.
| Algorithm 1. Optimal location process using greedy algorithm |
![]() ![]() |
In Algorithm 1, some variables can be explained as follows.
| c(i): | construction cost of plan i; |
| ck: | construction cost of plan k; |
| μj: | coverage coefficient; |
| C: | initial total cost; |
| w(G): | total coverage rate; |
| dj: | the weight of emergency point j; |
| w(i): | when the aircraft/ground vehicle/land-air combination is deployed, the number of affected areas can be covered in plan i multiplied by the weight; and, |
| ξ(i): | unit price rate. |
7. Computational Experiments
7.1. Data of Numerical Example
A small region in Beijing, the capital of China, and also a mega city, was selected as the target emergency medical rescue area in a case study to verify the feasibility and effectiveness of the air–ground collaborative medical rescue location model. The region is 11 km × 15 km around Beijing Hospital near Dongdan Park, as depicted by the red circle in Figure 4. In the enlarged map, the red dot indicates 50 facilities, which include 30 potential retrieval depots and 20 potential transfer points. In total, 15 emergency points are randomly generated and need to be served with this proposed Air–Ground Medical Rescue System. All geographical coordinates, floor space information, and geographical features of these facilities are known. The detailed process of obtaining the solutions is presented in Appendix A.
Figure 4.
Emergency medical rescue area of Beijing area.
It is assumed that the construction costs of the retrieval depots are 50 unit cost per airside retrieval depot, 10 unit cost per landside retrieval depot, and one unit cost per transshipment point. The minimum clearance area of helicopters is 25 m2, the travel speed of helicopters is 120 nm/h, and ground ambulance is 25 nm/h. Moreover, based on emergency medical rescue requirements, the optimal rescue time TH is set at 35 min., and the threshold value of emergency response time for “retrieval depot-emergency point” TR is 10 min. In addition to TH and TR, Table 5 lists the different parameters of loading and unloading times.
Table 5.
Parameter Values of Model.
A desktop computer with an Intel Core i7-2600 CPU @ 3.30 GHz and 4 GB RAM, running GAMS/OSICPLEX, was employed to solve the problem.
For the potential retrieval depots and transfer points, Table 6 lists their coordination and covered area. The numbering of the hospital is 100.
Table 6.
Index Table of Locations.
7.2. Result Analysis
7.2.1. Model Comparative Analysis
Five measures were used to compare the performance of the proposed model with the model that was proposed by Erdemir et al. [8] to evaluate the effectiveness of the proposed model—coverage, construction cost, average rescue time, maximal rescue time, and mean computation time. The same data and consistent evaluation method are used for computing these measures, and Table 7 shows the results.
Table 7.
Performance Comparison of Two-stage Model.
Table 7 shows that our proposed model has similar coverage to the rescue location model that was established by Erdemir et al. [8]. The proposed model greatly reduces the construction cost for serving the target emergency rescue region. Additionally, the proposed model takes both air-ground combined and transshipment into consideration, which shortens the transport time and secondary loading/unloading time. Therefore, the average rescue time and maximal rescue time are shorter. Although the computation time of the proposed model is slightly longer, the gains on the objective performance measures clearly demonstrate the superiority and economic efficiency of the proposed model.
7.2.2. Comparative Analysis of Transport Modes
A Java program was compiled with the help of an eclipse platform. The CPLEX optimizer toolkit is used to solve the two-stage model that is proposed in this study. Table 8 and Table 9 show the obtained location-covering model results, with and without air-ground combined transport mode, respectively. θ is the weight of airside mode. The number of facility locations and the covering rates of the airside, land, and air–ground coverage are listed in the table.
Table 8.
Results of Covering Location Model (Including Air-Ground Combined Transport Mode).
Table 9.
Results of Covering Location Model (Excluding Air-Ground Combined Transport Mode).
By comparing Table 8 and Table 9, each table can obtain three rows of different data results when the θ value is adjusted. When the θ values are the same, the two tables show great variation because of the differences in the attributes of retrieval depots. The situation is explained from two dimensionalities, namely, transverse (identical θ values) and longitudinal (unequal θ values).
Transverse: The numerical values of corresponding rows of two tables are compared. In particular, when the θ values are equal, the coverage rates in Table 8 are all greater than those in Table 9. Covering location including combined transport mode is more complete. In addition, the location number of the transshipment points is reduced to a certain degree because of the allocation of joint points, thereby greatly reducing facility allocation costs in the target emergency medical rescue region. Moreover, the rescue mode is partial to the combined transport and transshipment mode to change the proportion of the airside scheduling mode, because of the guiding effect of joint points, thus substantially shortening the rescue time. This effect is critical in emergency medical rescue.
Longitudinal: For the same table, this dimensionality is mainly realized by regulating the proportional parameter θ. When θ value approaches 1, the probability for an airside retrieval depot to be selected increases, and the emergency medical rescue mode is partial to air transportation when the coverage rate increases. However, when θ value is close to the lower limit value of 0, the proportion that is occupied by the non-air-ground combined covering mode is greatly reduced, and even single landside emergency rescue may appear, centering on the covering completed for the first time in the target emergency medical rescue region. When the θ value is between two critical values, double coverage exerts a compensatory effect on single coverage. The four modes have their own allocated proportions. Emergency medical rescue modes seem to be equalized.
Although the value range of θ is [0,1], the program sets the θ value as 0.01 when it reaches the lower limit θ = 0. This adjustment aims to prevent the situation of priority 0 occurring at the non-air-ground combined transport/transshipment mode, which results in only air transport and transshipment. Such a situation is akin to reality, and the proportions of the four transport modes are adjusted.
θ value is set as 0.5, and an analysis of the concrete calculated example is implemented after excluding the extreme situation. The attribute values of retrieval depots and their two-dimensional (2D) coordinates are obtained by calculation given the differences in emergency rescue modes, quantity, attribute, and distribution of retrieval depots show variations.
8. Conclusions
This study proposed a comprehensive air–ground emergency medical rescue system that uses four emergency scheduling modes, namely, airside, landside, air–ground combined transport, and air–ground transshipment. A two-stage covering location model, including a set covering and maximal covering, was proposed to solve the facility location and scheduling mode selection problem, subject to the response time threshold and optimal treatment time. The air–ground collaborative scheduling location set covering model was constructed for the target emergency medical rescue region by using the attributes of retrieval depots as the basis. The objective was to minimize the covering facility construction cost. The cost value that was obtained then was taken as the upper limit value for the maximal covering model, and the objective is to determine the optimal allocation of transport modes in the target region. A solution algorithm for solving the air-ground emergency medical rescue problem was proposed and described in detail. Finally, a computational experiment was designed and conducted while using a Java platform and CPLEX solver. The computation results were analyzed and compared with the model that was proposed by Erdemir et al. [8]. The comparison of several performance measures demonstrated the feasibility and high efficiency of the proposed model.
Our study contributes to existing literature in emergency medical rescue, not only by improving the diversity of economic efficiency in mode selection, but also greatly shortening the total response time for air–ground medical rescue system. Such multi-mode location management mechanisms are rarely found in previous literature.
This work focuses on emergency medical rescue. However, the same multimodal rescue framework is also suitable for large-scale disaster rescue. Nevertheless, there will be more uncertainty for that problem, such as the influence of low-level winds, terrain, helicopter noise, and restricted airspace. Thus, extending the proposed model and solution algorithm by incorporating uncertainty is a future research direction.
Author Contributions
Conceptualization, M.Z.; methodology, M.Z.; software, Z.Q. and H.W.; validation, H.W.; formal analysis, H.W.; investigation, Z.Q.; data curation, Z.Q.; writing—original draft preparation, M.Z.; writing—review and editing, Y.Z.; visualization, H.W.; supervision, Y.Z.; funding acquisition, M.Z.
Funding
This research was funded by the National Science Foundation of China, grant number No. U1633119, No. U1233101, and No. 71271113.
Conflicts of Interest
The authors declare no conflict of interest.
Appendix A
The process of obtaining the solutions are described as follows.
Step 1: For the potential retrieval depots and transfer points, their coordination and covered area are listed in Table A1.
Table A1.
Index Table of Locations.
Table A1.
Index Table of Locations.
| Number | Type | X Coordination (km) | Y Coordination (km) | Covered Area (m2) |
|---|---|---|---|---|
| 1 | Retrieval depot | 6.483 | 9.642 | 32.87 |
| 2 | Retrieval depot | 2.003 | 1.809 | 24.11 |
| 3 | Retrieval depot | 2.098 | 5.012 | 27.54 |
| 4 | Transfer point | 5.472 | 2.496 | 45.21 |
| … | … | … | … | … |
Step 2: Determine the attribution of locations in different types (see Table A2).
Table A2.
Attributions of Locations.
Table A2.
Attributions of Locations.
| Number | Type | Air-Ground Attribution |
|---|---|---|
| 1 | Retrieval depot | Air |
| 2 | Retrieval depot | Ground |
| 3 | Retrieval depot | Ground |
| 4 | Transfer point | Air |
| 5 | Retrieval depot | Ground |
| 6 | Joint point/emergency point | Air |
| 7 | Retrieval depot | Ground |
| 8 | Joint point/emergency point | Air |
| … | … | |
| 100 | Hospital | Air/Ground |
Step 3: Construct the path covered matrix (Table A3).
Table A3.
Path Covered Matrix.
Table A3.
Path Covered Matrix.
| Number | 1 | 2 | 3 | 4 | … |
|---|---|---|---|---|---|
| 1 | 1 | 1 | 1 | 1 | … |
| 2 | 1 | 1 | 0 | 0 | … |
| 3 | 1 | 0 | 1 | 1 | … |
| 4 | 1 | 0 | 1 | 1 | … |
| … | … | … | … | … | … |
Step 4: Generate the path set (Table A4). From the Table A4, emergency point (8) is connected to the path set, namely D2, D3 and D4.
Table A4.
Sections of Available Paths.
Table A4.
Sections of Available Paths.
| Number of Path | Number of Covered Emergency Points | Path |
|---|---|---|
| D1 | 12 | 1→3→12→17→18→100 |
| D2 | 8 | 1→3→5→7→8→10→14→15→100 |
| D3 | 8 | 1→4→5→8→13→19→100 |
| D4 | 8 | 1→4→7→8→13→18→100 |
| D5 | 10 | 1→3→5→10→14→15→100 |
| … | … | … |
Step 5: Determine each path in the path set generated by Step 4 sequentially. We deleted the path that does not meet the requirements in Table A5 and obtained an optional path set D = {D1, D3, D4, D5...}. D5 is a sub-path of D2; the path is deleted when the D2 rescue time exceeds the emergency transportation time threshold by 35 min. Table A6 presents available section covering matrix.
Table A5.
Available Paths.
Table A5.
Available Paths.
| Number | Path | Response (min) | Schedule (min) | Distance (km) |
|---|---|---|---|---|
| D1 | 1→3→12→17→18→100 | 3.3201 | 26.7168 | 290 |
| D2 | 1→3→5→7→8→10→14→15→100 | 6.0162 | 42.3822 | 350 |
| D3 | 1→4→5→8→13→19→100 | 4.1115 | 30.5097 | 310 |
| D4 | 1→4→7→8→13→18→100 | 5.1908 | 28.2638 | 310 |
| D5 | 1→3→5→10→14→15→100 | 4.9536 | 32.0775 | 310 |
| … | … | … | … | … |
Table A6.
Available Section Covering Matrix.
Table A6.
Available Section Covering Matrix.
| Number | 1 | 2 | 3 | 4 | … |
|---|---|---|---|---|---|
| 1 | 1 | 0 | 1 | 1 | … |
| 2 | 0 | 1 | 0 | 0 | … |
| 3 | 1 | 0 | 1 | 1 | … |
| 4 | 1 | 0 | 1 | 1 | … |
| … | … | … | … | … | … |
Step 6: Determine pre-location set S and maximum construction cost B. In this case, S = {1,3,4,5,7,8,13,14,15,18,19,20…} and B = 2279.4 thousand unit cost.
Table A7.
Optimal Paths.
Table A7.
Optimal Paths.
| Number of Path | Number of Covered Emergency Points | Schedule (min) | Distance (km) |
|---|---|---|---|
| D1 | 1→3→12→17→18→100 | 26.7168 | 290 |
| D3 | 1→4→5→8→13→19→100 | 30.5097 | 310 |
| D4 | 1→4→7→8→13→18→100 | 28.2638 | 310 |
| D5 | 1→3→5→10→14→15→100 | 32.00775 | 310 |
| … | … | … | … |
According to Table A8, D3 and D4 both covered emergency point (8) and reach the hospital point (100). When D3 takes longer, the path is deleted, and the value of the road segment to be deleted in the road coverage matrix is updated to 0. After determining the optimal path in turn, the road segment constituting the optimal path is the optimal road segment and is further updated in the optional road segment coverage matrix to obtain the optimal road segment coverage matrix (Table A8).
Table A8.
Optimal Section Covered Matrix.
Table A8.
Optimal Section Covered Matrix.
| Number | 1 | 2 | 3 | 4 | … |
|---|---|---|---|---|---|
| 1 | 1 | 0 | 1 | 1 | … |
| 2 | 0 | 1 | 0 | 0 | … |
| 3 | 1 | 0 | 1 | 1 | … |
| 4 | 1 | 0 | 1 | 1 | … |
| … | … | … | … | … | … |
(1) Attributes of airside retrieval depots—A 12 × 15 matrix (12 rows are generated to correspond to 12 spatially randomly distributed airside retrieval depots, and 15 columns correspond to 15 emergency points) is generated [Equation (A1)].
(2) Attributes of landside retrieval depots—A 18 × 15 matrix (18 rows are generated to correspond to 18 spatially randomly distributed landside retrieval depots and 15 columns correspond to 15 emergency points) is generated [Equation (A2)].
(3) Attributes of joint points—Joint points can be regarded as special emergency points. When 15 emergency points are present, 15 potential joint points exist. The corresponding 15 rows are generated and respectively correspond to 15 emergency points. A 15 × 15 Aahlj matrix is generated as shown in Equation (A3). Based on particularities of one-to-one correspondence, the matrix is changed into diagonal matrix form, and the highest value in each row and column can be 1.
(4) Attributes of transshipment points—A 20 × 15 Aahrj matrix (20 rows are generated that correspond to 20 spatially randomly distributed airside retrieval depots, which correspond to 15 emergency points) is generated Equation (A4). Each concrete emergency point can be covered by 0/1/multiple modes, which correspond to non-air-ground combined transport mode at this point/one and only one air-ground combined transport mode is present/multiple optional air-ground combined transport modes are present, respectively. The values of multiple rows in the matrix can be 1.
Step 8: Obtain optimal location set G and construction cost.
The most preferred set of addresses G is determined, and the final construction cost is determined. In the scheduling matrix A, the row corresponding to the value of 1 is obtained to acquire the set of points of the types involved in the optimal path. The point information indices generated by Step 1 are combined to obtain the most preferred address scheme G. The selected point number, type, open space attribute, geographic coordinates, floor space, and transportation equipment that should be equipped can be listed according to requirements. As shown in Table A9, the method also obtains two sets of location comparison results for a special intermodal point. According to the construction cost of the facility in the most preferred address scheme, the final construction cost of the entire rescue area is obtained, and the final facility construction cost of the emergency medical rescue system is 1,800,900 unit cost. The cost calculation method here is the same as that described in Step 6.
Table A9.
Location Coordinates of Retrieval depots (θ = 0.5).
Table A9.
Location Coordinates of Retrieval depots (θ = 0.5).
| Location (Joint Type Included) | Location (Joint Type Excluded) | ||||||
|---|---|---|---|---|---|---|---|
| Number | Attribute | X Coordinate (km) | Y Coordinate (km) | Number | Attribute | X Coordinate (km) | Y Coordinate (km) |
| 1 | Air | 6.134 | 8.521 | 1 | Air | 4.236 | 4.787 |
| 2 | Air | 7.699 | 1.896 | 2 | Ground | 9.930 | 5.300 |
| 3 | Ground | 1.803 | 2.423 | 3 | Ground | 4.925 | 8.245 |
| 4 | Ground | 2.214 | 4.812 | 4 | Ground | 0.894 | 7.692 |
| 5 | Ground | 8.355 | 4.327 | 5 | Ground | 3.436 | 4.657 |
| 6 | Transfer | 7.518 | 7.722 | 6 | Ground | 7.201 | 9.106 |
| 7 | Transfer | 3.096 | 2.718 | 7 | Transfer | 4.966 | 9.231 |
| 8 | Joint | 0.544 | 3.633 | 8 | Transfer | 9.979 | 9.034 |
| 9 | Joint | 2.470 | 7.357 | 9 | Transfer | 4.238 | 9.902 |
| 10 | Joint | 2.963 | 8.815 | 10 | Transfer | 7.164 | 5.068 |
References
- Xavier, I.R.; Bandeira, R.; Silva, L.; Bandeira, A.; Campos, V. Employing helicopters in the modelling of last mile distribution system in large-scale disasters. Transp. Res. Procedia 2019, 37, 306–313. [Google Scholar] [CrossRef]
- Zhang, M.; Yu, H.; Yu, J.; Zhang, Y. Dispatching plan based on route optimization model considering random wind for aviation emergency rescue. Math. Probl. Eng. 2016, 2016, 1–11. [Google Scholar] [CrossRef]
- Wang, H.; Du, L.; Ma, S. Multi-objective open location-routing model with split delivery for optimized relief distribution in post-earthquake. Transp. Res. Part E Logist. Transp. Rev. 2014, 69, 160–179. [Google Scholar] [CrossRef]
- Özdamar, L.; Ertem, M.A. Models, solutions and enabling technologies in humanitarian logistics. Eur. J. Oper. Res. 2015, 244, 55–65. [Google Scholar] [CrossRef]
- Sheu, J.; Pan, C. A method for designing centralized emergency supply network to respond to large-scale natural disasters. Transp. Res. Part B Methodol. 2014, 67, 284–305. [Google Scholar] [CrossRef]
- Chen, A.Y.; Yu, T. Network based temporary facility location for emergency medical services considering disaster induced demand and transportation infrastructure in disaster response. Transp. Res. Part B Methodol. 2016, 91, 408–423. [Google Scholar] [CrossRef]
- Yi, W.; Kumar, A. Ant colony optimization for disaster relief operations. Transp. Res. Part E Logist. Transp. Rev. 2007, 43, 660–672. [Google Scholar] [CrossRef]
- Erdemir, E.T.; Batta, R.; Rogerson, P.A.; Blatt, A.; Flanigan, M. Joint ground and air emergency medical services coverage models: A greedy heuristic solution approach. Eur. J. Oper. Res. 2010, 207, 736–749. [Google Scholar] [CrossRef]
- Bélanger, V.; Ruiz, A.; Soriano, P. Recent optimization models and trends in location, relocation, and dispatching of emergency medical vehicles. Eur. J. Oper. Res. 2019, 272, 1–23. [Google Scholar] [CrossRef]
- Jia, H.; Ordóñez, F.; Dessouky, M. Solution approaches for facility location of medical supplies for large-scale emergencies. Comput. Ind. Eng. 2007, 52, 257–276. [Google Scholar] [CrossRef]
- Liu, K.; Li, Q.; Zhang, Z. Distributionally robust optimization of an emergency medical service station location and sizing problem with joint chance constraints. Transp. Res. Part B Methodol. 2019, 119, 79–101. [Google Scholar] [CrossRef]
- McCall, V.M. Designing and prepositioning humanitarian assistance pack-up kits (HA PUKs) to support pacific fleet emergency relief operations. Phlebol.-Ann. Vascculaires 2006, 80, 63–71. [Google Scholar]
- Horner, M.W.; Downs, J.A. Optimizing hurricane disaster relief goods distribution: Model development and application with respect to planning strategies. Disasters 2010, 34, 21–44. [Google Scholar] [CrossRef] [PubMed]
- Balcik, B.; Beamon, B.M. Facility location in humanitarian relief. Int. J. Logist. Res. Appl. 2008, 11, 101–121. [Google Scholar] [CrossRef]
- Song, R.; He, S.; Zhang, L. Optimum transit operations during emergency evacuations. J. Transp. Syst. Eng. Inf. Technol. 2009, 9, 54–60. [Google Scholar] [CrossRef]
- Chang, M.S.; Tseng, Y.L.; Chen, J.W. A scenario planning approach for the flood emergency logistics preparation problem under uncertainty. Transp. Res. Part E Logist. Transp. Rev. 2007, 43, 737–754. [Google Scholar] [CrossRef]
- Mohamadi, A.; Yaghoubi, S. A bi-objective stochastic model for emergency medical services network design with backup services for disasters under disruptions: An earthquake case study. Int. J. Disaster Risk Reduct. 2017, 23, 204–217. [Google Scholar] [CrossRef]
- Paul, J.A.; Zhang, M. Supply location and transportation planning for hurricanes: A two-stage stochastic programming framework. Eur. J. Oper. Res. 2019, 274, 108–125. [Google Scholar] [CrossRef]
- Rawls, C.G.; Turnquist, M.A. Pre-positioning of emergency supplies for disaster response. Transp. Res. Part B Methodol. 2010, 44, 21–34. [Google Scholar] [CrossRef]
- Karatas, M.; Yakici, E. An iterative solution approach to a multi-objective facility location problem. Appl. Soft Comput. 2018, 62, 272–287. [Google Scholar] [CrossRef]
- Hu, S.; Han, C.; Dong, Z.S.; Meng, L. A multi-stage stochastic programming model for relief distribution considering the state of road network. Transp. Res. Part B Methodol. 2019, 123, 64–87. [Google Scholar] [CrossRef]
- Mete, H.O.; Zabinsky, Z.B. Stochastic optimization of medical supply location and distribution in disaster management. Int. J. Prod. Econ. 2010, 126, 76–84. [Google Scholar] [CrossRef]
- Moreno, A.; Alem, D.; Ferreira, D.; Clark, A. An effective two-stage stochastic multi-trip location-transportation model with social concerns in relief supply chains. Eur. J. Oper. Res. 2018, 269, 1050–1071. [Google Scholar] [CrossRef]
- Salman, F.S.; Yücel, E. Emergency facility location under random network damage Insights from the Istanbul case. Comput. Oper. Res. 2015, 62, 266–281. [Google Scholar] [CrossRef]
- Sheu, J.B.; Pan, C. Relief supply collaboration for emergency logistics responses to large-scale disasters. Transportmetrica A Transp. Sci. 2015, 11, 210–242. [Google Scholar] [CrossRef]
- Duran, S.; Gutierrez, M.A.; Keskinocak, P.N. Pre-positioning of emergency items worldwide for CARE international. Interfaces 2011, 41, 223–237. [Google Scholar] [CrossRef]
- Ma, L.; Zhang, H.; Yan, X.; Wang, J.; Song, Z.; Xiong, H. Smooth associations between the emergency medical services response time and the risk of death in road traffic crashes. J. Transp. Health 2019, 12, 379–391. [Google Scholar] [CrossRef]
- Matveev, A.; Maksimov, A.; Vodnev, S. Methods improving the availability of emergency-rescue services for emergency response to transport accidents. Transp. Res. Procedia 2018, 36, 507–513. [Google Scholar] [CrossRef]
- Bozorgi-Amiri, A.; Jabalameli, M.S.; Al-E-Hashem, S.M. A multi-objective robust stochastic programming model for disaster relief logistics under uncertainty. OR Spectr. 2013, 35, 905–933. [Google Scholar] [CrossRef]
- Tlili, T.; Abidi, S.; Krichen, S. A mathematical model for efficient emergency transportation in a disaster situation. Am. J. Emerg. Med. 2018, 36, 1585–1590. [Google Scholar] [CrossRef]
- Wang, D.; Qi, C.; Wang, H. Improving emergency response collaboration and resource allocation by task network mapping and analysis. Saf. Sci. 2014, 70, 9–18. [Google Scholar] [CrossRef]
- Lodree, J.E.; Taskin, S. Supply chain planning for hurricane response with wind speed information updates. Comput. Oper. Res. 2009, 36, 2–15. [Google Scholar] [CrossRef]
- Tlili, T.; Harzi, M.; Krichen, S. Swarm-based approach for solving the ambulance routing problem. Procedia Comput. Sci. 2017, 112, 350–357. [Google Scholar] [CrossRef]
- Shahparvari, S.; Abbasi, B.; Chhetri, P.; Abareshi, A. Fleet routing and scheduling in bushfire emergency evacuation: A regional case study of the Black Saturday bushfires in Australia. Transp. Res. Part D Transp. Environ. 2019, 67, 703–722. [Google Scholar] [CrossRef]
- Alinaghian, M.; Aghaie, M.; Sabbagh, M.S. A mathematical model for location of temporary relief centers and dynamic routing of aerial rescue vehicle. Comput. Ind. Eng. 2019, 131, 227–241. [Google Scholar] [CrossRef]
- Yi, P.; George, S.K.; Paul, J.A.; Lin, L. Hospital capacity planning for disaster emergency management. Socio-Econ. Plan. Sci. 2010, 44, 51–60. [Google Scholar] [CrossRef]
- Bozorgi-Amiri, A.; Tavakoli, S.; Mirzaeipour, H.; Rabbani, M. Integrated locating of helicopter stations and helipads for wounded transfer under demand location uncertainty. Am. J. Emerg. Med. 2017, 35, 410–417. [Google Scholar] [CrossRef]
© 2019 by the authors. Licensee MDPI, Basel, Switzerland. This article is an open access article distributed under the terms and conditions of the Creative Commons Attribution (CC BY) license (http://creativecommons.org/licenses/by/4.0/).

