Abstract
Fast charge/discharge scheduling of battery storage systems is essential in microgrids to effectively balance variable renewable energy sources, meet fluctuating demand, and maintain grid stability. To achieve this, parallel processing is employed, allowing batteries to respond instantly to dynamic conditions. By managing the complexity, high data volume, and rapid decision-making requirements in real time, parallel processing ensures that the microgrid operates with stability, efficiency, and safety. With the application of deep reinforcement learning (DRL) in scheduling algorithm design, the demand for computational power has further increased significantly. To address this challenge, we propose a Ray-based parallel framework to accelerate the development of fast charge/discharge scheduling for battery storage systems in microgrids. We demonstrate how to implement a real-world scheduling problem in the framework. We focused on minimizing power losses and reducing the ramping rate of net loads by leveraging the Asynchronous Advantage Actor Critic (A3C) algorithms and the features of the Ray cluster for real-time decision making. Multiple instances of OpenDSS were executed concurrently, with each instance simulating a distinct environment and efficiently processing input data. Additionally, Numba CUDA was utilized to facilitate GPU acceleration of shared memory, significantly enhancing the performance of the computationally intensive reward function in A3C. The proposed framework enhanced scheduling performance, enabling efficient energy management in complex, dynamic microgrid environments.
1. Introduction
A microgrid (MG) constitutes a segment of the distribution system, encompassing distributed energy resources and controllable/uncontrollable loads with a single point of common coupling (PCC) [1,2]. Microgrids coordinate distributed energy resources (DERs), which are composed of distributed generations (DGs) and battery energy storage systems (BESSs). In general, the DGs usually use renewable energy sources, such as solar and wind power, to generate and store electrical energy. However, due to their inherent uncontrollability and intermittent nature, microgrids necessitate the incorporation of BESS charge/discharge scheduling, generation and demand forecasting, and integration functionalities to foster the development of renewable energy. Microgrids can operate independently in both grid-connected and autonomous modes, signifying a new trajectory in power system evolution. Consequently, system-related operational control technologies and dispatch management become imperative in an energy management system (EMS) in microgrids; especially for fast computing in power generation and load demand plus power loss to balance schedules and dispatches; therefore, related practical case studies emphasize the design of optimal and fast dispatching EMSs [3,4,5]. Fresia et al. formalized an EMS as a Mixed-Integer Quadratically Constrained Quadratic Programming problem to optimize operation and minimize operating costs for an industrial microgrid [6]. Romain et al. developed a predictive energy management system for a building-integrated microgrid; the outcomes demonstrated a reduction in energy consumption, economic cost, and CO2 emissions [7]. Albarakati et al. proposed artificial neural network controllers for fast optimal control of battery charging and discharging to maintain the power balance in the microgrid [8]. Additionally, the control strategies for energy storage systems are vitally important, such as applications in aeronautics [9,10].
The optimization of dispatch management is a critical determinant of microgrid operational costs and the maintenance of stable voltage magnitude and frequency of alternative currents (ACs). Relevant studies include one by Yu et al., who proposed a model comprising peak shaving cost reduction, DG efficiency, reduction in network loss, and BESS benefits [11], which were aimed at the operational optimization of active distribution networks. Additionally, Liu et al. employed an inexact mixed-integer two-stage planning model to manage low-carbon power systems [12], and an intelligent EMS was proposed to optimize operations in microgrids [13]. Furthermore, Mohamed et al. and Huang et al. utilized a grid-adaptive Direct Search Method (DSM) for the online optimization management of microgrids [14,15].
The rapid advancement and proliferation of deep reinforcement learning (DRL) have facilitated its application for complex tasks, garnering substantial traction. Several studies have explored DRL applications to address the intricate challenges of microgrids. For instance, Kim et al. proposed a multi-agent system [16] designed to achieve autonomous operation of islanded microgrids within a power market context. The impact of control actions on microgrid components necessitates the most effective management due to the influence of these actions on scheduling control performance. Initially, DRL methods for EMS applications can be classified into two categories: simple control mechanisms managing individual microgrid components and complex objective functions jointly managing multiple microgrid components. In this approach, the DRL algorithm, based on intelligent agents in a complex environment, integrates actions related to each component to maximize cumulative rewards [17].
Huang et al. integrated an optimization algorithm for day-ahead schedule and hour-ahead dispatch of DERs of a smart energy management system in multi-microgrids [18], primarily based on the A3C algorithm. Their work sought to improve the following aspects: (1) the economic dispatch of various DERs, including photovoltaics (PVs), electric vehicles (EVs), diesel engine generators (DEGs), and demand response (DR); (2) the day-ahead schedule strategy considering DERs under grid-tied and islanded operations; (3) the hour-ahead dispatch strategy considering on-line DERs under grid-tied and islanded operations; and (4) the use of an optimization algorithm to solve for optimal objects, primarily targeting lower operation costs, as well as line loss, voltage drop, and line current minimization. This study needs to execute the power flow program, OpenDSS, which is an electric power distribution system simulator [19], to solve nonlinear power flow equations, and it is time consuming. Executing power flow is also essential in microgrids, and fast and reliable computing is vital for the charging and discharging schedule of EMSs. Additionally, through this research and analysis, it was discovered that the time expended on running the reward function during the A3C training process constitutes a significant time cost. To address the above issues, we propose a parallel framework based on Ray, [20] developed at U.C. Berkeley, for the acceleration of fast charging/discharging scheduling of a battery energy storage system. Ray offers several advantages for distributed computing and parallel processing. It provides a flexible and scalable foundation for building distributed applications, especially those involving machine learning (ML). Moreover, we also parallelize the reward function execution using GPUs and Numba CUDA [21], thereby reducing the overall execution time required.
2. Related Work
This section discusses related work on minimizing power losses and reducing the ramping rate of net loads based on deep reinforcement learning (DRL). In the context of DRL applications in power and energy systems, two primary methodologies have emerged, differing in their approaches to controlling distributed energy resources (DERs) within microgrids. These methodologies focus either on managing individual DERs or optimizing the collective management of multiple DERs. Both approaches exploit the adaptive capabilities of DRL algorithms to address the uncertainties and complexities inherent in modern power systems, including variability in power consumption and renewable energy generation.
The first methodology emphasizes simpler control mechanisms for managing individual distributed energy resources (DERs) within the microgrid, with a particular focus on battery energy storage systems (BESSs). This approach typically involves optimizing the charge and discharge cycles of a BESS to ensure efficient energy management under uncertain conditions, such as fluctuating loads and intermittent renewable generation from sources like photovoltaic (PV) systems and wind turbines. Various DRL algorithms have been applied in related studies, each showcasing distinct strengths in exploration, convergence, and performance in uncertain environments, as summarized below.
- Deep Q-Network (DQN): One of the most widely used algorithms for controlling BESS, DQN employs Q-value approximations to identify the optimal policy for energy storage systems in microgrids [22]. The agent learns to map system states (e.g., grid demand, battery charge level) to actions (e.g., charging, discharging), with the goal of optimizing the system’s long-term energy efficiency.
- SARSA (State–Action–Reward–State–Action): Another value-based reinforcement learning algorithm, SARSA differs from DQN by updating its policy based on the action actually taken in the next state rather than the maximum action value [23]. This approach enables safer exploration and adopts a more conservative strategy, which is particularly advantageous in scenarios where aggressive control, such as rapid battery cycling, could pose risks.
- Double DQN: An extension of the DQN algorithm, double DQN is designed to mitigate the overestimation bias of Q-values often observed in standard DQN [24]. By decoupling action selection from action evaluation, it provides more accurate value function estimates, resulting in more robust and reliable BESS control.
In [25,26], batch DQN was proposed as an enhancement to the standard DQN for optimizing the control of thermostatically controlled load (TCL) clusters. By processing multiple experiences (or batches) simultaneously, batch DQN improves learning stability and accelerates convergence. This approach enables efficient management of TCLs, such as air conditioning and heating systems, thereby enhancing energy savings and grid stability through intelligent load control.
The second methodology addresses more complex control scenarios where the DRL algorithm simultaneously manages multiple distributed energy resources (DERs) within a microgrid. These scenarios often involve a more intricate action space, requiring the agent to coordinate the actions of various components, such as battery energy storage systems (BESSs), backup generators, fuel cells, and renewable energy systems. In this framework, the DRL algorithm must balance multiple competing objectives, including minimizing operational costs, maximizing renewable energy utilization, and maintaining grid stability. A distinguishing feature of this approach is the incorporation of energy trading and sharing among microgrid participants, enabled by advanced DRL policies, as detailed below.
DRL has been applied to manage local energy trading within microgrids. In this context, the DRL agent optimizes both the battery charging and discharging schedules, as well as the energy exchange between the microgrid and the main grid. For instance, in [27], the DQN algorithm was used to regulate buying and selling operations, achieving efficient energy utilization, cost reduction, and enhanced system reliability.
Another application focuses on optimizing consumer energy sharing within microgrids. In [28], the DQN algorithm was utilized to manage energy sharing options for prosumers—entities that both produce and consume energy. This approach enabled prosumers to maximize their self-consumption of renewable energy while supplying excess energy to the grid when needed. In [29], an innovative energy exchange strategy based on the energy internet concept was proposed. This strategy employed the A3C algorithm to manage backup generators, fuel cells, and battery energy storage systems (BESSs). The energy internet paradigm envisions a decentralized energy grid where distributed energy resources (DERs) seamlessly interact, share, and optimize energy usage. A3C’s capability to handle large, continuous action spaces made it particularly well suited for managing this multi-component system.
Building on this, ref. [30] proposed the use of the A3C algorithm for the integrated control of hydrogen storage, diesel generators, and BESSs. By coordinating these systems, the DRL algorithm aimed to optimize overall energy efficiency, reduce emissions, and minimize operational costs. The inclusion of hydrogen storage introduced an additional layer of complexity, as it requires managing both electrical and chemical energy storage systems simultaneously.
Despite the successes of DRL-based control mechanisms, many studies have overlooked the integration of Demand Response (DR) programs as a complementary tool for indirect control within microgrids. DR programs are crucial for grid stability, offering incentives to consumers to shift their energy usage to periods of high renewable energy production or low demand [31]. Incorporating DR programs into DRL-based control strategies could enhance their effectiveness by increasing flexibility in managing energy supply and demand. By leveraging price signals, microgrids can dynamically shift loads, improving overall system efficiency without requiring direct control over all DERs. In [32], a real-time energy management method using the DQN algorithm was proposed to jointly schedule backup generators and manage the operations of BESS and grid connections. This real-time approach enables the system to adapt quickly to fluctuations in load demand and renewable energy availability, enhancing system resilience and reducing reliance on fossil-fuel-based generators. Additionally, several studies have explored the application of RL methodologies to manage the flexibility of consumption and demand in smart grids. These studies demonstrate the potential of RL algorithms to provide adaptive and flexible control solutions for balancing supply and demand in microgrids. When combined with predictive modeling and optimization techniques, RL-based approaches offer promising advancements for smart grid management.
Numerous organizations and research teams are actively developing public tools and frameworks to support the integration of high-performance computing (HPC) into power system studies. The focus of incorporating HPC in this field is increasingly shifting toward real-time applications and leveraging GPUs for computational acceleration [33].
For example, Dong et al. proposed an optimal dispatch framework for integrated energy systems using the A3C method [34]. It models the dispatch problem with uncertainties as a Markov decision process (MDP) and optimizes control decisions for supply and demand through asynchronous agent learning. Multi-threaded CPU processing is utilized to improve neural network parameter updates efficiently. However, GPUs are not used for acceleration in this work. This framework models the dispatch problem with uncertainties as a Markov decision process (MDP) and optimizes supply and demand control decisions through asynchronous agent learning. To enhance the efficiency of neural network parameter updates, the framework utilizes multi-threaded CPU processing. However, it does not employ GPUs for computational acceleration, leaving room for further performance improvements.
Zhu et al. introduced a novel parallel hybrid PPO (PH-PPO) algorithm to tackle the real-time energy management challenges in microgrids, addressing several key limitations in existing methods [35]. (1) Many approaches are designed to handle either discrete or continuous actions, requiring the discretization of hybrid action spaces, which reduces accuracy and increases dimensional complexity. (2) Training times are often prolonged, particularly for systems with large action spaces. (3) Existing solutions frequently overlook power flow constraints, leading to potential safety risks, and instead rely on penalty-based methods to address constraint violations, which undermines decision-making reliability. The PH-PPO algorithm overcomes these issues by eliminating the need for discretizing continuous actions, as required in standard DRL approaches. It incorporates an experience-sharing parallel technique, allowing multiple agents to explore different environments simultaneously and share their experiences. This parallelism leverages multi-core CPU and GPU resources to significantly enhance training speed and robustness. Additionally, the optimization process is specifically tailored to maximize the efficiency and effectiveness of the proposed algorithm.
In summary, the related works demonstrate that DRL is a powerful tool for managing the complex and dynamic systems within microgrids. Whether applied to controlling individual components, such as battery energy storage systems (BESSs), or to managing multiple distributed energy resources (DERs) in an integrated manner, DRL algorithms like DQN, SARSA, and A3C have shown substantial benefits in enhancing energy efficiency, reducing costs, and improving grid stability. Building on this foundation, this paper focuses on incorporating BESSs, photovoltaic (PV) systems, and loads to further unlock flexibility and efficiency within the NCUE microgrid (Baoshan Campus of National Changhua University of Education, Taiwan). Additionally, it addresses the challenges of day-ahead operations and objective optimization to improve overall system performance.
3. Proposed Method
3.1. Original One-Node Simulation of a Power System
In the study by Huang et al. [18], a power system simulation platform was developed, as depicted in Figure 1. The original computing framework was designed as a single instance of OpenDSS to calculate power flow during each charging and discharging period of the BESS. In this framework, historical load data, measured from smart meters, are collected in the influx database of the NCUE microgrid, while meteorological data are sourced from the Central Weather Bureau of Taiwan. A Python-based load forecasting program was developed to analyze the data. Load and DER patterns stored in the database are converted into .csv files for further processing. The distribution network files are also converted into OpenDSS scripts (.dss) using a Python program, enabling time series power flow analyses (in 15-min intervals) in OpenDSS. OpenDSS, a distribution system simulator, supports the integration of DERs and facilitates microgrid operation studies. To optimize the energy management system, a Python-based optimization algorithm was created to interface with the OpenDSS model. This algorithm modifies network topologies and computes power flow, leveraging grid constraints and objective functions. The proposed A3C algorithm then calculates the optimal charging and discharging schedule for the BESS, ensuring a balance between power supply and load demand. This approach accounts for daily variations in weather conditions, enhancing the energy management of the NCUE microgrid.
Figure 1.
The one-node simulation of power system with a single instance of OpenDSS.
Our study focuses on minimizing the ramping rate of daily net loads, which includes both the original load and PV generation curves, to mitigate fluctuations and balance supply–demand dynamics in microgrids. The primary objective is to optimize the charging and discharging schedule of the BESS to reduce energy costs, maintain grid stability, and improve overall efficiency. To achieve this, the initial step involves defining the state space, action space, and reward function within the context of BESS operations in microgrids. These components form the foundation for developing an effective control strategy. The state st at time step t represents the current condition of the microgrid, including the following:
- SoC (state of charge) of the battery;
- Energy price at time t;
- Current load demand at time t;
- Renewable energy supply at time t;
- Time of day to capture variations in demand and prices.
Therefore, state vector st = [SoC, energy price, load demand, PV generation, time of day]. And the action at represents the control decisions for the BESS, specifically the following:
- Charging power limit of the power conversion system;
- Discharging power limit of the power conversion system (PCS).
In the A3C framework, the actor learns to select the optimal action at based on the current state st. Finally, the reward rt incentivizes actions that optimize operational objectives, that is, the minimum of the net load ramping rate in (1) and power losses in (2), shown below:
where PNet load(t) is the load demand Pload(t) minus power generation of PV PPV(t) at time t, and it is the net load at the previous time step (15 min), and Δt is the time interval, which in this case is 15 min. Additionally, Ii(t) is the current at time t through line section and power transformer i; Rline section,i is the resistance of line section i; Rwinding,i is the resistance of power transformer winding i; ηcharge and ηdischarge are the charging and discharging efficiencies of the BESS; and Pcharge(t) and Pdischarge(t) are the charging and discharging power at time t of the PCS.
For a daily charging and discharging schedule of the BESS, the objective function is defined as (3), and the constraint of the SoC is between 10% and 90%. Due to the value differences, Equations (1) and (2) need to be normalized, as shown in (4). The reward function rt incentivizes minimizing both the ramping rate and power losses. Therefore, the reward function is defined as (5), where λ1 and λ2 are the weighting values, λ1 ∈ [0.1, 1.0] and λ2 ∈ [0.1, 1.0]. In this paper, λ1 and λ2 are set as 0.5 for equal consideration of both objectives.
The A3C algorithm, a multi-threaded variant of the actor–critic method, is designed to enhance learning efficiency by reducing convergence time, broadening the search space, and addressing the issue of highly correlated samples typically collected by a single agent. On a multicore computer, each processor core operates a single A3C actor, enabling parallel interaction with the environment. Within the A3C framework, multiple actor agents interact simultaneously with independent copies of the environment, collecting diverse experiences that are subsequently used to train the model. The A3C learning framework for dispatching a BESS in a microgrid is illustrated in Figure 2, with parameter definitions provided in Table 1. The framework is described as follows:
Figure 2.
The A3C learning block.
Table 1.
The parameters of A3C.
- Global Network: The global network comprises two main components: the Actor Network, responsible for learning the policy, and the Critic Network, responsible for estimating the value function. It aggregates experiences collected by multiple worker agents and updates the network parameters asynchronously, ensuring efficient and robust learning.
- Workers: Each worker operates on a separate CPU core, interacting with the environment independently. The workers perform two primary tasks: (1) updating the Actor Network’s parameters, θπ, using value estimates provided by the critic network, and (2) interacting with the environment (microgrid) to determine optimal actions, such as the charge and discharge schedules for the BESS.
- Environment: The environment (microgrid) supplies state information, including bus voltage, line current, and power loss. Based on the actions (charging/discharging schedules) taken by the agent, it calculates rewards aimed at minimizing the net load ramping rate and reducing power loss, thereby enhancing overall system performance.
- Training and Policy Updates: Workers asynchronously collect state–action–reward trajectories, τ = {s1, a1, r1, …, sT, aT, rT, while interacting with the microgrid environment. Each worker contributes to the shared learning process by updating the global network. The goal is to optimize the expected total reward, R(τ), to enhance long-term performance by minimizing power ramping rates and reducing power losses across the time series.
The proposed framework offers significant advantages, including parallel processing and dynamic dispatch. By employing multiple workers, it enhances exploration and reduces computational bottlenecks. Additionally, the policy dynamically adapts to real-time grid conditions, enabling effective and responsive BESS operation. This framework supports scalable, real-time optimization of BESS operations in microgrids, ensuring efficient energy dispatch while maintaining grid stability and reliability.
3.2. Proposed Multi-Node Power System Simulation
Executing power flow is crucial for obtaining key parameters such as bus voltage, line current, real and reactive power flows, and total system losses. However, running power flow simulations using OpenDSS can be time consuming due to the iterative nature of solving nonlinear power flow equations. This can lead to performance bottlenecks during real-time operation. The issue is further compounded by the A3C algorithm, which involves multiple actors interacting with their respective environments. Each interaction requires invoking OpenDSS to simulate the environment, resulting in repeated and resource-intensive computations that exacerbate performance challenges. To address these issues, this paper proposes leveraging multiple parallel instances of OpenDSS to perform power flow simulations on multi-core computers, as illustrated in Figure 3. Each instance of OpenDSS runs on a dedicated processor core, with all instances operating in parallel. The number of OpenDSS instances corresponds to the number of A3C actors, ensuring efficient utilization of computational resources and significantly improving performance during real-time operation.
Figure 3.
Proposed multi-node power system simulation with multiple parallel OpenDSS.
When solving power flow in the original power system using the OpenDSS interface, each step of the A3C process involves exporting the current action as a CSV file before calculating the loss value. Since every step in the A3C algorithm requires a power flow calculation, this process incurs significant time overhead for exporting files and reading the results from OpenDSS. In the proposed optimized simulation architecture, data from various campus microgrid components are compiled into a unified load data CSV file. This streamlined approach processes the data directly to calculate power flow and return the loss value, reducing the time cost and improving overall efficiency.
We leverage Ray as the core framework for our parallel power system simulation. Ray, developed by the AMP Lab at UC Berkeley, is a high-performance parallel and distributed execution framework. It provides a unified interface that supports both task parallelism and actor-based computation, all managed by a single dynamic execution engine. To meet stringent performance requirements, Ray incorporates a distributed scheduler and a fault-tolerant distributed storage management system to maintain its state. This makes it an ideal platform for building flexible and scalable distributed applications, particularly those involving machine learning (ML). Ray’s architecture consists of two main layers: an application layer, which implements the API, and a system layer, which ensures high scalability and fault tolerance. These features make Ray highly suitable for our simulation needs. The architecture is illustrated in Figure 4 [36].
Figure 4.
The system architecture of the Ray framework.
The application layer of Ray consists of three primary processes:
- Driver: The process responsible for running the user’s program.
- Worker: A stateless process that executes tasks, such as remote functions, invoked by the driver or other workers. Workers are automatically started and assigned tasks by the system layer. When a remote function is declared, it is automatically made available to all workers.
- Actor: A stateful process that executes its exposed methods only when invoked. Unlike workers, actors are explicitly instantiated by a worker or the driver. Actors execute methods sequentially, with each method depending on the state resulting from the previous method’s execution.
Ray’s architecture is particularly well suited for executing A3C efficiently and at scale due to the following features:
- Actor-based Model: Ray’s actors can represent A3C agents, enabling independent, asynchronous interactions with their respective environments.
- Distributed Execution: Ray supports the parallel execution of A3C agents across multiple CPU cores or machines, with automatic resource scheduling.
- Task Parallelism: Ray’s remote functions facilitate asynchronous, parallel policy updates and environment simulations, aligning seamlessly with A3C’s asynchronous nature.
- Fault Tolerance: Ray’s built-in fault tolerance ensures that failed actors or tasks are restarted without disrupting the overall process.
- Scalability: Ray scales efficiently across clusters, making it ideal for large-scale A3C training.
Figure 5 illustrates the schematic of the improved internal structure. In this setup, the system dynamically generates workers based on the number of available CPU cores. For each worker, the parameters from the global neural network are copied, allowing the workers to interact independently with their respective environments. During each iteration, the workers use the current schedule to predict charge/discharge actions, which are stored in an action array. OpenDSS then reads the corresponding load data and DSS files within the environment to perform the power flow computation for that iteration. The calculated loss values are subsequently returned to the system for further processing.
Figure 5.
A schematic of the improved internal structure.
In the distributed training of the Asynchronous Advantage Actor–Critic (A3C) model using Ray, multiple worker processes share a unified set of global parameters (GPs) maintained in a centralized actor–critic network. Each worker independently computes gradients based on its local network and periodically sends these gradients to the centralized network for updates. This process ensures that all workers operate with the most up-to-date model parameters, significantly enhancing convergence efficiency. To facilitate distributed learning, each worker is assigned a local actor–critic neural network and an optimizer. This configuration allows individual workers to interact with different environments, enabling exploration of diverse strategy spaces. This diversity reduces the likelihood of convergence to local optima and improves the generalization of the global strategy, resulting in a more robust and effective learning process.
Ray incorporates a centralized scheduling system called the Global Control Store (GCS), as depicted in Figure 4, serving as the core communication hub for inter-node message passing. Each node in the Ray cluster includes a shared Object Store, which provides an efficient mechanism for data sharing, also illustrated in Figure 4. The Object Store allows workers on the same node to access data with minimal latency, avoiding unnecessary data duplication and reducing transmission overhead. Task allocation within individual nodes is managed by Ray’s Local Scheduler, which optimizes resource utilization and task scheduling. For tasks requiring coordination across multiple nodes, the Local Scheduler communicates with its counterparts on other nodes via the GCS, ensuring proper task distribution and efficient use of the cluster’s resources.
A key scheduling principle in Ray is object locality, which prioritizes assigning tasks to nodes where the relevant data or objects are located. While this approach minimizes data transfer overhead, it can lead to task concentration on a limited number of nodes. For instance, in Ray, all remote functions are instantiated by the Driver, and strict adherence to the object locality principle often results in the majority of tasks being allocated to a single node. This concentration can create workload imbalances within the cluster, leaving other nodes underutilized. In heterogeneous computing environments, where nodes vary significantly in computational capabilities, this imbalance is further exacerbated. The global scheduler dynamically adjusts task allocation based on the computational time required by each node to complete assigned tasks. As a result, slower nodes may receive fewer tasks, amplifying disparities in workload distribution across the cluster. To mitigate these issues, explicit resource allocation strategies are employed to enforce the placement of actors on specific nodes. These strategies improve workload distribution, addressing potential scheduling biases introduced by object locality and node heterogeneity, ultimately enhancing the overall efficiency and balance of the cluster.
3.3. Accelerating A3C with Numba
To address the computational intensity of reward function calculations in the A3C algorithm, this paper proposes leveraging GPUs to accelerate computation and rewriting the reward function using Numba CUDA [21,35]. Numba, developed by Anaconda, is an open-source Python optimizing compiler with support for NumPy. Using simple decorators and syntax, Numba CUDA enables GPU users to efficiently accelerate Python computations, making it an accessible and powerful tool for high-performance numerical processing. Numba leverages the LLVM compiler project to translate Python syntax into highly optimized machine code. It can compile a significant subset of numerically focused Python, including extensive support for many NumPy functions, enabling efficient execution of computationally intensive tasks. Additionally, Numba supports automatic loop parallelization, the efficient generation of GPU-accelerated code, and the creation of universal functions (ufuncs) and C callbacks, making it a versatile tool for optimizing computational workflows. Numba also supports the CUDA programming language, allowing GPU users to leverage CUDA Python to significantly enhance computational speed. CUDA features a detailed memory hierarchy, with global memory serving as the primary device memory. This memory is accessible by all threads and blocks on the device, persists throughout the application’s lifecycle, and provides a relatively large storage capacity. However, efficient utilization of this memory is critical for optimizing performance.
Global memory on a CUDA GPU is significantly slower than shared memory due to its higher latency. Accessing global memory typically takes 200 to 600 clock cycles, whereas accessing shared memory can take as little as 1 to 2 clock cycles in the absence of bank conflicts. Shared memory outperforms global memory because of its much lower latency, higher bandwidth, and close proximity to the processing cores. Shared memory is located on-chip, allowing for faster access and more efficient data sharing between threads within the same block. By contrast, global memory is off-chip, has higher latency, and requires coalesced access patterns to achieve efficiency. While shared memory is smaller in size, it is optimized for quick, repeated data access, making it ideal for intra-block communication and temporary storage during computations. Global memory, although slower, provides a much larger storage capacity and is better suited for bulk data storage and transfer across threads and blocks. This distinction highlights the importance of strategic memory management in CUDA programming to optimize performance.
To accelerate the execution of the reward function in A3C [25], shared memory is utilized. For the reward function, which involves calculating the ramping rate, middle distance, and loss for each segment, the Numba CUDA kernel is presented in Figure 6. An empty array is first allocated to transfer the load data to the device side. The kernel is then invoked and executed on the GPU, with the results subsequently transmitted back to the host side. The kernel calculates the slope of each load segment, the distance of the average load, and the average loss value, leveraging shared memory for intermediate computations. By utilizing shared memory, the kernel minimizes reads from global memory, as each thread accesses the faster, on-chip shared memory instead. This approach significantly reduces execution time and improves overall computational efficiency.
Figure 6.
The Numba CUDA kernel function of the A3C reward function.
3.4. Integrated Computing Structure
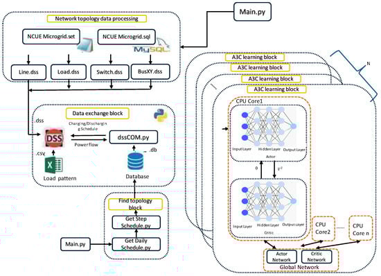
Figure 7 illustrates the integrated computing structure proposed in this paper, which is organized into four main components. The grid data processing and radial topology identification blocks serve as the front-end operations. These blocks convert collected data into OpenDSS scripts for optimal operation simulation, identify the radial topology, and store the results in a database. The grid data, acting as global parameters, represent the overall system configuration and operational characteristics. Meanwhile, the net load data—calculated as the difference between the original load and renewable energy generation—serve as local parameters, representing the specific conditions of individual microgrid environments.
Figure 7.
The integrated computing structure.
The A3C learning and data exchange block forms the core of the algorithm. It first generates the network using the A3C algorithm and allocates workers to learn asynchronously based on the available CPU cores. This approach leverages Ray to deploy multiple workers across environments for exploration. Each worker is then connected to OpenDSS to solve the power flow and update data through the data exchange block.
Solving the power flow equations necessitates the iterative Newton–Raphson method to handle nonlinear equations, a process that can be time consuming. The convergence and computation time of these iterations are significantly influenced by factors such as the ramping rates of the net load and the grid’s topology. Short-term net load variations, primarily driven by differences between working and non-working days and fluctuations in weather conditions, further impact this process.
To expedite the computation process in the A3C algorithm, Ray is employed to distribute the workload across multiple tasks for parallel execution. Explicit resource allocation strategies are implemented to ensure that actors are placed on designated nodes, effectively addressing scheduling biases caused by object locality and variations in node heterogeneity. At each step of the A3C algorithm, Ray assigns each actor to simulate a specific microgrid environment, ensuring efficient task distribution and execution.
The actions performed by the actors represent the charging and discharging decisions of the BESS. These actions modify the state of the environment, requiring a power flow solution to be calculated using OpenDSS. The solution updates critical parameters such as bus voltages, line flows, and power losses. Using these updated values, the reward is calculated efficiently with Numba CUDA, leveraging GPU shared memory for optimal performance.
By dividing the computation into independent units, this approach substantially enhances computational efficiency and scalability, making it possible to solve complex energy scheduling problems in real time. The actor and critic neural networks exchange information through a data exchange block, while the main network (global network) is updated asynchronously by each core. The final learning outcomes are exported as the optimized charging and discharging power schedule for the energy management system of the NCUE microgrid.
4. Experimental Results
The dataset used in this study consists of two years of campus load data from the NCUE microgrid, spanning the period from 2020 to 2022, with a total of 61,249 records. The single-line diagram of the NCUE microgrid is presented in Figure 8. This microgrid includes distributed energy resources (DERs), a 1 MW/1.26 MWh battery energy storage system (BESS), photovoltaic (PV) systems, and loads, all of which are considered in the charging and discharging scheduling problem addressed in this paper.
Figure 8.
A single-line diagram of the NCUE microgrid.
In this study, two representative load models—peak load with PV and off-peak load with PV—were simulated under a grid-connected operation. The results, presented in Figure 9 and Figure 10, demonstrate the effectiveness of the proposed approach in suppressing peak loads, reducing power losses, and decreasing the total net load ramping rate.
Figure 9.
Before and after the BESS schedule results in a peak load day; (a) daily net load and (b) daily charging and discharging schedule.
Figure 10.
Before and after the BESS schedule results in an off-peak load day: (a) daily net load and (b) daily charging and discharging schedule.
4.1. Numba Performance Test Results
In this paper, we proposed leveraging Numba and GPU shared memory to accelerate the A3C algorithm. Experiments were conducted to compare the performance of the original A3C algorithm (A3C) with the accelerated version (Numba-A3C). The parameters used in the A3C training were as follows: UPDATE_GLOBAL_ITER = 95, GAMMA = 0.9, MAX_EP = 100, 1000, 3000, and MAX_EP_STEP = 96. The experimental setup was implemented on a standard personal computer, as described in Table 2. The experimental setup featured an NVIDIA GeForce GTX 1080 Ti (NVIDIA Corporation, Santa Clara, CA, USA) and an Intel(R) Xeon(R) CPU E5-2620 v4 (Intel Corporation, Santa Clara, CA, USA). The system operated on Windows 10 (64-bit), with the software environment comprising PyCharm version 2018.2.1 (Community Edition), PyTorch version 1.10.2, Numba version 0.53.1, and OpenDSSDirect version 0.6.1.
Table 2.
Configuration of the computer used to examine Numba’s influence on A3C performance.
The performance improvement, or speedup, is calculated using the formula (TimeA3C − TimeNumba-A3C)/TimeA3C × 100%, where TimeA3C represents the execution time of the original A3C algorithm, while TimeNumba-A3C refers to the execution time of the A3C algorithm accelerated with Numba and GPU shared memory, as detailed in Section 3.3.
Figure 11 illustrates the performance improvements of the A3C algorithm when accelerated with Numba and GPU shared memory. The speedup increases as the number of iterations grows, primarily because more time is spent executing the reward function of the A3C algorithm. When the number of iterations reaches 3000, the performance improvement peaks at approximately 24%.
Figure 11.
Performance improvements of A3C using Numba and GPU shared memory.
4.2. Ray Cluster Test Results
We parallelized our original power system simulation architecture and implemented it using the Ray framework. To ensure compatibility in the distributed training environment, all nodes in the test setup were required to have the same Python environment and package versions installed, as detailed in Table 3. The experiment utilized personal computers and laptops as the Ray test environment. The head node was equipped with an NVIDIA GeForce GTX 1080 Ti GPU, an Intel Xeon CPU E5-2620 v4 (2.10 GHz), running Windows 10 64-bit, PyCharm version 2018.2.1 (Community Edition), and 32 GB of RAM. Worker nodes featured CPUs such as Intel Core i7-11370 and Intel Core i5-6500, with GPUs including NVIDIA GeForce RTX 3070 and Intel HD Graphics 530. Table 4 provides a detailed configuration of each compute node in the Ray cluster.
Table 3.
Software package versions.
Table 4.
The configuration for each compute node in the Ray cluster.
In this experiment, the program operates on a Ray cluster system, where the A3C workers simulate the environment and interact with the global parameters (GPs), neural network (Network), and optimizer. Ray enforces the placement of actors on worker nodes to alleviate the workload on the head node. The iterations are set to 1000 and 3000 to identify the local optimal reward and achieve the highest global reward.
Table 5 presents the results, comparing the objective function, global episode reward, and speedup across different configurations. The speedup is calculated using the formula (TimeA3C/TimeA3C-Ray), where TimeA3C represents the execution time of the original A3C algorithm on a single computer, and TimeA3C-Ray refers to the execution time of A3C on a Ray cluster. The experiment evaluated scalability using three Ray cluster configurations: one-node, two-node, and three-node clusters. The results show that as the number of nodes in the Ray cluster increases, the speedup improves for the same number of iterations. Additionally, the objective function value also improves with more nodes, as a larger cluster enables more A3C actors to run concurrently, leading to a better solution. Similarly, the speedup increases as the number of iterations grows for a given cluster configuration, highlighting the benefits of distributed processing in handling computationally intensive tasks.
Table 5.
Experimental results for different Ray cluster configurations.
When the Ray cluster consists of only one compute node, the speedup is less than 1, indicating that the performance is worse compared to the original one-node version of the system. This is due to the overhead introduced by the Ray framework’s parallelization mechanisms, which cannot be effectively utilized with a single node, as there is insufficient parallelism to exploit. However, as the cluster size increases, performance improves. When the number of iterations reaches 3000, the 3-node Ray cluster achieves the best speedup of approximately 1.8.
The A3C learning process can be analyzed in terms of the global total reward by using the moving average of the rewards. Figure 12 and Figure 13 present the experimental results for different Ray cluster configurations. The results indicate that the 2-node Ray cluster reaches its local maximum reward at approximately 850 iterations, while the 3-node Ray cluster achieves its local maximum reward at around 1000 iterations. This performance difference is attributed to the 3-node cluster having more A3C actors than the 2-node cluster, as it contains a greater number of processor cores, with each core running one actor. The increased number of actors enables the 3-node cluster to explore more strategy spaces concurrently, improving learning outcomes.
Figure 12.
Moving average of rewards for the 2-node Ray cluster.
Figure 13.
Moving average of rewards for the 3-node Ray cluster.
4.3. Discussions
The simulation results highlight the effective utilization of a two-year dataset of campus load data, providing a robust foundation for evaluating the charge and discharge scheduling of the BESS within the NCUE microgrid. By simulating both peak and off-peak load scenarios under grid-connected conditions, this study assessed the BESS’s impact on peak load suppression, power loss reduction, and the minimization of net load ramping rates. Figure 9 and Figure 10 illustrate these improvements, demonstrating the BESS’s effectiveness in enhancing grid stability across varying load conditions.
Additionally, the integration of Numba and GPU shared memory with the A3C algorithm significantly enhanced computational speed, particularly as the number of iterations increased. For instance, at 3000 iterations, the Numba-accelerated A3C demonstrated a 24% performance improvement over the original A3C, as illustrated in Figure 11. This improvement is crucial for real-time applications, enabling the BESS to respond to microgrid demands without excessive computational delays, thereby enhancing system responsiveness and operational efficiency.
The Ray cluster system further improved scalability by distributing the computational load across multiple nodes. Experiments with 1-node, 2-node, and 3-node Ray clusters demonstrated that increasing the number of nodes significantly enhanced speedup, global rewards, and objective function values. In the 3-node configuration, a speedup of 1.8 was achieved at 3000 iterations, nearly doubling the efficiency compared to single-node setups.
Scalability tests showed that increasing the number of nodes enables more A3C actors to operate concurrently, resulting in faster convergence to local and global maximum rewards. For example, as illustrated in Figure 12 and Figure 13, the 2-node Ray cluster reached the local maximum reward at approximately 850 iterations, while the 3-node cluster achieved it around 1000 iterations. This demonstrates the efficient utilization of computational resources with larger clusters.
In summary, the results highlight the combined advantages of parallel computing and GPU acceleration, demonstrating the effectiveness of the proposed approach for real-time, scalable BESS scheduling in microgrids. These findings validate the approach’s capability to enhance operational efficiency and grid stability. Future work could investigate fault scenarios to assess the resilience of the A3C-based method under operational disruptions.
5. Conclusions
Parallel frameworks play a crucial role in enhancing the efficiency, speed, and flexibility of scheduling algorithms, making them indispensable for the optimal management of microgrid battery storage systems. These frameworks enable real-time, scalable solutions capable of addressing the complexities and dynamic nature of microgrid environments.
This study presents a parallel computing framework that integrates the A3C algorithm with the power flow solver OpenDSS to enhance computational efficiency in scheduling the charge and discharge of battery energy storage systems (BESSs) in microgrids. The Ray framework was utilized to parallelize BESS simulations, enabling improved microgrid scheduling through parallel computing, scalability, and real-time decision making. This approach is particularly effective for managing complex, distributed optimization tasks in large systems. Ray’s flexibility and support for machine learning further optimize energy management by seamlessly integrating advanced algorithms. Specifically, the framework is well suited for running A3C due to its ability to handle parallelism efficiently, ensure scalability, and support low-latency asynchronous task scheduling, with each processor core dedicated to running a single A3C actor.
In the A3C framework, each actor interacts with its own instance of the environment, which is simulated using OpenDSS. OpenDSS acts as the environment simulator, providing crucial data such as power flow, voltage, and fault information to train the A3C agent. If all actors were to share a single instance of OpenDSS, the environment simulations would have to run sequentially, resulting in significant time delays. To overcome this limitation, each processor core is assigned its own independent instance of OpenDSS, enabling parallel simulations and significantly reducing computational overhead. Furthermore, the interaction with OpenDSS has been optimized for seamless integration with the Ray framework, ensuring efficient data exchange and coordination. Experimental results demonstrate that leveraging the Ray framework with three compute nodes significantly improves scheduling performance, achieving a 1.8x speedup compared to the original single-node configuration. This highlights the effectiveness of the proposed parallel architecture in enhancing scalability and computational efficiency.
A significant portion of computational time in the A3C algorithm is spent executing the reward function. To address this, this study proposes optimizing reward function execution using Numba CUDA and GPU shared memory, which offers substantially better performance than global memory on a GPU. This optimized approach achieved a maximum acceleration of approximately 24.3% after 3000 iterations compared to the original system.
Future research will focus on leveraging multiple computing nodes within a cluster system to execute OpenDSS, with the goal of further reducing overall execution time and enhancing scalability.
Author Contributions
Conceptualization, W.-T.H., W.-C.C., and C.-C.W.; methodology, W.-T.H., W.-C.C., C.-C.W., and T.-Y.H.; software, W.-T.H. and T.-Y.H.; validation, W.-T.H. and T.-Y.H.; formal analysis, W.-T.H. and C.-C.W.; investigation, W.-T.H., C.-C.W., and T.-Y.H.; resources, W.-T.H. and C.-C.W.; data curation, W.-T.H., W.-C.C., and T.-Y.H.; writing—original draft preparation, W.-C.C., W.-T.H., C.-C.W., and T.-Y.H.; writing—review and editing, W.-T.H., W.-C.C., and C.-C.W.; visualization, W.-T.H., W.-C.C., and C.-C.W.; supervision, W.-T.H. and C.-C.W.; project administration, C.-C.W.; funding acquisition, C.-C.W. All authors have read and agreed to the published version of the manuscript.
Funding
This research was funded by the National Science and Technology Council, Taiwan, grant numbers NSTC111-2221-E-018-006-MY2 and NSTC 113-2221-E-018-021.
Data Availability Statement
Data are unavailable due to privacy concerns.
Acknowledgments
This article is a revised and expanded version of a paper entitled “Establishment and Optimization of Parallel Framework for Fast Switching of Line Switches and Phase Arrangement in Large Scale Power Distribution Networks”, which was presented at the 7th International Conference on Knowledge Innovation and Invention 2024 (ICKII 2024), Nagoya, Aichi, Japan, 16–18 August 2024. This work was supported in part by the National Science and Technology Council, Taiwan, under Grant NSTC111-2221-E-018-006-MY2 and NSTC 113-2221-E-018-021.
Conflicts of Interest
The authors declare no conflicts of interest. The funders had no role in the design of the study; in the collection, analyses, or interpretation of data; in the writing of the manuscript; or in the decision to publish the results.
References
- Lasseter, R.H. Smart Distribution: Coupled Microgrids. Proc. IEEE 2011, 99, 1074–1082. [Google Scholar] [CrossRef]
- Hatziargyriou, N.; Asano, H.; Iravani, R.; Marnay, C. Microgrids. IEEE Power Energy Mag. 2007, 5, 78–94. [Google Scholar] [CrossRef]
- Sami, M.S.; Abrar, M.; Akram, R.; Hussain, M.M.; Nazir, M.H.; Khan, M.S.; Raza, S. Energy Management of Microgrids for Smart Cities: A Review. Energies 2021, 14, 5976. [Google Scholar] [CrossRef]
- Battula, A.R.; Vuddanti, S.; Salkuti, S.R. Review of Energy Management System Approaches in Microgrids. Energies 2021, 14, 5459. [Google Scholar] [CrossRef]
- Ouramdane, O.; Elbouchikhi, E.; Amirat, Y.; Gooya, E.S. Optimal Sizing and Energy Management of Microgrids with Vehicle-to-Grid Technology: A Critical Review and Future Trends. Energies 2021, 14, 4166. [Google Scholar] [CrossRef]
- Fresia, M.; Robbiano, T.; Caliano, M.; Delfino, F.; Bracco, S. Optimal Operation of an Industrial Microgrid within a Renewable Energy Community: A Case Study of a Greentech Company. Energies 2024, 17, 3567. [Google Scholar] [CrossRef]
- Mannini, R.; Darure, T.; Eynard, J.; Grieu, S. Predictive Energy Management of a Building-Integrated Microgrid: A Case Study. Energies 2024, 17, 1355. [Google Scholar] [CrossRef]
- Albarakati, A.J.; Boujoudar, Y.; Azeroual, M.; Jabeur, R.; Aljarbouh, A.; Moussaoui, H.E.; Lamhamdi, T.; Ouaaline, N. Real-Time Energy Management for DC Microgrids Using Artificial Intelligence. Energies 2021, 14, 5307. [Google Scholar] [CrossRef]
- Canciello, G.; Cavallo, A.; Guida, B. Control of Energy Storage Systems for Aeronautic Applications. J. Control. Sci. Eng. 2017, 2017, 2458590. [Google Scholar] [CrossRef]
- Cavallo, A.; Canciello, G.; Guida, B. Energy Storage System Control for Energy Management in Advanced Aeronautic Application. Math. Probl. Eng. 2017, 2017, 4083132. [Google Scholar] [CrossRef]
- Yu, W.; Liu, D.; Huang, Y. Operation optimization based on the power supply and storage capacity of an active distribution network. Energies 2013, 6, 6423–6438. [Google Scholar] [CrossRef]
- Liu, Y.; Huang, G.; Cai, Y.; Dong, C. An inexact mix-integer two-stage linear programming model for supporting the management of a low-carbon energy system in China. Energies 2011, 4, 1657–1686. [Google Scholar] [CrossRef]
- Chen, C.; Duan, S.; Cai, T.; Liu, B.; Hu, G. Smart energy management system for optimal microgrid economic operation. IET Renew. Power 2011, 5, 258–267. [Google Scholar] [CrossRef]
- Mohamed, F.A.; Koivo, H.N. System modelling and online optimal management of microgrid using mesh adaptive direct search. Int. J. Electr. Power Energy Syst. 2010, 32, 398–407. [Google Scholar] [CrossRef]
- Huang, W.-T.; Yao, K.-C.; Wu, C.-C. Using the Direct Search Method for Optimal Dispatch of Distributed Generation in a Medium-Voltage Microgrid. Energies 2014, 7, 8355–8373. [Google Scholar] [CrossRef]
- Kim, H.-M.; Lim, Y.; Kinoshita, T. An intelligent multiagent system for autonomous microgrid operation. Energies 2012, 5, 3347–3362. [Google Scholar] [CrossRef]
- Silver, D.; Hubert, T.; Schrittwieser, J.; Antonoglou, I.; Lai, M.; Guez, A.; Lanctot, M.; Sifre, L.; Kumaran, D.; Graepel, T.; et al. A general reinforcement learning algorithm that masters chess, shogi, and Go through self-play. Science 2018, 362, 1140–1144. [Google Scholar] [CrossRef]
- Huang, W.-T. Sub-Plane IV of Field Research and Demonstration of Multi-Microgrid in a High Penetration PV Grid-Connected Environment. Research Report for the National Science and Technology Council, Taiwan. 2023. Available online: https://www.grb.gov.tw/search/planDetail?id=14508997 (accessed on 9 September 2024).
- OpenDSS-EPRI. Available online: https://www.epri.com/#/pages/sa/opendss?lang=en (accessed on 21 September 2024).
- Ray. Available online: https://rise.cs.berkeley.edu/projects/ray/ (accessed on 29 September 2024).
- Numba for CUDA GPUs. 2024. Available online: https://numba.readthedocs.io/en/stable/ (accessed on 15 September 2024).
- François-Lavet, V.; Fonteneau, R.; Ernst, D.; Fonteneau, R. Deep reinforcement learning solutions for energy microgrids management. In Proceedings of the European Workshop on Reinforcement Learning (EWRL 2016), Barcelona, Spain, 3–4 December 2016; pp. 1–7. [Google Scholar]
- Ebell, N.; Heinrich, F.; Schlund, J.; Pruckner, M. Reinforcement Learning Control Algorithm for a PV-Battery-System Providing Frequency Containment Reserve Power. In Proceedings of the 2018 IEEE International Conference on Communications, Control, and Computing Technologies for Smart Grids (SmartGridComm), Aalborg, Denmark, 29–31 October 2018. [Google Scholar]
- Bui, V.-H.; Hussain, A.; Kim, H.-M. Double deep Q-learning-based distributed operation of battery energy storage system considering uncertainties. IEEE Trans. Smart Grid 2019, 11, 457–469. [Google Scholar] [CrossRef]
- Claessens, B.J.; Vrancx, P.; Ruelens, F. Convolutional neural networks for automatic state-time feature extraction in reinforcement learning applied to residential load control. IEEE Trans. Smart Grid 2018, 9, 3259–3269. [Google Scholar] [CrossRef]
- Ruelens, F.; Claessens, B.J.; Vandael, S.; de Schutter, B.; Babuška, R.; Belmans, R. Residential Demand Response of Thermostatically Controlled Loads Using Batch Reinforcement Learning. IEEE Trans. Smart Grid 2017, 8, 2149–2159. [Google Scholar] [CrossRef]
- Chen, T.; Su, W. Local energy trading behavior modeling with deep reinforcement learning. IEEE Access 2018, 6, 62806–62814. [Google Scholar] [CrossRef]
- Prasad, A.; Dusparic, I. Multi-agent deep reinforcement learning for zero energy communities. In Proceedings of the 2019 IEEE PES Innovative Smart Grid Technologies Europe (ISGT-Europe), Bucharest, Romania, 29 September–2 October 2019. [Google Scholar]
- Hua, H.; Qin, Y.; Hao, C.; Cao, J. Optimal energy management strategies for energy internet via deep reinforcement learning approach. Appl. Energy 2019, 239, 598–609. [Google Scholar] [CrossRef]
- Tomin, N.; Zhukov, A.; Domyshev, A. Deep reinforcement learning for energy microgrids management considering flexible energy sources. EPJ Web Conf. 2019, 217, 01016. [Google Scholar] [CrossRef]
- Javed, H.; Muqeet, H.A.; Shehzad, M.; Jamil, M.; Khan, A.A.; Guerrero, J.M. Optimal Energy Management of a Campus Microgrid Considering Financial and Economic Analysis with Demand Response Strategies. Energies 2021, 14, 8501. [Google Scholar] [CrossRef]
- Ji, Y.; Wang, J.; Xu, J.; Fang, X.; Zhang, H. Real-time energy management of a microgrid using deep reinforcement learning. Energies 2019, 12, 2291. [Google Scholar] [CrossRef]
- Al-Shafei, A.; Zareipour, H.; Cao, Y. A Review of High-Performance Computing and Parallel Techniques Applied to Power Systems Optimization. arXiv 2022. [CrossRef]
- Dong, J.; Wang, H.; Yang, J.; Lu, X.; Gao, L.; Zhou, X. Optimal Scheduling Framework of Electricity-Gas-Heat Integrated Energy System Based on Asynchronous Advantage Actor-Critic Algorithm. IEEE Access 2021, 9, 139685–139696. [Google Scholar] [CrossRef]
- Zhu, J.; Li, D.; Chen, Y.; Chen, J.; Luo, Y. Parallel Hybrid Deep Reinforcement Learning for Real-Time Energy Management of Microgrid. J. Mod. Power Syst. Clean Energy 2024, 1–12. [Google Scholar]
- Moritz, P.; Nishihara, R.; Wang, S.; Tumanov, A.; Liaw, R.; Liang, E.; Elibol, M.; Yang, Z.; Paul, W.; Jordan, M.; et al. Ray: A Distributed Framework for Emerging AI Applications. In Proceedings of the 13th USENIX Symposium on Operating Systems Design and Implementation (OSDI’18), Carlsbad, CA, USA, 8–10 October 2018. [Google Scholar]
Disclaimer/Publisher’s Note: The statements, opinions and data contained in all publications are solely those of the individual author(s) and contributor(s) and not of MDPI and/or the editor(s). MDPI and/or the editor(s) disclaim responsibility for any injury to people or property resulting from any ideas, methods, instructions or products referred to in the content. |
© 2024 by the authors. Licensee MDPI, Basel, Switzerland. This article is an open access article distributed under the terms and conditions of the Creative Commons Attribution (CC BY) license (https://creativecommons.org/licenses/by/4.0/).