Energy Efficiency in Modern Power Systems Utilizing Advanced Incremental Particle Swarm Optimization–Based OPF
Abstract
1. Introduction
2. Optimal Power Flow
2.1. Objective Functions
2.1.1. The Generation Cost Function
2.1.2. The Network Losses Function
2.2. System Constraints
2.2.1. Equality Constraints
2.2.2. Inequality Constraints
- 1.
- The power plant constraints, which consist of active and reactive power outputs of the power plants, and voltages limited by minimum and maximum limits:
- 2.
- Security constraints including the voltage magnitude limit of the load bus:
- 3.
- The settings of the discrete transformer tap
- 4.
- The reactive power injection from compensators
- 5.
- The loading of the transmission lines:
3. Proposed Methodology: The Incremental Particle Swarm Optimization–Based Optimal Power Flow
3.1. Incremental Social Learning (ISL)
3.2. Particle Swarm Optimization
3.3. Implementation of Incremental Social Learning into Particle Swarm Optimization
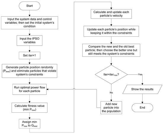
3.4. Algorithm and Flowchart of the Proposed Incremental PSO-Based OPF
- Step 1:
- Input data of the system (generator cost function, network losses function, active power generation constraints, transmission line data, and bus data)
- Step 2:
- Input IPSO variables (IPSO inertial weighting factor)
- Step 3:
- Set the iteration equal to 1
- Step 4:
- Generate population size “N” where each particle in the IPSO algorithm is determined by various control variables
- Step 5:
- Initialize the resulting population as Pbest and eliminate the particles that do not satisfy the system inequality constraints
- Step 6:
- Run the optimal power flow program for each particle
- Step 7:
- Calculate and evaluate the fitness value for each particle and determine the Gbest value among all particles
- Step 8:
- Calculate and update each particle’s velocity
- Step 9:
- Adjust each particle’s position and eliminate the particles that do not meet the constraints.
- Step 10:
- Assess the fitness value of the new population with Pbest; then select the better particle that also satisfies the constraints
- Step 11:
- Particles with higher fitness function values are designated as Pbest
- Step 12:
- If iter < maximum iteration (itermax), then add a new particle into the population whose position is adjusted according to the “rules of social learning” and go to Step 6; otherwise, go to Step 13.
- Step 13:
- Print the Gbest value that gives the optimal solution (minimum Plosses).
4. Results and Analysis
5. Conclusions
Author Contributions
Funding
Data Availability Statement
Conflicts of Interest
References
- Venzke, A.; Chatzivasileiadis, S.; Molzahn, D.K. Inexact convex relaxations for AC optimal power flow: Towards AC feasibility. Electr. Power Syst. Res. 2020, 187, 106480. [Google Scholar] [CrossRef]
- Nappu, M.B. LMP-lossless for congested power system based on DC-OPF. In proceeding of the 2014 Makassar International Conference on Electrical Engineering and Informatics (MICEEI), Makassar, Indonesia, 26–30 November 2014. [Google Scholar]
- Nappu, M.B.; Arief, A.; Bansal, R.C. Transmission management for congested power system: A review of concepts, technical challenges and development of a new methodology. Renew. Sustain. Energy Rev. 2014, 38, 572–580. [Google Scholar] [CrossRef]
- Nappu, M.B.; Bansal, R.; Saha, T.K. Market power implication on congested power system: A case study of financial withheld strategy. Int. J. Electr. Power Energy Syst. 2013, 47, 408–415. [Google Scholar] [CrossRef]
- Venkateswara Rao, B.; Kumar, G.V.N. Optimal power flow by BAT search algorithm for generation reallocation with unified power flow controller. Int. J. Electr. Power Energy Syst. 2015, 68, 81–88. [Google Scholar] [CrossRef]
- Naderi, E.; Pourakbari-Kasmaei, M.; Abdi, H. An efficient particle swarm optimization algorithm to solve optimal power flow problem integrated with FACTS devices. Appl. Soft Comput. 2019, 80, 243–262. [Google Scholar] [CrossRef]
- Amjady, N.; Fatemi, H.; Zareipour, H. Solution of Optimal Power Flow Subject to Security Constraints by a New Improved Bacterial Foraging Method. IEEE Trans. Power Syst. 2012, 27, 1311–1323. [Google Scholar] [CrossRef]
- Swief, R.; Hassan, N.M.; Hasanien, H.M.; Abdelaziz, A.Y.; Kamh, M. AC&DC optimal power flow incorporating centralized/decentralized multi-region grid control employing the whale algorithm. Ain Shams Eng. J. 2021, 12, 1907–1922. [Google Scholar] [CrossRef]
- Adaryani, M.R.; Karami, A. Artificial bee colony algorithm for solving multi-objective optimal power flow problem. Int. J. Electr. Power Energy Syst. 2013, 53, 219–230. [Google Scholar] [CrossRef]
- Abaci, K.; Yamacli, V. Differential search algorithm for solving multi-objective optimal power flow problem. Int. J. Electr. Power Energy Syst. 2016, 79, 1–10. [Google Scholar] [CrossRef]
- El-Fergany, A.A.; Hasanien, H.M. Single and Multi-objective Optimal Power Flow Using Grey Wolf Optimizer and Differential Evolution Algorithms. Electr. Power Compon. Syst. 2015, 43, 1548–1559. [Google Scholar] [CrossRef]
- Al-Kaabi, M.; Dumbrava, V.; Eremia, M. Single and Multi-Objective Optimal Power Flow Based on Hunger Games Search with Pareto Concept Optimization. Energies 2022, 15, 8328. [Google Scholar] [CrossRef]
- Mohamed, A.-A.A.; Mohamed, Y.S.; El-Gaafary, A.A.; Hemeida, A.M. Optimal power flow using moth swarm algorithm. Electr. Power Syst. Res. 2017, 142, 190–206. [Google Scholar] [CrossRef]
- Duman, S.; Güvenç, U.; Sönmez, Y.; Yörükeren, N. Optimal power flow using gravitational search algorithm. Energy Convers. Manag. 2012, 59, 86–95. [Google Scholar] [CrossRef]
- Bouchekara, H.; Abido, M.; Boucherma, M. Optimal power flow using Teaching-Learning-Based Optimization technique. Electr. Power Syst. Res. 2014, 114, 49–59. [Google Scholar] [CrossRef]
- Shaheen, M.A.M.; Ullah, Z.; Qais, M.H.; Hasanien, H.M.; Chua, K.J.; Tostado-Véliz, M.; Turky, R.A.; Jurado, F.; Elkadeem, M.R. Solution of Probabilistic Optimal Power Flow Incorporating Renewable Energy Uncertainty Using a Novel Circle Search Algorithm. Energies 2022, 15, 8303. [Google Scholar] [CrossRef]
- Sinsuphan, N.; Leeton, U.; Kulworawanichpong, T. Optimal power flow solution using improved harmony search method. Appl. Soft Comput. 2013, 13, 2364–2374. [Google Scholar] [CrossRef]
- Ghasemi, M.; Ghavidel, S.; Ghanbarian, M.M.; Gharibzadeh, M.; Vahed, A.A. Multi-objective optimal power flow considering the cost, emission, voltage deviation and power losses using multi-objective modified imperialist competitive algorithm. Energy 2014, 78, 276–289. [Google Scholar] [CrossRef]
- Bouchekara, H.; Chaib, A.; Abido, M.; El-Sehiemy, R. Optimal power flow using an Improved Colliding Bodies Optimization algorithm. Appl. Soft Comput. 2016, 42, 119–131. [Google Scholar] [CrossRef]
- Bouchekara, H.R.E.-H.; Abido, M.A.; Chaib, A.E. Optimal Power Flow Using an Improved Electromagnetism-like Mechanism Method. Electr. Power Compon. Syst. 2016, 44, 434–449. [Google Scholar] [CrossRef]
- Roy, R.; Jadhav, H. Optimal power flow solution of power system incorporating stochastic wind power using Gbest guided artificial bee colony algorithm. Int. J. Electr. Power Energy Syst. 2015, 64, 562–578. [Google Scholar] [CrossRef]
- Ghasemi, M.; Ghavidel, S.; Gitizadeh, M.; Akbari, E. An improved teaching–learning-based optimization algorithm using Lévy mutation strategy for non-smooth optimal power flow. Int. J. Electr. Power Energy Syst. 2015, 65, 375–384. [Google Scholar] [CrossRef]
- Evangeline, S.I.; Rathika, P. Wind farm incorporated optimal power flow solutions through multi-objective horse herd optimization with a novel constraint handling technique. Expert Syst. Appl. 2022, 194, 116544. [Google Scholar] [CrossRef]
- Risi, B.-G.; Riganti-Fulginei, F.; Laudani, A. Modern Techniques for the Optimal Power Flow Problem: State of the Art. Energies 2022, 15, 6387. [Google Scholar] [CrossRef]
- Wolpert, D.H.; Macready, W.G. No free lunch theorems for optimization. IEEE Trans. Evol. Comput. 1997, 1, 67–82. [Google Scholar] [CrossRef]
- Abido, M. Optimal power flow using particle swarm optimization. Int. J. Electr. Power Energy Syst. 2002, 24, 563–571. [Google Scholar] [CrossRef]
- Yumbla, P.E.O.; Ramirez, J.M.; Coello, C.A.C. Optimal Power Flow Subject to Security Constraints Solved with a Particle Swarm Optimizer. IEEE Trans. Power Syst. 2008, 23, 33–40. [Google Scholar] [CrossRef]
- Xinchao, Z. A perturbed particle swarm algorithm for numerical optimization. Appl. Soft Comput. 2010, 10, 119–124. [Google Scholar] [CrossRef]
- de Oca, M.A.M.; Stutzle, T.; Enden, K.V.D.; Dorigo, M. Incremental Social Learning in Particle Swarms. IEEE Trans. Syst. Man Cybern. Part B (Cybern.) 2011, 41, 368–384. [Google Scholar] [CrossRef]
- Xu, X.; Pan, Z.; Xi, Y.; Chen, L. Incremental Particle Swarm Optimization. Phys. Procedia 2012, 24, 1369–1376. [Google Scholar] [CrossRef]
- Majhi, B.; Panda, G. Distributed and robust parameter estimation of IIR systems using incremental particle swarm optimization. Digit. Signal Process. 2013, 23, 1303–1313. [Google Scholar] [CrossRef]
- Aydin, D.; Uğur, A. Automatic Flower Boundary Extraction using IPSOAntK-MEANS Algorithm. Cybernatics Syst. 2010, 41, 416–434. [Google Scholar] [CrossRef]
- Rohiem, N.H.; Soeprijanto, A.; Putra, D.F.U.; Syai’In, M.; Sulistiawati, I.B.; Zahoor, M.; Shah, L.A. Resolving Economic Dispatch with Uncertainty Effect in Microgrids Using Hybrid Incremental Particle Swarm Optimization and Deep Learning Method. Proc. Pak. Acad. Sci. A. Phys. Comput. Sci. 2021, 58, 119–129. [Google Scholar] [CrossRef]
- Ajami, W.A.; Arief, A.; Nappu, M.B. Optimal power flow for power system interconnection considering wind power plants intermittency. Int. J. Smart Grid Clean Energy 2019, 8, 372–376. [Google Scholar] [CrossRef]
- Nappu, M.B.; Arief, A. Network Losses-based Economic Redispatch for Optimal Energy Pricing in a Congested Power System. Energy Procedia 2016, 100, 311–314. [Google Scholar] [CrossRef]
- Nappu, M.B.; Arief, A. Economic redispatch considering transmission congestion for optimal energy price in a deregulated power system. In Proceeding of the 2015 International Conference on Electrical Engineering and Informatics (ICEEI), Denpasar, Indonesia, 10–11 August 2015. [Google Scholar] [CrossRef]
- Al Alahmadi, A.A.; Belkhier, Y.; Ullah, N.; Abeida, H.; Soliman, M.S.; Khraisat, Y.S.H.; Alharbi, Y.M. Hybrid Wind/PV/Battery Energy Management-Based Intelligent Non-Integer Control for Smart DC-Microgrid of Smart University. IEEE Access 2021, 9, 98948–98961. [Google Scholar] [CrossRef]
- Kennedy, J.; Eberhart, R. Particle swarm optimization. In Proceeding of the ICNN’95–International Conference on Neural Networks, Perth, Australia, 27 November–1 December 1995. [Google Scholar]
- Althobaiti, A.; Ullah, N.; Belkhier, Y.; Babqi, A.J.; Alkhammash, H.I.; Ibeas, A. Expert knowledge based proportional resonant controller for three phase inverter under abnormal grid conditions. Int. J. Green Energy 2022, 1–17. [Google Scholar] [CrossRef]
- Dabbagchi, I.; Christie, R. Power Systems Test Case Archive: 30 Bus Power Flow Test Case. 1993. Available online: http://labs.ece.uw.edu/pstca/pf30/pg_tca30bus.htm (accessed on 1 December 2022).




| Bus | Generator Constraints | Generation Cost Coefficients | |||||||
|---|---|---|---|---|---|---|---|---|---|
| (MW) | (MW) | (MVAr) | (MVAr) | ||||||
| 1 (Gen 1) | 191.7 | 29 | 191.7 | 20 | 30 | −10 | 1243.53 | 38.301 | 0.035 |
| 2 (Gen 2) | 40 | 10 | 140 | 5 | 50 | −40 | 451.325 | 46.159 | 0.105 |
| Methods | Active Power (MW) | Cost ($/h) | Active Power Losses (MW) | Total Cost ($/h) | Number of Iterations | ||
|---|---|---|---|---|---|---|---|
| Gen 1 | Gen 2 | Gen 1 | Gen 2 | ||||
| PSO | 191.7 | 74.28 | 9872 | 4459 | 12.58 | 14,331 | 69 |
| IPSO | 191.7 | 74.26 | 9872 | 4458 | 12.56 | 14,330 | 25 |
Disclaimer/Publisher’s Note: The statements, opinions and data contained in all publications are solely those of the individual author(s) and contributor(s) and not of MDPI and/or the editor(s). MDPI and/or the editor(s) disclaim responsibility for any injury to people or property resulting from any ideas, methods, instructions or products referred to in the content. |
© 2023 by the authors. Licensee MDPI, Basel, Switzerland. This article is an open access article distributed under the terms and conditions of the Creative Commons Attribution (CC BY) license (https://creativecommons.org/licenses/by/4.0/).
Share and Cite
Nappu, M.B.; Arief, A.; Ajami, W.A. Energy Efficiency in Modern Power Systems Utilizing Advanced Incremental Particle Swarm Optimization–Based OPF. Energies 2023, 16, 1706. https://doi.org/10.3390/en16041706
Nappu MB, Arief A, Ajami WA. Energy Efficiency in Modern Power Systems Utilizing Advanced Incremental Particle Swarm Optimization–Based OPF. Energies. 2023; 16(4):1706. https://doi.org/10.3390/en16041706
Chicago/Turabian StyleNappu, Muhammad Bachtiar, Ardiaty Arief, and Willy Akbar Ajami. 2023. "Energy Efficiency in Modern Power Systems Utilizing Advanced Incremental Particle Swarm Optimization–Based OPF" Energies 16, no. 4: 1706. https://doi.org/10.3390/en16041706
APA StyleNappu, M. B., Arief, A., & Ajami, W. A. (2023). Energy Efficiency in Modern Power Systems Utilizing Advanced Incremental Particle Swarm Optimization–Based OPF. Energies, 16(4), 1706. https://doi.org/10.3390/en16041706

