Dynamic Evaluation of Desiccant Dehumidification Evaporative Cooling Options for Greenhouse Air-Conditioning Application in Multan (Pakistan)
Abstract
1. Introduction
2. Background and Literature Review
3. Materials and Methods
3.1. Modelling M-DAC System
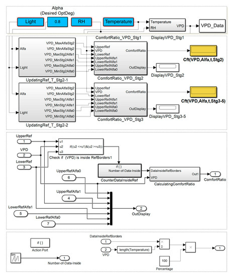
3.2. Optimality Degree and Comfort Ratio Model
4. Results and Discussion
4.1. Validation Based on Thermodynamic Analysis
4.2. Validation Based on Optimality Degree and Comfort Ratio
5. Conclusions
Author Contributions
Funding
Data Availability Statement
Acknowledgments
Conflicts of Interest
References
- Pandelidis, D.; Anisimov, S. Numerical analysis of the heat and mass transfer processes in selected M-Cycle heat exchangers for the dew point evaporative cooling. Energy Convers. Manag. 2015, 90, 62–83. [Google Scholar] [CrossRef]
- Caliskan, H.; Dincer, I.; Hepbasli, A. A comparative study on energetic, exergetic and environmental performance assessments of novel M-Cycle based air coolers for buildings. Energy Convers. Manag. 2012, 56, 69–79. [Google Scholar] [CrossRef]
- Zhan, C.; Duan, Z.; Zhao, X.; Smith, S.; Jin, H.; Riffat, S. Comparative study of the performance of the M-cycle counter-flow and cross-flow heat exchangers for indirect evaporative cooling—Paving the path toward sustainable cooling of buildings. Energy 2011, 36, 6790–6805. [Google Scholar] [CrossRef]
- Caliskan, H.; Dincer, I.; Hepbasli, A. Exergetic and sustainability performance comparison of novel and conventional air cooling systems for building applications. Energy Build. 2011, 43, 1461–1472. [Google Scholar] [CrossRef]
- Chua, K.J.; Chou, S.K.; Yang, W.M.; Yan, J. Achieving better energy-efficient air conditioning—A review of technologies and strategies. Appl. Energy 2013, 104, 87–104. [Google Scholar] [CrossRef]
- Pandelidis, D.; Anisimov, S.; Worek, W.M. Performance study of the Maisotsenko Cycle heat exchangers in different air-conditioning applications. Int. J. Heat Mass Transf. 2015, 81, 207–221. [Google Scholar] [CrossRef]
- Rogdakis, E.D.; Koronaki, I.P.; Tertipis, D.N. Experimental and computational evaluation of a Maisotsenko evaporative cooler at Greek climate. Energy Build. 2014, 70, 497–506. [Google Scholar] [CrossRef]
- Cui, X.; Chua, K.J.; Yang, W.M. Use of indirect evaporative cooling as pre-cooling unit in humid tropical climate: An energy saving technique. Energy Procedia 2014, 61, 176–179. [Google Scholar] [CrossRef]
- Riangvilaikul, B.; Kumar, S. Numerical study of a novel dew point evaporative cooling system. Energy Build. 2010, 42, 2241–2250. [Google Scholar] [CrossRef]
- Sultan, M. Study on Sorption Characteristics of Water Adsorbents for Agricultural Air-Conditioning Systems. Ph.D. Thesis, Kyushu University, Kyushy, Japan, 2015. [Google Scholar]
- Anisimov, S.; Pandelidis, D.; Jedlikowski, A.; Polushkin, V. Performance investigation of a M (Maisotsenko)-cycle cross-flow heat exchanger used for indirect evaporative cooling. Energy 2014, 76, 593–606. [Google Scholar] [CrossRef]
- Zhao, X.; Li, J.M.; Riffat, S.B. Numerical study of a novel counter-flow heat and mass exchanger for dew point evaporative cooling. Appl. Therm. Eng. 2008, 28, 1942–1951. [Google Scholar] [CrossRef]
- Zube, D.; Gillan, L. Evaluating Coolerado Corportion’s Heatâ mass exchanger performance through experimental analysis. Int. J. Energy Clean Environ. 2011, 12, 101–116. [Google Scholar] [CrossRef]
- Weerts, B. Coolerado and modeling an application of the Maisotsenko Cycle. Int. J. Energy Clean Environ. 2011, 12, 287–307. [Google Scholar] [CrossRef]
- Maisotsenko, V.; Treyger, I. Way to energy abundance can be found through the Maisotsenko cycle. Int. J. Energy Clean Environ. 2011, 12, 319–326. [Google Scholar] [CrossRef]
- Khalatov, A.; Karp, I.; Isakov, B. Prospects of the Maisotsenko thermodynamic cycle application in Ukraine. Int. J. Energy Clean Environ. 2011, 12, 141–157. [Google Scholar] [CrossRef]
- Anisimov, S.; Pandelidis, D. Heat-and mass-transfer procesess in indirect evaporative air conditioners through the Maisotsenko cycle. Int. J. Energy Clean Environ. 2011, 12, 273–286. [Google Scholar] [CrossRef]
- Rogdakis, E.D.; Tertipis, D.N. Maisotsenko cycle: Technology overview and energy-saving potential in cooling systems. Energy Emiss. Control Technol. 2015, 3, 15. [Google Scholar]
- Nagaya, K.; Senbongi, T.; Li, Y.; Zheng, J.; Murakami, I. High energy efficiency desiccant assisted automobile air-conditioner and its temperature and humidity control system. Appl. Therm. Eng. 2006, 26, 1545–1551. [Google Scholar] [CrossRef]
- Lee, S.H.; Lee, W.L. Site verification and modeling of desiccant-based system as an alternative to conventional air-conditioning systems for wet markets. Energy 2013, 55, 1076–1083. [Google Scholar] [CrossRef]
- Ismail, M.Z.; Angus, D.E.; Thorpe, G.R. The performance of a solar-regenerated open-cycle desiccant bed grain cooling system. Sol. Energy 1991, 46, 63–70. [Google Scholar] [CrossRef]
- Sultan, M.; Miyazaki, T.; Koyama, S.; Saha, B.B. Utilization of Desiccant Air-Conditioning System for Improvement in Greenhouse Productivity: A Neglected Area of Research in Pakistan. Int. J. Environ. 2014, 4, 1–10. [Google Scholar]
- Zheng, G.; Zheng, C.; Yang, G.; Chen, W. Development of a new marine rotary desiccant airconditioning system and its energy consumption analysis. Energy Procedia 2011, 16, 1095–1101. [Google Scholar] [CrossRef]
- Bourdoukan, P.; Wurtz, E.; Joubert, P. Comparison between the conventional and recirculation modes in desiccant cooling cycles and deriving critical efficiencies of components. Energy 2010, 35, 1057–1067. [Google Scholar] [CrossRef]
- Enteria, N.; Yoshino, H.; Takaki, R.; Yonekura, H.; Satake, A.; Mochida, A. First and second law analyses of the developed solar-desiccant air-conditioning system (SDACS) operation during the summer day. Energy Build. 2013, 60, 239–251. [Google Scholar] [CrossRef]
- Dezfouli, M.M.S.; Mat, S.; Pirasteh, G.; Sahari, K.S.M.; Sopian, K.; Ruslan, M.H. Simulation Analysis of the Four Configurations of Solar Desiccant Cooling System Using Evaporative Cooling in Tropical Weather in Malaysia. Int. J. Photoenergy 2014, 2014, 843617. [Google Scholar] [CrossRef]
- Enteria, N.; Yoshino, H.; Satake, A.; Mochida, A.; Takaki, R.; Yoshie, R.; Mitamura, T.; Baba, S. Experimental heat and mass transfer of the separated and coupled rotating desiccant wheel and heat wheel. Exp. Therm. Fluid Sci. 2010, 34, 603–615. [Google Scholar] [CrossRef]
- Ge, T.S.; Ziegler, F.; Wang, R.Z.; Wang, H. Performance comparison between a solar driven rotary desiccant cooling system and conventional vapor compression system (performance study of desiccant cooling). Appl. Therm. Eng. 2010, 30, 724–731. [Google Scholar] [CrossRef]
- Sultan, M.; El-Sharkawy, I.I.; Miyazaki, T.; Saha, B.B.; Koyama, S.; Maruyama, T.; Maeda, S.; Nakamura, T. Water vapor sorption kinetics of polymer based sorbents: Theory and experiments. Appl. Therm. Eng. 2016, 106, 192–202. [Google Scholar] [CrossRef]
- Sultan, M.; Miyazaki, T.; Koyama, S.; Khan, Z.M. Performance evaluation of hydrophilic organic polymer sorbents for desiccant air-conditioning applications. Adsorpt. Sci. Technol. 2018, 36, 311–326. [Google Scholar] [CrossRef]
- Sultan, M.; El-Sharkawy, I.I.; Miyazaki, T.; Saha, B.B.; Koyama, S.; Maruyama, T.; Maeda, S.; Nakamura, T. Insights of water vapor sorption onto polymer based sorbents. Adsorption 2015, 21, 205–215. [Google Scholar] [CrossRef]
- Sultan, M.; Miyazaki, T.; Mahmood, M.H.; Khan, Z.M. Solar assisted evaporative cooling based passive air-conditioning system for agricultural and livestock applications. J. Eng. Sci. Technol. 2018, 13, 693–703. [Google Scholar]
- Noor, S.; Ashraf, H.; Sultan, M.; Khan, Z.M. Evaporative Cooling Options for Building Air-Conditioning: A Comprehensive Study for Climatic Conditions of Multan (Pakistan). Energies 2020, 13, 3061. [Google Scholar] [CrossRef]
- Sultan, M.; Miyazaki, T. Energy-Efficient Air-Conditioning Systems for Nonhuman Applications. In Refrigeration; Ekren, O., Ed.; InTech: London, UK, 2017; pp. 97–117. [Google Scholar]
- Sultan, M.; El-Sharkawy, I.I.; Miyazaki, T.; Saha, B.B.; Koyama, S. An overview of solid desiccant dehumidification and air conditioning systems. Renew. Sustain. Energy Rev. 2015, 46, 16–29. [Google Scholar] [CrossRef]
- Mahmood, M.H.; Sultan, M.; Miyazaki, T.; Koyama, S.; Maisotsenko, V.S. Overview of the Maisotsenko cycle—A way towards dew point evaporative cooling. Renew. Sustain. Energy Rev. 2016, 66, 537–555. [Google Scholar] [CrossRef]
- Raza, H.M.U.; Ashraf, H.; Shahzad, K.; Sultan, M.; Miyazaki, T.; Usman, M.; Shamshiri, R.R.; Zhou, Y.; Ahmad, R. Investigating Applicability of Evaporative Cooling Systems for Thermal Comfort of Poultry Birds in Pakistan. Appl. Sci. 2020, 10, 4445. [Google Scholar] [CrossRef]
- Kanwal, R.; Ashraf, H.; Sultan, M.; Babu, I.; Yasmin, Z.; Nadeem, M.; Asghar, M.; Shamshiri, R.R.; Ibrahim, S.M.; Ahmad, N.; et al. Effect of 1-Methyl Cyclopropane and Modified Atmosphere Packaging on the Storage of Okra (Abelmoschus esculentus L.): Theory and Experiments. Sustainability 2020, 12, 7547. [Google Scholar] [CrossRef]
- Shamshiri, R.R.; Kalantari, F.; Ting, K.C.; Thorp, K.R.; Hameed, I.A.; Weltzien, C.; Ahmad, D.; Shad, Z.M. Advances in greenhouse automation and controlled environment agriculture: A transition to plant factories and urban agriculture. Int. J. Agric. Biol. Eng. 2018, 11, 1–22. [Google Scholar] [CrossRef]
- Shamshiri, R.R.; Jones, J.W.; Thorp, K.R.; Ahmad, D.; Man, H.C.; Taheri, S. Review of optimum temperature, humidity, and vapour pressure deficit for microclimate evaluation and control in greenhouse cultivation of tomato: A review. Int. Agrophysics 2018, 32, 287–302. [Google Scholar] [CrossRef]
- Shamshiri, R.; Ismail, W.I.W. A review of greenhouse climate control and automation systems in tropical regions. J. Agric. Sci. Appl. 2013, 2, 176–183. [Google Scholar] [CrossRef]
- Shamshiri, R.; Ismail, W.I.W.; bin Ahmad, D. Experimental evaluation of air temperature, relative humidity and vapor pressure deficit in tropical lowland plant production environments. Adv. Environ. Biol. 2014, 8, 5–14. [Google Scholar]
- Sultan, M.; Miyazaki, T.; Koyama, S. Optimization of adsorption isotherm types for desiccant air-conditioning applications. Renew. Energy 2018, 121, 441–450. [Google Scholar] [CrossRef]
- Sultan, M.; Miyazaki, T.; Saha, B.B.; Koyama, S. Steady-state investigation of water vapor adsorption for thermally driven adsorption based greenhouse air-conditioning system. Renew. Energy 2016, 86, 785–795. [Google Scholar] [CrossRef]
- Song, J.; Sobhani, B. Energy and exergy performance of an integrated desiccant cooling system with photovoltaic/thermal using phase change material and maisotsenko cooler. J. Energy Storage 2020, 32, 101698. [Google Scholar] [CrossRef]
- Miyazaki, T.; Nikai, I.; Akisawa, A. Simulation analysis of an open-cycle adsorption air conditioning system−numeral modeling of a fixed bed dehumidification unit and the maisotsenko cycle cooling unit. Int. J. Energy Clean Environ. 2011, 12, 341–354. [Google Scholar] [CrossRef]
- Pandelidis, D.; Anisimov, S.; Worek, W.M.; Drąg, P. Analysis of different applications of Maisotsenko cycle heat exchanger in the desiccant air conditioning systems. Energy Build. 2017, 140, 154–170. [Google Scholar] [CrossRef]
- Goldsworthy, M.; White, S. Optimisation of a desiccant cooling system design with indirect evaporative cooler. Int. J. Refrig. 2011, 34, 148–158. [Google Scholar] [CrossRef]
- Sultan, M.; El-Sharkaw, I.I.; Miyazaki, T.; Saha, B.B.; Koyama, S. Experimental Study on Carbon Based Adsorbents for Greenhouse Dehumidification. Evergreen 2014, 1, 5–11. [Google Scholar] [CrossRef]
- Lim, X. How heat from the sun can keep us all cool. Nature 2017, 542, 23–24. [Google Scholar] [CrossRef]
- Beck, H.E.; Zimmermann, N.E.; McVicar, T.R.; Vergopolan, N.; Berg, A.; Wood, E.F. Present and future Köppen-Geiger climate classification maps at 1-km resolution. Sci. Data 2018, 5, 180214. [Google Scholar] [CrossRef]
- Panaras, G.; Mathioulakis, E.; Belessiotis, V.; Kyriakis, N. Theoretical and experimental investigation of the performance of a desiccant air-conditioning system. Renew. Energy 2010, 35, 1368–1375. [Google Scholar] [CrossRef]
- Panaras, G.; Mathioulakis, E.; Belessiotis, V. Solid desiccant air-conditioning systems–Design parameters. Energy 2011, 36, 2399–2406. [Google Scholar] [CrossRef]
- ASHRAE. ASHRAE Handbook—Fundamentals; American Society of Heating, Refrigerating, and Air-Conditioning Engineers: Atlanta, GA, USA, 2017. [Google Scholar]
- Shamshiri, R. Measuring optimality degrees of microclimate parameters in protected cultivation of tomato under tropical climate condition. Measurement 2017, 106, 236–244. [Google Scholar] [CrossRef]
- Shamshiri, R.R.; Bojic, I.; van Henten, E.; Balasundram, S.K.; Dworak, V.; Sultan, M.; Weltzien, C. Model-based evaluation of greenhouse microclimate using IoT-Sensor data fusion for energy efficient crop production. J. Clean. Prod. 2020, 263, 121303. [Google Scholar] [CrossRef]
- Rezvani, S.M.; Abyaneh, H.Z.; Shamshiri, R.R.; Balasundram, S.K.; Dworak, V.; Goodarzi, M.; Sultan, M.; Mahns, B. IoT-Based Sensor Data Fusion for Determining Optimality Degrees of Microclimate Parameters in Commercial Greenhouse Production of Tomato. Sensors 2020, 20, 6474. [Google Scholar] [CrossRef] [PubMed]
















| System | Findings | Regeneration Temperature | Ref. |
|---|---|---|---|
| Desiccant based indirect evaporative cooling | For 70 °C Tregen, supply flow ratio 0.67, indirect EC flow ratio 0.3 results in maximum performance i.e., COP higher than 20 | 70 °C | [48] |
| Maisotsenko cycle desiccant evaporative cooling | For outside conditions of 25 °C, lowest temperature gradient was 14.9 °C | 70 °C | [1] |
| Standalone MEC | For Greek climate conditions, MEC system achieved maximum temperature gradient of 20.4 °C in Athens | – | [7] |
| Maisotsenko cycle desiccant evaporative cooling | Different desiccant materials studied for greenhouse air-conditioning, only limitation was integration of OptDeg and Cft models for different growth stages of crops | Different regeneration temperatures | [10] |
| Standalone DAC system | Polymer-based sorbents PS-I and PS-II are studied at regeneration temperatures 50 and 80 °C for greenhouse air-conditioning | Different regeneration temperatures | [30] |
| Standalone DAC system | Activated carbon powder (ACP) and activated carbon fiber (ACF) were studied for greenhouse air-conditioning at regeneration temperatures 41 to 75 °C, only limitation was the detailed analysis of crop growth and plant comfort indices | Different regeneration temperatures | [49] |
| Coefficient | Value |
|---|---|
| A1 | −2865 |
| B1 | 4.344 |
| C1 | 0.8624 |
| A2 | 6360 |
| B2 | 1.127 |
| C2 | 0.07969 |
| Days | Vegetative Growth Stage | Flowering to Mature Fruiting | ||
|---|---|---|---|---|
| Pad-and-fan Ref. [57] | M-DAC (This Study) | Pad-and-Fan Ref. [57] | M-DAC (this Study) | |
| 1 | 8.6 | 21.2 | 11.1 | 24.7 |
| 2 | 4.9 | 17.2 | 19.6 | 26.7 |
| 3 | 27 | 11.9 | 31.9 | 18.2 |
| 4 | 13.5 | 20.4 | 32.1 | 24.9 |
| 5 | 21.9 | 16.4 | 40.9 | 31.0 |
| 6 | 25.2 | 36.0 | 27.5 | 43.4 |
| 7 | 4.6 | 17.5 | 25.8 | 39.0 |
| 8 | 32.3 | 51.4 | 36.3 | 65.2 |
| 9 | 5 | 6.4 | 8.8 | 25.5 |
| 10 | 4.3 | 46.8 | 8.3 | 51.0 |
| 11 | 18.8 | 20.5 | 32.2 | 29.4 |
| Mean | 15.1 | 24.1 | 24.9 | 34.5 |
| SD | 10.4 | 14.3 | 11.4 | 14.0 |
| Min | 4.3 | 6.4 | 8.3 | 18.2 |
| Max | 32.3 | 51.4 | 40.9 | 65.2 |
Publisher’s Note: MDPI stays neutral with regard to jurisdictional claims in published maps and institutional affiliations. |
© 2021 by the authors. Licensee MDPI, Basel, Switzerland. This article is an open access article distributed under the terms and conditions of the Creative Commons Attribution (CC BY) license (http://creativecommons.org/licenses/by/4.0/).
Share and Cite
Ashraf, H.; Sultan, M.; Shamshiri, R.R.; Abbas, F.; Farooq, M.; Sajjad, U.; Md-Tahir, H.; Mahmood, M.H.; Ahmad, F.; Taseer, Y.R.; et al. Dynamic Evaluation of Desiccant Dehumidification Evaporative Cooling Options for Greenhouse Air-Conditioning Application in Multan (Pakistan). Energies 2021, 14, 1097. https://doi.org/10.3390/en14041097
Ashraf H, Sultan M, Shamshiri RR, Abbas F, Farooq M, Sajjad U, Md-Tahir H, Mahmood MH, Ahmad F, Taseer YR, et al. Dynamic Evaluation of Desiccant Dehumidification Evaporative Cooling Options for Greenhouse Air-Conditioning Application in Multan (Pakistan). Energies. 2021; 14(4):1097. https://doi.org/10.3390/en14041097
Chicago/Turabian StyleAshraf, Hadeed, Muhammad Sultan, Redmond R. Shamshiri, Farrukh Abbas, Muhammad Farooq, Uzair Sajjad, Hafiz Md-Tahir, Muhammad H. Mahmood, Fiaz Ahmad, Yousaf R. Taseer, and et al. 2021. "Dynamic Evaluation of Desiccant Dehumidification Evaporative Cooling Options for Greenhouse Air-Conditioning Application in Multan (Pakistan)" Energies 14, no. 4: 1097. https://doi.org/10.3390/en14041097
APA StyleAshraf, H., Sultan, M., Shamshiri, R. R., Abbas, F., Farooq, M., Sajjad, U., Md-Tahir, H., Mahmood, M. H., Ahmad, F., Taseer, Y. R., Shahzad, A., & Niazi, B. M. K. (2021). Dynamic Evaluation of Desiccant Dehumidification Evaporative Cooling Options for Greenhouse Air-Conditioning Application in Multan (Pakistan). Energies, 14(4), 1097. https://doi.org/10.3390/en14041097

