Leveraging Time–Frequency Distribution Priors and Structure-Aware Adaptivity for Wideband Signal Detection and Recognition in Wireless Communications
Abstract
1. Introduction
- We analyze the differences in the effectiveness of various data enhancement methods used for WSDR and propose a data enhancement scheme adapted to detect and recognize signals from the time–frequency domain based on the results of an ablation experiment.
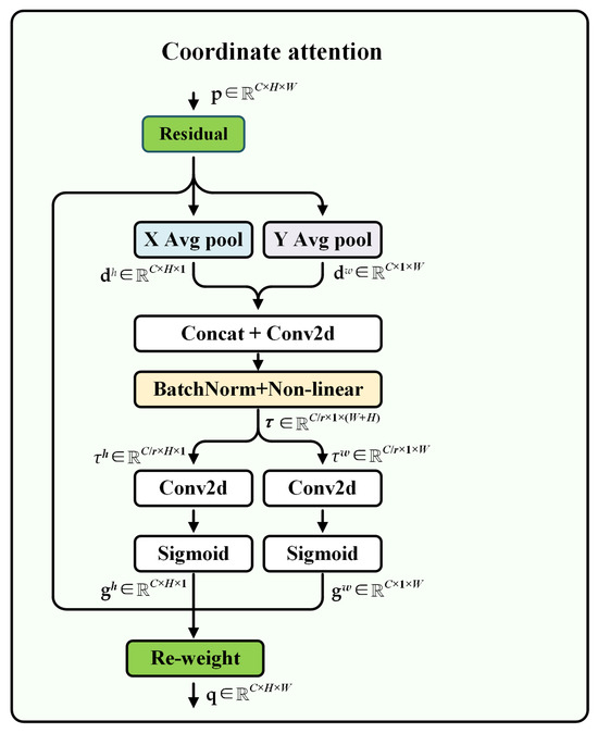
- In view of the shape and distribution of signal objects in time–frequency domain, we introduce the Strip Pooling Module (SPM) and Coordinate Attention (CA) mechanism during the feature extraction and fusion stages, which help the model to aggregate the long-distance dependencies in the horizontal and vertical directions, avoiding the noise interference outside the local window, and thus better focusing on the spatial distributions and shape features of the signal. In addition, we employ an adaptive elliptical Gaussian coding strategy to generate heatmaps, which enhances the adaptability of the effective guidance region for center-point localization to the target shape.
- In the wideband spectrum, signal objects with same center frequencies and bandwidths can be considered as multiple burst states of the same signal. Based on this cognitive prior, we design a post-processing algorithm called the Time–Frequency Clustering Optimizer (TFCO) to assist model decision-making, aiming to improve the model’s recognition accuracy.
- Our approach is evaluated based on the WBSig53 dataset. The experimental results indicate that the proposed method achieves improved detection and recognition performance while maintaining low complexity compared to other existing methods.
2. Related Work
2.1. WSDR Based on Deep Learning
2.2. Object Detection Model
3. Proposed Method
3.1. Data Augmentation Strategy
3.2. Network Structure
3.3. Adaptive Elliptic Gaussian Encoding Strategy
3.4. Loss Function
3.5. Post-Processing Algorithm
| Algorithm 1 Time–Frequency Clustering Optimizer (TFCO) |
Require:
|
4. Experiments
4.1. Implementation Details
4.1.1. WBSig53 Dataset
4.1.2. Evaluation Metrics
4.1.3. Training Scheme
4.2. Ablation Experiment
4.2.1. Appropriate Data Augmentation Strategy Is Crucial
4.2.2. Focusing on Structural Features Is Beneficial
4.2.3. Incorporating Prior Knowledge Reasonably Is Feasible
4.3. Comparative Experiment
4.4. Complexity Analysis
5. Conclusions
Author Contributions
Funding
Institutional Review Board Statement
Informed Consent Statement
Data Availability Statement
Conflicts of Interest
References
- Kim, M.; Lee, S.-H.; Choi, I.-O.; Kim, K.-T. Direction Finding for Multiple Wideband Chirp Signal Sources using Blind Signal Separation and Matched Filtering. Signal Process. 2022, 200, 108642. [Google Scholar] [CrossRef]
- Horstmann, S.; Ramirez, D.; Schreier, P.J. Two-Channel Passive Detection of Cyclostationary Signals. IEEE Trans. Signal Process. 2020, 68, 2340–2355. [Google Scholar] [CrossRef]
- Oh, H.; Nam, H. Energy Detection Scheme in the Presence of Burst Signals. IEEE Signal Process. Lett. 2019, 26, 582–586. [Google Scholar] [CrossRef]
- Zhao, W.; Li, H.; Jin, M.; Liu, Y.; Yoo, S.J. Eigenvalues-Based Universal Spectrum Sensing Algorithm in Cognitive Radio Networks. IEEE Syst. J. 2021, 15, 3391–3402. [Google Scholar] [CrossRef]
- Kayraklik, S.; Alagöz, Y.; Coşkun, A.F. Application of Object Detection Approaches on the Wideband Sensing Problem. In Proceedings of the 2022 IEEE International Black Sea Conference on Communications and Networking (BlackSeaCom), Sofia, Bulgaria, 6–9 June 2022; pp. 341–346. [Google Scholar] [CrossRef]
- Sklivanitis, G.; Demirors, E.; Gannon, A.M.; Batalama, S.N.; Pados, D.A.; Melodia, T. All-Spectrum Cognitive Channelization around Narrowband and Wideband Primary Stations. In Proceedings of the IEEE Global Communications Conference (GLOBECOM), San Diego, CA, USA, 6–10 December 2015; pp. 1–7. [Google Scholar]
- Gao, J.; Yi, X.; Zhong, C.; Chen, X.; Zhang, Z. Deep Learning for Spectrum Sensing. IEEE Signal Process. Lett. 2019, 8, 1727–1730. [Google Scholar] [CrossRef]
- Yang, K.; Huang, Z.; Wang, X.; Li, X. A Blind Spectrum Sensing Method Based on Deep Learning. Sensors 2019, 19, 2270. [Google Scholar] [CrossRef]
- Shi, Y.; Xu, H.; Zhang, Y.; Qi, Z.; Wang, D. GAF-MAE: A Self-Supervised Automatic Modulation Classification Method Based on Gramian Angular Field and Masked Autoencoder. IEEE Trans. Cogn. Commun. Netw. 2024, 10, 94–106. [Google Scholar] [CrossRef]
- Ren, S.; He, K.; Girshick, R.; Sun, J. Faster R-CNN: Towards Real-Time Object Detection with Region Proposal Networks. IEEE Trans. Pattern Anal. Mach. Intell. 2017, 39, 1137–1149. [Google Scholar] [CrossRef] [PubMed]
- Lin, T.-Y.; Goyal, P.; Girshick, R.; He, K.; Dollár, P. Focal Loss for Dense Object Detection. IEEE Trans. Pattern Anal. Mach. Intell. 2017, 42, 318–327. [Google Scholar] [CrossRef] [PubMed]
- Joseph, R.; Ali, F. YOLOv3: An Incremental Improvement. arXiv 2018, arXiv:1804.02767. [Google Scholar] [CrossRef]
- Tian, Z.; Shen, C.; Chen, H.; He, T. FCOS: Fully Convolutional One-Stage Object Detection. In Proceedings of the 2019 IEEE/CVF International Conference on Computer Vision (ICCV), Seoul, Republic of Korea, 27 October–2 November 2019; pp. 9626–9635. [Google Scholar]
- Zhang, H.; Chang, H.; Ma, B.; Wang, N.; Chen, X. Dynamic R-CNN: Towards High Quality Object Detection via Dynamic Training. In Proceedings of the Computer Vision–ECCV 2020: 16th European Conference, Glasgow, UK, 23–28 August 2020; pp. 260–275. [Google Scholar]
- Sun, P.; Zhang, R.; Jiang, Y.; Kong, T.; Xu, C.; Zhan, W.; Tomizuka, M.; Li, L.; Yuan, Z.; Wang, C.; et al. Sparse R-CNN: End-to-End Object Detection with Learnable Proposals. In Proceedings of the 2021 IEEE/CVF Conference on Computer Vision and Pattern Recognition (CVPR), Nashville, TN, USA, 20–25 June 2021; pp. 14449–14458. [Google Scholar]
- Zhou, X.; Wang, D.; Krähenbühl, P. Objects as points. arXiv 2019, arXiv:1904.07850. [Google Scholar]
- Li, W.; Wang, K.; You, L. A Deep Convolutional Network for Multitype Signal Detection and Classification in Spectrogram. Math. Probl. Eng. 2020, 2020, 9797302. [Google Scholar] [CrossRef]
- Li, W.; Wang, K.; You, L.; Huang, Z. A New Deep Learning Framework for HF Signal Detection in Wideband Spectrogram. IEEE Signal Process. Lett. 2022, 29, 1342–1346. [Google Scholar] [CrossRef]
- Cheng, T.; Sun, L.; Zhang, J.; Wang, J.; Wei, Z. A start–stop points CenterNet for wideband signals detection and time–frequency localization in spectrum sensing. Neural Netw. 2024, 170, 325–336. [Google Scholar] [CrossRef]
- Boegner, L.; Vanhoy, G.; Vallance, P.; Gulati, M.; Feitzinger, D.; Comar, B.; Miller, R.D. Large Scale Radio Frequency Wideband Signal Detection & Recognition. arXiv 2022, arXiv:2211.10335. [Google Scholar] [CrossRef]
- Huang, H.; Li, J.-Q.; Wang, J.; Wang, H. FCN-Based Carrier Signal Detection in Broadband Power Spectrum. IEEE Access 2020, 8, 113042–113051. [Google Scholar] [CrossRef]
- Huang, H.; Wang, J.; Li, J. FFSCN: Frame Fusion Spectrum Center Net for Carrier Signal Detection. Electronics 2022, 11, 3349. [Google Scholar] [CrossRef]
- Lin, M.; Zhang, X.; Tian, Y.; Huang, Y. Multi-Signal Detection Framework: A Deep Learning Based Carrier Frequency and Bandwidth Estimation. Sensors 2022, 22, 3909. [Google Scholar] [CrossRef] [PubMed]
- O’Shea, T.; Roy, T.; Clancy, T.C. Learning robust general radio signal detection using computer vision methods. In Proceedings of the 2017 51st Asilomar Conference on Signals, Systems, and Computers, Pacific Grove, CA, USA, 29 October–1 November 2017; pp. 829–832. [Google Scholar]
- Prasad, K.N.R.S.V.; D’souza, K.B.; Bhargava, V.K. A Downscaled Faster-RCNN Framework for Signal Detection and Time-Frequency Localization in Wideband RF Systems. IEEE Trans. Wirel. Commun. 2020, 19, 4847–4862. [Google Scholar] [CrossRef]
- Zha, X.; Peng, H.; Qin, X.; Li, G.; Yang, S. A Deep Learning Framework for Signal Detection and Modulation Classification. Sensors 2019, 19, 4042. [Google Scholar] [CrossRef] [PubMed]
- Li, C.; Xiang, X.; Mao, H.; Wang, R.; Qi, Y. Anchor-Free SNR-Aware Signal Detector for Wideband Signal Detection Framework. Electronics 2025, 14, 2260. [Google Scholar] [CrossRef]
- Lin, H.; Dai, X. Real-Time Multisignal Detection and Identification in Known and Unknown HF Channels: A Deep Learning Method. Wirel. Commun. Mob. Comput. 2022, 2022, 1674702. [Google Scholar] [CrossRef]
- Carion, N.; Massa, F.; Synnaeve, G.; Usunier, N.; Kirillov, A.; Zagoruyko, S. End-to-End Object Detection with Transformers. In Proceedings of the Computer Vision–ECCV 2020: 16th European Conference, Glasgow, UK, 23–28 August 2020; pp. 213–229. [Google Scholar]
- Dosovitskiy, A.; Beyer, L.; Kolesnikov, A.; Weissenborn, D.; Zhai, X.; Unterthiner, T.; Dehghani, M.; Minderer, M.; Heigold, G.; Gelly, S.; et al. An Image is Worth 16x16 Words: Transformers for Image Recognition at Scale. arXiv 2021, arXiv:2010.11929. [Google Scholar] [CrossRef]
- Law, H.; Deng, J. CornerNet: Detecting Objects as Paired Keypoints. In Proceedings of the European Conference on Computer Vision, Munich, Germany, 8 September 2018; Springer: Berlin/Heidelberg, Germany, 2018; pp. 765–781. [Google Scholar]
- Hou, Q.; Zhang, L.; Cheng, M.-M.; Feng, J. Strip Pooling: Rethinking Spatial Pooling for Scene Parsing. In Proceedings of the 2020 IEEE/CVF Conference on Computer Vision and Pattern Recognition (CVPR), Seattle, WA, USA, 13–19 June 2020; pp. 4002–4011. [Google Scholar]
- Hou, Q.; Zhou, D.; Feng, J. Coordinate Attention for Efficient Mobile Network Design. In Proceedings of the 2021 IEEE/CVF Conference on Computer Vision and Pattern Recognition (CVPR), Nashville, TN, USA, 20–25 June 2021; pp. 13708–13717. [Google Scholar]
- Bodla, N.; Singh, B.; Chellappa, R.; Davis, L.S. Soft-NMS—Improving Object Detection with One Line of Code. In Proceedings of the 2017 IEEE International Conference on Computer Vision (ICCV), Venice, Italy, 22–29 October 2017; pp. 5562–5570. [Google Scholar]
- Liu, S.; Li, F.; Zhang, H.; Yang, X.; Qi, X.; Su, H.; Zhu, J.; Zhang, L. DAB-DETR: Dynamic Anchor Boxes are Better Queries for DETR. arXiv 2022, arXiv:2201.12329. [Google Scholar] [CrossRef]
- Meng, D.; Chen, X.; Fan, Z.; Zeng, G.; Li, H.; Yuan, Y.; Sun, L.; Wang, J. Conditional DETR for Fast Training Convergence. In Proceedings of the 2021 IEEE/CVF International Conference on Computer Vision (ICCV), Montreal, QC, Canada, 10–17 October 2021; pp. 3631–3640. [Google Scholar]











| Approach | Key Merits | Identified Limitations/Research Gap |
|---|---|---|
| [21,22,23] | Directly estimates signal carrier frequency and bandwidth with a simple structure and high accuracy | Insufficient capability in detecting signals in dense scenarios |
| [24,25] | Pioneered the task definition and solution paradigm for time–frequency-domain signal localization | Lacks modulation classification capability |
| [26] | Constructs a time–frequency-domain framework for multi-signal detection and classification; uses eye diagrams and constellation diagrams as features to distinguish phase-modulated signals | Excessively high complexity in modulation classification; non-end-to-end model |
| [17,18,19,27] | Based on an anchor-free architecture, designed specifically to adapt to signal characteristics | Insufficient capability in detecting overlapping signals |
| [28] | Enhances the robustness of signal detection and identification in unknown channels | Inadequate ability to capture the duration of discontinuous burst signals |
| Parameters | Value |
|---|---|
| Data type | Complex-valued I/Q |
| Sample length | 262,144 |
| SNR | dB |
| Modulation class | ask, fsk, ofdm, pam, psk, qam |
| Nfft size | 512 |
| Window function | Blackman |
| Overlap | 0 |
| Image size | 512, 512, 3 |
| Training set | 250,000 |
| Validation set | 25,000 |
| Epoch | 140 |
| Batchsize | 128 |
| Learning rate | 0.0001 |
| None | Scaling and Cropping | Color | Flipping | Mosaic | mAP(%) |
|---|---|---|---|---|---|
| ✔ | 84.2 | ||||
| ✔ | 86.1 (+1.9) | ||||
| ✔ | 83.5 (−0.7) | ||||
| ✔ | 85.3 (+1.1) | ||||
| ✔ | ✔ | ✔ | 86.8 (+2.6) |
| Baseline | Basic–SPM | CA | Elliptical | FPS | Params | mAP(%) |
|---|---|---|---|---|---|---|
| ✔ | 77 | 19.7M | 86.8 | |||
| ✔ | ✔ | 72 | 25.6M | 87.7 (+0.9) | ||
| ✔ | ✔ | ✔ | 63 | 25.7M | 88.0 (+1.2) | |
| ✔ | ✔ | ✔ | ✔ | 63 | 25.7M | 88.2 (+1.4) |
| Post-Processing | mAP (%) | APs (%) | APm (%) | APl (%) | FPS |
|---|---|---|---|---|---|
| soft−NMS | 88.3 | 62.8 | 86.7 | 94.2 | 46 |
| TFCO(sum_conf) + soft−NMS | 85.3 | 59.4 | 83.6 | 91.8 | 45 |
| TFCO(max_freq) + soft−NMS | 85.1 | 59.6 | 83.2 | 91.6 | 45 |
| TFCO(max_conf ≥ 0.6) | 87.5 | 61.9 | 86.0 | 93.7 | 46 |
| TFCO(max_conf ≥ 0.6) + soft−NMS | 87.7 | 62.0 | 86.1 | 93.8 | 45 |
| TFCO(max_conf ≥ 0.8) | 88.3 | 62.8 | 86.8 | 94.1 | 46 |
| TFCO(max_conf ≥ 0.8) + soft−NMS | 88.4 | 62.9 | 86.8 | 94.2 | 45 |
| Model | Backbone | mAP (%) | AP50 (%) | AP75 (%) | APs (%) | APm (%) | APl (%) | mAR (%) |
|---|---|---|---|---|---|---|---|---|
| Faster R-CNN [10] | ResNet-50-FPN | 81.80 | 89.80 | 86.10 | 56.70 | 81.90 | 88.20 | 90.20 |
| RetinaNet [11] | ResNet-50-FPN | 83.40 | 91.60 | 87.90 | 63.60 | 84.10 | 88.60 | 91.70 |
| YOLOv3 [12] | DarkNet-53 | 84.60 | 94.90 | 91.50 | 64.20 | 83.20 | 88.10 | 89.80 |
| FCOS [13] | ResNet-50-FPN-DCN | 82.50 | 89.70 | 86.90 | 61.40 | 83.60 | 84.90 | 91.90 |
| Dynamic R-CNN [14] | ResNet-50-FPN | 84.30 | 91.10 | 88.30 | 60.20 | 84.40 | 90.00 | 91.50 |
| DAB-DETR [35] | ResNet-50 | 83.20 | 90.60 | 88.00 | 64.20 | 82.80 | 88.20 | |
| Conditional-DETR [36] | ResNet-50 | 85.50 | 93.60 | 91.00 | 85.50 | 90.40 | 92.80 | |
| YOLOv5-small(*) | CSPDarknet-53 | 58.50 | 72.37 | 64.29 | 38.35 | 56.68 | 54.27 | 64.35 |
| PSPNet-B4(*) | EfficientNet-B4 | 51.84 | 67.23 | 56.54 | 16.85 | 47.59 | 68.53 | 62.61 |
| Mask2Former-B4(*) | EfficientNet-B4 | 27.03 | 32.13 | 29.22 | 08.23 | 22.85 | 33.38 | 52.81 |
| DETR-B4-Nano(*) | EfficientNet-B4 | 80.65 | 88.64 | 85.41 | 59.24 | 78.48 | 88.48 | 86.03 |
| DLA-34-SPM | 62.80 | 92.80 |
| Model | Params | FPS | FLOPs |
|---|---|---|---|
| Faster R-CNN [10] | 41.4 M | 37 | 63.2 G |
| RetinaNet [11] | 36.4 M | 43 | 52.8 G |
| YOLOv3 [12] | 61.5 M | 51 | 49.6 G |
| FCOS [13] | 33.1 M | 25 | 37.7 G |
| Dynamic R-CNN [14] | 41.4 M | 38 | 63.2 G |
| DAB-DETR [35] | 43.7 M | 21 | 29.0 G |
| Conditional-DETR [36] | 43.4 M | 26 | 28.2 G |
| TFDP-SANet | 25.7 M | 47 | 26.9 G |
Disclaimer/Publisher’s Note: The statements, opinions and data contained in all publications are solely those of the individual author(s) and contributor(s) and not of MDPI and/or the editor(s). MDPI and/or the editor(s) disclaim responsibility for any injury to people or property resulting from any ideas, methods, instructions or products referred to in the content. |
© 2025 by the authors. Licensee MDPI, Basel, Switzerland. This article is an open access article distributed under the terms and conditions of the Creative Commons Attribution (CC BY) license (https://creativecommons.org/licenses/by/4.0/).
Share and Cite
Wang, X.; Xu, H.; Qi, Z.; Meng, Q.; Fan, H.; Shi, Y.; Le, W. Leveraging Time–Frequency Distribution Priors and Structure-Aware Adaptivity for Wideband Signal Detection and Recognition in Wireless Communications. Sensors 2025, 25, 7650. https://doi.org/10.3390/s25247650
Wang X, Xu H, Qi Z, Meng Q, Fan H, Shi Y, Le W. Leveraging Time–Frequency Distribution Priors and Structure-Aware Adaptivity for Wideband Signal Detection and Recognition in Wireless Communications. Sensors. 2025; 25(24):7650. https://doi.org/10.3390/s25247650
Chicago/Turabian StyleWang, Xikang, Hua Xu, Zisen Qi, Qingwei Meng, Hongcheng Fan, Yunhao Shi, and Wenran Le. 2025. "Leveraging Time–Frequency Distribution Priors and Structure-Aware Adaptivity for Wideband Signal Detection and Recognition in Wireless Communications" Sensors 25, no. 24: 7650. https://doi.org/10.3390/s25247650
APA StyleWang, X., Xu, H., Qi, Z., Meng, Q., Fan, H., Shi, Y., & Le, W. (2025). Leveraging Time–Frequency Distribution Priors and Structure-Aware Adaptivity for Wideband Signal Detection and Recognition in Wireless Communications. Sensors, 25(24), 7650. https://doi.org/10.3390/s25247650

