PID++: A Computationally Lightweight Humanoid Motion Control Algorithm
Abstract
:1. Introduction
1.1. Motivation and Background
- Type 1: Moving an object perpendicular to gravity with friction, whereupon the de-application of power, causes the motion to stop. A printer carriage is an example of this Type 1 motion.
- Type 2: Moving an object perpendicular to gravity without friction (such as on a friction-less table or in outer space). In this scenario, the de-application of power does not cause a slow-down of the object, but slow-down and stopping is affected by applying reverse power to the motor drive. A jet airplane landing on a runway, where reverse thrust is applied to the jets to affect a slow-down, and stop of the airplane, is an example of this Type 2 motion.
- Type 3: Moving an object parallel to gravity upward and against the force of gravity, i.e., lifting an object. A weight-lifting machine at the gym is an example of an apparatus that exhibits this Type 3 motion, where the user lifts a weight.
- Type 4: Moving an object parallel to gravity downward and with the force of gravity, i.e., the controlled decent of an object. A weight-lifting machine at the gym is an example of an apparatus that exhibits this Type 4 motion, where the user, in a controlled fashion, brings the weight to the bottom, on the platform.
1.2. Humanoid Motion Control—Problem Identification
1.3. Key Contributions
1.4. Paper Organization
2. Related Work
- (a)
- (b)
- (c)
- (d)
- Model Reference (based on the Laplace Transform) [13].
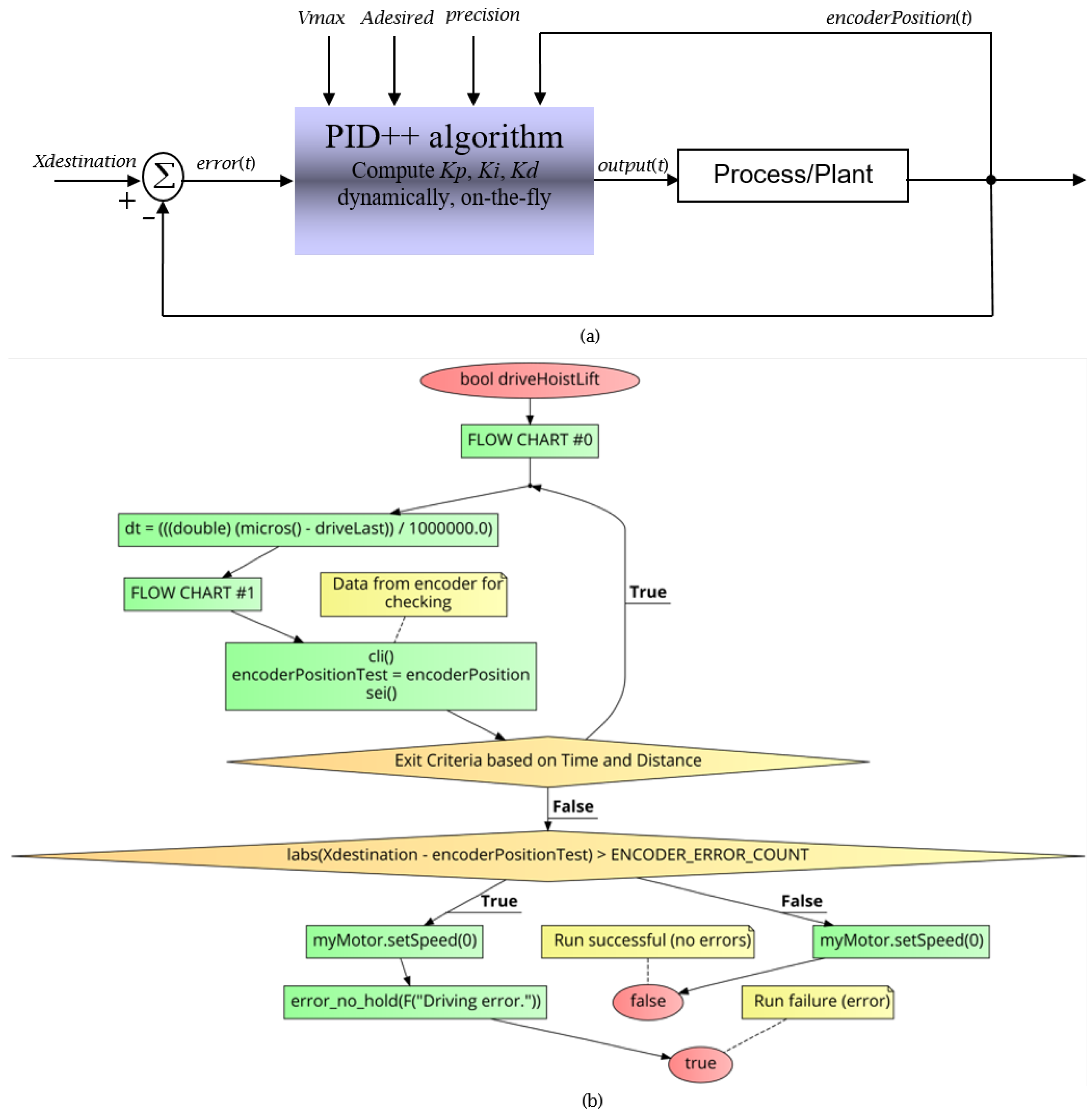
3. Development of the Proposed Solution
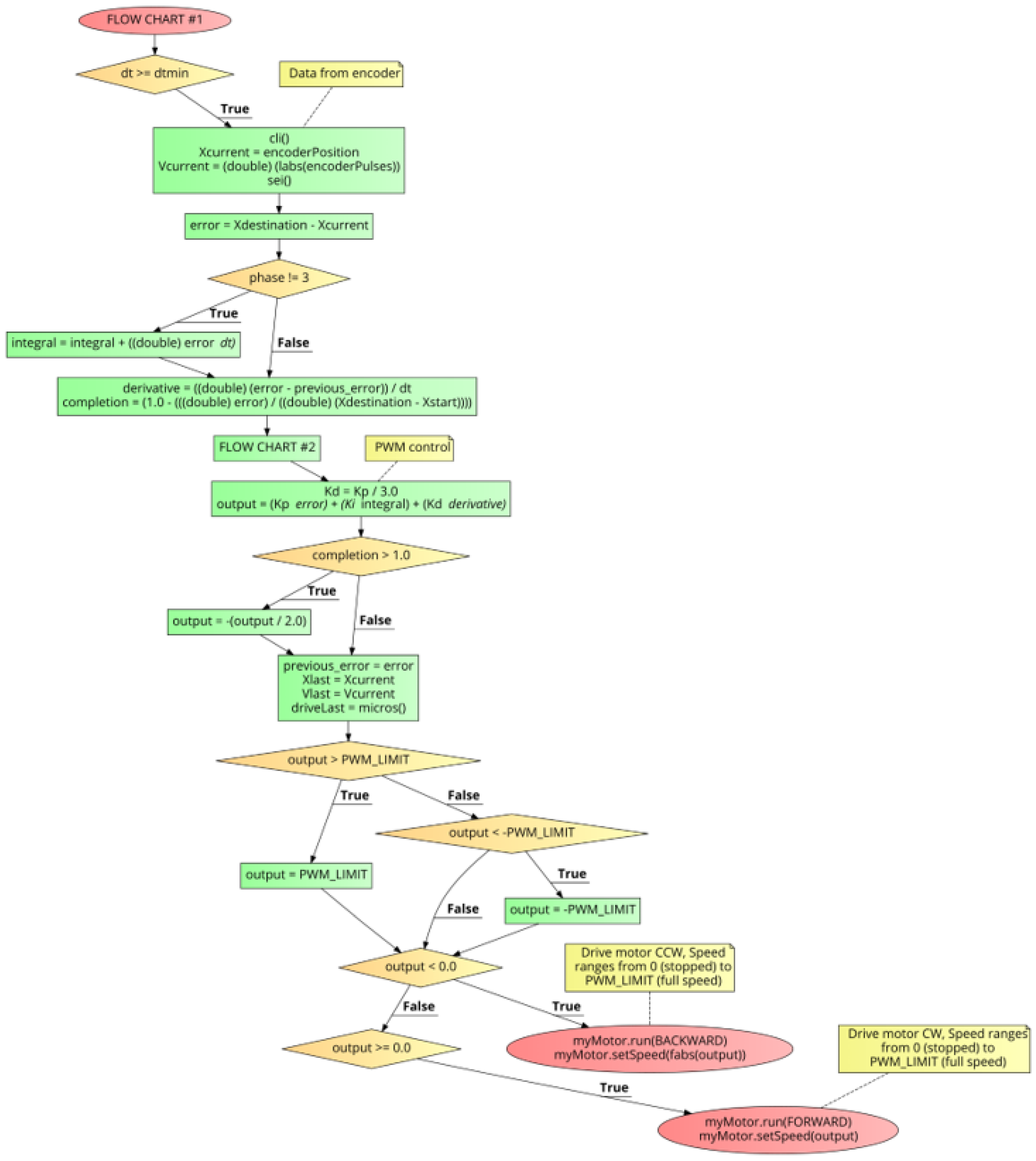
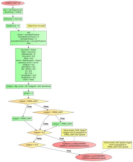
4. PID++ Algorithm Design
- The “” structure;
- The 3-Dimensional Polynomial;
- The “” computation for the End of Run Deceleration Zone.
4.1. The Phase Structure
- Phase 0: Initialization and first pass at time = 0. This is where the run preparations are made and initial setup is carried out.
- Phase 1: First half of run, velocity is too low. This points to the initial acceleration zone trying to reach the plateau phase.
- Phase 2: First half of run, velocity is too high. In this case, the system is not yet ready to begin the plateau phase but somehow managed to overshoot the .
- Phase 3: First or second half of run, velocity has plateaued, and running at the specified velocity ().
- Phase 4: Second half of run, before the end of run deceleration zone, plateaued, but velocity has become too low over time. This refers to the plateau phase but traveling at a speed below tolerance ().
- Phase 5: Second half of run, before the end of run deceleration zone, plateaued, but velocity has become too high over time. This is in the plateau phase but traveling at a speed above tolerance ().
- Phase 6: End of run deceleration zone. This is where the system is ready to begin decelerating to the .
- Phase 7: Projected velocity at the destination is outside of “”. This refers to when the system is decelerating to the target but the projected speed at the target is not within “”.
- Phase 8: Projected velocity at the destination is within “”. This refers to when the system is decelerating to the target and the projected speed at the target is within “”.
4.2. The 3-Dimensional Polynomial
4.3. The “” for the End of Run Deceleration Zone
4.4. Overall PID++ Algorithm Behavior
5. Results
5.1. Graphical Responses
5.2. PID++ Comparison to Other Approaches
e.g., (call PID++(125,000, 120.0, 0.045, 0.005, 0.01);
5.3. Computational Complexity Analysis
5.4. Limitations
- The motor must be properly sized for the amount of load required to be moved or lifted.
- values must be set appropriately and reasonably for the speed specified for the run, otherwise may never be reached.
- should be set to reasonable values depending on the size of the motor and the given mass to be moved or lifted in the run.
- should be a reachable value.
- The motor power supply should be sized properly for the motor size and size of the masses to be moved or lifted.
- For large loads lifted by relatively small motors, the ENCODER_TARGET_COUNT will need to be enlarged to allow the motor to more easily find the . This is just like human behavior.
5.5. PID++ Algorithm Applications
- Commercial: printers, toys, appliances, etc.
- Industrial: Computer Numeric Control (CNC) machines, 3D printers, robotics, general motion control.
- Biomedical: bionics, prosthetics, artificial limbs, artificial implants, robotic surgery.
- Space: robotic landers, Lunar and Martian Geological Exploration.
6. Conclusions and Future Directions
Supplementary Materials
Author Contributions
Funding
Institutional Review Board Statement.
Informed Consent Statement.
Data Availability Statement
Conflicts of Interest
References
- Ang, K.H.; Chong, G.; Li, Y. PID control system analysis, design, and technology. IEEE Trans. Control. Syst. Technol. 2005, 13, 559–576. [Google Scholar]
- Resnick, R.; Halliday, D. Physics: Combined Ed.; John Wiley & Sons: New York, NY, USA, 1966. [Google Scholar]
- Dehghani, S.; Taghirad, H.D.; Darainy, M. Self-tuning dynamic impedance control for human arm motion. In Proceedings of the 17th Iranian Conference of Biomedical Engineering (ICBME2010), Isfahan, Iran, 3–4 November 2010; pp. 1–5. [Google Scholar]
- Xing, B.Y.; Yu, L.Y.; Zhou, Z.K. Composite single neural PID controller based on fuzzy self-tuning gain and RBF network identification. In Proceedings of the 26th Chinese Control and Decision Conference (CCDC), Changsha, China, 31 May–2 June 2014; pp. 606–611. [Google Scholar]
- Jun, G.; Huapeng, Z. Research on Adaptive control method of autonomous vehicle lateral motion. In Proceedings of the International Conference on Computer Application and System Modeling (ICCASM), Taiyuan, China, 22–24 October 2010; Volume 8, pp. V8–V320. [Google Scholar]
- Papoutsidakis, M.; Symeonaki, E.; Tseles, D. The I-term influence in simulating hydraulics: A study of classical and intelligent control. In Proceedings of the World Congress on Sustainable Technologies (WCST), London, UK, 8–10 December 2016; pp. 79–84. [Google Scholar]
- John, S.; Rasheed, A.I.; Reddy, V.K. ASIC implementation of fuzzy-PID controller for aircraft roll control. In Proceedings of the International Conference on Circuits, Controls and Communications (CCUBE), Bengaluru, India, 27–28 December 2013; pp. 1–6. [Google Scholar]
- Ngo, H.Q.T.; Nguyen, T.P.; Le, T.S.; Huynh, V.N.S.; Tran, H.A.M. Experimental design of PC-based servo system. In Proceedings of the International Conference on System Science and Engineering (ICSSE), Ho Chi Minh City, Vietnam, 21–23 July 2017; pp. 733–738. [Google Scholar]
- Wu, Y.; Wang, H. Application of Fuzzy Self-tuning PID controller in soccer robot. In Proceedings of the IEEE International Symposium on Knowledge Acquisition and Modeling Workshop, Wuhan, China, 21–22 December 2008; pp. 14–17. [Google Scholar]
- Qi, T.; Li, C.; Kai, W.; Yan, L. Research on motion control of mobile robot with fuzzy PID arithmetic. In Proceedings of the 9th International Conference on Electronic Measurement & Instruments (ICEMI), Beijing, China, 16–19 August 2009; pp. 3–363. [Google Scholar]
- Gaballa, M.S.; Bahgat, M.; Abdel-Ghany, A.G.M. Self-Tuning of an FLC-PID controller of a dual-axis sun tracker photo-voltaic panel based on rise-time-observer method. In Proceedings of the 19th International Middle East Power Systems Conference (MEPCON), Cairo, Egypt, 19–21 December 2017; pp. 722–727. [Google Scholar]
- Xiao, H.; Wang, S. Auto-tuning PID module of robot motion system. In Proceedings of the 6th IEEE Conference on Industrial Electronics and Applications, Beijing, China, 21–23 June 2011; pp. 668–673. [Google Scholar]
- Singh, U.; Pal, N.S. Roll angle control of an aircraft using adaptive controllers. In Proceedings of the International Conference on Automation, Computational and Technology Management (ICACTM), London, UK, 24–26 April 2019; pp. 143–147. [Google Scholar]
- Yao, B.; Jiang, C. Advanced motion control: From classical PID to nonlinear adaptive robust control. In Proceedings of the 2010 11th IEEE International Workshop on Advanced Motion Control (AMC), Niigata, Japan, 21–24 March 2010; pp. 815–829. [Google Scholar]
- Bingul, Z.; Karahan, O. Comparison of PID and FOPID controllers tuned by PSO and ABC algorithms for unstable and integrating systems with time delay. Optim. Control. Appl. Methods 2018, 39, 1431–1450. [Google Scholar] [CrossRef]
- Bingul, Z.; Karahan, O. A novel performance criterion approach to optimum design of PID controller using cuckoo search algorithm for AVR system. J. Frankl. Inst. 2018, 355, 5534–5559. [Google Scholar] [CrossRef]
- Abdelmaksoud, S.I.; Mailah, M.; Abdallah, A.M. Robust intelligent self-tuning active force control of a quadrotor with improved body jerk performance. IEEE Access 2020, 8, 150037–150050. [Google Scholar] [CrossRef]
- Nakhaeinia, D.; Payeur, P.; Laganiere, R. A mode-switching motion control system for reactive interaction and surface following using industrial robots. IEEE/CAA J. Autom. Sin. 2018, 5, 670–682. [Google Scholar] [CrossRef]
- Gaballa, M.S.; Bahgat, M.; Abdel-Ghany, A.G.M. A novel technique for online self-tuning of fractional order PID, based on takaji-sugeno fuzzy. In Proceedings of the 19th International Middle East Power Systems Conference (MEPCON), Cairo, Egypt, 19–21 December 2017; pp. 1362–1368. [Google Scholar]
- Gong, S.; Ding, X.; Wu, W.; Ren, H. Application of a self-tuning two degree of freedom PID controller based on fuzzy inference for PMSM. In Proceedings of the International Conference on Electrical Machines and Systems, Wuhan, China, 17–20 October 2008; pp. 1629–1632. [Google Scholar]
- Ishak, N.; Tajjudin, M.; Adnan, R.; Ismail, H.; Sam, Y.M. Real-time application of self-tuning PID in electro-hydraulic actuator. In Proceedings of the IEEE International Conference on Control System, Computing and Engineering, Penang, Malaysia, 25–27 November 2011; pp. 364–368. [Google Scholar]
- Wu, H.; Handroos, H. Hybrid fuzzy self-tuning PID controller for a parallel manipulator. In Proceedings of the 5th World Congress on Intelligent Control and Automation (IEEE Cat. No.04EX788), Hangzhou, China, 15–19 June 2004; Volume 3, pp. 2545–2549. [Google Scholar] [CrossRef]
- Yuan, L.; Cui, J.; Pan, M.; Liu, Y. Design of aerodynamics missile controller based on adaptive fuzzy PID. Proc. Int. Conf. Meas. Inf. Control 2012, 3, 712–716. [Google Scholar] [CrossRef]






































Publisher’s Note: MDPI stays neutral with regard to jurisdictional claims in published maps and institutional affiliations. |
© 2021 by the authors. Licensee MDPI, Basel, Switzerland. This article is an open access article distributed under the terms and conditions of the Creative Commons Attribution (CC BY) license (http://creativecommons.org/licenses/by/4.0/).
Share and Cite
Arciuolo, T.F.; Faezipour, M. PID++: A Computationally Lightweight Humanoid Motion Control Algorithm. Sensors 2021, 21, 456. https://doi.org/10.3390/s21020456
Arciuolo TF, Faezipour M. PID++: A Computationally Lightweight Humanoid Motion Control Algorithm. Sensors. 2021; 21(2):456. https://doi.org/10.3390/s21020456
Chicago/Turabian StyleArciuolo, Thomas F., and Miad Faezipour. 2021. "PID++: A Computationally Lightweight Humanoid Motion Control Algorithm" Sensors 21, no. 2: 456. https://doi.org/10.3390/s21020456
APA StyleArciuolo, T. F., & Faezipour, M. (2021). PID++: A Computationally Lightweight Humanoid Motion Control Algorithm. Sensors, 21(2), 456. https://doi.org/10.3390/s21020456

