OPAL—The Toolbox for the Integration and Analysis of IoT in a Semantically Annotated Way
Abstract
1. Introduction
- (1)
- Nine high level requirements for an integrated data processing platform derived from several real world use cases are presented.
- (2)
- A lightweight implementation—the OPAL toolbox—fulfilling these requirements is described.
- (3)
- A new approach—called PERMA—is introduced. PERMA is a programming language independent platform for the integration of algorithms. PERMA internally uses the SensorThings API for the management of algorithms and their execution.
2. Use Cases and Requirements
2.1. Use Cases
- UC1: activity detection
- UC2: energy usage prediction
- UC3: environmental monitoring
- UC4: asset tracking
- UC5: monitoring of food supply chains
- The first use case UC1 comprises the integration of activity detection. In this context cameras record videos which were analyzed with an activity recognition algorithm; this algorithm detected time and place of the recorded activity. In industrial use cases, activity recognition is used for example to detect activities such as box lifting and so forth [5]. This analysis can be used for multiple purposes. For example prohibited actions, like people running in a factory hall can be detected. In the industrial context, it can also be used as a safety system: workers can easily call for help by waving their hands. This allows a surveillance system to automatically alert helpers. To fulfill privacy requirements, it is necessary to restrict the activity recognition to the site itself and to only save anonymous data. By only passing the analysis result (type of action, confidence level, position) it is ensured that no person is identifiable within the persisted data. The analysis result then can be integrated into a centralized system or situation view to visualize the information or to trigger further actions. In the context of this paper the focus is to identify popular places for specific activities, such as running.
- The second use case UC2 is the prediction of energy consumption. In this use case, the energy consumption of a city district is measured and data is stored in a dedicated system used by public services. Due to its criticality and longevity, this system cannot be changed and extended easily. Therefore, it is hard to develop or evaluate new prediction algorithms that might be relevant for the users of the system. To overcome this issue, new algorithms should be integrated into an external system communicating with an interface of the system on site. This allows the development and evaluation of new energy prediction algorithms in an easier way.
- The third use case UC3 deals with environmental data, especially water quality data from rivers, lakes and groundwater. In this case, the data is available in existing systems of German public authorities overseeing the condition of the environment. As described in UC2, it requires enormous effort to change and reuse these existing systems. To implement new analysis methods and to develop new applications the existing data needs to be available in a standardized way. Additionally, a data validation algorithm is implemented to check for measuring errors in the original data set.
- The fourth use case, UC4, deals with an asset tracking system. Based on ultra wide band (UWB) signals an indoor location system is established. With the help of four stationary transceivers an ad-hoc wireless network is realized. RTLSflares [6], the size of an USB stick, calculate the position based on the propagation time of the UWB signals. The resulting position is related to a local coordinate system, which depends on the position of the stationary senders. To ease out further integration of the position data and to allow the visualization on a map, those local coordinates need to be transformed into a world coordinate system. The OPAL toolbox supports the import of the assets position (local coordinates) as well as the execution of a coordinate transformation. Since the system requires a fine tuned calibration, optimization algorithms will be applied to determine the parameters of the coordinate transformation.
- In the final fifth use case, UC5, food supply chains are evaluated. While transporting perishable goods (for example meat), specific environmental conditions must be fulfilled all the time. To validate if these conditions were met, the foods condition is tested at the destination. A spectral analysis is done and the results are evaluated by a machine learning model to classify if the condition of the food is consistent with the stated environmental conditions during transportation. Overall, the OPAL toolbox should be able to handle heterogeneous data encodable in textual form, such as spectral data.
2.2. Requirements
- R1 Unified representation of sensor data: All described use cases deal with time series data (uni- or multidimensional measurements at specific points in time). To reuse and share methods, know-how, data processing algorithms and visualizations the sensor data of the uses cases should be represented in a unified manner. In addition the unified representation can reduce complexity and simplify maintenance. However. Available semantic information, such as the unit of measurement needs to be preserved, since it might be crucial for the upcoming data processing and visualization.
- R2 Seamless integration of sensor metadata: as implied by R1, plain sensor data is not sufficient. To correctly process and reuse data, additional semantic metadata is needed. This comprises the storage and description of the measured phenomenon and its unit, time and place of the measurement or a description of the recording sensor. A tight coupling between sensor data and metadata is needed. This semantic information should not only be used for data integration but also throughout all data processing steps.
- R3 Simple, but powerful data access: Once the data is represented in a unified way, a simple data access mechanism needs to be established. This should be realized by a lightweight and easy usable protocol. Since data integration and processing is not limited to a single system, data exchange should be possible using common internet technologies. In this case Application Programming Interfaces (API) based on REST [7], over the Hypertext Transfer Protocol (HTTP) [8] are often used. To allow data exploration (e.g., for realizing new use cases), a single entry-point, referencing all available data is preferable. Additionally, a powerful query mechanism should be available offering query or search capabilities. These capabilities must not be limited to the sensor data itself, but must consider the respective metadata as well: spatial or temporal filtering should be supported just as string searches, and so forth.
- R4 Interoperability: Often, IIoT projects grow over time. In addition they are not isolated, but rather part of complex, long-living systems. Thus the number of involved components might increase over time. Furthermore, a technical or vendor lock-in should be avoided. Commonly accepted standards should be used, wherever possible. To ensure loose coupling of components (allowing the addition or removal of components without complex procedures), a messaging mechanism should be available to enable sensors sending their data proactively or enable the notification of specific components about a new event.
- R5 External initiation: To allow an easy integration into external systems and to increase the interoperability, it should be possible to trigger the algorithm through external systems. Knowledge about the execution environment should not be necessary. Therefore, a unified method is needed to allow either the execution by a user through a graphical interface, an external system or a specific event (e.g., new sensor measurement) to initiate and start processing.
- R6 Parameterized processes: To allow a more generic implementation of the processing steps, there should be a strict separation of the implementation and its configuration. This allows a flexible reuse of the algorithm. The external initiation should not only trigger the execution, but also pass the needed configuration to the algorithm.
- R7 Execution environment agnostic: To allow the reuse of implemented algorithms, its’ implementation should not depend on the physical execution environment. An appropriate abstraction layer needs to be established.
- R8 Support for multiple programming languages: It becomes apparent that depending on the use case different programming languages are used. Domain experts prefer different technologies—ranging from high level compiled languages like C++ or Java to interpreted languages like Python or even statistical languages like R [9].Therefore, the OPAL toolbox should allow a technology agnostic integration of processing algorithms to lower the bar regarding the use of the programming language of choice or the reuse of existing developments.
- R9 Support of Machine Learning (ML) models. Nowadays, machine learning plays a crucial role in processing and evaluating data. Furthermore, in the context of IIoT machine learning models are applied. Therefore, the execution of machine learning models (e.g., implemented with TensorFlow [10] should be explicitly foreseen in the OPAL toolbox.
3. Related Work
4. The OPAL Toolbox
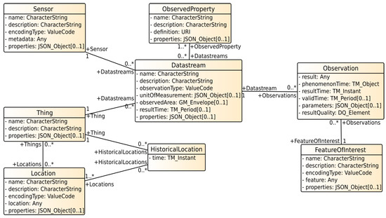
4.1. SensorThings API
5. Data Integration
5.1. The SensorThings API: A Standard for Data Integration
5.2. Import Adapters
5.3. Compatible Software Tools
6. Processing
6.1. SensorThings API Tasking
6.2. Using the SensorThings API for the Analysis of IoT Data
6.3. PERMA
6.4. Executing Algorithms as Virtual Actors
- getCapability() which returns an instance of the SensorThings API entity TaskingCapability, describing the algorithm and its parameters.
- handleTask(Task task), which accepts the Task with the parameters as argument. This is the place where the algorithm can be implemented.
- A new algorithm is developed, either as a Java based application, implementing the given interface or by packaging it into a container.
- In the PERMA web frontend a new virtual actuator is created. Next to the name of it, either a JAR-file is uploaded or the tag of a container image is provided.
- Then, the virtual actuator server starts a new virtual actuator inside the execution environment. Furthermore, PERMA registers the actor and its TaskingCapability in FROST.
- This newly created virtual actuator instance now subscribes to new tasks within FROST.
- The execution of the algorithm can be started by creating a new task for the virtual actuator in the PERMA frontend. The algorithms parameters are passed as taskingParameters.
- Through the task subscription, the virtual actor instance gets informed about the execution request. It queries the needed data, performs its calculations, writes the result back into FROST (specifically as sensor observations) and returns if its task was performed successful.
7. Evaluation
7.1. Realization of the Requirements
7.2. Implementation of the Use Cases
8. Conclusions
Author Contributions
Funding
Institutional Review Board Statement
Informed Consent Statement
Data Availability Statement
Acknowledgments
Conflicts of Interest
References
- Statista, I.H.S. Internet of Things (IoT) Connected Devices Installed Base Worldwide from 2015 to 2025. Available online: https://www.statista.com/statistics/471264/iot-number-of-connected-devices-worldwide/ (accessed on 28 April 2021).
- Haxhibeqiri, J.; Poorter, E.D.; Moerman, I.; Hoebeke, J. A survey of LoRaWAN for IoT: From technology to application. Sensors 2018, 18, 3995. [Google Scholar] [CrossRef] [PubMed]
- Geospatial Consortium (OGC). Available online: http://www.ogc.org/ (accessed on 28 April 2021).
- Open Geospatial Consortium. OGC SensorThings API Part 1: Sensing. Available online: http://docs.opengeospatial.org/is/15-078r6/15-078r6.html (accessed on 28 April 2021).
- Reining, C.; Niemann, F.; Rueda, F.; Fink, G.; Hompe, M. Human Activity Recognition for Production andLogistics—A Systematic Literature Review. Information 2019, 10, 245. [Google Scholar] [CrossRef]
- RTLSflares. Available online: https://www.fraunhofer.de/content/dam/zv/en/press-media/2018/August/ResearchNews/rn08-2018-iosb-iat-usb-flash-drives-for-precise-positioning-and-navigation-inside-buildings.pdf (accessed on 28 April 2021).
- Fielding, R.T. REST: Architectural Styles and the Design of Network-Based Software Architectures. Ph.D. Thesis, University of California, Los Angeles, CA, USA, 2000. [Google Scholar]
- Berners-Lee, T.; Fielding, R.; Frystyk, H. Hypertext Transfer Protocol—HTTP/1.0. 1996. Available online: http://www.hjp.at/doc/rfc/rfc1945.html (accessed on 28 April 2021).
- R Project. Available online: https://www.r-project.org/ (accessed on 28 April 2021).
- TensorFlow. Available online: https://www.tensorflow.org/ (accessed on 28 April 2021).
- Younan, M.; Houssein, E.H.; Elhoseny, M.; Ali, A.A. Challenges and recommended technologies for the industrial internet of things: A comprehensive review. Measurement 2020, 151, 107198. [Google Scholar] [CrossRef]
- Khan, W.Z.; Rehman, M.H.; Zangoti, H.M.; Afzal, M.K.; Armi, N.; Salah, K. Industrial Internet of Things: Recent advances, enabling technologies and open challenges. Comput. Electr. Eng. 2020, 81, 106522. [Google Scholar] [CrossRef]
- Campobello, G.; Castano, M.; Fucile, A.; Segreto, A. WEVA: A complete solution for industrial Internet of Things. In International Conference on Ad-Hoc Networks and Wireless; Springer: Cham, Switzerland, 2018; pp. 231–238. [Google Scholar]
- Lee, C.K.M.; Zhang, S.Z.; Ng, K.K.H. Development of an industrial Internet of things suite for smart factory towards re-industrialization. Adv. Manuf. 2017, 5, 335–343. [Google Scholar] [CrossRef]
- FIWARE. Available online: https://www.fiware.org/ (accessed on 28 April 2021).
- Message Queuing Telemetry Transport. Available online: https://mqtt.org/ (accessed on 28 April 2021).
- JSON. Available online: https://www.json.org/ (accessed on 28 April 2021).
- OPC Unified Architecture. Available online: https://opcfoundation.org/about/opc-technologies/opc-ua/ (accessed on 28 April 2021).
- FIWARE Data Models. Available online: https://www.fiware.org/developers/data-models/ (accessed on 28 April 2021).
- Grothe, M.; Broecke, J.; Carton, J.; Volten, H.; Kieboom, R. Smart Emission-Building a Spatial Data Infrastructure for an Environmental Citizen Sensor Network. 2016. Available online: https://repository.ubn.ru.nl/handle/2066/164563 (accessed on 28 April 2021).
- Open Geospatial Consortium. OGCSensor Observation Service Interface Standard. Available online: https://www.ogc.org/standards/sos (accessed on 28 April 2021).
- Soldatos, J.; Kefalakis, N.; Hauswirth, M.; Serrano, M.; Calbimonte, J.P.; Riahi, M.; Aberer, K.; Jayaraman, P.P.; Zaslavsky, A.; Žarko, I.P.; et al. Openiot: Open source Internet-of-Things in the cloud. In Interoperability and Open-Source Solutions for the Internet of Things; Springer: Cham, Switzerland, 2015. [Google Scholar]
- Chaturvedi, K.; Kolbe, T. InterSensor service: Establishing interoperability over heterogeneous sensor observations and platforms for smart cities. In Proceedings of the IEEE International Smart Cities Conference (ISC2), Kansas City, MO, USA, 16–19 September 2018. [Google Scholar]
- Jacoby, M.; Antonić, A.; Kreiner, K.; Łapacz, R.; Pielorz, J. Semantic interoperability as key to iot platform federation. In International Workshop on Interoperability and Open-Source Solutions; Springer: Cham, Switzerland, 2016. [Google Scholar]
- Petrolo, R.; Loscri, V.; Mitton, N. Towards a smart city based on cloud of things, a survey on the smart city vision and paradigms. Trans. Emerg. Telecommun. Technol. 2017, 28, e2931. [Google Scholar] [CrossRef]
- Suciu, G.; Vulpe, A.; Halunga, S.; Fratu, O.; Todoran, G.; Suciu, V. Smart cities built on resilient cloud computing and secure internet of things. In Proceedings of the 19th International Conference on Control Systems and Computer Science, Bucharest, Romania, 29–31 May 2013. [Google Scholar]
- Hassan, M.; Song, B.; Huh, N. A framework of sensor-cloud integration opportunities and challenges. In Proceedings of the 3rd International Conference on Ubiquitous Information Management and Communication, Suwon, Korea, 15–16 January 2009. [Google Scholar]
- Khan, Z.; Anjum, A.; Soomro, K.; Tahir, M.A. Towards cloud based big data analytics for smart future cities. J. Cloud Comput. 2015, 4, 1–11. [Google Scholar] [CrossRef]
- El-Sayed, H.; Sankar, S.; Prasad, M.; Puthal, D.; Gupta, A.; Mohanty, M.; Lin, C.T. Edge of things: The big picture on the integration of edge, IoT and the cloud in a distributed computing environment. IEEE Access 2017, 6, 1706–1717. [Google Scholar] [CrossRef]
- Amazon AWS IoT. Available online: https://aws.amazon.com/iot/ (accessed on 28 April 2021).
- Microsoft Azure IoT. Available online: https://azure.microsoft.com/overview/iot/ (accessed on 28 April 2021).
- Google Cloud IoT. Available online: https://cloud.google.com/solutions/iot (accessed on 28 April 2021).
- FRaunhofer Opensource SensorThings-Server. Available online: https://github.com/FraunhoferIOSB/FROST-Server (accessed on 28 April 2021).
- Open Data Protocol. Available online: https://www.odata.org/ (accessed on 28 April 2021).
- Hertweck, P.; Hellmund, T.; Schaaf, H.V.; Moßgraber, J.; Blume, J. Management of Sensor Data with Open Standards. In Proceedings of the 16th ISCRAM Conference, València, Spain, 19–22 May 2019. [Google Scholar]
- INSPIRE Knowledge Base. Available online: https://inspire.ec.europa.eu/good-practice/ogc-sensorthings-api-inspire-download-service (accessed on 28 April 2021).
- Fischer, M.; Gras, P.; Löwa, S.; Schuhart, S. Urban Data Platform Hamburg: Integration von Echtzeit IoT-Daten mittels SensorThings API. ZfV-Zeitschrift für Geodäsie, Geoinformation und Landmanagement (zfv 1/2021). 2021. Available online: https://geodaesie.info/system/files/privat/zfv_2021_1_Fischer_et-al.pdf (accessed on 28 April 2021).
- Schenk, M.; Hellmund, T.; Hertweck, P.; Moßgraber, J. Semantic Queries Supporting Crisis Management Systems. SEMAPRO 2019. Available online: https://www.researchgate.net/profile/Tobias_Hellmund/publication/338622550_Semantic_Queries_Supporting_Crisis_Management_Systems/links/5e201e4aa6fdcc10156c398f/Semantic-Queries-Supporting-Crisis-Management-Systems.pdf (accessed on 28 April 2021).
- ChillImport. Available online: https://github.com/FraunhoferIOSB/ChillImport (accessed on 28 April 2021).
- SensorThingsImporter. Available online: https://github.com/FraunhoferIOSB/SensorThingsImporter (accessed on 28 April 2021).
- GOST. Available online: https://github.com/gost/home (accessed on 28 April 2021).
- Postman. Available online: https://www.postman.com/ (accessed on 28 April 2021).
- Curl. Available online: https://curl.se/ (accessed on 28 April 2021).
- FROST-Manager. Available online: https://github.com/FraunhoferIOSB/FROST-Manager (accessed on 28 April 2021).
- FROST IoT Setup Assistant. Available online: https://github.com/FISA-Team/FISA (accessed on 28 April 2021).
- FROST-Client. Available online: https://github.com/FraunhoferIOSB/FROST-Client (accessed on 28 April 2021).
- Masterportal. Available online: https://www.masterportal.org/ (accessed on 28 April 2021).
- Web Map Service. Available online: https://www.ogc.org/standards/wms (accessed on 28 April 2021).
- Web Feature Service. Available online: https://www.ogc.org/standards/wfs (accessed on 28 April 2021).
- Grafana. Available online: https://grafana.com/ (accessed on 28 April 2021).
- ArcGIS. Available online: https://www.esri.com/en-us/arcgis/about-arcgis/overview (accessed on 28 April 2021).
- García, S.; Ramírez-Gallego, S.; Luengo, J.; Benítez, J.M.; Herrera, F. Big data preprocessing: Methods and prospects. Big Data Anal. 2016, 1, 1–22. [Google Scholar] [CrossRef]
- NodeRED. Available online: https://nodered.org/ (accessed on 28 April 2021).
- Zaharia, M.; Xin, R.S.; Wendell, P.; Das, T.; Armbrust, M.; Dave, A.; Meng, X.; Rosen, J.; Venkataraman, S.; Franklin, M.J.; et al. Apache Spark: A unified engine for big data processing. Commun. ACM 2016, 59, 56–65. [Google Scholar] [CrossRef]
- Apache Hadoop. Available online: https://hadoop.apache.org/ (accessed on 28 April 2021).
- Kubeflow. Available online: https://www.kubeflow.org/ (accessed on 28 April 2021).
- Open Geospatial Consortium. OGC SensorThings API Part 2—Tasking Core. Available online: http://docs.opengeospatial.org/is/17-079r1/17-079r1.html (accessed on 28 April 2021).
- Open Container Initiative. Available online: https://opencontainers.org/ (accessed on 28 April 2021).
- Docker. Available online: https://www.docker.com/ (accessed on 28 April 2021).
- Tensorflow. Available online: https://www.tensorflow.org/tfx/serving/docker (accessed on 28 April 2021).





| Use Case | Data Integration | Processing |
|---|---|---|
| activity detection | - | activity recognition (Tensorflow) |
| energy usage prediction | SensorThingsImporter | ML algorithm (Python) |
| environmental monitoring | SensorThingsImporter | data validation (Java) |
| asset tracking | ChillImport (CSV) | coord. transformation (Python) |
| food supply chains | OPCUA2FROST | neuronal network (Tensorflow) |
Publisher’s Note: MDPI stays neutral with regard to jurisdictional claims in published maps and institutional affiliations. |
© 2021 by the authors. Licensee MDPI, Basel, Switzerland. This article is an open access article distributed under the terms and conditions of the Creative Commons Attribution (CC BY) license (https://creativecommons.org/licenses/by/4.0/).
Share and Cite
Hertweck, P.; Hellmund, T.; Moßgraber, J. OPAL—The Toolbox for the Integration and Analysis of IoT in a Semantically Annotated Way. Sensors 2021, 21, 4002. https://doi.org/10.3390/s21124002
Hertweck P, Hellmund T, Moßgraber J. OPAL—The Toolbox for the Integration and Analysis of IoT in a Semantically Annotated Way. Sensors. 2021; 21(12):4002. https://doi.org/10.3390/s21124002
Chicago/Turabian StyleHertweck, Philipp, Tobias Hellmund, and Jürgen Moßgraber. 2021. "OPAL—The Toolbox for the Integration and Analysis of IoT in a Semantically Annotated Way" Sensors 21, no. 12: 4002. https://doi.org/10.3390/s21124002
APA StyleHertweck, P., Hellmund, T., & Moßgraber, J. (2021). OPAL—The Toolbox for the Integration and Analysis of IoT in a Semantically Annotated Way. Sensors, 21(12), 4002. https://doi.org/10.3390/s21124002

