A Robust Predicted Performance Analysis Approach for Data-Driven Product Development in the Industrial Internet of Things
Abstract
1. Introduction
2. Problem Description for Performance Analysis in Industrial IoT
2.1. Service-Oriented Layered Architecture of Industrial IoT
2.2. Performance Analysis for Data-Driven Product Development
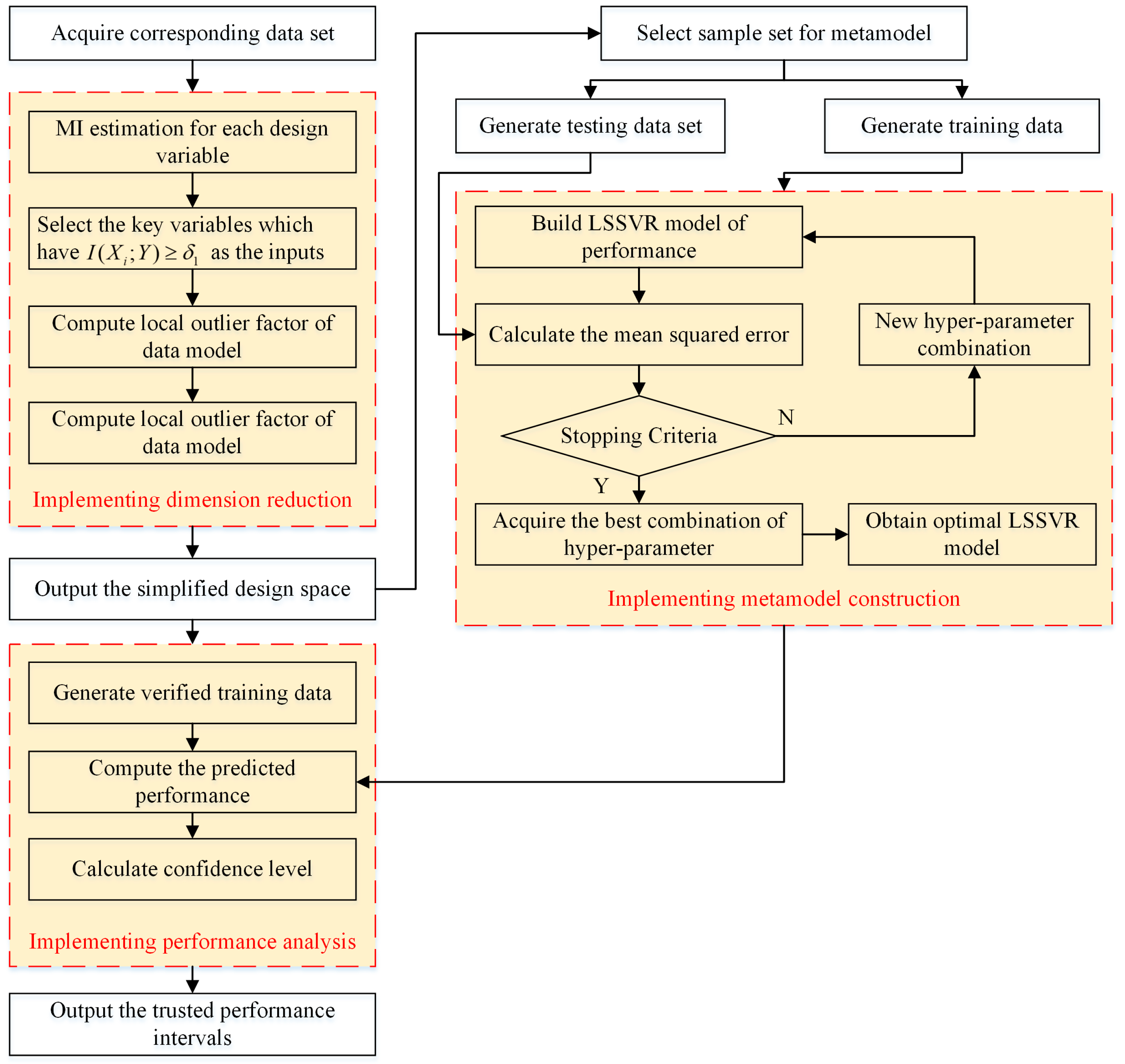
3. The Dimension Reduction for Multivariate Design Variable
3.1. Key-Variable Selection Based on MI
3.2. Density-Based Outlier Detection Approach for Data Model
4. Meta-Model Construction and Performance Prediction Based on LSSVR
4.1. Sample Selection Based on Latin Hypercube Sampling
4.2. Meta-Model Construction Based on Least Squares Support Vector Regression
5. Predicted Performance Analysis Based on Confidence Interval Estimation
6. Case Study
7. Conclusions
Author Contributions
Funding
Conflicts of Interest
References
- Papazoglou, M.P.; Heuvel, W.J.V.D.; Mascolo, J.E. A reference architecture and knowledge-based structures for smart manufacturing networks. IEEE Softw. 2015, 32, 61–69. [Google Scholar] [CrossRef]
 - Wang, K.; Li, H.; Feng, Y.; Tian, G. Big data analytics for system stability evaluation strategy in the energy Internet. IEEE Trans. Ind. Inform. 2017, 13, 1969–1978. [Google Scholar] [CrossRef]
 - Meng, Z.; Wu, Z.; Muvianto, C.; Gray, J. A data-oriented M2M messaging mechanism for Industrial IoT applications. IEEE Internet Things. 2017, 4, 236–246. [Google Scholar] [CrossRef]
 - Li, J.; Tao, F.; Cheng, Y.; Zhao, L. Big data in product lifecycle management. Int. J. Adv. Manuf. Technol. 2015, 81, 667–684. [Google Scholar] [CrossRef]
 - Mosallam, A.; Medjaher, K.; Zerhouni, N. Data-driven prognostic method based on Bayesian approaches for direct remaining useful life prediction. J. Intell. Manuf. 2016, 27, 1037–1048. [Google Scholar] [CrossRef]
 - Wang, D.; Liu, J.; Srinivasan, R. Data-driven soft sensor approach for quality prediction in a refining process. IEEE Trans. Ind. Inform. 2010, 6, 11–17. [Google Scholar] [CrossRef]
 - Chen, B.; Wan, J.; Shu, L.; Li, P.; Mukherjee, M.; Yin, B. Smart factory of Industry 4.0: Key technologies, application case, and challenges. IEEE Access. 2018, 6, 6505–6519. [Google Scholar] [CrossRef]
 - Feng, Y.; Zhang, Z.; Tian, G.; Lv, Z.; Tian, S.; Jia, H. Data-driven accurate design of variable blank holder force in sheet forming under interval uncertainty using sequential approximate multi-objective optimization. Future Gener. Comput. Syst. 2018, 86, 1242–1250. [Google Scholar] [CrossRef]
 - Chong, Y.T.; Chen, C.H.; Leong, K.F. A heuristic-based approach to conceptual design. Res. Eng. Des. 2009, 20, 97–116. [Google Scholar] [CrossRef]
 - Gao, Y.; Feng, Y.; Zhang, Z.; Tan, J. An optimal dynamic interval preventive maintenance scheduling for series systems. Reliab. Eng. Syst. Saf. 2015, 142, 19–30. [Google Scholar] [CrossRef]
 - Feng, Y.; Hong, Z.; Tian, G.; Li, Z.; Tan, J.; Hu, H. Environmentally friendly MCDM of reliability-based product optimisation combining DEMATEL-based ANP, interval uncertainty and Vlse Kriterijumska Optimizacija Kompromisno Resenje (VIKOR). Inf. Sci. 2018, 442, 128–144. [Google Scholar] [CrossRef]
 - Tang, D.; Yin, L.; Ullah, I. Product design as integration of axiomatic design and design structure matrix. Robot. Comput. Integr. Manuf. 2009, 25, 610–619. [Google Scholar] [CrossRef]
 - Vermaas, P.E.; Dorst, K. On the conceptual framework of john gero’s fbs-model and the prescriptive aims of design methodology. Des. Stud. 2007, 28, 133–157. [Google Scholar] [CrossRef]
 - Feng, Y.; Gao, Y.; Tian, G.; Li, Z.; Hu, H.; Zheng, H. Flexible process planning and end-of-Life decision-making for product recovery optimization based on hybrid disassembly. IEEE Trans. Autom. Sci. Eng. 2018, 1–16. [Google Scholar] [CrossRef]
 - Brunetti, G.; Golob, B. A feature-based approach towards an integrated product model including conceptual design information. Comput. Aided Des. 2000, 32, 877–887. [Google Scholar] [CrossRef]
 - Zha, X.F.; Sriram, R.D. Platform-based product design and development: A knowledge-intensive support approach. Knowl. Based Syst. 2006, 19, 524–543. [Google Scholar] [CrossRef]
 - Chu, X.Z.; Gao, L.; Qiu, H.B.; Li, W.D.; Shao, X.Y. An expert system using rough sets theory and self-organizing maps to design space exploration of complex products. Expert Syst. Appl. 2010, 37, 7364–7372. [Google Scholar] [CrossRef]
 - Shin, J.H.; Kiritsis, D.; Xirouchakis, P. Design modification supporting method based on product usage data in closed-loop PLM. Int. J. Comput. Integr. Manuf. 2015, 28, 551–568. [Google Scholar] [CrossRef]
 - Burnap, A.; Pan, Y.; Liu, Y.; Ren, Y.; Lee, H.; Gonzalez, R.; Papalambros, P.Y. Improving design preference prediction accuracy using feature learning. J. Mech. Des. 2016, 138, 071404. [Google Scholar] [CrossRef]
 - Shi, F.; Chen, L.; Han, J.; Childs, P. A Data-driven text mining and semantic network analysis for design information retrieval. J. Mech. Des. 2017, 139, 111402. [Google Scholar] [CrossRef]
 - Ma, H.; Chu, X.; Xue, D.; Chen, D. A systematic decision making approach for product conceptual design based on fuzzy morphological matrix. Expert Syst. Appl. 2017, 81, 444–456. [Google Scholar] [CrossRef]
 - Osteras, T.; Murthy, D.N.P.; Rausand, M. Product performance and specification in new product development. J. Eng. Des. 2006, 17, 177–192. [Google Scholar] [CrossRef]
 - Tian, G.; Zhang, H.; Feng, Y.; Wang, D.; Peng, Y.; Jia, H. Green decoration materials selection under interior environment characteristics: A grey-correlation based hybrid MCDM method. Renew. Sust. Energy Rev. 2018, 81, 682–692. [Google Scholar] [CrossRef]
 - Kalay, Y.E. Performance-based design. Autom. Constr. 1999, 8, 395–409. [Google Scholar] [CrossRef]
 - Coulibaly, A.; Houssin, R.; Mutel, B. Maintainability and safety indicators at design stage for mechanical products. Comput. Ind. 2008, 59, 438–449. [Google Scholar] [CrossRef]
 - Li, Y.; Zhao, W.; Ma, Y. A strategy for resolving evolutionary performance coupling at the early stages of complex engineering design. J. Eng. Des. 2011, 22, 603–626. [Google Scholar] [CrossRef]
 - Sun, H.; Houssin, R.; Gardoni, M.; de Bauvrond, F. Integration of user behaviour and product behaviour during the design phase: Software for behavioural design approach. Int. J. Ind. Ergon. 2013, 43, 100–114. [Google Scholar] [CrossRef]
 - Leary, S.J.; Bhaskar, A.; Keane, A.J. A knowledge-based approach to response surface modelling in multifidelity optimization. J. Glob. Optim. 2003, 26, 297–319. [Google Scholar] [CrossRef]
 - Zheng, J.; Shao, X.; Gao, L.; Jiang, P.; Qiu, H. A prior-knowledge input LSSVR metamodeling method with tuning based on cellular particle swarm optimization for engineering design. Expert Syst. Appl. 2014, 41, 2111–2125. [Google Scholar] [CrossRef]
 - Chen, X.; Diez, M.; Kandasamy, M.; Zhang, Z.; Campana, E.F.; Stern, F. High-fidelity global optimization of shape design by dimensionality reduction, metamodels and deterministic particle swarm. Eng. Optim. 2015, 47, 473–494. [Google Scholar] [CrossRef]
 - Zhou, Q.; Shao, X.; Jiang, P.; Gao, Z.; Zhou, H.; Shu, L. An active learning variable-fidelity metamodelling approach based on ensemble of metamodels and objective-oriented sequential sampling. J. Eng. Des. 2016, 27, 205–231. [Google Scholar] [CrossRef]
 - Zhang, Q.; Zhu, C.; Yang, L.T.; Chen, Z.; Zhao, L.; Li, P. An incremental CFS algorithm for clustering large data in industrial internet of things. IEEE Trans. Ind. Inform. 2017, 13, 1193–1201. [Google Scholar] [CrossRef]
 - Bi, Z.; Da Xu, L.; Wang, C. Internet of things for enterprise systems of modern manufacturing. IEEE Trans. Ind. Inform. 2014, 10, 1537–1546. [Google Scholar]
 - Zheng, H.; Feng, Y.; Tan, J. A fuzzy QoS-aware resource service selection considering design preference in cloud manufacturing system. Int. J. Adv. Manuf. Technol. 2016, 84, 371–379. [Google Scholar] [CrossRef]
 - Shan, S.; Wang, G.G. Survey of modeling and optimization strategies to solve high-dimensional design problems with computationally-expensive black-box functions. Struct. Multidiscip. Optim. 2010, 41, 219–241. [Google Scholar] [CrossRef]
 - Wei, M.; Chow, T.W.; Chan, R.H. Heterogeneous feature subset selection using mutual information-based feature transformation. Neurocomputing 2015, 168, 706–718. [Google Scholar] [CrossRef]
 - Kraskov, A.; Stögbauer, H.; Grassberger, P. Estimating mutual information. Phys. Rev. E 2004, 69, 066138. [Google Scholar] [CrossRef] [PubMed]
 - Chen, S.; Wang, W.; van Zuylen, H. A comparison of outlier detection algorithms for ITS data. Expert Syst. Appl. 2010, 37, 1169–1178. [Google Scholar] [CrossRef]
 - Hodge, V.; Austin, J. A survey of outlier detection methodologies. Artif. Intell. Rev. 2004, 22, 85–126. [Google Scholar] [CrossRef]
 - Shields, M.D.; Zhang, J. The generalization of Latin hypercube sampling. Reliab. Eng. Syst. Saf. 2016, 148, 96–108. [Google Scholar] [CrossRef]
 - Lee, Y.; Oh, S.; Choi, D.H. Design optimization using support vector regression. J. Mech. Sci. Technol. 2008, 22, 213. [Google Scholar] [CrossRef]
 - Suykens, J.A.; Vandewalle, J. Least squares support vector machine classifiers. Neural Process. Lett. 1999, 9, 293–300. [Google Scholar] [CrossRef]
 - Kennedy, J. Particle swarm optimization. In Encyclopedia of Machine Learning; Springer: New York, NY, USA, 2011; pp. 760–766. [Google Scholar]
 - Khosravi, A.; Nahavandi, S.; Creighton, D.; Atiya, A.F. Comprehensive review of neural network-based prediction intervals and new advances. IEEE Trans. Neural Netw. 2011, 22, 1341–1356. [Google Scholar] [CrossRef] [PubMed]
 - Dubreuil, S.; Berveiller, M.; Petitjean, F.; Salaün, M. Construction of bootstrap confidence intervals on sensitivity indices computed by polynomial chaos expansion. Reliab. Eng. Syst. Saf. 2014, 121, 263–275. [Google Scholar] [CrossRef]
 








| No | Design Variables | Sample 1 | Sample 2 | Sample 3 | Sample 4 | Sample 5 | 
|---|---|---|---|---|---|---|
| X1 | Tie rod diameter (mm) | 670 | 704 | 735 | 765 | 794 | 
| X2 | Tie rod bias (mm) | 0 | 10 | 20 | 30 | 40 | 
| X3 | Cross-sectional area of stand column (mm2) | 848,583 | 707,152 | 606,131 | 530,364 | 471,435 | 
| X4 | Flexural coefficient | 16.12 | 19.37 | 25.99 | 29.82 | 22.68 | 
| X5 | Pretightening force (MN) | 11.63 | 13.09 | 14.55 | 16.00 | 17.46 | 
| X6 | Stiffness ratio | 0.3319 | 0.3663 | 0.3994 | 0.4327 | 0.4661 | 
| X7 | Moment of inertia (cm4) | 1.6 × 108 | 1.45 × 108 | 1.57 × 108 | 1.49 × 108 | 1.5 × 108 | 
| X8 | Relative deflection (mm/m) | 0.22 | 0.25 | 0.31 | 0.28 | 0.30 | 
| X9 | Eccentricity (mm) | 0 | 100 | 200 | 300 | 400 | 
| X10 | Inside gap (mm) | 0.5 | 1.0 | 2.0 | 0 | 1.5 | 
| X11 | Swaging (mm) | 9.1 | 5.48 | 0.45 | 0.56 | 0 | 
| X12 | Saddle forging (mm) | 28.45 | 23.67 | 0 | 15.71 | 0 | 
| X13 | Eccentric heading (mm) | 23.56 | 14.67 | 15.32 | 0 | 0 | 
| X14 | Surface pressure (MPa) | 13.3 | 15.6 | 14.5 | 16.1 | 13.9 | 
| No | Overall Performance | No | Overall Performance | 
|---|---|---|---|
| X1 | 2.7 | X8 | 2.9 | 
| X2 | 3.5 | X9 | 2.6 | 
| X3 | 3.2 | X10 | 2.1 | 
| X4 | 1.3 | X11 | 1.9 | 
| X5 | 2.8 | X12 | 1.8 | 
| X6 | 3.6 | X13 | 1.2 | 
| X7 | 1.5 | X14 | 1.7 | 
| No | The Predicted Performance | Confidence Upper Limit | Confidence Lower Limit | Confidence Coefficient | 
|---|---|---|---|---|
| S1 | 2.7693 | 2.5308 | 3.1077 | 0.95 | 
| S2 | 1.6971 | 1.3574 | 1.9875 | 0.95 | 
| S3 | 3.7346 | 3.2145 | 4.1047 | 0.95 | 
| S4 | 2.1549 | 1.8546 | 2.5674 | 0.95 | 
| Prediction Model | MAPE (%) | Computing Time (s) | Performance Description | 
|---|---|---|---|
| MI + SVR | 2.5489 | 25.87 | real number | 
| MI + Kriging | 1.6784 | 20.21 | real number | 
| MI + ANN | 1.4895 | 24.69 | real number | 
| Proposed approach | 0.8579 | 18.62 | interval | 
© 2018 by the authors. Licensee MDPI, Basel, Switzerland. This article is an open access article distributed under the terms and conditions of the Creative Commons Attribution (CC BY) license (http://creativecommons.org/licenses/by/4.0/).
Share and Cite
Zheng, H.; Feng, Y.; Gao, Y.; Tan, J. A Robust Predicted Performance Analysis Approach for Data-Driven Product Development in the Industrial Internet of Things. Sensors 2018, 18, 2871. https://doi.org/10.3390/s18092871
Zheng H, Feng Y, Gao Y, Tan J. A Robust Predicted Performance Analysis Approach for Data-Driven Product Development in the Industrial Internet of Things. Sensors. 2018; 18(9):2871. https://doi.org/10.3390/s18092871
Chicago/Turabian StyleZheng, Hao, Yixiong Feng, Yicong Gao, and Jianrong Tan. 2018. "A Robust Predicted Performance Analysis Approach for Data-Driven Product Development in the Industrial Internet of Things" Sensors 18, no. 9: 2871. https://doi.org/10.3390/s18092871
APA StyleZheng, H., Feng, Y., Gao, Y., & Tan, J. (2018). A Robust Predicted Performance Analysis Approach for Data-Driven Product Development in the Industrial Internet of Things. Sensors, 18(9), 2871. https://doi.org/10.3390/s18092871
        
