You are currently on the new version of our website. Access the old version .
  • Article
  • Open Access

30 April 2025

Influencing Factors of Consumers’ Impulse Purchase Intentions in Livestream E-Commerce Based on DEMATEL-AISM

,
,
,
,
and
Department of Electronic Business, South China University of Technology, Guangzhou 510006, China
*
Author to whom correspondence should be addressed.

Abstract

As the online shopping user base continues to grow rapidly, livestream e-commerce has emerged as a pivotal commercial phenomenon. However, consumers’ impulse purchase intentions in this environment are influenced by numerous interrelated factors, and the underlying mechanisms remain complex. To address the limitations of traditional approaches in modeling nonlinear relationships and hierarchical structures, this study introduces an integrated DEMATEL-AISM approach tailored for the livestream e-commerce context. The λ -intercept method is applied to simplify the system structure and highlight key influencing factors. Based on prior literature, we designed and distributed structured questionnaires to 558 consumers and industry experts, followed by in-depth interviews with five domain experts. Through this process, an indicator system was developed encompassing 15 factors across three dimensions: product, consumer, and livestream room. Using DEMATEL-AISM, we conducted a causal analysis of these factors. The results reveal that: (1) discount intensity, livestream promotional frameworks, and time pressure are the three most critical factors influencing impulse purchase intentions; (2) product monetary value and design features act as fundamental drivers; and (3) consumer upward and downward anticipated regret, perceived product quality, perceived product scarcity, and perceived streamer’s product knowledge have direct impacts on impulse purchase. By identifying these key factors and revealing their interconnections, this study offers strategic, evidence-based recommendations for enhancing consumer engagement and profitability in livestream e-commerce. The proposed DEMATEL-AISM also provides a novel and effective methodological contribution for analyzing the complex influencing factors of impulse purchase intentions in the e-commerce environment.

1. Introduction

With the rise of social media and the development of mobile internet technologies, livestream e-commerce has become a consumption model that brings significant economic benefits [1,2,3]. Taking China as an example, the development of livestream e-commerce in China has been fueled by supportive government policies. During the COVID-19 pandemic, it played a crucial role in revitalizing the economy and has profoundly changed the traditional retail industry [4]. According to the 53rd “Statistical Report on the Development of Internet in China” [5], as of December 2023, the scale of online shopping users in China has shown significant growth, accounting for 83.8% of total internet users. Nationwide online retail sales in China have reached 15.4 trillion RMB. The number of livestream e-commerce users exceeded 526 million, achieving positive growth for five consecutive years. The penetration rate of livestream e-commerce, defined as the proportion of livestream e-commerce sales in total online retail sales, is an important indicator for measuring the development of livestream e-commerce. As shown in Figure 1, since 2017, the penetration rate of livestream e-commerce in China has increased year by year, reaching 31.9% in 2023 with a high growth rate of 26.08%. These statistics indicate that livestream e-commerce has become a significant business trend [6,7] and an important component of the digital economy [8,9].
Figure 1. Livestream e-commerce penetration rate and growth rate in China (2017–2023).
In livestream e-commerce, consumers are constantly faced with various marketing stimuli. Driven by these diverse factors, consumers are often prompted to make quick purchasing decisions, resulting in impulse purchase behavior [10,11,12]. With regard to many enterprises and e-commerce platforms, in order to expand revenue, it is crucial to understand the influencing factors of consumers’ impulse purchase behavior in livestream e-commerce [13,14]. This motivated the focus of the present study on identifying the key influencing factors of consumers’ impulse purchase behavior in livestream e-commerce.
Research on the factors influencing consumers’ impulse purchase behavior mainly applies the S-O-R theory (Stimuli-Organism-Response) [15,16,17,18]. In these studies, research by Qu [19] and Zhao [20] has demonstrated that anticipated regret significantly impacts consumers’ impulse purchase behavior. Research by Ling et al. [21,22,23] indicates that perceived emotional value and product practicality positively influence impulse purchase, with product practicality enhancing the emotional value. Carlson et al. [24,25,26] proved that factors such as the level of discounts, time pressure, and visual appeal are positive drivers of impulse purchase decisions. Studies by Dai et al. [27,28,29,30] have validated that factors such as the type of livestream business platform, consumer perceptions of product quality, and product scarcity influence impulse purchase intentions. However, most related studies focus on individual factors and do not consider the combined impact of the numerous influencing factors on consumers’ impulse purchase intentions. Another critical aspect that should not be overlooked is that few studies have addressed the interactive mechanisms among different influencing factors, nor have they accurately portrayed the intrinsic connections and causal relationships among these factors. Consequently, the formation mechanism of consumers’ impulse purchase intentions in livestream e-commerce remains unclear.
Based on the gaps and insights from previous research, this study proposes the following main questions:
(1) Given that existing research has predominantly focused on single-dimensional factors, the first question is: What are the key influencing factors determining consumers’ impulse purchase behavior in livestream e-commerce? This question responds to the lack of comprehensive, multidimensional analysis in the current literature.
(2) Considering that current methods have not sufficiently revealed the causal relationships between the interactions of multiple influencing factors, the second question seeks to explore: What are the internal relationships and causal connections between different influencing factors? What is the mechanism behind consumers’ impulse purchase intentions in livestream e-commerce?
(3) Based on the aforementioned research gaps, the third question focuses on: What measures should e-commerce platforms and merchants take to enhance consumers’ impulse purchase intentions in livestream e-commerce? This question responds to the need for practical solutions to enhance consumer behavior in the livestream e-commerce context.
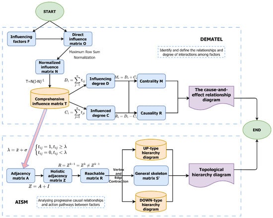
To address these questions, this study proposes a DEMATEL-AISM model based on the λ -intercept, as illustrated in Figure 2. According to the literature [31,32], the DEMATEL-ISM model is a combination of the Decision-Making Trial and Evaluation Laboratory (DEMATEL) method and Interpretive Structural Modeling (ISM), enabling the assessment of interrelationships among diverse influencing factors. Drawing on prior research [23,33,34], the DEMATEL-AISM model incorporates a DOWN-type factor-level extraction, creating an antagonistic structure that bolsters the model’s robustness and stability.
Figure 2. Framework of DEMATEL-AISM. Note: The symbols in the equations will be explained in detail in the Method section.
We believe this study makes the following major contributions:
(1) This study constructs a holistic index system for consumer behavior in livestream e-commerce by incorporating three dimensions—products, consumers, and the livestream room—thereby overcoming the limitations of single-factor research and providing a more comprehensive theoretical framework [20,21].
(2) By applying the DEMATEL-AISM model, this study identifies and visualizes inter-factor relationships, revealing key drivers and their transmission pathways. This fills a critical gap in understanding factor interactions in livestream e-commerce and provides a replicable approach for future causal inference studies [26,30].
(3) The DEMATEL-AISM model offers a more accurate and objective analysis of how various factors influence impulse purchase intentions compared to traditional methods like S-O-R theory, SEM, and PLS-SEM, enriching research methodologies and reinforcing the model’s applicability [35,36].
(4) The introduction of the λ -intercept to filter DEMATEL results improves model efficiency by highlighting key determinants and reducing computational burdens, offering a more concise causal modeling approach [33,37].
(5) The empirical findings provide practical recommendations for livestream e-commerce enterprises and merchants, aiding in the refinement of marketing strategies based on a deeper understanding of consumer behavior.
The remainder of this paper is structured as follows: Section 2 reviews the relevant literature. Section 3 introduces the specific methods, equations, and models employed in this study. Section 4 presents the main data and results, predominantly in tabular and graphical form. Section 5 provides a detailed analysis and discussion of the data and findings presented in Section 4. Finally, Section 6 concludes the paper by summarizing the research and discussing its limitations and future directions.

2. Literature Review

This study primarily focuses on two streams of literature: the theoretical development and influencing factors in consumers’ impulse purchasing behavior, and the research framework of influencing factors in livestream e-commerce.

2.1. The Theoretical Development and Influencing Factors of Consumer Impulse Purchase

To investigate the factors influencing consumers’ impulse purchase intentions, it is essential to first clarify the concept of consumer impulse purchase and its evolution. Earlier literature frequently used the terms “consumer impulse purchase” and “unplanned purchase” interchangeably. Notably, “consumer impulse purchase” is more descriptive; thus, many researchers have further elaborated this concept to differentiate it from unplanned purchasing [38,39,40]. In a consumer-focused study, Stern [38] discovered that between 1945 and 1959, the share of “unplanned purchases” in supermarkets steadily rose, at one point reaching 50.8% of total purchases. Then, He classified impulse purchase into four categories—Pure, Reminder, Suggestion, and Planned—and projected that the impulse goods market would expand further, underscoring the growing significance of consumer impulse purchase research. Beatty and Rook [41,42] later broadened the definition of impulse purchase, describing it as a sudden, direct, and spontaneous act of purchasing, carried out without a predetermined intention and with minimal deliberation. The refinement of this concept and the evolution of related theories laid the groundwork for subsequent empirical investigations. Consequently, numerous scholars began exploring specific factors shaping impulse purchase intentions in livestream e-commerce, aiming to expose the underlying mechanisms.
When consumers engage with livestream e-commerce, they are readily influenced by factors such as product characteristics, streamer guidance, and interactive engagement in the streaming session [11,43,44]. As a result, livestream e-commerce often elicits impulse purchase intentions more readily than traditional offline shopping. From the product perspective, an empirical study by Kacen et al. [45], using a nested Logit model, concluded that product features and monetary value serve as key drivers of impulse purchase. In the luxury goods sector, Royo et al. [46] applied PLS to test their hypotheses, demonstrating that factors such as brand consistency and brand personality have a positive effect on consumers’ purchase intentions. From the consumer perspective, Gong et al. [47], drawing on product involvement theory, argued that consumers’ perceived product quality, perceived product scarcity, immediate product feedback, and perceived streamer’s knowledge collectively enhance product cognition and emotional engagement, ultimately fostering impulse purchase. In interactive livestream contexts, Cui et al. [48], employing S-O-R theory, identified time pressure and personalized content recommendations as vital factors influencing impulse purchase; moreover, Huang et al. [49] employed SEM, demonstrating that time pressure, livestream interactivity, and visual appeal exert significant positive effects on consumers’ impulse purchase.
Building on the above observations, existing scholarship has identified a range of factors in livestream e-commerce—encompassing product attributes, consumer psychology, and interactive streaming environments—that influence consumers’ impulse purchase intentions. However, the majority of such research remains confined to single-dimensional analyses, limiting our grasp of how multiple dimensions interact in tandem. Therefore, this study endeavors to adopt a more comprehensive research framework that incorporates multifaceted factors, thereby bridging this gap.

2.2. The Research Framework of Influencing Factors in Livestream E-Commerce

As studies on factors influencing livestream e-commerce continue to advance, the choice of research frameworks and methods has evolved correspondingly, transitioning from the traditional S-O-R theory to more sophisticated approaches, such as SEM and PLS, each bearing distinct advantages and use cases.
The S-O-R theory is widely adopted in consumer behavior research, positing that external stimuli influence the internal psychological state of consumers, which in turn affects their eventual behavior [15,17]. For instance, Liu et al. [16] employed the S-O-R theory to investigate factors influencing consumers’ “retaliatory purchasing” in the aftermath of the COVID-19 pandemic, concluding that perceived scarcity, perceived vulnerability, and social influence as external stimuli heighten consumer anxiety, thus triggering retaliatory buying. Nonetheless, given that S-O-R theory is deeply rooted in theoretical modeling and emphasizes individual psychological processes, it offers limited insight into the interaction mechanisms among various influencing factors and lacks data-driven quantitative causal analysis. Hence, S-O-R theory yields only partial insights into multifactor interactions and causal relationships.
SEM is a multivariate analytical technique designed to measure causal pathways among variables, rendering it appropriate for confirmatory research [50,51]. For instance, in exploring startups’ live broadcasts, Hossain et al. [35] employed SEM to validate a two-stage approach proposed in their paper, revealing that live broadcasting adoption, consumer investment, and corporate performance (as endogenous variables) were directly linked to startup achievements. Building on S-O-R theory, Chen et al. [52] utilized SEM to investigate determinants affecting consumers’ impulse purchases in livestream e-commerce during the COVID-19 pandemic, verifying a causal chain in which perceived anchor attributes, perceived scarcity, and immersion each positively enhance consumer engagement, ultimately triggering impulse purchase. In addition, many studies integrate SEM with PLS to form PLS-SEM, which is well-suited for small samples, non-normal data, and simpler causal predictions [53,54]. For example, Yan et al. [36] employed a PLS-SEM model to examine how IT affordances in live streams indirectly affect customer engagement via swift relationship formation and perceived enjoyment. However, both SEM and PLS-SEM generally assume linearity, constraining their ability to capture complex nonlinear interactions and multi-tiered causal pathways.
Although S-O-R theory, SEM, and PLS-SEM have yielded valuable insights into consumer behavior, they are unable to model the complex, multilayered interactions and nonlinear relationships that characterize consumer behavior in livestream e-commerce. For example, Varzaru et al. [51] employed artificial neural networks to capture the nonlinear relationships among factors in livestream commerce and achieved results surpassing those of SEM. However, neural networks also entail heavy computational costs. To overcome these limitations, the present study proposes a DEMATEL-AISM model, which is particularly well-suited to identifying and analyzing such interactions. By revealing how multiple interdependent factors jointly shape purchasing decisions, DEMATEL-AISM provides a more nuanced understanding of the dynamic processes that drive consumer behavior in livestream e-commerce.
According to Si et al. [55], the Decision-Making Trial and Evaluation Laboratory method (DEMATEL) is an effective tool for identifying causal components within complex systems. Originally developed at the Geneva Research Centre of the Battelle Memorial Institute, DEMATEL transforms interdependent relationships into causal groupings through matrix-based calculations, employing influence-relational diagrams to isolate key factors and assess their interdependencies within complex systems. Previous studies have confirmed DEMATEL’s suitability for the e-commerce domain. For instance, Agrawal et al. [56] used DEMATEL to identify causal relationships among electronic service quality success factors, demonstrating its efficacy in analyzing complex system causality. Lu et al. [57] combined DEMATEL with the Evaluation Based on Distance from the Average Solution (EDAS) method to identify critical determinants affecting consumers’ willingness to adopt cross-border e-commerce platforms. By applying DEMATEL, they computed cause-and-effect degrees for each factor and, leveraging weight calculations, discerned multiple causal groupings. This procedure not only illuminated the relative importance of various factors but also, when coupled with EDAS, generated a ranking of feasible alternatives for cross-border e-commerce platforms. These studies underscore DEMATEL’s robust capability in interpreting complex nonlinear interrelationships, highlighting its potential for revealing interaction mechanisms and causal pathways among the various factors influencing impulse purchase intentions in livestream e-commerce. However, without a more systematic hierarchical analysis, DEMATEL alone remains constrained in addressing multi-layered, multi-stage influencing factors, restricting its capacity to delineate hierarchical structures and transmission pathways.
To mitigate the constraints of DEMATEL and fully harness its effectiveness in identifying causal chains within complex systems, this study incorporates the Adversarial Interpretive Structural Modeling approach (AISM). AISM constitutes an enhancement of Interpretive Structural Modeling (ISM), a technique widely adopted in modern systems engineering for structural hierarchy analysis.
Existing research has demonstrated the applicability of ISM and AISM in the field of e-commerce and consumer behavior research. For example, Khan et al. [58] applied ISM to study the factors influencing Muslim consumers’ purchasing decisions for halal food in emerging economies, creating a topological hierarchy diagram that clearly illustrates the interdependencies among various factors. Sindhu [59] used ISM to analyze the importance levels of various factors affecting the success of marketing activities related to careers, identifying the interrelationships and hierarchical structures among these factors. According to Xing et al. and Yao et al. [33,34], AISM, building on ISM, incorporates the concept of game-theoretic conflict and introduces DOWN-type element hierarchy extraction, enabling the analysis of interrelationships among different influencing factors and the construction of a systemic adversarial topological hierarchy diagram. In the study by Yue et al. [60], AISM was used to systematically identify and analyze the factors influencing consumers’ digital hoarding behavior on e-commerce platforms. They constructed an adversarial topological hierarchy diagram, revealing in-depth the roles and interrelationships of these factors within the system. Li et al. [37] combined DEMATEL and AISM with partial order rules to explore the driving factors of green supply chain management in China’s e-commerce industry, demonstrating the robustness and effectiveness of the DEMATEL-AISM approach in analyzing interactions, relationships, and hierarchical structures among factors.
Nevertheless, the partial order rule-based DEMATEL-AISM approach can encounter high computational demands for hierarchical modeling and challenges in visualizing causal pathways among factors, thereby constraining its broader applicability. Some researchers have introduced the λ -intercept to filter DEMATEL’s influence matrix, aiming to reduce causal network complexity. For instance, Yao et al. [34] combined DEMATEL with AISM using a λ -intercept, filtered out minor factors, and quantified individual and contextual drivers of charging behavior, pinpointing dominant influences and confirming the model’s practicality. Likewise, Zheng et al. [23] applied the same technique to explain gaps between designed and actual building energy performance, which further highlights AISM’s broader applicability and completeness over ISM. On the one hand, by employing the λ -intercept to exclude factors with relatively weak causal connections, these studies streamline and effectively merge DEMATEL with AISM, thus enhancing computational efficiency. On the other hand, they also validate the effectiveness of the DEMATEL-AISM approach in evaluating complex systems, enabling the identification of critical influencing factors and the construction of hierarchical relationships. Altogether, it provides robust theoretical support for our investigation into key factors shaping impulse purchase intentions in livestream e-commerce.
The main differences between each mentioned research method are shown in Table 1. In summary, this study employs the λ -intercept to integrate DEMATEL and AISM, thereby constructing a research framework to identify the key factors and causal relationships that influence consumers’ impulse purchases in the livestream e-commerce context, and establishing a hierarchical structure to comprehensively reveal their interaction pathways. Although DEMATEL-AISM has been applied in engineering and technology fields, it has not yet been thoroughly examined in consumer behavior research within the livestream e-commerce domain. By addressing this gap, our work offers a replicable analytical framework for subsequent scholars.
Table 1. Comparison of research methods.

2.3. Summary of Research Gaps

While existing studies have identified numerous factors influencing consumer impulse purchase intentions in livestream e-commerce, they predominantly focus on single-dimensional variables and lack a thorough investigation into how multiple dimensions operate collectively. Commonly used approaches—such as S-O-R theory, SEM, and PLS-SEM—each emphasize distinct analytical aspects. Specifically, S-O-R addresses external stimuli and their effects on consumer psychology and behavior, whereas SEM and PLS-SEM rely on linear assumptions to depict causal pathways among variables. Few studies, however, have effectively delineated the interactive mechanisms among diverse influencing factors. This study fills this gap by introducing, for the first time, the λ -intercept-based DEMATEL-AISM approach to identify the key factors and causal relationships underlying consumer impulse purchase intentions. By visually representing the complex nonlinear interactions and multi-level causal pathways among these diverse factors, this study illuminates the formation mechanisms of consumer impulse purchase intentions within the livestream e-commerce environment.

3. Methods

3.1. DEMATEL

The DEMATEL (Decision-making Trial and Evaluation Laboratory) method is a technique that applies graph theory and matrix analysis to assess the influencing factors within a system [55,57]. By analyzing the logical connections between elements within the system and using a direct influence matrix based on the Delphi method, it quantifies the degree of influence and the degree of being influenced for each element, and further calculates the cause degree and centrality of the elements [55]. Therefore, DEMATEL reveals the complex interactions between elements and aids decision-makers in identifying key factors within the system [55,56,61].

3.1.1. Construct Direct Influence Matrix O

If the system consists of n factors, the influence of factor F i on factor F j can be represented as o i j 0 , 1 , 2 , 3 , 4 ; where i , j = 1 , 2 , . . . , n . The direct influence matrix O = ( o i j ) n × n can then describe the influence level between each factor in the system. Subsequently, as shown in Table 2, a five-level expert evaluation scale is used to measure the influence between factors.
Table 2. Five-level expert evaluation semantic scale.

3.1.2. Normalized Influence Matrix N Based on Maximum Row Sum Normalization

The direct influence matrix O is normalized by using the row sum maximum method to obtain the normalized influence matrix N, in which the elements n i j of N are in the range [ 0 , 1 ] . This process is to sum each row of O, take the maximum value and multiply its reciprocal by the matrix O to obtain N, as shown in Equation (1).
O = o 11 o 12 o 1 n o 21 o 22 o 2 n o n 1 o n 2 o n n = o i j O max = max o 1 max o 2 max o n = max 1 i n j = 1 n o i j n i j = o i j O max N = n 11 n 12 n 1 n n 21 n 22 n 2 n n n 1 n n 2 n n n = n i j = o i j × 1 max 1 i n j = 1 n o i j

3.1.3. Calculate Total Influence Matrix T

The interactions between factors generate indirect influences, which is a key challenge in analyzing complex systems. Therefore, the total influence matrix T is designed to comprehensively evaluate both direct and indirect influences between factors, with its calculation equation shown in Equation (2).
T = lim k N 1 + N 2 + + N k = k = 1 N k = N k = 0 N k ( sin ce k = 1 N k = N k = 0 N k ) = N k = 0 N k = N I + N + N 2 + N 3 + = N ( I N ) 1 ( provided that N < 1 , by the geometric series formula ) = N ( I N ) 1 I = 1 0 0 0 1 0 0 0 1

3.1.4. Calculate Influencing Degree, Influenced Degree, Centrality and Causality

The influencing degree D i represents the ability of a factor F i to exert influence on other factors. It is obtained by summing the elements of the i-th row of matrix T. The influenced degree C i reflects the extent to which a factor F i is influenced by other factors. It is obtained by summing the elements of the i-th column of matrix T. The calculation equations for both are shown in Equation (3).
T = t 11 t 12 t 1 n t 21 t 22 t 2 n t n 1 t n 2 t n n = t i j D i = j = 1 n t i j = d 1 d 2 d n C i = j = 1 n t j i T = c 1 c 2 c n T = c 1 c 2 c n
Centrality M i measures the importance of a factor F i in the system. It is obtained by adding the influencing degree D i and influenced degree C i , as shown in Equation (4).
M i = D i + C i = m 1 m 2 m n
Causality R i is obtained by subtracting influenced degree C i from influencing degree D i , as shown in Equation (5). It can be used to distinguish whether a factor is a reason or a result. If R i is positive, meaning the factor is a reason factor. Otherwise, it is a result factor.
R i = D i C i = r 1 r 2 r n

3.1.5. Draw the Causality-Centrality Plot

Plot a scatter diagram of factors with the causality on the y-axis and centrality on the x-axis. The vertical dashed line on the x-axis represents causality of 0, which divides the factors into reason factors and result factors. The horizontal dashed line on the y-axis represents the average centrality of all factors.

3.2. AISM

DEMATEL produces two important indicators (centrality and causality) to identify and define the relationships and extent of mutual influence among factors in a system. However, the specific mechanisms of interaction between factors require further clarification. AISM (Adversarial Interpretive Structure Modeling Method) can calculate and analyze the progressive causal relationships between factors based on DEMATEL indicators. Moreover, the adversarial topological hierarchy diagram it generates clearly illustrates the interaction pathways between factors [62,63,64]. Therefore, we can use the DEMATEL-AISM integrated model to deeply analyze the interaction mechanisms between influencing factors related to consumers’ impulse purchase intentions in livestream e-commerce.

3.2.1. From Adjacency Matrix A with the λ -Intercept to Holistic Adjacency Matrix Z

To simplify the system structure, we ignore some factor relationships with lower influence and focus on analyzing key factor relationships. Therefore, the λ intercept (as shown in Equation (6)) is introduced to the total influence matrix T obtained from the DEMATEL method to generate the adjacency matrix A of the AISM, thereby effectively integrating DEMATEL with AISM.
λ = x ¯ + σ x ¯ = 1 n 2 i = 1 n j = 1 n t i j σ = 1 n 2 i = 1 n j = 1 n t i j x ¯ 2
x represents the average value of all elements in matrix T, and σ represents the standard deviation.
As shown in Equation (7), make judgment on each element in matrix T: if it is greater than or equal to λ , it is set to 1; if it is less than λ , it is set to 0, forming adjacency matrix A.
A = a 11 a 12 a 1 n a 21 a 22 a 2 n a n 1 a n 2 a n n = a i j a i j = 0 , t i j < λ a i j = 1 , t i j λ
Considering the self-influence of each factor, the diagonal elements of the holistic adjacency matrix Z should all be 1. This can be achieved by adding the adjacency matrix A to an identity matrix I of the same size, as shown in Equation (8).
Z = A + I

3.2.2. Calculate Reachable Matrix R

The reachable matrix is used to represent the reachability relationships between factors in the system. If an element F i can directly or indirectly influence a factor F j through a series of intermediate factors, the value is set to 1; otherwise, it is set to 0. The reachable matrix can be obtained by multiplying the holistic adjacency matrix Z by itself. The reachable matrix R is obtained when the result no longer changes after k iterations, as shown in Equation (9). This operation is a Boolean operation.
Initialize Z , k = 1 While Z k + 1 Z k , do : Z k + 1 = Z k · Z , k = k + 1 . End while . R = Z k + 1 = Z k Z k 1 .

3.2.3. Factor Hierarchy Extraction

The reachable set R ( e i ) refers to the set of all other factors that can be directly or indirectly reached from a given factor F i , corresponding to all the j-th column factors with a value of 1 in the i-th row of the reachability matrix R. The cause set Q ( e i ) refers to the set of all other factors that can directly or indirectly influence a given factor F i , corresponding to all the j-th row factors with a value of 1 in the i-th column of the reachability matrix R. The common set T ( e i ) refers to the intersection of the reachable set and the cause set for a given factor F i . The adversarial topological hierarchy diagrams consist of UP-type result-first extraction and DOWN-type cause-first extraction. The UP-type extraction rule is R ( e i ) = T ( e i ) , where the extracted factors are placed at the top level, and the factors at lower levels are extracted progressively. The DOWN-type extraction rule is Q ( e i ) = T ( e i ) , where the extracted factors are placed at the lowest level, and the factors at higher levels are extracted progressively.

3.2.4. Calculate General Skeleton Matrix S′

The general skeleton matrix is obtained by using node reduction operations and removing skip-level and self-reachability relationships from the reachable matrix R. Node reduction involves identifying strongly connected factors in matrix R (where factors F i and F j satisfy r i j = r j i = 1 ) and merging them into a single factor. Next, the skip-level reachability relationships are removed, where factors are indirectly connected but directly reachable. Finally, self-reachability relationships (the diagonal elements of the matrix are 0) are deleted, resulting in the general skeleton matrix S′.
The algorithm steps are as shown in Algorithm 1.
Algorithm 1 Factor hierarchy extraction and general skeleton matrix calculation
Require: Reachability matrix R (size n × n )
Ensure: Hierarchical levels and General Skeleton Matrix S
       Step 1: Compute Reachable Set, Cause Set, and Common Set
      1:
for each factor F i in R do
      2:
    Compute reachable set: R ( e i ) { F i R [ i , j ] = 1 }
      3:
    Compute cause set: Q ( e i ) { F i R [ j , i ] = 1 }
      4:
    Compute common set: T ( e i ) R ( e i ) Q ( e i )
      5:
end for
       Step 2: Factor Hierarchy Extraction
      6:
if UP-type extraction (result-first) then
      7:
    while exists unprocessed factors do
      8:
        Select factors where R ( e i ) = T ( e i )
      9:
        Assign these factors to the highest available level
     10:
       Remove extracted factors from further consideration
     11:
   end while
     12:
else if DOWN-type extraction (cause-first) then
     13:
    while exists unprocessed factors do
     14:
        Select factors where Q ( e i ) = T ( e i )
     15:
        Assign these factors to the lowest available level
     16:
        Remove extracted factors from further consideration
     17:
    end while
     18:
end if
       Step 3: Node Reduction (Merging Strongly Connected Factors)
     19:
for each pair of factors ( F i , F j ) in R do
     20:
    if  R [ i , j ] = 1 and R [ j , i ] = 1  then
     21:
        Merge F i and F j into a single factor F
     22:
        Update matrix R accordingly
     23:
    end if
     24:
end for                                                                                                   ▷ Set matrix S R
       Step 4: Remove Skip-Level Reachability
     25:
for each triplet of factors ( F i , F j , F k ) in S do
     26:
    if  S [ i , k ] = 1 and S [ k , j ] = 1 and S [ i , j ] = 1  then
     27:
        Set S [ i , j ] 0
     28:
    end if
     29:
end for
       Step 5: Remove Self-Reachability
     30:
for each factor F i in S do
     31:
    Set S [ i , i ] 0
     32:
end for                                                                                                   ▷ Set matrix S S
     33:
return Hierarchical levels, S

3.2.5. Draw the Adversarial Topological Hierarchy Diagrams

The factors extracted at each level by the UP-type and DOWN-type methods are connected according to the general skeleton matrix S′ and the direction from the bottom to the top, where strongly connected factors are represented as loops.

4. Results

4.1. Identify Influencing Factors and Construct Direct Influence Matrix

The influencing factors in this study were primarily derived from the literature review and a questionnaire survey. First, the literature review identified 29 factors in livestream e-commerce that may influence consumers’ impulse purchase intentions. Subsequently, we designed a questionnaire and distributed it to general consumers, senior practitioners in livestream e-commerce, marketing researchers, and psychology researchers. We selected consumers to reflect real-world behavioral intentions, while senior practitioners provided industry-based insights into consumer behavior and operational strategies. Marketing researchers contributed theoretical perspectives on consumer decision-making, and psychology researchers provided expertise in impulse and emotional triggers. This diverse sample ensures a well-rounded and credible foundation for analyzing influencing factors.
A total of 558 questionnaires were collected, and the cognitive distribution of these groups regarding the influencing factors was statistically summarized. As shown in Figure 3, the influencing factors are arranged in ascending order based on the perceived influence as judged by the respondents. It is worth mentioning that we employed quota sampling to ensure the representativeness of the sample and the generalizability of the model. The questionnaires were distributed both online and offline from 2 September 2024 to 10 March 2025, primarily targeting participants in Guangdong, where livestream e-commerce is most active. Prior to data collection, the sample structure was pre-designed (as shown in Figure 4). The gender ratio was set at approximately 9:11 (male to female). The age distribution was assumed to follow a skewed distribution with a mean of 19, a standard deviation of 8, and a skewness of 5, reflecting the concentration of young adult consumers. All participants were required to hold at least a bachelor’s degree. In terms of income, 90% of the respondents were expected to have a monthly income between 4000 and 8000 CNY. The urban-to-rural ratio was set at 4:1, aligning with the geographic distribution of active online consumers in China.
Figure 3. The cognitive distribution of different groups regarding the influencing factors related to consumers’ impulse purchase intentions in livestream e-commerce.
Figure 4. Distribution of sample structure: (a) gender distribution, income levels, and urban-rural residence of participants (b) age distribution of consumers.
Based on this, the study ultimately selected the top 15 key influencing factors categorized from three different perspectives: product, customer, and livestream room, as the primary research subjects. We further constructed the framework of influencing factors on consumers’ impulse purchase intentions in livestream e-commerce, as shown in Table 3.
Table 3. Core influencing factors of impulse purchase intention among livestream e-commerce consumers.
We applied the Delphi method and invited five experts to evaluate the direct influence between the factors [82,83]. To ensure the authority and high credibility of the direct influence matrix, we invited five experts with extensive backgrounds in livestream e-commerce, consumer behavior research, and related industries. The team included two university professors specializing in e-commerce and one professor in consumer behavior, all of whom have been engaged in research in the fields of consumer behavior and e-commerce for many years and have published numerous relevant academic papers. In addition to their academic expertise, we included professionals with extensive practical experience in the industry. One expert, with over 10 years of experience in e-commerce product design, has successfully led the planning and execution of multiple livestream e-commerce product projects. Furthermore, we invited an operations director for a livestream e-commerce platform, who is responsible for developing and implementing the platform’s overall operational strategy, offering valuable industry insights and hands-on experience.
Next, we quantified the results by using a five-level expert evaluation scale to obtain the direct influence matrix O. Figure 5 presents a heatmap visualization of the direct influence matrix.
Figure 5. Heatmap of direct influence matrix. Note: In the heatmap, the shade and size of the circles jointly represent the values in the direct influence matrix. The darker the color and the larger the radius, the greater the value, and vice versa.

4.2. Influencing Degree, Influenced Degree, Centrality and Causality

The normalized influence matrix N and the total influence matrix T were calculated using the row sum maximum method based on the direct influence matrix O and Equations (1) and (2). The influencing degree, influenced degree, centrality, and causality of the 15 influencing factors were further calculated based on matrix T and Equations (3)–(5), as shown in Table 4 and Figure 6.
Table 4. Influencing degree, influenced degree, centrality, and causality of influencing factors.
Figure 6. Cause–effect diagram.

4.3. λ Intercept and Reachable Matrix R

After determining λ as 0.127 based on the total influence matrix T and Equation (7), the reachability matrix R was calculated by using matrix T and Equations (7)–(9), as shown in Figure 7.
Figure 7. Heatmap of reachable matrix. Note: The presence or absence of squares in the heatmap represents whether the corresponding position in the reachable matrix has a value of 1. If a square is present, the matrix value at that position is 1; if absent, it is 0.

4.4. General Skeleton Matrix S′ and Antagonistic Topological Hierarchy

After performing factor hierarchy extraction on the reachable matrix R, the reachable sets R, cause sets Q, and common sets T for each factor are shown in Table 5. The general skeleton matrix S′, calculated based on the reachable matrix R, is shown in Figure 8. Finally, we draw the adversarial topological hierarchy diagram based on the results of the hierarchy extraction and matrix S′, as shown in Figure 9.
Table 5. The sets obtained from factor extraction.
Figure 8. Heatmap of general skeleton matrix.
Figure 9. The adversarial topological hierarchy diagram of influencing factors on consumers’ impulse purchase intentions in livestream e-commerce. Note: The presence or absence of squares in the heatmap represents whether the corresponding position in the reachable matrix has a value of 1. If a square is present, the matrix value at that position is 1; if absent, it is 0.

4.5. Sensitivity Analysis

To evaluate the robustness of the model, we conducted a sensitivity analysis on the λ intercept. Specifically, we introduced a scaling coefficient for the standard deviation in the λ calculation formula and varied this coefficient within the range [95.00%, 105.00%] in 2.5% increments, in order to examine how changes in this parameter affect the model results.
As shown in Figure 10, variations in the standard deviation scaling coefficient had minimal impact on the final results in most cases, indicating that the proposed model demonstrates strong robustness. Only when the coefficient was set to 105.00% did the result diagram show partial changes: in the up-type hierarchy diagram, P3 moved from layer 2 to layer 1; in the down-type hierarchy diagram, C1, C2, and C3 shifted from layer 1 to layer 2. Despite these adjustments, the overall hierarchical structure remained consistent, suggesting that the model’s structural logic was unaffected, with only minor differences observed in specific causal relationships.
Figure 10. Sensitivity analysis results under different standard deviation scaling coefficients: (a) Scaling coefficient = 95.00 % ; (b) Scaling coefficient = 97.50 % ; (c) Scaling coefficient = 102.50 % ; and (d) Scaling coefficient = 105.00 % .
More specifically, some marginal causal information was lost under this extreme parameter setting. For example, P3 was originally intended to be a cause of C1, C2, C3, and C5, while C4 should have been a cause of C1, C2, and C3. These slight changes further demonstrate the robustness of the DEMATEL-AISM model against parameter fluctuations, confirming its scalability and applicability in analyzing factor relationships within other complex systems.

5. Discussion

5.1. Analysis of Centrality and Causality

In the DEMATEL method, centrality is an indicator that measures the importance of each factor in the system in influencing and being influenced by other factors. It is a positive indicator, meaning the larger its value, the more significant the factor is [32,84]. As shown in Table 6, by applying the DEMATEL-AISM model, we found that among the factors influencing livestream e-commerce consumers’ impulse purchase intentions, those with centrality above the average are ranked in descending order as follows: discount intensity in livestream L2, framework for livestream promotion L6, time pressure in livestream L1, livestream viewing frequency C4, design features of the product P2, type of livestream e-commerce platform L4, consumer perceived product quality C1. Their respective centrality values are 2.120, 2.106, 2.060, 1.909, 1.817, 1.772, and 1.689. Therefore, L2, L6, and L1 are the primary factors influencing consumers’ impulse purchase intentions. Adjusting them effectively and efficiently can significantly enhance consumers’ impulse purchase intentions. C4 and C1 are also significant factors related to consumer aspect. Considering that they need to be improved through other factors, we should attach more importance to them. P2 and L4 are also important factors, but they can only be optimized at the initial selection stage of products and platforms in livestream e-commerce system.
Table 6. Factor centrality and causality ranking table.
For the high centrality factors L2, L6, and L1, this study suggests that livestream e-commerce merchants can maximize their influence on consumers’ impulse purchase intentions by precisely controlling these factors. First, discount intensity can stimulate purchase motivation through personalized discount strategies and limited-time offers. Second, promotional frameworks can enhance the attractiveness of promotions by designing clear and appealing promotional activities, such as “buy one get one free” or “spend and save”. At the same time, time pressure can be reinforced by tactics such as limited-time flash sales, thereby intensifying the sense of urgency and prompting consumers to make quick decisions within limited time.
We take causality as another major measure of its causal attribute in the DEMATEL method, which is used to distinguish whether each factor in the system acts as a cause or an effect [32,84]. If the value is positive, the larger the number, the more significant the factor is as a cause; if the value is negative, the smaller the number, the more significantly the factor is as an effect. As shown in Table 6, the factors influencing consumers’ impulse purchase intentions in livestream e-commerce, in descending order based on a degree of causality greater than 1.0, are: type of livestream e-commerce platform L4, design features of the product P2, and monetary value of the product P1, with causality values of 1.772, 1.521, and 1.347, respectively. Therefore, L4, P2, and P1 are not influenced by other factors as the initial choices of product and platform, and they are more fundamental causes within the livestream e-commerce system. C5, C1, C2, and C3 are the perceived factors of consumers in livestream e-commerce, mainly influenced directly or indirectly by other factors, and they are the final outcome factors within the system, as well as the ones that most directly affect consumers’ impulse purchase intentions.
For the high causality factors P1, P2, and L4, merchants can influence consumer purchase decisions by optimizing these key factors fundamentally. Initially, product monetary value should align with the actual functions of the product and market demand. They should set reasonable pricing strategies based on consumer psychological expectations and market competition. In addition, product design features should be continuously improved based on consumer needs and feedback by enhancing the product’s multi-functionality or improving user experience, thus meeting the expectations of the target market better. Finally, the choice of livestream e-commerce platform type is crucial for brand image and consumer experience. The platform choice not only affects how products are presented, but also influences consumer engagement and purchase intention directly. Merchants should select the appropriate e-commerce platform for livestream sales based on the target consumer group and product characteristics.
For the high causality factors C1, C2, C3, and C5, merchants can adopt targeted strategies to indirectly shape consumer perceptions and promote impulse purchasing behavior. Firstly, upward and downward anticipated regret can be triggered by mechanisms such as “almost sold out” prompts, visible purchase counts, or reminders like “last chance”, which induce a sense of future regret and encourage quick decision-making. Secondly, perceived product quality can be enhanced through detailed product explanations by the streamer, endorsements from authoritative sources, or the presentation of positive user reviews to build trust. Thirdly, perceived product scarcity may be intensified by limited-time offers, real-time inventory updates, or quantity restrictions to create urgency and stimulate a fear of missing out. Finally, perceived streamer’s product knowledge can be strengthened by employing professional streamers, providing in-depth product demonstrations, and offering comparative analyses to reinforce credibility. These strategies enhance consumers’ perceptual experiences and indirectly elevate the likelihood of impulse purchase behavior.

5.2. Analysis of Strong Connection Factors

As shown in Figure 9, there are multiple sets of factors that are causally related to each other in the multi-level recursive directed graph, which are represented by strong connection loops formed by bidirectional arrows connecting the factors. In the system of factors influencing consumers’ impulse purchase intention, there are a total of three strong connection loops, which include L1, L2, and L6, L3 and L5, and P1 and P2.
These strong connection loops fully reflect the interactive mechanisms of factors influencing consumer purchase intentions in livestream e-commerce. First, the discount intensity, time pressure, and promotional framework form a strong interconnected loop. For example, during a livestream promotion, the streamer establishes a promotional framework of “limited time and limited quantity” and initiates a 10-minute time pressure to swiftly create a sense of urgency. Subsequently, the streamer announces a “limited time 30% off” discount, increasing the offer’s attractiveness and making it easier for consumers to make impulse purchasing decisions under time pressure. As the time pressure intensifies, consumers become more sensitive to perceived discounts [24]. The promotional strategy not only enhances the effect of time pressure but also emphasizes the strength of the offer. This scenario illustrates that L6 triggers L2, L1 amplifies the impact of L2, and L2 in turn reinforces the perception of both L1 and L6. These elements form a cyclical linkage that collectively drives impulse buying behavior [24,71]. Second, the streamer’s language style and interactivity serve as powerful connecting factors. For instance, an streamer interacts with the audiences using a light-hearted and humorous language style, while making personalized recommendations based on audience needs. This real-time communication allows viewers to engage with the streamer through comments, enhancing their sense of participation. Such involvement significantly improves the audiences’ shopping experience and increases their willingness to purchase. At the same time, audience engagement motivates the streamer to sustain interactive enthusiasm, thereby reinforcing the effectiveness of their language style. This scenario demonstrates that L3 stimulates L5, and L5 in turn enhances the impact of L3, forming a positive feedback loop that strengthens the shopping experience and promotes impulsive purchases [71,85]. Finally, the product’s monetary value and design features are closely interconnected. For example, when a company develops a smartwatch, its monetary value is based on the device’s functionality and utility. During the selling process, market-driven price fluctuations influence subsequent adjustments to the watch’s features. The product’s design features directly shape consumers’ perception of its value, which in turn determines its monetary worth. Conversely, changes in monetary value drive iterative improvements to the product’s design [86]. This cyclical relationship between P2 and P1 continuously enhances the product’s competitiveness and consumer appeal.

5.3. Hierarchical and Causal Analysis

According to the results of the DEMATEL-AISM model, shown in Figure 9, the influencing factors form a five-level, three-tier recursive directed structure, which is categorized into three classes from top to bottom: proximate causes, transitional causes, and fundamental causes. Proximate causes are outcome-oriented endpoints; transitional causes serve as a link between the upper and lower levels, transmitting the impact of lower-level factors to the upper levels; and fundamental causes, being cause-oriented starting points, influence the factors at the upper levels. The structure of up-type hierarchy diagrams is: C1,C2,C3,C5 ≻ C4,P3 ≻ L1,L2,L3,L5,L6 ≻ P4,L4 ≻ P1,P2. The structure of down-type hierarchy diagrams is: C1,C2,C3,C5 ≻ C4≻ L1,L2,L6,P3 ≻ L3,L5,P4 ≻ P1,P2,L4. From this, we can deduce the formation mechanism of consumers’ impulse purchase intentions in livestream e-commerce.
The fundamental cause level, comprising the lowest-level factors in the hierarchical diagram (monetary value of the product, design features of the product), represents the most fundamental reason within the hierarchical structure. The monetary value and design features of the product are intrinsic properties and are the most fundamental reasons affecting consumers’ impulse purchase intentions; hencem they are located at Layer 5.
The proximate cause level, comprising the top-level factors in the hierarchical diagram (consumer perceived product quality, consumer perceived product scarcity, consumer perceived streamer’s product knowledge, consumer upward and downward anticipated regret), directly affects consumers’ impulse purchase intentions. In the shopping model of livestream e-commerce, consumers’ impulse purchase intentions stem directly from the consumers’ perceptions of the product. Furthermore, promotional tactics like discounts and time-limited offers can heighten consumers’ sense of downward anticipated regret, which intensifies consumers’ impulse purchase intentions. Therefore, they are located at Layer 1.
The transitional cause level, which refers to the factors located in the middle layer of the hierarchical diagram, can both influence and be influenced by other factors. Below, we will use the multi-level recursive directed graph as the basis to study the two chain transmission paths affecting consumer impulse purchase intention.
As shown in Figure 11, the monetary value of the product and design features of the product are reflected in market pricing and usage reputation, which directly impact brand recognition. This leads to adjustments in the discount measures for products in a livestream, altering the attractiveness of the live products to the audience, and ultimately affecting livestream viewing frequency.
Figure 11. Product discount factor-dominant transmission path.
As shown in Figure 12, the type of livestream e-commerce platform will directly determine the streamer’s language style and the interactivity of livestream, which conversely affects instant feedback on product information and livestream viewing frequency.
Figure 12. Streamer–audience interactivity factor-dominant transmission path.

6. Conclusions

This study investigated the influencing factors of consumers’ impulse purchase intentions in the livestream e-commerce context by combining qualitative and quantitative methods. Based on a comprehensive literature review and expert consultation using the Delphi method, we identified 15 key factors categorized into three dimensions: product, consumer, and livestream room. These were organized into a structured indicator system, and a direct influence matrix was constructed to quantify the mutual influences among them.
To further examine these relationships, we applied an integrated DEMATEL-AISM approach. DEMATEL was used to calculate the degree of influence, affectedness, causality, and centrality of each factor. A centrality-causality plot allowed us to visually differentiate cause factors from result factors. Subsequently, AISM was used to build a hierarchical topological structure, which helped clarify the formation mechanism of consumers’ impulse purchase intentions in livestream e-commerce.
The findings indicate that product monetary value and design features are fundamental drivers due to their broad influence on other factors. Direct influencing factors include upward and downward anticipated regret, perceived product quality, perceived product scarcity, and perceived streamer’s product knowledge. Additionally, key connecting elements—such as discount intensity, time pressure, promotional frameworks, interactivity, and the streamer’s language style—play an important role in encouraging impulse purchases by enhancing viewer engagement and real-time feedback.
From a practical perspective, merchants are advised to prioritize the product’s value and optimize its design features to better meet consumer needs and enhance brand influence. They should also manage consumers’ anticipated regret by using cases and after-sales guarantees, enrich the streamer’s product knowledge, and emphasize product quality and scarcity to build consumer trust and stimulate impulse purchase intentions. Furthermore, increasing discount intensity, applying time pressure, and optimizing promotional frameworks can directly increase livestream viewing frequency. A suitable interactive atmosphere significantly promotes audience engagement and improves the efficiency of instant feedback on product information. Therefore, it is crucial for merchants to optimize their livestream promotional and interaction strategies to enhance these outcomes.
While the study offers valuable insights, it also has limitations. The indicator system may not capture all possible variables, such as the celebrity effect. Moreover, constructing the influence matrix involved some subjective judgment. Future research could incorporate more robust statistical validation, explore cross-cultural comparisons [87], and apply dynamic modeling techniques such as agent-based simulation [88] to further understand the evolution of consumer behavior in livestream commerce settings.

Author Contributions

Conceptualization, S.M., W.W., J.W. and L.Y.; Methodology S.M.; Data curation, S.M., W.W. and J.W.; Formal analysis, S.M. and W.W.; Funding acquisition, S.M., H.L., Y.S. and L.Y.; Investigation, S.M., W.W., J.W., H.L. and Y.S.; Project administration, S.M.; Resources, S.M., W.W. and Y.S.; Software, S.M.; Validation, S.M. and W.W.; Visualisation, S.M.; Writing—original draft, S.M., W.W., J.W., H.L. and Y.S.; Writing—review and editing, S.M., W.W. and L.Y. All authors have read and agreed to the published version of the manuscript.

Funding

This research was funded by College Students’ Innovative Entrepreneurial Training Plan Program [No.S202410561214], the National Natural Science Foundation of China (Nos. 72471096) and the Fundamental Research Funds for the Central Universities (Nos. CXTD202406).

Institutional Review Board Statement

Not applicable.

Data Availability Statement

The data that support the findings of this study are available from the corresponding author upon reasonable request.

Conflicts of Interest

The authors declare no conflicts of interest.

References

  1. Huang, Z.; Yan, X.; Deng, J. How Social Presence Influences Consumer Well-Being in Live Video Commerce: The Mediating Role of Shopping Enjoyment and the Moderating Role of Familiarity. J. Theor. Appl. Electron. Commer. Res. 2024, 19, 725–742. [Google Scholar] [CrossRef]
  2. Peng, Y.; Wang, Y.; Li, J.; Yang, Q. Impact of AI-Oriented Live-Streaming E-Commerce Service Failures on Consumer Disengagement—Empirical Evidence from China. J. Theor. Appl. Electron. Commer. Res. 2024, 19, 1580–1598. [Google Scholar] [CrossRef]
  3. Mutambik, I. The Emerging Phenomenon of Shopstreaming: Gaining a More Nuanced Understanding of the Factors Which Drive It. J. Theor. Appl. Electron. Commer. Res. 2024, 19, 2522–2542. [Google Scholar] [CrossRef]
  4. Cui, X.; Li, Y.; Li, X.; Fang, S. Livestream e-commerce in a platform supply chain: A product-fit uncertainty reduction perspective. Int. J. Prod. Econ. 2023, 258, 108796. [Google Scholar] [CrossRef]
  5. China Internet Network Information Center (CNNIC). The 53rd Statistical Report on the Development of the Internet in China released. Media Forum 2024, 7, 50. [Google Scholar]
  6. Li, G.; Cao, Y.; Lu, B.; Yu, Y.; Liu, H. Luxury brands’ live streaming sales: The roles of streamer identity and level strategy. Int. J. Advert. 2023, 42, 1178–1200. [Google Scholar] [CrossRef]
  7. Liu, D.; Yu, J. Impact of perceived diagnosticity on live streams and consumer purchase intention: Streamer type, product type, and brand awareness as moderators. Inf. Technol. Manag. 2024, 25, 219–232. [Google Scholar] [CrossRef]
  8. Yang, L.; Zheng, C.; Hao, C. Optimal platform sales mode in live streaming commerce supply chains. Electron. Commer. Res. 2024, 24, 1017–1070. [Google Scholar] [CrossRef]
  9. Hao, C.; Yang, L. Resale or agency sale? Equilibrium analysis on the role of live streaming selling. Eur. J. Oper. Res. 2023, 307, 1117–1134. [Google Scholar] [CrossRef]
  10. Kimiagari, S.; Malafe, N.S.A. The role of cognitive and affective responses in the relationship between internal and external stimuli on online impulse buying behavior. J. Retail. Consum. Serv. 2021, 61, 102567. [Google Scholar] [CrossRef]
  11. Zafar, A.U.; Qiu, J.; Li, Y.; Wang, J.; Shahzad, M. The impact of social media celebrities’ posts and contextual interactions on impulse buying in social commerce. Comput. Hum. Behav. 2021, 115, 106178. [Google Scholar] [CrossRef]
  12. Zhang, L.; Shao, Z.; Li, X.; Feng, Y. Gamification and online impulse buying: The moderating effect of gender and age. Int. J. Inf. Manag. 2021, 61, 102267. [Google Scholar] [CrossRef]
  13. Goel, P.; Parayitam, S.; Sharma, A.; Rana, N.P.; Dwivedi, Y.K. A moderated mediation model for e-impulse buying tendency, customer satisfaction and intention to continue e-shopping. J. Bus. Res. 2022, 142, 1–16. [Google Scholar] [CrossRef]
  14. Xie, C.; Yu, J.; Huang, S.S.; Zhang, J. Tourism e-commerce live streaming: Identifying and testing a value-based marketing framework from the live streamer perspective. Tour. Manag. 2022, 91, 104513. [Google Scholar] [CrossRef]
  15. Chan, T.K.; Cheung, C.M.; Lee, Z.W. The state of online impulse-buying research: A literature analysis. Inf. Manag. 2017, 54, 204–217. [Google Scholar] [CrossRef]
  16. Liu, Y.; Cai, L.; Ma, F.; Wang, X. Revenge buying after the lockdown: Based on the SOR framework and TPB model. J. Retail. Consum. Serv. 2023, 72, 103263. [Google Scholar] [CrossRef]
  17. Mehrabian, A.; Russell, J.A. An Approach to Environmental Psychology; The MIT Press: Cambridge, MA, USA, 1974. [Google Scholar]
  18. Sharma, A.; Dwivedi, Y.K.; Arya, V.; Siddiqui, M.Q. Does SMS advertising still have relevance to increase consumer purchase intention? A hybrid PLS-SEM-neural network modelling approach. Comput. Hum. Behav. 2021, 124, 106919. [Google Scholar] [CrossRef]
  19. Qu, Y.; Khan, J.; Su, Y.; Tong, J.; Zhao, S. Impulse buying tendency in live-stream commerce: The role of viewing frequency and anticipated emotions influencing scarcity-induced purchase decision. J. Retail. Consum. Serv. 2023, 75, 103534. [Google Scholar] [CrossRef]
  20. Zhao, H.; Yu, M.; Fu, S.; Cai, Z.; Lim, E.T.; Tan, C.W. Disentangling consumers’ negative reactions to impulse buying in the context of in-app purchase: Insights from the affect-behavior-cognition model. Electron. Commer. Res. Appl. 2023, 62, 101328. [Google Scholar] [CrossRef]
  21. Ki, C.W.C.; Cuevas, L.M.; Chong, S.M.; Lim, H. Influencer marketing: Social media influencers as human brands attaching to followers and yielding positive marketing results by fulfilling needs. J. Retail. Consum. Serv. 2020, 55, 102133. [Google Scholar] [CrossRef]
  22. Ling, H.C.; Chen, H.R.; Ho, K.K.; Hsiao, K.L. Exploring the factors affecting customers’ intention to purchase a smart speaker. J. Retail. Consum. Serv. 2021, 59, 102331. [Google Scholar] [CrossRef]
  23. Zheng, Z.; Zhou, J.; Jin, Y.; Yang, Y.; Xu, F.; Liu, H. An integrated model of the driving mechanism for the building energy performance gap. J. Build. Eng. 2024, 96, 110610. [Google Scholar] [CrossRef]
  24. Bandyopadhyay, N.; Sivakumaran, B.; Patro, S.; Kumar, R.S. Immediate or delayed! Whether various types of consumer sales promotions drive impulse buying?: An empirical investigation. J. Retail. Consum. Serv. 2021, 61, 102532. [Google Scholar] [CrossRef]
  25. Carlson, J.R.; Kukar-Kinney, M. Investigating discounting of discounts in an online context: The mediating effect of discount credibility and moderating effect of online daily deal promotions. J. Retail. Consum. Serv. 2018, 41, 153–160. [Google Scholar] [CrossRef]
  26. Huang, Y.; Suo, L. Factors affecting Chinese consumers’ impulse buying decision of live streaming E-commerce. Asian Soc. Sci. 2021, 17, 16. [Google Scholar] [CrossRef]
  27. Dai, H.; Xiao, Q.; Yan, N.; Xu, X.; Tong, T. What influences online sales across different types of e-commerce platforms. Int. J. Electron. Commer. 2022, 26, 311–330. [Google Scholar] [CrossRef]
  28. Lucas, G.A.; Lunardi, G.L.; Dolci, D.B. From e-commerce to m-commerce: An analysis of the user’s experience with different access platforms. Electron. Commer. Res. Appl. 2023, 58, 101240. [Google Scholar] [CrossRef]
  29. Sheng, X.; Zeng, Z.; Zhang, W.; Hu, Y. Vlogger’s persuasive strategy and consumers’ purchase intention: The dual mediating role of para-social interactions and perceived value. Front. Psychol. 2022, 13, 1080507. [Google Scholar] [CrossRef]
  30. Srivastava, A.; Mukherjee, S.; Datta, B.; Shankar, A. Impact of perceived value on the online purchase intention of base of the pyramid consumers. Int. J. Consum. Stud. 2023, 47, 1291–1314. [Google Scholar] [CrossRef]
  31. He, Y.; Kang, J.; Pei, Y.; Ran, B.; Song, Y. Research on influencing factors of fuel consumption on superhighway based on DEMATEL-ISM model. Energy Policy 2021, 158, 112545. [Google Scholar] [CrossRef]
  32. Yadav, S.; Luthra, S.; Garg, D. Internet of things (IoT) based coordination system in Agri-food supply chain: Development of an efficient framework using DEMATEL-ISM. Oper. Manag. Res. 2022, 15, 1–27. [Google Scholar] [CrossRef]
  33. Xing, Y.; Meng, W.; Zhou, J.; Hu, F.; Meng, L. DEMATEL, AISM, and MICMAC-Based Research on Causative Factors of Self-Build Housing Fire Accidents in Rural Areas of China. Fire 2023, 6, 179. [Google Scholar] [CrossRef]
  34. Yao, Y.; Zhu, Y.; Li, D.; Zhou, B.; Lin, S. Priority Analysis of Influence Factors for Electric Vehicle Demand Response Strategies. Int. Trans. Electr. Energy Syst. 2023, 2023, 7242304. [Google Scholar] [CrossRef]
  35. Hossain, M.A.; Hossain, M.S.; Chowdhury, M.S.; Shuvro, R.A. The power of livestream: Will it become an alternative strategy for startups? Technol. Soc. 2024, 78, 102640. [Google Scholar] [CrossRef]
  36. Yan, Y.; Chen, H.; Shao, B.; Lei, Y. How IT affordances influence customer engagement in live streaming commerce? A dual-stage analysis of PLS-SEM and fsQCA. J. Retail. Consum. Serv. 2023, 74, 103390. [Google Scholar] [CrossRef]
  37. Li, Y.; Tan, Y.; Pu, Y.; Zhu, Y.; Xie, H. Exploring the drivers of green supply chain management in the Chinese electronics industry: Evidence from a GDEMATEL–AISM approach. Clean. Logist. Supply Chain 2023, 7, 100110. [Google Scholar] [CrossRef]
  38. Stern, H. The Significance of Impulse Buying Today. J. Mark. 1962, 26, 59–62. [Google Scholar] [CrossRef]
  39. Park, C.W.; Iyer, E.S.; Smith, D.C. The Effects of Situational Factors on In-Store Grocery Shopping Behavior: The Role of Store Environment and Time Available for Shopping. J. Consum. Res. 1989, 15, 422–433. [Google Scholar] [CrossRef]
  40. Rook, D.W.; Fisher, R.J. Normative Influences on Impulsive Buying Behavior. J. Consum. Res. 1995, 22, 305–313. [Google Scholar] [CrossRef]
  41. Rook, D.W. The Buying Impulse. J. Consum. Res. 1987, 14, 189–199. [Google Scholar] [CrossRef]
  42. Beatty, S.E.; Elizabeth Ferrell, M. Impulse buying: Modeling its precursors. J. Retail. 1998, 74, 169–191. [Google Scholar] [CrossRef]
  43. Meng, L.M.; Duan, S.; Zhao, Y.; Lü, K.; Chen, S. The impact of online celebrity in livestream E-commerce on purchase intention from the perspective of emotional contagion. J. Retail. Consum. Serv. 2021, 63, 102733. [Google Scholar] [CrossRef]
  44. Kang, K.; Lu, J.; Guo, L.; Li, W. The dynamic effect of interactivity on customer engagement behavior through tie strength: Evidence from live streaming commerce platforms. Int. J. Inf. Manag. 2021, 56, 102251. [Google Scholar] [CrossRef]
  45. Kacen, J.J.; Hess, J.D.; Walker, D. Spontaneous selection: The influence of product and retailing factors on consumer impulse purchases. J. Retail. Consum. Serv. 2012, 19, 578–588. [Google Scholar] [CrossRef]
  46. Royo-Vela, M.; Sánchez, M.P. Downward price-based luxury brand line extension: Effects on premium luxury buyer’s perception and consequences on buying intention and brand loyalty. Eur. Res. Manag. Bus. Econ. 2022, 28, 100198. [Google Scholar] [CrossRef]
  47. Gong, X.; Jiang, X. Understanding consumer impulse buying in livestream commerce: The product involvement perspective. Front. Psychol. 2023, 14, 1104349. [Google Scholar] [CrossRef] [PubMed]
  48. Cui, Y.; Liu, Y.; Gu, M. Investigating the key drivers of impulsive buying behavior in live streaming. J. Glob. Inf. Manag. (JGIM) 2022, 30, 1–18. [Google Scholar] [CrossRef]
  49. Huang, X.; Cai, R. Does product semantics matter in stimulating impulse buying behavior for internet products? Front. Psychol. 2021, 12, 676086. [Google Scholar] [CrossRef]
  50. Hair, J.F.; Hult, G.T.M.; Ringle, C.M.; Sarstedt, M.; Danks, N.P.; Ray, S. An Introduction to Structural Equation Modeling. In Partial Least Squares Structural Equation Modeling (PLS-SEM) Using R: A Workbook; Springer International Publishing: Cham, Switzerland, 2021; pp. 1–29. [Google Scholar] [CrossRef]
  51. Varzaru, A.A.; Bocean, C.G. A Two-Stage SEM–Artificial Neural Network Analysis of Mobile Commerce and Its Drivers. J. Theor. Appl. Electron. Commer. Res. 2021, 16, 2304–2318. [Google Scholar] [CrossRef]
  52. Chen, B.; Wang, L.; Rasool, H.; Wang, J. Research on the impact of marketing strategy on consumers’ impulsive purchase behavior in livestream e-commerce. Front. Psychol. 2022, 13, 905531. [Google Scholar] [CrossRef]
  53. Guenther, P.; Guenther, M.; Ringle, C.M.; Zaefarian, G.; Cartwright, S. Improving PLS-SEM use for business marketing research. Ind. Mark. Manag. 2023, 111, 127–142. [Google Scholar] [CrossRef]
  54. Hair, J.F.; Risher, J.J.; Sarstedt, M.; Ringle, C.M. When to use and how to report the results of PLS-SEM. Eur. Bus. Rev. 2019, 31, 2–24. [Google Scholar] [CrossRef]
  55. Si, S.L.; You, X.Y.; Liu, H.C.; Zhang, P. DEMATEL technique: A systematic review of the state-of-the-art literature on methodologies and applications. Math. Probl. Eng. 2018, 2018, 3696457. [Google Scholar] [CrossRef]
  56. Agrawal, V.; Seth, N.; Dixit, J.K. A combined AHP-TOPSIS-DEMATEL approach for evaluating success factors of e-service quality: An experience from Indian banking industry. Electron. Commer. Res. 2022, 22, 715–747. [Google Scholar] [CrossRef]
  57. Lu, Y.H.; Yeh, C.C.; Liau, T.W. Exploring the key factors affecting the usage intention for cross-border e-commerce platforms based on DEMATEL and EDAS method. Electron. Commer. Res. 2023, 23, 2517–2539. [Google Scholar] [CrossRef]
  58. Khan, W.; Akhtar, A.; Ansari, S.A.; Dhamija, A. Enablers of halal food purchase among Muslim consumers in an emerging economy: An interpretive structural modeling approach. Br. Food J. 2020, 122, 2273–2287. [Google Scholar] [CrossRef]
  59. Sindhu, S. Cause-related marketing—An interpretive structural model approach. J. Nonprofit Public Sect. Mark. 2022, 34, 102–128. [Google Scholar] [CrossRef]
  60. Yue, Z.; Zheng, X.; Zhang, S.; Zhong, L.; Zhang, W. Influencing Path of Consumer Digital Hoarding Behavior on E-Commerce Platforms. Sustainability 2024, 16, 10341. [Google Scholar] [CrossRef]
  61. Kaur, J.; Kumar, S.; Narkhede, B.E.; Dabic, M.; Rathore, A.P.S.; Joshi, R. Barriers to blockchain adoption for supply chain finance: The case of Indian SMEs. Electron. Commer. Res. 2024, 24, 303–340. [Google Scholar] [CrossRef]
  62. Su, M.; Woo, S.H.; Chen, X.; Park, K.s. Identifying critical success factors for the agri-food cold chain’s sustainable development: When the strategy system comes into play. Bus. Strategy Environ. 2023, 32, 444–461. [Google Scholar] [CrossRef]
  63. Sun, W.; Zhang, Y.; Luo, M.; Zhang, Z.; Zhang, D. A multi-criteria decision-making system for selecting cutting parameters in milling process. J. Manuf. Syst. 2022, 65, 498–509. [Google Scholar] [CrossRef]
  64. Xu, W.; Lu, Y.; Proverbs, D. An evaluation of factors influencing the vulnerability of emergency logistics supply chains. Int. J. -Logist.-Res. Appl. 2023, 27, 1891–1924. [Google Scholar] [CrossRef]
  65. Konuk, F.A. The role of store image, perceived quality, trust and perceived value in predicting consumers’ purchase intentions towards organic private label food. J. Retail. Consum. Serv. 2018, 43, 304–310. [Google Scholar] [CrossRef]
  66. Chen, Y.F.; Wang, R.Y. Are humans rational? Exploring factors influencing impulse buying intention and continuous impulse buying intention. J. Consum. Behav. 2016, 15, 186–197. [Google Scholar] [CrossRef]
  67. Huang, Z.; Benyoucef, M. The effects of social commerce design on consumer purchase decision-making: An empirical study. Electron. Commer. Res. Appl. 2017, 25, 40–58. [Google Scholar] [CrossRef]
  68. Lee, J.K.; Hansen, S.S.; Lee, S.Y. The effect of brand personality self-congruity on brand engagement and purchase intention: The moderating role of self-esteem in Facebook. Curr. Psychol. 2020, 39, 2116–2128. [Google Scholar] [CrossRef]
  69. Zhang, J.; Jiang, N.; Turner, J.J.; Pahlevan-Sharif, S. The impact of scarcity on consumers’ impulse buying based on the SOR theory. Front. Psychol. 2022, 13, 792419. [Google Scholar] [CrossRef]
  70. Yuen, K.F.; Tan, L.S.; Wong, Y.D.; Wang, X. Social determinants of panic buying behaviour amidst COVID-19 pandemic: The role of perceived scarcity and anticipated regret. J. Retail. Consum. Serv. 2022, 66, 102948. [Google Scholar] [CrossRef]
  71. Zhang, Y.; Zhang, T.; Yan, X. Understanding impulse buying in short video live E-commerce: The perspective of consumer vulnerability and product type. J. Retail. Consum. Serv. 2024, 79, 103853. [Google Scholar] [CrossRef]
  72. Li, G.; Jiang, Y.; Chang, L. The influence mechanism of interaction quality in live streaming shopping on consumers’ impulsive purchase intention. Front. Psychol. 2022, 13, 918196. [Google Scholar] [CrossRef]
  73. Liu, L.; Fang, J.; Yang, L.; Han, L.; Hossin, M.A.; Wen, C. The power of talk: Exploring the effects of streamers’ linguistic styles on sales performance in B2B livestream commerce. Inf. Process. Manag. 2023, 60, 103259. [Google Scholar] [CrossRef]
  74. Song, S.; Xu, Y.; Ma, B.; Zong, X. Understanding How Streamer’s Self-Presentation in E-Commerce Live Streaming Affects Consumers: The Role of Persuasion Knowledge. J. Theor. Appl. Electron. Commer. Res. 2024, 19, 1922–1942. [Google Scholar] [CrossRef]
  75. Jiao, Y.; Sarigöllü, E.; Lou, L.; Huang, B. How Streamers Foster Consumer Stickiness in Live Streaming Sales. J. Theor. Appl. Electron. Commer. Res. 2023, 18, 1196–1216. [Google Scholar] [CrossRef]
  76. Dwitya, B.H.K.; Hartono, A. An Investigation of Live Stream Shopping Via TikTok: The Role of Perceived Enjoyment in Impulsive Buying. J. Econ. Manag. Trade 2023, 29, 54–65. [Google Scholar] [CrossRef]
  77. Li, S.; Zhu, B.; Yu, Z. The impact of cue-interaction stimulation on impulse buying intention on virtual reality tourism E-commerce platforms. J. Travel Res. 2024, 63, 1256–1279. [Google Scholar] [CrossRef]
  78. Chen, N.; Yang, Y. The Role of Influencers in Live Streaming E-Commerce: Influencer Trust, Attachment, and Consumer Purchase Intention. J. Theor. Appl. Electron. Commer. Res. 2023, 18, 1601–1618. [Google Scholar] [CrossRef]
  79. Yin, J.; Huang, Y.; Ma, Z. Explore the Feeling of Presence and Purchase Intention in Livestream Shopping: A Flow-Based Model. J. Theor. Appl. Electron. Commer. Res. 2023, 18, 237–256. [Google Scholar] [CrossRef]
  80. Büyükdağ, N.; Soysal, A.N.; Kitapci, O. The effect of specific discount pattern in terms of price promotions on perceived price attractiveness and purchase intention: An experimental research. J. Retail. Consum. Serv. 2020, 55, 102112. [Google Scholar] [CrossRef]
  81. Mandolfo, M.; Bettiga, D.; Lamberti, L.; Noci, G. Influence of sales promotion on impulse buying: A dual process approach. J. Promot. Manag. 2022, 28, 1212–1234. [Google Scholar] [CrossRef]
  82. Riggs, W.E. The Delphi technique: An experimental evaluation. Technol. Forecast. Soc. Change 1983, 23, 89–94. [Google Scholar] [CrossRef]
  83. Turoff, M. The design of a policy Delphi. Technol. Forecast. Soc. Change 1970, 2, 149–171. [Google Scholar] [CrossRef]
  84. Wu, W.W.; Lee, Y.T. Developing global managers’ competencies using the fuzzy DEMATEL method. Expert Syst. Appl. 2007, 32, 499–507. [Google Scholar] [CrossRef]
  85. Li, L.; Chen, X.; Zhu, P. How do e-commerce anchors’ characteristics influence consumers’ impulse buying? An emotional contagion perspective. J. Retail. Consum. Serv. 2024, 76, 103587. [Google Scholar] [CrossRef]
  86. Auernhammer, J.; Roth, B. The origin and evolution of Stanford University’s design thinking: From product design to design thinking in innovation management. J. Prod. Innov. Manag. 2021, 38, 623–644. [Google Scholar] [CrossRef]
  87. Zhao, R.; Chiu, T.P. Study on the Weightings of Evaluation Indicators for Factors Influencing Eastern and Western Consumers’ Purchase Intentions in Live Streaming E-Commerce Based on the Triangular Fuzzy Number. In Proceedings of the International Conference on Human-Computer Interaction; Springer: Cham, Switzerland, 2023; pp. 580–598. [Google Scholar] [CrossRef]
  88. Abbasi Siar, S.; Keramati, M.A.; Motadel, M.R. Emergence of consumer impulse buying behavior with agent-based modeling approach. J. Appl. Res. Ind. Eng. 2022, 9, 203–230. [Google Scholar] [CrossRef]
Disclaimer/Publisher’s Note: The statements, opinions and data contained in all publications are solely those of the individual author(s) and contributor(s) and not of MDPI and/or the editor(s). MDPI and/or the editor(s) disclaim responsibility for any injury to people or property resulting from any ideas, methods, instructions or products referred to in the content.

Article Metrics

Citations

Article Access Statistics

Multiple requests from the same IP address are counted as one view.