Sign in to use this feature.

Years

Between: -

Subjects

remove_circle_outline
remove_circle_outline
remove_circle_outline
remove_circle_outline
remove_circle_outline
remove_circle_outline
remove_circle_outline
remove_circle_outline
remove_circle_outline

Journals

remove_circle_outline
remove_circle_outline
remove_circle_outline
remove_circle_outline
remove_circle_outline
remove_circle_outline
remove_circle_outline
remove_circle_outline
remove_circle_outline
remove_circle_outline
remove_circle_outline
remove_circle_outline

Article Types

Countries / Regions

remove_circle_outline
remove_circle_outline
remove_circle_outline
remove_circle_outline
remove_circle_outline
remove_circle_outline
remove_circle_outline

Search Results (1,021)

Search Parameters:
Keywords = urbanisation

Order results
Result details
Results per page
Select all
Export citation of selected articles as:
48 pages, 3520 KB  
Article
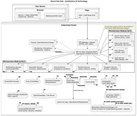
Next-Generation Smart Cities: An Overview and a Proposal for the Hub Architecture
by Cosmin George Nicolăescu, Marius Constantin Marica, Valeriu Manuel Ionescu, Madalin Ciprian Enescu and Nicu Bizon
Sustainability 2026, 18(6), 2951; https://doi.org/10.3390/su18062951 - 17 Mar 2026
Viewed by 109
Abstract
The smart city represents a new stage in urban evolution, driven by technological progress, social transformations, and the increasing emphasis placed on sustainability. This metamorphosis generates hub-type architectural models, used not only for data collection and interconnection but also for the management and [...] Read more.
The smart city represents a new stage in urban evolution, driven by technological progress, social transformations, and the increasing emphasis placed on sustainability. This metamorphosis generates hub-type architectural models, used not only for data collection and interconnection but also for the management and monitoring of people, resources, and urban services. This discussion addresses how digital urbanism has followed different paths globally by synthesising technological, economic, social, and governance perspectives. Compared with traditional models of urbanisation, new smart cities are built not only for digital interconnection but also to be citizen-centred, environmentally friendly, and resilient to global crises. This article analyses recent scientific literature on the theoretical and practical foundations of technologies that support data-driven decision-making, infrastructure efficiency, and the delivery of inclusive public services. At the same time, major challenges are highlighted, such as the lack of system interoperability, information fragmentation, and the risks associated with excessive surveillance, which can generate social exclusion, as well as financial and political constraints. International examples from Helsinki, Barcelona, Dubai, and Singapore offer both models that have achieved success and critical lessons about the limits of these approaches. This paper is not limited only to the problems faced by smart cities. It also highlights the opportunities they can bring. Finally, based on the conclusions of the analysis carried out and the identified trends, a strategic framework is proposed, oriented towards responsible innovation, collaboration, and sustainability. This approach contributes to informing researchers, decision-makers, urban planners, and the public interested in the transformation of the urban environment. Full article
(This article belongs to the Special Issue Sustainable Urban Development Prospective for Smart Cities)
Show Figures

Figure 1

31 pages, 4222 KB  
Article
When Are Decentralised Non-Potable Water Systems Environmentally and Financially Viable? Evidence from a Water–Energy–GHG Evaluation of a Healthcare Facility in an Arid City
by Geraldine Seguela, John Richard Littlewood and George Karani
Sustainability 2026, 18(6), 2932; https://doi.org/10.3390/su18062932 - 17 Mar 2026
Viewed by 107
Abstract
Rapid urbanisation in arid regions has increased reliance on energy-intensive desalinated water, intensifying environmental and financial pressures on the built environment. Although non-potable water (NPW) reuse is promoted within regional water strategies, empirical validation of decentralised systems at asset scale remains limited. This [...] Read more.
Rapid urbanisation in arid regions has increased reliance on energy-intensive desalinated water, intensifying environmental and financial pressures on the built environment. Although non-potable water (NPW) reuse is promoted within regional water strategies, empirical validation of decentralised systems at asset scale remains limited. This study applies a greenhouse gas (GHG) intensity metric (kgCO2e/m3) to multi-year operational data from a large healthcare facility in Abu Dhabi. The analysis integrates calibrated water balance records, onsite pumping energy (Scope 2), embedded desalination emissions (Scope 3), and a 20-year discounted cash flow framework. Three configurations are evaluated: a fully desalinated baseline, the observed mixed-supply system, and an optimised NPW configuration. The baseline exhibits an emission intensity of 19.53 kgCO2e/m3. The observed configuration reduces desalinated supply but achieves only marginal decarbonisation (0.40 kgCO2e/m3) due to continued dependence on desalinated make-up water. The optimised configuration reduces outdoor water demand by 36.7% and achieves 10.94 kgCO2e/m3 net decarbonisation while improving life-cycle cost (LCC) performance. The results show that GHG intensity is primarily driven by water source substitution and system configuration rather than volumetric reuse alone, providing asset-level evidence for evaluating decentralised NPW systems in arid-climate buildings. Full article
Show Figures

Figure 1

26 pages, 1097 KB  
Review
Public Health Risks of Pathogenic Bacteria in Freshwater Bodies: A Review of Quantitative Microbial Risk Assessment Approaches and Applications
by Manu Priya, Shvetambri Jasrotia and Akebe Luther King Abia
Limnol. Rev. 2026, 26(1), 10; https://doi.org/10.3390/limnolrev26010010 - 14 Mar 2026
Viewed by 164
Abstract
Freshwater ecosystems play an important role in human survival, ecosystem functioning, and biodiversity conservation, yet industrialisation and urbanisation dump over 80% of untreated sewage into them. This inadequate wastewater management leads to enteric pathogens like Escherichia coli, Salmonella, Shigella, Campylobacter [...] Read more.
Freshwater ecosystems play an important role in human survival, ecosystem functioning, and biodiversity conservation, yet industrialisation and urbanisation dump over 80% of untreated sewage into them. This inadequate wastewater management leads to enteric pathogens like Escherichia coli, Salmonella, Shigella, Campylobacter, Vibrio cholerae, Pseudomonas aeruginosa, and Legionella pneumophila that are responsible for a wide range of waterborne human diseases globally with extensive morbidity and mortality. The World Health Organization (WHO) estimates that at least 2 billion individuals drink water contaminated with pathogens, resulting in illnesses like cholera, dysentery, and diarrhoea, and approximately 50,000 diarrheal deaths annually. Classical epidemiology approaches are the basis for determining disease burden in public health, but they are limited in their capacity to predict future health risks. Quantitative microbial risk assessment (QMRA) addresses this by estimating the potential health risks of any exposure to microbial pathogens in any environment using four key elements, which include the identification of the microbial hazards, human exposure to the hazard through diverse activities, dose–response relationships, and the estimated risk of the infection. This review summarises information on freshwater pathogens, their occurrence, sources and health implications. The methodological approaches of QMRA in freshwater systems are reviewed with examples drawn from recreational activities, drinking water, and wastewater-impacted environments. Global QMRA studies indicate a wide range of infection risk estimates, reflecting differences in water sources, pathogens, and exposure conditions. Thus, QMRA is known to be a valuable public health tool for freshwater ecosystems, linking microbial contamination dynamics to health risk estimates that support proactive management and policy-relevant decision-making. Full article
(This article belongs to the Special Issue Freshwater Microbiology and Public Health)
Show Figures

Figure 1

24 pages, 11507 KB  
Article
Cooling Effects of Wetlands in a Tropical Megacity: Evidence from the East Kolkata Wetlands, India
by Pawan Kumar Yadav, Priyanka Jha, Md Saharik Joy, Taruna Bansal, Wafa Saleh Alkhuraiji and Mohamed Zhran
Water 2026, 18(6), 672; https://doi.org/10.3390/w18060672 - 13 Mar 2026
Viewed by 205
Abstract
Rapid urbanisation in tropical megacities intensifies urban heat islands, especially during summer. Peri-urban wetlands help combat surface thermal stress through evapotranspiration, thermal inertia, and hydrological connectivity. However, their cooling effects are often oversimplified. This study assesses the complex cooling role of peri-urban wetlands, [...] Read more.
Rapid urbanisation in tropical megacities intensifies urban heat islands, especially during summer. Peri-urban wetlands help combat surface thermal stress through evapotranspiration, thermal inertia, and hydrological connectivity. However, their cooling effects are often oversimplified. This study assesses the complex cooling role of peri-urban wetlands, using a geospatial framework with Landsat imagery. We analyse land surface temperature (LST) variability and cooling patterns across the East Kolkata Wetlands (EKW). Results show a sharp thermal gradient, with waterbodies as the coolest surfaces (mean 25.4 °C) and dumping grounds as intense hotspots (mean 35.75 °C). Built-up areas adjacent to water are significantly cooler than urban cores. Cooling exhibits non-linear distance-decay and directional asymmetry, extending several kilometres but attenuated by dense western urban development. Internal thermal disruptions from dumping grounds create localised heat plumes. The findings demonstrate that wetland cooling is governed by hydrological connectivity and landscape permeability. Thus, conserving waterbody networks and mitigating thermally disruptive land uses are therefore critical. This positions peri-urban wetlands as dynamic climate-regulating infrastructure, offering a nature-based solution for urban heat adaptation that aligns with the sustainable development goals (SDGs). Full article
Show Figures

Figure 1

19 pages, 3986 KB  
Article
Development of the Vehicular Emission Inventory of Criteria Air Pollutants for Sustainable Air Quality Management in Thulamela Municipality, South Africa
by Ibironke T. Enitan, Stuart J. Piketh and Joshua N. Edokpayi
Air 2026, 4(1), 7; https://doi.org/10.3390/air4010007 - 10 Mar 2026
Viewed by 142
Abstract
Vehicular emissions are a significant anthropogenic source of air pollutants in South Africa, driven by urbanisation and industrialisation. Thulamela Municipality in Limpopo Province faces increasing air quality challenges associated with rising vehicle kilometres travelled (VKT) and population growth. A reliable baseline emission inventory [...] Read more.
Vehicular emissions are a significant anthropogenic source of air pollutants in South Africa, driven by urbanisation and industrialisation. Thulamela Municipality in Limpopo Province faces increasing air quality challenges associated with rising vehicle kilometres travelled (VKT) and population growth. A reliable baseline emission inventory is therefore required to inform effective air quality management. This study quantified emissions and developed a vehicular emission inventory (VEI) for Thulamela Municipality using a bottom-up approach for the period 2012–2021. VKT was estimated using odometer readings obtained through a questionnaire-based seven-day vehicle survey, together with registered vehicle population data from the National Traffic Information System (NaTIS). Results indicate that VKT increased over the study period, with light-duty vehicles (LDVs) contributing the most, followed by passenger cars (PCs), heavy-duty vehicles (HDVs), and heavy-passenger vehicles (HPVs). Cumulative emissions of CO, NOx, PM10, PM2.5, and SO2 over the 10 years were 32,781.1, 22,326.0, 1367.8, 1291.7, and 547.2 tons, respectively, with growth rates ranging from 39% to 41%. In 2021, total vehicular emissions reached 6647.6 tons, dominated by CO (56%) and NOx (38%), with PM10 (3%), PM2.5 (2%), and SO2 (1%). LDVs contributed 82% of total emissions, followed by PCs (9%), HDVs (6%), and HPVs (3%). A positive correlation between vehicle numbers and Gross Domestic Product (GDP) further suggests that economic growth is associated with higher emissions. These findings show that vehicular emissions are a key contributor to air pollution in the area and highlight the need for targeted mitigation strategies to improve air quality and protect public health. Full article
Show Figures

Graphical abstract

17 pages, 2601 KB  
Article
Prevalence of Illegal Solid Waste Dumping Across a Differentiated Socio-Economic Gradient in Two Medium-Sized South African Towns
by Yumuna Chenjerai Tombe, Gladman Thondhlana and Sheunesu Ruwanza
Waste 2026, 4(1), 9; https://doi.org/10.3390/waste4010009 - 6 Mar 2026
Viewed by 215
Abstract
Illegal solid waste dumping is a key urban sustainability challenge due to increased urbanisation and human consumption, but its prevalence and impacts across a socially differentiated gradient are seldom considered. We used street and off-street road surveys to examine the extent of illegal [...] Read more.
Illegal solid waste dumping is a key urban sustainability challenge due to increased urbanisation and human consumption, but its prevalence and impacts across a socially differentiated gradient are seldom considered. We used street and off-street road surveys to examine the extent of illegal solid waste dumping across an income gradient in two medium-sized towns of Makhanda and Knysna in South Africa. We enumerated all dumpsites encountered in low- and high-income areas, recorded their GPS coordinates, and visually estimated size and composition using a standardised typology. We encountered 215 illegal solid waste dumpsites unevenly distributed by town (155 in Makhanda and 60 in Knysna) and income status, with the majority located in low-income areas compared to high-income areas. Most illegal solid waste dumpsites in low-income areas were small and located along roadsides and vacant plots. In both towns, illegal solid waste dumpsites were dominated by household and garden waste. The findings suggest that social differentiation matters in illegal solid waste dumping and should be factored into service provision strategies for ensuring environmental justice. We recommend that (i) municipalities should consider income heterogeneity in designing effective and equitable waste management plans, (ii) the national government should consider additional human and financial support to municipalities for efficient and equitable residential waste management, (iii) waste recycling at source (within households) should be mainstreamed in waste management strategies, and (iv) cleanup campaigns should be considered as a short-term solution to manage existing illegal solid waste dumpsites. Full article
Show Figures

Figure 1

27 pages, 2755 KB  
Article
A Co-Created Framework to Define Digital Twinning Use Cases for Urban Transport Decarbonisation
by Heather Steele, Joshua Duvnjak, Paul Byron, Melinda Matyas, John Easton, Clive Roberts, David Flynn and Philip Greening
Urban Sci. 2026, 10(3), 140; https://doi.org/10.3390/urbansci10030140 - 5 Mar 2026
Viewed by 401
Abstract
With global urbanisation anticipated to reach 68% by 2050, there is a significant risk of exacerbating urban transport emissions. Urban transport decarbonisation is a complex adaptive system challenge, the understanding and optimisation of which could be supported by digital twins (DTs). Although prior [...] Read more.
With global urbanisation anticipated to reach 68% by 2050, there is a significant risk of exacerbating urban transport emissions. Urban transport decarbonisation is a complex adaptive system challenge, the understanding and optimisation of which could be supported by digital twins (DTs). Although prior research has explored digital and big data technology applications, creating actionable insights requires human-centred designs. We conducted a structured workshop to gather practitioner views on how urban-scale DTs can support transport decarbonisation. Specifically, we explored the outcomes they aim to achieve, the interventions they are interested in, and the value digital twinning offers compared to current methods. The data was synthesised and analysed to identify (1) impacts, (2) interventions, (3) location types, (4) data sources and (5) feedback mechanisms of importance to participants. These five aspects are proposed as a framework to support the definition of digital twinning use cases targeting urban transport decarbonisation. Application of the framework encourages creators to explicitly consider the services to be provided to users, how the derived insights influence the real world and the data connections between the physical and digital, noting that these are often overlooked in reported research. A framework application is illustrated through an example use case described for the West Midlands, UK. Full article
(This article belongs to the Special Issue Human, Technologies, and Environment in Sustainable Cities)
Show Figures

Graphical abstract

19 pages, 1891 KB  
Article
Sea Bindweed Prevents Mycotoxin Intoxication Through Antioxidant, Anti-Inflammatory and Cytoprotective Activities
by Nolwenn Hymery, Halima Boussaden, Stéphane Cérantola, Xavier Dauvergne and Christian Magné
Toxins 2026, 18(3), 127; https://doi.org/10.3390/toxins18030127 - 2 Mar 2026
Viewed by 266
Abstract
Mycotoxins are the most frequently occurring natural contaminant in food and feed products. Through the deployment of diverse agricultural strategies or biological, chemical, or physical treatments of crop products, mycotoxin contamination remains a persistent issue for the agricultural sector and food/feed industry. We [...] Read more.
Mycotoxins are the most frequently occurring natural contaminant in food and feed products. Through the deployment of diverse agricultural strategies or biological, chemical, or physical treatments of crop products, mycotoxin contamination remains a persistent issue for the agricultural sector and food/feed industry. We previously suggested that halophytes, thanks to their high antioxidant activity, could protect animal cell lines from mycotoxin contamination. Here, a hydroalcoholic extract of Calystegia soldanella L. leaves was evaluated for in vitro total antioxidant capacity (TAC) and 2,2-diphenyl-1-picrylhydrazyl (DPPH)-quenching bioassays, as well as anti-inflammatory (ELISA measurement of IL-8 secretion), ROS-inhibiting production (CellROX Green assay), and calcium influx restoration (fluorescent probe Fura2-QBT assay) activities in two animal cells upon mycotoxin intoxication. C. soldanella extract displayed high antioxidant activities (DPPH IC50 < 80 μg·mL−1 and TAC of 90 mg AAE·g−1 DW. Moreover, it exhibited a significant protective action on renal (MDBK) and intestinal (IPEC-J2) cells against zearalenone (ZEA) or T2-toxin contamination, restoring about 75% of cell viability (MTS bioassay) at 1 μg·mL−1. This effect was accompanied by strong anti-inflammatory, ROS-inhibition, and membrane integrity restoration activities. A bio-guided study revealed that the fraction of C. soldanella extract eluted from C18-bound silica with 60% methanol was the most active one. Upon HPLC and 1D- and 2D-NMR analyses, major compounds identified in this fraction were flavonol-type flavonoids, including quercetin-3-O-glucose (X1), quercetin-3-O-rutinoside (X2), and quercetin-3-O-glucose-6″-acetate (X3). Enriched sub-fractions containing these compounds largely contributed to the cytoprotective effects of C. soldanella, supporting its potential use as a food/feed ingredient. Full article
Show Figures

Figure 1

26 pages, 25195 KB  
Article
Digital Experimentation as Research by Design: Adapting the Superblock Typology for Climate-Sensitive Urban Transformation in Riyadh’s Al-Raed Neighbourhood
by Mohammed Osman Khafaji, Mohammed Alamoudi, Abdulaziz Afandi, Ayman Imam, Abdulrhman M. Gbban, Fahad Matar and Emilio Reyes-Schade
Land 2026, 15(3), 406; https://doi.org/10.3390/land15030406 - 1 Mar 2026
Viewed by 328
Abstract
Contemporary urbanisation in hot-arid cities presents coupled challenges related to sustainability, spatial efficiency, and climate resilience. This study applies Research by Design as a preliminary methodological approach to adapt the superblock typology for Riyadh’s Al-Raed neighbourhood, integrating GIS-based territorial diagnosis with Grasshopper parametric [...] Read more.
Contemporary urbanisation in hot-arid cities presents coupled challenges related to sustainability, spatial efficiency, and climate resilience. This study applies Research by Design as a preliminary methodological approach to adapt the superblock typology for Riyadh’s Al-Raed neighbourhood, integrating GIS-based territorial diagnosis with Grasshopper parametric iterations. Sixteen geospatial layers, including land use, density, road hierarchy, transit access, service distribution, green cover, and climatic exposure, inform attractor-based scenario generation and a structured comparative evaluation framework assessing regulatory compliance, human scale, connectivity, and environmental and economic feasibility. The resulting loop-and-courtyard configuration reorganises local streets to strengthen first- and last-mile access, shaded pedestrian continuity, and microclimatic comfort, while supporting Saudi Vision 2030 programs, such as the Quality of Life Program, National Transport and Logistics Strategy, Riyadh Public Transport Program, and Saudi Green Initiative. Quantitative spatial indicators are interpreted alongside design-based morphological reasoning to inform spatial decisions, acknowledging climatic and cultural constraints. This study contributes a reproducible, policy-relevant digital workflow for neighborhood-scale urban transformation in Riyadh and comparable hot-arid contexts. As a preliminary Research by Design phase, it structures iterative scenarios and a structured comparative evaluation framework, providing a foundation for subsequent quantitative and empirical validation. Full article
Show Figures

Figure 1

24 pages, 3927 KB  
Article
Urbanisation Shapes the Diversity, Composition, and Functional Profile of Endophytic Bacteriome in Common Urban Tree Species
by Mariana Petkova, Stefan Shilev, Bogdan Nikolov and Slaveya Petrova
Forests 2026, 17(3), 313; https://doi.org/10.3390/f17030313 - 1 Mar 2026
Viewed by 274
Abstract
Urbanisation is a major driver of ecological change, altering the composition and functioning of ecosystems through land use conversion, pollution, and environmental fragmentation. Although some authors reported that air pollutants could be absorbed and detoxified by the endophytic microbiome of urban trees, the [...] Read more.
Urbanisation is a major driver of ecological change, altering the composition and functioning of ecosystems through land use conversion, pollution, and environmental fragmentation. Although some authors reported that air pollutants could be absorbed and detoxified by the endophytic microbiome of urban trees, the specific mechanisms by which urban air pollution shapes the endophytic microbiome and, consequently, the trees’ capacity for pollutant degradation, remain largely unexplored. The aim of the present study was to: (1) analyse the structure of endophytic bacteriome of the phyllosphere of three widely planted ornamental tree species—Tilia tomentosa, Fraxinus excelsior, and Pinus nigra, growing at four locations within the city of Plovdiv, Bulgaria, with different anthropogenic load; and (2) assess the effects of host species and urban environmental exposure on bacteriome diversity, taxonomic composition, and functional capacity. Functional profiling based on 16S rRNA gene sequencing revealed enrichment of the metabolic pathways associated with nitrogen cycling, carbon metabolism, and hydrocarbon degradation, particularly in samples originating from more urbanised or polluted locations. These predicted functional traits suggest that endophytic bacteria may actively contribute to detoxification processes within plant tissues. Tilia tomentosa and Fraxinus excelsior were enriched in nitrogen and carbon cycling pathways, including denitrification, methanol oxidation, and methanotrophy—functions associated with oxidative stress mitigation and nutrient regulation. In contrast, Pinus nigra showed higher relative abundance of chemoheterotrophy, ureolysis, and sulphur respiration, indicating a more conservative and stress-tolerant microbiome. Although the study involved only one settlement, these results suggest that endophytic communities may contribute to urban tree sustainability by supporting ecosystem functions under stress conditions. By integrating microbial ecology with urban environmental assessment, this research provides new insights into the adaptive potential of endophytic microbiota in urban forests and highlights their importance in the sustainable management of green infrastructure through microbiome-informed strategies. Full article
(This article belongs to the Special Issue Ecosystem Services of Urban Forests—2nd Edition)
Show Figures

Figure 1

32 pages, 16129 KB  
Article
Urban Cooling Under Extreme Heat: The Role of Blue-Green Spaces as Nature-Based Solutions in Delhi
by Priyanka Jha, Pawan Kumar Yadav, Md Saharik Joy, Ajit Narayan Jha, Taruna Bansal, Wafa Saleh Alkhuraiji and Mohamed Zhran
Sustainability 2026, 18(5), 2378; https://doi.org/10.3390/su18052378 - 1 Mar 2026
Cited by 1 | Viewed by 349
Abstract
Rapid urbanisation and increasing heat extremes pose significant challenges for megacities in the Global South. This study develops a configuration-sensitive assessment of blue-green space (BGS) cooling in Delhi, a Global South megacity facing intensified heat. Using satellite imagery and statistical modelling, we quantify [...] Read more.
Rapid urbanisation and increasing heat extremes pose significant challenges for megacities in the Global South. This study develops a configuration-sensitive assessment of blue-green space (BGS) cooling in Delhi, a Global South megacity facing intensified heat. Using satellite imagery and statistical modelling, we quantify how land cover and patch structure regulate land surface temperature (LST). Satellite imagery was used to derive LST, and six land-cover classes were mapped using supervised classification. Spectral indices and proximity metrics were calculated, land-cover patches were delineated, and their thermal behaviour was analysed using patch-level LST statistics. Delhi exhibits a heterogeneous urban heat island (UHI) surface, with LST spanning 19.8–38.6 °C and built-up land dominating (743.50 km2), while BGS remains limited and fragmented. Warming scaled almost linearly with built-up patch size (R2 = 0.98), with mean LST rising from 22.6 °C (<20,000 m2) to 27.4 °C (>500,000 m2). Cooling strengthened with BGS spatial dominance as dense vegetation declined from 23.8 to 22.1 °C (R2 = 0.98), sparse vegetation from 24.3 to 22.2 °C, and water bodies from 21.4 to 18.8 °C (R2 = 0.89) across increasing size classes. Correlations identified impervious surfaces as primary warming controls, while moisture and vegetation were cooling indicators. Random Forest-SHAP confirmed modified bare soil index (MBSI) and normalised difference built-up index (NDBI) as dominant predictors, with cooling from modified normalised difference water index (MNDWI) and comparatively conditional effects of normalised difference vegetation index (NDVI). Impervious and exposed surfaces govern Delhi’s thermal baseline, while BGS acts as a modifier whose benefits emerge when patches are large, connected, and integrated. These findings support shifting from area-based greening targets to morphology-based planning that protects connected blue-green corridors. Full article
(This article belongs to the Special Issue Spatial Analysis and GIS for Sustainable Land Change Management)
Show Figures

Figure 1

16 pages, 1363 KB  
Project Report
Socioeconomic Dimensions of Dynamic Urban Flood Risk, Migration, Vulnerability, and Coping Capacity: The Case of Peri-Urban Phnom Penh, Cambodia
by Monin Nong, Toru Konishi, Takuto Kumagae, Hideo Amaguchi and Yoshiyuki Imamura
Water 2026, 18(5), 583; https://doi.org/10.3390/w18050583 - 28 Feb 2026
Viewed by 320
Abstract
Urban flooding increasingly challenges rapidly expanding cities in developing countries. Migration, weak urban planning, and unregulated land use collectively intensify flood risk. Effective flood mitigation requires understanding the dynamic interactions between physical and social processes that shape urban vulnerability. This study examines how [...] Read more.
Urban flooding increasingly challenges rapidly expanding cities in developing countries. Migration, weak urban planning, and unregulated land use collectively intensify flood risk. Effective flood mitigation requires understanding the dynamic interactions between physical and social processes that shape urban vulnerability. This study examines how migrant households in flood-prone areas adapt over time to enhance resilience. The study applies a dynamic flood risk framework using settlement-duration cohorts from 560 peri-urban households in Phnom Penh. Findings show that rapid in-migration into flood-prone zones has increased physical exposure to flood hazards. Migrants’ adaptation and resilience, however, develop gradually, reducing vulnerability only over time. Newer migrants remain highly vulnerable due to insecure housing, limited renovation, and restricted access to flood information. Long-term migrants face structural and economic challenges, including low income, limited access to credit, and deteriorating housing conditions. Mid-term migrants demonstrate the strongest adaptive capacity, supported by stable income, housing investment, and access to flood information. Overall, the study contributes to more dynamic urban risk frameworks that incorporate demographic and socioeconomic transitions. These insights are relevant for other rapidly growing cities, particularly those in Southeast Asia. Full article
Show Figures

Figure 1

41 pages, 9257 KB  
Review
Recent Advancements in Design and Energy Performance of Vapour Compression Systems for Air Conditioning in Buildings: A Review
by Hussein A. Al Khiro and Rabah Boukhanouf
Energies 2026, 19(5), 1166; https://doi.org/10.3390/en19051166 - 26 Feb 2026
Viewed by 415
Abstract
Rapid urbanisation and rising thermal comfort expectations are propelling global energy demand for space cooling and heating in buildings, cementing vapour compression air conditioning as the dominant technology due to its proven simplicity and efficiency. However, conventional mechanical configurations remain constrained by intrinsic [...] Read more.
Rapid urbanisation and rising thermal comfort expectations are propelling global energy demand for space cooling and heating in buildings, cementing vapour compression air conditioning as the dominant technology due to its proven simplicity and efficiency. However, conventional mechanical configurations remain constrained by intrinsic thermodynamic irreversibilities and by international protocols mandating the phase-out of high global warming potential refrigerants. While a growing body of research proposes performance-enhancement measures, these advances remain fragmented across technologies and application contexts. This paper critically reviews recent vapour compression cycle developments, structuring the literature around five interrelated thematic pathways: refrigerant-centric strategies, thermodynamic cycle modifications, hybrid system integration, heat exchanger innovations, and control-centric optimisations. The analysis reveals that no single technology can universally optimise vapour compression cycle performance; instead, effective system improvements emerge from context-specific combinations of refrigerant innovation, heat-transfer enhancement, cycle modification, and hybridisation, with the most successful strategies closely aligned to required temperature lifts and regional climatic conditions. This review introduces a simplified constraint–strategy–technology framework in which dominant system constraints (regulatory and proprietary, thermodynamic and climatic conditions, and demand-related) are first identified. Then corresponding technological improvement strategies (cycle modification, hybridisation, material selection, and control optimisation) are mapped out while enabling technologies are evaluated for suitability, scalability, and maturity. Therefore, this framework provides a system-level synthesis that links performance gains to context-specific operating constraints. Full article
Show Figures

Figure 1

21 pages, 1394 KB  
Article
Surviving the Storms: How Climate Change Is Starving Malawi, Madagascar, Mozambique and Zimbabwe: An ARDL Modelling
by Sydney Nkhoma, Mwayi Mambosasa, Victor Limbe, Steven Dunga, Joseph Mahuka and Lughano Mwalughali
World 2026, 7(3), 33; https://doi.org/10.3390/world7030033 - 26 Feb 2026
Viewed by 295
Abstract
This research examined the long-run effect of climate change on food security in Malawi, Madagascar, Mozambique and Zimbabwe using the Autoregressive Distributed Lag (ARDL) model. The study used nine variables for quantitative analysis using data for the four countries from the World Bank [...] Read more.
This research examined the long-run effect of climate change on food security in Malawi, Madagascar, Mozambique and Zimbabwe using the Autoregressive Distributed Lag (ARDL) model. The study used nine variables for quantitative analysis using data for the four countries from the World Bank spanning from 2000 to 2023, using two models. The results were validated using the pooled mean group (PMG) estimator. The results from model 1 show that environmental temperature, fertiliser consumption, credit access, age dependency ratio, urbanisation and land size significantly affect the percentage of crop yields. The model 2 results show that all the aforementioned factors, including cereal temperature and yields, have an effect on the prevalence of malnutrition, which was a proxy for food security in this study. Furthermore, the study used the Granger causality test to indicate a unidirectional causality direction from both models’ independent variables to dependent variables. From the econometric analysis conducted, the findings highlight the urgent need for targeted interventions, such as promoting climate-resilient agriculture, expanding access to credit and social protection policies, to enhance nutritional well-being and improve resilience to climate shocks. Full article
Show Figures

Figure 1

29 pages, 1901 KB  
Systematic Review
From Urban Heat Islands to Resilient Cities: A Conceptual Framework for Resilient and Sustainable Urban Environments
by Agam Podi Kalindu Dhaneesha Mendis and Chamindi Malalgoda
Architecture 2026, 6(1), 32; https://doi.org/10.3390/architecture6010032 - 25 Feb 2026
Viewed by 469
Abstract
Urbanisation and climate change are intensifying heat risks in cities worldwide through the combined effects of global warming and the urban heat island (UHI) phenomenon. Elevated urban temperatures threaten human health, strain infrastructure, increase energy demand and exacerbate socio-spatial inequalities. While architectural and [...] Read more.
Urbanisation and climate change are intensifying heat risks in cities worldwide through the combined effects of global warming and the urban heat island (UHI) phenomenon. Elevated urban temperatures threaten human health, strain infrastructure, increase energy demand and exacerbate socio-spatial inequalities. While architectural and urban design decisions are central to the formation and mitigation of UHI, moving from UHI mitigation to heat-resilient cities requires linking physical interventions with governance capacity, equity, and adaptive learning over time. This paper, therefore, develops a conceptual framework for resilient and sustainable urban environments that embeds built-environment strategies within a broader resilience-oriented governance context. The study combines a narrative review of UHI mechanisms, impacts and mitigation approaches with a systematic review of local-government strategies implemented between 2015 and 2025. Following preferred reporting items for systematic reviews and meta-analyses (PRISMA) guidelines and a population, intervention, comparison, and outcome (PICO)-based search strategy, 100 studies were selected from Scopus and Web of Science and analysed thematically. The review identifies four main domains of local action: green infrastructure; cool and permeable materials; water-based and blue–green infrastructure; and policy, governance and technology. Within these domains, the paper highlights architectural and design-relevant interventions, including shade-oriented streetscapes, climate-responsive building envelopes, ventilation-sensitive urban form, and blue–green corridors, while also examining institutional, financial and social factors that shape implementation and effectiveness. The findings show that combinations of green infrastructure, cool materials and blue–green systems can reduce surface and near-surface air temperatures and improve thermal comfort, with co-benefits for public health, energy efficiency, biodiversity and liveability. However, implementation is frequently constrained by limited financial and technical capacity, fragmented institutions, context-specific trade-offs, and insufficient attention to equity. Building on these insights, the paper proposes a conceptual framework comprising ten components that connect context and drivers; assessment and diagnosis; intervention strategies; implementation mechanisms; enablers; barriers; equity operationalisation; outcomes and effectiveness; monitoring and evaluation; and feedback and iteration. The paper concludes that advancing from urban heat islands to resilient cities requires design innovation supported by enabling governance, equity-centred prioritisation, and iterative monitoring and learning. Full article
(This article belongs to the Special Issue Advancing Resilience in Architecture, Urban Design and Planning)
Show Figures

Figure 1

Back to TopTop