Sign in to use this feature.

Years

Between: -

Subjects

remove_circle_outline
remove_circle_outline
remove_circle_outline
remove_circle_outline
remove_circle_outline
remove_circle_outline
remove_circle_outline
remove_circle_outline
remove_circle_outline

Journals

remove_circle_outline
remove_circle_outline
remove_circle_outline
remove_circle_outline
remove_circle_outline
remove_circle_outline
remove_circle_outline

Article Types

Countries / Regions

remove_circle_outline
remove_circle_outline
remove_circle_outline
remove_circle_outline

Search Results (676)

Search Parameters:
Keywords = sugar beet

Order results
Result details
Results per page
Select all
Export citation of selected articles as:
26 pages, 4877 KB  
Article
Ternary Co-Pyrolysis of Soma Lignite, Sugar Beet Pulp, and Hazelnut Husk: Synergistic Effects, Pseudo-Component Behavior, and Optimal Blend Design
by Kazım Eşber Özbaş
Sustainability 2026, 18(8), 3952; https://doi.org/10.3390/su18083952 - 16 Apr 2026
Viewed by 220
Abstract
This study investigates the ternary co-pyrolysis behavior of Soma lignite (SL), sugar beet pulp (SBP), and hazelnut husk (HH) at four blending ratios (80:10:10, 60:20:20, 40:30:30, and 20:40:40 wt.%) using thermogravimetric analysis under a nitrogen atmosphere. Synergistic interactions were quantified through mass-based ( [...] Read more.
This study investigates the ternary co-pyrolysis behavior of Soma lignite (SL), sugar beet pulp (SBP), and hazelnut husk (HH) at four blending ratios (80:10:10, 60:20:20, 40:30:30, and 20:40:40 wt.%) using thermogravimetric analysis under a nitrogen atmosphere. Synergistic interactions were quantified through mass-based (ΔW) and rate-based (Ψ) deviation indices, and the contributions of individual pseudo-components were resolved by Gaussian deconvolution of DTG curves. Among the blends investigated, the 40:30:30 (SL:SBP:HH) composition exhibited the most consistent and intense synergistic effect across all temperature zones, with the strongest promotion concentrated in the high-temperature region associated with CaCO3 mineral decomposition. Deconvolution analysis revealed that increasing the biomass fraction systematically shifted coal-related pseudo-component peaks to lower temperatures and enhanced the hemicellulose/pectin contribution, confirming that biomass-derived volatiles accelerate lignite devolatilization. These findings demonstrate that ternary co-pyrolysis of low-rank coal with two complementary agricultural by-products is a viable and sustainable strategy to enhance pyrolysis performance, valorize agro-industrial waste, and reduce the environmental footprint of lignite utilization, providing fundamental thermochemical data for the design of integrated lignite–biomass co-processing systems. Full article
(This article belongs to the Section Resources and Sustainable Utilization)
Show Figures

Figure 1

32 pages, 3354 KB  
Article
A Novel Dairy–Beetroot Powder: Microencapsulation Improves Stability and Sensory Qualities While Preserving Cardioprotective Bioactives
by Lucileno Rodrigues da Trindade, Diego dos Santos Baião, Davi Vieira Teixeira da Silva, Fernanda Petzold Pauli and Vania Margaret Flosi Paschoalin
Foods 2026, 15(8), 1351; https://doi.org/10.3390/foods15081351 - 13 Apr 2026
Viewed by 398
Abstract
Background: Beets are enriched in bioactive compounds with beneficial effects on cardiovascular function. Nitrate is a precursor for nitric oxide synthesis, exhibiting an effect on cardiomyocytes and myocardial ischemia/reperfusion, improving endothelial function and reducing arterial stiffness. Betanin, saponins and phenolic compounds, other beet [...] Read more.
Background: Beets are enriched in bioactive compounds with beneficial effects on cardiovascular function. Nitrate is a precursor for nitric oxide synthesis, exhibiting an effect on cardiomyocytes and myocardial ischemia/reperfusion, improving endothelial function and reducing arterial stiffness. Betanin, saponins and phenolic compounds, other beet compounds, can limit the generation of reactive oxygen species and modulate gene expression. However, it has been a challenge to develop beetroot formulations for the oral administration of these compounds while preserving pleasant sensory characteristics. Objective: The objective of this study was to develop an innovative dairy–beetroot powder drink, microencapsulated in polysaccharides, i.e., maltodextrin, cassava starch or a combination of both, that could be easily reconstituted. Key Results: The microencapsulated formulation following freeze-drying displayed low water activity (<0.30) and high solubility (>90%), with rapid dispersion in aqueous medium. Fourier transform infrared spectroscopy confirmed the preservation of functional groups from the dairy base and sugar beetroots. Thermogravimetry analyses pointed out a slight increase in thermal stability for the powder formulation. The microencapsulation efficiency of betalains reached 81% in the powder formulation that combined cassava starch and maltodextrin as encapsulation agents. The novel dairy–beetroot powder drink can be stored at room temperature, ensuring microbiological safety and preserving good sensory acceptance. Conclusions: Dairy–beetroot powder microcapsules emerge as an efficient food strategy to provide bioaccessible dietary nitrate and antioxidant compounds, overcoming flavor and stability limitations but still aiding in terms of its vascular and hemodynamic-protective effects. Full article
(This article belongs to the Special Issue Active and Intelligent Food Packaging for the Food Industry)
Show Figures

Graphical abstract

36 pages, 1828 KB  
Review
Chemical Precursors of Flocs in Sweetened Beverages: Mechanisms of Formation, Analytical Methods, and Industrial Strategies
by Ilona Błaszczyk, Radosław Michał Gruska, Magdalena Molska and Alina Kunicka-Styczyńska
Molecules 2026, 31(8), 1246; https://doi.org/10.3390/molecules31081246 - 9 Apr 2026
Viewed by 218
Abstract
Flocs, visible particles formed in sugar-sweetened beverages, reduce clarity and consumer acceptance of products. Their presence can be caused not only by different types of trace impurities in the sugar but also by interactions among beverage components. In this review, scientific reports on [...] Read more.
Flocs, visible particles formed in sugar-sweetened beverages, reduce clarity and consumer acceptance of products. Their presence can be caused not only by different types of trace impurities in the sugar but also by interactions among beverage components. In this review, scientific reports on acid beverage flocs (ABFs) and alcohol flocs are summarized, the main pathways for their formation are described, and practical options for detecting them and preventing their formation in beverages are compiled. Using Preferred Reporting Items for Systematic reviews and Meta-Analyses (PRISMA) 2020 and related guidance, literature searches of Scopus, Web of Science (WoS), PubMed, Food Science and Technology Abstracts (FSTA), CAB Abstracts, and International Commission for Uniform Methods of Sugar Analysis (ICUMSA) resulted in the inclusion of 56 studies. In various types of beverages, complexes formed between proteins (Ps) and polyphenols (PPs) often initiate haze and floc formation, while polysaccharides (dextran, pectin, and starch), silica or silicates, and inorganic ions influence charge balance, particle bridging, and floc growth rate. Ethanol in alcohol beverages can further destabilize colloids and promote aggregation. For beet sugars, saponin–protein interactions are a likely pathway for the formation of ABF, but the available evidence is not consistent. In cane sugars, the reported roles of proteins, polysaccharides, silica, and starch in floc formation vary considerably between studies. For quality assurance, ICUMSA floc tests (GS2-40 and GS2-44) should be complemented by turbidity or haze measurement and colloid characterization such as light scattering, ζ–potential, and infrared IR-based analytical methods supported by chemometrics. Risk mitigation works best as a two-level strategy that combines impurity removal during sugar production and stabilization steps in beverage formulation and storage, including the use of clarification agents and control of pH, temperature, ionic strength, and oxygen exposure. Standardized reporting and validation of rapid predictors against ICUMSA benchmarks remain essential. Full article
(This article belongs to the Special Issue Applied Chemistry in Europe, 2nd Edition)
Show Figures

Figure 1

18 pages, 2072 KB  
Article
Threshold-Dependent Synergy and Kinetics in the Co-Pyrolysis of Soma Lignite and Sugar Beet Pulp
by Kazım Eşber Özbaş
Processes 2026, 14(7), 1184; https://doi.org/10.3390/pr14071184 - 7 Apr 2026
Viewed by 298
Abstract
Within a waste biorefinery framework, integrating agro-industrial by-products into the circular economy requires a detailed understanding of the thermochemical conversion behaviour of low-grade carbonaceous materials. This study evaluates the co-pyrolysis characteristics of Soma lignite (SL) and pectin-rich sugar beet pulp (SBP) as a [...] Read more.
Within a waste biorefinery framework, integrating agro-industrial by-products into the circular economy requires a detailed understanding of the thermochemical conversion behaviour of low-grade carbonaceous materials. This study evaluates the co-pyrolysis characteristics of Soma lignite (SL) and pectin-rich sugar beet pulp (SBP) as a sustainable route for upgrading these resources into clean energy carriers. Interactions between the two feedstocks were analysed by thermogravimetric measurements, triple-region kinetic modelling, and quantitative synergy indices at six mixing ratios, including the pure samples (100:0, 80:20, 60:40, 40:60, 20:80, and 0:100 wt% SL:SBP). The Reactivity Index (Rm) increased from 0.97 × 10−4 s−1K−1 for pure SL to 8.65 × 10−4 s−1K−1 for the 20:80 blend, showing that SBP acts as a highly reactive biomass component that accelerates devolatilisation in the main pyrolysis region. Synergy analysis indicated a shift from inhibitory behaviour in coal-rich blends to slightly positive synergy in SBP-rich mixtures, with the onset of positive ΔTC around 60 wt% SBP under the present single-heating-rate, non-replicated TGA conditions. This tentative threshold-like behaviour suggests that a critical level of literature-supported, hypothesised hydrogen-donating biomass radicals may be required to overcome the structural resistance of the coal matrix. Within these experimental limitations, the apparent macro-kinetic deviations and first-order Arrhenius parameters suggest that SL/SBP co-pyrolysis follows a complex, non-additive pathway that should be further validated by multi-heating-rate and product characterisation studies in future work. The primary contribution of this work lies in proposing this distinct threshold-like biomass fraction at the macro-kinetic level that governs the transition from heat-transfer-limited antagonism to radical-influenced synergy in low-rank coal and pectin-rich biomass blends. Overall, the combined ΔTC, ΔE and Rm descriptors provide useful macro-kinetic benchmarks for guiding the optimisation of thermochemical processes for low-grade carbonaceous resources. Full article
(This article belongs to the Section Sustainable Processes)
Show Figures

Figure 1

16 pages, 1109 KB  
Article
Comparative Evaluation of Drying Methods for Vegetable Waste Aimed at Producing Natural Functional Food Ingredients
by Tamara Tultabayeva, Umyt Zhumanova, Kadyrzhan Makangali, Assem Sagandyk, Aknur Muldasheva, Aruzhan Shoman and Mukhtar Tultabayev
Molecules 2026, 31(7), 1190; https://doi.org/10.3390/molecules31071190 - 3 Apr 2026
Viewed by 324
Abstract
This study presents a comparative evaluation of four drying methods for carrot, red beet, and pumpkin pomace to produce natural functional food ingredients. The work addresses the valorization of 35–45% vegetable processing waste—a rich source of bioactive compounds—aligning with circular bioeconomy principles and [...] Read more.
This study presents a comparative evaluation of four drying methods for carrot, red beet, and pumpkin pomace to produce natural functional food ingredients. The work addresses the valorization of 35–45% vegetable processing waste—a rich source of bioactive compounds—aligning with circular bioeconomy principles and Kazakhstan’s goals for deep processing of agricultural raw materials. The compared methods were convective drying (CD), ultrasound pretreatment + convective drying (US + CD), vacuum-microwave drying (VMD), and ultrasound pretreatment + vacuum-microwave drying (US + VMD). Drying kinetics, water activity, physicochemical and functional properties of powders, retention of bioactive compounds, color characteristics, thermal stability, and sensory attributes were assessed. Kinetics were fitted using Midilli et al., Page, and Weibull models. US + VMD provided the highest drying acceleration (6–11 times faster than CD), reaching final moisture of 5.1–5.9%, water activity aw 0.27–0.31 in 80–170 min, and bioactive compound retention of 90–95% (carotenoids 92–95%, betalains 90–94%). It also delivered superior flowability (Carr’s index 22.5–30.4%), dispersibility (80–88% in 30 s), and thermal stability (75–85% at 200 °C). Acceleration varied by raw material: maximum for beet (up to 11×) due to soluble sugars and nitrates, minimum for pumpkin (5.5–8×) due to dietary fibers and pectins, and intermediate for carrot (6–9×) influenced by carotenoids’ dielectric properties. The results highlight US + VMD’s strong potential for producing functional powders to replace synthetic additives in food systems. Effective method selection and parameter optimization require consideration of raw material type and rheological characteristics. Full article
(This article belongs to the Special Issue New Perspectives on Analytical Methods in Food Products)
Show Figures

Figure 1

24 pages, 4742 KB  
Article
Comparative Evaluation of YOLOv8 and YOLO11 for Image-Based Classification of Sugar Beet Seed Treatment Levels
by Cihan Unal, Ilkay Cinar, Zulfi Saripinar and Murat Koklu
Sensors 2026, 26(7), 2137; https://doi.org/10.3390/s26072137 - 30 Mar 2026
Viewed by 377
Abstract
This study addresses the automatic classification of sugar beet seeds according to their spraying levels using RGB images, aiming to enable a fast, practical, and non-destructive early warning system without chemical analysis. A dataset of 16,519 seed images acquired under controlled lighting conditions [...] Read more.
This study addresses the automatic classification of sugar beet seeds according to their spraying levels using RGB images, aiming to enable a fast, practical, and non-destructive early warning system without chemical analysis. A dataset of 16,519 seed images acquired under controlled lighting conditions was used to evaluate YOLOv8-CLS and YOLO11-CLS architectures, including the n, s, m, l, and x scale variants within the Ultralytics framework. All experiments were conducted using a 10-fold cross-validation strategy, with models trained under different batch size and learning rate configurations. The results indicate that both architectures achieve reliable performance, with accuracy values ranging from approximately 78–83% for YOLOv8-CLS and 80–82% for YOLO11-CLS models. ROC-AUC scores consistently above 0.94 demonstrate strong inter-class discrimination. Misclassification analysis shows that errors mainly occur between visually similar intermediate treatment levels, particularly 25% and 50%. Despite this challenge, low log-loss values and balanced precision–recall profiles indicate stable decision behavior. Overall, the findings confirm that sugar beet seed treatment levels can be effectively distinguished using only RGB imagery, providing a potentially low-cost and scalable approach for early warning and quality control in seed treatment processes. Full article
(This article belongs to the Section Smart Agriculture)
Show Figures

Figure 1

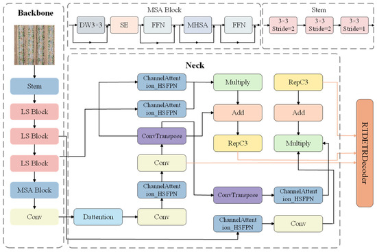
20 pages, 5966 KB  
Article
Target Recognition Model for Seedling Sugar Beets from UAV Aerial Imagery
by Meijuan Cheng, Yuankai Chen, Yu Deng, Zhixiong Zeng, Jiahui Song, Xiao Wu, Jie Liu, Zhen Yin and Zhigang Zhang
Agriculture 2026, 16(7), 737; https://doi.org/10.3390/agriculture16070737 - 26 Mar 2026
Viewed by 331
Abstract
The extensive cultivation scale of sugar beet seedlings has resulted in the necessity for accurate identification and monitoring of the seedling count, a task which has become crucial and highly challenging in the sugar industry. However, sugar beet seedlings in UAV aerial photography [...] Read more.
The extensive cultivation scale of sugar beet seedlings has resulted in the necessity for accurate identification and monitoring of the seedling count, a task which has become crucial and highly challenging in the sugar industry. However, sugar beet seedlings in UAV aerial photography scenarios are mostly small targets with complex backgrounds. Existing general detection models not only have insufficient detection accuracy, but also struggle to balance computational efficiency and resource consumption. To meet the practical needs of field monitoring, this paper proposes the LDH-RTDETR, a sugar beet seedling detection model that balances high accuracy and light weight. This model uses LSNet for feature extraction to reduce size, adds a deformable attention (DAttention) module to capture fine-grained seedling features, and adopts HS-FPN to improve multi-scale feature fusion in the neck network. Experimental results show that the improved model significantly outperforms the original RT-DETR model, with a 3.6% increase in accuracy, a 2.1% increase in mAP50, a recall rate of 86.0%, and a final model size of only 43.3 MB, thus achieving an effective balance between accuracy and model size. This study’s improved model offers an efficient solution for large-area identification and counting of sugar beet seedlings, and is highly significant for advancing the automation of sugar crop field management and agricultural digital transformation. Full article
(This article belongs to the Section Agricultural Technology)
Show Figures

Figure 1

17 pages, 2912 KB  
Article
Exogenous Myo-Inositol Promotes Sugar Beet Growth and Nutrient Uptake in Saline-Alkali Soil
by Liyang Wang, Hongrui Xu, Guangyu Ji and Yiao Hu
Plants 2026, 15(7), 1022; https://doi.org/10.3390/plants15071022 - 26 Mar 2026
Viewed by 375
Abstract
Saline-alkali stress restricts crop yield by disrupting nutrient and water uptake, ionic balance, and oxidative homeostasis. Although myo-inositol enhances tolerance to abiotic stress, its role in sugar beet (Beta vulgaris L.) under saline-alkali conditions remains unclear. To investigate the effects of exogenous [...] Read more.
Saline-alkali stress restricts crop yield by disrupting nutrient and water uptake, ionic balance, and oxidative homeostasis. Although myo-inositol enhances tolerance to abiotic stress, its role in sugar beet (Beta vulgaris L.) under saline-alkali conditions remains unclear. To investigate the effects of exogenous myo-inositol on sugar beet growth under saline-alkali soils, a pot experiment was conducted using six myo-inositol concentrations (0, 0.2, 0.4, 0.6, 0.8, and 1.0 g L−1). Myo-inositol significantly influenced plant performance in a concentration-dependent manner. The 0.6 g L−1 treatment produced the highest shoot and root fresh and dry weights, nearly doubling shoot biomass compared with the control. Shoot N and P contents increased markedly at 0.6 g L−1, while their concentrations remained relatively stable, indicating biomass-driven nutrient accumulation. Myo-inositol reduced Na accumulation while maintaining stable K, Ca, and Mg concentrations, thereby improving ionic balance. Antioxidant capacity was enhanced, with superoxide dismutase and catalase activities significantly elevated. Root total length and surface area increased substantially, whereas specific root length and surface area decreased, suggesting improved root morphological development. Soil alkaline phosphatase activity was also stimulated at higher myo-inositol treatments. Overall, moderate myo-inositol application (with regression analysis indicating an optimum of approximately 0.56 g L−1) improved sugar beet growth through enhanced nutrient acquisition, ionic balance, antioxidant capacity, and root development, offering practical insights for its use as a growth regulator in saline-alkali crop production. Full article
(This article belongs to the Section Plant–Soil Interactions)
Show Figures

Figure 1

18 pages, 689 KB  
Article
Effect of Addition Levels of By-Product Mixture (Apple Pomace: Red Potato Pulp: Sugar Beet Pulp) on Phytochemical Profile, Antioxidant Activity and Physical Properties of Extruded Corn Snacks
by Rafał Ziobro, Dorota Gumul, Renata Sabat, Anna Wywrocka-Gurgul and Tomasz Zięba
Molecules 2026, 31(6), 1037; https://doi.org/10.3390/molecules31061037 - 20 Mar 2026
Viewed by 344
Abstract
Plant by-products such as apple pomace, potato pulp, and sugar beet pulp can be an excellent source of polyphenols, other phytochemicals and fiber, which is why they can be an excellent addition to snacks. Snacks, on the other hand, contain a lot of [...] Read more.
Plant by-products such as apple pomace, potato pulp, and sugar beet pulp can be an excellent source of polyphenols, other phytochemicals and fiber, which is why they can be an excellent addition to snacks. Snacks, on the other hand, contain a lot of sugar and starch, which increases the risk of metabolic diseases and is unfavorable for diabetics, but after adding the above-mentioned by-products, their nutritional and health-promoting value increases. The aim of the study was to examine the effect of different addition levels of a mixture of by-products on the nutritional composition, phytochemical content, antioxidant activity, and quality of corn snacks. It was found that mixtures of by-products are an excellent addition to corn snacks in order to increase the health benefits of the product, as this additive increases the content of polyphenols, phenolic acids, anthocyanins, dietary fiber, tocopherols, especially α- and γ-tocopherol, as well as phytosterols, including β-sitosterol, stigmasterol, and campesterol. Furthermore, it increases the antioxidant potential of the snacks and the nutritional value of the final product, especially protein and ash content, reducing the starch content. Snacks containing a 20% by-product mixture may be recommended due to their improved nutritional and health-promoting properties and acceptable physical characteristics. Full article
(This article belongs to the Special Issue Bioactive Compounds in Foods and Their By-Products)
Show Figures

Graphical abstract

24 pages, 2277 KB  
Article
Optimized Solid-State Fermentation of Sugar Beet Pulp with Mixed Microbes Improves Its Nutritional Value and Promotes Growth, Health, and Intestinal Function in Yellow Catfish (Pelteobagrus fulvidraco)
by Ning Qiu, Tanqing Chi, Xuan Luo, Hao Yang, Chi Zhang, Hongsen Xu and Xin Liu
Animals 2026, 16(6), 915; https://doi.org/10.3390/ani16060915 - 14 Mar 2026
Viewed by 324
Abstract
The rising cost of conventional protein sources such as soybean meal has prompted the search for sustainable and economical alternatives in aquafeeds. Sugar beet pulp (SBP), an abundant by-product of the sugar industry, possesses nutritional potential but is limited by its high fiber [...] Read more.
The rising cost of conventional protein sources such as soybean meal has prompted the search for sustainable and economical alternatives in aquafeeds. Sugar beet pulp (SBP), an abundant by-product of the sugar industry, possesses nutritional potential but is limited by its high fiber and anti-nutritional factors. Solid-state fermentation (SSF) offers a promising approach to enhance its nutritive value and functional properties. This study evaluated the effects of dietary inclusion of mixed microbial solid-state fermented beet pulp (FBP) on the growth, systemic health and intestinal function of juvenile yellow catfish (Pelteobagrus fulvidraco). First, orthogonal optimization determined Lactiplantibacillus plantarum:Saccharomycopsis fibuligera:Bacillus subtilis = 1:3:3 as the optimal ratio, significantly improving the nutritional profile of FBP. Based on this optimized FBP, an 8-week feeding trial, five isonitrogenous and isolipidic diets were formulated by replacing 0–12% soybean meal with FBP. The results demonstrated that 9% FBP inclusion yielded optimal growth performance and significantly improved muscle texture. At the systemic level, FBP supplementation reduced serum lipid markers and liver enzyme activities while enhancing antioxidant capacity. At the intestinal level, FBP promoted intestinal health by increasing key digestive enzyme (lipase, trypsin, amylase) activities, stimulating villus development, and improving intestinal antioxidant status. Furthermore, gut microbiota analysis revealed that dietary FBP supplementation significantly modulated intestinal microbial composition, with notable enrichment of genera such as Leucobacter. In conclusion, FBP is a multi-functional ingredient that enhances growth, product quality, systemic physiology, and intestinal health in yellow catfish aquaculture. These findings provide a viable strategy for the sustainable utilization of agricultural by-products in aquafeeds. Full article
(This article belongs to the Special Issue Fish Nutrition, Physiology and Management: Second Edition)
Show Figures

Figure 1

30 pages, 8447 KB  
Article
Identification of BvUGT90 Family Members and Analysis of Drought Resistance Gene Screening in Sugar Beet
by Zijian Zhang, Yaqing Sun, Ningning Li and Guolong Li
Plants 2026, 15(5), 833; https://doi.org/10.3390/plants15050833 - 8 Mar 2026
Viewed by 373
Abstract
The sugar beet (Beta vulgaris L.) industry in China occupies a pivotal position in the national sugar supply, yet drought in its major cultivation areas has become a key limiting factor for its high-quality development. Glycosyltransferases (GTs) play a pivotal role in [...] Read more.
The sugar beet (Beta vulgaris L.) industry in China occupies a pivotal position in the national sugar supply, yet drought in its major cultivation areas has become a key limiting factor for its high-quality development. Glycosyltransferases (GTs) play a pivotal role in plant responses to abiotic stress, particularly in the regulation of drought resistance. However, the systematic identification of the BvUGT90 gene family in sugar beet and the functional characterization of its members under drought stress remain largely unexplored. In this study, drought stress was simulated in the sugar beet cultivar ‘HI0466’ using the weighing method to regulate soil moisture. Samples were collected at different stress durations and after rewatering for subsequent experimental analyses. In this study, 121 members of the BvUGT90 family were identified in sugar beet, and a comprehensive analysis was conducted on their gene structures, phylogenetic relationships, promoter cis-acting elements and expression patterns under drought stress. The results showed that these 121 members were unevenly distributed across 9 chromosomes. The proteins they encode had an average amino acid length of 474, with molecular weights ranging from 10.78 to 99.10 kDa and theoretical isoelectric points (pI) from 4.68 to 8.69 (with an average of 5.76). Notably, 110 of these members (accounting for 90.91%) were identified as hydrophilic proteins. Synteny analysis indicated a high degree of homology between the BvUGT90 family members in sugar beet and their orthologous genes in Arabidopsis thaliana. Analysis of promoter cis-acting elements revealed the presence of six major categories of core elements in the promoter regions of BvUGT90 genes, including hormone-responsive elements, stress-responsive elements and pathway regulatory elements. Transcriptomic data showed that 45 BvUGT90 family members exhibited significant responsiveness to drought stress. Proteomic analysis demonstrated that 10 of these members were significantly upregulated at the protein level under drought stress, and these results were further validated by quantitative real-time polymerase chain reaction (qRT-PCR). Integrated transcriptomic and proteomic analyses identified Bv_005070_jjst.t1 and Bv6_140060_stjc.t1 as the family members with the most prominent responses to drought stress. Furthermore, transgenic transformation of sugar beet was performed, which confirmed that Bv_005070_jjst.t1 plays an important role in drought stress resistance. The findings of this study provide direct candidate genes from this family for drought-tolerant sugar beet breeding. Full article
(This article belongs to the Section Plant Genetics, Genomics and Biotechnology)
Show Figures

Figure 1

16 pages, 760 KB  
Article
Emergency Food Preparedness: A Case Study of Slovenian Households
by Jasna Bertoncelj, Nina Križnik and Tanja Pajk Žontar
Safety 2026, 12(2), 35; https://doi.org/10.3390/safety12020035 - 5 Mar 2026
Viewed by 658
Abstract
Emergency situations can cause sudden food shortages, which emphasize the need for preventive measures to ensure food security. The aim of this study was to determine the Slovenian population’s awareness of the official national recommendation for a 30-day emergency food supply, assess the [...] Read more.
Emergency situations can cause sudden food shortages, which emphasize the need for preventive measures to ensure food security. The aim of this study was to determine the Slovenian population’s awareness of the official national recommendation for a 30-day emergency food supply, assess the adequacy of households’ food supplies, and identify factors influencing their quantity. An online survey was conducted among 815 Slovenian residents aged 18 to 89. The results showed that 81.0% were not aware of the national recommendations. Of the recommended foods, sugar, salt, cooking oil, jam, and pickled beet were most frequently stored, while rusks, water, canned meat sauces, bars, and dried yeast were least frequently stored. Only 17.0% of respondents had a sufficient supply of food to sustain their household members for a month or more, and only 19.1% had a supply of beverages for three days or more. Factors influencing the quantity of food supply included self-sufficiency assessment, knowledge of national recommendations, type of residence, region, household size, and number of children. This case study can serve more broadly as a basis for designing strategies to raise public awareness of the importance of emergency food supplies in improving food security during times of crisis. Full article
Show Figures

Figure 1

11 pages, 893 KB  
Article
Study on Fertility Identification of Monogerm Binary Male-Sterile Lines in Sugar Beet (Beta vulgaris L.) Using Molecular Markers
by Ruxiao Song, Zedong Wu and Linlin Sun
Horticulturae 2026, 12(3), 293; https://doi.org/10.3390/horticulturae12030293 - 1 Mar 2026
Viewed by 317
Abstract
Sugar beet (Beta vulgaris L.) is one of the most important sugar crops and potential energy crops in China. The utilization of its heterosis is crucial for breaking through the bottlenecks in yield and quality, while the fertility identification of binary male-sterile [...] Read more.
Sugar beet (Beta vulgaris L.) is one of the most important sugar crops and potential energy crops in China. The utilization of its heterosis is crucial for breaking through the bottlenecks in yield and quality, while the fertility identification of binary male-sterile lines is the core link to ensure the purity of hybrid seeds. Due to its indeterminate inflorescence, artificial emasculation of sugar beet is not feasible, which significantly increases the difficulty in hybrid seed production. To rapidly and accurately identify the fertility composition of monogerm binary male-sterile lines of sugar beet, ensure the maternal line purity in sugar beet hybrid seed production, and improve breeding efficiency, this study conducted fertility identification using molecular marker technology with 7 monogerm binary male-sterile line germplasm resources (297 plants) provided by three research institutions in different regions of China. Genomic DNA was extracted from young sugar beet leaves by the CTAB method. The cytoplasmic fertility types were identified using the TR1 primer, and the fertility gene composition at the nuclear Rf1 locus was verified by the s17 molecular marker combined with Hap II and Hind III double digestion. The results showed that in the cytoplasmic fertility identification, the proportion of S-type cytoplasm in Lines 2 to 7 reached 100%, indicating stable sterility without maintainer line contamination; Line 1 had 93.33% S-type cytoplasm, mixed with 6.67% N-type cytoplasm. For the nuclear Rf1 locus identification, 93.27% (277 plants) of the tested materials yielded the target 1800 bp band by PCR amplification, which were preliminarily identified as homozygous recessive type. Among them, Lines 1 to 3 all showed a single 1800 bp band pattern, indicating homozygous and consistent nuclear fertility genotypes; 20 plants (6.73%) in Lines 4 to 7 exhibited a composite 1800/1300 bp band pattern, suggesting the presence of restorer allele contamination in some lines. Genotype analysis based on 35 enzyme-digested verification samples revealed that the 4/4 genotype had the highest proportion. This study realized the rapid and accurate identification of cytoplasmic and nuclear fertility in monogerm binary male-sterile lines of sugar beet through molecular marker technology, clarified the fertility purity status of 7 germplasm resources, and verified the application value of this technology in the fertility identification of sugar beet binary male-sterile lines. These results provide a scientific basis and technical support for controlling maternal line purity and improving breeding efficiency in sugar beet hybrid seed production. Full article
(This article belongs to the Special Issue Genomics and Genetic Diversity in Vegetable Crops)
Show Figures

Figure 1

23 pages, 13076 KB  
Article
Balancing Productivity and Ecosystem Services in Major Crops Under Intensive Management in a Semi-Arid Region, Iran
by Saeed Sharafi, Deirdre Dragovich and Maryam Lorvand
Land 2026, 15(2), 345; https://doi.org/10.3390/land15020345 - 20 Feb 2026
Viewed by 428
Abstract
This study provides a comprehensive economic valuation of ecosystem services and environmental impacts across four major agroecosystems—wheat, barley, sugar beet, and coriander—under intensive management in the semi-arid Nahavand County, Iran. Soil properties, ecosystem service provision, and environmental disservices such as greenhouse gas emissions, [...] Read more.
This study provides a comprehensive economic valuation of ecosystem services and environmental impacts across four major agroecosystems—wheat, barley, sugar beet, and coriander—under intensive management in the semi-arid Nahavand County, Iran. Soil properties, ecosystem service provision, and environmental disservices such as greenhouse gas emissions, soil erosion, and nutrient leaching were systematically assessed using field surveys, farmer questionnaires, and established ecological models. Coriander exhibited the highest net ecosystem service value, ranging from $115,840 to $154,750 ha−1, driven by superior provisioning services (39.77% of total value) and the lowest environmental costs. In contrast, sugar beet presented the greatest ecological burden, with environmental costs exceeding $22,000 ha−1, leading to the lowest net benefits ($51,940–$79,300 ha−1). Nonlinear Gaussian regression models demonstrated strong predictive capacity (R = 0.91 to 0.99) for marketable value based on yield metrics, highlighting the importance of biomass productivity in economic valuation. These findings underscore the multifunctionality of coriander and emphasize the pivotal role of crop selection in optimizing agroecosystem sustainability, balancing food security, ecosystem health, and environmental conservation in semi-arid agricultural landscapes. Full article
Show Figures

Figure 1

15 pages, 1935 KB  
Article
Evaluation of Genetic Diversity in Sugar Beet Using SCoT and ISSR Markers
by Betül Yücel, Yeter Çilesiz and Tolga Karaköy
Plants 2026, 15(4), 613; https://doi.org/10.3390/plants15040613 - 14 Feb 2026
Viewed by 431
Abstract
Sugar beet (Beta vulgaris L.) is an economically important crop that accounts for approximately 20% of global sugar production. The success of future breeding programs depends on the effective utilization of existing genetic resources. The aim of this study was to assess [...] Read more.
Sugar beet (Beta vulgaris L.) is an economically important crop that accounts for approximately 20% of global sugar production. The success of future breeding programs depends on the effective utilization of existing genetic resources. The aim of this study was to assess the genetic diversity and population structure of 192 sugar beet (Beta vulgaris L.) genotypes, including commercial cultivars and accessions obtained from the USDA gene bank, using SCoT and ISSR molecular markers, and to identify potential genetic resources for sugar beet breeding programs. In this study, a total of 192 sugar beet genotypes, including 187 accessions from the USDA (U.S. Department of Agriculture) gene bank and 5 commercial cultivars, were evaluated for genetic diversity using Start Codon Targeted (SCoT) and Inter Simple Sequence Repeat (ISSR) markers. A total of 68 scorable bands were obtained from five SCoT and three ISSR primers, and all bands were found to be polymorphic (100% polymorphism). Parameters such as polymorphic information content (PIC), Nei’s genetic diversity, and Shannon’s index indicated a high level of variation within the gene pool, with SCoT markers being more informative than ISSR markers. Dendrogram analyses based on Nei’s genetic distance revealed that the populations were separated into two main groups, while the sub-clusterings contained broad genetic variation. STRUCTURE analysis identified four (K = 4) populations for the SCoT data and three (K = 3) populations for the ISSR data; the inclusion of a high number of individuals in the admixture population indicated extensive gene flow. Principal component analysis (PCA) revealed both homogeneous groups and differentiated genotypes contributing to within-population diversity. The results demonstrate that the combined use of SCoT and ISSR markers provides powerful and complementary tools for assessing genetic diversity in sugar beet. The findings provide a solid scientific basis for the development of new, high-yielding and high-quality sugar beet cultivars as well as for the conservation of existing genetic resources. Molecular data constitute an important reference for guiding sugar beet breeding programs and for the effective utilization of genetic resources. Full article
(This article belongs to the Section Plant Genetics, Genomics and Biotechnology)
Show Figures

Figure 1

Back to TopTop