Sign in to use this feature.

Years

Between: -

Subjects

remove_circle_outline
remove_circle_outline
remove_circle_outline
remove_circle_outline
remove_circle_outline
remove_circle_outline
remove_circle_outline
remove_circle_outline
remove_circle_outline

Journals

remove_circle_outline
remove_circle_outline
remove_circle_outline
remove_circle_outline
remove_circle_outline

Article Types

Countries / Regions

remove_circle_outline
remove_circle_outline
remove_circle_outline
remove_circle_outline

Search Results (1,697)

Search Parameters:
Keywords = millimeter-wave

Order results
Result details
Results per page
Select all
Export citation of selected articles as:
24 pages, 6557 KB  
Article
Ka-Band 16-Channel T/R Module Based on MMIC with Low Cost and High Integration
by Mengyun He, Qinghua Zeng, Xuesong Zhao, Song Wang, Yan Zhao, Pengfei Zhang, Gaoang Li and Xiao Liu
Electronics 2026, 15(6), 1185; https://doi.org/10.3390/electronics15061185 - 12 Mar 2026
Abstract
Based on monolithic microwave integrated circuit (MMIC) technology, this paper presents the design and implementation of a low-cost, highly integrated Ka-band sixteen-channel transmit/receive (T/R) module, specifically tailored to meet the application requirements of phased array antennas in airborne and spaceborne radar systems, satellite [...] Read more.
Based on monolithic microwave integrated circuit (MMIC) technology, this paper presents the design and implementation of a low-cost, highly integrated Ka-band sixteen-channel transmit/receive (T/R) module, specifically tailored to meet the application requirements of phased array antennas in airborne and spaceborne radar systems, satellite communications, and 5G/6G millimeter-wave networks. The proposed module employs an MMIC-based single-channel dual-chip discrete architecture, optimally integrating amplitude-phase multifunction chips and transmit-receive multifunction chips in terms of both fabrication process and performance characteristics, achieving a favorable balance between high performance and high-integration density. Using low-cost, low-temperature co-fired ceramic (LTCC) substrates, full-silver conductive paste, and a nickel–palladium–gold plating process, a novel “back-to-back” thin-slice packaging technique is presented to improve integration, lower manufacturing costs, and boost long-term reliability. Furthermore, the design incorporates glass insulators and a direct array interconnection scheme, which significantly minimizes transmission losses and reduces interface dimensions. The final module measures 70.3 mm × 26.2 mm × 10.9 mm and weighs only 34 g. Experimental results demonstrate a transmit output power of at least 23 dBm, a receive gain exceeding 26 dB, and a noise figure below 3.5 dB, achieving a 22.5–58% reduction in volume per channel while maintaining competitive RF performance. To improve testing effectiveness and guarantee data consistency, an automated radio frequency (RF) test system based on Python 3.11.5 was also developed. This work provides a practical technical approach for the engineering realization of Ka-band phased array systems. Full article
Show Figures

Figure 1

44 pages, 7271 KB  
Review
Research Progress on 6G Communication Antenna Technology
by Guanyao Li and Mai Lu
Electronics 2026, 15(6), 1173; https://doi.org/10.3390/electronics15061173 - 11 Mar 2026
Abstract
With the deepening of fifth-generation mobile communication technology (5G) commercialization and the surge in demand for intelligent connectivity of all things, the sixth-generation mobile communication technology (6G) has entered a phase of technological breakthroughs. The innovation in antenna design will determine the upper [...] Read more.
With the deepening of fifth-generation mobile communication technology (5G) commercialization and the surge in demand for intelligent connectivity of all things, the sixth-generation mobile communication technology (6G) has entered a phase of technological breakthroughs. The innovation in antenna design will determine the upper limits of 6G communication. This paper systematically reviews the research progress on antenna technology for 6G communications, focusing on operating frequency bands, antenna structure design, and materials and packaging technologies. The development of 6G communication technology drives antenna research toward higher-frequency bands, with the current research focus extending from the millimeter wave (mmWave) band to the terahertz (THz) band. Compared to the traditional mmWave band, the THz band shows significant advantages in performance indicators. At the antenna structure level, its development trend is mainly reflected in the following three aspects: size miniaturization, scale expansion and distributed deployment, and expansion of frequency bands and functions. New materials and advanced packaging have become key enabling technologies: materials with low-loss characteristics and tunable surface conductivity have become research focuses. Meanwhile, advanced packaging processes achieve miniaturization and high-performance integration of antenna systems. This review aims to provide a systematic technical reference for the research and engineering development of next-generation 6G antennas. Full article
(This article belongs to the Section Microwave and Wireless Communications)
Show Figures

Figure 1

29 pages, 4988 KB  
Article
MARU-MTL: A Mamba-Enhanced Multi-Task Learning Framework for Continuous Blood Pressure Estimation Using Radar Pulse Waves
by Jinke Xie, Juhua Huang, Chongnan Xu, Hongtao Wan, Xuetao Zuo and Guanfang Dong
Bioengineering 2026, 13(3), 320; https://doi.org/10.3390/bioengineering13030320 - 11 Mar 2026
Abstract
Continuous blood pressure (BP) monitoring is essential for the prevention and management of cardiovascular diseases. Traditional cuff-based methods cause discomfort during repeated measurements, and wearable sensors require direct skin contact, limiting their applicability. Radar-based contactless BP measurement has emerged as a promising alternative. [...] Read more.
Continuous blood pressure (BP) monitoring is essential for the prevention and management of cardiovascular diseases. Traditional cuff-based methods cause discomfort during repeated measurements, and wearable sensors require direct skin contact, limiting their applicability. Radar-based contactless BP measurement has emerged as a promising alternative. However, radar pulse wave (RPW) signals are susceptible to motion artifacts, respiratory interference, and environmental clutter, posing persistent challenges to estimation accuracy and robustness. In this paper, we propose MARU-MTL, a Mamba-enhanced multi-task learning framework for continuous BP estimation using a single millimeter-wave radar sensor. To address signal quality degradation, a Variational Autoencoder-based Signal Quality Index (VAE-SQI) mechanism is proposed to automatically screen RPW segments without manual annotation. To capture long-range temporal dependencies across cardiac cycles, we integrate a Bidirectional Mamba module into the bottleneck of a U-Net backbone, enabling linear-time sequence modeling with respect to the segment length. We also introduce a multi-task learning strategy that couples BP regression with arterial blood pressure waveform reconstruction to strengthen physiological consistency. Extensive experiments on two datasets comprising 55 subjects demonstrate that MARU-MTL achieves mean absolute errors of 3.87 mmHg and 2.93 mmHg for systolic and diastolic BP, respectively, meeting commonly used AAMI error thresholds and achieving metrics comparable to BHS Grade A. Full article
(This article belongs to the Special Issue Contactless Technologies for Patient Health Monitoring)
Show Figures

Figure 1

13 pages, 4429 KB  
Article
Notch Bandpass Filter with an Independently Controllable Notch Frequency Based on SSPPs and an Annular Slot DGS
by Jinxiao Yang, Shuang Li, Zhongming Kang, Qihao Zhang and Zhe Chen
Micromachines 2026, 17(3), 340; https://doi.org/10.3390/mi17030340 - 11 Mar 2026
Abstract
In this paper, a notch bandpass filter based on spoof surface plasmon polaritons (SSPPs) is presented and systematically analyzed. The bandpass response is realized by a momentum-matched SSPP transition section and two SSPP resonant units. An annular slot defected ground structure (DGS), evolved [...] Read more.
In this paper, a notch bandpass filter based on spoof surface plasmon polaritons (SSPPs) is presented and systematically analyzed. The bandpass response is realized by a momentum-matched SSPP transition section and two SSPP resonant units. An annular slot defected ground structure (DGS), evolved from the conventional dumbbell DGS is etched on the ground plane to introduce an in-band notch. The notch frequency can be controlled independently by the DGS geometric parameters while the passband edges remain nearly unchanged. A prototype is fabricated and measured. The measured results agree well with the simulations. Two passbands are obtained from 0.67 to 3.40 GHz and from 3.67 to 4.77 GHz. The insertion loss is 0.48 dB at 2.00 GHz and 1.11 dB at 4.22 GHz. The return loss on both sides of the notch is better than −10 dB. A notch centered at 3.50 GHz provides −25 dB rejection. The compact structure and the independently controllable notch frequency make the proposed filter suitable for narrowband interference suppression in microwave and millimeter-wave front ends. Full article
(This article belongs to the Special Issue Novel RF Nano- and Microsystems)
Show Figures

Figure 1

18 pages, 14037 KB  
Article
Optimizing the Design of a Low-Profile Phased-Array-Fed Lens Antenna Based on Genetic Algorithms
by Yuyang Lu, Jing-Ya Deng and Jian Ren
Electronics 2026, 15(6), 1145; https://doi.org/10.3390/electronics15061145 - 10 Mar 2026
Viewed by 104
Abstract
To address the stringent cost and performance requirements of commercial Satellite-on-the-Move (SOTM) terminals, we propose a Genetic Algorithm (GA)-based design for a millimeter-wave Phased-Array-Fed Lens (PAFL). This antenna is specifically intended to be the electronic scanning module within a hybrid mechanical–electronic steering architecture. [...] Read more.
To address the stringent cost and performance requirements of commercial Satellite-on-the-Move (SOTM) terminals, we propose a Genetic Algorithm (GA)-based design for a millimeter-wave Phased-Array-Fed Lens (PAFL). This antenna is specifically intended to be the electronic scanning module within a hybrid mechanical–electronic steering architecture. In this hybrid configuration, wide-angle coverage is handled by mechanical positioning, while the PAFL is responsible for high-precision fine tracking and jitter compensation within a critical ±15° field of view. By utilizing a small-scale active array to illuminate a large passive planar lens, this design significantly reduces hardware costs compared to full phased arrays. To mitigate phase aberrations and gain loss inherent in such compact focal-to-diameter (F/D) systems, a two-stage co-optimization strategy is introduced. It globally optimizes the lens phase distribution and subsequently synthesizes feed excitation codebooks to dynamically correct residual errors. A Ka-band prototype comprising an 8 × 8 active feed and a 28 × 28 transmitarray lens was fabricated. Measurements demonstrated stable scanning within the required ±15° range with a gain variation of less than 1.5 dB, achieving a peak directivity of 28.9 dBi and sidelobe levels below −12 dB. Full article
Show Figures

Figure 1

20 pages, 8261 KB  
Article
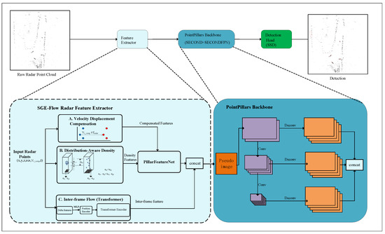
SGE-Flow: 4D mmWave Radar 3D Object Detection via Spatiotemporal Geometric Enhancement and Inter-Frame Flow
by Huajun Meng, Zijie Yu, Cheng Li, Chao Li and Xiaojun Liu
Sensors 2026, 26(5), 1679; https://doi.org/10.3390/s26051679 - 6 Mar 2026
Viewed by 192
Abstract
4D millimeter-wave radar provides a promising solution for robust perception in adverse weather. Existing detectors still struggle with sparse and noisy point clouds, and maintaining real-time inference while achieving competitive accuracy remains challenging. We propose SGE-Flow, a streamlined PointPillars-based 4D radar 3D detector [...] Read more.
4D millimeter-wave radar provides a promising solution for robust perception in adverse weather. Existing detectors still struggle with sparse and noisy point clouds, and maintaining real-time inference while achieving competitive accuracy remains challenging. We propose SGE-Flow, a streamlined PointPillars-based 4D radar 3D detector that embeds lightweight spatiotemporal geometric enhancements into the voxelization front-end. Velocity Displacement Compensation (VDC) leverages compensated radial velocity to align accumulated points in physical space and improve geometric consistency. Distribution-Aware Density (DAD) enables fast density feature extraction by estimating per-pillar density from simple statistical moments, which also restores vertical distribution cues lost during pillarization. To compensate for the absence of tangential velocity measurements, a Transformer-based Inter-frame Flow (IFF) module infers latent motion from frame-to-frame pillar occupancy changes. Evaluations on the View-of-Delft (VoD) dataset show that SGE-Flow achieves 53.23% 3D mean Average Precision (mAP) while running at 72 frames per second (FPS) on an NVIDIA RTX 3090. The proposed modules are plug-and-play and can also improve strong baselines such as MAFF-Net. Full article
(This article belongs to the Section Radar Sensors)
Show Figures

Figure 1

5 pages, 1310 KB  
Proceeding Paper
3D-Printed Antenna Arrays and Interconnects for Millimeter-Wave Applications
by Sumin David Joseph, Edward Andrew Ball, Benedict Davies, Matthew Davies, Jon R. Willmott, Jeff Kettle and Jonathon Harwell
Eng. Proc. 2026, 127(1), 8; https://doi.org/10.3390/engproc2026127008 - 6 Mar 2026
Viewed by 136
Abstract
Additive manufacturing is transforming high-frequency electronics prototyping by offering a sustainable and cost-effective alternative to traditional methods. This work addresses and demonstrates two areas: the use of 3D printing for millimeter-wave (mmWave) antennas, and chip-to-chip or chip-to-PCB interconnects. Both approaches facilitate reduced material [...] Read more.
Additive manufacturing is transforming high-frequency electronics prototyping by offering a sustainable and cost-effective alternative to traditional methods. This work addresses and demonstrates two areas: the use of 3D printing for millimeter-wave (mmWave) antennas, and chip-to-chip or chip-to-PCB interconnects. Both approaches facilitate reduced material waste. A 47 GHz series-fed microstrip patch array was printed on flexible Kapton using aerosol jet technology, showing performance comparable to etched arrays on Roger’s substrates. Crucially, the Kapton film can be peeled off after testing, allowing the reuse of expensive low-loss substrates. Therefore, this method supports rapid, low-waste prototyping. To address future chip-to-chip and chip-to-PCB mmWave interconnect limitations, XTPL’s Ultra-Precise Dispensing (UPD) was used to fabricate 3D-printed micro-interconnects. At 73 GHz, these interconnect structures achieved return loss better than 10 dB and insertion loss under 1 dB—outperforming traditional bondwires. Together, these results show 3D printing’s potential to enable sustainable, high-performance mmWave RF systems. Full article
Show Figures

Figure 1

13 pages, 4250 KB  
Article
Magnetically Tuned U-Band Metal Waveguide Isolator Based on Ferromagnetic Resonance Absorption Effect
by Feng Wang, Han Li, Zhuo Li, Shuting Yang, Wang Luo, Huaiwu Zhang and Qinghui Yang
Electronics 2026, 15(5), 1091; https://doi.org/10.3390/electronics15051091 - 5 Mar 2026
Viewed by 185
Abstract
This paper reports a magnetically tunable U-band metallic waveguide isolator based on the ferromagnetic resonance (FMR) absorption effect. The device features a BaFe12O19 (BaM) single-crystal array integrated into a rectangular waveguide. By leveraging the high intrinsic magnetocrystalline anisotropy and narrow [...] Read more.
This paper reports a magnetically tunable U-band metallic waveguide isolator based on the ferromagnetic resonance (FMR) absorption effect. The device features a BaFe12O19 (BaM) single-crystal array integrated into a rectangular waveguide. By leveraging the high intrinsic magnetocrystalline anisotropy and narrow FMR linewidth of the single-crystal material, the isolator achieves high-frequency operation with a significantly reduced external bias field. Experimental results demonstrate a broad continuous tuning range from 50 GHz to 66 GHz. The device exhibits exceptional efficiency, with a typical insertion loss of less than 0.5 dB (minimum 0.24 dB) and an isolation exceeding 15 dB across the operating band. The cascaded array configuration ensures uniform magnetization and stable performance. This combination of ultra-low insertion loss and frequency agility makes the proposed isolator an ideal candidate for next-generation adaptive millimeter-wave communication and radar systems. Full article
Show Figures

Figure 1

19 pages, 2191 KB  
Article
Mask-Aware Spatiotemporal Classification of Millimeter-Wave Radar Point Cloud Sequences Using DGCNN and Transformer for Child–Pet Recognition in Enclosed Spaces
by Yehui Shi and Jianhong Shi
Sensors 2026, 26(5), 1580; https://doi.org/10.3390/s26051580 - 3 Mar 2026
Viewed by 198
Abstract
Applications in enclosed spaces such as vehicle cabin on-site detection, human–pet separation, and pet care have put forward higher requirements for non-contact target recognition. Millimeter-wave radar point clouds have advantages such as privacy friendliness and robustness against low light and occlusion. However, their [...] Read more.
Applications in enclosed spaces such as vehicle cabin on-site detection, human–pet separation, and pet care have put forward higher requirements for non-contact target recognition. Millimeter-wave radar point clouds have advantages such as privacy friendliness and robustness against low light and occlusion. However, their point clouds are generally sparse, with obvious noise and multipath interference. Moreover, the fluctuation of point numbers over time makes alignment and feature learning difficult, which leads to performance degradation of existing point cloud classification methods in complex environments. To this end, this paper proposes a spatiotemporal joint classification framework for millimeter-wave point cloud sequences: An effective point mask mechanism is introduced in the spatial dimension to suppress the interference of invalid points generated by alignment on the neighborhood composition and feature aggregation and improve the reliability of local geometric representation; and to integrate attention-based time series modeling in the time dimension and enhance category separability by using cross-frame dynamic patterns. The experimental results show that the proposed method can achieve an accuracy rate of 97.8% in the three-classification tasks of Child, Cat and Dog and the ablation analysis verifies the key contributions of the mask mechanism and time series modeling to robust recognition. This framework provides a deployable and more generalized millimeter-wave point cloud solution for the identification of life forms in confined spaces. Full article
Show Figures

Figure 1

13 pages, 6006 KB  
Article
A Novel Noise Environmental Measurement Removal Technique for mmW Automotive Radar Measurements
by Samiullah Yousaf, Emanuele Setale, Antonio Sorrentino, Alessandro Fanti, Andrea Buono and Maurizio Migliaccio
Appl. Sci. 2026, 16(5), 2431; https://doi.org/10.3390/app16052431 - 3 Mar 2026
Viewed by 183
Abstract
Frequency-Modulated Continuous-Wave (FMCW) millimeter-wave (mmWave) radars, originally developed for automotive applications, can be also explored for environmental sensing due to their compact size, low cost, and robustness under adverse environmental conditions. However, measurements obtained from commercial automotive radars are often affected by environmental [...] Read more.
Frequency-Modulated Continuous-Wave (FMCW) millimeter-wave (mmWave) radars, originally developed for automotive applications, can be also explored for environmental sensing due to their compact size, low cost, and robustness under adverse environmental conditions. However, measurements obtained from commercial automotive radars are often affected by environmental noise and intrinsic self-interference caused by coupling between transmitting and receiving patch antennas, which can degrade the reliability of relative power-based range profiles. In this paper, the performance of the AWR1843BOOST FMCW mmWave radar from Texas Instruments is investigated, with particular emphasis on noise due to antenna coupling. A sub-optimal post-processing technique based on Noise Environmental Measurement (NEM) removal is proposed to remove both deterministic noise, associated with antenna coupling, and stochastic noise, related to environmental contributions. The proposed approach is validated through controlled laboratory experiments involving different targets characterized by distinct dielectric properties, including a metallic object, an absorbing object, and a target with varying degrees of wetness. The experimental results demonstrate that the NEM removal technique significantly enhances the clarity of the backscattered target’s relative power, preserving differences between target values, and improves the radar’s sensitivity to material properties and water content. Measurements accomplished at the electromagnetic and remote sensing laboratory of the Università degli Studi di Napoli Parthenope confirmed the soundness of the proposed NEM removal technique and the sensitivity of the AWR radar to the dielectric properties of targets. Full article
Show Figures

Figure 1

37 pages, 4846 KB  
Review
Recent Progress of Millimeter-Wave Silicon-Based Integrated Mixers for Broadband Wireless Communication: A Comprehensive Survey
by Yisi Yang, Xiuqiong Li, Yukai Feng, Yuan Liang, Xinran Huang, Jiaxin Chen and Lin Peng
Electronics 2026, 15(5), 1043; https://doi.org/10.3390/electronics15051043 - 2 Mar 2026
Viewed by 245
Abstract
Mixers are integral components in RF circuits for frequency conversion and are present in almost all RF front-ends. The relentless advancement of mobile communication standards, particularly towards 5G-Advanced and 6G, imposes ever more stringent and multi-dimensional performance requirements on mixer design. While previous [...] Read more.
Mixers are integral components in RF circuits for frequency conversion and are present in almost all RF front-ends. The relentless advancement of mobile communication standards, particularly towards 5G-Advanced and 6G, imposes ever more stringent and multi-dimensional performance requirements on mixer design. While previous surveys have capably summarized mixer technologies, this review distinguishes itself by providing a comprehensive and critical examination of millimeter-wave and sub-THz silicon-based integrated mixers, with explicit coverage extended from core RF bands to beyond 170 GHz. We place particular emphasis on the unique challenges and trade-offs inherent to silicon (CMOS and SiGe BiCMOS) platforms at these high frequencies. This work first summarizes the structural frameworks and underlying principles of mixers, examines multiple mixer variants, and performs an in-depth analysis of their key performance characteristics, encompassing conversion gain, noise figure (with distinctions between single-sideband (SSB) and double-sideband (DSB) definitions), isolation, and related metrics. Then, it compares and discusses the design of several mixers, especially analyzing their innovative points and key technologies, while critically evaluating their inherent limitations and trade-offs. Furthermore, a dedicated section synthesizes the most recent research trends, including heterogeneous integration, AI/ML-assisted design, and mixer architectures for integrated sensing and communication (ISAC), thereby addressing a notable gap in the current literature. Finally, it concludes with an outlook on future challenges and opportunities for mixers in next-generation communication systems. Full article
Show Figures

Figure 1

18 pages, 3171 KB  
Article
Horizontal Attention GAN for Super-Resolution Reconstruction of MIMO Radar Images
by Jiuming Zhou, Yanwen Jiang, Hongfei Lian, Qiuyu Liu, Guoyan Wang and Hongqi Fan
Electronics 2026, 15(5), 998; https://doi.org/10.3390/electronics15050998 - 27 Feb 2026
Viewed by 184
Abstract
Multiple-input multiple-output (MIMO) radar is widely adopted in the fields of forward-looking imaging and target recognition, but its azimuth imaging resolution is fundamentally limited by the size of the physical aperture. Aiming to achieve higher imaging resolution than the theoretical value, an image [...] Read more.
Multiple-input multiple-output (MIMO) radar is widely adopted in the fields of forward-looking imaging and target recognition, but its azimuth imaging resolution is fundamentally limited by the size of the physical aperture. Aiming to achieve higher imaging resolution than the theoretical value, an image super-resolution reconstruction method based on the horizontal attention generative adversarial network (HA-GAN) is proposed in this paper. In detail, the horizontal attention mechanism is introduced into the generator to enhance the azimuth resolution, and then the high-resolution (HR) images can be obtained through the adversarial learning between the generator network and the discriminator network. The numerical results demonstrate that the proposed method can break through the theoretical limitation of MIMO azimuth imaging. Moreover, compared to some state-of-the-art methods, the proposed method demonstrates superior performance on sidelobe suppression and super-resolution reconstruction at a low signal-to-noise ratio (SNR). Furthermore, the method’s effectiveness and generalization capability are extensively validated using simulation data, real-world experiments on a millimeter-wave MIMO system, and the public CRUW and RADAL datasets. Overall, the experimental results demonstrate that HA-GAN significantly enhances angular resolution and target recoverability, establishing it as a robust solution for high-precision forward-looking radar imaging. Full article
Show Figures

Figure 1

14 pages, 3076 KB  
Article
2D and 3D Interdigital Capacitors and Bias Tees Technologies on MnM Interposer for mmWave Applications
by Gabriel Griep, Robert G. Bovadilla, Leonardo G. Gomes, Luís Q. Cartagena, Gustavo P. Rehder and Ariana L. C. Serrano
Micromachines 2026, 17(2), 274; https://doi.org/10.3390/mi17020274 - 23 Feb 2026
Viewed by 274
Abstract
This paper presents two capacitors fabricated using the metallic nanowire membrane (MnM) interposer technology operating at mmWaves. Standard 2D interdigital capacitors (IDCs) are designed to operate up to 70 GHz, which presents a straightforward and non-complex fabrication. In comparison, this work also proposes [...] Read more.
This paper presents two capacitors fabricated using the metallic nanowire membrane (MnM) interposer technology operating at mmWaves. Standard 2D interdigital capacitors (IDCs) are designed to operate up to 70 GHz, which presents a straightforward and non-complex fabrication. In comparison, this work also proposes an improved device that is more compact and exhibits large capacitance density, as high-performance vias enable the realization of high-depth capacitors. The fabrication process of 3D devices presents advanced maturity and innovation as it takes advantage of the porous nature of the interposer material to overcome the device complexity, and is also described in detail. Both capacitor types are modeled by a numerical lumped-element model that also considers parasitics. The 3D capacitors were successfully fabricated and characterized up to 70 GHz, displaying capacitance values between 30 fF and 160 fF and self-resonant frequencies in good agreement with mmWave applications. The quality factor of these devices, measured at 40 GHz, lies between 16 and 4, and the superficial capacitance density is between 4 pF/mm2 and 8 pF/mm2, showing that these devices are indeed promising for mmWave applications. These devices present considerably larger capacitance density compared to 2D traditional capacitors fabricated on the high-performance substrate, highlighting the advantage of 3D fabrication using nanowire growth. In addition, thin-film resistances are simulated and fabricated, projecting their functions as an RF-choke in a bias tee configuration using Ti thin film sputtering deposition step that is also part of the capacitors fabrication. Full article
(This article belongs to the Special Issue Recent Advancements in Microwave and Optoelectronics Devices)
Show Figures

Figure 1

17 pages, 2866 KB  
Article
Fast Biodiesel Production from Brown Grease Using a Gyrotron
by El-Or Sharoni, Moritz Pilossof, Faina Nakonechny, Olga Semenova, Moshe Einat and Marina Nisnevitch
Catalysts 2026, 16(2), 202; https://doi.org/10.3390/catal16020202 - 23 Feb 2026
Viewed by 285
Abstract
Biodiesel is a promising, renewable, and environmentally friendly alternative fuel. Numerous studies have focused on improving the biodiesel production process from various feedstocks using different activation methods and catalysts. However, the reaction times typically range from tens of minutes to hours. This study [...] Read more.
Biodiesel is a promising, renewable, and environmentally friendly alternative fuel. Numerous studies have focused on improving the biodiesel production process from various feedstocks using different activation methods and catalysts. However, the reaction times typically range from tens of minutes to hours. This study presents, for one of the first systematic studies exploring time, the potential of using millimeter-wave electromagnetic radiation generated by a gyrotron as an activation method for biodiesel production reactions. Esterification was carried out using free fatty acids and fatty waste, specifically brown grease (BG), in the presence of the Lewis acid catalyst AlCl3. Complete conversion of oleic acid was achieved after only 0.4 s of exposure to millimeter waves. When BG was used as the feedstock, a biodiesel yield of 73–76% was obtained within only 3.0 s. Gyrotron-based electromagnetic activation was benchmarked against conventional thermal and sonication-assisted methods, demonstrating high effectiveness. This study presents an efficient and novel process that reduces reaction times while utilizing fatty waste as a feedstock, aligning with the principles of green chemistry, the circular economy, and sustainable development. Full article
Show Figures

Graphical abstract

26 pages, 2520 KB  
Article
Concealed Face Analysis and Facial Reconstruction via a Multi-Task Approach and Cross-Modal Distillation in Terahertz Imaging
by Noam Bergman, Ihsan Ozan Yildirim, Asaf Behzat Sahin, Hakan Altan and Yitzhak Yitzhaky
Sensors 2026, 26(4), 1341; https://doi.org/10.3390/s26041341 - 19 Feb 2026
Viewed by 337
Abstract
Terahertz (THz) sub-millimeter wave imaging offers unique capabilities for stand-off biometrics through concealment, yet it suffers from severe sparsity, low resolution, and high noise. To address these limitations, we introduce a novel unified Multi-Task Learning (MTL) network centered on a custom shared U-Net-like [...] Read more.
Terahertz (THz) sub-millimeter wave imaging offers unique capabilities for stand-off biometrics through concealment, yet it suffers from severe sparsity, low resolution, and high noise. To address these limitations, we introduce a novel unified Multi-Task Learning (MTL) network centered on a custom shared U-Net-like THz data encoder. This network is designed to simultaneously solve three distinct critical tasks on concealed THz facial data, given a limited dataset of approximately 1400 THz facial images of 20 different identities. The tasks include concealed face verification, facial posture classification, and a generative reconstruction of unconcealed faces from concealed ones. While providing highly successful MTL results as a standalone solution on the very challenging dataset, we further studied the expansion of this architecture via a cross-modal teacher-student approach. During training, a privileged visible-spectrum teacher fuses limited visible features with THz data to guide the THz-only student. This distillation process yields a student network that relies solely on THz inputs at inference. The cross-modal trained student achieves better latent space in terms of inter-class separability compared to the single-modality baseline, but with reduced intra-class compactness, while maintaining a similar success in the task performances. Both THz-only and distilled models preserve high unconcealed face generative fidelity. Full article
Show Figures

Figure 1

Back to TopTop