Sign in to use this feature.

Years

Between: -

Subjects

remove_circle_outline
remove_circle_outline
remove_circle_outline
remove_circle_outline
remove_circle_outline
remove_circle_outline
remove_circle_outline
remove_circle_outline
remove_circle_outline

Journals

remove_circle_outline
remove_circle_outline
remove_circle_outline
remove_circle_outline
remove_circle_outline
remove_circle_outline
remove_circle_outline

Article Types

Countries / Regions

remove_circle_outline
remove_circle_outline
remove_circle_outline
remove_circle_outline

Search Results (272)

Search Parameters:
Keywords = infrared thermography (IRT)

Order results
Result details
Results per page
Select all
Export citation of selected articles as:
27 pages, 12605 KB  
Article
YOLOv11n-CGSD: Lightweight Detection of Dairy Cow Body Temperature from Infrared Thermography Images in Complex Barn Environments
by Zhongwei Kang, Hang Song, Hang Xue, Miao Wu, Derui Bao, Chuang Yan, Hang Shi, Jun Hu and Tomas Norton
Agriculture 2026, 16(2), 229; https://doi.org/10.3390/agriculture16020229 - 15 Jan 2026
Viewed by 211
Abstract
Dairy cow body temperature is a key physiological indicator that reflects metabolic level, immune status, and environmental stress responses, and it has been widely used for early disease recognition. Infrared thermography (IRT), as a non-contact imaging technique capable of remotely acquiring the surface [...] Read more.
Dairy cow body temperature is a key physiological indicator that reflects metabolic level, immune status, and environmental stress responses, and it has been widely used for early disease recognition. Infrared thermography (IRT), as a non-contact imaging technique capable of remotely acquiring the surface radiation temperature distribution of animals, is regarded as a powerful alternative to traditional temperature measurement methods. Under practical cowshed conditions, IRT images of dairy cows are easily affected by complex background interference and generally suffer from low resolution, poor contrast, indistinct boundaries, weak structural perception, and insufficient texture information, which lead to significant degradation in target detection and temperature extraction performance. To address these issues, a lightweight detection model named YOLOv11n-CGSD is proposed for dairy cow IRT images, aiming to improve the accuracy and robustness of region of interest (ROI) detection and body temperature extraction under complex background conditions. At the architectural level, a C3Ghost lightweight module based on the Ghost concept is first constructed to reduce redundant feature extraction while lowering computational cost and enhancing the network capability for preserving fine-grained features during feature propagation. Subsequently, a space-to-depth convolution module is introduced to perform spatial rearrangement of feature maps and achieve channel compression via non-strided convolution, thereby improving the sensitivity of the model to local temperature variations and structural details. Finally, a dynamic sampling mechanism is embedded in the neck of the network, where the upsampling and scale alignment processes are adaptively driven by feature content, enhancing the model response to boundary temperature changes and weak-texture regions. Experimental results indicate that the YOLOv11n-CGSD model can effectively shift attention from irrelevant background regions to ROI contour boundaries and increase attention coverage within the ROI. Under complex IRT conditions, the model achieves P, R, and mAP50 values of 89.11%, 86.80%, and 91.94%, which represent improvements of 3.11%, 5.14%, and 4.08%, respectively, compared with the baseline model. Using Tmax as the temperature extraction parameter, the maximum error (Max. Error) and mean error (MAE. Error) in the lower udder region are reduced by 33.3% and 25.7%, respectively, while in the around the anus region, the Max. Error and MAE. Error are reduced by 87.5% and 95.0%, respectively. These findings demonstrate that, under complex backgrounds and low-quality IRT imaging conditions, the proposed model achieves lightweight and high-performance detection for both lower udder (LU) and around the anus (AA) regions and provides a methodological reference and technical support for non-contact body temperature measurement of dairy cows in practical cowshed production environments. Full article
(This article belongs to the Section Farm Animal Production)
Show Figures

Figure 1

19 pages, 23893 KB  
Article
Dynamic Infrared Thermographic Evaluation of Facial Thermal Response During Face Mask Wearing
by Radostina A. Angelova and Maria Dimova
Sensors 2026, 26(2), 460; https://doi.org/10.3390/s26020460 - 9 Jan 2026
Viewed by 244
Abstract
The study proposes a sensor-based experimental protocol for quantifying dynamic facial temperature changes during face mask use by means of infrared thermography (IRT). Eight face masks, including filtering respirators, surgical masks, and one textile mask, were evaluated on three participants under controlled indoor [...] Read more.
The study proposes a sensor-based experimental protocol for quantifying dynamic facial temperature changes during face mask use by means of infrared thermography (IRT). Eight face masks, including filtering respirators, surgical masks, and one textile mask, were evaluated on three participants under controlled indoor conditions. Thermographic data were acquired at four defined measurement stages: prior to mask application, immediately after donning, after 15 min of continuous wear, and immediately after removal. The measurements reveal a reproducible temporal temperature pattern across participants and mask types, consisting of an initial cooling phase, subsequent heat accumulation during wear, and a pronounced temperature increase following removal. Thermal variations were observed both in mask-covered and uncovered facial regions. The inner canthus exhibited high sensitivity to these changes, supporting its use as a stable reference area. The study demonstrates the suitability of IRT for protocol-driven, non-contact assessment of dynamic facial thermal response during mask use. Full article
(This article belongs to the Section Sensing and Imaging)
Show Figures

Figure 1

12 pages, 2866 KB  
Article
Through the Calf’s Eye: Exploring Infrared Thermography to Uncover Pair-Housed Calves’ Affective States
by Gaia Pesenti Rossi, Sara Barbieri, Emanuela Dalla Costa, Michela Minero and Elisabetta Canali
Animals 2026, 16(2), 182; https://doi.org/10.3390/ani16020182 - 8 Jan 2026
Viewed by 293
Abstract
Pair housing has been proven to improve calves’ welfare during the pre-weaning phase, potentially promoting positive emotions. Based on the emotional valence hypothesis, according to which positive emotions are mainly processed in the left brain hemisphere, infrared thermography (IRT) may detect changes in [...] Read more.
Pair housing has been proven to improve calves’ welfare during the pre-weaning phase, potentially promoting positive emotions. Based on the emotional valence hypothesis, according to which positive emotions are mainly processed in the left brain hemisphere, infrared thermography (IRT) may detect changes in eye temperature, particularly thermal asymmetries. This study aimed to evaluate whether pair-housed calves presented ocular thermal asymmetry, compared to individually housed calves during the pre-weaning phase. Fifty-six Friesian female calves from two commercial dairy farms were enrolled and housed either individually or in pairs from birth until 8 weeks of age. IRT images of the lacrimal caruncle of both eyes were collected at 7, 21, 35, and 56 days of age. A linear mixed model tested the effects of housing, farm, year, and timepoint. No significant effect of pair housing on ocular asymmetry emerged, while absolute eye temperatures were significantly higher in pair-housed calves. Moreover, eye temperature declined over time, suggesting reduced arousal and habituation with age. Although the lateralization hypothesis was not confirmed, the study offers insights into IRT for assessing calf emotions and supports further investigation in positive contexts to better explore links between housing, emotional valence, and brain activity. Full article
(This article belongs to the Special Issue Infrared Thermography in Animals)
Show Figures

Figure 1

31 pages, 3607 KB  
Article
Hybrid AI–Taguchi–ANOVA Approach for Thermographic Monitoring of Electronic Devices
by Filippo Laganà, Danilo Pratticò, Marco F. Quattrone, Salvatore A. Pullano and Salvatore Calcagno
Eng 2026, 7(1), 28; https://doi.org/10.3390/eng7010028 - 6 Jan 2026
Viewed by 322
Abstract
Defects in printed circuit boards (PCBs), if not detected promptly, may persist over time until they cause the failure of critical components. Traditional monitoring methods, which are limited to simulations or superficial measurements, obstruct predictive maintenance and real-time fault detection. To address these [...] Read more.
Defects in printed circuit boards (PCBs), if not detected promptly, may persist over time until they cause the failure of critical components. Traditional monitoring methods, which are limited to simulations or superficial measurements, obstruct predictive maintenance and real-time fault detection. To address these issues and enhance real-time diagnostics of thermal anomalies in PCBs, this work proposes an integrated system that combines infrared thermography (IRT), artificial intelligence (AI) algorithms, and Taguchi–ANOVA statistical techniques. IR thermography was employed to identify thermal stresses in the devices during normal operation. The IR acquisitions were used to build a dataset for specialized AI model’s training, which combines thermal anomalies segmentation using U-Net with a Multilayer Perceptron (MLP) classifier for heat distribution patterns. The Taguchi method determines the optimal configuration of the selected parameters, while Analysis of Variance (ANOVA) evaluates the effect of each factor on the F1-score response. These techniques statistically validated the AI performance, confirming the optimal set of selected hyperparameters and quantifying their contribution to F1-score. The novelty of the study lies in the integration of real-time infrared thermography with an interpretable AI pipeline and a Taguchi–ANOVA statistical framework, which enables both optimisation and rigorous validation of AI performance under real-time operating conditions. Full article
(This article belongs to the Special Issue Artificial Intelligence for Engineering Applications, 2nd Edition)
Show Figures

Figure 1

12 pages, 523 KB  
Article
Days in Milk, Parity and Milk Production Influence on the Hind Hoof Skin Surface Temperature in Dairy Cattle
by Antía Acción, Jacobo Álvarez, Raquel Holgado, Lucía Vidal, Renato Barrionuevo, Román González, Juan José Becerra, Ana Isabel Peña, Pedro García Herradón, Luís Ángel Quintela and Uxía Yáñez
AgriEngineering 2026, 8(1), 13; https://doi.org/10.3390/agriengineering8010013 - 1 Jan 2026
Viewed by 322
Abstract
Prompt identification of clinical signs and early treatment of hoof problems are essential to effectively manage and reduce lameness in dairy farms. This study aimed to evaluate the influence of days in milk (DIM), parity, and milk yield (MY) on the mean temperature [...] Read more.
Prompt identification of clinical signs and early treatment of hoof problems are essential to effectively manage and reduce lameness in dairy farms. This study aimed to evaluate the influence of days in milk (DIM), parity, and milk yield (MY) on the mean temperature (MT) of the hind hooves in healthy cows, with the perspective of implementing infrared thermography (IRT) as an automated tool for early lameness detection. Thermal images were collected from 156 milking cows, capturing both cranial and caudal surfaces of each hind foot. Significant differences were found between primiparous and multiparous cows across all analyzed surfaces. Moreover, cows with higher milk production exhibited significantly higher MT in the caudal left hoof and on both cranial surfaces. The variable DIM (group 1 = cows with ≤202 DIM; group 2 = cows with >202 DIM) did not significantly affect MT on caudal surfaces; however, on the cranial view, MT of the right hoof was higher in group 2, while group 1 tended to show higher MT in the left hoof (p = 0.051). In conclusion, hoof MT increases in multiparous and high-producing cows. Additionally, during the first 200 days of lactation, cranial hoof surface temperatures tend to rise. Future studies should include continuous monitoring using automated systems to record variations throughout the day. Full article
(This article belongs to the Special Issue New Management Technologies for Precision Livestock Farming)
Show Figures

Figure 1

19 pages, 2725 KB  
Article
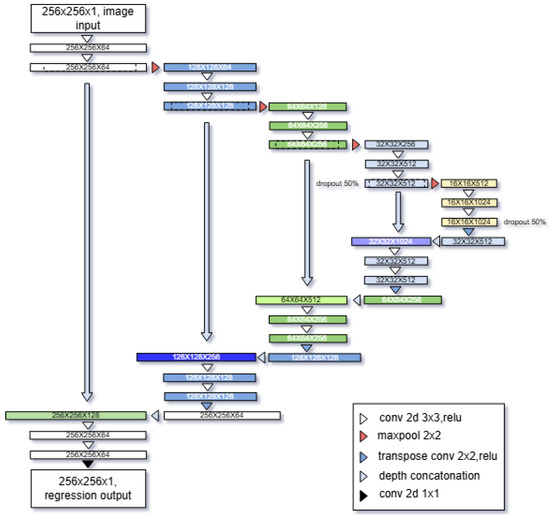
A Deep Learning Framework for Full-Field Thermal Field Distribution Prediction from Digital Image Correlation Strain Measurements
by Alen Grebo, Nejc Novak, Branislav Panić and Lovre Krstulović-Opara
Appl. Sci. 2026, 16(1), 460; https://doi.org/10.3390/app16010460 - 1 Jan 2026
Viewed by 325
Abstract
Digital Image Correlation (DIC) and infrared thermography (IRT) are widely used for full-field experimental analysis of materials and structures; however, direct thermal measurements are often constrained by limited access, thermally opaque safety enclosures, or the availability of infrared equipment. This study presents a [...] Read more.
Digital Image Correlation (DIC) and infrared thermography (IRT) are widely used for full-field experimental analysis of materials and structures; however, direct thermal measurements are often constrained by limited access, thermally opaque safety enclosures, or the availability of infrared equipment. This study presents a deep learning-based framework for predicting full-field temperature distributions directly from a DIC-derived effective strain field. A supervised U-Net regression model was trained on paired effective strain–temperature data obtained from high-speed three-point bending experiments on aluminum specimens. The network learns a direct mapping between effective strain fields and corresponding temperature fields without requiring explicit thermomechanical modelling. The model’s performance was evaluated on an independent test set using RMSE, MAE, SSIM, and the coefficient of determination. The proposed framework achieved a coefficient of determination of up to R2 = 0.985 and showed strong spatial agreement with measured temperature fields, particularly during highly mechanically active deformation stages. These results demonstrate that reliable full-field temperature distributions can be reconstructed solely from strain measurements, providing a practical alternative to infrared thermography in experimental configurations where thermal imaging is impractical or unavailable. Full article
(This article belongs to the Special Issue AI-Based Machinery Health Monitoring)
Show Figures

Figure 1

14 pages, 788 KB  
Article
Reframing Ankle Sprain Management: The Role of Thermography in Ligament Injury Monitoring
by Victor-Luis Escamilla-Galindo, Daniel Fernández-Muñoz, Javier Fernández-Carmona, Julio A. Ceniza-Villacastín and Ismael Fernández-Cuevas
J. Clin. Med. 2026, 15(1), 134; https://doi.org/10.3390/jcm15010134 - 24 Dec 2025
Viewed by 372
Abstract
Background: Ankle sprains are one of the most frequent ligament injuries in elite sports. Despite their high incidence, current rehabilitation approaches are often based on time-based criteria and neglect the physiological status of the injured tissues. Infrared thermography (IRT) is a non-invasive [...] Read more.
Background: Ankle sprains are one of the most frequent ligament injuries in elite sports. Despite their high incidence, current rehabilitation approaches are often based on time-based criteria and neglect the physiological status of the injured tissues. Infrared thermography (IRT) is a non-invasive tool useful for detecting temperature asymmetries related to inflammation and tissue dysfunction. This study aimed to analyze the temporal evolution of ankle temperature asymmetry during return-to-play (RTP). Methods: A retrospective observational study of 26 ankle injuries analyzed with thermography that met the inclusion criteria. Thermograms were processed with a software to calculate temperature asymmetry in the ankle region of interest (ankleROI). Statistical analyses included paired and one-sample t-tests, as well as linear regression models, to assess temporal changes throughout the RTP process. Results: A significant hyperthermic response was observed immediately after injury (Δ = +0.594 °C; p < 0.001, Cohen’s d = 0.918). The first significant asymmetry reduction occurred between 21.5 and 28.5 days post-injury (Δ = −0.488 °C; p = 0.004), with a consistent weekly decrease of −0.109 °C (95% CI [−0.143, −0.078]). These findings indicate a progressive decrease in decrement on thermal asymmetry over approximately four weeks of RTP. Conclusions: IRT demonstrates potential as a physiological monitoring tool during the RTP process after ankle sprains. The observed pattern of temperature recovery provides objective reference thresholds that could complement existing functional and clinical criteria. Full article
(This article belongs to the Special Issue Management of Ligaments and Tendons Injuries)
Show Figures

Figure 1

15 pages, 1398 KB  
Review
Assessing the Onset of Regional Anaesthesia: The Role of Thermographic Imaging
by Zafar Ullah Khan, Gabriella Iohom and Brian O’Donnell
Anesth. Res. 2025, 2(4), 27; https://doi.org/10.3390/anesthres2040027 - 17 Dec 2025
Viewed by 375
Abstract
The assessment of a conduction block following regional anaesthesia involves the clinical examination of motor and sensory neural pathways. Motor assessment includes the subjective evaluation of power, while sensory function is assessed using subjective perceptions of touch, cold and pain. There are considerable [...] Read more.
The assessment of a conduction block following regional anaesthesia involves the clinical examination of motor and sensory neural pathways. Motor assessment includes the subjective evaluation of power, while sensory function is assessed using subjective perceptions of touch, cold and pain. There are considerable subjectivities and variabilities in the assessment of regional anaesthesia. Regional anaesthesia results in a blockade of not only somatosensory and motor nerve fibres but also sympathetic fibres. This results in vasodilation and an increase in blood flow, which leads to an increase in skin temperature. Multiple studies have demonstrated a high correlation between conduction block success and skin temperature changes at 10 min, detected using infrared thermography with a higher sensitivity and specificity and positive and negative predictive values up to 100%. Infrared thermography (IRT) is a non-invasive imaging tool which measures surface temperature. The role of IRT in assessing conduction blocks has been evaluated. We reviewed the literature to characterise the role of IRT in determining the onset of a conduction block following regional anaesthesia. This narrative review article synthesises the current evidence on the application of IRT in the evaluation of conduction block onset. In conclusion, IRT is a reliable tool to assess early block success as compared to routine assessment methods (touch, cold and pain perception). However, the limited studies and effects of environmental factors highlight the need for standardised protocols and multicentre studies to integrate into routine clinical practice. With further validation and integration into clinical practice, it has the potential to improve both patient safety and the reliability of block assessment. Full article
Show Figures

Graphical abstract

11 pages, 1797 KB  
Case Report
Correlation of Eye Diseases with Odontogenic Foci of Infection: A Case Report Using Infrared Thermography as a Diagnostic Adjunct
by Daria Wziątek-Kuczmik, Aleksandra Mrowiec, Anna Lorenc, Maciej Kamiński, Iwona Niedzielska, Ewa Mrukwa-Kominek and Armand Cholewka
Healthcare 2025, 13(24), 3283; https://doi.org/10.3390/healthcare13243283 - 15 Dec 2025
Viewed by 382
Abstract
Introduction: Odontogenic infections may influence distant structures, including the eye. Their extension into the paranasal sinuses and orbital region can contribute to inflammatory and glaucomatous conditions. Case Report: A 46-year-old man was examined for a possible odontogenic source of chronic eye [...] Read more.
Introduction: Odontogenic infections may influence distant structures, including the eye. Their extension into the paranasal sinuses and orbital region can contribute to inflammatory and glaucomatous conditions. Case Report: A 46-year-old man was examined for a possible odontogenic source of chronic eye disease. The patient had an 18-year history of progressive vision loss in his left eye associated with Posner–Schlossmann syndrome, chronic uveitis, and episodic elevation of intraocular pressure (IOP). Imaging studies revealed the presence of a foreign body in the alveolar recess of the left maxillary sinus, as detected on panoramic radiography, cone-beam computed tomography (CBCT), and infrared thermography (IRT). Preliminary IRT examination showed marked thermal asymmetry (ΔT = 1.1 °C) between the left and right sides of the maxilla. Worsening of ocular symptoms and increased IOP despite steroid treatment prompted surgical treatment. The foreign body, identified as a root canal filling, was removed, and the chronically inflamed sinus mucosa was excised. During a follow-up visit two weeks later, the IRT examination showed a reduction in temperature difference (ΔT = 0.2 °C) and routine postoperative healing. After two months, no thermal asymmetry was found (ΔT = 0 °C), and an ophthalmological examination showed no active inflammation. Six months after the procedure, the patient remained asymptomatic, and the IRT examination revealed only minimal residual variability within the measurement tolerance (ΔT = 0.1 °C), consistent with the resolution of the sinus inflammation. Conclusions: This case highlights the value of interdisciplinary diagnostics in identifying odontogenic contributors to chronic ocular disease. Infrared thermography proved to be a helpful non-invasive adjunct for detecting and monitoring subclinical maxillary sinus inflammation. Full article
(This article belongs to the Special Issue Novel Therapeutic and Diagnostic Strategies for Oral Diseases)
Show Figures

Figure 1

24 pages, 6975 KB  
Article
Extruder Path Analysis in Fused Deposition Modeling Using Thermal Imaging
by Juan M. Cañero-Nieto, Rafael J. Campo-Campo, Idanis B. Díaz-Bolaño, José F. Solano-Martos, Diego Vergara, Edwan A. Ariza-Echeverri and Crispulo E. Deluque-Toro
Polymers 2025, 17(24), 3310; https://doi.org/10.3390/polym17243310 - 15 Dec 2025
Viewed by 488
Abstract
Fused deposition modeling (FDM) is one of the most widely adopted additive manufacturing (AM) technologies due to its accessibility and versatility; however, ensuring process reliability and product quality remains a significant challenge. This work introduces a novel methodology to evaluate the fidelity of [...] Read more.
Fused deposition modeling (FDM) is one of the most widely adopted additive manufacturing (AM) technologies due to its accessibility and versatility; however, ensuring process reliability and product quality remains a significant challenge. This work introduces a novel methodology to evaluate the fidelity of programmed extruder head trajectories and speeds against those executed during the printing process. The approach integrates infrared thermography and image processing. A type-V ASTM D638-14 polylactic acid (PLA) specimen was fabricated using 16 layers, and its G-code data were systematically compared with kinematic variables extracted from long-wave infrared (LWIR) thermal images. The results demonstrate that the approach enables the detection of deviations in nozzle movement, providing valuable insights into layer deposition accuracy and serving as an early indicator for potential defect formation. This thermal image–based monitoring can serve as a non-invasive tool for in situ quality control (QC) in FDM, supporting process optimization and improved reliability of AM polymer components. These findings contribute to the advancement of smart sensing strategies for integration into industrial additive manufacturing workflows. Full article
Show Figures

Figure 1

28 pages, 5152 KB  
Article
Efficient Attentive U-Net for Fault Diagnosis and Predictive Maintenance of Photovoltaic Panels Through Infrared Thermography
by Danilo Pratticò, Filippo Laganà, Mario Versaci, Dubravko Franković, Alen Jakoplić and Fabio La Foresta
Energies 2025, 18(24), 6472; https://doi.org/10.3390/en18246472 - 10 Dec 2025
Viewed by 412
Abstract
Photovoltaic (PV) systems represent one of the pillars of the global energy transition, yet their reliability and long-term efficiency are constantly threatened by hidden defects and progressive degradation. Early and precise identification of such anomalies is essential for ensuring safety, enhancing performance, and [...] Read more.
Photovoltaic (PV) systems represent one of the pillars of the global energy transition, yet their reliability and long-term efficiency are constantly threatened by hidden defects and progressive degradation. Early and precise identification of such anomalies is essential for ensuring safety, enhancing performance, and facilitating predictive maintenance plans. Infrared thermography (IRT) is a non-invasive and cost-effective technique for the inspection of PV modules. This study proposes an efficient attentive U-Net architecture for the semantic segmentation of thermographic images, aimed at supporting predictive maintenance and power loss assessment. The model integrates squeeze-and-excitation (SE) and attention gate (AG) modules with atrous spatial pyramid pooling (ASPP), achieving an optimal balance between accuracy and computational complexity. A comprehensive ablation study, including input resolution and module combinations, was conducted on a dataset of 500 thermograms annotated into six defect classes. The proposed configuration (256 × 256 input) achieved a mean Intersection over Union (mIoU) of 81.4% and a macro-F1 score of 87.5%, outperforming U-Net and DeepLabv3+ by over 4 percentage points, with only 5.24 M parameters and an inference time of 118.6 ms per image. These results confirm the suitability of the framework for energy-oriented fault diagnosis and near real-time monitoring of photovoltaic plants. Full article
Show Figures

Figure 1

11 pages, 847 KB  
Article
Skin Temperature as a Marker of Physical Fitness Profile: The Impact of High-Speed Running in Professional Soccer Players
by Victor-Luis Escamilla-Galindo, Armiche Vega-Ramos, Jose Luis Felipe, Antonio Alonso-Callejo and Ismael Fernandez-Cuevas
Sports 2025, 13(12), 443; https://doi.org/10.3390/sports13120443 - 9 Dec 2025
Viewed by 521
Abstract
High-speed running (HSR) has the greatest physiological impact on soccer players. It is closely linked to neuromuscular fatigue and muscle damage post-match, emphasizing the role that load monitoring plays in both performance and recovery. The aim of this study was to examine the [...] Read more.
High-speed running (HSR) has the greatest physiological impact on soccer players. It is closely linked to neuromuscular fatigue and muscle damage post-match, emphasizing the role that load monitoring plays in both performance and recovery. The aim of this study was to examine the relationship between match locomotor demands and the relative change in skin temperature (%ΔT) following official matches. A professional soccer team was analyzed during 14 regular-season matches. Infrared thermography (IRT) assessments were conducted before the match and up to 36 h after the match. The analyzed regions included posterior protocols of the lower limb. The kinematic variables of the match were obtained through a GPS device. Players were classified into high- and low-load groups based on the median values of HSR distance (372 m) and total distance (9675 m). Linear mixed-effects models showed that players in the high HSR group (≥372 m) demonstrated greater post-match decreases in %ΔT, particularly in the hamstring region (β = −1.79 ± 0.54 °C, 95% CI: −2.87 to −0.72, p = 0.001, R2 = 0.18), with a moderate-to-large effect size (ES = 0.67). Total distance also explained temperature change in the hamstrings (β = −1.46 ± 0.73 °C, p = 0.04). These findings suggest that post-match skin temperature reduction is sensitive to high-intensity running exposure, supporting IRT as a complementary internal load monitoring tool. Full article
Show Figures

Figure 1

17 pages, 15458 KB  
Article
Dissimilar Welded Joints and Sustainable Materials for Ship Structures
by Giuseppe Brando, Fabio Distefano, Francesca Di Carolo, Vincenzo Crupi, Gabriella Epasto and Umberto Galietti
J. Mar. Sci. Eng. 2025, 13(12), 2296; https://doi.org/10.3390/jmse13122296 - 3 Dec 2025
Cited by 1 | Viewed by 412
Abstract
Shipbuilding and offshore structures employ a wide range of metallic materials, from standard and high-strength steels to non-ferrous aluminium and titanium alloys. While welding remains the dominant joining method, the reliable joining of dissimilar metals still presents significant challenges. The explosion welding (EXW) [...] Read more.
Shipbuilding and offshore structures employ a wide range of metallic materials, from standard and high-strength steels to non-ferrous aluminium and titanium alloys. While welding remains the dominant joining method, the reliable joining of dissimilar metals still presents significant challenges. The explosion welding (EXW) technique has been increasingly adopted over traditional methods for joining dissimilar metallic materials, due to the advantage of avoiding constraints related to metallurgical incompatibility. The EXW is a solid-state joining process in which an explosive detonation provides the energy required to drive two metal surfaces into high-velocity collision, producing a metallurgical bond. This process results in partial melting at the wavy interface and the formation of intermetallic properties, which can lead to cracking when exposed to dynamic loading. A well-established application in shipbuilding is the connection of an aluminium superstructure to steel decks. This study evaluates the mechanical behaviour of aluminium–steel explosion-welded joints for ship structures. The examined joints comprise ASTM A516 Gr55 structural steel, clad by explosion welding with AA5086 aluminium alloy using an intermediate layer of AA1050 commercially pure aluminium. Tensile tests were carried out using full-field techniques, such as digital image correlation (DIC) and infrared thermography (IRT). Full article
Show Figures

Figure 1

14 pages, 1818 KB  
Article
The Implementation of Infrared Thermography as Complementary Diagnostic Tool in Orthodontic Treatment Plan—Pilot Study
by André Brandão de Almeida, André Moreira, Miguel Pais Clemente, Joaquim Mendes and Francisco Salvado e Silva
Children 2025, 12(12), 1635; https://doi.org/10.3390/children12121635 - 1 Dec 2025
Viewed by 563
Abstract
Introduction: Infrared thermography (IRT) is a non-invasive, non-ionizing imaging modality capable of rapidly capturing surface temperature variation. In dentistry, particularly orthodontics and TMD evaluation, IRT may serve as a valuable complementary tool to be added in conventional diagnostic protocols. Objective: Correlate possible relationships [...] Read more.
Introduction: Infrared thermography (IRT) is a non-invasive, non-ionizing imaging modality capable of rapidly capturing surface temperature variation. In dentistry, particularly orthodontics and TMD evaluation, IRT may serve as a valuable complementary tool to be added in conventional diagnostic protocols. Objective: Correlate possible relationships between thermographic findings of orofacial structures and cephalometric landmarks. Methods: An infrared imaging camera, FLIR® i7, was used to record the regions of interest, correspondent to the temporal, masseter and orbicular oris muscles, in adolescents (n = 22). Bilateral temperature differences were considered as thermal asymmetries with a conventional threshold of 0.3 °C to distinguish an eventual hyperactivity or hyperfunctions of detrimental structures. The Trevisi cephalometric parameters that were taken into consideration for the study were SNA, SNB, ANB, OccltoSn, Wits relation to base and Molar/canine classes. Results: Most of the participants showed a normal temperature difference ΔΤ for the upper and lower orbicular oris muscle, right vs. left, 96% and 92%, respectively. The other ROIs presented a mixed pattern of thermal asymmetries; however, no statistically significant differences were found when crossed with the cephalometric landmarks. Conclusions: Asymmetrical patterns of infrared thermography can aid on the diagnosis and treatment plan of an orthodontic appointment, since the actual stability of pos-orthodontic treatment is highly dependent on the muscular activity of the tongue and lips, in particular when the patient has atypical swallowing. Our findings suggest that this technique can be used to quantify anatomical landmarks relevant to craniofacial morphology in specific populations, particularly at ages where muscular functional activity is strongly correlated with dentoskeletal development. Full article
(This article belongs to the Section Pediatric Dentistry & Oral Medicine)
Show Figures

Figure 1

20 pages, 2270 KB  
Systematic Review
Infrared Thermography in Maritime Systems: A Systematic Review
by Lucija Tadić, Ivana Golub Medvešek, Igor Vujović and Joško Šoda
Appl. Sci. 2025, 15(23), 12551; https://doi.org/10.3390/app152312551 - 26 Nov 2025
Viewed by 574
Abstract
The maritime industry is undergoing a digital transformation, in which predictive maintenance and intelligent diagnostics play a crucial role in enhancing operational safety and efficiency. This paper investigates the application of infrared thermography (IRT) for fault detection and condition monitoring of ship machinery, [...] Read more.
The maritime industry is undergoing a digital transformation, in which predictive maintenance and intelligent diagnostics play a crucial role in enhancing operational safety and efficiency. This paper investigates the application of infrared thermography (IRT) for fault detection and condition monitoring of ship machinery, with particular emphasis on its integration within condition-based and predictive maintenance frameworks. A systematic review was conducted in accordance with the PRISMA 2020 methodology, analyzing 210 publications retrieved from the Web of Science (WoS), Scopus, and Google Scholar databases to identify prevailing technological trends and research gaps. The results indicate that IRT enables early detection of critical faults such as overheating, insulation degradation, and poor electrical connections, thereby reducing unplanned downtime and improving system reliability. When integrated with artificial intelligence (AI), deep learning (DL), and convolutional neural networks (CNNs), diagnostic accuracy can be automated through enhanced data interpretation. Despite its proven effectiveness, standardized protocols and real-world validation of IRT–AI systems remain limited in the maritime sector. IRT is therefore recognized as a key enabler of safer, smarter, and more sustainable ship maintenance within the broader maritime digitalization framework. Full article
(This article belongs to the Special Issue AI Applications in the Maritime Sector)
Show Figures

Figure 1

Back to TopTop