Sign in to use this feature.

Years

Between: -

Subjects

remove_circle_outline
remove_circle_outline
remove_circle_outline
remove_circle_outline
remove_circle_outline
remove_circle_outline
remove_circle_outline
remove_circle_outline
remove_circle_outline

Journals

remove_circle_outline
remove_circle_outline
remove_circle_outline
remove_circle_outline
remove_circle_outline
remove_circle_outline
remove_circle_outline

Article Types

Countries / Regions

Search Results (135)

Search Parameters:
Keywords = high-order focus interactions

Order results
Result details
Results per page
Select all
Export citation of selected articles as:
18 pages, 5229 KB  
Article
HF-EdgeFormer: A Hybrid High-Order Focus and Transformer-Based Model for Oral Ulcer Segmentation
by Dragoș-Ciprian Cornoiu and Călin-Adrian Popa
Electronics 2026, 15(3), 595; https://doi.org/10.3390/electronics15030595 - 29 Jan 2026
Abstract
Precise medical segmentation of oral ulcers is mandatory and crucial for early diagnosis, but it remains a very challenging task due to rich backgrounds, overexposed or underexposed lesions, and the complex surrounding areas. Therefore, in order to address this challenge, this paper introduces [...] Read more.
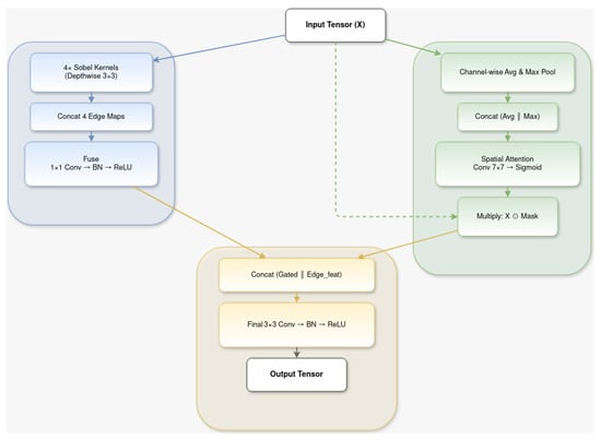
Precise medical segmentation of oral ulcers is mandatory and crucial for early diagnosis, but it remains a very challenging task due to rich backgrounds, overexposed or underexposed lesions, and the complex surrounding areas. Therefore, in order to address this challenge, this paper introduces HF-EdgeFormer, a novel hybrid model for oral ulcer segmentation on the AutoOral dataset. This U-shaped transformer-like architecture is, based on publicly available models, the second documented solution for oral ulcer segmentation and it explicitly integrates high-order frequency interactions by using multi-dimensional edge cues. At the encoding stage, a HFConv (High-order Focus Convolution) module divides the feature channels into local streams and global streams, performing learnable filtering via FFT and depth-wise convolutions. After that, it fuses them through stacks of focal transformers and attention gates. In addition to the HFConv block, there are two edge-aware units: the EdgeAware Localization module (that uses eight-direction Sobel filters) and a new Precision EdgeEnhance module (channel-wise Sobel fusion), both used in order to reinforce the boundaries. Skip connections imply Multi-dilated Attention Gates, accompanied by a Spacial-Channel Attention Bridge to accentuate lesion-consistent activations. Moreover, the novel architecture employs an innovative lightweight vision transformer-based bottleneck. It consists of four SegFormerBlock modules localized at the network’s deepest point, so we can achieve global relational modeling exactly where the largest receptive field is present. The model is trained on the AutoOral dataset (introduced by the same team that developed the HF-Unet arhitecture), but due to the limited available images, it needed to be extended by using extensive geometric and photometric augmentations (like RandomAffine, flips, and rotations). This novel architecture achieves a test Dice score of almost 82% and a little over 85% sensitivity while maintaining high precision and specificity, highly valuable in medical segmentation. These results surpass prior HF-UNet baselines while maintaining the model light, with minimal inference memory gains. Full article
(This article belongs to the Special Issue Artificial Intelligence and Deep Learning Techniques for Healthcare)
Show Figures

Figure 1

29 pages, 16683 KB  
Article
Numerical Study of Amplitude-Driven Flow Dynamics in Shocked Heavy-Fluid Layers
by Ahmed Hussein Msmali, Satyvir Singh and Abdullah Ali H. Ahmadini
Mathematics 2026, 14(1), 82; https://doi.org/10.3390/math14010082 - 25 Dec 2025
Viewed by 219
Abstract
In this study, a comprehensive numerical investigation of amplitude-driven flow dynamics in shocked heavy-fluid layers is presented to focus on the evolution of the Richtmyer–Meshkov instability (RMI). A high-order mixed local discontinuous Galerkin scheme is employed to resolve the complex interactions between shock [...] Read more.
In this study, a comprehensive numerical investigation of amplitude-driven flow dynamics in shocked heavy-fluid layers is presented to focus on the evolution of the Richtmyer–Meshkov instability (RMI). A high-order mixed local discontinuous Galerkin scheme is employed to resolve the complex interactions between shock waves and perturbed interfaces within a compressible viscous flow framework. Impacts of the initial interface amplitudes are systematically examined through a series of single-mode configurations with amplitude–wavelength ratios ranging from a0/λ=0.025 to 0.4. The simulations capture the complete transition from early linear growth to nonlinear roll-up and subsequent mixing. This investigation illustrates that increasing the initial perturbation amplitude enhances baroclinic vorticity generation, intensifies interfacial deformation, and accelerates the onset of secondary instabilities. Low-amplitude interfaces maintain nearly symmetric deformation with delayed nonlinear transition, whereas high-amplitude cases exhibit pronounced spike–bubble asymmetry, stronger curvature, and rapid Kelvin–Helmholtz roll-ups. Quantitative diagnostics of the circulation, enstrophy, and kinetic energy demonstrate that both baroclinic torque and mixing intensity scale directly with the initial perturbation amplitude. This study offers new physical insight into amplitude-dependent shock–interface interactions and elucidates the mechanisms governing vorticity amplification and energy redistribution in RMI flows. Full article
(This article belongs to the Special Issue Advanced Computational Fluid Dynamics and Applications)
Show Figures

Figure 1

60 pages, 1625 KB  
Review
On Finite Temperature Quantum Field Theory from Theoretical Foundations to Electroweak Phase Transition
by Mohamed Aboudonia and Csaba Balazs
Symmetry 2026, 18(1), 37; https://doi.org/10.3390/sym18010037 - 24 Dec 2025
Viewed by 249
Abstract
In the immediate aftermath of the Big Bang, the universe existed in an extremely hot, dense state in which particle interactions occurred not in vacuum but within a thermal medium. Under such conditions, the standard framework of quantum field theory (QFT) requires a [...] Read more.
In the immediate aftermath of the Big Bang, the universe existed in an extremely hot, dense state in which particle interactions occurred not in vacuum but within a thermal medium. Under such conditions, the standard framework of quantum field theory (QFT) requires a finite-temperature extension, wherein propagators—and hence the fundamental structure of the theory—are modified to reflect thermal background effects. These thermal modifications are central to understanding the nature of electroweak symmetry breaking (EWSB) as a high-temperature phase transition, potentially leading to qualitatively different vacuum structures for the Higgs field as the universe cooled. Finite-temperature corrections naturally regulate ultraviolet divergences in propagators, hinting at a possible route toward ultraviolet completion. However, these same thermal effects exacerbate infrared pathologies and can lead to imaginary contributions to the effective potential, particularly when analyzing metastable or multi-vacuum configurations. Additional theoretical challenges, such as gauge dependence and renormalization scale ambiguity, further obscure the precise characterization of the electroweak phase transition—even in minimal extensions of the Standard Model (SM). This review presents the theoretical foundations of finite-temperature QFT with an emphasis on how different field species respond to thermal effects, identifying the bosonic sector as the primary source of key theoretical subtleties. We focus particularly on the scalar extension of the SM, which offers a compelling framework for realizing first-order electroweak phase transitions, electroweak baryogenesis, and accommodating dark matter candidates depending on the underlying Z2 symmetry structure. Full article
(This article belongs to the Section Physics)
Show Figures

Figure 1

26 pages, 2357 KB  
Article
The Impact of AI Guide Language Strategies on Museum Visitor Experience: The Mediating Role of Psychological Distance in the Arousal–Topic Fit Effect
by Tiansheng Xia, Yujiao Wu, Aopeng Qiu, Ziyu Liu and Meng Fan
Behav. Sci. 2025, 15(11), 1569; https://doi.org/10.3390/bs15111569 - 17 Nov 2025
Viewed by 915
Abstract
AI digital human tour guides are increasingly used in museums, yet current designs prioritize technological features over content adaptability, neglecting the psychological underpinnings of effective communication. This study examines how language arousal (high vs. low) influences visitor satisfaction, continued use intention, and knowledge [...] Read more.
AI digital human tour guides are increasingly used in museums, yet current designs prioritize technological features over content adaptability, neglecting the psychological underpinnings of effective communication. This study examines how language arousal (high vs. low) influences visitor satisfaction, continued use intention, and knowledge recall, with a focus on the mediating roles of psychological distance, emotional resonance, and concentration. The experiment employed a 2 × 2 mixed design, with language arousal as the between-subjects variable and science popularization themes as the within-subjects variable. Eighty participants were randomly assigned to either a high-arousal or low-arousal group. All participants received stimuli from both natural science and social culture science popularization themes, with presentation order balanced using the ABBA method. Results revealed a significant interaction between language arousal and topic: high-arousal language improved outcomes in natural science contexts by reducing psychological distance, whereas low-arousal language was more effective for social history, where increased psychological distance preserved perceived seriousness and credibility. Psychological distance emerged as a key mediator, while emotional resonance and concentration did not show significant effects. These findings reveal how topic-aware language design can enhance AI-guided museum experiences. The study helps AI explanation systems achieve a qualitative transformation from “being able to speak” to “being effective in speaking”. Full article
(This article belongs to the Section Social Psychology)
Show Figures

Figure 1

18 pages, 355 KB  
Article
The Impact of Environmental Regulation and Cognition of Manure Treatment on the Resource Utilization Behaviors of Swine Farmers
by Jianqiang Li, Hongming Liu, Xingqiang Zheng, Wenjie Liu and Huan Wang
Agriculture 2025, 15(20), 2131; https://doi.org/10.3390/agriculture15202131 - 13 Oct 2025
Viewed by 680
Abstract
The resource utilization of swine manure represents a critical pathway for advancing sustainable agricultural development. This study, based on survey data from 509 swine farmers in Sichuan Province, employs the Ordered Probit (Oprobit) model and the Conditional Mixed Process (CMP) model to analyze [...] Read more.
The resource utilization of swine manure represents a critical pathway for advancing sustainable agricultural development. This study, based on survey data from 509 swine farmers in Sichuan Province, employs the Ordered Probit (Oprobit) model and the Conditional Mixed Process (CMP) model to analyze the mechanisms and pathways through which cognition about manure treatment, environmental regulation, and their interaction influence farmers’ behaviors towards manure resource utilization. It further delves into the heterogeneous characteristics of influencing factors. The findings reveal the following: (1) Farmers possess a high level of cognition regarding manure treatment, while environmental regulation is moderately implemented. The principal methods of manure resource utilization focus on recycling to fields and organic fertilizer production, with over 95% of farmers adopting at least one method of resource utilization. (2) Both cognition of manure treatment and environmental regulation significantly promote the behavior of manure resource utilization. There are substitutive or complementary effects between moral cognition and constraint regulation, as well as capability cognition and guidance regulation. (3) Among the farming community, the behavior of large-scale farmers is mainly influenced by moral cognition, whereas non-large-scale farmers are more affected by capability cognition and guidance regulation; middle-aged and young farmers are predominantly influenced by capability cognition, incentives, and guidance regulation, whereas the older generation of farmers is driven more by moral cognition and guidance regulation. Based on these insights, this study proposes targeted strategies for enhancing cognition and regulatory alignment across different groups, aiming to elevate the level of manure resource utilization and promote the green transformation of livestock farming. Full article
(This article belongs to the Section Farm Animal Production)
Show Figures

Figure 1

23 pages, 11596 KB  
Article
Combined Hyperspectral Imaging with Wavelet Domain Multivariate Feature Fusion Network for Bioactive Compound Prediction of Astragalus membranaceus var. mongholicus
by Suning She, Zhiyun Xiao and Yulong Zhou
Agriculture 2025, 15(19), 2009; https://doi.org/10.3390/agriculture15192009 - 25 Sep 2025
Viewed by 727
Abstract
The pharmacological quality of Astragalus membranaceus var. mongholicus (AMM) is determined by its bioactive compounds, and developing a rapid prediction method is essential for quality assessment. This study proposes a predictive model for AMM bioactive compounds using hyperspectral imaging (HSI) and wavelet domain [...] Read more.
The pharmacological quality of Astragalus membranaceus var. mongholicus (AMM) is determined by its bioactive compounds, and developing a rapid prediction method is essential for quality assessment. This study proposes a predictive model for AMM bioactive compounds using hyperspectral imaging (HSI) and wavelet domain multivariate features. The model employs techniques such as the first-order derivative (FD) algorithm and the continuum removal (CR) algorithm for initial feature extraction. Unlike existing models that primarily focus on a single-feature extraction algorithm, the proposed tree-structured feature extraction module based on discrete wavelet transform and one-dimensional convolutional neural network (1D-CNN) integrates FD and CR, enabling robust multivariate feature extraction. Subsequently, the multivariate feature cross-fusion module is introduced to implement multivariate feature interaction, facilitating mutual enhancement between high- and low-frequency features through hierarchical recombination. Additionally, a multi-objective prediction mechanism is proposed to simultaneously predict the contents of flavonoids, saponins, and polysaccharides in AMM, effectively leveraging the enhanced, recombined spectral features. During testing, the model achieved excellent predictive performance with R2 values of 0.981 for flavonoids, 0.992 for saponins, and 0.992 for polysaccharides. The corresponding RMSE values were 0.37, 0.04, and 0.86; RPD values reached 7.30, 10.97, and 11.16; while MAE values were 0.14, 0.02, and 0.38, respectively. These results demonstrate that integrating multivariate features extracted through diverse methods with 1D-CNN enables efficient prediction of AMM bioactive compounds using HSI. Full article
(This article belongs to the Section Artificial Intelligence and Digital Agriculture)
Show Figures

Figure 1

26 pages, 12809 KB  
Article
Integrated Statistical Modeling for Regional Landslide Hazard Mapping in 0-Order Basins
by Ahmad Qasim Akbar, Yasuhiro Mitani, Ryunosuke Nakanishi, Hiroyuki Honda, Hisatoshi Taniguchi and Ibrahim Djamaluddin
Water 2025, 17(17), 2577; https://doi.org/10.3390/w17172577 - 1 Sep 2025
Cited by 1 | Viewed by 1372
Abstract
Rainfall-induced slope failures are among the most frequent and destructive natural hazards in Japan’s mountainous regions, often causing severe loss of life and damage to infrastructure. This study presents an integrated statistical framework for regional-scale landslide hazard mapping, with a focus on 0-order [...] Read more.
Rainfall-induced slope failures are among the most frequent and destructive natural hazards in Japan’s mountainous regions, often causing severe loss of life and damage to infrastructure. This study presents an integrated statistical framework for regional-scale landslide hazard mapping, with a focus on 0-order basins. To enhance spatial prediction accuracy, both bivariate and multivariate statistical models are employed. Bivariate models efficiently assess the relationship between individual conditioning factors and landslide occurrences but assume variable independence. Conversely, multivariate models account for multicollinearity and the combined effects of interacting factors, although they often require more complex data processing and may lack spatial clarity. To leverage the strengths of both approaches, two hybrid models were developed and applied to a 242.94 km2 area in Fukuoka Prefecture, Japan. Model validation was performed using a matrix-based evaluation supported by a threshold optimization algorithm. Among the models tested, the hybrid Frequency Ratio–Logistic Regression (FR + LR) model demonstrated the highest predictive performance, achieving a success rate of 84.30%, a false alarm rate of 17.88%, and a miss rate of 12.30%. It effectively identified critical slip surfaces within zones classified as ‘High’ to ‘Very High’ susceptibility. This integrated approach offers a statistically robust, scalable, and interpretable solution for landslide hazard assessment in geomorphologically complex terrains. It provides valuable support for regional disaster risk reduction and contributes directly to achieving the Sustainable Development Goals (SDGs). Full article
(This article belongs to the Special Issue Applications of GIS and Remote Sensing in Hydrology and Hydrogeology)
Show Figures

Figure 1

50 pages, 8041 KB  
Article
A Sequence-Aware Surrogate-Assisted Optimization Framework for Precision Gyroscope Assembly Based on AB-BiLSTM and SEG-HHO
by Donghuang Lin, Yongbo Jian and Haigen Yang
Electronics 2025, 14(17), 3470; https://doi.org/10.3390/electronics14173470 - 29 Aug 2025
Viewed by 798
Abstract
High-precision assembly plays a central role in aerospace, defense, and precision instrumentation, where errors in bolt preload or tightening sequences can directly degrade product reliability and lead to costly rework. Traditional finite element analysis (FEA) offers accuracy but is too computationally expensive for [...] Read more.
High-precision assembly plays a central role in aerospace, defense, and precision instrumentation, where errors in bolt preload or tightening sequences can directly degrade product reliability and lead to costly rework. Traditional finite element analysis (FEA) offers accuracy but is too computationally expensive for iterative or real-time optimization. Surrogate models are a promising alternative, yet conventional machine learning methods often neglect the sequential and constraint-aware nature of multi-bolt assembly. To overcome these limitations, this paper introduces an integrated framework that combines an Attention-based Bidirectional Long Short-Term Memory (AB-BiLSTM) surrogate with a stratified version of the Harris Hawks Optimizer (SEG-HHO). The AB-BiLSTM captures temporal dependencies in preload evolution while providing interpretability through attention–weight visualization, linking model focus to physical assembly dynamics. SEG-HHO employs an encoding–decoding mechanism to embed engineering constraints, enabling efficient search in complex and constrained design spaces. Validation on a gyroscope assembly task demonstrates that the framework achieves high predictive accuracy (Mean Absolute Error of 3.59 × 10−5), reduces optimization cost by orders of magnitude compared with FEA, and reveals physically meaningful patterns in bolt interactions. These results indicate a scalable and interpretable solution for precision assembly optimization. Full article
Show Figures

Figure 1

70 pages, 30789 KB  
Review
Advances in Flow–Structure Interaction and Multiphysics Applications: An Immersed Boundary Perspective
by Mithun Kanchan, Anwak Manoj Kumar, Pedapudi Anantha Hari Arun, Omkar Powar, Kulmani Mehar and Poornesh Mangalore
Fluids 2025, 10(8), 217; https://doi.org/10.3390/fluids10080217 - 21 Aug 2025
Cited by 3 | Viewed by 6889
Abstract
This article discusses contemporary strategies to deal with immersed boundary (IB) frameworks useful for analyzing flow–structure interaction in complex settings. It focuses on immense advancements in various fields: biology, oscillation of structures due to fluid flow, deformable materials, thermal processes, settling particles, multiphase [...] Read more.
This article discusses contemporary strategies to deal with immersed boundary (IB) frameworks useful for analyzing flow–structure interaction in complex settings. It focuses on immense advancements in various fields: biology, oscillation of structures due to fluid flow, deformable materials, thermal processes, settling particles, multiphase systems, and sound propagation. The discussion also involves a review of techniques addressing moving boundary conditions at complex interfaces. Evaluating practical examples and theoretical challenges that have been addressed by these frameworks are another focus of the article. Important results highlight the integration of IB methods with adaptive mesh refinement and high-order accuracy techniques, which enormously improve computational efficiency and precision in modeling complex solid–fluid interactions. The article also describes the evolution of IB methodologies in tackling problems of energy harvesting, bio-inspiration propulsion, and thermal-fluid coupling, which extends IB methodologies broadly in many scientific and industrial areas. More importantly, by bringing together different insights and paradigms from across disciplines, the study highlights the emerging trends in IB methodologies towards solving some of the most intricate challenges within the technical and scientific domains. Full article
Show Figures

Figure 1

28 pages, 7608 KB  
Article
A Forecasting Method for COVID-19 Epidemic Trends Using VMD and TSMixer-BiKSA Network
by Yuhong Li, Guihong Bi, Taonan Tong and Shirui Li
Computers 2025, 14(7), 290; https://doi.org/10.3390/computers14070290 - 18 Jul 2025
Viewed by 731
Abstract
The spread of COVID-19 is influenced by multiple factors, including control policies, virus characteristics, individual behaviors, and environmental conditions, exhibiting highly complex nonlinear dynamic features. The time series of new confirmed cases shows significant nonlinearity and non-stationarity. Traditional prediction methods that rely solely [...] Read more.
The spread of COVID-19 is influenced by multiple factors, including control policies, virus characteristics, individual behaviors, and environmental conditions, exhibiting highly complex nonlinear dynamic features. The time series of new confirmed cases shows significant nonlinearity and non-stationarity. Traditional prediction methods that rely solely on one-dimensional case data struggle to capture the multi-dimensional features of the data and are limited in handling nonlinear and non-stationary characteristics. Their prediction accuracy and generalization capabilities remain insufficient, and most existing studies focus on single-step forecasting, with limited attention to multi-step prediction. To address these challenges, this paper proposes a multi-module fusion prediction model—TSMixer-BiKSA network—that integrates multi-feature inputs, Variational Mode Decomposition (VMD), and a dual-branch parallel architecture for 1- to 3-day-ahead multi-step forecasting of new COVID-19 cases. First, variables highly correlated with the target sequence are selected through correlation analysis to construct a feature matrix, which serves as one input branch. Simultaneously, the case sequence is decomposed using VMD to extract low-complexity, highly regular multi-scale modal components as the other input branch, enhancing the model’s ability to perceive and represent multi-source information. The two input branches are then processed in parallel by the TSMixer-BiKSA network model. Specifically, the TSMixer module employs a multilayer perceptron (MLP) structure to alternately model along the temporal and feature dimensions, capturing cross-time and cross-variable dependencies. The BiGRU module extracts bidirectional dynamic features of the sequence, improving long-term dependency modeling. The KAN module introduces hierarchical nonlinear transformations to enhance high-order feature interactions. Finally, the SA attention mechanism enables the adaptive weighted fusion of multi-source information, reinforcing inter-module synergy and enhancing the overall feature extraction and representation capability. Experimental results based on COVID-19 case data from Italy and the United States demonstrate that the proposed model significantly outperforms existing mainstream methods across various error metrics, achieving higher prediction accuracy and robustness. Full article
Show Figures

Figure 1

29 pages, 870 KB  
Article
Deep Reinforcement Learning for Optimal Replenishment in Stochastic Assembly Systems
by Lativa Sid Ahmed Abdellahi, Zeinebou Zoubeir, Yahya Mohamed, Ahmedou Haouba and Sidi Hmetty
Mathematics 2025, 13(14), 2229; https://doi.org/10.3390/math13142229 - 9 Jul 2025
Cited by 2 | Viewed by 2553
Abstract
This study presents a reinforcement learning–based approach to optimize replenishment policies in the presence of uncertainty, with the objective of minimizing total costs, including inventory holding, shortage, and ordering costs. The focus is on single-level assembly systems, where both component delivery lead times [...] Read more.
This study presents a reinforcement learning–based approach to optimize replenishment policies in the presence of uncertainty, with the objective of minimizing total costs, including inventory holding, shortage, and ordering costs. The focus is on single-level assembly systems, where both component delivery lead times and finished product demand are subject to randomness. The problem is formulated as a Markov decision process (MDP), in which an agent determines optimal order quantities for each component by accounting for stochastic lead times and demand variability. The Deep Q-Network (DQN) algorithm is adapted and employed to learn optimal replenishment policies over a fixed planning horizon. To enhance learning performance, we develop a tailored simulation environment that captures multi-component interactions, random lead times, and variable demand, along with a modular and realistic cost structure. The environment enables dynamic state transitions, lead time sampling, and flexible order reception modeling, providing a high-fidelity training ground for the agent. To further improve convergence and policy quality, we incorporate local search mechanisms and multiple action space discretizations per component. Simulation results show that the proposed method converges to stable ordering policies after approximately 100 episodes. The agent achieves an average service level of 96.93%, and stockout events are reduced by over 100% relative to early training phases. The system maintains component inventories within operationally feasible ranges, and cost components—holding, shortage, and ordering—are consistently minimized across 500 training episodes. These findings highlight the potential of deep reinforcement learning as a data-driven and adaptive approach to inventory management in complex and uncertain supply chains. Full article
Show Figures

Figure 1

24 pages, 22764 KB  
Article
The TSformer: A Non-Autoregressive Spatio-Temporal Transformers for 30-Day Ocean Eddy-Resolving Forecasting
by Guosong Wang, Min Hou, Mingyue Qin, Xinrong Wu, Zhigang Gao, Guofang Chao and Xiaoshuang Zhang
J. Mar. Sci. Eng. 2025, 13(5), 966; https://doi.org/10.3390/jmse13050966 - 16 May 2025
Cited by 1 | Viewed by 1768
Abstract
Ocean forecasting is critical for various applications and is essential for understanding air–sea interactions, which contribute to mitigating the impacts of extreme events. While data-driven forecasting models have demonstrated considerable potential and speed, they often primarily focus on spatial variations while neglecting temporal [...] Read more.
Ocean forecasting is critical for various applications and is essential for understanding air–sea interactions, which contribute to mitigating the impacts of extreme events. While data-driven forecasting models have demonstrated considerable potential and speed, they often primarily focus on spatial variations while neglecting temporal dynamics. This paper presents the TSformer, a novel non-autoregressive spatio-temporal transformer designed for medium-range ocean eddy-resolving forecasting, enabling forecasts of up to 30 days in advance. We introduce an innovative hierarchical U-Net encoder–decoder architecture based on 3D Swin Transformer blocks, which extends the scope of local attention computation from spatial to spatio-temporal contexts to reduce accumulation errors. The TSformer is trained on 28 years of homogeneous, high-dimensional 3D ocean reanalysis datasets, supplemented by three 2D remote sensing datasets for surface forcing. Based on the near-real-time operational forecast results from 2023, comparative performance assessments against in situ profiles and satellite observation data indicate that the TSformer exhibits forecast performance comparable to leading numerical ocean forecasting models while being orders of magnitude faster. Unlike autoregressive models, the TSformer maintains 3D consistency in physical motion, ensuring long-term coherence and stability. Furthermore, the TSformer model, which incorporates surface auxiliary observational data, effectively simulates the vertical cooling and mixing effects induced by Super Typhoon Saola. Full article
(This article belongs to the Section Ocean Engineering)
Show Figures

Figure 1

28 pages, 2738 KB  
Review
Metal Organic Frameworks for Smart Storage and Delivery of Aromatic Volatiles and Essential Oils in Agrifood
by Giasemi K. Angeli, Marianna I. Kotzabasaki and Chrysanthos Maraveas
Appl. Sci. 2025, 15(10), 5479; https://doi.org/10.3390/app15105479 - 14 May 2025
Cited by 5 | Viewed by 3904
Abstract
Metal Organic Frameworks (MOFs) are a unique family of tailor-made porous materials that have gained significant attention for their properties and their applications in various fields, including agriculture and agrifood. The aim of this review is to explore the potential of MOFs as [...] Read more.
Metal Organic Frameworks (MOFs) are a unique family of tailor-made porous materials that have gained significant attention for their properties and their applications in various fields, including agriculture and agrifood. The aim of this review is to explore the potential of MOFs as smart carriers and delivery mediums of essential oils (EOs) and/or aromatic volatiles. Emphasis is given to their potential to be applied in crop protection and fresh food preservation. MOFs indeed present highly promising physicochemical characteristics in order to be applied in such sectors. To name a few, their high surface area, tunable porosity, and customizable functionalities, make them ideal carriers for EOs, which are established for their antimicrobial properties but their wider practical applications are limited by their volatility and chemical sensitivity. The encapsulation of EOs in MOFs enhances their stability, controlled release, and bioavailability, providing effective solutions for sustainable agriculture and food safety. Furthermore, in this review we discuss various MOF types, emphasizing the most recent literature references, including cyclodextrin-based MOFs, Cu2+ based MOFs, Zn2+ based MOFs as well as Zr4+ MOFs. In this work, we attempt to highlight the interactions and physicochemical characteristics (e.g., pore size and pore functionality), that contribute to the encapsulation of different EOs within MOFs. We focus on a detailed discussion of the external stimuli that can trigger the targeted release of EOs, such as pH changes caused by pathogenic microbial activity. Additionally, we examine the potential benefits of the EOs encapsulation in MOFs, including the reduction of premature evaporation due to their volatile nature and their improved delivery to targeted sites. These aspects are explored within the frameworks’ food safety enhancement, extended shelf life and the promotion of sustainable food preservation alternatives. Furthermore, we address MOFs’ limitations such as biocompatibility, scalability and chemical stability under field conditions to further comprehend their potential as EO carriers in agrifood applications, emphasizing food preservation and protection. Finally, this work aims to contribute to global challenges in nutrition and sustainable agriculture. Full article
Show Figures

Figure 1

53 pages, 56123 KB  
Article
Coupling Relationship Between Tourists’ Space Perception and Tourism Image in Nanxun Ancient Town Based on Social Media Data Visualization
by Mengyan Jia, Jian Chen, Yile Chen, Yijin Ge, Liang Zheng and Shuai Yang
Buildings 2025, 15(9), 1465; https://doi.org/10.3390/buildings15091465 - 25 Apr 2025
Cited by 7 | Viewed by 3747
Abstract
From the perspective of social media data, this study investigates the coupling relationship between tourists’ spatial perception and tourism image in traditional old urban areas. Using Nanxun Ancient Town as a case study, this paper reveals the interaction and mutual influence between tourists’ [...] Read more.
From the perspective of social media data, this study investigates the coupling relationship between tourists’ spatial perception and tourism image in traditional old urban areas. Using Nanxun Ancient Town as a case study, this paper reveals the interaction and mutual influence between tourists’ perception of space and tourism image in the development of traditional ancient town tourism. We employed Python 3.13.0 to gather 10,789 valuable comments from tourists from Dianping 11.35.3, Ctrip 8.78.4, and Mafengwo 11.2.6. Mini Tag Cloud software is used to analyze the text data, systematically classify the cognitive image of tourists, and identify negative emotional factors. This paper constructs a four-dimensional landscape spatial perception evaluation system centered on “high-frequency words”, “perceptual dimensions”, “semantic networks”, and “emotional tendencies”. The key findings are as follows: (1) Tourists’ spatial perception exhibits pronounced characteristics of subjective preference and emotional attachment influenced by emotional factors. Overall, tourists exhibited positive emotional perceptions, with 59.51% positive emotions, 21.16% neutral emotions, and 19.33% negative emotions. (2) The perception of Nanxun Ancient Town’s tourism image can be summarized into four dimensions. Here are the dimensions in order of how important they are: historical culture and folk heritage (34.18%), perceptions of natural landscape and architectural style (31.03%), perceptions of tourism services and facilities (18.37%), and psychological identity and emotional interaction (16.42%). (3) Tourism image reciprocally influences tourists’ spatial perception. A positive tourism image is anticipated to encourage tourists to explore the spatial details of the ancient town more deeply, enhancing their positive spatial perception and experience. There exists a coupling relationship between tourists’ spatial perception and tourism image. (4) Key aspects of tourists’ perception of Nanxun Ancient Town include its historical and cultural significance, as well as commercialization. Future studies could focus on tourists’ spatial perception and tourism destination brand image building, and tourism policy makers should pay attention to tourists’ perception of Nanxun Ancient Town’s history, culture and commercialization, and use the coupling of the two to improve development and service policies. Full article
Show Figures

Figure 1

35 pages, 13922 KB  
Review
Advances on Deflagration to Detonation Transition Methods in Pulse Detonation Engines
by Zhiwu Wang, Weifeng Qin, Lisi Wei, Zixu Zhang and Yuxiang Hui
Energies 2025, 18(8), 2109; https://doi.org/10.3390/en18082109 - 19 Apr 2025
Cited by 4 | Viewed by 4288
Abstract
Pulse detonation engines (PDEs) have become a transformative technology in the field of aerospace propulsion due to the high thermal efficiency of detonation combustion. However, initiating detonation waves within a limited space and time is key to their engineering application. Direct initiation, though [...] Read more.
Pulse detonation engines (PDEs) have become a transformative technology in the field of aerospace propulsion due to the high thermal efficiency of detonation combustion. However, initiating detonation waves within a limited space and time is key to their engineering application. Direct initiation, though theoretically feasible, requires very high critical energy, making it almost impossible to achieve in engineering applications. Therefore, indirect initiation methods are more practical for triggering detonation waves that produce a deflagration wave through a low-energy ignition source and realizing deflagration to detonation transition (DDT) through flame acceleration and the interaction between flames and shock waves. This review systematically summarizes recent advancements in DDT methods in pulse detonation engines, focusing on the basic principles, influencing factors, technical bottlenecks, and optimization paths of the following: hot jet ignition initiation, obstacle-induced detonation, shock wave focusing initiation, and plasma ignition initiation. The results indicate that hot jet ignition enhances turbulent mixing and energy deposition by injecting energy through high-energy jets using high temperature and high pressure; this can reduce the DDT distance of hydrocarbon fuels by 30–50%. However, this approach faces challenges such as significant jet energy dissipation, flow field instability, and the complexity of the energy supply system. Solid obstacle-induced detonation passively generates turbulence and shock wave reflection through geometric structures to accelerate flame propagation, which has the advantages of having a simple structure and high reliability. However, the problem of large pressure loss and thermal fatigue restricts its long-term application. Fluidic obstacle-induced detonation enhances mixing uniformity through dynamic disturbance to reduce pressure loss. However, its engineering application is constrained by high energy consumption requirements and jet–mainstream coupling instability. Shock wave focusing utilizes concave cavities or annular structures to concentrate shock wave energy, which directly triggers detonation under high ignition efficiency and controllability. However, it is extremely sensitive to geometric parameters and incident shock wave conditions, and the structural thermal load issue is prominent. Plasma ignition generates active particles and instantaneous high temperatures through high-energy discharge, which chemically activates fuel and precisely controls the initiation sequence, especially for low-reactivity fuels. However, critical challenges, such as high energy consumption, electrode ablation, and decreased discharge efficiency under high-pressure environments, need to be addressed urgently. In order to overcome the bottlenecks in energy efficiency, thermal management, and dynamic stability, future research should focus on multi-modal synergistic initiation strategies, the development of high-temperature-resistant materials, and intelligent dynamic control technologies. Additionally, establishing a standardized testing system to quantify DDT distance, energy thresholds, and dynamic stability indicators is essential to promote its transition to engineering applications. Furthermore, exploring the DDT mechanisms of low-carbon fuels is imperative to advance carbon neutrality goals. By summarizing the existing DDT methods and technical bottlenecks, this paper provides theoretical support for the engineering design and application of PDEs, contributing to breakthroughs in the fields of hypersonic propulsion, airspace shuttle systems, and other fields. Full article
(This article belongs to the Section I2: Energy and Combustion Science)
Show Figures

Figure 1

Back to TopTop