Sign in to use this feature.

Years

Between: -

Subjects

remove_circle_outline
remove_circle_outline
remove_circle_outline
remove_circle_outline
remove_circle_outline
remove_circle_outline
remove_circle_outline
remove_circle_outline
remove_circle_outline

Journals

remove_circle_outline
remove_circle_outline
remove_circle_outline
remove_circle_outline
remove_circle_outline
remove_circle_outline
remove_circle_outline
remove_circle_outline
remove_circle_outline
remove_circle_outline
remove_circle_outline
remove_circle_outline
remove_circle_outline
remove_circle_outline
remove_circle_outline
remove_circle_outline
remove_circle_outline
remove_circle_outline
remove_circle_outline
remove_circle_outline
remove_circle_outline
remove_circle_outline
remove_circle_outline
remove_circle_outline
remove_circle_outline
remove_circle_outline
remove_circle_outline
remove_circle_outline
remove_circle_outline
remove_circle_outline
remove_circle_outline
remove_circle_outline

Article Types

Countries / Regions

remove_circle_outline
remove_circle_outline
remove_circle_outline
remove_circle_outline
remove_circle_outline
remove_circle_outline
remove_circle_outline

Search Results (5,995)

Search Parameters:
Keywords = high-efficiency transformer

Order results
Result details
Results per page
Select all
Export citation of selected articles as:
15 pages, 848 KB  
Article
Intelligent Detection of Cyber Attack Patterns in Industrial IoT Using Pretrained Language Models
by Yifan Liu, Shancang Li and Sarah Bin Hulayyil
Electronics 2025, 14(20), 4094; https://doi.org/10.3390/electronics14204094 (registering DOI) - 18 Oct 2025
Abstract
Industrial Internet of Things (IIoT) systems are increasingly exposed to sophisticated and rapidly evolving cyber threats. In response, this work proposes a proactive threat detection framework that leverages pretrained transformer-based language models to identify emerging attack patterns within IIoT ecosystems. This work introduces [...] Read more.
Industrial Internet of Things (IIoT) systems are increasingly exposed to sophisticated and rapidly evolving cyber threats. In response, this work proposes a proactive threat detection framework that leverages pretrained transformer-based language models to identify emerging attack patterns within IIoT ecosystems. This work introduces a transformer-based framework that fine-tunes domain-specific pretrained models (SecBERT, SecRoBERTa, CyBERT), derives potential attack-path patterns from vulnerability–tactic mappings, and incorporates a retrieval-based fallback mechanism. The fallback not only improves robustness under uncertainty, but also provides a practical solution to the absence of labeled datasets linking ICS-specific MITRE ATT&CK tactics with vulnerabilities, thereby filling a key research gap. Experiments show that the fine-tuned models substantially outperform traditional machine learning baselines; SecBERT achieves the best balance while maintaining high inference efficiency. Overall, the framework advances vulnerability-driven threat modeling in IIoT and offers a foundation for the proactive identification of attack patterns. Full article
Show Figures

Figure 1

25 pages, 580 KB  
Article
Integrating Large Language Models into Automated Software Testing
by Yanet Sáez Iznaga, Luís Rato, Pedro Salgueiro and Javier Lamar León
Future Internet 2025, 17(10), 476; https://doi.org/10.3390/fi17100476 (registering DOI) - 18 Oct 2025
Abstract
This work investigates the use of LLMs to enhance automation in software testing, with a particular focus on generating high-quality, context-aware test scripts from natural language descriptions, while addressing both text-to-code and text+code-to-code generation tasks. The Codestral Mamba model was fine-tuned by proposing [...] Read more.
This work investigates the use of LLMs to enhance automation in software testing, with a particular focus on generating high-quality, context-aware test scripts from natural language descriptions, while addressing both text-to-code and text+code-to-code generation tasks. The Codestral Mamba model was fine-tuned by proposing a way to integrate LoRA matrices into its architecture, enabling efficient domain-specific adaptation and positioning Mamba as a viable alternative to Transformer-based models. The model was trained and evaluated on two benchmark datasets: CONCODE/CodeXGLUE and the proprietary TestCase2Code dataset. Through structured prompt engineering, the system was optimized to generate syntactically valid and semantically meaningful code for test cases. Experimental results demonstrate that the proposed methodology successfully enables the automatic generation of code-based test cases using large language models. In addition, this work reports secondary benefits, including improvements in test coverage, automation efficiency, and defect detection when compared to traditional manual approaches. The integration of LLMs into the software testing pipeline also showed potential for reducing time and cost while enhancing developer productivity and software quality. The findings suggest that LLM-driven approaches can be effectively aligned with continuous integration and deployment workflows. This work contributes to the growing body of research on AI-assisted software engineering and offers practical insights into the capabilities and limitations of current LLM technologies for testing automation. Full article
25 pages, 87854 KB  
Article
Spatiotemporal Feature Correlation with Feature Space Transformation for Intrusion Detection
by Cheng Zhang, Pengbin Hu and Lingling Tan
Appl. Sci. 2025, 15(20), 11168; https://doi.org/10.3390/app152011168 - 17 Oct 2025
Abstract
In recent years, with the continuous development of information technology, network security issues have become increasingly prominent. Intrusion detection has garnered significant attention in the field of network security protection due to its ability to detect anomalies in a timely manner. However, existing [...] Read more.
In recent years, with the continuous development of information technology, network security issues have become increasingly prominent. Intrusion detection has garnered significant attention in the field of network security protection due to its ability to detect anomalies in a timely manner. However, existing intrusion detection methods often fail to effectively capture spatiotemporal correlations in traffic and struggle with imbalanced, high-dimensional feature spaces—problems that become even more pronounced under complex network environments—ultimately leading to low identification accuracy and high false-positive rates. To address these challenges, this paper proposes a spatiotemporal correlation-based intrusion detection method that utilizes feature space transformation and Euclidean distance. Specifically, the method first considers the relationship between the characteristics of different operating systems and attack behaviors through feature space transformation and integration. Then, it constructs a graph structure between samples using Euclidean distance and captures the spatiotemporal correlations between samples by combining graph convolutional networks with bidirectional gated recurrent unit networks. Through this design, the model can deeply mine the spatial and temporal features of network traffic, thereby improving classification accuracy and detection efficiency for network attacks. Experimental results show that the proposed model significantly outperforms existing intrusion detection approaches across multiple evaluation metrics, including accuracy, weighted precision, weighted recall, and weighted F1 score. Full article
16 pages, 3871 KB  
Article
Structural Engineering in Sn-Doped WO3 Multi-Phase Systems for Enhanced Transparent Heat Insulation
by Xinyu Song, Ze Wang, Yue Liu, Xin Li, Chun Du and Shifeng Wang
Molecules 2025, 30(20), 4124; https://doi.org/10.3390/molecules30204124 - 17 Oct 2025
Abstract
Building energy conservation through the development of transparent thermal insulation materials that selectively block near-infrared radiation while maintaining visible light transmittance has emerged as a key strategy for global carbon neutrality. WO3 is a semiconductor oxide with near-infrared absorption capabilities. However, the [...] Read more.
Building energy conservation through the development of transparent thermal insulation materials that selectively block near-infrared radiation while maintaining visible light transmittance has emerged as a key strategy for global carbon neutrality. WO3 is a semiconductor oxide with near-infrared absorption capabilities. However, the limited absorption efficiency and narrow spectral coverage of pure WO3 significantly diminish its overall transparent thermal insulation performance, thereby restricting its practical application in energy-saving glass. Therefore, this study successfully prepared Sn-doped WO3 materials using a one-step hydrothermal method, controlling the Sn:W molar ratio from 0.1:1 to 2.0:1. Through evaluation of transparent thermal insulation performance of a series of Sn-doped WO3 samples, we found that Sn:W = 0.9:1 exhibited the most excellent performance, with NIR shielding efficiency reaching 93.9%, which was 1.84 times higher than pure WO3. Moreover, this sample demonstrated a transparent thermal insulation index (THI) of 4.38, representing increases of 184% and 317%, respectively, compared to pure WO3. These enhancements highlight the strong NIR absorption capability achieved by Sn-doped WO3 through structural regulation. When Sn doping reaches a certain concentration, it triggers a structural transformation of WO3 from monoclinic to tetragonal phase. After reaching the critical solubility threshold, phase separation occurs, forming a multiphase structure composed of a Sn-doped WO3 matrix and secondary SnO2 and WSn0.33O3 phases, which synergistically enhance oxygen vacancy formation and W6+ to W5+ reduction, achieving excellent NIR absorption through small polaron hopping and localized surface plasmon resonance effects. This study provides important insights for developing high-performance transparent thermal insulation materials for energy-efficient buildings. Full article
25 pages, 2836 KB  
Article
Synthesis of a CCNC–Silica–Graphene Oxide Porous Monolith for Efficient Copper Ion Removal
by Nduduzo Khumalo, Samson Mohomane, Vetrimurugan Elumalai and Tshwafo Motaung
Gels 2025, 11(10), 832; https://doi.org/10.3390/gels11100832 - 17 Oct 2025
Abstract
Heavy metal contamination in water, predominantly from copper (Cu(II)) ions, poses substantial risks to human and environmental health. This study developed a novel, robust adsorbent known as a carboxylate cellulose nanocrystal–silica–graphene oxide hybrid composite porous monolith, which effectively removes Cu(II) from water in [...] Read more.
Heavy metal contamination in water, predominantly from copper (Cu(II)) ions, poses substantial risks to human and environmental health. This study developed a novel, robust adsorbent known as a carboxylate cellulose nanocrystal–silica–graphene oxide hybrid composite porous monolith, which effectively removes Cu(II) from water in a rapid manner. Carboxylate cellulose nanocrystals with enhanced metal-binding properties were synthesized from cellulose extracted from sugarcane bagasse, a significant agricultural byproduct. The porous monolith was synthesized through the combination of carboxylate cellulose nanocrystals, tetraethyl orthosilicate (TEOS), and graphene oxide, utilizing a sol–gel method. The efficacy of the synthesis was confirmed using Fourier-Transform Infra-red (FTIR), X-ray diffraction (XRD), thermogravimetric analysis (TGA), scanning electron microscope (SEM), and Brunauer–Emmett–Teller (BET) analyses. The material exhibited a highly porous mesoporous structure with a surface area of 512 m2/g, signifying a significant enhancement. Batch adsorption experiments under optimal conditions (pH = 5.5, contact time = 240 min, initial concentration = 200 mg/L) demonstrated a high experimental adsorption capacity of 172 mg/g for Cu(II). The adsorption process was best described by the Langmuir isotherm model, which yielded a theoretical maximum capacity (qm) of 172 mg/g, and the pseudo-second-order kinetic model, confirming monolayer coverage and chemisorption as the rate-limiting step. Thermodynamic analyses demonstrate that the process is both spontaneous and exothermic. The porous monolith demonstrates the capability for multiple uses, maintaining over 70% efficiency after five cycles. The findings indicate that the carboxylate cellulose nanocrystal–silica–graphene oxide hybrid composite porous monolith is an efficient and robust method for the remediation of copper-contaminated water. Full article
(This article belongs to the Section Gel Analysis and Characterization)
20 pages, 719 KB  
Article
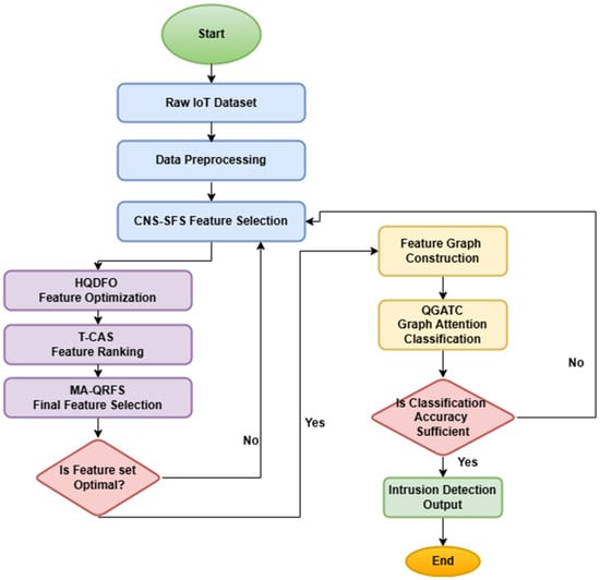
Quantum-Driven Chaos-Informed Deep Learning Framework for Efficient Feature Selection and Intrusion Detection in IoT Networks
by Padmasri Turaka and Saroj Kumar Panigrahy
Technologies 2025, 13(10), 470; https://doi.org/10.3390/technologies13100470 - 17 Oct 2025
Abstract
The rapid development of the Internet of Things (IoT) poses significant problems in securing heterogeneous, massive, and high-volume network traffic against cyber threats. Traditional intrusion detection systems (IDSs) are often found to be poorly scalable, or are ineffective computationally, because of the presence [...] Read more.
The rapid development of the Internet of Things (IoT) poses significant problems in securing heterogeneous, massive, and high-volume network traffic against cyber threats. Traditional intrusion detection systems (IDSs) are often found to be poorly scalable, or are ineffective computationally, because of the presence of redundant or irrelevant features, and they suffer from high false positive rates. Addressing these limitations, this study proposes a hybrid intelligent model that combines quantum computing, chaos theory, and deep learning to achieve efficient feature selection and effective intrusion classification. The proposed system offers four novel modules for feature optimization: chaotic swarm intelligence, quantum diffusion modeling, transformer-guided ranking, and multi-agent reinforcement learning, all of which work with a graph-based classifier enhanced with quantum attention mechanisms. This architecture allows as much as 75% feature reduction, while achieving 4% better classification accuracy and reducing computational overhead by 40% compared to the best-performing models. When evaluated on benchmark datasets (NSL-KDD, CICIDS2017, and UNSW-NB15), it shows superior performance in intrusion detection tasks, thereby marking it as a viable candidate for scalable and real-time IoT security analytics. Full article
Show Figures

Figure 1

26 pages, 1351 KB  
Review
Trends and Limitations in Transformer-Based BCI Research
by Maximilian Achim Pfeffer, Johnny Kwok Wai Wong and Sai Ho Ling
Appl. Sci. 2025, 15(20), 11150; https://doi.org/10.3390/app152011150 - 17 Oct 2025
Abstract
Transformer-based models have accelerated EEG motor imagery (MI) decoding by using self-attention to capture long-range temporal structures while complementing spatial inductive biases. This systematic survey of Scopus-indexed works from 2020 to 2025 indicates that reported advances are concentrated in offline, protocol-heterogeneous settings; inconsistent [...] Read more.
Transformer-based models have accelerated EEG motor imagery (MI) decoding by using self-attention to capture long-range temporal structures while complementing spatial inductive biases. This systematic survey of Scopus-indexed works from 2020 to 2025 indicates that reported advances are concentrated in offline, protocol-heterogeneous settings; inconsistent preprocessing, non-standard data splits, and sparse efficiency frequently reporting cloud claims of generalization and real-time suitability. Under session- and subject-aware evaluation on the BCIC IV 2a/2b dataset, typical performance clusters are in the high-80% range for binary MI and the mid-70% range for multi-class tasks with gains of roughly 5–10 percentage points achieved by strong hybrids (CNN/TCN–Transformer; hierarchical attention) rather than by extreme figures often driven by leakage-prone protocols. In parallel, transformer-driven denoising—particularly diffusion–transformer hybrids—yields strong signal-level metrics but remains weakly linked to task benefit; denoise → decode validation is rarely standardized despite being the most relevant proxy when artifact-free ground truth is unavailable. Three priorities emerge for translation: protocol discipline (fixed train/test partitions, transparent preprocessing, mandatory reporting of parameters, FLOPs, per-trial latency, and acquisition-to-feedback delay); task relevance (shared denoise → decode benchmarks for MI and related paradigms); and adaptivity at scale (self-supervised pretraining on heterogeneous EEG corpora and resource-aware co-optimization of preprocessing and hybrid transformer topologies). Evidence from subject-adjusting evolutionary pipelines that jointly tune preprocessing, attention depth, and CNN–Transformer fusion demonstrates reproducible inter-subject gains over established baselines under controlled protocols. Implementing these practices positions transformer-driven BCIs to move beyond inflated offline estimates toward reliable, real-time neurointerfaces with concrete clinical and assistive relevance. Full article
(This article belongs to the Special Issue Brain-Computer Interfaces: Development, Applications, and Challenges)
Show Figures

Figure 1

30 pages, 5337 KB  
Review
Tribology of MXene Materials: Advances, Challenges, and Future Directions
by Jonathan Luke Stoll, Mason Paul, Lucas Pritchett, Ashleigh Snover, Levi Woods, Subin Antony Jose and Pradeep L. Menezes
Materials 2025, 18(20), 4767; https://doi.org/10.3390/ma18204767 - 17 Oct 2025
Abstract
MXenes, an emerging class of two-dimensional (2D) transition metal carbides, nitrides, and carbonitrides, have demonstrated exceptional potential in tribology: the study of friction, wear, and lubrication. Their remarkable mechanical strength, thermal stability, and tunable surface chemistry make them ideal candidates for solid lubricants, [...] Read more.
MXenes, an emerging class of two-dimensional (2D) transition metal carbides, nitrides, and carbonitrides, have demonstrated exceptional potential in tribology: the study of friction, wear, and lubrication. Their remarkable mechanical strength, thermal stability, and tunable surface chemistry make them ideal candidates for solid lubricants, lubricant additives, and protective coatings in mechanical systems. This review comprehensively examines the tribological performance of MXenes under diverse environmental conditions, including high temperatures, vacuum, humid atmospheres, and liquid lubricants. A particular emphasis is placed on the influence of surface terminations (-OH, -O, -F) on friction reduction and wear resistance. Additionally, we discuss strategies for enhancing MXene performance through hybridization with polymers, nanoparticles, and ionic liquids, enabling superior durability in applications ranging from micro/nano-electromechanical systems (MEMS/NEMS) to aerospace and biomedical devices. We also highlight recent advances in experimental characterization techniques and computational modeling, which provide deeper insights into MXene tribomechanics. Despite their promise, key challenges such as oxidation susceptibility, high synthesis costs, and performance variability hinder large-scale commercialization. Emerging solutions, including eco-friendly synthesis methods and optimized composite designs, are explored as pathways to overcome these limitations. Overall, MXenes represent a transformative avenue for developing next-generation tribological materials that combine high efficiency, sustainability, and multifunctionality. Continued research and innovation in this field could unlock groundbreaking advancements across industrial and engineering applications. Full article
(This article belongs to the Section Manufacturing Processes and Systems)
Show Figures

Figure 1

25 pages, 3310 KB  
Article
Developments and Assessments of Crude Tea Saponin-Incorporated Silica Nanoparticles for Their Bioactivity Improvement
by Tanrada Likitsatian, Pimpisid Koonyosying, Sittiruk Roytrakul, Patcharawan Srisilapanan, Somdet Srichairatanakool and Jetsada Ruangsuriya
J. Funct. Biomater. 2025, 16(10), 390; https://doi.org/10.3390/jfb16100390 - 17 Oct 2025
Abstract
The use of saponins with biosurfactant, antioxidant, anti-inflammatory, and anti-cancer properties is limited by their toxicity and bioavailability. This study focused on the fabrication, characterization, and bioactivity of crude tea saponin (TS) and TS-incorporated silica nanoparticles (TSNPs). Our results showed that TS contained [...] Read more.
The use of saponins with biosurfactant, antioxidant, anti-inflammatory, and anti-cancer properties is limited by their toxicity and bioavailability. This study focused on the fabrication, characterization, and bioactivity of crude tea saponin (TS) and TS-incorporated silica nanoparticles (TSNPs). Our results showed that TS contained seven saponins and that TSNPs had an average diameter of 200–300 nm, a negative surface charge, and high polydispersity. Fourier Transform Infrared Spectroscopy (FTIR) revealed an incorporation bond of Si-O- and -OH controlling releasing behavior with t50 = 24 h. Using HaCaT cells, it was demonstrated that TSNPs reduced cytotoxicity. Reactive oxygen species (ROS) production was lowered in both TS and TSNP treatments, with significantly greater efficacy at higher concentrations. Additionally, TSNPs significantly accelerated cell migration in the wound closure model as efficiently as TGFβ. Together, these findings offer promising TSNPs for biomedical applications and therapeutic agents due to their antioxidant properties, cytotoxicity protection, and wound closure acceleration. Full article
(This article belongs to the Section Biomaterials and Devices for Healthcare Applications)
27 pages, 3674 KB  
Article
Advanced Catalytic Peroxymonosulfate Activation via Zeolite-Supported Cu3Mn-Layered Double Hydroxide for Enhanced Oxidative Degradation of Bisphenol A (BPA)
by Qiuyi Li, Chongmin Liu, Meina Liang, Mi Feng, Zejing Xu, Dunqiu Wang and Saeed Rad
Toxics 2025, 13(10), 889; https://doi.org/10.3390/toxics13100889 - 17 Oct 2025
Abstract
The widespread presence of bisphenol A (BPA), a persistent endocrine-disrupting pollutant, in aquatic environments poses significant ecological and health risks, necessitating its effective removal. However, conventional remediation technologies are often hampered by catalysts with narrow pH adaptability and poor stability. In this study, [...] Read more.
The widespread presence of bisphenol A (BPA), a persistent endocrine-disrupting pollutant, in aquatic environments poses significant ecological and health risks, necessitating its effective removal. However, conventional remediation technologies are often hampered by catalysts with narrow pH adaptability and poor stability. In this study, a novel catalyst, Zeolite-supported Cu3Mn-layered double hydroxide (LDH), was fabricated using the co-precipitation method. The synthesized catalyst was applied to activate peroxymonosulfate (PMS), effectively enabling decomposition of BPA by advanced oxidation processes. The composite material was characterized by X-ray diffraction (XRD), Fourier-transform infrared spectroscopy (FTIR), and transmission electron microscopy (TEM), which confirmed the successful synthesis of the zeolite-supported Cu3Mn-LDH. The catalyst exhibited high activity in both neutral and strongly alkaline environments, achieving complete degradation of 10 mg⋅L−1 bisphenol A (BPA) within 40 min and a 98% total organic carbon (TOC) removal rate when both the PMS and catalyst were dosed at 0.15 g⋅L−1. Singlet oxygen was detected as the primary reactive species responsible for BPA degradation, as verified by quenching experiments and EPR analysis, which also identified the presence of sulfate (SO4•−), hydroxyl (•OH), and superoxide (•O2) radicals. The catalyst exhibited excellent reusability, maintaining high catalytic efficiency over two consecutive cycles with minimal performance loss. Gas chromatography-mass spectrometry (GC-MS) analysis revealed five intermediate products, enabling the proposal of potential BPA degradation pathways. This work not only presents a novel synthetic approach for zeolite-supported LDH composites, but also offers a promising strategy for the efficient removal of BPA from aqueous systems through AOPs. Full article
(This article belongs to the Section Toxicity Reduction and Environmental Remediation)
Show Figures

Graphical abstract

19 pages, 2109 KB  
Article
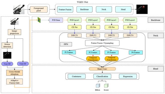
SF6 Leak Detection in Infrared Video via Multichannel Fusion and Spatiotemporal Features
by Zhiwei Li, Xiaohui Zhang, Zhilei Xu, Yubo Liu and Fengjuan Zhang
Appl. Sci. 2025, 15(20), 11141; https://doi.org/10.3390/app152011141 - 17 Oct 2025
Abstract
With the development of infrared imaging technology and the integration of intelligent algorithms, the realization of non-contact, dynamic and real-time detection of SF6 gas leakage based on infrared video has been a significant research direction. However, the existing real-time detection algorithms exhibit low [...] Read more.
With the development of infrared imaging technology and the integration of intelligent algorithms, the realization of non-contact, dynamic and real-time detection of SF6 gas leakage based on infrared video has been a significant research direction. However, the existing real-time detection algorithms exhibit low accuracy in detecting SF6 leakage and are susceptible to noise, which makes it difficult to meet the actual needs of engineering. To address this problem, this paper proposes a real-time SF6 leakage detection method, VGEC-Net, based on multi-channel fusion and spatiotemporal feature extraction. The proposed method first employs the ViBe-GMM algorithm to extract foreground masks, which are then fused with infrared images to construct a dual-channel input. In the backbone network, a CE-Net structure—integrating CBAM and ECA-Net—is combined with the P3D network to achieve efficient spatiotemporal feature extraction. A Feature Pyramid Network (FPN) and a temporal Transformer module are further integrated to enhance multi-scale feature representation and temporal modeling, thereby significantly improving the detection performance for small-scale targets. Experimental results demonstrate that VGEC-Net achieves a mean average precision (mAP) of 61.7% on the dataset used in this study, with a mAP@50 of 87.3%, which represents a significant improvement over existing methods. These results validate the effectiveness and advancement of the proposed method for infrared video-based gas leakage detection. Furthermore, the model achieves 78.2 frames per second (FPS) during inference, demonstrating good real-time processing capability while maintaining high detection accuracy, exhibiting strong application potential. Full article
Show Figures

Figure 1

20 pages, 3067 KB  
Review
Bacterial Transformation of Adamantane and Its Derivatives: Regioselectivity and Biocatalytic Approaches
by Anastasia A. Ivanova and Anna A. Vetrova
Biology 2025, 14(10), 1429; https://doi.org/10.3390/biology14101429 - 17 Oct 2025
Abstract
Adamantane is a unique tricyclic hydrocarbon with a rigid, diamond-like structure. It is widely distributed in natural hydrocarbons and has significant potential applications in medicine, materials science, and pharmaceuticals. Despite its high chemical stability, biocatalytic methods using cytochrome P450 enzymes and microorganisms, such [...] Read more.
Adamantane is a unique tricyclic hydrocarbon with a rigid, diamond-like structure. It is widely distributed in natural hydrocarbons and has significant potential applications in medicine, materials science, and pharmaceuticals. Despite its high chemical stability, biocatalytic methods using cytochrome P450 enzymes and microorganisms, such as Pseudomonas strains and actinobacteria, demonstrate high regional specificity in the hydroxylation and modification of adamantane, primarily at tertiary C–H bonds. This review summarises the latest data on the mechanisms and pathways of the microbial transformation of adamantane and its derivatives, including the key metabolites and enzymatic systems involved. The advantages of biocatalysis—namely, high selectivity, environmental friendliness and mild reaction conditions—are highlighted as a promising approach to the synthesis of functional adamantane derivatives for use in the development of innovative drugs and materials. The limitations of current methods and prospects for development are also discussed, including searching for new microorganisms and regulating enzymatic activity to increase the efficiency of biotransformation. Full article
(This article belongs to the Special Issue Advances in Systems Metabolic Engineering for Biochemicals Production)
Show Figures

Figure 1

17 pages, 1829 KB  
Article
Study on the Rheological Properties of Recycled Plastic and Waste Cooking Oil Composite Modified Asphalt
by Maowen Li, Ping Zheng, Chao Pu, Dongxu Xu, Waiti Litifu, Zhe Ma and Peng Yin
Materials 2025, 18(20), 4762; https://doi.org/10.3390/ma18204762 - 17 Oct 2025
Abstract
To enhance the overall performance of asphalt pavements and promote the efficient utilization of solid waste resources, this study innovatively incorporates recycled polyethylene (PE) particles and recycled ethylene-vinyl acetate copolymer (EVA) particles, each compounded with waste cooking oil (WCO), to modify base asphalt. [...] Read more.
To enhance the overall performance of asphalt pavements and promote the efficient utilization of solid waste resources, this study innovatively incorporates recycled polyethylene (PE) particles and recycled ethylene-vinyl acetate copolymer (EVA) particles, each compounded with waste cooking oil (WCO), to modify base asphalt. Systematic tests were conducted to evaluate the physical and rheological properties of the composite modified asphalt. Additionally, Fourier transform infrared spectroscopy (FTIR) and thin-layer chromatography with flame ionization detection (TLC-FID) were used to analyze the microstructures and internal components of the modified asphalt. The results indicate that the optimal mixing ratio for the WPA is 5% WCO, 5% EVA, and 5% PE. With the incorporation of these modified materials, the asphalt’s high-temperature and low-temperature properties, as well as its rutting and fatigue resistance, are enhanced to some extent. Furthermore, the modification significantly improves the rheological properties of the asphalt across the full temperature range. Additionally, the modified materials lead to changes in the internal composition of the asphalt: the content of lighter components decreases, while the content of heavier components increases. These changes in the internal composition are the primary cause of the observed improvements in the rheological properties of the asphalt. Full article
Show Figures

Figure 1

21 pages, 2807 KB  
Article
Nanofiber Networks from Self-Assembling Cardanol Amphiphiles: Toward Renewable Multifunctional Surfactants
by Yichuan Wang, Leilei Zhao, Bao Liu, Longhui Deng and Zhenqiang Wu
Molecules 2025, 30(20), 4119; https://doi.org/10.3390/molecules30204119 - 17 Oct 2025
Abstract
This article focuses on the utilization of the supramolecular self-assembly of renewable materials derivatives to obtain functional compounds. Novel bio-based amphiphile molecules (CALAH and PALAH) were synthesized through a tailored process, involving Williamson ether synthesis and amidation reactions, employing renewable amino [...] Read more.
This article focuses on the utilization of the supramolecular self-assembly of renewable materials derivatives to obtain functional compounds. Novel bio-based amphiphile molecules (CALAH and PALAH) were synthesized through a tailored process, involving Williamson ether synthesis and amidation reactions, employing renewable amino acid and cashew nut shell liquid (CNSL) derivatives as essential reactants. Their molecular structures were confirmed by nuclear magnetic resonance (NMR), high-resolution mass spectrometry (HRMS), and Fourier-transform infrared spectroscopy (FT-IR). Notably, these compounds self-assemble into nanofibers that organize into a fibrous network, unexpectedly exhibiting two distinct morphologies: curved and rigid nanostructures. These structures were characterized by scanning electron microscopy (SEM), and their formation mechanisms were elucidated through temperature-dependent NMR studies and density functional theory (DFT) calculations. The sodium salts of the compounds (PALA and CALA) exhibited fundamental surfactant properties, exhibiting a hydrophilic lipophilic balance (HLB) value of 13.7 and critical micelle concentration (CMC) values of 1.05 × 10−5 M and 4.10 × 10−6 M. They also demonstrated low cytotoxicity, suggesting potential suitability in consumer applications. Furthermore, the compounds exhibited multi-functional performance as effective inhibitors of Staphylococcus aureus and efficient adsorbents for gaseous pollutants. Full article
Show Figures

Graphical abstract

40 pages, 5465 KB  
Article
Vermiculite as an Eco-Friendly Catalyst in the Isomerization and Cyclization of Geraniol: Optimization Using the Response Surface Method
by Anna Fajdek-Bieda, Agnieszka Wróblewska and Mateusz Piz
Molecules 2025, 30(20), 4113; https://doi.org/10.3390/molecules30204113 - 16 Oct 2025
Abstract
The isomerization of geraniol using natural, acid-modified minerals such as vermiculite presents a promising approach aligned with the principles of green chemistry. Vermiculite, a naturally abundant layered silicate mineral, was subjected to the acid activation and thoroughly characterized using X-ray diffraction (XRD), Fourier-transform [...] Read more.
The isomerization of geraniol using natural, acid-modified minerals such as vermiculite presents a promising approach aligned with the principles of green chemistry. Vermiculite, a naturally abundant layered silicate mineral, was subjected to the acid activation and thoroughly characterized using X-ray diffraction (XRD), Fourier-transform infrared spectroscopy (FTIR), and scanning electron microscopy (SEM). These methods allowed the evaluation of crystallinity, structural stability, and surface morphology, which are critical parameters in the heterogeneous catalysis. The catalytic performance of the modified vermiculite was examined in the transformation of geraniol under mild conditions. The study systematically investigated the influence of key process parameters—temperature, reaction time, and catalyst content—on the conversion of geraniol and products selectivities. Optimization using the response surface methodology (RSM), enabled the identification of conditions leading to high conversion of geraniol (up to 85%) and allowing us to obtain favorable selectivities toward linalool, thunbergol, and 6,11-dimethyl-2,6,10-dodecatrien-1-ol. The results indicate that the acid-treated vermiculite exhibits sufficient surface acidity to effectively catalyze isomerization and cyclization reactions, without requiring additional promoters or metal-based systems. Moreover, the use of RSM provided the efficient framework for optimization reaction conditions, reducing experimental workload, and enhancing process efficiency. This study demonstrates the viability of natural, low-cost minerals as environmentally friendly catalysts and supports their integration into sustainable and “green” chemical technologies. Full article
(This article belongs to the Section Materials Chemistry)
Show Figures

Figure 1

Back to TopTop