Sign in to use this feature.

Years

Between: -

Subjects

remove_circle_outline
remove_circle_outline
remove_circle_outline
remove_circle_outline
remove_circle_outline
remove_circle_outline
remove_circle_outline
remove_circle_outline
remove_circle_outline

Journals

remove_circle_outline
remove_circle_outline
remove_circle_outline
remove_circle_outline
remove_circle_outline
remove_circle_outline
remove_circle_outline
remove_circle_outline
remove_circle_outline
remove_circle_outline
remove_circle_outline
remove_circle_outline
remove_circle_outline
remove_circle_outline
remove_circle_outline
remove_circle_outline
remove_circle_outline
remove_circle_outline
remove_circle_outline
remove_circle_outline
remove_circle_outline
remove_circle_outline
remove_circle_outline
remove_circle_outline
remove_circle_outline
remove_circle_outline
remove_circle_outline
remove_circle_outline
remove_circle_outline

Article Types

Countries / Regions

remove_circle_outline
remove_circle_outline
remove_circle_outline
remove_circle_outline
remove_circle_outline
remove_circle_outline
remove_circle_outline

Search Results (2,877)

Search Parameters:
Keywords = design paradigms

Order results
Result details
Results per page
Select all
Export citation of selected articles as:
47 pages, 4119 KB  
Review
Tire–Road Interaction: A Comprehensive Review of Friction Mechanisms, Influencing Factors, and Future Challenges
by Adrian Soica and Carmen Gheorghe
Machines 2025, 13(11), 1005; https://doi.org/10.3390/machines13111005 (registering DOI) - 1 Nov 2025
Abstract
Tire–road friction is a fundamental factor in vehicle safety, energy efficiency, and environmental sustainability. This narrative review synthesizes current knowledge on the tire–road friction coefficient (TRFC), emphasizing its dynamic nature and the interplay of factors such as tire composition, tread design, road surface [...] Read more.
Tire–road friction is a fundamental factor in vehicle safety, energy efficiency, and environmental sustainability. This narrative review synthesizes current knowledge on the tire–road friction coefficient (TRFC), emphasizing its dynamic nature and the interplay of factors such as tire composition, tread design, road surface texture, temperature, load, and inflation pressure. Friction mechanisms, adhesion, and hysteresis are analyzed alongside their dependence on environmental and operational conditions. The study highlights the challenges posed by emerging mobility paradigms, including electric and autonomous vehicles, which demand specialized tires to manage higher loads, torque, and dynamic behaviors. The review identifies persistent research gaps, such as real-time TRFC estimation methods and the modeling of combined environmental effects. It explores tire–road interaction models and finite element approaches, while proposing future directions integrating artificial intelligence and machine learning for enhanced accuracy. The implications of the Euro 7 regulations, which limit tire wear particle emissions, are discussed, highlighting the need for sustainable tire materials and green manufacturing processes. By linking bibliometric trends, experimental findings, and technological innovations, this review underscores the importance of balancing grip, durability, and rolling resistance to meet safety, efficiency, and environmental goals. It concludes that optimizing friction coefficients is essential for advancing intelligent, sustainable, and regulation-compliant mobility systems, paving the way for safer and greener transportation solutions. Full article
(This article belongs to the Section Vehicle Engineering)
Show Figures

Figure 1

19 pages, 314 KB  
Article
Efficiency and Uncertainty: Understanding Journalists’ Attitudes Toward AI Adoption in Greece
by Maria Matsiola and Zacharenia Pilitsidou
Journal. Media 2025, 6(4), 187; https://doi.org/10.3390/journalmedia6040187 (registering DOI) - 31 Oct 2025
Abstract
In recent years, the concept of artificial intelligence (AI) has garnered increasing scholarly and professional interest, particularly regarding its implementation across various domains, including journalism. As with any emerging technological paradigm, AI must be examined within its contextual framework to elucidate its potential [...] Read more.
In recent years, the concept of artificial intelligence (AI) has garnered increasing scholarly and professional interest, particularly regarding its implementation across various domains, including journalism. As with any emerging technological paradigm, AI must be examined within its contextual framework to elucidate its potential advantages, challenges, and transformative implications. This study, situated within the theoretical lens of Actor–Network Theory, employs a mixed methods approach and, specifically, an explanatory sequential design to explore the integration of AI in contemporary Greek journalism. Primary data were collected through a structured questionnaire (N = 148) administered to professional journalists in Greece, followed by semi-structured interviews with a subset of participants (N = 7). The findings indicate that journalists perceive AI as a tool capable of enhancing work efficiency, minimizing human error, and facilitating the processing of unstructured data. However, respondents also expressed concerns that AI adoption is unlikely to lead to improved financial compensation and may contribute to job displacement within the sector. Additionally, participants emphasized the necessity of regular professional development initiatives, advocating for the organization of seminars on emerging technologies on a biannual or annual basis. Full article
20 pages, 339 KB  
Review
The Three Musketeers in Cancer Therapy: Pharmacokinetics, Pharmacodynamics and Personalised Approach
by Milan Zarić, Petar Čanović, Radica Živković Zarić, Simona Protrka and Miona Glišić
J. Pers. Med. 2025, 15(11), 516; https://doi.org/10.3390/jpm15110516 (registering DOI) - 31 Oct 2025
Abstract
Cancer therapy is rapidly evolving from a one-size-fits-all paradigm toward highly personalized approaches. Traditional chemotherapies and radiotherapies, while broadly applied, often yield suboptimal outcomes due to tumor heterogeneity and are limited by significant toxicities. In contrast, precision oncology tailors prevention, diagnosis, and treatment [...] Read more.
Cancer therapy is rapidly evolving from a one-size-fits-all paradigm toward highly personalized approaches. Traditional chemotherapies and radiotherapies, while broadly applied, often yield suboptimal outcomes due to tumor heterogeneity and are limited by significant toxicities. In contrast, precision oncology tailors prevention, diagnosis, and treatment to the individual patient’s genetic and molecular profile. Key advancements underscore this shift: molecularly targeted drugs (e.g., trastuzumab for HER2-positive breast cancer, EGFR and ALK inhibitors for lung cancer) have improved efficacy and reduced toxicity compared to conventional therapy. Pharmacokinetic (PK) and pharmacodynamic (PD) considerations are central to personalizing treatment, explaining variability in drug exposure and response among patients and guiding dose optimization. Modern strategies like therapeutic drug monitoring and model-informed precision dosing seek to maintain drug levels in the therapeutic range, improving outcomes. Immunotherapies, including checkpoint inhibitors and CAR-T cells, have transformed oncology, though patient selection via biomarkers (such as PD-L1 expression or tumor mutational burden) is critical to identify likely responders. Innovative drug delivery systems, notably nanomedicine, address PK challenges by enhancing tumor-specific drug accumulation and enabling novel therapeutics. Furthermore, rational combination regimens (informed by PK/PD and tumor biology) are being designed to achieve synergistic efficacy and overcome resistance. Key barriers include the high cost of biomarker testing, insufficient laboratory infrastructure, and inconsistent reimbursement policies. Operational inefficiencies such as long turnaround times or lack of clinician awareness further limit the use of precision diagnostics. Regulatory processes also remain complex, particularly around the co-development of targeted drugs and companion diagnostics, and the evidentiary requirements for rare subgroups. Addressing these barriers will require harmonized policies, investment in infrastructure, and educational initiatives to ensure that the promise of personalized medicine becomes accessible to all patients. Ensuring that advances are implemented responsibly—guided by pharmacological insights, supported by real-world evidence, and evaluated within ethical and economic frameworks—will be critical to realizing the full potential of personalized cancer medicine. Full article
(This article belongs to the Section Personalized Medicine in Pharmacy)
Show Figures

Graphical abstract

16 pages, 4144 KB  
Article
Mechanocatalytic Hydrogen Evolution on Centrosymmetric SnS Nanobelts: A Non-Piezoelectric Pathway
by Xiaotong Sun, Mingyang Chen, Bowen Zhang, Yawei Liu, Qi Liu and Xiaoqing Chen
Crystals 2025, 15(11), 940; https://doi.org/10.3390/cryst15110940 (registering DOI) - 31 Oct 2025
Abstract
Harnessing ubiquitous mechanical energy for chemical transformations is a grand challenge, primarily impeded by the crystallographic symmetry constraints of conventional piezocatalysts. Here, this long-standing paradigm is shattered by demonstrating potent mechanocatalytic activity in a centrosymmetric material. Synthesized via a facile hydrothermal method, unique [...] Read more.
Harnessing ubiquitous mechanical energy for chemical transformations is a grand challenge, primarily impeded by the crystallographic symmetry constraints of conventional piezocatalysts. Here, this long-standing paradigm is shattered by demonstrating potent mechanocatalytic activity in a centrosymmetric material. Synthesized via a facile hydrothermal method, unique SnS nanobelts exhibit a hydrogen evolution rate of 3889 µmol g−1 h−1 under mechanical vibration—achieved without any cocatalysts—a performance substantially surpassing that of most reported piezocatalysts and comparable to state-of-the-art photocatalytic systems. Moreover, the SnS nanobelts were also found to present good cyclic stability. This unprecedented activity was rationalized by the synergy between two effects: sonoluminescence, for which the material’s ideally suited band structure allows efficient photon capture, and flexoelectricity. Furthermore, direct electrical measurements confirmed that SnS generates a flexoelectric current under mechanical deformation, thereby driving the H2 evolution reaction. These findings not only expand the scope of potential mechanocatalysts by unlocking a vast and previously ignored territory of centrosymmetric materials but also offer valuable guidance and insights for designing high-efficiency, mechanically driven chemical reactions. Full article
(This article belongs to the Special Issue Advances in Materials for Energy Conversion and Storage)
Show Figures

Figure 1

37 pages, 1415 KB  
Review
Energy Symbiosis in Isolated Multi-Source Complementary Microgrids: Diesel–Photovoltaic–Energy Storage Coordinated Optimization Scheduling and System Resilience Analysis
by Jialin Wang, Shuai Cao, Rentai Li and Wei Xu
Energies 2025, 18(21), 5741; https://doi.org/10.3390/en18215741 (registering DOI) - 31 Oct 2025
Abstract
The coordinated scheduling of diesel generators, photovoltaic (PV) systems, and energy storage systems (ESS) is essential for improving the reliability and resilience of islanded microgrids in remote and mission-critical applications. This review systematically analyzes diesel–PV–ESSs from an “energy symbiosis” perspective, emphasizing the complementary [...] Read more.
The coordinated scheduling of diesel generators, photovoltaic (PV) systems, and energy storage systems (ESS) is essential for improving the reliability and resilience of islanded microgrids in remote and mission-critical applications. This review systematically analyzes diesel–PV–ESSs from an “energy symbiosis” perspective, emphasizing the complementary roles of diesel power security, PV’s clean generation, and ESS’s spatiotemporal energy-shifting capability. A technology–time–performance framework is developed by screening advances over the past decade, revealing that coordinated operation can reduce the Levelized Cost of Energy (LCOE) by 12–18%, maintain voltage deviations within 5% under 30% PV fluctuations, and achieve nonlinear resilience gains. For example, when ESS compensates 120% of diesel start-up delay, the maximum disturbance tolerance time increases by 40%. To quantitatively assess symbiosis–resilience coupling, a dual-indicator framework is proposed, integrating the dynamic coordination degree (ζ ≥ 0.7) and the energy complementarity index (ECI > 0.75), supported by ten representative global cases (2010–2024). Advanced methods such as hybrid inertia emulation (200 ms response) and adaptive weight scheduling enhance the minimum time to sustain (MTTS) by over 30% and improve fault recovery rates to 94%. Key gaps are identified in dynamic weight allocation and topology-specific resilience design. To address them, this review introduces a “symbiosis–resilience threshold” co-design paradigm and derives a ζ–resilience coupling equation to guide optimal capacity ratios. Engineering validation confirms a 30% reduction in development cycles and an 8–12% decrease in lifecycle costs. Overall, this review bridges theoretical methodology and engineering practice, providing a roadmap for advancing high-renewable-penetration islanded microgrids. Full article
(This article belongs to the Special Issue Advancements in Power Electronics for Power System Applications)
Show Figures

Figure 1

27 pages, 7870 KB  
Review
Direct vs. Indirect Charge Transfer: A Paradigm Shift in Phase-Spanning Triboelectric Nanogenerators Focused on Liquid and Gas Interfaces
by Jee Hwan Ahn, Quang Tan Nguyen, Tran Buu Thach Nguyen, Md Fajla Rabbi, Van Hien Nguyen, Yoon Ho Lee and Kyoung Kwan Ahn
Energies 2025, 18(21), 5709; https://doi.org/10.3390/en18215709 - 30 Oct 2025
Viewed by 200
Abstract
Triboelectric nanogenerators (TENGs) have emerged as a promising technology for harvesting mechanical energy via contact electrification (CE) at diverse interfaces, including solid–liquid, liquid–liquid, and gas–liquid phases. This review systematically explores fluid-based TENGs (Flu-TENGs), introducing a foundational and novel classification framework based on direct [...] Read more.
Triboelectric nanogenerators (TENGs) have emerged as a promising technology for harvesting mechanical energy via contact electrification (CE) at diverse interfaces, including solid–liquid, liquid–liquid, and gas–liquid phases. This review systematically explores fluid-based TENGs (Flu-TENGs), introducing a foundational and novel classification framework based on direct versus indirect charge transfer to the charge-collecting electrode (CCE). This framework addresses a critical gap by providing the first unified analysis of charge transfer mechanisms across all major fluid interfaces, establishing a clear design principle for future device engineering. We comprehensively compare the underlying mechanisms and performance outcomes, revealing that direct charge transfer consistently delivers superior energy conversion—with specific studies achieving up to 11-fold higher current and 8.8-fold higher voltage in solid–liquid TENGs (SL-TENGs), 60-fold current and 3-fold voltage gains in liquid–liquid TENGs (LL-TENGs), and 34-fold current and 10-fold voltage enhancements in gas–liquid TENGs (GL-TENGs). Indirect mechanisms, relying on electrostatic induction, provide stable Alternating Current (AC) output ideal for low-power, long-term applications such as environmental sensors and wearable bioelectronics, while direct mechanisms enable high-efficiency Direct Current (DC) output suitable for energy-intensive systems including soft actuators and biomedical micro-pumps. This review highlights a paradigm shift in Flu-TENG design, where the deliberate selection of charge transfer pathways based on this framework can optimize energy harvesting and device performance across a broad spectrum of next-generation sensing, actuation, and micro-power systems. By bridging fundamental charge dynamics with application-driven engineering, this work provides actionable insights for advancing sustainable energy solutions and expanding the practical impact of TENG technology. Full article
(This article belongs to the Special Issue Advances in Energy Harvesting Systems)
Show Figures

Figure 1

25 pages, 1467 KB  
Review
Reframing Super-Utilization: A Complex Systems Review of Cost-Focused Interventions in High-Need, High-Cost Care—Radical Transformation Is Needed
by Carmel Mary Martin
Systems 2025, 13(11), 965; https://doi.org/10.3390/systems13110965 - 30 Oct 2025
Viewed by 80
Abstract
Super-utilization, defined as frequent and often avoidable use of emergency departments and hospital admissions, has attracted significant policy and research attention due to its impact on healthcare costs. Over the past decade, care management and integrated care interventions have been promoted as solutions [...] Read more.
Super-utilization, defined as frequent and often avoidable use of emergency departments and hospital admissions, has attracted significant policy and research attention due to its impact on healthcare costs. Over the past decade, care management and integrated care interventions have been promoted as solutions to reduce per capita expenditure and service use. However, systematic reviews and primary studies consistently report limited success in shifting utilization patterns or improving care experiences. This narrative review based upon critical systems heuristics explores the conceptual evolution of super-utilization and examines whether current approaches reflect the underlying complexity of the health system and patient needs. The three-phase narrative and complexity-informed review aimed to identify the evolution of Super-utilization as an issue and its key drivers, in relation to the dynamic systems in which it occurs. The findings reveal a predominant emphasis on cost containment and acute care metrics, with minimal incorporation of person-centered outcomes, lived experience, or local system dynamics. Even when addressing social determinants, interventions remain narrowly focused on utilization and/or costs as the key outcome. Super-utilization or High-Need/High-Cost trajectories reflect multi-level dynamics—biological, psychological, social, and political—yet these are rarely integrated into program design or evaluation. Centralized policy frameworks such as the Triple Aim risk reinforce inequities unless they actively address under-resourced populations and the complexity of chronic illness and ageing. Radical transformation of policy is required to make the nature of care of high-cost/high-need super-utilizers central to quality metrics that may improve outcomes rather than inappropriate utilization metrics which make little impact on healthcare costs. This review concludes that super-utilization requires a shift in paradigm toward systems-informed, needs-based approaches that integrate complexity theory and distributive justice to guide future research and interventions. Full article
(This article belongs to the Special Issue Innovative Systems Approaches to Healthcare Systems)
Show Figures

Figure 1

31 pages, 7049 KB  
Article
Objective Emotion Assessment Using a Triple Attention Network for an EEG-Based Brain–Computer Interface
by Lihua Zhang, Xin Zhang, Xiu Zhang, Changyi Yu and Xuguang Liu
Brain Sci. 2025, 15(11), 1167; https://doi.org/10.3390/brainsci15111167 - 29 Oct 2025
Viewed by 280
Abstract
Background: The assessment of emotion recognition holds growing significance in research on the brain–computer interface and human–computer interaction. Among diverse physiological signals, electroencephalography (EEG) occupies a pivotal position in affective computing due to its exceptional temporal resolution and non-invasive acquisition. However, EEG signals [...] Read more.
Background: The assessment of emotion recognition holds growing significance in research on the brain–computer interface and human–computer interaction. Among diverse physiological signals, electroencephalography (EEG) occupies a pivotal position in affective computing due to its exceptional temporal resolution and non-invasive acquisition. However, EEG signals are inherently complex, characterized by substantial noise contamination and high variability, posing considerable challenges to accurate assessment. Methods: To tackle these challenges, we propose a Triple Attention Network (TANet), a triple-attention EEG emotion recognition framework that integrates Conformer, Convolutional Block Attention Module (CBAM), and Mutual Cross-Modal Attention (MCA). The Conformer component captures temporal feature dependencies, CBAM refines spatial channel representations, and MCA performs cross-modal fusion of differential entropy and power spectral density features. Results: We evaluated TANet on two benchmark EEG emotion datasets, DEAP and SEED. On SEED, using a subject-specific cross-validation protocol, the model reached an average accuracy of 98.51 ± 1.40%. On DEAP, we deliberately adopted a segment-level splitting paradigm—in line with influential state-of-the-art methods—to ensure a direct and fair comparison of model architecture under an identical evaluation protocol. This approach, designed specifically to assess fine-grained within-trial pattern discrimination rather than cross-subject generalization, yielded accuracies of 99.69 ± 0.15% and 99.67 ± 0.13% for the valence and arousal dimensions, respectively. Compared with existing benchmark approaches under similar evaluation protocols, TANet delivers substantially better results, underscoring the strong complementary effects of its attention mechanisms in improving EEG-based emotion recognition performance. Conclusions: This work provides both theoretical insights into multi-dimensional attention for physiological signal processing and practical guidance for developing high-performance, robust EEG emotion assessment systems. Full article
(This article belongs to the Section Neurotechnology and Neuroimaging)
Show Figures

Figure 1

24 pages, 4033 KB  
Article
A Novel Federated Transfer Learning Framework for Credit Card Fraud Detection Under Heterogeneous Data Conditions
by Yutong Chen, Kai Zhang, Hangyu Zhu and Zihao Qiu
Risks 2025, 13(11), 208; https://doi.org/10.3390/risks13110208 - 29 Oct 2025
Viewed by 207
Abstract
The exponential growth of e-commerce and advancements in financial technology have escalated credit card fraud into a major threat, resulting in billions of dollars in global losses annually. This necessitates the development of sophisticated fraud detection systems capable of real-time anomaly interception to [...] Read more.
The exponential growth of e-commerce and advancements in financial technology have escalated credit card fraud into a major threat, resulting in billions of dollars in global losses annually. This necessitates the development of sophisticated fraud detection systems capable of real-time anomaly interception to safeguard financial activities. While federated learning frameworks have been employed to address data privacy concerns in financial applications, existing approaches often fail to account for the heterogeneity in data distributions across different institutions, such as banks, which hinders collaborative model training. In response, this paper introduces the FED-SPFD model, an innovative federated learning framework designed to detect credit card fraud amidst multi-party heterogeneous data. The model employs a share–private segmentation approach to distinguish shared from private data attributes, facilitating unified feature representation learning. It aligns disparate shared features through local sufficient statistics, thus preventing privacy breaches without directly sharing sample data. Additionally, the integration of a “private autoencoder + standard Gaussian alignment” mechanism stabilizes the training process by ensuring consistent private feature distributions. The efficacy of the FED-SPFD model is demonstrated using a real-world dataset from Kaggle, showcasing significant improvements in recall rate compared to state-of-the-art methodologies. Comprehensive evaluation through ablation studies further validates the framework’s robust contributions to accurate and privacy-preserving fraud detection. Practically, this work offers policymakers a compliant cross-institutional risk collaboration paradigm and provides financial institutions with a privacy-protective solution to enhance fraud detection without data sharing violations. Full article
Show Figures

Figure 1

23 pages, 1456 KB  
Article
Progressive Prompt Generative Graph Convolutional Network for Aspect-Based Sentiment Quadruple Prediction
by Yun Feng and Mingwei Tang
Electronics 2025, 14(21), 4229; https://doi.org/10.3390/electronics14214229 - 29 Oct 2025
Viewed by 196
Abstract
Aspect-based sentiment quadruple prediction has important application value in the current information age. There are often implicit expressions and multi-level semantic relationships in sentences, making accurate prediction for existing methods still a complex and challenging task. To address the above problems, this paper [...] Read more.
Aspect-based sentiment quadruple prediction has important application value in the current information age. There are often implicit expressions and multi-level semantic relationships in sentences, making accurate prediction for existing methods still a complex and challenging task. To address the above problems, this paper proposes the Progressive Prompt-Driven Generative Graph Convolutional Network for Aspect-Based Sentiment Quadruple Prediction (ProPGCN). Firstly, a progressive prompt module is proposed. The module uses progressive prompt templates to generate paradigm expressions of corresponding orders and introduces third-order element prompt templates to associate high-order semantics in sentences, providing a bridge for modeling the final global semantics. Secondly, a graph convolutional relation-enhanced reasoning module is designed, which can make full use of contextual dependency information to enhance the recognition of implicit aspects and implicit opinions. In addition, a graph convolutional aggregation strategy is constructed. The strategy uses graph convolutional networks to aggregate adjacent node information and correct conflicting implicit logical relationships. Finally, experimental results show that the ProPGCN model can achieve state-of-the-art performance. Specifically, our ProPGCN model achieves overall F1 scores of 65.04% and 47.89% on the Restaurant and Laptop datasets, respectively, which represent improvements of +0.83% and +0.61% over the previous strongest generative baseline. Full article
Show Figures

Figure 1

19 pages, 1043 KB  
Review
Fractal Technology for Sustainable Growth in the AI Era: Fractal Principles for Industry 5.0
by Young Chan Ko, Soon Wan Kweon, Byoung Geun Moon, Jong-Moon Park and Hyoung Jin Kim
Fractal Fract. 2025, 9(11), 695; https://doi.org/10.3390/fractalfract9110695 - 29 Oct 2025
Viewed by 349
Abstract
This study presents fractal technology as a foundational approach to sustainable growth in the artificial intelligence (AI) era and Industry 5.0. We explore how the principles of fractal geometry, including self-similarity and recursive properties, improve scalability, efficiency, and adaptability in AI-driven systems. Representative [...] Read more.
This study presents fractal technology as a foundational approach to sustainable growth in the artificial intelligence (AI) era and Industry 5.0. We explore how the principles of fractal geometry, including self-similarity and recursive properties, improve scalability, efficiency, and adaptability in AI-driven systems. Representative applications include neural networks, decentralized control, and intelligent manufacturing, where fractal-based design enables modularity, fault tolerance, and optimized resource use. Case studies and theoretical models demonstrate that a fractal frameworks provide a viable path toward long-term, self-organizing industrial innovation and sustainability-oriented vision of Industry 5.0. Theoretical perspectives are strengthened by connections to nonextensive Tsallis statistics and parallels with complex systems in quantum field theory, suggesting the universality of fractal laws across disciplines. Case studies confirm that fractal frameworks offer a viable path toward long-term, self-organizing industrial innovation, contributing to the emerging field of fractal engineering and providing a systems-level paradigm for sustainable technological evolution. Full article
(This article belongs to the Section Geometry)
Show Figures

Figure 1

36 pages, 1016 KB  
Review
Fiber-Reinforced Polymer Laminates in Aviation and Structural Engineering: A Synthetic Comparison of Performance Requirements, Design Principles, and Defect Assessment Procedures
by Joana Janeikaitė, Ieva Misiūnaitė and Viktor Gribniak
Materials 2025, 18(21), 4938; https://doi.org/10.3390/ma18214938 - 29 Oct 2025
Viewed by 223
Abstract
Fiber-reinforced polymer (FRP) laminates are widely used in both aviation and structural engineering, yet their implementation reflects fundamentally different paradigms. Aviation represents a fatigue-critical, certification-driven domain, while structural engineering emphasizes long-term durability and environmental resilience. These sectors were selected as conceptual extremes to [...] Read more.
Fiber-reinforced polymer (FRP) laminates are widely used in both aviation and structural engineering, yet their implementation reflects fundamentally different paradigms. Aviation represents a fatigue-critical, certification-driven domain, while structural engineering emphasizes long-term durability and environmental resilience. These sectors were selected as conceptual extremes to explore how contrasting design philosophies, degradation mechanisms, and inspection strategies shape the performance and reliability of laminated FRP composites. Their approaches offer complementary insights: aviation contributes high-fidelity modeling and embedded monitoring, while structural engineering provides scalable inspection strategies and exposure-based degradation logic. Both sectors employ classical laminate theory and finite element modeling, but diverge in modeling depth and regulatory integration. This review synthesizes these contrasts based on 168 literature references, including 141 published between 2020 and 2025, reflecting recent developments in composite design, modeling, and inspection. It contributes to materials engineering by proposing hybrid modeling and inspection frameworks that integrate progressive damage simulation with durability-based design logic. By bridging the modeling precision of aviation with the environmental realism of structural engineering, this review outlines a pathway toward unified, sustainable, and adaptive engineering practices for laminated FRP composites. Full article
Show Figures

Figure 1

22 pages, 971 KB  
Article
Joint Path Planning and Energy Replenishment Optimization for Maritime USV–UAV Collaboration Under BeiDou High-Precision Navigation
by Jingfeng Yang, Lingling Zhao and Bo Peng
Drones 2025, 9(11), 746; https://doi.org/10.3390/drones9110746 - 28 Oct 2025
Viewed by 262
Abstract
With the rapid growth of demands in marine resource exploitation, environmental monitoring, and maritime safety, cooperative operations based on Unmanned Surface Vehicles (USVs) and Unmanned Aerial Vehicles (UAVs) have emerged as a promising paradigm for intelligent ocean missions. UAVs offer flexibility and high [...] Read more.
With the rapid growth of demands in marine resource exploitation, environmental monitoring, and maritime safety, cooperative operations based on Unmanned Surface Vehicles (USVs) and Unmanned Aerial Vehicles (UAVs) have emerged as a promising paradigm for intelligent ocean missions. UAVs offer flexibility and high coverage efficiency but suffer from limited endurance due to restricted battery capacity, making them unsuitable for large-scale tasks alone. In contrast, USVs provide long endurance and can serve as mobile motherships and energy-supply platforms, enabling UAVs to take off, land, recharge, or replace batteries. Therefore, how to achieve cooperative path planning and energy replenishment scheduling for USV–UAV systems in complex marine environments remains a crucial challenge. This study proposes a USV–UAV cooperative path planning and energy replenishment optimization method based on BeiDou high-precision positioning. First, a unified system model is established, incorporating task coverage, energy constraints, and replenishment scheduling, and formulating the problem as a multi-objective optimization model with the goals of minimizing total mission time, energy consumption, and waiting time, while maximizing task completion rate. Second, a bi-level optimization framework is designed: the upper layer optimizes the USV’s dynamic trajectory and docking positions, while the lower layer optimizes UAV path planning and battery replacement scheduling. A closed-loop interaction mechanism is introduced, enabling the system to adaptively adjust according to task execution status and UAV energy consumption, thus preventing task failures caused by battery depletion. Furthermore, an improved hybrid algorithm combining genetic optimization and multi-agent reinforcement learning is proposed, featuring adaptive task allocation and dynamic priority-based replenishment scheduling. A comprehensive reward function integrating task coverage, energy consumption, waiting time, and collision penalties is designed to enhance global optimization and intelligent coordination. Extensive simulations in representative marine scenarios demonstrate that the proposed method significantly outperforms baseline strategies. Specifically, it achieves around higher task completion rate, shorter mission time, lower total energy consumption, and shorter waiting time. Moreover, the variance of energy consumption across UAVs is notably reduced, indicating a more balanced workload distribution. These results confirm the effectiveness and robustness of the proposed framework in large-scale, long-duration maritime missions, providing valuable insights for future intelligent ocean operations and cooperative unmanned systems. Full article
(This article belongs to the Special Issue Advances in Intelligent Coordination Control for Autonomous UUVs)
Show Figures

Figure 1

23 pages, 1593 KB  
Article
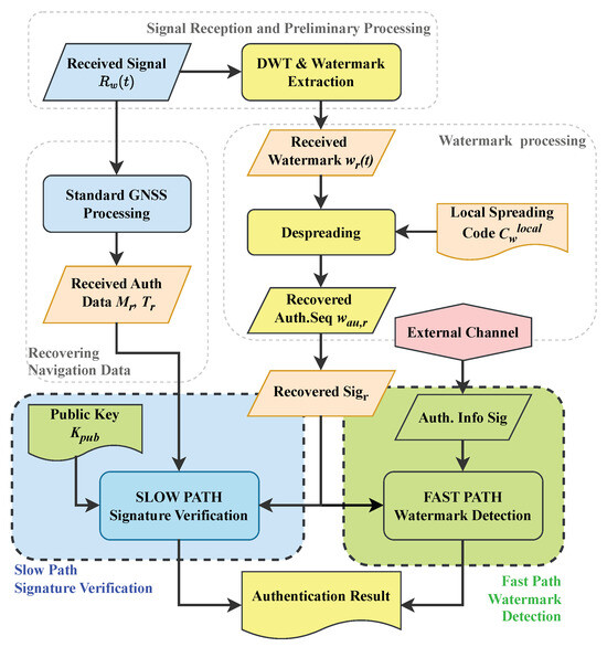
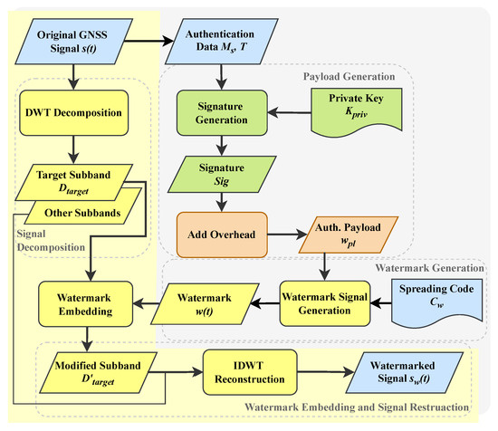
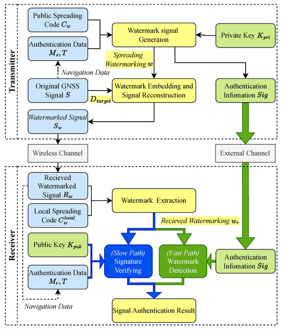
WAWA: Wavelet Analysis-Based Watermarking Authentication for GNSS Civil Signal with Immediate Symbol-Level Verification
by Xinyu Tang, Xiaomei Tang, Honglei Lin, Yi Wu and Guangfu Sun
Sensors 2025, 25(21), 6615; https://doi.org/10.3390/s25216615 - 28 Oct 2025
Viewed by 213
Abstract
Existing GNSS authentication schemes suffer from critical drawbacks such as high verification latency and prohibitive memory requirements, leaving time-sensitive applications vulnerable to spoofing. The core challenge is the inability to transmit strong, real-time cryptographic credentials through the bandwidth-limited GNSS signal. This paper introduces [...] Read more.
Existing GNSS authentication schemes suffer from critical drawbacks such as high verification latency and prohibitive memory requirements, leaving time-sensitive applications vulnerable to spoofing. The core challenge is the inability to transmit strong, real-time cryptographic credentials through the bandwidth-limited GNSS signal. This paper introduces WAWA, a Wavelet Analysis-based Watermarking Authentication scheme that operates at the physical layer of the GNSS signal. The central innovation of WAWA is its use of the wavelet domain to achieve a high-capacity data channel, allowing a complete public-key digital signature to be embedded directly within the signal structure. This enables receivers to perform immediate, symbol-level authentication using a public key, which fundamentally removes the verification delay and reliance on time synchronization seen in conventional methods. Furthermore, it eliminates the need for large memory buffers, a critical barrier for resource-constrained devices. We present the complete design of the watermark generation, embedding, and extraction process, alongside a novel dual-path verification framework adaptable to both standalone and network-assisted receivers. Performance analysis shows that WAWA achieves immediate authentication while offering superior effective bandwidth and maintaining low memory overhead. Although it introduces a controllable signal correlation loss, validated through both theoretical modeling and simulation, WAWA presents an exceptional balance of security, immediacy, and resource efficiency, offering a promising new paradigm for ensuring trustworthy PNT sensor data in time-critical and resource-sensitive applications, particularly in large-scale sensor networks and autonomous systems. Full article
(This article belongs to the Special Issue Advances in GNSS Signal Processing and Navigation—Second Edition)
Show Figures

Figure 1

19 pages, 2048 KB  
Article
Scalable Hybrid Arrays Overcome Electrode Scaling Limitations in Micro-Photosynthetic Power Cells
by Kirankumar Kuruvinashetti and Muthukumaran Packirisamy
Energies 2025, 18(21), 5644; https://doi.org/10.3390/en18215644 - 28 Oct 2025
Viewed by 222
Abstract
Micro-photosynthetic power cells (μPSCs), also known as biophotovoltaics (BPVs), represent sustainable and self-regenerating solutions for harvesting electricity from photosynthetic microorganisms. However, their practical deployment has been constrained by low voltage, low current output, and scaling inefficiencies. In this work, we address these limitations [...] Read more.
Micro-photosynthetic power cells (μPSCs), also known as biophotovoltaics (BPVs), represent sustainable and self-regenerating solutions for harvesting electricity from photosynthetic microorganisms. However, their practical deployment has been constrained by low voltage, low current output, and scaling inefficiencies. In this work, we address these limitations through a dual-optimization strategy: (i) systematic quantification of how electrode surface area influences key performance metrics, and (ii) based on our previous work we highlighted the novel hybrid modular array architectures that combine series and parallel connections of μPSCs. Three single μPSCs with electrode areas of 4.84, 19.36, and 100 cm2 were fabricated and compared, revealing that while open-circuit voltage remains largely area-independent (850–910 mV), both short-circuit current and maximum power scale with electrode size. Building on these insights, two hybrid array configurations fabricated from six 4.84 cm2 μPSCs achieved power outputs of 869.2 μW and 926.4 μW, equivalent to ~82–87% of the output of a large 100 cm2 device, while requiring only ~29% electrode area and ~70% less reagent volume. Importantly, these arrays delivered voltages up to 2.4 V, significantly higher than a single large device, enabling easier integration with IoT platforms and ultra-low-power electronics. A meta-analysis of over 40 reported BPV/μPSC systems with different electrode surface areas further validated our findings, showing a consistent inverse relationship between electrode area and power density. Collectively, this study introduces a scalable, resource-efficient strategy for enhancing μPSC performance, providing a novel design paradigm that advances the state of the art in sustainable bioenergy and opens pathways for practical deployment in distributed, low-power and IoT applications. Full article
(This article belongs to the Special Issue Advances in Optimized Energy Harvesting Systems and Technology)
Show Figures

Figure 1

Back to TopTop