Sign in to use this feature.

Years

Between: -

Subjects

remove_circle_outline
remove_circle_outline
remove_circle_outline
remove_circle_outline
remove_circle_outline
remove_circle_outline
remove_circle_outline
remove_circle_outline
remove_circle_outline

Journals

Article Types

Countries / Regions

remove_circle_outline
remove_circle_outline
remove_circle_outline
remove_circle_outline

Search Results (121)

Search Parameters:
Keywords = Sine Cosine Algorithm (SCA)

Order results
Result details
Results per page
Select all
Export citation of selected articles as:
27 pages, 4655 KB  
Article
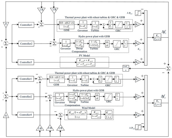
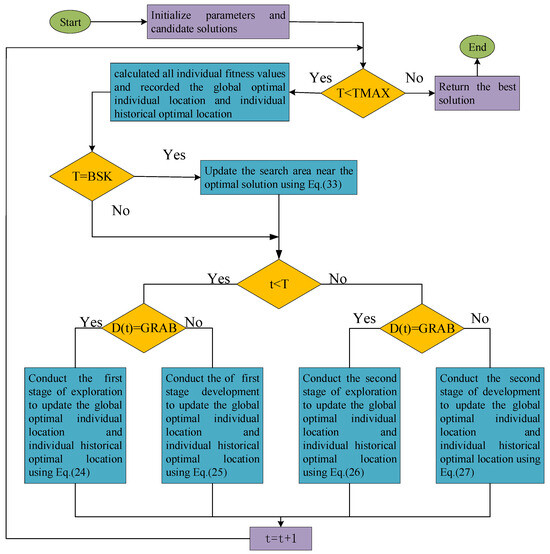
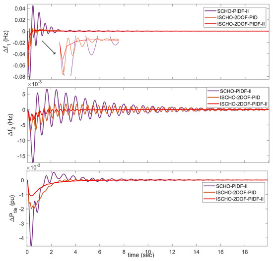
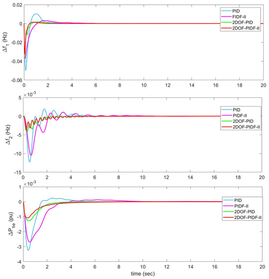
An Improved Sinh Cosh Optimizer Based 2-Degree-of-Freedom Double Integral Feedback PID Controller for Power System Load Frequency Control
by Qingyi Zhang, Kuansheng Zou and Zhaojun Zhang
Algorithms 2026, 19(3), 202; https://doi.org/10.3390/a19030202 - 8 Mar 2026
Viewed by 171
Abstract
An improved Sinh Cosh optimizer (ISCHO) is proposed to resolve load frequency control (LFC) tasks. The original Sinh Cosh optimizer (SCHO) employs a fixed iteration-based switching function to balance exploration and exploitation, which lacks awareness of search dynamics and leads to inefficient optimization. [...] Read more.
An improved Sinh Cosh optimizer (ISCHO) is proposed to resolve load frequency control (LFC) tasks. The original Sinh Cosh optimizer (SCHO) employs a fixed iteration-based switching function to balance exploration and exploitation, which lacks awareness of search dynamics and leads to inefficient optimization. Therefore, this paper proposes a “first grabbing then washing” strategy to dynamically balance exploration and development. The proposed ISCHO technique is tested on 13 benchmark functions and compared with Particle Swarm Optimization, Sine Cosine Algorithm, and Grey Wolf Optimizer, demonstrating superior optimization performance. Furthermore, a new controller based on the two-degree-of freedom PID controller (2DOF-PID), the two-degree-of freedom with double integral feedback PID controller (2DOF-PIDF-II), is proposed. A two-area multi-source interconnected power system, incorporating thermal, hydraulic, wind, and solar generation units with nonlinearities (GRC and GDB), uncertainties, and load fluctuations, is employed to validate the proposed approach. Quantitative results under step load perturbation demonstrate that the ISCHO-optimized 2DOF-PIDF-II controller significantly outperforms other methods. For area 1 frequency deviation, ISCHO reduces the maximum overshoot by 38.37%, 19.09%, and 21.48% compared to PSO, SCA, and SCHO. For tie-line power deviation, maximum overshoot is reduced by 53.00% compared to PSO. These results confirm that the proposed ISCHO-tuned 2DOF-PIDF-II controller substantially enhances system frequency stability under various operating conditions. Full article
(This article belongs to the Section Algorithms for Multidisciplinary Applications)
Show Figures

Figure 1

26 pages, 9103 KB  
Article
A Fault Diagnosis Method for Rolling Bearings Based on Improved Speed Time-Varying Filtering Empirical Mode Decomposition and Adaptive Sine–Cosine Optimization Algorithm
by Lifeng Wang, Mingchen Lv, Wenming Cheng, Xiao Xu, Zejun Zheng and Dongli Song
Machines 2026, 14(3), 283; https://doi.org/10.3390/machines14030283 - 3 Mar 2026
Viewed by 255
Abstract
As a critical mechanical component, the operational integrity of rolling bearings is essential for equipment safety. However, under strong noise interference, the weak fault features in vibration signals are difficult to extract. To address this issue, a novel fault diagnosis method is proposed [...] Read more.
As a critical mechanical component, the operational integrity of rolling bearings is essential for equipment safety. However, under strong noise interference, the weak fault features in vibration signals are difficult to extract. To address this issue, a novel fault diagnosis method is proposed in this paper, which integrates an improved speed time-varying filtering empirical mode decomposition (ISTVF-EMD) with an adaptive sine–cosine optimization algorithm (A-SCA), enabling precise and efficient extraction of fault features. The core of the proposed method lies in improving the conventional time-varying filtering empirical mode decomposition (TVF-EMD) by setting a maximum decomposition layer limit, effectively addressing issues of excessive components and low computational efficiency during the decomposition of low signal-to-noise ratio (SNR) signals. Furthermore, a multi-characteristic frequency energy concentration centrality (MCFECC) index is employed as a fitness function to guide A-SCA in adaptively searching for the optimal bandwidth threshold and fitting order parameters of ISTVF-EMD, thereby extracting components with the most enriched fault information. Validated through simulation and multiple test bench cases, the results indicate that the proposed method can not only significantly enhance the fault characteristic frequencies and their harmonics in the envelope spectrum, successfully diagnosing outer race, inner race, and rolling element faults, but also, compared with the original method, ISTVF-EMD substantially reduces the computational time while ensuring or even improving the decomposition quality. The method presented in this paper provides an effective solution for achieving precise and adaptive fault diagnosis of rolling bearings under strong noise interference. Full article
Show Figures

Figure 1

24 pages, 396 KB  
Article
Multi-Objective Optimization for the Location and Sizing of Capacitor Banks in Distribution Grids: An Approach Based on the Sine and Cosine Algorithm
by Laura Camila Garzón-Perdomo, Brayan David Duque-Chavarro, Carlos Andrés Torres-Pinzón and Oscar Danilo Montoya
Appl. Syst. Innov. 2026, 9(1), 24; https://doi.org/10.3390/asi9010024 - 21 Jan 2026
Viewed by 248
Abstract
This article presents a hybrid optimization model designed to determine the optimal location and operation of capacitor banks in medium-voltage distribution networks, aiming to reduce energy losses and enhance the system’s economic efficiency. The use of reactive power compensation through fixed-step capacitor banks [...] Read more.
This article presents a hybrid optimization model designed to determine the optimal location and operation of capacitor banks in medium-voltage distribution networks, aiming to reduce energy losses and enhance the system’s economic efficiency. The use of reactive power compensation through fixed-step capacitor banks is highlighted as an effective and cost-efficient solution; however, their optimal placement and sizing pose a mixed-integer nonlinear programming optimization challenge of a combinatorial nature. To address this issue, a multi-objective optimization methodology based on the Sine Cosine Algorithm (SCA) is proposed to identify the ideal location and capacity of capacitor banks within distribution networks. This model simultaneously focuses on minimizing technical losses while reducing both investment and operational costs, thereby producing a Pareto front that facilitates the analysis of trade-offs between technical performance and economic viability. The methodology is validated through comprehensive testing on the 33- and 69-bus reference systems. The results demonstrate that the proposed SCA-based approach is computationally efficient, easy to implement, and capable of effectively exploring the search space to identify high-quality Pareto-optimal solutions. These characteristics render the approach a valuable tool for the planning and operation of efficient and resilient distribution networks. Full article
Show Figures

Figure 1

23 pages, 3834 KB  
Article
SCNGO-CNN-LSTM-Based Voltage Sag Prediction Method for Power Systems
by Lei Sun, Yu Xu and Jing Bai
Energies 2026, 19(2), 428; https://doi.org/10.3390/en19020428 - 15 Jan 2026
Viewed by 216
Abstract
To achieve accurate voltage sag prediction and early warning, thereby improving power quality, a hybrid voltage sag prediction framework is proposed by integrating Kernel Entropy Component Analysis (KECA) with an improved Northern Goshawk Optimization (NGO) algorithm for hyperparameter tuning of a CNN-LSTM model. [...] Read more.
To achieve accurate voltage sag prediction and early warning, thereby improving power quality, a hybrid voltage sag prediction framework is proposed by integrating Kernel Entropy Component Analysis (KECA) with an improved Northern Goshawk Optimization (NGO) algorithm for hyperparameter tuning of a CNN-LSTM model. First, to address the limitations of the original NGO, such as proneness to falling into local optima and high randomness of the initial population distribution, a refraction-opposition-based learning mechanism is introduced to enhance population diversity and expand the search space. Furthermore, a sine–cosine strategy (SCA) with nonlinear weight coefficients is integrated into the exploration phase to dynamically adjust the search step size, optimizing the balance between global exploration and local exploitation, thereby boosting convergence speed and accuracy. The improved algorithm (SCNGO) is then utilized to optimize the hyperparameters of the CNN-LSTM model. Second, KECA is applied to voltage-sag-related data to extract key features and eliminate redundant information, and the resulting dimensionally reduced data are fed as input to the SCNGO-CNN-LSTM model to further improve prediction performance. Experimental results demonstrate that the SCNGO-CNN-LSTM model outperforms other comparative models significantly across multiple evaluation metrics. Compared with NGO-CNN-LSTM, GWO-CNN-LSTM, and the original CNN-LSTM, the proposed method achieves a mean squared error (MSE) reduction of 53.45%, 44.68%, and 66.76%, respectively. The corresponding root mean squared error (RMSE) is decreased by 25.33%, 18.61%, and 36.92%, while the mean absolute error (MAE) is reduced by 81.23%, 77.04%, and 86.06%, respectively. These results confirm that the proposed framework exhibits superior feature representation capability and significantly improves voltage sag prediction accuracy. Full article
Show Figures

Figure 1

29 pages, 1215 KB  
Article
Cost-Optimal Coordination of PV Generation and D-STATCOM Control in Active Distribution Networks
by Luis Fernando Grisales-Noreña, Daniel Sanin-Villa, Oscar Danilo Montoya, Rubén Iván Bolaños and Kathya Ximena Bonilla Rojas
Sci 2026, 8(1), 8; https://doi.org/10.3390/sci8010008 - 7 Jan 2026
Cited by 1 | Viewed by 313
Abstract
This paper presents an intelligent operational strategy that performs the coordinated dispatch of active and reactive power from PV distributed generators (PV DGs) and Distributed Static Compensators (D-STATCOMs) to support secure and economical operation of active distribution networks. The problem is formulated as [...] Read more.
This paper presents an intelligent operational strategy that performs the coordinated dispatch of active and reactive power from PV distributed generators (PV DGs) and Distributed Static Compensators (D-STATCOMs) to support secure and economical operation of active distribution networks. The problem is formulated as a nonlinear optimization problem that explicitly represents the P and Q control capabilities of Distributed Energy Resources (DER), encompassing small-scale generation and compensation units connected at the distribution level, such as PV generators and D-STATCOM devices, adjusting their reference power setpoints to minimize daily operating costs, including energy purchasing and DER maintenance, while satisfying device power limits and the voltage and current constraints of the grid. To solve this problem efficiently, a parallel version of the Population Continuous Genetic Algorithm (CGA) is implemented, enabling simultaneous evaluation of candidate solutions and significantly reducing computational time. The strategy is assessed on the 33- and 69-node benchmark systems under deterministic and uncertainty scenarios derived from real demand and solar-generation profiles from a Colombian region. In all cases, the proposed approach achieved the lowest operating cost, outperforming state-of-the-art metaheuristics such as Particle Swarm Optimization (PSO), Sine Cosine Algorithm (SCA), and Crow Search Algorithm (CSA), while maintaining power limits, voltages and line currents within secure ranges, exhibiting excellent repeatability with standard deviations close to 0.0090%, and reducing execution time by more than 68% compared with its sequential counterpart. The main contributions of this work are: a unified optimization model for joint PQ control in PV and D–STATCOM units, a robust codification mechanism that ensures stable convergence under variability, and a parallel evolutionary framework that delivers optimal, repeatable, and computationally efficient energy management in distribution networks subject to realistic operating uncertainty. Full article
Show Figures

Figure 1

42 pages, 1583 KB  
Article
Hybrid Sine–Cosine with Hummingbird Foraging Algorithm for Engineering Design Optimisation
by Jamal Zraqou, Ahmad Sami Al-Shamayleh, Riyad Alrousan, Hussam Fakhouri, Faten Hamad and Niveen Halalsheh
Computers 2026, 15(1), 35; https://doi.org/10.3390/computers15010035 - 7 Jan 2026
Viewed by 217
Abstract
We introduce AHA–SCA, a compact hybrid optimiser that alternates the wave-based exploration of the Sine–Cosine Algorithm (SCA) with the exploitation skills of the Artificial Hummingbird Algorithm (AHA) within a single population. Even iterations perform SCA moves with a linearly decaying sinusoidal amplitude to [...] Read more.
We introduce AHA–SCA, a compact hybrid optimiser that alternates the wave-based exploration of the Sine–Cosine Algorithm (SCA) with the exploitation skills of the Artificial Hummingbird Algorithm (AHA) within a single population. Even iterations perform SCA moves with a linearly decaying sinusoidal amplitude to explore widely around the current best solution, while odd iterations invoke guided and territorial hummingbird flights using axial, diagonal, and omnidirectional patterns to intensify the search in promising regions. This simple interleaving yields an explicit and tunable balance between exploration and exploitation and incurs negligible overhead beyond evaluating candidate solutions. The proposed approach is evaluated on the CEC2014, CEC2017, and CEC2022 benchmark suites and on several constrained engineering design problems, including welded beam, pressure vessel, tension/compression spring, speed reducer, and cantilever beam designs. Across these diverse tasks, AHA–SCA demonstrates competitive or superior performance relative to stand-alone SCA, AHA, and a broad panel of recent metaheuristics, delivering faster early-phase convergence and robust final solutions. Statistical analyses using non-parametric tests confirm that improvements are significant on many functions, and the method respects problem constraints without parameter tuning. The results suggest that alternating wave-driven exploration with hummingbird-inspired refinement is a promising general strategy for continuous engineering optimisation. Full article
(This article belongs to the Special Issue AI in Complex Engineering Systems)
Show Figures

Figure 1

17 pages, 1203 KB  
Article
A Score-Fusion Method Based on the Sine Cosine Algorithm for Enhanced Multimodal Biometric Authentication
by Eslam Hamouda, Alaa S. Alaerjan, Ayman Mohamed Mostafa and Mayada Tarek
Sensors 2026, 26(1), 208; https://doi.org/10.3390/s26010208 - 28 Dec 2025
Cited by 1 | Viewed by 565
Abstract
Score fusion is a technique that combines the matching scores from multiple biometric modalities for an authentication system. Biometric modalities are unique physical or behavioral characteristics that can be used to identify individuals. Biometric authentication systems use these modalities to verify or identify [...] Read more.
Score fusion is a technique that combines the matching scores from multiple biometric modalities for an authentication system. Biometric modalities are unique physical or behavioral characteristics that can be used to identify individuals. Biometric authentication systems use these modalities to verify or identify individuals. Score fusion can improve the performance of biometric authentication systems by exploiting the complementary strengths of different modalities and reducing the impact of noise and outliers from individual modalities. This paper proposes a new score fusion method based on the Sine Cosine Algorithm (SCA). SCA is a meta-heuristic optimization algorithm used in various optimization problems. The proposed method extracts features from multiple biometric sources and then computes intra/inter scores for each modality. The proposed method then normalizes the scores for a given user using different biometric modalities. Then, the mean, maximum, minimum, median, summation, and Tanh are used to aggregate the scores from different biometric modalities. The role of the SCA is to find the optimal parameters to fuse the normalized scores. We evaluated our methods on the CASIA-V3-Internal iris dataset and the AT&T (ORL) face database. The proposed method outperforms existing optimization-based methods under identical experimental conditions and achieves an Equal Error Rate (EER) of 1.003% when fusing left iris, right iris, and face. This represents an improvement of up to 85.89% over unimodal baselines. These findings validate SCA’s effectiveness for adaptive score fusion in multimodal biometric systems. Full article
(This article belongs to the Section Biosensors)
Show Figures

Figure 1

24 pages, 8722 KB  
Article
Cooperative Path Planning for Object Transportation with Fault Management
by Bandita Sahu and Indrajeet Kumar
Automation 2026, 7(1), 1; https://doi.org/10.3390/automation7010001 - 22 Dec 2025
Viewed by 358
Abstract
Enhancing the serviceability of mobile robots is an important factor for improving regular work to a great extent. This approach has been implemented in areas such as industry, healthcare, and military. To ensure the successful implementation of the proposed work, it is important [...] Read more.
Enhancing the serviceability of mobile robots is an important factor for improving regular work to a great extent. This approach has been implemented in areas such as industry, healthcare, and military. To ensure the successful implementation of the proposed work, it is important to have an impeccable collision-free path for mobile robots. This goal has been accomplished by developing an intelligent fault management system. The proposed work produces an efficient path through the use of a hybrid algorithm that combines the benefits of the sine cosine algorithm (SCA) and particle swarm optimization (PSO) algorithms. The proposed work reports on the object transportation by a pair or group of robots from source to destination, and the mentioned task can be proficiently completed in three steps: fault identification, fault resolution using robot replacement, and computation of a collision-free path. The proposed work was successfully implemented in a C language environment to showcase its competence in terms of execution time, path traveled, and path deviated. The presented comparative analysis of the proposed algorithm demonstrates the effectiveness of the approach in terms of several metrics, such as path planning, cooperation, and fault management. The proposed approach achieved path optimality by reducing the traveled path by approximately 9.6% compared to QCOV-R and 8.4% compared to the ABCO algorithm in an environment with a minimum of eight obstacles. Full article
Show Figures

Figure 1

40 pages, 41737 KB  
Article
Multi-Threshold Image Segmentation Based on Reinforcement Learning–Thermal Conduction–Sine Cosine Algorithm (RLTCSCA): Symmetry-Driven Optimization for Image Processing
by Yijie Wang, Zuowen Bao, Qianqian Zhu and Xiang Lei
Symmetry 2025, 17(12), 2120; https://doi.org/10.3390/sym17122120 - 9 Dec 2025
Viewed by 417
Abstract
To address the inherent limitations of the standard Sine Cosine Algorithm (SCA) in multi-threshold image segmentation, this paper proposes an enhanced algorithm named the Reinforcement Learning–Thermal Conduction–Sine Cosine Algorithm (RLTC-SCA), with symmetry as a core guiding principle. Symmetry, a fundamental property in nature [...] Read more.
To address the inherent limitations of the standard Sine Cosine Algorithm (SCA) in multi-threshold image segmentation, this paper proposes an enhanced algorithm named the Reinforcement Learning–Thermal Conduction–Sine Cosine Algorithm (RLTC-SCA), with symmetry as a core guiding principle. Symmetry, a fundamental property in nature and image processing, refers to the invariance or regularity of grayscale distributions, texture patterns, and structural features across image regions; this characteristic is widely exploited to improve segmentation accuracy by leveraging consistent spatial or intensity relationships. In multi-threshold segmentation, symmetry manifests in the balanced distribution of optimal thresholds within the grayscale space, as well as the symmetric response of segmentation metrics (e.g., PSNR, SSIM) to threshold adjustments. To evaluate the optimization performance of RLTC-SCA, comprehensive numerical experiments were conducted on the CEC2020 and CEC2022 benchmark test suites. The proposed algorithm was compared with several mainstream metaheuristic algorithms. An ablation study was designed to analyze the individual contribution and synergistic effects of the three enhancement strategies. The convergence behavior was characterized using indicators such as average fitness value, search trajectory, and convergence curve. Moreover, statistical stability was assessed using the Wilcoxon rank-sum test (at a significance level of p = 0.05) and the Friedman test. Experimental results demonstrate that RLTC-SCA outperforms all comparison algorithms in terms of average fitness, convergence speed, and stability, ranking first on both benchmark test suites. Furthermore, RLTC-SCA was applied to multi-threshold image segmentation tasks, where the Otsu method was adopted as the objective function. Segmentation performance was evaluated on multiple benchmark images under four threshold levels (2, 4, 6, and 8) using PSNR, FSIM, and SSIM as evaluation metrics. The results indicate that RLTC-SCA can efficiently obtain optimal segmentation thresholds, with PSNR, FSIM, and SSIM values consistently higher than those of competing algorithms—demonstrating superior segmentation accuracy and robustness. This study provides a reliable solution for improving the efficiency and precision of multi-threshold image segmentation and enriches the application of intelligent optimization algorithms in the field of image processing. Full article
(This article belongs to the Special Issue Symmetry in Mathematical Optimization Algorithm and Its Applications)
Show Figures

Figure 1

33 pages, 3248 KB  
Article
Weibull Parameter Estimation Using Empirical and AI Methods: A Wind Energy Assessment in İzmir
by Bayram Köse
Biomimetics 2025, 10(10), 709; https://doi.org/10.3390/biomimetics10100709 - 20 Oct 2025
Cited by 1 | Viewed by 1139
Abstract
This study evaluates the estimation of Weibull distribution parameters (shape, k; scale, c) for wind speed modeling in wind energy potential assessments. Traditional empirical methods—Justus Moment Method (JEM), Power Density Method (PDM), Energy Pattern Factor Method (EPFM), Lysen Moment Method (LAM), [...] Read more.
This study evaluates the estimation of Weibull distribution parameters (shape, k; scale, c) for wind speed modeling in wind energy potential assessments. Traditional empirical methods—Justus Moment Method (JEM), Power Density Method (PDM), Energy Pattern Factor Method (EPFM), Lysen Moment Method (LAM), and Standard Deviation Empirical Method (SEM)—are compared with advanced artificial intelligence optimization algorithms (AIOAs), including Genetic Algorithm (GA), Gravitational Search Algorithm (GSA), Sine Cosine Algorithm (SCA), Teaching-Learning-Based Optimization (TLBA), Grey Wolf Optimizer (GWA), Red Fox Algorithm (RFA), and Red Panda Optimization Algorithm (RPA). Using hourly wind speed data from Foça, Urla, Karaburun, and Çeşme in Turkey, the analysis demonstrates that AIOAs, particularly GA, GSA, SCA, TLBA, and GWA, outperform empirical methods, achieving low RMSE (0.0071) and high R2 (0.9755). SEM and LAM perform competitively among empirical methods, while PDM and EPFM show higher errors, highlighting their limitations in complex wind speed distributions. The study also conducts a techno-economic analysis, assessing capacity factors, unit energy costs, and payback periods. Foça and Urla are identified as optimal investment sites due to high energy yields and economic efficiency, whereas Çeşme is unviable due to low production and long payback periods. This research provides a robust framework for Weibull parameter estimation, demonstrating AIOAs’ superior accuracy and offering a decision-support tool for sustainable wind energy investments. Full article
(This article belongs to the Special Issue Bio-Inspired Machine Learning and Evolutionary Computing)
Show Figures

Figure 1

39 pages, 7020 KB  
Article
Improved Multi-Faceted Sine Cosine Algorithm for Optimization and Electricity Load Forecasting
by Stephen O. Oladipo, Udochukwu B. Akuru and Abraham O. Amole
Computers 2025, 14(10), 444; https://doi.org/10.3390/computers14100444 - 17 Oct 2025
Cited by 1 | Viewed by 1133
Abstract
The sine cosine algorithm (SCA) is a population-based stochastic optimization method that updates the position of each search agent using the oscillating properties of the sine and cosine functions to balance exploration and exploitation. While flexible and widely applied, the SCA often suffers [...] Read more.
The sine cosine algorithm (SCA) is a population-based stochastic optimization method that updates the position of each search agent using the oscillating properties of the sine and cosine functions to balance exploration and exploitation. While flexible and widely applied, the SCA often suffers from premature convergence and getting trapped in local optima due to weak exploration–exploitation balance. To overcome these issues, this study proposes a multi-faceted SCA (MFSCA) incorporating several improvements. The initial population is generated using dynamic opposition (DO) to increase diversity and global search capability. Chaotic logistic maps generate random coefficients to enhance exploration, while an elite-learning strategy allows agents to learn from multiple top-performing solutions. Adaptive parameters, including inertia weight, jumping rate, and local search strength, are applied to guide the search more effectively. In addition, Lévy flights and adaptive Gaussian local search with elitist selection strengthen exploration and exploitation, while reinitialization of stagnating agents maintains diversity. The developed MFSCA was tested against 23 benchmark optimization functions and assessed using the Wilcoxon rank-sum and Friedman rank tests. Results showed that MFSCA outperformed the original SCA and other variants. To further validate its applicability, this study developed a fuzzy c-means MFSCA-based adaptive neuro-fuzzy inference system to forecast energy consumption in student residences, using student apartments at a university in South Africa as a case study. The MFSCA-ANFIS achieved superior performance with respect to RMSE (1.9374), MAD (1.5483), MAE (1.5457), CVRMSE (42.8463), and SD (1.9373). These results highlight MFSCA’s effectiveness as a robust optimizer for both general optimization tasks and energy management applications. Full article
(This article belongs to the Special Issue Operations Research: Trends and Applications)
Show Figures

Figure 1

39 pages, 1281 KB  
Article
Sustainable Metaheuristic-Based Planning of Rural Medium- Voltage Grids: A Comparative Study of Spanning and Steiner Tree Topologies for Cost-Efficient Electrification
by Lina María Riaño-Enciso, Brandon Cortés-Caicedo, Oscar Danilo Montoya, Luis Fernando Grisales-Noreña and Jesús C. Hernández
Sustainability 2025, 17(18), 8145; https://doi.org/10.3390/su17188145 - 10 Sep 2025
Cited by 1 | Viewed by 812
Abstract
This paper presents a heuristic methodology for the optimal expansion of unbalanced three-phase distribution systems in rural areas, simultaneously addressing feeder routing and conductor sizing to minimize the total annualized cost—defined as the sum of investments in conductors and operational energy losses. The [...] Read more.
This paper presents a heuristic methodology for the optimal expansion of unbalanced three-phase distribution systems in rural areas, simultaneously addressing feeder routing and conductor sizing to minimize the total annualized cost—defined as the sum of investments in conductors and operational energy losses. The planning strategy explores two radial topological models: the Minimum Spanning Tree (MST) and the Steiner Tree (ST). The latter incorporates auxiliary nodes to reduce the total line length. For each topology, an initial conductor sizing is performed based on three-phase power flow calculations using Broyden’s method, capturing the unbalanced nature of the rural networks. These initial solutions are refined via four metaheuristic algorithms—the Chu–Beasley Genetic Algorithm (CBGA), Particle Swarm Optimization (PSO), the Sine–Cosine Algorithm (SCA), and the Grey Wolf Optimizer (GWO)—under a master–slave optimization framework. Numerical experiments on 15-, 25- and 50-node rural test systems show that the ST combined with GWO consistently achieves the lowest total costs—reducing expenditures by up to 70.63% compared to MST configurations—and exhibits superior robustness across all performance metrics, including best-, average-, and worst-case solutions, as well as standard deviation. Beyond its technical contributions, the proposed methodology supports the United Nations Sustainable Development Goals by promoting universal energy access (SDG 7), fostering cost-effective rural infrastructure (SDG 9), and contributing to reductions in urban–rural inequalities in electricity access (SDG 10). All simulations were implemented in MATLAB 2024a, demonstrating the practical viability and scalability of the method for planning rural distribution networks under unbalanced load conditions. Full article
Show Figures

Figure 1

30 pages, 1477 KB  
Article
A Hybrid Wavelet Analysis-Based New Information Priority Nonhomogeneous Discrete Grey Model with SCA Optimization for Language Service Demand Forecasting
by Xixi Li and Xin Ma
Systems 2025, 13(9), 768; https://doi.org/10.3390/systems13090768 - 1 Sep 2025
Cited by 1 | Viewed by 808
Abstract
Accurate forecasting of language service demand is essential for language industry planning and resource allocation, yet it remains challenging due to small sample sizes, noisy data, and nonlinear dynamics in industry-level time series. To enhance forecasting accuracy, this study proposes a novel hybrid [...] Read more.
Accurate forecasting of language service demand is essential for language industry planning and resource allocation, yet it remains challenging due to small sample sizes, noisy data, and nonlinear dynamics in industry-level time series. To enhance forecasting accuracy, this study proposes a novel hybrid forecasting framework, called the Sine Cosine Algorithm-optimized wavelet analysis-based new information priority nonhomogeneous discrete grey model (SCA–WA–NIPNDGM). By integrating wavelet-based denoising with the NIPNDGM, the model effectively extracts intrinsic signals and prioritizes recent observations to capture short-term trends while addressing nonlinear parameter estimation via heuristic optimization. Empirical studies are conducted across three high-demand sectors in China from 2000 to 2024, including manufacturing; water conservancy, environmental, and public facilities management; and wholesale and retail. The findings show that the proposed model displays superior performance to 11 benchmark grey models and five optimization algorithms across six evaluation metrics, achieving test Mean Absolute Percentage Error (MAPE) values as low as 1.2%, with strong generalization, stable iterations, and fast convergence. These results underscore its effectiveness in forecasting complex time series and offer valuable insights for language service market planning under emerging AI-driven disruptions. Full article
Show Figures

Figure 1

19 pages, 318 KB  
Article
MI-Convex Approximation for the Optimal Siting and Sizing of PVs and D-STATCOMs in Distribution Networks to Minimize Investment and Operating Costs
by Oscar Danilo Montoya, Brandon Cortés-Caicedo, Luis Fernando Grisales-Noreña, Walter Gil-González and Diego Armando Giral-Ramírez
Electricity 2025, 6(3), 39; https://doi.org/10.3390/electricity6030039 - 3 Jul 2025
Cited by 2 | Viewed by 1156
Abstract
The optimal integration of photovoltaic (PV) systems and distribution static synchronous compensators (D-STATCOMs) in electrical distribution networks is important to reduce their operating costs, improve their voltage profiles, and enhance their power quality. To this effect, this paper proposes a mixed-integer convex (MI-Convex) [...] Read more.
The optimal integration of photovoltaic (PV) systems and distribution static synchronous compensators (D-STATCOMs) in electrical distribution networks is important to reduce their operating costs, improve their voltage profiles, and enhance their power quality. To this effect, this paper proposes a mixed-integer convex (MI-Convex) optimization model for the optimal siting and sizing of PV systems and D-STATCOMs, with the aim of minimizing investment and operating costs in electrical distribution networks. The proposed model transforms the traditional mixed-integer nonlinear programming (MINLP) formulation into a convex model through second-order conic relaxation of the nodal voltage product. This model ensures global optimality and computational efficiency, which is not achieved using traditional heuristic-based approaches. The proposed model is validated on IEEE 33- and 69-bus test systems, showing a significant reduction in operating costs in both feeders compared to traditional heuristic-based approaches such as the vortex search algorithm (VSA), the sine-cosine algorithm (SCA), and the sech-tanh optimization algorithm (STOA). According to the results, the MI-convex model achieves cost savings of up to 38.95% in both grids, outperforming the VSA, SCA, and STOA. Full article
(This article belongs to the Special Issue Recent Advances in Power and Smart Grids)
Show Figures

Figure 1

35 pages, 24700 KB  
Article
Optimizing Load Frequency Control of Multi-Area Power Renewable and Thermal Systems Using Advanced Proportional–Integral–Derivative Controllers and Catch Fish Algorithm
by Saleh A. Alnefaie, Abdulaziz Alkuhayli and Abdullah M. Al-Shaalan
Fractal Fract. 2025, 9(6), 355; https://doi.org/10.3390/fractalfract9060355 - 29 May 2025
Cited by 12 | Viewed by 2099
Abstract
Renewable energy sources (RESs) are increasingly combined into the power system due to market liberalization and environmental and economic benefits, but their weather-dependent variability causes power production and demand mismatches, leading to issues like frequency and regional power transmission fluctuations. To maintain synchronization [...] Read more.
Renewable energy sources (RESs) are increasingly combined into the power system due to market liberalization and environmental and economic benefits, but their weather-dependent variability causes power production and demand mismatches, leading to issues like frequency and regional power transmission fluctuations. To maintain synchronization in power systems, frequency must remain constant; disruptions in the proper balance of production and load might produce frequency variations, risking serious issues. Therefore, a mechanism known as load frequency control (LFC) or automated generation control (AGC) is needed to keep the frequency and tie-line power within predefined stable limits. In this study, advanced proportional–integral–derivative PID controllers such as fractional-order PID (FOPID), cascaded PI(PDN), and PI(1+DD) for LFC in a two-area power system integrated with RES are optimized using the catch fish optimization algorithm (CFA). The controllers’ optimal gains are attained through using the integral absolute error (IAE) and ITAE objective functions. The performance of LFC with CFA-tuned PID, PI, cascaded PI(PDN), and FOPID, PI(1+DD) controllers is compared to other optimization techniques, including sine cosine algorithm (SCA), particle swarm optimization (PSO), brown bear algorithm (BBA), and grey wolf optimization (GWO), in a two-area power system combined with RESs under various conditions. Additionally, by contrasting the performance of the PID, PI, cascaded PI(PDN), and FOPID, PI(1+DD) controllers, the efficiency of the CFA is confirmed. Additionally, a sensitivity analysis that considers simultaneous modifications of the frequency bias coefficient (B) and speed regulation (R) within a range of ±25% validates the efficacy and dependability of the suggested CFA-tuned PI(1+DD). In the complex dynamics of a two-area interconnected power system, the results show how robust the suggested CFA-tuned PI(1+DD) control strategy is and how well it can stabilize variations in load frequency and tie-line power with a noticeably shorter settling time. Finally, the results of the simulation show that CFA performs better than the GWO, BBA, SCA, and PSO strategies. Full article
Show Figures

Figure 1

Back to TopTop