Sign in to use this feature.

Years

Between: -

Subjects

remove_circle_outline
remove_circle_outline
remove_circle_outline
remove_circle_outline
remove_circle_outline
remove_circle_outline
remove_circle_outline

Journals

Article Types

Countries / Regions

Search Results (29)

Search Parameters:
Keywords = HAIC

Order results
Result details
Results per page
Select all
Export citation of selected articles as:
26 pages, 3229 KB  
Systematic Review
Systematic Literature Review of Human–AI Collaboration for Intelligent Construction
by Juan Du, Ruoqi Gu, Xuan Tang and Vijayan Sugumaran
Appl. Sci. 2026, 16(2), 597; https://doi.org/10.3390/app16020597 - 7 Jan 2026
Viewed by 327
Abstract
Artificial intelligence (AI) technology, serving as an indispensable component within intelligent construction systems, has become a cornerstone for driving the digital and intelligent transformation of the construction industry. Although AI demonstrates autonomous decision-making capabilities in specific operational contexts, because of the dynamic and [...] Read more.
Artificial intelligence (AI) technology, serving as an indispensable component within intelligent construction systems, has become a cornerstone for driving the digital and intelligent transformation of the construction industry. Although AI demonstrates autonomous decision-making capabilities in specific operational contexts, because of the dynamic and often unforeseeable nature of construction workflows, human–AI collaboration (HAIC) still dominates the operational paradigm. This study undertakes a systematic review of the prior research on human–AI collaboration in intelligent construction. Through a bibliometric search, scientometric analysis, and in-depth literature classification, 191 highly cited articles in the past five years, which are in the top 10% by citation count within the dataset (as of May 2025, based on Scopus, Google Scholar, and WOS), were screened, and four research streams were formed based on a co-citation analysis and clustering, namely, construction robotics, productivity and safety, intelligent algorithms and modelling, and factors related to construction workers. Finally, a three-dimensional knowledge framework covering the technical layer, application layer, and management layer was constructed. Through this comprehensive synthesis, the study developed a human–AI collaboration knowledge framework in the field of construction science that integrates technology, scenarios, and management dimensions, revealing the co-evolutionary path of artificial intelligence technology and industry digital transformation. Full article
(This article belongs to the Special Issue AI from Industry 4.0 to Industry 5.0: Engineering for Social Change)
Show Figures

Figure 1

36 pages, 1888 KB  
Review
Enhancing Intuitive Decision-Making and Reliance Through Human–AI Collaboration: A Review
by Gerui Xu, Shruthi Venkatesha Murthy and Bochen Jia
Informatics 2025, 12(4), 135; https://doi.org/10.3390/informatics12040135 - 5 Dec 2025
Viewed by 3153
Abstract
As AI decision support systems play a growing role in high-stakes decision making, ensuring effective integration of human intuition with AI recommendations is essential. Despite advances in AI explainability, challenges persist in fostering appropriate reliance. This review explores AI decision support systems that [...] Read more.
As AI decision support systems play a growing role in high-stakes decision making, ensuring effective integration of human intuition with AI recommendations is essential. Despite advances in AI explainability, challenges persist in fostering appropriate reliance. This review explores AI decision support systems that enhance human intuition through the analysis of 84 studies addressing three questions: (1) What design strategies enable AI systems to support humans’ intuitive capabilities while maintaining decision-making autonomy? (2) How do AI presentation and interaction approaches influence trust calibration and reliance behaviors in human–AI collaboration? (3) What ethical and practical implications arise from integrating AI decision support systems into high-risk human decision making, particularly regarding trust calibration, skill degradation, and accountability across different domains? Our findings reveal four key design strategies: complementary role architectures that amplify rather than replace human judgment, adaptive user-centered designs tailoring AI support to individual decision-making styles, context-aware task allocation dynamically assigning responsibilities based on situational factors, and autonomous reliance calibration mechanisms empowering users’ control over AI dependence. We identified that visual presentations, interactive features, and uncertainty communication significantly influence trust calibration, with simple visual highlights proving more effective than complex presentation and interactive methods in preventing over-reliance. However, a concerning performance paradox emerges where human–AI combinations often underperform the best individual agent while surpassing human-only performance. The research demonstrates that successful AI integration in high-risk contexts requires domain-specific calibration, integrated sociotechnical design addressing trust calibration and skill preservation simultaneously, and proactive measures to maintain human agency and competencies essential for safety, accountability, and ethical responsibility. Full article
Show Figures

Figure 1

30 pages, 1581 KB  
Article
A Human–AI Collaborative Framework for Additive Manufacturing Modeling and Decision-Making
by Alexios Papacharalampopoulos, Panagis Foteinopoulos, Olga Maria Karagianni and Panagiotis Stavropoulos
Processes 2025, 13(12), 3877; https://doi.org/10.3390/pr13123877 - 1 Dec 2025
Viewed by 658
Abstract
Even though Additive Manufacturing (AM) has become a critical enabler of manufacturing in various industries, its full potential in terms of process quality and productivity has not been achieved yet. The recent developments in Artificial Intelligence (AI) can help toward this goal, especially [...] Read more.
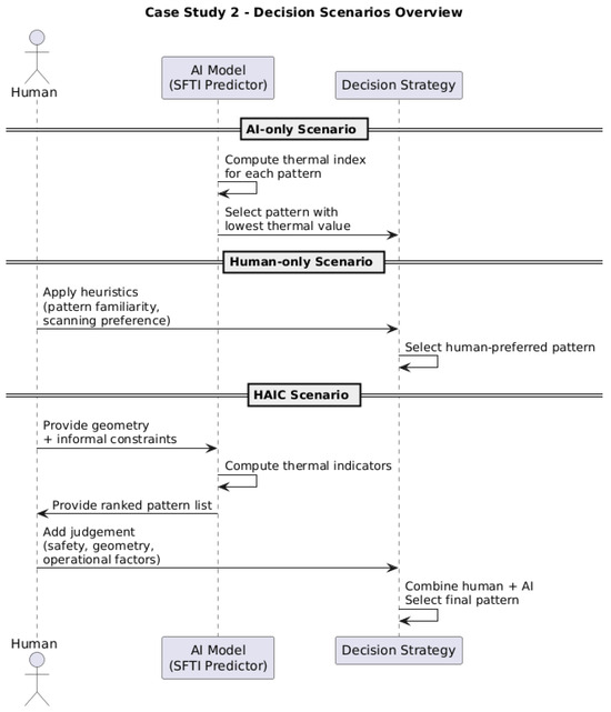
Even though Additive Manufacturing (AM) has become a critical enabler of manufacturing in various industries, its full potential in terms of process quality and productivity has not been achieved yet. The recent developments in Artificial Intelligence (AI) can help toward this goal, especially through Human–AI Collaboration (HAIC). However, existing approaches are focused on certain aspects of the problem, without comprehensively tackling the issue. This study proposes a holistic and AM-specific HAIC framework that combines the different components of human expertise, explainable AI, simulation-based forecasting, and variable-based process control into an integrated decision-making structure. The key findings include the identification of the most important variables that should be utilized, including their classification through the input of experts in terms of importance (utilizing the presented M-S metric), controllability, and the most suitable agent (human, AI, both) to effectively control each variable. Finally, the concept of the framework for effective HAIC in AM is analyzed, including the operational sequence of sensing, AI analysis, human evaluation, decision implementation, and feedback loops. Two complementary case studies are presented; the first provides a conceptual example, and the second one develops a quantitative scenario that allows the comparison of three decision pathways—AI-only, Human-only, and HAIC. Full article
(This article belongs to the Special Issue Process Control and Optimization in the Era of Industry 5.0)
Show Figures

Graphical abstract

12 pages, 1901 KB  
Article
Hepatic Arterial Infusion Chemotherapy in the Treatment of Unresectable Hepatocellular Carcinoma with and Without Extrahepatic Spread: A Propensity Score Matching Study
by Chao-Ting Chen, Huei-Lung Liang, Chia-Ling Chiang, Wei-Lun Tsai and Yu-Chia Chen
J. Pers. Med. 2025, 15(11), 561; https://doi.org/10.3390/jpm15110561 - 19 Nov 2025
Viewed by 509
Abstract
Purpose: We aimed to study the efficacy and safety of hepatic artery infusion chemotherapy (HAIC) in the treatment of unresectable hepatocellular carcinoma (HCC) with extrahepatic spread (EHS). Materials and Methods: A total of 323 patients with unresectable HCC received HAIC plus lipiodol microvascular [...] Read more.
Purpose: We aimed to study the efficacy and safety of hepatic artery infusion chemotherapy (HAIC) in the treatment of unresectable hepatocellular carcinoma (HCC) with extrahepatic spread (EHS). Materials and Methods: A total of 323 patients with unresectable HCC received HAIC plus lipiodol microvascular embolization. HAIC was performed via puncture of the left subclavian artery with a temporary 4-French angio-catheter placed in the common/proper hepatic artery. The HAIC regimen consisted of a daily infusion of cisplatin (10 mg/m2), mitomycin-C (2 mg/m2), and leucovorin (15 mg/m2), administered over a period of 20–30 min, and then a 5-fluorouracil (5-FU, 100 mg/m2) infusion for the remaining of 22 h of each day, for five consecutive days. Before the temporary catheter was removed, 10 mL of ethiodized oil (Lipiodol, Guerbet, France) was injected to obtain a synergistic effect of chemoinfusion and lipiodol microvascular embolization. Treatment responses were evaluated based on mRECIST criteria. The objective response rate (ORR), progression-free survival (PFS), and overall survival (OS) of patients with EHS were compared to those without. Subgroup analyses of patients with and without major portal vein tumor thrombosis (PVTT) were performed both before and after propensity score matching (PSM). The survival analyses were conducted with the Kaplan–Meier method and compared using the log-rank test. All the statistical analyses were performed by SPSS (version 26.0). Result: The overall ORR was 59.1%. The median OS of the initial cohort and patients positive and negative for EHS were 16.3, 12.0, and 18.0 months, respectively (p = 0.002). In the subgroup analysis, there was no statistical difference in survival in patients with major PVTT between the with-EHS and without-EHS groups (13.0 vs. 15.0 months, p = 0.407). However, the median OS in patients with EHS was significantly shorter than those without EHS (11.4 vs. 19.4 months, p < 0.001) in the subgroup of non-major PVTT patients. After PSM, there were no significant survival differences between the EHS and non-EHS groups in any patient cohort or sub-cohort analysis. Conclusions: For unresectable HCC, controlling intrahepatic tumor progression through HAIC is more important than controlling extrahepatic tumor growth, especially in patients with major PVTT. Personalized locoregional HAIC can be performed in patients with EHS. Full article
(This article belongs to the Special Issue Current Trends and Future Challenges in Hepatocellular Carcinoma)
Show Figures

Figure 1

15 pages, 705 KB  
Article
Hepatic Arterial Infusion Chemotherapy with Serplulimab and the Bevacizumab Biosimilar HLX04 for Advanced Hepatocellular Carcinoma: A Prospective, Observational Phase II Clinical Trial
by Huikai Li, Tongguo Si, Rentao Li, Xiaojing Xie, Yang Liu, Linlin Fu, Yu Bai, Junchao Yao, Xihao Zhang, Mao Yang and Xiaofeng Mu
Cancers 2025, 17(19), 3235; https://doi.org/10.3390/cancers17193235 - 5 Oct 2025
Viewed by 1545
Abstract
Background/Objectives: Advanced hepatocellular carcinoma (HCC) presents limited treatment options; however, immunotherapy demonstrates encouraging outcomes and acceptable adverse reactions in advanced HCC. This study evaluates the efficacy and safety of combining serplulimab, the bevacizumab biosimilar HLX04, and hepatic arterial infusion chemotherapy (HAIC) as a [...] Read more.
Background/Objectives: Advanced hepatocellular carcinoma (HCC) presents limited treatment options; however, immunotherapy demonstrates encouraging outcomes and acceptable adverse reactions in advanced HCC. This study evaluates the efficacy and safety of combining serplulimab, the bevacizumab biosimilar HLX04, and hepatic arterial infusion chemotherapy (HAIC) as a first-line therapy. Methods: This prospective, observational, single-center phase II trial enrolled untreated HCC patients with Barcelona Clinic Liver Cancer (BCLC) stage C. All patients received serplulimab (4.5 mg/kg) and HLX04 (15.0 mg/kg) every 3 weeks, followed by the HAIC-FOLFOX regimen. The primary endpoint was the objective response rate (ORR). Secondary endpoints included the disease control rate (DCR), progression-free survival (PFS), and safety. Results: A total of 32 patients were enrolled. The best outcomes showed an ORR of 53.1%, including 17 partial responses (PR, 53.1%) and 12 stable diseases (SD, 37.5%), resulting in a DCR of 90.6%. Subgroup analysis showed a higher ORR in patients with a single lesion and those receiving ≥3 treatment cycles, with an ORR of 60.7% in the latter group. Additionally, five patients underwent successful hepatectomy after ≥3 treatment cycles, with postoperative pathology confirming extensive tumor necrosis. Kaplan–Meier analysis estimated PFS rates of 89.9% (95% CI: 79.5–100.0%) at 6 months and 70.8% (95% CI: 54.2–92.4%) at 12 months. No deaths related to adverse events (AEs) occurred; four (12.5%) patients experienced grade IV AEs and twelve (37.5%) patients experienced grade III AEs. Conclusions: Serplulimab, HLX04, and HAIC combined as a first-line treatment for advanced HCC have demonstrated promising efficacy, particularly in patients completing ≥3 cycles, with an acceptable safety profile. Further investigation in larger trials is required. Full article
Show Figures

Figure 1

20 pages, 12367 KB  
Article
Chemosensitizer Effects of Cisplatin- and 5-Fluorouracil-Treated Hepatocellular Carcinomas by Lidocaine
by Teng-Wei Chen, Hsiu-Lung Fan, Shu-Ting Liu and Shih-Ming Huang
Int. J. Mol. Sci. 2025, 26(15), 7137; https://doi.org/10.3390/ijms26157137 - 24 Jul 2025
Viewed by 1332
Abstract
Approximately 90% of liver cancer cases are classified as hepatocellular carcinomas (HCCs), with chemotherapy and immunotherapy being the most recommended treatment options. While conventional chemotherapy specifically targets rapidly dividing cancer cells, it can also impact on healthy cells that are proliferating quickly. This [...] Read more.
Approximately 90% of liver cancer cases are classified as hepatocellular carcinomas (HCCs), with chemotherapy and immunotherapy being the most recommended treatment options. While conventional chemotherapy specifically targets rapidly dividing cancer cells, it can also impact on healthy cells that are proliferating quickly. This collateral damage to healthy cells, along with the potential for cancer cells to develop resistance, presents significant challenges for conventional chemotherapy in liver cancer patients. Hepatic artery infusion of chemotherapy (HAIC) generally leads to reduced toxicity and fewer side effects. The process of catheter insertion is usually performed under local anesthesia, with lidocaine being the preferred choice to combine with various chemotherapeutics in HCC treatment. In our study, we explored the effects of repurposing lidocaine in combination with cisplatin or 5-fluorouracil (5-FU) on two HCC cell lines, HepG2 and Hep3B. Our cytotoxicity analysis revealed that lidocaine functions as a chemosensitizer for cisplatin and 5-FU in both HepG2 and Hep3B cells. Specifically, we observed an increase in the subG1 population and a reduction in cytosolic reactive oxygen species in cisplatin- or 5-FU-treated HepG2 and Hep3B cells. Interestingly, lidocaine selectively decreased the reduced/oxidized glutathione ratio in cisplatin- or 5-FU-treated HepG2 cells but not in Hep3B cells. Furthermore, lidocaine induced endoplasmic reticulum stress, apoptosis, mitochondrial membrane depolarization, lipid peroxidation, and autophagy while suppressing cellular proliferation HepG2 and Hep3B cells. In conclusion, our study demonstrates the synergistic potential of combining lidocaine with cisplatin or 5-FU for the treatment of HCC, indicating that lidocaine may serve as an effective chemosensitizer. These findings highlight a new clinical advantage of using repurposing lidocaine as a chemosensitizer in the current HAIC procedure, suggesting that this combination warrants further exploration through rigorous clinical trials. In the future, we can better optimize therapeutic regimens, potentially leading to improved patient outcomes in HCCs. Full article
(This article belongs to the Special Issue Current Research on Cancer Biology and Therapeutics: Third Edition)
Show Figures

Figure 1

16 pages, 1316 KB  
Review
Hepatic Artery Infusion Chemotherapy for Hepatocellular Carcinoma: Clinical Advancements
by Wei Xu, Qing Li and Bin Liang
Curr. Oncol. 2025, 32(6), 313; https://doi.org/10.3390/curroncol32060313 - 28 May 2025
Cited by 1 | Viewed by 4519
Abstract
Intermediate- and advanced-stage hepatocellular carcinoma (HCC) continues to present significant therapeutic challenges. Hepatic artery infusion chemotherapy (HAIC), a well-established locoregional treatment for unresectable HCC, has recently demonstrated promising clinical outcomes both as monotherapy and in combination with systemic therapies. This comprehensive review examines [...] Read more.
Intermediate- and advanced-stage hepatocellular carcinoma (HCC) continues to present significant therapeutic challenges. Hepatic artery infusion chemotherapy (HAIC), a well-established locoregional treatment for unresectable HCC, has recently demonstrated promising clinical outcomes both as monotherapy and in combination with systemic therapies. This comprehensive review examines recent clinical advances in HAIC for HCC, with particular emphasis on evolving treatment regimens and their therapeutic efficacy. Full article
(This article belongs to the Special Issue Combined Therapies for Hepatocellular Carcinoma)
Show Figures

Graphical abstract

15 pages, 1898 KB  
Article
The Efficacy and Safety of Hepatic Artery Infusion Chemotherapy Combined with Lenvatinib and Programmed Death (PD)-1 Inhibitors for Unresectable Intrahepatic Cholangiocarcinoma: A Retrospective Study
by Yingxiao Cai, Wu Wen, Yangshuo Xia and Renhua Wan
Curr. Oncol. 2025, 32(2), 87; https://doi.org/10.3390/curroncol32020087 - 4 Feb 2025
Viewed by 2943
Abstract
Objectives: Although systemic chemotherapy (SC) is the mainstay for treating unresectable intrahepatic cholangiocarcinoma (ICC), its efficacy is limited and it causes severe systemic side effects. This study focuses on evaluating the effectiveness and safety of hepatic arterial infusion chemotherapy (HAIC) in combination with [...] Read more.
Objectives: Although systemic chemotherapy (SC) is the mainstay for treating unresectable intrahepatic cholangiocarcinoma (ICC), its efficacy is limited and it causes severe systemic side effects. This study focuses on evaluating the effectiveness and safety of hepatic arterial infusion chemotherapy (HAIC) in combination with lenvatinib plus programmed death-1 (PD-1) inhibitors (HLP), compared to SC in combination with lenvatinib plus PD-1 inhibitors (SCLP) for unresectable ICC. Methods: We analyzed patients initially diagnosed with unresectable ICC at our center between March 2021 and December 2023, classifying them into HLP and SCLP groups according to treatment regimen. This study assessed and compared overall survival (OS), progression-free survival (PFS), tumor response, and safety outcomes across the two treatment groups. Results: This study enrolled 53 subjects in total; 25 were treated with HLP and 28 with SCLP. The two groups showed well-matched baseline characteristics. The HLP group reported an extended median OS (12.8 vs. 11.0 months, p = 0.310) and a prolonged median PFS (8.8 vs. 6.4 months, p = 0.043), compared to the SCLP group. The HLP group had a better objective response rate (ORR) (52% vs. 25%, p = 0.043) and disease control rate (DCR) (96% vs. 78.6%, p = 0.104). Based on OS (p = 0.019) and PFS (p = 0.032) results, those without extrahepatic metastasis seemed to benefit more significantly from the HLP regimen than from the SCLP regimen. The HLP group experienced fewer grade 3–4 adverse events (AEs) than the SCLP group. Conclusions: The HLP regimen for unresectable ICC is an effective and safe strategy and is potentially better suited for patients without extrahepatic metastases. Full article
(This article belongs to the Section Gastrointestinal Oncology)
Show Figures

Figure 1

14 pages, 710 KB  
Article
Safety and Survival Outcomes of Liver Resection following Triple Combination Conversion Therapy for Initially Unresectable Hepatocellular Carcinoma
by Yin Long, Jue Huang, Jianguo Liao, Dongbo Zhang, Ziqi Huang, Xiaodong He and Lei Zhang
Cancers 2023, 15(24), 5878; https://doi.org/10.3390/cancers15245878 - 17 Dec 2023
Cited by 19 | Viewed by 3290
Abstract
Triple combination conversion therapy, involving transcatheter arterial chemoembolization (TACE) or hepatic arterial infusion chemotherapy (HAIC) combined with tyrosine kinase inhibitors (TKIs) and immune checkpoint inhibitors (ICIs), has shown an encouraging objective response rate (ORR) and successful conversion surgery rate in initially unresectable hepatocellular [...] Read more.
Triple combination conversion therapy, involving transcatheter arterial chemoembolization (TACE) or hepatic arterial infusion chemotherapy (HAIC) combined with tyrosine kinase inhibitors (TKIs) and immune checkpoint inhibitors (ICIs), has shown an encouraging objective response rate (ORR) and successful conversion surgery rate in initially unresectable hepatocellular carcinoma (HCC). However, the safety and long-term survival outcomes of subsequent liver resection after successful conversion still remain to be validated. From February 2019 to February 2023, 726 patients were enrolled in this retrospective study (75 patients received hepatectomy after conversion therapy [CLR group], and 651 patients underwent pure hepatectomy [LR group]). Propensity score matching (PSM) was used to balance the preoperative baseline characteristics. After PSM, 68 patients in the CLR group and 124 patients in the LR group were analyzed, and all the matching variables were well-balanced. Compared with the LR group, the CLR group experienced longer Pringle maneuver time, longer operation time, and longer hospital stays. In addition, the CLR group had significantly higher incidence rates of intra-abdominal bleeding, biliary leakage, post-hepatectomy liver failure (PHLF), and Clavien–Dindo grade IIIa complications than the LR group. There were no significant statistical differences in overall survival (OS) (hazard ratio [HR] 0.724; 95% confidence interval [CI] 0.356–1.474; p = 0.374) and recurrence-free survival (RFS) (HR 1.249; 95% CI 0.807–1.934; p = 0.374) between the two groups. Liver resection following triple combination conversion therapy in initially unresectable HCC may achieve favorable survival outcomes with manageable safety profiles; presenting as a promising treatment option for initially unresectable HCC. Full article
(This article belongs to the Section Cancer Therapy)
Show Figures

Figure 1

16 pages, 3063 KB  
Article
Efficacy of Lenvatinib Combined with Transcatheter Intra-Arterial Therapies for Patients with Advanced-Stage of Hepatocellular Carcinoma: A Propensity Score Matching
by Shigeo Shimose, Hideki Iwamoto, Takashi Niizeki, Masatoshi Tanaka, Tomotake Shirono, Etsuko Moriyama, Yu Noda, Masahito Nakano, Hideya Suga, Ryoko Kuromatsu, Takuji Torimura, Hironori Koga and Takumi Kawaguchi
Int. J. Mol. Sci. 2023, 24(18), 13715; https://doi.org/10.3390/ijms241813715 - 5 Sep 2023
Cited by 7 | Viewed by 2683
Abstract
This study aimed to evaluate the effect of lenvatinib (LEN) combined with transcatheter intra-arterial therapy (TIT) for advanced-stage hepatocellular carcinoma (HCC) after propensity score matching (PSM). This retrospective study enrolled 115 patients with advanced-stage HCC who received LEN treatment. The patients were categorized [...] Read more.
This study aimed to evaluate the effect of lenvatinib (LEN) combined with transcatheter intra-arterial therapy (TIT) for advanced-stage hepatocellular carcinoma (HCC) after propensity score matching (PSM). This retrospective study enrolled 115 patients with advanced-stage HCC who received LEN treatment. The patients were categorized into the LEN combined with TIT group (n = 30) or the LEN monotherapy group (n = 85). After PSM, 38 patients (LEN + TIT group, n = 19; LEN monotherapy group, n = 19) were analyzed. The median overall survival (OS) in the LEN + TIT group was significantly higher than that in the LEN monotherapy group (median survival time (MST): 28.1 months vs. 11.6 months, p = 0.014). The OS in the LEN combined with transcatheter arterial chemoembolization and LEN combined with hepatic arterial infusion chemotherapy groups was significantly higher than that in the LEN monotherapy group (MST 20.0 vs. 11.6 months, 30.2 vs. 11.6 months, p = 0.048, and p = 0.029, respectively). Independent factors associated with OS were alpha-fetoprotein and LEN combined with TIT. The indications for LEN combined with TIT were age <75 years and modified albumin bilirubin (m-ALBI) grade 1. We concluded that LEN combined with TIT may improve prognosis compared with LEN monotherapy in patients with advanced-stage HCC. Full article
Show Figures

Figure 1

12 pages, 630 KB  
Article
Comparative Analysis of Atezolizumab Plus Bevacizumab and Hepatic Artery Infusion Chemotherapy in Unresectable Hepatocellular Carcinoma: A Multicenter, Propensity Score Study
by Ji Hoon Kim, Hee-Chul Nam, Chang-Wook Kim, Hee Sun Cho, Jae-Sung Yoo, Ji Won Han, Jeong Won Jang, Jong Young Choi, Seung Kew Yoon, Hyun Yang, Si Hyun Bae, Suho Kim, Jung Suk Oh, Ho Jong Chun, Chang Ho Jeon, Jaegyoon Ahn and Pil Soo Sung
Cancers 2023, 15(17), 4233; https://doi.org/10.3390/cancers15174233 - 24 Aug 2023
Cited by 7 | Viewed by 2543
Abstract
This study aimed to compare the prognosis and characteristics of patients with advanced hepatocellular carcinoma treated with first-line atezolizumab plus bevacizumab (AB) combination therapy and hepatic artery infusion chemotherapy (HAIC). We retrospectively assessed 193 and 114 patients treated with HAIC and AB combination [...] Read more.
This study aimed to compare the prognosis and characteristics of patients with advanced hepatocellular carcinoma treated with first-line atezolizumab plus bevacizumab (AB) combination therapy and hepatic artery infusion chemotherapy (HAIC). We retrospectively assessed 193 and 114 patients treated with HAIC and AB combination therapy, respectively, between January 2018 and May 2023. The progression-free survival (PFS) of patients treated with AB combination therapy was significantly superior to that of patients treated with HAIC (p < 0.05), but there was no significant difference in overall survival (OS). After propensity score matching, our data revealed no significant differences in OS and PFS between patients who received AB combination therapy and those who received HAIC therapy (p = 0.5617 and 0.3522, respectively). In conclusion, our propensity score study reveals no significant differences in OS and PFS between patients treated with AB combination therapy and those treated with HAIC. Full article
(This article belongs to the Section Cancer Therapy)
Show Figures

Figure 1

25 pages, 1224 KB  
Review
Cisplatin in Liver Cancer Therapy
by Sae Hamaya, Kyoko Oura, Asahiro Morishita and Tsutomu Masaki
Int. J. Mol. Sci. 2023, 24(13), 10858; https://doi.org/10.3390/ijms241310858 - 29 Jun 2023
Cited by 69 | Viewed by 16436
Abstract
Hepatocellular carcinoma (HCC) is the most common primary liver tumor and is often diagnosed at an unresectable advanced stage. Systemic chemotherapy as well as transarterial chemoembolization (TACE) and hepatic arterial infusion chemotherapy (HAIC) are used to treat advanced HCC. TACE and HAIC have [...] Read more.
Hepatocellular carcinoma (HCC) is the most common primary liver tumor and is often diagnosed at an unresectable advanced stage. Systemic chemotherapy as well as transarterial chemoembolization (TACE) and hepatic arterial infusion chemotherapy (HAIC) are used to treat advanced HCC. TACE and HAIC have long been the standard of care for patients with unresectable HCC but are limited to the treatment of intrahepatic lesions. Systemic chemotherapy with doxorubicin or chemohormonal therapy with tamoxifen have also been considered, but neither has demonstrated survival benefits. In the treatment of unresectable advanced HCC, cisplatin is administered transhepatic arterially for local treatment. Subsequently, for cisplatin-refractory cases due to drug resistance, a shift to systemic therapy with a different mechanism of action is expected to produce new antitumor effects. Cisplatin is also used for the treatment of liver tumors other than HCC. This review summarizes the action and resistance mechanism of cisplatin and describes the treatment of the major hepatobiliary cancers for which cisplatin is used as an anticancer agent, with a focus on HCC. Full article
(This article belongs to the Section Molecular Oncology)
Show Figures

Figure 1

15 pages, 1320 KB  
Article
Prognostic Value of Skeletal Muscle Loss in Patients with Hepatocellular Carcinoma Treated with Hepatic Arterial Infusion Chemotherapy
by Kyoko Oura, Asahiro Morishita, Joji Tani, Takako Nomura, Takushi Manabe, Kei Takuma, Mai Nakahara, Tomoko Tadokoro, Koji Fujita, Shima Mimura, Takayuki Sanomura, Yoshihiro Nishiyama and Tsutomu Masaki
Cancers 2023, 15(6), 1834; https://doi.org/10.3390/cancers15061834 - 18 Mar 2023
Cited by 3 | Viewed by 2504
Abstract
Sarcopenia-related factors, including the skeletal muscle index (SMI), are reportedly associated with prognosis in patients with hepatocellular carcinoma (HCC) receiving various treatments. However, there is no evidence relating to hepatic arterial infusion chemotherapy (HAIC). In this study, we investigated whether a low SMI [...] Read more.
Sarcopenia-related factors, including the skeletal muscle index (SMI), are reportedly associated with prognosis in patients with hepatocellular carcinoma (HCC) receiving various treatments. However, there is no evidence relating to hepatic arterial infusion chemotherapy (HAIC). In this study, we investigated whether a low SMI was associated with worse clinical outcomes of HAIC. Seventy patients with advanced HCC were included. Clinical outcomes were compared between the decreased SMI (n = 27) and non-decreased SMI (n = 43) groups, which were classified according to changes in the SMI after 3 weeks of treatment. In the prognostic analysis, patients in the decreased SMI group had significantly shorter progression-free and overall survival (OS) than those in the non-decreased SMI group. In addition, poor nutritional status and liver function were associated with an immediate decrease in the SMI after HAIC. The therapeutic effect was worse in the decreased SMI group than in the non-decreased SMI group, although the incidence of adverse events did not significantly differ. In multivariate analysis, a decreased SMI at 3 weeks after HAIC was identified as a significant independent factor associated with OS. A decreased SMI in patients with advanced HCC undergoing HAIC was associated with poor prognosis. It is effective to monitor the SMI to evaluate general conditions and predict clinical outcomes. Full article
(This article belongs to the Section Cancer Therapy)
Show Figures

Figure 1

10 pages, 1696 KB  
Article
Combining HAIC and Sorafenib as a Salvage Treatment for Patients with Treatment-Failed or Advanced Hepatocellular Carcinoma: A Single-Center Experience
by Chia-Bang Chen, Chun-Min Chen, Ruo-Han Tzeng, Chen-Te Chou, Pei-Yuan Su, You-Chuen Hsu and Cheng-Da Yang
J. Clin. Med. 2023, 12(5), 1887; https://doi.org/10.3390/jcm12051887 - 27 Feb 2023
Cited by 5 | Viewed by 2524
Abstract
Background: Hepatic arterial infusion chemotherapy (HAIC) has been proven to be an effective treatment for advanced HCC. In this study, we present our single-center experience of implementing combined sorafenib and HAIC treatment for these patients and compare the treatment benefit with that of [...] Read more.
Background: Hepatic arterial infusion chemotherapy (HAIC) has been proven to be an effective treatment for advanced HCC. In this study, we present our single-center experience of implementing combined sorafenib and HAIC treatment for these patients and compare the treatment benefit with that of sorafenib alone. Methods: This was a retrospective single-center study. Our study included 71 patients who started taking sorafenib between 2019 and 2020 at Changhua Christian Hospital in order to treat advanced HCC or as a salvage treatment after the failure of a previous treatment for HCC. Of these patients, 40 received combined HAIC and sorafenib treatment. The efficacy of sorafenib alone or in combination with HAIC was measured in regard to overall survival and progression-free survival. Multivariate regression analysis was performed to identify factors associated with overall survival and progression-free survival. Results: HAIC combined with sorafenib treatment and sorafenib alone resulted in different outcomes. The combination treatment resulted in a better image response and objective response rate. Moreover, among the patients aged under 65 years old and male patients, the combination therapy resulted in a better progression-free survival than sorafenib alone. A tumor size ≥ 3 cm, AFP > 400, and ascites were associated with a poor progression-free survival among young patients. However, the overall survival of these two groups showed no significant difference. Conclusions: Combined HAIC and sorafenib treatment showed a treatment effect equivalent to that of sorafenib alone as a salvage treatment modality used to treat patients with advanced HCC or with experience of a previously failed treatment. Full article
Show Figures

Figure 1

15 pages, 2070 KB  
Article
New Regimen of Combining Hepatic Arterial Infusion Chemotherapy and Lipiodol Embolization in Treating Hepatocellular Carcinoma with Main Portal Vein Invasion
by Ming-Feng Li, Huei-Lung Liang, Chia-Ling Chiang, Wei-Lun Tsai, Wen-Chi Chen, Cheng-Chung Tsai and I-Shu Chen
J. Pers. Med. 2023, 13(1), 88; https://doi.org/10.3390/jpm13010088 - 29 Dec 2022
Cited by 3 | Viewed by 3227
Abstract
Background: The prognosis of HCC patients with main portal vein invasion (Vp4) is poor. We retrospectively reviewed the therapeutic outcomes with our new HAIC regimen in treating Vp4 HCC patients. Patients and Methods: Seventy-one patients received the new regimen of combining HAIC (daily [...] Read more.
Background: The prognosis of HCC patients with main portal vein invasion (Vp4) is poor. We retrospectively reviewed the therapeutic outcomes with our new HAIC regimen in treating Vp4 HCC patients. Patients and Methods: Seventy-one patients received the new regimen of combining HAIC (daily infusion of cisplatin (10 mg/m2), mitomycin-C (2 mg/m2) and Leucovorin (15 mg/m2) plus 100 mg/m2 of 5-fluorouracil (5-FU) using an infusion pump for 5 consecutive days) with Lipiodol embolization between 2002 and 2018. Twenty-two patients (31.0%) also received sorafenib. The Kaplan–Meier curve was used to calculate progression-free survival (PFS) and overall survival (OS). The OS of patients with or without additional sorafenib use or extrahepatic spread (EHS) was also compared. Results: Fifty-six patients (78.9%) had Child-Pugh A liver function. The mean maximal tumor size was 10.3 cm. Twenty patients (28.2%) had EHS at their initial diagnosis. The objective response rate according to the Modified Response Evaluation Criteria in Solid Tumors (mRECIST) and median OS were 64.8% and 13 months. The 1-, 2- and 3-year survival rates were 53.1%, 21.5% and 18.7%, respectively. In the subgroup analysis, there were no significant survival difference between patients with HAIC only vs. HAIC plus sorafenib (14 vs. 13 months) and between patients with vs. without EHS (12 vs. 13 months). Conclusions: Our new HAIC regimen is effective in treating Vp4 HCC patients. Additional sorafenib use with our new HAIC regimen provided no survival benefit. Full article
Show Figures

Figure 1

Back to TopTop