Next Article in Journal
Improving Transmission in Integrated Unmanned Aerial Vehicle–Intelligent Connected Vehicle Networks with Selfish Nodes Using Opportunistic Approaches
Previous Article in Journal
UAV Collision Avoidance in Unknown Scenarios with Causal Representation Disentanglement
 
 
Font Type:
Arial Georgia Verdana
Font Size:
Aa Aa Aa
Line Spacing:
Column Width:
Background:
Article

A Lightweight Anti-Unmanned Aerial Vehicle Detection Method Based on Improved YOLOv11

1
School of Mechanical Engineering, Nanjing University of Science and Technology, Nanjing 210094, China
2
NORINCO Group Air Ammunition Research Institute Co., Ltd., Haerbin 150030, China
3
Hangzhou Zhiyuan Research Ltd., Hangzhou 310014, China
*
Author to whom correspondence should be addressed.
Drones 2025, 9(1), 11; https://doi.org/10.3390/drones9010011
Submission received: 26 November 2024 / Revised: 18 December 2024 / Accepted: 23 December 2024 / Published: 25 December 2024

Abstract

Research on anti-UAV (anti-unmanned aerial vehicle) detection techniques is essential, since the widespread use of UAVs, while improving convenience, poses several hidden risks to privacy, security, air control, etc. This paper focuses on the challenges of long-distance UAV identification and proposes a lightweight anti-UAV detection method based on improved YOLOv11. Firstly, HWD is imported as the backbone’s downsampling module, which lowers feature loss in the feature extraction procedure while using fewer parameters. A lighter CCFM structure is then used in place of the original neck portion, to improve the model’s capacity to detect small targets and adjust to scale changes. The detection effect on small targets is greatly enhanced by removing the original large-scale detection head and adding a new small-scale detection head in response to the small size of UAV targets. In this paper, experimental validation was carried out using the DUT ANTI-UAV dataset, and, compared to the baseline model YOLOv11, the method we propose improved the P, R, mAP50, and mAP50-05 metrics by 4%, 4.5%, 4.1%, and 4.9%, respectively, and decreased the parameters by 38.4%. However, the FPS declined by roughly 5%. The experimental results show that the improved method we propose has better performance in anti-UAV detection tasks, and the model is more lightweight.

1. Introduction

Efficiency has been greatly increased by the extensive use of UAV (unmanned aerial vehicle) technology in a number of industries, including construction, security, entertainment, agriculture, environmental monitoring, and logistics [1]. The development of low-altitude economy is an unstoppable trend in the future, and UAVs are an important carrier of low-altitude economic development. But as UAVs have grown in popularity, several possible concerns have emerged surrounding their use, including privacy invasion, increased air traffic safety problems, and abuse in military applications [2]. Therefore, UAV regulation and detection have been the focus of necessary study because of urgent requirements for human safety, security, and privacy [3].
A few of the several UAV detection techniques that have been proposed include radar detection [4,5], auditory identification [6,7], infrared spectral identification [8], and radio frequency signal detection [9]. But the detecting equipment used in these approaches are typically heavy, expensive, and difficult to deploy, which makes them inconvenient, and makes it hard for them to become widely used outside of a few specialized areas. Vision-based detection techniques have been increasingly used in the field of UAV detection as computer technology has advanced. These vision-based detection techniques offer several benefits, including affordability, portability, and simplicity of use. Although the development of image-based target identification techniques has been accelerated by groundbreaking deep learning-based target detection algorithms like Fast R-CNN [10] and SSD [11], their comparatively poor detection speeds still make it challenging to satisfy the requirements of industrialized applications. Because of its exceptional speed performance, the YOLO [12,13] series has found extensive use in the industrial field. However, these detectors still have a difficult time reaching higher detection accuracy because of the small size of UAVs and the complexity of the background.
According to the above analysis, a lightweight anti-UAV detection method based on improved YOLOv11 is proposed in this paper. The main contributions are as follows:
(1)
HWD (Haar wavelet downsampling) is imported as the backbone’s downsampling module, which lowers feature loss in the feature extraction procedure while using fewer parameters;
(2)
A lighter CCFM structure is then used in the place of the original neck portion, to improve the model’s capacity to detect small targets and adjust to scale changes;
(3)
The detection effect on small targets is greatly enhanced by removing the original large-scale detection head and adding a new small-scale detection head in response to the small size of UAV targets.

2. Related Works

UAVs are increasingly being used in various industries due to their advantages of small size, low cost, wide operating space, and environmental adaptability. However, the misuse of UAVs has also brought significant hidden dangers to urban security, personal privacy protection, military applications, and spy listening. Therefore, research on anti-UAV detection methods is particularly important.
There are various methods for anti-UAV detection; those based on radar technology include surveillance radar [14], mmwave radar [15], and pulse-Doppler radar [16]. Additionally, RF is a powerful tool for anti-UAV detection [17], which mostly uses RF power produced by UAV location systems to detect UAVs. With the rapid development of computer vision technology, deep learning-based methods have become widely used in the field of UAV detection, due to their advantages such as low cost and low deployment requirements [18,19].
In recent years, target detection techniques based on deep learning and computer vision have made significant progress and become one of the key research directions in the field of artificial intelligence. Early target detection methods relied on hand-designed features, such as HOG [20] and SIFT [21], but these approaches have limited performance in complex contexts. With the rise of deep learning, CNN-based methods have gradually become mainstream. Specifically, the advent of models like Faster R-CNN, SSD, YOLO, and ViT has greatly enhanced both detection speed and accuracy.
Anti-UAV detection places a high demand on detection efficiency, making YOLO [22,23] widely applicable in this field due to its superior speed performance. However, YOLO still has limitations in specific detection tasks. Therefore, a hybrid improvement method based on YOLO is considered an effective approach to enhancing its performance in special detection tasks [24,25,26]. SHI [27] proposed a low-altitude UAV detection method based on the YOLOv4 model. Bo [28] proposed that YOLOv7-GS can be used to enhance the recognition of small UAVs in complex low-altitude environments by adding the InceptionNeXt module at the end of the neck portion, as well as importing the SPPFCSPC-SR and Get-and-Send modules. Jiang [29] lightened the anti-UAV detection model by introducing BiFPN in YOLOv8 and optimizing the loss function.
In recent years, the Transformer architecture has achieved remarkable success in the field of natural language processing, and its powerful parallel processing capabilities and global modeling abilities have garnered extensive attention in the field of computer vision. Consequently, Vision Transformers (ViTs) have gradually been applied in image detection [30,31,32,33]. Yu [34] proposed an anti-UAV tracker based on the Unified Transformer. Wang [35] designed a network based on the Swin Transformer block to realize accurate and robust tracking of UAV cluster targets. Li [36] proposed an efficient ViT-based tracking framework, featuring learning and template-search coupling integrated into an efficient one-stream ViT. Fang [37] proposed a real-time anti-distractor infrared UAV tracker for infrared anti-UAV tasks, which employs a global real-time perception mechanism to find candidate targets, then utilizes spatial–temporal information to obtain the real UAV target.
Based on recent advancements in anti-UAV target detection, both YOLO and ViTs exhibit strong performance in terms of detection speed. While YOLO slightly trails behind ViTs in terms of accuracy, ViTs demand greater computational resources and optimal training conditions. Furthermore, the performance of ViTs may degrade with smaller datasets. Therefore, in this paper, we opt to enhance YOLOv11 as our baseline model to achieve long-range anti-UAV detection.

3. Method

YOLOv11 is the latest advancement in the YOLO family, optimized based on YOLOv8 to achieve better performance with fewer of the parameters in the COCO dataset. Its network structure is shown in Figure 1. YOLOv11 has a significantly enhanced ability to extract features from images, thanks to its redesigned backbone and neck, and the importation of a new component, C3k2. These improvements make YOLOv11 even better at multi-target detection tasks. The efficiency of feature extraction is critical for precise target localization and classification. The new architecture of YOLOv11 greatly improves the sensitivity and accuracy of detection. YOLOv11 also makes use of a more effective architecture and training procedure. The original detection head is supplemented with two depth-separable convolution (DWConv) modules, which significantly lower the model’s parameters and computing needs while preserving excellent accuracy and accelerating processing.

3.1. Improved YOLOv11 Model for Anti-UAV Detection

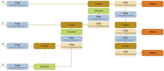
Targeting the small size of UAV targets and the demand for real-time detection, this paper proposes a lightweight detection model based on improved YOLOv11. The network structure of the model is shown in Figure 2. Firstly, HWD is imported as the backbone’s downsampling module, which lowers feature loss in the feature extraction procedure while using fewer parameters. A lighter CCFM structure is then used in place of the original neck portion, to improve the model’s capacity to detect small targets and adjust to scale changes. The detection effect on small targets is greatly enhanced by removing the original large-scale detection head and adding a new small-scale detection head in response to the small size of UAV targets. This enhancement successfully satisfies the objectives of the anti-UAV detection task by lowering the model’s parameters and processing requirements while simultaneously increasing detection speed and accuracy.

3.2. HWD

The wavelet basis function and scale function for the 1-stage, one-dimensional Haar transform can be defined as follows [38]:
ϕ 1 x = 1 2 ϕ 1,0 x + 1 2 ϕ 1,1 x Ψ 1 x = 1 2 ϕ 1,0 x 1 2 ϕ 1,1 x
Here, ϕ j , k x is defined as:
ϕ j , k x = 2 j ϕ 2 j x k ,   k = 0,1 , , 2 j 1
In this context, the parameters j and k are denoted as the stage (or scale in the image processing domain) and the order (or direction for the 2D image) of the Haar basis function, respectively. Furthermore, ϕ 0,0 x is defined as follows:
ϕ 0,0 x = ϕ 0 x = 0 , x < 0 1 , 0 x < 1 0 , x > 1
Therefore, the 1-stage Haar transform can be expressed using the 0-stage Haar basis functions:
ϕ 1 x = ϕ 0 2 x + ϕ 0 2 x 1 Ψ 1 x = ϕ 0 2 x ϕ 0 2 x 1
According to this, a signal of length L can be split into two segments of length L 2 , which can be thought of as high-pass and low-pass decomposition filters, respectively. Four components with half the original signal’s spatial resolution are produced when a two-dimensional signal, like a grayscale image, is subjected to the Haar wavelet transform.
The network structure of HWD is shown in Figure 3. First, the input feature dimension X is H × W × C , which is processed by the Haar wavelet transform. The HWD module first processes the input image using a pair of wavelet filters, which include a high-pass filter and a low-pass filter. The filtered results are downsampled by taking one value at every other point. The Haar wavelet transform then downsamples each of the input dimensions H and W to half of their original size, thus decomposing the features into four sub-bands (including low and high frequencies). After processing, the size of the output feature becomes H / 2 × W / 2 × 4 C , and the number of channels is expanded to four times that of the original one, realizing more effective feature encoding without losing the key information in the feature. Finally, the convolutional layer, normalization layer, and ReLU activation function are used to further process the encoded information. While the BN and ReLU activation functions enhance the network’s expressive capability and nonlinear features, convolutional techniques are utilized to extract the local information.
Thus, image features are decomposed into multiple frequency components (including high and low frequencies). This transform not only preserves the original global information, but also compresses the feature map, making subsequent computation more efficient. In the feature learning stage, convolution, BN, and ReLU activation functions are combined. This not only helps to extract rich feature information, but also effectively prevents overfitting, thus improving the generalization ability of the network. In addition, by combining the downsampling property of the Haar wavelet transform, the loss of feature information can be minimized while reducing the spatial dimension of the input feature map. This reduces the computational complexity and maintains the efficient feature extraction capability, enabling the model to better capture complex spatial features.

3.3. CCFM and P2head

In order to take into account the detection efficiency and detection accuracy of long-range, small-size UAV targets, this paper integrates the structural concept of CCFM to design a feature fusion structure containing a small-target detection head, as shown in Figure 4. The main role of CCFM is to fuse the features of different scales, in order to enhance the model’s adaptability to changes in scales and its detection capability for small-size targets [39]. CCFM is able to effectively integrate detailed features and contextual information, thus significantly improving the overall performance of the model. Compared to the FPN structure of YOLOv11, CCFM uniformly adjusts the number of channels of the feature map to 256 before performing feature splicing. This practice not only reduces the amount of computation, but also ensures consistency in the input of the feature map, which effectively fuses the contextual information and minimizes the loss of information after the feature fusion.
Targeting the problem of long-distance, small-size UAVs being difficult to recognize, this paper enhances the role of shallow features in detection by adding shallow feature detection heads, which improves the detection capability of small targets. In addition, in order to further decrease the parameters of the model, the detection head for the P5 layer features is removed. Eventually, a small-target, cross-feature fusion module named CCFM and P2head was formed in this study. This module not only significantly improves the detection ability of small targets, but also reduces the parameters of the model.

4. Experimental Process

4.1. Dataset

We used a publicly available dataset called “DUT ANTI-UAV” [40], which contains a total of 10,000 images. Specifically, the training, test, and validation sets contained 5200, 2200 and 2600 images, respectively. Since each image may contain multiple targets, the total number of detected targets was 10,109, of which 5243, 2245, and 2621 targets were found in the training, test, and validation sets, respectively.

4.2. Experimental Details

All the experiments described in this paper were conducted on a workstation with the Ubuntu 22.04 operating system. The graphics processor used was a GeForce RTX 3090, while the training and test data were derived from the soldier dataset constructed in this paper.
To ensure consistency in the training process for both the ablation and comparison tests, we used uniform hyperparameters for training. Specifically, the batch size was 16, the maximum epoch was set to 300, and the patience was 60. In addition, the loss function was the same as the baseline model.

4.3. Performance Metrics

In this paper, the performance of the anti-UAV detection model is evaluated using generalized evaluation criteria. In the evaluation, recall shows the percentage of correctly identified targets, whereas precision measures the model’s accuracy in identifying and segmenting targets. Furthermore, we employ FPS to gauge the model’s inference efficiency, and mAP to assess its target recognition and segmentation precision, in a comprehensive manner. Equations (5)–(8) below illustrate how these are calculated.
P = T P T P + F P
R = T P T P + F N
m A P = 1 N i = 1 N A P i
F P S = 1 t

5. Results

5.1. Ablation Experiment

We performed ablation experiments on the DUT ANTI-UAV dataset to assess the efficacy of each modification and to validate the performance of each module in comparison to the YOLOv11 improvements. We set identical parameters for each variable to guarantee the evaluation’s impartiality.
Table 1 shows that, in comparison to the baseline model YOLOv11n, the improved model reduced the number of parameters by 38.4%, and improved the P, R, mAP50, and mAP50-05 measures by 4%, 4.5%, 4.1%, and 4.9%, respectively. However, the FPS declined by roughly 5%.
Based on the analysis of the data in Table 1, we made the following evaluations:
The HWD module first processes the input image with a pair of wavelet filters (including high-pass and low-pass filters). After one transformation, the input image is decomposed into three high-frequency sub-bands and one low-frequency sub-band. On the basis of encoded features, further processing is performed using convolution layers, normalization layers, and ReLU activation functions. Through this method, the main features of the signal are retained while reducing the amount of data. As a result, apart from a slight decrease of only 0.3% in precision within the high-confidence interval (mAP50-095), all the metrics showed significant improvement. Additionally, the parameters were reduced by 14.41%, indicating that the HWD module not only achieved model light-weighting, but also maintained stable precision.
The primary function of the CCFM module is to fuse features of different scales to enhance the model’s adaptability to scale changes. From the experimental results it can be seen that, after introducing the CCFM module, there was no significant change in mAP50 and mAP50-95, but the precision (P) increased by 1.7%, and the recall (R) decreased by 1.6%. Meanwhile, the parameters significantly decreased by 30.78%. This indicates that the CCFM module not only substantially reduced the parameter count, but also maintained stable average precision, albeit with a slight impact on recall, which affected the capability for the detection of small targets.
The P2head module is a key improvement to enhance the accuracy of detecting small targets. After adding the P2head module, all performance metrics improved comprehensively, except for a slight decrease in detection speed. This suggests that although there was no significant change in the parameters, the increased handling of shallow features led to an increase in computational load, thereby affecting the detection speed.
The ablation experiment’s results, which include the (a) PR curve, (b) F1 curve, (c) mAP50 curve, and (d) mAP50-95 curve, are shown in Figure 5. It is evident that the curve of the baseline model is fully encircled by the improved model. This suggests that the improved mode outperforms the baseline model in terms of accuracy, and has clear benefits.
We present the comparative results of the ablation tests under various circumstances in Figure 6 to more clearly illustrate the enhancing effect of the anti-UAV detection model we suggest, in comparison to the baseline model. As can be seen from the figure, false detection by YOLOv11 occurs when the background interference is severe, but our model is able to avoid this. Furthermore, the baseline model occasionally fails to recognize the target when the UAV is far away, and even when it does, its confidence level is typically lower than our model’s.

5.2. Comparison with Other Models

To further demonstrate the effectiveness of our proposed anti-UAV model, the results are compared with the following detection models: (a) YOLOv3; (b) YOLOv5; (c) YOLOv6; (d) YOLOv8; (e) YOLOv9; (f) YOLOv10; and (g) REDETRn. In order to efficiently compare the models’ performances, the above models were trained in the same environment and on identical datasets.
Table 2 shows that, in comparison to the baseline model YOLOv11n, the improved model reduced the number of parameters by 38.4%, and improved the P, R, mAP50, and mAP50-05 measures by 4%, 4.5%, 4.1%, and 4.9%, respectively. However, the FPS declined by roughly 5%. Compared to the other models, our proposed model is ahead in all aspects of accuracy-related performance metrics.
In order to more fully demonstrate the effectiveness of our model for UAV detection, the results of comparison with other models in several different scenarios are shown in Figure 7. In backgrounds such as grass and woods, our proposed model has a lower false detection rate and a higher confidence level, while in backgrounds with interference such as houses, most of the other models fail to detect the UAV targets. This shows that our model performs better in anti-UAV detection at long range and under complex background conditions.

6. Conclusions

In this paper, we addressed the problem of high difficulty in detecting small-size UAVs at long distances, and proposed a lightweight anti-UAV detection method based on improved YOLOv11. Firstly, HWD is imported as the backbone’s downsampling module, which lowers feature loss in the feature extraction procedure while using fewer parameters. A lighter CCFM structure is then used in place of the original neck portion to improve the model’s capacity to detect small targets and adjust to scale changes. The detection effect on small targets is greatly enhanced by removing the original large-scale detection head and adding a new small-scale detection head in response to the small size of UAV targets.
Ablation experiments and comparative experiments with other models were carried out using the DUT ANTI-UAV dataset, and, compared to the baseline model YOLOv11, the method we proposed improved the P, R, mAP50, and mAP50-05 metrics by 4%, 4.5%, 4.1%, and 4.9%, respectively, and the parameters decreased by 38.4%. The experimental results show that the improved model based on YOLOv11 that we propose has better performance in anti-UAV detection tasks, and the model is more lightweight.

Author Contributions

Conceptualization, methodology, data curation, validation, and writing by Y.G.; writing—review by Y.X. and H.Y.; project administration and funding acquisition by Y.W. All authors have read and agreed to the published version of the manuscript.

Funding

This research received no external funding.

Data Availability Statement

The data that support the findings of this study are available from the corresponding author upon reasonable request.

Conflicts of Interest

Author Yunlong Gao was employed by Nanjing University of Science and Technology and NORINCO Group Air Ammunition Research Institute Co., Ltd. The remaining authors declare that the research was conducted in the absence of any commercial or financial relationships that could be construed as a potential conflict of interest.

References

  1. Alzahrani, B.; Oubbati, O.S.; Barnawi, A.; Atiquzzaman, M.; Alghazzawi, D. UAV assistance paradigm: State-of-the-art in applications and challenges. J. Netw. Comput. Appl. 2020, 166, 102706. [Google Scholar] [CrossRef]
  2. Zhou, Y.; Rao, B.; Wang, W. UAV swarm intelligence: Recent advances and future trends. IEEE Access 2020, 8, 183856–183878. [Google Scholar] [CrossRef]
  3. Couturier, A.; Akhloufi, M.A. A review on absolute visual localization for UAV. Robot. Auton. Syst. 2021, 135, 103666. [Google Scholar] [CrossRef]
  4. Zuo, L.; Wang, J.; Wang, J.; Chen, G. UAV detection via long-time coherent integration for passive bistatic radar. Digit. Signal Process. 2021, 112, 102997. [Google Scholar] [CrossRef]
  5. Zhang, T.; Zhu, K.; Zheng, S.; Niyato, D.; Luong, N.C. Trajectory design and power control for joint radar and communication enabled multi-UAV cooperative detection systems. IEEE Trans. Commun. 2022, 71, 158–172. [Google Scholar] [CrossRef]
  6. Aydın, İ.; Kızılay, E. Development of a new light-weight convolutional neural network for acoustic-based amateur drone detection. Appl. Acoust. 2022, 193, 108773. [Google Scholar] [CrossRef]
  7. Uddin, Z.; Altaf, M.; Bilal, M.; Nkenyereye, L.; Bashir, A.K. Amateur Drones Detection: A machine learning approach utilizing the acoustic signals in the presence of strong interference. Comput. Commun. 2020, 154, 236–245. [Google Scholar] [CrossRef]
  8. Follansbee, J.; Wiley, L.; Leslie, P.; Revello, C.; Driggers, R. Drone detection performance in the reflective bands: Visible, near infrared, short wave infrared, and extended short wave infrared. Opt. Eng. 2022, 61, 095106. [Google Scholar] [CrossRef]
  9. Medaiyese, O.O.; Ezuma, M.; Lauf, A.P.; Guvenc, I. Wavelet transform analytics for RF-based UAV detection and identification system using machine learning. Pervasive Mob. Comput. 2022, 82, 101569. [Google Scholar] [CrossRef]
  10. Girshick, R. Fast r-cnn. arXiv 2015, arXiv:1504.08083. [Google Scholar]
  11. Liu, W.; Anguelov, D.; Erhan, D.; Szegedy, C.; Reed, S.; Fu, C.Y.; Berg, A.C. Ssd: Single shot multibox detector. In Proceedings of the Computer Vision–ECCV 2016: 14th European Conference, Amsterdam, The Netherlands, 11–14 October 2016; Proceedings, Part I 14. Springer International Publishing: Berlin/Heidelberg, Germany, 2016; pp. 21–37. [Google Scholar]
  12. Bochkovskiy, A.; Wang, C.Y.; Liao, H.Y.M. Yolov4: Optimal speed and accuracy of object detection. arXiv 2020, arXiv:2004.10934. [Google Scholar]
  13. Wang, C.Y.; Bochkovskiy, A.; Liao, H.Y.M. YOLOv7: Trainable bag-of-freebies sets new state-of-the-art for real-time object detectors. In Proceedings of the IEEE/CVF Conference on Computer Vision and Pattern Recognition, Vancouver, BC, Canada, 17–24 June 2023; pp. 7464–7475. [Google Scholar]
  14. Liu, J.; Xu, Q.Y.; Chen, W.S. Classification of bird and drone targets based on motion characteristics and random forest model using surveillance radar data. IEEE Access 2021, 9, 160135–160144. [Google Scholar] [CrossRef]
  15. Fu, R.; Al-Absi, M.A.; Kim, K.H.; Lee, Y.S.; Al-Absi, A.A.; Lee, H.J. Deep learning-based drone classification using radar cross section signatures at mmwave frequencies. IEEE Access 2021, 9, 161431–161444. [Google Scholar] [CrossRef]
  16. Wang, C.; Tian, J.; Cao, J.; Wang, X. Deep learning-based UAV detection in pulse-Doppler radar. IEEE Trans. Geosci. Remote Sens. 2021, 60, 1–12. [Google Scholar] [CrossRef]
  17. Khan, M.A.; Menouar, H.; Eldeeb, A.; Abu-Dayya, A.; Salim, F.D. On the detection of unauthorized drones—Techniques and future perspectives: A review. IEEE Sens. J. 2022, 22, 11439–11455. [Google Scholar] [CrossRef]
  18. Wang, B.; Li, Q.; Mao, Q.; Wang, J.; Chen, C.P.; Shangguan, A.; Zhang, H. A Survey on Vision-Based Anti Unmanned Aerial Vehicles Methods. Drones 2024, 8, 518. [Google Scholar] [CrossRef]
  19. Hamadi, R.; Ghazzai, H.; Massoud, Y. Image-based Automated Framework for Detecting and Classifying Unmanned Aerial Vehicles. In Proceedings of the 2023 IEEE International Conference on Smart Mobility (SM), Thuwal, Saudi Arabia, 19–21 March 2023; IEEE: New York, NY, USA, 2023; pp. 149–153. [Google Scholar]
  20. Zhou, H.; Yu, G. Research on pedestrian detection technology based on the SVM classifier trained by HOG and LTP features. Future Gener. Comput. Syst. 2021, 125, 604–615. [Google Scholar] [CrossRef]
  21. Bellavia, F.; Colombo, C. Is there anything new to say about SIFT matching? Int. J. Comput. Vis. 2020, 128, 1847–1866. [Google Scholar] [CrossRef]
  22. Jiang, P.; Ergu, D.; Liu, F.; Cai, Y.; Ma, B. A Review of Yolo algorithm developments. Procedia Comput. Sci. 2022, 199, 1066–1073. [Google Scholar] [CrossRef]
  23. Diwan, T.; Anirudh, G.; Tembhurne, J.V. Object detection using YOLO: Challenges, architectural successors, datasets and applications. Multimed. Tools Appl. 2023, 82, 9243–9275. [Google Scholar] [CrossRef]
  24. Souza, B.J.; Stefenon, S.F.; Singh, G.; Freire, R.Z. Hybrid-YOLO for classification of insulators defects in transmission lines based on UAV. Int. J. Electr. Power Energy Syst. 2023, 148, 108982. [Google Scholar] [CrossRef]
  25. Stefenon, S.F.; Seman, L.O.; Klaar, A.C.R.; Ovejero, R.G.; Leithardt, V.R.Q. Hypertuned-YOLO for interpretable distribution power grid fault location based on EigenCAM. Ain Shams Eng. J. 2024, 15, 102722. [Google Scholar] [CrossRef]
  26. Stefenon, S.F.; Singh, G.; Souza, B.J.; Freire, R.Z.; Yow, K.C. Optimized hybrid YOLOu-Quasi-ProtoPNet for insulators classification. IET Gener. Transm. Distrib. 2023, 17, 3501–3511. [Google Scholar] [CrossRef]
  27. Shi, Q.; Li, J. Objects Detection of UAV for Anti-UAV Based on YOLOv4. In Proceedings of the 2020 IEEE 2nd International Conference on Civil Aviation Safety and Information Technology (ICCASIT), Weihai, China, 14–16 October 2020; pp. 1048–1052. [Google Scholar]
  28. Bo, C.; Wei, Y.; Wang, X.; Shi, Z.; Xiao, Y. Vision-Based Anti-UAV Detection Based on YOLOv7-GS in Complex Backgrounds. Drones 2024, 8, 331. [Google Scholar] [CrossRef]
  29. Jiang, P.; Yang, X.; Wan, Y.; Zeng, T.; Nie, M.; Liu, Z. DRBD-YOLOv8: A Lightweight and Efficient Anti-UAV Detection Model. Sensors 2024, 24, 7148. [Google Scholar] [CrossRef] [PubMed]
  30. Chen, Z.; Xie, L.; Niu, J.; Liu, X.; Wei, L.; Tian, Q. Visformer: The vision-friendly transformer. In Proceedings of the IEEE/CVF International Conference on Computer Vision, Montreal, BC, Canada, 11–17 October 2021; pp. 589–598. [Google Scholar]
  31. Han, K.; Wang, Y.; Chen, H.; Chen, X.; Guo, J.; Liu, Z.; Tang, Y.; Xiao, A.; Xu, C.; Xu, Y.; et al. A survey on vision transformer. IEEE Trans. Pattern Anal. Mach. Intell. 2022, 45, 87–110. [Google Scholar] [CrossRef] [PubMed]
  32. Khan, S.; Naseer, M.; Hayat, M.; Zamir, S.W.; Khan, F.S.; Shah, M. Transformers in vision: A survey. ACM Comput. Surv. (CSUR) 2022, 54, 1–41. [Google Scholar] [CrossRef]
  33. Liu, Z.; Lin, Y.; Cao, Y.; Hu, H.; Wei, Y.; Zhang, Z.; Lin, S.; Guo, B. Swin transformer: Hierarchical vision transformer using shifted windows. In Proceedings of the IEEE/CVF International Conference on Computer Vision, Montreal, BC, Canada, 11–17 October 2021; pp. 10012–10022. [Google Scholar]
  34. Yu, Q.; Ma, Y.; He, J.; Yang, D.; Zhang, T. A unified transformer based tracker for anti-uav tracking. In Proceedings of the IEEE/CVF Conference on Computer Vision and Pattern Recognition, Vancouver, BC, Canada, 17–24 June 2023; pp. 3036–3046. [Google Scholar]
  35. Wang, C.; Meng, L.; Gao, Q.; Wang, T.; Wang, J.; Wang, L. A target sensing and visual tracking method for countering unmanned aerial vehicle swarm. IEEE Sens. J. 2024, 24, 30340–30351. [Google Scholar] [CrossRef]
  36. Li, S.; Yang, Y.; Zeng, D.; Wang, X. Adaptive and background-aware vision transformer for real-time uav tracking. In Proceedings of the IEEE/CVF International Conference on Computer Vision (ICCV), Paris, France, 2–3 October 2023; pp. 13989–14000. [Google Scholar]
  37. Fang, H.; Wang, X.; Liao, Z.; Chang, Y.; Yan, L. A real-time anti-distractor infrared UAV tracker with channel feature refinement module. In Proceedings of the IEEE/CVF International Conference on Computer Vision (ICCV) Workshops, Montreal, BC, Canada, 11–17 October 2021; pp. 1240–1248. [Google Scholar]
  38. Xu, G.; Liao, W.; Zhang, X.; Li, C.; He, X.; Wu, X. Haar wavelet downsampling: A simple but effective downsampling module for semantic segmentation. Pattern Recognit. 2023, 143, 109819. [Google Scholar] [CrossRef]
  39. Zhao, Y.; Lv, W.; Xu, S.; Wei, J.; Wang, G.; Dang, Q.; Liu, Y.; Chen, J. In Proceedings of the IEEE/CVF Conference on Computer Vision and Pattern Recognition (CVPR), Seattle, WA, USA, 16–22 June 2024; pp. 1 6965–16974.
  40. Zhao, J.; Zhang, J.; Li, D.; Wang, D. Vision-based anti-uav detection and tracking. IEEE Trans. Intell. Transp. Syst. 2022, 23, 25323–25334. [Google Scholar] [CrossRef]
Figure 1. Network structure of YOLOv11.
Figure 1. Network structure of YOLOv11.
Drones 09 00011 g001
Figure 2. Network structure of improved YOLOv11.
Figure 2. Network structure of improved YOLOv11.
Drones 09 00011 g002
Figure 3. Network structure of HWD.
Figure 3. Network structure of HWD.
Drones 09 00011 g003
Figure 4. Network structure of CCFM and P2head.
Figure 4. Network structure of CCFM and P2head.
Drones 09 00011 g004
Figure 5. Curves of the results of ablation experiment.
Figure 5. Curves of the results of ablation experiment.
Drones 09 00011 g005
Figure 6. Examples from ablation experiment. (a) Original image; (b) YOLOv11; (c) YOLOv11 + HWD + CCFM; (d) YOLOv11 + HWD + P2head; (e) YOLOv11 + CCFM + P2head; (f) YOLOv11 + HWD + CCFM + P2head.
Figure 6. Examples from ablation experiment. (a) Original image; (b) YOLOv11; (c) YOLOv11 + HWD + CCFM; (d) YOLOv11 + HWD + P2head; (e) YOLOv11 + CCFM + P2head; (f) YOLOv11 + HWD + CCFM + P2head.
Drones 09 00011 g006
Figure 7. Examples of comparison results with other models. (a) Original image; (b) YOLOv3; (c) YOLOv5; (d) YOLOv6; (e) YOLOv8; (f) YOLOv9; (g) YOLOv10; (h) RTDETRn; (i) YOLOv11; (j) our model.
Figure 7. Examples of comparison results with other models. (a) Original image; (b) YOLOv3; (c) YOLOv5; (d) YOLOv6; (e) YOLOv8; (f) YOLOv9; (g) YOLOv10; (h) RTDETRn; (i) YOLOv11; (j) our model.
Drones 09 00011 g007
Table 1. Results of ablation experiment.
Table 1. Results of ablation experiment.
Title 1PRmAP50mAP50-95ParametersFPS
HWDCCFMP2head
×××0.9290.8530.9110.6082,582,34796
×0.930.8240.8960.5921,562,39598
×0.9520.9140.950.6582,297,27589
×0.9620.8970.9490.6611,858,12390
0.9690.8980.9520.6571,590,28391
Table 2. Results of comparison with other models.
Table 2. Results of comparison with other models.
ModelPRmAP50mAP50-95ParametersFPS
YOLOv30.9270.8380.9050.6013,869,38778
YOLOv50.9340.8150.8950.5942,503,13980
YOLOv60.9130.8350.8940.5914,233,84381
YOLOv80.9310.8310.9040.6133,005,84384
YOLOv90.9240.8460.90.6071,730,09172
YOLOv100.9180.8390.9070.6092,694,80591
RTDETRn0.8320.8040.8560.51715,486,81967
YOLOv110.9290.8530.9110.6082,582,34796
Ours0.9690.8980.9520.6571,590,28391
Disclaimer/Publisher’s Note: The statements, opinions and data contained in all publications are solely those of the individual author(s) and contributor(s) and not of MDPI and/or the editor(s). MDPI and/or the editor(s) disclaim responsibility for any injury to people or property resulting from any ideas, methods, instructions or products referred to in the content.

Share and Cite

MDPI and ACS Style

Gao, Y.; Xin, Y.; Yang, H.; Wang, Y. A Lightweight Anti-Unmanned Aerial Vehicle Detection Method Based on Improved YOLOv11. Drones 2025, 9, 11. https://doi.org/10.3390/drones9010011

AMA Style

Gao Y, Xin Y, Yang H, Wang Y. A Lightweight Anti-Unmanned Aerial Vehicle Detection Method Based on Improved YOLOv11. Drones. 2025; 9(1):11. https://doi.org/10.3390/drones9010011

Chicago/Turabian Style

Gao, Yunlong, Yibing Xin, Huan Yang, and Yongjuan Wang. 2025. "A Lightweight Anti-Unmanned Aerial Vehicle Detection Method Based on Improved YOLOv11" Drones 9, no. 1: 11. https://doi.org/10.3390/drones9010011

APA Style

Gao, Y., Xin, Y., Yang, H., & Wang, Y. (2025). A Lightweight Anti-Unmanned Aerial Vehicle Detection Method Based on Improved YOLOv11. Drones, 9(1), 11. https://doi.org/10.3390/drones9010011

Article Metrics

Back to TopTop