Role of the Regulation Framework in Occupational Safety in Construction Excavation Works—A Survey Analysis in Turkey
Abstract
1. Introduction
2. Literature Review
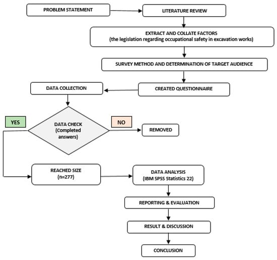
3. Research Methodology
4. Findings and Discussions
4.1. Frequency Analysis
4.2. Cross Tables and Chi-Square Analyses
5. Conclusions and Suggestions
Author Contributions
Funding
Institutional Review Board Statement
Informed Consent Statement
Data Availability Statement
Acknowledgments
Conflicts of Interest
References
- Social Security Institution of Turkey (SSI). Annual Statistics Information, Official Website. Available online: https://www.sgk.gov.tr/Istatistik/Yillik/fcd5e59b-6af9-4d90-a451-ee7500eb1cb4/ (accessed on 1 April 2024).
- Zorluer, İ.; Eleren, A. Determination of risks on occupational safety and health in the construction industry and an exemplary application. In Proceedings of the 3rd Occupational Health and Safety Symposium, Çanakkale, Turkey, 21–23 October 2011; pp. 185–193, ISBN 978-605-01-0168-3. [Google Scholar]
- İkinci, S.S. Occupational risks in health care workers and employee safety concept. J. Int. Health Sci. Manag. 2015, 1, 1–13. [Google Scholar]
- Safe Work Australia. Work-Related Fatalities Associated with Unsafe Design of Machinery, Plant, and Powered Tools, 2006–2011; Department of Education, Skills and Employment: Canberra, Australia, 2014; ISBN 978-1-74361-936-0.
- Kekeç, B.; Bilim, N.; Bilim, A. Occupational health and safety in excavation works. In Proceedings of the 3rd International Civil Engineering and Architecture Congress, Trabzon, Turkey, 12–14 October 2023; pp. 105–119, ISBN 978-605-81854-7-0. [Google Scholar]
- Gurley, E.; Prevent Excavation Cave-In Fatalities. NPCA Blog: Workforce Development, 9 November 2012. Available online: https://precast.org/blog/prevent-excavation-cave-in-fatalities/ (accessed on 19 April 2024).
- Turkish Occupational Health and Safety Law No. 6331. Official Gazette, Legislation Information System, 2012, RG: 30.06.2012/28339. Available online: https://www.resmigazete.gov.tr/eskiler/2012/06/20120630-1.htm (accessed on 1 February 2024). (In Turkish)
- Turkish Occupational Health and Safety Regulations in Construction Works. Official Gazette, Legislation Information System. 2013. Legislation No: 18928, RG: 05.10.2013/28786. Available online: https://www.resmigazete.gov.tr/eskiler/2013/10/20131005-2.htm (accessed on 1 February 2024). (In Turkish)
- Wang, J.; Zhang, S.; Teizer, J. Geotechnical and safety protective equipment planning using range point cloud data and rule checking in building information modeling. Autom. Constr. 2015, 49, 250–261. [Google Scholar] [CrossRef]
- Köksal, K.N. Occupational Safety Requirements and the Effect of Education on Risk Perception in Excavation Works. Master’s Thesis, Department of Civil Engineering, Adana Alparslan Türkeş Science and Technology University, Adana, Turkey, 2019. [Google Scholar]
- Rampuri, S. Excavation & trenching work safety: A review. Int. J. Inst. Saf. 2019, 2, 6–9. [Google Scholar]
- Chadee, A.A.; Martin, H.H.; Gallage, S.; Banerjee, K.S.; Roopan, R.; Rathnayake, U.; Ray, I. Risk evaluation of cost overruns (COs) in public sector construction projects: A fuzzy synthetic evaluation. Buildings 2023, 13, 1116. [Google Scholar] [CrossRef]
- Occupational Safety and Health Administration. Trenching and Excavation Safety; U.S. Department of Labor: Washington, DC, USA, 2018. Available online: https://www.osha.gov/Publications/trench_excavation_fs.html, (accessed on 1 April 2024).
- Plog, B.A.; Materna, B.L.; Gillen, M.; Vannoy, J. Strategies to Prevent Trenching-Related Injuries and Deaths; Center to Protect Workers’ Rights: Silver Spring, MD, USA, 2006. [Google Scholar]
- Bureau of Labor Statistics (BLS). Census of Fatal Occupational Injuries Current and Revised Data; Bureau of Labor Statistics: Washington, DC, USA, 2017. Available online: https://www.bls.gov/iif/oshcfoi1.html/ (accessed on 1 April 2024).
- İSİG. Health and Safety Labour Watch, Turkey. 2020. Available online: https://isigmeclisi.org (accessed on 1 April 2024). (In Turkish).
- Bayrak, E.; Karan, T.Y.; Karakaş, İ.; Rüştü, U.Ç.A.N.; Bingöl, N.; Karahan, M. Analysis of the reflection of the training methods applied to occupational health and safety on employee behaviors. OHS Acad. 2021, 3, 25–45. [Google Scholar]
- Başağa, H.B.; Temel, B.A.; Atasoy, M.; Yıldırım, İ. A study on the effectiveness of occupational health and safety trainings of construction workers in Turkey. Saf. Sci. 2018, 110, 344–354. [Google Scholar] [CrossRef]
- Kale, Ö.A.; Eskişar, T. Occupational accidents occured in excavation works in construction industry. BAUN Sci. Inst. J. 2018, 20, 265–277. [Google Scholar]
- Afanuh, S.; Gillen, M.; Lentz, T. Preventing Worker Deaths from Trench Cave-Ins; DHHS Publication, No. 2011–208; Department of Health and Human Services: Washington, DC, USA, 2011.
- Rees, B.I. Excavation injuries in wales. Occup. Med. 1977, 27, 105–106. [Google Scholar] [CrossRef]
- McCann, M. Heavy equipment and truck-related deaths on excavation work sites. J. Saf. Res. 2006, 37, 511–517. [Google Scholar] [CrossRef]
- Gürcanlı, G.E.; Müngen, U. A New Occupational Safety Risk Analysis Method Using Fuzzy Sets; İtüdergisi/d; Istanbul Technical University: İstanbul, Turkey, 2010; Volume 5, pp. 83–94. [Google Scholar]
- Uzun, İ.M. The Risk Assessment of Work Safety in the Use of Construction Equipments in Construction Sites. Master’s Thesis, Department of Civil Engineering, Istanbul Technical University, İstanbul, Turkey, 2012. (In Turkish). [Google Scholar]
- Aydoğan, S.Ö.; Rüştü, U.Ç.A.N. Investigation of occupational health and safety in terms of site supervision and work equipment: Building sector. Resilience 2022, 6, 111–125. [Google Scholar]
- Aktuna, A.; Aktuna, A. Occupational health and safety in the construction industry: Example of Suleymanpasa. In Proceedings of the III. IBANESS Congress Series, Edirne, Turkey, 4–5 March 2017; pp. 1394–1406. [Google Scholar]
- Arslan, M. An Example Health Safety Plan in Hydroelectric Power Plants Construction. Master’s Thesis, Department of Civil Engineering, Kahramanmaras Sutcu Imam University, Kahramanmaraş, Turkey, 2018. (In Turkish). [Google Scholar]
- Korkmaz, A.V. Occupational safety in 11 step in construction works. J. Eng. Earth Sci. 2019, 4, 1–12. [Google Scholar]
- Chadee, A.A.; Gallage, S.; Martin, H.H.; Rathnayake, U.; Ray, I.; Kumar, B.; Sihag, P. Minimizing liability of the COVID-19 pandemic on construction contracts—A structural equation model for risk mitigation of force majeure impacts. Buildings 2022, 13, 70. [Google Scholar] [CrossRef]
- Turkish Zoning Law, No. 3194. Official Gazette, Legislation Information System. 1985. RG:09.05.1985/18749. Available online: https://www.mevzuat.gov.tr/mevzuat?MevzuatNo=3194&MevzuatTur=1&MevzuatTertip=5 (accessed on 20 July 2024). (In Turkish)
- Republic of Türkiye, Ministry of Environment, Urbanization and Climate Change, Directorate General of Construction Works, Circular No. 2018/10, 31 August 2018, (“Circular”). Available online: https://eski.imo.org.tr/resimler/dosya_ekler/8d1f82275049691_ek.pdf?tipi=2&turu=X&sube=0 (accessed on 20 July 2024). (In Turkish).
- Turkish Regulation on Construction Site Supervisor. Official Gazette, Legislation Information System. 2019. RG: 02.03.2019/30702. Available online: https://www.resmigazete.gov.tr/eskiler/2019/03/20190302-2.htm (accessed on 20 July 2024). (In Turkish)
- Turkish Regulation on Duties, Authorities, Responsibilities, and Training of Occupational Safety Experts. Official Gazette, Legislation Information System. 2012. RG: 29.12.2012/28512. Available online: https://www.mevzuat.gov.tr/mevzuat?MevzuatNo=16923&MevzuatTur=7&MevzuatTertip=5 (accessed on 20 July 2024). (In Turkish)
- Tan, Ş. Misuses of KR-20 and Cronbach’s alpha reliability coefficients. Educ. Sci. 2009, 34, 101–112. [Google Scholar]
- Ekolu, S.O.; Quainoo, H. Reliability of assessments in engineering education using Cronbach’s alpha, KR, and split-half methods. Glob. J. Eng. Educ. 2019, 21, 24–29. [Google Scholar]
- Chang, C.W.; Nagata, T.; Anthony, L.E.; Lin, R.T. Evolution of occupational safety and health disclosure practices: Insights from 8 years in Taiwan’s construction industry. Safety 2024, 10, 46. [Google Scholar] [CrossRef]
- Zaira, M.M.; Hadikusumo, B.H. Structural equation model of integrated safety intervention practices affecting the safety behaviour of workers in the construction industry. Saf. Sci. 2017, 98, 124–135. [Google Scholar] [CrossRef]
- Abdi, H.; Williams, L.J. Principal component analysis. Wiley Interdiscip. Rev. Comput. Stat. 2010, 2, 433–459. [Google Scholar] [CrossRef]
- Corner, S. Choosing the right type of rotation in PCA and EFA. JALT Test. Eval. SIG Newsl. 2009, 13, 20–25. [Google Scholar]
- Jadidoleslami, S.; Saghatforoush, E.; Zare Ravasan, A. Constructability obstacles: An exploratory factor analysis approach. Int. J. Constr. Manag. 2021, 21, 312–325. [Google Scholar] [CrossRef]
- Genc, O. Identifying principal risk factors in Turkish construction sector according to their probability of occurrences: A relative importance index (RII) and exploratory factor analysis (EFA) approach. Int. J. Constr. Manag. 2023, 23, 979–987. [Google Scholar] [CrossRef]
- Upadhyaya, D.; Malek, M. An exploratory factor analysis approach to investigate health and safety factors in Indian construction sector. Constr. Econ. Build. 2024, 24, 29–49. [Google Scholar]
- Patil, V.B.B.; Pinto, S.M.; Govindaraju, T.; Hebbalu, V.S.; Bhat, V.; Kannanur, L.N. Multivariate statistics and water quality index (WQI) approach for geochemical assessment of groundwater quality—A case study of Kanavi Halla Sub-Basin, Belagavi, India. Environ. Geochem. Health 2020, 42, 2667–2684. [Google Scholar] [CrossRef] [PubMed]
- Yalçın, M.; Ereş, F. A study of validity and reliability on the instructional capacity scale. Univers. J. Educ. Res. 2018, 6, 57–67. [Google Scholar] [CrossRef]
- Nasiru, M.A.; Md Dahlan, N.H. Exploratory factor analysis in establishing dimensions of intervention programmes among obstetric vesicovaginal fistula victims in Northern Nigeria. J. Crit. Rev. 2020, 7, 1554–1560. [Google Scholar]
- Mostafaeipour, A.; Zarezade, M.; Goudarzi, H.; Rezaei-Shouroki, M.; Qolipour, M. Investigating the factors on using the solar water heaters for dry arid regions: A case study. Renew. Sustain. Energy Rev. 2017, 78, 157–166. [Google Scholar] [CrossRef]
- Aktan, D.Ç.; İnan, K. Investigation of validity and reliability of the Turkish language exposure scale. Cukurova Univ. Fac. Educ. J. 2020, 49, 225–256. [Google Scholar]
- Chai, Y. An empirical study on the communication effect of Xiaogang short video: Taking Xiaogang Village Red Brigade short video as an example. Int. J. Glob. Econ. Manag. 2024, 2, 419–426. [Google Scholar] [CrossRef]
- Oner, M.İ.; Erden, A.M. Academic Buoyancy: A scale development and validation study. Int. J. Turk. Educ. Sci. 2024, 12, 298–336. [Google Scholar]
- Makrakis, V.; Biasutti, M.; Kostoulas-Makrakis, N.; Ghazali, M.; Othman, W.; Ali, M.; Fitriyanto, N.A.; Mavrantonaki, K. ICT-Enabled Education for Sustainability Justice in South East Asian Universities. Sustainability 2024, 16, 4049. [Google Scholar] [CrossRef]
- De Winter, J.C.F. EFA, and PCA: Remarkable Phenomena and Practical Advice. 2024. Available online: https://www.researchgate.net/publication/378496882_EFA_and_PCA_Remarkable_Phenomena_and_Practical_Advice (accessed on 20 July 2024).
- Lugu, B.K. Exploratory Factor Analysis in R; Online Course Book: Tuscaloosa, AL, USA; Available online: https://bookdown.org/luguben/EFA_in_R/ (accessed on 20 July 2024).
- Karaman, H.; Atar, B.; Aktan, D.Ç. The comparison of factor extraction methods used in exploratory factor analysis. Gazi Univ. J. Educ. Fac. 2017, 37, 1173–1193. [Google Scholar]
- Hirschfeld, G.; von Brachel, R.; Thielsch, M. Selecting items for big five questionnaires: At what sample size do factor loadings stabilize? J. Res. Personal. 2014, 53, 54–63. [Google Scholar] [CrossRef]
- Güllüoğlu, E.N.; Güllüoğlu, A.N. Analysis of employment and work accidents in Turkish construction sector. Karaelmas J. Occup. Health Saf. 2019, 3, 65–81. [Google Scholar]
- Amirah, N.A.; Him, N.F.N.; Rashid, A.; Rasheed, R.; Zaliha, T.N.; Afthanorhan, A. Fostering a safety culture in manufacturing through safety behavior: A structural equation modelling approach. J. Saf. Sustain. 2024, 1, 108–116. [Google Scholar] [CrossRef]
- Turkish Labor Act of Turkey Law No: 4857. Date of Enactment: 22.5.2003, Official Gazette: 10.6.2003-25134. Available online: https://www.mevzuat.gov.tr/mevzuatmetin/1.5.4857.pdf (accessed on 1 April 2024). (In Turkish)
- Uzdil, O.; Güllüoğlu, A. Statistical comparison of the work accidents in Turkish construction sector in years of 2016 and 2017. Int. J. Adv. Eng. Pure Sci. 2020, 32, 137–144. [Google Scholar]
- Metinsoy, T.; Müngen, U. Method of evaluating the relationship between occupational safety management and general occupational safety performance in the construction industry. In Proceedings of the 3rd Occupational Health and Safety Symposium, Çanakkale, Turkey, 21–23 October 2011; pp. 143–156, ISBN 978-605-01-0168-3. [Google Scholar]
- Socias-Morales, C.; Konda, S.; Bell, J.L.; Wurzelbacher, S.J.; Naber, S.J.; Earnest, G.S.; Garza, E.P.; Meyers, A.R.; Scharf, T. Construction industry workers’ compensation injury claims due to slips, trips, and falls–Ohio, 2010–2017. J. Saf. Res. 2023, 86, 80–91. [Google Scholar] [CrossRef]
- Yıldırım, A. Design and Development of Autonomous Grader and Algorithm. Master’s Thesis, Department of Civil Engineering, Inonu University, Malatya, Turkey, 2019. (In Turkish). [Google Scholar]
- Wang, J.J.; Zhao, T.L.; Chai, H.J.; Tang, S.C. Failure of a rock slope 16.5 years after excavation in repeated strata of sandstone and mudstone. Environ. Earth Sci. 2016, 75, 1458. [Google Scholar] [CrossRef]
- Jiang, W.; Tan, Y. Heavy rainfall-related excavation failures in China during 1994 to 2018: An overview. Eng. Fail. Anal. 2021, 129, 105695. [Google Scholar] [CrossRef]
- Zengin, M.A. Statistical analysis of occupational accidents in the Turkish construction industry, 2011–2020. Int. J. Eng. Res. Dev. 2022, 14, 492–501. [Google Scholar] [CrossRef]
- Cui, Q.L.; Shen, S.L.; Xu, Y.S.; Wu, H.N.; Yin, Z.Y. Mitigation of geohazards during deep excavations in karst regions with caverns: A case study. Eng. Geol. 2015, 195, 16–27. [Google Scholar] [CrossRef]
- Dėjus, T.; Antuchevičienė, J. Assessment of health and safety solutions at a construction site. J. Civ. Eng. Manag. 2013, 19, 728–737. [Google Scholar] [CrossRef]
- Mehmood, I.; Li, H.; Umer, W.; Ma, J.; Shakeel, M.S.; Anwer, S.; Antwi-Afari, M.F.; Tariq, S.; Wu, H. Non-invasive detection of mental fatigue in construction equipment operators through geometric measurements of facial features. J. Saf. Res. 2024, 89, 234–250. [Google Scholar] [CrossRef] [PubMed]











| Questions | Factors | ||||||
|---|---|---|---|---|---|---|---|
| 1 | 2 | 3 | 4 | 5 | 6 | 7 | |
| Q1 | 0.631 | ||||||
| Q2 | 0.798 | ||||||
| Q3 | 0.670 | 0.412 | |||||
| Q4 | 0.390 | 0.378 | |||||
| Q5 | 0.791 | ||||||
| Q6 | 0.382 | 0.502 | |||||
| Q7 | 0.780 | ||||||
| Q8 | 0.740 | ||||||
| Q9 | 0.734 | ||||||
| Q10 | 0.660 | ||||||
| Q11 | 0.312 | −0.485 | 0.375 | ||||
| Q12 | 0.487 | −0.331 | |||||
| Q13 | −0.472 | −0.308 | |||||
| Q14 | −0.762 | ||||||
| Q15 | −0.920 | ||||||
| Q16 | 0.705 | ||||||
| Q17 | 0.352 | −0.340 | |||||
| Q18 | 0.379 | 0.486 | |||||
| Q19 | 0.693 | ||||||
| Q20 | 0.385 | 0.532 | |||||
| Q21 | 0.665 | ||||||
| Q22 | −0.846 | ||||||
| Q23 | −0.866 | ||||||
| Q24 | 0.598 | ||||||
| Q25 | 0.450 | ||||||
| Eigenvalues | 6.722 | 2.201 | 1.775 | 1.551 | 1.446 | 1.100 | 1.016 |
| Variance explained (%) | 26.888 | 8.804 | 7.098 | 6.202 | 5.786 | 4.401 | 4.065 |
| Total variance explained = %63.245 | |||||||
| Questions | Frequency | Percent | Regulation Principles | ||
|---|---|---|---|---|---|
| Yes | No | Yes | No | ||
| Q1. Does the project you work on have occupational health and safety instructions? | 260 | 17 | 93.9 | 6.1 | Following Law No. 6331, the employer must give appropriate instructions to employees within the scope of risk protection principles. To maintain appropriate health and safety conditions in the construction area, employees must take into account the warnings and instructions of their coordinators [7]. |
| Q2. Is there a pointer trained on the subject to guide the operator during excavation work? | 217 | 60 | 78.3 | 21.7 | In cases where the operator’s field of vision is limited, a pointer who is trained on the subject is assigned to guide the operator [8]. |
| Q3. Are there any situations where the capacity of the work machine is strained during excavation work? | 205 | 72 | 74.0 | 26.0 | Work equipment is chosen based on the type, size, shape, and other physical characteristics of the load to be lifted. In addition, when the specified lower and upper safety limit points or the area limiting the movement of the equipment are exceeded, it must be ensured that there are safety devices that are activated in cases of use above their capacity [8]. |
| Q4. Are there maneuvering, parking areas, and movement areas for machinery and vehicles within the excavation area? | 253 | 24 | 91.3 | 8.7 | Maneuvering, parking, and movement areas of machines and vehicles used in excavation and material transportation are determined [8]. |
| Q5. Were the necessary permissions obtained from the relevant institutions and organizations before the excavation works began? | 270 | 7 | 97.5 | 2.5 | Obtaining a building permit (construction certificate) from the municipality or special provincial administrations (governorships) for all buildings within the scope of Zoning Law No. 3194 is mandatory [30]. |
| Q6. Have the locations of underground cables, water, sewage, natural gas, and other distribution systems been determined before starting the excavation? | 256 | 21 | 92.4 | 7.6 | Before starting excavation work, the locations of underground cables, gas pipes, water, sewage, and other distribution systems are determined [8]. |
| Q7. Have the soil conditions and structure of the excavation area and its surroundings been examined before starting the excavation work? | 263 | 14 | 94.9 | 5.1 | For all kinds of work equipment, the solidity of the ground on which it is installed or in motion is checked. Work cannot be started without making sure of the solidity of the ground and balancing and stabilizing it when necessary [8]. |
| Q8. If the ground profile in the excavation area is variable, have ground surveys been carried out according to the most unfavorable ground conditions? | 242 | 35 | 87.4 | 12.6 | Within the scope of the soil survey, both field tests and laboratory tests should be carried out according to the soil types. In areas where the soil profile is very variable, analyses should be made according to the most unfavorable ground condition in the region represented by the designed section [31]. |
| Q9. Were there any dangers such as shifting of the ground, formation of soft pocket areas, etc. during the excavation work? | 127 | 150 | 45.8 | 54.2 | |
| Q10. In slope excavations, are the ground structure and properties considered when determining the slope angle and height of the slopes? | 251 | 26 | 90.6 | 9.4 | In excavations, appropriate slope angles are determined by taking into account the ground structure, climatic conditions, tremors that may occur near the excavation area, surrounding water resources, and overload forces. Additionally, appropriate statically calculated supports and sets are used. The excavation surfaces, slope, and height of the supports are selected by the structure, durability, and working methods of the ground [8]. |
| Q11. Are there any protective systems such as shoring, shields, etc. against the risk of collapse during excavation? | 198 | 79 | 71.5 | 28.5 | |
| Q12. If so, have the ground structure and properties been taken into account in the design of these protective systems? | 222 | 55 | 80.1 | 19.9 | |
| Q13. Has it been investigated whether the excavation will affect the surrounding structures? | 224 | 53 | 80.9 | 19.1 | It should be investigated whether the excavation will affect adjacent structures and, if there is a possibility, necessary precautions are taken before the excavation begins [8]. |
| Q14. Has the area around the excavation been surrounded by steel sheets or curtains with a height of at least 2 m to prevent unauthorized persons from entering? | 194 | 83 | 70.0 | 30.0 | To prevent unauthorized people from entering the excavation pit, steel sheet panels must surround it with a height of at least 2 m, and the necessary occupational safety warning signs are hung on these panels [31]. |
| Q15. If it is surrounded, are there necessary occupational safety warnings and warning signs on the steel sheets or curtains? | 217 | 60 | 78.3 | 21.7 | |
| Q16. Are appropriate and safe routes provided for workers to enter and exit the excavation area? | 250 | 27 | 90.3 | 9.7 | Safe ways to enter and exit the work area must be provided [8]. |
| Q17. Have the necessary precautions been taken to prevent the side walls from collapsing in excavations deeper than 1.50 m? | 242 | 35 | 87.4 | 12.6 | In excavations deeper than 150 cm carried out outdoors and in foundation and channel excavations carried out at any depth, work in the form of digging the bottom of the side surfaces as a strip and collapsing them from above should prevented. In addition, necessary precautions should be taken to prevent the side walls of the channels from collapsing [8]. |
| Q18. Have a sufficient number of stairs been placed for the workers to go up and down the excavation area in excavations deeper than 1.50 m? | 227 | 50 | 81.9 | 18.1 | Hand stairs of sufficient strength, with steps made of non-slip material or covered with non-slip material, should be used, according to the work being done and, if available, the national standards [8]. |
| Q19. Is there sufficient distance between the excavated material and the edge of the excavation to prevent it from sliding into the excavation area of the earthwork? | 249 | 28 | 89.9 | 10.1 | There should be sufficient distance between the excavated material removed from the excavation area and the edge of the excavation, and if there is a risk of the excavated material flowing into the excavation area, appropriate barriers should be used [8]. |
| Q20. Do you take into account the weather and environmental conditions before and during excavation? | 254 | 23 | 91.7 | 8.3 | Employees are protected from weather conditions that may adversely affect their health and safety. In addition, work cannot be carried out in workplaces exposed to strong winds without taking the necessary safety precautions [8]. |
| Q21. Have you carried out excavation work in cases of heavy rain, frost, and snow? | 111 | 166 | 40.1 | 59.9 | Excavation works are not carried out during rainfall [8]. |
| Q22. Has any work been carried out to prevent water accumulation in the excavation area? | 212 | 65 | 76.5 | 23.5 | During excavation works, appropriate precautions must be taken against falling materials or objects, the danger of floods, and people falling [8]. |
| Q23. If water is likely to accumulate in the excavation area, have precautions been taken to drain this water? | 212 | 65 | 76.5 | 23.5 | |
| Q24. Is the necessary personal protective equipment (dust mask, headphones, protective helmet, shoes, glasses, etc.) used during excavation work? | 234 | 43 | 84.5 | 14.5 | The employer is obliged to keep personal protective equipment following national standards and ensure its use by employees [8]. |
| Q25. Have precautions been taken to help workers reach a safe place in case of danger (collapse, fire, flood, natural gas leaks, etc.)? | 231 | 46 | 83.4 | 16.6 | Employees must be ensured to reach a safe place in case of fires, flashes, explosions, floods, or collapses [8]. |
| Have You Received Any Training in Occupational Health and Safety Before? | Have You Ever Encountered an Occupational Accident Before? | |||||
|---|---|---|---|---|---|---|
| Yes | No | Yes | No | |||
| What is your education level? | High school | Count | 2 | 3 | 0 | 5 |
| % | 0.9% | 5.8% | 0.0% | 2.2% | ||
| Associate degree | Count | 26 | 6 | 6 | 26 | |
| % | 11.6% | 11.5% | 13.0% | 11.3% | ||
| License | Count | 155 | 36 | 25 | 166 | |
| % | 68.9% | 69.2% | 54.3% | 71.9% | ||
| Master’s degree | Count | 42 | 7 | 15 | 34 | |
| % | 18.7% | 13.5% | 32.6% | 14.7% | ||
| Chi-square relationships (p-value) | 0.101 | 0.021 | ||||
| Have You Done Excavation Work in Case of Heavy Rain, Frost, and Snow? | Do You Take into Account the Weather and Environmental Conditions before and during Excavation? | |||||
|---|---|---|---|---|---|---|
| Yes | No | Yes | No | |||
| Are there any situations where the capacity of the work machine is strained during excavation work? | Yes | Count | 98 | 107 | 185 | 20 |
| % | 88.3% | 64.5% | 72.8% | 87.0% | ||
| No | Count | 13 | 59 | 69 | 3 | |
| % | 11.7% | 35.5% | 27.2% | 13.0% | ||
| Chi-square relationships (p-value) | 0.000 | 0.139 | ||||
| Causes of Accidents for Those Who Encountered Occupational Accidents | |||||||||
|---|---|---|---|---|---|---|---|---|---|
| Deterioration of Excavation Stability | Workers Falling into the Excavation | Material Falling on Workers | Contact with the Infrastructure | Effect of Surrounding Structures | Traffic Accident | Other | |||
| What is the type of project you are working on? | Technical infrastructure | Count | 2 | 0 | 0 | 1 | 0 | 0 | 0 |
| % | 18.2% | 0.0% | 0.0% | 25.0% | 0.0% | 0.0% | 0.0% | ||
| Road/railway | Count | 2 | 0 | 0 | 0 | 0 | 1 | 0 | |
| % | 18.2% | 0.0% | 0.0% | 0.0% | 0.0% | 50.0% | 0.0% | ||
| Building – residential | Count | 1 | 3 | 7 | 1 | 1 | 0 | 12 | |
| % | 9.1% | 60.0% | 63.6% | 25.0% | 100.0% | 0.0% | 100.0% | ||
| Landscape | Count | 0 | 0 | 1 | 0 | 0 | 0 | 0 | |
| % | 0.0% | 0.0% | 9.1% | 0.0% | 0.0% | 0.0% | 0.0% | ||
| Canal, bridge, etc. | Count | 3 | 0 | 1 | 1 | 0 | 1 | 0 | |
| % | 27.3% | 0.0% | 9.1% | 25.0% | 0.0% | 50.0% | 0.0% | ||
| Social facilities | Count | 2 | 0 | 2 | 1 | 0 | 0 | 0 | |
| % | 18.2% | 0.0% | 18.2% | 25.0% | 0.0% | 0.0% | 0.0% | ||
| Retaining structures | Count | 1 | 0 | 0 | 0 | 0 | 0 | 0 | |
| % | 9.1% | 0.0% | 0.0% | 0.0% | 0.0% | 0.0% | 0.0% | ||
| Other | Count | 0 | 2 | 0 | 0 | 0 | 0 | 0 | |
| % | 0.0% | 40.0% | 0.0% | 0.0% | 0.0% | 0.0% | 0.0% | ||
| Chi-square relationships (p-value) | 0.002 | ||||||||
| Have Precautions been Taken to Help Workers Reach a Safe place in Case of Danger (Collapse, Fire, Flood, Natural Gas Leaks, etc.)? | Is There Sufficient Distance between the Excavation and the Edge of the Excavation to Prevent It from Sliding into the Excavation Area of the Earthwork? | |||||
|---|---|---|---|---|---|---|
| Yes | No | Yes | No | |||
| Are there maneuvering, parking areas, and movement areas for machinery and vehicles within the excavation area? | Yes | Count | 221 | 32 | 234 | 19 |
| % | 95.7% | 69.6% | 94.0% | 67.9% | ||
| No | Count | 10 | 14 | 15 | 9 | |
| % | 4.3% | 30.4% | 6.0% | 32.1% | ||
| Chi-square relationships (p-value) | 0.000 | 0.000 | ||||
| Are There Any Protective Systems Such as Shoring, Shields, Etc. Against the Risk of Collapse at the Excavation? | Have a Sufficient Number of Stairs Been Placed for the Workers to Go up and Down the Excavation Area in Excavations Deeper than 1.50 m? | |||||
|---|---|---|---|---|---|---|
| Yes | No | Yes | No | |||
| Have the necessary precautions been taken to prevent the side walls from collapsing in excavations deeper than 1.50 m? | Yes | Count | 186 | 56 | 216 | 26 |
| % | 93.9% | 70.9% | 95.2% | 52.0% | ||
| No | Count | 12 | 23 | 11 | 24 | |
| % | 6.1% | 29.1% | 4.8% | 48.0% | ||
| Chi-square relationships (p-value) | 0.000 | 0.000 | ||||
| Have the Soil Conditions and Structure of the Excavation Area and Its Surroundings Been Examined before Starting the Excavation Work? | If the Ground Profile in the Excavation Area Is Variable, Have Ground Surveys Been Carried Out According to the Most Unfavorable Ground Conditions? | |||||
|---|---|---|---|---|---|---|
| Yes | No | Yes | No | |||
| What is the water content of the soil in the excavation area? | Dry soil | Count | 197 | 10 | 187 | 20 |
| % | 74.9% | 71.4% | 77.3% | 57.1% | ||
| Peatland and swamp soil | Count | 4 | 0 | 4 | 0 | |
| % | 1.5% | 0.0% | 1.7% | 0.0% | ||
| Wet/moist soil | Count | 36 | 0 | 32 | 4 | |
| % | 13.7% | 0.0% | 13.2% | 11.4% | ||
| I have no information | Count | 26 | 4 | 19 | 11 | |
| % | 9.9% | 28.6% | 7.9% | 31.4% | ||
| Chi-square relationships (p-value) | 0.092 | 0.000 | ||||
| Have the Soil Conditions and Structure of the Excavation Area and Its Surroundings Been Examined before Starting the Excavation Work? | If the Ground Profile in the Excavation Area Is Variable, Have Ground Surveys Been Carried Out According to the Most Unfavorable Ground Conditions? | |||||
|---|---|---|---|---|---|---|
| Yes | No | Yes | No | |||
| Were there any dangers such as shifting of the ground, formation of soft pocket areas, etc. during the excavation work? | Yes | Count | 119 | 8 | 113 | 14 |
| % | 45.2% | 57.1% | 46.7% | 40.0% | ||
| No | Count | 144 | 6 | 129 | 21 | |
| % | 54.8% | 42.9% | 53.3% | 60.0% | ||
| Chi-square relationships (p-value) | 0.384 | 0.458 | ||||
| Are Appropriate and Safe Routes Provided for Workers to Enter and Exit the Excavation Area? | Is the Necessary Personal Protective Equipment (Dust Mask, Headphones, Protective Helmet, Shoes, Glasses, etc.) Used during Excavation Work? | Is There a Pointer Trained on the Subject to Guide the Operator during Excavation Work? | ||||||
|---|---|---|---|---|---|---|---|---|
| Yes | No | Yes | No | Yes | No | |||
| Does the project you work on have occupational health and safety instructions? | Yes | Count | 246 | 14 | 229 | 31 | 215 | 45 |
| % | 98.4% | 51.9% | 97.9% | 72.1% | 99.1% | 75.0% | ||
| No | Count | 4 | 13 | 5 | 12 | 2 | 15 | |
| % | 1.6% | 48.1% | 2.1% | 27.9% | 0.9% | 25.0% | ||
| Chi-square relationships (p-value) | 0.000 | 0.000 | 0.000 | |||||
Disclaimer/Publisher’s Note: The statements, opinions and data contained in all publications are solely those of the individual author(s) and contributor(s) and not of MDPI and/or the editor(s). MDPI and/or the editor(s) disclaim responsibility for any injury to people or property resulting from any ideas, methods, instructions or products referred to in the content. |
© 2024 by the authors. Licensee MDPI, Basel, Switzerland. This article is an open access article distributed under the terms and conditions of the Creative Commons Attribution (CC BY) license (https://creativecommons.org/licenses/by/4.0/).
Share and Cite
Baykuş, N.; Chadee, A.A.; Yalçın, N.; Azamathulla, H.M. Role of the Regulation Framework in Occupational Safety in Construction Excavation Works—A Survey Analysis in Turkey. Safety 2024, 10, 87. https://doi.org/10.3390/safety10040087
Baykuş N, Chadee AA, Yalçın N, Azamathulla HM. Role of the Regulation Framework in Occupational Safety in Construction Excavation Works—A Survey Analysis in Turkey. Safety. 2024; 10(4):87. https://doi.org/10.3390/safety10040087
Chicago/Turabian StyleBaykuş, Nurdan, Aaron Anil Chadee, Nurgül Yalçın, and Hazi Mohammad Azamathulla. 2024. "Role of the Regulation Framework in Occupational Safety in Construction Excavation Works—A Survey Analysis in Turkey" Safety 10, no. 4: 87. https://doi.org/10.3390/safety10040087
APA StyleBaykuş, N., Chadee, A. A., Yalçın, N., & Azamathulla, H. M. (2024). Role of the Regulation Framework in Occupational Safety in Construction Excavation Works—A Survey Analysis in Turkey. Safety, 10(4), 87. https://doi.org/10.3390/safety10040087

