Using Integrated MMD-TOPSIS to Solve the Supplier Selection and Fair Order Allocation Problem: A Tunisian Case Study
Abstract
1. Introduction
2. Literature Review
2.1. Supplier Selection Problem
2.2. The Fair Order Allocation Problem
2.3. Optimization Techniques in the SSFOAP
3. Problem Description and Mathematical Model
3.1. Parameters
| Index of the supplier (I = 1,…, n) | |
| Item demand | |
| Item Unit Price | |
| The capacity of supplier | |
| Holding cost | |
| Shortage cost | |
| Storage upper bound | |
| Shortage lower bound | |
| Meaningful suitability index | |
| BT | Total budget |
3.2. Decision Variables
| Number of products ordered proportionally | |
| Product inventory | |
| Product shortage | |
| The positive threshold for equitable distribution of orders | |
| The negative threshold for equitable distribution of orders |
3.3. Mathematical Model
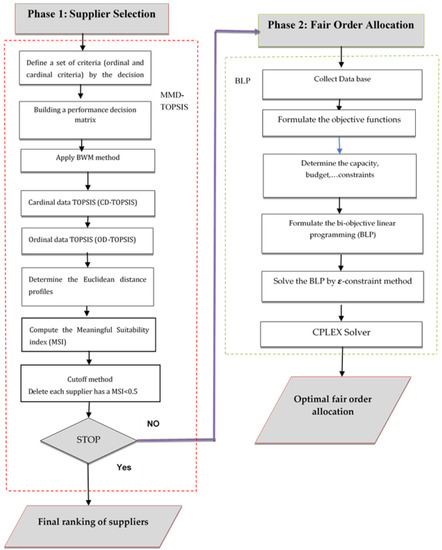
4. Integrated BWM-MMD-TOPSIS in SSFOAP
- (1)
- Phase 1: Apply the BWM-MMD-TOPSIS Method to Compute the MSI of Suppliers’ Selection for Cardinal and Ordinal Data.
- (1)
- Step 1. Establish the performance decision-making matrix.
- (2)
- Step 2. The Best–Worst Method (BWM) to evaluate criteria supplier selection.
- (3)
- Step 3. The Cardinal Data–TOPSIS step (CD-TOPSIS method).
- (4)
- Step 4. The Ordinal Data–TOPSIS step (CD-TOPSIS method).
- (5)
- Step 5. Compute the weighted Euclidean distance.
- (6)
- Step 6. Compute the relative closeness coefficients’s.
- (7)
- Step 7. Rank the suppliers based on the decreasing values of the relative closeness coefficients ci’s.
- (8)
- Step 8. Use the cutoff method to delete suppliers with MSI < ci min.
- (2)
- Phase 2: The Fair Order Allocation
4.1. Problem Statement: A Real Case Study in TSE Company in Tunisia
4.2. The Suggested Integrated Model
4.2.1. Phase 1: Supplier Selection Problem Using BWM and MMD-TOPSIS Method
- Step1: Building a Performance Decision Matrix
- Step 2: Determine the Criteria Weights by BWM
- Step 3: Determine the CD-TOPSIS Step
4.2.2. Phase 2: Fair Order Allocation
Database Collect for Bi-Objective LP
The -Constraint Method
5. Numerical Experiments
6. Discussions
7. Conclusions
Author Contributions
Funding
Institutional Review Board Statement
Informed Consent Statement
Data Availability Statement
Conflicts of Interest
References
- Euchi, J.; Frifita, S. Hybrid metaheuristic to solve the “one-to-many-to-one” problem: Case of distribution of soft drink in Tunisia. Manag. Decis. 2017, 55, 136–155. [Google Scholar] [CrossRef]
- Euchi, J. (Ed.) Transportation, Logistics, and Supply Chain Management in Home Healthcare: Emerging Research and Opportunities: Emerging Research and Opportunities; IGI Global: Hershey, PA, USA, 2019. [Google Scholar]
- Hu, Z.; Parwani, V.; Hu, G. Closed-Loop Supply Chain Network Design under Uncertainties Using Fuzzy Decision Making. Logistics 2021, 5, 15. [Google Scholar] [CrossRef]
- Elleuch, M.A.; Anane, M.; Euchi, J.; Frikha, A. Hybrid fuzzy multi-criteria decision making to solve the irrigation water allocation problem in the Tunisian case. Agric. Syst. 2019, 176, 102644. [Google Scholar] [CrossRef]
- Euchi, J.; Bouzidi, D.; Bouzid, Z. Interpretive structural modeling technique to analyze the interactions between the factors influencing the performance of the reverse logistics chain. Glob. J. Flex. Syst. Manag. 2019, 20, 43–55. [Google Scholar] [CrossRef]
- Bahramimianrood, B.; Bathae, M. The Impact of Information Technology on Knowledge Management in the Supply Chain. J. Sci. Manag. Tour. Lett. 2021, 2021, 1–6. [Google Scholar]
- Euchi, J. Hybrid adaptive memory programming to optimise the multi-commodity many to many vehicle routing problem. Int. J. Math. Oper. Res. 2020, 17, 492–513. [Google Scholar] [CrossRef]
- Moussi, R.; Euchi, J.; Yassine, A.; Ndiaye, N.F. A hybrid ant colony and simulated annealing algorithm to solve the container stacking problem at seaport terminal. Int. J. Oper. Res. 2015, 24, 399–422. [Google Scholar] [CrossRef]
- Aouadni, S.; Aouadni, I.; Rebaï, A. A systematic review on supplier selection and order allocation problems. J. Ind. Eng. Int. 2019, 15, 267–289. [Google Scholar] [CrossRef]
- Huang, S.H.; Uppal, M.; Shi, J. A product driven approach to manufacturing supply chain selection. Supply Chain Manag. Int. J. 2002, 7, 189–199. [Google Scholar] [CrossRef]
- Dutta, P.; Jaikumar, B.; Arora, M. Applications of data envelopment analysis in supplier selection between 2000 and 2020: A literature review. Bus. Anal. Oper. Res. 2021, 2021, 1–56. [Google Scholar] [CrossRef]
- Euchi, J. Genetic scatter search algorithm to solve the one-commodity pickup and delivery vehicle routing problem. J. Model. Manag. 2017, 12, 2–18. [Google Scholar] [CrossRef]
- Lee, A.H.; Kang, H.Y.; Lai, C.M.; Hong, W.Y. An integrated model for lot sizing with supplier selection and quantity discounts. Appl. Math. Model. 2013, 37, 4733–4746. [Google Scholar] [CrossRef]
- Orji, I.J.; Ojadi, F. Investigating the COVID-19 pandemic’s impact on sustainable supplier selection in the Nigerian manufacturing sector. Comput. Ind. Eng. 2021, 160, 107588. [Google Scholar] [CrossRef]
- Dickson, G.W. An analysis of vendor selection systems and decisions. J. Purch. 1966, 2, 5–17. [Google Scholar] [CrossRef]
- Weber, C.A.; Current, J.R.; Benton, W.C. Vendor selection criteria and methods. Eur. J. Oper. Res. 1991, 50, 2–18. [Google Scholar] [CrossRef]
- Ho, W.; Xu, X.; Dey, P.K. Multi-criteria decision making approaches for supplier evaluation and selection: A literature review. Eur. J. Oper. Res. 2010, 202, 16–24. [Google Scholar] [CrossRef]
- Thiruchelvam, S.; Tookey, J.E. Evolving trends of supplier selection criteria and methods. Int. J. Automot. Mech. Eng. 2011, 4, 437–454. [Google Scholar] [CrossRef]
- Rezaei, J. Best-worst multi-criteria decision-making method. Omega 2015, 53, 49–57. [Google Scholar] [CrossRef]
- Aouadni, S.; Rebai, A.; Turskis, Z. The meaningful mixed data TOPSIS (TOPSIS-MMD) method and its application in supplier selection. Stud. Inform. Control 2017, 26, 353–363. [Google Scholar] [CrossRef]
- Lopes, A.P.; Rodriguez-Lopez, N. A Decision Support Tool for Supplier Evaluation and Selection. Sustainability 2021, 13, 12387. [Google Scholar] [CrossRef]
- Chen, C.H. A Hybrid Multi-Criteria Decision-Making Approach Based on ANP-Entropy TOPSIS for Building Materials Supplier Selection. Entropy 2021, 23, 1597. [Google Scholar] [CrossRef] [PubMed]
- Guo, Z.X.; Wong, W.K.; Leung, S.Y.S.; Fan, J.T.; Chan, S.F. A genetic-algorithm-based optimization model for scheduling flexible assembly lines. Int. J. Adv. Manuf. Technol. 2008, 36, 156–168. [Google Scholar] [CrossRef]
- Guo, C.; Li, X. A multi-echelon inventory system with supplier selection and order allocation under stochastic demand. Int. J. Prod. Econ. 2014, 151, 37–47. [Google Scholar] [CrossRef]
- Esfandiari, N.; Seifbarghy, M. Modeling a stochastic multi-objective supplier quota allocation problem with price-dependent ordering. Appl. Math. Model. 2013, 37, 5790–5800. [Google Scholar] [CrossRef]
- Gnanasekaran, S.; Velappan, S. Application of Analytical Hierarchy Process in Supplier Selection: An Automobile Industry Case Study. South Asian J. Manag. 2006, 13, 89–100. [Google Scholar]
- Magdalena, R. Supplier selection for food industry: A combination of Taguchi loss function and fuzzy analytical hierarchy process. Asian J. Technol. Manag. 2012, 5, 13–22. [Google Scholar]
- Al-Tit, A.; Omri, A.; Euchi, J. Critical success factors of small and medium-sized enterprises in Saudi Arabia: Insights from sustainability perspective. Adm. Sci. 2019, 9, 32. [Google Scholar] [CrossRef]
- You, S.Y.; Zhang, L.J.; Xu, X.G.; Liu, H.C. A new integrated multi-criteria decision making and multi-objective programming model for sustainable supplier selection and order allocation. Symmetry 2020, 12, 302. [Google Scholar] [CrossRef]
- Euchi, J.; Chabchoub, H. A hybrid tabu search to solve the heterogeneous fixed fleet vehicle routing problem. Logist. Res. 2010, 2, 3–11. [Google Scholar] [CrossRef]
- Chen, P.S.; Wu, M.T. A modified failure mode and effects analysis method for supplier selection problems in the supply chain risk environment: A case study. Comput. Ind. Eng. 2013, 66, 634–642. [Google Scholar] [CrossRef]
- Deng, S.; Aydin, R.; Kwong, C.K.; Huang, Y. Integrated product line design and supplier selection: A multi-objective optimization paradigm. Comput. Ind. Eng. 2014, 70, 150–158. [Google Scholar] [CrossRef]
- Dweiri, F.; Kumar, S.; Khan, S.A.; Jain, V. Designing an integrated AHP based decision support system for supplier selection in automotive industry. Expert Syst. Appl. 2016, 62, 273–283. [Google Scholar] [CrossRef]
- Lin, C.T.; Chen, C.B.; Ting, Y.C. An ERP model for supplier selection in electronics industry. Expert Syst. Appl. 2011, 38, 1760–1765. [Google Scholar] [CrossRef]
- Dou, Y.; Zhu, Q.; Sarkis, J. Evaluating green supplier development programs with a grey-analytical network process-based methodology. Eur. J. Oper. Res. 2013, 233, 420–431. [Google Scholar] [CrossRef]
- Memari, A.; Dargi, A.; Jokar, M.R.A.; Ahmad, R.; Rahim, A.R.A. Sustainable supplier selection: A multi-criteria intuitionistic fuzzy TOPSIS method. J. Manuf. Syst. 2019, 50, 9–24. [Google Scholar] [CrossRef]
- Javad, M.O.M.; Darvishi, M.; Javad, A.O.M. Green supplier selection for the steel industry using BWM and fuzzy TOPSIS: A case study of Khouzestan steel company. Sustain. Futures 2020, 2, 100012. [Google Scholar] [CrossRef]
- Fei, L.; Deng, Y.; Hu, Y. DS-VIKOR: A new multi-criteria decision-making method for supplier selection. Int. J. Fuzzy Syst. 2019, 21, 157–175. [Google Scholar] [CrossRef]
- Gao, H.; Ju, Y.; Gonzalez, E.D.S.; Zhang, W. Green supplier selection in electronics manufacturing: An approach based on consensus decision making. J. Clean. Prod. 2020, 245, 118781. [Google Scholar] [CrossRef]
- Wu, Y.; Chen, K.; Zeng, B.; Xu, H.; Yang, Y. Supplier selection in nuclear power industry with extended VIKOR method under linguistic information. Appl. Soft Comput. 2016, 48, 444–457. [Google Scholar] [CrossRef]
- You, X.Y.; You, J.X.; Liu, H.C.; Zhen, L. Group multi-criteria supplier selection using an extended VIKOR method with interval 2-tuple linguistic information. Expert Syst. Appl. 2015, 42, 1906–1916. [Google Scholar] [CrossRef]
- Tian, Z.P.; Wang, J.Q.; Zhang, H.Y. An integrated approach for failure mode and effects analysis based on fuzzy best-worst, relative entropy, and VIKOR methods. Appl. Soft Comput. 2018, 72, 636–646. [Google Scholar] [CrossRef]
- Bai, C.; Kusi-Sarpong, S.; Badri Ahmadi, H.; Sarkis, J. Social sustainable supplier evaluation and selection: A group decision-support approach. Int. J. Prod. Res. 2019, 57, 7046–7067. [Google Scholar] [CrossRef]
- Gan, J.; Zhong, S.; Liu, S.; Yang, D. Resilient supplier selection based on fuzzy BWM and GMo-RTOPSIS under supply chain environment. Discret. Dyn. Nat. Soc. 2019, 2019, 2456260. [Google Scholar] [CrossRef]
- Cárdenas-Barrón, L.E.; González-Velarde, J.L.; Treviño-Garza, G. A new approach to solve the multi-product multi-period inventory lot sizing with supplier selection problem. Comput. Oper. Res. 2015, 64, 225–232. [Google Scholar] [CrossRef]
- Pazhani, S.; Ventura, J.A.; Mendoza, A. A serial inventory system with supplier selection and order quantity allocation considering transportation costs. Appl. Math. Model. 2016, 40, 612–634. [Google Scholar] [CrossRef]
- Aouadni, S.; Allouche, M.A.; Rebaï, A. Supplier selection: An analytic network process and imprecise goal programming model integrating the decision-maker’s preferences. Int. J. Oper. Res. 2013, 16, 137–154. [Google Scholar] [CrossRef]
- Sodenkamp, M.A.; Tavana, M.; Di Caprio, D. Modeling synergies in multi-criteria supplier selection and order allocation: An application to commodity trading. Eur. J. Oper. Res. 2016, 254, 859–874. [Google Scholar] [CrossRef]
- Junior, F.R.L.; Osiro, L.; Carpinetti, L.C.R. A comparison between Fuzzy AHP and Fuzzy TOPSIS methods to supplier selection. Appl. Soft Comput. 2014, 21, 194–209. [Google Scholar] [CrossRef]
- Rouyendegh, B.D.; Saputro, T.E. Supplier selection using integrated fuzzy TOPSIS and MCGP: A case study. Procedia Soc. Behav. Sci. 2014, 116, 3957–3970. [Google Scholar] [CrossRef]
- Fu, Y.K. An integrated approach to catering supplier selection using AHP-ARAS-MCGP methodology. J. Air Transp. Manag. 2019, 75, 164–169. [Google Scholar] [CrossRef]
- Kilic, H.S.; Yalcin, A.S. Modified two-phase fuzzy goal programming integrated with IF-TOPSIS for green supplier selection. Appl. Soft Comput. 2020, 93, 106371. [Google Scholar] [CrossRef]
- Amid, A.; Ghodsypour, S.H.; O’Brien, C. A weighted max–min model for fuzzy multi-objective supplier selection in a supply chain. Int. J. Prod. Econ. 2011, 131, 139–145. [Google Scholar] [CrossRef]
- Nazari-Shirkouhi, S.; Shakouri, H.; Javadi, B.; Keramati, A. Supplier selection and order allocation problem using a two-phase fuzzy multi-objective linear programming. Appl. Math. Model. 2013, 37, 9308–9323. [Google Scholar] [CrossRef]
- Haldar, A.; Banerjee, D.; Ray, A.; Ghosh, S. An integrated approach for supplier selection. Procedia Eng. 2012, 38, 2087–2102. [Google Scholar] [CrossRef][Green Version]
- Euchi, J.; Sadok, A. Hybrid genetic-sweep algorithm to solve the vehicle routing problem with drones. Phys. Commun. 2021, 44, 101236. [Google Scholar] [CrossRef]


| Papers | Optimization Techniques | Order Allocation | Supplier Selection |
|---|---|---|---|
| [13] | Multi-objective decision analysis | × | |
| [53] | Fuzzy multi-objective linear programming | × | |
| [54] | Fuzzy multi-objective linear programming | × | |
| [20] | MMD-TOPSIS method | × | |
| [24] | A mixed-integer nonlinear programming model | × | |
| [25] | Genetic algorithm | × | |
| [26] | Fuzzy AHP | × | |
| [31] | AHP | × | |
| [32] | AHP | × | |
| [33] | AHP | × | |
| [34] | ANP+TOPSIS + linear programming | × | × |
| [35] | ANP | × | |
| [36] | TOPSIS | × | |
| [37] | TOPSIS | × | |
| [41] | VIKOR | × | |
| [40] | VIKOR | × | |
| [38] | VIKOR | × | |
| [39] | VIKOR | × | |
| [45] | Genetic algorithm | × | |
| [47] | ANP + MOLP | × | × |
| [48] | Multi-objective linear programming | × | |
| [55] | QFD + TOPSIS | × | |
| [50] | Fuzzy TOPSIS + Goal programming | × | × |
| [51] | AHP, ARAS, and MCGP | × | × |
| [52] | fuzzy goal programming + IF-TOPSIS | × | × |
| Ordinal Criteria | Cardinal Criteria | ||
|---|---|---|---|
| Suppliers/Criteria | Quality | Flexibility | Delivery |
| Scap | VG | VG | 4 |
| Camilec | VG | G | 5 |
| Siala | VG | G | 1 |
| Compto | G | G | 3 |
| Dcbel | G | I | 3 |
| Best Criterion | Quality | Flexibility | Delivery |
|---|---|---|---|
| Quality | 1 | 2 | 2 |
| Worst Criterion | Quality | Flexibility | Delivery |
|---|---|---|---|
| Delivery | 3 | 2 | 1 |
| Suppliers | S-Score | I-Score | ||
|---|---|---|---|---|
| Quality | Flexibility | Quality | Flexibility | |
| Scap | 2 | 4 | 0 | 0 |
| Camilec | 2 | 1 | 0 | 1 |
| Siala | 2 | 1 | 0 | 1 |
| Compto | 0 | 1 | 3 | 1 |
| Dcbel | 0 | 0 | 3 | 4 |
| Ordinal Data | Cardinal Data | ||
|---|---|---|---|
| Quality | Flexibility | Delivery | |
| Scap | 1 | 1 | 0.42 |
| Camilec | 1 | 0.5 | 0.28 |
| Siala | 1 | 0.5 | 0.85 |
| Compto | 0 | 0.5 | 0.57 |
| Dcbel | 0 | 0.25 | 0.57 |
| Suppliers | Separation Measures | |
|---|---|---|
| Scap | 0.317 | 0.8688 |
| Camilec | 0.4533 | 0.7573 |
| Siala | 0.2382 | 0.8756 |
| Compto | 0.7781 | 0.3840 |
| Dcbel | 0.7985 | 0.3316 |
| Suppliers | Ci | Pi |
|---|---|---|
| Scap | 18,000 | 2200 |
| Camilec | 13,000 | 2300 |
| Siala | 15,000 | 2400 |
| Compto | 16,000 | 2350 |
| Dcbel | 9000 | 2150 |
| Suppliers | Scap | Camelic | Siala | Compto | Dcbel |
|---|---|---|---|---|---|
| Meaningful suitability index | 0.73 | 0.62 | 0.79 | 0.33 | 0.29 |
| Optimal fair order allocation | 7961.232 | 6761.594 | 8615.580 | 3598.913 | 3162.681 |
| Suppliers | Scap | Camelic | Siala |
|---|---|---|---|
| Meaningful suitability index | 0.73 | 0.62 | 0.79 |
| Optimal fair order allocation | 10,267.76 | 8720.561 | 11,111.68 |
Publisher’s Note: MDPI stays neutral with regard to jurisdictional claims in published maps and institutional affiliations. |
© 2022 by the authors. Licensee MDPI, Basel, Switzerland. This article is an open access article distributed under the terms and conditions of the Creative Commons Attribution (CC BY) license (https://creativecommons.org/licenses/by/4.0/).
Share and Cite
Aouadni, S.; Euchi, J. Using Integrated MMD-TOPSIS to Solve the Supplier Selection and Fair Order Allocation Problem: A Tunisian Case Study. Logistics 2022, 6, 8. https://doi.org/10.3390/logistics6010008
Aouadni S, Euchi J. Using Integrated MMD-TOPSIS to Solve the Supplier Selection and Fair Order Allocation Problem: A Tunisian Case Study. Logistics. 2022; 6(1):8. https://doi.org/10.3390/logistics6010008
Chicago/Turabian StyleAouadni, Sourour, and Jalel Euchi. 2022. "Using Integrated MMD-TOPSIS to Solve the Supplier Selection and Fair Order Allocation Problem: A Tunisian Case Study" Logistics 6, no. 1: 8. https://doi.org/10.3390/logistics6010008
APA StyleAouadni, S., & Euchi, J. (2022). Using Integrated MMD-TOPSIS to Solve the Supplier Selection and Fair Order Allocation Problem: A Tunisian Case Study. Logistics, 6(1), 8. https://doi.org/10.3390/logistics6010008
