Abstract
Dynamic multi-objective optimization problems (DMOPs) are widely encountered in engineering optimization processes, characterized by conflicting objectives that change over time. Evolutionary transfer optimization (ETO) has recently emerged as a promising optimization paradigm for addressing DMOPs. ETO-based dynamic multi-objective evolutionary algorithms (DMOEAs) usually adopt discriminative prediction strategies to select high-quality initial solutions in new environments by transferring knowledge from the source domain, thereby accelerating the evolutionary process. However, DMOPs often change in both decision and objective spaces. Existing methods rely on a single view from the source domain for knowledge transfer, which can overlook crucial knowledge from other views, potentially affecting the selection of high-quality initial solutions and limiting optimization performance. To address this, we propose a discriminative prediction strategy based on multi-view knowledge transfer for DMOEA, called MKT-DMOEA. Specifically, we construct discriminative predictors from the view of the decision space and objective space in the source domain. Each discriminative predictor effectively reduces the differences between environments under the current view through a transfer strategy based on geometric feature transformation. Meanwhile, these predictors make full use of the transferred knowledge to achieve accurate discriminative predictions under the current view. Finally, we integrate the discriminative prediction results from multiple views to select high-quality initial solutions. Experimental results demonstrate that our proposed algorithm outperforms four other state-of-the-art DMOEAs in terms of both diversity and convergence on the well-known CEC 2018 dynamic multi-objective optimization benchmark suite DF.
1. Introduction
Dynamic multi-objective optimization problems (DMOPs) are a class of multi-objective optimization problems characterized by conflicting objectives. In DMOPs, objective functions, constraint functions, and related parameters may change over time [1]. Researchers are increasingly focusing on these issues due to their theoretical significance and ubiquitous occurrence in engineering domains. For instance, dynamic combinatorial optimization problems [2], path optimization [3], investment issues [4], robot dynamic programming [5], and greenhouse temperature control [6] all exhibit dynamic characteristics. Therefore, developing effective methods to solve DMOPs is of great theoretical and practical significance.
To address the dynamic characteristics of DMOPs, a variety of dynamic multi-objective evolutionary algorithms (DMOEAs) have been proposed in recent decades. These algorithms can be categorized into three main types: diversity-based [7,8,9], memory-based [10,11], and prediction-based approaches [12,13,14]. By employing dynamic response strategies to enhance convergence speed upon detecting changes, these algorithms aim to effectively respond to changes in the environment to search the Pareto-optimal sets (POS) or Pareto-optimal front (POF). In recent years, a new paradigm known as evolutionary transfer optimization (ETO) has emerged [15], combining evolutionary algorithms with knowledge learning and transfer across related domains to enhance optimization efficiency. ETO-based DMOEAs aim to uncover potential associations between continuously changing environments. Although the objectives or constraints may dynamically vary in different environments, the problems’ characteristics still exhibit certain correlations [16]. Typically, high-quality solutions or search experiences obtained from historical environments serve as the source domain, expediting the convergence process of initial solutions in the new environment. Consequently, current ETO-based DMOEAs commonly leverage historical knowledge to establish a source domain. They leverage transferred knowledge from the source domain to conduct discriminative prediction on numerous randomly generated solutions in a new environment, identifying high-quality initial solutions. These associated DMOEAs have already demonstrated significant success in addressing DMOPs. Most approaches transfer knowledge from the source domain in the decision space view. For example, Ref. [16] transfers the features and special points of ; Ref. [17] transfers the features and distribution of the historical environment; Refs. [18,19] transfer the features of ; Ref. [20] transfers the knee point of ; Ref. [21] transfers the cluster centers of the historical environment. In contrast, Refs. [22,23] start from the view of the objective space and transfer the distribution of , respectively. However, these algorithms conduct discriminative prediction by transferring knowledge from a solitary view, potentially overlooking knowledge transfer from other views.
In many real-world and benchmark DMOPs [24], changes may not only occur in the decision space but also in the objective space, or even in both domains simultaneously. When addressing DMOPs, due to the unpredictable nature of the optimal solution’s dynamic trajectory before optimization, relying solely on knowledge transfer from a single view of the source domain for discriminative prediction may result in inaccuracies in identifying high-quality initial solutions. Therefore, the previously mentioned DMOEAs, which perform knowledge transfer solely in either the decision space or the objective space for discriminative prediction, may be ineffective in handling DMOPs with diverse dynamic attributes.
To address the aforementioned challenges, we propose a discriminative prediction strategy based on multi-view knowledge transfer for DMOEA, called MKT-DMOEA. Unlike traditional methods that are limited to transferring knowledge from a single view in the source domain, our approach comprehensively considers knowledge from both the decision space and the objective space views of the source domain. Through this comprehensive multi-view knowledge transfer strategy, the ability to effectively perform discriminative prediction on random solutions in a new environment is enhanced, thereby facilitating the selection of high-quality initial solutions. In the specific implementation, we design two types of discriminative predictors for different views of the source domain, namely the decision space view discriminative predictor (DSVDP) and the objective space view discriminative predictor (OSVDP). First, the DSVDP is used to perform preliminary discriminative screening of random solutions in the new environment, selecting out a candidate solution set from the view of the decision space. Subsequently, this candidate solution set is further evaluated by the OSVDP, which selects the final high-quality initial solution set from the view of the objective space. By integrating the discriminative prediction results of DSVDP and OSVDP, this method effectively utilizes knowledge from the source domain to efficiently filter solutions adaptable to the new environment, providing a solid foundation for the subsequent optimization process.
Due to the differences in feature attributes between the decision space and the objective space, we adopt different knowledge transfer strategies to implement DSVDP and OSVDP. For DSVDP, to address the potential feature distortion problem in the original space, we introduce a manifold kernel method, using the geodesic flow kernel (GFK) [25] to map the features of the original space to the manifold space. In this process, to further improve the efficiency and effectiveness of the domain adaptation process, we use the correlation alignment (CORAL) [26] to initialize GFK, providing a better starting point for feature mapping. After feature transformation, the features of the source domain and the target domain are input into the k-nearest-neighbor (KNN) classifier [27] as reference samples. By classifying samples with similar features into the same category, the KNN classifier implements discriminative prediction under the current view. For OSVDP, we use CORAL [26] to evaluate the distance between covariance matrices of different environments, and by minimizing the differences between these covariances, we complete the alignment of the distribution of historical data and current data. This method can effectively ensure that the data feature distributions of the historical environment and the current environment are as consistent as possible in the new objective space. By selecting out solutions that are closer to the transformed historical data distribution, discriminative prediction can be realized under the current view.
In summary, this work contributes the following:
- (1)
- We propose a novel discriminative prediction strategy leveraging multi-view knowledge transfer for dynamic multi-objective optimization. By efficiently transferring knowledge from the source domain from both the decision space and objective space views, this strategy can effectively evaluate randomly generated solutions in the new environment, thereby constructing a high-quality initial population to accelerate the evolutionary optimization process.
- (2)
- We design two types of discriminative predictors, DSVDP and OSVDP, each targeting different views. These predictors effectively reduce the differences between different environments through a transfer method based on geometric feature transformations, thereby enabling efficient knowledge transfer to the current view. Based on the transferred knowledge, they are able to perform discriminative predictions for the current view.
- (3)
- We designed DSVDP and OSVDP, which work together to generate high-quality initial solutions and effectively handle DMOPs. Experimental results show that MKT-DMOEA outperforms four state-of-the-art DMOEAs on 14 benchmark test problems.
The remainder of this article is organized as follows. Section 2 provides background information and the research motivation for this study. Section 3 delves into the detailed design and implementation of the MKT-DMOEA. Section 4 presents experimental results comparing the performance of MKT-DMOEA against four other competitive DMOEAs. Finally, Section 5 provides a comprehensive summary of the paper and proposes future research directions.
2. Related Background and Motivations
2.1. Dynamic Multi-Objective Optimization Problems
Without loss of generality, the general form of DMOPs is defined as:
where x is an n-dimensional decision vector, represents the decision space, t represents a time variable, is a set of m objective functions, where m represents the number of objectives, represents inequality constraints, and represents equality constraints. This formulation serves as the foundation for the following definitions.
Definition 1
(Dynamic Pareto Domination). At time t, a decision vector is regarded to dominate another decision vector (denoted as ) only in conditions of
Definition 2
(Dynamic Pareto-Optimal Set). At time t, there does not exist any individual that dominates individual x. Therefore, x is a Pareto-optimal solution to Equation (1) at time t. The set of all Pareto-optimal solutions to Equation (1) at time t constitutes , which is known as the dynamic Pareto-optimal set, denoted as
Definition 3
(Dynamic Pareto-Optimal Front). At time t, the mapping of in the objective space is called , which is known as the dynamic Pareto-optimal front, denoted as
Changes in a DMOP may manifest in different domains, like the decision space or objective space, leading to and , correspondingly. According to the occurrence of alterations, DMOPs listed in Table 1 can be classified into four distinct types [28].
Table 1.
Types of DMOPs.
2.2. Related Works
In recent decades, numerous DMOEAs have been developed to tackle DMOPs. Based on their response strategies, DMOEAs can be broadly categorized into three types: diversity-based, memory-based, and prediction-based. Currently, DMOEAs based on the ETO paradigm have gained rapid prominence and attracted significant attention.
Diversity-based DMOEAs address DMOPs by introducing diversity strategies, as they can prevent premature convergence to local optima through diverse solutions in a new population. In [7], a method based on random initialization is proposed. When changes in problem characteristics are detected, this method replaces a proportion of optimal solutions with randomly generated individuals or applies Gaussian mutation to them. This facilitated the development of DNSGA-II-A and DNSGA-II-B. In [8], a strategy named SGEA is proposed, combining steady-state methods and population diversity for real-time environmental change detection and adaptation. In [9], a predictive strategy based on special points is proposed. This strategy leverages special points to adaptively maintain population diversity in response to varying problem difficulties. While the principle of introducing diversity is simple and easy to implement, its inherent randomness can lead to significant uncertainty, potentially misguiding the evolutionary process of the population.
Memory-based DMOEAs enhance optimization efficiency by leveraging historical data. They store POS from past environments and use them as an initial population for new optimization problems. This strategy facilitates faster convergence to optimal solutions in dynamic environments. In [10], a dynamic two-archive evolutionary algorithm is proposed, which simultaneously maintains two co-evolving populations. These populations complement each other; one focuses on convergence while the other focuses on diversity. The composition of these two populations is automatically adjusted to adapt to new environmental demands once the environment changes. In [11], a memory-enhanced DMOEA based on decomposition is proposed. This algorithm decomposes a DMOP into several dynamic scalar optimization subproblems, promoting co-evolution. Subsequently, a subproblem-based bunchy memory scheme is designed to store promising solutions from previous environments and reuse them as needed to adapt to any environmental changes. However, these methods face limitations, including high storage costs and a lack of efficient mechanisms for extracting historical evolutionary information.
Prediction-based DMOEAs leverage predictable patterns and distributions within the changing environments of DMOPs to provide valuable guidance for the evolutionary optimization process, ultimately improving algorithm performance. Several recent studies have explored this approach. In [12], an efficient autoencoding evolutionary search method is proposed, which utilizes an autoencoder to predict the movement of the POS based on the non-dominated solutions obtained from previous environments. In [13], a support vector regression (SVR) predictor is incorporated into DMOEA to describe the non-linear correlation between historical solutions and current solutions, thereby predicting the initial solutions. In [14], an incremental support vector machine (ISVM) is utilized in DMOEA, combined with a synthetic minority oversampling strategy, to solve DMOPs online. However, solutions in different environments in real-world scenarios are not always highly correlated and may not follow the independent and identically distributed (IID) assumption. This can lead to prediction-based DMOEAs not always being effective in real-world applications, and their limitations can affect algorithm performance. Furthermore, the accuracy of the prediction model depends on the quality of the Pareto solution set obtained in each historical environment and the model learning method, inevitably leading to prediction errors, which in turn affects the accurate guidance of the search process.
Recent years have seen a surge in the development of DMOEAs based on ETO to tackle DMOPs. These algorithms integrate transfer learning techniques to utilize past acquired knowledge to build predictive models, thereby predicting a promising initial population suitable for new environments. Existing research has demonstrated the effectiveness of using past knowledge to build discriminative predictive models for predicting promising initial populations. The work in [22] proposes combining transfer learning with DMOEA to address the non-independent and identically distributed nature of data. This method uses transfer component analysis (TCA) in the objective space to acquire knowledge from historical environments to discriminatively predict the initial population. The work in [17] adopts a memory mechanism combined with a manifold transfer learning strategy, using the sample geodesic flow (SGF) to utilize the knowledge stored in the historical memory mechanism to build a discriminative predictive model. This method can effectively predict the initial population, thereby quickly tracking the POS in the new environment. The work in [19] uses a pre-search strategy to mitigate negative transfer, specifically by filtering out promising individuals with higher diversity in the decision space to alleviate individual aggregation. Then, these promising individuals are used to discriminatively predict random solutions, which are combined to form the initial population. Overall, these studies show that using transfer learning techniques to build discriminative predictive models can effectively address the initial population generation problem in DMOPs and improve the adaptability and convergence of the algorithm.
2.3. Motivations
We have summarized several representative studies [16,17,18,19,20,21,22,23] of DMOEAs based on ETO that employ discriminative prediction techniques and listed the knowledge transfer views they rely on for discriminative prediction, as well as the transferred knowledge used for discriminative prediction, as shown in Table 2. These studies can be categorized into two groups: one to transfer knowledge in the objective space, such as [22,23], the other to transfer knowledge in the decision space, such as [16,17,18,19,20,21]. Embedding the knowledge transfer strategies of these methods into DMOEA can effectively improve the efficiency of solving DMOPs. However, most approaches only transfer knowledge from a single view, which may lead to a failure to fully exploit the useful knowledge contained in the historical environment, thus affecting the discriminative prediction results and limiting the optimization performance.
Table 2.
Summary of ETO-based DMOEAs employing discriminative prediction methods.
Inspired by these studies, this article designs KTM-DMOEA, which employs DSVDP and OSVDP to achieve a discriminative prediction strategy based on multi-view knowledge transfer. As shown in Table 2, KTM-DMOEA transfers knowledge from two views for discriminative prediction, which is the main difference between our approach and existing ETO-based DMOEAs employing discriminative prediction strategies.
3. Methodology
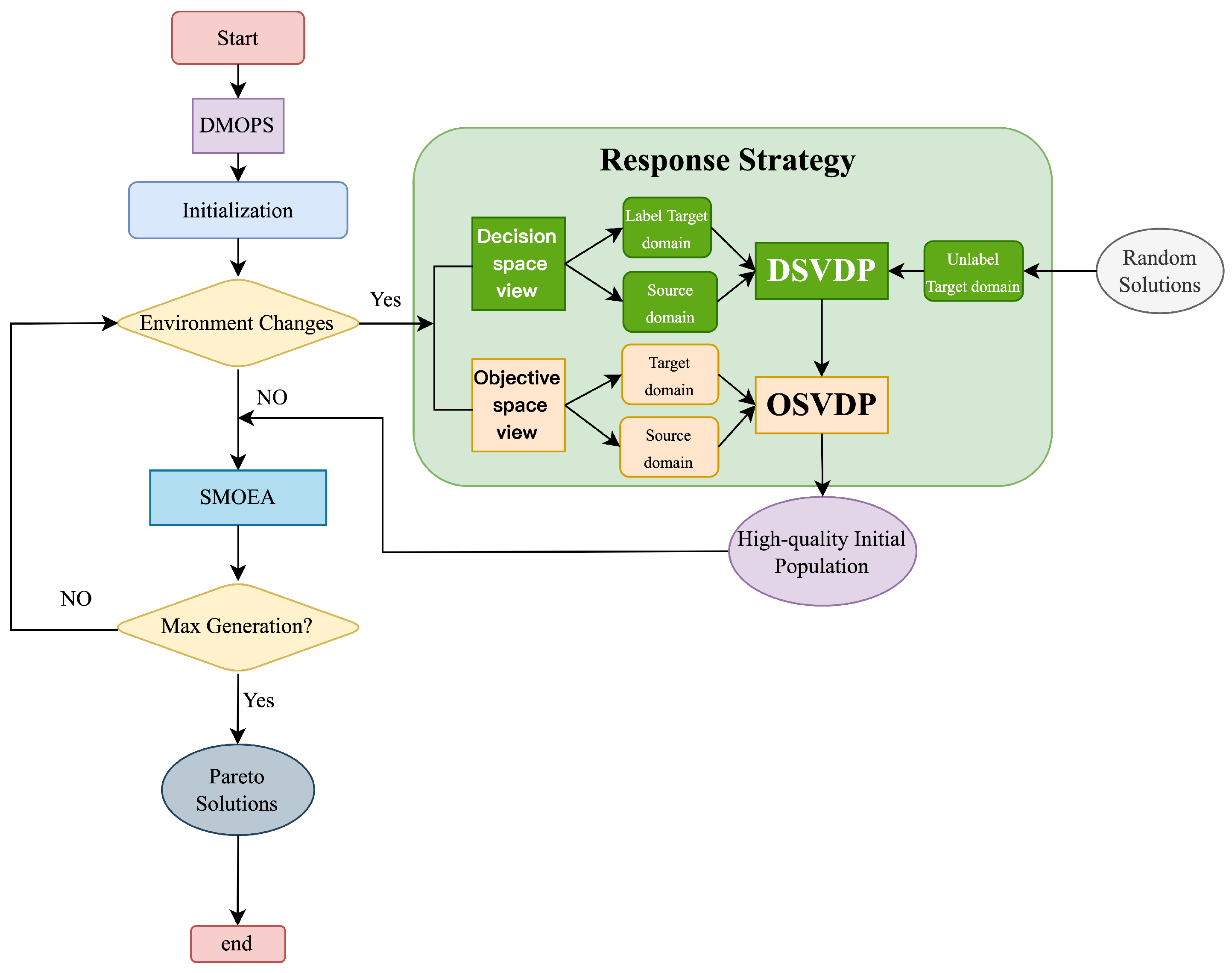
This section details the implementation of MKT-DMOEA for solving DMOPs. As shown in Figure 1, in a static environment, MOEA/D [29] is used as the SMOEA solver to search for the POS of the current environment using traditional population iteration. When the environment changes, a population prediction-based response strategy is triggered. To predict a high-quality initial population for the new environment, a discriminative prediction strategy based on multi-view knowledge transfer is designed. It includes two discriminative predictors: DSVDP and OSVDP. DSVDP transfers knowledge from the decision space view to discriminatively predict random solutions in the new environment. OSVDP transfers knowledge from the objective space view to discriminatively predict random solutions in the new environment. By leveraging knowledge transferred from multiple views, multi-view discriminative prediction is achieved, aiming to predict a high-quality initial population from a large number of randomly generated solutions. This accelerates the evolutionary optimization process. For clarity, the overall framework of MKT-DMOEA is described in detail in Section 3.1. Section 3.2 and Section 3.3 delve into the specific implementation details of DSVDP and OSVDP, respectively. Finally, Section 3.4 analyzes the computational complexity of the algorithm.
Figure 1.
The flowchart of MKT-DMOEA.
3.1. Overall Framework
To better understand how MKT-DMOEA operates, its pseudocode is provided in Algorithm 1. The algorithm takes the target DMOP and population size N as inputs. In the initial environment, the environment variable t is set to 0, and the set PS is initialized as an empty set to store the collection of POSs from all environments. In line 2, N solutions are randomly generated as the initial population (initPop), where N represents the population size. If the termination criterion is not met in line 3, the algorithm enters a loop and iteratively executes the evolutionary process from line 4 to line 16. In line 4, if no environmental changes are detected and the termination condition is still not satisfied, the current DMOP and the initPop are used to run SMOEA, specifically MOEA/D [29], to obtain the approximate for the current environment. In line 5, the for the current environment is saved in the set PS. In line 6, it checks whether any environmental changes have been detected. If a change occurs, the algorithm enters the environmental change response phase. In this phase, a discriminative prediction method based on multi-view knowledge transfer is used to generate the initPop for the next environment. In line 7, the environmental variable t is updated. From line 8 to line 12, to achieve multiview knowledge transfer, we construct the source and target domains of the decision space and objective space views, respectively. The specific steps are as follows. First, run SMOEA once on to obtain . Then, take the approximate POSs ( and ) as the positive solutions of time and t, and combine the two randomly generated solutions ( and ) as the negative solutions of time and t to form the source domain () and the labeled target domain () of the decision space view, respectively. Next, the approximate POSs ( and ) are mapped to the objective space to form the source domain () and target domain () of the objective space view. In line 13, a large set of unlabeled solutions are randomly generated in the decision space target domain as unlabeled data (). In line 14, the unlabeled data are classified using the DSVDP, and good solutions from the decision space view are screened to form the candidate population (candPop). In line 15, the OSVDP is used to predict the candPop from the objective space view, resulting in promising initPop, which can effectively track new POS. Details of the DSVDP and OSVDP are introduced in Section 3.2 and Section 3.3. The above steps are run iteratively until the termination condition in line 3 is satisfied. Finally, an approximate POS set PS for different environments is output.
| Algorithm 1 MKT-DMOEA |
Input: The dynamic optimization problem and the population size N. Output: An approximate POS set PS in all environments. 1: PS = ∅, t = 0; 2: Randomly initialize a population: initPop; 3: while termination condition not met do 4: 5: 6: if change is detected then 7: 8: 9: 10: 11: 12: , ← and 13: 14: 15: 16: end if 17: end while |
3.2. Decision Space View Discriminative Predictor
The core idea of DSVDP is to utilize the knowledge transferred from the source domain’s decision space view to make discriminative predictions on random solutions in the new environment, thereby forming a that supports OSVDP. Figure 2 illustrates its workflow, which consists of three main steps. First, CORAL is used to align the data distributions between the source and target domains, reducing the negative impact of distribution differences on the model. Next, GFK is employed to obtain the manifold kernel, mapping features from the original space to the manifold space. In this space, nonlinear relationships between the data are linearized, simplifying the classification task. Finally, the transformed data are combined with a KNN classifier for predictive discrimination, and the selected solutions form a candidate population that supports OSVDP. To provide a clearer understanding of how DSVDP operates, its specific working principles will be explained in detail below.
Figure 2.
Process of DSVDP. ➀ CORAL aligns the distributions of the source and target domains. ➁ Features in the original space are transformed into manifold space by learning the manifold kernel (G). ➂ The unlabeled samples can be classified according to their k nearest neighbors.
CORAL is a simple unsupervised domain adaptation method that aligns the second-order statistics of the source and target domains through a linear transformation [26]. Due to its simple implementation and the absence of hyperparameter tuning, we choose CORAL as a preprocessing step for the GFK to reduce domain discrepancies, simplify computation, and improve the transferability of GFK. The features of the source and target domains can be transformed as follows:
where represents the covariance matrix. and are identity matrices with the same size as the source and target domains, respectively. CORAL can be viewed as a process of re-coloring the subspace. Equation (5) achieves distribution alignment by re-coloring the whitened source domain data, utilizing covariance information from both domains. The detailed steps of CORAL are shown in lines 1–5 of Algorithm 2. Line 1 sets up the source domain () and the target domain (). Lines 2 and 3 compute the covariance statistics for the source and target domains, respectively. In line 4, the source domain data undergoes whitening to eliminate correlations between its dimensions. Lastly, in line 5, the whitened source domain () is re-colored to align its distribution more closely with the characteristics of the target domain ().
To compress high-dimensional data within the decision space and reduce feature discrepancies, we transform the original features of both the source and target domains into a manifold space for processing. This approach leverages the geometric properties typically possessed by features in the manifold space, which helps mitigate feature distortion [30,31]. Among various known manifolds, the Grassmann manifold is considered a fundamental representation for d-dimensional subspaces, thereby facilitating effective classifier learning [32]. Additionally, in , feature transformation and distribution adaptation have efficient numerical implementations, making this manifold especially well-suited for computationally efficient and effective transfer learning tasks. Numerous methods exist for mapping raw features onto . In this work, we adopt the GFK due to its strong theoretical foundation and computational efficiency, achieved via geodesic flow modeling and kernel function formulation. Below, we briefly introduce the basic concepts of GFK, with detailed calculations available in the original paper [25].
Specifically, Principal Component Analysis (PCA) [33] is first employed to perform dimensionality reduction on both the source and target domain data, extracting their respective low-dimensional subspaces. For the source domain, PCA extracts a -dimensional subspace , while for the target domain, PCA extracts a -dimensional subspace . Typically, the dimensionality reduction parameters and are chosen to be equal (). The Grassmann manifold is defined as the set of all d-dimensional subspaces, with each d-dimensional subspace corresponding to a point on . Based on this, a geodesic flow () is defined between two subspaces, representing a smooth path from to . Inspired by incremental learning, we set as and as , interpreting the transition from to as a step-by-step progression along the geodesic flow. The core idea of this geodesic flow is to map the original features into an infinite-dimensional space, effectively reducing domain differences. Specifically, features in the manifold space can be represented as:
The inner product of the transformed features and defines a geodesic flow kernel:
Here, the features in the original space are mapped to the manifold space using the relation , where G is the geodesic flow kernel matrix. The computation of G is efficiently achieved via Singular Value Decomposition (SVD). Notably, , being a mathematical representation, cannot be directly computed but can be solved numerically via the Denman–Beavers iterative algorithm [34]. The detailed steps for transforming features from the original space to the manifold space are summarized in lines 6–9 of Algorithm 2. First, in lines 6 and 7, after aligning the feature distributions, the source and target domains determine their respective bases () using PCA. Here, d refers to the dimensionality of the low-dimensional subspace, and D is the original feature dimensionality. In line 8, the manifold kernel G is computed using Equation (7). Subsequently, in line 9, the source and target domain features are transformed into the manifold space using the kernel G, leading to the representations and . Here, and are the representations of the source and target features in the manifold space, and and are the original features from the source and target domains after CORAL alignment. The kernel G facilitates the mapping into this manifold space. This transformation effectively maps the features from the original space to the manifold space, enabling robust representations of both domains in the manifold space.
| Algorithm 2 DSVDP |
Input: Source domain data , target domain data and . Output: Candidate solution set: . 1: Initialization: . 2: 3: 4: = 5: = · 6: Use PCA for to get . 7: Use PCA for to get . 8: Compute GFK using Equation (7) to get G; 9: 10: Divide into and . 11: 12: for
do 13: for do 14: Compute the distance 15: end for 16: Label by the k nearest neighbors. 17: end for 18: The solutions in marked as positive in constitute . |
The KNN classifier is a non-parametric supervised learning algorithm that predicts the class of a test sample by finding the k nearest neighbors and voting based on their class labels. Due to its simplicity and efficiency, we choose to apply it to the classification task of unlabeled data in the manifold space. Algorithm 2 (lines 10–18) describes its process of classifying unlabeled data in the manifold space; after constructing the test set (X) and training set (), the KNN classifier finds the k nearest neighbors and votes, finally mapping the unlabeled data () classified as positive in the manifold space back to the corresponding unlabeled data () in the original space to form a , which is then further combined with OSVDP for discriminative prediction.
3.3. Objection Space View Discriminative Predictor
The core concept of OSVDP lies in leveraging knowledge transferred from the source domain’s objective space view to perform discriminative predictions on the generated by DVSDP, thereby constructing a high-quality . This high-quality integrates knowledge from both the source domain’s decision space and the objective space. Figure 3 illustrates its workflow, which consists of three main steps. First, CORAL is applied to align the distributions of the source and target domains from the view of the objective space. Subsequently, the generated by DVSDP is mapped to the objective space. Based on this mapping, solutions in that are closest to the aligned distribution are selected to construct the final high-quality . To provide a clearer understanding of how OSVDP operates, its specific working principles will be explained in detail below.
Figure 3.
Process of OSVDP. ➀ CORAL aligns the distributions of the source and target domains. ➁ The mapped to the objective space. ➂ Solutions closest to the new distribution are selected from the to form the .
CORAL aligns the distribution of historical data with the current data distribution by minimizing the differences between the covariance matrices of different environments. This ensures that the feature distributions of the historical and current environments remain as consistent as possible in the new objective space. Lines 1–4 of Algorithm 3 detail its specific implementation. In Line 1, the covariance statistics of the source domain are calculated to capture the linear correlations between its dimensions. Line 2 performs the same operation for the target domain. Line 3 whitens the source data to remove internal correlations and standardize it. Line 4 then recolors the whitened source domain () to match the covariance structure of the target domain (), thereby aligning its distribution with the target domain. Following this, the candPop is mapped to the objective space, and the initial population is generated by selecting the solutions closest to the adjusted source domain (). Lines 5 to 8 of Algorithm 3 outline the process. Specifically, in line 5, the algorithm iterates over each individual l∈. In line 6, at time t, the initial solution x is determined as follows:
In line 7, to prevent duplicate selections, once a solution is chosen, it is removed from the candPop. Finally, all solutions selected from the candPop constitute the .
| Algorithm 3 OSVDP |
Input: Source domain data , target domain data , candidate population and DMOP of the current environment . Output: Initial solution set . 1: 2: 3: = 4: = · 5: for
do 6: The solution x ∈ at , which is closest to l to constitute . 7: Delete x in 8: end for |
3.4. Computational Complexity Analysis
The computational complexity of MKT-DMOEA originates from three main components: the adopted SMOEA (MOEA/D), DSVDP and OSVDP. MOEA/D corresponds to the stage that remains unaffected by environmental changes, while DSVDP and OSVDP handle the response to such changes. As stated in [29], the complexity of MOEA/D is O(m × ), where m denotes the number of objectives and N is the population size. This complexity primarily arises from operations such as neighbor selection and solution updates, which often involve traversing the entire population. For DSVDP, the CORAL process incurs a complexity of O( × N). Constructing two sets of bases for the source and target domain d-dimensional subspaces using PCA involves a complexity of O(), where D represents the decision variable dimensionality. Transforming features to the Grassmann manifold using the GFK has a complexity of O(N). Additionally, the KNN classifier contributes a complexity of O( × N). In OSVDP, the CORAL process contributes a computational complexity of O( × N), while selecting initial solutions from a pool of candidate solutions introduces a complexity of O(m × ). Therefore, in MKT-DMOEA, the computational complexity for responding to changes is O(m × ).
4. Experiments
4.1. Performance Metrics
The mean inverted generational distance (MIGD) [35] and mean hypervolume (MHV) [20] are two commonly used metrics for evaluating the performance of DMOEAs. They are used to assess the convergence and diversity of the Pareto set obtained by each DMOEA when tackling various DMOPs. Generally, a smaller MIGD value and a larger MHV value indicate better convergence and diversity, respectively.
MIGD is the average of all inverted generational distance (IGD) values across multiple environmental changes, as shown below:
where and represent the true POF of the DMOP at time t and the approximate POF obtained by the algorithm, respectively. T refers to a set of discrete time points, and is the number of environmental changes. The IGD [36] metric measures the average of the closest distances between the solutions in and those in , as follows:
MHV is the average of all hypervolume (HV) [37] values across multiple environmental changes, as shown below:
where T refers to a set of discrete time points, and is the number of environmental changes. The HV metric measures the hypervolume of the space constructed by the approximate POF set and the reference point, as follows:
where VOL is the Lebesgue measure and ref ∈ is the reference point for the computation of HV.
4.2. Benchmarks and Parameter Settings
To evaluate the performance of MKT-DMOEA in dynamic environments, we selected 14 DMOPs from the well-known CEC 2018 dynamic multi-objective optimization benchmark suite DF [24]. Among them, nine problems are bi-objective problems and five problems are tri-objective problems. Unlike other test suites that only represent single or multiple aspects of simple scenarios, the 14 benchmark functions of DF cover a variety of characteristics, effectively representing various real-world scenarios, for example, time-varying POF/POS geometry, irregular POF shapes, disconnectedness, and special points. To better simulate real-world DMOPs, we defined a time variable , where and represent the severity and frequency of environmental changes, respectively, and is the generation counter.
To compare with MKT-DMOEA, we selected four competitive DMOEAs, including ISVM-DMOEA [14], KT-DMOEA [20], MMTL-DMOEA [17], and IT-DMOEA [19]. Among them, KT-DMOEA, MMTL-DMOEA, and IT-DMOEA are currently popular ETO-based DMOAs, while ISVM-DMOEA is a classical prediction-based DMOEA. To ensure fairness in the experiments, all algorithms employed the same static solver MOEA/D [29], with parameter configurations set according to the recommendations in their original literature. For MKT-DMOEA, the parameter k for nearest neighbors was set to 3 based on the parameter study in Section 4.5. Other common parameters are shown in Table 3.
Table 3.
Parameter settings.
In Table 3, MOEA/D uses polynomial mutation (PM) [38] as the mutation operator and simulated binary crossover (SBX) [39] as the crossover operator. The population size is set to 100 for bi-objective problems and 150 for tri-objective problems. The environmental dynamics were set by (, ), using three distinct parameter combinations: . This resulted in 42 experimental instances. All algorithms were run 20 times independently for each instance.
4.3. Performance Analysis
The MIGD and MHV statistics collected from 20 runs are shown in Table 4 and Table 5, respectively, to address the DF test issue. In these tables, (+), (=) and (–) after the statistics indicate that the performance of MKT-MOEA/D is better than, similar to, or worse than the compared algorithms, respectively, according to the Wilcoxon [40] rank-sum test at a significance level of 0.05.
Table 4.
The mean and standard deviation of the MIGD metric achieved by five algorithms on 42 experimental instances.
Table 5.
The mean and standard deviation of the MHV metric achieved by five algorithms on 42 experimental instances.
Table 4 summarizes the MIGD values and standard deviations of five algorithms across 42 experimental instances.To visually highlight the performance differences, the best MIGD for each case is shown in bold. Analysis results show that MKT-MOEA/D achieved the best MIGD values in 29 out of 42 test cases, significantly outperforming ISVM-MOEA/D, IT-MOEA/D, KT-MOEA/D, and MMTL-MOEA/D, which achieved the best MIGD values in four, three, zero, and six cases, respectively. Further analysis of MIGD performance reveals that MKT-MOEA/D consistently outperforms its counterparts in various dynamic configurations on DF3, DF6, DF7, DF9, DF11, and DF12. Although MKT-MOEA/D exhibits a slight performance decline in specific configurations on DF1, DF2, DF14, and DF10, it still demonstrates competitiveness with other algorithms. This suggests that MKT-MOEA/D excels in tracking changes in the Pareto front and adapting to dynamic environments. Moreover, MKT-MOEA/D performs marginally worse than its competitor, ISVM-MOEA/D, on DF5 and DF8, which can be attributed to the unique characteristics of these two problems. In DF5, the POF can fluctuate between linearity and multiple local concave/convex segments, with the number of local segments varying over time. Similarly, in DF8, the overall POF geometry transitions between concavity and convexity, featuring knee regions. These complexities make it difficult for DSVDP and OSVDP to acquire valid historical knowledge for discriminative prediction when changes occur, which impacts the generation of high-quality initial populations. ISVM-MOEA/D, incorporating incremental learning and synthetic oversampling strategies, employs a non-linear prediction model, demonstrating its efficiency in these scenarios. On DF4 and DF13, MKT-MOEA/D exhibits poorer adaptability to dynamic environments compared to MMTL-MOEA/D. This is because MMTL-MOEA/D leverages manifold transfer and memory strategies, enabling it to utilize historical knowledge through a memory mechanism for discriminative prediction of initial solutions in new environments. In contrast, MKT-MOEA/D’s DSVDP and OSVDP only acquire knowledge from the previous generation of POS, and insufficient knowledge may lead to negative transfer, thereby degrading the performance of MKT-MOEA/D.
Figure 4 visually compares the approximated POFs obtained by all algorithms with the true POFs on representative test problems, configured as = 5 and = 10, highlighting the advantages of our approach in dynamic environments. In the figure, the blue points represent the true , while the red points indicate the approximated generated by each algorithm. The results in Figure 4 demonstrate that MKT-MOEA/D consistently outperforms other algorithms by producing solutions with greater diversity and improved convergence. This finding further confirms the effectiveness of our algorithm in tracking POF changes and adapting to dynamic environments.
Figure 4.
was obtained on DF1, DF4, DF7, and DF9, with = 5 and = 10. (a–e) show the results of ISVM-MOEA/D, IT-MOEA/D, KT-MOEA/D, MMTL-MOEA/D, and the proposed MKT-MOEA/D, respectively (one column per algorithm). The blue points and red points represent the true and approximate obtained by each algorithm, respectively.
Figure 5 illustrates the stability of the five algorithms in handling environmental changes by plotting the IGD value evolution curves across 14 DF experimental instances. The configurations are set to = 5 and = 10, with each algorithm undergoing 20 changes. MKT-MOEA/D consistently achieves lower IGD curves in most experimental instances compared to its counterparts. Moreover, MKT-MOEA/D demonstrates superior stability in responding to environmental changes, while the IGD curves of other algorithms often exhibit sudden fluctuations. Specifically, on DF5, DF11, DF12, and DF14, MKT-MOEA/D exhibits significantly better stability in handling environmental changes compared to the other four algorithms. This can be attributed to its multiview knowledge transfer strategy, which provides sufficient knowledge for predicting initial solutions when adapting to new environments. In contrast, KT-MOEA/D exhibits the least stability among the comparison algorithms. This is likely due to its knee-point-guided transfer strategy, as the location of knee points varies significantly across different environments, making accurate predictions challenging.
Figure 5.
The IGD values of five algorithms on 14 DF experimental instances ( = 5 and = 10).
To further evaluate the performance of MKT-DMOEA/D, MHV was introduced as an additional metric to assess the performance of all compared DMOEAs. Table 5 presents the mean and standard deviation of the MHV metric obtained by five algorithms across 42 experimental instances. The results show that MKT-DMOEA/D achieved the best MHV values in 30 out of 42 cases, while ISVM-MOEA/D, IT-MOEA/D, KT-MOEA/D, and MMTL-MOEA/D obtained the best MHV values in nine, zero, zero, and three cases, respectively. A further analysis of Table 5 reveals that MKT-DMOEA/D exhibits higher MHV values in most scenarios under different dynamic configurations, highlighting its significant advantage. These findings further confirm the outstanding capability of MKT-DMOEA/D in addressing various DMOPs.
4.4. Ablation Study
In MKT-MOEA/D, the DSVDP and OSVDP are employed to evaluate and select randomly generated solutions, thereby constructing a high-quality initial population within a new environment. To further validate the effectiveness of these two components in MKT-MOEA/D, we constructed two ablation algorithms, each omitting one component. The first ablation algorithm (MKT-MOEA/) only transfers knowledge from the source domain in the decision space view to discriminate predicted random solutions, ignoring knowledge in the objective space view. Conversely, the second ablation algorithm (MKT-MOEA/) only transfers knowledge from the source domain in the objective space view to discriminate predicted random solutions, while ignoring knowledge in the decision space view. The ablation study compared the performance of MKT-MOEA/ and MKT-MOEA/ with MKT-MOEA/D on 14 DF instances, configured as = 5 and = 10. According to Table 6, MKT-MOEA/D achieved superior results in 25 out of 28 cases, outperforming both MKT-MOEA/Dd and MKT-MOEA/, as measured by MIGD and MHV values. Specifically, MKT-MOEA/D surpassed MKT-MOEA/ in 25 cases and MKT-MOEA/ in 17 cases, while MKT-MOEA/ and MKT-MOEA/ surpassed MKT-MOEA/D in only 1 and 1 cases, respectively. Therefore, it can be reasonably concluded that OSVDP and DSVDP effectively perform discriminative prediction through knowledge transfer. Furthermore, transferring multi-view knowledge from the source domain for discriminative prediction is more effective than transferring only single-view knowledge for discriminative prediction, and MKT-MOEA/D effectively integrates the advantages of both strategies, improving overall performance.
Table 6.
MIGD and MHV obtained by MKT-MOEA/, MKT-MOEA/, and MKT-MOEA/D.
4.5. The Influence of Parameter k for MKT-DMOEA
In MKT-MOEA/D, the effectiveness of DSVDP is significantly influenced by the parameter k, which determines the number of nearest neighbor samples used in the KNN classifier. This parameter plays a crucial role in selecting reference samples during the prediction process. Different values of k result in variations in classification outcomes, thereby impacting the overall optimization performance of the algorithm. To investigate the influence of k on the performance of MKT-MOEA/D, we conducted a series of experiments. Specifically, we tested various odd values of k on 14 DF instances, configured with and . Odd values of k were chosen to prevent ties during classification in the DF instances. The Friedman test [41] was employed to assess the effectiveness of MKT-MOEA/D across different k values. The experimental results, presented in Figure 6, demonstrate that changes in k lead to noticeable differences in algorithm performance. Our analysis indicates that yields the optimal performance for MKT-MOEA/D. Consequently, we recommend setting in practical applications to optimize the algorithm’s performance.
Figure 6.
The average performance rankings of the MKT-MOEA/D algorithm under different k values (= 5 and = 10).
5. Conclusions
We propose a discriminative prediction strategy based on multi-view knowledge transfer for DMOEA, called MKT-DMOEA. When the environment changes, this algorithm utilizes knowledge transfer from multiple views of the source domain to perform discriminative prediction on random solutions, thereby filtering out a high-quality initial population to enhance optimization performance. Specifically, DSVDP conducts discriminative prediction on randomly generated solutions in the new environment from the view of the decision space, generating candidate solutions. Meanwhile, OSVDP evaluates these candidate solutions from the view of the objective space, further selecting high-quality initial solutions. As shown in Section 4.3, validation experiments on 42 experimental instances demonstrate that MKT-DMOEA outperforms four advanced DMOEAs in most instances in terms of convergence and diversity, indicating the superior performance of MKT-DMOEA in handling DMOPs. In addition, the experiments in Section 4.4 further validate the limitations of using either DSVDP or OSVDP alone for single-view knowledge transfer in discriminative prediction, as well as the remarkable effectiveness of combining DSVDP and OSVDP for multi-view knowledge transfer in discriminative prediction.
It is important to note that since DSVDP and OSVDP only transfer knowledge from the last environment, this may lead to MKT-DMOEA neglecting some important information accumulated during the early search process to some extent, potentially affecting its optimization performance. Furthermore, the transfer methods currently employed by DSVDP and OSVDP are relatively simple and have certain limitations. Therefore, future research will focus on exploring more advanced and efficient transfer strategies while fully utilizing knowledge from the early stages to further enhance the adaptability and optimization capabilities of MKT-DMOEA.
We recognize that although MKT-DMOEA has made significant progress in benchmark test suites, applying MKT-DMOEA to real-world engineering problems will greatly enhance the practical significance and application value of this research. Real-world engineering problems are often accompanied by more complex constraints and constantly changing environmental factors, which require further validation and optimization of the framework’s performance in dynamic environments. In the future, we plan to expand the application scope of MKT-DMOEA to handle more complex DMOPs, thereby enabling its broader application to complex real-world optimization tasks.
Author Contributions
Conceptualization, H.X., C.Z., L.H. and J.T.; methodology, H.X., C.Z. and L.H.; software, H.X., C.Z. and J.T.; validation, H.X., C.Z. and J.Z.; formal analysis, J.Z. and C.Z.; writing—original draft preparation, H.X. and C.Z.; writing—review and editing, L.H., C.Z. and J.T.; visualization, H.X. and J.Z.; supervision, H.X., J.T. and L.H.; project administration, H.X. All authors have read and agreed to the published version of the manuscript.
Funding
This research received no external funding.
Institutional Review Board Statement
Not applicable.
Informed Consent Statement
Not applicable.
Data Availability Statement
Data are available upon request.
Conflicts of Interest
The authors declare no conflicts of interest.
References
- Raquel, C.; Yao, X. Dynamic multi-objective optimization: A survey of the state-of-the-art. In Evolutionary Computation for Dynamic Optimization Problems; Springer: Berlin/Heidelberg, Germany, 2013; pp. 85–106. [Google Scholar]
- Guo, Y.N.; Cheng, J.; Luo, S.; Gong, D.; Xue, Y. Robust dynamic multi-objective vehicle routing optimization method. IEEE/ACM Trans. Comput. Biol. Bioinform. 2017, 15, 1891–1903. [Google Scholar] [CrossRef] [PubMed]
- Eaton, J.; Yang, S.; Gongora, M. Ant colony optimization for simulated dynamic multi-objective railway junction rescheduling. IEEE Trans. Intell. Transp. Syst. 2017, 18, 2980–2992. [Google Scholar] [CrossRef]
- Barroso, B.C.; Ferreira, F.G.; Hanaoka, G.P.; Paiva, F.D.; Cardoso, R.T. Composition of investment portfolios through a combinatorial multiobjective optimization model using CVaR. In Proceedings of the 2017 IEEE Congress on Evolutionary Computation (CEC), Donostia, Spain, 5–8 June 2017; pp. 1795–1802. [Google Scholar]
- Jiang, M.; Huang, Z.; Jiang, G.; Shi, M.; Zeng, X. Motion generation of multi-legged robot in complex terrains by using estimation of distribution algorithm. In Proceedings of the 2017 IEEE Symposium Series on Computational Intelligence (SSCI), Honolulu, HI, USA, 27 November–1 December 2017; pp. 1–6. [Google Scholar]
- Zhang, Z. Multiobjective optimization immune algorithm in dynamic environments and its application to greenhouse control. Appl. Soft Comput. 2008, 8, 959–971. [Google Scholar] [CrossRef]
- Deb, K.; Rao N, U.B.; Karthik, S. Dynamic multi-objective optimization and decision-making using modified NSGA-II: A case study on hydro-thermal power scheduling. In Proceedings of the International Conference on Evolutionary Multi-Criterion Optimization, Matsushima, Japan, 5–8 March 2007; pp. 803–817. [Google Scholar]
- Jiang, S.; Yang, S. A steady-state and generational evolutionary algorithm for dynamic multiobjective optimization. IEEE Trans. Evol. Comput. 2016, 21, 65–82. [Google Scholar] [CrossRef]
- Li, Q.; Zou, J.; Yang, S.; Zheng, J.; Ruan, G. A predictive strategy based on special points for evolutionary dynamic multi-objective optimization. Soft Comput. 2019, 23, 3723–3739. [Google Scholar] [CrossRef]
- Chen, R.; Li, K.; Yao, X. Dynamic multiobjectives optimization with a changing number of objectives. IEEE Trans. Evol. Comput. 2017, 22, 157–171. [Google Scholar] [CrossRef]
- Xu, X.; Tan, Y.; Zheng, W.; Li, S. Memory-enhanced dynamic multi-objective evolutionary algorithm based on Lp decomposition. Appl. Sci. 2018, 8, 1673. [Google Scholar] [CrossRef]
- Feng, L.; Zhou, W.; Liu, W.; Ong, Y.S.; Tan, K.C. Solving dynamic multiobjective problem via autoencoding evolutionary search. IEEE Trans. Cybern. 2020, 52, 2649–2662. [Google Scholar] [CrossRef]
- Cao, L.; Xu, L.; Goodman, E.D.; Bao, C.; Zhu, S. Evolutionary dynamic multiobjective optimization assisted by a support vector regression predictor. IEEE Trans. Evol. Comput. 2019, 24, 305–319. [Google Scholar] [CrossRef]
- Xu, D.; Jiang, M.; Hu, W.; Li, S.; Pan, R.; Yen, G.G. An online prediction approach based on incremental support vector machine for dynamic multiobjective optimization. IEEE Trans. Evol. Comput. 2021, 26, 690–703. [Google Scholar] [CrossRef]
- Tan, K.C.; Feng, L.; Jiang, M. Evolutionary transfer optimization-a new frontier in evolutionary computation research. IEEE Comput. Intell. Mag. 2021, 16, 22–33. [Google Scholar] [CrossRef]
- Li, H.; Wang, Z.; Lan, C.; Wu, P.; Zeng, N. A novel dynamic multiobjective optimization algorithm with non-inductive transfer learning based on multi-strategy adaptive selection. IEEE Trans. Neural Netw. Learn. Syst. 2023, 35, 16533–16547. [Google Scholar] [CrossRef]
- Jiang, M.; Wang, Z.; Qiu, L.; Guo, S.; Gao, X.; Tan, K.C. A fast dynamic evolutionary multiobjective algorithm via manifold transfer learning. IEEE Trans. Cybern. 2020, 51, 3417–3428. [Google Scholar] [CrossRef] [PubMed]
- Li, J.; Sun, T.; Lin, Q.; Jiang, M.; Tan, K.C. Reducing negative transfer learning via clustering for dynamic multiobjective optimization. IEEE Trans. Evol. Comput. 2022, 26, 1102–1116. [Google Scholar] [CrossRef]
- Jiang, M.; Wang, Z.; Guo, S.; Gao, X.; Tan, K.C. Individual-based transfer learning for dynamic multiobjective optimization. IEEE Trans. Cybern. 2020, 51, 4968–4981. [Google Scholar] [CrossRef] [PubMed]
- Jiang, M.; Wang, Z.; Hong, H.; Yen, G.G. Knee point-based imbalanced transfer learning for dynamic multiobjective optimization. IEEE Trans. Evol. Comput. 2020, 25, 117–129. [Google Scholar] [CrossRef]
- Ye, Y.; Lin, Q.; Ma, L.; Wong, K.C.; Gong, M.; Coello, C.A.C. Multiple source transfer learning for dynamic multiobjective optimization. Inf. Sci. 2022, 607, 739–757. [Google Scholar] [CrossRef]
- Jiang, M.; Huang, Z.; Qiu, L.; Huang, W.; Yen, G.G. Transfer learning-based dynamic multiobjective optimization algorithms. IEEE Trans. Evol. Comput. 2017, 22, 501–514. [Google Scholar] [CrossRef]
- Jiang, M.; Qiu, L.; Huang, Z.; Yen, G.G. Dynamic multi-objective estimation of distribution algorithm based on domain adaptation and nonparametric estimation. Inf. Sci. 2018, 435, 203–223. [Google Scholar] [CrossRef]
- Jiang, S.; Yang, S.; Yao, X.; Tan, K.; Kaiser, M.; Krasnogor, N. Benchmark Functions for the CEC’2018 Competition on Dynamic Multiobjective Optimization; Tech. Rep.; Newcastle University: Newcastle upon Tyne, UK, 2018. [Google Scholar]
- Gong, B.; Shi, Y.; Sha, F.; Grauman, K. Geodesic flow kernel for unsupervised domain adaptation. In Proceedings of the 2012 IEEE Conference on Computer Vision and Pattern Recognition, Providence, RI, USA, 16–21 June 2012; pp. 2066–2073. [Google Scholar]
- Sun, B.; Feng, J.; Saenko, K. Return of frustratingly easy domain adaptation. In Proceedings of the Thirtieth AAAI Conference on Artificial Intelligence, Phoenix, AZ, USA, 12–17 February 2016; Volume 30. [Google Scholar]
- Peterson, L.E. K-nearest neighbor. Scholarpedia 2009, 4, 1883. [Google Scholar] [CrossRef]
- Farina, M.; Deb, K.; Amato, P. Dynamic multiobjective optimization problems: Test cases, approximations, and applications. IEEE Trans. Evol. Comput. 2004, 8, 425–442. [Google Scholar] [CrossRef]
- Zhang, Q.; Li, H. MOEA/D: A multiobjective evolutionary algorithm based on decomposition. IEEE Trans. Evol. Comput. 2007, 11, 712–731. [Google Scholar] [CrossRef]
- Belkin, M.; Niyogi, P.; Sindhwani, V. Manifold regularization: A geometric framework for learning from labeled and unlabeled examples. J. Mach. Learn. Res. 2006, 7, 2399–2434. [Google Scholar]
- Hamm, J.; Lee, D.D. Grassmann discriminant analysis: A unifying view on subspace-based learning. In Proceedings of the 25th International Conference on Machine Learning, Helsinki, Finland, 5–9 July 2008; pp. 376–383. [Google Scholar]
- Baktashmotlagh, M.; Harandi, M.T.; Lovell, B.C.; Salzmann, M. Domain adaptation on the statistical manifold. In Proceedings of the IEEE Conference on Computer Vision and Pattern Recognition, Columbus, OH, USA, 23–28 June 2014; pp. 2481–2488. [Google Scholar]
- Jolliffe, I. Principal component analysis. In Encyclopedia of Statistics in Behavioral Science; John Wiley & Sons, Ltd.: Hoboken, NJ, USA; Springer: New York, NY, USA, 2005. [Google Scholar]
- Denman, E.D.; Beavers, A.N., Jr. The matrix sign function and computations in systems. Appl. Math. Comput. 1976, 2, 63–94. [Google Scholar] [CrossRef]
- Zhou, A.; Jin, Y.; Zhang, Q. A population prediction strategy for evolutionary dynamic multiobjective optimization. IEEE Trans. Cybern. 2013, 44, 40–53. [Google Scholar] [CrossRef]
- Zhang, Q.; Zhou, A.; Jin, Y. RM-MEDA: A regularity model-based multiobjective estimation of distribution algorithm. IEEE Trans. Evol. Comput. 2008, 12, 41–63. [Google Scholar] [CrossRef]
- While, L.; Hingston, P.; Barone, L.; Huband, S. A faster algorithm for calculating hypervolume. IEEE Trans. Evol. Comput. 2006, 10, 29–38. [Google Scholar] [CrossRef]
- Deb, K.; Goyal, M. A combined genetic adaptive search (GeneAS) for engineering design. Comput. Sci. Inform. 1996, 26, 30–45. [Google Scholar]
- Deb, K.; Agrawal, R.B. Simulated binary crossover for continuous search space. Complex Syst. 1995, 9, 115–148. [Google Scholar]
- Derrac, J.; García, S.; Molina, D.; Herrera, F. A practical tutorial on the use of nonparametric statistical tests as a methodology for comparing evolutionary and swarm intelligence algorithms. Swarm Evol. Comput. 2011, 1, 3–18. [Google Scholar] [CrossRef]
- Friedman, M. A comparison of alternative tests of significance for the problem of m rankings. Ann. Math. Stat. 1940, 11, 86–92. [Google Scholar] [CrossRef]
Disclaimer/Publisher’s Note: The statements, opinions and data contained in all publications are solely those of the individual author(s) and contributor(s) and not of MDPI and/or the editor(s). MDPI and/or the editor(s) disclaim responsibility for any injury to people or property resulting from any ideas, methods, instructions or products referred to in the content. |
© 2025 by the authors. Licensee MDPI, Basel, Switzerland. This article is an open access article distributed under the terms and conditions of the Creative Commons Attribution (CC BY) license (https://creativecommons.org/licenses/by/4.0/).





