Next Article in Journal
Study on the Damage Evolution and Failure Mechanism of Floor Strata under Coupled Static-Dynamic Loading Disturbance
Next Article in Special Issue
Industrial Catalytic Production Process of Erythromycin
Previous Article in Journal
Cloning, Expression and Enzymatic Characterization of Pectin Methyl Esterase from Populus trichocarpa and Its Application
Previous Article in Special Issue
Modeling and Control for Beam Pumping Units: An Overview
 
 
Font Type:
Arial Georgia Verdana
Font Size:
Aa Aa Aa
Line Spacing:
Column Width:
Background:
Article

Digital Twin for Monitoring the Experimental Assembly Process Using RFID Technology

Faculty of Manufacturing Technologies, Technical University of Košice, Bayerova 1, 080 01 Prešov, Slovakia
*
Author to whom correspondence should be addressed.
Processes 2024, 12(7), 1512; https://doi.org/10.3390/pr12071512
Submission received: 17 June 2024 / Revised: 12 July 2024 / Accepted: 16 July 2024 / Published: 18 July 2024
(This article belongs to the Special Issue Monitoring and Control of Processes in the Context of Industry 4.0)

Abstract

Despite the considerable advances that industrial manufacturing has undergone as a result of digitalization, the real-time monitoring of assembly processes continues to present a significant technical challenge. This article presents a solution to this problem by integrating digital twin technology with radio frequency identification (RFID) in order to improve the monitoring and optimization of assembly processes. The objective of this research is to develop a methodology that ensures synchronized data exchange between physical components and their digital counterparts using RFID for improved visibility and accuracy. The methodology entails the configuration of radio frequency identification systems to track the positions of products on conveyor belts, thereby facilitating real-time monitoring and the prompt detection of any deviations. This integration enhances remote monitoring capabilities and markedly optimizes assembly processes in comparison to traditional methods. The research findings suggest that this approach offers real-time data and monitoring capabilities, which can contribute to improved operational efficiency. This study presents an introduction to digital twins and RFID technology, a review of related research, a detailed methodology, an implementation plan, results and analysis, a discussion of the findings, and conclusions with future recommendations. This article presents a comprehensive discussion of the configuration of an RFID-based digital twin for an assembly line, highlighting the benefits and challenges of integrating these technologies into industrial processes.

1. Introduction to Digital Twin and RFID Technology

Over the past few years, simulation has emerged as a key tool in decision-making, verification, and the testing of components or the design of complete systems. Based on Industry 4.0, simulation is experiencing significant growth, and the use of cyber–physical systems offers new possibilities, including the creation of digital replicas of natural processes or objects. Various Computer-Aided Design (CAD) and simulation programs are employed for this purpose. A digital model of a real-world system or object is referred to as a digital twin. This virtual model enables the real-time monitoring of the state of the real object and the simulation of various situations using accurate and actual data. A digital twin can process data from sensors installed in physical objects, which are subsequently used to optimize the operation of these objects. This concept comprises the following three main parts [1,2,3,4]:
  • Physical products in real space;
  • Virtual products in virtual space;
  • Connection of data that connects actual products with virtual ones.
A digital twin is a virtual representation of a product or system that is created, evaluated, and manufactured in a digital environment. Only when the product is digitally ready does its physical production begin. Subsequently, sensors connect the products and systems with the digital twin, which is used for monitoring, diagnosing, prognosticating, and managing production processes. The production process is simulated after creating a digital production model and once all activities are optimized. Based on this, the physical production is completed, after which the data are scanned and evaluated. Thus, production is continuously optimized and made more efficient. Digital twins are a fundamental Industry 4.0 tool for increasing operational efficiency [5,6,7,8].
The objective of a digital twin is the capacity to provide rapid and precise [9,10,11] responses on the following:
  • What caused some undesirable event in the process whilst at the same time recommending how to prevent it;
  • How to organize and optimize the sequence of orders so that the production system produces as many products as possible;
  • How to organize the line for the most efficient production;
  • When to replace a tool, machine, or piece of equipment;
  • Other applications that help improve business processes.
The concept of digital twins encompasses three distinct levels of representation: the unit level, which pertains to equipment or machines; the system level, which encompasses automatic lines; and the level of a complex system, which encompasses companies or cities [12,13,14].
The DT–Physics-Based Model is a method for creating digital representations of physical objects, systems, or environments. This is achieved by capturing geometric data, material properties, and dynamic aspects such as motion or behavior. The technique is employed in a number of different fields, including computer graphics, virtual reality, CAD, and engineering simulations. In contrast, the DT–Data-Driven Approach entails the acquisition, integration, and modeling of data derived from physical tools or machines. This approach employs machine learning algorithms to develop precise digital models that closely resemble their physical counterparts. The aforementioned digital twins facilitate advanced functionalities such as real-time monitoring, predictive maintenance, and optimization in the context of smart manufacturing and Industry 4.0 applications [15,16].
Radio frequency identification (RFID) is a wireless technology that automatically identifies and tracks objects or individuals using radio waves. It consists of three main components: a tag, a reader, and a backend system. The RFID tag, which is typically attached to the object of interest, contains a microchip and an antenna that communicate with the RFID reader through radio frequency signals. The reader emits radio waves that power the tag and receive data transmitted back to it, allowing for seamless and non-contact data exchange. RFID technology has applications across various industries, including supply chain management, inventory control, asset tracking, and access control. Its capacity to furnish real-time data acquisition and facilitate process optimization renders it a valuable instrument for enhancing efficiency and automation in a multitude of domains [17].
Recent advances in radio frequency identification (RFID) technology have greatly enhanced real-time tracking capabilities across multiple industries, providing improved accuracy, efficiency, and data management. RFID systems, which include tags, readers, and antennas, provide automated data collection that minimizes human error and optimizes inventory management, as demonstrated in the supply chain and healthcare environments. These systems enable the accurate tracking of goods and assets, resulting in streamlined operations and increased visibility. Despite challenges such as integration costs and privacy concerns, RFID’s scalability and technological improvements continue to drive its adoption and promise further improvements in real-time process tracking [18].

2. Related Works

This chapter presents an investigation into the existing research and literature on the utilization of digital twin technology for the monitoring of experimental assembly processes through radio frequency identification technology. This review encompasses studies on digital twin applications, RFID technology, and their integration within the context of monitoring experimental assembly processes. By examining these related works, the aim is to comprehensively understand the current state of the art, identify research gaps, and draw insights for the proposed research.
Digital twin technology has garnered significant interest across various industries due to its potential to enhance the design, analysis, and monitoring of complex systems. Research by Lu et al. [19] highlights the benefits of digital twins in manufacturing processes, emphasizing real-time performance monitoring and predictive maintenance. Additionally, Gao et al. [20] discuss the integration of digital twins with the Internet of Things (IoT) for improved data collection and analysis, enhancing decision-making processes.
Radio frequency identification technology has transformed the field of asset tracking and monitoring by enabling wireless data transfer between tags and readers. Studies by Chen et al. [21] illustrate the potential of RFID in various domains, including supply chain management, inventory control, and asset monitoring. Moreover, Kim et al. [22] demonstrate the use of RFID in manufacturing environments for process automation and quality control.
The convergence of digital twin and RFID technologies has yielded promising results in various applications. Zhang et al. [23] present a framework for integrating digital twins and RFID for the real-time monitoring and control of manufacturing processes, emphasizing the reduction in downtime and improved resource allocation. Similarly, Wu et al. [24] propose an architecture that combines digital twins and RFID to enhance product lifecycle management and traceability.
Research on monitoring experimental assembly processes using digital twins and RFID technologies is limited but growing. Liu et al. [19] explore the application of digital twins in the automotive assembly process, showcasing enhanced process optimization and quality assurance. Additionally, Tan et al. [25] discuss integrating RFID technology to track and monitor components in aerospace assembly, ensuring accurate assembly sequences and reducing errors.
While the existing literature provides valuable insights into the individual applications of digital twin and RFID technologies, there is a notable gap in research specifically addressing their combined utilization for monitoring experimental assembly processes. Additionally, there is a paucity of studies that focus on the challenges of such integrated systems, implementation strategies, and performance evaluation.
This chapter presents a review of the pertinent literature on digital twin technology, RFID technology, their integration, and their application in monitoring experimental assembly processes. An examination of related works reveals the potential benefits and challenges of utilizing digital twin and RFID technologies in concert. However, the current literature also underscores the necessity for further research to develop comprehensive methodologies, frameworks, and case studies that address the specific requirements of experimental assembly processes. The following chapter will present the methodology and approach proposed for this research, building upon the insights gained from the related works discussed in this chapter.
The objective of this research is to determine (and display in a digital twin) the approximate position of products on a conveyor belt in real time between RFID stations using the speed of the conveyor belt, with the RFID stations intended as control points.

3. Methodology and Equipment

The assembly line comprises conveyor belts arranged in a closed loop (Figure 1). The transfer of objects from one belt to another is facilitated by automatic pneumatic pistons, which are extended upon contact with an object based on information from an inductive sensor, controlled by a pneumatic system. Product tracking is achieved through radio frequency identification.
The RFID system comprises a number of components, including a tag, which comprises an antenna and a chip. The tag is placed on the identified object and serves as the information carrier. The reading device is another component of this system. It represents the initial link between the tag and the computer. The reader includes an antenna that transmits the signal. One of the most significant advantages of RFID systems is that an object can be identified without the need for direct visibility, even when the object is in motion.
The components are affixed to the fixture (Figure 2), which contains two RFID tags. This configuration enables the proper functionality of individual RFID gateways that operate on disparate frequencies. The respective tags are identified in the illustration as follows: the LF tag is indicated by the green marker, and the HF tag is indicated by the red marker. Each tag contains information about the specific components for assembly. This approach enables the precise location of a particular fixture to be monitored in real time.
Two SIMATIC RF615R readers (865–868 MHz) are employed (Figure 3B). Each reader is equipped with an integrated antenna and a port for an external antenna. The devices are rated as IP67 for protection against dust and water. Configuration, commissioning, and diagnostics are conducted via a web interface or browser. Access to the interface is also possible through the TIA portal.
Data communication occurs via the Extensible Markup Language (XML) protocol with the Transmission Control Protocol/Internet Protocol (TCP/IP) via the S7 and Profinet protocol, via the Ethernet/Internet Protocol (Ethernet/IP), or via the OPC Unified Architecture (OPC UA). An Ethernet interface with the Profinet function for data and diagnostics is also available. This reader supports OPC UA as an interface to the Internet-of-Things (IoT) world and communicates using the OPC UA AutoID Companion Specification data model.
In particular, in the context of solutions for Industry 4.0 and digitization, this interface plays a pivotal role in facilitating the integration of sensors, automation systems, and IT systems. The OPC UA interface is designed to facilitate communication between automation systems, regardless of the manufacturer, and to enable the standardized connection of the SIMATIC RF615R reader to cloud systems such as the open cloud system MindSphere IoT, SIMATIC CC7, CP1545-1, RUG-GEDCOM RX1400, or MindConnect.
Two SIMATIC RF642A (865–928 MHz) units are employed, each with an external antenna (Figure 3A). The units are protected by an IP65 rating, and they are paired with SIMATIC RF310R (13.56 MHz) and SIMATIC RF240R (13.56 MHz) units (Figure 3C,D). It is also important to note the presence of modules for communication. These include SI-MATIC RF186CI (RFID communication module for PROFINET, Ethernet, EtherNet/IP, two connectable readers, and DI/DO interface) and RF180C (RFID communication module; two readers can be connected; without connection block for PROFINET).
A test was performed to measure the signal strength at higher (75 RPM) and lower (25 RPM) speeds using a Received Signal Strength Indicator (RSSI) (Figure 3). Table 1 is based on the formula v = 2·π·r·w/60, where RPM—revolutions per minute, v—linear velocity, r—radius, w—angular velocity (RPM).
In this experiment, no change in the RSSI was detected when the speed of the conveyor changed. In this case, different conveyor speeds and the simultaneously measured position of the component from the exact center of the antenna (highest RSSI) can be used (Figure 4).

4. Conveyor Belts Speed Calculations

First, it is necessary to define the speed evaluation of the belt conveyors for the line in the SmartTechLab laboratory. IRC sensors are often used in applications such as robotics, machine tools, process line control, and industrial drives, because with slow drives and slow rotary motion, the speed can be sensed using IRC sensors (Figure 5).
One of the basic parameters of the IRC sensor is Nmech, i.e., the number of pulses per revolution that determines the mechanical resolution of the IRC sensor. These data are part of the sensor’s IRC label marking, e.g., Nmech = 1000 imp/rev. In our case, the IFM ROP521 sensor is used with Nmech = 10,000 imp/rev.
The most common and straightforward way to evaluate the speed from the position signal measured by the IRC sensor is the M/T method, which determines the speed based on the number of pulses (M) from the sensor during a specified detection time (T) [26].
The angular displacement φ represented by one pulse of the sensor is given [26] by the following equation:
φ = 2π/(4 · Nmech)
The total rotation angle θ is then given by the following relation:
θ = n · φ
where n is the number of pulses for the specified detection time (sampling period). The angular speed of rotation of the belt drive cylinder is then given by the following equation:
ω = θ/Td
where Td is the detection time. Now, we can calculate the speed of Vcnv, i.e., the conveyor belt, based on the relationship for peripheral speed as follows:
Vcnv = ω · Rt
where Rt is the total turning radius given by the following relation:
Rt = Rc + Bt
Since Rc is the radius of the drive cylinder and Bt is the belt thickness, Rc = 25.00 mm and Bt = 2.10 mm. Therefore, the total turning radius is 27.10 mm. Figure 6 presents a drawing with the dimensions of the drive cylinder and the thickness of the conveyor belt. The result is a constant for the PLC to recalculate the conveyor speed at each pulse change.
Figure 7 shows communication from the IoT gateway in the Node-RED platform. Node-RED is a flow-based development tool for visual programming to connect hardware devices, interfaces, and online services within the Internet of Things. Node-RED provides a web-browser-based flow editor. IoT Gateway analyzes and processes data from devices, providing instant data analytics.

5. Digital Twin of the Experimental Manufacturing System

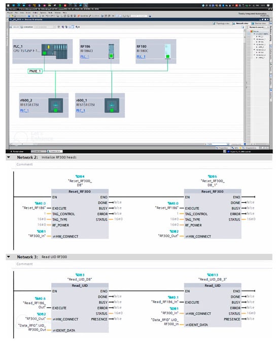
Configuration is performed using the Siemens TIA portal (Totally Integrated Automation) development environment (Figure 8). It allows for the design, programming, configuration, and diagnostics of control systems, operator interfaces, electric drives, etc., in a unified environment. TIA connects the real world with the digital world and enables a consistent and multidirectional flow of data to optimally coordinate all parameters of the device life cycle. When configuring RFID devices, the following steps must be taken:
  • To start, hardware configuration must be conducted, that is, all the devices we have available to the project must be added. This can be achieved by discovering devices on the network. Before this step, the devices must be assigned an IP address;
  • A ProfiNet master (PLC_1) must be assigned to each of the devices;
  • The readers have to be assigned within the modules;
  • Creation of technological objects must be conducted via SIMATIC Ident, where hardware and head type are selected;
  • The program itself must be created. Two functional blocks are required to operate the reading head, followed by resetting (separately for each technological object; for example, there are two technological objects for RF300) and reading the serial number of the tag.
For the automatic data transfer from the RFID to the model, after the hardware configuration, it is necessary to set the reset and initialization of the reading heads within the program blocks of the TIA portal (Figure 8). Then, there is a block in the software that checks the presence and can simultaneously read the contents of the tag. This is carried out for the RFID RF200, RF300, and RF600 hardware series after each reset and initialization, and then after each presence and content reading.
The next step is to configure the OPC UA server on the PLC. The unified OPC architecture is a communication protocol that allows industrial devices that support it to not only transfer measurements to a control PC or database, or “stretch” control values or recipes to set up production lines, but also to communicate with each other in a relatively simple way.
The address and port where the given published variables communicate on OPC UA are important in the server settings. The PLC serves as the OPC UA server, and the Tecnomatix Plant Simulation v2302.0001 software is the OPC UA client that connects to the server and checks the status of the variables in the database.
After setting the specific server address, the OPC UA client-side configuration follows. In this case, it is Tecnomatix Plant Simulation and the simulation of the assembly line of the research workplace. Objects are added to the simulation directly in the software environment. Within the tools, it is necessary to add an OPC UA object to the simulation, in which the address and port of the server are assigned, and the items are imported (Figure 9). The attributes of the simulation model for a specific device are then defined in the items [16]. In our example, the attribute is “Variable”.
From the information flow, another object is added to the environment—the Variable object (Figure 9). A variable is a global variable that other objects and methods can access during the simulation. A variable can represent an element that stores a quantity. The opposite of a variable is a constant, whose value is known and does not change. For example, it can store data over a longer period of time during a simulation run, count values up and down, assign values, and so on. It defines a name and a data type—in our case, a Boolean value. It is based on the concept that all values can be reduced to true or false, because computer technology is based on a binary number system, to 1 or 0, with the starting value being false. Figure 9 shows the addition of another object necessary for automatic data transfer. It is a checkbox—Plant Simulation automatically switches between checkbox icons based on their name/state. The checkbox defines the name and text displayed on the label in the simulation environment.
The last step is to add the method object (Figure 10). The Method object is used to program controls that trigger other objects to be executed by Plant Simulation during the simulation run. The program defines that if the state of the actual read head changes (true), the specific checkbox will also change to true (green RFID 4—Figure 10). Otherwise, it remains false (red). Separate objects must be created for each read head. The bottom part of Figure 10 presents a digital twin developed in Plant Simulation with automatic data exchange. This includes information from the laboratory, such as humidity, temperature, pressure, the status of the laboratory (ON/OFF), or the exact position of the parts on the conveyor using the RFID system. This means that if an RFID tag is near the RF300 Series reader head on the real line, RFID 4 will change from red to green in the simulation. Individual objects in the simulation can be placed where the read heads are located. It is also possible to define what information the tag carries (e.g., product number).
Based on the preceding chapters, it is possible to track and display an object’s exact position (Figure 11) between individual RFID antennas (according to the speed of the conveyor belt). In order to demonstrate the real-time position of an object between multiple RFID gates in Tecnomatix Plant Simulation, it is possible to create various labels to represent each gate and the position between them. The first step is to create labels for the gates and positions. The second step is to select the object to track. The third step is to create an “OnUpdate” event for the object. The fourth step is to update the labels with real-time positions in the “OnUpdate” event. The fifth step is to set the conveyor belt speed. The sixth step is to place the label in the user interface. Figure 11 illustrates the code for updating labels with real-time positions between gates in SimTalk, a scripting language utilized in Tecnomatix Plant Simulation.
It is possible to display an object’s real-time position on a conveyor belt in Tecno-matix Plant Simulation in a dynamic manner. This approach enables the tracking and visualization of the object’s position as it moves, allowing for the monitoring of the object’s movement in real time.
OPC UA (Figure 12) is an international communication standard for the communication and exchange of data between devices in an industrial environment. It is widely used in industrial automation to enable data exchange between separate controllers and devices. OPC UA communication provides a secure, reliable, and standardized communication protocol that ensures the safe, reliable, and fast transmission of data from one device to another over various types of networks. OPC UA communication employs SOAP (Simple Object Access Protocol) for data exchange and offers a secure and reliable connection over the Internet and other public networks. The communication is based on a shared-services model between devices, wherein the data are securely transmitted using secure messaging protocols.
The significant advantage of OPC UA communication is that it provides a reliable and secure data exchange between various devices in an industrial environment. The data are encrypted and authenticated, and data integrity and flow control are managed during communication. Additionally, OPC UA communication enables the transfer of real-time coordinates of various devices and objects in an industrial environment, which can be used for the automated control and monitoring of industrial processes. OPC response times are within one second.

6. Discussion

The incorporation of digital twin technology in monitoring assembly processes through RFID technology represents a significant advancement, promising manifold implications for manufacturing and process optimization.
The present study demonstrated the integration of RFID technology into an assembly workflow, facilitating the real-time tracking and surveillance of diverse components. This amalgamation paved the way for the development of a digital twin mirroring the physical assembly line within a virtual model. The DT dimensions are as follows:
-
Physical Entity: The actual physical components of the assembly process, including machinery, conveyor belts, and products being assembled.
-
Virtual Representation: The digital counterpart of the physical entity, which replicates the real-time state and behavior of the physical components.
-
Data Acquisition: The process of collecting real-time data from the physical entity using RFID systems and other sensors.
-
Data Synchronization: Ensuring real-time data synchronization between the physical entity and its virtual representation to maintain accuracy.
-
Monitoring: Continuous observation of the assembly process in real-time through the digital twin, providing visibility into the status.
-
Optimization: Utilizing insights gained from the digital twin to enhance the efficiency, productivity, and quality of the assembly process.
-
Communication Interface: The interaction and data exchange mechanisms between the physical and virtual components, enabling communication.
The synchronized exchange of data between the tangible process and its digital counterpart has empowered the remote monitoring of the assembly process, allowing for the prompt identification of deviations or irregularities. Our observations demonstrated that the RFID-enabled digital twin provides enhanced visibility into the assembly procedure, facilitating the early detection of errors, inefficiencies, and potential bottlenecks. Such real-time monitoring capabilities can empower manufacturers to make well-informed decisions, thereby enhancing the overall quality of the assembly process.
The digital twin approach offers significant advancements compared to some other approaches. While traditional assembly monitoring is familiar and low-cost, it lacks real-time visibility and relies heavily on manual data collection. Manual RFID integration improves tracking and provides real-time data but is labor-intensive and not easily scalable. Digital twin technology without RFID offers comprehensive simulation and versatility but falls short in real-time data and monitoring capabilities. In contrast, this approach combines the strengths of both RFID and digital twin technologies, delivering real-time monitoring, enhanced visibility, and accurate data synchronization. It is important to acknowledge the constraints inherent in this study. Although the viability of the RFID-based digital twin approach was demonstrated, challenges about scalability and integration with extant manufacturing systems persist. Deploying such a system on a broader scale necessitates meticulous deliberation concerning infrastructure, data security, and compatibility with legacy equipment. It is important to consider alternative simulation programs and communication protocols from both a functional and an aesthetic perspective. Furthermore, research endeavors must meticulously define the specific object being tracked, such as by serial number.
The present research sets the stage for prospective research endeavors across several areas. Firstly, delving into advanced data analytics methodologies to scrutinize the data generated by the RFID-enabled digital twin could unearth concealed insights for process optimization. Secondly, exploring the potential of integrating diverse sensor technologies with the digital twin has the potential to bolster the accuracy and comprehensiveness of the monitoring process. Lastly, future research could center on formulating standardized protocols for integrating digital twin technology into diverse manufacturing scenarios.
In conclusion, a comparative analysis of alternative approaches, delineating their respective advantages and drawbacks, alongside elucidating the inherent solutions and reservations, or exploring alternative possibilities, constitutes a fertile area for further exploration.

7. Conclusions

This article demonstrates the successful implementation of a digital twin for monitoring an experimental assembly process using RFID technology within the Tecnomatix Plant Simulation software. The integration of digital twin technology with RFID for monitoring the experimental assembly process represents a significant advancement in manufacturing and process optimization.
This research demonstrated the feasibility and potential benefits of employing a digital twin to replicate and monitor real-world assembly processes, enhancing visibility, control, and efficiency. While this study has yielded promising results, several avenues exist for further exploration. Advanced data analytics techniques can be applied to the vast amounts of data generated by the RFID-enabled digital twin. These techniques could uncover patterns, correlations, and insights that are otherwise difficult to discern, leading to refined process optimization strategies. Additionally, investigating the integration of other sensor technologies, such as environmental sensors or machine vision, with the digital twin could provide a more comprehensive view of the assembly process. This multi-sensor approach has the potential to enhance the accuracy of anomaly detection and further improve process control. It is imperative that academia and industry collaborate closely to realize the full potential of the RFID-enabled digital twin approach. Implementation on a larger scale will require the resolution of challenges related to scalability, data security, and system integration. The development of standards and protocols will be essential to ensure seamless adoption across manufacturing contexts.
The research findings indicate no detectable change in the Received Signal Strength Indicator (RSSI) of the specific RFID devices used, despite alterations in the conveyor speed. Furthermore, integrating the RFID system with simulation software allows for the precise tracking and display of an object’s position between individual RFID antennas, correlating with the speed of the conveyor belt.
In conclusion, when coupled with RFID technology, the digital twin concept offers an innovative and transformative solution for monitoring the experimental assembly process. The creation of a virtual replica of the physical process provides insights into real-time operations that were previously unavailable, leading to more efficient and effective manufacturing practices.

Author Contributions

Conceptualization, K.Ž. and J.D.; methodology, T.K.; software, J.D.; validation, T.K. and K.Ž.; formal analysis, J.D.; investigation, J.D.; resources, T.K.; writing—original draft preparation, J.D.; writing—review and editing, K.Ž. and T.K.; visualization, J.D.; supervision, T.K. and K.Ž.; funding acquisition, K.Ž. All authors have read and agreed to the published version of the manuscript.

Funding

This work was supported by the Slovak Research and Development Agency under contract no. APVV-19-0590, by the Ministry of Education, Science, Research and Sport of the Slovak Republic under projects VEGA 1/0700/24, KEGA 014TUKE-4/2023, and by the project SME 5.0 with funding received from the European Union’s Horizon research and innovation program under the Marie Skłodowska-Curie Grant Agreement No. 101086487.

Data Availability Statement

The original contributions presented in the study are included in the article, further inquiries can be directed to the corresponding author.

Conflicts of Interest

The authors declare no conflicts of interest.

References

  1. Sharma, A.; Kosasih, E.; Zhang, J.; Brintrup, A.; Calinescu, A. Digital Twins: State of the art theory and practice, challenges, and open research questions. J. Ind. Inf. Integr. 2022, 30, 100383. [Google Scholar] [CrossRef]
  2. Attaran, M.; Celik, B.G. Digital Twin: Benefits, use cases, challenges, and opportunities. Decis. Anal. J. 2023, 6, 100165. [Google Scholar] [CrossRef]
  3. Schuster, K.; Gross, K.; Vossen, R.; Richert, A.; Jeschke, S. Preparing for Industry 4.0—Collaborative Virtual Learning Environments in Engineering Education. In Engineering Education 4.0; Springer: Cham, Switzerland, 2017; pp. 477–489. [Google Scholar] [CrossRef]
  4. Sommer, M.; Stjepandić, J.; Stobrawa, S.; von Soden, M. Automated generation of Digital Twin for a built environment using scan and object detection as input for production planning. J. Ind. Inf. Integr. 2023, 33, 100462. [Google Scholar] [CrossRef]
  5. Liu, X.; Jiang, D.; Tao, B.; Xiang, F.; Jiang, G.; Sun, Y.; Kong, J.; Li, G. A systematic review of Digital Twin about physical entities, virtual models, twin data, and applications. Adv. Eng. Inform. 2023, 55, 101876. [Google Scholar] [CrossRef]
  6. Zhong, D.; Xia, Z.; Zhu, Y.; Duan, J. Overview of predictive maintenance based on digital twin technology. Heliyon 2023, 9, e14534. [Google Scholar] [CrossRef]
  7. Shao, G.; Hightower, J.; Schindel, W. Credibility consideration for digital twins in manufacturing. Manuf. Lett. 2023, 35, 24–28. [Google Scholar] [CrossRef]
  8. Javaid, M.; Haleem, A.; Suman, R. Digital Twin applications toward Industry 4.0: A Review. Cogn. Robot. 2023, 3, 71–92. [Google Scholar] [CrossRef]
  9. Szcezepaniak, M.; Trojanowska, J. Methodology of Manufacturing Process Analysis. In Lecture Notes in Mechanical Engineering; Springer: Cham, Switzerland, 2019; pp. 281–294. [Google Scholar] [CrossRef]
  10. Somers, R.J.; Douthwaite, J.A.; Wagg, D.J.; Walkinshaw, N.; Hierons, R.M. Digital-twin-based testing for cyber–physical systems: A systematic literature review. Inf. Softw. Technol. 2023, 156, 107145. [Google Scholar] [CrossRef]
  11. Leng, J.; Wang, D.; Shen, W.; Li, X.; Liu, Q.; Chen, X. Digital twins-based smart manufacturing system design in Industry 4.0: A review. J. Manuf. Syst. 2021, 60, 119–137. [Google Scholar] [CrossRef]
  12. Wu, J.; Yang, Y.; Cheng, X.; Zuo, H.; Cheng, Z. The Development of Digital Twin Technology Review. In Proceedings of the Chinese Automation Congress, Beijing, China, 6–8 November 2020; pp. 4901–4906. [Google Scholar] [CrossRef]
  13. Bellavista, P.; Giannelli, C.; Mamei, M.; Mendula, M.; Picone, M. Digital Twin oriented architecture for secure and QoS aware intelligent communications in industrial environments. Pervasive Mob. Comput. 2022, 85, 101646. [Google Scholar] [CrossRef]
  14. Jones, D.; Snider, C.; Nassehi, A.; Yon, J.; Hicks, B. Characterising the Digital Twin: A systematic literature review. CIRP J. Manuf. Sci. Technol. 2020, 29, 36–52. [Google Scholar] [CrossRef]
  15. Natarajan, S.; Thangamuthu, M.; Gnanasekaran, S.; Rakkiyannan, J. Digital Twin-Driven Tool Condition Monitoring for the Milling Process. Sensors 2023, 23, 5431. [Google Scholar] [CrossRef]
  16. Ružarovský, R.; Skýpala, R. A general take on a Tecnomatix Process Simulate´s Digital Twin creation and its exchange of information with the TIA Portal and PLC SIM Advanced. J. Phys. Conf. Ser. 2021, 2212, 012010. [Google Scholar] [CrossRef]
  17. Rácz-Szabó, A.; Ruppert, T.; Bántay, L.; Löcklin, A.; Jakab, L.; Abonyi, J. Real-Time Locating System in Production Management. Sensors 2020, 20, 6766. [Google Scholar] [CrossRef]
  18. Casella, G.; Bigliardi, B.; Bottani, E. The evolution of RFID technology in the logistics field: A review. Procedia Comput. Sci. 2022, 200, 1582–1592. [Google Scholar] [CrossRef]
  19. Lu, Y.; Liu, C.; Kevin, I.; Wang, K.; Huang, H.; Xu, X. Digital Twin-driven smart manufacturing: Connotation, reference model, applications and research issues. Robot. Comput.-Integr. Manuf. 2020, 61, 101837. [Google Scholar] [CrossRef]
  20. Gao, Y.; Lv, H.; Hou, Y.; Liu, J.; Xu, W. Real-time modeling and simulation method of digital twin production line. In Proceedings of the 2019 IEEE 8th Joint International Information Technology and Artificial Intelligence Conference (ITAIC), Chongqing, China, 24–26 May 2019; pp. 1639–1642. [Google Scholar] [CrossRef]
  21. Chen, H.; Xue, G.; Wang, Z. Efficient and Reliable Missing Tag Identification for Large-Scale RFID Systems with Unknown Tags. IEEE Internet Things J. 2017, 4, 736–748. [Google Scholar] [CrossRef]
  22. Kim, J.C.; Moon, I.Y. A Study on Smart Factory Construction Method for Efficient Production Management in Sewing Industry. J. Inf. Commun. Converg. Eng. 2020, 18, 61–68. [Google Scholar] [CrossRef]
  23. Zhang, X.; Zhu, W. Application framework of digital twin-driven product smart manufacturing system: A case study of aeroengine blade manufacturing. Int. J. Adv. Robot. Syst. 2019, 16, 1729881419880663. [Google Scholar] [CrossRef]
  24. Wu, Q.; Mao, Y.; Chen, J.; Wang, C. Application Research of Digital Twin-Driven Ship Intelligent Manufacturing System: Pipe Machining Production Line. J. Mar. Sci. Eng. 2021, 9, 338. [Google Scholar] [CrossRef]
  25. Tan, W.C.; Sidhu, M.S. Review of RFID and IoT integration in supply chain management. Oper. Res. Perspect. 2022, 9, 100229. [Google Scholar] [CrossRef]
  26. Ilmiawan, A.F.; Wijanarko, D.; Arofat, A.H.; Hindersyah, H.; Purwadi, A. An easy speed measurement for incremental rotary encoder using multi stage moving average method. In Proceedings of the 2014 International Conference on Electrical Engineering and Computer Science (ICEECS), Bali, Indonesia, 24–25 November 2014; pp. 363–368. [Google Scholar] [CrossRef]
Figure 1. Scheme of the assembly line in the research laboratory.
Figure 1. Scheme of the assembly line in the research laboratory.
Processes 12 01512 g001
Figure 2. RFID tags placed on the fixture.
Figure 2. RFID tags placed on the fixture.
Processes 12 01512 g002
Figure 3. RFID antennas placed on the assembly line (AD); below are signal strength tests for 25 RPM and 75 RPM conveyor speed.
Figure 3. RFID antennas placed on the assembly line (AD); below are signal strength tests for 25 RPM and 75 RPM conveyor speed.
Processes 12 01512 g003
Figure 4. Positioning of individual RFID antennas.
Figure 4. Positioning of individual RFID antennas.
Processes 12 01512 g004
Figure 5. IFM ROP521 sensor implemented in the laboratory.
Figure 5. IFM ROP521 sensor implemented in the laboratory.
Processes 12 01512 g005
Figure 6. Drive cylinder radius and conveyor belt thickness.
Figure 6. Drive cylinder radius and conveyor belt thickness.
Processes 12 01512 g006
Figure 7. OPC communication for data collection from SIMATIC IoT2050.
Figure 7. OPC communication for data collection from SIMATIC IoT2050.
Processes 12 01512 g007
Figure 8. Setup and configuration of program blocks in the TIA portal for RFID.
Figure 8. Setup and configuration of program blocks in the TIA portal for RFID.
Processes 12 01512 g008
Figure 9. Configuration of the OPC UA client in Plant Simulation.
Figure 9. Configuration of the OPC UA client in Plant Simulation.
Processes 12 01512 g009
Figure 10. Data exchange between the actual workplace and the simulation in Plant Simulation.
Figure 10. Data exchange between the actual workplace and the simulation in Plant Simulation.
Processes 12 01512 g010
Figure 11. The real-time position of an object based on a conveyor belt’s speed.
Figure 11. The real-time position of an object based on a conveyor belt’s speed.
Processes 12 01512 g011
Figure 12. Diagram showing how the devices communicate with each other.
Figure 12. Diagram showing how the devices communicate with each other.
Processes 12 01512 g012
Table 1. Speed measurement and conversion from RPM to m/s.
Table 1. Speed measurement and conversion from RPM to m/s.
RPMRadius (m)Velocity (m/s)Velocity (mm/s)
250.027100.0709470.94
750.027100.21284212.84
Disclaimer/Publisher’s Note: The statements, opinions and data contained in all publications are solely those of the individual author(s) and contributor(s) and not of MDPI and/or the editor(s). MDPI and/or the editor(s) disclaim responsibility for any injury to people or property resulting from any ideas, methods, instructions or products referred to in the content.

Share and Cite

MDPI and ACS Style

Demčák, J.; Židek, K.; Krenický, T. Digital Twin for Monitoring the Experimental Assembly Process Using RFID Technology. Processes 2024, 12, 1512. https://doi.org/10.3390/pr12071512

AMA Style

Demčák J, Židek K, Krenický T. Digital Twin for Monitoring the Experimental Assembly Process Using RFID Technology. Processes. 2024; 12(7):1512. https://doi.org/10.3390/pr12071512

Chicago/Turabian Style

Demčák, Jakub, Kamil Židek, and Tibor Krenický. 2024. "Digital Twin for Monitoring the Experimental Assembly Process Using RFID Technology" Processes 12, no. 7: 1512. https://doi.org/10.3390/pr12071512

APA Style

Demčák, J., Židek, K., & Krenický, T. (2024). Digital Twin for Monitoring the Experimental Assembly Process Using RFID Technology. Processes, 12(7), 1512. https://doi.org/10.3390/pr12071512

Note that from the first issue of 2016, this journal uses article numbers instead of page numbers. See further details here.

Article Metrics

Back to TopTop