Next Article in Journal
Tectonic Control on Shale Pore Structure and Gas Content from the Longmaxi Formation Shale in Southern Sichuan Basin, China: Insights from Fractal Analysis and Low-Pressure Gas Adsorption
Previous Article in Journal
Rheological Property for Nutritional Parameters Prediction of the Korla Pear
 
 
Font Type:
Arial Georgia Verdana
Font Size:
Aa Aa Aa
Line Spacing:
Column Width:
Background:
Article

Optimization of Drilling Parameters in Drilling of MWCNT-Reinforced GFRP Nanocomposites Using Fuzzy AHP-Weighted Taguchi-Based MCDM Methods

Industrial Engineering Department, Faculty of Engineering, Osmaniye Korkut Ata University, Fakıusagi, 80010 Osmaniye, Turkey
Processes 2023, 11(10), 2872; https://doi.org/10.3390/pr11102872
Submission received: 28 August 2023 / Revised: 16 September 2023 / Accepted: 27 September 2023 / Published: 29 September 2023
(This article belongs to the Section Process Control and Monitoring)

Abstract

:
Many problems such as delamination, cracking, fiber tearing, ovality, and surface roughness are encountered in the drilling of glass-fiber-reinforced composite (GFRP) materials. In this study, the percentage of multi-walled carbon nano tube (MWCNT), cutting tool type, feed rate, and cutting speed were selected as control factors during the drilling of MWCNT-reinforced GFRP nanocomposites. The quality characteristics of the drilling process were determined as surface roughness, delamination, torque, and thrust force. The experiments were carried out in accordance with the Taguchi L27 orthogonal array. The lowest values obtained because of the experiments were Ra = 4.95 µm, Dm = 1.099, T = 14.78 N, and F = 44.24 N, respectively. However, since each of these outputs were obtained from different experimental trials, different multi-criteria decision-making (MCDM) methods were used to optimize all outputs at the same time. First, the criteria were weighted using the fuzzy AHP method, and then the outputs were optimized using multi-criteria decision-making methods (i.e., GRA, WASPAS and VIKOR). Very close optimal ranking was obtained in all three methods. The best results were obtained for Ra = 4.86 µm, Dm = 1.13, T = 55.57 N, and F = 48.00 N. In the next step, the performance values obtained from each MCDM method were re-optimized using the Taguchi S/N ratio method. By comparing between these models, a single optimal condition for drilling is proposed. Accordingly, A2B3C1D1 (Ra = 4.86 µm, Dm = 1.10, T = 17.47 N and F = 48.33 N) for FAHP-GRA and FAHP-WASPAS and A2B3C2D2 (Ra = 5.02 µm, Dm = 1.09, T = 37.19 N and F = 45.01 N) for FAHP-VIKOR were determined as the best performing experiments. Finally, validation tests were conducted to compare the performance of the experiments. As a result, the FAHP-GRA and FAHP-WASPAS optimization with Taguchi S/N gave an unweighted improvement of 82.9% and a weighted improvement of 10.04% compared to the results of the experiment with MCDM. Compared to the results of the experiments with MCDM, S/N FAHP-VIKOR provided an unweighted improvement of 52.75% and a weighted improvement of 8.19%. According to the results obtained, for this study, FAHP-GRA and FAHP-WASPAS are more effective optimization methods than FAHP-VIKOR.

1. Introduction

Glass-fiber-reinforced polymer (GFRP) matrix composite materials are widely used in many sectors, such as the automotive, marine and aviation industries. Especially in the aviation sector, its features are also developing accordingly, while the usage rates are increasing day by day. Their superior properties, such as high mechanical properties and light weight, resistance to chemical and environmental conditions, make these materials more and more attractive.
Lighter and stronger materials can be manufactured with nanoparticle reinforcement. In this context, nanocomposites are accepted as one of the best materials that can meet all the requirements. The superior mechanical properties of (GFRP)MWCNTs make them the preferred filler for reinforcement in composite material [1]. In particular, nanocomposites, namely multi-walled carbon nanotubes (MWCNTs)-added GFRPs, exhibit favorable material properties at low weight percentages due to the corrosive nature of their reinforced components.
They are usually produced close to the net shape when manufacturing composite materials. However, the final stage for using these products usually requires machining or drilling. The life of the puncture joint in composite materials is directly affected by the quality of the drilled holes [2,3,4]. During the drilling of fiber-reinforced composites, different types of damage can occur in the hole, such as microcracks, fiber shrinkage, and matrix burning, as well as delamination. Delamination errors are a major cause of part rejections in assemblies, especially in the aerospace industry, and it is one of the most frequent types of failures in fiber-reinforced composites. A drill bit performance can be determined from a variety of variables such as the thrust or torque required, good hole tolerances and surface finish, and drill life [5,6,7].
Although many parameters are considered in drilling fiber-reinforced composites, parameters such as drill type, drill diameter, feed rate, and spindle speed are generally used in studies [8]. The drilling process occurring in a confined space is challenging to control, which adversely affects outputs such as delamination, roughness, torque, and thrust force [9].
Rajamurugan et al. [10] modeled the empirical relationship between delamination and input parameters in drilling GFRP composites. They mentioned that the increase in feed rate increases the separation of parts between the layers and the cutting speed reduces delamination. Similarly, in drilling composite materials, the use of an appropriate drill bit angle plays a crucial role in reducing the main defects such as delamination and surface roughness by minimizing the thrust force [11]. Ekici et al. [12] investigated the effects of input parameters on surface roughness, delamination factor, and thrust force when perforating a commercial laminate, CARALL-type composite. The authors used the PCA weighting-based Grey Relational Analysis (GRA) method for the multi-objective optimization of the outputs.
In a study on the machinability of CET/epoxy materials, the effect of machining parameters in drilling on thrust force and delamination was investigated. It was observed that the delamination size increased with the increase in the revolution and feed rate. In addition, it was determined that the thrust force and thus the delamination size increased at high feed rates. It was stated that the increase in the feed rate also affects the surface roughness negatively [13]. Many researchers observed in their studies that the level of delamination is related to the thrust force and that delamination can be neglected if the thrust force is below the critical value [14].
Thanks to the lubricating properties of MWCNTs in different proportions added to the composite, it has been observed that these reduce delamination by improving some situations such as fiber bending and shearing, and plastic deformation that occur during drilling. Therefore, to acquire a good result, it is necessary to better understand both the material properties and the machining process [15,16,17].
In production, the selection of the most suitable process parameters is of great importance in order to reduce the cost and improve the quality. The selection of appropriate process parameters in an experimental process has an important contribution to the determination of the optimal or best experimental conditions [18,19]. One of the most important parameters that affect the quality of drilled hole in the processing of composites is the selection of the drill tool material, which is a direct function of the torque and thrust force generated during drilling. In the drilling of GFRP composites, commonly used drill tools include coated and uncoated high-speed steel (HSS) drills, coated and uncoated carbide tools using different methods (i.e., PVD, CVD), and polycrystalline diamond (PCD) tools [19,20,21,22]. In the investigated literature, the studies have been conducted using various drill bit sizes. Valarmathi et al. [23] suggested in their study that an increase in drill diameter increases delamination. According to the experimental results, it is evident that in order to minimize delamination, suitable cutting conditions involve high spindle speed, low feed rate, and smaller drill diameter.
Multi-criteria decision-making (MCDM) methods are the methods that choose the most suitable one among the available alternatives under certain constraints in decision problems where more than one objective is optimized. Until now, many different MCDM techniques have been used for parameter optimization, especially in the manufacturing industry [24,25,26,27]. Kalyanakuma et al. [28] optimized the drilling parameters of 316 types of stainless steel by using the VIKOR (Serbian; VlseKriterijumska Optimizacija I Kompromisno Resenje) method. They used a Taguchi L27 orthogonal experimental design in the study and selected the input parameters with the responses. The Taguchi method is a method used for single-response optimization. Determining the significance of the impact of different processing parameters on the outputs is crucial. Taguchi (S/N)-based MCDM methods are used to transform multiple responses into a single response, and they have been utilized in many studies in the literature [29,30,31].
The most important criterion affecting the ranking obtained from MCDM methods is the selection of the weighting values of the responses. In the application of multi-objective decision-making techniques, although it is mostly weights of similar importance that are assigned to determine the response weights in the process of converting multiple responses to single response values, various techniques have been developed to assign importance weights to the responses. The selection of weights, which is very important in determining the optimum alternative for MCDM problems, also depends on the selection of the weighting method [29]. In the literature, criteria weighting methods are used as subjective, objective or a combination of these two methods. Among these techniques, many methods, such as the Entropy method, Critic method, AHP method, Fuzzy AHP method, Least Squares Method, SWARA method, have been used in previous studies [32].
Numerous authors have developed new methods to find the optimal ranking using more than one MCDM method in their studies. In this way, the results produced using different MCDM methods can be observed. For this reason, the optimization of optimum drilling conditions was investigated by applying three different MCDM methods in the study [33].
Researchers use the WASPAS (Weighted Aggregated Sum Product Assessment) technique to select the best alternative from the set of available feasible alternatives/solutions in different engineering domains [34]. It is stated that this method has the ability to accurately rank alternatives in all selection problems and provides better or equivalent results than other methods [35].
According to the results of the reviewed literature, it is clear that the MCDM methods have achieved very successful results in the optimization of the multi-response machining parameters, thus improving the overall machining performance. However, there do not exist studies in which MCDM methods are applied using similar parameters in the processing of GFRPs, as they are in this study. In the literature, no study was reported in which all three methods (GRA, WASPAS and VIKOR) were compared.
This study intends to fill this gap by focusing on statistical, modeling and optimization studies of performance parameters. In this study, a multi-objective optimization study was carried out to find the optimum cutting conditions that minimize all outputs at the same time, at three levels of four input parameters. To carry this out, three different MCDM methods (GRA, WASPAS and VIKOR) based on the Taguchi (S/N) method were used. Among the weighting methods used in the MCDM problems, the Fuzzy AHP method based on expert opinion was used. Finally, the rankings of the alternatives obtained according to each MCDM method were analyzed and compared with each other. The results obtained show that the optimization method based on Taguchi S/N MCDM method has excellent potential in solving multi-objective optimization problems used in engineering.

2. Materials and Methods

2.1. Workpiece and Fabrication of Specimens

In the present work, the effects of drilling parameters on the output parameters in drilling GFRP composite materials have been investigated. Drill type, spindle speed, feed rate, and nano content amount were chosen as control parameters, and four main response factors (i.e., surface roughness, delamination, torque, and thrust force) have been considered. The specimen material used in the experiments was a GFRP (glass-fiber-reinforced polymer) made of pre–preg glass fiber epoxy resin, manufactured by İnovatif Material Technologies Inc. in Izmir, Turkey. The GFRP composite was produced by weight with 0.5% and 1% additives, without any additives. Detailed information about the production of the composite can be accessed from the study conducted by Fedai and colleagues [36].

2.2. Drilling Tool, Drilling Process and Measurements of Output Parameters

The drilling experiments of the composites were performed using the Johnford VMC 850 model three axes CNC Fanuc system vertical machine center equipped with a maximum spindle speed of 8000 rpm, cutting feed 12.000 mm/min, and a 7.5 kW drive motor. The experiments were conducted under dry-cutting conditions. The steps of the experimental process are shown in Figure 1.
Three different cutting tools were used in the experiments, which were Ø8 mm uncoated HSS, carbide, and TiAlN-coated tools. The selection of the cutting tools was based on the professional experience of the tool manufacturer and recommendations from the literature. In order to ensure consistent effects on the outputs, cutting tools with the same diameter and tooltip angle were chosen from widely used tool types in practice. HSS tools were preferred due to their cost-effectiveness, while carbide and coated tools were preferred for their longer tool life. In each experiment, a new cutting tool was used to prevent the influence of tool wear on the experiments. The characteristics of the used cutting tools are provided in Table 1.
The thrust force and torque are measured during work with the Kistler 9257B dynamometer, which is connected to the machine table of the vertical machining center. The data obtained from the dynamometer were recorded on the computer using the Kistler Type 5070 amplifier A/D converter and DynoWare (version 2.4.1.3) software. Each experiment was repeated three times, and the arithmetic average of the obtained data was taken. During data analysis, the unstable regions at the entrance and exit of the hole were neglected to avoid measurement errors.
Delamination is the most important type of damage that occurs during the drilling of laminated composites. It is frequently seen in the hole inlets and outlets on the workpiece during the drilling of composites. The maximum damaged diameter of the hole is called Dmax. The delamination factor is the ratio of Dmax to D.
In the drilling processes of composite materials, surface damage is a crucial parameter to assess the quality of the workpiece machining [37].
After the drilling processes of the composite, offline measurement procedures were conducted for delamination and surface roughness. The delamination factor was measured using a Euromex Holland Type PB 4161 microscope. Figure 2 shows the images obtained from the microscope, which were edited and transferred to the AutoCAD environment. The maximum diameter (Dmax) in the damaged area was measured, and the damage factor was determined by proportioning it to the normal diameter (D).
The surface roughness (Ra) value of workpieces was measured using a MITUTOYO SJ-410 transportable surface roughness tester with a cut-off interval of 4.8 mm and speed of 0.5 mm/s. Surface roughness measurements were carried out three times on the surfaces of the workpieces, and their average roughness parameters were determined. During the measurements, in order to minimize the influence of the damaged surfaces at the entrance and exit of the hole, the measurements were taken from the middle sections of the hole. Figure 3a shows the delamination measurement of drilled composites, and Figure 3b the hole surface roughness measurement. Hole surface roughness was averaged by measuring from four points inside the hole.

2.3. Experimental Design

Experimental design (DOE) is a method used to determine the relationship between inputs that affect a process and the output of that process. It helps to find the necessary information to manage process inputs in order to optimize the output. Traditional experimental design methods are very complex and challenging to use. Moreover, as the number of process parameters increases, these methods require a large number of experiments to be conducted. The Taguchi method is an experimental design technique developed by Taguchi to minimize variability in both product and process by selecting the most suitable combination of levels of controllable factors against uncontrollable factors that create variability in the product and process. The Taguchi method requires a carefully planned process when determining the experimental design and factor selection. The following are the steps to be used in factor selection to apply the Taguchi technique: Problem Definition, Determination of Independent Variables, Determination of Levels, Selection of Experimental Design, Implementation of Experiments, Data Analysis, Determination of the Best Combination, Interpretation and Implementation of Results. In a general sense, for quality improvement and optimization, the selected independent variables for a defined problem, which is measuring the response of different types of drills in drilling various ratios of nanocomposites, are the tool type, % MWCNT, cutting speed, and feed rate. Three different levels were chosen for each control parameter to examine changes in the response. Based on the literature and considering the limitations of the workpiece, tool type, and machine, three different levels were selected, as shown in Table 2.
The experimental design was conducted according to a Taguchi method-based L27 array, and the use of the Taguchi orthogonal array significantly reduced the number of experiments. While a full factorial design would require 34 = 81 experiments, this number was reduced to 27. After the implementation of experiments, the data were analyzed using Taguchi metrics. Finally, based on the analysis results, the factor combination and levels that provided the best results were determined. This allows for the identification of factors and levels that yield the best performance for a specific problem. The Taguchi method provides a systematic approach, and the steps of factor selection and experimental design are crucial for the effective implementation of the Taguchi technique.
In the study, the Taguchi (S/N) technique was employed to investigate the effects of process variables on drilling performance. In the evaluation of the MCDM results, signal-to-noise (S/N) ratios, which are based on the ratio of mean to standard deviation, were used to determine the optimum parameters. The goal here is to maximize the S/N ratio. Therefore, the level with the highest calculated average S/N ratio for each parameter was used to determine the best result in the evaluations.
In the determination of the optimum parameters, the signal-to-noise S/N ratios, which are the ratio of the mean to the standard deviation, were taken as basis. The aim here is to maximize the S/N ratio. Therefore, the level with the largest S/N ratio among the average S/N ratios calculated for each parameter is used to determine the best result in the evaluations.
In this study, the Taguchi technique was used to investigate the effects of process variables on drilling performance.

2.4. Method

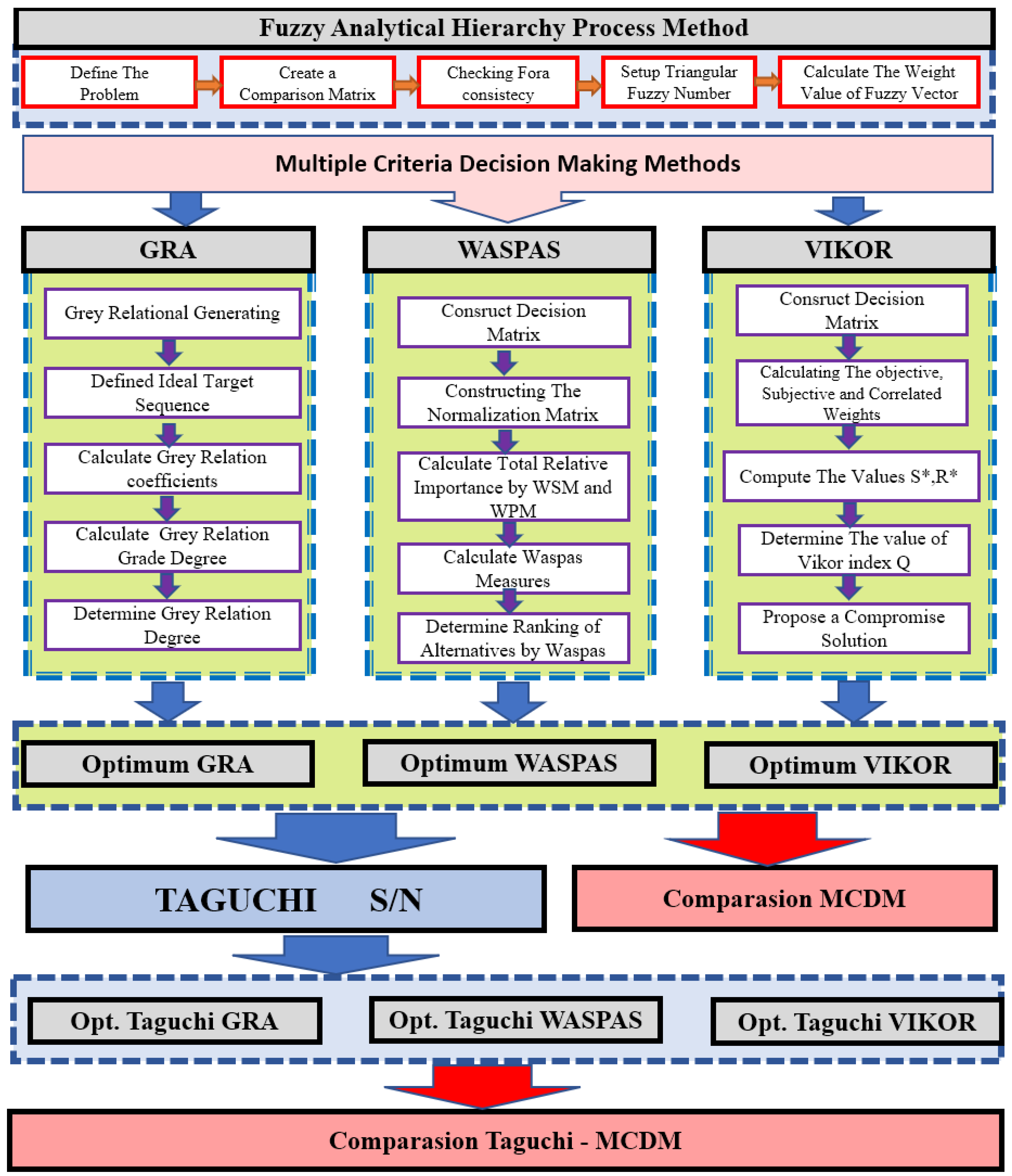
The values obtained from the multi-response experiments need to be carefully investigated. The response variables should not be analyzed individually and independently of the others, as the relationships among the responses will cause univariate results to be meaningless. In this case, it is pointless to obtain individual best experimental conditions if multiple responses are needed to be simultaneously optimized. Where design variables depend on uncertain factors and conflicting goals, the goal is to define a single solution that encompasses all responses. In the solution produced for this purpose, the responses to the design points are optimized and the variances are minimized. For this purpose, MCDM methods and the Taguchi method are applied in an integrated manner in the literature [38]. The consistency of the results of some MCDM methods is still questionable. Depending on the conditions or robustness, using two or more different multi-criteria optimization methods will yield more consistent results than using a single method [39]. In the study, different MCDM methods were used to optimize the control parameters. In this context, GRA, WASPAS and VIKOR methods were used. Fuzzy AHP method was used for criterion weighting required by all three methods. The parameters were reoptimized by applying the Taguchi S/N optimization method to the values obtained by using all three MCDM methods. In the final stage, the results of both methods were compared. The flowchart of the proposed approach is given in Figure 4.

2.5. Determination of Criteria Weights Using Fuzzy AHP Method

The Fuzzy AHP method developed by Saaty is an improved version of the Analytical Hierarchy Process method [40]. The AHP method is applied to the solution of the decision-making problem in fuzzy environmental conditions [41]. Firstly, the criteria and alternatives are determined and then, the fuzzy comparison matrix is built by using the triangular fuzzy numbers After that, the fuzzy weight vector is developed and fuzzy weight vector is established [42]. Table 3 shows the fuzzy comparison matrix for the decision-making problem in this study.
In Table 4, the geometric means for alternatives were calculated after developing the fuzzy comparison matrix. After that, the fuzzy weights for each experiment were calculated and averaged. Then, the normalization process was performed. Table 3 gives the geometric mean, fuzzy weights, and normalized weights.
The most important damages based on the experts’ opinion are caused by delamination during the use of GFRP composites, followed by surface roughness, force and applied torque. Delamination, surface roughness, force and torque were obtained in order of importance after the weighting procedure. These ratios are given in Table 4, and the calculated percentages of the weights for each criterion (i.e., Dm, Ra, F and T) are as follows: 45.4%, 32%, 15.4%, 7.2%, respectively.

2.6. Fuzzy AHP-GRA Modeling

GRA is a grading, classification and decision-making technique based on the Grey Relational Grade, developed using the Grey System Theory. The GRA is a solution method that can be applied to decision problems where there are complex relations between factors. The main purpose of this method is to establish an index where alternatives can be compared with each other. The basic idea here is to determine the degree of relationship between each criterion and the reference series. The grey relational analysis method is also used in solving problems involving complex relations, as well as combined models with other MCDM methods. This study was implemented using the following steps in GRA.
Step 1: Development of the decision matrix.
The decision matrix is a matrix that must be developed by the decision maker. This matrix should be a matrix of mxn size. While the decision maker shows the alternatives in the rows, the factors are included in the columns. This matrix can be represented as in Equation (1):
A i j = a 11 a 12 a 1 n a 21 a 22 a 2 n a m 1 a m 2 a m n
Step 2: Normalization. Since there are great differences between the mathematical values of the data obtained as a result of the experiments, the data should be normalized between 0 and 1. There are many normalization methods in practice. They are classified as vector, linear and non-monotonic normalization to suit real application situations under different conditions. For GRA analysis, the following linear normalization method (see Equations (2) and (3)) is used in most studies [43].
x j * = m a x i x i j , r i j = x i j x j x j * x j f o r   b e n e f i t
x j = m i n i x i j , r i j = x j * x i j x j * x j f o r   c o s t
Since Ra, D, F and T are cost-oriented according to their quality characteristics, our objective function is to minimize these values. For this reason, the normalization process was applied according to Equation (2) for GRA.
Step 3: Calculation of grey relational coefficient (GRC). Let k denote the kth row in the series of n length. The GRC in the kth row is calculated using Equation (4).
ξ k = Δ m i n + ξ Δ m a x Δ 0 i k + ξ Δ m a x
where Δ 0 i k = x i 0 k x i k is the difference in the absolute values of x i 0 k and x i k . ξ is the distinguishing coefficient 0 ξ 1 ( ξ = 0.5 is used in most applications).
Step 4: Grey relational grade.
When the obtained grey correlation coefficients are multiplied by the weight of the criterion and added up for each alternative, the grey correlation degree (GRG) is obtained for each alternative The GRG is represented by Equation (5).
γ i = 1 n i = 1 n w j ξ k
where γ i (GRG) is a fuzzy-AHP weighted (wj) value.
If the weights of each criterion are known, the grey correlation coefficient can be calculated by multiplying the grey correlation coefficient of the criterion and the criterion weight. The weights used in the study were determined according to the Fuzzy AHP method.

2.7. Fuzzy AHP-WASPAS Modeling

The WASPAS method developed by Zavadskasvd consists of a combination of Weighted Sum Model (WSM) and Weighted Product Model (WPM) methods with a coefficient indicated by λ [44]. The steps of the WASPAS method are as follows:
Step 1: Development of the Decision Matrix.
The decision matrix showing the values of the alternatives on the basis of the determined criteria is established as shown in Equation (1).
Step 2: Development of the normalized decision matrix.
Linear normalization process is applied to the decision matrix values according to the criteria type. Since all our criteria are cost-oriented, the normalization process was performed according to Equation (7).
For benefit attributes, it is as follows:
r i j = x i j x j * , i = 1 , , m ;   j = 1 , , n ;   x j * = m a x i x i j
For cost attributes, it is as follows:
r i j = x x i j , i = 1 , , m ;   j = 1 , , n ;   x i = m i n i x i j
Step 3: Calculating weighted sum and weighted product values.
Using the Weighted Sum and Weighted Product methods, the total relative importance of the alternative is calculated separately. The Weighted Sum is calculated by adding the criteria values multiplied by the weights. The value of each alternative is multiplied as much as the number of the relevant criterion weight, and then all these values are multiplied to calculate the Weighted Product. Qi(1) and Qi(2) represent the total relative importance of the ith alternative according to Weighted Sum and Weighted Product, and are calculated by using Equations (8) and (9), respectively.
Q i 1 = j = 1 n r i j w j
Q i 2 = j = 1 n r i j w j
Step 4: Calculating total relative importance.
The total relative importance of the alternatives calculated according to the AS and AP methods can be generalized as shown in Equation (10).
Q i = λ Q i 1 + 1 λ Q i 2
The λ used in Equation (10) takes values between 0 and 1 and is taken as 0.5 in the literature.

2.8. Fuzzy AHP-VIKOR Modeling

Opricovic and Tzeng developed this technique to solve MCDM problems involving conflicting and incomparable criteria [45]. The method ranks the alternatives and chooses the best from these alternatives. VIKOR is a conciliatory decision-making solution technique that takes into account not only the maximum group benefit but also minimum individual regret in the search for near-ideal solutions [27].
The VIKOR method starts by establishing the performance matrix (i.e., decision matrix). In the matrix, all alternatives (i.e., experiments) are evaluated in terms of each criterion (i.e., output parameters). The performance matrix is normalized to eliminate the unit differences of the criteria. To reflect the superiority or priority of the criteria, the normalized matrix is weighted with the previously calculated Fuzzy AHP method. Opricovic and Tzeng built a ranking that takes into account the maximum group utility and minimum regret [45].
Step 1: Development of the decision matrix (see Equation (1)).
Step 2: Determining the best (xi*) and worst (xi) performance value of all criteria.
Process parameters are classified as benefit-oriented (maximizing) and cost-oriented (minimizing). In this case, all outputs (Ra, Dm T and F) are chosen as cost-oriented (minimized). The smallest value (Best Value, xi*) and the largest value (worst value, xi) for our outputs are selected.
Step 3: Determining Si by calculating normalized and weighted normalized value of variables.
B e s t   x i * = min x i j   a n d   W o r s t   x i = max x i j
N o r m a l i z e d   v a l u e ;   R i j = x i * x i j ¨ x i * x i
W e i g h t e d   n o r m a l i z e d   v a l u e ;   V i j = R i w j
Step 4: Calculating the utility measure and the regret measure.
s j = i = 1 n w j V i j
where s j is the sum of the weighted normalized value.
R j = max R i j
where s j , R j ∈ [0, 1], and 0 denotes the best and 1 denotes the worst situations.
Step 5: Calculating the VIKOR index.
The VIKOR index can be calculated as follows:
Q i = s J s * s s ¯ * + 1 v R J R * R R *
where v ∈ [0, 1] is a weighting factor.
Step 6: Condition to check alternatives.
As a result of checking the alternatives determined in the VIKOR method, the Qi value giving the value of v = 0.8 was accepted as the best alternative.

3. Results and Discussion

3.1. Analysis Experimental Results

The experiments were carried out according to the Taguchi L27 orthogonal experimental design and the levels of control factors are as given in Table 5 below. Thus, the values of the surface roughness, average delamination value, torque and force are shown in Table 5. The smallest results represent the best values for all outputs. According to the measurements obtained from the experiments, in which each test result is independent of each other, the lowest values of each factor obtained are as follows: Ra = 4.950 µm for surface roughness in the 7th experiment, Dm = 1.099 for delamination in the 15th experiment, T = 14.78 N for torque in the 19th experiment, and F = 44.24 N for force in the 15th experiment 15.

3.2. Grey Relational Analysis

The first step of the grey relational analysis is to normalize the responses according to the objective function. Since Ra, D, F and T are cost-oriented outputs according to their quality characteristics, the objective function minimizes these values. For this reason, the results obtained in Table 5 according to the L27 orthogonal array were normalized using Equation (3). After the normalization process, the distance matrix required for the coefficient matrix is obtained by subtracting the results from the reference series.
The GRC matrix was established by calculating the GRC for each combination of experiments according to the formula in Equation (3). After the coefficient matrices are calculated, the weighted GRC values are obtained by multiplying the grey relational degrees and the weights obtained via the fuzzy AHP using Equation (4). The grey relational grade obtained for all experiments and the rankings of the experiments are given in Table 6.
Table 6 shows the order of the ideal values of the factors affecting the Ra, Dm, T and F outputs according to the GRA analysis results. The degree of effect between the factors is called the grey relational degree. A high GRG indicates a strong correlation between the outputs and the factors. The grey relational degree value is 1 if the two series being compared are identical. The GRG indicates how similar the compared series is to the reference series. That is, the largest value of GRG indicates that the factors positively affect the outputs. Rank gives the order of the GRG values. The GRG value was 0.720 in the 18th experiment with a rank of 1. In other words, according to the GRA, the most ideal value for multi-factor assessment was obtained in the 18th experiment. The worst experimental conditions (i.e., Rank 27) were reached in the 21st experiment.
The parameter with a signal-to-noise ratio close to zero is the most effective parameter. The graph in Figure 5 was established by optimizing the results according to the “the largest is the better” approach using Equation (3). The Taguchi GRA response table for S/N ratios is shown in Table 7. In Figure 5 and Table 7, the 2nd level of cutting cool type (A2), the 3rd level of the percentage of MWCNT (B3), the 1st level of cutting speed (C1) and the 1st level of feed rate (D1) give the highest values of the S/N ratio. Therefore, the combination of factor levels A2B3C1D1 (Carbide Drill, 1% MWCNT, 25 m/min cutting speed and 0.1 mm/rev feed) has been determined as the optimum drilling conditions for drilling the composite.
In the last column of Table 7, the differences between the maximum and minimum values of the grey relational degrees for each factor are also given. According to the table, a large difference indicates that the degree of effectiveness of a factor on the process is higher. In the table, the most effective parameter according to the grey relational degree was tool type (TT), with the largest difference value of −4.28 (Level 2). This value is followed by %MWCNT (Wt%) with −4.57 (Level 3), feed rate (f) with −5.11 (Level 1) and cutting speed (V) with −5.11 (Level 1). In addition, the difference in Wt% and TT values is much larger than the difference in V and f values. When the results are compared, the carbide tool type and 1% MWCNT ratio have a significant effect on the cutting speed and feed rate.

3.3. Waspas

The WASPAS method developed by Zavadskas et al. integrates the Weighted Sum Method (WSM) and the Weighted Product Method (WPM) with a coefficient and determines the most appropriate choice in the multi-criteria dataset [44]. To explain the responses, all criteria must be of either minimization or maximization character. The procedure of the WASPAS method begins with the normalization of the decision matrix by applying the WASPAS approach. Accordingly, the decision matrix is linearly normalized according to the minimum values using Equation (7). The normalized values were then multiplied with the weights obtained via the fuzzy AHP using Equations (8) and (9), and all of them were summed to determine the rank scores for each alternative, and the ranking was calculated from the highest value to the lowest. In WPM, the value of each criterion in the decision matrix is first weighted with the relevant weight values calculated using the fuzzy AHP (see Table 8). Negative weights are used as all outputs are cost-oriented outputs. The total relative importance of the alternatives and the WASPAS values in Table 8 were calculated by taking into account λ = 0.5, as shown in Equation (10). The highest score is ranked as the best value [8].
Figure 6 shows the main effect plot for the signal-to-noise ratio obtained from the WASPAS method. Based on the factor levels, it was calculated using Equation (2) by taking into account the “the largest is the better” approach. The Taguchi WASPAS response table for the S/N ratios is shown in Table 8. Figure 6 and Table 9 show similar results with GRA. Accordingly, the 2nd level of the cutting tool type (A2), the 3rd level of the percentage of MWCNT (B3), the 1st level of the cutting speed (C1) and the 1st level of the feed rate (D1) give the highest value of the GRG S/N ratio. Therefore, the combination of factor levels A2B3C1D1 (carbide drill, 1% MWCNT, 25 m/min cutting speed and 0.1 mm/rev feed) has been determined as the optimum drilling conditions for drilling the composite.
In the last column of Table 9, the differences between the maximum and minimum values for each factor according to the WASPAS method were also calculated. In the table, the most effective parameter according to the WASPAS method was the cutting tool type (TT) with the largest difference value of −1.73 (Level 2). This value is followed by the %MWCNT (Wt%) ratio with −1.87 (Level 3), cutting speed (V) with −2.08 (Level 1), and feed rate (f) with −2.10 (Level 1). In addition, the difference in Wt% and TT values is much larger than the difference in V and f values. According to the results, the carbide tool type and 1% MWCNT ratio have a significant effect on the cutting speed and feed rate.

3.4. VIKOR

The ranking obtained using the steps of the VIKOR technique in Section 2.8 is shown in Table 10. The ranking is conducted in ascending order according to the Qi value, which means that the alternative with the smallest Q value is in the best [22]. The output responses of the 18th experiment were selected as the best experimental parameters according to the VIKOR technique. According to the Qi values mentioned in the last column of Table 10, the S/N ratio of the ranking was calculated. It has been claimed that the VIKOR technique has many advantages over other methods, especially in using MCDM problems with contrasting criteria [46]. The parameters were first normalized according to Equation (3). Then, Equations (11)–(15) were used to find the Rj and Sj values. Using these values, the Qi Vikor index was calculated using Equation (16).
Figure 7 shows the S/N ratio graph. The S/N ratio was calculated according to the least–best principle in ordering the VIKOR index. Considering the values given in Figure 7 and Table 10, the S/N ratios giving the levels of optimum drilling parameters were A2B3C2D2. According to the VIKOR index, carbide is the best drilling tool type. In addition, the increase in the % MWCNT ratio in the composite enabled an increase in the VIKOR index. According to Figure 8, the %MWCNT ratio has the greatest effect on the VIKOR index, followed by TT, F and V, respectively.
The Taguchi VIKOR response table for signal-to-noise ratios is shown in Table 11. The table was prepared by taking into account “the smallest is the better” approach with Taguchi, depending on the factor levels. The difference between the parameter levels can be seen in the “Delta” line in the table. According to the table, a large difference indicates that the degree of effectiveness of a factor on the process is higher. In the table, the most effective parameter according to the VIKOR index was the %MWCNT (Wt%) ratio with the largest difference value of 13.089 (Level 2). This was followed by tool type (TT) with 12.525 (Level 3), feed rate (f) with 2.354 (Level 2) and cutting speed (V) with 1.589 (Level 2). In addition, the difference in Wt% and TT values is much larger than the difference in V and f values.
To obtain robust results, the ranking was performed using a hybrid of the GRA, WASPAS and VIKOR techniques.

3.5. ANOVA Results for Fuzzy AHP MCDM Methods

Comparison of ANOVA Results for Fuzzy AHP MCDM Methods

Statistical analysis of variance (ANOVA) was applied to determine the interactions of all control factors used in this study with each other, how much these factors affect the performance characteristics, to what extent the differences in the parameters in the experimental study change the performance character and the reasons for this change. ANOVA is a statistical technique that provides important results based on the analysis of experimental data. This technique is very useful to determine the significance of the effect of factors or the interaction between factors on a particular response. The combined ANOVA analysis showing the effect range and variability of the experimental parameters, contributions of the factors, degrees of freedom and error rates for each output parameter is given in Table 12. ANOVA determines the ratio between the regression mean squared and the mean squared error and calls it the F ratio or variance ratio. This ratio is also a factor arising from the error term and a ratio dependent on the effect of variance. If the calculated value of the F ratio is high, the factor is significant at the desired level. In general, the higher the F value, the higher the importance of the particular parameter and the percentage of contribution. The ANOVA procedure was applied at 95% confidence level and 5% significance level. In determining the effect levels of the control factors used in the experiment, the F value with the highest effect value is specified as the value that most affects the result. Additionally, having a p-value in the ANOVA table less than 0.05 indicates that the factor is statistically significant. The ANOVA results show that the most important contributions among the parameters for all three MCDM methods are the tool type and the %MWCNT ratio in the composite. According to Table 12, the ratios for GRA, WASPAS, and VIKOR are found to be 56.77%, 53.26%, and 56.14%, respectively. The finding of this result in the conducted experiments indicates that the type of tool has the most significant effect on the outputs. Similarly, the F values of TT and W%, which appear as the most effective parameters in all three methods, are the largest and their p values are less than 0.05. For the ANOVA GRA values, the cutting speed (p = 0.126 ≥ 0.05) was not found to be statistically significant. However, since p ≤ 0.05 for all other control parameters and their pairwise interactions, all of them are statistically significant. A similar pattern is observed when comparing ANOVA for WASPAS. The p-values for the TT and MWCNT% parameters are less than 0.05, indicating statistical significance, while the F-values and other mutual interaction parameters are greater than 0.05, indicating no statistical significance. ANOVA for WASPAS exhibits similar features to ANOVA for VIKOR in terms of p and F-values. It is worth noting that the pairwise interactions among control parameters contribute to the outputs at relatively low levels (2-3-4%).
Total squares (SS), mean squares (MS), percentage of contributions (Cont. %) and degrees of freedom (FD) for each output parameter are given in Table 12. The R2 values are 98.94%, 96.79%, and 98.89% for GRA, WASPAS, and VIKOR, respectively. The corresponding AdjR2 values are 95.41%, 86.11%, and 95.20%, indicating that all output values are accurately estimated within a 95% confidence interval.
When examining the effect of control parameters on the outputs according to the ANOVA table, it is observed that the type of tool has a significant impact during the drilling of holes in composites. Especially important, it can be concluded that the use of coated carbide drills has a significant influence on roughness, delamination strength, and torque during drilling of nanomaterial-reinforced composites. According to the table, feed rate, cutting speed, and other interactive parameters are less important in this regard.
By applying several different MCDM methods to the same problem, even the same decision maker can obtain different alternative ranking results, leading to the problem of conflicting decision results. Three different MCDM methods have been applied in this study to reduce the risk of wrong decision making. The most suitable experimental parameters should be determined from these methods.
The ranking of process parameters’ selection according to these three MCDM methods is shown in Table 13. As can be seen from the table, the best alternative among the current experimental conditions is the 18th experiment, and the worst ranking is from the 21st experiment. Similar results are obtained in other rankings. The control parameters of the 18th experiment occurred at the levels of A2B3C3D2 (TT: carbide tool, %W: 1, V: 75 and f: 0.15). For the Ra, Dm, T and F responses corresponding to these levels, 5.539 µm, 1.131, 55.57 N and 48 Nm were obtained, respectively.
Optimum drilling parameters were determined according to Taguchi-based MCDM methods. Optimum parameters are A2B3C1D1 according to GRA and WASPAS, and A2B3C2D2 according to VIKOR. Since these values did not exist in the L27 experimental design, confirmation tests were carried out under these experimental conditions. The Ra, Dm, T and F values obtained as a result of the confirmation tests are given in Table 14.
In Figure 8, the ranking of alternatives for each MCDM method is given graphically. The rankings obtained according to the experimental conditions of all three methods intersect in many experimental conditions, and small deviations occur in some experiments.
The comparison of the best alternative (i.e., 18th experiment) of the MCDM methods and the optimum conditions of the Taguchi S/N-based GRA, WASPAS and VIKOR, and the improvement rates are given in Table 14. When the optimum experiment conditions determined using MCDM methods and Taguchi-based GRA and WASPAS were compared, the following improvement rates were obtained for the output parameters: 12.26% for surface roughness, 2.83% for average delamination, 65.86% for torque. On the other hand, a 0.69% worsening for thrust force was experienced. The weighted improvement rates obtained by multiplying these improvements with the fuzzy AHP criterion weights are 3.92% for the improvement of surface roughness, 1.28% for average delamination, 4.94% for torque, and a 0.11% worsening for thrust force. The total improvement rate was 10.04%.
When the same comparison was performed using the results from the Taguchi-based VIKOR method, an improvement of 9.37% was observed for surface roughness, 4.07% for average delamination, 33.08% for torque and 6.23% for thrust force. The overall improvement rate was 52.74%. The weighted improvement rates obtained by multiplying these improvements with the d AHP criterion weights are 3.00% improvement for surface roughness, 1.85% for average delamination, 2.38% for torque, and 0.96% for thrust force. The total improvement rate was 8.1.
Although the VIKOR method is superior to other MCDM methods in many studies [47], it had a worse performance than that of GRA and WASPAS in this study.
The rankings of experiments generated by various MCDM methods can differ. Spearman’s rank correlation coefficient makes it possible to quantify the degree of correlation between any two rank alternative sets obtained by applying different MCDM methods. In the study, Spearman’s ranking correlation coefficient was calculated between the rankings of the alternatives obtained from the GRA, WASPAS and VIKOR methods and is given in Table 15. Spearman’s rank correlation coefficients (ρr) should be in the range between 0.9 and 1 [33].
Since the p values were obtained as 0 (less than 0.05) in the pairwise comparison of MCDM methods, the correlation coefficients could be interpreted. High and significant correlation values were obtained in the pairwise comparisons of the GRA, WASPAS and VIKOR methods. The GRA-WASPAS, GRA-VIKOR and GRA-WASPAS correlation coefficients are 0.962, 0.919 and 0.907, respectively. These high correlation coefficient values indicate the robustness of the methods. According to Spearman’s correlation coefficient, the highest correlation was determined between GRA and WASPAS with a value of 0.962 [27]. The correlation was specified to be negative since the principle of “the smallest is better” was used in the VIKOR technique. This showed that there is a strong linear relationship between the MCDM methods.

4. Conclusions

Today, nanocomposites are processed in different industries and have found widespread applications. In this study, the multi-walled carbon nanotube (MWCNTs)-reinforced composites are drilled by using different types of drills under dry drilling conditions. A three-level Taguchi L27 orthogonal experimental study is conducted to investigate the effects of different drilling parameters (i.e., MWCNT ratio, drill type, feed and cutting speed) on a number of output parameters (i.e., delamination factor in hole damage, surface roughness, thrust force and torque). A number of MCDM methods have been used in the literature to determine the optimal combination of drilling parameters. The GRA, WASPAS and VIKOR methods are used in this study. In this study, the fuzzy AHP method is used to weight the criteria in order to prevent subjectivity in the decision-making process. The findings from the study are given below:
  • The fuzzy AHP method is used to determine the criterion weights. The weighted percentages of Dm, Ra, F and T values were determined as 45.4%-32%-15.4%-7.2%, respectively.
  • Experiments are planned according to the Taguchi L 27 orthogonal sequence and multi-criteria optimization is performed by using three MCDM methods (i.e., GRA, WASPAS and VIKOR).
  • The correlation coefficient value between the rankings obtained from each MCDM method is over 90%. This result shows that the methods are compatible with each other and eliminates the possibility of obtaining any skewed results.
  • According to all MCDM methods, the best multi-response quality characteristic performance is achieved in the 18th test condition (i.e., A2B3C3D2- Ra = 4.86 µm, Dm = 1.13, T = 55.57 N and F = 48.00 N), while the worst performance is obtained in the 21st test condition (i.e., A2B3C3D2- Ra = 7.287 µm, Dm = 1.312, T = 23.63 N and F = 101.46 N).
  • According to the optimization conducted via Taguchi S/N FAHP–GRA and WASPAS, the optimum parameters are obtained under A2B3C1D1 experimental conditions (Ra = 4.86 µm, Dm = 1.10, T = 17.47 N and F = 48.33 N), and according to the optimization carried out via Taguchi S/N FAHP–VIKOR, under A2B3C2D2 experimental conditions (Ra = 5.02 µm, Dm = 1.09, T = 37.19 N and F = 45.01 N).
  • The comparison of MCDM and the weighted Taguchi S/N MCDM methods shows an improvement of 10.04% with Taguchi S/N FAHP–GRA and WASPAS, and 8.19% with Taguchi S/N FAHP–VIKOR.
  • Spearman correlation coefficients are calculated by successfully comparing the GRA, WASPAS and VIKOR methods with each other. The correlation coefficients of GRA-WASPAS, GRA-VIKOR and WASPAS-VIKOR are calculated as 0.962, 0.919 and 0.907, respectively.
In the conducted study, the single optimization of the experimental outputs was not discussed due to the constraint of the field. This study primarily focused on multi-objective optimization, criteria weighting, and the comparison of different MCDM methods. This study demonstrates that, in addition to the methods used in multi-objective optimization, the weighting of the outputs also has a significant impact on the optimization process. In the study, it is understood that companies have various demands in reaching their own goals and in applying expert opinions based on the fuzzy AHP method. While energy consumption is important for some companies, others prioritize production time. In future research, a study can be conducted in which the results are discussed by optimizing the outputs with a single MCDM method using several different weighting methods (i.e., AHP, Swara, Entropy, or Critic). Additionally, studies can be carried out by using different outputs, especially both minimization and maximization such as tool life.

Funding

This research received no external funding.

Data Availability Statement

Not applicable.

Conflicts of Interest

The author declares no conflict of interest.

References

  1. Ceritbinmez, F.; Yapıcı, A. The Effect of Drill Point Angle and MWCNTs doped in Drilling of Composite Materials. Acad. Perspect. Procedia 2020, 3, 180–188. [Google Scholar] [CrossRef]
  2. Kavad, B.; Pandey, A.; Tadavi, M.; Jakharia, H. A review paper on effects of drilling on glass fiber reinforced plastic. Procedia Technol. 2014, 14, 457–464. [Google Scholar] [CrossRef]
  3. Ünüvar, A.; Koyunbakan, M.; Bagci, M. Optimization and effects of machining parameters on delamination in drilling of pure and Al2O3/SiO2-added GFRP composites. Int. J. Adv. Manuf. Technol. 2022, 119, 657–675. [Google Scholar] [CrossRef]
  4. Koyunbakan, M.; Ünüvar, A.; Eskizeybek, V.; Ahmet, A. CETP kompozitlerin ağaç matkabıyla delinme performanslarının deneysel incelenmesi. Niğde Ömer Halisdemir Üniversitesi Mühendislik Bilim. Derg. 2021, 10, 770–776. [Google Scholar] [CrossRef]
  5. Panagopoulos, G.; Nikolakopoulos, P. Tribo-Modeling of Drilling Processes. Tribol. Ind. 2021, 43, 66. [Google Scholar] [CrossRef]
  6. Ünüvar, A.; Öztürk, O. Machinability analysis of delamination and thrust force in drilling of pure and added GFRP composites. J. Compos. Mater. 2023, 57, 3–21. [Google Scholar] [CrossRef]
  7. Kaybal, H.B.; Ünüvar, A.; Koyunbakan, M.; Avcı, A. A novelty optimization approach for drilling of CFRP nanocomposite laminates. Int. J. Adv. Manuf. Technol. 2019, 100, 2995–3012. [Google Scholar] [CrossRef]
  8. Osmond, R.; Mollahoseini, Z.; Singh, J.; Gautam, A.; Seethaler, R.; Golovin, K.; Milani, A.S. A group multicriteria decision making with ANOVA to select optimum parameters of drilling flax fibre composites: A case study. Compos. Part C Open Access 2021, 5, 100156. [Google Scholar] [CrossRef]
  9. Motorcu, A.R.; Ekici, E. Evaluation and multi-criteria optimization of surface roughness, deviation from dimensional accuracy and roundness error in drilling CFRP/Ti6Al4 stacks. FME Trans. 2022, 50, 441–460. [Google Scholar] [CrossRef]
  10. Rajamurugan, T.; Shanmugam, K.; Palanikumar, K. Analysis of delamination in drilling glass fiber reinforced polyester composites. Mater. Des. 2013, 45, 80–87. [Google Scholar] [CrossRef]
  11. Can, A.; Ünüvar, A. Optimization of process parameters in drilling of smc composites using taguchi method. Teh. Vjesn. Tech. Gaz. 2017, 24, 435–442. [Google Scholar]
  12. Ekici, E.; Motorcu, A.R.; Uzun, G. Multi-objective optimization of process parameters for drilling fibermetal laminate using a hybrid GRA-PCA approach. FME Trans. 2021, 49, 356–366. [Google Scholar] [CrossRef]
  13. Khashaba, U.; El-Sonbaty, I.; Selmy, A.; Megahed, A. Machinability analysis in drilling woven GFR/epoxy composites: Part II–Effect of drill wear. Compos. Part A Appl. Sci. Manuf. 2010, 41, 1130–1137. [Google Scholar] [CrossRef]
  14. König, W.; Grass, P. Quality definition and assessment in drilling of fibre reinforced thermosets. CIRP Ann. 1989, 38, 119–124. [Google Scholar] [CrossRef]
  15. Shokrieh, M.; Daneshvar, A.; Akbari, S. Reduction of thermal residual stresses of laminated polymer composites by addition of carbon nanotubes. Mater. Des. 2014, 53, 209–216. [Google Scholar] [CrossRef]
  16. Duplák, J.; Hatala, M.; Dupláková, D.; Botko, F. Prediction model of surface roughness parameters of structural steel created by plasma arc cutting via full factor experiment. Mater. Werkst. 2019, 50, 1207–1220. [Google Scholar] [CrossRef]
  17. Panchagnula, K.K.; Sharma, J.P.; Kalita, K.; Chakraborty, S. CoCoSo method-based optimization of cryogenic drilling on multi-walled carbon nanotubes reinforced composites. Int. J. Interact. Des. Manuf. 2023, 17, 279–297. [Google Scholar] [CrossRef]
  18. Kumar, J.; Verma, R.K.; Mondal, A.K.; Singh, V.K. A hybrid optimization technique to control the machining performance of graphene/carbon/polymer (epoxy) nanocomposites. Polym. Polym. Compos. 2021, 29, S1168–S1180. [Google Scholar] [CrossRef]
  19. Zajac, J.; Duplak, J.; Duplakova, D.; Cizmar, P.; Olexa, I.; Bittner, A. Prediction of cutting material durability by T= f (vc) dependence for turning processes. Processes 2020, 8, 789. [Google Scholar] [CrossRef]
  20. Bhat, R.; Mohan, N.; Sharma, S.; Pai, D.; Kulkarni, S. Multiple response optimisation of process parameters during drilling of GFRP composite with a solid carbide twist drill. Mater. Today Proc. 2020, 28, 2039–2046. [Google Scholar] [CrossRef]
  21. Piquet, R.; Ferret, B.; Lachaud, F.; Swider, P. Experimental analysis of drilling damage in thin carbon/epoxy plate using special drills. Compos. Part A Appl. Sci. Manuf. 2000, 31, 1107–1115. [Google Scholar] [CrossRef]
  22. Rao, U.S.; Rodrigues, L.L. Controlling process factors to optimize surface quality in drilling of GFRP composites by integrating DoE, ANOVA and RSM Techniques. Indian J. Sci. Technol. 2015, 8, 1–9. [Google Scholar] [CrossRef]
  23. Valarmathi, T.; Palanikumar, K.; Sekar, S. Parametric analysis on delamination in drilling of wood composite panels. Indian J. Sci. Technol. 2013, 6, 4347–4356. [Google Scholar] [CrossRef]
  24. Chakraborty, S.; Datta, H.N.; Chakraborty, S. Grey Relational Analysis-Based Optimization of Machining Processes: A Comprehensive Review. Process Integr. Optim. Sustain. 2023, 7, 609–639. [Google Scholar] [CrossRef]
  25. Chandrasekhar, S.; Prasad, N. Multi-response optimization of electrochemical machining parameters in the micro-drilling of AA6061-TiB2in situ composites using the Entropy–VIKOR method. Proc. Inst. Mech. Eng. Part B J. Eng. Manuf. 2020, 234, 1311–1322. [Google Scholar] [CrossRef]
  26. Kuo, Y.; Yang, T.; Huang, G.-W. The use of a grey-based Taguchi method for optimizing multi-response simulation problems. Eng. Optim. 2008, 40, 517–528. [Google Scholar] [CrossRef]
  27. Sapkota, G.; Das, S.; Sharma, A.; Ghadai, R.K. Comparison of various multi-criteria decision methods for the selection of quality hole produced by ultrasonic machining process. Mater. Today Proc. 2022, 58, 702–708. [Google Scholar] [CrossRef]
  28. Kalyanakumar, S.; Munikumar, C.; Nair, S.G.; Shaju, S. Application of multi response optimization of drilling setting main process parameter using VIKOR approach. Mater. Today Proc. 2021, 45, 6099–6102. [Google Scholar] [CrossRef]
  29. Kumar, R.; Singh, S.; Bilga, P.S.; Singh, J.; Singh, S.; Scutaru, M.-L.; Pruncu, C.I. Revealing the benefits of entropy weights method for multi-objective optimization in machining operations: A critical review. J. Mater. Res. Technol. 2021, 10, 1471–1492. [Google Scholar] [CrossRef]
  30. Wang, W.; Yang, D.; Wang, R.; Wei, F.; Liu, M. The Optimization of Machining Parameters on Cutting Force during Orthogonal Cutting of Graphite/Polymer Composites. Processes 2022, 10, 2096. [Google Scholar] [CrossRef]
  31. Bagal, D.K.; Panda, S.K.; Barua, A.; Jeet, S.; Pattanaik, A.K.; Patnaik, D. Parametric appraisal of CNC micro-drilling of aerospace material (PMMA) using Taguchi-based EDAS method. In Advances in Mechanical Processing and Design: Select Proceedings of ICAMPD 2019; Springer: Singapore, 2021; pp. 449–458. [Google Scholar]
  32. Vinogradova, I.; Podvezko, V.; Zavadskas, E.K. The recalculation of the weights of criteria in MCDM methods using the bayes approach. Symmetry 2018, 10, 205. [Google Scholar] [CrossRef]
  33. Lukic, D.; Cep, R.; Vukman, J.; Antic, A.; Djurdjev, M.; Milosevic, M. Multi-criteria selection of the optimal parameters for high-speed machining of aluminum alloy Al7075 thin-walled parts. Metals 2020, 10, 1570. [Google Scholar] [CrossRef]
  34. Chakraborty, S.; Zavadskas, E.K. Applications of WASPAS method in manufacturing decision making. Informatica 2014, 25, 1–20. [Google Scholar] [CrossRef]
  35. Sahoo, P.; Satpathy, M.P.; Singh, V.K.; Bandyopadhyay, A. Performance evaluation in CNC turning of AA6063-T6 alloy using WASPAS approach. World J. Eng. 2018, 15. [Google Scholar] [CrossRef]
  36. Fedai, Y.; Basar, G.; Kirli Akin, H. Multi-Response Optimization in Drilling of MWCNTs Reinforced GFRP Using Grey Relational Analysis. Teh. Vjesn. 2022, 29, 742–751. [Google Scholar] [CrossRef]
  37. Bilge, T.; Motorcu, A.R.; Ivanov, A. Evaluation of the delamination factor for drilling of compact laminate composite material with tungsten carbide tools. Pamukkale Üniversitesi Mühendislik Bilim. Derg. 2017, 23, 427–436. [Google Scholar] [CrossRef]
  38. Yusuf, I.; Yildirim, S. Improvement Of A Product Design Using Multi Criteria Decision Making Methods With Taguchi Method. Gazi Üniversitesi Mühendislik Mimar. Fakültesi Derg. 2012, 27, 447–458. [Google Scholar]
  39. Bagal, D.K.; Giri, A.; Pattanaik, A.K.; Jeet, S.; Barua, A.; Panda, S.N. MCDM optimization of characteristics in resistance spot welding for dissimilar materials utilizing advanced hybrid Taguchi method. In Next Generation Materials and Processing Technologies; Springer: Berlin/Heidelberg, Germany, 2021; pp. 475–490. [Google Scholar]
  40. Saaty, R.W. The analytic hierarchy process—What it is and how it is used. Math. Model. 1987, 9, 161–176. [Google Scholar] [CrossRef]
  41. Duran, O.; Aguilo, J. Computer-aided machine-tool selection based on a Fuzzy-AHP approach. Expert Syst. Appl. 2008, 34, 1787–1794. [Google Scholar] [CrossRef]
  42. Ayağ, Z.; Özdemir, R.G. A fuzzy AHP approach to evaluating machine tool alternatives. J. Intell. Manuf. 2006, 17, 179–190. [Google Scholar] [CrossRef]
  43. Shih, H.-S.; Shyur, H.-J.; Lee, E.S. An extension of TOPSIS for group decision making. Math. Comput. Model. 2007, 45, 801–813. [Google Scholar] [CrossRef]
  44. Zavadskas, E.K.; Turskis, Z.; Antucheviciene, J.; Zakarevicius, A. Optimization of weighted aggregated sum product assessment. Elektron. ir Elektrotechnika 2012, 122, 3–6. [Google Scholar] [CrossRef]
  45. Opricovic, S.; Tzeng, G.-H. Compromise solution by MCDM methods: A comparative analysis of VIKOR and TOPSIS. Eur. J. Oper. Res. 2004, 156, 445–455. [Google Scholar] [CrossRef]
  46. Tzeng, G.-H.; Huang, J.-J. Multiple Attribute Decision Making: Methods and Applications; CRC Press: Boca Raton, FL, USA, 2011. [Google Scholar]
  47. Yildiz, Y. Application of multi-criteria decision-making (MCDM) methods on a meso-scale electrical discharge drilling (EDD) process. SN Appl. Sci. 2020, 2, 1872. [Google Scholar] [CrossRef]
Figure 1. The experimental setup.
Figure 1. The experimental setup.
Processes 11 02872 g001
Figure 2. Measuring steps of delamination damage.
Figure 2. Measuring steps of delamination damage.
Processes 11 02872 g002
Figure 3. (a) Delamination; (b) surface roughness measurements.
Figure 3. (a) Delamination; (b) surface roughness measurements.
Processes 11 02872 g003
Figure 4. MCDM flowchart.
Figure 4. MCDM flowchart.
Processes 11 02872 g004
Figure 5. Main effects plot for S/N ratios (GRA).
Figure 5. Main effects plot for S/N ratios (GRA).
Processes 11 02872 g005
Figure 6. Main effects plot for S/N ratios (WASPAS).
Figure 6. Main effects plot for S/N ratios (WASPAS).
Processes 11 02872 g006
Figure 7. Main effects plot for S/N ratios (VIKOR).
Figure 7. Main effects plot for S/N ratios (VIKOR).
Processes 11 02872 g007
Figure 8. Comparison of rank using GRA, WASPAS and VIKOR Methods.
Figure 8. Comparison of rank using GRA, WASPAS and VIKOR Methods.
Processes 11 02872 g008
Table 1. Cutting tool characteristics.
Table 1. Cutting tool characteristics.
Tool TypeTrade MarkDINDrill Dia.Point AngleOverall LengthFlute Length
HSSMKT328θ8 mm118°75 mm117 mm
Uncoated CarbideYG6539θ8 mm118°37 mm79 mm
TiAlNMAIER6539θ8 mm118°37 mm79 mm
Table 2. The factors and levels.
Table 2. The factors and levels.
FactorsSymbolLevel 1Level 2Level 3
Drilling Tool TypeTTHSS CarbideTiAlN
MWCNT ratio %W%00.51
Cutting Speed (m/min)V255075
Feed rate (mm/rev)f0.10.150.2
Table 3. Pairwise comparison of criteria.
Table 3. Pairwise comparison of criteria.
ResponseDRaFT
D1.001.001.001.002.003.002.003.004.004.005.006.00
Ra0.330.501.001.001.001.002.003.004.003.004.005.00
F0.250.330.500.250.330.501.001.001.002.003.004.00
T0.170.200.250.200.250.330.250.330.501.001.001.00
Total1.752.032.752.453.584.835.257.339.50101316.00
Table 4. Geometric mean, fuzzy weights, and normalized weights.
Table 4. Geometric mean, fuzzy weights, and normalized weights.
ResponseGeometric MeanFuzzy WeightsMean Normalized   Weights   ( w j )
D1.6822.3402.9130.2600.4660.7730.5000.454
Ra1.1891.5652.1150.1830.3120.5610.3520.320
F0.5950.7591.0000.0920.1510.2650.1690.154
T0.3020.3590.4520.0470.0710.1200.0790.072
Total3.7675.0246.4791.001.001.001.001.000
Inverse0.2650.1990.154
Increasing Order0.1540.1990.265
Table 5. Taguchi L27 orthogonal experimental results.
Table 5. Taguchi L27 orthogonal experimental results.
Exp.TT% WVfRaDTF
111116.8501.16723.8966.53
211226.5931.18536.3079.14
311336.4791.25627.4686.87
412125.6721.20640.5279.78
512235.2731.20844.4880.73
612316.5841.16034.7259.93
713134.9501.25746.7388.14
813215.4631.15751.7459.34
913325.6721.17968.6468.86
1021117.2871.13516.7650.66
1121227.0971.16124.4261.94
1221336.6221.18050.2971.86
1322126.0041.16226.1462.95
1422236.1561.17232.8767.20
1522316.6121.09936.7044.24
1623135.2351.18133.9275.01
1723215.7861.12850.8245.01
1823325.5391.13155.5748.00
1931117.3151.24614.7884.77
2031227.0401.28717.6997.24
2131337.2871.31223.63101.46
2232126.5081.27018.3593.42
2332236.4221.27722.9795.13
2432317.2391.18536.7078.91
2533135.9471.33216.50105.69
2633216.5841.20435.1179.43
2733326.6691.23940.5281.86
Table 6. Grey relational grade (GRG) and rank.
Table 6. Grey relational grade (GRG) and rank.
Weighted GRCGRGRankS/N
Exp.RaDTF
10.1740.2020.0540.0890.51915−5.692
20.1900.1840.0400.0720.48617−6.268
30.1980.1360.0490.0650.44822−6.976
40.2820.1670.0370.0710.55711−5.078
50.3570.1660.0340.0700.6277−4.057
60.1910.2100.0410.1020.54413−5.285
700.1360.0330.0630.6864−3.268
80.3170.2140.0300.1030.6656−3.548
90.2820.1900.0240.0850.58210−4.705
100.1530.2450.0670.1270.5929−4.554
110.1610.2090.0530.0980.52114−5.657
120.1880.1890.0310.0810.49016−6.204
130.2400.2090.0510.0960.5958−4.511
140.2250.1970.0430.0880.55312−5.149
150.18900.04000.7023−3.068
160.3660.1880.0420.0770.6735−3.446
170.2660.2570.0310.1500.7042−3.045
180.3030.2520.0290.1370.7201−2.848
190.1510.14100.0660.43125−7.308
200.1640.1220.0650.0570.40826−7.786
210.1530.1130.0540.0540.37427−8.545
220.1960.1300.0640.0590.44921−6.962
230.2020.1270.0550.0580.44223−7.092
240.1550.1840.0400.0720.45120−6.924
250.2460.1070.0680.0510.47219−6.522
260.1910.1690.0410.0720.47218−6.521
270.1850.1460.0370.0690.43724−7.196
Table 7. Taguchi GRA response table for S/N ratios.
Table 7. Taguchi GRA response table for S/N ratios.
LevelTTWt%Vf
1−4.99−6.55−5.26−5.11
2−4.28−5.35−5.46−5.67
3−7.21−4.57−5.75−5.7
Delta2.931.9880.490.59
Rank1243
Table 8. Waspas weighted assessment (Qi) and S/N values.
Table 8. Waspas weighted assessment (Qi) and S/N values.
Exp.WSMWPMWASPASRankS/N
10.7760.7680.77214−2.246
20.7530.7340.74418−2.572
30.7440.7310.73821−2.644
40.8000.7750.78712−2.077
50.8260.7940.8109−1.832
60.7890.7750.78213−2.137
70.8340.7930.8147−1.792
80.8510.8220.8364−1.553
90.8090.7690.78911−2.059
100.8160.8060.8118−1.818
110.7730.7640.76915−2.285
120.7540.7280.74120−2.607
130.8260.8180.8226−1.701
140.7990.7850.79210−2.024
150.8430.8210.8325−1.597
160.8490.8270.8383−1.532
170.8730.8430.8582−1.331
180.8780.8450.8621−0.700
190.7420.7280.73523−2.677
200.7230.7080.71625−2.906
210.6890.6750.68227−3.329
220.7530.7400.74717−2.537
230.7430.7290.73622−2.660
240.7220.7040.71326−2.937
250.7710.7510.76116−2.376
260.7500.7330.74119−2.602
270.7300.7110.72124−2.844
Table 9. Taguchi WASPAS response table for S/N ratios.
Table 9. Taguchi WASPAS response table for S/N ratios.
LevelTTWt%Vf
1−2.1−2.57−2.08−2.1
2−1.73−2.17−2.2−2.19
3−2.76−1.87−2.32−2.31
Delta1.030.6990.2330.211
Rank1234
Table 10. Utility measure, regret measure, VIKOR Index, and rank.
Table 10. Utility measure, regret measure, VIKOR Index, and rank.
Exp.RjSjQjRankS/N
10.5260.3650.512135.82
20.5500.3150.513165.80
30.6320.2940.598194.47
40.4080.1460.2491012.1
50.3420.1490.173515.2
60.4630.3140.408127.78
70.3690.2160.242812.3
80.2650.0980.052325.7
90.3810.1390.213713.4
100.5160.4480.547145.23
110.5540.4120.571184.86
120.5480.3210.513155.79
130.3500.2020.212613.5
140.4130.2320.3031110.4
150.3480.3190.276911.2
160.2700.1130.067423.5
170.2500.1600.069223.2
180.2210.1130.008141.7
190.7580.4540.837251.55
200.7960.4010.852261.39
210.8950.4480.997270.03
220.6610.2990.635213.94
230.6660.2830.631224.00
240.6740.4390.729242.74
250.6680.3200.655233.68
260.5730.3140.538175.38
270.6500.3300.639203.88
Table 11. Taguchi VIKOR response table for S/N ratios.
Table 11. Taguchi VIKOR response table for S/N ratios.
LevelTTWt%Vf
111.3983.8829.0649.837
215.4808.97910.65311.174
32.95416.97110.1148.820
Delta12.52513.0891.5892.354
Rank2143
Table 12. Analysis of variance (ANOVA) for GRA, WASPAS and VIKOR.
Table 12. Analysis of variance (ANOVA) for GRA, WASPAS and VIKOR.
SourceDoF% Cont.SSMSFP
GRATT256.770.1550.078160.820.000
W226.660.0730.03675.520.000
V21.050.0030.0012.980.126
f22.790.0080.0047.910.021
TT × W44.240.0120.0036.010.027
TT × V43.730.0100.0035.280.036
TT × f43.710.0100.0035.250.037
Error61.060.0030.000
S = 0.0219648            R-sq = 98.94            R-sq(adj) = 95.41
WASPASTT253.260.0400.02049.840.000
W224.750.0180.00923.170.002
V22.100.0020.0011.960.221
f22.200.0020.0012.060.208
TT × W45.360.0040.0012.510.151
TT × V44.600.0030.0012.150.192
TT × f44.520.0030.0012.120.197
Error63.210.0020.000
S = 0.0199102            R-sq = 96.79            R-sq(adj) = 86.11
VIKORTT256.141.0500.525152.120.000
W236.880.6900.34599.930.000
V21.400.0260.0133.790.086
f20.260.0050.0020.710.531
TT × W42.000.0370.0092.710.133
TT × V42.000.0370.0092.710.132
TT × f40.210.0040.0010.280.882
Error61.110.0210.003
S = 0.0587504            R-sq = 98.89            R-sq(adj) = 95.20
Table 13. Ranking of GRA, WASPAS and VIKOR.
Table 13. Ranking of GRA, WASPAS and VIKOR.
Exp. No.GRAWASPASVIKOR
ValueRankValueRankValueRank
10.519150.772140.48213
20.486170.744180.50116
30.448220.738210.60419
40.557110.787120.26410
50.62770.81090.1775
60.544130.782130.38412
70.68640.81470.2318
80.66560.83640.0593
90.582100.789110.2267
100.59290.81180.49314
110.521140.769150.53318
120.490160.741200.49915
130.59580.82260.2026
140.553120.792100.29511
150.70230.83250.2329
160.67350.83830.0704
170.70420.85820.0562
180.72010.86210.0041
190.431250.735230.81625
200.408260.716250.85226
210.374270.682270.99827
220.449210.747170.64421
230.442230.736220.64522
240.451200.713260.70124
250.472190.761160.65923
260.472180.741190.53017
270.437240.721240.63820
Table 14. Comparison of optimum conditions according to GRA, WASPAS and VIKOR.
Table 14. Comparison of optimum conditions according to GRA, WASPAS and VIKOR.
Factor/LevelRa (µm)DmT (N)Ft (N)%Total
FuzzyAHP criteria weights-0.320.450.070.15
MCDM Opt. (Exp. = 18)A2B3C3D25.541.1355.5748.00
Taguchi-GRA-WASPASA2B3C1D14.861.1017.4748.33
% Improvement-12.22.8368.56−0.6982.9
% Weighted Improvement-3.921.284.94−0.1110.03
Taguchi–VIKORA2B3C2D25.021.0937.1945.01
% Improvement-9.374.0733.086.2352.75
% Weighted Improvement-3.001.852.380.968.19
Table 15. Pairwise Spearman correlation.
Table 15. Pairwise Spearman correlation.
GRAWASPASVIKORp
GRA10.9620.9190.000
WASPAS0.96210.9070.000
VIKOR0.9190.90710.000
Disclaimer/Publisher’s Note: The statements, opinions and data contained in all publications are solely those of the individual author(s) and contributor(s) and not of MDPI and/or the editor(s). MDPI and/or the editor(s) disclaim responsibility for any injury to people or property resulting from any ideas, methods, instructions or products referred to in the content.

Share and Cite

MDPI and ACS Style

Fedai, Y. Optimization of Drilling Parameters in Drilling of MWCNT-Reinforced GFRP Nanocomposites Using Fuzzy AHP-Weighted Taguchi-Based MCDM Methods. Processes 2023, 11, 2872. https://doi.org/10.3390/pr11102872

AMA Style

Fedai Y. Optimization of Drilling Parameters in Drilling of MWCNT-Reinforced GFRP Nanocomposites Using Fuzzy AHP-Weighted Taguchi-Based MCDM Methods. Processes. 2023; 11(10):2872. https://doi.org/10.3390/pr11102872

Chicago/Turabian Style

Fedai, Yusuf. 2023. "Optimization of Drilling Parameters in Drilling of MWCNT-Reinforced GFRP Nanocomposites Using Fuzzy AHP-Weighted Taguchi-Based MCDM Methods" Processes 11, no. 10: 2872. https://doi.org/10.3390/pr11102872

APA Style

Fedai, Y. (2023). Optimization of Drilling Parameters in Drilling of MWCNT-Reinforced GFRP Nanocomposites Using Fuzzy AHP-Weighted Taguchi-Based MCDM Methods. Processes, 11(10), 2872. https://doi.org/10.3390/pr11102872

Note that from the first issue of 2016, this journal uses article numbers instead of page numbers. See further details here.

Article Metrics

Back to TopTop