You are currently viewing a new version of our website. To view the old version click .
ISPRS International Journal of Geo-Information
  • Systematic Review
  • Open Access

19 December 2025

Reproducible GIS-Based Evidence for Public Health and Urban Security: A Systematic Mapping and Review

,
,
,
and
Departamento de Ciencias de la Computación, Universidad de las Fuerzas Armadas ESPE, Av. Gral. Rumiñahui S/N, Sangolquí 171104, Ecuador
*
Author to whom correspondence should be addressed.
ISPRS Int. J. Geo-Inf.2026, 15(1), 4;https://doi.org/10.3390/ijgi15010004 
(registering DOI)
This article belongs to the Special Issue HealthScape: Intersections of Health, Environment, and GIS&T (2nd Edition)

Abstract

Geographic Information Systems (GIS) are increasingly applied to public health and urban security challenges, yet current evidence remains fragmented across methods, disciplines, and regions. This study integrates Systematic Mapping (SM) and Systematic Review (SR) within a unified PICOS–SPICE framework to consolidate existing GIS-based research. From an initial corpus of 7106 records, 65 studies met all methodological and reproducibility criteria. Scientific production shows consistent growth, peaking in 2023, with research concentrated in Asia and North America and limited representation from Africa and South America. Methodologically, the literature is dominated by accessibility assessments and spatial autocorrelation, while advanced analytical models—such as Bayesian inference and machine learning—remain scarce. GIS workflows rely mainly on ArcGIS and QGIS, complemented by open-source tools, including R, Python, and SaTScan. The fused SM + SR pipeline provides a transparent and replicable structure that highlights current strengths in spatial resolution and analytical versatility while revealing persistent gaps in data openness, reproducibility, and global equity. These findings offer a consolidated evidence base to guide future GIS research and support informed decision-making in public health and urban security.

1. Introduction

Geographic Information Systems (GIS) are now essential for analyzing the complex interactions among health, environment, and urban security. By integrating spatial, temporal, and multivariate data, GIS drives major advances in spatial epidemiology, healthcare accessibility, disease surveillance, and crime prevention. However, the field remains fragmented, marked by heterogeneous data quality, diverse study designs, and uneven methodological standards.
Although public health and urban security address different problem structures, both depend on spatial determinants, territorial inequalities, and the distribution of risks across populations and infrastructures. The studies reviewed here show that both domains use GIS to identify vulnerable groups, map exposure patterns, and support decisions in geographically heterogeneous environments. Public health research typically operates at national and regional scales, focusing on healthcare accessibility and epidemiological surveillance, whereas security studies concentrate on localized risks, such as crime hotspots, surveillance technologies, and critical infrastructure protection. Examining these domains together provides an integrated understanding of how spatial analysis supports risk detection, resource allocation, and preventive interventions across territorial scales. It also reveals methodological asymmetries and shared challenges in data quality, reproducibility, and operational scalability.

Rationale for Integrating Public Health and Urban Security

The joint analysis of public health and urban security is grounded in their strong conceptual and methodological interdependence within spatial research. Both fields operate on the same territorial unit of analysis (the urban environment); share structural determinants, such as population density, mobility networks, infrastructure quality, segregation, and deprivation; and rely on overlapping GIS techniques, including hotspot detection, spatial autocorrelation, cluster analysis, and accessibility modeling. In both domains, spatial risks emerge from inequalities in exposure, vulnerability, and access to essential services. This convergence has been widely recognized by international frameworks led by the World Health Organization (WHO) through the Healthy Cities Program [1], by UN-Habitat through the Safer Cities Programme [2], and by the United Nations Office on Drugs and Crime (UNODC) through the Global Program on Safer Cities [3]. These institutional frameworks consistently highlight that epidemiological and security risks interact within the same urban systems and therefore require integrated spatial responses.
Recent studies show that GIS effectively capture spatial patterns of health inequities and risk distribution across diverse populations [4,5,6], but persistent methodological and contextual limitations continue to constrain the generalizability of these findings, especially in low- and middle-income settings where data completeness and comparability remain problematic [7,8]. In urban security, spatial modeling approaches have advanced predictive analytics [9,10], but they also face criticism for ethical concerns, methodological biases, and limited replicability [11,12].
Although several systematic reviews have examined GIS applications in specific sectors—such as healthcare accessibility, environmental health risks, or crime hotspot analysis—these evidence syntheses remain domain-specific and do not integrate public health and urban security within a unified analytical framework. Because the present study was designed as a primary SM + SR focusing exclusively on empirical GIS research, previous reviews were not included in the analytical corpus. Importantly, our comprehensive search strategy did not identify any systematic mapping or systematic review that jointly analyzed GIS applications across both domains, underscoring the novelty and necessity of the integrated approach adopted here.
In response to these challenges, this study introduces an integrated pipeline combining Systematic Mapping (SM) and Systematic Review (SR). The pipeline characterizes the available evidence, identifies recurring strengths and limitations, and highlights critical research gaps. As an added contribution, the study applies internationally recognized frameworks—PICOS (Population, Intervention, Comparison, Outcome, Study type), as recommended in PRISMA guidelines [13,14], for public health, and SPICE (Setting, Perspective, Intervention, Comparison, Evaluation), following its formal definition for context-driven evidence synthesis [15], for urban security—to ensure the traceability, comparability, and reproducibility of the results.
The methodological framework is organized into three complementary levels: descriptive, intermediate, and advanced—corresponding to the needs of early-stage researchers (ESRs), mid-career researchers (MCRs), and senior researchers (SRs). This structure delivers a comprehensive synthesis while facilitating knowledge transfer among diverse professional and scientific audiences, ultimately strengthening the relevance of GIS-based evidence in both health and urban security domains.
Previous evidence synthesis studies rigorously applied PRISMA and PICOS to ensure methodological transparency and reproducibility in fields such as medical image processing and sensor-based cancer detection [16,17]. These works established a strong methodological foundation and demonstrated the value of systematic evidence synthesis in biomedical research. Building on this foundation, the present study expands the scope to the broader health domain, offering an extended analytical perspective and addressing research gaps that the current literature has yet to resolve.
In this study, GIS are framed as programmable analytical environments that integrate vector and raster operations, spatial statistics, and open-data workflows. Within the PRISMA–PICOS/SPICE framework, we explicitly document the software environments used (ArcGIS, QGIS, R, Python, and SaTScan) and their coordinate reference systems (CRSs) to ensure geocomputational reproducibility. This strategy builds a technological bridge between spatial modeling and its applications in public health and urban security, where transparency and replicability remain fundamental principles for long-term methodological synthesis.

2. Baseline Benchmark of the Systematic Mapping and Review Corpus

2.1. Public and Private Data Sources

The following summary presents the main public databases used in the publications included in this research. We report each dataset according to its producing agency, year of release, and official documentation to ensure transparency and traceability.
DBO49—The DHS Program. The program provides country-specific survey reports with their own bibliographic references; it does not assign a single DOI or generic citation to the dataset. Therefore, researchers must cite the country, year, and producing agency. (https://www.dhsprogram.com/data/available-datasets.cfm, accessed on 1 December 2025). Ethiopia DHS 2016. Ethiopia Demographic and Health Survey 2016. Women aged 15–49 increased their use of antenatal care from skilled personnel from 27% in 2000 to 62% in 2016; although, only 32% completed four or more visits. Skilled providers frequently performed blood pressure checks (75%) and blood tests (73%), followed by urine analysis and nutritional counseling (66%). Institutional deliveries rose from 5% (2000) to 26% (2016), while home births declined from 95% to 74%. Within two days after delivery, 17% of women and 13% of newborns received postnatal care. Barriers to accessing medical care decreased from 96% in 2005 to 70% in 2016 [18]. India NFHS-5 (2019–21). International Institute for Population Sciences (IIPS) and ICF. India National Family Health Survey (NFHS-5). Fieldwork collected data in two phases: Phase I (June 2019–January 2020), covering 17 states and 5 Union Territories, and Phase II (January 2020–April 2021), covering 11 states and 3 Union Territories. The survey collected information from 636,699 households, 724,115 women, and 101,839 men  [19]. Uganda DHS 2016. Uganda Bureau of Statistics (UBOS) and ICF. Uganda Demographic and Health Survey 2016. Kampala, Uganda, and Rockville, Maryland, USA: UBOS and ICF. The survey progress in family-planning indicators: modern contraceptive use among married women was increased from 14% (2000–2001) to 35% (2016), with injectables being identified as the most common method. However, discontinuation rates remained high (45% stopped within 12 months, mostly due to health concerns or side effects). Total demand for family planning rose from 54% to 67%, but modern methods met only 52% of this demand. Unmet need persisted (28% of married and 32% of sexually active single women). Among non-users, 64% expressed an intention to use contraceptives in the future [20]. Cameroon DHS 2018. Cameroon Demographic and Health Survey 2018. The survey reports relatively high knowledge of HIV prevention, but reveals marked inequalities by education and gender. While 70% of individuals aged 15–49 acknowledged that condom use and monogamy reduce infection risk, only 42% of uneducated men knew this, compared to 85% with higher education. Regarding mother-to-child transmission, 71% of women and 68% of men recognized pregnancy as a risk period, and three-quarters of women reported awareness of antiretroviral use. Behavioral indicators show that 22% of women and 38% of men reported non-marital sex in the past year, with condom use limited (43% in women and 63% in men). Lifetime sexual partners differed by gender (4.2 in women vs. 9.7 in men). Although nearly 90% knew where to get tested, 29% of women and 43% of men had never been tested; among those who had been tested, 40% of women and 34% of men did so in the previous year. Coverage of HIV counseling during antenatal care reached 55% of pregnant women [21].
DBO41—IBGE, Brazil Census 2010. Sinopse do Censo Demográfico 2010. Brazil reached 5565 municipalities in 2010, with higher concentration in the Northeast (32%) and Southeast (30%). Minas Gerais stood out as the state with the largest number of municipalities (853) (https://www.ibge.gov.br/novo-portal-destaques.html, accessed on 1 December 2025) [22].
DBO8—WorldPop Hub. Estimated total number of people per grid-cell. The dataset provides GeoTIFF files at a 3 arc-second resolution (approx. 100 m at the equator), using a Geographic Coordinate System (WGS84). Each pixel reports the estimated number of people, derived through Random Forest-based dasymetric redistribution (https://hub.worldpop.org/project/list, accessed on 1 December 2025) [23].
In contrast to these public datasets, 29 studies used private or licensed datasets, with access restricted to the producing institutions or the participating research teams. This restriction inherently limits independent replication and reduces methodological transparency. Within this group, some studies used proprietary experimental datasets generated by the authors, which strengthened the contextual validity of findings by ensuring direct control over data collection and processing, while simultaneously restricting external verification and complicating cross-study comparability.
Beyond the qualitative characterization of the most frequently used datasets, the systematic mapping quantified the distribution of public data sources across the 65 included articles. Figure 1 summarizes the top-10 public datasets by number of unique articles. The distribution is dominated by large-scale demographic survey data from the DHS Program (DB049), which accounts for 24.2% of the studies, followed by DB06 with 15.2%. A second group of public datasets—including DB019, DB025, DB029, DB041, DB051, and DB08—each contributes approximately 9.1% of the articles, while DB01 represents 6.1%. This distribution highlights the central role of nationally and internationally harmonized survey and census-related datasets in GIS-based research on public health and urban security, reflecting both their accessibility and their suitability for comparative and reproducible spatial analyses.
Figure 1. Distribution of articles by year and publisher (GIS + Health + Security). The stacked bar chart shows the annual production of articles aggregated by the six most prolific publishers, with the remaining publishers grouped as “Others.” The systematic mapping dataset includes a total of 65 articles.
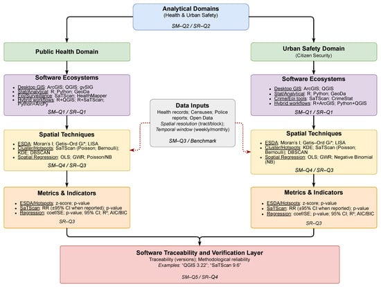
GIS provide a methodological framework that integrates, manages, and transforms georeferenced data from multiple sources. In this systematic mapping and review, software platforms are reported as part of the technological ecosystems identified in the reviewed studies; therefore, specific software versions are not consistently available across the literature and are not reported. As shown in Figure 2 and detailed in Table 1, the framework links software ecosystems to analytical domains (Health and Urban Safety) and spatial techniques, establishing the technological baseline for the review.
Figure 2. Conceptual GIS integration framework illustrating a schematic taxonomy linking software ecosystems, analytical domains (health and urban safety), and spatial techniques. The framework supports reproducibility verification (Section 3.4) and the quantitative synthesis of technological ecosystems (Section 4.2.3).
Table 1. GIS and computational environments identified in the corpus. Dominant techniques represent the most frequently reported spatial analyses associated with each technological ecosystem.
In public health, researchers use GIS to conduct spatio-temporal pandemic analyses [24], optimize pre-hospital coverage [5], interpolate pollutants such as PM2.5 [6], and assess vector-borne disease risk (e.g., dengue) [25]. In the security domain, researchers apply GIS to map crime, identify hotspots, and develop predictive modeling [9,26,27], as well as to protect critical infrastructures and strengthen territorial resilience [28]. The decision-support potential of GIS depends on data quality and resolution, as well as the robustness of applied models, including the translation of analytical outputs into operational interventions [12,29,30,31,32].

2.2. Technological Benchmark: Integration of Software and Spatial Techniques

This subsection establishes the technological baseline of the analytical ecosystem identified across the corpus of 65 studies. It characterizes the diversity of software environments and spatial analytical approaches used to address health and security-related problems through GIS. The analysis integrates three complementary dimensions: (i) the type of GIS and computational environments employed; (ii) the methodological domains in which they operate; and (iii) the spatial techniques most frequently applied within each ecosystem.
The corpus reveals a balanced yet heterogeneous technological landscape in which proprietary GIS and statistical packages (e.g., ArcGIS, IBM SPSS, Stata) coexist with open-source environments (QGIS, R, Python, GeoDa, SaTScan). Each platform is associated with specific analytical strengths: For instance, ArcGIS and QGIS dominate in cartographic visualization and network-based accessibility analysis, GeoDa and R support inferential spatial statistics (e.g., Moran’s I, LISA, GWR), and SaTScan specializes in cluster detection using Poisson or Bernoulli models. Python environments extend this ecosystem through automated processing, machine learning, and spatial data integration workflows.
Overall, this technological benchmark consolidates a descriptive foundation for understanding how GIS environments, computational tools, and spatial methodologies converge across domains. By clarifying these associations, it provides the conceptual groundwork for assessing reproducibility and methodological consistency in subsequent sections of this study. Importantly, this benchmark also establishes the structural context for the inferential analyses developed in Section 4.2.4, where the spatial techniques identified here (e.g., Moran’s I, Getis–Ord Gi, SaTScan, GWR, OLS, Poisson models) are quantitatively evaluated according to their statistical significance, effect strength, and robustness tiers (Effect–canonical vs. Performance domains).

3. Methodology: Fused Pipeline SM→SR

Based on the PICOS and SPICE frameworks, the methodological design formulated the research questions directly from the dataset fields (title, year, journal, thematic area, analytical technique, geographical area, and application scenario). These questions were organized by researcher levels (ESR, MCR, SR) and translated into operational variables directly extractable from the dataset, ensuring transparency and reproducibility (Table 2).
Table 2. Operational definition of variables derived from the research questions in the fused SM→SR pipeline.
Which software tools, platforms, and libraries are most frequently reported in GIS-based health and public-safety studies, and how concentrated is their usage?

3.1. Information Sources and Search Strategy

The systematic mapping protocol incorporated technical criteria derived from the PICOS framework for public health and the SPICE framework for urban security, which guided the operationalization of population, spatial context, outcomes, and evaluation dimensions during the search process. Based on these components, search strings were constructed using predefined keywords combined with the logical operator OR, maximizing sensitivity while maintaining specificity and ensuring full traceability of the bibliographic corpus.
The search was limited to established scientific repositories (Elsevier, IEEE, MDPI, Springer, ACM, Taylor & Francis, SciELO, PLOS, Wiley, SAGE, Frontiers Media, Springer Nature, BMJ, Hindawi, ASCE, Emerald, and JMIR) for the period 2019–first quarter of 2025, applied to titles, abstracts, and keywords. Table 3 summarizes the distribution of records across publishers and SM phases, and the last column reports the first systematic review filter ( F 1 SR ).
Table 3. Distribution of articles by publisher across the BDB/SM filters and the systematic review (SR).
PICOS (Health). Example search string:
(“spatial analysis” OR “GIS” OR “geographic information system”) AND (“epidemiology” OR “mortality” OR “risk” OR “health” OR “COVID-19”) AND (“sensitivity” OR “accuracy” OR “correlation” OR “mse”) AND (“deep learning” OR “machine learning”) AND (“monitoring” OR “disease”)
SPICE (Security). Example search string:
(“spatial analysis” OR “GIS” OR “spatial distribution”) AND (“crime” OR “crime mapping” OR “urban security”) AND (“drones” OR “AI” OR “facial recognition”) AND (“accuracy” OR “sensitivity” OR “correlation”) AND (“effectiveness” OR “crime reduction”)
This search strategy ensures transparency and reproducibility in line with PRISMA guidelines. The retrieved records formed the initial SM evidence base. All records were exported to a reference manager, where duplicates were removed and metadata standardized. Previous systematic mapping and review studies in biomedical domains [16,17] established the methodological foundation extended in this study.

3.2. Eligibility Criteria and PRISMA Flow

The selection for the SM was based exclusively on metadata (title, abstract, and keywords). We use a compact notation in the eligibility tables, where PS x and SE x denote the PICOS and SPICE components, respectively, and “Cin/Cex” indicate inclusion or exclusion criteria. A master criterion was defined for the SR ( F 1 SR ), and the literal criteria are reported in Table 4, Table 5 and Table 6.
Table 4. Inclusion and exclusion criteria for the systematic mapping based on the PICOS framework (metadata only).
Table 5. Inclusion and exclusion criteria for the systematic mapping based on the SPICE framework (metadata only).
Table 6. Master inclusion and exclusion criteria ( F 1 SR ) applied after the horizontal screening of the 110 records.

PRISMA 2020 Statement and Review Registration

The full process of identification, screening, and selection followed the PRISMA 2020 recommendations for systematic and scoping reviews, adapted to a fused methodological pipeline from SM to SR. Figure 3 (PRISMA 2020 Flow Diagram for the fused SM→SR pipeline, 2019–first quarter of 2025) transparently documents the initial records identified ( n = 7106 ), duplicate removal (10.3%), the successive thematic and documentary eligibility stages ( F 1 SM F 5 SM ), and finally the master filter for the systematic review ( F 1 SR ), which resulted in the final corpus of 65 included studies (59.1%) and 45 excluded studies (40.9%). This sequence is fully consistent with the figures reported in Table 3 and with the criteria tables presented in the following subsections.
Figure 3. PRISMA 2020 flow diagram adapted to the fused SM→SR pipeline (2019–first quarter of 2025).
In accordance with international best-practice guidelines for evidence synthesis (PRISMA 2020, JBI, and COS–OSF), this review was preregistered in the Open Science Framework (OSF) under the official identifier DOI: https://doi.org/10.17605/OSF.IO/MAQBH.
The preregistration includes the complete methodological protocol, search strings, literal PICOS/SPICE inclusion and exclusion criteria (Table 4, Table 5 and Table 6), and the PRISMA flow diagram adapted to the fused SM→SR pipeline. This registration ensures full traceability, transparency, and reproducibility of the process in compliance with Open Science principles.
These compact inclusion and exclusion criteria, summarized in Table 4, Table 5 and Table 6, established the operational definitions for each stage of the SM pipeline ( F 1 SM F 5 SM ) and for the master filter of the systematic review ( F 1 SR ). The detailed application of these criteria across filters, together with the quantitative results of included and excluded records, is presented in the following subsection.

3.3. Classification and Data Extraction: Filters F 1 SM F 5 SM

The systematic mapping followed five consecutive filters ( F 1 SM F 5 SM ), each addressing specific research questions aligned with ESR, MCR, and SR levels.

3.3.1. Filter 1 ( F 1 SM ): Technical Verification and Deduplication

A total of 7106 records were identified. After exact (DOI/PMID) and fuzzy (title–author–year) deduplication, metadata normalization, and title/abstract screening by two independent reviewers, 6371 records (89.7%) were retained and 735 (10.3%) were excluded. This stage ensured basic documentary validity and provided the input for thematic filtering.

3.3.2. Filter 2 ( F 2 SM ): Thematic and Methodological Eligibility

From the 6371 valid references, we selected studies that explicitly addressed public health or citizen security in a territorial context and were relevant to the population, setting, and policy dimensions defined by the PICOS and SPICE frameworks. In total, 6211 records (97.5%) were included and 160 (2.5%) were excluded. This stage informed ESR and MCR questions related to geographical contexts and thematic areas.

3.3.3. Filter 3 ( F 3 SM ): Full-Text Content Verification

At this stage, full texts were screened to confirm the population, objectives, and study setting, and to verify the presence of spatial comparison terms, metrics, and datasets consistent with the PICOS/SPICE components. A total of 2914 references (46.9%) were retained and 3297 (53.1%) were excluded.

3.3.4. Filter 4 ( F 4 SM ): Scoring Matrix (1–4)

The 2914 retained articles were evaluated using a 1–4 scoring matrix based on dataset availability, quantitative indicators, magnitude of effects, and evidence of validation or replicability. The results were as follows: 145 articles (4.98%) with Score 4, 902 (30.95%) with Score 3, 1317 (45.20%) with Score 2, and 550 (18.87%) with Score 1. Only the most informative articles progressed to the next stage.

3.3.5. Filter 5 ( F 5 SM ): Consistency Check and Snowballing

A manual consistency check verified completeness, replicability, and minimum reporting standards (indexed source, English language, and explicit methodology and discussion). Backward and forward citation tracking (snowballing) was then applied. From the 145 Score 4 articles, 97 were retained and 13 additional studies were identified, yielding a corpus of 110 articles.

3.3.6. Filter 1 ( F 1 SR ): Master Inclusion/Exclusion

The master criteria for the SR selected studies that reported concrete spatial techniques, quantitative metrics, replicable procedures, and potential impact on public health or citizen security policies. Domains outside the scope (e.g., agriculture, hydrology, energy) or studies without quantitative metrics were excluded. This reduced the 110 articles to 65 (59.1%), which define the final SR evidence base (Table 7).
Table 7. Summary of inclusion and exclusion across filters F 1 SM F 5 SM and F 1 SR .

3.4. Software Identification and Reproducibility Verification

Building upon the technological benchmark described in Section 2.2, this stage assessed the reproducibility and traceability of the computational environments reported across the SR corpus. Each included study was systematically coded for explicit mentions of GIS software tools, analytical platforms, programming languages, CRS, and—when available—dataset access routes (repositories, URLs, institutional portals). This coding scheme was designed to distinguish between generic software mentions and fully traceable technical descriptions, ensuring methodological transparency and auditability.
A total of 38 studies (58.5 % of the SR corpus; 38/65) met the criteria forreproducible version metadata. These studies explicitly reported at least the software name and version, together with either the CRS/projection used or a clearly identifiable dataset source. Most articles in this group employed combinations of ArcGIS [4,5,11,12,29,31,32,33,34,35,36,37,38,39,40,41,42,43,44,45,46,47], QGIS [25,48,49,50,51,52], R [4,12,25,36,41,42,43,53,54,55], and SaTScan [7,9,10,41,48]. Python-based workflows were also documented [26,35,38,39,46,56,57,58,59], often associated with automated geoprocessing and visualization routines.
This reproducible subset represents approximately 80 % of the studies that reported any GIS or computational environment (73.1 % of the total corpus, according to Q 3 SR ). In practical terms, most studies that disclosed software usage also provided sufficient technical detail to reconstruct the analytical workflow. To our knowledge, few GIS-based evidence syntheses quantify reproducibility at this level of granularity; most prior reviews limit reporting to the software name without systematic extraction of versioning, CRS specifications, or data-access information. Thus, the present review contributes an additional layer of methodological rigor by explicitly documenting technical traceability across the corpus.
Importantly, the 58.5 % figure is presented as a descriptive transparency indicator, aligned with PRISMA and OSF best practices, rather than as a threshold for inclusion or exclusion. Its purpose is to enhance the auditability of the review by identifying how many studies provide fully traceable analytical environments.
Collectively, the integration of the technological benchmark (Section 2.2) and the reproducibility verification (this subsection) provides the methodological infrastructure for the quantitative synthesis developed in Section 4.2.3 and Section 4.2.4. These subsequent sections analyze the concentration of software tools, libraries, and computational environments, and evaluate inferential spatial techniques (e.g., Moran’s I, Getis–Ord Gi, SaTScan, GWR, OLS, Poisson models) in terms of effect strength, robustness, and statistical consistency across domains.

4. Results

4.1. Evidence Landscape (Mapping Layer—SM)

The results are presented according to the nine research questions derived from the fused pipeline, which combines SM and SR. To ensure transparency and traceability, each question is addressed sequentially, following the logic of the PICOS and SPICE frameworks. The answers are reported with quantitative evidence extracted from the dataset (percentages, frequencies, and distributions), complemented by figures and tables for visual support. This structure is consistent across the four SM-related questions (Q1SM–Q4SM) and the five SR-related questions (Q1SR–Q5SR), thus enabling both a descriptive overview and an analytical synthesis of GIS applications in health and urban security.

4.1.1. Early-Stage Researcher (ESR)— Q 1 SM

  • Research question: In which years and study regions is the GIS-related research in public health and citizen security concentrated?
In terms of cumulative study region distribution, the evidence shows a marked concentration of studies in Asia and North America, with 22 records (33.8%) and 11 (16.9%), respectively. Africa ranks third with eight studies (12.3%), followed by Europe with seven (10.8%) and South America with six (9.2%). Minor contributions correspond to Western Asia with four studies (6.2%), Continents with three (4.6%), and finally Global, Middle East, Republic of Korea, and Saudi Arabia, each with one study (1.5%). These results confirm a strong pattern of geographical concentration of study sites, where a limited number of regions dominate the corpus (Figure 4).
Figure 4. The regions represent the geographic areas where the studies were conducted (Geographic Area/Country–Region), rather than institutional affiliations or editorial locations. The stacked bars show the annual territorial distribution of studies by region, while the line represents the annual percentage relative to the total corpus ( N = 65 ).
The domain-based analysis reveals that most studies are oriented towards public health, accounting for approximately 86% of the total corpus. Citizen security represents about 11%, with visible contributions in Asia, Europe, and South America, while non-core or residual studies remain below 5%. In Asia, of the twenty-two studies identified, four (18.2%) address citizen security topics, whereas the remaining eighteen (81.8%) focus on public health. In North America, all eleven studies are devoted exclusively to public health. Africa shows a similar pattern, with 100% of its eight studies centered on health. Europe presents a dual profile: five of its seven studies focus on health, while two explicitly address citizen security. In South America, although public health remains predominant, citizen security represents a comparatively larger share than in other regions. These findings confirm that the surge in 2023–2024 is driven primarily by public health studies conducted in Asia, North America, and Africa, while citizen security remains in its early stages, though it is beginning to consolidate in Europe and South America (Figure 5).
Figure 5. The cumulative distribution of articles is shown by macro-region (x-axis) and percentage of the total corpus (y-axis), with stacking by domain (health and public safety). The top label of each bar reports both the absolute count and the percentage for each region.
Taken together, these findings reveal a clear concentration of study site geography, with Asia, North America, and Africa dominating the distribution of cases, particularly in public health. By contrast, citizen security remains marginal, with only incipient contributions in Europe and South America. This asymmetry highlights opportunities and gaps for future agendas, especially regarding regional equity and thematic diversification. The next subsection ( Q 2 SM ) builds upon these results by examining application scenarios, specifically how urban, rural, and regional settings are distributed between health and security studies.

4.1.2. Early-Stage Researcher (ESR)— Q 2 SM

  • Research question: Which urban/rural/regional settings predominate, and how are they distributed between health and security studies?
The distribution of the analyzed settings shows clear differences between the health and security domains. In health-related studies ( n = 55 ), national (38.5%) and regional (38.5%) contexts comprise the majority of articles, particularly in areas of healthcare access and epidemiological surveillance. In contrast, security studies ( n = 9 ) are primarily developed in urban and subnational/regional contexts, encompassing subdomains, such as crime prediction, surveillance technologies, occupational monitoring, and critical infrastructure (13.8% combined).
The analysis indicates that health studies tend to adopt broader and more scalable population-based approaches, whereas security research is oriented toward specific and localized territorial vulnerabilities. This contrast suggests that, while public health seeks solutions applicable at national and regional system levels, citizen security emphasizes the management of immediate risks in concrete territories.
Figure 6 and Table 8 complement these results with the full breakdown of categories, percentages, and article identifiers, ensuring data traceability and reproducibility.
Figure 6. Application settings across the health (HS) and security (SC) domains in the 65 reviewed studies. Key labels used in the figure include HS-Access (health access), HS-Epi (epidemiology/diseases), HS-Surv (health surveillance), HS-Infra (health infrastructure/resources), SC-UrbanCrim (urban crime/public safety), SC-CritInfra (critical infrastructure/environmental hazards), and SC-CompVis/OccMon (computational vision/occupational monitoring). Full definitions and article-level details are provided in Table 8. Bars show absolute counts (n) and percentages relative to the total corpus ( N = 65 ).
Table 8. Distribution of scenarios across the health (HS) and security (SC) domains according to refined categories and validated identifiers ( N = 65 ; HS = 56, 86.2%; SC = 9, 13.8%).
Table 8 summarizes the refined categories of health (HS-), security (SC-), and other domains, including illustrative descriptions that directly reflect the operationalization of study objectives. These descriptions exemplify the types of populations, infrastructures, datasets, and environmental factors analyzed across the literature, thus linking the conceptual categories of the research with the empirical evidence reported.
Overall, these findings highlight a structural divergence between the two domains: public health studies privilege national and regional strategies aimed at strengthening healthcare systems, whereas citizen security studies remain constrained to localized territorial risks. This divergence has methodological implications for replicability and policy design, since the scalability of health-focused GIS models contrasts with the case-specific and context-dependent nature of security-oriented applications.
An additional consideration concerns the continental distribution of the studies. Although our setting-based classification highlights differences between national–regional (health) and urban–subnational (security) orientations, the corpus is unevenly distributed across world regions, with Africa and South America markedly underrepresented. This geographical imbalance limits the global generalizability of the findings, as many health-system and security-risk dynamics observed in well-represented regions (e.g., North America, Europe, and parts of Asia) may not transfer to contexts with different structural conditions, data infrastructures, and socio-spatial vulnerabilities. Likewise, the scarcity of studies from Africa and South America constrains bias-mitigation efforts, since methodological patterns and model performance cannot be contrasted across diverse epidemiological, socio-economic, and environmental settings. These gaps represent a structural limitation of the available evidence rather than a methodological choice of the review protocol, and they underscore the need for increased regional coverage in future GIS-based research on health and security.

4.1.3. Mid-Career Researcher (MCR)— Q 3 SM

  • Research question: What combinations of study type and methodological design predominate in the GIS literature applied to public health and citizen security, and which are the most frequent within the analyzed corpus?
To contextualize the findings, we first provide an overview of how the study type methodological design combinations are distributed and concentrated across the corpus. Figure 7 presents a Pareto-based visualization in which bars represent the relative share of each combination within the 65 reviewed studies, and the black cumulative line quantifies concentration using 95% Wilson binomial confidence intervals. This dual representation transparently identifies the methodological core and the surrounding exploratory configurations.
Figure 7. Pareto distribution of study type–methodological design combinations ( N = 65 ). Key labels include C_E5, C_E4, C_O1, C_M3, and C_O2 (see Table 9 for complete definitions). Cumulative coverage is shown with 95% Wilson confidence intervals, and the top five categories represent 49.2% of the corpus.
At the level of specific combinations, five categories exceed the 7% threshold: C_E5 (Quantitative/Ecological/Observational, 13.8%), C_E4 Quantitative/Ecological / Epidemiological, 10.8%), C_O1 (Quantitative/Observational/Cross-sectional, 9.2%), C_M3 (Quantitative/Modeling/Simulation, 7.7%), and C_O2 (Quantitative/Observational / Epidemiological, 7.7%). Together, these five combinations account for 49.2% of the corpus, defining the methodological nucleus of GIS-based research in health and security contexts.
Expanding to the top ten combinations, including, among others, C_Ex2 (Experimental/Validation), C_L1 (Longitudinal), and C_M1 (Modeling), the cumulative coverage surpasses 70%. This pattern highlights the prevalence of empirical, model-based, and comparative frameworks that dominate applied GIS research across both domains.
Beyond this core, the long tail comprises more than twenty additional combinations with frequencies of 3.1% or less. Although individually marginal, these configurations reflect methodological experimentation and adaptation to diverse geographic, epidemiological, and social contexts.
Collectively, this tail represents about 30% of the corpus and supports a skewed 80/20 distribution consistent with Pareto dynamics. The quantitative indicators (HHI = 0.067, Gini = 0.367, Shannonn = 0.926) corroborate the moderate concentration and sustained methodological diversity of the field.
Overall, these results confirm the coexistence of a stable methodological core ensuring comparability and replicability across studies and an experimental peripheral front, where less frequent designs are tested, some of which may consolidate in future work. The explicit reporting of confidence intervals in Figure 7, in conjunction with the structured synthesis in Table 9, reinforces the statistical validity of these observations and provides a reproducible framework for the critical interpretation of evidence.
Table 9. Study type–design combinations and units of analysis across the reviewed studies ( N = 65 ).
Taken together, these results highlight a strong methodological bias toward observational cross-sectional approaches in GIS-based research on health and security. While such designs enable broad descriptive mapping, they limit the capacity for causal inference and experimental validation. The next subsection ( Q 5 SM ) shifts the focus from methodological design to the publication channels, examining which journals and categories publish the greatest volume of studies and which concentrate the high-impact core of GIS-related health and security research.

4.1.4. Senior Researcher (SR)— Q 4 SM

  • Research question: Which journals and categories publish the greatest volume, and which concentrate the core high-impact GIS and health/security articles?
The dataset ( N = 65 ) reveals a dual structure in the publication patterns of GIS research applied to health and security. A limited set of journals and parent categories dominate the overall volume, while high impact (Q1 & Active JCR) contributions are selectively concentrated in more specialized outlets. Journals (J1–J12). PLOS ONE (J1) is the leading outlet in absolute volume, accounting for approximately 18% of the dataset ( n = 12 ). However, only about 28% of its contributions qualify as core (Q1 & Active JCR). IEEE Access (J2) follows with approximately 12% ( n = 8 ), mostly focused on applied computing and security. In contrast, the International Journal of Public Health (J3) and Environmental Science and Pollution Research (J4) publish smaller shares of the dataset (≤6% each) but exhibit much higher internal core proportions (≥60% of their articles). This pattern indicates that volume leaders ensure visibility, whereas high-impact contributions cluster in domain-focused outlets (Figure 8; Table 10).
Figure 8. Distribution of total articles and core high-impact articles (Q1 and Active JCR) across the top 12 journals in the corpus. Values above the bars report absolute counts along with global percentages (Total) and within-core percentages (Core). Journal labels J1–J12 correspond to the abbreviations defined in Table 10.
Table 10. Correspondence between figure labels (C1–Ck, J1–J12), their full names, and their shares in the dataset ( N = 65 ), as referenced in Figure 8 and Figure 9.
Categories (C1–Ck). At the thematic level, Epidemiology and Surveillance (C1) emerges as the largest parent category, comprising approximately 20% of all articles. Public Health Infrastructure (C2) and Environment and Climate (C3) together add nearly 28%, with C2 standing out for a markedly higher internal core share (approximately 55%), compared with C1 (approximately 35%). Security-related categories (e.g., crime prediction, surveillance technologies, and critical infrastructure) contribute fewer articles (≤10% combined) but often place a substantial proportion in high-impact outlets (Figure 9; Table 10).
Figure 9. Distribution of total articles and core high-impact articles (Q1 and Active JCR) across parent categories. The mean impact factor is shown by the red line and markers using a secondary axis. Values above the bars report absolute counts along with global percentages (Total) and within-core percentages (Core). Category abbreviations C1–Ck correspond to the definitions provided in Table 10.
Overall, the results reveal a structural duality: (i) high-volume diffusion is concentrated in multidisciplinary journals such as PLOS ONE (J1) and broad thematic categories such as Epidemiology and Surveillance (C1), whereas (ii) high-impact concentration is anchored in domain-specific outlets (J3, J4) and thematic niches such as Public Health Infrastructure (C2). Consequently, although PLOS ONE and Epidemiology and Surveillance lead in overall production, the most influential GIS-based knowledge is concentrated in specialized journals, such as the International Journal of Public Health and Environmental Science and Pollution Research, together with focused categories like Public Health Infrastructure.

4.2. Critical Deepening (Systematic Review Layer—SR)

4.2.1. Early-Stage Researcher (ESR)— Q 1 SR

  • Research question: How is the use of standardized metrics organized across the recent literature, and what differences emerge across application areas?
To contextualize the results, we first provide a global view of how metrics are distributed and concentrated across the corpus. The associated Figure 10 and Table 11 offer, respectively, (i) a visual read of domain-specific concentration patterns and (ii) a family-structured synthesis, enabling identification of the methodological core and its peripheral diversity.
Figure 10. Pareto chart of the 40 most frequent metrics, stacked by domain (health = red, security = blue). Bars indicate absolute frequencies (N), with the cumulative proportion shown by the black line. The top five metrics (MRV, CFF, PRC, CNT, SMTR) account for more than 40% of occurrences, and the top ten exceed 60% of the total.
Table 11. Top 30 metrics by frequency, grouped into metric families, with domain-level breakdowns and bibliographic references.
Table 11 organizes metrics by families and reports, for each family, the absolute count of unique articles (N), the proportion relative to the corpus of 65 articles ( Percent = 100 × N / 65 ), the domain-level breakdown (Health, Public Safety), and article-level traceability through Ref. This version omits Rank and cumulative percentage, prioritizing family-wise and domain-wise comparisons while preserving explicit reproducibility.
At the level of individual metrics, Moran’s I value (MRV) leads with N = 22 (14.0%), followed by coefficient β (CFF) with N = 14 (21.5%) and prevalence ratio (PRC) with N = 10 (15.4%). In aggregate, the top five metrics (MRV, CFF, PRC, CNT, SMTR) account for 40.8% of all occurrences (Figure 10), and the top ten (through R2) exceed 60%, evidencing strong concentration around spatial autocorrelation, regression models, and determination measures.
The domain breakdown shows a predominance of the Health domain, which concentrates most mentions among leading metrics, whereas Public Safety contributes more selectively (e.g., CNT, CLS, ACC) consistent with the asymmetry observed in Figure 10. Finally, the “long tail” of less frequent metrics (≥30 metrics with N 3 ) constitutes roughly 25% of total mentions, suggesting exploratory use without consolidation; this structure reinforces the Pareto-like (80/20) pattern and motivates the standardization of a reduced set of core metrics to ensure cross-study comparability.

4.2.2. Early-Stage Researcher (ESR)— Q 2 SR

  • Research question: How is the use of standardized metrics characterized, and how does it change across domains and over time?
The temporal analysis of Figure 11 shows the evolution in the use of standardized metrics, expressed as proportions of unique articles normalized across periods (≤2019, 2020–2021, 2022–2023, ≥2024). Table 12 summarizes absolute and relative frequencies, normalized by the number of articles in each period, together with 95% confidence intervals (CIs) computed using Wilson’s method. This approach was chosen for its robustness when handling heterogeneous sample sizes and low-frequency events, thus avoiding the biases of the classical Wald approximation.
Figure 11. Temporal patterns in the use of spatial metrics across GIS–Health–Security studies. (a) Temporal evolution of the top 10 metrics with 95% Wilson confidence intervals. For each period (≤2019, 2020–2021, 2022–2023, ≥2024), lines show the percentage of unique articles reporting each metric, and shaded bands represent the corresponding Wilson intervals computed using N period . (b) Heatmap of the top 10 metrics by period, where color intensity reflects the proportion of articles using each metric, normalized by N period .
Table 12. Temporal evolution of the most frequently reported standardized metrics across study periods, normalized by the number of unique articles per period. Only metrics with N 2 are shown.
A marked intensification of accessibility related metrics is observed, particularly Travel time and Two-Step Floating Catchment Area (2SFCA), which together account for more than 40% of all articles since 2020 (95% CI: 35.2–45.1%). In contrast, classical measures such as Euclidean distance and Kernel Density Estimation (KDE) remain relatively stable at around 10% or less, while other metrics (e.g., network decay functions and accessibility coverage ratios) display more erratic trajectories with greater uncertainty. Overall, five metrics (Travel time, 2SFCA, Euclidean distance, Coverage ratios, KDE) form a canonical core consistently concentrating between 60% and 70% of studies per period, reflecting a strong methodological concentration. Less frequent metrics constitute a long tail of exploratory alternatives that emerge sporadically but without significant consolidation. This observed heterogeneity in peripheral metrics reinforces the need for careful statistical treatment when assessing temporal trends. According to the methodological design, Figure 11b displays, for each period, the percentage of articles reporting each metric, together with 95% Wilson binomial confidence intervals. These intervals are computed using the denominator N period , defined as the number of unique articles in the corresponding period. The 95% Wilson confidence interval is:
C I Wilson = p ^ + z 2 2 N period ± z p ^ ( 1 p ^ ) N period + z 2 4 N period 2 1 + z 2 N period ,
where p ^ = x / N period denotes the sample proportion, x is the number of articles reporting the metric, and z = 1.96 corresponds to a 95% confidence level.

4.2.3. Mid-Career Researcher (MCR)— Q 3 SR

  • Research question: Which software tools, platforms, and libraries are most frequently reported in GIS-based health and public safety studies, and how concentrated is their usage?
The quantitative synthesis of the sixty-five studies included in this review identified thirteen distinct software tools, platforms, and computational environments used in Geographic Information Systems (GIS) research applied to health and public-safety contexts. These tools were classified into six methodological categories—desktop GIS platforms, statistical environments, programming languages, geospatial portals, spreadsheets, and application programming interfaces (APIs), reflecting the diversity of analytical frameworks reported across the corpus. Figure 12 and Table 13 jointly present the empirical evidence and technical descriptions supporting this classification.
Figure 12. Distribution of the 13 tools and platforms reported across the 65 GIS-based health and public safety studies. Bars indicate the number of unique articles (n) with 95% Wilson binomial confidence intervals. The black line denotes cumulative coverage, and the dashed vertical line marks the 80% Pareto threshold.
Table 13. Technical description of the tools and platforms identified in the reviewed studies.
A clear pattern of methodological concentration emerges from these results. More than eighty percent of the studies rely on only six software tools, indicating a highly clustered analytical ecosystem. ArcGIS (55.4%) and GeoDa (24.6%) dominate this landscape, jointly accounting for nearly seventy percent of the corpus. Together, these tools constitute the core software environment supporting GIS-based analyses in health and urban safety research. A secondary cluster comprising Stata (18.5%), R (15.4%), Python (13.8%), and IBM SPSS (12.3%) reflects a gradual transition toward reproducible and script-oriented computational workflows. Additional tools, including Microsoft Excel (7.7%), Google Earth (4.6%), and specialized APIs or libraries (e.g., Leaflet, Earth Engine, MATLAB; each approximately 1.5%), play complementary roles in data handling and visualization.
From a quantitative perspective, the distribution shown in Figure 12 follows a Pareto-type pattern, whereby fewer than five tools account for approximately 80% of reported implementations. The Herfindahl–Hirschman Index (HHI = 0.36) indicates a moderately high level of methodological concentration. Moreover, the non-overlapping 95% Wilson confidence intervals for ArcGIS (43.2–67.2%) and GeoDa (16.0–35.0%) statistically support their predominance. These indicators, documented in the corresponding audit spreadsheet, provide a reproducible baseline for assessing methodological centralization in future comparative studies.
The joint interpretation of Figure 12 and Table 13 highlights a dual structure within the analytical ecosystem. Proprietary GIS platforms, particularly ArcGIS, primarily support cartographic and institutionalized workflows characterized by licensed environments and standardized procedures. In contrast, open and semi-open tools such as GeoDa, R, and Python reflect an increasing emphasis on computational reproducibility, spatial inference, and transparent modeling practices. Stata and SPSS occupy an intermediate position, maintaining classical biostatistical workflows while interfacing with spatial analysis through external GIS components.
Overall, this distribution reflects a shift in the role of GIS from a predominantly cartographic technology toward a more computationally oriented analytical framework. Recent publications increasingly reference programming libraries such as GeoPandas, NumPy, and scikit-learn, suggesting a growing integration of statistical computing and geospatial analysis. This convergence reinforces reproducibility and algorithmic transparency as central elements of contemporary GIS-based research in health and public safety.
Beyond descriptive outcomes, the Q3SR analysis provides an auditable and quantitative lens on the technological dependency of current spatial practice. The combined evidence of the 80% Pareto threshold, the Herfindahl–Hirschman Index (0.36), and the 95% Wilson intervals establishes a transparent framework for measuring methodological concentration. Documenting these metrics within the audit sheet ensures reproducibility and enables future systematic reviews to evaluate the pace of methodological diversification across time and domains.

4.2.4. Mid-Career Researcher (MCR)— Q 4 SR

  • Research question: Which inferential spatial techniques are applied, and what levels of evidence and robustness do they report?
To evaluate inferential capacity at the MCR level, we organized the 89 techniques identified across the 65 included studies into two complementary analytical axes: (i) Effect–canonical, representing the strength of statistical evidence (primarily through p-values and canonical statistics); and (ii) Robustness/Performance, representing consistency across repeated tests and model performance indicators. Of the 89 techniques, 18 appeared exclusively in Effect–canonical, 51 exclusively in Robustness/Performance, and 20 contributed to both axes. This results in 38 techniques informing the Effect–canonical axis and 71 informing Robustness/Performance. Within Effect–canonical, all techniques reported p-values, and 17 used canonical metrics (RR, LLR, β , z, Moran’s I, NNI, Getis–Ord G). Non-canonical metrics were standardized when necessary for comparison. In the Robustness/Performance axis, 11 techniques also produced canonical evidence, while 7 reported auxiliary performance metrics ( R 2 , AIC, BIC, RMSE/MAE/MSE, AUC).
Figure 13 synthesizes both perspectives. Figure 13a highlights the top 20 Effect–canonical techniques. The coefficient of variation (CV), Moran’s I (v), and the t-test exhibit the strongest effects (truncated at log 10 ( p ) 6 ). SaTScan and Moran’s I (t) form a second tier ( log 10 ( p ) 3–4), consistent with their use in cluster detection and temporal autocorrelation. A third tier—including ANOVA, connectivity and density analyses, Getis–Ord Gi, GLM, OLS, Poisson models, and related techniques—exhibits moderate effect strength ( log 10 ( p ) 2–3). In the figure, filled markers denote techniques contributing to both analytical axes, whereas hollow markers denote techniques providing effect-only evidence.
Figure 13. (a) Effect analysis (top 20): vertical lollipop plots of log 10 ( p ) values, winsorized at 6, with dashed reference lines at p = 0.05 , 0.01 , and 0.001 . Colors indicate group membership (green: both; orange: effect-only), and symbols denote metric type (circle: canonical; square: secondary), with solid symbols for both groups and hollow symbols for effect-only metrics. (b) Robustness analysis (both): lollipop plots showing the proportion of significant tests ( p 0.05 ); color and line thickness indicate robustness tier (R1–R3). Thin segments represent 95% Wilson confidence intervals, with a dashed horizontal line at y = 0.05 .
Figure 13b summarizes robustness, displaying the proportion of significant results ( p 0.05 ) with 95% Wilson confidence intervals. Line color and thickness encode robustness tier (R1 high, R2 moderate, R3 limited), enabling identification of techniques with consistent inferential support across studies.
Table 14 details the correspondence between techniques, related methods, evidence level, axis membership, and supporting references. Together, the figure and table indicate which techniques provide strong and reproducible inferential evidence (e.g., Moran’s I variants, SaTScan, OLS, Poisson, Spatial Lag, and Spatial Error Models) and which play more contextual or complementary roles within the MCR-level literature.
Table 14. Overview of the main techniques, related methods, evidence levels, and supporting references. A filled dot () in the Group column indicates techniques contributing to both analytical axes, namely Effect–canonical evidence and Robustness/Performance.

4.2.5. Senior Researcher (SR)— Q 5 SR

  • Research question: Which methodological strengths, limitations, and research gaps predominate in the GIS health/public-safety literature, and which Limitation Gap pairs show non-random co-occurrence, indicating priorities to improve replicability and validity?
To answer the guiding question, we proceed as follows: Figure 14a outlines the methodological strengths; Figure 14b synthesizes the recurring limitations; Figure 14c elevates these to field-level research needs; and Figure 14d with Table 15 operationalizes the links between limitations and gaps through article-level co-occurrences ( k 2 ), effect sizes, and BH adjusted evidence, producing a coherent path from data to implications.
Figure 14. (a) Top 10 advantages: most frequent methodological and operational strengths reported in GIS-based health and citizen security studies; bars show article counts and percentages over the corpus ( N = 65 ). (b) Top 10 limitations: article counts and percentages across the corpus. (c) Top 10 research gaps: distribution of prioritized gaps reported in the reviewed studies. (d) Limitation–gap co-occurrences ( k 2 , top 15 by n): heatmap of limitations (y-axis) versus gaps (x-axis), with cell labels indicating article counts; an asterisk denotes BH-adjusted p 0.10 .
Table 15. Top 10 reported items by dimension. Counts and percentages are computed over the corpus ( N = 65 ). Full ID lists are provided in the Supplementary Materials.
Figure 14a quantifies the methodological strengths reported in the corpus ( N = 65 ), establishing a baseline for interpreting subsequent results. Planning and multimap frameworks appear in 9/65 studies (13.8%), while recurrent advantages observed in 3/65 studies (4.6%) include Bayesian smoothing of rates, biomarker GPS integration, and low-cost scalable approaches. Additional strengths reported in 2/65 studies (3.1%) include environmental and clinical census integration, GIS statistical integration, large sample sizes, national coverage, and residual or network-based models, with automation and replicability reported in 1/65 studies (1.5%). Collectively, these strengths point toward standardized pipelines, multi-source data integration, and stabilized small-area estimates, for example through Bayesian smoothing. This baseline anticipates mechanisms supporting replicability (traceable procedures) and validity (internal and external), which are contrasted below against identified limitations and gaps.
Second, Figure 14b identifies bottlenecks that counteract these strengths and guide interpretation. Missing variables or data gaps (11/65; 16.9%) and under-registration (7/65; 10.8%) are the most frequently reported limitations, followed by limited data availability and selection bias (5/65; 7.7% each), data quality dependency and outdated or proxy variables (4/65; 6.2%), and four limitations reported in 3/65 studies (4.6%), including heterogeneous data quality, uncertainty estimates, cross-sectional designs, and model-specific assumptions. Accordingly, incompleteness and under-registration threaten internal validity through measurement error and selection bias and hinder reproducibility; at the same time, data scarcity and source bias constrain external validity and cross-context generalization.
Third, to translate these risks into actionable needs, Figure 14c prioritizes research gaps. Data quality and demographic integration lead with 17/65 studies each (26.2%), followed by institutional factors (11/65; 16.9%), temporal analysis (10/65; 15.4%), context replication (9/65; 13.8%), and spatial models (5/65; 7.7%), with additional targeted gaps reported in 1–2/65 studies (1.5–3.1%). Accordingly, the most urgent priorities include standardizing data quality and metadata, implementing reproducible demographic linkage, increasing transparency around institutional constraints, and strengthening spatial and spatiotemporal modeling.
Finally, Figure 14a–d, together with Table 15, operationalize the link between weaknesses and needs by reporting limitation–gap co-occurrences ( k 2 ), together with effect sizes and evidence. Three pairs reach n = 3 (4.6%): under-registration → institutional factors (lift 2.53 , ϕ 0.24 , p = 0.0877 , p adj = 0.2046 ; IDs: [43,65,71]), limited data availability → data quality (lift 2.29 , ϕ 0.22 , p = 0.1074 , p adj = 0.2051 ; IDs: [31,35,59]), and limited data availability → demographic integration (same metrics; IDs: [31,63,71]).
In addition, two n = 2 signals (3.1%) exhibit high enrichment: privacy and ethics constraints → institutional factors (lift 5.91 , ϕ 0.40 , p = 0.0264 , p adj = 0.1737 ; IDs: [30,70]) and small sample size → institutional factors (same metrics; IDs: [66,70]). These associations are treated as exploratory due to their lower support. No top-10 pair meets the threshold p adj 0.10 (BH), and they are therefore interpreted as auditable hypotheses. Article identifiers are reported directly in the table to ensure full traceability.
Statistical note for Table 15. For each Limitation–Gap pair, a 2 × 2 contingency table is constructed over the article universe, with counts a (both), b (limitation only), c (gap only), and d (neither), such that N = a + b + c + d . Columns report n = a , n ( % ) = 100 × a / N , the enrichment (lift),
lift = a / N ( a + b ) / N ( a + c ) / N = a N ( a + b ) ( a + c ) ,
and the binary effect size,
ϕ = a d b c ( a + b ) ( a + c ) ( b + d ) ( c + d ) .
Two-sided Fisher exact tests are applied for inference, and multiplicity is controlled using the Benjamini–Hochberg procedure to obtain p adj . In exploratory screening, pairs are flagged as robust when n 3 and p adj 0.10 ; otherwise, results should be interpreted cautiously and validated with additional evidence.

4.3. Integrated Synthesis (SM + SR)

The integrated synthesis connects the descriptive patterns identified through the SM with the quantitative findings derived from the SR. This cross-layer perspective reveals how global production trends and geographical concentrations are linked to specific methodological practices and outcomes, such as accessibility analysis, spatial autocorrelation, and predictive risk modeling. The comparative analysis further highlights relationships between thematic domains, application scenarios, technical parameters, and measurable outcomes, providing a coherent picture of both methodological strengths and persistent gaps. In practical terms, this integration consolidates evidence on accessibility inequities, epidemiological surveillance, and crime reduction, thereby reinforcing the translational value of GIS-based research for evidence-informed public health and urban security policies.

5. Discussion

This study represents the first systematic synthesis in which SM and SR of GIS applications in the domains of health and urban security are jointly integrated. A methodological ecosystem concentrated on accessibility metrics, spatial autocorrelation, and cluster detection, with a strong geographical bias toward Asia and North America. Such concentration is shown to reflect both the consolidation of GIS as a strategic analytical tool and the persistent underrepresentation of highly vulnerable regions where data availability and quality are unevenly distributed. The integrated analysis of public health and urban security is further supported by the fact that both domains are operate within the same territorial environment and are driven by overlapping spatial determinants—such as population density, mobility networks, infrastructure quality, segregation, and deprivation—as well as common GIS analytical techniques (e.g., hotspot detection, spatial autocorrelation, accessibility modeling, and cluster analysis). In this way, methodological coherence of examining both sectors within a unified SM + SR pipeline is reinforced, and the extent to which spatial inequalities jointly shape epidemiological and security risks across urban systems is highlighted.
From a methodological standpoint, this work extends the application of the PRISMA, PICOS, and SPICE frameworks by incorporating quality and reproducibility filters that reinforce evidence traceability [16,17]. The analytical pipeline (7106 → 65 articles) and the scoring matrix (1–4) provide a transparent and replicable pathway for future geospatial reviews. However, the dominance of cross-sectional observational designs and the limited use of advanced models—such as Bayesian inference, machine learning, or hybrid approaches—confirm persistent methodological gaps within the field.
At an applied level, the results underscore the potential of GIS to assess health inequalities and to inform evidence-based urban security policies. The high spatial resolution and modeling versatility of GIS confirm their suitability for territorial planning and public-policy design. Nevertheless, technological dependency on proprietary platforms (ArcGIS, QGIS) and the coexistence between open datasets, such as DHS, IBGE, or WorldPop, and institutionally restricted databases continue to constrain full replicability and scientific equity. Addressing these challenges requires regulatory frameworks that promote interoperability, data openness, and standardized protocols for spatial validation.
Looking forward, advancing the field will require the opening of multisectoral data sources, the adoption of computationally efficient models suitable for resource-limited environments, and the integration of GIS within reproducible ecosystems combining artificial intelligence and high-performance computing (HPC). Such integration will strengthen transparency, methodological comparability, and the long-term societal impact of geospatial science.

6. Conclusions

The results of this study confirm that GIS have consolidated as strategic analytical tools for addressing public health and urban security challenges, although their application remains characterized by significant geographical and thematic inequalities. Research output is heavily concentrated in Asia and North America, whereas Africa and South America remain underrepresented. This territorial imbalance limits the generalizability of evidence and highlights the need to strengthen research capacities in vulnerable regions.
Methodologically, the fused SM + SR pipeline applied in this study combined the PICOS and SPICE frameworks, systematically filtering an initial corpus of 7106 references down to 65 core articles. This structured process enhanced reproducibility and enabled the differentiation between robust and weak methodological contributions.
The analysis identified a predominance of cross-sectional observational designs and a methodological core centered on accessibility and spatial autocorrelation indicators. While these approaches offer comparability across contexts, the limited adoption of advanced models—such as Bayesian inference, machine learning, and hybrid AI–GIS pipelines constrains predictive and causal insights.
The software ecosystem remains highly dependent on ArcGIS and QGIS, complemented by emerging open-source environments such as R, Python, and SaTScan. This configuration promotes standardization but raises concerns about technological dependency and uneven access to computational resources. Expanding interoperability and promoting open geospatial infrastructures are, therefore, essential steps toward greater scientific equity.
From a scientific standpoint, the most consistent strengths observed across studies include high spatial and temporal resolution, scalability, and multivariate precision. Conversely, key limitations involve the scarcity of openly available data, the predominance of static designs, and the absence of reproducible validation protocols. Addressing these gaps requires methodological standardization, multisource data integration, and computationally efficient modeling suited for resource-limited settings.
In summary, this fused SM + SR framework provides a transparent, replicable, and scalable foundation for synthesizing GIS-based evidence in health and urban security. Advancing toward open data, reproducible validation workflows, and spatially explicit artificial intelligence will be critical to enhancing predictive capacity and policy relevance, particularly in high-vulnerability regions where GIS can directly inform equitable and data-driven decision making.

Supplementary Materials

The following supporting information can be downloaded at: https://www.mdpi.com/article/10.3390/ijgi15010004/s1.

Author Contributions

Conceptualization, Washington Ramírez Montalván and Ibeth Manzano Gallardo; methodology, Washington Ramírez Montalván and Verónica Defaz Toapanta; validation, Washington Ramírez Montalván, Ibeth Manzano Gallardo, and Verónica Defaz Toapanta; formal analysis, Washington Ramírez Montalván; investigation, Ibeth Manzano Gallardo and Verónica Defaz Toapanta; resources, Verónica Defaz Toapanta and Lucas Garcés Guayta; data curation, Ibeth Manzano Gallardo and Verónica Defaz Toapanta; writing—original draft preparation, Washington Ramírez Montalván and Edison Espinosa Gallardo; writing—review and editing, Washington Ramírez Montalván and Edison Espinosa Gallardo; visualization, Ibeth Manzano Gallardo and Edison Espinosa Gallardo; supervision, Lucas Garcés Guayta; project administration, Lucas Garcés Guayta; funding acquisition, Lucas Garcés Guayta. All authors have read and agreed to the published version of the manuscript.

Funding

This research received no external funding.

Data Availability Statement

No new data were generated in this study. All information analyzed originates from publicly available published articles included in the systematic mapping and review. Article identifiers, extracted variables, and derived summaries are reported in the manuscript and Supplementary Materials to ensure full traceability and reproducibility.

Conflicts of Interest

The authors declare no conflicts of interest.

Abbreviations

The following abbreviations are used in this manuscript:
GISGeographic Information Systems
HSHealth-related macro-areas
SCSecurity-related subdomains
SMSystematic Mapping
SRSystematic Review
RQResearch Question
PRISMAPreferred Reporting Items for Systematic Reviews and Meta-Analyses

References

  1. World Health Organization, Regional Office for Europe. WHO European Healthy Cities Network: Phase VII (2019–2024) Implementation Framework; World Health Organization: Copenhagen, Denmark, 2019; Available online: https://www.who.int/docs/librariesprovider2/default-document-library/04-final-phase-vii-implementation-framework_eng.pdf?sfvrsn=eca6f48a_8&download=true (accessed on 17 December 2024).
  2. United Nations Human Settlements Programme (UN-Habitat). Habitat III Issue Paper 3: Safer Cities; UN-Habitat: Nairobi, Kenya, 2015. Available online: https://habitat3.org/wp-content/uploads/Habitat-III-Issue-Paper-3_Safer-Cities-2.0.pdf (accessed on 17 December 2024).
  3. United Nations Office on Drugs and Crime (UNODC). UNODC’s Approach to Safer Cities; United Nations Office on Drugs and Crime: Vienna, Austria, 2023. Available online: https://www.unodc.org/documents/justice-and-prison-reform/SaferCities.pdf (accessed on 17 December 2024).
  4. Astuti, E.P.; Dhewantara, P.W.; Prasetyowati, H.; Ipa, M.; Herawati, C.; Hendrayana, K. Paediatric dengue infection in Cirebon, Indonesia: A temporal and spatial analysis of notified dengue incidence to inform surveillance. Parasit Vectors 2019, 12, 186. [Google Scholar] [CrossRef]
  5. Han, B.; Hu, W.; Tang, X.; Zheng, J.; Hu, M.; Li, Z. Optimization of pre-hospital emergency facility layout in Nanjing: A spatiotemporal analysis using multi-source big data. Int. J. Appl. Earth Obs. Geoinf. 2024, 133, 104112. [Google Scholar] [CrossRef]
  6. Wei, P.; Xie, S.; Huang, L.; Liu, L.; Cui, L.; Tang, Y.; Zhang, Y.; Meng, C.; Zhang, L. Spatial interpolation of regional PM(2.5) concentrations in China during COVID-19 incorporating multivariate data. Atmos Pollut. Res. 2023, 14, 101688. [Google Scholar] [CrossRef]
  7. Kobayashi, T.; Yamada, K.; Murakami, M.; Ozaki, A.; Torii, H.A.; Uno, K. Assessment of attitudes toward critical actors during public health crises. Int. J. Disaster Risk Reduct. 2024, 108, 104559. [Google Scholar] [CrossRef]
  8. Kendagannaswamy, M.S.; Roopa, C.K.; Harish, B.S.; Mukesh, M.S. Multi-criteria decision analysis for regional-scale flood susceptibility mapping in Kerala State, India. Discov. Appl. Sci. 2025, 7, 598. [Google Scholar] [CrossRef]
  9. Bediroglu, G.; Colak, H.E. Analysis and visualization of crime data using GIS technology: Understanding crime patterns and distribution. J. Geod. Geoinf. 2023, 10, 151–163. [Google Scholar] [CrossRef]
  10. Mishra, P.S.; Kumar, P.; Srivastava, S. Regional inequality in the Janani Suraksha Yojana coverage in India: A geo-spatial analysis. Int. J. Equity Health 2021, 20, 24. [Google Scholar] [CrossRef]
  11. Nunes, P.S.; Guimaraes, R.A.; Martelli, C.M.T.; de Souza, W.V.; Turchi, M.D. Zika virus infection and microcephaly: Spatial analysis and socio-environmental determinants in a region of high Aedes aegypti infestation in the Central-West Region of Brazil. BMC Infect. Dis. 2021, 21, 1107. [Google Scholar] [CrossRef]
  12. Asi, Y.; Mills, D.; Greenough, P.G.; Kunichoff, D.; Khan, S.; van den Hoek, J.; Scher, C.; Halabi, S.; Abdulrahim, S.; Bahour, N.; et al. ‘Nowhere and no one is safe’: Spatial analysis of damage to critical civilian infrastructure in the Gaza Strip during the first phase of the Israeli military campaign, 7 October to 22 November 2023. Confl. Health 2024, 18, 24. [Google Scholar] [CrossRef]
  13. Higgins, J.P.T.; Thomas, J.; Chandler, J.; Cumpston, M.; Li, T.; Page, M.J.; Welch, V.A. Defining the Review Question and Developing Eligibility Criteria. In Cochrane Handbook for Systematic Reviews of Interventions; Version 6.4; The Cochrane Collaboration: London, UK, 2023; Available online: https://www.cochrane.org/authors/handbooks-and-manuals/handbook/archive/v6.4 (accessed on 17 December 2024).
  14. Page, M.J.; McKenzie, J.E.; Bossuyt, P.M.; Boutron, I.; Hoffmann, T.C.; Mulrow, C.D.; Shamseer, L.; Tetzlaff, J.M.; Akl, E.A.; Brennan, S.E.; et al. The PRISMA 2020 statement: An updated guideline for reporting systematic reviews. BMJ 2021, 372, n71. [Google Scholar] [CrossRef]
  15. Booth, A. Clear and present questions: Formulating questions for evidence based practice. Libr. Hi Tech 2006, 24, 355–368. [Google Scholar] [CrossRef]
  16. Carrasco, K.; Tomalá, L.; Ramírez Meza, E.; Meza Bolaños, D.; Ramírez Montalván, W. Computational Techniques in PET/CT Image Processing for Breast Cancer: A Systematic Mapping Review. ACM Comput. Surv. 2024, 56, 197. [Google Scholar] [CrossRef]
  17. Ramírez, W.; Pillajo, V.; Ramírez, E.; Manzano, I.; Meza, D. Exploring Components, Sensors, and Techniques for Cancer Detection via eNose Technology: A Systematic Review. Sensors 2024, 24, 7868. [Google Scholar] [CrossRef] [PubMed]
  18. Central Statistical Agency (CSA) [Ethiopia]; ICF. Ethiopia Demographic and Health Survey 2016; CSA; ICF: Addis Ababa, Ethiopia, 2017. Available online: http://dhsprogram.com/pubs/pdf/FR328/FR328.pdf (accessed on 14 November 2025).
  19. International Institute for Population Sciences (IIPS) [India]; ICF. National Family Health Survey (NFHS-5), 2019–2021: India: Volume I; IIPS: Mumbai, India; ICF: Addis Ababa, Ethiopia, 2022; Available online: https://www.dhsprogram.com/pubs/pdf/FR375/FR375.pdf (accessed on 14 November 2025).
  20. Uganda Bureau of Statistics (UBOS); ICF. Uganda Demographic and Health Survey 2016; UBOS; ICF: Kampala, Uganda, 2018. Available online: http://dhsprogram.com/pubs/pdf/FR333/FR333.pdf (accessed on 14 November 2025).
  21. National Institute of Statistics (Cameroon); ICF. 2018 Cameroon DHS Summary Report; NIS; ICF: Rockville, MD, USA, 2020. Available online: https://dhsprogram.com/pubs/pdf/SR266/SR266.pdf (accessed on 14 November 2025).
  22. Instituto Brasileiro de Geografia e Estatística (IBGE). Sinopse do Censo Demográfico: 2010; IBGE: Rio de Janeiro, Brazil, 2011; 265p. Available online: https://biblioteca.ibge.gov.br/visualizacao/livros/liv49230.pdf (accessed on 14 November 2025).
  23. WorldPop (School of Geography and Environmental Science, University of Southampton); Department of Geography and Geosciences, University of Louisville, Département de Géographie, Université de Namur; Center for International Earth Science Information Network (CIESIN), Columbia University. Global High Resolution Population Denominators Project—Funded by The Bill and Melinda Gates Foundation (OPP1134076). Dataset 2018. [Google Scholar] [CrossRef]
  24. Kianfar, N.; Mesgari, M.S. GIS-based spatio-temporal analysis and modeling of COVID-19 incidence rates in Europe. Spat. Spatiotemporal Epidemiol. 2022, 41, 100498. [Google Scholar] [CrossRef]
  25. Marcelo-Diaz, C.; Lesmes, M.C.; Santamaria, E.; Salamanca, J.A.; Fuya, P.; Cadena, H.; Munoz-Laiton, P.; Morales, C.A. Spatial analysis of dengue clusters at department, municipality and local scales in the Southwest of Colombia, 2014–2019. Trop. Med. Infect. Dis. 2023, 8, 262. [Google Scholar] [CrossRef]
  26. Shoaib, M.; Ullah, A.; Abbasi, I.A.; Algarni, F.; Khan, A.S. Augmenting the robustness and efficiency of violence detection systems for surveillance and non-surveillance scenarios. IEEE Access 2023, 11, 123295–123313. [Google Scholar] [CrossRef]
  27. Sritart, H.; Miyazaki, H.; Kanbara, S.; Taertulakarn, S. Geospatial patterns of property crime in Thailand: A socioeconomic perspective for sustainable cities. Sustainability 2025, 17, 6567. [Google Scholar] [CrossRef]
  28. Gordan, M.; Kountche, D.A.; McCrum, D.; Schauer, S.; König, S.; Delannoy, S.; Connolly, L.; Iacob, M.; Durante, N.G.; Shekhawat, Y.; et al. Protecting critical infrastructure against cascading effects: The PRECINCT approach. Resilient Cities Struct. 2024, 3, 1–19. [Google Scholar] [CrossRef]
  29. Belay, A.S.; Sarma, H.; Yilak, G. Spatial distribution and determinants of unmet need for family planning among all reproductive-age women in Uganda: A multi-level logistic regression modeling approach and spatial analysis. Contracept Reprod Med. 2024, 9, 4. [Google Scholar] [CrossRef]
  30. Chen, X.; Chen, B.; Zhang, H.; Wong, C.U.I. Research on the spatial and temporal distribution evolution and sustainable development mechanism of smart health and elderly care demonstration bases based on GIS. Appl. Sci. 2024, 14, 780. [Google Scholar] [CrossRef]
  31. Pesaresi, C.; Pavia, D.; De Vito, C.; Barbara, A.; Cerabona, V.; Di Rosa, E. Dynamic space-time diffusion simulator in a GIS environment to tackle the COVID-19 emergency: Testing a geotechnological application in Rome. Geogr. Tech. 2021, 16, 82–99. [Google Scholar] [CrossRef]
  32. Yongheng, D.; Shan, X.; Fei, L.; Jinglin, T.; Liyue, G.; Xiaoying, L.; Tingxiao, W.; Hongrui, W. GIS-based assessment of spatial and temporal disparities of urban health index in Shenzhen, China. Front. Public Health 2024, 12, 1429143. [Google Scholar] [CrossRef] [PubMed]
  33. Parandin, F.; Hanafi-Bojd, A.A.; Heydarpour, F.; Mohebali, M.; Zeinali, M.; Akbari Sari, A.; Rezaei, M.; Rokni, M.B. Risk mapping and spatial modeling of human cystic echinococcosis in Iran from 2009 to 2018: A GIS-based survey. Iran. J. Parasitol. 2022, 17, 306–316. [Google Scholar] [CrossRef]
  34. Brown-Amilian, S.; Akolade, Y. Disparities in COPD hospitalizations: A spatial analysis of proximity to toxics release inventory facilities in Illinois. Int. J. Environ. Res. Public Health 2021, 18, 13128. [Google Scholar] [CrossRef] [PubMed]
  35. Das, S.; Bikram, P.; Biswas, A.; C, V.; Sinha, P. Multilayer optimized deep learning model to analyze spectral indices for predicting the condition of rice blast disease. Remote Sens. Appl. Soc. Environ. 2025, 37, 101394. [Google Scholar] [CrossRef]
  36. Gausman, J.; Pingray, V.; Adanu, R.; Bandoh, D.A.B.; Berrueta, M.; Blossom, J.; Chakraborty, S.; Dotse-Gborgbortsi, W.; Kenu, E.; Khan, N.; et al. Validating indicators for monitoring availability and geographic distribution of emergency obstetric and newborn care (EmoNC) facilities: A study triangulating health system, facility, and geospatial data. PLoS ONE 2023, 18, e0287904. [Google Scholar] [CrossRef]
  37. Alamneh, T.S.; Teshale, A.B.; Yeshaw, Y.; Alem, A.Z.; Ayalew, H.G.; Liyew, A.M.; Tessema, Z.T.; Tesema, G.A.; Worku, M.G. Barriers for health care access affect maternal continuum of care utilization in Ethiopia: Spatial analysis and generalized estimating equation. PLoS ONE 2022, 17, e0266490. [Google Scholar] [CrossRef]
  38. Lardier, D.T., Jr.; Blackwell, M.A.; Beene, D.; Lin, Y. Social vulnerabilities and spatial access to primary healthcare through car and public transportation system in the Albuquerque, NM, Metropolitan Area: Assessing disparities through GIS and multilevel modeling. J. Urban Health 2023, 100, 88–102. [Google Scholar] [CrossRef]
  39. Mollalo, A.; Mao, L.; Rashidi, P.; Glass, G.E. A GIS-based artificial neural network model for spatial distribution of tuberculosis across the continental United States. Int. J. Environ. Res. Public Health 2019, 16, 157. [Google Scholar] [CrossRef]
  40. Naboureh, A.; Feizizadeh, B.; Naboureh, A.; Bian, J.; Blaschke, T.; Ghorbanzadeh, O.; Moharrami, M. Traffic accident spatial simulation modeling for planning of road emergency services. ISPRS Int. J. Geo-Inf. 2019, 8, 371. [Google Scholar] [CrossRef]
  41. Sandie, A.B.; Tchatchueng Mbougua, J.B.; Nlend, A.E.N.; Thiam, S.; Nono, B.F.; Fall, N.A.; Senghor, D.B.; Sylla, E.H.M.; Faye, C.M. Hot-spots of HIV infection in Cameroon: A spatial analysis based on Demographic and Health Surveys data. BMC Infect. Dis. 2022, 22, 334. [Google Scholar] [CrossRef]
  42. Scott, L.E.; Shapiro, A.N.; Da Silva, M.P.; Tsoka, J.; Jacobson, K.R.; Emch, M.; Moultrie, H.; Jenkins, H.E.; Moore, D.; Van Rie, A.; et al. Integrating molecular diagnostics and GIS mapping: A multidisciplinary approach to understanding tuberculosis disease dynamics in South Africa using Xpert MTB/RIF. Diagnostics 2023, 13, 3163. [Google Scholar] [CrossRef] [PubMed]
  43. Tan, L.M.; Hung, D.N.; My, D.T.; Walker, M.A.; Ha, H.T.T.; Thai, P.Q.; Hung, T.T.M.; Blackburn, J.K. Spatial analysis of human and livestock anthrax in Dien Bien province, Vietnam (2010–2019) and the significance of anthrax vaccination in livestock. PLoS Negl. Trop Dis. 2022, 16, e0010942. [Google Scholar] [CrossRef]
  44. Tilahun, W.M.; Tesfie, T.K. Spatial variation of premarital HIV testing and its associated factors among married women in Ethiopia: Multilevel and spatial analysis using 2016 demographic and health survey data. PLoS ONE 2023, 18, e0293227. [Google Scholar] [CrossRef] [PubMed]
  45. Weliange, S.S.; Fernando, D.; Withanage, S.; Gunatilake, J. A GIS based approach to neighbourhood physical environment and walking among adults in Colombo municipal council area, Sri Lanka. BMC Public Health 2021, 21, 989. [Google Scholar] [CrossRef]
  46. Yang, Q.; Liu, G.; Gonella, F.; Chen, Y.; Liu, C.; Zhao, H.; Yang, Z. Assessing the temporal–spatial dynamic reduction in ecosystem services caused by air pollution: A near-real-time data perspective. Resour. Conserv. Recycl. 2022, 180, 106205. [Google Scholar] [CrossRef]
  47. Wang, S.; Ren, Z. Spatial variations and macroeconomic determinants of life expectancy and mortality rate in China: A county-level study based on spatial analysis models. Int. J. Public Health 2019, 64, 773–783. [Google Scholar] [CrossRef]
  48. Alsharif, A.T. Georeferencing of Current Dental Service Locations to Population Census Data: Identification of Underserved Areas in Al Madina, Saudi Arabia. SAGE Open 2020, 10, 2158244020982970. [Google Scholar] [CrossRef]
  49. Cardoso, D.T.; de Souza, D.C.; de Castro, V.N.; Geiger, S.M.; Barbosa, D.S. Identification of priority areas for surveillance of cutaneous leishmaniasis using spatial analysis approaches in Southeastern Brazil. BMC Infect. Dis. 2019, 19, 318. [Google Scholar] [CrossRef]
  50. Ghazvini, A.; Abdullah, S.N.H.S.; Hasan, M.K.; Bin Kasim, D.Z.A. Crime spatiotemporal prediction with fused objective function in time delay neural network. IEEE Access 2020, 8, 115167–115183. [Google Scholar] [CrossRef]
  51. Schultes, O.L.; Morais, M.H.F.; Cunha, M.; Sobral, A.; Caiaffa, W.T. Spatial analysis of dengue incidence and Aedes aegypti ovitrap surveillance in Belo Horizonte, Brazil. Trop. Med. Int. Health 2021, 26, 237–255. [Google Scholar] [CrossRef]
  52. Zaidi, S.M.A.; Jamal, W.Z.; Mergenthaler, C.; Azeemi, K.S.; Van Den Berge, N.; Creswell, J.; Khan, A.; Khowaja, S.; Habib, S.S. A spatial analysis of TB cases and abnormal X-rays detected through active case-finding in Karachi, Pakistan. Sci. Rep. 2023, 13, 1336. [Google Scholar] [CrossRef]
  53. MacPherson, P.; Khundi, M.; Nliwasa, M.; Choko, A.T.; Phiri, V.K.; Webb, E.L.; Dodd, P.J.; Cohen, T.; Harris, R.; Corbett, E.L. Disparities in access to diagnosis and care in Blantyre, Malawi, identified through enhanced tuberculosis surveillance and spatial analysis. BMC Med. 2019, 17, 21. [Google Scholar] [CrossRef] [PubMed]
  54. Rudisill, T.M.; Barbee, L.O.; Hendricks, B. Characteristics of fatal, pedestrian-involved, motor vehicle crashes in West Virginia: A cross-sectional and spatial analysis. Int. J. Environ. Res. Public Health 2023, 20, 5251. [Google Scholar] [CrossRef] [PubMed]
  55. Sahat, O.; Kamsa-Ard, S.; Suwannatrai, A.T.; Lim, A.; Kamsa-Ard, S.; Bilheem, S.; Daoprasert, K.; Leklob, A.; Uadrang, S.; Santong, C.; et al. Spatial analysis of cholangiocarcinoma in Thailand from 2012 to 2021: A population-based cancer registries study. PLoS ONE 2024, 19, e0311035. [Google Scholar] [CrossRef]
  56. Baligh Jahromi, A.; Attarian, K.; Asgary, A.; Wu, J. Advancing indoor epidemiological surveillance: Integrating real-time object detection and spatial analysis for precise contact rate analysis and enhanced public health strategies. Int. J. Environ. Res. Public Health 2024, 21, 1502. [Google Scholar] [CrossRef] [PubMed]
  57. Cowton, J.; Kyriazakis, I.; Bacardit, J. Automated individual pig localisation, tracking and behaviour metric extraction using deep learning. IEEE Access 2019, 7, 108049–108060. [Google Scholar] [CrossRef]
  58. Lin, Y.; Hoover, J.; Beene, D.; Erdei, E.; Liu, Z. Environmental risk mapping of potential abandoned uranium mine contamination on the Navajo Nation, USA, using a GIS-based multi-criteria decision analysis approach. Environ. Sci. Pollut. Res. Int. 2020, 27, 30542–30557. [Google Scholar] [CrossRef]
  59. Umair, A.; Masciari, E. Sentimental and spatial analysis of COVID-19 vaccines tweets. J. Intell. Inf. Syst. 2023, 60, 1–21. [Google Scholar] [CrossRef]
  60. Sun, H.; Wang, A.; He, S. Temporal and spatial analysis of Alzheimer’s disease based on an improved convolutional neural network and a resting-state fMRI brain functional network. Int. J. Environ. Res. Public Health 2022, 19, 4508. [Google Scholar] [CrossRef]
  61. Dessie, A.M.; Zemene, M.A.; Gebeyehu, A.A.; Gebeyehu, N.A.; Adella, G.A.; Kassie, G.A.; Mengstie, M.A.; Seid, M.A.; Abebe, E.C.; Gesese, M.M.; et al. Hotspot areas of tetanus-unprotected births and its associated factors in Ethiopia: Spatial analysis of EDHS data. Hum. Vaccin. Immunother 2024, 20, 2298062. [Google Scholar] [CrossRef]
  62. Vurro, F.; Croci, M.; Impollonia, G.; Marchetti, E.; Gracia-Romero, A.; Bettelli, M.; Araus, J.L.; Amaducci, S.; Janni, M. Field plant monitoring from macro to micro scale: Feasibility and validation of combined field monitoring approaches from remote to in vivo to cope with drought stress in tomato. Plants 2023, 12, 3851. [Google Scholar] [CrossRef]
  63. Bauer, J.; Bruggmann, D.; Klingelhofer, D.; Maier, W.; Schwettmann, L.; Weiss, D.J.; Groneberg, D.A. Access to intensive care in 14 European countries: A spatial analysis of intensive care need and capacity in the light of COVID-19. Intensive Care Med. 2020, 46, 2026–2034. [Google Scholar] [CrossRef]
  64. Meher, T.; Sahoo, H. Dynamics of usage of menstrual hygiene and unhygienic methods among young women in India: A spatial analysis. BMC Womens Health 2023, 23, 573. [Google Scholar] [CrossRef] [PubMed]
  65. San Sebastian, M.; Vives-Cases, C.; Goicolea, I. “Closer to the unfair reality”: Magnitude and spatial analysis of femicides in Ecuador. J. Interpers Violence 2021, 36, NP9982–NP9993. [Google Scholar] [CrossRef]
  66. Song, J.; Ok, S.M.; Kwon, E.Y.; Kim, H.J.; Lee, J.Y.; Joo, J.Y. Fatty acid binding protein 4 could be a linking biomarker between periodontitis and systemic diseases. Biomedicines 2025, 13, 402. [Google Scholar] [CrossRef] [PubMed]
  67. Kibuuka, D.; Mpofu, C.; Neave, P.; Manda, S. A spatial analysis of tuberculosis related mortality in South Africa. Int. J. Environ. Res. Public Health 2021, 18, 11865. [Google Scholar] [CrossRef] [PubMed]
  68. Kundu, S.; Sharma, P.; Singh, S.; Kumar, P. District-level heterogeneity in overweight or obesity among women of reproductive age: A geo-spatial analysis in India. PLoS ONE 2023, 18, e0290020. [Google Scholar] [CrossRef]
  69. Tuntun, M.; Aminah, S.; Yusrizal, C.H. Distribution pattern and spatial analysis of factors for tuberculosis (TB) cases in Bandar Lampung City in 2022. Bali Med. J. 2022, 12, 50–58. [Google Scholar] [CrossRef]
  70. Vedaei, S.S.; Fotovvat, A.; Mohebbian, M.R.; Rahman, G.M.E.; Wahid, K.A.; Babyn, P.; Marateb, H.R.; Mansourian, M.; Sami, R. COVID-SAFE: An IoT-based system for automated health monitoring and surveillance in post-pandemic life. IEEE Access 2020, 8, 188538–188551. [Google Scholar] [CrossRef] [PubMed]
  71. Calo, F.D.; Quinco, M.K.C.; Lachica, Z.P.T.; Logrosa, G.T.; Diche, Z.J.I.; Roxas, P.G.J.; Ligue, K.D.B.; Bompat, J.M.A.; Catalan, J.M.G.; Yumang, A.P.; et al. Retrospective spatial analysis of the COVID-19 threat to the high-risk population in Davao Region, Philippines from March 2020 to August 2021. Philipp. J. Sci. 2023, 152, 897–917. [Google Scholar] [CrossRef]
  72. Anwer, S.; Li, H.; Antwi-Afari, M.F.; Umer, W.; Mehmood, I.; Al-Hussein, M.; Wong, A.Y.L. Test–retest reliability, validity, and responsiveness of a textile-based wearable sensor for real-time assessment of physical fatigue in construction bar-benders. J. Build. Eng. 2021, 44, 103348. [Google Scholar] [CrossRef]
  73. Audi, M.N.; Mwenda, K.M.; Wei, G.; Lurie, M.N. Healthcare accessibility in preconflict Syria: A comparative spatial analysis. BMJ Open 2022, 12, e059210. [Google Scholar] [CrossRef]
  74. Ramirez-Aldana, R.; Gomez-Verjan, J.C.; Bello-Chavolla, O.Y. Spatial analysis of COVID-19 spread in Iran: Insights into geographical and structural transmission determinants at a province level. PLoS Negl. Trop. Dis. 2020, 14, e0008875. [Google Scholar] [CrossRef] [PubMed]
  75. Cabrera-Barona, P.F.; Jimenez, G.; Melo, P. Types of crime, poverty, population density and presence of police in the Metropolitan District of Quito. ISPRS Int. J. Geo-Inf. 2019, 8, 558. [Google Scholar] [CrossRef]
  76. Yu, J.; Leung, M.Y.; Ma, G.; Xia, J. Older adults’ access to and satisfaction with primary hospitals based on spatial and non-spatial analyses. Front Public Health 2022, 10, 845648. [Google Scholar] [CrossRef]
  77. Garnica-Monroy, R.; Garibay-Bravo, V.; Gonzalez-Gonzalez, A.; Martínez Salgado, H.; Hernández-Reyes, M. Spatial analysis of exposure to traffic-related air pollution in Mexico: Implications for urban planning to improve public health. Appl. Spat. Anal. Policy 2021, 15, 647–665. [Google Scholar] [CrossRef]
  78. Maxwell, S.P.; Brooks, C.; Kim, D.; McNeely, C.L.; Cho, S.; Thomas, K.C. Improving surveillance of human tick-borne disease risks: Spatial analysis using multimodal databases. JMIR Public Health Surveill 2023, 9, e43790. [Google Scholar] [CrossRef] [PubMed]
  79. Guevara, C.; Penas, M.S. Surveillance routing of COVID-19 infection spread using an intelligent infectious diseases algorithm. IEEE Access 2020, 8, 201925–201936. [Google Scholar] [CrossRef]
Disclaimer/Publisher’s Note: The statements, opinions and data contained in all publications are solely those of the individual author(s) and contributor(s) and not of MDPI and/or the editor(s). MDPI and/or the editor(s) disclaim responsibility for any injury to people or property resulting from any ideas, methods, instructions or products referred to in the content.

Article Metrics

Citations

Article Access Statistics

Article metric data becomes available approximately 24 hours after publication online.