Robust 24 Hours ahead Forecast in a Microgrid: A Real Case Study
Abstract
:1. Introduction
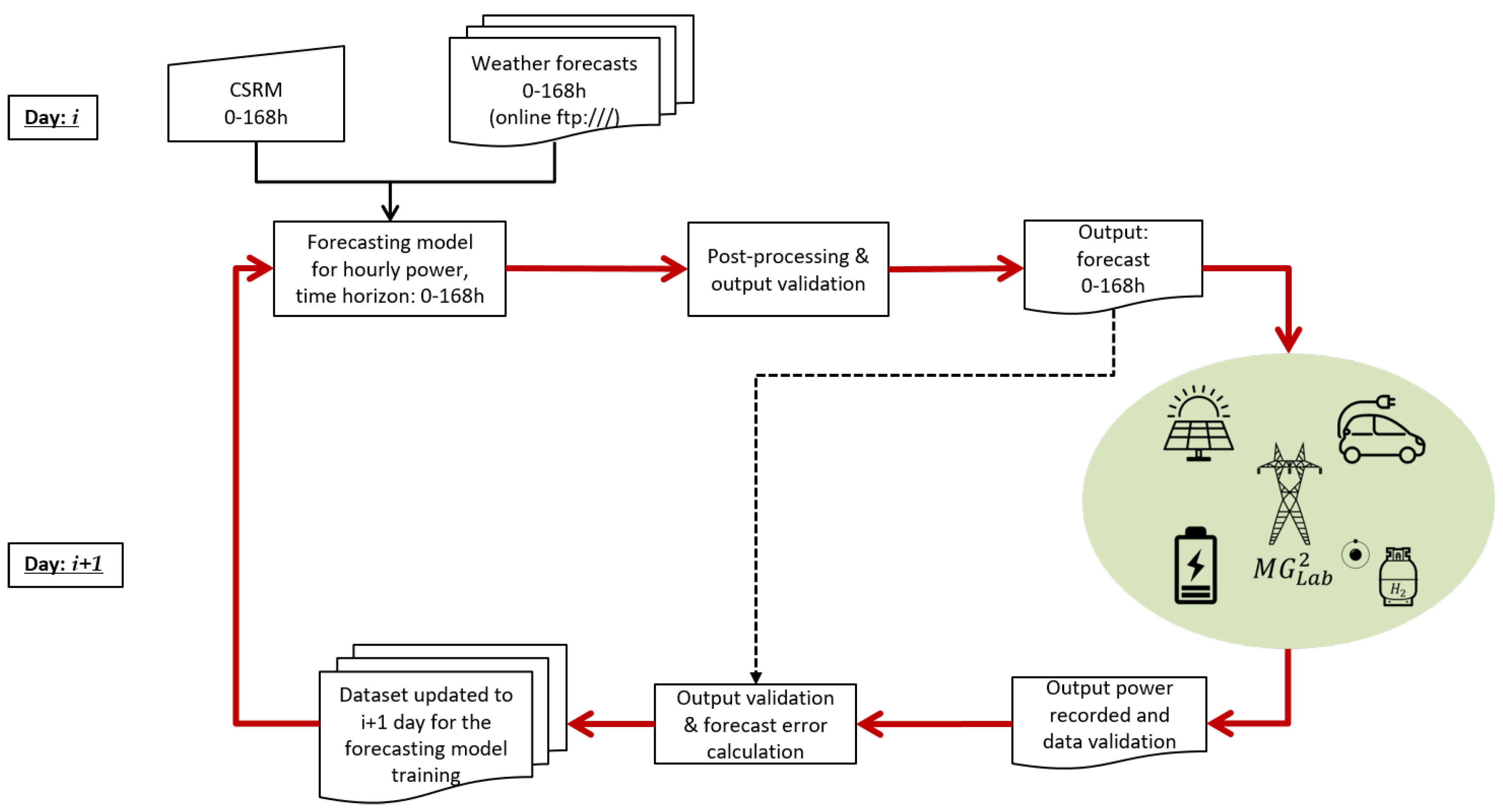
2. Microgrid 24 h ahead Forecast
- (A)
- weather forecasts and Clear Sky Radiation Model (CSRM) for the next 24 h acquisition;
- (B)
- forecasting engine output and data post-processing.
- (C)
- microgrid data validation;
- (D)
- daily performance metrics’ calculation and historical dataset update.
2.1. Weather Forecasts and CSRM for the Next 24 h Acquisition
- T (C): ambient temperature;
- GHI (W/m): Global Horizontal Irradiation;
- G (W/m): irradiation on the plane of the array;
- Ws (m/s): Wind speed;
- Wd (): Wind direction;
- P (hPa): ambient Pressure;
- Prec (mm): rainfall;
- C (%): percentage of Cloud cover;
- C: Cloud type (low, mid, high).
2.2. Forecasting Engine Output and Data Post-Processing
2.3. Microgrid Data Validation
- night: ;
- sunrise and sunset: ;
- day: .
2.4. Daily Performance Metrics’ Calculation and Historical Dataset Update
3. Case Study
3.1. Microgrid Description
- three Power Centers (PCs), acting as the electricity hub;
- dispatchable and non-dispatchable units for Heat, Power and Combined Heat and Power (CHP) generation:
- –
- three PV fields of 24, 25, and 26 kW, respectively;
- –
- a natural gas micro-CHP system (TOTEM) (electric power 25 kW, thermal power 25 kW);
- three different storage systems:
- –
- a thermal energy storage (TES) system (50 kWh)
- –
- two lithium ion Battery Energy Storage Systems (BESS), 70 kWh each;
- –
- a hydrogen Hybrid Energy Storage System (HyESS), 30 kWh storage coupled to a power-to-power system alkaline electrolyzer (25 kW) Proton-Exchange Membrane (PEM) fuel cell (25 kW);
- several loads:
- –
- an electric grid simulator, which acts as the virtual electricity user, as well as (if needed) a connection point with the electric grid: 100 kW;
- –
- programmable electric loads, namely two heat pumps that are smart-grid ready (2 × 6 kW), a potable water producer (6 kW), and lights (5 kW);
- –
- charging stations: two fast charging stations for electric vehicles (2 × 50 kW) and one for 10 electric bikes: (10 × 250 W).
3.2. Application and Discussion
4. Conclusions
Author Contributions
Conflicts of Interest
References
- Boyle, G. Renewable Electricity and the Grid; Routledge: London, UK, 2007; pp. 143–150. ISBN 9781849772. [Google Scholar] [CrossRef]
- Antonanzas, J.; Osorio, N.; Escobar, R.; Urraca, R.; Martinez-de Pison, F.J.; Antonanzas-Torres, F. Review of photovoltaic power forecasting. Sol. Energy 2016, 136, 78–111. [Google Scholar] [CrossRef]
- Ulbricht, R.; Fischer, U.; Lehner, W.; Donker, H. First Steps Towards a Systematical Optimized Strategy for Solar Energy Supply Forecasting. In Proceedings of the ECML/PKDD 2013—1st International Workshop on Data Analytics for Renewable Energy Integration (DARE), Prague, Czech Republic, 23–27 September 2013; pp. 14–25. [Google Scholar]
- Li, J.; Ward, J.K.; Tong, J.; Collins, L.; Platt, G. Machine learning for solar irradiance forecasting of photovoltaic system. Renew. Energy 2016, 90, 542–553. [Google Scholar] [CrossRef]
- Malvoni, M.; De Giorgi, M.G.; Congedo, P.M. Photovoltaic power forecasting using statistical methods: Impact of weather data. IET Sci. Meas. Technol. 2014, 8, 90–97. [Google Scholar] [CrossRef]
- Box, G.; Jenkins, G.M.; Reinsel, G. Time Series Analysis: Forecasting & Control, 3rd ed.; John Wiley & Sons, Inc.: Hoboken, NJ, USA, 1994. [Google Scholar] [CrossRef]
- Yang, H.-T.; Huang, C.-M.; Huang, Y.-C.; Pai, Y.-S. A Weather-Based Hybrid Method for one-day Ahead Hourly Forecasting of PV Power Output. In Proceedings of the 2014 9th IEEE Conference on Industrial Electronics and Applications (ICIEA 2014), Hangzhou, China, 9–11 June 2014; Volume 5, pp. 526–531. [Google Scholar] [CrossRef]
- Zheng, D.; Semero, Y.K.; Zhang, J.; Wei, D. Short-term wind power prediction in microgrids using a hybrid approach integrating genetic algorithm, particle swarm optimization, and adaptive neuro-fuzzy inference systems. IEEJ Trans. Electr. Electron. Eng. 2018, 13, 1561–1567. [Google Scholar] [CrossRef]
- Chugh, A.; Chaudhary, P.; Rizwan, M. Fuzzy logic approach for short term solar energy forecasting. In Proceedings of the 12th IEEE International Conference Electronics, Energy, Environment, Communication, Computer, Control: (E3-C3) (INDICON 2015), New Delhi, India, 17–20 December 2015; pp. 1–6. [Google Scholar] [CrossRef]
- Perveen, G.; Rizwan, M.; Goel, N. Intelligent model for solar energy forecasting and its implementation for solar photovoltaic applications. J. Renew. Sustain. Energy 2018. [Google Scholar] [CrossRef]
- Sivaneasan, B.; Yu, C.Y.; Goh, K.P. Solar Forecasting using ANN with Fuzzy Logic Pre-processing. Energy Procedia 2017, 143, 727–732. [Google Scholar] [CrossRef]
- Huang, C.; Cao, L.; Peng, N.; Li, S.; Zhang, J.; Wang, L.; Xiong, L.; Wang, J.H. Day ahead forecasting of hourly photovoltaic power based on robust multilayer perception. Sustainability 2018, 10, 4863. [Google Scholar] [CrossRef]
- Massucco, S.; Mosaico, G.; Saviozzi, M.; Silvestro, F. A hybrid technique for day ahead pv generation forecasting using clear-sky models or ensemble of artificial neural networks according to a decision tree approach. Energies 2019, 12, 1298. [Google Scholar] [CrossRef]
- Nespoli, A.; Ogliari, E.; Leva, S.; Pavan, A.M.; Mellit, A.; Lughi, V.; Dolara, A. Day ahead photovoltaic forecasting: A comparison of the most effective techniques. Energies 2019, 12, 1621. [Google Scholar] [CrossRef]
- Leva, S.; Mussetta, M.; Ogliari, E. PV module fault diagnosis based on micro-converters and day ahead forecast. IEEE Trans. Ind. Electron. 2018, 66, 3928–3937. [Google Scholar] [CrossRef]
- Dolara, A.; Grimaccia, F.; Leva, S.; Mussetta, M.; Ogliari, E. A physical hybrid artificial neural network for short term forecasting of PV plant power output. Energies 2015, 8, 1138–1153. [Google Scholar] [CrossRef]
- Dutta, S.; Li, Y.; Venkataraman, A.; Costa, L.M.; Jiang, T.; Plana, R.; Tordjman, P.; Choo, F.H.; Foo, C.F.; Puttgen, H.B. Load and Renewable Energy Forecasting for a Microgrid using Persistence Technique. Energy Procedia 2017, 143, 617–622. [Google Scholar] [CrossRef]
- El Hendouzi, A.; Bourouhou, A. Forecasting of PV power application to PV power penetration in a microgrid. In Proceedings of the 2016 International Conference on Electrical and Information Technologies (ICEIT 2016), Tangiers, Morocco, 4–7 May 2016; pp. 468–473. [Google Scholar] [CrossRef]
- Polimeni, S.; Moretti, L.; Manzolini, G.; Leva, S.; Meraldi, L.; Raboni, P. Numerical and experimental testing of predictive EMS algorithms for PV-BESS residential microgrid. In Proceedings of the 2019 IEEE Milan PowerTech, Milan, Italy, 23–27 June 2019; pp. 1–6. [Google Scholar] [CrossRef]
- Moretti, L.; Polimeni, S.; Meraldi, L.; Raboni, P.; Leva, S.; Manzolini, G. Assessing the impact of a two-layer predictive dispatch algorithm on design and operation of off-grid hybrid microgrids. Renew. Energy 2019, 143, 1439–1453. [Google Scholar] [CrossRef]
- Dolara, A.; Leva, S.; Mussetta, M.; Ogliari, E. PV hourly day ahead power forecasting in a micro grid context. In Proceedings of the EEEIC 2016—International Conference on Environment and Electrical Engineering, Florence, Italy, 6–8 June 2016; pp. 1–5. [Google Scholar] [CrossRef]
- Leva, S.; Dolara, A.; Grimaccia, F.; Mussetta, M.; Ogliari, E. Analysis and validation of 24 hours ahead neural network forecasting of photovoltaic output power. Math. Comput. Simul. 2017, 131, 88–100. [Google Scholar] [CrossRef]
- Bird, R.E.; Riordan, C. Simple Solar Spectral Model for Direct and Diffuse Irradiance on Horizontal and Tilted Planes at the Earth’s Surface for Cloudless Atmospheres. J. Clim. Appl. Meteorol. 1986, 25, 87–97. [Google Scholar] [CrossRef]
- Nespoli, A.; Ogliari, E.; Dolara, A.; Grimaccia, F.; Leva, S.; Mussetta, M. Validation of ANN Training Approaches for Day-Ahead Photovoltaic Forecasts. In Proceedings of the International Joint Conference on Neural Networks, Rio de Janeiro, Brazil, 8–13 July 2018; pp. 1–6. [Google Scholar] [CrossRef]
- Ogliari, E.; Dolara, A.; Manzolini, G.; Leva, S. Physical and hybrid methods comparison for the day ahead PV output power forecast. Renew. Energy 2017, 113, 11–21. [Google Scholar] [CrossRef]








| Components | Size |
|---|---|
| Electric power generation | 100 kW |
| Thermal power generation | 45 kW |
| Potable water production | 1 m/h |
| Electric storage | 150 kWh |
| Hydrogen storage | 30 kWh |
| Thermal storage | 50 kWh |
| Electric vehicles | 2 |
| Electric bikes | 10 |
| Non Validated | Validated | % | |
|---|---|---|---|
| dts | dts | Improvement | |
| NMAE | 5.28 | 3.81 | 27.87 |
| WMAE | 36.07 | 25.75 | 28.61 |
| EMAE | 35.12 | 24.57 | 30.03 |
| nRMSE | 16.40 | 12.77 | 22.17 |
| OMAE | 19.77 | 14.25 | 27.92 |
© 2019 by the authors. Licensee MDPI, Basel, Switzerland. This article is an open access article distributed under the terms and conditions of the Creative Commons Attribution (CC BY) license (http://creativecommons.org/licenses/by/4.0/).
Share and Cite
Nespoli, A.; Mussetta, M.; Ogliari, E.; Leva, S.; Fernández-Ramírez, L.; García-Triviño, P. Robust 24 Hours ahead Forecast in a Microgrid: A Real Case Study. Electronics 2019, 8, 1434. https://doi.org/10.3390/electronics8121434
Nespoli A, Mussetta M, Ogliari E, Leva S, Fernández-Ramírez L, García-Triviño P. Robust 24 Hours ahead Forecast in a Microgrid: A Real Case Study. Electronics. 2019; 8(12):1434. https://doi.org/10.3390/electronics8121434
Chicago/Turabian StyleNespoli, Alfredo, Marco Mussetta, Emanuele Ogliari, Sonia Leva, Luis Fernández-Ramírez, and Pablo García-Triviño. 2019. "Robust 24 Hours ahead Forecast in a Microgrid: A Real Case Study" Electronics 8, no. 12: 1434. https://doi.org/10.3390/electronics8121434
APA StyleNespoli, A., Mussetta, M., Ogliari, E., Leva, S., Fernández-Ramírez, L., & García-Triviño, P. (2019). Robust 24 Hours ahead Forecast in a Microgrid: A Real Case Study. Electronics, 8(12), 1434. https://doi.org/10.3390/electronics8121434

