Abstract
Low-Earth-Orbit (LEO) satellite networks face unique challenges in service function chain (SFC) orchestration due to their dynamic topology and resource constraints, making traditional terrestrial network solutions inadequate. This study addresses the challenge of maximizing service provider benefits through efficient SFC deployment and readjustment in LEO satellite networks. We propose PPOSFC, a novel dynamic SFC orchestration algorithm based on Proximal Policy Optimization (PPO), which incorporates future topology information into the decision-making process. The algorithm models the orchestration problem as a Markov decision process and employs a dual-objective optimization approach considering both deployment success rate and readjustment costs. Simulation results demonstrate that PPOSFC achieves a 13.07% increase in cumulative profit and improves deployment success rates by 6.78% compared to existing algorithms. The algorithm exhibits superior performance in both high and low user service request intensity, effectively balancing service quality and operational efficiency. Furthermore, our analysis reveals that incorporating predicted topology information significantly enhances orchestration performance.
1. Introduction
Satellite communications have emerged as a focal point of academic research and industrial development, driven by their distinctive advantages including extensive coverage, long-distance transmission capabilities, high capacity, operational flexibility, scalability, and resilience to terrestrial natural disasters [1]. Within this domain, Low-Earth-Orbit (LEO) satellites have garnered particular attention for their reduced latency, minimal transmission losses, high data rates, and cost-effectiveness, positioning them as crucial enablers for expanding network coverage and enhancing communication efficiency.
Low-Earth-Orbit (LEO) satellite networks operate through constellations comprising anywhere from dozens to tens of thousands of satellites working in synchronized coordination. Positioned at altitudes between 500 and 2000 km, these networks achieve comprehensive global coverage without blind spots [2]. Their significance extends beyond mere coverage, playing a pivotal role in delivering connectivity to sparsely populated regions while simultaneously serving as network extensions in densely populated areas, thereby alleviating the burden on terrestrial infrastructure. This dual functionality has established LEO satellite networks as an integral component of 5G network architecture [3], bridging critical connectivity gaps and enhancing overall network resilience.
The communication architecture of low-orbit satellites can be divided into two types [4]. The “bent-pipe” architecture, widely adopted due to its simplicity and cost-effectiveness, positions satellites as basic relay stations that forward signals between ground stations without signal processing. This configuration currently dominates satellite deployment practices. In contrast, the “space-based” architecture represents a more sophisticated approach, with each satellite equipped with signal processing and routing capabilities. These satellites communicate directly through inter-satellite links, fostering a more efficient network topology. This advanced architecture demonstrates superior flexibility by eliminating the need for extensive ground station infrastructure, consequently offering broader application possibilities and enhanced operational capabilities.
Like traditional terrestrial networks, LEO satellite networks face significant challenges, particularly in hardware–network function coupling and structural rigidity. The introduction of software-defined networking (SDN) and network function virtualization (NFV) technologies in 2012 revolutionized terrestrial network management and resource optimization [5,6]. Service function chaining (SFC) technology enables sequential traffic routing through interconnected network functions to deliver user services [7]. By integrating NFV and SDN capabilities, SFC empowers operators to provide flexible, customized services. However, satellite network development has traditionally lagged behind terrestrial networks, primarily due to the complex implementation of network technology and protocol hardware in onboard processors, coupled with satellite manufacturing and launch constraints. To address these challenges in satellite network management, flexibility, and rigidity, researchers have explored the viability of SDN/NFV technologies in satellite networks [8,9], identifying potential applications and challenges. Subsequently, reference [10] proposed SDSD technology to separate satellite network control and data layers, enabling flexible network configuration. The advancement of SDS/SDSN technology, combined with enhanced onboard processing capabilities, has now made SFC-based in-orbit service orchestration in LEO satellite networks feasible.
The deployment of SFCs encompasses the placement of VNFs on physical nodes and the mapping of virtual links onto physical network paths. This process faces multiple challenges due to constraints inherent in both physical network infrastructure and SFC request characteristics. Physical resource constraints pose significant limitations, as underlying network nodes possess finite capacities with upper bounds on computational resources such as CPU, memory, and storage. From a user perspective, network services must satisfy strict end-to-end latency requirements, as links exceeding these thresholds cannot deliver functional network services to users. The complexity of deployment and redeployment decisions is further compounded by the vast solution space created by the numerous possible combinations of node placement locations and virtual link mappings. Indeed, the SFC deployment problem has been proven to be NP-hard [11], reflecting the computational challenges in finding optimal solutions within this expansive decision space. From the perspective of network service providers, operators are more concerned with balancing the profits from providing services to users and the costs associated with the orchestration of network functions, in order to maximize overall benefits.
While research on terrestrial network SFC has reached maturity, the unique characteristics of LEO satellite networks present distinct challenges. The orbital motion of LEO satellites results in continuous variations in inter-satellite and satellite–ground station geometries, leading to dynamic link stability and the temporal evolution of the network topology [3]. This inherent topological dynamism poses significant challenges for onboard SFC orchestration. However, the deterministic nature of satellite orbits enables precise position prediction through ephemeris calculations, creating an environment that is both predictable and dynamic. This dual characteristic offers opportunities to optimize SFC orchestration by leveraging topological predictability while addressing dynamic requirements, thereby enhancing service quality and operational efficiency.
This paper makes the following contributions:
- It introduces and analyzes LEO satellite network SFC deployment scenarios, establishing the imperative for dynamic orchestration;
- It develops a comprehensive mathematical framework modeling dynamic SFC orchestration as a Markov decision process, incorporating future topology states;
- It proposes a novel DRL-based dynamic SFC orchestration algorithm optimized for LEO satellite networks, designed to maximize service provider benefits.
The paper is structured as follows: Section 2 examines the existing literature on satellite network SFC orchestration; Section 3 presents the mathematical formulation of satellite network SFC orchestration and establishes it as a constrained optimization problem; Section 4 formulates the problem as a Markov decision process and details the proposed DRL-based algorithm; Section 5 presents simulation results and analysis; and Section 6 concludes with findings and implications.
2. Related Works
Research on SFC orchestration, migration, and related domains in terrestrial networks has been extensive and multifaceted. Scholars have proposed various solutions employing heuristic algorithms and artificial intelligence to address emerging challenges in these environments.
In NFV-enabled SDN environments, reference [12] explored VNF instance selection and placement strategies for SFC request routing, validating their approach through NSFNET network simulations. Reference [13] demonstrated the efficacy of their proposed SFC deployment methodology in networks comprising dozens of nodes and links. Reference [14] examined wireless-aware SFC deployment in industrial Internet contexts with edge computing capabilities, incorporating wireless-aware deployment parameters into the SFC deployment framework.
The characteristics of different network environments significantly influence SFC deployment strategies. In SDN data center networks, static topologies with relatively few nodes and links operate under less stringent delay constraints. IoT networks, while more numerous in nodes, primarily exhibit this complexity in access and edge nodes, featuring high-degree access nodes and hierarchical structures. These networks are characterized by functionally differentiated physical nodes and primarily access point mobility. In contrast, LEO satellite networks present unique challenges: dense, homogeneous satellite distributions, larger problem scales, and time-varying topological characteristics. The dynamic nature of orbital motion affects all links, while constellation movement influences SFC access and exit nodes, necessitating distinct research approaches.
The evolution of satellite networks has followed a unique trajectory, resulting in comparatively limited research in this domain. The inherent dynamism and resource constraints of satellite network topologies present significant challenges to the direct application of terrestrial SFC orchestration algorithms. Several studies have addressed real-time physical resource coordination in dynamic networks through innovative VNF mapping algorithms. Reference [15] enhanced the connected vehicle service acceptance rates in SGIN through real-time VNF migration and rescheduling mechanisms. Reference [16] developed a dynamic VNF mapping algorithm considering satellite power limitations and ISL rate constraints. Reference [17] introduced a heuristic approach that effectively reduces computational complexity while improving service success rates.
The deployment of single-user VNFs in satellite networks requires careful consideration of dynamic topology impacts. Reference [18] addressed this challenge by formulating VNF deployment and traffic routing as a multi-slot integer linear programming problem, proposing a heuristic solution that minimizes network overhead while accommodating topological dynamics through temporal evolution. Reference [19] presented an integrated algorithm combining Dantzig–Wolfe decomposition, column generation, and branch-and-bound techniques to optimize inter-satellite link resource utilization, though its computational complexity limits application in large-scale networks. Reference [20] introduced an innovative approach that incorporates dynamic topology, resource constraints, and QoS requirements into VNE problem constraints, proposing heuristic solutions. Reference [21] conceptualized SAGIN resource allocation as a Markov decision process, developing a distributed deep reinforcement learning architecture for VNF resource management. Reference [22] formulated the optimization challenge as a potential game, introducing distributed resource allocation algorithms that balance deployment cost minimization with service user maximization.
While these algorithms demonstrate effectiveness within their specific domains, they do not adequately address the sequential constraints between virtual network functions—a critical factor that directly impacts service outcomes. For instance, reference [23] tackled resource utilization challenges in integrated satellite–ground environments through VNF sharing technology. Reference [24] developed collaborative SFC deployment methodologies for multi-domain satellite–terrestrial integrated networks. Reference [25] proposed task-oriented algorithms optimized for specific satellite missions, focusing on minimizing ground station link resource consumption and server utilization. Reference [26] introduced a distributed VNF deployment algorithm that simultaneously addresses network bandwidth cost minimization and end-to-end delay optimization in satellite edge computing contexts.
In multi-layer satellite network environments, reference [27] investigated SFC deployment strategies for small-scale software-defined satellite networks, introducing dual deployment paradigms: a multi-domain (MD) architecture utilizing MEO satellites as transit intermediaries, and an adaptive cluster framework accommodating diverse operational conditions. Reference [28] tackled the temporal dynamics of satellite networks through temporal graph representation of network topology, developing a novel SFC deployment algorithm based on this theoretical framework. Reference [29] advanced a goal-weighted path selection methodology to enhance SFC traffic routing efficiency in multi-layer satellite architectures. Reference [30] implemented a hidden Markov decision model to resolve challenges inherent in satellite network dynamics and substantial inter-satellite link latencies.
Distributed optimization has emerged as a crucial optimization paradigm, finding extensive applications in large-scale network optimization and multi-agent systems. This approach decomposes the overall optimization problem into multiple parallelizable subproblems, where each subsystem makes decisions based on local information and limited communication to achieve global optimization objectives. In [31], researchers introduced a distributed optimization framework for nonlinear multi-agent systems based on small-gain methods. The framework incorporates input-to-state stability (ISS) theory and small-gain techniques to prove system stability, effectively handling coupling constraints among agents while ensuring optimization convergence. Additionally, reference [32] proposed a distributed optimization-based approach for UAV swarm source seeking under communication constraints, achieving source localization through formation control and consensus filters. This method significantly reduces communication overhead compared to traditional approaches requiring gradient and Hessian matrix estimations.
The dynamic SFC orchestration problem in LEO satellite networks, which is the focus of our research, exhibits distinct characteristics from these typical distributed optimization scenarios. The time-varying nature of network topology introduces dynamic characteristics to both optimization objectives and constraints. Furthermore, SFC deployment necessitates end-to-end service quality guarantees, resulting in strong coupling relationships among decision variables. Resource allocation and path selection decisions require optimization based on global network states, making direct application of conventional distributed optimization methods challenging. Nevertheless, the concept of distributed optimization still provides important insights for solving large-scale satellite network optimization problems, especially when considering system scalability and computational efficiency.
Current research exhibits several limitations. The unique architectural requirements of large-scale satellite networks have resulted in slower progress compared to terrestrial network research. Furthermore, existing studies often treat SFC deployment and redeployment as separate processes, driven by specific optimization objectives. Research specifically addressing SFC readjustment in satellite networks remains insufficient. Given the orbital periodicity of LEO satellites, SFC readjustment necessitated by satellite movement demands urgent attention, particularly in developing integrated approaches that simultaneously address deployment and redeployment challenges.
3. System Model
A satellite network service function chain orchestration architecture based on NFV technology comprises two primary layers: physical and virtual. The physical layer encompasses the network infrastructure, consisting of satellite and ground nodes that provide network access services to geographically distributed users. This network facilitates traffic transmission between terminals when users initiate service requests. The virtual layer represents an aggregation of user requests, where each request is abstracted as an SFC—a sequence of interconnected VNFs arranged in a specific order.
When network traffic originates from user terminals at the network entry point, it triggers an SFC deployment request to the orchestrator. The SFC orchestrator performs two concurrent operations: analyzing the traffic characteristics and required network functions of the request while assessing the resource availability of the underlying physical network. Following a predetermined strategy, it deploys VNFs onto physical nodes (satellites) and maps virtual links to physical inter-node connections. This process culminates in establishing end-to-end network services for service terminals.
3.1. Physical Network Modeling
In this paper, the physical network consists of satellites distributed on different orbits at the same orbital height and multiple ground nodes distributed across different regions. Due to the high-speed movement of LEO satellites relative to the ground and the relative motion between satellites in different orbits, the connection status and link propagation delays of satellite–ground links and inter-satellite links change dynamically with satellite movement, causing the entire satellite communication network topology to vary dynamically over time. For continuous-time dynamic resource management and allocation problems, modeling based on discrete time slots is typically used to simplify the problem.
In the above scenario, satellite positions, link connectivity, and propagation delays can be accurately calculated and predicted for a certain period in the future using fixed given parameters [33]. Therefore, in this study, we model the dynamic characteristics of satellite networks through time-based snapshot sequences, representing different network states over time using a series of snapshots. Specifically, time is discretized into T time slots, denoted as . During each time slot t, the physical network topology remains unchanged, with topology changes occurring at time slot transitions. The physical network topology can be converted into an undirected graph , where N represents the node set, and represents the link set.
Physical nodes can be categorized into ground nodes and satellite nodes based on their different network functions. represents the set of all ground nodes. For any ground node , it can only serve as a source or destination node for user services, and physical resource limitations are not considered; thus, VNFs cannot be deployed on ground nodes. represents the set of all satellite nodes. Any satellite node has underlying physical resources capable of supporting VNF operation, such as CPU, memory, and storage. The resource capacities for each physical resource are , , and , respectively. Any type and number of VNFs can be deployed on a satellite node as long as they do not exceed the node’s single resource capacity constraints. All ground nodes and satellite nodes together constitute the physical network’s node set; thus, .
represents the set of all physical links at time t. For any physical link , its attributes can be described by bandwidth capacity and time-varying delay . Link bandwidth remains constant when the link is connected, while the link delay varies with time. When a link is disconnected, its bandwidth is considered zero, and the link delay is considered infinite.
For any satellite node , it has two relatively stable intra-orbital links connecting satellites in the same orbit and two inter-orbital links connecting satellites in different orbits, whose states change over time. Additionally, when ground user nodes are within a LEO satellite’s coverage area, the satellite can provide network access services to multiple ground users simultaneously, meaning a satellite can have multiple satellite–ground links connected at the same time. Due to the high-speed movement of LEO satellites and Earth’s rotation, the states of inter-orbital links and satellite–ground links are unstable and change over time.
The adjacency matrix represents the network’s link connection states at time t, where element in the i-th row and j-th column represents the connection state between nodes i and j. A value of 0 for indicates the link is disconnected at time t, while a value of 1 indicates that nodes and are connected and can route user traffic through this link.
3.2. Service Function Chain Modeling
This study considers user service requests with static traffic demands that arrive dynamically. Static user service traffic demand means that the traffic requirement is constant, determined upon service arrival, and does not change over time. Dynamic arrival of user service requests indicates that the number of requests received by the LEO satellite communication network at any time varies dynamically. The study assumes that user service request arrival rates follow a Poisson distribution.
A single-user service request can be represented as an SFC with constant traffic flow from the source to the destination node. Any SFC can be described as an undirected graph , where the input traffic demand is represented by , and represents the number of time slots from successful deployment until the removal and release of underlying physical resources.
For the undirected graph , represents the ordered set of all virtual nodes in the i-th SFC, including the source node , the destination node , and VNFs . For any VNF virtual node , input traffic and output traffic represent the data traffic requiring processing and the output traffic size after processing, respectively. The traffic scaling factor measures the relationship between input and output traffic after processing by virtual node , calculated as follows:
For source and destination nodes, which only provide network access services without data processing, the traffic scaling factor remains 1.
Any VNF virtual node in the SFC consumes physical resources when deployed, represented by . The resource consumption is related to the input traffic size, with resource consumption coefficients for unit input traffic. The actual physical resource consumption is calculated as follows:
Unlike virtual network function embedding in NFV technology, SFC virtual nodes have strict sequential dependencies. For any adjacent virtual nodes , their output and input traffic must satisfy the following:
This indicates that traffic scaling only occurs when traffic passes through virtual nodes, not during routing.
The virtual link set represents links between virtual nodes, with bandwidth requirement equal to the output traffic of the starting virtual node. End-to-end delay constraints are treated as a whole, with maximum allowable delay for each service request . If the routing path delay exceeds at any time, the SFC requires readjustment to meet service quality requirements. If the readjusted path still exceeds the delay constraint, the SFC deployment request is considered failed.
3.3. Delay Modeling
For network data provided as SFC services, the end-to-end delay is determined by both the transmission delays on different physical links along the traffic routing path and the processing delays at physical nodes executing network functions [34]. In this paper, we assume that VNF processing time for input data traffic depends on the physical resources actually allocated to each VNF. The SFC orchestrator allocates sufficient physical resources to each VNF request to prevent significant processing delays, reflected in the underlying resource consumption coefficient per unit traffic. Therefore, the processing delay of user data at VNFs can be neglected. However, when the load ratio of computing resources on a physical node reaches a certain level, the impact of high load on processing delay becomes significant. At this point, the processing delay will increase proportionally with the occupancy rate of the node’s physical resources and affect all virtual network functions deployed on the physical node. The processing delay at this time is
where and represent the actual computing resources occupied by the node and the upper limit of the node’s computing resources, respectively, and represents the inherent processing delay of data packets in satellite node switching equipment.
The transmission delay of data on link at time t is divided into two components: propagation delay and queuing delay . The end-to-end delay for data transmission on link equals the sum of these components:
The propagation delay is determined by the distance between the nodes at both ends of the link and the signal propagation speed on the link while also considering the impact of the Doppler effect caused by satellite mobility. The additional delay due to the Doppler effect is related to the relative motion between satellites; in this study, since the relative motion speed is small, a first-order approximation method is used for calculation. Considering uniform laser link communication across the entire LEO satellite network, the propagation delay on link is calculated as follows:
where represents the distance between nodes and at time t, and c represents the signal propagation speed on satellite links. represents the additional time delay caused by the Doppler effect, which is influenced by the relative velocity of satellites at both ends. However, in the scenario mentioned in this paper, considering the distance of inter-satellite links and the maximum relative motion distance, the impact of the Doppler effect on propagation delay is relatively small and can be almost ignored.
represents the queuing delay on link at time t. To simplify the model, we assume the following:
- Uniform data packet lengths across the entire LEO satellite network;
- Identical transmission and reception buffer sizes at both ends of each physical link;
- Random packet arrivals following Poisson distribution.
According to queuing theory, the packet queuing model can be described as M/D/1. In this model, the average queuing delay for each packet on the link can be calculated as follows:
where represents the Poisson-distributed packet arrival rate related to actual link traffic, and is the constant link service rate due to the fixed packet length assumption.
Setting packet length to 1, with link bandwidth and total traffic , the actual transmission delay on link is as follows:
This formula shows that link delay is proportional to bandwidth utilization—higher traffic results in greater queuing delay. However, calculations indicate that in this scenario, transmission delay on physical links has minimal impact on service request delay when traffic remains below 80% of total bandwidth. At the same time, to facilitate mathematical modeling and computation, we assign a delay value exceeding the upper limit of latency for all user service requests to interstellar links that cannot be connected, thereby rejecting virtual link deployment on unconnectable links.
3.4. Problem Modeling
In this section, the optimization objective is to maximize the service provider’s total profit over a specific orchestration period. The network service provider’s profit consists of two parts: the first part is the revenue generated from successfully providing service function chain requests, which is related to the number of successfully deployed service function chains within the orchestration period and the profit per successful deployment; the second part is the cost incurred from redeploying service function chains that fail to meet user service quality requirements during their lifecycle. In research on service function chain redeployment, this cost is jointly determined by the number of hops involved in VNF migration during redeployment and the traffic volume carried by the service function chain. The operator’s profit calculation formula is shown as follows:
In the above formula, the binary decision variable indicates whether at time t, the j-th virtual node of the i-th user service request is mapped to the physical node , with a value of 1 if mapped and 0 otherwise. Here, virtual nodes can be either VNFs or the source and destination nodes of service requests; binary decision variable indicates whether at time t, user service request selects path between source and destination nodes as the user traffic routing path, with a value of 1 if selected and 0 otherwise; binary decision variable indicates whether at time t, the virtual link between the j-th and k-th virtual nodes of the i-th user service request uses the physical link as part of its traffic routing path, with a value of 1 if used and 0 otherwise; decision variable indicates whether at time t, the i-th user service request requiring readjustment due to delay constraint violations is successfully readjusted, with a value of 1 if successfully readjusted or not requiring readjustment and 0 otherwise. The operator’s total profit equals the difference between revenue from providing services to users and the cost of readjusting service function chains that fail to meet delay constraints to ensure service quality. The revenue from providing services to users can be calculated using the following formula:
The formula indicates that the operator’s total revenue over the entire network period equals the sum of revenue earned from providing services to each user. In this paper, the operator’s revenue model can be summarized as follows: charging fees as revenue for providing network access services that meet service quality requirements through the occupation of underlying network infrastructure resources during the user service lifecycle without separately considering the costs of resource occupation by services. In service layer modeling, both the VNF resource occupation of underlying nodes and user traffic bandwidth occupation of physical links are modeled as positively correlated with user traffic; therefore, the operator’s total revenue from providing services to a single user can be approximately estimated using the user’s traffic volume and service duration. The formula shows that the revenue earned from providing services to a single user is proportional to the service duration and input traffic demand of that user’s service request.
For service operators, throughout the network period, the main cost of ensuring service quality comes from capital expenditure and operational costs associated with readjusting deployed virtual network functions and remapping affected virtual links when network topology changes lead to service quality degradation. When readjustment is needed, this cost is influenced by the number of physical link hops traversed during VNF migration between physical nodes, with costs increasing as the number of link hops between target and original physical nodes increases. The operator’s total expenditure over the network period equals the sum of costs for individual user requests, as shown in the formula. For individual user service requests, operational costs equal the product of service request traffic volume during the service lifecycle and the sum of physical link hops for all adjusted virtual network function migrations. Additionally, considering the possibility of service readjustment failure during the entire lifecycle, when the network service provider cannot provide service that meets constraints despite best efforts, the user service is considered to have failed readjustment. In this case, because the service cannot continue to be provided, user service experience will be affected during this period; therefore, it is necessary to add the cost of readjustment failure.
where represents the migration hops of in at time t, which requires considering the VNF deployment locations at the previous and current times for calculation.
where represents the shortest path hop count between physical nodes and . When migrates from node to node , with and , is the hop count between these two nodes.
In this research, the main constraints considered when solving the optimization problem are shown as follows:
- The source node of SFC can only be mapped to ground nodes:
- The destination node of SFC can only be mapped to ground nodes:
- The j th virtual network function of the i th user service request can only be deployed on one satellite node:
- Assuming the nodes in traffic routing path are sequentially arranged to obtain ; the set of all nodes in the path is , and any actual routing path for a user service request cannot contain loops:
- For any satellite node , the total consumption of each resource by virtual network functions deployed on this node cannot exceed its corresponding resource capacity:
- For any physical link , the total link bandwidth must be greater than or equal to the sum of bandwidth occupied by virtual links mapped to this link:
- For each user request and its routing path , the path delay must be less than or equal to the maximum allowed delay of , as shown in the formula, where represents the delay of the i th physical link in :
- If a user request is successfully readjusted, all its virtual network functions must be deployed after readjustment:
- If a user request is successfully readjusted, after VNF readjustment, all affected virtual links are also correspondingly remapped:
In summary, the in-orbit service orchestration problem of maximizing operator revenue in satellite networks with unchanged underlying available resources can be modeled as an optimization problem under specific constraints, as shown in the following formula:
The optimization problem aims to maximize the total profit P of the network service provider. The decision variables of the problem include deployment location, path selection, link mapping, and whether readjustment is successful or not. These decisions need to satisfy the aforementioned constraints. By solving this optimization problem, an SFC deployment and readjustment scheme that maximizes operator profit while considering resource constraints and service quality requirements can be obtained.
4. DRL-Based Dynamic SFC Orchestration Algorithm for LEO Satellite Networks
4.1. Dynamic Service Function Chain Orchestration
The dynamic orchestration of service function chains encompasses two primary components: the deployment of chains for incoming user service requests and the readjustment of existing deployments.
In LEO satellite network environments, service function chain deployment requests exhibit independent characteristics regarding both arrival times and request attributes. Given the dynamic nature of satellite networks, we discretize time into sequential slots , during which network topology maintains stability. Within each sufficiently small time slot , the system processes multiple incoming deployment and readjustment requests. Upon receiving a deployment request, the SFC deployment orchestrator acquires current network state information, including the remaining computational resources (CPU, memory, and storage) of satellite node , available bandwidth of physical link , link connection state matrix , and time-varying link delay . The orchestrator then processes the request according to specified service requirements within the time slot.
Each time slot is subdivided into consecutive SFC deployment intervals based on orchestration requirements. For consecutive intervals, we define the current network resource state , VNF deployment and the virtual link mapping scheme , and the post-deployment resource state (the initial state for subsequent intervals). This establishes the dynamic orchestration process as . Notably, computational efficiency significantly impacts system performance due to network topology dynamics. Extended calculation periods may span multiple time slots, potentially invalidating initial topology and link characteristic assumptions. Therefore, deployment algorithms must incorporate topology transition considerations to ensure request completion before topological changes occur.
Service function chain readjustment becomes necessary when underlying physical network topology changes render existing virtual-to-physical link mappings ineffective. The predictable nature of satellite orbital movements, determined by ephemeris data, enables the forecasting of future network topology configurations. In LEO satellite network orchestration scenarios, service quality degradation due to satellite movement triggers readjustment procedures to maintain quality standards. This predictability facilitates strategic deployment approaches: placing VNFs on relatively stable nodes to maintain service quality consistency and minimize necessary readjustments within the specified timeframes. Additionally, when network service providers prioritize profit maximization, the strategic readjustment of deployed chains based on profit potential, particularly during near-saturation conditions, can optimize global revenue generation.
4.2. Markov Decision Process
This study considers maximizing network service provider benefits during SFC dynamic orchestration in LEO satellite networks as a dynamic optimization problem. Therefore, the optimization objective is converted into a discrete-time Markov decision process (DTMDP), defined as a quadruple , representing the state space, action space, state transition probability, and reward function.
The state space includes the current network topology state, future network topology state, and SFC request set requiring deployment or readjustment and their attributes. For state space S, any state at time t can be represented as . The current network state includes the following:
- Physical node set ;
- Physical link set ;
- Network topology matrix ;
- Node resource state , where ;
- Link resource state , where .
Future network state sequence , where
- K represents the prediction time slot count;
- represents network topology matrix at .
SFC request set , where
- Source and destination nodes are ;
- VNF sequence is ;
- Resource requirements are for any ;
- End-to-end delay constraint is ;
- Request type is .
Action space includes VNF deployment decision variables , path selection decision variables and link mapping decision variables . For any time t, action space A can be represented as , where
- VNF deployment decision matrix is ;
- Path selection decision matrix is ;
- Link mapping decision tensor is .
Transition probability P represents the probability of transitioning to the next state after taking action in the current state: . In the decision-making process discussed in this article, the state transition function P cannot be explicitly defined due to uncertainties in state transitions and the curse of dimensionality. Factors like dynamic changes in satellite network topology and user request arrivals introduce randomness into future states. Even with single-step transitions, system states involve multiple dimensions of information such as network topology, resource status, and SFC requests. This high-dimensional transition probability matrix cannot be explicitly stated. Therefore, we use sampling-based methods to learn and optimize strategies directly from interactions to derive optimal policies. A more detailed optimization process will be introduced in the next subsection.
The reward function consists of two parts: immediate reward and cumulative reward. The immediate reward represents the reward obtained immediately after taking action a in state s; the cumulative reward represents the overall return at the end of a complete episode . The immediate reward is expressed as follows:
where represents the input traffic demand of , represents the lifecycle of , represents the number of hops during readjustment, and are adjustment parameters.
The cumulative reward , which is consistent with the formula in problem modeling.
The process evaluates the quality of the current orchestration policy through the state value function:
where T represents the episode length; is the discount factor, indicating the importance of future rewards relative to current rewards. The optimization objective of the process, which is also the optimal policy for dynamic SFC orchestration, can be expressed as follows:
This formulation aims to find the policy that maximizes the expected cumulative discounted reward across all possible state–action pairs, considering both immediate rewards and long-term benefits.
4.3. PPO Algorithm
Proximal Policy Optimization (PPO) represents a significant advancement in policy gradient methods for reinforcement learning. As a member of the actor–critic family, PPO addresses the challenge of determining appropriate step sizes for policy updates while maintaining stability during training. The algorithm introduces a new objective function that effectively constrains policy updates within a trust region by clipping the probability ratio between old and new policies, without requiring complex second-order optimization techniques.
In the reinforcement learning environment, our objective is to find a policy that maximizes the expected cumulative discounted reward:
where represents the trajectory, is the discount factor, and represents immediate reward at time step t.
Taking the derivative of the objective function with respect to policy parameters , we can use gradient ascent to maximize this objective. According to the policy gradient theorem, the gradient can be expressed as follows:
where is the action-value function. To reduce variance, a state value function baseline is introduced:
where is the advantage function.
In PPO’s actor–critic architecture, the actor network maps states to action distributions, whereas the critic network learns the value function. Based on the above derivation, an actor–critic architecture is proposed, where the actor network is responsible for policy improvement, while the critic network supports policy updates by providing more accurate value estimates. This structure with a clear division of responsibilities not only improves the algorithm’s sample efficiency but also enables solutions to stability issues in policy optimization. In the AC architecture of the PPO algorithm, the actor network (policy network) with parameters maps states to action distributions, while the critic network (value network) with parameters learns the value function to assist the actor network in policy updates.
For the policy gradient objective, PPO introduces a clipped surrogate objective:
where is the probability ratio between new and old policies for the same state–action pair; is the clipping parameter that constrains the objective function to ensure the difference between new and old parameters is not too large.
The value function is trained by minimizing the following loss:
where is calculated through GAE. The final optimization objective combines these components:
where are coefficients, and represents the entropy bonus term.
PPO uses generalized advantage estimation (GAE) to calculate advantages:
where is the TD error, is the GAE parameter, and is the discount factor.
In this research, we use the PPO algorithm to solve the discrete-time Markov decision process proposed above, thereby implementing a DRL-based dynamic SFC orchestration algorithm for LEO satellite networks. According to the modeling method described above, at the beginning of each time slot, the algorithm receives several user service function chain deployment requests while updating the underlying physical network state, including the current network topology state and the network topology states for several future time slots. At this point, the system will first calculate the status of all deployed SFCs based on the latest information, determining which SFCs require readjustment due to constraint violations caused by these changes. After that, the algorithm calculates readjustment actions according to the PPO algorithm’s training process and updates network parameters based on readjustment results. Once all readjustment requests are completed, the system begins processing arrived user service function chain deployment requests, with the algorithm calculating deployment actions according to the PPO algorithm’s training process and updating the network parameters based on deployment results.
For any time t, the action space A can be represented as . For a large LEO satellite constellation network, the number of possible physical links formed by inter-satellite links between any two satellites is exponential to the number of nodes. Therefore, for each sub-action decision , its possible action space is also enormous, and multiple virtual link mapping actions need decisions for each SFC. If the above action space is fully incorporated into the agent’s decision action space, the complexity of this space would be unacceptable. In a service function chain in-orbit service orchestration scenario, we notice that most deployment scheme routing solutions tend to be distributed among the K-shortest paths subset between SFC input and output nodes, while deployment schemes outside this range are mostly discarded due to unacceptable delays caused by excessive link distances [35].
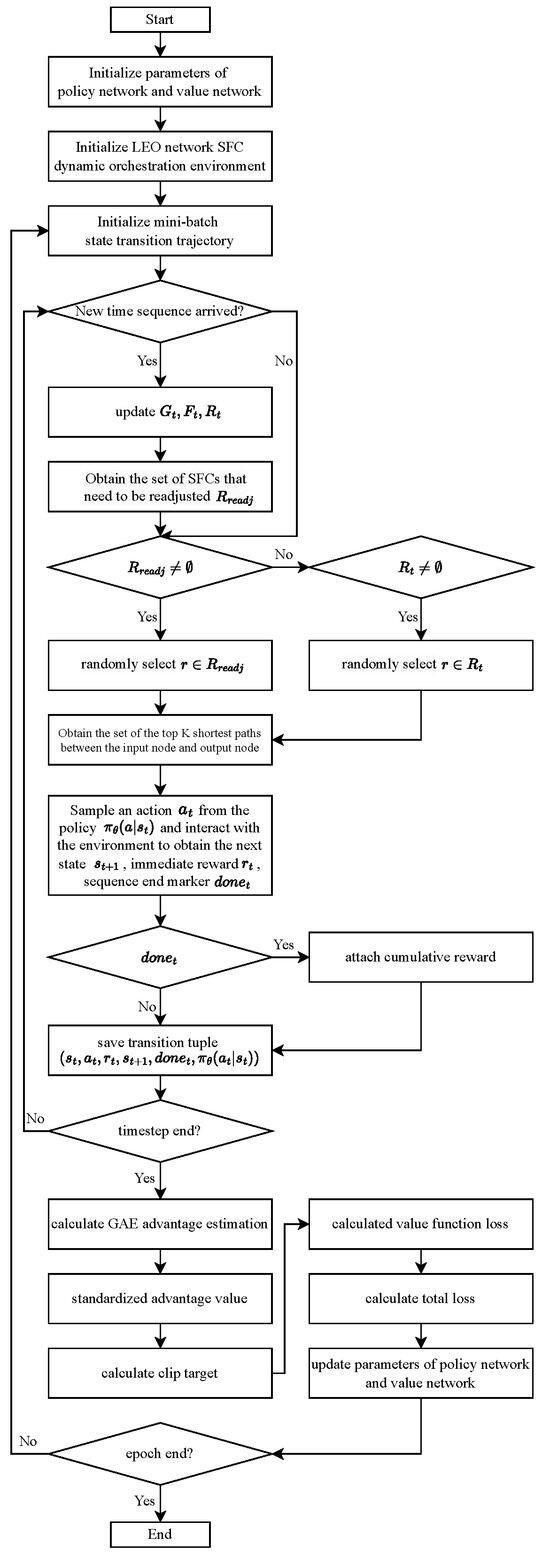
Therefore, to solve the problem of oversized action space, we reduce the action space to , where is the set of K-shortest paths between SFC input and output nodes ranked by delay, and is the set of physical nodes along these routing paths. For action , the agent will simultaneously decide sub-actions and . The pseudocode of the algorithm is presented in Algorithm 1, and the flowchart in Figure 1 illustrates the algorithmic workflow.
| Algorithm 1 DRL-based Dynamic SFC Orchestration Algorithm for LEO Satellite Networks |
|
Figure 1.
Flowchart of DRL-based dynamic SFC orchestration algorithm for LEO satellite networks.
5. Simulation and Results Analysis
In this simulation, we used SFCSim [36] as the testing platform, an open source NFV resource allocation simulation software based on the NetworkX network simulation library for complex network simulation. The deep reinforcement learning model was built using PyTorch 2.2.1 and operated on a Linux system equipped with a Ryzen 9 5900X, RTX 2080Ti, and 64 GB of memory. The underlying physical network parameters were set as follows: For the LEO satellite network, the orbital height was set to 550 km with an inclination of 53 degrees. There were 20 different orbits with 18 satellites per orbit, totaling 360 satellites in the network. CPU, memory, and storage space were set to 64 cores, 32 GB, and 128 GB respectively, with a link bandwidth limit of 2.5 Gbps. The service function chain request parameters were set as follows: SFC source and destination nodes were randomly distributed across 10 different geographical locations. The number of VNFs per SFC followed a discrete uniform distribution , traffic demands followed Mbps, and resource consumption coefficients followed discrete uniform distributions: Mbps, Mbps, and Mbps. The duration and maximum allowable delay were set as and . For the algorithm’s optimization objectives, we set , , , configuring these parameters to maximize the balance between service traffic revenue and reconfiguration costs while considering delay. The detailed simulation environment parameters are summarized in Table 1.
Table 1.
Simulation environment parameters.
This simulation study was conducted in a simulated LEO satellite network environment. Satellite topology information was generated using relevant constellation parameters, which were subsequently transformed into a communication network model with physical network parameters through the integration of the SGP4 satellite toolkit and the open source SFCSim library. User service function chain deployment requests were generated by incorporating service parameters within the SFCSim framework. Leveraging the dynamic deployment capabilities of the SFCSim platform, we trained our algorithmic model in the simulation environment. The neural network architecture was implemented using PyTorch’s comprehensive suite of functionalities, with network parameters optimized through the Adam optimizer. Our optimization objective focused on maximizing the operator’s cumulative profit, which comprises two components: the accumulated revenue from network service provision, and the capital expenditure incurred due to SFC readjustments. The detailed constraints governing this optimization framework were thoroughly discussed in Section 3.
In this study, we compared our approach against ABSA and NSBSO algorithms. The ABSA algorithm [37] considers network function affinity within SFCs and optimizes deployment by co-locating functionally related components on the same node through simulated annealing optimization. The NSBSO algorithm [38] introduces node stability metrics to handle satellite network topology dynamics and employs an iterative greedy approach for solution optimization. We evaluated algorithm performance under the specified environmental conditions, focusing on optimization objectives: operator total profits maximization, capital expenditure from SFC readjustments, and comprising cumulative service provision revenue. As shown in Figure 2 and Table 2, we analyzed these performance metrics across different user request arrival rates.
Figure 2.
Algorithm performance on optimization objectives across different user request arrival rates: (a) total profits; (b) cost from SFC readjustments; (c) service provision revenue.
Table 2.
Algorithm performance on optimization objectives across different user request arrival rates.
As illustrated in Figure 2 and Table 2, our proposed algorithm consistently outperforms existing solutions in operator total profits across varying request arrival rates. PPOSFC demonstrates achieving a 13.07% average increase compared to NSBSO. This improvement reflects enhanced efficiency in both readjustment cost reduction and service quality maintenance during network modifications. The algorithm also exhibits superior performance in generating cumulative revenue from service provision. The analysis of request arrival rates reveals that all algorithms experience diminishing marginal returns as arrival rates increase, with revenue optimization becoming challenging beyond 30 requests per timeslot. At high request rates, two critical issues emerge in capacity-constrained network regions: the inability to accommodate new service requests and frequent SFC readjustments triggered by delay constraint violations or resource limitations. The results confirm that escalating readjustment costs primarily drive revenue decline in these scenarios. The PPOSFC algorithm’s enhanced topology awareness proves particularly effective in mitigating these readjustment costs under high user service request intensity.
As shown in Figure 3, we evaluated algorithm performance through SFC deployment and readjustment success rates. PPOSFC demonstrates significant improvements in both metrics, achieving 6.78% higher deployment success rates and 3.12% better readjustment success rates compared to ABSA. These results corroborate our earlier findings of reduced readjustment costs and increased cumulative profits while providing insight into the underlying performance mechanisms. All algorithms maintain satisfactory readjustment success rates under low user service request intensity. However, PPOSFC’s strategic approach enables the optimal selection of low-cost migration solutions during readjustment phases. When the network operates near capacity limits with increased readjustment demands, PPOSFC effectively identifies globally optimal orchestration strategies that maximize operator profits, despite inevitable deployment and readjustment constraints.
Figure 3.
Algorithm performance on SFC orchestration success rates across different user request arrival rates: (a) deployment success rates; (b) readjustment success rates.
Next, we investigated how immediate reward parameter settings influence the orchestration strategy preferences of the PPOSFC algorithm during training. In the algorithm’s training process, immediate reward parameters were configured to affect the agent’s bias toward deployment or readjustment in orchestration schemes. We examined the impact of parameters and on the deployment success rate and readjustment costs under various user service request arrival rates, where represents the immediate reward for successful SFC deployment, and represents the immediate reward for successful SFC readjustment. As shown in Figure 4, the simulation results demonstrate that increasing the immediate reward for successful deployment causes the algorithm to favor SFC deployment in its strategy, achieving higher deployment success rates under high user service request intensity, albeit at the cost of increased readjustment expenses. Conversely, increasing the immediate reward for successful readjustment leads the algorithm to prioritize reducing readjustment costs, selecting solutions with lower readjustment costs when readjustment frequency is limited, though this may impact SFC deployment schemes. The simulations confirm that adjusting the immediate reward coefficients for successful deployment and readjustment enables strategy adaptation under different user service request intensities: for instance, reducing readjustment costs in the low user service request intensity or maintaining higher deployment success rates in the high user service request intensity.
Figure 4.
SFC orchestration performance across different immediate reward parameters: (a) deployment success rates across different ; (b) readjustment success rates across different ; (c) deployment success rates across different ; (d) readjustment success rates across different .
Next, we investigated the impact of incorporating future network topology information on the performance of the PPOSFC algorithm. Our analysis examined the effect of topology information inclusion on cumulative profit under varying user service request arrival rates. The detailed results are presented in Table 3. The simulation results demonstrate that incorporating future network topology information significantly influences the algorithm’s optimization objectives, yielding an average improvement of 5.46% in cumulative profit. These findings substantiate the positive impact of supplementary topology information in the observation space on the algorithm’s orchestration performance.
Table 3.
Algorithm performance on cumulative profit in terms of whether to incorporate future network topology information.
We further examined the adaptability of our algorithm across different LEO satellite network configurations. Building upon our previous simulation framework, we modified the orbital parameters to create a new simulation environment. In this modified configuration, the number of satellites per orbit was adjusted to 10, resulting in a total constellation of 180 satellites. Simulations were conducted with a user service request arrival rate of 20 per unit time slice, with the results illustrated in Figure 5. The simulation outcomes demonstrate that our proposed algorithm maintains robust orchestration performance across satellite networks of varying sizes, consistently achieving higher cumulative operator profits. These results validate the algorithm’s adaptability and effectiveness across satellite networks of different scales.
Figure 5.
Algorithm performance across different satellite configurations.
Finally, we examined the impact of hyperparameters on training effectiveness in the PPOSFC algorithm. In DRL algorithms, training effectiveness is primarily evaluated through two aspects: training convergence efficiency and convergence performance. For DRL algorithms, these factors are assessed by observing changes in the agent’s episodic cumulative profit over training steps. We investigated scenarios with a batch size of 256 and learning rates of 0.0001, 0.0005, and 0.001. The simulation results, as shown in Figure 6, demonstrate varying cumulative rewards under different learning rates. With a learning rate of 0.0001, the algorithm achieved the fastest convergence, while a learning rate of 0.001 resulted in the slowest convergence. This occurs because higher learning rates increase the magnitude of updates, and despite PPO’s clipping mechanism, may lead to excessive policy updates that deviate from the optimal policy path, causing instability in the learning process. Conversely, lower learning rates tend to maintain smoother policy updates, enabling more stable algorithm convergence and a gradual approach toward optimal solutions, thus achieving superior convergence results.
Figure 6.
Cumulative training rewards with different hyperparameters: (a) cumulative training rewards with different learning rates; (b) cumulative training rewards with different batch sizes.
We also examined scenarios with a fixed learning rate of 0.0001 and varying batch sizes of 64, 256, and 512. The algorithm demonstrated different convergence efficiencies across these batch sizes. As shown in Figure 6, with a batch size of 64, the algorithm initially converged more rapidly but achieved the lowest final reward. At a batch size of 512, the algorithm reached final rewards comparable to those with a batch size of 256 but exhibited slower convergence. This behavior occurs because smaller batch sizes typically result in higher gradient update variance. While this enables faster convergence due to more frequent parameter updates, it also increases the likelihood of the model becoming trapped in local optima, thereby affecting the final cumulative reward. Conversely, larger batch sizes provide more accurate gradient updates. The increased number of data samples enables more precise gradient direction estimation, reducing update randomness and volatility. This facilitates steady optimization in the parameter space, leading to higher final rewards, albeit with slower update progression.
6. Conclusions
This paper focuses on the dynamic orchestration of service function chains in LEO satellite networks, proposing a DRL-based dynamic SFC orchestration algorithm called PPOSFC. The algorithm takes a service provider profit maximization approach, establishing mathematical models for network node resources and link states, and presents a PPO-based reinforcement learning method. By incorporating time-varying topology information and adjusting reward mechanisms, it effectively achieves joint optimization of SFC deployment and readjustment. Simulation results demonstrate that, compared to existing algorithms, PPOSFC achieves significant improvements across multiple metrics including operator profit, readjustment costs, and deployment success rates. The algorithm can flexibly adjust deployment strategies based on user service request intensity, maximizing operator benefits while ensuring service quality. Future research will explore distributed training, multi-objective weight adaptation, and other technologies to further enhance the algorithm’s performance and scalability. Simultaneously, the load balancing of physical resources among satellite nodes requires further attention, particularly regarding the trade-off between load balancing, service quality, and operating costs.
Author Contributions
Conceptualization, Z.Z., H.H., and Y.W.; formal analysis, Z.Z. and H.H.; writing—review and editing, Z.Z.; supervision, H.H. and Y.W. All authors have read and agreed to the published version of the manuscript.
Funding
This research was funded by the National Natural Science Foundations of China, grant number 61821001.
Data Availability Statement
Data are contained within the article.
Conflicts of Interest
The authors declare no conflicts of interest.
Abbreviations
The following abbreviations are used in this manuscript:
| LEO | Low Earth Orbit |
| SFC | Service function chain |
| VNF | Virtual network function |
References
- Jia, Z.Y.; Sheng, M.; Li, J.D. LEO-satellite-assisted UAV: Joint trajectory and data collection for Internet of remote things in 6G aerial access networks. IEEE Internet Things J. 2021, 8, 9814–9826. [Google Scholar] [CrossRef]
- Darwish, T.; Kurt, G.K.; Yanikomeroglu, H. LEO satellites in 5G and beyond networks: A review from a standardization perspective. IEEE Access 2022, 10, 35040–35060. [Google Scholar] [CrossRef]
- Kodheli, O.; Guidotti, A.; Vanelli-Coralli, A. Integration of Satellites in 5G through LEO Constellations. In Proceedings of the 2017 IEEE Global Communications Conference (GLOBECOM), Singapore, 4–8 December 2017; pp. 1–6. [Google Scholar]
- Wang, X. Research on Efficient and Secure Networking in LEO Satellite Networks. Ph.D. Thesis, Xidian University, Xi’an, China, 2019. [Google Scholar]
- Alam, I.; Sharif, K.; Li, F.; Latif, Z.; Karim, M.M.; Biswas, S.; Nour, B.; Wang, Y. A Survey of Network Virtualization Techniques for Internet of Things Using SDN and NFV. ACM Comput. Surv. 2020, 53, 3379444. [Google Scholar] [CrossRef]
- Zhuang, W.; Ye, Q.; Lyu, F.; He, N.; Shen, X. SDN/NFV-empowered Future IoV with Enhanced Communication, Computing, and Caching. Proc. IEEE 2019, 108, 274–291. [Google Scholar] [CrossRef]
- Bhamare, D.; Jain, R.; Samaka, M.; Erbad, A.; Jain, L. A Survey on Service Function Chaining. J. Netw. Comput. Appl. 2016, 75, 138–155. [Google Scholar] [CrossRef]
- Gardikis, G.; Koumaras, H.; Sakkas, C.; Kourtis, A. Towards SDN/NFV-enabled Satellite Networks. Telecommun. Syst. 2017, 66, 615–628. [Google Scholar] [CrossRef]
- Gardikis, G.; Costicoglou, S.; Koumaras, H.; Sakkas, C.; Kourtis, A. NFV Applicability and Use Cases in Satellite Networks. In Proceedings of the 2016 European Conference on Networks and Communications (EuCNC), Athens, Greece, 27–30 June 2016; pp. 47–51. [Google Scholar]
- Yang, B.; Wu, Y.; Chu, X.; Song, G. Seamless Handover in Software-Defined Satellite Networking. IEEE Commun. Lett. 2016, 20, 1768–1771. [Google Scholar] [CrossRef]
- Bari, F.; Chowdhury, S.R.; Ahmed, R.; Boutaba, R.; Duarte, O.C.M.B. Orchestrating Virtualized Network Functions. IEEE Trans. Netw. Serv. Manag. 2016, 13, 725–739. [Google Scholar] [CrossRef]
- Liu, L.; Guo, S.; Liu, G.; Wu, J.; Chen, Z. Joint Dynamical VNF Placement and SFC Routing in NFV-enabled SDNs. IEEE Trans. Netw. Serv. Manag. 2021, 18, 4263–4276. [Google Scholar] [CrossRef]
- Yao, J.; Yan, C.; Wang, J.; Xu, Q.; Wu, Q. Stable QoE-Aware Multi-SFCs Cooperative Routing Mechanism Based on Deep Reinforcement Learning. IEEE Trans. Netw. Serv. Manag. 2023, 21, 120–131. [Google Scholar] [CrossRef]
- Li, J.; Wang, R.; Wang, K. Service Function Chaining in Industrial Internet of Things with Edge Intelligence: A Natural Actor-Critic Approach. IEEE Trans. Ind. Inform. 2022, 19, 491–502. [Google Scholar] [CrossRef]
- Li, J.; Shi, W.; Wu, H.; Zhang, S.; Shen, X. Cost-Aware Dynamic SFC Mapping and Scheduling in SDN/NFV-Enabled Space–Air–Ground-Integrated Networks for Internet of Vehicles. IEEE Internet Things J. 2022, 9, 5824–5838. [Google Scholar] [CrossRef]
- Maity, I.; Vu, T.X.; Chatzinotas, S.; Minardi, M. D-ViNE: Dynamic Virtual Network Embedding in Non-Terrestrial Networks. In Proceedings of the 2022 IEEE Wireless Communications and Networking Conference (WCNC), Austin, TX, USA, 10–13 April 2022; pp. 166–171. [Google Scholar]
- Zhang, J.; Tang, Y.; Ye, T.; Sun, Y. SFC-Based Service Provisioning for 6G Satellite-Ground Integrated Networks. In Proceedings of the 2021 IEEE/CIC International Conference on Communications in China (ICCC), Xiamen, China, 28–30 July 2021; pp. 951–956. [Google Scholar]
- Gao, X.; Liu, R.; Kaushik, A. Virtual Network Function Placement in Satellite Edge Computing with a Potential Game Approach. IEEE Trans. Netw. Serv. Manag. 2022, 19, 1243–1259. [Google Scholar] [CrossRef]
- Cai, Y.; Wang, Y.; Zhong, X.; Li, W.; Qiu, X.; Guo, S. An Approach to Deploy Service Function Chains in Satellite Networks. In Proceedings of the 2018 IEEE/IFIP Network Operations and Management Symposium (NOMS), Taipei, Taiwan, 23–27 April 2018; pp. 47–51. [Google Scholar]
- Yang, D.; Liu, J.; Zhang, R.; Huang, T. Multi-constraint Virtual Network Embedding Algorithm for Satellite Networks. In Proceedings of the 2020 IEEE Global Communications Conference (GLOBECOM), Taipei, Taiwan, 7–11 December 2020; pp. 1–6. [Google Scholar]
- Zhu, R.; Li, G.; Zhang, Y.; Liu, Y.; Zhang, N. Load-Balanced Virtual Network Embedding Based on Deep Reinforcement Learning for 6G Regional Satellite Networks. IEEE Trans. Veh. Technol. 2023, 72, 14631–14644. [Google Scholar] [CrossRef]
- Jia, Z.; Sheng, M.; Li, J.; Liu, R.; Guo, K.; Wang, Y.; Chen, D.; Ding, R. Joint Optimization of VNF Deployment and Routing in Software Defined Satellite Networks. In Proceedings of the 2018 IEEE 88th Vehicular Technology Conference (VTC-Fall), Chicago, IL, USA, 27–30 August 2018; pp. 1–5. [Google Scholar]
- Wang, G.; Zhou, S.; Zhang, S.; Niu, Z.; Shen, X. SFC-Based Service Provisioning for Reconfigurable Space-Air-Ground Integrated Networks. IEEE J. Sel. Areas Commun. 2020, 38, 1478–1489. [Google Scholar] [CrossRef]
- Li, G.; Zhou, H.; Feng, B.; Li, G.; Xu, Q. Horizontal-Based Orchestration for Multi-Domain SFC in SDN/NFV-Enabled Satellite/Terrestrial Networks. China Commun. 2018, 15, 77–91. [Google Scholar] [CrossRef]
- Gao, X.; Liu, R.; Kaushik, A. Service Chaining Placement Based on Satellite Mission Planning in Ground Station Networks. IEEE Trans. Netw. Serv. Manag. 2020, 18, 3049–3063. [Google Scholar] [CrossRef]
- Gao, X.; Liu, R.; Kaushik, A.; Zhang, H. Dynamic Resource Allocation for Virtual Network Function Placement in Satellite Edge Clouds. IEEE Trans. Netw. Sci. Eng. 2022, 9, 2252–2265. [Google Scholar] [CrossRef]
- Li, T.; Zhou, H.; Luo, H.; Xu, Q.; Hua, S.; Feng, B. Service Function Chain in Small Satellite-Based Software Defined Satellite Networks. China Commun. 2018, 15, 157–167. [Google Scholar] [CrossRef]
- Jia, Z.; Sheng, M.; Li, J.; Zhou, D.; Han, Z. VNF-Based Service Provision in Software Defined LEO Satellite Networks. IEEE Trans. Wirel. Commun. 2021, 20, 6139–6153. [Google Scholar] [CrossRef]
- Li, T.; Zhou, X.; Yan, S.; Zhang, X. Service Function Path Selection Methods for Multi-Layer Satellite Networks. Peer- Netw. Appl. 2022, 15, 2161–2178. [Google Scholar] [CrossRef]
- Qiao, W.; Ni, X.; Lu, Y.; Li, X.; Zhao, D.; Liu, Y. A Service Function Chain Deployment Scheme of the Software Defined Satellite Network. China Commun. 2022, 2022, 6402481. [Google Scholar] [CrossRef]
- Liu, T.; Qin, Z.; Hong, Y. Distributed optimization of nonlinear multiagent systems: A small-gain approach. IEEE Trans. Autom. Control 2021, 67, 676–691. [Google Scholar] [CrossRef]
- Jin, Z.; Li, H.; Qin, Z.; Wang, Z. Gradient-Free Cooperative Source-Seeking of Quadrotor Under Disturbances and Communication Constraints. IEEE Trans. Ind. Electron. 2024. [Google Scholar] [CrossRef]
- Wang, J.; Li, L.; Zhou, M. Topological Dynamics Characterization for LEO Satellite Networks. Comput. Netw. 2007, 51, 43–53. [Google Scholar] [CrossRef]
- Santos, G.L.; Bezerra, D.F.; Rocha, E.S.; Oliveira, A.L.; Callado, A. Service Function Chain Placement in Distributed Scenarios: A Systematic Review. J. Netw. Syst. Manag. 2022, 30, 4. [Google Scholar] [CrossRef]
- Xu, L.; Hu, H.; Liu, Y. Heuristic Strategy of Service Function Chain Deployment Based on N-base Continuous Digital Coding in Network Function Virtualization Environment. Electronics 2022, 11, 331. [Google Scholar] [CrossRef]
- Xu, L.; Hu, H.; Liu, Y. SFCSim: A Network Function Virtualization Resource Allocation Simulation Platform. Clust. Comput. 2023, 26, 423–436. [Google Scholar] [CrossRef]
- Fischer, A.; Bhamare, D.; Kassler, A. On the Construction of Optimal Embedding Problems for Delay-Sensitive Service Function Chains. In Proceedings of the 2019 28th International Conference on Computer Communication and Networks (ICCCN), Valencia, Spain, 29 July–1 August 2019; pp. 1–10. [Google Scholar]
- Qi, P.; Hu, H.; Wu, Y.; Zhang, Z. Satellite Network Service Function Chain Orchestration Method Based on Node Stability. In Proceedings of the Ninth International Symposium on Advances in Electrical, Electronics, and Computer Engineering (ISAEECE 2024), Changchun, China, 15–17 March 2024; Volume 13291, p. 132913Q. [Google Scholar]
Disclaimer/Publisher’s Note: The statements, opinions and data contained in all publications are solely those of the individual author(s) and contributor(s) and not of MDPI and/or the editor(s). MDPI and/or the editor(s) disclaim responsibility for any injury to people or property resulting from any ideas, methods, instructions or products referred to in the content. |
© 2024 by the authors. Licensee MDPI, Basel, Switzerland. This article is an open access article distributed under the terms and conditions of the Creative Commons Attribution (CC BY) license (https://creativecommons.org/licenses/by/4.0/).