Fault Diagnosis for Rotating Machinery Based on Dimensionless Indices: Current Status, Development, Technologies, and Future Directions
Abstract
1. Introduction
- Generation 1.0, Human Experience: Since the beginning of global industrialization in the early 19th century, rotating machinery has been used, and the fault diagnosis of rotating machinery began to develop. Fault identification mainly relies on human hearing, vision, and experience [6].
- Generation 3.0, Sensing and Machine Learning: At the end of the 20th century, machine learning was used for rotating machinery fault diagnosis. The use of machine learning has improved the accuracy and real-time performance of rotating machinery fault diagnosis, as well as the reliability and maintenance efficiency of equipment; the development of the fault diagnosis of rotating machinery was accelerating [10,11,12].
- Generation 4.0, Big Data and Deep Learning: Since 2012, Artificial Intelligence (AI) has been used for rotating machinery fault diagnosis. Through the deep learning of historical operational data, key features of rotating machinery are automatically extracted, abnormal situations are identified, fault types are distinguished, and the application of AI makes the fault diagnosis results of rotating machinery more accurate, efficient, and comprehensive, which is the future development direction of fault diagnosis for rotating machinery [13,14,15,16,17,18].
1.1. Related Works
1.1.1. Works Related to Industry
1.1.2. Works Related to Transportation
1.1.3. Works Related to Energy
1.2. Prior Research
- Have the fault diagnosis techniques and methods for rotating machinery been summarized?
- Have the authors discussed the construction of fault characteristic indices?
- Is there a discussion on where to obtain public data from?
- Has the industrial application of fault diagnosis technology for rotating machinery been discussed?
- What are the major challenges and future directions of fault diagnosis technology for rotating machinery?
1.3. Motivation
- Fault diagnosis technology for rotating machinery based on dimensionless indices is an emerging paradigm that extends AI to traditional fault diagnosis technology. Compared to traditional fault diagnosis technology, fault diagnosis technology for rotating machinery based on dimensionless indices can easily acquire and process a large amount of mechanical operation data. This approach avoids the influence of the machine operating status on fault diagnosis, making the results more reliable, and it has the potential as a development trend of fault diagnosis. The feature extraction methods, fault diagnosis algorithms, and experimental datasets of traditional fault diagnosis technology can still provide references for Fault diagnosis technology for rotating machinery based on dimensionless indices. Therefore, it is very important to summarize the existing fault diagnosis methods and pertinent researches for further research on fault diagnosis technology for rotating machinery.
- Fault diagnosis technology for rotating machinery based on dimensionless indices has been extensively studied, but there is still a lack of discussion on the research of complex faults and various operational scenarios, and the research focus for improving the reliability of fault diagnosis results is unclear. Therefore, it is imperative to systematically organize and deeply summarize fault diagnosis technology for rotating machinery based on dimensionless indices. This process not only helps to highlight the advantages of existing technologies but also reveals their potential shortcomings, providing clear guidance for future exploration.
1.4. Contributions and Significance
- This paper undertakes a review of the most recent advancements of dimensionless indices to fault diagnosis, encompassing five pivotal aspects: (i) the construction and optimization of dimensionless indices, (ii) the extraction and features of mutual dimensionless indices, (iii) fault diagnosis technology based on dimensionless indices and an artificial immune system, (iv) fusion technology of dimensionless indices in time and frequency domains, and (v) datasets. This has facilitated extensive research on dimensionless indices and yielded valuable inspiration for the development of novel dimensionless indices.
- The successful cases of fault diagnosis technology for rotating machinery based on dimensionless indices in fields such as petrochemicals, high-speed railways, shipping, and aerospace are discussed, which has important guiding significance for the widespread promotion of dimensionless indices.
- This review highlights the limitations and challenges of dimensionless indices for complex faults and proposes five future research directions of fault diagnosis technology for rotating machinery based on dimensionless indices, which will provide guidance to future researchers in this field.
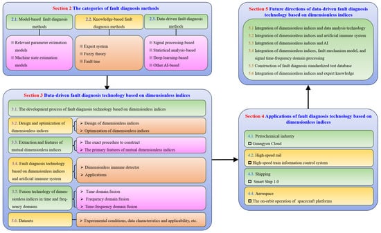
2. The Categories of Fault Diagnosis Methods
2.1. Model-Based Fault Diagnosis Methods
2.2. Knowledge-Based Fault Diagnosis Methods
2.3. Data-Driven Fault Diagnosis Methods
2.3.1. Signal Processing-Based Fault Diagnosis
2.3.2. Statistical Analysis-Based Fault Diagnosis
2.3.3. Deep Learning-Based Fault Diagnosis
2.3.4. Other AI-Based Fault Diagnosis
3. Data-Driven Fault Diagnosis Technology Based on Dimensionless Indices
3.1. The Development Process of Fault Diagnosis Technology Based on Dimensionless Indices
- Dimensionless 1.0, Initial stage: Dimensionless indices have been identified as effective indices for capturing the transient characteristics inherent to machine health monitoring signals, garnering considerable interest among researchers [128]. The sensitivity of fault characteristics based on dimensionless indices was independent of speed, load, and model size. Consequently, the study of simple fault diagnosis technologies leveraging dimensionless indices has been conducted across a spectrum of experimental conditions.
- Dimensionless 2.0, Traditional fault diagnosis based on dimensionless index stage: At this stage, the research community has directed increased attention toward the development and refinement of dimensionless indices [129,130,131,132,133,134,135,136,137,138,139]. For example, the efficacy of fault diagnosis methodologies grounded in these indices has been notably enhanced through the strategic amalgamation of time–frequency characteristics derived from multiple signal sources.
- Dimensionless 3.0, Intelligent fault diagnosis based on dimensionless index stage: The convergence of the IoT and deep learning models has significantly empowered fault diagnosis technologies based on dimensionless indices [30,140,141,142,143,144,145,146,147,148,149,150,151,152]. This integration facilitates the acquisition of vast volumes of operational data from devices, enabling more rapid, intelligent, and precise data processing capabilities. Concurrently, the ongoing advancements in the research of dimensionless indices are propelling their enhanced value and efficacy in engineering applications.
3.2. Design and Optimization of Dimensionless Indices
3.2.1. Design of Dimensionless Indices
3.2.2. Optimization of Dimensionless Indices
3.3. Extraction and Features of Mutual Dimensionless Indices
- Collect vibration sensor data and normal operation parameters of rotating machinery when the machinery is in operation. The normal (fault-free) vibration signs at the sampling frequency have signals ().
- Normalize the fault-free vibration signals and obtain the standard signals .
- Transform standard signals from the time domain to frequency domain using a fast Fourier transform (FFT) and derive the standard vibration frequency signals ().
- The vibration acceleration sensor is used to collect the operating parameters of the rotating machinery when the fault diagnosis is required, and the operating parameters are used in the real-time acquisition of the vibration signal () during the operation of the rotating machinery at a sampling frequency .
- Apply FFT to and derive the frequency spectrum ().
- From , calculate the complex conjugate of the standard vibration frequency-domain signal , then multiply and , and obtain (). Afterward, transform with FFT and obtain the correlation function ) () between and .
- Calculate the modulo arithmetic () of correlation function . The time point corresponding to the maximum value of is the delay time of the real-time vibration signal and standard vibration signal: .
- Calculate the correlation coefficient c (), which is between the real-time measurement and standard vibration signal with delay .
- Derive the composite signal , where is a mixture of the fault feature extraction signal and noise signal, and . Then, the mutual dimensionless indices are calculated as follows:
- The mutual waveform index is insensitive to shock pulses and has a slight variation.
- The mutual peak index has an advantage that it is not affected by bearing speed, load, or size. with the concurrence of multiple faults in mechanical equipment and the frequent occurrence of compound faults, it becomes increasingly difficult for the peak index to warn of faults and diagnose faults. The development of new peak indices is always a crucial step in the resolution of compound faults in mechanical equipment.
- The mutual pulse index is sensitive enough to detect pitting and wear-type failures.
- The mutual kurtosis index can predict mechanical equipment with medium and high failure frequencies. The kurtosis index is inapplicable to the late stage of bearing failure due to the spalling spot filling the entire raceway.
- The mutual skewness index presents insensitivity to operating conditions and stable performance.
3.4. Fault Diagnosis Technology Based on Dimensionless Indices and Artificial Immune System
3.5. Fusion Technology of Dimensionless Indices in Time and Frequency Domains
3.5.1. Time-Domain Fusion
3.5.2. Frequency-Domain Fusion
3.5.3. Time-Frequency-Domain Fusion
3.6. Datasets
4. Applications of Fault Diagnosis Technology Based on Dimensionless Indices
4.1. Applications of Dimensionless Indices in Petrochemical Industry
4.2. Applications of Dimensionless Indices in High-Speed Rail
- Equipped with an advanced algorithm for intermittent fault diagnosis based on dimensionless indices, the newly developed system is capable of identifying transient faults within the closed-loop control circuits of both traction and braking mechanisms in a real-time capacity.
- The new diagnostic system has successfully undergone rigorous testing and deployment for the detection of wheelset intermittent creep overrun in high-speed train operations. Beyond the primary function of identifying intermittent creep overruns, the system’s diagnostic prowess extends to various related scenarios. The test results indicate that when some wheelsets of the high-speed train are intermittently creeping over the limit, it is possible to determine if there is a wheelset in a particular car that has overrun creeping (detection) and which pair of the car’s four wheelsets has overrun creeping, where a snail slip overrun has occurred, while distinguishing whether the slip overrun was the result of idling or coasting (separation).
- Through introducing optimal weighted moving average and multi-window sliding average methodologies, the diagnostic capacity of existing high-speed train information control systems has been notably augmented. This enhancement is achieved without escalating the rate of false alarms, by leveraging the velocity difference criterion for the detection of intermittent creep overruns. This innovation has not only refined the ability to diagnose intermittent faults but also elevated the overall diagnostic performance.
4.3. Applications of Dimensionless Indices in Shipping
- An intermittent fault detection method with multiple T-square control charts is proposed to detect intermittent faults of rotating machinery of ships, effectively eliminate false alarms, and infer the occurrence and disappearance time of intermittent faults.
- On the basis of the strong tracking filtering technology, a nonlinear life prediction algorithm that can be applied to the micro-switch of the ship valve remote control system is proposed. This advanced algorithm facilitates the dynamic recalibration of model parameters, substantially enhances computational efficiency, and markedly diminishes the margin of predictive error.
- In consideration of the data processing problem of rotating machinery fault diagnosis in smart ship research, the concept of multivariate statistical monitoring is introduced, and the detection index of inter-variable variance is proposed, which locates erroneous data and resolves the problem of multivariable variance.
- In an effort to solve the high-throughput problem of time series data storage in intelligent ship rotating machinery fault diagnosis, the concept of a storage group is proposed, along with a set of data storage standardized methods and common processes for management and production, based on the actual scene of the industrial unit rotating machinery fault diagnosis.
4.4. Applications of Dimensionless Indices in Aerospace
- The collection of vibration data is hindered by adverse equipment operational environments. This issue can be addressed by installing robust vibration sensors.
- The lack of comprehensive equipment fault data results in imbalanced training sample sets, which undermines the efficacy of deep learning-based fault diagnosis. To mitigate this problem, generative adversarial networks can be utilized to expand the number of samples.
- The absence of a universal, large-scale training dataset for equipment mechanical failures leads to the poor transferability of trained models; the analyzed data come from sensors, maintenance records, and operation records, complicating the fusion of heterogeneous data. These challenge can be tackled by employing data augmentation and adjusting the model architecture.
5. Future Directions of Data-Driven Fault Diagnosis Technology Based on Dimensionless Indices
- Current fault diagnosis technologies exhibit limited sensitivity toward detecting concurrent failures and the shortcoming that can impede accurate fault identification.
- The values of dimensionless indices, which are crucial for distinguishing between various fault types, tend to partially overlap, and this overlap complicates the diagnostic process.
- The precise mapping of dimensionless indices to specific fault mechanisms remains elusive, and the interpretability of the mechanism of fault occurrence is poor.
5.1. Integration of Dimensionless Indices and Data Analysis Technology
5.2. Integration of Dimensionless Indices and Artificial Immune System
5.3. Integration of Dimensionless Indices and AI
5.4. Integration of Dimensionless Indices, Fault Mechanism Model, and Signal Time–Frequency Domain Processing
5.5. Construction of Fault Diagnosis Standardized Test Database
5.6. Integration of Dimensionless Indices and Expert Knowledge
6. Conclusions
Author Contributions
Funding
Data Availability Statement
Acknowledgments
Conflicts of Interest
Abbreviations
| BP | Backpropagation; |
| MSPM | Multivariate Statistical Process Monitoring; |
| PCA | Principal Components Analysis; |
| FMF | Fused Magnesium Furnace; |
| PCA-ICA | Principal Component Analysis and Independent Component Analysis; |
| CELMD | Complementary Ensemble Local Mean Decomposition; |
| CWT | Continuous Wavelet Transform; |
| STFT | Short-Time Fourier Transform; |
| EMD | Empirical Mode Decomposition; |
| SVM | Support Vector Machine; |
| CNN | Convolutional Neural Network; |
| KNN | K-Nearest Neighbors; |
| IoT | Internet of Things. |
References
- Wang, T.; Zhang, Z.; Xu, Y.W.; Zhang, P.; Lv, M. Steam Turbine Bearing Oil Film Instability Fault Diagnosis Based on SSWPT. J. Vib. Meas. Diagn 2023, 43, 712–716. [Google Scholar]
- Zhang, Q.; He, Q.; Qin, J.; Duan, J. Application of Fault Diagnosis Method Combining Finite Element Method and Transfer Learning for Insufficient Turbine Rotor Fault Samples. Entropy 2023, 25, 414. [Google Scholar] [CrossRef] [PubMed]
- Wu, W.; Li, C.; Zhu, Z.; Li, X.; Zhang, Y.; Zhang, J.; Yang, Y.; Yu, X.; Wang, B. A New Method for Reciprocating Compressor Fault Diagnosis Based on Indicator Diagram Feature Extraction. Proc. Inst. Mech. Eng. Part J. Power Energy 2023, 237, 1337–1347. [Google Scholar]
- Zheng, J.; Ying, W.; Pan, H.; Tong, J.; Liu, Q.; Ji, J. Improved Holo-Hilbert Spectrum Analysis-Based Fault Diagnosis Method for Rotating Machines. J. Mech. Eng. 2023, 59, 162–174. [Google Scholar]
- Wang, Y.C.; Duan, X.S. Research Progress of Deep Learning in Equipment Fault Diagnosis. Tactical Missile Technol. 2018, 191, 31–36. [Google Scholar]
- Wang, L.; Zhang, L. Development Trends of Fault Monitoring, Diagnosis and Expert Systems of Rotating Machinery. Electr. Meas. Instrum. 1990, 7, 13–17. [Google Scholar]
- Hulls, L.R.; Welch, J.R. Engine Vibration Signals as an Aid to Fault Diagnosis; SAE Technical Paper Series; SAE International: Warrendale, PA, USA, 1967; pp. 1–7. [Google Scholar]
- Burchill, R.F.; Frarey, J.L.; Wilson, D.S. New Machinery Health Diagnostic Techniques Using High-Frequency Vibration; SAE Technical Paper Series; SAE International: Warrendale, PA, USA, 1973; pp. 1–7. [Google Scholar]
- Chaturvedi, G.K.; Thomas, D.W. Bearing Fault Detection Using Adaptive Noise Cancelling. J. Mech. Des. 1982, 104, 280–289. [Google Scholar] [CrossRef]
- Li, B.; Chow, M.-Y.; Tipsuwan, Y.; Hung, J.C. Neural-Network-Based Motor Rolling Bearing Fault Diagnosis. IEEE Trans. Ind. Electron. 2000, 47, 1060–1069. [Google Scholar]
- Samanta, B.; Al-balushi, K.R. Artificial Neural Network Based Fault Diagnostics of Rolling Element Bearings Using Time-domain Features. Mech. Syst. Signal Process. 2003, 17, 317–328. [Google Scholar]
- Sun, W.; Chen, J.; Li, J. Decision Tree and PCA-Based Fault Diagnosis of Rotating Machinery. Mech. Syst. Signal Process. 2007, 21, 1300–1317. [Google Scholar] [CrossRef]
- Prieto, M.D.; Cirrincione, G.; Espinosa, A.G.; Ortega, J.A.; Henao, H. Bearing Fault Detection by a Novel Condition-Monitoring Scheme Based on Statistical-Time Features and Neural Networks. IEEE Trans. Ind. Electron. 2013, 60, 3398–3407. [Google Scholar] [CrossRef]
- Zhang, Q.; Qin, A.; Shu, L.; Sun, G.; Shao, L. Vibration Sensor Based Intelligent Fault Diagnosis System for Large Machine Unit in Petrochemical Industries. Int. J. Distrib. Sens. Netw. 2015, 11, 239405. [Google Scholar] [CrossRef]
- Janssens, O.; Slavkovikj, V.; Vervisch, B.; Stockman, K.; Loccufier, M.; Verstockt, S.; Van de Walle, R.; Van Hoecke, S. Convolutional Neural Network Based Fault Detection for Rotating Machinery. J. Sound Vib. 2016, 377, 331–345. [Google Scholar] [CrossRef]
- Jalayer, M.; Orsenigo, C.; Vercellis, C. Fault Detection and Diagnosis for Rotating Machinery: A Model Based on Convolutional LSTM, Fast Fourier and Continuous Wavelet Transforms. Comput. Ind. 2021, 125, 103378. [Google Scholar] [CrossRef]
- Mehta, M.; Chen, S.; Tang, H.; Shao, C. A Federated Learning Approach to Mixed Fault Diagnosis in Rotating Machinery. J. Manuf. Syst. 2023, 68, 687–694. [Google Scholar] [CrossRef]
- Xu, Y.; Feng, K.; Yan, X.; Yan, R.; Ni, Q.; Sun, B.; Lei, Z.; Zhang, Y.; Liu, Z. CFCNN: A Novel Convolutional Fusion Framework for Collaborative Fault Identification of Rotating Machinery. Inf. Fusion 2023, 95, 1–16. [Google Scholar] [CrossRef]
- Liu, C.; Cichou, A.; Królczyk, G. Technology Development and Commercial Applications of Industrial Fault Diagnosis System: A Review. Int. J. Adv. Manuf. Technol. 2022, 118, 3497–3529. [Google Scholar] [CrossRef]
- Zhou, P.; Gao, B.; Wang, S.; Chai, T. Identification of Abnormal Conditions for Fused Magnesium Melting Process Based on Deep Learning and Multisource Information Fusion. IEEE Trans. Ind. Electron. 2022, 69, 3017–3026. [Google Scholar] [CrossRef]
- Zhou, P.; Zhang, R.; Xie, J.; Liu, J.; Wang, H.; Chai, T. Data-Driven Monitoring and Diagnosing of Abnormal Furnace Conditions in Blast Furnace Ironmaking: An Integrated PCA-ICA Method. IEEE Trans. Ind. Electron. 2021, 68, 622–631. [Google Scholar] [CrossRef]
- Xia, L.S.; Yang, Y.Y.; Fang, H.J. Fault Diagnosis Performance Improvement for Chemical Process Based on Easyensemble Method. Control Theory Appl. 2017, 34, 49–53. [Google Scholar]
- Peng, C.; Ouyang, Y.; Gui, W.; Li, C.; Tang, Z. A Multi-Indicator Fusion-Based Approach for Fault Feature Selection and Classification of Rolling Bearings. IEEE Trans. Ind. Inform. 2023, 19, 8635–8643. [Google Scholar] [CrossRef]
- Li, Z.; Gui, W.; Zhu, J. Fault Detection in Flotation Processes Based on Deep Learning and Support Vector Machine. J. Cent. South Univ. 2019, 26, 2504–2515. [Google Scholar] [CrossRef]
- Wang, X.Q.; Zeng, H.; Xie, F.; Lv, F. Fault Diagnosis for Manipulators Based on Spiking Neural Networks. J. Shandong Univ. Sci. Technol. 2017, 47, 15–21. [Google Scholar]
- Li, W.; Deng, L. A Hybrid Model-Based Prognostics Approach for Estimating Remaining Useful Life of Rolling Bearings. Meas. Sci. Technol. 2023, 34, 105012. [Google Scholar] [CrossRef]
- Guo, L.; Lei, Y.; Xing, S.; Yan, T.; Li, N. Deep Convolutional Transfer Learning Network: A New Method for Intelligent Fault Diagnosis of Machines with Unlabeled Data. IEEE Trans. Ind. Electron. 2019, 66, 7316–7325. [Google Scholar] [CrossRef]
- Yin, X.; He, Q.; Zhang, H.; Qin, Z.; Zhang, B. Sound Based Fault Diagnosis Method Based on Variational Mode Decomposition and Support Vector Machine. Electronics 2022, 11, 2422. [Google Scholar] [CrossRef]
- Xiong, J.; Zhang, Q.; Wan, J.; Liang, L.; Cheng, P.; Liang, Q. Data Fusion Method Based on Mutual Dimensionless. IEEEASME Trans. Mechatron. 2018, 23, 506–517. [Google Scholar] [CrossRef]
- Hu, Q.; Si, X.-S.; Zhang, Q.-H.; Qin, A.-S. A Rotating Machinery Fault Diagnosis Method Based on Multi-Scale Dimensionless Indicators and Random Forests. Mech. Syst. Signal Process. 2020, 139, 106609. [Google Scholar] [CrossRef]
- Yin, S.; Gao, H.; Qiu, J.; Kaynak, O. Fault Detection for Nonlinear Process with Deterministic Disturbances: A Just-In-Time Learning Based Data Driven Method. IEEE Trans. Cybern. 2017, 47, 3649–3657. [Google Scholar] [CrossRef] [PubMed]
- Wang, L.; Yang, J.; Yu, J. Iterative learning faulttolerant control for batch processes based on T-S fuzzy model. CIESC J. 2017, 68, 1081–1089. [Google Scholar]
- Hu, Q.; Chen, W.; Guo, L.; Biggs, J.D. Adaptive Fixed-Time Attitude Tracking Control of Spacecraft with Uncertainty-Rejection Capability. IEEE Trans. Syst. Man Cybern. Syst. 2022, 52, 4634–4647. [Google Scholar] [CrossRef]
- Liu, Y.; Hu, Q.; Guo, L. Finite-Time Attitude Tracking Control of Spacecraft with Actuator Saturation. J. Shanghai Jiaotong Univ. Sci. 2018, 23, 650–656. [Google Scholar] [CrossRef]
- Wang, L.; Chen, X.; Gao, F. An LMI Method to Robust Iterative Learning Fault-Tolerant Guaranteed Cost Control for Batch Processes. Chin. J. Chem. Eng. 2013, 21, 401–411. [Google Scholar] [CrossRef]
- Shi, X.; Cheng, Y.; Zhang, B.; Zhang, H. Intelligent Fault Diagnosis of Bearings Based on Feature Model and Alexnet Neural Network. In Proceedings of the 2020 IEEE International Conference on Prognostics and Health Management (ICPHM), Detroit, MI, USA, 8–10 June 2020; pp. 1–6. [Google Scholar]
- Zhu, J.; Ge, Z.; Song, Z. Distributed Parallel PCA for Modeling and Monitoring of Large-Scale Plant-Wide Processes with Big Data. IEEE Trans. Ind. Inform. 2017, 13, 1877–1885. [Google Scholar] [CrossRef]
- Zhou, L.; Zheng, J.; Ge, Z.; Song, Z.; Shan, S. Multimode Process Monitoring Based on Switching Autoregressive Dynamic Latent Variable Model. IEEE Trans. Ind. Electron. 2018, 65, 8184–8194. [Google Scholar] [CrossRef]
- Zhu, D.; Cheng, X.; Yang, L.; Chen, Y.; Yang, S. Information Fusion Fault Diagnosis Method for Deep-Sea Human Occupied Vehicle Thruster Based on Deep Belief Network. IEEE Trans. Cybern. 2022, 52, 9414–9427. [Google Scholar] [CrossRef]
- Qiu, L.U.; Zhong, Y.-Y. Fault Diagnostic Method for Micro-Grid Based on Wavelet SOM Neural Network and Multi Agent System. J. Shandong Univ. Sci. 2017, 47, 118–122. [Google Scholar]
- Zhang, J.; Zhang, Q.; He, X.; Sun, G.; Zhou, D. Compound-Fault Diagnosis of Rotating Machinery: A Fused Imbalance Learning Method. IEEE Trans. Control Syst. Technol. 2021, 29, 1462–1474. [Google Scholar] [CrossRef]
- Ji, H.; He, X.; Shang, J.; Zhou, D. Incipient Fault Detection with Smoothing Techniques in Statistical Process Monitoring. Control Eng. Pract. 2017, 62, 11–21. [Google Scholar] [CrossRef]
- Feng, Z.; Yang, R.; Zhou, Z.; Chen, H.; Hu, C. Online Fault Diagnosis and Tolerance Based on Multiexpert Joint Belief Rule Base for Sensor Failures of Vehicles. IEEE Trans. Instrum. Meas. 2023, 72, 1–13. [Google Scholar] [CrossRef]
- Chen, C.; He, C.; Hu, C.; Pei, H.; Jiao, L. MSARN: A Deep Neural Network Based on an Adaptive Recalibration Mechanism for Multiscale and Arbitrary-Oriented SAR Ship Detection. IEEE Access 2019, 7, 159262–159283. [Google Scholar] [CrossRef]
- Yu, Z.; Zhang, Y.; Jiang, B.; Fu, J.; Jin, Y.; Chai, T. Composite Adaptive Disturbance Observer-Based Decentralized Fractional-Order Fault-Tolerant Control of Networked UAVs. IEEE Trans. Syst. Man Cybern. Syst. 2022, 52, 799–813. [Google Scholar] [CrossRef]
- Huang, X.; Li, Y.; Chai, Y. Intelligent Fault Diagnosis Method of Wind Turbines Planetary Gearboxes Based on a Multi-Scale Dense Fusion Network. Front. Energy Res. 2021, 9, 747622. [Google Scholar] [CrossRef]
- Zhao, L.; Huang, D.; Qin, Y. Fault Diagnosis for Gearbox Based on Improved Empirical Mode Decomposition. Shock Vib. 2015, 2015, 215806. [Google Scholar] [CrossRef]
- Hou, Y.; Huang, R.; Cheng, Q.; Hou, L.; Wang, X. Fault Detection and Isolation for Output Feedback System Based on Space Geometry Method. Clust. Comput. 2019, 22, 9313–9321. [Google Scholar] [CrossRef]
- Guo, B.; Chen, Y. Output Integral Sliding Mode Fault Tolerant Control for Nonlinear Systems with Actuator Fault and Mismatched Disturbance. IEEE Access 2018, 6, 59383–59393. [Google Scholar] [CrossRef]
- Sun, Q.; Wang, C.; Wang, Z.; Liu, X. A Fault Diagnosis Method of Smart Grid Based on Rough Sets Combined with Genetic Algorithm and Tabu Search. Neural Comput. Appl. 2013, 23, 2023–2029. [Google Scholar] [CrossRef]
- Wang, H.; Kang, Y.; Yao, L.; Wang, H.; Gao, Z. Fault Diagnosis and Fault Tolerant Control for T–S Fuzzy Stochastic Distribution Systems Subject to Sensor and Actuator Faults. IEEE Trans. Fuzzy Syst. 2021, 29, 3561–3569. [Google Scholar] [CrossRef]
- Wu, L.; Su, S.; Wen, C. Multiple Fault Diagnosis Methods Based on Multilevel Multi-Granularity PCA. In Proceedings of the 2018 International Conference on Control, Automation and Information Sciences (ICCAIS), Hangzhou, China, 24–27 October 2018; pp. 566–570. [Google Scholar]
- Jian, T.; Cao, J.; Liu, W. A Novel Wind Turbine Fault Diagnosis Method Based on Compressive Sensing and Lightweight SqueezeNet Model. Expert Syst. Appl. 2024, 260, 125440. [Google Scholar] [CrossRef]
- Singh, V.; Gangsar, P.; Porwal, R.; Atulkar, A. Artificial Intelligence Application in Fault Diagnostics of Rotating Industrial Machines: A State-of-the-Art Review. J. Intell. Manuf. 2023, 34, 931–960. [Google Scholar] [CrossRef]
- Tama, B.A.; Vania, M.; Lee, S.; Lim, S. Recent Advances in the Application of Deep Learning for Fault Diagnosis of Rotating Machinery Using Vibration Signals. Artif. Intell. Rev. 2023, 56, 4667–4709. [Google Scholar] [CrossRef]
- Tang, S.; Yuan, S.; Zhu, Y. Deep Learning-Based Intelligent Fault Diagnosis Methods Toward Rotating Machinery. IEEE Access 2020, 8, 9335–9346. [Google Scholar] [CrossRef]
- Yan, R.; Shang, Z.; Xu, H.; Wen, J.; Zhao, Z.; Chen, X.; Gao, R.X. Wavelet Transform for Rotary Machine Fault Diagnosis: 10 Years Revisited. Mech. Syst. Signal Process. 2023, 200, 110545. [Google Scholar] [CrossRef]
- Zhou, P.; Chen, S.; He, Q.; Wang, D.; Peng, Z. Rotating Machinery Fault-Induced Vibration Signal Modulation Effects: A Review with Mechanisms, Extraction Methods and Applications for Diagnosis. Mech. Syst. Signal Process. 2023, 200, 110489. [Google Scholar] [CrossRef]
- Chen, J.; Lin, C.; Peng, D.; Ge, H. Fault Diagnosis of Rotating Machinery: A Review and Bibliometric Analysis. IEEE Access 2020, 8, 224985–225003. [Google Scholar] [CrossRef]
- Saini, K.; Dhami, S.S. Vanraj Predictive Monitoring of Incipient Faults in Rotating Machinery: A Systematic Review from Data Acquisition to Artificial Intelligence. Arch. Comput. Methods Eng. 2022, 29, 4005–4026. [Google Scholar] [CrossRef]
- Lee, J.; Wu, F.; Zhao, W.; Ghaffari, M.; Liao, L.; Siegel, D. Prognostics and Health Management Design for Rotary Machinery Systems—Reviews, Methodology and Applications. Mech. Syst. Signal Process. 2014, 42, 314–334. [Google Scholar] [CrossRef]
- Li, X.; Ma, Z.; Yuan, Z.; Mu, T.; Du, G.; Liang, Y.; Liu, J. A Review on Convolutional Neural Network in Rolling Bearing Fault Diagnosis. Meas. Sci. Technol. 2024, 35, 072002. [Google Scholar] [CrossRef]
- Hakim, M.; Omran, A.A.B.; Ahmed, A.N.; Al-Waily, M.; Abdellatif, A. A Systematic Review of Rolling Bearing Fault Diagnoses Based on Deep Learning and Transfer Learning: Taxonomy, Overview, Application, Open Challenges, Weaknesses and Recommendations. Ain Shams Eng. J. 2023, 14, 101945. [Google Scholar] [CrossRef]
- Su, H.; Xiang, L.; Hu, A. Application of Deep Learning to Fault Diagnosis of Rotating Machineries. Meas. Sci. Technol. 2024, 35, 042003. [Google Scholar] [CrossRef]
- Zhu, Z.; Lei, Y.; Qi, G.; Chai, Y.; Mazur, N.; An, Y.; Huang, X. A Review of the Application of Deep Learning in Intelligent Fault Diagnosis of Rotating Machinery. Measurement 2023, 206, 112346. [Google Scholar]
- Gawde, S.; Patil, S.; Kumar, S.; Kamat, P.; Kotecha, K.; Abraham, A. Multi-Fault Diagnosis of Industrial Rotating Machines Using Data-Driven Approach: A Review of Two Decades of Research. Eng. Appl. Artif. Intell. 2023, 123, 106139. [Google Scholar]
- Jiao, J.; Zhao, M.; Lin, J.; Liang, K. A Comprehensive Review on Convolutional Neural Network in Machine Fault Diagnosis. Neurocomputing 2020, 417, 36–63. [Google Scholar]
- Seibold, S.; Weinert, K. A Time Domain Method for the Localization of Cracks in Rotors. J. Sound Vib. 1996, 195, 57–73. [Google Scholar]
- Eisenmann, R. Machinery Malfunction Diagnosis and Correction; Hewlett Packard: Waltham, MA, USA, 1997. [Google Scholar]
- Friswell, M.; Penny, J.; Garvey, S. Parameter Subset Selection in Damage Location. Inverse Probl. Eng. 1997, 5, 189–215. [Google Scholar]
- Muszyńska, A. Rotordynamics; Taylor and Francis Group LLC: Minden, LA, USA, 2008. [Google Scholar]
- Muszyska, A. Modal Testing of Rotor/Bearing Systems. J. Anal. Exp. Modal Anal. 1986, 3, 15–34. [Google Scholar]
- Patton, R.; Frank, P.; Clark, R. Issues of Fault Diagnosis for Dynamic Systems; Springer: London, UK, 2000. [Google Scholar]
- Friswell, M.; Penny, J. The Practical Limits of Damage Detection and Location using Vibration Data. In Proceedings of the 11th VPI and SU Symposium on Structural Dynamics and Control, Blacksburg, VA, USA, 12–14 May 1999. [Google Scholar]
- Heylen, W.; Lammens, S.; Sas, P. Modal Analysis Theory and Testing; Workbook; Katholieke Universitet Leuven: Leuven, Belgium, 1998. [Google Scholar]
- Mahrenholtz, O. Dynamics of Rotors. Stability and System Identification; Springer: Wien, Austria; New York, NY, USA, 1984. [Google Scholar]
- Dziedziech, K.; Staszewski, W.; Uhl, T. Input-output Time-frequency Analysis of Time-variant Systems. In Proceedings of the ISMA2014 and USD2014 Conferences, Leuven, Belgium, 15–19 September 2014; pp. 3297–3307. [Google Scholar]
- Strączkiewicz, M.; Jabłoński, A.; Barszcz, T. Detection and Classification of AAlarm Threshold Violation in Condition Monitoring Systems Working in Highly Varying Operational Conditions. J. Physics Conf. Ser. 2015, 628, 012087. [Google Scholar]
- Schoukens, J.; Pintelon, R. Identification of Linear Systems: A Practical Guideline to Accurate Modeling; Pergamon Press: London, UK, 1991. [Google Scholar]
- Frank, P.M. Analytical and Qualitative Model-Based Fault Diagnosis—A Survey and Some New Results. Eur. J. Control 1996, 2, 6–28. [Google Scholar]
- Wang, X.; Liu, X.; Li, Y. An Incremental Model Transfer Method for Complex Process Fault Diagnosis. IEEE/CAA J. Autom. Sin. 2019, 6, 1268–1280. [Google Scholar]
- Hu, J.-S.; Tsai, M.-C. Design of Robust Stabilization and Fault Diagnosis for an Auto-Balancing Two-Wheeled Cart. Adv. Robot. 2008, 22, 319–338. [Google Scholar]
- Deng, M.-C.; Inoue, A.; Edahiro, K. Fault Detection System Design for Actuator of a Thermal Process Using Operator Based Approach. Acta Autom. Sin. 2010, 36, 580–585. [Google Scholar]
- You, S.-H.; Cho, Y.M.; Hahn, J.-O. Model-Based Fault Detection and Isolation in Automotive Yaw Moment Control System. Int. J. Automot. Technol. 2017, 18, 405–416. [Google Scholar]
- Lyu, D.; Niu, G.; Liu, E.; Yang, T.; Chen, G.; Zhang, B. Uncertainty Management and Differential Model Decomposition for Fault Diagnosis and Prognosis. IEEE Trans. Ind. Electron. 2022, 69, 5235–5246. [Google Scholar]
- Xu, L.; Tseng, H.E. Robust Model-Based Fault Detection for a Roll Stability Control System. IEEE Trans. Control Syst. Technol. 2007, 15, 519–528. [Google Scholar]
- Yan, S.; Sun, W.; He, F.; Yao, J. Adaptive Fault Detection and Isolation for Active Suspension Systems with Model Uncertainties. IEEE Trans. Reliab. 2019, 68, 927–937. [Google Scholar]
- Ding, S.X.; Yin, S.; Peng, K.; Hao, H.; Shen, B. A Novel Scheme for Key Performance Indicator Prediction and Diagnosis with Application to an Industrial Hot Strip Mill. IEEE Trans. Ind. Inform. 2013, 9, 2239–2247. [Google Scholar]
- Vitale, R.; de Noord, O.E.; Ferrer, A. A Kernel-Based Approach for Fault Diagnosis in Batch Processes. J. Chemom. 2014, 28, S697–S707. [Google Scholar]
- Luo, L.; Bao, S.; Mao, J.; Ding, Z. Industrial Process Monitoring Based on Knowledge–Data Integrated Sparse Model and Two-Level Deviation Magnitude Plots. Ind. Eng. Chem. Res. 2018, 57, 611–622. [Google Scholar]
- Zhang, T.; Tao, L.; Wang, X.; Zhang, C.; Li, S.; Hao, J.; Lu, C.; Suo, M. Hierarchical Cognize Framework for the Multi-Fault Diagnosis of the Interconnected System Based on Domain Knowledge and Data Fusion. Expert Syst. Appl. 2022, 193, 116503. [Google Scholar]
- Tao, H.; Chen, D.; Yang, H. Iterative Learning Fault Diagnosis Algorithm for Non-Uniform Sampling Hybrid System. IEEE/CAA J. Autom. Sin. 2017, 4, 534–542. [Google Scholar]
- Kazemi, H.; Yazdizadeh, A. Optimal State Estimation and Fault Diagnosis for a Class of Nonlinear Systems. IEEE/CAA J. Autom. Sin. 2020, 7, 517–526. [Google Scholar] [CrossRef]
- Estima, J.O.; Marques Cardoso, A.J. A New Algorithm for Real-Time Multiple Open-Circuit Fault Diagnosis in Voltage-Fed PWM Motor Drives by the Reference Current Errors. IEEE Trans. Ind. Electron. 2013, 60, 3496–3505. [Google Scholar] [CrossRef]
- Bouzid, M.B.K.; Champenois, G. New Expressions of Symmetrical Components of the Induction Motor Under Stator Faults. IEEE Trans. Ind. Electron. 2013, 60, 4093–4102. [Google Scholar] [CrossRef]
- Lin, Y.; Li, Y.; Yin, X.; Dou, Z. Multisensor Fault Diagnosis Modeling Based on the Evidence Theory. IEEE Trans. Reliab. 2018, 67, 513–521. [Google Scholar] [CrossRef]
- Duan, L.; Wang, F.; Guo, R.; Gai, R. A Fault Diagnosis Method for Information Systems Based on Weighted Fault Diagnosis Tree. In Proceedings of the 2017 IEEE 19th International Conference on e-Health Networking, Applications and Services (Healthcom), Dalian, China, 12–15 October 2017; pp. 1–6. [Google Scholar]
- Gao, Z.; Cecati, C.; Ding, S.X. A Survey of Fault Diagnosis and Fault-Tolerant Techniques—Part I: Fault Diagnosis with Model-Based and Signal-Based Approaches. IEEE Trans. Ind. Electron. 2015, 62, 3757–3767. [Google Scholar] [CrossRef]
- Feng, Z.; Zuo, M.J. Vibration Signal Models for Fault Diagnosis of Planetary Gearboxes. J. Sound Vib. 2012, 331, 4919–4939. [Google Scholar] [CrossRef]
- Jiang, J.; Cong, X.; Li, S.; Zhang, C.; Zhang, W.; Jiang, Y. A Hybrid Signal-Based Fault Diagnosis Method for Lithium-Ion Batteries in Electric Vehicles. IEEE Access 2021, 9, 19175–19186. [Google Scholar] [CrossRef]
- Ma, H.; Chen, T.; Zhang, Y.; Ju, P.; Chen, Z. Research on the Fault Diagnosis Method for Slip Ring Device in Doubly-Fed Induction Generators Based on Vibration. IET Renew. Power Gener. 2017, 11, 289–295. [Google Scholar] [CrossRef]
- Torii, H.; Hayase, Y.; Yamashiro, K.; Matsumoto, S. Noise Discrimination Method for Partial Discharge Current Focused on Damped Oscillation Waveform. Electron. Commun. Jpn. 2018, 101, 3–10. [Google Scholar] [CrossRef]
- Ai, S.; Song, J.; Cai, G. Diagnosis of Sensor Faults in Hypersonic Vehicles Using Wavelet Packet Translation Based Support Vector Regressive Classifier. IEEE Trans. Reliab. 2021, 70, 901–915. [Google Scholar] [CrossRef]
- Rai, A.; Upadhyay, S.H. A Review on Signal Processing Techniques Utilized in the Fault Diagnosis of Rolling Element Bearings. Tribol. Int. 2016, 96, 289–306. [Google Scholar] [CrossRef]
- Agarwal, M.; Biswas, S.; Nandi, S. Discrete Event System Framework for Fault Diagnosis with Measurement Inconsistency: Case Study of Rogue DHCP Attack. IEEE/CAA J. Autom. Sin. 2019, 6, 789–806. [Google Scholar] [CrossRef]
- Zhang, K.; Su, J.; Sun, S.; Liu, Z.; Wang, J.; Du, M.; Liu, Z.; Zhang, Q. Compressor Fault Diagnosis System Based on PCA-PSO-LSSVM Algorithm. Sci. Prog. 2021, 104, 1–16. [Google Scholar] [CrossRef] [PubMed]
- Ge, Z.; Song, Z.; Yang, C. Small Shift Detection Based on MCUSUM ICA-PCA. J. Zhejiang Univ. Sci. 2008, 42, 373–411. [Google Scholar]
- Zhou, F.; Tang, T.; Wen, C. DCA Based Multi-Level Small Fault Diagnosis. In Proceedings of the 2008 11th IEEE International Conference on Communication Technology, Hangzhou, China, 10–12 November 2008; pp. 486–489. [Google Scholar]
- He, A.; Jin, X. Deep Variational Autoencoder Classifier for Intelligent Fault Diagnosis Adaptive to Unseen Fault Categories. IEEE Trans. Reliab. 2021, 70, 1581–1595. [Google Scholar] [CrossRef]
- Huang, Z.; Lei, Z.; Wen, G.; Huang, X.; Zhou, H.; Yan, R.; Chen, X. A Multisource Dense Adaptation Adversarial Network for Fault Diagnosis of Machinery. IEEE Trans. Ind. Electron. 2022, 69, 6298–6307. [Google Scholar] [CrossRef]
- Liu, H.; Liu, Z.; Jia, W.; Zhang, D.; Tan, J. A Novel Imbalanced Data Classification Method Based on Weakly Supervised Learning for Fault Diagnosis. IEEE Trans. Ind. Inform. 2022, 18, 1583–1593. [Google Scholar] [CrossRef]
- Cheng, W.; Ni, J.; Zhang, K.; Chen, H.; Jiang, G.; Shi, Y.; Zhang, X.; Wang, W. Ranking Causal Anomalies for System Fault Diagnosis via Temporal and Dynamical Analysis on Vanishing Correlations. Acm Trans. Knowl. Discov. Data 2017, 11, 1–28. [Google Scholar] [CrossRef]
- Li, Y.; Tse, P.W.; Yang, X.; Yang, J. EMD-Based Fault Diagnosis for Abnormal Clearance between Contacting Components in a Diesel Engine. Mech. Syst. Signal Process. 2010, 24, 193–210. [Google Scholar] [CrossRef]
- Xie, D.; Bai, L. A Hierarchical Deep Neural Network for Fault Diagnosis on Tennessee-Eastman Process. In Proceedings of the 2015 IEEE 14th International Conference on Machine Learning and Applications (ICMLA), Miami, FL, USA, 9–11 December 2015; pp. 745–748. [Google Scholar]
- Jia, F.; Lei, Y.; Lin, J.; Zhou, X.; Lu, N. Deep Neural Networks: A Promising Tool for Fault Characteristic Mining and Intelligent Diagnosis of Rotating Machinery with Massive Data. Mech. Syst. Signal Process. 2016, 72–73, 303–315. [Google Scholar] [CrossRef]
- Jiao, J.; Zhao, M.; Lin, J. Multi-Weight Domain Adversarial Network for Partial-Set Transfer Diagnosis. IEEE Trans. Ind. Electron. 2022, 69, 4275–4284. [Google Scholar] [CrossRef]
- Hu, Z.-X.; Wang, Y.; Ge, M.-F.; Liu, J. Data-Driven Fault Diagnosis Method Based on Compressed Sensing and Improved Multiscale Network. IEEE Trans. Ind. Electron. 2020, 67, 3216–3225. [Google Scholar] [CrossRef]
- Huang, Z.; Wang, Z.; Zhang, H. Multilevel Feature Moving Average Ratio Method for Fault Diagnosis of the Microgrid Inverter Switch. IEEE/CAA J. Autom. Sin. 2017, 4, 177–185. [Google Scholar] [CrossRef]
- Sepulvene, L.; Drummond, I.; Kuehne, B.; Frinhani, R.; Leite Filho, D.; Peixoto, M.; Reiff-Marganiec, S.; Batista, B. Performance Evaluation of Machine Learning Techniques for Fault Diagnosis in Vehicle Fleet Tracking Modules. Comput. J. 2022, 65, 2073–2086. [Google Scholar] [CrossRef]
- Murphey, Y.L.; Masrur, M.A.; Chen, Z.; Zhang, B. Model-Based Fault Diagnosis in Electric Drives Using Machine Learning. IEEE/ASME Trans. Mechatron. 2006, 11, 290–303. [Google Scholar] [CrossRef]
- Fezai, R.; Abodayeh, K.; Mansouri, M.; Nounou, H.; Nounou, M. Fault Diagnosis of Biological Systems Using Improved Machine Learning Technique. Int. J. Mach. Learn. Cybern. 2021, 12, 515–528. [Google Scholar] [CrossRef]
- Rajan, V.; Yang, J.; Chakrabarty, S.; Pattipati, K. Machine Learning Algorithms for Fault Diagnosis in Analog Circuits. In Proceedings of the SMC’98 Conference Proceedings. 1998 IEEE International Conference on Systems, Man, and Cybernetics (Cat. No. 98CH36218), San Diego, CA, USA, 14 October 1998; pp. 1874–1879. [Google Scholar]
- Chauhan, S.; Singh, M.; Kumar Aggarwal, A. An Effective Health Indicator for Bearing Using Corrected Conditional Entropy Through Diversity-driven Multi-parent Evolutionary Algorithm. Struct. Health Monit. 2021, 20, 2525–2539. [Google Scholar] [CrossRef]
- Chauhan, S.; Singh, M.; Kumar Aggarwal, A. Bearing defect identification via evolutionary algorithm with adaptive wavelet mutation strategy. Measurement 2021, 179, 109445. [Google Scholar] [CrossRef]
- Liu, X.; Huang, H.; Xiang, J. A Personalized Diagnosis Method to Detect Faults in a Bearing Based on Acceleration Sensors and an FEM Simulation Driving Support Vector Machine. Sensors 2020, 20, 420. [Google Scholar] [CrossRef]
- Toyoda, L.F.; Huang, Z.Y. Problems and Countermeasures of Simple Diagnosis Technology. Equip. Manag. Maint. 2000, 1, 28–32. [Google Scholar]
- Huang, Z. The Historical Review and Future Expectation of Dimensionless Diagnosis in China. China Plant Eng. 2000, 10, 34–35. [Google Scholar]
- Wang, W.; Shen, Y. Applying Dimensionless Amplitude Domain Parameters to Diagnose Gearbox Faults. Mech. Drive. 1996, 1, 1–20. [Google Scholar]
- Xu, Y.; Li, L.; He, Z. Approximate Entropy and Its Applications in Mechanical Fault Diagnosis. Inf. Control. 2002, 6, 547–551. [Google Scholar]
- Li, L.; Qu, L. Fault Detection Based on Genetic Programming and Support Vector Machines. Comput. J. 2004, 3, 239–242. [Google Scholar]
- Lei, Y.; He, Z.; Zi, Y. Mechanical Fault Diagnosis Model Based on Feature Evaluation and Neural Networks. Comput. J. 2006, 6, 558–562. [Google Scholar]
- Zhang, Q.; Qian, Y.; Xu, B. A method of integrated fault diagnosis using non-dimensional parameter immune detector. Noise Vib. Control. 2007, 6, 483–488. [Google Scholar]
- Cen, J.; Xu, B.; Zhang, Q. Application of immune detectors based on evidence theory in bearing fault diagnosis. Bearings 2009, 8, 42–45. [Google Scholar]
- Lei, Y.; He, Z.; Zi, Y. Application of an Intelligent Classification Method to Mechanical Fault Diagnosis. Expert Syst. Appl. 2009, 36, 9941–9948. [Google Scholar] [CrossRef]
- Jiang, W.; Liu, S. Experimental study on the sensitivity of nondimensional indicators in amplitude domain to hydraulic pump faults. J. Yanshan Univ. 2010, 5, 383–389. [Google Scholar]
- Dou, D.; Yang, J.; Liu, J.; Zhao, Y. A Rule-Based Intelligent Method for Fault Diagnosis of Rotating Machinery. Knowl.-Based Syst. 2012, 36, 1–8. [Google Scholar] [CrossRef]
- Hu, Q.; Zhang, Q.; Qin, A. The Application of Genetic Programming Design in Fault Classification of Rotating Machinery. Comput. Appl. Softw. 2013, 10, 57–84. [Google Scholar]
- Cen, J.; Li, Y. A Composite Fault Diagnosis Method Based on Dimensionless Immune Support Vector Machine. Comput. Eng. Appl. 2013, 15, 259–262. [Google Scholar]
- Sun, G.; Qin, A.; Zhang, Q.; Hu, Q.; Si, X. A Compound Fault Integrated Diagnosis Method for Rotating Machinery Base on Dimensionless Immune Detector. In Proceedings of the 25th Chinese Control and Decision Conference (CCDC), Guiyang, China, 25–27 May 2013; pp. 4390–4394. [Google Scholar]
- Lu, N.; Xiao, Z.; Malik, O.P. Feature Extraction Using Adaptive Multiwavelets and Synthetic Detection Index for Rotor Fault Diagnosis of Rotating Machinery. Mech. Syst. Signal Process. 2015, 52–53, 393–415. [Google Scholar] [CrossRef]
- Zheng, Z.; Jiang, W.; Zhu, Y. Application of Morphological Difference Filter and Morphological Index to Wear Condition Assessment of Hydraulic Pump Slipper. Shock Vib. 2015, 12, 35–41. [Google Scholar]
- Li, J.; Zhang, Y.; Xie, P. A New Adaptive Cascaded Stochastic Resonance Method for Impact Features Extraction in Gear Fault Diagnosis. Measurement 2016, 91, 499–508. [Google Scholar] [CrossRef]
- Yin, T.; Yang, J.; Liu, Q. Research of Fault Diagnosis Technology of Road Header Based on Underground Measured Working Condition Data. Coal Eng. 2016, 2, 3. [Google Scholar]
- Wang, Z.; Zhang, Q.; Xiong, J.; Xiao, M.; Sun, G.; He, J. Fault Diagnosis of a Rolling Bearing Using Wavelet Packet Denoising and Random Forests. IEEE Sens. J. 2017, 17, 5581–5588. [Google Scholar] [CrossRef]
- Su, N.; Li, X.; Zhang, Q. Fault Diagnosis of Rotating Machinery Based on Wavelet Domain Denoising and Metric Distance. IEEE Access 2019, 7, 73262–73270. [Google Scholar] [CrossRef]
- Xiong, J.; Li, C.; Wang, C.-D.; Cen, J.; Wang, Q.; Wang, S. Application of Convolutional Neural Network and Data Preprocessing by Mutual Dimensionless and Similar Gram Matrix in Fault Diagnosis. IEEE Trans. Ind. Inform. 2022, 18, 1061–1071. [Google Scholar] [CrossRef]
- Su, N.; Zhang, Q.; Hu, S. Research on High-Value Dimensionless Feature Extraction Method for Petrochemical Gearbox Vibration Signal. Mach. Tool Hydraul. 2021, 49, 191–194. [Google Scholar]
- Pan, H.; Zheng, J. An Intelligent Fault Diagnosis Method for Roller Bearing Using Symplectic Hyperdisk Matrix Machine. Appl. Soft Comput. 2021, 105, 107284. [Google Scholar] [CrossRef]
- Meng, Z.; Zhang, Y.; Zhu, B.; Pan, Z.; Cui, L.; Li, J.; Fan, F. Research on Rolling Bearing Fault Diagnosis Method Based on ARMA and Optimized MOMEDA. Measurement 2022, 189, 110465. [Google Scholar] [CrossRef]
- Qin, L.; Yang, G.; Sun, Q. Maximum Correlation Pearson Correlation Coefficient Deconvolution and Its Application in Fault Diagnosis of Rolling Bearings. Measurement 2022, 205, 112162. [Google Scholar] [CrossRef]
- Mo, C.; Han, H.; Liu, M.; Zhang, Q.; Yang, T.; Zhang, F. Research on SVM-Based Bearing Fault Diagnosis Modeling and Multiple Swarm Genetic Algorithm Parameter Identification Method. Mathematics 2023, 11, 2864. [Google Scholar] [CrossRef]
- Yang, X.; Shu, L.; Li, K.; Nurellari, E.; Huo, Z.; Zhang, Y. A Lightweight Fault-Detection Scheme for Resource-Constrained Solar Insecticidal Lamp IoTs. Sensors 2023, 23, 6672. [Google Scholar] [CrossRef]
- Hu, Q.; Zhang, Q.; Si, X.S.; Sun, G.X.; Qin, A.S. Intelligent Fault Diagnosis Approach Based on Composite Multi-Scale Dimensionless Indicators and Affinity Propagation Clustering. IEEE Sens. J. 2020, 20, 11439–11453. [Google Scholar] [CrossRef]
- Xiong, J.; Zhang, Q.; Sun, G.; Peng, Z.; Liang, Q. Fusion of the Dimensionless Parameters and Filtering Methods in Rotating Machinery Fault Diagnosis. J. Netw. 2014, 9, 1201–1208. [Google Scholar] [CrossRef]
- Xiong, J.; Zhang, Q.; Liang, Q.; Zhu, H.; Li, H. Combining the Multi-Genetic Algorithm and Support Vector Machine for Fault Diagnosis of Bearings. Shock Vib. 2018, 2018, 3091618. [Google Scholar] [CrossRef]
- Wang, W. Fault Diagnosis of Gearbox Using Dimensionless Amplitude Parameters. China Plant Eng. 1996, 1, 46–50. [Google Scholar]
- Hu, Q.; Si, X.; Qin, A.; Lv, Y.; Zhang, Q. Machinery Fault Diagnosis Scheme Using Redefined Dimensionless Indicators and mRMR Feature Selection. IEEE Access 2020, 8, 40313–40326. [Google Scholar] [CrossRef]
- Liu, J.; Zhou, J.; Sun, G. Research and Development of Embedded Vibration Detection System Based on Dimensionless Index. Comput. Meas. Control. 2014, 10, 3122–3125. [Google Scholar]
- Zhang, Q.; Wang, L.; Sun, G.; Lei, G.; Shao, L. Fault Diagnosis Positioning Research of Dimensionless Index Based on Empirical Mode Decomposition. J. Shanghai Inst. Technol. Sci. 2016, 1, 1–12. [Google Scholar]
- Wang, Z.; Zhang, Q.; Ming, X.; Xiong, J. Dimensionless Fault Diagnosis of Petrochemical Rotating Machinery Based on Big Data. J. Guangdong Univ. Petrochem. Technol. 2017, 27, 88–92. [Google Scholar]
- Zhang, Q.; Qian, Y.; Xu, B.; Gao, T.; Xie, K. Application Study of Dimensionless Parameter to Fault Diagnosis Technology in the Artificial Immune System. Noise Vib. Control. 2008, 3, 89–92. [Google Scholar]
- Gu, Y.J.; Jia, Z.W.; Yin, C.T.; Ren, Y.T. Non-Dimensional Parameters Trend Analysis Method in the Early Warning and Diagnosis of Wind Turbine Gearbox Failures. J. Vib. Shock. 2017, 36, 213–220. [Google Scholar]
- Dou, D.; Yang, J.; Li, L.; Zhao, Y. Intelligent Fault Diagnosis Method for Rolling Bearings Based on EMD and MLEM2. Trans. Chin. Soc. Agric. Eng. 2011, 27, 125–130. [Google Scholar]
- Sun, G.; Zhang, Q.; Qin, A.; Qin, H.; Zhao, G. The Application of a New Dimensionless Parameter in Petrochemical Equipment Fault Diagnosis. J. Guangdong Univ. Petrochem. Technol. 2015, 1, 86–89. [Google Scholar]
- Zheng, B.; Gao, H.; Ma, X.; Zhang, X. Graph Partition Based on Dimensionless Similarity and Its Application to Fault Diagnosis. IEEE Access 2021, 9, 35573–35583. [Google Scholar] [CrossRef]
- Zhang, Q.; Hu, Q.; Sun, G.; Qin, A.; Si, X. New Dimensionless Parameter Construction Using Genetic Programming for Fault Classifying of Rotating Machinery. In Proceedings of the 2013 25th Chinese Control and Decision Conference (CCDC), Guiyang, China, 25–27 May 2013; pp. 4400–4404. [Google Scholar]
- Xie, Y.F.; Zhang, Q.H.; Fu, D. The Application of a New Dimensionless Parameter in Diagnosis of Rotating Machinery. J. Guangdong Univ. Petrochem. Technol. 2012, 3, 33–36. [Google Scholar]
- Zhang, Q.H.; Shao, Q.L.; Li, H.F.; Zhu, Y.J. Research of Concurrent Faults Diagnosis Technology of Rotating Machinery Based on the Nondimensional Parameter. J. Huazhong Univ. Sci. Technol. Sci. Ed. 2009, S1, 156–159. [Google Scholar]
- Zhang, Q.H. Research on Fault Diagnosis Technology Based on Artificial Immune System. South China Univ. Technol. 2004, 1, 1–136. [Google Scholar]
- Qin, A.; Zhang, Q.; Sun, G. Model of Wavelet Packet and Dimensionless Immune Detector for Fault Diagnosis. J. Shanghai Inst. Technol. Sci. 2015, 2, 114–117. [Google Scholar]
- Li, H.F.; Zhang, Q.H.; Xie, K.M. Research Progress on the Composite Fault Diagnosis Technology of Rotary Machine. J. Vib. Shock. 2008, 3, 67–70. [Google Scholar]
- Zhou, L. The Application of Artificial Immune System in Rotating Machinery Fault Diagnosis; Beijing Institute of Technology: Beijing, China, 2016. [Google Scholar]
- Cui, D.; Zhang, Q.; Hu, Q.; Qin, A.; Sun, G. Dimensionless Parameters Construction Based on Immune Programming. Mod. Manuf. Eng. 2014, 12, 16–20. [Google Scholar]
- Su, N.Q.; Li, X.; Zhang, Q.H.; Huang, C.L. Fault Diagnosis of Rotating Machinery Based on Dimensionless Index and Two-Sample Distribution Test. J. Comput. 2020, 31, 1–10. [Google Scholar]
- Qin, A. Applied Study of Compound Dimensionless Indicator Immune Detector for Unit Fault Diagnosis Technology. Taiyuan Univ. Technol. 2013, 1, 1–77. [Google Scholar]
- Chen, J.J.; Xu, B. Fault Diagnosis for Rolling Bearing Based on the Non-Dimensional Parameter and Spectrum Analysis. Mach. Des. Res. 2015, 31, 75–77. [Google Scholar]
- Guo, H.M.; Xing, Z.G.; Jing, S.X. Dimensionless Parameters Applied to Fault Diagnosis of Mine Low Speed Heavy Loaded Gear. Coal Sci. Technol. 2006, 34, 28–31. [Google Scholar]
- Yi, C.; Wang, D.; Fan, W.; Tsui, K.-L.; Lin, J. EEMD-Based Steady-State Indexes and Their Applications to Condition Monitoring and Fault Diagnosis of Railway Axle Bearings. Sensors 2018, 18, 704. [Google Scholar] [CrossRef] [PubMed]
- Qin, A.; Hu, Q.; Zhang, Q. Rolling Bearing Fault Diagnosis Method Based on Dimensionless Parameters and Extreme Learning Machine. Mach. Tool Hydraul. 2019, 19, 171–175. [Google Scholar]
- Xu, Y.; Ma, W.; Ma, C.; Fu, S. Application of Dimensionless Parameters Based on Genetic Programming to Fault Diagnosis of Planetary Gearboxes. Noise Vib. Control 2017, 4, 175–179. [Google Scholar]
- Qin, A.; Zhang, Q.; Li, T. The Application of a Compound Dimensionless Parameter for Fault Classifying of Rotating Machinery. Mod. Manuf. Eng. 2013, 29, 10–132. [Google Scholar]
- Juan, L.; Zhou, D.; Si, X.S. Review of Incipient Fault Diagnosis Methods. Control Theory Appl. 2012, 12, 1517–1529. [Google Scholar]
- Wang, L.; Zhang, Q.H.; Chun-Yan, M.A. Summary on Dimensionless Indicators in Fault Diagnosis Technology. Infor. Technol. 2014, 2, 19–22. [Google Scholar]
- Xiong, J.; Zhang, Q.; Peng, Z.; Sun, G.; Xu, W.; Wang, Q. A Diagnosis Method for Rotation Machinery Faults Based on Dimensionless Indexes Combined with K-Nearest Neighbor Algorithm. Math. Probl. Eng. 2015, 10, 1–9. [Google Scholar] [CrossRef]
- Xiong, J.; Zhang, Q.; Sun, G.; Zhu, X.; Liu, M.; Li, Z. An Information Fusion Fault Diagnosis Method Based on Dimensionless Indicators with Static Discounting Factor and KNN. IEEE Sens. J. 2016, 16, 2060–2069. [Google Scholar] [CrossRef]
- Qin, B.; Chen, M.; Zhang, H. Application of SVM to Engine Parameter Collector Fault Diagnosis. In Proceedings of the 2008 2nd International Symposium on Systems and Control in Aerospace and Astronautics, Shenzhen, China, 10–12 December 2008; Volume 10, pp. 1–4. [Google Scholar]
- Chen, R.; Wu, H.; Han, Y.; Zhao, L.; Wu, Z.; Chen, L. Rotating Machinery Fault Diagnosis under Different Rotating Speeds Based on Fusion of Non-Dimensional Index and Information Entropy. J. Vib. Shock. 2019, 11, 219–227. [Google Scholar]
- Eric, B. Society for machinery failure prevention technology. 2019. Available online: https://mfpt.org/fault-data-sets/ (accessed on 1 September 2019).
- Cao, P.; Zhang, S.; Tang, J. Gear Fault Data. 2019. Available online: https://figshare.com/articles/dataset/Gear_Fault_Data/6127874/1 (accessed on 1 September 2019).
- Huang, H.; Baddour, N. Bearing Vibration Data Collected under Time-Varying Rotational Speed Conditions. Data Brief 2018, 21, 1745–1749. [Google Scholar] [CrossRef] [PubMed]
- Daga, A.P.; Fasana, A.; Marchesiello, S.; Garibaldi, L. The Politecnico Di Torino Rolling Bearing Test Rig: Description and Analysis of Open Access Data. Mech. Syst. Signal Process. 2019, 120, 252–273. [Google Scholar] [CrossRef]
- Lessmeier, C.; Kimotho, J.K.; Zimmer, D. Paderborn University. 2019. Available online: https://mb.uni-paderborn.de/kat/forschung/kat-datacenter/bearing-datacenter (accessed on 1 August 2019).
- Wang, B.; Lei, Y.; Li, N.; Li, N. A Hybrid Prognostics Approach for Estimating Remaining Useful Life of Rolling Element Bearings. IEEE Trans. Reliab. 2020, 69, 401–412. [Google Scholar] [CrossRef]
- Wang, S.; Cai, G.; Zhu, Z.; Huang, W.; Zhang, X. Transient Signal Analysis Based on Levenberg–Marquardt Method for Fault Feature Extraction of Rotating Machines. Mech. Syst. Signal Process. 2015, 54–55, 16–40. [Google Scholar] [CrossRef]
- Shi, J.; Wang, L.; Luo, C. Sparse Representation for Gearbox Compound Fault Feature Extraction Based on Majorization-Minimization Algorithm. J. Vib. Eng. 2017, 30, 1045–1055. [Google Scholar]
- Wang, X.; Liu, G.; Han, B. Stacked Autoencoders for Bearing Fault Diagnosis Under the Condition of Insufficient Samples. Noise Vib. Control 2021, 41, 100–104. [Google Scholar]
- SEU Gearbox Datasets. 2019. Available online: https://github.com/cathysiyu/Mechanical-datasets (accessed on 1 September 2019).
- Shao, S.; McAleer, S.; Yan, R.; Baldi, P. Highly Accurate Machine Fault Diagnosis Using Deep Transfer Learning. IEEE Trans. Ind. Inform. 2019, 15, 2446–2455. [Google Scholar] [CrossRef]
- Li, K.; Ping, X.; Wang, H.; Chen, P.; Cao, Y. Sequential Fuzzy Diagnosis Method for Motor Roller Bearing in Variable Operating Conditions Based on Vibration Analysis. Sensors 2013, 13, 8013–8041. [Google Scholar] [CrossRef]
- He, X.; Wang, Z.; Liu, Y.; Qin, L.; Zhou, D. Fault-Tolerant Control for an Internet-Based Three-Tank System: Accommodation to Sensor Bias Faults. IEEE Trans. Ind. Electron. 2017, 64, 2266–2275. [Google Scholar] [CrossRef]
- Peng, X.; Tang, Y.; Du, W.; Qian, F. Multimode Process Monitoring and Fault Detection: A Sparse Modeling and Dictionary Learning Method. IEEE Trans. Ind. Electron. 2017, 64, 4866–4875. [Google Scholar] [CrossRef]
- Shuai, Z.; Bing, S.; Hongbo, S.H.I. Quality-Related Fault Detection Based on Weighted Mutual Information Principal Component Analysis. CIESC J. 2018, 69, 962–973. [Google Scholar]
- Guo, H.J.; Xu, C.L.; Shi, H.B. Multimode Process Monitoring Based on Local Neighborhood Standardization Strategy. J. Shanghai Jiaotong Univ. 2015, 49, 868–875. [Google Scholar]
- Cheng, H.; Liu, Y.; Huang, D.; Cai, B.; Wang, Q. Rebooting Kernel CCA Method for Nonlinear Quality-Relevant Fault Detection in Process Industries. Process Saf. Environ. Prot. 2021, 149, 619–630. [Google Scholar] [CrossRef]
- Qian, Y.; Li, X.; Jiang, Y. Development of an integrated intelligent fault diagnosis system for chemical processes. J. South China Univ. Technol. Sci. 2002, 11, 138–143. [Google Scholar]
- Yu, X.; Liang, W.; Zhang, L.; Jin, H.; Qiu, J. Dual-Tree Complex Wavelet Transform and SVD Based Acoustic Noise Reduction and Its Application in Leak Detection for Natural Gas Pipeline. Mech. Syst. Signal Process. 2016, 72–73, 266–285. [Google Scholar] [CrossRef]
- Wang, J.; Ye, L.; Gao, R.X.; Li, C.; Zhang, L. Digital Twin for Rotating Machinery Fault Diagnosis in Smart Manufacturing. Int. J. Prod. Res. 2019, 57, 3920–3934. [Google Scholar] [CrossRef]
- Xianming, L.; Ping, L.; Baocun, Z.; Jiangtao, C.; Ying, G.; Zhe, K.; Siyu, L. Localization of Multiple Leaks in a Fluid Pipeline Based on Ultrasound Velocity and Improved GWO. Process Saf. Environ. Prot. 2020, 137, 1–7. [Google Scholar] [CrossRef]
- Lang, X.; Li, P.; Guo, Y.; Cao, J.; Lu, S. A Multiple Leaks’ Localization Method in a Pipeline Based on Change in the Sound Velocity. IEEE Trans. Instrum. Meas. 2020, 69, 5010–5017. [Google Scholar] [CrossRef]
- Zhang, B.; Xu, X.; Ma, X.; Wu, C. SDG-Based Model Validation in Chemical Process Simulation. Chin. J. Chem. Eng. 2013, 21, 876–885. [Google Scholar] [CrossRef]
- Fan, J.; Wang, Y. Fault Detection and Diagnosis of Non-Linear Non-Gaussian Dynamic Processes Using Kernel Dynamic Independent Component Analysis. Inf. Sci. 2014, 259, 369–379. [Google Scholar] [CrossRef]
- Lu, Q.; Yang, R.; Zhong, M.; Wang, Y. An Improved Fault Diagnosis Method of Rotating Machinery Using Sensitive Features and RLS-BP Neural Network. IEEE Trans. Instrum. Meas. 2020, 69, 1585–1593. [Google Scholar] [CrossRef]
- Li, B.W.; Song, W.G.; Xu, J. Fault Diagnosis of Ground-Driven Screw Pump Based on Improved Wavelet Packet Combined with CS-BP. Sci. Technol. Eng. 2023, 13, 5641–5646. [Google Scholar]
- Yi, X.; Jiang, S.; Zhang, J.; Feng, D.; Gao, D. Integrated Fault Diagnostic Techniques on Marine Large-Scaled High-Pressure Reciprocating Gas Compressor Groups. In Proceedings of the IEEE International Conference on Computer Science and Automation Engineering (CSAE), Zhangjiajie, China, 25–27 May 2012; pp. 250–254. [Google Scholar]
- Ren, W.; Duan, Y.; Zhang, Z.; Dong, H. Fault Diagnosis of Pumpjack Based on Wavelet Neural Network with Compacted. Control Decis. 2006, 21, 315–322. [Google Scholar]
- Lu, Y.; Ren, W.J.; Gao, D.P. Fault diagnosis based on WNNs with Parameters Optimization by Immune Evolutionary Particle Swarm Algorithm. In Proceedings of the 3rd International Symposium on Systems and Control in Aeronautics and Astronautics, Harbin, China, 8–10 June 2010; pp. 105–109. [Google Scholar]
- Feng, Z.Y.; Wang, Z.Y.; Dai, Y.Y. Random Forest Based Fault Diagnosis Method for Chemical Process with Unreliable Data. ACTA Pet. Sin. 2021, 37, 121–129. [Google Scholar]
- Peng, B.; Zhang, Y.; Jian, Q.P. Fault Diagnosis of Cross Domain Rotating Machinery Based on Class Weighted Adversarial Networks. Mach. Des. Manuf. 2022, 8, 74–79. [Google Scholar]
- Zhang, C.; Guo, Q.; Li, Y. Fault Detection in the Tennessee Eastman Benchmark Process Using Principal Component Difference Based on K-Nearest Neighbors. IEEE Access 2020, 8, 49999–50009. [Google Scholar] [CrossRef]
- Guo, J.; Yuan, T.; Li, Y. Fault Detection of Multimode Process Based on Local Neighbor Normalized Matrix. Chemom. Intell. Lab. Syst. 2016, 154, 162–175. [Google Scholar] [CrossRef]










| Researchers | Research Field | Components | Fault Type | Main Diagnostic Methods |
|---|---|---|---|---|
| Chai et al. [20,21] | Complex industrial process control | Fused magnesium furnace, high-temperature iron making process | Overheating, semi-melting, abnormal feed, abnormal exhaust, etc. | Deep learning and multi-information fusion for FMF abnormal condition identification, a novel integrated PCA-ICA method |
| Fang et al. [22] | Fault diagnosis of control systems | Chemical processes, networked control systems, etc. | Drift faults, step faults, random faults, etc. | Master meta-analysis SVM based on Easy Ensemble idea |
| Gui et al. [23,24] | Troubleshooting for the smelting industry in the process industry | Motors, transformers, blast furnaces, etc. | Overheating and discharge, equipment failure, motor failure | Improved CELMD decomposition method, convolutional neural networks combining migration learning and SVM |
| Lv et al. [25] | Electrical control and troubleshooting technology | Manipulators | Collision failure, obstruction failure, etc. | Spiking neural network |
| Li et al. [26] | Dynamic system fault diagnosis and fault tolerant control | Networked control systems, sensors, time-delay systems, etc. | Actuator failure, sensor failure, etc. | Hybrid model based on CWT, CNN, Bayesian network, and long short-term memory network |
| Lei et al. [27] | Rotating machinery troubleshooting | Bearings, gears, etc. | Bearing failure, gear failure, etc. | Deep convolutional transfer learning network |
| Zhang et al. [28] | Fault diagnosis and prediction of complex electromechanical systems | Bearings, servo systems, etc. | Bearing failure, CNC machine tool servo system failure, etc. | Fault diagnosis methods of variational mode decomposition and acoustic signal SVM |
| Zhang et al. [29,30] | Petrochemical unit-rotating machinery | Bearings, petrochemical plants, rotating machinery, etc. | Complex process complex faults in rotating machinery, micro-faults, etc. | Mutually exclusive dimensionless data fusion methods, multi-scale dimensionless metrics and random forests for fault diagnosis of rotating machinery |
| Yin et al. [31] | Based on data-driven fault diagnosis and fault tolerance control | Industrial systems, process monitoring systems, etc. | Actuator failures, sensor failures, industrial system failures | Data-driven fault detection method based on real-time learning |
| Gao et al. [32] | Integration of chemical processes and troubleshooting | Intermittent processes, chemical processes, lithium battery, etc. | Sensor failures, actuator failures, system nonlinearity, etc. | Compound iterative learning fault-tolerant control method based on T-S fuzzy model of intermittent process |
| Hu et al. [33,34] | Troubleshooting of aerospace vehicles | Spacecraft attitude control processes, bearings, etc. | Actuator jamming faults, failure faults, thruster faults | Adaptive sliding mode control strategy, Finite-time attitude-tracking control scheme |
| Wang et al. [35] | Fault diagnosis and fault tolerance control of intermittent process | Intermittent process | Actuator failure, system nonlinearity, etc. | Closed-loop robust iterative learning fault-tolerant guaranteed cost control program |
| Cheng et al. [36] | Fault diagnosis and health management of complex system | Engines, bearings, gears, lithium batteries, etc. | Bearing failure, gear failure, lithium battery status estimation, etc. | Raw feature extraction method that includes time and frequency signals and enhances fault information |
| Song et al. [37,38] | Troubleshooting in industrial manufacturing | Chemical processes, industrial smelting processes, electric motors, etc. | Drift faults, step faults random faults, motor faults | PCA method for distributed parallel design, hierarchical fault detection method for autoregressive dynamic latent variable model |
| Researchers | Research Field | Components | Fault Type | Main Diagnostic Methods |
|---|---|---|---|---|
| Ye et al. [39,40] | Fault diagnosis of ships at sea | Bearings, motors, sensors, microgrids, etc. | Bearing failure, demagnetization of permanent magnets, etc. | Information fusion fault diagnosis for deep belief networks, BP neural networks, and Shannon entropy method |
| Zhou et al. [41,42] | High-speed rail fail-safe | Train information control systems, bearings, etc. | Bearing failures, intermittent failures, etc. | Fused imbalance learning method, novel early fault detection strategy based on MSPM detection metrics |
| Hu et al. [43,44] | Reliable equipment life assessment | Engines, lithium batteries, bearings, etc. | Idle speed, clogged injectors, bearing and lithium battery life prediction | Diagnostic methods for confidence rule based on expert systems, multi-scale adaptive recalibration network |
| Jiang et al. [45] | Troubleshooting of aerospace vehicles | Satellite attitude control systems, high-speed trains, motors, etc. | Actuator failures, motor compound failures, micro-failures, etc. | Decentralized fractional fault-tolerant control of composite adaptive disturbance observer |
| Chai et al. [46] | Troubleshooting of launch vehicles (rockets) | Bearings, motors, sensors, etc. | Rotor bar failure, sensor failure, bearing failure, etc. | Multi-scale dense fusion network |
| Huang et al. [47] | High-speed train fault diagnosis | Bearings, traction systems, etc. | Bearing failure, traction failure | Improved orthogonal empirical mode decomposition algorithm |
| Hou et al. [48] | Fault detection and fault tolerance in automobiles | Intelligent vehicle systems, sensors, etc. | Actuator failure, sensor failure, etc. | A new method for actuator fault detection and isolation based on output feedback |
| Cheng et al. [49] | Vehicle fault detection and fault tolerance | Electric motors, electric vehicles, nonlinear systems, etc. | External disturbances, actuator failures, etc. | Adaptive output sliding mode fault-tolerant control strategy |
| Researchers | Research Field | Components | Fault Type | Main Diagnostic Methods |
|---|---|---|---|---|
| Sun et al. [50] | Fault diagnosis for smart grids | Distribution systems, microgrids, etc. | Grid failure | Rough set combining genetic algorithm and tabu search |
| Yao et al. [51] | Fault diagnosis and fault-tolerant control of dynamic systems | Power cables, random distribution control systems, etc. | Cable line faults, actuator faults, etc. | Adaptive enhanced state observer |
| Wu et al. [52] | Fault diagnosis and the health management of electromechanical systems | Actuators, sensors, TE processes, etc. | Actuator failures, sensor failures, TE process failures, etc. | A multi-level and multi-granularity fault detection method based on principal component analysis |
| Jian et al. [53] | Fault diagnosis of wind turbine | Rolling bearing, etc. | Bearing failure, etc. | Method based on compressive sensing and lightweight SqueezeNet model |
| References | Method | Indices | Database | Industrial Application | Challenges | Future Directions |
|---|---|---|---|---|---|---|
| [54] | ✓ | N/A | N/A | N/A | N/A | N/A |
| [55] | ✓ | N/A | N/A | N/A | ✓ | ✓ |
| [56] | ✓ | N/A | N/A | N/A | ✓ | ✓ |
| [57] | ✓ | N/A | N/A | N/A | ✓ | ✓ |
| [58] | ✓ | N/A | N/A | N/A | ✓ | ✓ |
| [59] | ✓ | N/A | N/A | N/A | ✓ | ✓ |
| [60] | ✓ | N/A | N/A | N/A | ✓ | ✓ |
| [61] | ✓ | N/A | N/A | ✓ | ✓ | ✓ |
| [62] | ✓ | N/A | N/A | ✓ | ✓ | ✓ |
| [63] | ✓ | N/A | ✓ | N/A | ✓ | ✓ |
| [64] | ✓ | N/A | ✓ | N/A | ✓ | ✓ |
| [65] | ✓ | N/A | ✓ | N/A | ✓ | ✓ |
| [66] | ✓ | ✓ | ✓ | N/A | ✓ | ✓ |
| [67] | ✓ | N/A | ✓ | ✓ | ✓ | ✓ |
| Our | ✓ | ✓ | ✓ | ✓ | ✓ | ✓ |
| Country | Institution | Defective Parts | Model | Speed (rpm) | Fault Type | Monitoring Content | Sampling Frequency (kHz) |
|---|---|---|---|---|---|---|---|
| USA | The Case Western Reserve University Bearing Data Center [63] | Ball bearings | 6205-2RS JEM; 6203-2RS JEM | 1730; 1750; 1772; 1797 | Healthy; rolling element faults; inner race faults; outer race faults | Vibration | 12; 48 |
| USA | Society for Machinery Failure Prevention Technology [188] | Bearing | NICE | 1500 | Healthy; rolling element faults; inner race faults; outer race faults | Vibration | 48.8 |
| USA | University of Connecticut [189] | gear | N/A | N/A | Health; missing tooth; root crack; spalling; chipping tip with 5 different levels of severity | Vibration | 20 |
| Canada | University of Ottawa [190] | Ball bearings | ER16K | 696; 1626 | Healthy; rolling element faults; inner race faults; outer race faults | Vibration | 200 |
| Italy | Politecnico di Torino [191] | Bearings | N/A | 6000; 12,000; 18,000; 24,000; 30,000 | Healthy; inner race defect; rolling element defect | Vibration | 102.4 |
| Germany | University Paderborn [192] | Bearings | 6203 | 1500; 900 | Healthy; rolling element faults; inner race faults; outer race faults | Vibration | 64 |
| China | Xi’an Jiaotong University [193] | Rolling bearing | LDK UER204 | 2100; 2250; 2400 | Rolling element bearings; inner race wear; cage fracture; outer race wear; outer race fracture | Vibration | 25.6 |
| China | Soochow University [194] | Roller bearing | 30206 | 896.1 | Healthy; rolling element faults; inner race faults; outer race faults | Vibration | 10 |
| China | Soochow University [195] | Gear | N/A | 1480 | Healthy; moderate wear and tear; mild wear and tear; fractured tooth | Vibration | 10 |
| China | Shandong University of Science and Technology [196] | Cylindrical roller bearing | N205EU | 2000 | Healthy; rolling element faults; inner race faults; outer race faults | Vibration | 25.6 |
| China | Southeast University [197] | Bearing | N/A | 1200; 1800 | Ball fault; inner ring fault; outer ring fault; combination fault; health | Vibration | 5.12 |
| China | Southeast University [198] | Gear | N/A | 1200; 1800 | Chipped tooth; missing tooth; root fault; surface fault; health | Vibration | 5.12 |
| China | Jiangnan University [199] | Roller bearing | N205 and NU205 | 600; 800; 1000 | Outer race defect; rolling element defect; inner race defect; health | Vibration | 50 |
| Year | Authors | Diagnostic Component | Tracking Signal | Fault Type | Representative Diagnostic Method |
|---|---|---|---|---|---|
| 1989–now | Zhou et al. [41,42,200] | Process monitoring, three-tank system, rolling bearing | Vibration signal, TE process variable | Process monitoring is insensitive to early failure of small-magnitude sensor failure and bearing failure | New early fault detection strategy based on MSPM detection index; positioning method based on residual analysis; a fusion imbalanced learning method |
| 1989–now | Song et al. [37,38] | Blast furnace iron-making process monitoring, ammonia synthesis process | Process instrument parameter | Drift fault, step fault, random fault, nonlinear system fault | A principal component analysis method for distributed and parallel design; hierarchical fault detection method based on autoregressive dynamic latent variable mode |
| 1998–now | Qian et al. [201,202,203] | Phthalic acid device, gasoline pipeline industrial process monitoring | Process instrument parameter | Multi-condition complex data distribution; small faults cannot detect the problem of missing information | Locality preserving sparse modeling (LPSM) method; weighted mutual information principal component analysis; LNS-LDF strategy |
| 2000–now | Qian et al. [204,205] | Ketobenzene dewaxing oil recovery device, oil refining process monitoring | Vibration signal, process instrument parameters | Process parameter drift, control instrument or valve failure, nonlinear fault detection | Hybrid enhanced nuclear specification correlation analysis framework; integrated system based on expert system and statistics control |
| 2001–now | Wang et al. [206,207] | Oil and gas pipelines, rotating machinery | Low-frequency acoustic signal, process parameters | Pipeline leakage (pipe wall corrosion, pipe aging, third-party interference); rotor unbalance fault | Integrated acoustic noise reduction method based on DTCWT-SVD; model-updating scheme based on parameter sensitivity analysis |
| 2002–now | Li et al. [208,209] | Petrochemical pipeline, storage tank | Sound waves, pressure signals, thermal imaging | Pipeline single-point, multi-point leakage; gas leakage; small leakage failure | Multi-leak location method based on GMO-LMD; multi-leak location based on wavelet analysis |
| 2003–now | Wang et al. [210,211,212] | FIC4514 valve card, propylene distillation system, bearing, process monitoring | Process parameters, pressure, vibration, torque | Equipment failure; compound fault, nonlinear non-Gaussian dynamic process, gear, bearing deformation or fracture | Chemical simulation model based on SDG; kernel dynamic independent component analysis; improved fault diagnosis of rotating machinery using RLS-BP neural network |
| 2004–now | Feng et al. [213,214] | Submersible electric pump unit, heavy-duty oil reducer, ground-driven screw pump, compressor | Process instruments (oil pressure, current, voltage), vibration signals | High-speed shaft failure, gear missing teeth, rod tube partial wear, pump leakage, oil rod break-off | Frequency-domain analysis, wavelet packet transform combined with cuckoo search; an integrated fault diagnosis technology for the reciprocating compressor is presented |
| 2005–now | Ren et al. [215,216] | Pumping unit, oil, and gas pipeline | Vibration signal, current signal, pressure signal | The rod is broken off, the pump is lost, and the liquid supply is insufficient; pipeline leakage | Wavelet neural network; fault diagnosis of screw pump based on IEPSO-WNNs |
| 2006–now | Zhong et al. [217,218] | Drilling pump, reciprocating pump hydraulic end, centrifugal compressor, rolling bearing | Vibration signal | Hydraulic end, drive shaft, crankshaft, crankshaft connecting rod, crosshead, gear bearing failure | Random forest; class-weighted adversarial network |
| 2007–now | Zhang et al. [29,30] | Bearing, petrochemical large unit | Vibration signal | Bearing failure (outer ring failure, inner ring failure, rolling element failure); complex process complex fault, minor fault | A mutually exclusive dimensionless data fusion method; rotating machinery fault diagnosis method based on the multi-scale dimensionless index and random forest |
| 2010–now | Li et al. [219,220] | Multi-condition process inspection, fan, TE process | Vibration signal, TE process variable | Gaussian, nonlinear, multimodal, center drift; TE process | Fault detection strategy based on dynamic PCA principal component difference; multi-mode process fault detection algorithm based on local neighborhood normalization matrix |
Disclaimer/Publisher’s Note: The statements, opinions and data contained in all publications are solely those of the individual author(s) and contributor(s) and not of MDPI and/or the editor(s). MDPI and/or the editor(s) disclaim responsibility for any injury to people or property resulting from any ideas, methods, instructions or products referred to in the content. |
© 2024 by the authors. Licensee MDPI, Basel, Switzerland. This article is an open access article distributed under the terms and conditions of the Creative Commons Attribution (CC BY) license (https://creativecommons.org/licenses/by/4.0/).
Share and Cite
Zhang, Q.; Su, N.; Qin, B.; Sun, G.; Jing, X.; Hu, S.; Cai, Y.; Zhou, L. Fault Diagnosis for Rotating Machinery Based on Dimensionless Indices: Current Status, Development, Technologies, and Future Directions. Electronics 2024, 13, 4931. https://doi.org/10.3390/electronics13244931
Zhang Q, Su N, Qin B, Sun G, Jing X, Hu S, Cai Y, Zhou L. Fault Diagnosis for Rotating Machinery Based on Dimensionless Indices: Current Status, Development, Technologies, and Future Directions. Electronics. 2024; 13(24):4931. https://doi.org/10.3390/electronics13244931
Chicago/Turabian StyleZhang, Qinghua, Naiquan Su, Binbin Qin, Guoxi Sun, Xiaoyuan Jing, Shaolin Hu, Yebin Cai, and Lingmeng Zhou. 2024. "Fault Diagnosis for Rotating Machinery Based on Dimensionless Indices: Current Status, Development, Technologies, and Future Directions" Electronics 13, no. 24: 4931. https://doi.org/10.3390/electronics13244931
APA StyleZhang, Q., Su, N., Qin, B., Sun, G., Jing, X., Hu, S., Cai, Y., & Zhou, L. (2024). Fault Diagnosis for Rotating Machinery Based on Dimensionless Indices: Current Status, Development, Technologies, and Future Directions. Electronics, 13(24), 4931. https://doi.org/10.3390/electronics13244931

