Abstract
This study addresses the critical challenge of lacking quantitative measures for objective evaluation of vessel traffic service (VTS) operator workload, where current uniform staffing approaches fail to reflect center-specific operational characteristics. The VTS Operator Workload Index (VOWI) model was developed using the Delphi–AHP methodology to determine the relative importance of key factors including traffic, sea area characteristics, port facilities, and weather conditions, which formed the basis for calculating both center-wide and per-operator workload indices. Factor analysis revealed that traffic factors showed the highest importance at 0.4627, followed by sea area (0.1960), port facilities (0.1916), and weather (0.1497) factors. Application of the VOWI model to 19 VTS centers in South Korea demonstrated that per-operator workload at Busan, Incheon, and Ulsan VTS was up to three times higher than at other centers. This finding indicates that the current uniform staffing approach based on sector count inadequately reflects each center’s actual operational characteristics. The VOWI model provides objective criteria for efficient personnel management in VTS centers and is expected to contribute to improving VTS service quality.
1. Introduction
VTS is established as an essential service for ensuring safe and efficient vessel traffic at sea. According to the IALA VTS Manual [1], over 500 VTS centers are operating worldwide, and their importance continues to grow alongside the steady increase in maritime traffic.
At the core of these VTS systems are VTS operators (VTSOs), who play a crucial role in maintaining maritime safety by monitoring vessel movements within their jurisdiction, providing necessary information, and taking preventive measures against maritime accidents. As maritime traffic increases and vessels become larger, the workload of VTSOs continues to rise.
IALA [2] warns that when operator workload deviates from optimal levels, VTSOs may experience hyper-stress or hypo-stress, which can lead to decreased operational efficiency and compromised safety. Moreno et al. [3] similarly emphasize that VTS center workload is a critical factor in maritime safety, noting that excessive workload can cause information processing delays, while insufficient workload can increase the risk of errors due to reduced concentration.
Despite the recognized importance of managing VTSO workload, most VTS centers in South Korea currently rely on a simplistic staffing criterion based on uniform personnel allocation per sector, lacking systematic standards that reflect each center’s actual operational characteristics and workload. As shown in Table 1, most centers allocate 5–6 operators per sector, resulting in an average uniform staffing level of 5.75 operators.
Table 1.
Staffing levels at VTS centers in South Korea (as of 2024).
This uniform staffing approach fails to properly reflect the actual conditions of each VTS center. The workload at VTS centers is influenced by multiple interacting factors, including not only traffic volume but also characteristics of the sea area, port facilities, and weather conditions.
As Kim and Kim [4] point out, the human resource composition and operation of VTS centers are currently determined by each center’s practices or internal guidelines, preventing objective workload assessment. Under these circumstances, centers with high and low workloads are subject to the same staffing criteria, potentially resulting in significant differences in both the VTS Center Workload Index (VCWI) and the VOWI. The VOWI, calculated by dividing the VCWI by the total number of operators at each center, provides an objective measure of the actual workload experienced by operators at each center.
Based on these concerns, this study aims to address the following research questions:
- (1)
- What are the key factors that influence VTS center workload and how can they be systematically assessed?
- (2)
- How can operator workload be quantitatively evaluated across different VTS centers?
- (3)
- To what extent does the current uniform staffing approach reflect actual operational demands?
To answer these questions, the study has the following specific objectives:
- (1)
- To identify VTS center workload assessment factors through the Delphi–AHP method.
- (2)
- To develop a VOWI model for evaluating workload per operator.
- (3)
- To validate the developed model through application to actual VTS centers.
This study aims to present a practical evaluation model by collecting, processing, and analyzing actual data from VTS operations, rather than remaining purely theoretical. The VOWI model developed in this study can be utilized in various areas, including optimization of personnel management, improvement of work processes, and optimization of working environments at VTS centers. Furthermore, beyond merely improving personnel management efficiency, it is expected to contribute to enhancing VTS service quality and maritime safety. In particular, it can contribute to improving international maritime safety by providing scientific and systematic staffing criteria for developing countries preparing to implement VTS.
The structure of this paper is as follows. Section 2 systematically analyzes previous studies related to VTS center workload assessment. Section 3 details the methodology for developing the VOWI model using the Delphi–AHP technique. Section 4 presents the empirical analysis results of applying the developed model to 19 VTS centers in South Korea, and Section 5 provides an in-depth discussion of the analysis results. Finally, Section 6 draws conclusions and implications from the research.
2. Literature Review
This study aims to develop a quantitative index model for evaluating workload at VTS centers. To this end, this study systematically analyzed previous studies related to VTS workload. Through the Web of Science (WOS) database, a literature search was conducted using the keywords ‘vessel traffic service’ AND (‘workload’ OR ‘task load’ OR ‘fatigue’). From the 34 papers identified in the search results, we selected 12 papers directly relevant to this study and additionally reviewed the related literature including IALA’s VTS manual and guidelines. The analysis of previous studies revealed that VTS center workload is influenced by four main interrelated factors: traffic, area, port facilities, and weather. Table 2 provides a comprehensive overview of how these factors have been addressed in previous research. Along with detailed analysis of each factor, this study systematically examines how their interactions affect VTS center workload.
Table 2.
Summary of the relevant literature on maritime traffic workload assessment.
2.1. Traffic Factor
Traffic factors have been emphasized as key elements affecting VTS center workload in numerous previous studies. In particular, traffic volume is recognized as the most fundamental and important indicator. IALA [1] emphasizes that traffic volume is a major factor directly influencing VTS operations and identifies it, along with VHF communication volume, as a crucial indicator determining workload. Similarly, IALA [2] specifies that traffic volume and density are key factors determining VTS operators’ working hours and work intensity.
Yoo and Kim [6,8] analyzed traffic volume, VHF communication volume, and emergency response as primary indicators of VTS workload. Their research empirically demonstrated the impact of traffic volume on workload through quantitative analysis using AIS data and VHF voice recordings. Xu et al. [9] identified vessel speed alongside traffic volume as major workload factors, while Li et al. [10] analyzed VTS operator fatigue focusing on traffic volume and VHF communication volume.
Kim and Kim [4] studied VTS operator workload focusing on emergency response and inbound/outbound traffic management. Şahin and Chan [11] analyzed merchant vessel traffic and small vessel traffic separately, suggesting that different vessel types have varying impacts on workload. Malagoli et al. [12] and Xie [14] also identified traffic volume as a key factor determining VTS center workload.
Merrick and Harrald [15] evaluated VTS workload by comprehensively considering accident frequency, fishing and recreational vessel traffic, and traffic density. This approach suggests the need for multifaceted analysis that considers not only simple traffic volume but also vessel characteristics and area-specific features.
Thus, numerous studies identify traffic volume, VHF communication volume, and maritime accident response as critical traffic factors determining VTS center workload. This indicates that traffic factors are fundamental elements determining personnel management and operational efficiency of VTS centers.
2.2. Area Factor
The area factor has been identified as a crucial element reflecting the physical characteristics of the control zone in VTS operations, with its importance confirmed in numerous studies. IALA [1,2] emphasizes the impact of VTS area and fairway dimensions on workload. Specifically, they point out that the size of the VTS area and the scale of fairways are key determinants of VTS operator workload. This indicates that as the monitored sea area expands, the scope of required monitoring increases, leading to a corresponding increase in workload. Yoo and Kim [6,8] analyzed VTS area size as a major workload factor. They empirically demonstrated that the extent of the control area directly affects VTS operators’ situational awareness and decision-making capabilities. Similarly, Xie [14] identified VTS area coverage as a crucial factor in determining workload. Şahin and Chan [11] conducted a detailed analysis of waterway conditions, revealing that factors such as waterway dimensions, configuration, visibility impediments, and bottom topography significantly influence VTS operations. Nguyen [13] noted that the characteristics of inner and outer harbor areas differ, resulting in varying workload patterns. Merrick and Harrald [15] analyzed the impact of waterways and seabed topography on VTS operations. Their research emphasized that the physical characteristics of sea areas directly affect safe vessel navigation, ultimately contributing to VTS operator workload. These studies demonstrate that the area factor is multidimensional, requiring consideration not only of physical size but also of the characteristics and complexity of each zone. This suggests the need for a comprehensive workload assessment that considers the interrelationships between VTS areas and fairways, along with the specific characteristics of each zone.
2.3. Port Facility Factor
Port facility factors are recognized as significant workload elements in VTS center operations. Specifically, the presence of special-purpose facilities such as fishing boat piers and passenger ship piers has been found to influence VTS operator workload. IALA [1] emphasizes that port operations are one of the key factors determining VTS center workload. They note that the type and scale of port facilities directly affect both the nature and volume of tasks VTS operators must handle, significantly impacting overall workload. Şahin and Chan [11] analyzed fishing vessel quality as a major port facility factor. They explained that the presence of fishing boat piers generates frequent movements of small vessels, increasing the monitoring burden on VTS operators. Yoo and Kim [6] examined the impact of passenger ship pier presence on workload. They emphasized that regular passenger vessel operations require continuous monitoring and management by VTS operators, with additional responsibilities particularly related to passenger safety. Merrick and Harrald [15] identified passenger volume as a key consideration. This suggests that port facilities related to passenger transport require special attention and management in VTS operations. These studies demonstrate that port facility characteristics are crucial factors in determining VTS center workload. The systematic consideration of port facility factors is particularly important as each facility’s unique operational characteristics and associated risks have differential impacts on VTS operator workload.
2.4. Weather Factor
Weather factors have been studied as significant workload elements directly affecting VTS center operations. Weather warnings, foggy conditions, and tidal conditions have been identified as primary weather-related factors. IALA [1] conducted a comprehensive analysis of how weather warnings, fog occurrence, and tidal conditions affect VTS operations. They noted that adverse weather conditions increase the importance of monitoring and information provision for safe vessel navigation, adding to VTS operator workload. IALA [2] specifically analyzed the impact of extreme weather conditions on VTS operator performance. They emphasized that deteriorating maritime weather conditions necessitate additional control tasks such as vessel traffic restrictions, anchorage operation adjustments, and maintaining safe distances between vessels, requiring more detailed monitoring and rapid response. Moreno et al. [3] and Tonoğlu et al. [7] analyzed the quantitative impact of weather conditions on VTS operations. Notably, Tonoğlu et al. [7] systematically studied how sea states and currents affect vessel navigation safety, using empirical data to demonstrate their impact on VTS operator performance. Şahin and Chan [11] identified wind, water movement, and visibility restrictions as major weather factors. They analyzed these weather conditions as potential hazards to safe vessel navigation, requiring constant attention and management from VTS operators. Merrick and Harrald [15] comprehensively studied how various weather factors including wind, visibility, currents, tides and rivers, and ice affect VTS operations. Their research emphasized that weather factors do not operate in isolation but have interrelated and complex impacts on operations.
2.5. Limitations of Previous Research and Distinctiveness of This Study
Through the analysis of previous studies, the four main factors identified were found to have complex influences on VTS center workload. However, existing research shows the following limitations:
- (1)
- Most studies focused their analysis on specific factors in isolation. For example, Li et al. [10] centered on traffic factors, while Şahin and Chan [11] focused on weather factors. Such approaches are limited in evaluating the overall workload of VTS centers.
- (2)
- There was insufficient empirical analysis using actual VTS center operational data. While some studies, such as Xu et al. [9], attempted analysis using AIS data, most research relied on theoretical models or survey-based analyses.
- (3)
- No standardized evaluation model has been proposed that could quantitatively measure VTS center workload. In particular, there was no methodology available for integrating various factors into a single index.
- (4)
- No objective criteria were established for evaluating individual operator workload. This has been a major obstacle to efficient personnel management and task distribution.
To overcome these limitations, this study attempts the following differentiated approaches:
- (1)
- The study systematically derives the relative importance of workload factors through the Delphi–AHP method and develops them into an integrated index. This provides a method for objectively evaluating and quantifying the influence of various factors.
- (2)
- The study introduces a squared normalization method to clearly reflect differences in scale and workload between centers. This enables more accurate measurement of workload differences between large and small centers.
- (3)
- The study validates the model’s effectiveness using actual operational data from 19 VTS centers in South Korea. This presents an evaluation tool that can be applied to real-world settings, going beyond the limitations of theoretical models.
- (4)
- The study evaluates VCWI and individual VOWI separately. This dual approach provides a framework for objectively analyzing center-specific characteristics and personnel management efficiency.
3. Methodology
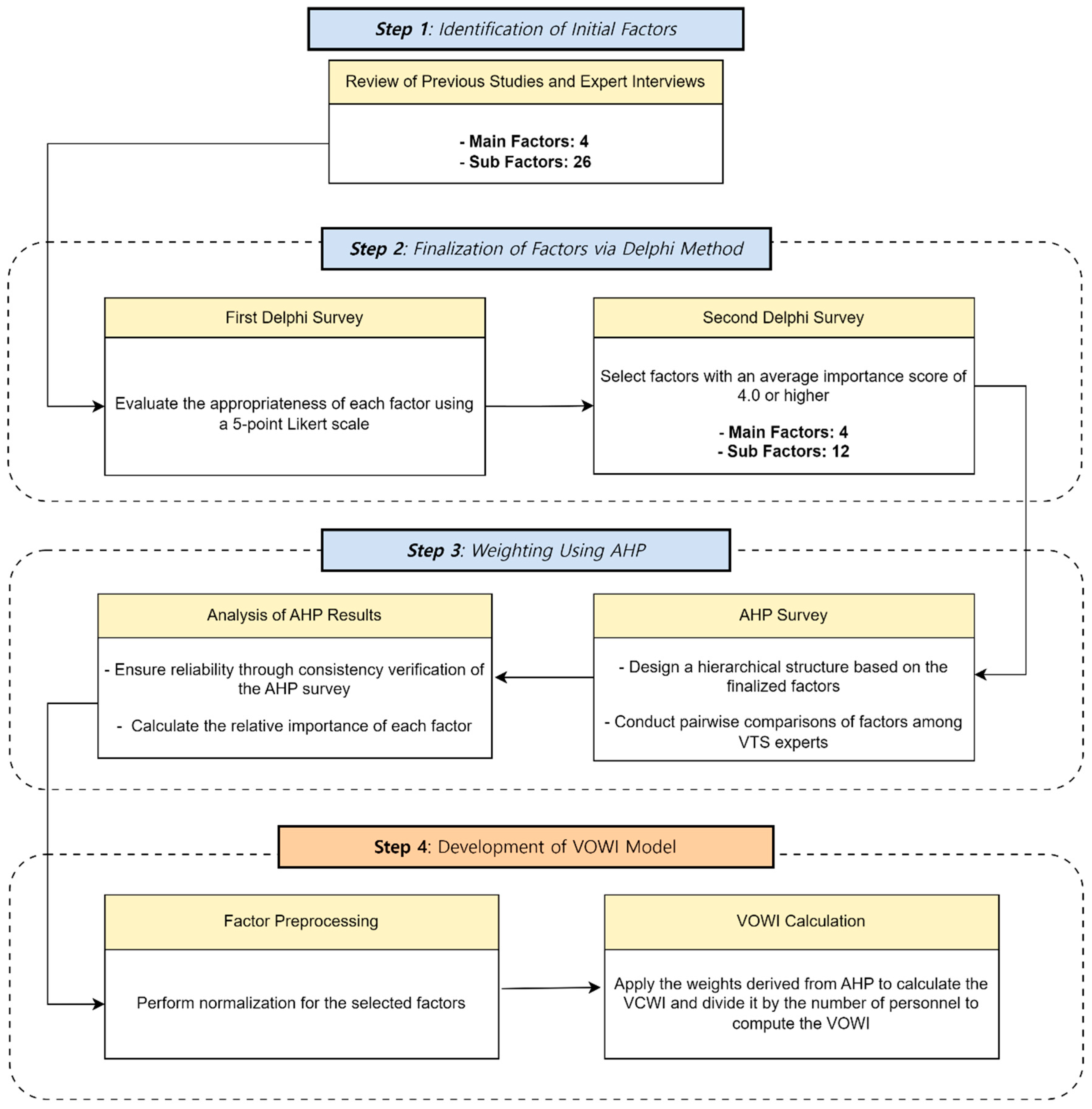
This section describes the methodology for developing the VOWI model to quantitatively evaluate VTS operator workload. The VOWI model is constructed through a three-stage development process. First, key factors necessary for workload assessment are identified through expert consensus using the Delphi method (Section 3.1). Second, the relative importance of these factors is systematically calculated using the AHP technique (Section 3.2). Finally, the Delphi–AHP analysis results are integrated to construct a VOWI model that reflects center-specific characteristics (Section 3.3). This stepwise approach provides a foundation for objective and systematic evaluation of VTS center workload.
3.1. Delphi Method
The Delphi method was employed to systematically identify VTS workload assessment factors. This method offers the advantage of systematically gathering expert opinions on complex issues through consensus building based on expert group intuitive judgment. Initial assessment factors were identified through an analysis of previous research discussed in Section 2 and in-depth interviews with five experts who had more than 10 years of VTS operational experience. A panel of 30 experts was selected for the Delphi survey. The Delphi survey was conducted in two rounds. In the first round, the appropriateness of the initial factors was evaluated using a five-point Likert scale, and opinions on additional factors were collected. In the second round, the importance of factors selected based on the first-round results was evaluated, and opinions on improvements for each factor were also gathered. The final factors derived through the two rounds of the Delphi survey were subsequently used as evaluation items for AHP analysis.
3.2. Analytic Hierarchy Process (AHP) Method
The AHP technique was applied to determine the relative importance of factors identified through the Delphi survey. AHP is a method that systematically derives the relative importance of elements by hierarchizing complex decision-making problems and conducting pairwise comparisons [16]. The AHP analysis proceeded through stages of hierarchical structure design, pairwise comparison matrix construction, weight calculation, and consistency verification.
The hierarchical structure was composed of four main factors (traffic, area, port facilities, and weather) derived from the Delphi survey, with VTS center workload assessment as the highest-level objective.
The first step of AHP analysis was constructing a pairwise comparison matrix to evaluate the relative importance between factors. A 5-point scale was used for pairwise comparisons, where 1 indicates ‘equally important’, 2 indicates ‘slightly important’, 3 indicates ‘important’, 4 indicates ‘very important’, and 5 indicates ‘extremely important’. The resulting 4 × 4 pairwise comparison matrix A is expressed as follows:
where each element represents how important factor is compared to factor , and naturally, holds for reciprocal relationships. For example, if the traffic factor is considered ‘important’ compared to the area factor, becomes 3, and automatically becomes 1/3. Diagonal elements always have a value of 1.
The next step uses geometric means to integrate individual judgments collected from 30 experts. The geometric mean is calculated as follows:
where is the number of valid responses submitted (21 experts), and represents the relative importance between factors and evaluated by the kth expert. The calculated represents the integrated judgment of the expert group for that factor pair.
The weights for each factor are calculated based on the pairwise comparison matrix integrated by geometric means as follows:
where is the number of comparison factors (4 in this study), and is the normalized weight of the ith factor. represents the product of all elements in the ith row of matrix A, and the denominator sum is for normalization. The calculated weight vector is normalized so that the sum of all elements equals 1.
To verify response consistency, the Consistency Ratio (CR) was calculated. First, the maximum eigenvalue () is calculated as follows:
where is the ith element of the product of the pairwise comparison matrix A and weight vector w. For perfectly consistent judgments, , and as consistency decreases, becomes larger than . The Consistency Index (CI) and Consistency Ratio (CR) are calculated as follows:
where is the Consistency Index indicating the degree of response consistency. is the Random Index, which is the average value of randomly generated pairwise comparison matrices. Table 3 shows values according to matrix size, which serve as the criteria for consistency verification proposed by Saaty [16].
Table 3.
Random Index (RI) values for different matrix sizes.
As shown in Table 3, for matrices of size 1 or 2, the value is 0, indicating that consistency verification is unnecessary for these sizes. For matrices of size 3 or larger, values are assigned, with values gradually increasing as size increases. This study used an RI value of 0.90 corresponding to matrix size 4, as the analysis compared four main factors.
Following Saaty [16], judgments with were considered consistent, and this criterion was used to verify survey validity. Finally, 9 questionnaires exceeding the Consistency Ratio of 0.1 were excluded, and 21 valid responses were used in the analysis. The factor weights derived through AHP analysis are used as key coefficients in the workload index model presented in the next section.
3.3. VOWI Model Development
This section proposes a quantitative index model that hierarchically integrates four main factors affecting VTS center operations to evaluate workload per operator. The VOWI is calculated by dividing each center’s total workload by the actual number of working personnel, enabling objective measurement of individual operator workload. Since each factor has different units and ranges, transformation to a standardized scale is necessary for integrated index calculation.
This study compared linear normalization, logarithmic normalization, and squared normalization methods for continuous variables. VTS center workload does not increase linearly. For instance, when traffic volume doubles, operator workload tends to increase more than twofold due to complex interactions between vessels, handling of complicated traffic situations, and increased accident risks.
Linear normalization fails to reflect these nonlinear characteristics. Conversely, logarithmic normalization excessively reduces differences between large values, risking underestimation of actual workload at large ports. Squared normalization appropriately reflects nonlinear workload increases while maintaining relative differences between medium and small ports and effectively expressing actual workload gaps between large and small ports. It also preserves original data distribution characteristics without distortion while constraining values between 0 and 1, enabling stable results in subsequent statistical analysis and index calculation.
Based on these theoretical grounds, this study adopted squared normalization, with the following general formula:
where is the original value, and and represent the minimum and maximum values of the variable, respectively. The squared term in Equation (7) reflects nonlinear characteristics with increasing values, suitable for modeling the phenomenon where operator burden increases more steeply as workload grows. For example, normalized values increase gradually at medium traffic volumes but more rapidly at high traffic volumes. This squared normalization approach enables a more realistic reflection of workload differences between large and small ports, particularly in handling extreme differences in continuous variables such as traffic volume, communication volume, and area size. Port-facility-related variables (fishing boat pier, barge ship pier, and passenger ship pier) are treated as binary values (0 or 1).
Variables normalized through Equation (7) are used to calculate VOWI. VOWI is calculated by dividing VCWI by total staff numbers:
where is the center’s total workload index (value between 0 and 1), and is the center’s total staff number. First, the total workload index is calculated as follows:
where represents the relative importance weights of each main factor derived from AHP, and is the number of main factors. Each main factor () is calculated as a weighted linear combination of its sub-factors:
where uses normalized values () for continuous variables and original values (0 or 1) for binary variables. is the weight of each sub-factor, and is the number of sub-factors within each main factor. The proposed workload index model has the following characteristics:
- (1)
- Hierarchical structure: Two-stage structure where sub-factors are integrated into main factors, then into final indices.
- (2)
- Weight-based integration: Reflects the relative importance of factors derived through AHP analysis.
- (3)
- Squared normalization: Applies a normalization method that clearly reflects scale differences between centers.
- (4)
- Standardized scale: All input variables are normalized to values between 0 and 1 for integration.
These characteristics make this VOWI significant in systematically integrating key factors reflecting VTS center operational characteristics into a single index. It presents a quantitative evaluation system that considers various operational environment factors comprehensively, moving beyond traditional empirical judgment or individual factor-focused evaluation methods. The overall flow of this methodology is conceptually illustrated in Figure 1. Section 4 validates the effectiveness of this model by applying it to actual operational data from VTS centers in South Korea.
Figure 1.
Conceptual flow diagram of the proposed methodology.
4. Experimental Results and Analysis
This chapter analyzes the results of applying the proposed VOWI model to actual operational data from 19 VTS centers in South Korea. Section 4.1 presents the factor weights derived through Delphi–AHP analysis, while Section 4.2 calculates workload indices using actual data collected from each center. Through this analysis, this study aims to systematically identify the current status and areas for improvement in VTS center personnel management.
4.1. Results of Delphi–AHP Analysis
To identify the evaluation factors affecting VTS center workload, this study conducted an analysis of previous research and in-depth interviews with VTS field experts. The initial factors derived through this process consisted of four main factors and 26 sub-factors, as shown in Table 4.
Table 4.
Initial factors influencing VTS center staffing.
The derived initial factors were validated and refined through two rounds of Delphi surveys. In the first round, an expert panel evaluated the appropriateness of these initial factors using a five-point Likert scale and provided opinions on additional factors. The expert panel selection was based on practical experience and expertise in the VTS field. Among the 30 expert panelists, 93.3% were from VTS operations, and 40% had more than five years of VTS experience. The second round evaluated the importance of factors selected based on the first-round results and gathered opinions on potential improvements for each factor. The final factors derived through these two rounds of the Delphi survey were subsequently used as evaluation items for AHP analysis. Table 5 presents these selected factors along with their precise definitions, providing clear criteria for the subsequent AHP analysis.
Table 5.
Final factors selected for AHP analysis.
AHP analysis was conducted to systematically evaluate the relative importance of the 12 sub-factors identified through the Delphi survey. The AHP questionnaire was administered to 30 experts with extensive practical experience and expertise in the VTS field. To ensure response reliability, responses were verified using a Consistency Ratio (CR) threshold of 0.1. This validation process yielded 21 valid responses for the final analysis, with results presented in Table 6.
Table 6.
The relative importance and ranking of sub-factors.
Analysis of the results shown in Table 6 reveals that among the main factors, the traffic factor showed the highest importance at 0.4627, followed by the area factor (0.1960), the port facility factor (0.1916), and the weather factor (0.1497).
The notably high importance of the traffic factor compared to other factors effectively reflects that maritime traffic management is the core function of VTS centers. Among sub-factors, traffic volume (0.2427) and VHF communication volume (0.1292) showed the highest importance ratings overall. This indicates that vessel traffic volume and associated communication tasks are critical elements directly affecting VTS operator workload. These AHP analysis results provide an objective basis for reflecting the influence of each factor in quantitatively evaluating VTS center workload. The next section will calculate workload indices by applying these factor weights to actual operational data from 19 VTS centers in South Korea.
4.2. Data Collection and Workload Index Calculation
To calculate the workload indices for 19 VTS centers in South Korea based on the factor weights derived in the previous section, the study collected actual data for 12 sub-factors from each center. The data collection utilized official statistics and databases from relevant institutions including the Korea Coast Guard, Ministry of Oceans and Fisheries, and Korea Meteorological Administration. Table 7 summarizes the data collection criteria and sources for each factor.
Table 7.
Data collection criteria and measured values for workload index calculation.
In this study, data collection was conducted for each main factor as follows. For traffic factors, annual data for 2023 on traffic volume and VHF communication volume were directly obtained from the Korea Coast Guard. Maritime accident occurrence data were based on five-year statistics (2019–2023) from the Ministry of Oceans and Fisheries, with special consideration required for some ports. Specifically, nine ports including Gyeongin, Taean, and Wando were collectively categorized as ‘Other Trading Ports’ in the statistics. The total number of maritime accidents for these ports over the five-year period was 159, which was evenly distributed as 18 incidents per port (159 incidents/9 ports).
For area factors, the areas of anchorages, VTS zones, and fairways were calculated using nautical charts and sailing directions from the Korea Coast Guard and Korea Hydrographic and Oceanographic Agency as of December 20, 2024. Port facility factors were assessed based on port maps from the Korea Hydrographic and Oceanographic Agency and individual port operating regulations, identifying the presence of fishing boat piers, barge ship piers, and passenger ship piers.
Weather factor data were collected based on 2023 observations from the Korea Meteorological Administration. Weather warnings were counted individually for each sea area, which are classified as coastal waters, inner offshore waters, and outer offshore waters based on distance from land. For instance, when gale warnings were simultaneously issued for both coastal waters and inner offshore waters, they were counted as two separate cases.
The collection of foggy day data required different approaches depending on observation station locations. For Gyeongin, Gyeongin Coastal, Taean Coastal, and Pyeongtaek VTS, data from nearby observation stations were used due to the absence of local stations. Additionally, for Tongyeong, Wando, Donghae, Gunsan, and Daesan VTS, ten-year-average data were used as 2023 data had not yet been updated. Similarly, for tidal conditions, data from geographically closest observation stations were used when direct observation stations were unavailable at certain ports.
This systematically collected data served as the foundation for calculating VTS center workload indices, which will be presented in the next section. The actual data values and their normalized results are detailed in Table 8.
Table 8.
Actual values and normalized scores of workload factors for VTS centers.
Analysis of Table 8 reveals significant disparities in workload among VTS centers. Busan VTS shows the highest VCWI (0.6380), with the highest traffic volume (218,147 vessels) and VHF communications (1,480,018 cases) while maintaining all port facilities (fishing boat pier, barge ship pier, and passenger ship pier). This reflects Busan’s status as South Korea’s largest container port and multi-purpose harbor.
Mokpo VTS ranked second with a VCWI of 0.5736, managing the largest VTS area (7419 km2) among all centers, with substantial traffic volume (165,767 vessels) and high VHF communications (1,159,750 cases). Notably, Mokpo VTS recorded 143 weather warnings, indicating significant weather-related workload factors.
Ulsan VTS ranked third with a VCWI of 0.5145, handling high traffic volume (192,108 vessels) and VHF communications (1,232,386 cases). Like Busan VTS, it maintains all port facilities, necessitating the management of diverse vessel types.
In contrast, Gyeongin VTS recorded the lowest VCWI (0.1002), with minimal traffic volume (23,232 vessels), VHF communications (73,816 cases), and the smallest VTS area (48 km2). Notably, its overall workload shows a more than sixfold difference compared to the top-ranking centers.
Overall, the VCWI analysis demonstrates that the workload difference between the top five centers (Busan, Mokpo, Ulsan, Incheon, and Yeosu) and the bottom five centers (Gyeongin, Taean Coastal, Wando, Donghae, and Busan New Port) exceeds a factor of three. To examine whether this workload disparity is appropriately reflected in current staffing allocations, Table 9 analyzes the VOWI, calculated by dividing each center’s VCWI by its current number of personnel.
Table 9.
Distribution of VCWI and VOWI across VTS centers.
The analysis of Table 9 reveals substantial differences in VOWI among VTS centers. Busan VTS, which recorded the highest overall VCWI, also shows the highest VOWI at 0.0266, suggesting that its current staffing level of 24 operators may be insufficient relative to its high workload.
Ulsan VTS, Incheon VTS, and Yeosu VTS follow with similar VOWI values of 0.0214, 0.0211, and 0.0200, respectively, ranking second, third, and fourth. These four centers each maintain identical staffing levels of 24 operators, and their actual workload is significantly higher compared to other centers.
A noteworthy case is Gyeongin VTS. While recording the lowest VCWI at 0.1002, it ranks fifth in VOWI at 0.0167 due to operating with minimal staffing of six operators. This indicates appropriate minimal staffing alignment with its lower workload volume.
In contrast, Jeju VTS and Busan New Port VTS, despite having staffing levels of 36 and 24 operators, respectively, record among the lowest VOWI values at 0.0053 and 0.0061. Particularly notable is Mokpo VTS, which ranks second in VCWI at 0.5736 but shows relatively low per-operator workload (0.0106, ranking 10th) due to its high staffing level of 54 operators.
Overall, the VOWI analysis reveals that the workload per operator differs by more than fivefold between the top four centers (Busan, Ulsan, Incheon, and Yeosu) and the bottom three centers (Busan New Port, Taean Coastal, and Jeju). This disparity suggests that current staffing allocations do not adequately reflect the actual workload at each center. A detailed analysis of the causes and potential improvements will be discussed in Section 5.
5. Discussion
This study developed two measures to quantitatively evaluate VTS center workload: the VCWI for overall center workload and the VOWI for workload per operator. These dual measures revealed significant disparities in workload distribution across VTS centers, particularly highlighting how centers with similar staffing levels often face markedly different operational demands. For instance, while major ports like Busan, Ulsan, Incheon, and Yeosu VTS all maintain 24 operators, their actual per-operator workload varies considerably, reflecting the complexity of their respective operational environments.
The analysis of VCWI and VOWI provides significant insights into current VTS center operations. In particular, the discrepancy between total workload and per-operator workload demonstrates fundamental imbalances in the current sector-based staffing system. This chapter systematically examines these operational patterns and workload distributions, analyzing how various factors such as traffic volume, geographical characteristics, and operational complexity contribute to the current staffing challenges at VTS centers.
5.1. Analysis of VCWI
The VCWI analysis reveals significant structural variations in workload distribution across VTS centers in South Korea. Busan VTS exhibits the highest VCWI at 0.6380, while Gyeongin VTS records the lowest at 0.1002, representing a sixfold differential. The elevated VCWI rankings of major trading ports such as Busan, Mokpo, and Ulsan reflect the intricate operational characteristics of these facilities, indicating substantial disparities in workload allocation among centers.
Detailed examination of these disparities identifies traffic factors as the primary determinant of workload variation. The disparity between the top three centers (Busan, Mokpo, and Ulsan) and bottom three centers (Gyeongin, Taean Coastal, and Wando) is particularly evident in traffic volume metrics, where Busan VTS processes 218,147 vessels annually compared to Gyeongin VTS’s 23,232 vessels—a 9.4-fold difference. This disparity becomes more pronounced when analyzing the relationship between traffic volume and communication frequency. Busan VTS maintains an average of 6.8 communications per vessel, whereas Gyeongin VTS averages 3.2, demonstrating that larger ports require not only quantitatively greater workload management but also qualitatively more sophisticated traffic control measures. The increase in communication requirements relative to traffic volume suggests that workload intensifies as port size increases.
Port facility analysis reveals distinctive operational patterns contingent upon specialized infrastructure presence. Major ports ranking high in VCWI, such as Busan, Ulsan, and Incheon VTS, are characterized by the concurrent presence of all three specialized facilities (fishing boat, barge ship, and passenger ship piers). This correlation indicates that facility diversity significantly influences overall workload complexity. These facilities generate intricate traffic patterns requiring specialized management protocols, as they facilitate frequent interactions between diverse vessel types—from commercial carriers to small fishing vessels—each presenting unique operational parameters and safety requirements. The analysis shows that facility diversity interacts with traffic volume to further increase the complexity of workload management.
Analysis of area factors emphasizes the primacy of traffic density over geographical extent. While Mokpo VTS administers the largest control area at 7419 km2, its actual traffic volume reaches only 76% of Busan VTS’s throughput. Conversely, Incheon VTS, despite its relatively modest control area of 727 km2, manages 140,842 vessels annually. This operational intensity is particularly evident in Incheon’s concentrated spatial utilization, with 129 km2 dedicated to fairways and 30 km2 to anchorage zones. These findings demonstrate that effective VTS operations depend more on efficient space utilization and traffic management capabilities than on the absolute size of the control area.
Weather conditions introduce region-specific operational complexities. West coast facilities, including Incheon and Pyeongtaek VTS, contend with distinct challenges stemming from extreme tidal ranges exceeding 1000 cm and 34 annual foggy days. Along the southern coast, Mokpo, Yeosu, and Yeosu Coastal VTS experience the highest frequency of weather-related challenges, recording 143 weather warnings annually. These weather conditions serve as additional workload factors in regional VTS operations. Notably, despite these regional meteorological variations, Busan VTS maintains the highest VCWI even under relatively favorable weather conditions, empirically validating traffic factors as the primary determinants of overall workload intensity.
5.2. Analysis of VOWI
The VOWI analysis, evaluating the relationship between total VCWI and actual staffing levels, reveals significant structural imbalances in workload distribution across VTS centers. To systematically analyze the characteristics and causes of these imbalances, we examined three key aspects: (1) operational characteristics by center type, (2) personnel management efficiency, and (3) the relationship between workload and operational performance.
- (1)
- Operational Characteristics by Center Type
Analysis of workload distribution by operational type identifies excessive workload at major trading port VTS centers as the most prominent concern. Busan (0.0266), Ulsan (0.0214), Incheon (0.0211), and Yeosu (0.0200) VTS, which rank highest in VOWI, maintain identical staffing levels of 24 operators, yet their per-operator workload is up to five times higher than lower-ranked centers. These centers maintain all specialized pier facilities, which further intensifies their operational complexity.
The operational characteristics between coastal and trading port VTS centers exhibit notable distinctions. The comparative analysis of Yeosu VTS (0.0200) and Yeosu Coastal VTS (0.0117) effectively illustrates this contrast. While Yeosu VTS manages a high proportion of large hazardous cargo and chemical carriers alongside regular traffic from diverse vessel types including passenger ships and tugboats, Yeosu Coastal VTS conducts relatively straightforward control tasks primarily focused on passing vessels, with no ports within its control area.
- (2)
- Personnel Management Efficiency
Analysis of personnel management efficiency reveals significant misalignment between center scale and staffing allocation. A notable case is Mokpo VTS, which despite having the highest staffing level at 54 operators and ranking second in VCWI (0.5736), ranks only tenth in VOWI (0.0106), indicating inefficient personnel management. This suggests that staffing decisions based primarily on control area size (7419 km2) fail to align with actual traffic density and maritime traffic complexity. Conversely, Gyeongin VTS ranks fifth in VOWI (0.0167) despite operating with minimal staffing of six operators, demonstrating efficient personnel management aligned with its workload volume.
- (3)
- Workload and Operational Performance
Analysis of the relationship between workload and operational performance demonstrates that the current sector-based uniform staffing approach fails to adequately reflect each center’s operational characteristics. The case of Busan VTS and Masan VTS clearly illustrates this issue. Despite both centers maintaining four sectors with 24 operators, their per-operator workload differs by more than fourfold (0.0266 vs. 0.0063).
These workload imbalances significantly affect service quality and maritime safety. The excessive workload at major trading ports such as Busan, Ulsan, and Incheon may lead to increased operator fatigue and reduced operational efficiency, potentially compromising maritime safety. Conversely, overstaffing at certain centers represents inefficient utilization of human resources, potentially diminishing the overall operational efficiency of the VTS system.
6. Conclusions
This study was motivated by the need for more objective and scientific indicators to evaluate the workload of vessel traffic service (VTS) centers. Specifically, it has highlighted how reliance on uniform staffing criteria based on the number of sectors does not sufficiently account for each center’s distinctive operational environment and requirements.
By developing the VTS Center Workload Index (VCWI) and the VTS Operator Workload Index (VOWI) using a Delphi–AHP methodology, this work introduced quantitative measures capable of reflecting the multifaceted characteristics—such as traffic volume, area factors, port facilities, and weather—that jointly influence overall workload. A key finding from this process is that the squared normalization method more accurately captures nonlinear increases in workload, especially when contrasting large ports with high traffic density against smaller ports with relatively lower traffic.
Empirical analysis revealed stark imbalances in current VTS staffing, with some major trading port VTS centers (Busan, Ulsan, Incheon, and Yeosu) showing per-operator workloads up to five times higher than centers with lower operational demands. Conversely, other centers exhibited reduced efficiency due to overstaffing, as illustrated by Mokpo VTS, which demonstrated the limitations of an area-centric staffing approach. These findings underscore the importance of integrating both traffic-related complexity and physical infrastructure factors into VTS staffing decisions.
From a practical standpoint, this study suggests introducing differentiated staffing criteria based on VOWI thresholds so that centers exceeding a certain workload level would receive additional staffing, while those below that threshold could reallocate personnel. Furthermore, the VOWI model can guide decisions on new VTS center staffing, offering a systematic method to incorporate expected traffic volume, navigational area features, and weather conditions into personnel planning. Such evidence-based approaches can enhance overall operational efficiency and service quality in VTS centers.
Despite the value of these contributions, several limitations remain. First, there is insufficient consideration of temporal and seasonal changes in traffic patterns and workload. Second, qualitative factors such as operator fatigue and stress are not fully captured in the current model. Addressing these gaps through a dynamic framework that includes real-time data would be an important avenue for further research. Integrating artificial intelligence (AI) and big data analytics could also yield predictive models capable of forecasting workload variations.
Ultimately, the VOWI model and its associated findings can benefit VTS center administrators and policymakers by providing tangible, data-driven insights into personnel allocation and workload management. In addition, they offer a practical tool for improving global maritime safety, particularly for developing countries initiating or upgrading their VTS systems.
Author Contributions
Conceptualization, G.-H.S. and D.K.; Methodology, G.-H.S.; Software, G.-H.S. and D.K.; Validation, C.-U.S. and D.K.; Formal analysis, G.-H.S.; Investigation, G.-H.S.; Resources, D.K.; Data curation, G.-H.S.; Writing—original draft, G.-H.S.; Writing—review & editing, G.-H.S., C.-U.S. and D.K.; Supervision, C.-U.S. and D.K.; Project administration, C.-U.S. and D.K.; Funding acquisition, C.-U.S. All authors have read and agreed to the published version of the manuscript.
Funding
This research was a part of a project titled “Development of Smart Port-AutonomousShips Linkage Technology”, funded by the Ministry of Oceans and Fisheries, Korea.
Institutional Review Board Statement
Not applicable.
Informed Consent Statement
Not applicable.
Data Availability Statement
Data are contained within the article.
Conflicts of Interest
The authors declare no conflict of interest.
References
- IALA. VTS Manual Edition 8.4. Available online: https://www.iala.int/product/m0002/ (accessed on 25 December 2024).
- IALA. Guideline G1045 Staffing Levels at VTS Centres, Edition 1.2. Available online: https://www.iala.int/product/g1045/ (accessed on 25 December 2024).
- Moreno, F.C.; Gonzalez, J.R.; Muro, J.S.; Maza, J.G. Relationship between human factors and a safe performance of vessel traffic service operators: A systematic qualitative-based review in maritime safety. Saf. Sci. 2022, 155, 105892. [Google Scholar] [CrossRef]
- Kim, K.I.; Kim, J.S. Evaluation of relative importance and workload of VTS tasks using AHP. Korean Assoc. Marit. Police Sci. 2019, 9, 49–66. [Google Scholar]
- Crestelo Moreno, F.; Soto-López, V.; Menéndez-Teleña, D.; Roca-González, J.; Suardíaz Muro, J.; Roces, C.; Díaz-Secades, L.A. Fatigue as a key human factor in complex sociotechnical systems: Vessel Traffic Services. Front. Public Health 2023, 11, 1160971. [Google Scholar] [CrossRef] [PubMed]
- Yoo, S.L.; Kim, K.I. Setting up of VTS areas around Jeju using AIS data. J. Navig. Port Res. 2022, 46, 209–215. [Google Scholar]
- Tonoğlu, F.; Atalar, F.; Başkan, İ.B.; Yildiz, S.; Uğurlu, Ö.; Wang, J. A new hybrid approach for determining sector-specific risk factors in Turkish Straits: Fuzzy AHP-PRAT technique. Ocean Eng. 2022, 253, 111280. [Google Scholar] [CrossRef]
- Yoo, S.L.; Kim, K.I. Optimal staffing for vessel traffic service operators: A case study of Yeosu VTS. Sensors 2021, 21, 8004. [Google Scholar] [CrossRef]
- Xu, G.; Chen, C.H.; Li, F.; Qiu, X. AIS data analytics for adaptive rotating shift in vessel traffic service. Ind. Manag. Data Syst. 2020, 120, 749–767. [Google Scholar] [CrossRef]
- Li, F.; Chen, C.H.; Xu, G.; Chang, D.; Khoo, L.P. Causal factors and symptoms of task-related human fatigue in vessel traffic service: A task-driven approach. J. Navig. 2020, 73, 1340–1357. [Google Scholar] [CrossRef]
- Şahin, B.; Chan, Y. Risk assessment of the Istanbul Strait by using Ports and Waterways Safety Assessment (PAWSA) method. Pamukkale Univ. J. Eng. Sci. 2018, 24, 730–738. [Google Scholar] [CrossRef]
- Malagoli, A.; Corradini, M.; Corradini, P.; Shuett, T.; Fonda, S. Towards a method for the objective assessment of cognitive workload: A pilot study in vessel traffic service (VTS) of maritime domain. In Proceedings of the 2017 IEEE 3rd International Forum on Research and Technologies for Society and Industry (RTSI), Modena, Italy, 11–13 September 2017; pp. 1–6. [Google Scholar]
- Nguyen, X.T. A Study on the Development of Real Time Supporting System (RTSS) for VTS Officers. Ph.D. Thesis, Korea Maritime and Ocean University, Busan, Republic of Korea, 2014. [Google Scholar]
- Xie, Y. The Staffing Levels at VTS Centre: A Case Study of the Shenzhen VTS Centre. Master’s Thesis, World Maritime University, Dalian, China, 2013. [Google Scholar]
- Merrick, J.R.W.; Harrald, J.R. Making decisions about safety in US ports and waterways. Interfaces 2007, 37, 240–252. [Google Scholar] [CrossRef][Green Version]
- Saaty, T.L. An exposition of the AHP in reply to the paper “remarks on the analytic hierarchy process”. Manag. Sci. 1990, 36, 259–268. [Google Scholar] [CrossRef]
- National Vessel Traffic Service Guide. 2023. Available online: https://www.kcg.go.kr/uFOCS3/viewer/document/docviewer.do?filepath=https://www.kcg.go.kr/upload/kcg/na/bbs_361/ntt_48998/doc_1dc32670-35d3-4407-9c15-4c80964bb33a1697588947355.pdf&filename=National%20Vessel%20Traffic%20Service%20Guide(2023).pdf&fileext=pdf&viewerselect=image (accessed on 25 December 2024).
- Marine Accident Statistics, Distribution of Marine Accidents by Sea Area. Available online: https://kosis.kr/statHtml/statHtml.do?orgId=146&tblId=DT_MLTM_5002569&conn_path=I2 (accessed on 20 December 2024).
- Public Nautical Charts. Available online: https://www.khoa.go.kr/chartindex/ (accessed on 25 December 2024).
- Marine Information Service. Available online: http://www.khoa.go.kr/oceangrid/gis/category/reference/distribution.do (accessed on 25 December 2024).
- Number of Fog Days. Available online: https://data.kma.go.kr/climate/fog/selectFogChart.do?pgmNo=706 (accessed on 25 December 2024).
- Meteorological Data Open Portal. Available online: https://data.kma.go.kr/data/weatherReport/wsrList.do (accessed on 25 December 2024).
Disclaimer/Publisher’s Note: The statements, opinions and data contained in all publications are solely those of the individual author(s) and contributor(s) and not of MDPI and/or the editor(s). MDPI and/or the editor(s) disclaim responsibility for any injury to people or property resulting from any ideas, methods, instructions or products referred to in the content. |
© 2025 by the authors. Licensee MDPI, Basel, Switzerland. This article is an open access article distributed under the terms and conditions of the Creative Commons Attribution (CC BY) license (https://creativecommons.org/licenses/by/4.0/).
