Quantitative Assessment of Vessel Traffic Service Center Workload: Development and Validation of the Vessel Traffic Service Operator Workload Index (VOWI)
Abstract
1. Introduction
- (1)
- What are the key factors that influence VTS center workload and how can they be systematically assessed?
- (2)
- How can operator workload be quantitatively evaluated across different VTS centers?
- (3)
- To what extent does the current uniform staffing approach reflect actual operational demands?
- (1)
- To identify VTS center workload assessment factors through the Delphi–AHP method.
- (2)
- To develop a VOWI model for evaluating workload per operator.
- (3)
- To validate the developed model through application to actual VTS centers.
2. Literature Review
2.1. Traffic Factor
2.2. Area Factor
2.3. Port Facility Factor
2.4. Weather Factor
2.5. Limitations of Previous Research and Distinctiveness of This Study
- (1)
- (2)
- There was insufficient empirical analysis using actual VTS center operational data. While some studies, such as Xu et al. [9], attempted analysis using AIS data, most research relied on theoretical models or survey-based analyses.
- (3)
- No standardized evaluation model has been proposed that could quantitatively measure VTS center workload. In particular, there was no methodology available for integrating various factors into a single index.
- (4)
- No objective criteria were established for evaluating individual operator workload. This has been a major obstacle to efficient personnel management and task distribution.
- (1)
- The study systematically derives the relative importance of workload factors through the Delphi–AHP method and develops them into an integrated index. This provides a method for objectively evaluating and quantifying the influence of various factors.
- (2)
- The study introduces a squared normalization method to clearly reflect differences in scale and workload between centers. This enables more accurate measurement of workload differences between large and small centers.
- (3)
- The study validates the model’s effectiveness using actual operational data from 19 VTS centers in South Korea. This presents an evaluation tool that can be applied to real-world settings, going beyond the limitations of theoretical models.
- (4)
- The study evaluates VCWI and individual VOWI separately. This dual approach provides a framework for objectively analyzing center-specific characteristics and personnel management efficiency.
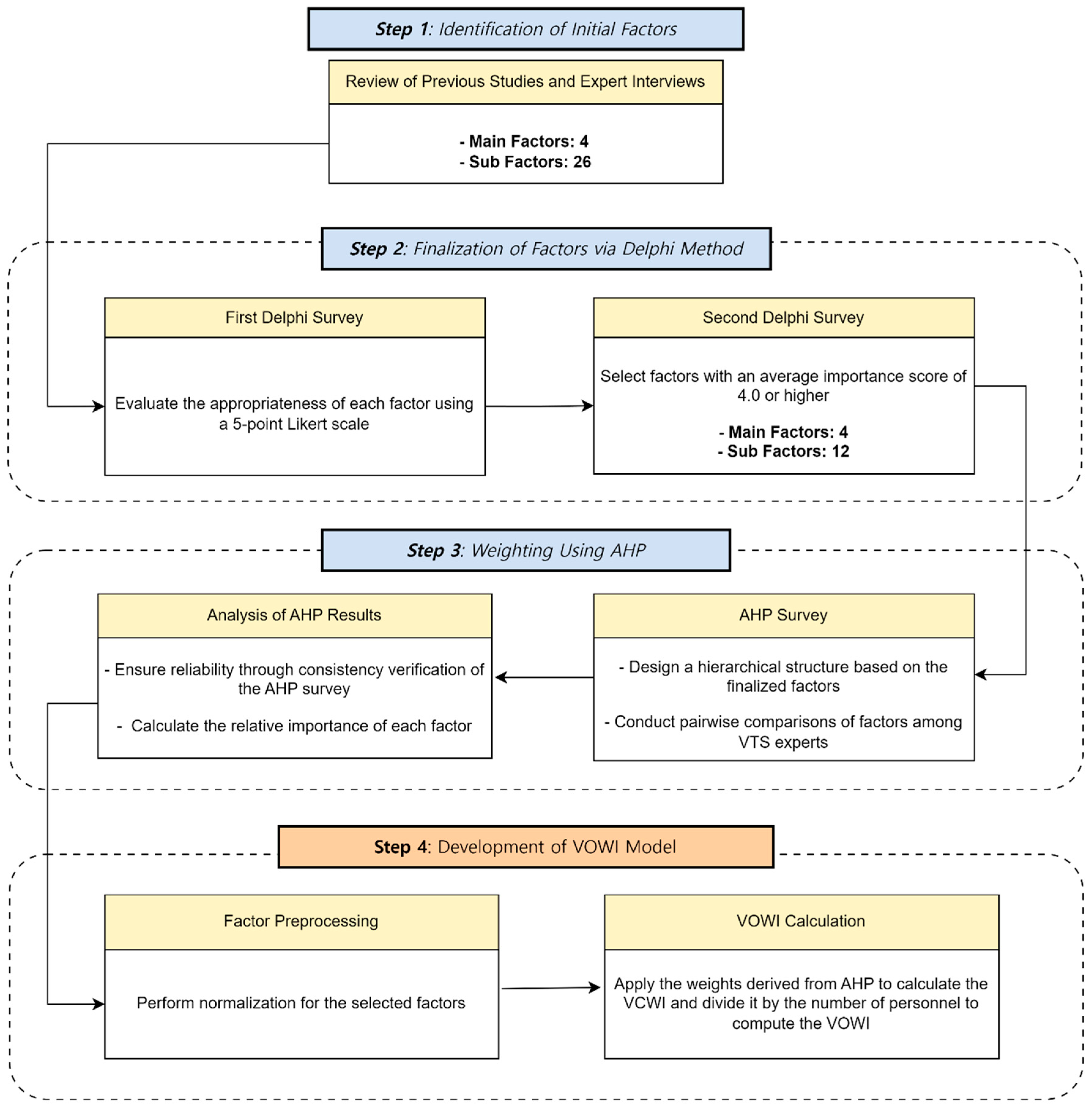
3. Methodology
3.1. Delphi Method
3.2. Analytic Hierarchy Process (AHP) Method
3.3. VOWI Model Development
- (1)
- Hierarchical structure: Two-stage structure where sub-factors are integrated into main factors, then into final indices.
- (2)
- Weight-based integration: Reflects the relative importance of factors derived through AHP analysis.
- (3)
- Squared normalization: Applies a normalization method that clearly reflects scale differences between centers.
- (4)
- Standardized scale: All input variables are normalized to values between 0 and 1 for integration.
4. Experimental Results and Analysis
4.1. Results of Delphi–AHP Analysis
4.2. Data Collection and Workload Index Calculation
5. Discussion
5.1. Analysis of VCWI
5.2. Analysis of VOWI
- (1)
- Operational Characteristics by Center Type
- (2)
- Personnel Management Efficiency
- (3)
- Workload and Operational Performance
6. Conclusions
Author Contributions
Funding
Institutional Review Board Statement
Informed Consent Statement
Data Availability Statement
Conflicts of Interest
References
- IALA. VTS Manual Edition 8.4. Available online: https://www.iala.int/product/m0002/ (accessed on 25 December 2024).
- IALA. Guideline G1045 Staffing Levels at VTS Centres, Edition 1.2. Available online: https://www.iala.int/product/g1045/ (accessed on 25 December 2024).
- Moreno, F.C.; Gonzalez, J.R.; Muro, J.S.; Maza, J.G. Relationship between human factors and a safe performance of vessel traffic service operators: A systematic qualitative-based review in maritime safety. Saf. Sci. 2022, 155, 105892. [Google Scholar] [CrossRef]
- Kim, K.I.; Kim, J.S. Evaluation of relative importance and workload of VTS tasks using AHP. Korean Assoc. Marit. Police Sci. 2019, 9, 49–66. [Google Scholar]
- Crestelo Moreno, F.; Soto-López, V.; Menéndez-Teleña, D.; Roca-González, J.; Suardíaz Muro, J.; Roces, C.; Díaz-Secades, L.A. Fatigue as a key human factor in complex sociotechnical systems: Vessel Traffic Services. Front. Public Health 2023, 11, 1160971. [Google Scholar] [CrossRef] [PubMed]
- Yoo, S.L.; Kim, K.I. Setting up of VTS areas around Jeju using AIS data. J. Navig. Port Res. 2022, 46, 209–215. [Google Scholar]
- Tonoğlu, F.; Atalar, F.; Başkan, İ.B.; Yildiz, S.; Uğurlu, Ö.; Wang, J. A new hybrid approach for determining sector-specific risk factors in Turkish Straits: Fuzzy AHP-PRAT technique. Ocean Eng. 2022, 253, 111280. [Google Scholar] [CrossRef]
- Yoo, S.L.; Kim, K.I. Optimal staffing for vessel traffic service operators: A case study of Yeosu VTS. Sensors 2021, 21, 8004. [Google Scholar] [CrossRef]
- Xu, G.; Chen, C.H.; Li, F.; Qiu, X. AIS data analytics for adaptive rotating shift in vessel traffic service. Ind. Manag. Data Syst. 2020, 120, 749–767. [Google Scholar] [CrossRef]
- Li, F.; Chen, C.H.; Xu, G.; Chang, D.; Khoo, L.P. Causal factors and symptoms of task-related human fatigue in vessel traffic service: A task-driven approach. J. Navig. 2020, 73, 1340–1357. [Google Scholar] [CrossRef]
- Şahin, B.; Chan, Y. Risk assessment of the Istanbul Strait by using Ports and Waterways Safety Assessment (PAWSA) method. Pamukkale Univ. J. Eng. Sci. 2018, 24, 730–738. [Google Scholar] [CrossRef]
- Malagoli, A.; Corradini, M.; Corradini, P.; Shuett, T.; Fonda, S. Towards a method for the objective assessment of cognitive workload: A pilot study in vessel traffic service (VTS) of maritime domain. In Proceedings of the 2017 IEEE 3rd International Forum on Research and Technologies for Society and Industry (RTSI), Modena, Italy, 11–13 September 2017; pp. 1–6. [Google Scholar]
- Nguyen, X.T. A Study on the Development of Real Time Supporting System (RTSS) for VTS Officers. Ph.D. Thesis, Korea Maritime and Ocean University, Busan, Republic of Korea, 2014. [Google Scholar]
- Xie, Y. The Staffing Levels at VTS Centre: A Case Study of the Shenzhen VTS Centre. Master’s Thesis, World Maritime University, Dalian, China, 2013. [Google Scholar]
- Merrick, J.R.W.; Harrald, J.R. Making decisions about safety in US ports and waterways. Interfaces 2007, 37, 240–252. [Google Scholar] [CrossRef][Green Version]
- Saaty, T.L. An exposition of the AHP in reply to the paper “remarks on the analytic hierarchy process”. Manag. Sci. 1990, 36, 259–268. [Google Scholar] [CrossRef]
- National Vessel Traffic Service Guide. 2023. Available online: https://www.kcg.go.kr/uFOCS3/viewer/document/docviewer.do?filepath=https://www.kcg.go.kr/upload/kcg/na/bbs_361/ntt_48998/doc_1dc32670-35d3-4407-9c15-4c80964bb33a1697588947355.pdf&filename=National%20Vessel%20Traffic%20Service%20Guide(2023).pdf&fileext=pdf&viewerselect=image (accessed on 25 December 2024).
- Marine Accident Statistics, Distribution of Marine Accidents by Sea Area. Available online: https://kosis.kr/statHtml/statHtml.do?orgId=146&tblId=DT_MLTM_5002569&conn_path=I2 (accessed on 20 December 2024).
- Public Nautical Charts. Available online: https://www.khoa.go.kr/chartindex/ (accessed on 25 December 2024).
- Marine Information Service. Available online: http://www.khoa.go.kr/oceangrid/gis/category/reference/distribution.do (accessed on 25 December 2024).
- Number of Fog Days. Available online: https://data.kma.go.kr/climate/fog/selectFogChart.do?pgmNo=706 (accessed on 25 December 2024).
- Meteorological Data Open Portal. Available online: https://data.kma.go.kr/data/weatherReport/wsrList.do (accessed on 25 December 2024).

| Center | Number of Sectors | Personnel per Sector | Total Personnel |
|---|---|---|---|
| Tongyeong Coastal VTS | 4 | 6 | 24 |
| Ulsan VTS | 4 | 6 | 24 |
| Busan VTS | 4 | 6 | 24 |
| Busan New Port VTS | 4 | 6 | 24 |
| Masan VTS | 4 | 6 | 24 |
| Gyeongin Coastal VTS | 3 | 6 | 18 |
| Taean Coastal VTS | 3 | 6 | 18 |
| Daesan VTS | 3 | 6 | 18 |
| Pyeongtaek VTS | 3 | 6 | 18 |
| Incheon VTS | 4 | 6 | 24 |
| Gyeongin VTS | 2 | 3 | 6 |
| Mokpo VTS | 9 | 6 | 54 |
| Gunsan VTS | 6 | 6 | 36 |
| Wando VTS | 3 | 6 | 18 |
| Yeosu VTS | 4 | 6 | 24 |
| Yeosu Coastal VTS | 3 | 6 | 18 |
| Donghae VTS | 3 | 5 | 15 |
| Pohang VTS | 4 | 5.25 | 21 |
| Jeju VTS | 6 | 6 | 36 |
| Average | 4 | 5.75 | 23.37 |
| No. | Author(s) | Traffic Factors | Area Factors | Port Facility Factors | Weather Factors |
|---|---|---|---|---|---|
| 1 | IALA [1] | Traffic volume, VHF radio traffic volume | VTS area, fairway area dimensions | Port operations | Weather warnings, foggy conditions, tidal conditions |
| 2 | Moreno et al. [5] | Emergency situation | - | - | Weather condition |
| 3 | Yoo and Kim [6] | Traffic volume, VHF communication volume, emergency situations | VTS area | Passenger ship pier | - |
| 4 | Tonoğlu et al. [7] | Traffic volume | Narrow channel | - | Heavy weather, sea conditions, current |
| 5 | IALA [2] | Maritime accident, emergency situation, traffic volume, VHF communication volume | VTS area, fairway area dimensions | - | Extreme weather situations |
| 6 | Yoo and Kim [8] | Traffic volume, VHF communication volume, emergency situations | VTS area | - | - |
| 7 | Xu et al. [9] | Traffic volume, ship’s speed | - | - | - |
| 8 | Li et al. [10] | Traffic volume, VHF communication | - | - | - |
| 9 | Kim and Kim [4] | Response of emergency situation, inbound and outbound vessel traffic management, emergency situation | - | - | - |
| 10 | Şahin and Chan [11] | Volume of commercial traffic, volume of small craft traffic | Waterway condition (dimensions, configuration, visibility impediments, bottom type) | Fishing vessel quality | Wind, water movement, visibility restrictions |
| 11 | Malagoli et al. [12] | Traffic volume | - | - | - |
| 12 | Nguyen [13] | - | Inside/outside harbor | - | - |
| 13 | Xie [14] | Traffic volume, VHF communication volume | VTS area | - | - |
| 14 | Merrick and Harrald [15] | Accident frequency, volume of fishing and pleasure vessels, traffic density | Channels and bottoms | Volume of passengers | Wind, visibility, currents, tides and rivers, ice |
| n | 1 | 2 | 3 | 4 | 5 | 6 | 7 | 8 | 9 | 10 | 11 | 12 | 13 | 14 | 15 |
| RI | 0 | 0 | 0.58 | 0.90 | 1.12 | 1.24 | 1.32 | 1.41 | 1.45 | 1.49 | 1.51 | 1.48 | 1.56 | 1.57 | 1.59 |
| Main Factor | Sub-Factors |
|---|---|
| Traffic | Traffic volume, VHF communication volume, maritime accident occurrence, number of pilots, number of inbound vessels, number of outbound vessels, number of vessels moving between berths within the port, number of inbound vessels unable to communicate |
| Area | Anchorage area, VTS area, specific sea areas for traffic safety, fairway area, offshore wind farm area |
| Port Facility | Fishing boat pier, barge ship pier, naval and coast guard ship pier, passenger ship pier, bunker barge pier, tanker pier, container ship pier, marina pier |
| Weather | Number of weather warnings issued, number of foggy days, average tidal range, tidal current |
| Main Factor | Sub-Factors | Definition |
|---|---|---|
| Traffic | Traffic volume | The total number of vessels, including inbound, outbound, and in-port moving vessels within the VTS area during a specific period. |
| VHF communication volume | The number of VHF radio communications between VTS and a vessel or between two vessels on the VTS channel during a specific period. | |
| Number of maritime accidents | The number of all types of maritime accidents that occurred within the VTS area during a specific period, including collisions, groundings, contacts, fires/explosions, and all other forms of accidents. | |
| Area | Anchorage area | The total area of designated sea space where vessels can anchor. |
| VTS area | The total area of sea space under the jurisdiction of the VTS center. | |
| Fairway area | The total area of fairways, including inbound/outbound routes and traffic separation schemes (TSSs), located within the VTS area. | |
| Port Facility | Fishing boat pier | A pier designed for fishing boats to berth and unload their catch. |
| Barge ship pier | A specialized pier primarily used by barges. | |
| Passenger ship pier | A pier designed for passenger ships to berth and allow passengers to embark and disembark. | |
| Weather | Number of weather warnings issued | The number of weather warnings (gale warning or higher) issued for the VTS area during a specific period. |
| Number of foggy days | The number of days with fog occurrence in the VTS area during a specific period (visibility below 1 km for >1 h). | |
| Extreme tidal range | The difference between the highest high water and lowest low water levels observed during a specific period. This represents the maximum range of tidal variation within the VTS area, where greater tidal ranges typically generate stronger tidal currents, serving as a critical factor in vessel navigation safety. |
| Main Factor | Weight | Priority | Sub- Factors | Local Weight | Local Priority | Global Weight | Global Priority |
|---|---|---|---|---|---|---|---|
| Traffic | 0.4627 | 1 | Traffic volume | 1 | 0.5245 | 0.2427 | 1 |
| VHF communication volume | 2 | 0.2792 | 0.1292 | 2 | |||
| Number of maritime accidents | 3 | 0.1963 | 0.0908 | 4 | |||
| Area | 0.1960 | 2 | Anchorage area | 3 | 0.2023 | 0.0396 | 11 |
| VTS area | 1 | 0.4315 | 0.0846 | 5 | |||
| Fairway area | 2 | 0.3662 | 0.0718 | 6 | |||
| Port Facility | 0.1916 | 3 | Fishing boat pier | 3 | 0.1725 | 0.0330 | 12 |
| Barge ship pier | 2 | 0.3783 | 0.0725 | 7 | |||
| Passenger ship pier | 1 | 0.4493 | 0.0861 | 3 | |||
| Weather | 0.1497 | 4 | Number of weather warnings issued | 2 | 0.3694 | 0.0553 | 8 |
| Number of foggy days | 1 | 0.4358 | 0.0652 | 9 | |||
| Average tidal range | 3 | 0.1948 | 0.0292 | 13 |
| Main Factor | Sub-Factor | Data Source | Data Period |
|---|---|---|---|
| Traffic | Traffic Volume | Korea Coast Guard [17] | 1 year (1 January 2023–31 December 2023) |
| VHF Communication | Korea Coast Guard [17] | ||
| Maritime Accidents | Ministry of Oceans and Fisheries [18] | 5 years (1 January 2019–31 December 2023) | |
| Area | Anchorage Area | Korea Coast Guard [17] and Korea Hydrographic and Oceanographic Agency [19] | As of 1 December 2024 |
| VTS Area | Korea Coast Guard [17] | ||
| Fairway Area | Korea Hydrographic and Oceanographic Agency [19] | ||
| Port Facility | Fishing Boat Pier | Korea Hydrographic and Oceanographic Agency [19] and Port Operating Regulations for Each Pier | |
| Barge Ship Pier | |||
| Passenger Ship Pier | |||
| Weather | Weather Warnings | Korea Meteorological Administration [20] | 1 year (1 January 2023–31 December 2023) |
| Foggy Days | Korea Meteorological Administration [21] | ||
| Tidal Range | Korea Hydrographic and Oceanographic Agency [22] |
| VTS | Traffic | Area (km2) | Port Facility | Weather | VCWI | R | ||||||||
|---|---|---|---|---|---|---|---|---|---|---|---|---|---|---|
| T | V | M | A | VA | F | FI | B | P | W | FD | TI | |||
| TYC | 130,796 | 631,303 | 10 | 0 | 2780 | 79 | 0 | 0 | 0 | 137 | 4 | 344 | 0.1698 | 12 |
| USN | 192,108 | 1,232,386 | 19 | 41 | 633 | 9 | 1 | 1 | 1 | 137 | 13 | 117 | 0.5145 | 3 |
| BSN | 218,147 | 1,480,018 | 41 | 30 | 708 | 12 | 1 | 1 | 1 | 137 | 22 | 185 | 0.6380 | 1 |
| BNP | 104,633 | 533,466 | 7 | 11 | 490 | 20 | 1 | 0 | 0 | 137 | 22 | 250 | 0.1472 | 14 |
| MSN | 82,953 | 541,964 | 14 | 2 | 511 | 73 | 1 | 0 | 0 | 137 | 27 | 270 | 0.1504 | 13 |
| GYC | 17,515 | 160,980 | 0 | 0 | 4746 | 0 | 0 | 0 | 0 | 91 | 34 | 1047 | 0.1212 | 17 |
| TNC | 56,933 | 160,137 | 8 | 0 | 2237 | 59 | 0 | 0 | 0 | 27 | 34 | 875 | 0.1128 | 18 |
| DSN | 75,686 | 454,737 | 7 | 89 | 990 | 62 | 0 | 0 | 1 | 27 | 16 | 917 | 0.2080 | 10 |
| PTK | 88,350 | 410,929 | 7 | 18 | 494 | 59 | 0 | 0 | 1 | 91 | 34 | 1030 | 0.2424 | 8 |
| ICN | 140,842 | 825,673 | 14 | 30 | 727 | 129 | 1 | 1 | 1 | 91 | 34 | 1047 | 0.5064 | 4 |
| GYN | 23,232 | 73,816 | 1 | 0 | 48 | 3 | 0 | 0 | 1 | 91 | 34 | 1047 | 0.1002 | 19 |
| MKP | 165,767 | 1,159,750 | 12 | 27 | 7419 | 64 | 1 | 1 | 1 | 143 | 24 | 624 | 0.5736 | 2 |
| GSN | 47,389 | 253,632 | 9 | 35 | 4795 | 27 | 1 | 1 | 1 | 27 | 9 | 825 | 0.2527 | 6 |
| WND | 87,758 | 485,791 | 9 | 0 | 1369 | 79 | 0 | 0 | 0 | 143 | 4 | 472 | 0.1230 | 16 |
| YSU | 204,974 | 817,835 | 19 | 25 | 739 | 96 | 0 | 0 | 1 | 143 | 36 | 427 | 0.4796 | 5 |
| YSC | 68,185 | 339,790 | 9 | 0 | 3807 | 108 | 0 | 0 | 0 | 143 | 36 | 427 | 0.2101 | 9 |
| DGH | 37,425 | 121,576 | 4 | 11 | 1200 | 2 | 1 | 0 | 1 | 102 | 2 | 91 | 0.1430 | 15 |
| PHG | 55,121 | 565,387 | 14 | 33 | 1060 | 6 | 1 | 1 | 1 | 99 | 3 | 94 | 0.2478 | 7 |
| JJU | 35,325 | 292,475 | 9 | 2 | 896 | 0 | 1 | 0 | 1 | 156 | 9 | 340 | 0.1908 | 11 |
| VTS Center | Current Personnel | VCWI | VOWI | VOWI Ranking |
|---|---|---|---|---|
| BSN | 24 | 0.6380 | 0.0266 | 1 |
| USN | 24 | 0.5145 | 0.0214 | 2 |
| ICN | 24 | 0.5064 | 0.0211 | 3 |
| YSU | 24 | 0.4796 | 0.0200 | 4 |
| GYN | 6 | 0.1002 | 0.0167 | 5 |
| PTK | 18 | 0.2424 | 0.0135 | 6 |
| PHG | 21 | 0.2478 | 0.0118 | 7 |
| YSC | 18 | 0.2101 | 0.0117 | 8 |
| DSN | 18 | 0.2080 | 0.0116 | 9 |
| MKP | 54 | 0.5736 | 0.0106 | 10 |
| DGH | 15 | 0.1430 | 0.0095 | 11 |
| TYC | 24 | 0.1698 | 0.0071 | 12 |
| GSN | 36 | 0.2527 | 0.0070 | 13 |
| WND | 18 | 0.1230 | 0.0068 | 14 |
| GYC | 18 | 0.1212 | 0.0067 | 15 |
| MSN | 24 | 0.1504 | 0.0063 | 16 |
| TNC | 18 | 0.1128 | 0.0063 | 17 |
| BNP | 24 | 0.1472 | 0.0061 | 18 |
| JJU | 36 | 0.1908 | 0.0053 | 19 |
Disclaimer/Publisher’s Note: The statements, opinions and data contained in all publications are solely those of the individual author(s) and contributor(s) and not of MDPI and/or the editor(s). MDPI and/or the editor(s) disclaim responsibility for any injury to people or property resulting from any ideas, methods, instructions or products referred to in the content. |
© 2025 by the authors. Licensee MDPI, Basel, Switzerland. This article is an open access article distributed under the terms and conditions of the Creative Commons Attribution (CC BY) license (https://creativecommons.org/licenses/by/4.0/).
Share and Cite
Shin, G.-H.; Song, C.-U.; Kim, D. Quantitative Assessment of Vessel Traffic Service Center Workload: Development and Validation of the Vessel Traffic Service Operator Workload Index (VOWI). J. Mar. Sci. Eng. 2025, 13, 299. https://doi.org/10.3390/jmse13020299
Shin G-H, Song C-U, Kim D. Quantitative Assessment of Vessel Traffic Service Center Workload: Development and Validation of the Vessel Traffic Service Operator Workload Index (VOWI). Journal of Marine Science and Engineering. 2025; 13(2):299. https://doi.org/10.3390/jmse13020299
Chicago/Turabian StyleShin, Gil-Ho, Chae-Uk Song, and Daewon Kim. 2025. "Quantitative Assessment of Vessel Traffic Service Center Workload: Development and Validation of the Vessel Traffic Service Operator Workload Index (VOWI)" Journal of Marine Science and Engineering 13, no. 2: 299. https://doi.org/10.3390/jmse13020299
APA StyleShin, G.-H., Song, C.-U., & Kim, D. (2025). Quantitative Assessment of Vessel Traffic Service Center Workload: Development and Validation of the Vessel Traffic Service Operator Workload Index (VOWI). Journal of Marine Science and Engineering, 13(2), 299. https://doi.org/10.3390/jmse13020299

