Abstract
Spain is the leading citrus producer in the European Union, with the Segura River Basin in southeastern Spain playing a crucial role in this industry. However, the impact of local agricultural production on water appropriation has been overlooked. This study assesses the water footprint (WF) of both conventional and organic citrus production using the Water Footprint Network approach, addressing beneficial practices aiming to reduce the water appropriation impact. Focusing on four citrus fields, the evaluation covers green, blue, and grey components of the WF, and secondary impacts from electricity and fossil fuel consumption, which are usually omitted from the WF assessments. The results indicate that the total WF for organic orange and lemon production is over 19% lower than for the conventional system. Notable differences are observed in the blue component, attributed to the use of vegetative mulches, and in the grey component due to the reduced impact of fertilizers in organic practices. The individual and total WF values are lower than those reported in other citrus studies, and are linked to efficient resource management in semi-arid regions that helps overcome water scarcity. Nevertheless, the sustainability analysis reveals major challenges for the citrus sector in the basin, highlighting the strain on resources given the limited water availability. The available water remaining (AWARE) indicator demonstrates extremely high potential water deprivation in the area. Overall, the study underscores the necessity of integrating WF analyses in agricultural planning to manage resource scarcity effectively. Future research should focus on developing precise methodologies and incorporating unconventional farming practices to enhance sustainability. This research provides valuable insights for stakeholders aiming to optimize water use in agriculture under scarce resource conditions.
1. Introduction
The escalating demand for freshwater driven by global population growth, economic expansion, increased food production and climate change is a pressing concern [1,2]. In particular, the intensification of irrigation for food security has led to significantly higher freshwater consumption [3,4]. With the current global population of 8 billion people facing a critical shortage of clean water, the projected population increase to 9.7 billion by 2050 will further aggravate this challenge [5]. Despite technological advances that have improved water use efficiency, only modest reductions in water withdrawals have been achieved [6], posing significant obstacles, especially when considering climate change [7]. Therefore, the agricultural sector must proactively address future water requirements and resource degradation [1,7].
To alleviate the pressure of the water requirements of agriculture, five key strategies have been developed: (i) modernization/pressurization of water supply infrastructures and irrigation systems [6]; (ii) advanced technology for monitoring water, soil, and plants [2]; (iii) sustainable farming management to optimize crop patterns [8]; (iv) the incorporation of non-conventional water resources [9]; and (v) assessment tools for sustainable water management [10,11]. Concerning the latter, the water footprint (WF) assessment pioneered by Hoekstra [12], is a comprehensive tool which quantifies freshwater appropriation for products, encompassing green, blue, and grey water components [11,13]. Particularly in agriculture, green and blue WF pertain to rainfall and crop irrigation, respectively, while grey WF is linked to pollution assimilation by freshwater bodies expressed as a dilution water requirement [1].
According to WoS data (www.webofscience.com, accessed on 16 January 2024), over 11% of WF studies from 2003 to 2023 focused on agricultural water appropriation, with the Water Footprint Network’s guidelines (WFN) being distinguished as a predominant methodology [14,15]. While historical emphasis was on large-scale national studies [16,17,18], recent trends highlight a shift towards field-scale assessments, offering valuable insights into water consumption patterns in agriculture [11,19]. For instance, Mekonnen and Hoekstra [1] used a grid-based dynamic water balance model to estimate the green, blue, and grey WF of various crops based on the global average for each crop. Munro et al. [20] focused on primary citrus production in South Africa, utilizing SAPWAT 3.0 software, and revealed that the blue component comprised approximately 50% of the total WF, emphasizing regional variations. Machin-Ferrero et al. [7] and Novoa et al. [21] applied the WFN method to assess water appropriation in lemon production in the Tucumán region (Argentina) and the Cachapoal River basin (Chile), respectively. Their studies provided valuable insights into the uncertainties and patterns in water consumption influenced by climate and geographical conditions. Recent research trends indicate increased focus on integrating various methodologies to assess the overall sustainability of agri-food production and the need for further research to reduce WF effectively [10,15,22].
In addition to local conditions, emerging cultivation models such as organic production seem promising in reducing water consumption [23], despite posing challenges to WF estimations owing to agronomic uncertainties and productivity variations [24]. Understanding the relationship between such models and WF assessments is crucial for the advancement of sustainable agriculture. However, accurate calculation is challenging due to limited data availability, which can potentially lead to underestimation and inaccuracy in water consumption analysis [13,25]. Therefore, careful selection of methodologies is essential for addressing specific goals and contextual factors [26]. Simplified methods and enhanced data availability are necessary to ensure broader stakeholder engagement.
The case study in southeastern Spain, a significant contributor to the national economy through food production [27], underscores the critical role of water resources in cultivation under an arid climate [28]. Spanish water policy investments in precision technologies and non-conventional water resources seek to achieve water-efficient cultivation [6,9,29].
River basin management planning stages in Spain (2009–2015, 2015–2021, and 2022–2027) have integrated WF assessments since 2008, as mandated by the European Water Framework Directive (2000/60/EC). The latest plans consolidate green and blue WF accounts using input–output tables, although they often overlook socioeconomic and environmental impacts. Additionally, their scope is limited, providing only aggregated WF data for sectors such as agriculture, urban, or industrial activities [30]. This lack of specific crop-level data impedes their utility for informed decision-making in local agriculture, thereby failing to effectively influence resource allocation or water planning criteria [18].
On the other hand, recent Spanish legislation in certain agricultural areas has mandated farmers to create digital field notes for agricultural plots (Royal Decree 1054/2022; Order APA/204/2023), including specific data required for adherence to different regulations (BOE-B-2020-24791; Decree-Law No. 3/2023). This information enables farmers to conduct simple WF assessments, ensuring compliance while identifying and addressing critical stages in their production systems. These actions are crucial for maintaining labor, production, and the region’s high-value agricultural sector, in a scenario of climate variability and evolving environmental conditions. Incorporating small-scale research can enhance the understanding of water appropriation in each region, providing more relevant data for basin-level studies.
In this context, our study evaluated the WF of various commercial citrus plots located in the Segura River Basin (SRB, southeastern Spain), comparing conventional and organic production using the WFN approach [1]. The results demonstrate how assessing the WF of agro-industrial activities can be easily implemented, offering valuable insights in order to reduce water consumption at the field level.
2. Materials and Methods
2.1. Case Study
2.1.1. Fields and Assessment Scope
The SRB contains 261,626 ha of irrigated agricultural fields, of which 27.9% are citrus crops [31]. The climate in the region is semi-arid, characterized by warm, dry summers and mild winters. The average annual reference evapotranspiration (ET0) is 1100 mm, and the rainfall is 400 mm. Despite periodic water scarcity, irrigation adequately satisfies crop water requirements. This is often facilitated by the accumulation of water in reservoirs during prolonged dry periods, thanks to the allocation of water from the central region of the country via the Tagus–Segura water transfer.
Four distinct citrus orchards were selected for the study, comprising two lemon and two orange plots. Each crop type was represented by one conventionally managed orchard and one managed organically. The plots were chosen for their representativeness of citrus agriculture in the area. The study includes both lemon (Verna) and orange (Lane Late) crops, which are common and economically significant in the region, comparing the WF of two agricultural practices. The selected fields are representative of the tree spacing arrangements for citrus production in the study area. Moreover, the different tree ages between crops (5 and 12 years in lemon and orange plots) allow the study to account for the varying water needs of trees at different stages of growth. This diversity ensures that the study covers a comprehensive range of citrus practices, making the findings more broadly applicable. The WF analysis covered a one-year period from January to December 2022. Figure 1 illustrates the location of the fields, with Table 1 presenting their main characteristics.
Figure 1.
Location of Segura River Basin and the citrus fields studied.
Table 1.
Main characteristics of the conventional and organic fields selected for the study.
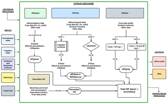
The study focused on the agriculture stage, comprising all tasks performed in the orchards until the product left the farm. As a result, upstream and downstream processes were excluded from the study, as they typically account for less than 1% of the total water used [7,32]. These also include sampling production in the nursery, tree planting, packaging, or manufacturing. Figure 2 provides an overview of the tasks investigated, covering direct (green, blue, and grey) and secondary (electricity and fossil fuels) WF components.
Figure 2.
Flow diagram and methodology of the research scope.
2.1.2. Fertigation, Pest Control, and Harvesting
Water scarcity is a persistent challenge in the southeastern region of Spain, which leads farmers to adopt precise and localized irrigation methods to minimize evaporation and leaching losses. For each plot studied, the farm’s irrigation system consisted of two drip lines laid on the soil surface, with four emitters of 4 L h−1 per tree. Irrigation doses were determined based on the previous week’s accumulated daily crop evapotranspiration (ETc; mm), and soil moisture control probes. ETc values were calculated by multiplying the daily reference evapotranspiration (ET0) and the specific crop (Kc) and water stress (Ks) coefficients. For each field, crop ET0 estimation was automatically performed by a reference meteorological station (Table 1), programmed to use the FAO Penman–Monteith methodology, considering factors such as soil type and relative moisture (%) data, average altitude, minimum and maximum temperatures (°C), and wind speed (m s−1), among others. Links to access publicly available data from each meteorological station are given in Table 1. Monthly Kc and Ks coefficients were those commonly used by farmers in the area. Soil moisture control probes installed in each plot at depths of 0.30 m and 0.60 m allowed for continuous monitoring of water content and adjustment of irrigation doses (ETc), based on soil water saturation at the area of maximum root density (0.4 m deep).
Fertilizers were supplied through irrigation water, with conventional and organic fertilizers and pest control products complying with OJEU-2018-848 (European Union) and Royal Decree 834/2007 (Spain) regulations. Table 2 summarizes the agrochemicals used for both the conventional and the organic cropping systems. Weed growth was prevented in the orchards, and pruning and vegetative residues were incorporated into the soil between crop rows in organic cultivars to reduce the water vapor exchange with the atmosphere, thus minimizing soil water evaporation [33]. Fruits were harvested manually after ripening and then either sold fresh or processed industrially.
Table 2.
Nutrient requirement supplied from January to December 2022 on each farm and list of commercial products used for conventional and organic fertilization.
2.2. Components of Water Footprint Calculation
The direct WF assessment followed the methodology outlined in the WFN guidelines [1]. The three components were determined monthly using local data, including information from public meteorological stations and farmer’s fieldnotes, while secondary WF from electricity and fossil fuel consumption was estimated following comprehensive literature suggestions.
2.2.1. Direct Green Water Footprint
The green WF (WFgreen, m3 t−1) was calculated as follows:
where CWUgreen is the crop water use from rainfall (m3 ha−1); and Y is the yield (t ha−1).
The CWUgreen can be estimated as the minimum value between ETc and effective precipitation (EP) for a specific period (min(∑monthETc, ∑monthEP)). EP represents the fraction of total precipitation utilized to fulfill the crop’s water needs, excluding deep infiltration, surface overflow, and soil surface evaporation. In this study, EP was calculated using the method developed by the Soil Conservation Service of the United States Department of Agriculture (SCS–USDA), with monthly values obtained as follows:
where P is the precipitation (mm); CU is the average consumptive use of water (mm); ΔI is the net irrigation dose (mm), with each factor corresponding to a monthly basis.
2.2.2. Direct Blue Water Footprint
The blue WF (WFblue, m3 t−1) can be evaluated through two approaches: either by considering the crop water requirements (ETblue) or by using the actual irrigation program implemented in the field. Mekonnen and Hoekstra et al. [1] recommended the latter method as being the most accurate, since it incorporates all the information regarding the irrigation volume supplied to the crop. Software tools such as CROPWAT 8.0® utilize meteorological, soil, and crop data to calculate daily water balances and distinguish between green and blue water evapotranspiration (ETgreen and ETblue; mm) [7]. However, in southeastern Spain, local farmers typically estimate irrigation supplies based on crop requirements (ETc), resulting in irrigation calculations that align closely with estimated needs by crop software. Thus, both approaches are likely to yield analogous results. Nevertheless, in this study, the presence of spontaneous vegetation cover may influence the water requirements for each crop. Therefore, WFblue was calculated using two methods: based on crop irrigation water documented by farmers in their field notes (WFblue-ir; Equation (3)) and also using CROPWAT 8.0® software (WFblue-cw; Equation (4)) as follows:
where ETblue is the daily blue water evapotranspiration (mm); 10 is a unit conversion factor to transform the units into water volume per land surface (mm to m3 ha−1); and CWUblue is the real volume of water supplied to the crop (m3 ha−1), each factor corresponding to a monthly basis.
2.2.3. Direct Grey Water Footprint
The grey WF (WFgrey, m3 t−1) was assessed following the recommendations of Mekonnen and Hoekstra [1] and Franke et al. [34]:
where 106 is a unit conversion factor to transform the units into water volume per land surface; V is the application rate of the agrochemical to the field (t ha−1); ⍺ is the leaching-runoff fraction (%); Cmax (mg L−1) is the maximum acceptable concentration of the pollutant in the receiving water body specified by local legislation; and Cnat (mg L−1) is the natural concentration in the water body.
In this study, it was assumed that fertilizers and pesticides applied by foliar spraying were retained and absorbed by the trees, and hence did not reach the soil. Consequently, they were not included in the calculations [7]. Spanish legislation specifies maximum values of 50 mg L−1 for total nitrogen and 2.2 mg L−1 for phosphorus (Royal Decree 3/2023), which were individually used as Cmax in Equation (5). Thus, the WFgrey selected for total WF was determined by the most restrictive value resulting from the two Cmax, since it indicates the minimum water volume required to dilute contaminants. However, different authors have suggested a lower concentration for total nitrogen (10 mg L−1) [7,34]. Therefore, given that nitrogen tends to be the most restrictive component among those used due to its high content in fertilizers, and to assess such a factor in a more comprehensive context, WFgrey was calculated using Cmax values of 10, 30, and 50 mg L−1 in Equation (5). Cnat was considered to be zero (0 mg L−1) to align with other studies, as the natural concentration of each element is not accurately known. Leaching-runoff fractions for nitrogen and phosphorus were set at 10% and 3%, respectively, as suggested by Franke et al. [34].
2.2.4. Secondary Water Footprint of Electricity and Fossil Fuel Consumption
The consumption of electricity and fossil fuel in the field was regarded as secondary WF. Currently, the WFN guidelines do not contain a standardized methodology for calculating the WF derived from electricity or fossil fuels. However, considering that water is utilized in the production process of both components, it seems logical to approximate the water volume (n m3) required to produce a specific amount of electricity (n’ GJ) to some extent. For instance, Gerbens-Leenes et al. [35] evaluated the consumptive WF of heat, electricity, and other primary energy carriers, proposing equivalence factors for each source. In our study, an approximate equivalence factor of 0.00134 m3 kg−1 was chosen for fossil fuel (mainly diesel) consumption to calculate their footprint (WFff) [36,37]. Moreover, considering the diverse electricity sources in Spain, different equivalence values were employed in proportion to the percentage of electrical energy obtained from each source, including renewable, cogeneration, or nuclear, among others. The equivalence factors utilized in estimating the secondary footprint of electricity (WFe) are summarized in Table 3.
where Ec is the electricity consumption (GJ); FFc is the fossil fuel consumption (kg); and EF is the specific equivalence factor (m3 GJ−1).
Table 3.
Equivalence factor for secondary water footprint calculation derived from electricity consumption.
2.3. Crop Irrigation and Water Scarcity Footprint
In addition to WF values, the Water Scarcity Footprint (WSF) indicator serves to evaluate the level of scarcity in a region linked to the water demand of a specific activity, thus aiding in identifying areas where water resources are under stress [38]. WSF primarily focuses on the blue WF component and is often computed alongside WF assessments [7]. In this study, the available water remaining (AWARE) consensus model was utilized to evaluate the WSF. This approach examines the relationship between water extraction for human purposes, such as agriculture, and the total water availability in a given region. Monthly characterization factor (CF) values for each specific basin are employed in this method [38], with values ranging from 0.1 to 100. A higher CF, and consequently a higher associated WSF value, indicate greater vulnerability to water consumption in a region. For example, a CF of approximately 1 corresponds to the global average, while a CF of 100 indicates that the available water in the area amounts to 100 times less than the world average [39]. It is important to note that the interpretation of CF depends on activity specifics, local water scarcity conditions, and regional differences in water availability.
The AWARE model incorporates a Google Earth layer and a database, rendering it user-friendly for visualizing the spatial distribution of water scarcity and potential for water deprivation. The WSF (m3 world eq. t−1) indicator can be estimated using the monthly WFblue calculated in Section 2.2 and the monthly CF values from the AWARE database [38] as follows:
where p is the region (SRB), and t the period (monthly).
3. Results and Discussion
3.1. Organic and Conventional Water Footprint
Figure 3 displays the total WF per tonne of harvested fruit for the two citrus crops and the two cultivation systems, considering WFblue-ir, and WFgrey with a Cmax of 50 mg L−1 for nitrogen in Equation (5). In the conventional system, the total WF was 183.18 m3 t−1 for lemons and 181.88 m3 t−1 for oranges. Conversely, in organic farms, these values decreased to 140.31 m3 t−1 and 154.64 m3 t−1, respectively. It is important to note the similarity between the farms in both cases (lemon and orange), particularly in tree age and density, which facilitates comparison. Overall, WFblue constituted the primary contribution to the total WF, ranging from 58.6 to 79.0%, while the WFgreen accounted for approximately 29.1% on average. The grey component had the smallest impact, representing less than 7.3% of the total WF. It is noteworthy that the EP depended on the area’s precipitation, which varied considerably among farms. The study region (SRB) experienced very limited periods of precipitation, with frequent torrential rainfall events occurring in April–May and September–October. As a result, the EP often fell significantly below ETc values, so irrigation is therefore essential to meet crop water requirements.
Figure 3.
Direct (green, blue, and grey), secondary (derived from electricity and fossil fuel consumption) and total water footprint (m3 t−1) of organic and conventional lemon and orange production, calculated by using the field irrigation program for the blue water footprint (WFblue-ir) and 50 mg L−1 of maximum nitrogen concentration allowed used in Equation (5).
This variability can substantially impact WF values, reducing the green component and thereby increasing the blue WF, due to the heightened reliance on rainfall water by the crop [20]. However, it should be noted that the combined green and blue WF was higher in the conventional farms compared to the organic plots. Moreover, in both cases, the individual WFblue-ir and WFgrey of the organic farms were lower than those of the conventional cropping farms. The reduction in WFblue-ir was positively associated with the use of vegetative mulch, which appeared to effectively decrease soil evaporation and maintain a more consistent moisture [40,41,42]. Additionally, the reduction in WFgrey was linked to the use of organic fertilizers with a natural base and lower concentrations of nitrogen and phosphorus supplied to the crop [23].
In addition to the direct WF, the secondary fraction derived from electricity and fossil fuel consumption accounted for less than 1.7% of the total footprint of each farm (Figure 3). WFe primarily depends on the electricity used for irrigation pumping systems, which are typically energy-efficient [43]. Moreover, the negligible WFff (≤0.01%) was associated with the low fuel consumption attributed to manual labor, particularly in the case of organic farms. Other studies have also reported a relatively low impact from electricity and fossil fuel consumption on WF evaluation compared to other activities such as irrigation and fertilizer supply [44,45].
Concerning water use efficiency, typical benchmarks in citrus production generally range from 4 to 8 kg of fruit per m3 of water used. However, these figures can vary significantly among species, production systems, and regions, posing challenges on the establishment of specific thresholds. For each farm, Figure 4 shows water consumption per hectare derived from each component of the WF. Focusing on the blue fraction, irrigation water usage amounted to 2690 m3 ha−1 in the conventional lemon plot and 2335 m3 ha−1 in the organic plot, reflecting a 13.2% reduction. Similarly, water consumption dropped from 4850 m3 ha−1 to 4160 m3 ha−1 in the conventional and organic orange plots, respectively, marking a reduction of 14.2%, with those trees being in the adult stage. Furthermore, considering the sum of both green and blue fractions, the water used by the crop totaled 4311 m3 ha−1 and 3805 m3 ha−1 in conventional and organic lemon plots, respectively, and 6720 m3 ha−1 and 5137 m3 ha−1 in orange plots, respectively. This resulted in water use efficiency ratios of 5.8 kg m−3 and 7.3 kg m−3 in conventional and organic lemon plots, respectively, and 6.0 kg m−3 and 6.6 kg m−3 in orange plots.
Figure 4.
Water usage (m3 ha−1) associated with the green, blue, and grey water footprint (Y-axis) and derived from electricity and fossil fuel consumption (secondary Y-axis), calculated using the field irrigation program for the blue water footprint (WFblue-ir) and 50 mg L−1 of maximum nitrogen concentration allowed, as used in Equation (5).
In lemon production, the observed reduction in consumption in both plots can be attributed to the young age of the trees (Table 1), although this consumption is expected to gradually increase as the trees mature, while in both organic crops, the overall reduction in water consumption may be associated with mulching cover, which enhanced water-use efficiency despite yielding lower production.
Mulching techniques, such as straw mulching, conserve soil moisture by covering the surface, thereby enabling extended crop production in water-deficient regions and enhancing root development and productivity due to energy and water conservation [33]. The use of multifunctional vegetative covers, integrating usable side crops, presents an innovative approach to sustainable agriculture, offering benefits for soil health and also water conservation [46,47]. Research suggests that intercropping practices improve soil conditions by increasing the nutrient content and preventing erosion, although such crops may compete with the main crop for the available water [47,48]. Legume cover crops, for instance, significantly increased soil nitrogen levels by fixing atmospheric nitrogen, potentially reducing the need for fertilization [49]. Additionally, incorporating usable side crops into intercropping systems offers economic benefits, by diversifying revenue streams in woody and citrus operations. Overall, these options can either help reduce the crop’s WF by diminishing irrigation water volumes, or increase the water use efficiency ratio by incorporating vegetative species that enhance the main crop development.
Moreover, various irrigation strategies, together with soil-covering techniques, are employed in water-scarce areas to reduce water consumption. Deficit irrigation, for example, is effective for citrus and woody crops, enhancing adaptation to future shortages [50]. Studies suggest a minimal productivity impact on various citrus species, enabling irrigation volume reductions of 12% to 50%, without compromising tree productivity [51,52]. Furthermore, research comparing irrigation strategies has indicated that subsurface drip and deficit irrigation are particularly useful for reducing consumptive WF in arid and semi-arid conditions [41], offering significant potential for water consumption reduction within the study area. In our case, deficit irrigation could potentially reduce the total WF from 140–183 m3 t−1 to 100–121 m3 t−1, primarily impacting on the blue fraction. This approach can be particularly beneficial given the yield rate differences between organic and conventional farming practices, which are about a 20% lower in organic cropping. Implementing deficit irrigation techniques to reduce water consumption alongside ecological fertilization methods, while maintaining yield levels, can enhance water use efficiency ratios, thereby minimizing the impact of yield differences [53,54].
These improvements are increasingly crucial in the current context of global climate change [1,32], where water resources are becoming scarce, and efforts to minimize soil and nearby water body pollution are essential for ensuring crop development security [7].
To enhance the sustainability of agricultural systems, it is crucial to integrate tools that streamline crop planning and improve resource-use efficiency. In our study, such effective management and conservation of irrigation water is further supported by comparing water consumption and WFblue obtained from both the farmer’s irrigation program (WFblue-ir) and the CROPWAT 8.0 software (WFblue-cw) for each field (Figure 5). The software accurately determined crop water requirements, demonstrating great similarity with farmers’ estimations. However, it also revealed potential underestimation or overestimation of required water volumes. In conventional plots, both sets of results were comparable, with errors below 5%, whereas in the organic plots, the actual water consumption was 9.2% to 17.9% lower than that estimated. This discrepancy could potentially increase the WFblue in lemon and orange organic plots from 83.9 m3 t−1 to 98.9 m3 t−1 and from 122.1 m3 t−1 to 133.3 m3 t−1, respectively.
Figure 5.
Comparison of water consumption (m3 ha−1, triangles) and the blue water footprint (m3 t−1, bars) using the irrigation program performed in the field and CROPWAT software for each plot.
CROPWAT requires a substantial amount of data for precise outcomes. Studies recommend calibration prior to using similar software, particularly adjusting the crop and soil coefficients to fit specific agricultural conditions [55]. Moreover, CROPWAT 8.0 does not account for plant cover or organic and synthetic mulches. The notable differences observed in organic cropping may stem from the incorporation of mulches, which are known to reduce evapotranspiration and consequently irrigation water consumption [42,46]. Organic farming represents a distinct agricultural production model, evidenced by reduced water use, emphasizing the need for tools that facilitate accurate water appropriation analysis and mitigate potential overestimations that could inflate WF impacts.
3.2. Citrus Water Footprint in the Segura Basin vs. Other Studies
Water appropriation can vary significantly depending on the region, primarily influenced by climate conditions (rainfall and evapotranspiration), the irrigation methods applied (surface, sprinkler, or drip), and the fertilizers and pesticides allowed [1]. It also depends on crop characteristics, especially the age of the trees and their productivity, as well as specific irrigation management legislation, thus comparisons between studies should be approached cautiously.
In this regard, the fields analyzed exhibited lower values for green, blue, grey, and total WF compared to other studies. Figure 6 presents the WF data on various citrus crops studied by several authors. Firstly, a lower WFgreen is expected in our case due to the semi-arid climate of the SRB compared to the Lower Sundays River Valley [20], and the Tucumán province [7], among others. These conditions have also prompted the development and use of techniques aimed at saving water, to enhance irrigation efficiency [6]. Therefore, considering water shortages, the ability of localized irrigation to provide the necessary water to meet crop requirements, and with the local farmers’ management, the WFblue-ir of both crops and systems (Figure 5 and Figure 6) was also lower than those reported for lemons [20], oranges [1,20], and other citrus fruits [21,56,57], except in regions where the irrigation needs are met by rainfall [7].

Figure 6.
Global comparison of the direct water footprint (green, blue, and grey) estimated for various citrus productions by Mekonnen and Hoekstra [1], Machin-Ferrero et al. [7], Munro et al. [20], Novoa et al. [21] and Aldaya et al. [56]. For fields A–D, the blue water footprint considering the irrigation program and 50 mg L−1 as the maximum nitrogen concentration allowed were used. * Organic plots.
Regarding the WFgrey, research has reported values ranging from 30 to 82 m3 t−1, accounting for up to 23.6% of the total WF (Figure 6). In contrast, our study observed lower figures of 2.4–13.3 m3 t−1, representing up to 7.3% of the total WF. Notably, the maximum nitrogen concentration normally used for WFgrey estimation is 10 mg L−1 [1,34], whilst our farms used 50 mg L−1. The sensitivity analysis conducted revealed an increase in the grey component as the maximum allowed concentration decreased. The most significant difference between conventional and organic fields was evident when calculations were performed using a Cmax of 10 mg L−1. Furthermore, the WFgrey in the conventional plots closely aligned with results reported in other studies at this nitrogen concentration (Figure 6). Conversely, such values remained consistently below 16 m3 t−1 in the organic plots (Figure 7), ranging from 68% to 81% lower than in the conventional plots. To the best of our knowledge, no data on WF in organic citrus crops are available. Nonetheless, our results underscore the substantial influence of the cultivation model on the derived impact of fertilization.
Figure 7.
Variation in the grey water footprint (m3 t−1) in fields A–D depending on the maximum nitrogen concentration (mg L−1) used for calculations in Equation (5).
Recent research by Kowalczyk and Kuboń [23] found that the WF of organic carrot farming was over five times lower compared to conventional production, owing to the significant impact of fertilization and pesticide products. In our study, the total WF was approximately 30% higher in the conventional plots, with the grey component being three to six times higher in lemon and orange, respectively, compared to the organic production. These findings suggest that figures may vary significantly among species and cropping systems, emphasizing the need for further research on the impact of organic agriculture on the WF.
3.3. Future Management Perspectives on Water Footprint Scarcity
Due to water scarcity, the monthly CF obtained from AWARE for the SRB area showed an annual aggregated CF of 99.7 and reached a monthly value of 100 from April to December. In our study, the WSF values for each field were 7410.9 (C), 9187.7 (A), 10,067.3 (B) and 10,108.5 (D) m3 world eq. t−1. These figures highlight the severe impact of water scarcity associated with citrus orchards in the area, indicating substantial water use relative to local conditions [38]. While comparing data between studies can be challenging due to specific circumstances, results may be comparable when similar calculation methods have been used. In recent research, Machin-Ferrero et al. [7] assessed the WF sustainability of lemon production in the Tucumán region using the WSF indicator and showed a much lower value (102 m3 world eq. t−1). This disparity among regions can be attributed to continuous rainy periods in the Tucumán area, resulting in higher WFgreen and lower WFblue due to reduced irrigation needs in certain months.
The SRB is globally recognized for its agricultural production under semi-arid conditions, facilitated by efficient irrigation techniques and integrated management of different water resources within the basin. Consequently, the WFblue evaluated is relatively low compared to other studies (Figure 6). Nevertheless, results do suggest that agricultural activities in the region will encounter significant sustainability challenges in the near future, and how the available resources will be managed still remains a key issue. To address these challenges and ensure the continuity of food production, various actions concerning local water policy and use, and irrigation management must be assessed to mitigate water appropriation impacts in the basin.
Overall, irrigation strategies have consistently shown beneficial results, positioning themselves as an interesting option to mitigate resource scarcity [50]. Such strategies include subsurface and deficit irrigation, among others, and which can adjust water doses to unreliable water availability, potentially reducing WFblue [51,52]. Moreover, utilizing capacitive soil moisture probes enables targeted irrigation practices, offering precise insights into moisture levels and reducing water consumption. These strategies, in conjunction with the cultivation models assessed in this study (organic farming and mulching), should promote future research aimed at enhancing sustainable production systems.
Nowadays, hydrological planning in Spain incorporates WF calculations, although the approach remains somewhat limited, primarily focusing on accounting for water usage across various sectors. However, a more precise methodology based on direct agricultural data is needed so decision-makers can obtain more actionable insights. Consequently, future studies should prioritize determining the direct WF of the primary crops cultivated within the SRB. Such studies should draw upon data directly sourced from farmers, enabling the provision of specific insights into blue, green, and grey WF components. This approach aims to enhance comprehension and facilitate the management of available water resources, delimiting and addressing the downsides faced by the agricultural system in the region.
4. Conclusions
Our study has revealed the effectiveness of water footprint analysis to identify the advantages and drawbacks related to the impact on water resources from citrus production, and demonstrated the ability of organic cropping to reduce both the blue and grey WF. Vegetative mulching helps retain more water in the soil for plant use, while organic fertilization decreases nitrogen and phosphorus inputs from organic natural products. Additionally, secondary components such as electricity and fossil fuel consumption constitute less than 2% of the total WF across both systems, with organic plots showing lower values due to more manual labor practices.
This analysis highlights the primary impacts of specific agricultural systems, thereby facilitating effective solutions. However, it also reveals that the current lack of tools to manage the benefits of organic cropping can lead to significant water consumption and environmental impacts.
Although our study shows that the overall green, blue, and grey components, as well as total WF values, are lower than those reported in previous citrus production studies worldwide, the sustainability assessment indicates a significant impact on agricultural production in the Segura River Basin, mainly due to water appropriation amidst scarce resource availability. Caution is advised when comparing with other studies, as regional conditions such as reduced rainfall and the use of precision irrigation techniques, may influence cultivation’s impact on local water appropriation. Nonetheless, our results demonstrate local agriculture’s capacity to cope with the prevailing resource scarcity conditions in the area, though the need for improved tools and sustainable practices remains urgent.
The presented data can serve as a reference for private and public stakeholders aiming to enhance their impact on current agricultural production in water-scarce regions. This study also emphasizes the need for three key elements to identify and reduce the water impacts of agricultural activities: (i) incorporate extensive WF analysis at regional and local levels to reveal hydrological and agronomic limitations; (ii) develop methodologies and software that facilitate the performance of these analyses; and (iii) integrate the knowledge from unconventional production systems, such as organic farming or precision technologies, into existing tools to prevent potential overestimation of resources.
Author Contributions
Conceptualization, A.I.-M. and J.F.M.-V.; data curation, A.I.-M., V.M.-A. and J.F.M.-V.; formal analysis, A.I.-M., S.B.A. and B.G.-E.; funding acquisition, V.M.-A.; investigation, A.I.-M., V.M.-A., S.B.A., B.G.-E. and J.F.M.-V.; methodology, A.I.-M., V.M.-A. and J.F.M.-V.; project administration, V.M.-A.; resources, A.I.-M. and V.M.-A.; software, A.I.-M.; supervision, J.F.M.-V.; validation, A.I.-M., V.M.-A. and J.F.M.-V.; visualization, S.B.A. and B.G.-E.; writing—original draft, A.I.-M.; writing—review and editing, A.I.-M., V.M.-A., S.B.A., B.G.-E. and J.F.M.-V. All authors have read and agreed to the published version of the manuscript.
Funding
This study formed part of the AGROALNEXT programme and was supported by MICIU with funding from European Union NextGenerationEU (PRTR-C17.I1) and by Fundación Séneca with funding from Comunidad Autónoma Región de Murcia (CARM).
Institutional Review Board Statement
Not applicable.
Data Availability Statement
Data are contained within the article.
Acknowledgments
A. Imbernón-Mulero acknowledges the support for his PhD work from the predoctoral program of the Technical University of Cartagena (RV-484/21, UPCT, Spain). The Natural Fruit Company (https://thenaturalfruit.com/ accessed on 21 June 2023) is acknowledged for the data provision of the studied fields.
Conflicts of Interest
The authors declare no conflicts of interest.
References
- Mekonnen, M.M.; Hoekstra, A.Y. The green, blue and grey water footprint of crops and derived crop products. Hydrol. Earth Syst. Sci. 2011, 15, 1577–1600. [Google Scholar] [CrossRef]
- Bwambale, E.; Abagale, F.K.; Anornu, G.K. Smart irrigation monitoring and control strategies for improving water use efficiency in precision agriculture: A review. Agric. Water Manag. 2022, 260, 107324. [Google Scholar] [CrossRef]
- Duarte, R.; Pinilla, V.; Serrano, A. The water footprint of the Spanish agricultural sector: 1860–2010. Ecol. Econ. 2014, 108, 200–207. [Google Scholar] [CrossRef]
- Borsato, E.; Rosa, L.; Marianello, F.; Tarolli, P.; D’Odorico, P. Weak and Strong Sustainability of Irrigation: A Framework for Irrigation Practices Under Limited Water Availability. Fron. Sustain. Food Syst. 2020, 4, 17. [Google Scholar] [CrossRef]
- Boretti, A.; Rosa, L. Reassessing the projections of the World Water Development Report. NPJ Clean. Water. 2019, 2, 15. [Google Scholar] [CrossRef]
- Soto-García, M.; Martínez-Alvarez, V.; García-Bastida, P.A.; Alcon, F.; Martin-Gorriz, B. Effect of water scarcity on the performance of irrigation districts in south-eastern Spain. Agric. Water Manag. 2013, 124, 11–19. [Google Scholar] [CrossRef]
- Machin-Ferrero, L.M.; Araujo, P.Z.; Valdeón, D.H.; Nishihara Hun, A.L.; Mele, F.D. Water footprint of lemon production in Argentina. Sci. Total Environ. 2022, 816, 151614. [Google Scholar] [CrossRef] [PubMed]
- Elsayed, M.; Belal, A.A.; Abd-Elmabod, S.K. Smart farming for improving agricultural management. Egypt J. Remote Sens. Space. Sci. 2021, 24, 971–981. [Google Scholar] [CrossRef]
- Martínez-Alvarez, V.; Imbernón-Mulero, A.; Gallego-Elvira, B.; Soto-García, M.; Maestre-Valero, J.F. Multidisciplinary assessment of the agricultural supply of desalinated seawater in south-eastern Spain. Desalination 2023, 548, 116252. [Google Scholar] [CrossRef]
- Jefferies, D.; Muñoz, I.; Hodges, J.; King, V.J.; Aldaya, M.; Ercin, A.E.; i Canals, L.M.; Hoekstra, A.Y. Water Footprint and Life Cycle Assessment as approaches to assess potential impacts of products on water consumption. Key learning points from pilot studies on tea and margarine. J Clean. Prod. 2012, 33, 155–166. [Google Scholar] [CrossRef]
- Elbeltagi, A.; Deng, J.; Wang, K.; Hong, Y. Crop Water footprint estimation and modeling using an artificial neural network approach in the Nile Delta. Egypt Agric. Water Manag. 2020, 235, 106080. [Google Scholar] [CrossRef]
- Hoekstra, A.Y. Virtual Water Trade: Proceedings of the International Expert Meeting on Virtual Water Trade, Value of Water Research Report Series, No. 12, UNESCO-IHE, Delft, The Netherlands. Available online: www.waterfootprint.org/Reports/Report12.pdf (accessed on 17 January 2024).
- Hoekstra, A.Y. A critique on the water-scarcity weighted water footprint in LCA. Ecol. Indic. 2016, 66, 564–573. [Google Scholar] [CrossRef]
- Hoekstra, A.Y.; Gerbens-Leenes, W.; van der Meer, T.H. Reply to Pfister and Hellweg: Water footprint accounting, impact assessment, and life-cycle assessment. Proc. Natl. Acad. Sci. USA 2009, 106, E114. [Google Scholar] [CrossRef] [PubMed]
- Pfister, S.; Boulay, A.M.; Berger, M.; Hadjikakou, M.; Motoshita, M.; Hess, T.; Ridoutt, B.; Weinzettel, J.; Scherer, L.; Döll, P.; et al. Understanding the LCA and ISO water footprint: A response to Hoekstra (2016) “A critique on the water-scarcity weighted water footprint in LCA”. Ecol. Indic. 2017, 72, 352–359. [Google Scholar] [CrossRef] [PubMed]
- Chapagain, A.K.; Orr, S. An improved water footprint methodology linking global consumption to local water resources: A case of Spanish tomatoes. J. Environ. Manag. 2009, 90, 1219–1228. [Google Scholar] [CrossRef] [PubMed]
- Zeng, Z.; Liu, J.; Koeneman, P.H.; Zarate, E.; Hoekstra, A.Y. Assessing water footprint at river basin level: A case study for the Heihe River Basin in Northwest China. Hydrol. Earth Syst. Sci. 2012, 16, 2771–2781. [Google Scholar] [CrossRef]
- Aldaya, M.M.; Garrido, A.; Llamas, R. Water Footprint and Virtual Water Trade: The Birth and Growth of a New Research Field in Spain. Water 2020, 12, 2641. [Google Scholar] [CrossRef]
- De Miguel, Á.; Kallache, M.; García-Calvo, E. The Water Footprint of Agriculture in Duero River Basin. Sustainability 2015, 7, 6759–6780. [Google Scholar] [CrossRef]
- Munro, S.A.; Fraser, G.C.G.; Snowball, J.D.; Pahlow, M. Water footprint assessment of citrus production in South Africa: A case study of the Lower Sundays River Valley. J. Clean. Prod. 2016, 135, 668–678. [Google Scholar] [CrossRef]
- Novoa, V.; Ahumada-Rudolph, R.; Rojas, O.; Sáez, K.; de la Barrera, F.; Arumí, J.L. Understanding agricultural water footprint variability to improve water management in Chile. Sci. Total Environ. 2019, 670, 188–199. [Google Scholar] [CrossRef]
- Villanueva-Rey, P.; Quinteiro, P.; Vázquez-Rowe, I.; Rafael, S.; Arroja, L.; Moreira, M.; Feijoo, G.; Dias, A. Assessing water footprint in a wine appellation: A case study for Ribeiro in Galicia, Spain. J. Clean. Prod. 2018, 172, 2097–2107. [Google Scholar] [CrossRef]
- Kowalczyk, Z.; Kuboń, M. Assessing the impact of water use in conventional and organic carrot production in Poland. Sci. Rep. 2022, 12, 3522. [Google Scholar] [CrossRef] [PubMed]
- Montemayor, E.; Andrade, E.P.; Bonmatí, A.; Antón, A. Critical analysis of life cycle inventory datasets for organic crop production systems. Int. J. Life Cycle Assess. 2022, 27, 543–563. [Google Scholar] [CrossRef]
- Joy, M.K.; Rankin, D.A.; Wöhler, L.; Boyce, P.; Canning, A.; Foote, K.J.; McNie, P.M. The grey water footprint of milk due to nitrate leaching from dairy farms in Canterbury, New Zealand. Australasian J. Environ. Manag. 2022, 29, 177–199. [Google Scholar] [CrossRef]
- Feng, B.; Zhuo, L.; Zie, D.; Mao, Y.; Gao, J.; Xie, P.; Wu, P. A quantitative review of water footprint accounting and simulation for crop production based on publications during 2002–2018. Ecol. Indic. 2020, 120, 106962. [Google Scholar] [CrossRef]
- Ministerio de Agricultura, Pesca y Alimentación (MAPA): Informe de Indicadores, Agricultura Pesca y Alimentación. 2021. Available online: https://www.mapa.gob.es/es/ministerio/servicios/analisis-y-prospectiva/iai2021_version_final_web_tcm30-626537.pdf (accessed on 2 October 2023).
- Central Union of Irrigators of the Tagus-Segura Water Transfer. ING Economic Impact of Tajo-Segura Aqueduct; SCRATS: Murcia, Spain, 2021. [Google Scholar]
- Alcon, F.; García-Bastida, P.A.; Soto-García, M.; Martínez-Alvarez, V.; Martin-Gorriz, B.; Baille, A. Explaining the performance of irrigation communities in a water-scarce region. Irrig. Sci. 2017, 35, 193–203. [Google Scholar] [CrossRef]
- Spanish River Basin Management Plans (2022–2027) Spanish Ministry for the Ecological Transition and the Demographic Challenge. Available online: https://www.miteco.gob.es/ca/agua/temas/planificacion-hidrologica/planificacion-hidrologica/planes-cuenca/default.aspx (accessed on 19 January 2024).
- CHS. Hydrological Plan for the Demarcation of Segura River Basin 2022/2027: Murcia, Spain. 2021. Available online: https://www.chsegura.es/en/cuenca/planificacion/planificacion-2022-2027/el-proceso-de-elaboracion/ (accessed on 19 January 2024).
- Cerutti, A.K.; Beccaro, G.L.; Bruun, S.; Bosco, S.; Donno, D.; Notarnicola, B.; Bounous, G. Life cycle assessment application in the fruit sector: State of the art and recommendations for environmental declarations of fruit products. J. Clean. Prod. 2014, 73, 125–135. [Google Scholar] [CrossRef]
- Zribi, W.; Aragüés, R.; Medina, E.; Faci, J.M. Efficiency of inorganic and organic mulching materials for soil evaporation control. Soil Tillage Res. 2015, 148, 40–45. [Google Scholar] [CrossRef]
- Franke, N.A.; Boyacioglu, H.; Hoekstra, A.Y. GreyWater Footprint Accounting: Tier 1 Supporting Guidelines. Value of Water Research Report Series No 65 UNESCO-IHE, Delft, The Netherlands. Available online: https://waterfootprint.org/media/downloads/Report65-GreyWaterFootprint-Guidelines_1.pdf (accessed on 21 March 2024).
- Gerbens-Leenes, T.; Berger, M.; Allan, J.A. Water Footprint and Life Cycle Assessment: The Complementary Strengths of Analyzing Global Freshwater Appropriation and Resulting Local Impacts. Water 2021, 13, 803. [Google Scholar] [CrossRef]
- Gerbens-Leenes, P.W.; Hoekstra, A.Y.; Van-Der-Meer, T.H. The Water Footprint of Bio-Energy: Global Water Use for Bio-Ethanol, Bio-Diesel, Heat and Electricity; Value of Water Research Report Series No. 29; UNESCO-IHE: Delft, The Netherlands, 2008. [Google Scholar]
- Pannunzio, A.; Holzapfel, E.A.; Texeira-Soria, P. Water footprint and energy used per kg by drip irrigation systems and sprinkler systems for frost protection in a blueberry crop in Concordia, Entre Ríos, Argentina. Acta Hortic. 2023, 1357, 305–312. [Google Scholar] [CrossRef]
- Boulay, A.M.; Bare, J.; Benini, L.; Berger, M.; Lathuillière, M.J.; Manzardo, A.; Margni, M.; Motoshita, M.; Núñez, M.; Pastor, A.V.; et al. The WULCA consensus characterization model for water scarcity footprints: Assessing impacts of water consumption based on available water remaining (AWARE). Int. J. Life. Cycle Assess. 2018, 23, 368–378. [Google Scholar] [CrossRef]
- WULCA. 2021. Available online: http://wulca-waterlca.org/aware/ (accessed on 22 June 2023).
- Mao, L.; Zhang, L.; Li, W.; van der Werf, W.; Sun, J.; Spiertz, H.; Li, L. Yield advantage and water saving in maize/pea intercrop. Field Crop Res. 2012, 138, 11–20. [Google Scholar] [CrossRef]
- Chukalla, A.D.; Krol, M.S.; Hoekstra, A.Y. Green and blue water footprint reduction in irrigated agriculture: Effect of irrigation techniques, irrigation strategies and mulching. Hydrol. Earth Syst. Sci. 2015, 19, 4877–4891. [Google Scholar] [CrossRef]
- Berríos, P.; Temnani, A.; Zapata-García, S.; Sánchez-Navarro, V.; Zornoza, R.; Pérez-Pastor, A. Effect of deficit irrigation and mulching on the agronomic and physiological response of mandarin trees as strategies to cope with water scarcity in a semi-arid climate. Sci. Horti. 2024, 324, 112572. [Google Scholar] [CrossRef]
- Pump System Optimization: A Guide for Improved Energy Efficiency, Reliability and Profitability. Hydraulic Institute 9781935762744. 2018. Available online: https://www.pumps.org/ (accessed on 12 April 2024).
- Ben Abdallah, S.; Gallego-Elvira, B.; Imbernón-Mulero, A.; Martínez-Alvarez, V.; Maestre-Valero, J. Environmental footprint of organic and conventional grapefruit production irrigated with desalinated seawater in Spain. Sust. Prod. Consum. 2023, 39, 326–335. [Google Scholar] [CrossRef]
- Pradeleix, L.; Roux, P.; Bouarfa, S.; Bellon-Maurel, V. Multilevel life cycle assessment to evaluate prospective agricultural development scenarios in a semi-arid irrigated region of Tunisia. Agric. Syst. 2023, 212, 103766. [Google Scholar] [CrossRef]
- El-Beltagi, H.S.; Basit, A.; Mohamed, H.I.; Ali, I. Mulching as a Sustainable Water and Soil Saving Practice in Agriculture: A Review. Agronomy 2022, 12, 1881. [Google Scholar] [CrossRef]
- Scavo, A.; Fontanazza, S.; Restuccia, A.; Pesce, G.R.; Abbate, C.; Mauromicale, G. The role of cover crops in improving soil fertility and plant nutritional status in temperate climates. A review. Agron. Sustain. Dev. 2022, 42, 93. [Google Scholar] [CrossRef]
- Martin-Gorriz, B.; Zabala, J.A.; Sánchez-Navarro, V.; Gallego-Elvira, B.; Martínez-García, V.; Alcon, F.; Maestre-Valero, J.F. Intercropping Practices in Mediterranean Mandarin Orchards from an Environmental and Economic Perspective. Agriculture 2022, 12, 574. [Google Scholar] [CrossRef]
- Ball, K.R.; Baldock, J.A.; Penfold, C.; Power, S.A.; Woodin, S.J.; Smith, P.; Pendall, E. Soil organic carbon and nitrogen pools are increased by mixed grass and legume cover crops in vineyard agroecosystems: Detecting short-term management effects using infrared spectroscopy. Geoderma 2020, 379, 114619. [Google Scholar] [CrossRef]
- Saitta, D.; Consoli, S.; Ferlito, F.; Torrisi, B.; Allegra, M.; Longo-Minnolo, G.; Ramírez-Cuesta, J.M.; Vanella, D. Adaptation of citrus orchards to deficit irrigation strategies. Agric. Water Manag. 2021, 247, 106734. [Google Scholar] [CrossRef]
- Gasque, M.; Martí, P.; Granero, B.; González-Altozano, P. Effects of long-term summer deficit irrigation on ‘Navelina’ citrus trees. Agric. Water Manag. 2016, 169, 140–147. [Google Scholar] [CrossRef]
- Mossad, A.; Farina, V.; Lo Bianco, R. Fruit yield and quality of ‘Valencia’ orange trees under long-term partial rootzone drying. Agronomy 2020, 10, 164. [Google Scholar] [CrossRef]
- Sgroi, F.; Candela, M.; Trapani, A.M.D.; Foderà, M.; Squatrito, R.; Testa, R.; Tudisca, S. Economic and Financial Comparison between Organic and Conventional Farming in Sicilian Lemon Orchards. Sustainability 2015, 7, 947–961. [Google Scholar] [CrossRef]
- Domínguez-Gento, A.; Di Giorgi, R.; García-Martínez, M.D.; Raigón, M.D. Effects of Organic and Conventional Cultivation on Composition and Characterization of Two Citrus Varieties ‘Navelina’ Orange and ‘Clemenules’ Mandarin Fruits in a Long-Term Study. Horticulturae 2023, 9, 721. [Google Scholar] [CrossRef]
- Vozhehova, R.A.; Lavrynenko, Y.O.; Kokovikhin, S.V.; Lykhovyd, P.V.; Biliaieva, I.M.; Drobitko, A.V.; Nesterchuk, V.V. Assessment of the CROPWAT 8.0 software reliability for evapotranspiration and crop water requirements calculations. J. Water Land. Develop. 2018, 39, 147–152. [Google Scholar] [CrossRef]
- Aldaya, M.M.; García-Novo, F.; Ramón-Llamas, M. Incorporating the water footprint and environmental water requirements into policy: Reflections from the Doñana Region (Spain). Sust. Prod. Consum. 2010, 35, 193–203. [Google Scholar]
- Bazrafshan, O.; Zamani, H.; Etedali, H.R.; Dehghanpir, S. Assessment of citrus water footprint components and impact of climatic and non-climatic factors on them. Sci. Horti. 2019, 250, 344–351. [Google Scholar] [CrossRef]
Disclaimer/Publisher’s Note: The statements, opinions and data contained in all publications are solely those of the individual author(s) and contributor(s) and not of MDPI and/or the editor(s). MDPI and/or the editor(s) disclaim responsibility for any injury to people or property resulting from any ideas, methods, instructions or products referred to in the content. |
© 2024 by the authors. Licensee MDPI, Basel, Switzerland. This article is an open access article distributed under the terms and conditions of the Creative Commons Attribution (CC BY) license (https://creativecommons.org/licenses/by/4.0/).