Next Article in Journal
A Bibliometric and Systematic Review of Manufacturing-as-a-Service: Literature Insights, Challenges, and Future Trends
Previous Article in Journal
Drilling Optimization by Means of Decision Matrices and VB Tool Applied to Torsional Vibration and MSE Surveillance
 
 
Font Type:
Arial Georgia Verdana
Font Size:
Aa Aa Aa
Line Spacing:
Column Width:
Background:
Article

Research on High-Precision Gas Concentration Inversion for Imaging Fourier Transform Spectroscopy Based on Multi-Scale Feature Attention Model

1
School of Physics and Optoelectronic Engineering, Foshan University, Foshan 528225, China
2
School of Optoelectronic Engineering, Changchun University of Science and Technology, Changchun 130022, China
3
Guangdong-Hong Kong-Macao Joint Laboratory for Intelligent Micro-Optoelectronic Technology, Foshan University, Foshan 528225, China
*
Author to whom correspondence should be addressed.
Appl. Sci. 2025, 15(5), 2438; https://doi.org/10.3390/app15052438
Submission received: 17 January 2025 / Revised: 12 February 2025 / Accepted: 21 February 2025 / Published: 25 February 2025

Abstract

The accurate monitoring of greenhouse gas (GHG) concentrations is crucial in mitigating global warming. The imaging Fourier transform spectrometer (IFTS) is an effective tool for measuring GHG concentrations, offering high throughput and a wide spectral measurement range. In order to address the issue of spectral inconsistency during the detection process of the target gas, which is influenced by external environmental factors, making it difficult to achieve high-precision gas concentration inversion, this paper proposes a multi-scale feature attention (MDISE) model. The model uses a multi-scale dilated convolution (MD) module to retain both global and local shallow features of the spectra; introduces the one-dimensional Inception (1D Inception) module to further extract multi-scale deep features; and incorporates the channel attention mechanism (SE) module to enhance attention to important spectral wavelengths, suppressing redundant and interfering information. A target gas detection system was built in the laboratory, and the proposed model was tested on gas samples collected by two channels of a short and medium-wavelength infrared imaging Fourier transform spectrometer (SMWIR-IFTS). The experimental results show that the MDISE model reduces the root mean square error (RMSE) in both channels by 79.14%, 76.59%, and 69.80%, and 81.45%, 82.65%, and 74.01%, respectively, compared to the partial least squares regression (PLSR), support vector regression (SVR), and conventional one-dimensional convolutional neural network (1D-CNN) models. Additionally, the MDISE model achieved average coefficient of determination (R2) values of 0.997 and 0.995 for the concentration intervals in both channels. The MDISE model demonstrates excellent performance and significantly improves the accuracy of GHG concentration inversion.

1. Introduction

With the rapid development of industry and agriculture, along with the increasing consumption of fossil fuels, the emissions of greenhouse gases (GHGs) such as carbon dioxide (CO2), methane (CH4), and nitrous oxide (N2O) have been steadily rising, accelerating the process of global warming and causing severe impacts on ecosystems and human health [1,2,3]. Among these, CO2 has the highest concentration of all GHGs. In 2023, global CO2 emissions increased by 0.1% compared to 2022, reaching a historic high of 35.8 Gt [4]. Against this backdrop, the importance of high-precision gas concentration inversion technology is becoming increasingly prominent. This technology plays a crucial scientific and practical role in the development of environmental protection policies, emission reduction strategies, and industrial process control. From a policy perspective, the acquisition of high-precision gas data directly supports the implementation of international climate agreements such as the Paris Agreement. In industrial applications, this technology enables the accurate monitoring of GHG emissions during production processes, optimizing production methods and reducing emissions. High-precision gas concentration inversion technology, through the use of advanced measurement instruments and data processing algorithms, can precisely measure the concentration changes of GHGs, providing critical data support for addressing climate change [5,6,7].
Currently, the main methods for measuring GHG concentrations include in situ and remote sensing measurements. In situ measurement instruments, such as non-dispersive infrared gas analyzers [8] and gas chromatographs [9], offer high measurement accuracy. However, in practical applications, these instruments face issues such as limited measurement range, long time consumption, and the inability to perform continuous measurements. Remote sensing measurement methods, on the other hand, enable long-distance continuous monitoring. Remote sensing technologies mainly include tunable diode laser absorption spectroscopy (TDLAS) [10], differential absorption lidar (DIAL) [11], differential optical absorption spectroscopy (DOAS) [12], passive Fourier transform infrared spectroscopy (p-FTIR) [13], and imaging Fourier transform spectroscopy (IFTS) [14,15,16], etc. Among these, TDLAS, DIAL, and DOAS technologies use lasers as light sources, offering the advantage of high sensitivity. However, they face challenges in terms of complex optical path deployment, a narrow spectral measurement range, and the limited number of gases that can be measured simultaneously. The p-FTIR technology scans the spectrum by controlling the movable mirror, offering high spectral resolution, but it requires the precise control of the movable mirror, and its stability and real-time performance are relatively poor. In contrast, IFTS instruments have a simpler measurement process, higher structural stability, and advantages such as a high throughput and a wide spectral measurement range, making them effective tools for measuring GHG concentrations [17,18,19]. However, during the detection process of the target gas with IFTS instruments, the acquired spectra are easily influenced by external environmental factors, leading to poor spectral consistency and making it difficult to achieve the high-precision concentration inversion of the target gas.
In the process of infrared gas spectral quantitative analysis, machine learning methods such as partial least squares regression (PLSR) and support vector regression (SVR) are commonly used for modeling. Zifarelli et al. used a PLSR model to analyze the absorption spectra of CO-N2O mixtures and C2H2-CH4-N2O mixtures, achieving single-component concentration measurements in multi-gas mixtures, with better accuracy than standard multilinear regression [20]. Rasmussen et al. applied a PLSR model to accurately measure the mixing ratios and concentrations of gases from the photoacoustic spectra of H2O-NH3-CH4 mixtures [21]. Vincent et al. employed a PLSR model to achieve accurate trace CH4 concentration measurements from the optical emission spectra of low-temperature atmospheric pressure microplasmas [22]. Yan et al. proposed an SVR-based method to accurately measure the concentrations of CO2 and CH4 in mixed gases based on the 1432 nm supercontinuum laser absorption spectrum (SCLAS), with measurement accuracy better than k-nearest neighbors (KNN) and least squares (LS) methods [23]. Liang et al. introduced a beetle antennae search algorithm (BAS) combined with competitive adaptive reweighted sampling (CARS) to improve the SVR modeling method, demonstrating superior accuracy and efficiency in the infrared spectral quantitative analysis of hydrocarbon gas components compared to traditional methods [24]. Li et al. proposed a method based on particle swarm optimization split peak fitting and support vector machines (PSS), combined with the PLSR model, to analyze the infrared spectra of mixed gases in oil wells and achieve accurate measurement of the concentration of each gas component [25]. However, these commonly used spectral quantitative analysis methods have certain limitations, such as the inability of the PLSR model to effectively fit nonlinear relationships and the susceptibility of the SVR model to local noise interference.
To address the limitations of traditional infrared spectral quantitative analysis methods, deep learning techniques have been applied to spectral quantitative analysis tasks to enhance feature extraction and nonlinear modeling capabilities. Convolutional neural network (CNN) is a mainstream architecture in deep learning, playing a significant role in computer vision [26]. For one-dimensional spectral data, using a one-dimensional CNN (1D-CNN) is more adaptable in terms of dimensionality, and the 1D-CNN structure is more compact, requiring lower hardware resources. This allows for better fitting with fewer sample requirements during training [27]. Fufurin et al. proposed a shallow CNN-based model for analyzing mixed gas infrared spectra, achieving precise concentration measurements of individual gas components [28]. Lu et al. introduced a hierarchical feature fusion CNN model, which effectively reduces spectral cross-interference in SO2-NO2-NH3 mixtures and improves the accuracy of gas concentration inversion [29]. Ren et al. proposed a dual CNN (D-CNN) method for spectral signal denoising and concentration inversion, achieving the accurate measurement of CH4-N2O mixed gas concentrations [30]. However, the 1D-CNN model still has shortcomings. Firstly, these conventional 1D-CNN models use a single kernel size for each convolutional layer, limiting the richness of the features that can be extracted, resulting in the ineffective extraction and utilization of relevant information. Secondly, each channel updates weights in the same manner, neglecting the importance differences between different feature channels, leading to the extraction of redundant and interfering features, which reduces the inversion accuracy of the model.
To address the issue of poor spectral consistency and the difficulty in achieving high-precision concentration inversion of the target gas due to the influence of external environmental factors on spectra collected by IFTS instruments, this paper proposes a multi-scale feature attention (MDISE) model. The model employs a multi-scale dilated convolution (MD) module to retain both global and local shallow features of the spectra; introduces the one-dimensional Inception (1D Inception) module to further extract multi-scale deep features; and incorporates the channel attention (SE) module to enhance attention to important spectral wavelengths, thereby suppressing redundant and interfering information. A target gas detection system was set up in the laboratory, and the model was trained and performance-tested on gas samples collected by a short- and medium-wavelength infrared imaging Fourier transform spectrometer (SMWIR-IFTS). The experimental results show that the model effectively improves the accuracy of GHG concentration inversion.

2. The Working Principle and Parameters of SMWIR-IFTS

The SMWIR-IFTS is a temporally–spatially combined modulated IFTS. Its internal core structure is shown in Figure 1a, and its external 3D structure is shown in Figure 1b.
The working principle of the SMWIR-IFTS is as follows: The radiation emitted by the target gas passes through the scanning reflector and the front imaging system before entering the interference core module. This module consists of a multi-stage micro-mirror, a plane mirror, a beam-splitter, and a compensating plate. The incident light is split into transmitted and reflected beams by the beam-splitter, and the multi-stage micro-mirror and plane mirror modulate the optical path difference (OPD) of the two beams. After passing through the reflector, the rear imaging system, and the optical filter, the light reaches the detector’s focal plane, where an interference image is formed. After the scanning mirror completes one full scan cycle, the accumulation of different OPDs for the target gas is achieved, resulting in an interferogram data cube containing both two-dimensional spatial information and one-dimensional interference information of the target gas.
The parameters of SMWIR-IFTS are shown in Table 1.

3. Processing Methods

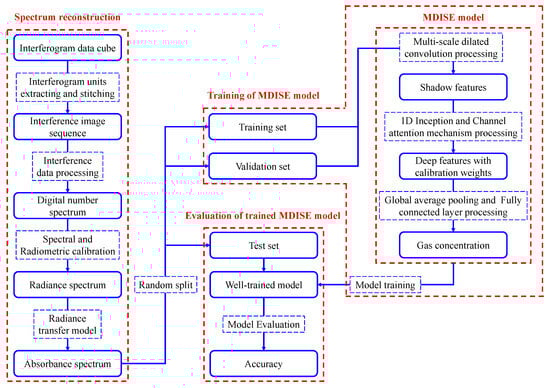
The overall processing flow of the interferogram data cube obtained by the SMWIR-IFTS is shown in Figure 2. First, spectrum reconstruction is performed on the interferogram data cube to obtain the absorbance spectrum of the target gas. Next, the absorbance spectra of the target gas are randomly split into training, validation, and test sets in proportion. The training set data is used to train the MDISE model, with the validation set data applied for hyperparameter tuning during the training process. Finally, the test set data is used to validate the trained MDISE model, and the gas concentration inversion accuracy of the MDISE model is obtained.

3.1. Spectrum Reconstruction

The spectrum reconstruction process of the interferogram data cube consists of two steps: First, the interference information of the target gas in the interferogram data cube is subjected to radiance spectrum reconstruction, converting it into the target radiance spectrum representing radiant flux density. Subsequently, the radiance spectrum is modeled using a radiance transfer model to obtain the absorbance spectrum, which reflects the composition and concentration information of the target gas. The detailed steps are explained below.

3.1.1. Radiance Spectrum Reconstruction

In order to extract the interference information of the target gas from the interferogram data cube, interferogram units with different interference dimensions in the same spatial dimension are extracted and concatenated to obtain the interference image sequence of the target gas. To correct errors in the interference image sequence caused by interfering factors such as environmental stray light and circuit instability, interference data processing is required, including baseline correction, apodization, and phase correction. Afterward, the corrected interference image sequence is subjected to Fourier transform to obtain the digital spectrum. To establish the mapping relationship between the digital number (DN) values of the DN spectrum and radiant flux density, spectral calibration, and radiometric calibration are performed to obtain the target radiance spectrum. The overall process of radiance spectrum reconstruction is shown in Figure 3.

3.1.2. Radiance Transfer Model

In order to convert the radiance spectra into absorbance spectra reflecting the composition and concentration information of the target gas, a radiance transfer model needs to be established [31]. In practical application scenarios, the SMWIR-IFTS mainly uses a low elevation or approximate horizontal angle for detection, and a simplified three-layer radiance transfer model can be used, as shown in Figure 4.
The background radiation from the third layer passes through the target gas in the second layer and the atmosphere in the first layer before reaching the SMWIR-IFTS detector. The total radiance intensity Rin transmitted to the detector can be expressed as follows:
R i n = 1 τ a t m B a t m + τ a t m 1 τ g a s B g a s + τ g a s R b g
where τatm is the atmospheric transmittance, Batm is the blackbody radiance intensity at the atmospheric temperature, τgas is the transmittance of the target gas, Bgas is the blackbody radiance intensity at the target gas temperature, and Rbg is the background radiance intensity. Within a certain detection distance, the atmospheric transmittance is approximated as 1, and the absorbance of the target gas Agas can be simplified as follows:
A g a s = log 10 1 τ g a s = log 10 R b g B g a s R i n B g a s
According to the Beer–Lambert law, the absorbance spectrum of the target gas is closely related to its concentration. However, during the detection of the target gas by SMWIR-IFTS, the acquired spectra are prone to be influenced by external environmental factors, leading to poor spectral consistency. Therefore, the research focus of this paper is on how to achieve high-precision gas concentration inversion from the low-consistency absorbance spectra detected by SMWIR-IFTS.

3.2. Structure of MDISE Model

The overall structure of the MDISE model proposed in this paper is shown in Figure 5. The model consists mainly of the multi-scale dilated convolution (MD) module, the 1D Inception module, and the channel attention mechanism (SE) module. The absorbance spectra of the target gas detected by SMWIR-IFTS are input into the model. First, the MD module extracts both global and local shallow features of the spectra. Then, two series-connected 1D Inception modules are used to further extract multi-scale deep features. The SE module is added after each 1D Inception module to enhance attention to important features and suppress redundant features. Finally, the processed features are passed through a global average pooling layer and a fully connected (FC) layer to obtain the gas concentration inversion results. The structure of each module in the model is shown in Figure 6.

3.2.1. MD Module

To retain the global and local shallow features of the spectral data, the MD module is used to replace the first standard convolutional layer. The MD module proposed in this paper, as shown in Figure 6a, consists of four branches: a 1 × 1 standard convolutional layer and three 3 × 1 dilated convolutional layers with dilation rates of 1, 2, and 3, respectively. Dilated convolution expands the receptive field without increasing the number of parameters by introducing the concept of dilation rate [32]. For a 1D input data X, the output data Y after the convolution operation of the dilated convolution kernel W is expressed as follows:
Y ( i ) = n = 1 K X i + d ( n 1 ) W ( n )
where i is the index of the output data Y, n is the index of the dilated convolution kernel W, d is the dilation rate, and K is the number of elements in the 1D dilated convolution kernel. The three 3 × 1 dilated convolution kernels with dilation rates of 1, 2, and 3 have the same receptive field as 3 × 1, 5 × 1, and 7 × 1 standard convolution kernels, respectively. After each convolutional layer, a batch normalization (BN) layer is introduced to accelerate the model’s convergence and provide regularization. Additionally, a ReLU activation function is applied after each BN layer, which is expressed as follows:
δ x i = { x i x i > 0 0 x i 0 }
where xi is the input feature of the i-th channel. When xi ≤ 0, the derivative is always 0; when xi > 0, the derivative is always 1. Due to its simple computation, ReLU accelerates model training when using gradient descent for weight updates, while enhancing the model’s non-linear representation capabilities and preventing overfitting. After passing through the four branches of the MD module, the input spectral data extracts both local and global shallow features. The number of convolution kernels in each branch is set to 32, and zero padding is applied to maintain consistent input and output feature dimensions. The features extracted from the four branches are concatenated along the channel dimension, resulting in an output with 128 channels, which is then passed to the next network layer.

3.2.2. 1D Inception Module

To enhance the richness of feature information and fully extract and utilize effective data, the 1D Inception module is employed to further extract multi-scale deep features. The 1D Inception module proposed in this paper is shown in Figure 6b. A 1 × 1 convolution kernel is used to reduce the dimensionality of the input features, thereby decreasing the number of parameters. Additionally, two series-connected 3 × 1 convolutional layers are used to replace a 5 × 1 convolutional layer, which not only preserves the original receptive field but also further reduces the number of parameters. A BN layer is introduced after each convolutional layer. Furthermore, a ReLU activation function is added after the BN layer between every two series-connected convolutional layers. Similarly, the number of convolution kernels in each branch is set to 32, and the same padding strategy is applied to maintain consistency between the input and output feature dimensions. Finally, the number of channels for the output data is 128.

3.2.3. SE Module

In a standard 1D-CNN model, the same weight update strategy is applied to each channel, ignoring the varying importance of feature information across different channels. By incorporating the SE module after each 1D Inception module, inter-channel dependencies are established, and the channel weights are adaptively calibrated. This selective attention to feature information helps suppress redundant features, thereby improving the model’s performance. The structure of the SE module used in this paper is shown in Figure 6c.
The working process of the SE module is as follows: First, for an input feature X = [x1, x2, x3, …, xc] with C channels and a feature length of N, global average pooling is applied to each channel to compute the mean of all features within that channel, compressing the information into a channel descriptor z of size C × 1. The element of the c-th channel in the descriptor z can be expressed as follows:
z c = 1 N i = 1 N x c i
where i is the index of the c-th channel input feature xc. This operation generates a global summary for each channel.
Next, the descriptor z is passed through two FC layers with weights W1 and W2 to capture the dependencies between feature channels. A ReLU activation function is applied after the first FC layer to enhance the model’s non-linear representation capabilities, and a Sigmoid activation function is applied after the second FC layer to generate the calibration weights; the channel-wise attention weights s are then obtained. The computation process is as follows:
s = σ W 2 δ W 1 z
where σ is the Sigmoid activation function, and δ is the ReLU activation function. The first FC layer W1 has dimensions of (C/r) × C, and the second FC layer W2 has dimensions of C × (C/r), where r is the reduction ratio, used to reduce computational complexity and enhance generalization ability. To effectively balance the inversion accuracy and computational complexity of the MDISE model, the reduction ratio r is set to 16.
The recalibrated channel-wise attention weights s are then applied to the input feature X to generate the final output Y = [y1, y2, y3, …, yc], where each channel is scaled according to its learned importance. The element of the c-th channel in the final output Y can be expressed as follows:
y c = s c x c

3.3. Training Method of MDISE Model

The design of the model’s structure plays a key role in its modeling capability, and the training method and hyperparameter settings also influence the model’s learning ability. In regression tasks, the mean squared error (MSE) loss function, also known as the L2 loss function, is commonly used. Compared to the linear loss function (L1), the L2 loss function accelerates model convergence but is more sensitive to outliers, which can lead to gradient explosion issues. The SmoothL1 loss function was introduced by Girshick in the Fast R-CNN paper [33], combining the advantages of both L1 and L2 loss functions. It avoids gradient explosion caused by outliers while maintaining sensitivity to small errors, which helps the model make fine-grained adjustments. For input spectral data with poor consistency, the proposed MDISE model uses the SmoothL1 loss function to compute the error of the inversion results. The expression for the SmoothL1 loss function is as follows:
S m o o t h L 1 y , y = 0.5 y y 2 β y y < β y y 0.5 β o t h e r w i s e
where y represents the true concentration value of the sample, y′ represents the predicted concentration value, and the hyperparameter β controls the threshold for switching between L2 loss and L1 loss function, with a range of β > 0. When β is set to the default value of 1, it means that when the absolute error between the true and predicted gas concentrations is less than 1%, the L2 loss function is used, resulting in smoother optimization and faster convergence. When the absolute error is greater than or equal to 1%, the L1 loss function is used instead, ensuring more stable gradients in the presence of outliers. The model parameters are optimized using the stochastic gradient descent with momentum (SGDM) optimizer, where the momentum is set to 0.9, the L2 regularization coefficient is set to 0.0001, and the initial learning rate is set to 0.01. To improve training efficiency, the ReduceLROnPlateau learning rate decay strategy is employed to adaptively adjust the learning rate. If the validation loss does not decrease within 20 training epochs, the learning rate is halved, with a maximum of 200 training epochs. The Early Stopping strategy is used to prevent overfitting, and training is stopped early if the validation loss does not decrease within 50 epochs.

3.4. Evaluation Metrics

To verify the prediction accuracy of the model, the root mean square error (RMSE) is used for evaluation, as shown in Equation (9). To fully assess the model’s fitting performance across different concentration intervals, the coefficient of determination (R2) is used to evaluate the prediction results for low (10~30%), medium (40~60%), and high (70~90%) gas concentration intervals, denoted as RL2, RM2, and RH2, respectively, as shown in Equation (10).
R M S E = 1 N i = 1 N y ( i ) y ( i ) 2
R L 2 , R M 2 , R H 2 = 1 i = 1 N y ( i ) y ( i ) 2 i = 1 N y ( i ) 1 N i = 1 N y ( i ) 2
where N is the number of samples, i is the index of the sample, y is the true value of the sample, and y′ is the predicted value of the sample.

4. Experiments and Results Discussion

4.1. Target Gas Detection Experiment

According to the principle of the three-layer radiance transfer model, a target gas detection system was built in the laboratory, as shown in Figure 7. The infrared radiation emitted by the MTB-6D surface array blackbody was used as the light source, and different background radiation conditions were simulated by controlling the temperature of the blackbody. The MH4021 multi-channel gas sample compounder was used to mix gases into a CaF2 gas cell with an effective axial length of 30 cm and a bottom diameter of 10 cm. The target gas was standard CO2 with a purity of 99.99%, and the dilution gas was standard N2 with a purity of 99.99%. The flat-field radiation light emitted by the surface array blackbody passed through the gas cell filled with the target gas before entering the SMWIR-IFTS. After completing one full cycle of scanning by controlling the scanning mirror, the interferogram data cube of the target gas was obtained.
Gas detection experiments were conducted using the two filter channels of the SMWIR-IFTS, with the experimental parameters listed in Table 2.
The radiance spectrum reconstruction of the interferogram data cube collected by SMWIR-IFTS was performed. First, the interferogram units with different interference dimensions in the same spatial dimensions were extracted and stitched to obtain the target gas’s interference image sequence. Then, the interference image sequence underwent baseline correction, apodization, phase correction, and Fourier transform to obtain the DN spectrum. Finally, spectral and radiometric calibration were applied to the DN spectrum to obtain the target radiance spectrum.
The collected radiance spectrum of the gas cell filled with N2 at 296 K is used as the background radiance spectrum Rbg, while the collected radiance spectrum of the gas cell with a specified concentration of CO2 at 296 K is used as Rin, and the radiance spectrum of a blackbody at 296 K is used as Bgas. The CO2 absorbance spectrum is then reconstructed using the three-layer radiance transfer model. Figure 8a shows the background radiance spectrum Rbg and 90% CO2 radiance spectrum Rin measured at 383 K through the 1st filter channel, with the reconstructed CO2 absorbance spectrum shown in Figure 8b. Correspondingly, Figure 9a presents the radiance spectra acquired at 408 K through the 2nd filter channel, and Figure 9b shows its reconstructed CO2 absorbance spectrum.
As shown in Figure 8 and Figure 9, there are obvious CO2 absorption phenomena at the spectral bands of 2037~2061 cm−1, 2061~2077 cm−1, and 2251~2268 cm−1 compared with other bands, which is consistent with the results of the Hitran standard gas database [34].
A total of 27 sets of gas detection experiments were conducted in the two filter channels of the SMWIR-IFTS, with each experiment involving 1000 consecutive data acquisitions. Each filter channel collected 27,000 absorbance spectra, which were then randomly split into training, validation, and test sets in a 6:2:2 ratio. The mean CO2 absorbance spectra at different concentrations measured by the 1st and 2nd filter channels at various blackbody temperatures are shown in Figure 10 and Figure 11, respectively. The average signal-to-noise ratios (SNR) of the CO2 absorbance spectra at different blackbody temperatures for the two filter channels are presented in Table 3.
Due to the spectral region of the SMWIR-IFTS being 1.5~5 μm, which falls within the short- and medium-wavelength infrared band, the measurement process is susceptible to interference from environmental stray radiation. Additionally, factors such as the instability of the instrument’s electronic components can also affect the collected spectral data. As shown in Figure 10 and Figure 11, the lower the blackbody temperature, the poorer the spectral consistency, and the more severe the overlapping of absorbance spectra at different CO2 concentrations. Table 3 further illustrates that as the blackbody temperature decreases, the average SNR of the spectra also decreases. At a blackbody temperature of 353 K, the average SNR of both filter channels falls below 5.2 dB. Moreover, due to the saturated absorption effect of the gas, as the concentration increases, the non-linear shift between the absorbance spectrum and concentration becomes more pronounced, making the accurate inversion of CO2 concentration more challenging.

4.2. Models Evaluation

4.2.1. Evaluation Principles

To evaluate the performance of the proposed MDISE model in this paper, two commonly used machine learning models for spectral quantitative analysis, PLSR and SVR, as well as a standard 1D-CNN model, were used for comparative performance validation. The hyperparameters of these models were tested multiple times to find the optimal values. The PLSR model was set with a maximum of 500 iterations, and the optimal number of latent variables (LVs) was searched within the range of 1 to 20. The optimal number of LVs for the PLSR models of the 1st and 2nd filter channels were 16 and 15, respectively. The optimal hyperparameters for the SVR model were determined using grid search, and the best kernel function for the SVR model was the radial basis function (RBF) kernel. The standard 1D-CNN model was constructed by removing all SE modules from the MDISE model and replacing one MD module and two 1D Inception modules with three standard convolutional layers. After multiple tests, the optimal convolution kernel sizes for the three convolutional layers were 7 × 1, 5 × 1, and 3 × 1, respectively. The number of convolution kernels for each convolutional layer was set to 128, consistent with the output channel numbers of the MDISE model’s modules. After each convolutional layer, a BN layer, a ReLU activation function, and a 3 × 1 max pooling layer were added, while retaining the global average pooling layer and a fully connected layer. The same loss function and training method as those used in the MDISE model were applied for training.
The PLSR and SVR models were implemented using the Scikit-learn 1.1.1 library based on Python 3.9.12. The MDISE and standard 1D-CNN models were implemented using the PyTorch 1.11.0 deep learning framework based on Python 3.9.12. The models were trained in an experimental environment with the operating system Windows 11, CPU i7-12700H @ 2.70 GHz, GPU NVIDIA GeForce RTX 3060, CUDA version 11.3, and CUDNN version 11.3.

4.2.2. Comparison of Performance of Different Models

The PLSR, SVR, standard 1D-CNN, and MDISE models were trained using the training set data collected by each filter channel, with the hyperparameters adjusted using the validation set data during the training process. To evaluate the gas concentration inversion performance of the models, the data from the test set with a blackbody temperature of 353 K were used for model validation. The performance of the different models is shown in Table 4, where RL2, RM2, and RH2 represent the fitting performance of the models in the low (10~30%), medium (40~60%), and high (70~90%) gas concentration intervals, respectively. The regression prediction scatter plots for each model in the 1st and 2nd filter channels are shown in Figure 12 and Figure 13, respectively.
From the results above, it can be observed that the MDISE model has the best performance. In the 1st and 2nd filter channels, the RMSE of the MDISE model decreases by 79.14%, 76.59%, and 69.80%, and 81.45%, 82.65%, and 74.01% compared to the PLSR, SVR, and standard 1D-CNN models, respectively. Additionally, the average R2 values of the MDISE model in both channels across all concentration intervals reach 0.997 and 0.995, outperforming the PLSR, SVR, and standard 1D-CNN models. From the regression prediction scatter plots in Figure 12 and Figure 13, it can also be observed that the concentration predictions of the MDISE model are closer to the true values. The main reasons for the performance differences between the models are as follows: The PLSR model constructs a linear relationship between the latent variables and gas concentration values, and although it can handle multicollinearity issues in spectral data, its ability to model the complex nonlinear relationship between the spectrum and concentration is limited. The SVR model, using the RBF kernel function, can handle nonlinear relationships but is sensitive to local feature changes and is easily affected by noise. The standard 1D-CNN model overcomes noise interference by stacking multiple convolutional layers, enabling it to extract complex feature information from the spectral data, and it uses the ReLU activation function for nonlinear mapping, learning the complex nonlinear relationship between spectrum and concentration. However, the standard 1D-CNN model has a single convolution kernel size in each convolutional layer, limiting the richness of the features extracted; also, it applies the same weight update method across all channels, neglecting the importance differences among different feature channels. In contrast, the MDISE model uses MD and 1D Inception modules to extract both shallow and deep features at multiple scales, fully extracting and utilizing effective information in the spectral data. Additionally, by using the SE module, the channel weights are adaptively calibrated, enhancing the focus on important wavelengths while suppressing redundant features, thereby improving the model’s gas concentration inversion performance. The experimental results indicate that, under two filter channels with distinct CO2 spectral characteristics, the MDISE model achieves high concentration prediction accuracy under all experimental conditions, demonstrating its broad applicability.
The accuracy of gas concentration inversion mainly depends on the model’s inversion performance, while the computational efficiency of the model fundamentally determines the feasibility of real-time monitoring applications. Table 5 presents the testing times for different models on 1800 gas absorbance spectra under two filter channels. The PLSR model, with its relatively simple structure, has the shortest average testing time for both filter channels, at only 0.0019 s; however, its prediction results are not optimal. The SVR model, with higher computational complexity, requires significant computational time and storage resources, especially for large datasets, with an average testing time greater than 2 s. The MDISE model improves computational efficiency by using 1 × 1 convolution layers in both the MD module and the 1D Inception module to reduce the number of input feature channels. Additionally, the 1D Inception module uses two series-connected 3 × 1 convolution layers instead of a single 5 × 1 convolution layer to further reduce feature dimensionality. Compared to the SVR and 1D-CNN models, the MDISE model reduces the average testing time by 93.46% and 48.45%, respectively, to just 0.1352 s, making it capable of meeting the real-time requirements of most application scenarios.
Assessing the uncertainty in concentration inversion is essential for evaluating the model’s reliability and effectiveness. The MDISE model’s uncertainty was quantified using two metrics: mean absolute error (MAE) and prediction standard error (PSE), as shown in Table 6. In the medium (40~60%) concentration intervals, the MAE is close to 0.12%, demonstrating higher prediction accuracy compared to the low (10~30%) and high (70~90%) concentration intervals. The model’s errors and uncertainty are larger in these extreme concentration intervals, due to lower spectral SNR at low concentrations and nonlinear shifts caused by saturation absorption at high concentrations. Nevertheless, the MAE is consistently below 0.24%, and the PSE does not exceed 0.65%, confirming that the MDISE model delivers high accuracy and low uncertainty across all concentration intervals, meeting the requirements for high-precision and stable gas concentration inversion.
The MDISE model’s concentration inversion performance not only surpasses traditional spectral quantitative analysis methods but also demonstrates outstanding results when compared with the latest research in related fields. Although these studies utilize different optical instruments for various target gases, the same evaluation metrics can be applied to compare performance between models. In the 2022 study by Li et al. [25] and the 2024 study by Ren et al. [30], traditional PLSR models were used for infrared gas spectral concentration inversion, with predicted R2 values of 0.9951 and 0.9983, respectively, both of which are higher than the concentration inversion accuracy of the PLSR model in this paper. This indicates that the spectra collected in this study have poorer consistency, making concentration inversion more challenging. However, the proposed MDISE model shows similar prediction accuracy to the PSS-PLS method proposed by Li et al. and the D-CNN model proposed by Ren et al., demonstrating its ability to effectively overcome the issue of poor spectral consistency and achieve high-precision concentration inversion. Notably, the MDISE model outperforms the CARS-BAS-SVR method proposed by Liang et al. in 2023 [24], in terms of both high-concentration MAE (2.244%) and overall average MAE (0.646%), proving that the MDISE model offers higher prediction accuracy and stability across all concentration intervals, highlighting its novelty.

4.2.3. Ablation Experiments for Modules

To further understand the contribution of each module in the MDISE model to the overall network performance, ablation experiments were designed for the MD module, 1D Inception module, and SE module. The MD module and 1D Inception module were compared to 3 × 1 standard convolutional layers as a control, and the presence or absence of the SE module was also used as a control. The Base model refers to the model where the MDISE model’s MD and 1D Inception modules are replaced with 3 × 1 standard convolutional layers, and the SE module is removed. Similarly, the data from the test set with a blackbody temperature of 353 K were used for model validation. The ablation experiment results are shown in Table 7.
As shown in Table 7, the model performance with the addition of any single module is better than that of the Base model, with the SE module showing the highest contribution. When the SE module is added alone, the RMSE in the 1st and 2nd filter channels are 1.5079% and 1.9661%, respectively. When two modules are combined, the model performance is better than that of a single module, with the combination of the 1D Inception and SE modules showing the highest contribution, the RMSE in the two channels are 0.6599% and 0.8107%, respectively. The ablation experiments demonstrate that the MD module, 1D Inception module, and SE module all contribute to the performance of the MDISE model.

4.2.4. Grad-CAM Explanation of MDISE Model

In order to more intuitively understand the gas concentration inversion mechanism of the MDISE model, the gradient-weighted class activation mapping (Grad-CAM) approach [35] was used to visualize the feature weights generated by the model. The absorbance spectrum collected by the 1st filter channel is more complex than that from the 2nd filter channel. Therefore, the mean absorbance spectrum of CO2 at a concentration of 90% and a blackbody temperature of 383 K from the 1st filter channel in the test set was used as input. The feature weights generated by the Base, 1D Inception, MD-1D Inception, and MDISE models were visualized, as shown in Figure 14.
In Figure 14, the black solid line represents the spectral data input into the model, while the different colored backgrounds represent the features extracted by the model with varying weights. The colors transition from deep blue to deep red, indicating that the feature weights range from 0 to 1. The higher the feature weight, the more important the corresponding wavelength is for the gas concentration inversion. From Figure 14, it can be observed that the Base model, which only uses 3 × 1 standard convolution kernels in each convolutional layer, focuses too much on wavelengths near the CO2 absorption valleys due to the limited receptive field, neglecting other important wavelengths. In contrast, the 1D Inception model, which uses the 1D Inception module, has a broader receptive field and the features with a weight greater than 0.3 cover the main CO2 absorption bands. The MD-1D Inception model, by adding the MD module, retains both local and global shallow features of the spectrum, further enhancing the model’s attention to wavelengths near the main and secondary CO2 absorption bands compared to the 1D Inception model. The MDISE model, with the addition of the SE module, recalibrates the feature weights, reducing the emphasis on wavelengths near the CO2 absorption valleys, and better highlighting the importance of wavelengths near the CO2 absorption peaks. Thus, the sequential combination of the MD module, 1D Inception module, and SE module maximizes the performance of the model.

5. Conclusions

This paper aims to address the issue of poor spectral consistency and the difficulty in achieving the high-precision concentration inversion of the target gas due to the influence of external environmental factors on spectra collected by SMWIR-IFTS. A multi-scale feature attention (MDISE) model is proposed in this paper. The MD module is designed to extract both global and local shallow features of the spectrum using multi-scale dilated convolutions; two series-connected 1D Inception modules are used to further extract multi-scale deep features; and incorporates the SE module after each 1D Inception module to enhance the attention to important spectral wavelengths and suppress redundant and interfering information. A target gas detection system was built in the laboratory, and the proposed model was tested on gas samples collected by the two filter channels of SMWIR-IFTS. Experimental results show that, compared to the PLSR, SVR, and standard 1D-CNN models, the RMSE of the MDISE model decreased by 79.14%, 76.59%, and 69.80% for the 1st filter channel and 81.45%, 82.65%, and 74.01% for the 2nd filter channel, respectively. Furthermore, the average R2 values of the MDISE model for different concentration intervals in both channels reached 0.997 and 0.995, respectively. The MDISE model demonstrates excellent performance and effectively improves the inversion accuracy of GHG concentrations. In future research, experiments will be conducted using the SMWIR-IFTS on a broader range of gas types and in real atmospheric environments to expand the gas spectral dataset, further optimize and refine the MDISE model, and enhance its general applicability. Additionally, interdisciplinary collaboration will be pursued to integrate the MDISE model into field-deployable systems, enabling the accurate inversion of GHG concentrations in complex and dynamic detection scenarios.

Author Contributions

Conceptualization, J.L. and S.W.; methodology, J.L., K.S. and S.W.; software, J.L. and K.S.; validation, J.L., W.Z., F.O., K.S. and S.W.; formal analysis, J.L. and K.S.; investigation, J.L., W.Z. and K.S.; resources, K.S.; data curation, J.L. and W.Z.; writing—original draft preparation, J.L.; writing—review and editing, K.S. and S.W.; visualization, J.L. and K.S.; supervision, K.S. and S.W.; project administration, S.W.; and funding acquisition, S.W. All authors have read and agreed to the published version of the manuscript.

Funding

This research was funded by the research fund of Guangdong-Hong Kong-Macao Joint Laboratory for Intelligent Micro-Nano Optoelectronic Technology (No. 2020B1212030010).

Institutional Review Board Statement

Not applicable.

Informed Consent Statement

Not applicable.

Data Availability Statement

The original contributions presented in the study are included in the article, further inquiries can be directed to the corresponding author.

Conflicts of Interest

The authors declare no conflicts of interest.

References

  1. Filonchyk, M.; Peterson, M.P.; Zhang, L.; Hurynovich, V.; He, Y. Greenhouse gases emissions and global climate change: Examining the influence of CO2, CH4, and N2O. Sci. Total Environ. 2024, 935, 173359. [Google Scholar] [CrossRef] [PubMed]
  2. Yang, Y.; Tilman, D.; Jin, Z.; Smith, P.; Barrett, C.B.; Zhu, Y.-G.; Burney, J.; D’Odorico, P.; Fantke, P.; Fargione, J.; et al. Climate change exacerbates the environmental impacts of agriculture. Science 2024, 385, eadn3747. [Google Scholar] [CrossRef] [PubMed]
  3. Castro, R.P.; Dinho da Silva, P.; Pires, L.C. Advances in Solutions to Improve the Energy Performance of Agricultural Greenhouses: A Comprehensive Review. Appl. Sci. 2024, 14, 6158. [Google Scholar] [CrossRef]
  4. Liu, Z.; Deng, Z.; Davis, S.J.; Ciais, P. Global carbon emissions in 2023. Nat. Rev. Earth Environ. 2024, 5, 253–254. [Google Scholar] [CrossRef]
  5. He, T.; Ding, W.; Cheng, X.; Cai, Y.; Zhang, Y.; Xia, H.; Wang, X.; Zhang, J.; Zhang, K.; Zhang, Q. Meta-analysis shows the impacts of ecological restoration on greenhouse gas emissions. Nat. Commun. 2024, 15, 2668. [Google Scholar] [CrossRef] [PubMed]
  6. Leahu, G.; Voti, R.L.; Paoloni, S.; Sibilia, C.; Bertolotti, M. Trace gas analysis from glazes by means of a compact photothermal deflection spectroscopy apparatus. Rev. Sci. Instrum. 2013, 84, 123111. [Google Scholar] [CrossRef]
  7. Li, Y.; Liu, L.; Zhao, L.; Zhang, X.; Zhang, L.; Sun, J.; Huan, H.; Liang, Y.; Zhang, J.; Shao, X.; et al. Compact and full-range carbon dioxide sensor using photoacoustic and resonance dependent modes. Photoacoustics 2025, 41, 100669. [Google Scholar] [CrossRef]
  8. Tan, X.; Zhang, H.; Li, J.; Wan, H.; Guo, Q.; Zhu, H.; Liu, H.; Yi, F. Non-dispersive infrared multi-gas sensing via nanoantenna integrated narrowband detectors. Nat. Commun. 2020, 11, 5245. [Google Scholar] [CrossRef]
  9. Mazurova, K.M.; Tyutlikova, M.S.; Chudin, E.A.; Domovenko, A.V.; Makarov, A.A.; Pakhomov, A.L.; Vinokurov, V.A. Increasing the Efficiency and Selectivity of Separation of Components in Chromatographic Analysis of Natural Gas. Chem. Technol. Fuels Oils 2021, 56, 909–918. [Google Scholar] [CrossRef]
  10. Gu, M.; Chen, J.; Mei, J.; Tan, T.; Wang, G.; Liu, K.; Liu, G.; Gao, X. Open-path anti-pollution multi-pass cell-based TDLAS sensor for the online measurement of atmospheric H2O and CO2 fluxes. Opt. Express 2022, 30, 43961–43972. [Google Scholar] [CrossRef]
  11. Qiang, W.; Wang, C.; Wang, Y.; Jiang, Y.; Li, Y.; Xue, X.; Dou, X. All-fiber multifunction differential absorption CO2 lidar integrating single-photon and coherent detection. Opt. Express 2024, 32, 19665–19675. [Google Scholar] [CrossRef] [PubMed]
  12. Zhang, Q.; Mou, F.; Li, S.; Li, A.; Wang, X.; Sun, Y. Quantifying emission fluxes of atmospheric pollutants from mobile differential optical absorption spectroscopic (DOAS) observations. Spectrochim. Acta Part A 2023, 286, 121959. [Google Scholar] [CrossRef] [PubMed]
  13. Hu, Y.; Xu, L.; Shen, X.; Jin, L.; Xu, H.; Deng, Y.; Liu, J.; Liu, W. Reconstruction of a leaking gas cloud from a passive FTIR scanning remote-sensing imaging system. Appl. Opt. 2021, 60, 9396–9403. [Google Scholar] [CrossRef] [PubMed]
  14. Miguel, R.B.; Talebi-Moghaddam, S.; Zamani, M.; Turcotte, C.; Daun, K.J. Assessing Flare Combustion Efficiency using Imaging Fourier Transform Spectroscopy. J. Quant. Spectrosc. Radiat. Transf. 2021, 273, 107835. [Google Scholar] [CrossRef]
  15. Liu, G.; Liang, J.; Lv, J.; Zhao, B.; Zhao, Y.; Zheng, K.; Chen, Y.; Qin, Y.; Wang, W.; Wang, S.; et al. Dual-Interference Channels Static Fourier Transform Imaging Spectrometer Based on Stepped Micro-Mirror: Data Processing and Experiment Research. Remote Sens. 2024, 16, 407. [Google Scholar] [CrossRef]
  16. Sheng, K.; Zhao, B.; Zheng, M.; Zhao, Y.; Zheng, K.; Chen, Y.; Qin, Y.; Wang, W.; Ming, A.; Wang, S.; et al. Research on single-point fast three-dimensional concentration reconstruction of a smoke plume based on the static interference infrared imaging spectroscopy system. Opt. Express 2024, 32, 42652–42673. [Google Scholar] [CrossRef]
  17. Zhang, C.; Zhao, B.; Xiangli, B.; Li, Y. Interference image spectroscopy for upper atmospheric wind field measurement. Optik 2006, 117, 265–270. [Google Scholar] [CrossRef]
  18. Hase, F.; Frey, M.; Blumenstock, T.; Groß, J.; Kiel, M.; Kohlhepp, R.; Mengistu Tsidu, G.; Schäfer, K.; Sha, M.K.; Orphal, J. Application of portable FTIR spectrometers for detecting greenhouse gas emissions of the major city Berlin. Atmos. Meas. Tech. 2015, 8, 3059–3068. [Google Scholar] [CrossRef]
  19. Lin, C.H.; Grant, R.H.; Heber, A.J.; Johnston, C.T. Application of open-path Fourier transform infrared spectroscopy (OP-FTIR) to measure greenhouse gas concentrations from agricultural fields. Atmos. Meas. Tech. 2019, 12, 3403–3415. [Google Scholar] [CrossRef]
  20. Zifarelli, A.; Giglio, M.; Menduni, G.; Sampaolo, A.; Patimisco, P.; Passaro, V.M.N.; Wu, H.; Dong, L.; Spagnolo, V. Partial Least-Squares Regression as a Tool to Retrieve Gas Concentrations in Mixtures Detected Using Quartz-Enhanced Photoacoustic Spectroscopy. Anal. Chem. 2020, 92, 11035–11043. [Google Scholar] [CrossRef]
  21. Rasmussen, A.N.; Thomsen, B.L.; Christensen, J.B.; Petersen, J.C.; Lassen, M. Quartz-Enhanced Photoacoustic Spectroscopy Assisted by Partial Least-Squares Regression for Multi-Gas Measurements. Sensors 2023, 23, 7984. [Google Scholar] [CrossRef] [PubMed]
  22. Vincent, J.; Wang, H.; Nibouche, O.; Maguire, P. Detecting trace methane levels with plasma optical emission spectroscopy and supervised machine learning. Plasma Sources Sci. Technol. 2020, 29, 085018. [Google Scholar] [CrossRef]
  23. Yan, X.; Li, H.; Wang, Y.; Fang, L.; Zhang, R. Support vector regression-based study of interference in absorption spectral lines of mixed gases. Optoelectron. Lett. 2022, 18, 743–748. [Google Scholar] [CrossRef]
  24. Liang, H.; Liu, G.; Zhongbing, L.; Ren, W. Improved SVR based on CARS and BAS for hydrocarbon concentration detection. Vib. Spectrosc. 2023, 125, 103494. [Google Scholar] [CrossRef]
  25. Li, Z.; Pang, W.; Liang, H.; Chen, G.; Ni, P.; Duan, H.; Jiang, C. A novel method to realize multicomponent infrared spectroscopy gas logging based on PSO-split peak fitting-SVM. J. Nat. Gas Sci. Eng. 2022, 101, 10449. [Google Scholar] [CrossRef]
  26. Hubel, D.H.; Wiesel, T.N. Receptive fields and functional architecture of monkey striate cortex. J. Physiol. 1968, 195, 215–243. [Google Scholar] [CrossRef]
  27. Kiranyaz, S.; Ince, T.; Abdeljaber, O.; Avci, O.; Gabbouj, M. 1-D Convolutional Neural Networks for Signal Processing Applications. In Proceedings of the ICASSP 2019–2019 IEEE International Conference on Acoustics, Speech and Signal Processing (ICASSP), Brighton, UK, 12–17 May 2019; pp. 8360–8364. [Google Scholar]
  28. Fufurin, I.; Anfimov, D.; Kareva, E.; Scherbakova, A.; Demkin, P.; Morozov, A.; Golyak, I. Numerical techniques for infrared spectra analysis of organic and inorganic volatile compounds for biomedical applications. Opt. Eng. 2021, 60, 082016. [Google Scholar] [CrossRef]
  29. Lu, C.; Gu, Y.; Zhao, X.; Jin, S.; Cui, Y. Mixed gas concentration inversion based on the hierarchical feature fusion convolutional neural network. Opt. Commun. 2023, 536, 129369. [Google Scholar] [CrossRef]
  30. Ren, Y.; Du, J.; Zhang, M.; Li, J. Laser absorption spectroscopy based on dual-convolutional neural network algorithms for multiple trace gases analysis. Sens. Actuators B 2024, 420, 136476. [Google Scholar] [CrossRef]
  31. Flanigan, D.F. Limits of passive remote detection of hazardous vapors by computer simulation. In Proceedings of the Electro-Optical Technology for Remote Chemical Detection and Identification, Orlando, FL, USA, 17 June 1996; pp. 117–127. [Google Scholar]
  32. Yu, F.; Koltun, V. Multi-Scale Context Aggregation by Dilated Convolutions. In Proceedings of the 4th International Conference on Learning Representations (ICLR), San Juan, Puerto Rico, 2–4 May 2016. [Google Scholar]
  33. Girshick, R. Fast R-CNN. In Proceedings of the 2015 IEEE International Conference on Computer Vision (ICCV), Santiago, Chile, 7–13 December 2015; pp. 1440–1448. [Google Scholar]
  34. Gordon, I.E.; Rothman, L.S.; Hargreaves, R.J.; Hashemi, R.; Karlovets, E.V.; Skinner, F.M.; Conway, E.K.; Hill, C.; Kochanov, R.V.; Tan, Y.; et al. The HITRAN2020 molecular spectroscopic database. J. Quant. Spectrosc. Radiat. Transf. 2022, 277, 107949. [Google Scholar]
  35. Selvaraju, R.R.; Cogswell, M.; Das, A.; Vedantam, R.; Parikh, D.; Batra, D. Grad-CAM: Visual Explanations from Deep Networks via Gradient-Based Localization. In Proceedings of the 2017 IEEE International Conference on Computer Vision (ICCV), Venice, Italy, 22–29 October 2017; pp. 618–626. [Google Scholar]
Figure 1. (a) Internal core structure of SMWIR-IFTS; (b) external 3D structure of SMWIR-IFTS.
Figure 1. (a) Internal core structure of SMWIR-IFTS; (b) external 3D structure of SMWIR-IFTS.
Applsci 15 02438 g001
Figure 2. Flowchart of the overall processing.
Figure 2. Flowchart of the overall processing.
Applsci 15 02438 g002
Figure 3. (a) Interferogram data cube; (b) interference image sequence; (c) baseline of interferometric intensity sequence; (d) apodization of interferometric intensity sequence; (e) phase correction of interferometric intensity sequence; (f) reconstructed radiance spectrum of each temperature sampling point.
Figure 3. (a) Interferogram data cube; (b) interference image sequence; (c) baseline of interferometric intensity sequence; (d) apodization of interferometric intensity sequence; (e) phase correction of interferometric intensity sequence; (f) reconstructed radiance spectrum of each temperature sampling point.
Applsci 15 02438 g003
Figure 4. Schematic diagram of three-layer radiance transfer model.
Figure 4. Schematic diagram of three-layer radiance transfer model.
Applsci 15 02438 g004
Figure 5. Overall structure of MDISE model.
Figure 5. Overall structure of MDISE model.
Applsci 15 02438 g005
Figure 6. Structure of (a) MD module; (b) 1D Inception module; and (c) SE module.
Figure 6. Structure of (a) MD module; (b) 1D Inception module; and (c) SE module.
Applsci 15 02438 g006
Figure 7. Target gas detection system (a) schematic diagram; (b) experimental scene.
Figure 7. Target gas detection system (a) schematic diagram; (b) experimental scene.
Applsci 15 02438 g007
Figure 8. (a) Gas radiance spectra; (b) 90% CO2 absorbance spectrum collected by the 1st filter channel at a blackbody temperature of 383 K.
Figure 8. (a) Gas radiance spectra; (b) 90% CO2 absorbance spectrum collected by the 1st filter channel at a blackbody temperature of 383 K.
Applsci 15 02438 g008
Figure 9. (a) Gas radiance spectra; (b) 90% CO2 absorbance spectrum collected by the 2nd filter channel at a blackbody temperature of 408 K.
Figure 9. (a) Gas radiance spectra; (b) 90% CO2 absorbance spectrum collected by the 2nd filter channel at a blackbody temperature of 408 K.
Applsci 15 02438 g009
Figure 10. CO2 absorbance spectra collected by 1st filter channel at blackbody temperatures of (a) 353 K; (b) 373 K; and (c) 383 K.
Figure 10. CO2 absorbance spectra collected by 1st filter channel at blackbody temperatures of (a) 353 K; (b) 373 K; and (c) 383 K.
Applsci 15 02438 g010
Figure 11. CO2 absorbance spectra collected by 2nd filter channel at blackbody temperatures of (a) 353 K; (b) 373 K; and (c) 408 K.
Figure 11. CO2 absorbance spectra collected by 2nd filter channel at blackbody temperatures of (a) 353 K; (b) 373 K; and (c) 408 K.
Applsci 15 02438 g011
Figure 12. Regression prediction scatter plots of (a) PLSR; (b) SVR; (c) 1D-CNN; and (d) MDISE models in 1st filter channel at a blackbody temperature of 353 K.
Figure 12. Regression prediction scatter plots of (a) PLSR; (b) SVR; (c) 1D-CNN; and (d) MDISE models in 1st filter channel at a blackbody temperature of 353 K.
Applsci 15 02438 g012
Figure 13. Regression prediction scatter plots of (a) PLSR; (b) SVR; (c) 1D-CNN; and (d) MDISE models in 2nd filter channel at a blackbody temperature of 353 K.
Figure 13. Regression prediction scatter plots of (a) PLSR; (b) SVR; (c) 1D-CNN; and (d) MDISE models in 2nd filter channel at a blackbody temperature of 353 K.
Applsci 15 02438 g013
Figure 14. Visualization of the feature weights generated by (a) Base model; (b) 1D Inception model; (c) MD-1D Inception model; and (d) MDISE model.
Figure 14. Visualization of the feature weights generated by (a) Base model; (b) 1D Inception model; (c) MD-1D Inception model; and (d) MDISE model.
Applsci 15 02438 g014
Table 1. The parameters of SMWIR-IFTS.
Table 1. The parameters of SMWIR-IFTS.
ParametersValue
Spectral region1.5~5 μm
Spectral resolution4 cm−1
Detector array size640 × 512
1st filter transmission range2030~2133 cm−1
2nd filter transmission range2223~2268 cm−1
Table 2. Experimental parameters of two filter channels.
Table 2. Experimental parameters of two filter channels.
Filter ChannelGas TypeTemperature/KPressure/atmConcentration RangeConcentration Sampling Interval
1stCO2353, 373, 383110~90%10%
2ndCO2353, 373, 408110~90%10%
Table 3. Average SNR of CO2 absorbance spectra collected by two filter channels at different blackbody temperatures.
Table 3. Average SNR of CO2 absorbance spectra collected by two filter channels at different blackbody temperatures.
Filter ChannelBlackbody Temperature/KAverage SNR/dB
1st3535.1694
3738.0653
3838.4099
2nd3534.6475
3738.4233
4089.0912
Table 4. Performance of the different models.
Table 4. Performance of the different models.
Model1st Filter Channel2nd Filter Channel
RMSE/%RL2RM2RH2RMSE/%RL2RM2RH2
PLSR2.16890.94020.92840.91963.10530.84830.87060.8486
SVR1.93280.95410.93330.94433.31840.89470.87120.7421
1D-CNN1.49810.98640.96650.94642.21570.96060.93390.8861
MDISE0.45240.99910.99890.99290.57590.99490.99540.9948
Table 5. Testing time of the different models.
Table 5. Testing time of the different models.
Model1st Filter Channel Testing Time/s2nd Filter Channel Testing Time/s
PLSR0.00280.0010
SVR2.08842.0438
1D-CNN0.29040.2341
MDISE0.14550.1249
Table 6. Uncertainty in the concentration inversion of the MDISE model.
Table 6. Uncertainty in the concentration inversion of the MDISE model.
Concentration Interval1st Filter Channel2nd Filter Channel
MAE/%PSE/%MAE/%PSE/%
10~30%0.13680.21760.07810.5742
40~60%0.12350.23410.12130.5443
70~90%0.23180.64790.20930.5529
Table 7. Results of the ablation experiments for modules.
Table 7. Results of the ablation experiments for modules.
Model1st Filter Channel2nd Filter Channel
RMSE/%RMSE/%
Base2.10492.7659
MD1.76752.3676
1D Inception1.69652.1256
SE1.50791.9661
MD-1D Inception1.36881.3824
MD-SE1.27261.1477
1D Inception-SE0.65990.8107
MDISE0.45240.5759
Disclaimer/Publisher’s Note: The statements, opinions and data contained in all publications are solely those of the individual author(s) and contributor(s) and not of MDPI and/or the editor(s). MDPI and/or the editor(s) disclaim responsibility for any injury to people or property resulting from any ideas, methods, instructions or products referred to in the content.

Share and Cite

MDPI and ACS Style

Luo, J.; Zhao, W.; Ouyang, F.; Sheng, K.; Wang, S. Research on High-Precision Gas Concentration Inversion for Imaging Fourier Transform Spectroscopy Based on Multi-Scale Feature Attention Model. Appl. Sci. 2025, 15, 2438. https://doi.org/10.3390/app15052438

AMA Style

Luo J, Zhao W, Ouyang F, Sheng K, Wang S. Research on High-Precision Gas Concentration Inversion for Imaging Fourier Transform Spectroscopy Based on Multi-Scale Feature Attention Model. Applied Sciences. 2025; 15(5):2438. https://doi.org/10.3390/app15052438

Chicago/Turabian Style

Luo, Jianhao, Wei Zhao, Feipeng Ouyang, Kaiyang Sheng, and Shurong Wang. 2025. "Research on High-Precision Gas Concentration Inversion for Imaging Fourier Transform Spectroscopy Based on Multi-Scale Feature Attention Model" Applied Sciences 15, no. 5: 2438. https://doi.org/10.3390/app15052438

APA Style

Luo, J., Zhao, W., Ouyang, F., Sheng, K., & Wang, S. (2025). Research on High-Precision Gas Concentration Inversion for Imaging Fourier Transform Spectroscopy Based on Multi-Scale Feature Attention Model. Applied Sciences, 15(5), 2438. https://doi.org/10.3390/app15052438

Note that from the first issue of 2016, this journal uses article numbers instead of page numbers. See further details here.

Article Metrics

Back to TopTop