Next Article in Journal
Reliability of a Field-Based Test for Hamstrings and Quadriceps Strength Assessment in Football Players
Next Article in Special Issue
Simulation Power vs. Immersive Capabilities: Enhanced Understanding and Interaction with Digital Twin of a Mechatronic System
Previous Article in Journal
Variations in Gold Nanoparticle Size on DNA Damage: A Monte Carlo Study Based on a Multiple-Particle Model Using Electron Beams
Previous Article in Special Issue
Human-Focused Digital Twin Applications for Occupational Safety and Health in Workplaces: A Brief Survey and Research Directions
 
 
Font Type:
Arial Georgia Verdana
Font Size:
Aa Aa Aa
Line Spacing:
Column Width:
Background:
Article

Design and Simulation Debugging of Automobile Connecting Rod Production Line Based on the Digital Twin

College of Mechanical Engineering, Shanghai Institute of Technology, No. 100 Haiquan Road, Fengxian District, Shanghai 201418, China
*
Author to whom correspondence should be addressed.
Appl. Sci. 2023, 13(8), 4919; https://doi.org/10.3390/app13084919
Submission received: 23 March 2023 / Revised: 9 April 2023 / Accepted: 12 April 2023 / Published: 14 April 2023

Abstract

Featured Application

The concept of a digital twin is extended to the specific scene of connecting rod production line processing. It began to participate in the product design stage, through the virtual prototype design of processing equipment, the rapid design of the workshop production line, and the preliminary planning and debugging. It can not only use the virtual model of a digital twin to verify the feasibility of an intelligent manufacturing production line but also optimize the production plan, find problems in advance, and avoid them in time. It can also improve production efficiency, reduce the production cost, and improve product quality in processing. In particular, it has certain practical guidance and application significance for pre-training in the early design stage of enterprise production, reducing the R&D cycle of enterprises, and improving the speed of production line debugging.

Abstract

The goal of ‘Industry 4.0’ is to promote the transformation of the manufacturing industry to intelligent manufacturing. Because of its characteristics, the digital twin perfectly meets the requirements of intelligent manufacturing. In this paper, through the signal and data of the S7-PLCSIM-Advanced Connecting TIA Portal and NX MCD, the conceptual design and simulation-based debugging of mechatronics in an automobile connecting rod production line based on a digital twin are realized. The main contents are as follows: Firstly, the data on the automobile connecting rod production line are collected. The data sources in this article are mainly MCD virtual sensors, CAD models, and factory processing history production data. Secondly, the modeling of connecting rod parts and the production line is carried out. The automobile connecting rod production line model is mainly divided into five areas: processing area, assembly area, cleaning area, inspection area, and inventory area. Thirdly, for the validation of the model, the simulation sequence is designed according to the actual processing data of the factory to ensure that it accurately represents the production line. Fourthly, control system design, mainly including the main program, reset program, sequence control system flow program, human-computer interaction, and so on. Fifthly, simulation and debugging through the debugging of the connecting rod in the process of transportation in the process of the sudden slipcase are analyzed. Sixthly, model deployment, through the specific analysis of the accumulation of workpieces to be processed between process 10 and process 11 to discuss the optimization of the production line. Seventhly, the model refinement, which explains the limitations of the research content and discusses future work. Finally, by comparing the traditional product debugging mode with the virtual simulation debugging mode of the automobile connecting rod production line based on digital twin, it is concluded that the virtual simulation debugging of the automobile connecting rod production line based on digital twin will greatly reduce the actual debugging time of the production line, thus speeding up the research and development progress and improving the industrial competitiveness.

1. Introduction

With the rapid development of the new generation of information technologies, such as cloud computing, the Internet of Things, and big data, countries around the world are committed to realizing the interconnection and intelligent operation of the physical world and the information world of the manufacturing industry, thereby realizing intelligent manufacturing [1]. Intelligent manufacturing is the integration of intelligent technology and manufacturing technology. Its core purpose is to improve manufacturing technology by using intelligent technology in the whole life cycle of products.
How to realize the real-time interaction between virtual information and physical equipment information during product processing is one of the main obstacles faced by the application of intelligent manufacturing concepts in actual production and processing. With the deepening of research on digital twins, the expansion of the field and the combination of industries have gradually increased. When the concept of digital twins penetrates the processing and manufacturing industries, a new and feasible method for the intelligent production of factories will emerge.
A digital twin is a virtual model that creates physical entities in a digital way. It simulates the behavior of physical entities in the real environment with the help of models and data and adds new capabilities to physical entities through virtual and real interactive feedback, data fusion analysis, decision iteration optimization, and other means [2]. In the process of the product life cycle, it plays a bridge and link role between the physical world and the information world by using models, data, and multidisciplinary technologies, and provides more real-time, efficient, and intelligent services [3,4,5].
The concept of the digital twin was first proposed by Professor Grieves in the product life cycle management course at the University of Michigan in 2003. At that time, it was defined as a three-dimensional model: a physical product, a virtual product, and the connection between the two [6]. In 2010, the National Aeronautics and Space Administration (NASA) introduced the concept of a digital twin for the first time in the space technology roadmap. Its purpose was to realize the comprehensive diagnosis and prediction function of the flight system by using digital twin technology, so as to ensure the continuous and safe operation of the whole system during its service life [7].
In 2011, NASA and the US Air Force Research Laboratory jointly proposed the digital twin paradigm for future aircraft and defined the digital twin as a simulation process that integrates multi-physical fields, multi-scale, and probability. Based on the aircraft’s physical model, historical data, and sensor real-time data, a fully mapped virtual model was constructed to represent the full life cycle process of the physical system, thereby realizing the prediction of the aircraft‘s health status, remaining useful life, and mission completion progress [8].
Due to the promotion of GE, Siemens, and other companies, digital twin technology has begun to develop rapidly in the field of industrial processing and manufacturing. Gartner, the world’s most authoritative IT research and consulting firm, has listed the digital twin as one of the top ten strategic technology development trends in 2016 and 2017 [9,10].
Since then, the concept of the digital twin has attracted the attention of Chinese scholars, and some scholars and experts have begun to conduct in-depth research on the digital twin. As shown in Table 1, experts and scholars in various fields have given their own definitions and understandings of the concept of the digital twin.
With the further deepening of the research, Chinese scholars began to apply digital twins to all walks of life and studied the concept of digital twins, the parameters of theoretical models, the elements of actual models, and the expansion of application scenarios in the corresponding fields.
How to use CNC machine tools and industrial robots to achieve the fastest production of intelligent manufacturing production lines and how to carry out the most reasonable and efficient production line planning and design have become difficult problems in front of intelligent equipment system integration enterprises.
The digital twin has developed rapidly in recent years, not only in the field of industrial processing but also in other industries such as medicine, design, rail transit, and aerospace. At the same time, industrial software is becoming more intelligent. For example, computer-aided process planning (CAPP) software that automatically generates specific processes, computer-aided design (CAD) software that has achieved good results in three-dimensional complex models and surface modeling, and computer-aided manufacturing (CAM) software that generates tool path trajectories. The combined application of digital twins and many industrial software programs provides new ideas for solving the two problems mentioned above.
In 2015, Professor Rios and his research institute [20] jointly proposed the construction of a digital twin model in the field of modern manufacturing, which is completely different from the previous view that the digital twin was only applied in the aerospace field. Lee and his research institutions [21] believe that digital twin technology can be introduced into the entire production process. At the same time, they also emphasize that digital twins should not be limited to a certain product, but should be applied to the entire modern manufacturing industry.
Liu and his team [22] mainly studied the assembly-oriented industrial grasping scene based on DRL and proposed a method supporting digital twins to realize the effective transmission of the DRL algorithm on physical robots. In order to overcome the limitation of smart grid (SG) to modify the physical configuration and scalability of W.R.T., Kandasamy and his team [23] established a digital twin model for the physical test bench for SG network security research. Lunev et al. [24], by exploring the heat transfer of metal foams, established a digital twin of thermal properties experiments using computed tomography and finite element analysis. Wang et al. [25] established a predictive maintenance model of electromechanical equipment by introducing digital twin technology and proposed a method to solve the fault of electromechanical equipment.
Röhm and Anderl [26] further developed analog data management for digital twin applications in order to convert analog data management methods that are only suitable for virtual product development to the product use phase. Chiachío et al. [27] provided a digital twin framework for structural engineering that is monitored by IoT sensors and actuators and is used for laboratory-scale structural testing. Stojadinovic et al. [28] developed a virtual inspection system for detecting the tolerance of standard mobile mechanical parts based on the digital twin of the coordinate measuring machine as the mirror process between the physical measurement system and the virtual measurement system.
Corradini and Silvestri [29] described a digital-twin original solution for material extrusion 3D printers. By using the printing host software interactively, the twin program can directly intervene in the current process to suspend printing anomalies. Solman et al. [30] used a digital twin in the design, monitoring, and prediction of wind turbine performance. Catalano et al. [31] proposed a conceptual framework based on a digital twin, which can most reasonably determine the number of operators and the number of cars that apply automatic navigation in the product department.
In addition, there is a point to note. The digital twin needs to be driven by the massive amount of data distributed across the Industrial Internet of Things (IIoT) devices, while at the same time, the devices communicate frequently with each other, which necessitates advance consideration of privacy, competition, and security issues. To solve this problem, Wei Yang et al. [32] proposed a new DT-empowered IIoT (DTEI) architecture, where the virtual models of the physical objects in the IIoT are constructed by capturing the real-time status of the base stations (BSs) and devices. Then, to improve the training model efficiency of the IIoT device, a deep reinforcement learning (DRL)-assisted FL framework was proposed. Because this article mainly studies the preliminary planning of the factory production line and the factory uses its own internal LAN; hence, there is less risk in privacy, security, and competition. It should be pointed out that this problem must be carefully considered and solved when encountering systems integrated with multiple sub-factories.
The major contributions of this article are summarized as follows:
  • The digital twin is applied to the processing of the automobile connecting rod, and a solution of virtual simulation-based debugging and optimization of the automobile connecting rod production line based on a digital twin is proposed;
  • Analyze the processing technology of an automobile connecting rod and build a virtual model of a digital twin;
  • Through the S7-PLCSIM-Advanced software, the electromechanical model in NX MCD interacts with the PLC signal in the TIA Portal to complete the simulation and debugging of the digital twin of the automobile connecting rod production line;
  • The virtual model of a digital twin is used to verify the feasibility of the production line of the automobile connecting rod, and the problems are found and avoided in time. In particular, it has certain practical guiding application significance for the production line of the enterprise to carry out pre-exercise, reduce the R&D cycle, and improve the debugging speed.

2. Automobile Connecting Rod Production Line Based on the Digital Twin

2.1. Data Collection

2.1.1. Automobile Connecting Rod

The automobile connecting rod is a key part connecting the engine piston and crankshaft. It will be subjected to a huge impact force and alternating stress when working. Its quality, hardness, and stiffness have a great influence on the performance of the engine. With the progress and development of science and technology, the requirements for machining quality have become higher, especially in the structure, weight, and bearing capacity of the automobile connecting rod.
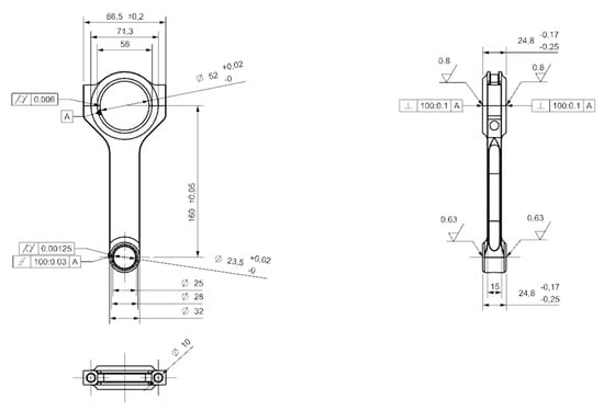
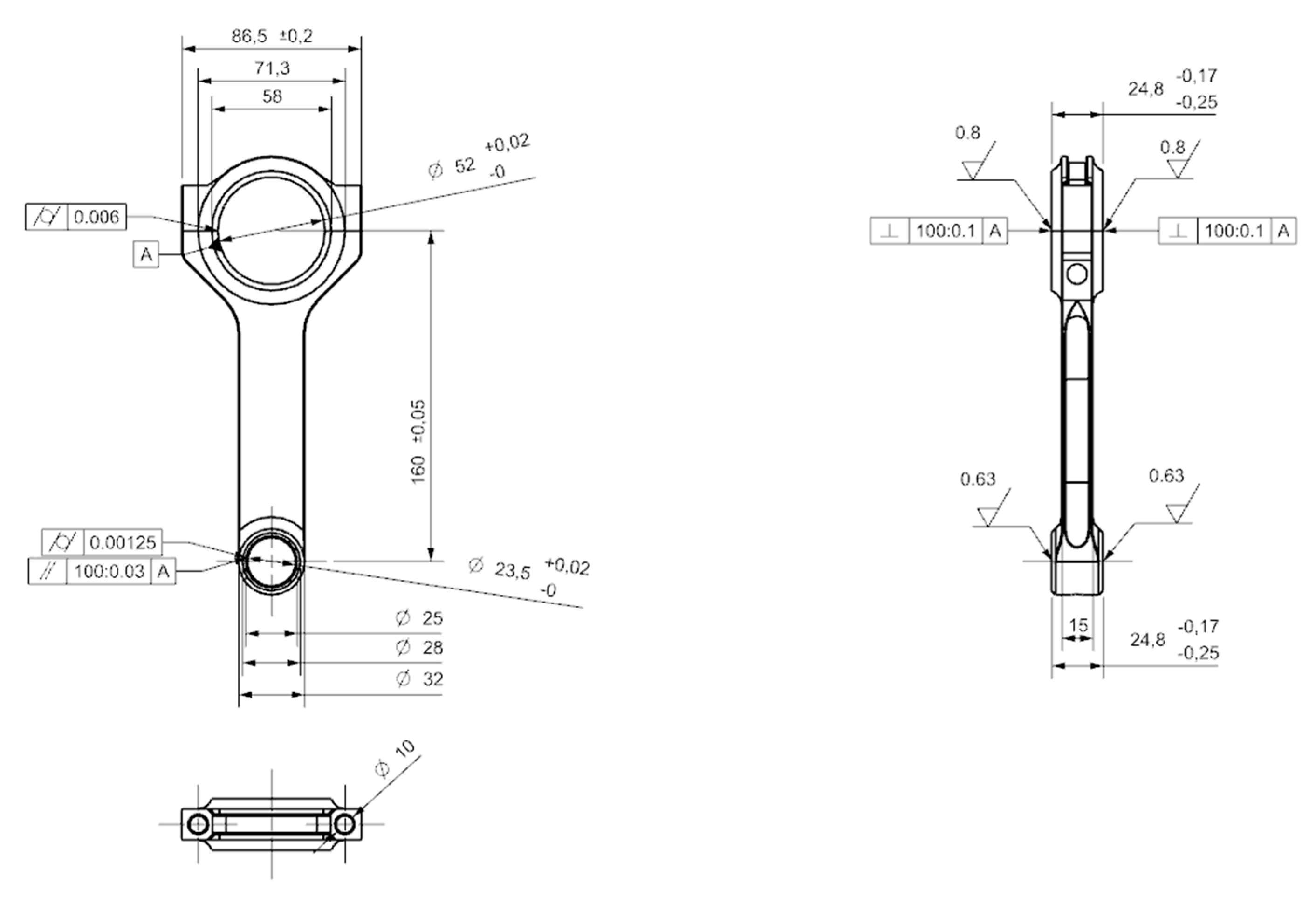
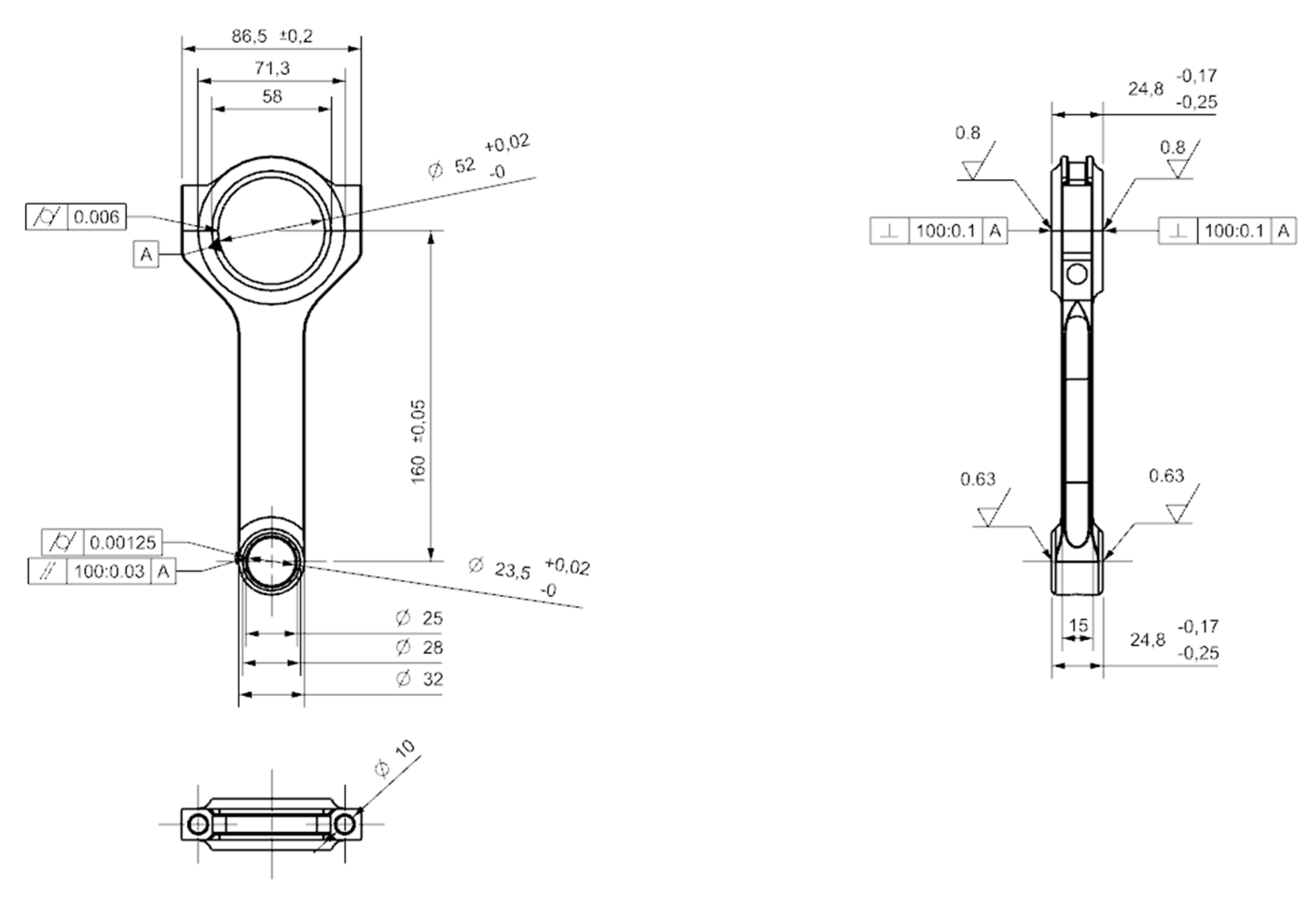
As shown in Figure 1, the research object of this article is a 160 mm h-type connecting rod for Volvo b200/b230 engines. The three orthographic views of the automobile connecting rod are shown in Figure 2. The connecting rod data in this paper comes from the historical data of factory processing and production.

2.1.2. Production Process of the Automobile Connecting Rod

At present, the main processing technology adopted in the production of the connecting rod is the application of the lean manufacturing expansion process of the connecting rod separation surface, that is, the connecting rod cover is broken and separated from the connecting rod body by an external force. Because the connecting rod blank is to forge the connecting rod cover and the connecting rod body into one body, the traditional cutting method of milling, sawing, or broaching is not used, but the groove line is pre-processed at the bulging part of the connecting rod big end hole or the groove line is processed by laser equipment, and the radial thrust is generated by the bulging equipment at the connecting rod big end hole. Under the action of radial force, the crack becomes larger, and finally, the connecting rod cover is separated from the body.
Connecting rod fracture splitting technology replaces traditional sawing and grinding processes with one process, saving equipment and investment and improving efficiency and quality. When the connecting rod separation surface adopts the cracking process, the separation surface of the connecting rod and the connecting rod cover are completely engaged, which greatly improves the bonding quality of the connecting rod cover and the connecting rod body separation surface. The separation surface no longer needs mechanical processing, and the separation surface is the assembly joint surface, eliminating the finishing of the connecting rod and the connecting rod cover bolt hole.
The processing methods adopted by different enterprises are different, mainly including mechanical broaching, wire cutting, and pulsed laser; they are not exactly the same, but most of the process is similar. The process schedule of the automobile connecting rod production line is shown in Table 2. The data source of Table 2 is also the historical data of factory processing and production.

2.2. Modeling

All the models in this paper are built in the CAD module of NX software. According to the three views of the automobile connecting rod given in Figure 2, the three-dimensional model of the automobile connecting rod shown in Figure 3 is drawn.
According to the design requirements of the automobile connecting rod production line, the design and construction are carried out in the NX CAD module based on the processing method of the automobile connecting rod given in Table 2, and the sketches of each component are drawn accordingly. After stretching, rotating, and other operations, the geometric three-dimensional model of each component is constructed, and then the corresponding constraints are performed to complete the assembly. Finally, the model of the automobile connecting rod production line is established.
The automobile connecting rod production line model designed according to Table 2 is shown in Figure 4.
The automobile connecting rod production line model is mainly divided into five areas: processing area, assembly area, cleaning area, inspection area, and inventory area. The processing area is mainly responsible for the processing task of the connecting rod, which is mainly the processing equipment corresponding to each process. The assembly area completes the bolt assembly task of the automobile connecting rod through the assembly’s special machine tool. The cleaning area is used to clean the connecting rod after the processing task is completed. The inspection area is weighed and grouped by the integrated measuring machine and stored in storage after manual inspection without defects. The inventory area is the storage area that provides the finished connecting rod processing products.

2.3. Validation of the Model

2.3.1. The Model of the First Part of the Processing Area

The validation of the model is mainly completed in the MCD module of the NX software. On the basis of the NX CAD platform, Mechatronics Concept Designer (MCD) is a digital solution for electromechanical joint design. It provides a multi-disciplinary, multi-sectoral information interconnection technology that can be used to simulate the complex motion of mechatronic systems. NX MCD adopts a design method based on function. The development team can use a hierarchical structure to decompose functional components and directly link them with requirements to ensure that customer needs are met throughout the product development process.
In order to clearly express the process of model validation, the content of the first part of the processing area was selected here as a demonstration, and the content involved in the first part of the processing area of the automobile connecting rod production line was analyzed and discussed. The main processing content is shown in Table 3, and the model details are shown in Figure 5.

2.3.2. Simulation of the Model of the First Part of the Processing Area

  • Definition of physical properties:
Before the geometric, three-dimensional model is given the attributes of electromechanical objects, it does not have physical attributes such as gravity or collision. Only after the basic electromechanical object features of the geometric, three-dimensional model are given, can the motion simulation of physical attributes be carried out. By setting the corresponding electromechanical properties of the corresponding parts in the geometric three-dimensional model, the purpose of controlling the simulation motion of the model is realized. The definitions of a collision body and a rigid body are shown in Figure 6.
  • Definition of electromechanical properties:
The electromechanical properties include object source, object converter, object collector, collision material, and so on. The coupling properties include kinematic pairs (such as hinge pairs, sliding pairs, fixed pairs, cylindrical pairs, etc.), coupling pairs, sensors, constraints, etc. In addition, there is also the definition of the actuator, which is mainly to set the position control or speed control of the actuator. The kinematic pair settings are shown in Figure 7a. The settings of sensors and actuators are shown in Figure 7b.
  • Simulation sequence of the model of the first part of the processing area.
The key to simulation in NX MCD is process control, which mainly includes runtime parameters, runtime expressions, runtime behaviors, and simulation sequences. In order to realize the simulation control at runtime, it is necessary to set the signal, configure the signal adapter, and execute the simulation sequence. Signals are used to control some electromechanical objects (such as object converters, object collectors, etc.) through simulation sequences to achieve more accurate control. The simulation sequence does not need external signals, which can make the control process smoother. The simulation sequence of the first part of the processing area is shown in Figure 8.
The simulation steps are set according to Table 3. Table 3 reports historical data from factory processing. The simulation sequence generated is the actual processing process, so the operation of the simulation must be completely consistent with the actual processing process. The simulation process is shown in Figure 9.

2.4. Control System Design

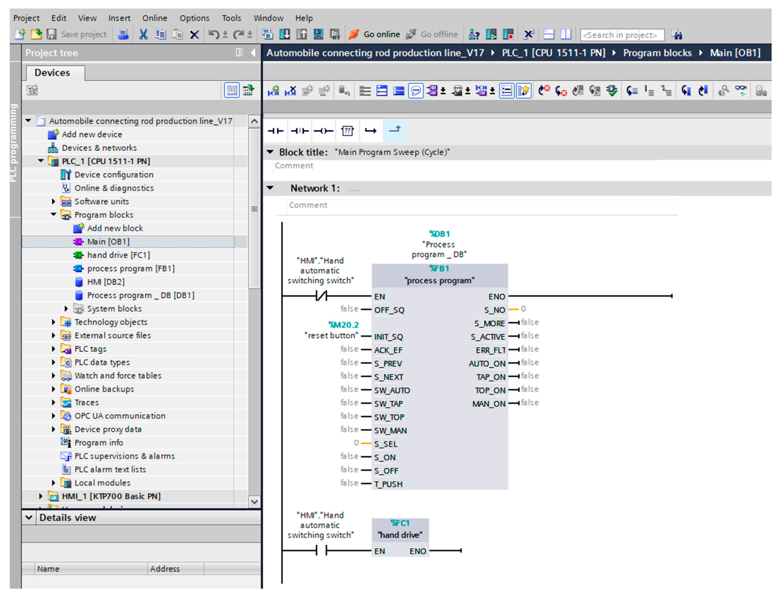
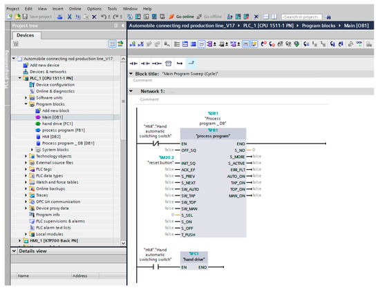
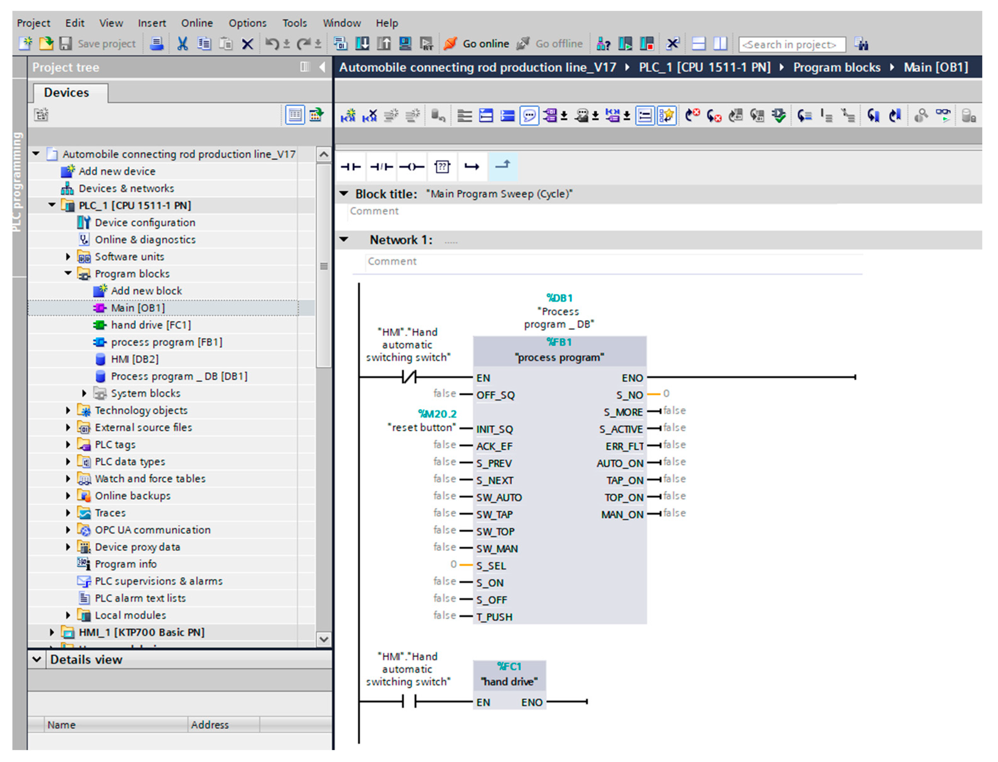
All the control system design programs in this article are completed in the TIA Portal software. First, the design of the main program is completed in the TIA Portal software and switched between manual mode and automatic mode through the manual/automatic switch of HMI (Human Machine Interface). Figure 10 is the main program.
Press the reset button to initialize; the purpose is to reset the parameters required for system operation. The reset program is shown in Figure 11.
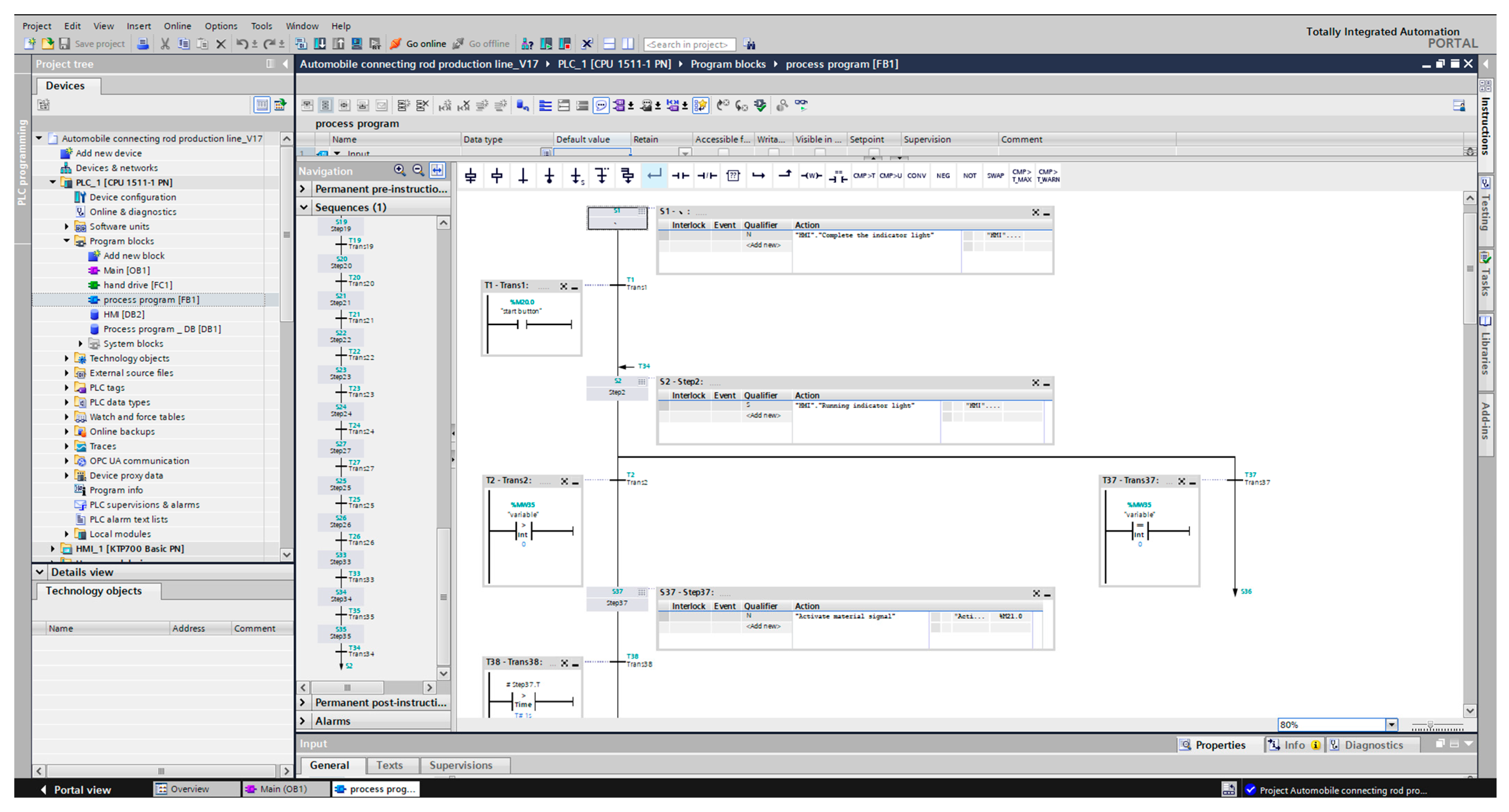
The control process shown in Figure 12 uses the sequential control programming method to edit the program logic.
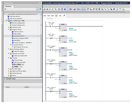
The HMI displays the current working state in real-time and controls the model in NX MCD through the HMI. The interface includes manual/automatic mode switching, manual control of the pushing cylinder, large bit movement, small bit movement, real-time display of the position of the X, Y, and Z axes, start button, stop button, reset button, and so on through the IO domain to cooperate with the PLC operation control program. The human-machine interface is shown in Figure 13. The X-axis, Y-axis, and Z-axis zeroing programs are shown in Figure 14.
After switching the mode from automatic processing to manual processing, the first part of the processing area and processing can be artificially intervened. The manual processing mode control program is shown in Figure 15.

2.5. Simulation and Debugging

Virtual debugging supports concurrent design and digital prototype debugging so that the relevant control software and hardware can be combined with the mechanism model in the early stage of product design, thereby reducing the risk of innovation, controlling product design, and demand-driven design at various stages. The planning and design of the production line mainly adopt software-in-the-loop virtual debugging. The debugging software combination adopted in this paper is NX MCD + TIA Portal + S7-PLCSIM-Advanced (OPC UA), and the PLC used is S7-1500.

2.5.1. Setting of Signal Adapter

The signal adapter can not only act on the interior to do signal processing but also realize the control of the NX MCD by PLC through the S7-PLCSIM Advanced Simulation Virtual Machine. The signal adapter can configure the input signal and output signal, mainly including Boolean quantity, shaping, single precision, double precision signal, and so on. The setting details of the signal adapter for the first part of the processing area are shown in Figure 16.

2.5.2. The Completion of Signal Mapping

After the configuration signal is completed, the input and output signals configured by the signal adapter can be mapped to each other so as to realize the model in NX MCD of the PLC signal control in the TIA Portal. The signal mapping of the first part of the processing area is shown in Figure 17.

2.5.3. Steps of Real-Time Debugging

The steps are as follows:
  • Using the TIA Portal software configuration PLC, set a real variable y1000, address % MD100;
  • Set the local connection IP on the computer;
  • Set up the virtual network adapter Siemens PLCSIM Virtual Ethernet Adaptor, then start S7-PLCSIM Advanced, establish instance 00001, start and activate the instance, and then download the PLC configuration in TIA Portal to instance 00001;
  • The external signal configuration is completed in NX MCD. The OPC UA service is configured, and the signal mapping between y1000 and a position variable position in NX MCD is established to complete the connection between PLC variables and NX MCD signal position;
  • As shown in Figure 18, Figure 19 and Figure 20, change the data for simulation debugging.

2.5.4. Problems Encountered in Debugging the First Part of the Processing Area

An example is given by the connecting rod falling during the debugging process. As shown in Figure 21, the connecting rod suddenly falls during the operation of the crane.
In the process of checking the setting, it is difficult to find the cause of the problem, so it can only be reset once to see whether there are missing parts in the previous setting process. After the reset, this problem will still occur.
Therefore, the problem is locked in the process of setting, and there are some problems in the setting rather than a lack of setting links. Start to sort out the setting content again. When checking the definition, it is found that one of the surfaces on the side of the crane and the connecting rod do not set the collision body. After modifying it, the problem will still occur.
Then, continue to find the problem in the subsequent setting content. When checking the setting of the limit switch, it is found that the part of the crane and the connecting rod are not consistent, and the moving distance limited by the limit switch should be consistent. The original problem is in this place, so it is modified and then debugged again. As shown in Figure 22, the connecting rod runs smoothly on the crane and does not fall.
This problem corresponds to the actual production process. The problem is that the running time of the crane is not sufficient. In the process of processing, the running time of the crane here is 7 s, which is mainly divided into 3 parts: 2 s of time for clamping the connecting rod workpiece, 3 s of time for transporting the connecting rod workpiece, and 2 s of time for releasing the connecting rod workpiece. In the process of debugging, it was found that the crane needed 2 s to run to the position of the clamping connecting rod, which was not considered in the production planning. Therefore, it is necessary to adjust the production plan, especially in the part involving the use of the crane, and the production beat time should be extended appropriately. Considering the time when the crane runs to the specified position, it is recommended to add this travel time. Therefore, the running time of the line crane here is revised to 9 s, which mainly includes four parts: 2 s of running time of the line crane to the specified clamping position, 2 s of clamping time of the connecting rod workpiece, 3 s of running time of the connecting rod workpiece, and 2 s of releasing time of the connecting rod workpiece.

2.6. Model Deployment

Through the case of Section 2.5.4, it can be seen that when the automobile connecting rod production line model is deployed, it can help optimize the production line during the debugging process. For example, the above case shows the unreasonable situation of the crane running time planning. In addition, there are many debugging problems that basically correspond to the actual production problems.
With the emergence of the above problems, in the process of debugging and running, each step of setting is very important. Whether it is the definition of the previous physical attributes and motion attributes or the setting of the subsequent signals, the wrong node simulation will have strange running actions. In addition to the above problems, there is also the problem that the two models overlap when the machining simulation is carried out due to the incomplete setting of the collision body. There are also cases where the definition of motion attributes is not in place and the motion state will exceed the processing position, or even tool collision will occur during simulation; there is also a signal setting that cannot be a one-to-one correspondence so that the mapping cannot be completed. When the mapping cannot be completed, the simulation debugging cannot be performed at all. In addition to the problems described above, in fact, the debugging process also encountered many other setting problems, basically a type of the above problems, which will not be elaborated on here.
In addition, the debugging process found another concern, which is the problem of workpiece accumulation. Because the production rhythm is different, some processes take a longer time, and some processes take a shorter time. As the time of production line simulation increases, the accumulation of workpieces will become more serious. For example, the processing time for the fine boring of the large and small head holes with serial number 10 is 10 s, while the chamfering process with serial number 11 behind it takes 40 s. As the production line continues to run, the workpiece will continue to come between the processes 10 and 11. Because the processing time of the process 10 is shorter, the processing time of the process 11 is longer, which will cause many connecting rod workpieces to accumulate after the process 10 and wait for the processing of the process 11.
This is actually a very typical production operation scheduling problem. This problem requires a lot of effort to solve. From the perspective of production planning, it is mainly the following three problems: the design of production rhythm, the re-planning of production rhythm, and the location planning of production equipment. From the perspective of production scheduling, it is mainly the problem of how many batches of such connecting rods are processed on several production lines to obtain the shortest processing time. It is a problem of seeking the optimal solution. Correspondingly, it will involve the problem of increasing the production line. Generally, the factory production line is expensive, so this problem is also constrained by realistic conditions. The solution given in this article is to suggest adding a storage area to store the connecting rod parts to be processed, that is, to design a buffer storage area in advance where the time difference between the front and rear processing procedures is large, so as to minimize the impact of the accumulation of workpieces to be processed on production.

2.7. Model Refinement

This article mainly takes a 160 mm h-type automobile connecting rod as the research object and carries out the design, simulation, debugging, and optimization of the automobile connecting rod production line. It mainly highlights the key technology theory and application research such as intelligent manufacturing and digital twin implementation in ‘Industry 4.0’ content. There are still some areas worthy of improvement and further exploration in the research process, which is mainly reflected in the following two aspects.
On the one hand, the digital twin of the automobile connecting rod production line studied in this paper is mainly aimed at the realization of the software level, and the software-in-the-loop virtual debugging is complete. Future research can also start with hardware-in-the-loop virtual debugging, that is, the control part uses the programmable logic controller (PLC), the mechanical part uses the virtual three-dimensional model, and the program editing and verification debugging are carried out in the closed-loop feedback loop of the ‘virtual-real’ combination.
On the other hand, this paper only selects the key processes of rough grinding at both ends, rough boring of large and small head holes, and bolt-hole processing for specific research. In the future, researchers can completely model the entire production line one-to-one under the conditions of sufficient time and sufficient personnel. The details of each process are fully displayed, and hardware-in-the-loop virtual debugging is performed. The real PLC signal in industrial processing is used to control the virtual model to obtain more accurate data and more realistic results.

3. Discussion

As shown in Figure 23, compared with the traditional product debugging mode, the virtual simulation debugging of the automobile connecting rod production line based on the digital twin proposed in this article can effectively save equipment debugging time in the process of product development, reduce the cost of production materials and manpower in the process of product debugging, and make the manufacturing products seize a larger market share with the advantage of a shorter design and manufacturing cycle.
In Figure 23, it can be seen that the advantage of virtual simulation-based debugging of the automobile connecting rod production line based on the digital twin is that virtual debugging can be carried out when the production line is assembled in the workshop. Virtual debugging will find many problems that will be encountered in the actual production debugging of the production line after the assembly is completed, such as the unreasonable planning of the crane running time mentioned in the case of Section 2.5.4 and the accumulation of the workpiece to be processed in the production line mentioned in the case of Section 2.6. The advantage of virtual debugging is that it can find problems in advance and solve them, which will greatly reduce the actual debugging time of the workshop production line. Among them, t1 is the time required for traditional product debugging, and t2 is the time required for virtual simulation debugging of the automobile connecting rod production line based on the digital twin. The value of saving time is the difference between t1 and t2, and the time saved is represented by the transparent rectangular box of the dotted line in the graph. Through comparison, it can be concluded that the use of virtual simulation debugging of the automobile connecting rod production line based on the digital twin will greatly reduce the actual debugging time of the production line, thus speeding up the research and development progress and improving industrial competitiveness.

4. Conclusions

The processing technology of the connecting rod is analyzed, and the virtual model of the digital twin of the automobile connecting rod production line is constructed in NX CAD. Then, the model is imported into NX MCD, and the virtual geometric model is defined as the basic electromechanical object. The runtime parameters and runtime expressions are defined, and the simulation sequence is completed to realize the simulation under the internal signal control of the MCD platform.
Through the S7-PLCSIM Advanced Simulation Virtualizer, the PLC program in the TIA Portal completely controls the virtual model in the NX MCD. Set up the signal adapter, complete the signal mapping, compile the PLC program in the TIA Portal software, design the HMI, and finally realize the real-time debugging.
Through the above method, the concept of the digital twin is extended to the specific scene of connecting rod production line processing. It began to participate in the product design stage through the virtual prototype design of processing equipment, the rapid design of the workshop production line, and the preliminary planning and debugging. It can not only use the virtual model of a digital twin to verify the feasibility of the production line of the automobile connecting rod but also optimize the design of the production line, find problems in advance, and avoid them in time. It can also improve production efficiency, reduce production costs, and improve product quality in processing. In particular, it has certain practical guidance and application significance for pre-training in the early design stage of enterprise production, reducing the research and development (R&D) cycle of enterprises, and improving the speed of production line debugging.

Author Contributions

Conceptualization, J.L. and K.Z.; methodology, J.L.; software, J.L.; validation, J.L.; investigation, J.L.; writing—original draft preparation, J.L.; writing—review and editing, J.L.; visualization, J.L.; supervision, J.L. and K.Z.; project administration, J.L. and K.Z. All authors have read and agreed to the published version of the manuscript.

Funding

This research received no external funding.

Institutional Review Board Statement

This paper does not involve this content.

Informed Consent Statement

This paper does not involve this content.

Data Availability Statement

Where no new data were created.

Conflicts of Interest

The authors declare no conflict of interest.

References

  1. Tao, F.; Qi, Q. New IT driven service-oriented smart manufacturing: Framework and characteristics. IEEE Trans. Syst. Man Cybern. Syst. 2017, 49, 81–91. [Google Scholar] [CrossRef]
  2. Tao, F.; Liu, W.; Liu, J.; Liu, X.; Liu, Q.; Qu, T.; Hu, T.; Zhang, Z.; Xiang, F.; Xu, W.; et al. Digital twin and its potential application exploration. Comput. Integr. Manuf. Syst. 2018, 24, 1–18. [Google Scholar]
  3. Tao, F.; Cheng, J.; Qi, Q.; Zhang, M.; Zhang, H.; Sui, F. Digital twin-driven product design, manufacturing and service with big data. Int. J. Adv. Manuf. Technol. 2018, 94, 3563–3576. [Google Scholar] [CrossRef]
  4. Tao, F.; Zhang, M. Digital twin shop-floor: A new shop-floor paradigm towards smart manufacturing. IEEE Access 2017, 5, 20418–20427. [Google Scholar] [CrossRef]
  5. Tao, F.; Cheng, Y.; Cheng, J.; Zhang, M.; Xu, W.; Qi, Q. Theories and technologies for cyber-physical fusion in digital twin shop-floor. Comput. Integr. Manuf. Syst. 2017, 23, 1603–1611. [Google Scholar]
  6. Grieves, M.; Vickers, J. Digital twin: Mitigating unpredictable, undesirable emergent behavior in complex systems. In Transdisciplinary Perspectives on Complex Systems: New Findings and Approaches; Springer: Berlin/Heidelberg, Germany, 2017; pp. 85–113. [Google Scholar]
  7. Piascik, B.; Vickers, J.; Lowry, D.; Scotti, S.; Stewart, J.; Calomino, A. Materials, Structures, Mechanical Systems, and Manufacturing Road Map; National Aeronautics and Space Administration: Washington, DC, USA, 2012; p. 12-2.
  8. Glaessgen, E.; Stargel, D. The digital twin paradigm for future NASA and US Air Force vehicles. In Proceedings of the 53rd AIAA/ASME/ASCE/AHS/ASC Structures, Structural Dynamics and Materials Conference 20th AIAA/ASME/AHS Adaptive Structures Conference 14th AIAA, Honolulu, HI, USA, 23–26 April 2012; p. 1818. [Google Scholar]
  9. Brenner, B.; Hummel, V. Digital twin as enabler for an innovative digital shopfloor management system in the ESB Logistics Learning Factory at Reutlingen-University. Proc. Manuf. 2017, 9, 198–205. [Google Scholar] [CrossRef]
  10. Yun, S.; Park, J.H.; Kim, W.T. Data-centric middleware based digital twin platform for dependable cyber-physical systems. In Proceedings of the 2017 Ninth International Conference on Ubiquitous and Future Networks (ICUFN), Milan, Italy, 4–7 July 2017; pp. 922–926. [Google Scholar]
  11. Tuegel, E.J.; Ingraffea, A.R.; Eason, T.G.; Spottswood, S.M. Reengineering aircraft structural life prediction using a digital twin. Int. J. Aerosp. Eng. 2011, 2011, 154798. [Google Scholar] [CrossRef]
  12. Liang, N.; Fang, Z.; Li, R.; Gao, Y. Digital Twin Practice, 1st ed.; China Machine Press: Beijing, China, 2019; pp. 1–60. [Google Scholar]
  13. Zhuang, C.; Liu, J.; Xiong, H.; Ding, X.; Liu, S.; Weng, G. Connotation, architecture and trends of product digital twin. Comput. Integr. Manuf. Syst. 2017, 23, 753–768. [Google Scholar]
  14. Tao, F.; Liu, W.; Zhang, M.; Hu, T.; Qi, Q.; Zhang, H.; Sui, F.; Wang, T.; Xu, H.; Huang, G.; et al. Five-dimension digital twin model and its ten applications. Comput. Integr. Manuf. Syst. 2019, 25, 1–18. [Google Scholar]
  15. Haag, S.; Anderl, R. Digital twin—Proof of concept. Manuf. Lett. 2018, 15, 64–66. [Google Scholar] [CrossRef]
  16. Cui, Y.; Yang, B.; Fang, Y.; Xu, X. Application of Digital Twin Technology in Aeroengine Smart Production Line. Aeroengine 2019, 45, 93–96. [Google Scholar]
  17. Li, H.; Wang, H.; Cheng, Y.; Tao, F.; Hao, B. Technology and application of data-driven intelligent services for complex products. China Mech. Eng. 2020, 31, 757. [Google Scholar]
  18. Zhang, C.; Tao, F. Evaluation index system for digital twin model. Comput. Integr. Manuf. Syst. 2021, 27, 2171–2186. [Google Scholar]
  19. Shen, C.; Cao, Q.; Jia, M.; Chen, Y.; Huang, S. Concepts, characteristics and prospects of application of digital twin in power system. Proc. CSEE 2022, 42, 487–498. [Google Scholar]
  20. Ríos, J.; Hernandez, J.C.; Oliva, M.; Mas, F. Product avatar as digital counterpart of a physical individual product: Literature review and implications in an aircraft. In Transdisciplinary Lifecycle Analysis of Systems; IOS Press: Amsterdam, The Netherlands, 2015; pp. 657–666. [Google Scholar]
  21. Lee, J.; Lapira, E.; Bagheri, B.; Kao, H.A. Recent advances and trends in predictive manufacturing systems in big data environment. Manuf. Lett. 2013, 1, 38–41. [Google Scholar] [CrossRef]
  22. Liu, Y.; Xu, H.; Liu, D.; Wang, L. A digital twin-based sim-to-real transfer for deep reinforcement learning-enabled industrial robot grasping. Robot. Comput.-Integr. Manuf. 2022, 78, 102365. [Google Scholar] [CrossRef]
  23. Kandasamy, N.K.; Venugopalan, S.; Wong, T.K.; Leu, N.J. An electric power digital twin for cyber security testing, research and education. Comput. Electr. Eng. 2022, 101, 108061. [Google Scholar] [CrossRef]
  24. Lunev, A.; Lauerer, A.; Zborovskii, V.; Léonard, F. Digital twin of a laser flash experiment helps to assess the thermal performance of metal foams. Int. J. Therm. Sci. 2022, 181, 107743. [Google Scholar] [CrossRef]
  25. Wang, Z.; Jia, W.; Wang, K.; Wang, Y.; Hua, Q. Digital twins supported equipment maintenance model in intelligent water conservancy. Comput. Electr. Eng. 2022, 101, 108033. [Google Scholar] [CrossRef]
  26. Röhm, B.; Anderl, R. Simulation Data Management in the Digital Twin (SDM-DT)–Evolution of Simulation Data Management along the Product Life Cycle. Proc. Cirp. 2022, 105, 847–850. [Google Scholar] [CrossRef]
  27. Chiachío, M.; Megía, M.; Chiachío, J.; Fernandez, J.; Jalón, M.L. Structural digital twin framework: Formulation and technology integration. Autom. Constr. 2022, 140, 104333. [Google Scholar] [CrossRef]
  28. Stojadinovic, S.M.; Majstorovic, V.D.; Durakbasa, N.M.; Stanic, D. Contribution to the development of a digital twin based on CMM to support the inspection process. Meas. Sens. 2022, 22, 100372. [Google Scholar] [CrossRef]
  29. Corradini, F.; Silvestri, M. Design and testing of a digital twin for monitoring and quality assessment of material extrusion process. Addit. Manuf. 2022, 51, 102633. [Google Scholar] [CrossRef]
  30. Solman, H.; Kirkegaard, J.K.; Smits, M.; Van Vliet, B.; Bush, S. Digital twinning as an act of governance in the wind energy sector. Environ. Sci. Policy 2022, 127, 272–279. [Google Scholar] [CrossRef]
  31. Catalano, M.; Chiurco, A.; Fusto, C.; Gazzaneo, L.; Longo, F.; Mirabelli, G.; Nicoletti, L.; Solina, V.; Talarico, S. A digital twin-driven and conceptual framework for enabling extended reality applications: A case study of a brake discs manufacturer. Proc. Comput. Sci. 2022, 200, 1885–1893. [Google Scholar] [CrossRef]
  32. Yang, W.; Xiang, W.; Yang, Y.; Cheng, P. Optimizing federated learning with deep reinforcement learning for digital twin empowered industrial IoT. IEEE Trans. Ind. Inform. 2022, 19, 1884–1893. [Google Scholar] [CrossRef]
Figure 1. 60 mm h-type connecting rod for Volvo b200/b230 engine.
Figure 1. 60 mm h-type connecting rod for Volvo b200/b230 engine.
Applsci 13 04919 g001
Figure 2. The three orthographic views of the Automobile connecting rod.
Figure 2. The three orthographic views of the Automobile connecting rod.
Applsci 13 04919 g002
Figure 3. The automobile connecting rod part model.
Figure 3. The automobile connecting rod part model.
Applsci 13 04919 g003
Figure 4. The automobile connecting rod production line model.
Figure 4. The automobile connecting rod production line model.
Applsci 13 04919 g004
Figure 5. The model of the first part of the processing area.
Figure 5. The model of the first part of the processing area.
Applsci 13 04919 g005
Figure 6. The definitions of collision body and rigid body.
Figure 6. The definitions of collision body and rigid body.
Applsci 13 04919 g006
Figure 7. (a) The settings of kinematic pairs; (b) The settings of sensors and actuators.
Figure 7. (a) The settings of kinematic pairs; (b) The settings of sensors and actuators.
Applsci 13 04919 g007
Figure 8. Simulation sequence of the model of the first part of the processing area.
Figure 8. Simulation sequence of the model of the first part of the processing area.
Applsci 13 04919 g008
Figure 9. The simulation process of the model of the first part of the processing area.
Figure 9. The simulation process of the model of the first part of the processing area.
Applsci 13 04919 g009
Figure 10. The main program.
Figure 10. The main program.
Applsci 13 04919 g010
Figure 11. The reset program.
Figure 11. The reset program.
Applsci 13 04919 g011
Figure 12. Sequence control system program.
Figure 12. Sequence control system program.
Applsci 13 04919 g012
Figure 13. The Human Machine Interface.
Figure 13. The Human Machine Interface.
Applsci 13 04919 g013
Figure 14. The X-axis, Y-axis, and Z-axis zeroing program.
Figure 14. The X-axis, Y-axis, and Z-axis zeroing program.
Applsci 13 04919 g014
Figure 15. The manual processing mode control program.
Figure 15. The manual processing mode control program.
Applsci 13 04919 g015
Figure 16. The setting details of the signal adapter.
Figure 16. The setting details of the signal adapter.
Applsci 13 04919 g016
Figure 17. Signal mapping of the first part of the processing area.
Figure 17. Signal mapping of the first part of the processing area.
Applsci 13 04919 g017
Figure 18. Real-time debugging of both ends of rough grinding.
Figure 18. Real-time debugging of both ends of rough grinding.
Applsci 13 04919 g018
Figure 19. Real-time debugging of coarse boring large and small head holes.
Figure 19. Real-time debugging of coarse boring large and small head holes.
Applsci 13 04919 g019
Figure 20. Real-time debugging of bolt-hole processing.
Figure 20. Real-time debugging of bolt-hole processing.
Applsci 13 04919 g020
Figure 21. Connecting rod drop in debugging of the first part of the processing area.
Figure 21. Connecting rod drop in debugging of the first part of the processing area.
Applsci 13 04919 g021
Figure 22. The normal operation state of the first part of the processing area.
Figure 22. The normal operation state of the first part of the processing area.
Applsci 13 04919 g022
Figure 23. Product debugging mode comparison diagram.
Figure 23. Product debugging mode comparison diagram.
Applsci 13 04919 g023
Table 1. The definition of digital twin by different scholars.
Table 1. The definition of digital twin by different scholars.
Institutions/ScholarsTimeDefinition
NASA [11]2011A highly integrated multi-physical field, multi-scale, and multi-probability simulation model for aircraft or systems that can reflect the function, real-time status, and evolution trend of the model to entities by using physical models, sensor data, and historical data.
Glaessgen E, Stargel D [8]2012Digital twin is a complex system that integrates multi-physics, multi-scale, and multi-probability simulations. It uses the best physical model, sensor updates, and aircraft history to show the life of its aircraft digital twin.
Siemens [12]2015Digital twin is an integrated system that creates virtual models for physical objects digitally, simulates their behavioral characteristics in reality, and applies data, models, and analysis tools to the entire product life cycle.
Grieves M, Vickers J [6]2017Digital twin is a virtual information structure that comprehensively describes potential or actual manufactured products from the microscopic atomic level to macroscopic geometry.
Zhuang C et al. [13].2017Product digital twin refers to the total factor reconstruction and digital mapping of the working state and work progress of physical entities in the information space. It is a simulation model that integrates multi-physics, multi-scale, super-photorealistic and dynamic probability.
Tao F et al. [14].2018Digital twin is a technology that establishes a dynamic virtual model of physical entities with multi-dimensional, multi-spatial scale, multi-disciplinary, and multi-physical quantities in a digital way, and simulates and depicts the attributes, behaviors, and rules of physical entities in the real environment.
Haag S, Anderl R [15]2018Digital twin is a comprehensive digital representation of a single product, which simulates its actual behavior in the real environment through models and data (including the attributes, conditions, and behaviors of actual life objects).
Cui Y et al. [16].2019Digital twin is a technology that makes full use of data such as physical model, sensor update, and operation history, integrates multi-disciplinary, multi-physical, multi-scale, and multi-probability simulation processes, and completes mapping in virtual space to reflect the corresponding life cycle process of physical equipment.
LI H et al. [17].2020Digital twin is a technology that adds and expands new capabilities for physical entities through virtual and real interaction feedback, data fusion analysis, decision iteration optimization, and other means.
Zhang C, Tao F [18]2021Digital twin is a complex system composed of five dimensions: physical entity, virtual model, twin data, service, and connection. It realizes monitoring, simulation, evaluation, prediction, optimization, control, and other functional services and virtual-real symbiotic interaction mechanism through a multi-dimensional virtual model, twin fusion data, and virtual-real closed-loop interaction mechanism. To monitor the changes in the physical world, simulate the behavior of the physical world, evaluate the state of the physical world, predict the future trend of the physical world, optimize the performance of the physical world, and control the operation of the physical world in the engineering applications at the unit level, system level, and complex system level.
Shen C et al. [19].2022Digital twin can be understood as a concept: on the one hand, a digital space model (digital twin) reflecting the objective change law of physical objects is constructed in the digital space, and the model is used to deduce and predict the changing trend of physical objects, verify the control law, and thus change the evolution trajectory of physical objects. On the other hand, the observation of physical objects is continuously used to accumulate the cognition of physical objects to continuously improve its digital space model so that it can more accurately reflect the laws of physical change.
Table 2. The process schedule of the automobile connecting rod production line.
Table 2. The process schedule of the automobile connecting rod production line.
Process NumberProcess ContentLoading Time (s)Configuration TimeProcessing Time
(s/Piece)
Unloading Time (s)
01Rough grinding on both ends of the surface22102
02Rough boring large and small head hole20402
03Milling stop groove20152
04Drilling of bolt holes20402
05Reaming the bolt hole on the back20102
06Fracture splitting connecting rod by laser20152
07Bolt assembly20152
08Fine grinding of both ends of the connecting rod22102
09Milling both ends of the small head hole22402
10Fine boring large and small head hole20102
11Chamfer both ends of the large head hole20402
12Honing large head hole20152
13Cleaning20172
14Weighing and grouping2052
Table 3. The process table of the first part of the processing area.
Table 3. The process table of the first part of the processing area.
Process NumberProcess ContentLoading Time (s)Configuration TimeProcessing Time
(s/Piece)
Unloading Time (s)
01Rough grinding of both ends of the surface22102
02Rough boring large and small head hole20402
03Drilling of bolt holes and oil holes20402
Disclaimer/Publisher’s Note: The statements, opinions and data contained in all publications are solely those of the individual author(s) and contributor(s) and not of MDPI and/or the editor(s). MDPI and/or the editor(s) disclaim responsibility for any injury to people or property resulting from any ideas, methods, instructions or products referred to in the content.

Share and Cite

MDPI and ACS Style

Liu, J.; Zhang, K. Design and Simulation Debugging of Automobile Connecting Rod Production Line Based on the Digital Twin. Appl. Sci. 2023, 13, 4919. https://doi.org/10.3390/app13084919

AMA Style

Liu J, Zhang K. Design and Simulation Debugging of Automobile Connecting Rod Production Line Based on the Digital Twin. Applied Sciences. 2023; 13(8):4919. https://doi.org/10.3390/app13084919

Chicago/Turabian Style

Liu, Jiayan, and Ke Zhang. 2023. "Design and Simulation Debugging of Automobile Connecting Rod Production Line Based on the Digital Twin" Applied Sciences 13, no. 8: 4919. https://doi.org/10.3390/app13084919

APA Style

Liu, J., & Zhang, K. (2023). Design and Simulation Debugging of Automobile Connecting Rod Production Line Based on the Digital Twin. Applied Sciences, 13(8), 4919. https://doi.org/10.3390/app13084919

Note that from the first issue of 2016, this journal uses article numbers instead of page numbers. See further details here.

Article Metrics

Back to TopTop