Evaluation on Lateral Stability of Vehicle: Impacts of Pavement Rutting, Road Alignment, and Adverse Weather
Abstract
1. Introduction
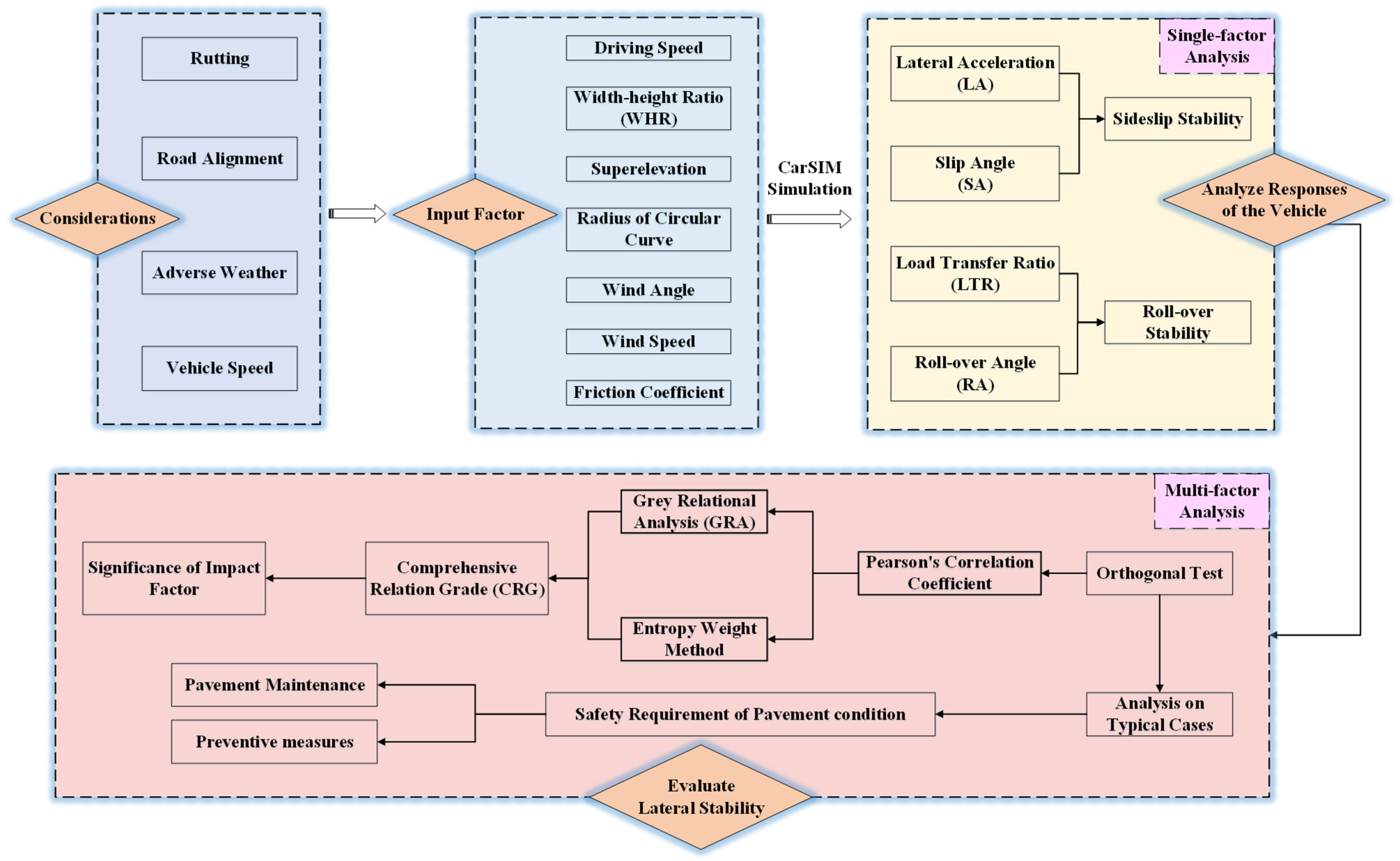
2. A Systematic Framework for Evaluating Lateral Stability of the Vehicle under Various Driving Conditions
2.1. Factors in Consideration
2.2. Evaluation Indicators of Lateral Stability
2.2.1. Sideslip Stability
2.2.2. Roll-Over Stability
2.3. Single-Factor Test Design
2.4. Multi-Factor Test Design
2.4.1. Orthogonal Test
2.4.2. Evaluation Method
- Pearson’s Correlation Coefficient
- Grey Relational Analysis (GRA)
- (1)
- Confirmation of reference sequence and comparison sequence
- (2)
- Normalization of the original test data
- (3)
- Calculation of the proximity
- (4)
- Calculation of GRC and GRG
- Comprehensive Relation Grade (CRG)
3. Simulation Model
3.1. Modelling Vehicle
3.2. Modelling Adverse Weather
3.3. Modelling Road
3.4. Modelling Lane Change
4. Results and Discussion
4.1. Driving Stability Analysis on Single-Factor
4.1.1. Effects of Various Driving Conditions on LA
4.1.2. Effects of Various Driving Conditions on SA
4.1.3. Effects of Various Driving Conditions on LTR
4.1.4. Effects of Various Driving Conditions on RA
4.2. Driving Stability Analysis on Multi-Factor
4.2.1. Analysis on Safety Requirement Based on Various Driving Conditions
4.2.2. Correlation Analysis of Stability Indicators
4.2.3. Evaluation of Lateral Stability Based on GRG
4.2.4. Evaluation of Lateral Stability Based on CRG
5. Conclusions and Prospects
- (1)
- Four targeted indicators generally experienced several stages, due to the composite effect of lateral wind, rutting, and curve driving, including a stable increasing stage, sharp increase, sharp decrease, and fluctuation. The sharp fluctuation, up and down, of four indicators was due to the process of the wheel driving into a rut and then out of a rut during the lane change. Lateral wind created a relatively weak influence on the indicators’ tendencies during the stable increasing stage.
- (2)
- LTRs were generally within the threshold, while the maximum RA far exceeded the threshold in the results of single-factor analysis, despite the fact that they both characterized the roll-over stability of the vehicle. Consequently, the application of a single indicator showed limitations in evaluating the lateral stability of the vehicle, so a comprehensive indicator was expected to enhance this defect.
- (3)
- The targeted indicators suddenly changed in a short time, due to the wandering behavior caused by rutting. Especially, this sudden change phenomenon was greatly enlarged in the case of WHR = 5. The indicator RA exceeded the threshold after driving across the rutting immediately, i.e., behaving with high driving risks. So, the instantaneous state of crossing severe rutting could be defined as a dangerous moment, which shall be cautiously prevented from the perspectives of both pavement and vehicle.
- (4)
- The vehicle was out of control, due to the joint adverse conditions with severe rutting, poor road alignment, strong wind, and low skid resistance, obviously presenting high roll-over risks. Controlling a single factor was unable to ensure driving safety, due to the notable significance of the other factors. The combined requirement of WHR > 10 and f > 0.4 was recommended to control the pavement condition for ensuring driving safety in this study.
- (5)
- LA and SA had a strong correlation to jointly evaluate the sideslip stability of the vehicle. However, the Pearson’s correlation between LTR and RA was small, so a single indicator is weak in performing good efficiency on the roll-over stability of the vehicle. A comprehensive indicator remains to be proposed to enhance evaluation efficiency.
- (6)
- A comprehensive relational grade (CRG) was, thus, proposed in the developed framework to improve evaluation performance, and it revealed that vehicle speed and the WHR of rutting had leading effects on driving safety, followed by radius of circular curve, superelevation, crosswind angle, crosswind speed, and friction coefficient, respectively.
Author Contributions
Funding
Data Availability Statement
Acknowledgments
Conflicts of Interest
References
- Xue, B.; Xu, J.; Pei, J.; Zhang, J.; Li, R. Investigation on the Micromechanical Response of Asphalt Mixture during Permanent Deformation Based on 3D Virtual Wheel Tracking Test. Constr. Build. Mater. 2021, 267, 121031. [Google Scholar] [CrossRef]
- Chen, L.; Liu, G.; Qian, Z.; Zhang, X. Determination of Allowable Rutting Depth Based on Driving Safety Analysis. J. Transp. Eng. Part B Pavements 2020, 146, 2. [Google Scholar] [CrossRef]
- Mamlouk, M.; Vinayakamurthy, M.; Underwood, B.S.; Kaloush, K.E. Effects of the International Roughness Index and Rut Depth on Crash Rates. Transp. Res. Rec. 2018, 2672, 418–429. [Google Scholar] [CrossRef]
- Cong, L.; Yang, J. Control Standard for Rut Depth Based on Simulation of Vehicle-Pavement System Dynamics. Eng. Mech. 2010, 27, 191–195. Available online: https://www.webofscience.com/wos/alldb/full-record/CSCD:4056960 (accessed on 25 February 2023).
- Zheng, B.; Huang, X.; Zhao, R.; Hong, Z.; Chen, J.; Zhu, S. Study on the Rut Control Threshold of Asphalt Pavement Considering Steering Stability of Autonomous Vehicles Based on Fuzzy Control Theory. Adv. Civ. Eng. 2021, 1–13. [Google Scholar] [CrossRef]
- Vansauskas, V.; Bogdevičius, M. Investigation into the Stability of Driving An Automobile on the Road Pavement with Ruts. Transport 2009, 24, 170–179. [Google Scholar] [CrossRef]
- Guo, X.; Zhou, B.; Zhang, C. Analysis of Rutting Index for Pavement Maintenance Based on Driving Safety on Surface Gathered Water Consideration. In CICTP 2014: Safe, Smart, and Sustainable Multimodal Transportation Systems; American Society of Civil Engineers: Reston, VI, USA, 2014; pp. 909–918. [Google Scholar] [CrossRef]
- Jia, Y.; Wang, S.; Peng, J.; Gao, Y.; Hu, D.; Zhao, X. Evaluation of Pavement Rutting Based on Driving Safety of Vehicles. Int. J. Pavement Res. Technol. 2021, 15, 457–469. [Google Scholar] [CrossRef]
- Kuznetsov, Y.V.; Moiseenko, D.A.; Plotnikov, P.V. Method for Determining the Maximum Allowable Pavement Rutting from the Condition of Ensuring the Safety of Traffic in Rainy Weather. In Proceedings of the 2021 Intelligent Technologies and Electronic Devices in Vehicle and Road Transport Complex (TIRVED), Moscow, Russia, 11–12 November 2021; pp. 1–6. [Google Scholar] [CrossRef]
- Zhao, L.; Liu, H.; Wang, L.; Wei, H. Relationship Between Driver’s Physiological Reaction and Driving Safety in Bad Weather. China J. Highw. Transp. 2016, 29, 147–152. [Google Scholar] [CrossRef]
- Jiang, K.; Yin, H.; Feng, Z. Simulation Analysis of the Influence of Crosswind on Traffic Safety of Long-Span Bridges. J. Hefei Univ. Technol. (Nat. Sci.) 2019, 42, 145–150. [Google Scholar]
- Leonaviciene, T.; Pukalskas, S.; Pumputis, V.; Kulesiene, E.; Zuraulis, V. Investigation of Factors that Have Affected the Outcomes of Road Traffic Accidents on Lithuanian Roads. Balt. J. Road Bridge Eng. 2020, 15, 1–20. [Google Scholar] [CrossRef]
- Huang, X.; Cao, Q.; Liu, X.; Chen, J.; Zhou, X. Simulation of Vehicle Braking Performance on Rainy Days Based on Pavement Surface Fractal Friction Theory. J. Jilin Univ. (Eng. Technol. Ed.) 2019, 49, 757–765. [Google Scholar] [CrossRef]
- Pomoni, M. Exploring Smart Tires as a Tool to Assist Safe Driving and Monitor Tire–Road Friction. Vehicles 2022, 4, 744–765. [Google Scholar] [CrossRef]
- Zhang, Y.; Yuan, B.; Chou, Y. Analyzing Driving Safety Using Vehicle-Water-Filled Rutting Dynamics Model and Simulation. Adv. Mater. Sci. Eng. 2022, 2022, 1–16. [Google Scholar] [CrossRef]
- Lee, H.; Taheri, S. Intelligent Tires? A Review of Tire Characterization Literature. IEEE Intell. Transp. Syst. Mag. 2017, 9, 114–135. [Google Scholar] [CrossRef]
- Jeong, H.; Liu, Y. Horizontal Curve Driving Performance and Safety Affected by Road Geometry and Lead Vehicle. Proc. Hum. Factors Ergon. Soc. Annu. Meet. 2017, 61, 1629–1633. [Google Scholar] [CrossRef]
- Žuraulis, V.; Surblys, V. Assessment of Risky Cornering on A Horizontal Road Curve by Improving Vehicle Suspension Performance. Balt. J. Road Bridge Eng. 2021, 16, 1–27. [Google Scholar] [CrossRef]
- Cvitanić, D.; Maljković, B. Determination of Applicable Adjacent Horizontal Curve Radii Using Operating Speed. Promet 2019, 31, 443–452. [Google Scholar] [CrossRef]
- Maljković, B.; Cvitanić, D. Improved Horizontal Curve Design Consistency Approach Using Steady-State Bicycle Model Combined with Realistic Speeds and Path Radii. J. Transp. Eng. Part A Syst. 2022, 148, 04022069. [Google Scholar] [CrossRef]
- Hauer, E. Safety and the Choice of Degree of Curve. Transp. Res. Rec. 1999, 1665, 22–27. [Google Scholar] [CrossRef]
- You, K.; Sun, L. Reliability Analysis of Vehicle Stability on Combined Horizontal and Vertical Alignments: Driving Safety Perspective. J. Transp. Eng. 2013, 139, 804–813. [Google Scholar] [CrossRef]
- Zhang, C.; Liang, M.; Wang, S.; Chen, J.; Shao, D. Sideslip Risk Simulation Analysis of Passenger Car Braking Behavior on Expressway Curved Sections. China J. Highw. Transp. 2015, 28, 134–142. [Google Scholar] [CrossRef]
- Jackson, T.L.; Sharif, H.O. Rainfall Impacts on Traffic Safety: Rain-related Fatal Crashes in Texas. Geomat. Nat. Hazards Risk 2016, 7, 843–860. [Google Scholar] [CrossRef]
- Peng, T.; Guan, Z.; Zhang, R.; Dong, J.; Li, K.; Xu, H. Bifurcation of Lane Change and Control on Highway for Tractor-Semitrailer under Rainy Weather. J. Adv. Transp. 2017, 2017, 1–9. [Google Scholar] [CrossRef]
- Wang, C.; Huang, H.; Xu, S. The Study on the Influence of Gust Wind on Vehicle Stability. In Applied Mechanics and Materials; Trans Tech Publications Ltd.: Bäch, Switzerland, 2014; Volume 598, pp. 198–201. [Google Scholar] [CrossRef]
- Žuraulis, V.; Sivilevičius, H.; Šabanovič, E.; Ivanov, V.; Skrickij, V. Variability of Gravel Pavement Roughness: An Analysis of the Impact on Vehicle Dynamic Response and Driving Comfort. Appl. Sci. 2021, 11, 7582. [Google Scholar] [CrossRef]
- Sekulic, D.; Vdovin, A.; Jacobson, B.; Simone, S.; Moe, J.S. Effects of Wind Loads and Floating Bridge Motion on Intercity Bus Lateral Stability. J. Wind. Eng. Ind. Aerodyn. 2021, 212, 104589. [Google Scholar] [CrossRef]
- Wang, B.; Xu, Y. Safety Analysis of a Road Vehicle Passing by a Bridge Tower under Crosswinds. J. Wind. Eng. Ind. Aerodyn. 2015, 137, 25–36. [Google Scholar] [CrossRef]
- Chen, F.; Peng, H.; Ma, X.; Liang, J.; Hao, W.; Pan, X. Examining the Safety of Trucks under Crosswind at Bridge-Tunnel Section: A Driving Simulator Study. Tunn. Undergr. Space Technol. Inc. Trenchless Technol. Res. 2019, 92, 103034. [Google Scholar] [CrossRef]
- Xu, D.; Wang, G.; Qu, L.; Ge, C. Robust Control with Uncertain Disturbances for Vehicle Drift Motions. Appl. Sci. 2021, 11, 4917. [Google Scholar] [CrossRef]
- Mansor, S.; Passmore, M.A. Effect of Rear Slant Angle on Vehicle Crosswind Stability Simulation on A Simplified Car Model. Int. J. Automot. Technol. 2013, 14, 701–706. [Google Scholar] [CrossRef]
- Hassan, M.A.; Abdelkareem, M.A.A.; Moheyeldein, M.M.; Elagouz, A.; Tan, G. Advanced study of tire characteristics and their influence on vehicle lateral stability and untripped rollover threshold. Alex. Eng. J. 2020, 59, 1613–1628. [Google Scholar] [CrossRef]
- Xiao, F.; Hu, J.; Jia, M.; Zhu, P.; Deng, C. A novel integrated control framework of AFS, ASS, and DYC based on ideal roll angle to improve vehicle stability. Adv. Eng. Inform. 2022, 54, 101764. [Google Scholar] [CrossRef]
- Chen, F.; Peng, H.; Shao, X.; Pan, X. Comparative analysis of driving stability between truck and car under crosswind. J. Harbin Inst. Technol. 2021, 53, 10–16. [Google Scholar] [CrossRef]
- Wang, Y.; Hu, X. Simulation of roll stability of a van in cross-wind. Appl. Mech. Mater. 2013, 397–400, 401–404. [Google Scholar] [CrossRef]
- Wang, L.; Chen, X.; Chen, H. Influencing factors on vehicles lateral stability on tunnel section in mountainous expressway under strong wind: A case of Xi-Han highway. Adv. Civ. Eng. 2020, 2020, 1–11. [Google Scholar] [CrossRef]
- Yin, Y.; Wen, H.; Sun, L.; Hou, W. Study on the influence of road geometry on vehicle lateral instability. J. Adv. Transp. 2020, 2020, 1–15. [Google Scholar] [CrossRef]
- Alrejjal, A.; Ksaibati, K. Impact of Combined Alignments and Different Weather Conditions on Vehicle Rollovers. KSCE J. Civ. Eng. 2022, 26, 893–906. [Google Scholar] [CrossRef]
- Tian, L.; Li, Y.; Li, J.; Lv, W. A simulation based large bus side slip and rollover threshold study in slope-curve section under adverse weathers. PLoS ONE 2021, 16, e0256354. [Google Scholar] [CrossRef] [PubMed]
- Zheng, B.; Huang, X.; Tang, J.; Chen, J.; Zhao, R.; Hong, Z.; Tang, T.; Han, M. Evaluation on Braking Stability of Autonomous Vehicles Running along Curved Sections Based on Asphalt Pavement Adhesion Properties. J. Adv. Transp. 2022, 2022, 1–20. [Google Scholar] [CrossRef]
- Siringoringo, D.M.; Fujino, Y.; Yabe, M. Investigation on vehicle lateral instability when crossing a curved highway bridge during an earthquake. Struct. Infrastruct. Eng. 2021, 17, 720–740. [Google Scholar] [CrossRef]
- Zhang, C.; Xia, Q.; He, L. A Study on the Influence of Sideslip Angle at Mass Center on Vehicle Stability. Automot. Eng. 2011, 4, 5–10. [Google Scholar] [CrossRef]
- Wang, Z.; Dong, M.; Gu, L.; Rath, J.; Qin, Y.; Bai, B. Influence of Road Excitation and Steering Wheel Input on Vehicle System Dynamic Responses. Appl. Sci. 2017, 7, 570. [Google Scholar] [CrossRef]
- You, K.; Sun, L.; Gu, W. Risk Analysis-based Identification of Road Hazard Locations Using Vehicle Dynamic Simulation. J. Southeast Univ. Nat. Sci. Ed. 2012, 42, 150–155. [Google Scholar] [CrossRef]
- Wu, X.; Fu, S.; Guo, L. Study on Highway Alignment Optimization Considering Rollover Stability Based on Two-Dimensional Point Collision Dynamics. Appl. Sci. 2022, 13, 509. [Google Scholar] [CrossRef]
- Zhang, X.; Yang, Y.; Guo, K.; Lv, J.; Peng, T. Contour line of load transfer ratio for vehicle rollover prediction. Veh. Syst. Dyn. 2017, 55, 1748–1763. [Google Scholar] [CrossRef]
- Ministry of Transport of the People’s Republic of China. Design Specification for Highway Alignment (JTG D20-2017); China Communications Press: Beijing, China, 2018. (In Chinese)
- Kwonhee, S.; Hiseak, Y. Numerical Investigations of the Crosswind Stability of the Korean Light Tactical Vehicle During Airlift. J. Mech. Sci. Technol. 2017, 31, 1067–1072. [Google Scholar] [CrossRef]
- Wang, F.; Yu, Y.; Zhao, X.; Xu, J.; Xie, T.; Deresa, S. Performance Evaluation of Reinforced Recycled Aggregate Concrete Columns under Cyclic Loadings. Appl. Sci. 2019, 9, 1460. [Google Scholar] [CrossRef]
- Jiang, R.; Sun, T.; Liu, D.; Pan, Z.; Wang, D. Multi-Objective Reliability-Based Optimization of Control Arm Using MCS and NSGA-II Coupled with Entropy Weighted GRA. Appl. Sci. 2021, 11, 5825. [Google Scholar] [CrossRef]
- Wang, L.; Li, R.; Wang, C.; Liu, Z. Driver injury severity analysis of crashes in a western China’s rural mountainous county: Taking crash compatibility difference into consideration. J. Traffic Transp. Eng. 2021, 8, 703–714. [Google Scholar] [CrossRef]
- Li, P.; Sun, C.; Huang, M.; Jiang, S.; Khan, M.D. Water Accumulation and Anti-Sliding Decay Characteristics of Freeway Pavement at Superelevation Transitions. Road Mater. Pavement Des. 2022, 1–16. [Google Scholar] [CrossRef]
- Fwa, T.F.; Pasindu, H.R.; Ong, G.P. Critical Rut Depth for Pavement Maintenance Based on Vehicle Skidding and Hydroplaning Consideration. J. Transp. Eng. 2012, 138, 423–429. [Google Scholar] [CrossRef]
- Rana, M.M.; Hossain, K. Impact of Autonomous Truck Implementation: Rutting and Highway Safety Perspectives. Road Mater. Pavement Des. 2022, 23, 2205–2226. [Google Scholar] [CrossRef]
- Žuraulis, V.; Surblys, V.; Šabanovič, E. Technological Measures of Forefront Road Identification for Vehicle Comfort and Safety Improvement. Transport 2019, 34, 363–372. [Google Scholar] [CrossRef]
- Hui, B.; Tsai, Y.J.; Guo, M.; Liu, X. Critical assessment of the impact of vehicle wandering on rut depth measurement accuracy using 13-point based lasers. Measurement 2018, 123, 246–253. [Google Scholar] [CrossRef]
- Besselink, I.J.M.; Achrifi, S.; Nijmeijer, H. Lateral vehicle dynamics on rutted roads. In The IAVSD International Symposium on Dynamics of Vehicles on Roads and Tracks; Springer: Cham, Switzerland, 2019; pp. 1242–1251. [Google Scholar] [CrossRef]
- Yan, J.; Zhang, H.; Hui, B. Driving Safety Analysis Using Grid-Based Water-Filled Rut Depth Distribution. Adv. Mater. Sci. Eng. 2021, 2021, 1–13. [Google Scholar] [CrossRef]
- Zhou, B.; Wang, Y.; Yu, G.; Wu, X. A lane-change trajectory model from drivers’ vision view. Transp. Res. Part C Emerg. Technol. 2017, 85, 609–627. [Google Scholar] [CrossRef]
- Yu, H.; Wang, B.; Li, Y.; Zhang, M. Driving Risk of Road Vehicle Shielded by Bridge Tower under Strong Crosswind. Nat. Hazards 2019, 96, 497–519. [Google Scholar] [CrossRef]
- Chen, S.; Chen, F. Simulation-Based Assessment of Vehicle Safety Behavior under Hazardous Driving Conditions. J. Transp. Eng. 2010, 136, 304–315. [Google Scholar] [CrossRef]
- Chen, D.; Chen, L.; Qian, Z. Impact of Pavement Rutting on Vehicle Safety: A Closed-Loop Assessment Method. Road Mater. Pavement Des. 2022, 1–16. [Google Scholar] [CrossRef]
- Peng, J.; Chu, L.; Wang, T.; Fwa, T.F. Analysis of Vehicle Skidding Potential on Horizontal Curves. Accid. Anal. Prev. 2021, 152, 105960. [Google Scholar] [CrossRef]














| Experiment Number | Vc/(km/h) | WHR | R/m | e/% | δlw / | Vlw/(km/h) | f |
|---|---|---|---|---|---|---|---|
| 1 | 90, 100, 110, 120 | 10 | 1000 | 4 | 60 | 80 | 0.4 |
| 2 | 110 | 20, 15, 10, 5 | 1000 | 4 | 60 | 80 | 0.4 |
| 3 | 110 | 10 | 1200, 1000, 800, 600 | 4 | 60 | 80 | 0.4 |
| 4 | 110 | 10 | 1000 | 8, 6, 4, 2 | 60 | 80 | 0.4 |
| 5 | 110 | 10 | 1000 | 4 | 0, 30, 60, 90 | 80 | 0.4 |
| 6 | 110 | 10 | 1000 | 4 | 60 | 60, 70, 80, 90 | 0.4 |
| 7 | 110 | 10 | 1000 | 4 | 60 | 80 | 0.8, 0.6, 0.4, 0.18 |
| Case | Vc | WHR | R | e | δlw | Vlw | f |
|---|---|---|---|---|---|---|---|
| km/h | - | m | % | ° | km/h | - | |
| 1 | 90 | 20 | 1200 | 8 | 0 | 60 | 0.8 |
| 2 | 90 | 15 | 1000 | 6 | 30 | 70 | 0.6 |
| 3 | 90 | 10 | 800 | 4 | 60 | 80 | 0.4 |
| 4 | 90 | 5 | 600 | 2 | 90 | 90 | 0.18 |
| 5 | 100 | 20 | 1200 | 6 | 30 | 80 | 0.4 |
| 6 | 100 | 15 | 1000 | 8 | 0 | 90 | 0.18 |
| 7 | 100 | 10 | 800 | 2 | 90 | 60 | 0.8 |
| 8 | 100 | 5 | 600 | 4 | 60 | 70 | 0.6 |
| 9 | 110 | 20 | 1000 | 4 | 90 | 60 | 0.6 |
| 10 | 110 | 15 | 1200 | 2 | 60 | 70 | 0.8 |
| 11 | 110 | 10 | 600 | 8 | 30 | 80 | 0.18 |
| 12 | 110 | 5 | 800 | 6 | 0 | 90 | 0.4 |
| 13 | 120 | 20 | 1000 | 2 | 60 | 80 | 0.18 |
| 14 | 120 | 15 | 1200 | 4 | 90 | 90 | 0.4 |
| 15 | 120 | 10 | 600 | 6 | 0 | 60 | 0.6 |
| 16 | 120 | 5 | 800 | 8 | 30 | 70 | 0.8 |
| 17 | 90 | 20 | 600 | 8 | 90 | 70 | 0.4 |
| 18 | 90 | 15 | 800 | 6 | 60 | 60 | 0.18 |
| 19 | 90 | 10 | 1000 | 4 | 30 | 90 | 0.8 |
| 20 | 90 | 5 | 1200 | 2 | 0 | 80 | 0.6 |
| 21 | 100 | 20 | 600 | 6 | 60 | 90 | 0.8 |
| 22 | 100 | 15 | 800 | 8 | 90 | 80 | 0.6 |
| 23 | 100 | 10 | 1000 | 2 | 0 | 70 | 0.4 |
| 24 | 100 | 5 | 1200 | 4 | 30 | 60 | 0.18 |
| 25 | 110 | 20 | 800 | 4 | 0 | 70 | 0.18 |
| 26 | 110 | 15 | 600 | 2 | 30 | 60 | 0.4 |
| 27 | 110 | 10 | 1200 | 8 | 60 | 90 | 0.6 |
| 28 | 110 | 5 | 1000 | 6 | 90 | 80 | 0.8 |
| 29 | 120 | 20 | 800 | 2 | 30 | 90 | 0.6 |
| 30 | 120 | 15 | 600 | 4 | 0 | 80 | 0.8 |
| 31 | 120 | 10 | 1200 | 6 | 90 | 70 | 0.18 |
| 32 | 120 | 5 | 1000 | 8 | 60 | 60 | 0.4 |
| Parameters | Input Value |
|---|---|
| Sprung mass | 1350 kg |
| Spread of axles | 2600 mm |
| Wheel tread | 1550 mm |
| Front overhang | 1540 mm |
| Height of mass center | 540 mm |
| Tire type | 225/60 R18 |
| Weather Condition | Normal Condition | Light Rain | Heavy Rain | Ice and Snow |
|---|---|---|---|---|
| Pavement surface condition | Rather dry | Wet with less ponding | Wet with massive ponding | Frozen |
| Friction coefficient | 0.8 | 0.6 | 0.4 | 0.18 |
| Indicators of Lateral Stability | Driving Speed | Rutting | Road Alignment | Adverse Weather | |||
|---|---|---|---|---|---|---|---|
| Vc | WHR | R | e | δlw | Vlw | f | |
| LA | 0.7696 | 0.6189 | 0.6940 | 0.5950 | 0.5911 | 0.5762 | 0.6263 |
| SA | 0.7417 | 0.6444 | 0.6963 | 0.6467 | 0.5758 | 0.5913 | 0.6072 |
| LTR | 0.7052 | 0.6618 | 0.6793 | 0.6499 | 0.7131 | 0.6568 | 0.5998 |
| RA | 0.6374 | 0.8171 | 0.6020 | 0.5984 | 0.6064 | 0.5880 | 0.6111 |
| Parameters of Entropy Weight Method | Sideslip Stability | Roll-Over Stability | ||
|---|---|---|---|---|
| LA | SA | LTR | RA | |
| Entropy (e) | 0.9569 | 0.9307 | 0.9480 | 0.9257 |
| Entropy weight (wj) | 0.1806 | 0.2904 | 0.2179 | 0.3112 |
Disclaimer/Publisher’s Note: The statements, opinions and data contained in all publications are solely those of the individual author(s) and contributor(s) and not of MDPI and/or the editor(s). MDPI and/or the editor(s) disclaim responsibility for any injury to people or property resulting from any ideas, methods, instructions or products referred to in the content. |
© 2023 by the authors. Licensee MDPI, Basel, Switzerland. This article is an open access article distributed under the terms and conditions of the Creative Commons Attribution (CC BY) license (https://creativecommons.org/licenses/by/4.0/).
Share and Cite
Tian, G.; Jia, Y.; Chen, Z.; Gao, Y.; Wang, S.; Wei, Z.; Chen, Y.; Zhang, T. Evaluation on Lateral Stability of Vehicle: Impacts of Pavement Rutting, Road Alignment, and Adverse Weather. Appl. Sci. 2023, 13, 3250. https://doi.org/10.3390/app13053250
Tian G, Jia Y, Chen Z, Gao Y, Wang S, Wei Z, Chen Y, Zhang T. Evaluation on Lateral Stability of Vehicle: Impacts of Pavement Rutting, Road Alignment, and Adverse Weather. Applied Sciences. 2023; 13(5):3250. https://doi.org/10.3390/app13053250
Chicago/Turabian StyleTian, Gang, Yanshun Jia, Zeqi Chen, Ying Gao, Shaoquan Wang, Ziyao Wei, Yufei Chen, and Tianshuo Zhang. 2023. "Evaluation on Lateral Stability of Vehicle: Impacts of Pavement Rutting, Road Alignment, and Adverse Weather" Applied Sciences 13, no. 5: 3250. https://doi.org/10.3390/app13053250
APA StyleTian, G., Jia, Y., Chen, Z., Gao, Y., Wang, S., Wei, Z., Chen, Y., & Zhang, T. (2023). Evaluation on Lateral Stability of Vehicle: Impacts of Pavement Rutting, Road Alignment, and Adverse Weather. Applied Sciences, 13(5), 3250. https://doi.org/10.3390/app13053250

