Abstract
A structural landform is defined by its surface morphology, controlled by tectonics, lithology (arrangement and resistance), and folded structures, and demonstrated by the characteristics and relationships between geological and geomorphic elements. It is very important to use geographic information system (GIS) technology to accurately describe and express elements of structural landforms and their relationships. In this study, a GIS approach for expressing structural landforms, based on “forms–elements–relationships”, was developed. The contributions of this paper are as follows: (1) Combined with the surface morphological characteristics, the structural landforms were abstracted into geological and geomorphic elements, and the characteristics and relationships of these elements were analyzed. (2) The elements of structural landforms and their relationships were abstracted into spatial objects and topological relationships. The spatial objects of the structural landform were designed based on the types and characteristics of structural landform elements. The topological relationships were developed based on the definition of the structural landform morphotype. (3) The structural landform markup language (SLML) method of “forms–elements–relationships” was created. (4) Two typical structural landforms, namely, Qixia Mountain and Gaoli Mountain, were used as examples to verify the feasibility and effectiveness of the GIS approach for expressing structural landforms. This paper describes and expresses the “forms–elements–relationships” of structural landforms from the perspective of GIS, which is expected to promote the joint development of structural geomorphology and GIS.
1. Introduction
Geomorphology is a discipline that studies the morphological characteristics, origin, distribution, and evolution of the Earth’s surface [1,2]. Structural geomorphology is a discipline that studies the relationship between geological structure and surface morphology [3,4,5]. The broad field of structural geomorphology addresses landforms generated by endogenous processes (active tectonics and volcanism) or controlled by lithological and structural factors [5,6], including structural landforms [7,8], tectonic landforms [3,9], volcanic landforms [10], karst landforms [11], and granitic landforms [12]. Structural landforms are geomorphic forms that are controlled by tectonic effects, are determined by the interactions of geological dynamics, and can reflect structural characteristics [3,4]. The main research foci of structural landforms are the topographic form (anticlinal mountains, synclinal mountains, fault-block mountains, etc.), which geological and geomorphic elements (anticline, syncline, ridge, valley, etc.) constitute these topographic forms, and the characteristics of elements and their spatial interrelations.
The forms, elements, and relationships of structural landforms are the main research foci of structural geomorphology. To determine the forms of structural landforms, pattern [13,14], morphology [15,16], sedimentary correlation [17,18], and chronological analyses [19,20] are used to evaluate the structural landforms and classify their different types. Physical and mathematical equations are used to describe the three-dimensional morphological characteristics and evolution of surfaces [21,22,23,24]. As computer, geographic information, and remote sensing sciences mature, studies of structural landforms are becoming more focused on information and quantification [24,25,26]. The extraction of geological and geomorphic elements from structural landforms and the description of the relationships between the elements have been developed [8,27]. Geographic information system (GIS) geospatial tools are employed for the analysis of structural landform relationships. These specifically focus on the interrelationship between structural elements and geomorphologic features, such as basins and valleys, to unveil the spatial interrelation of elements within structural landforms [28,29,30,31]. This analysis makes it possible to express the forms, elements, and relationships of structural landforms through GIS.
There are already numerous standards, techniques, and methods for geomorphological mapping using GIS. In some countries, guidelines and systems are available for geomorphological mapping. The United States Geological Survey published FGDC Digital Cartographic Standard for Geologic Map Symbolization [32]. The Government of Western Australia Department of Mines, Industry Regulation and Safety published GSWA geologic map symbology structural line styles and symbols, with descriptions [33]. Technically, specific symbols were developed using the Representation tool in ArcGIS 10.0 for some landforms (e.g., alluvial fans, rock glaciers, and deltas) [34]. The symbols were created following embedded QGIS format style implement geomorphological mapping [35]. Many methods have been proposed for geomorphic mapping, such as the digital terrain analysis method [36], geomorphological combination legend method [30,31], legend consisting of a several tiered nested hierarchy method [37], GIS and high-resolution digital data method [38], and the geomorphological information converted to digital information layer method [39].
As GIS has developed, the expressions of some specific forms, elements, and relationships in the fields of geology and geomorphology have been generated [40,41,42]. Currently, structural landform modeling is mainly based on the geometric forms of points, lines, and polygons of geological structural elements (folds, faults, etc.) to establish three-dimensional models of structural landforms. Based on the genetic classification of geomorphic elements (mountains, valleys, basins, etc.), geometric coding of the basic types of geomorphic forms is carried out [43,44,45]. To study structural landforms such as mountains, valleys, basins, and other types of geomorphology, it is essential to begin with the definition of structural geomorphology. This involves abstracting the structural and geomorphological elements into a unified framework, constructing spatial structural and geomorphological objects manifested by structural phenomena, such as folds, faults, and rock masses formed by tectonics [46]. The relationships between various elements in structural geomorphology are mainly explored through spatial relationships between geological phenomena, such as folds, faults, and strata, as well as the tectonic deformation and geomorphic parameters (surface relief) of folds and faults [47,48]. Quantitatively delineating the relationships between structural and geomorphic elements and establishing spatial correlations between these aspects using GIS topological frameworks is important. This approach precisely communicates the structural geological implications inherent in each distinct type of structural landform [30,36].
This paper focuses on the phenomena of structural landforms in China. Based on traditional methods of structural geomorphology, this study combines surface morphological features to abstract structural landforms into geological and geomorphic elements, subsequently analyzing the characteristics and relationships of these elements. The structural landform elements and their relationships are abstracted into spatial objects and topological relationships. The approach proposed in this paper achieves the description and representation of the “forms–elements–relationships” framework of structural landforms from a GIS perspective.
2. GIS Approach for Expressing Structural Landforms
Structural landforms are defined by the surface morphology that is controlled by tectonics, and they manifest as the spatial forms of geological and geomorphic elements and their relationships. The surface morphology is abstracted into GIS spatial objects and typical object relationships, and the physical organization and storage methods of the spatial structural landform model are designed. The model is divided into three parts:
- (1)
- Combined with the surface morphological characteristics, structural landforms are abstracted into various elements, and the characteristics and relationships of these elements are analyzed.
- (2)
- Spatial objects and topological rules of structural landforms are designed.
- (3)
- The structural landform markup language (SLML) expressions of structural landforms are as follows: forms, elements, and relationships.
2.1. Descriptions of Elements, Characteristics, and Relationships
First, the type of structural landform is defined. Structural landforms are geomorphic features controlled by the underlying geological structure and the distribution of rocks with different values of resistance to erosion. To delineate the basic geomorphic and genetic types, the structural landforms in this paper are divided into four basic structures (horizontal strata, fold, monocline, and fault structures) and nine landform types (square mountains, anticlinal mountains, synclinal mountains, anticlinal valleys, synclinal valleys, single mountains, hogback mountains, fault block mountains, and fault valleys), as shown in Table 1.
Table 1.
Classification of structural landforms (genesis, morphology, and element types).
Second, each component of the structural landform is abstracted into various elements. Structural landform elements are the various components of structural landform morphology. Due to the particularity of their evolution, structural landforms cover many components of geology and geomorphology. Their components are abstracted into nine elements, i.e., the rock layer, stratum, rock, fault disk, fold core, fold axis, stratigraphic boundary, fault line, contour line, ridge line and valley line, as shown in Table 1.
Third, the characteristics of structural landform elements are analyzed and quantified. Geomorphic elements include the occurrence, material composition, and age of formation. For example, strata are divided into horizontal, vertical, and inclined strata according to the geometric characteristics of occurrence; rocks are divided into soft, medium–hard, and hard rocks according to their hardness characteristics; and the stratigraphy is classified as Quaternary to Cambrian according to the stratigraphic chronology.
Finally, we describe the structural landform morphology via the relationship between its components. For example, Fang Mountain can be described as “a horizontal rock formation with a hard top whose contours coincide with the boundary of the rock formation”, as shown in Table 2.
Table 2.
Relationships between the elements of each structural landform type.
2.2. Definition of Structural Landforms Based on Spatial Objects and Topological Rules
Using the object-oriented method, the structural landform elements and their relationships are abstracted into spatial objects and their topological relationships. Based on the types and characteristics of the structural landform elements, the geometric types, attribute domains, and subtypes of the spatial objects of structural landforms are defined. Based on the morphological type of a structural landform, the names and rules of topological relationships between spatial objects are developed.
Structural landform characteristics depend on the characteristics of each component of the structural landform and its occurrence, material composition, formation age, and other traits. (1) According to the geometric types, such as point, polyline, and polygon, the name of the element class and the geometric expression of the spatial object are designed. As shown in Figure 1, structural landform elements, such as fold cores, strata, rocks, and fault plates, are abstracted into planar geometric types. Fold axes, fault lines, contour lines, ridge lines, valley lines, and other elements are abstracted into linear geometric types. (2) The attribute field is used to describe the valid property field values of spatial objects. For example, for the occurrence of rock strata, the attribute domain is divided into three groups according to the dip angle attributes: 0°, 0° to 90°, and 90°. For the attribute domains of rock material composition, rocks can be divided into different groups, including shale, conglomerate, limestone, marl, gneiss, and diorite. The attribute domain of the geomorphic formation age, according to the stratigraphic age, is divided into Quaternary, Tertiary, etc. (3) A subtype is a subset of objects with the same spatial properties as an object. An attribute field of a subtype must be associated with the corresponding property domain field. For example, in this study, the rocks were divided into horizontal, vertical, and inclined rock subtypes according to their occurrences. The stratigraphic elements were divided into Quaternary to Cambrian subtypes according to the stratigraphic chronology. The rocks were divided into soft, medium–hard, hard rocks, and other subtypes, according to the lithological characteristics, and each subtype was associated with the corresponding attribute field.
Figure 1.
Design of the geometric types, attribute domains, and subtypes of spatial objects.
The morphology of a structural landform is described by the relationships between its various components (structural landform elements). The relationship between elements is the topological relationship that has geometric meaning among the spatial objects of the structural landforms. In this study, the corresponding mechanism for describing element relationships and topological rules was designed so that the structural landforms could be expressed through spatial objects and topological relationships. As shown in Table 3, the elements and their relationships for the nine structural landforms are expressed through spatial objects and their topological relationships, including the types, topological names, and topological rules of the spatial objects associated with each topological relationship. For example, anticlinal mountains are mountains formed by anticlinal structures. This structural form can be described by four elements (fold core, fold axis, stratum, and ridgeline) and their relationships. The structural form is expressed through the relative stratigraphic age of the fold core and the spatial relationship between the fold axis and ridge line. The spatial relationship can be expressed as the relationship between the fold core (polygon) and the stratigraphy (polygon), in which the stratigraphic subtype is the relative stratigraphic age. The axis of the fold (polyline) coincides with the ridgeline (polyline).
Table 3.
Corresponding descriptions of the relationships between the elements and topological rules of structural landforms.
2.3. SLML Method for Expressing “Forms, Elements, and Relationships”
SLML methods include the spatial data organization method, SLML “object–attribute–relation” method, SLML topological relationship method, a method of mapping between the SLML and object relational database, and a method of the graphical expression of spatial and range set association.
2.3.1. SLML “Object–Attribute–Relation” Model
The spatial forms of structural landforms are abstracted into spatial objects and their relationships, and based on extensible markup language (XML), the spatial form of regional geological structures is described uniformly to construct a structural method for the spatial forms of structural landforms.
Based on XML, the SLML was designed.
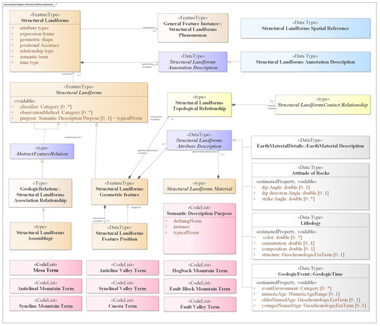
In the SLML “object–attribute–relationship” model, the types of objects include semantics, locations, geometries, attributes, relationships, and spatial references. SLML object types are represented using a series of XML schema elements and types. Based on the object/relation pattern, the semantic identification, coordinate parameter type, geometric symbol type, attribute type, and relationship type of spatial forms of structural landforms are constructed. Specifically, the model includes semantic schema, location schema, shape schema, attribute schema, and relationship schema. The coordinate reference system for the schema is defined and confirmed by the <include> element.
The SLML “object–attribute–relation” model should be able to fully describe the semantics, geometric positions, spatial forms, attribute characteristics, and relationships among elements of structural landforms. The UML design of this method is shown in Figure 2.
Figure 2.
UML design for structural landforms (0..* refers to the association between classes).
Structural landforms are composed of features including semantic terms, positional accuracy, geometric shapes, relationship types, and attribute types; these terms define the landform spatial references. (1) Semantic descriptions can be divided into square mountain semantics, anticlinal mountain semantics, synclinal mountain semantics, anticlinal valley semantics, synclinal valley semantics, single mountain semantics, hogback mountain semantics, fault block mountain semantics, fault valley semantics, and descriptive semantics, which are used to express different surface forms of structural landforms; the type of structure is a code list. (2) Spatial positions are expressed by structural landform positions; the structural type is data. The spatial position of structural landform can be composed of spatial coordinates in GIS. (3) Geometric forms are expressed by structural geometric elements, which can be composed of geometric elements (points, lines, and polygons); geometric elements are composed of positional elements. (4) Attribute characteristics are expressed by abstract attribute elements, which have four subcategories: geomorphic age, rock (material composition), rock occurrence, and compound attributes. (5) The relationship between elements is expressed by the relationship between structural elements and the topological relationship between geometric elements. The correlation and topological relationships are used to express the nonspatial/spatial relationship between the structural and geomorphic elements, respectively. (6) A spatial reference is a set of parameters that defines coordinate systems and other spatial properties for constructing geomorphic spatial objects. These parameters include the coordinate system, coordinate resolution, processing tolerance, and spatial domain. The coordinate system provides the framework for defining the spatial positions of structural and geomorphic elements. Coordinate resolution is the level of detail used to record the spatial locations and the shapes of structural and geomorphic elements. Processing tolerance is used to determine the processing accuracy of the topological treatment of structural and geomorphic elements. The spatial domain is used to establish the spatial range covered by structural and geomorphic elements.
2.3.2. SLML Database Mapping and Graphical Representation Method
Relational databases provide support for XML data [50,51]. SLML data, like all XML data, can be stored in a normal relational database. The basic rules for mapping SLML to a relational database are as follows:
- In the object relational database, corresponding element types are created for strata, rocks, fault disks, fold cores, fold axes, stratigraphic boundaries, fault lines, contours, ridgelines, valley lines, and other element types.
- The corresponding object types are created for the point, polyline, polygon, and other geometry types in the object relational database.
The corresponding element table is created in the relational database based on the element type created in the first step. The columns in the table correspond to the attributes of the elements. The main keyword in the table is the identifier of the elements, and each element is identified with this identifier.
The corresponding geometric table is created in the relational database based on the geometric type created in step 2, and columns and identifiers are created for the table.
- A relational table corresponding to complex elements is created, and the element table is associated with the table of complex types via foreign keywords.
- Associations between elements and topologies are created, and topological primitives are associated via topology–primitives and value attributes.
- Relationships between elements are created using geometric objects of the same class and foreign keywords.
The SLML graph contains the domain, range, and mapping rules and is a mathematical function that encompasses the spatial set (function domain) to the range set (function range). SLML graphics are manipulated by elements that have a domain, which includes additional elements, and a set of ranges, which contains objects of arbitrary value. The default mapping rule is linear, or it can be a string or an external reference to a specific mapping rule. SLML is used to encode graph ranges, which can be arrays of values, blocks of data, and binaries; binaries are the most efficient. The method of SLML graphical expression is shown in Figure 3.
Figure 3.
Method of SLML graphical expression.
2.3.3. SLML Relationship Construction
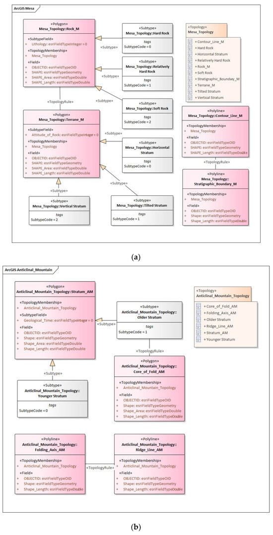
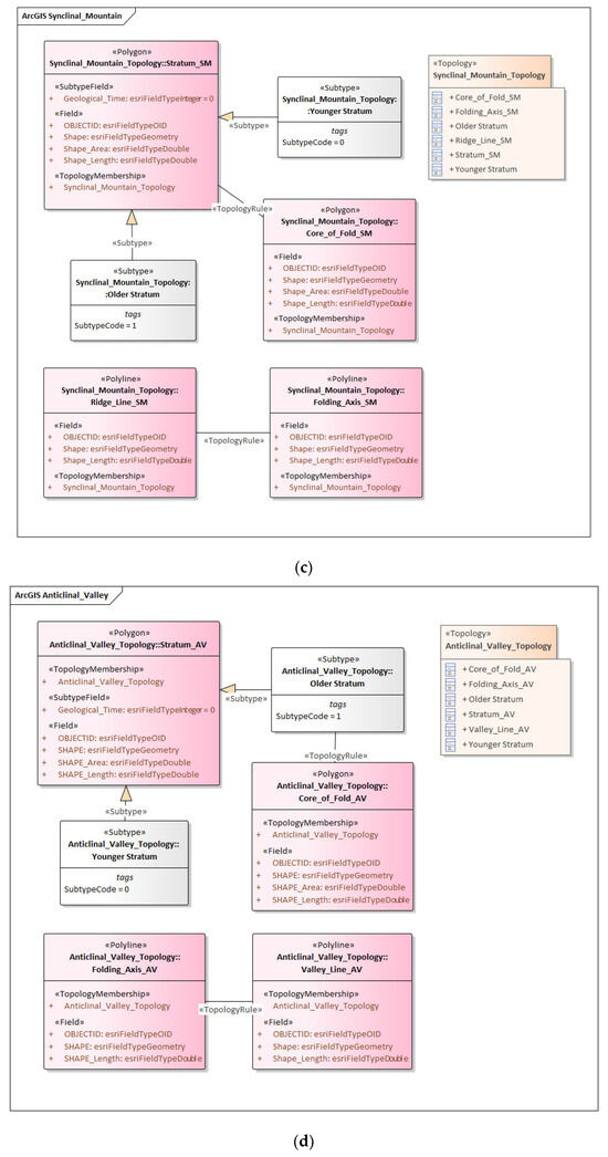
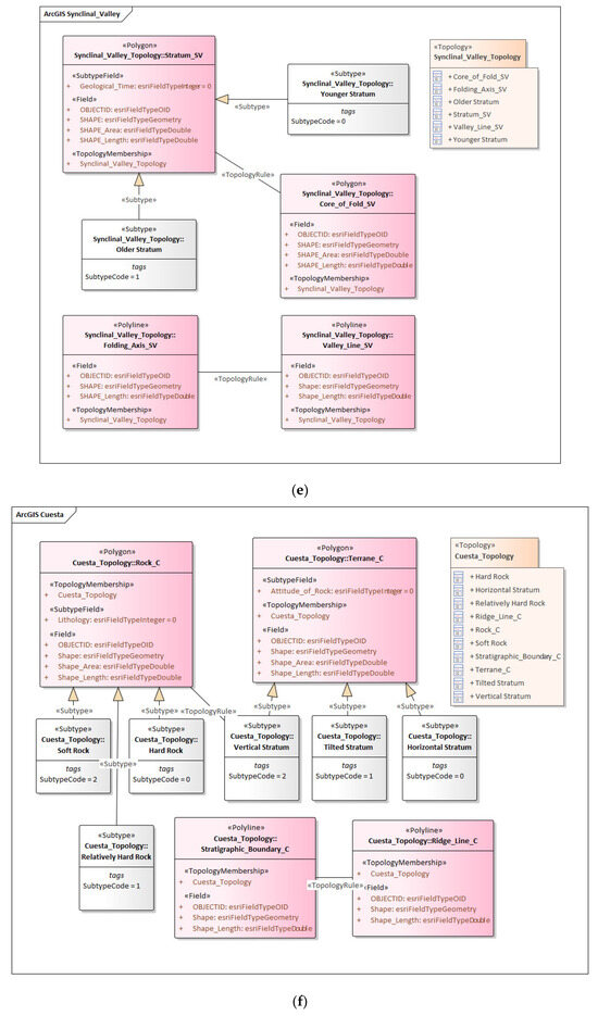
In SLML, the relationships between spatial objects are constructed according to the topological rules defined in Section 2.2. In this study, topological relationships among spatial objects in different structural landforms are constructed based on the Esri geographic data framework. Figure 4 shows a class diagram of the spatial objects of structural landforms and their topological relationships. For example, Figure 4b shows the elements and their relationships that constitute the structural geomorphology of the “anticlinal mountain”. The anticlinal mountain is composed of four elements, i.e., “fold core”, “fold axis”, “stratum”, and “ridge line”, as well as the relationship between the two elements, where the “fold core stratum is older” and the “fold axis overlaps with ridge line”, to express the structural geomorphology of the “anticlinal mountain” in GIS.




Figure 4.
Construction of spatial objects and topological relationships. (a) Mesa; (b) Anticlinal Mountain; (c) Synclinal Mountain; (d) Anticlinal Valley; (e) Synclinal Valley; (f) Cuesta; (g) Hogback Mountain; (h) Fault Block Mountain; (i) Fault Valley.
The relationships between structural landform elements can be described by topological rules, and the form of the structural landform is described by a variety of spatial objects and their topological constraints. For example, anticlinal mountains can be described by four spatial objects, namely, “fold core”, “fold axis”, “stratum”, and “ridgeline”, and the topological constraints between them. Anticlinal mountains are described by the relative stratigraphic age of the “fold core” and the topological rules of the “fold axis” and “ridgeline”. The fold core (polygon) spatial object coincides with the formation (polygon) spatial object, where the subtype of the formation is the relative age of the older strata. The axis of the fold overlaps with the ridgeline and two spatial objects (line types).
3. Experiment and Discussion
In this study, “Qixia Mountain” and “Gaoli Mountain” in the Ningzhen Mountain Range were selected as test cases, and the spatial morphology of the test objects was abstracted into spatial objects and their mutual relationships. Based on XML, the SLML of “form–element–relationship” was designed. The language was used to map the SLML and object relational database, graphically express the SLML spatial and range set association, and construct the topological relationship of SLML spatial objects.
The key to the experiment was to abstract the structural landform elements and their relationships into spatial objects and topological relationships. Based on the types and characteristics of structural and geomorphic elements, the geometric types, attribute fields, and subtypes of spatial objects were established. The relationships between structural landform elements were abstracted into topological relationships. Based on the type of structural landform, topological names and rules of spatial objects were developed.
- (1)
- GIS expression of structural landforms on Qixia Mountain
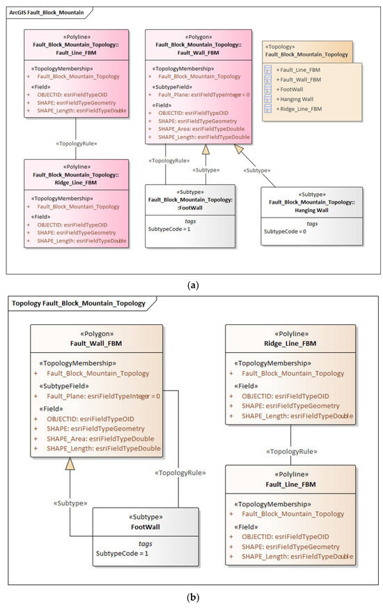
Qixia Mountain is a block mountain with straight boundary lines and steep slopes. It is composed of three mountains from south to north and has the highest conical peak. Qixia Mountain is characterized by massive faults. The occurrence of rock strata is relatively steep, and the axial plane is nearly upright or slightly reversed to the southeast. Thrust faults are relatively developed, and there are more than ten of them with large scales, all of which strike in the NNE direction, and most of them dip in the NNW direction. The dip angles are all larger than 70°, forming a wide fault fracture zone composed of tectonic lenses and fault gouges, exhibiting the characteristics of hanging wall thrusting.
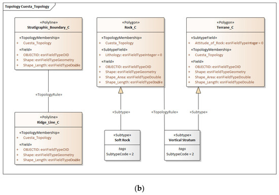
In terms of structural geomorphology, Qixia Mountain is a fault block mountain, and its elements can be abstracted into three types: “fault wall”, “fault line”, and “ridge line”. Accordingly, the geometric types, attribute fields, and subtypes are designed for these three spatial objects of structural landforms, namely, “Fault_Wall_FBM”, “Fault_Line_FBM”, and “Ridge_Line_FBM”. The morphology of a structural landform is described by the relationships between the various components (the elements of the structural landform). The morphological characteristics of the fault block mountain are as follows: the fault line overlaps with the ridgeline, and the upper and lower layers of the fault wall show relative displacement. Its spatial relationship can be expressed as the “fault wall (upper wall) boundary must be covered by the boundary of the fault wall (bottom wall)” and the “fault line must be covered by the feature class of the ridgeline”, as shown in Figure 5. Its graphical representation is shown in Figure 6.
Figure 5.
Design of the elements and relationships of Qixia Mountain. (a) Design of elements; (b) design of topological relationships.
Figure 6.
Graphical expression of the forms–elements–relationships of Qixia Mountain.
The SLML expression of the forms–elements–relationships for Qixia Mountain is as follows, where the geometric elements are based on the geometric form types of Esri.

- (2)
- GIS expression of the structural landforms on Gaoli Mountain
Gaoli Mountain is a monocline mountain with a rounded ridge and a steep cliff. The mountain extends along the strike of the rock layer, and the two slopes show obvious asymmetry. The south front slope is steep and short, while the north rear slope is shallow and long. The axial direction of Gaoli Mountain is approximately 50° NE, and it is cut by fractures. The core outcrop is 5 km long, and the rock layer in the northwest wing is relatively steep and inverted. Many thrust faults have developed and stratigraphic lacunae have formed in the region. The rock dip angle of the southeast wing is low, and the spreading width is large, indicating the asymmetry of the two wings of the fold.
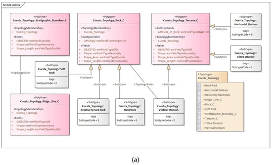
In terms of structural geomorphology, Gaoli Mountain is a cuesta, and its elements can be abstracted into four types: “rock”, “terrane”, “stratigraphic boundary”, and “ridge line”. Accordingly, the geometric types, attribute fields, and subtypes are designed for these four spatial objects of structural landforms, namely, “Rock_C”, “Terrane_C”, “Stratigraphic_Boundary _C”, and “Ridge_Line_C”. The morphology of a structural landform is described by the relationships between the various components (the elements of the structural landform). The morphological characteristics of the cuesta are as follows: the rock formation is inclined, the rock is hard, and the ridgeline coincides with the stratigraphic boundary. Its spatial relationship can be expressed as the “terrane (with an occurrence inclination less than 25°) must be covered by (hard) rock” and “ridge lines must be covered by the feature class of the stratigraphic boundaries”, as shown in Figure 7. Its graphical representation is shown in Figure 8.

Figure 7.
Design of the elements and relationships of Gaoli Mountain. (a) Design of elements; (b) design of topological relationships.
Figure 8.
Graphical expression of the forms–elements–relationships of Gaoli Mountain.
The SLML expression of the forms–elements–relationships for structural landforms is as follows, where the geometric elements are based on the geometric form types of Esri.

In the process of using the GIS expression method of “forms-elements-relationships” to test the experimental objects “Qixia Mountain” and “Gao Li Mountain”, the following occur: (1) the surface morphology is described, and the structural landform elements are abstracted into various geological and geomorphic elements; (2) the topological relationship of GIS is designed to realize the expression of the relationship between spatial objects; (3) the SLML language is used to achieve a unified description of the spatial morphology of fault-block mountains and cuesta. The experimental results show that this method is effective for generating a graphical representation of structural landform elements and a description of their relationships.
4. Conclusions
In this study, a GIS approach for expressing structural landforms was proposed, which is based on “forms–elements–relationships”. Combined with the surface morphological characteristics, the structural landforms were abstracted into geological and geomorphic elements, and the characteristics and relationships of these elements were analyzed. The elements of the structural landforms and their relationships were abstracted into spatial objects and topological relationships. The spatial objects of the structural landforms were designed based on the types and characteristics of the structural landform elements. The topological relationships were determined based on the definition of the structural landform morphotype. The structural landforms markup language (SLML) of the “forms–elements–relationships” was created, the SLML topological relationship and the method for recognizing structural landforms were constructed, and the mapping method and method of graphical expression for the SLML and object relational database were devised. Finally, two typical structural landforms, i.e., Qixia Mountain and Gaoli Mountain, were used as examples to verify the feasibility and effectiveness of the GIS approach for expressing structural landforms. In the process of using the GIS expression method of “forms–elements–relationships” to test the experimental objects “Qixia Mountain” and “Gao Li Mountain”, the following occurred: (1) the surface morphology was described, and the structural landform elements were abstracted into various geological and geomorphic elements; (2) the topological relationship of GIS was designed to realize the expression of the relationship between spatial objects. (3) the SLML language was used to achieve a unified description of the spatial morphology of fault-block mountains and cuesta. The experimental results show that this method is effective for obtaining a graphical representation of structural landform elements and the description of their relationships. In this study, we described and expressed the “forms–elements–relationships” of structural landforms from the perspective of GIS, which is expected to promote the joint development of structural geomorphology and GIS.
Author Contributions
Y.L. designed the research flow and wrote the manuscript. G.L. contributed significantly to the conception of the study and constructive discussion. Z.M. and D.G. performed the data analysis. D.H. and L.Z. contributed significantly to the discussion section. H.H. oversaw the project and took leadership responsibility for the research activity planning and execution. All authors have read and agreed to the published version of the manuscript.
Funding
This study was supported by the National Natural Science Foundations of China (No. 42071365, 42271423), the National Undergraduate Innovation and Entrepreneurship Training Program (No. 201910364245), and Anhui Provincial Graduate Education Quality Project (Graduate Academic Innovation Program).
Institutional Review Board Statement
Not applicable.
Informed Consent Statement
Not applicable.
Data Availability Statement
Data are contained within the article.
Acknowledgments
We would like to express our sincere thanks to the anonymous reviewers and editors for their valuable comments and suggestions for this paper.
Conflicts of Interest
The authors declare no conflict of interest.
References
- Cheng, W.M.; Liu, Q.Y.; Zhao, S.M.; Gao, X.Y.; Wang, N. Research and perspectives on geomorphology in China: Four decades in retrospect. J. Geogr. Sci. 2017, 27, 1283–1310. [Google Scholar] [CrossRef][Green Version]
- Xiong, L.Y.; Tang, G.A.; Yang, X.; Li, F.Y. Geomorphology-oriented digital terrain analysis: Progress and perspectives. J. Geogr. Sci. 2021, 31, 456–476. [Google Scholar] [CrossRef]
- Gutiérrez, F.; Gutiérrez, M. Landforms of the Earth: An Illustrated Guide; Springer: Cham, Switzerland, 2016; pp. 21–33. [Google Scholar]
- Gregory, K.J.; Lewin, J. The Basics of Geomorphology: Key Concepts; SAGE Publications, Ltd.: London, UK, 2014; pp. 219–248. [Google Scholar]
- Huggett, R. Fundamentals of Geomorphology; Routledge: New York, NY, USA, 2022; pp. 65–110. [Google Scholar]
- Chatterjee, S.; Goswami, A.; Scotese, C.R. The longest voyage: Tectonic, magmatic, and paleoclimatic evolution of the Indian plate during its northward flight from Gondwana to Asia. Gondwana Res. 2013, 23, 238–267. [Google Scholar] [CrossRef]
- Bourman, R.P.; Ollier, C.D.; Buckman, S. Mount Augustus Geology and Geomorphology. Geogr. Res. 2010, 48, 111–122. [Google Scholar] [CrossRef]
- Gao, M.X.; Zeilinger, G.; Xu, X.W.; Wang, Q.L.; Hao, M. DEM and GIS analysis of geomorphic indices for evaluating recent uplift of the northeastern margin of the Tibetan Plateau, China. Geomorphology 2013, 190, 61–72. [Google Scholar] [CrossRef]
- Palin, R.M.; Santosh, M. Plate tectonics: What, where, why, and when? Gondwana Res. 2021, 100, 3–24. [Google Scholar] [CrossRef]
- Rodriguez-Gonzalez, A.; Fernandez-Turiel, J.L.; Perez-Torrado, F.J.; Aulinas, M.; Carracedo, J.C.; Gimeno, D.; Guillou, H.; Paris, R. GIS methods applied to the degradation of monogenetic volcanic fields: A case study of the Holocene volcanism of Gran Canaria (Canary Islands, Spain). Geomorphology 2011, 134, 249–259. [Google Scholar] [CrossRef]
- Liang, F.Y.; Xu, B. Discrimination of tower-, cockpit-, and non-karst landforms in Guilin, Southern China, based on morphometric characteristics. Geomorphology 2014, 204, 42–48. [Google Scholar] [CrossRef]
- Raab, G.; Egli, M.; Norton, K.; Dahms, D.; Brandova, D.; Christl, M.; Scarciglia, F. Climate and relief-induced controls on the temporal variability of denudation rates in a granitic upland. Earth Surf. Process. Landf. 2019, 44, 2570–2586. [Google Scholar] [CrossRef]
- Lu, H.H.; Wu, D.Y.; Cheng, L.; Zhang, T.Q.; Xiong, J.G.; Zheng, X.M.; Li, Y.L. Late Quaternary drainage evolution in response to fold growth in the northern Chinese Tian Shan foreland. Geomorphology 2017, 299, 12–23. [Google Scholar] [CrossRef]
- Lu, H.H.; Zhang, T.Q.; Zhao, J.X.; Si, S.P.; Wang, H.; Chen, S.J.; Zheng, X.M.; Li, Y.L. Late Quaternary alluvial sequence and uplift-driven incision of the Urumqi River in the north front of the Tian Shan, northwestern China. Geomorphology 2014, 219, 141–151. [Google Scholar] [CrossRef]
- Chen, Y.C.; Sung, Q.C.; Cheng, K.Y. Along-strike variations of morphotectonic features in the Western Foothills of Taiwan: Tectonic implications based on stream-gradient and hypsometric analysis. Geomorphology 2003, 56, 109–137. [Google Scholar] [CrossRef]
- Perron, J.T.; Royden, L. An integral approach to bedrock river profile analysis. Earth Surf. Process. Landf. 2013, 38, 570–576. [Google Scholar] [CrossRef]
- Eizenhofer, P.R.; Zhao, G.C.; Zhang, J.; Sun, M. Final closure of the Paleo-Asian Ocean along the Solonker Suture Zone: Constraints from geochronological and geochemical data of Permian volcanic and sedimentary rocks. Tectonics 2014, 33, 441–463. [Google Scholar] [CrossRef]
- Nie, J.S.; Stevens, T.; Rittner, M.; Stockli, D.; Garzanti, E.; Limonta, M.; Bird, A.; Ando, S.; Vermeesch, P.; Saylor, J.; et al. Loess Plateau storage of Northeastern Tibetan Plateau-derived Yellow River sediment. Nat. Commun. 2015, 6, 8511. [Google Scholar] [CrossRef]
- Ma, Q.; Xu, Y.G. Magmatic perspective on subduction of Paleo-Pacific plate and initiation of big mantle wedge in East Asia. Earth-Sci. Rev. 2021, 213, 103473. [Google Scholar] [CrossRef]
- Schaen, A.J.; Jicha, B.R.; Hodges, K.V.; Vermeesch, P.; Stelten, M.E.; Mercer, C.M.; Phillips, D.; Rivera, T.A.; Jourdan, F.; Matchan, E.L.; et al. Interpreting and reporting 40Ar/39Ar geochronologic data. Geol. Soc. Am. Bull. 2021, 133, 461–487. [Google Scholar] [CrossRef]
- Apel, M. From 3d geomodelling systems towards 3d geoscience information systems: Data model, query functionality, and data management. Comput. Geosci. 2006, 32, 222–229. [Google Scholar] [CrossRef]
- Collon, P.; Steckiewicz-Laurent, W.; Pellerin, J.; Laurent, G.; Caumon, G.; Reichart, G.; Vaute, L. 3D geomodelling combining implicit surfaces and Voronoi-based remeshing: A case study in the Lorraine Coal Basin (France). Comput. Geosci. 2015, 77, 29–43. [Google Scholar] [CrossRef]
- Ghiglieri, G.; Carletti, A.; Da Pelo, S.; Cocco, F.; Funedda, A.; Loi, A.; Manta, F.; Pittalis, D. Three-dimensional hydrogeological reconstruction based on geological depositional model: A case study from the coastal plain of Arborea (Sardinia, Italy). Eng. Geol. 2016, 207, 103–114. [Google Scholar] [CrossRef]
- Wellmann, F.; Caumon, G. 3-D Structural geological models: Concepts, methods, and uncertainties. In Advances in Geophysics; Schmelzbach, C., Ed.; Elsevier: Amsterdam, The Netherlands, 2018; Volume 59, pp. 1–121. [Google Scholar]
- Lu, G.N.; Batty, M.; Strobl, J.; Lin, H.; Zhu, A.X.; Chen, M. Reflections and speculations on the progress in Geographic Information Systems (GIS): A geographic perspective. Int. J. Geogr. Inf. Sci. 2019, 33, 346–367. [Google Scholar] [CrossRef]
- Wei, H.; Li, S.J.; Li, C.R.; Zhao, F.; Xiong, L.Y.; Tang, G.A. Quantification of Loess Landforms from Three-Dimensional Landscape Pattern Perspective by Using DEMs. ISPRS Int. J. Geo-Inf. 2021, 10, 693. [Google Scholar] [CrossRef]
- Valkanou, K.; Karymbalis, E.; Papanastassiou, D.; Soldati, M.; Chalkias, C.; Gaki-Papanastassiou, K. Assessment of Neotectonic Landscape Deformation in Evia Island, Greece, Using GIS-Based Multi-Criteria Analysis. ISPRS Int. J. Geo-Inf. 2021, 10, 118. [Google Scholar] [CrossRef]
- He, H.D.; Hu, D.; Lu, G.N. GIS Application to Regional Geological Structure Relationship Modelling Considering Semantics. ISPRS Int. J. Geo-Inf. 2018, 7, 267. [Google Scholar] [CrossRef]
- He, H.D.; Liu, Y.R.; Cui, J.; Hu, D. Scenario Expression Method for Regional Geological Structures. ISPRS Int. J. Geo-Inf. 2022, 11, 47. [Google Scholar] [CrossRef]
- Gustavsson, M.; Kolstrup, E.; Seijmonsbergen, A.C. A new symbol-and-GIS based detailed geomorphological mapping system: Renewal of a scientific discipline for understanding landscape development. Geomorphology 2006, 77, 90–111. [Google Scholar] [CrossRef]
- Nass, A.; van Gasselt, S.; Jaumann, R.; Asche, H. Implementation of cartographic symbols for planetary mapping in geographic information systems. Planet. Space Sci. 2011, 59, 1255–1264. [Google Scholar] [CrossRef]
- FGDC Digital Cartographic Standard for Geologic Map Symbolization. Available online: https://ngmdb.usgs.gov/fgdc_gds/geolsymstd/download.php (accessed on 12 August 2023).
- The Government of Western Australia Department of Mines, Industry Regulation and Safety. Available online: https://www.dmp.wa.gov.au/Geological-Survey/Geology-and-Geophysics-1387.aspx (accessed on 12 August 2023).
- Lambiel, C.; Maillard, B.; Kummert, M.; Reynard, E. Geomorphology of the Herens valley (Swiss Alps). J. Maps 2016, 12, 160–172. [Google Scholar] [CrossRef]
- Tognetto, F.; Perotti, L.; Viani, C.; Colombo, N.; Giardino, M. Geomorphology and geosystem services of the Indren-Cimalegna area (Monte Rosa massif—Western Italian Alps). J. Maps 2021, 17, 161–172. [Google Scholar] [CrossRef]
- Jordan, G.; Meijninger, B.M.L.; van Hinsbergen, D.J.J.; Meulenkamp, J.E.; van Dijk, P.M. Extraction of morphotectonic features from DEMs: Development and applications for study areas in Hungary and NW Greece. Int. J. Appl. Earth Obs. Geoinf. 2005, 7, 163–182. [Google Scholar] [CrossRef]
- De Jong, M.G.G.; Sterk, H.P.; Shinneman, S.; Seijmonsbergen, A.C. Hierarchical geomorphological mapping in mountainous areas. J. Maps 2021, 17, 214–225. [Google Scholar] [CrossRef]
- Zangana, I.; Otto, J.C.; Mausbacher, R.; Schrott, L. Efficient geomorphological mapping based on geographic information systems and remote sensing data: An example from Jena, Germany. J. Maps 2023, 19, 2172468. [Google Scholar] [CrossRef]
- Seijmonsbergen, A.C. The modern geomorphological map. In Treatise on Geomorphology; Shroder, J., Switzer, A.D., Kennedy, D.M., Eds.; Academic Press: San Diego, CA, USA, 2013; Volume 14, pp. 35–52. [Google Scholar]
- Guo, J.T.; Wang, Z.X.; Li, C.L.; Li, F.D.; Jessell, M.W.; Wu, L.X.; Wang, J.M. Multiple-Point Geostatistics-Based Three-Dimensional Automatic Geological Modeling and Uncertainty Analysis for Borehole Data. Nat. Resour. Res. 2022, 31, 2347–2367. [Google Scholar] [CrossRef]
- Jessell, M.; Ogarko, V.; de Rose, Y.; Lindsay, M.; Joshi, R.; Piechocka, A.; Grose, L.; de la Varga, M.; Ailleres, L.; Pirot, G. Automated geological map deconstruction for 3D model construction using map2loop 1.0 and map2model 1.0. Geosci. Model Dev. 2021, 14, 5063–5092. [Google Scholar] [CrossRef]
- Song, R.B.; Qin, X.Q.; Tao, Y.Q.; Wang, X.Y.; Yin, B.; Wang, Y.X.; Li, W.H. A semi-automatic method for 3D modeling and visualizing complex geological bodies. Bull. Eng. Geol. Environ. 2019, 78, 1371–1383. [Google Scholar] [CrossRef]
- Pan, D.D.; Xu, Z.H.; Lu, X.M.; Zhou, L.Q.; Li, H.Y. 3D scene and geological modeling using integrated multi-source spatial data: Methodology, challenges, and suggestions. Tunn. Undergr. Space Technol. 2020, 100, 103393. [Google Scholar] [CrossRef]
- Zanchi, A.; Francesca, S.; Stefano, Z.; Simone, S.; Graziano, G. 3D reconstruction of complex geological bodies: Examples from the Alps. Comput. Geosci. 2009, 35, 49–69. [Google Scholar] [CrossRef]
- Manoutsoglou, E.; Lazos, I.; Steiakakis, E.; Vafeidis, A. The Geomorphological and Geological Structure of the Samaria Gorge, Crete, Greece-Geological Models Comprehensive Review and the Link with the Geomorphological Evolution. Appl. Sci. 2022, 12, 10670. [Google Scholar] [CrossRef]
- de Kemp, E.A. Spatial agents for geological surface modelling. Geosci. Model Dev. 2021, 14, 6661–6680. [Google Scholar] [CrossRef]
- Wang, Z.G.; Qu, H.G.; Wu, Z.X.; Wang, X.H. Geo3DML: A standard-based exchange format for 3D geological models. Comput. Geosci. 2018, 110, 54–64. [Google Scholar] [CrossRef]
- Lyu, M.M.; Ren, B.Y.; Wang, X.L.; Wang, J.J.; Yu, J.; Han, S.Y. Neural spline flow multi-constraint NURBS method for three-dimensional automatic geological modeling with multiple constraints. Comput. Geosci. 2023, 27, 407–424. [Google Scholar] [CrossRef]
- Colpron, M.; Nelson, J. Terrane. In Encyclopedia of Marine Geosciences; Harff, J., Meschede, M., Petersen, S., Thiede, J., Eds.; Springer: Dordrecht, The Netherlands, 2014; pp. 1–5. [Google Scholar]
- Brahmia, Z.; Hamrouni, H.; Bouaziz, R. XML data manipulation in conventional and temporal XML databases: A survey. Comput. Sci. Rev. 2020, 36, 100231. [Google Scholar] [CrossRef]
- Zhang, F.; Li, Q. Constructing ontologies by mining deep semantics from XML Schemas and XML instance documents. Int. J. Intell. Syst. 2022, 37, 661–698. [Google Scholar] [CrossRef]
Disclaimer/Publisher’s Note: The statements, opinions and data contained in all publications are solely those of the individual author(s) and contributor(s) and not of MDPI and/or the editor(s). MDPI and/or the editor(s) disclaim responsibility for any injury to people or property resulting from any ideas, methods, instructions or products referred to in the content. |
© 2023 by the authors. Licensee MDPI, Basel, Switzerland. This article is an open access article distributed under the terms and conditions of the Creative Commons Attribution (CC BY) license (https://creativecommons.org/licenses/by/4.0/).