You are currently viewing a new version of our website. To view the old version click .
Applied Sciences
  • Article
  • Open Access

30 November 2023

Estimating RQD for Rock Masses Based on a Comprehensive Approach

,
,
,
,
,
and
1
School of Civil and Environmental Engineering and Geography Science, Ningbo University, Ningbo 315211, China
2
Huadong Engineering Corporation Limited, Power Construction Corporation of China, Hangzhou 310014, China
3
Badong National Observation and Research Station of Geohazards, China University of Geosciences, Wuhan 430074, China
*
Author to whom correspondence should be addressed.
This article belongs to the Section Civil Engineering

Abstract

Rock Quality Designation (RQD) is among the widely used measures of the quality of rock masses and can be derived through Monte Carlo stochastic process-based fracture network simulations. However, repeated simulations can yield variable RQD results. Here, we introduce a four-step approach that incorporates class ratio analysis to estimate the representative RQD, which includes (1) extracting the mean and confidence interval of the RQD sample, in terms of the Confidence Neutrosophic Number Cubic Value (CNNCV), (2) employing class ratio analysis to determine the thresholds of the number of virtual boreholes and that of the number of models for a given size D, beyond which the CNNCV remains substantially unchanged, (3) accepting the CNNCV at the thresholds of the number of models as the representative RQD for the model of size D (RQD(D)) and (4) determining the representative RQD (rRQD), defined as the specific value which, once D exceeds, the RQD(D) does not change significantly. The introduced approach is illustrated with a case study of an open-pit slope in China, and it was tested for its performance. The RQD calculation results of the proposed method and the traditional single-model approach exhibit differences, which diminish with increasing model sizes. At the 95% confidence level, the stable size of the RQD determined by the proposed method is 13 m, compared to 25 m for the single-model approach. This method enhances the accuracy of representative elementary volume predictions by accounting for the diversity in the simulation results of RQDs for the same size. Overall, the introduced approach offers a reliable method for obtaining RQD estimates.

1. Introduction

Rock mass stability is of paramount importance for various aspects of human life, including production, safety and development. The discontinuities in the rock mass separate it into numerous irregularly shaped blocks, consequently leading to the disruption of its continuity and integrity [1,2,3,4]. This, in turn, significantly impairs the mechanical properties of the rock mass, making these discontinuities the primary determinant of rock mass failure [5,6,7,8]. As such, the accurate acquisition of information concerning the development of rock mass joints assumes critical significance in assessing and ensuring rock mass stability. Rock Quality Designation (RQD), defined as the percentage of intact drill core pieces longer than 10 cm recovered during a single core run [9], becomes a critical index for quantifying the degree of rock jointing. The determination of the RQD is influenced by an array of factors such as the nature of rock mass fracturing, the methodology and quality of sampling, the orientation of the borehole relative to the joint structure, and others. Specifically, an increase in fracture density typically corresponds with a proliferation in crack size, quantity and extension, concomitantly decreasing the RQD [10,11]. The fidelity of the RQD is contingent upon the sampling process, which encompasses the caliber of drilling equipment, the proficiency of technical operations and the integrity of the core preservation. RQD estimations predominantly depend on core samples retrieved through drilling activities. The accuracy of these estimations is sensitive to the angular relationship between the borehole trajectory and the prevailing fractures. Parallel drilling orientations in relation to the fracture plane tend to result in an underestimation of RQD values, whereas perpendicular orientations may lead to their overestimation [12]. Due to its easy accessibility and operability [13,14,15], the RQD is widely used in geotechnical engineering practice. RQD acquisition has attracted many studies, ranging from (i) field observations and (ii) theoretical calculations to (iii) simulation modeling.
Field observations of RQDs are implemented using drilling cores and other equipment-based measurement methods to evaluate rock quality. Common examples include those utilizing core drilling, digital borehole cameras and acoustic waves [16]. For instance, Schunnesson [17] predicted the RQD using drill performance parameters. He et al. [18] presented an RQD prediction method based on the correlation between the standard deviation of the rotary drilling energy and the RQD. Zhang et al. [19] proposed a rock drillability index to classify rock quality using drill cores. Guo et al. [20] used digital borehole camera technology to evaluate the integrity of the rock mass. Han et al. [21] utilized the borehole wall integrity core length obtained from the borehole camera to verify the RQD methods. Recently, Falls et al. [22] used ultrasonic technology to analyze the property of the excavation disturbed zone around a tunnel. Kepic et al. [23] developed relationships between P-wave velocity and RQD based on engineering and geophysical borehole data. These observation approaches offer crucial actual data for geological studies and evaluations of the exploration region. However, these methods require specialized, costly equipment and highly qualified technicians.
Theoretical calculations of the RQD use mathematical models or methods to derive it. Successful examples include Priest [24], Sen et al. [25], Palmstrom [26] and Boadu et al. [27]. Priest [24] and Sen et al. [25] linked linear density to the RQD based on assumptions of discontinuity spacing obeying negative exponents and log-normal, respectively. Palmstrom [26] concluded that the RQD is affected by the size of the rock mass and deduced the relationship between the RQD and the volumetric joint count. Boadu et al. [27] examined the fractal dimensions of discontinuity spacing measurements in a fractured rock mass and observed that the RQD tends to increase with a decrease in the fractal dimension for a given scanline length. Kayabasi et al. [28] used discontinuity parameters and a non-linear prediction model to derive the RQD. Ozturk et al. [29] estimated the RQD distribution along the planned tunnel using the kriging method in geostatistics. Mahmoodzadeh et al. [30] comparatively studied the applicability of four common machine learning methods in predicting the RQD status along the entire tunnel route. Theoretical calculations of the RQD are able to provide the suggested RQD value in a timely and cost-effective way but suffer from several limitations. For instance, during formula derivation, it is assumed that the joints are parallel, which contradicts the actual joint distribution. Furthermore, prediction models are highly dependent on calculation data. As an example, when noise or extrema are present in the dataset, kriging results are easily affected, producing inaccurate estimates.
Simulation modeling of the RQD utilizes stochastic simulation technology to model the fracture network due to the ease of obtaining RQD samples in given directions. Specifically, careful field mapping leads to the successful capture of the probability distribution of fracture geometry. Such probability distribution input allows the generation of random numbers for the space coordinates, orientations and radius using the Monte Carlo simulation method. With these random numbers, individual fractures are assembled, and the fracture network composed of individual fractures is then modeled. Virtual boreholes are placed in the model, and thus RQD samples may be obtained. The fracture network simulation, which accounts for a range of factors affecting the RQD, provides a realistic depiction of the rock mass state. The ability to select the placement, quantity and length of virtual boreholes renders this simulation technology a reference tool for studying the anisotropy and size effect of the RQD. He et al. [31] researched the relationship between the RQD and the rockburst intensity of surrounding layered joints under varying inclination angles and spacing changes using simulation technology. Additionally, a discrete fracture network stochastic model was utilized by Li et al. [32] for a discrete element simulation study on the size effect of shale. Previously, Boadu et al. [27] analyzed the connection between fractal dimensions and the RQD using two-dimensional fracture network modeling technology. Also, based on this technology, Choi et al. [33] investigated the anisotropy and size effect of the RQD. In recent years, the fracture network model has been extended from two dimensions to three dimensions. Several researchers [34,35,36] have investigated the spatial effect of the RQD in the model by varying the length and orientation of the virtual borehole. Compared to other techniques, fracture network simulation technology considers various influencing factors of the RQD as input parameters, reflecting the distribution of fractures within the rock mass in a reasonable way.
Although the RQD has been widely used in rock classification systems such as RMR, Q, GSI and MRMR, it still exhibits limitations [37,38]. For instance, traditional RQDs use 10 cm as a threshold, posing challenges in defining the jointing degree of a rock mass with extremely closely spaced joints or joints with wide to extremely wide spacing. The definition of RQD may vary across different countries or even deviate from its original approach. In certain classification systems like RMR and MRMR, estimating the RQD based on exposure introduces subjective bias, potentially leading to inaccuracies. In light of the research presented in this article, the following considerations warrant attention. First, the number of virtual boreholes is mostly determined intuitively, and this may yield differential RQD estimates. Second, each instance of the same Monte Carlo stochastic process may produce a distinct RQD outcome due to the difference in the random number value generated.
The purpose of this paper is to propose a method, considering the discrete results of the simulation and size effects, to estimate the representative RQD for rock masses. Initially, an approach is introduced for estimating the representative RQD by taking advantage of class ratio analysis. Then, the introduced approach is illustrated using a case study of an open-pit slope in China, and it is tested for its performance.

2. The Introduced Approach for Estimating the Representative RQD Based on Class Ratio Analysis

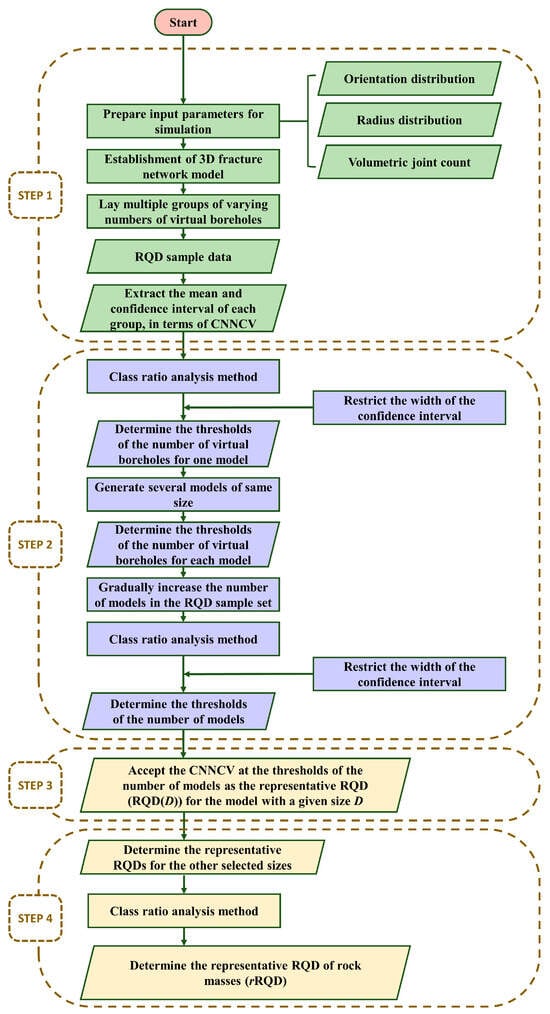
Here, we introduce an approach for estimating the representative RQD by taking advantage of class ratio analysis. The introduced approach follows a four-step procedure described below and also depicted in Figure 1.
Figure 1. Methodology workflow.
  • Extract the mean and confidence interval of the RQD sample, in terms of the Confidence Neutrosophic Number Cubic Value (CNNCV);
  • Employ class ratio analysis to determine the thresholds of the number of virtual boreholes and that of the number of models with a given size D, defined as the specific value which, once exceeded by the number of virtual boreholes and the number of models, the CNNCV does not change significantly;
  • Accept the CNNCV at the thresholds of the number of models as the representative RQD for the model with a given size D (RQD(D));
  • Determine the representative RQD (rRQD), defined as the specific value which, once D exceeds, the RQD(D) does not change significantly.

2.1. Step 1

In this paper, the RQD is derived by laying virtual boreholes in a three-dimensional fracture network model, the parameters of which can be estimated from data obtained via the scanline method, three-dimensional laser scanning, photogrammetry and other approaches. Figure 2 depicts the specific principle of computing the RQD for a single virtual borehole.
Figure 2. Virtual borehole layout and RQD calculation principle.
As shown in Figure 2, to facilitate laying virtual boreholes, the mesh is divided on the upper surface of the model according to the number of boreholes. By taking one of the virtual boreholes, which intersects and splits into segments with numerous discs within the model size D, the RQD calculation formula is as follows [9]:
RQD = i = 1 n d i D
where di is the length of the ith line segment longer than 100 mm, and D is the length of the virtual borehole.
The RQD values obtained from virtual boreholes (indexed as i = 1, 2, …, n) within a model of size D, sharing an identical orientation and length, collectively form a multi-valued set Rn = (r1, r2, r3, …, rn). When each ri in Rn follows a normal distribution, the RQD sample set Rn can be transformed into the Confidence Neutrosophic Number Cubic Value (CNNCV) [39], which includes the confidence interval and the mean. This method can ensure that (1 − α)% of the data in Rn falls within the confidence intervals, where α is the significance level, and the mean can reveal the central tendency of the data. Thus, from the perspective of probability estimation, this conversion method reflects the advantage of rationality and credibility [39]. The calculation equations of the mean ξ and standard deviation β of the RQD sample set Rn are as follows:
ξ = 1 n i = 1 n r i
β = 1 n 1 i = 1 n r i     ξ 2
Then, the RQD sample dataset Rn can be converted into the CNNCV ED (n, α) using the following equation:
E D n ,   α = E D ( n ) ,   E D ( n ) + ,   M D n = ξ β n t α / 2 ,   ξ + β n t α / 2 ,   ξ
where ED(n), ED(n)+ and MD(n) are the lower confidence limit (LCL), upper confidence limit (UCL) and mean of the RQD sample dataset Rn, respectively. tα/2 is the critical value adopted from [40] in view of the confidence levels of (1 − α)%, as detailed in Table 1 below.
Table 1. Relationship between tα/2 and confidence level (1 − α)%.
It should be noted that, when calculating confidence intervals for sample data sets obtained from different numbers of virtual boreholes, the same confidence level must be selected for the case study.

2.2. Step 2

2.2.1. Determining the Thresholds of the Number of Virtual Boreholes

A slight increase in the number of boreholes, that is, RQD samples, may not be beneficial to boosting computing efficiency; hence, an appropriate virtual borehole increment c can be chosen to achieve both computational efficiency and accurately reflect the changing trend of the CNNCV with the number of RQD samples increasing.
According to 2.1, the mean and confidence interval of the RQD sample set Rn+c derived from n + c boreholes are extracted, and the expression is as follows:
E D n   + c ,   α = E D ( n + c ) ,   E D ( n + c ) + ,   M D n + c
The quantity of RQD samples directly influences their ability to accurately reflect the actual RQD value of the model. In this study, we introduce the class ratio analysis method to quantitatively determine the threshold of the number of virtual boreholes, after which the CNNCV does not significantly change.
Class ratio analysis, a technique employed in grey theory, serves to enhance the approximation accuracy of exponential models and characterize the smoothness of a data series, thus playing a critical role in determining the precision of a prediction model [41,42,43]. This method involves constructing a class ratio sequence by calculating the ratio of each datum to the subsequent datum in the original sequence. By predicting the class ratio sequence, the method allows for the estimation and simulation of the original series. Data obtained through various methods, such as stochastic simulation, often exhibit unpredictability and uncertainty. However, the new class ratio sequence presents clearer features than those of the chaotic original data, making it a potent tool for data optimization [44,45].
The class ratio coefficients of the LCL, UCL and mean are, respectively, defined as
ρ L n = E D n   E D n + c
ρ U n = E D n + E D n + c +
ρ M n = M D n   M D n + c
where ρL(n), ρU(n) and ρM(n) are the class ratio coefficients of the LCL, UCL and mean for the number of n RQD samples, respectively.
When two data points closely align, the class ratio coefficient equals unity, whereas a significant disparity between the two data points results in a deviation from unity for the class ratio coefficient. The error range, representing a random sampling error in survey results, typically encompasses 98% of the outcomes. Hence, this paper adopts an allowable error range ε = ±2% to establish the thresholds for the number of virtual boreholes. Subsequently, all ensuing data points for the class ratio coefficient are rigorously confined within the range of ±2%. Specifically, compliance with the accuracy criteria for calculation is achieved when a data point and all subsequent data points fall within the range of 0.98 to 1.02. Furthermore, when the three class ratio coefficients of ED(n,α), namely ρL(n), ρU(n) and ρM(n), along with their subsequent coefficients, adhere to the range of 0.98 to 1.02, n is determined as the threshold for the number of virtual boreholes.
To enhance estimation precision, it is essential to specify that the width of the confidence interval (WCI) for the CNNCV, calculated based on the threshold of the number of virtual boreholes, must not exceed 0.02. Consequently, the determination of the output value for the threshold of the number of virtual boreholes relies on both the class ratio analysis method and the requirement for the width of the confidence interval. Even if all class ratio coefficients fall within the permissible range, an increase in the number of virtual boreholes is warranted until the width of the confidence interval meets the stipulated criterion if it exceeds 0.02.
For a better understanding, we have included an arithmetic example in Table 2. The class ratio coefficients of the LCL, UCL and mean do not all fall within the allowed range (0.98 to 1.02) at the same time, as shown in this table. When this is the case, as described above, 169 is determined as the threshold of the number of virtual boreholes.
Table 2. Calculation example of determining the threshold of the number of virtual boreholes.
When the differences within a set of data are negligible, direct utilization of the class ratio analysis method may lead to the generation of class ratio coefficients that all fall within the permissible range. This can pose challenges in distinguishing RQD results. In such cases, processing the raw data, for example, through normalization, becomes necessary. One of the recommended normalization methods is presented in Equation (9):
x i = 1     max r i   r i i = 1 n max r i   r i
where ri is the RQD value obtained from the ith virtual borehole (i = 1, 2, …, n), and max(ri) denotes the maximum value in a data sequence Rn.

2.2.2. Determining the Thresholds of the Number of Models for a Given Size

The variability in the orientation, radius and spatial position of the 3D disc generated through the Monte Carlo approach may introduce substantial discrepancies in the final RQD calculation results. Therefore, it is imperative to account for the influence of the stochastic nature of the simulation on the estimation of RQD values.
To address this, we created j models of the same size and applied the method outlined in Section 2.2.1 to establish the thresholds for the number of virtual boreholes for each model. By amalgamating the RQD samples from j models and considering the range of simulation outcomes for given parameters, we computed its CNNCV ED(j,α):
E D j , α = E D ( j ) , E D ( j ) + , M D j
where j = 1, 2, 3, …, m, and ED(j), ED(j)+ and MD(j) are the LCL, the UCL and the mean calculated for the RQD samples obtained from the number of j models.
The more models there are, the more they reflect the actual RQD value of the model size D. However, after the number of models exceeds a specific number, the CNNCV does not change significantly; therefore, similarly, we introduce the class ratio analysis method to quantitatively determine the threshold of the number of models.
By increasing the number of models, the total number of models is j + 1. The RQD samples are obtained from the j + 1 models, and its CNNCV ED (j + 1, α) can be calculated:
E D j + 1 , α = E D ( j + 1 ) , E D ( j + 1 ) + , M D j +   1
where j = 1, 2, 3, …, m, and ED(j + 1), ED(j + 1)+ and MD(j + 1) are the LCL, the UCL and the mean calculated for the RQD samples obtained from the number of j + 1 models.
Then, we calculate the class ratio coefficient using the following equations:
ρ L j = E D j E D j + 1
ρ U j = E D j + E D j + 1 +
ρ M j = M D j M D j + 1
where j = 1,2 3, …, m, and ρL(j), ρU(j) and ρM(j) are the class ratio coefficients of the LCL, UCL and mean for the RQD samples from the number of j models, Similarly, j is determined to be the threshold of the number of models for a given size D when all three class ratio coefficients of ED(j,α) (i.e., ρL(j), ρU(j) and ρM(j)) and their subsequent class ratio coefficients all fall within the allowed range (0.98 to 1.02).
Similarly, we also need to stipulate that the confidence interval width of the CNNCV calculated using the threshold of the number of models must be less than or equal to 0.02. That is, the output value of the threshold of the number of models is determined using the class ratio analysis method and the confidence interval width requirement at the same time. If the class ratio coefficients are all within the allowable range but the width of the confidence interval is larger than 0.02, it is still necessary to increase the number of models until the width of the confidence interval is met.

2.3. Step 3

The CNNCV ED(j,α) at the thresholds of the number of models is determined as the representative RQD for the model of size D. For convenience of understanding, hereafter it is referred to as RQD(D) and denoted as the following equation:
E D j , α = RQD ( D ) = E D ,   E D + ,   M D
where RQD(D) is the representative RQD for the model of size D, and E D , E D + and MD are the LCL, UCL and mean calculated for the RQD samples obtained from the threshold of the number of models for a given size D.

2.4. Step 4

The presence of discontinuities of varying sizes and morphologies within the rock mass, along with other factors, leads to a significant size effect in some properties and parameters of the rock mass, including the RQD [35,46]. A model size that is excessively small fails to adequately represent the overall quality of the rock mass, whereas a model size that is excessively large becomes inefficient and meaningless due to the rapid increase in internal fractures and their intricate intersections. Consequently, further investigation is necessary to ascertain the representative RQD of the rock mass based on the representative RQD samples of the series size model.
By employing the methods introduced in Section 2.1, Section 2.2 and Section 2.3, we can determine the representative RQD samples for the chosen sizes, yielding class ratio coefficients:
ρ L D = E D E D + S +
ρ U D = E D + E D + S +
ρ M D = M D M D + S
where S is the increment in the model size, and ρL(D), ρU(D) and ρM(D) are the class ratio coefficients of the LCL, the UCL and the mean of the RQD samples from the thresholds of the number of models for a given size D.
Finally, the rRQD is determined to be the representative RQD of the rock mass, defined as the specific value which, once D exceeds, the RQD(D) does not change significantly. In other words, when all three class ratio coefficients of RQD(D) (i.e., ρL(D), ρU(D) and ρM(D)) and their subsequent class ratio coefficients all fall within the allowed range (0.98 to 1.02), the RQD(D) is determined as the rRQD for the rock mass.

3. Case Study

3.1. Study Area

The study area is 3.5 km east far from Jinding Town, Lanping County, Yunnan Province, China (see Figure 3). This is an open-pit lead and zinc deposit with 15.476 million tons of confirmed lead and zinc reserves, making it China’s largest proven lead and zinc deposit. The mine possesses concentrated and shallow lead and zinc metal deposits, with 80% of them being suitable for open-pit mining. The mine area’s main lithologies are mudstone, shale, sandstone, conglomerate and clastic rock. Strong tectonic movements and poor rock stability characterize the quarry. The open pit’s northern slope is a counter-inclined stratified rock slope. The bedding planes are well developed on the slope in the eastern part of the mining area, and there is a set of joints orthogonal to the bedding planes. The fractures within the slope are relatively developed, and the subtropical monsoon climate influences the mining region with abundant precipitation, posing the potential risk of geological hazards.
Figure 3. Geographical location of the study area.

3.2. Geometric Information Acquisition of Rock Mass Discontinuities Based on Photogrammetry

Traditional contact survey methods that use a compass and tape measure to collect discontinuity data are generally insufficient and inefficient. When measuring the joints of high-risk rock mass, surveyors are jeopardized. As a result, numerous scholars [36,47,48,49] have begun to adopt non-contact measurement technologies such as 3D laser scanning and photogrammetry to collect rock discontinuity data and verify their accuracy in recent years. Close-range photogrammetry is applied to acquire rock discontinuity data from a fresh outcrop in the study area. The detailed photogrammetry principle can be found in the literature [50,51], and Figure 4 depicts its specific field operation example. Digital close-range photogrammetry technology obtains multi-angle digital images of the target slope at close range using optical photography equipment such as digital cameras and then utilizes algorithms to detect the same feature points in different photographs (that is, in Figure 4, PL and PR) to generate a 3D model of the target slope. In addition, a target disc and a range pole must also be positioned on the slope. The distance between the center of the top and lower disc of the range pole is 2.35 m, and a compass is required to measure the azimuth angle between the target disc and the lower disc, providing a true direction and size reference for the 3D model. It is worth noting that it is necessary to select an appropriate distance between two shots, that is, the baseline distance, according to the distance to the measurement target to improve the success rate of calculating the 3D model.
Figure 4. An example showing the general method of discontinuity observation using photogrammetry.
A three-dimensional model of the research slope surface can be created using the procedures described above. Assuming that the discontinuity is a spatial plane, the mathematical expression of the plane where the discontinuity is located can be obtained by fitting the plane with the least squares method according to the coordinates of the feature points on the discontinuity. Therefore, the orientation of the discontinuity can be calculated according to the normal vector of this plane. This allows the geometric parameters of the outcrop, such as orientation distribution, trace length, and liner density, to be further statistically calculated. Figure 5 depicts the measurement results and distribution of the study area discontinuities.
Figure 5. Schematic diagram of discontinuity measurements and results. (a) Attitude data partition; (b) Pole diagram of orientation of discontinuities.
According to the discontinuity grouping, as shown in Figure 5, the sample size of each group can be obtained, and if the Fisher distribution is assumed, the orientation concentration parameter κ [52] is given by
κ = n     2 n     i = 1 n cos α i sin β i 2 +   i = 1 n sin α i sin β i 2 +   i = 1 n cos β i 2
where n is the sample size of a given discontinuity group; αi, and βi are the dip direction and dip angle, respectively, of the ith fracture; i = 1, …, n; cos is the cosine operator; and sin is the sine operator. κ is generally representative of fracture-to-fracture parallelism and ranges from 0 to infinity, with larger values indicating greater parallelism [53].
A difficulty with fracture network modeling lies in estimating the probability distribution of the fracture disc diameter from the probability distribution of the trace length. Warburton [54] suggested a functional relation between the trace length and diameter:
f L = 4 L 2 π μ 2 L 1 D 2     L 2 g D d D
where D is the diameter, L is the trace length, g(D)dD is the probability distribution function of the diameter in three-dimensional space, f(L)dL is the probability distribution function of the two-dimensional trace length, and μ2 is the second moment of the diameter distribution. However, obtaining the probability distribution function of the three-dimensional fracture disc diameter requires complex integral calculations, which brings difficulty to the simulation. Therefore, a simplified method is adopted to estimate the fracture disc diameter distribution proposed by Liu [55]. This method involves creating a fracture network model by assuming a radius distribution, then adjusting the model parameters based on field observations of trace length until it approximates the field observations with an acceptable level of statistical similarity.
In addition, the fracture simulation parameters also require the volumetric joint count. Assuming that there are three groups of joints presented in the rock mass and that the average spacings are d1, d2 and d3, the linear densities are λ1, λ2, and λ3, respectively. The volumetric joint count can be obtained from the following Equation (21):
Jv = λ1 + λ2 + λ3
The calculation results of the model input parameters are detailed in Table 3 below.
Table 3. Input parameters of 3D fracture network models.

3.3. Selection of Model Size and Number of Virtual Boreholes

We define a cubic area with a side length of 48 m to generate the fracture according to the parameters in Table 3. The required model size is intercepted in the center of this cubic area for the relevant calculation of the RQD. The model sizes selected for calculation include 5 m, 6 m, 7 m, 8 m, 9 m, 10 m, 11 m, 12 m, 13 m, 14 m, 15 m, 16 m, 17 m, 18 m, 19 m, 20 m, 25 m, 30 m, 35 m and 40 m. The reason for this choice is that, during the research process, we found that the RQD calculation results of small-scale models may vary greatly among sizes, so it is necessary to select a smaller size interval to analyze the size effect of the RQD. Similarly, we use 5 × 5, 6 × 6, 7 × 7, 8 × 8, 9 × 9, 10 × 10, 11 × 11, 12 × 12, 13 × 13, 14 × 14, 15 × 15, 16 × 16, 17 × 17, 18 × 18, 19 × 19, 20 × 20, 25 × 25, 30 × 30, 35 × 35, 40 × 40, 45 × 45 and 50 × 50 numbers of virtual boreholes for the selected size models.

4. Results

First, for the study area, we determine the thresholds of the number of virtual boreholes for each given model. Using a 5 m model as an example, we first split the various numbers of virtual boreholes into groups, with the first group containing 5 × 5 virtual boreholes and the second group containing 6 × 6 virtual boreholes. By analogy, the 22nd group contains 50 × 50 virtual boreholes. The RQD samples derived from the different groups of virtual boreholes are applied to Equations (2) and (3) to calculate the mean and standard deviation for each group, respectively. Then, Equation (4) converts this mean and standard deviation into CNNCVs. Figure 6 depicts the outcomes of this calculation. Except for the 7 × 7 number of virtual boreholes, the width of the 95% confidence interval gradually decreases from 0.064 to 0.005 as the number of virtual boreholes increases. The width of the 95% confidence interval begins to be smaller than 0.02 when the number of virtual boreholes surpasses 13 × 13. The fluctuation range for the LCL, UCL and mean of the small sample size is bigger than that of the large sample size. When the number of virtual boreholes is sufficient, the LCL, UCL and mean do not change significantly as the number of virtual boreholes increases.
Figure 6. Relationship between the number of virtual boreholes and ED(n, α) for a given model of size 5 m.
Equations (6)–(8) are applied to calculate the class ratio coefficient of the LCL, UCL and mean for groups of adjacent numbers of virtual boreholes, and the results are depicted in Figure 7 for a model of size 5 m. The class ratio coefficients of the LCL, UCL and mean between adjacent numbers of virtual boreholes gradually come to unity as the number of virtual boreholes increases, as seen in this Figure. When the number of virtual boreholes is 11 × 11, all of its and subsequent class ratio coefficients fall within the permissible error range. By combining the preceding information, 13 × 13 is determined as the threshold of the number of virtual boreholes for this model.
Figure 7. Class ratio coefficient distributions for a given model of size 5 m.
By employing the method outlined in Section 2.2.1, we conducted a series of experiments for each selected model size, as detailed in Section 3.3. Specifically, we generated 25 models of identical size and determined the threshold for the number of virtual boreholes for each model. For instance, when considering the models with a size of 5 m, the results of the virtual borehole threshold for each model are as presented in Table 4, which were then utilized to establish the threshold of the number of models of this size.
Table 4. The relationship between ED(j,α) and the number of models for a given size of 5 m.
For the initial model, the threshold for the number of virtual boreholes was determined to be 169. Subsequently, the mean and standard deviation of the resulting RQD samples were calculated. These values were used in Equation (4) to compute the CNNCV E5(1, 0.05) = <[0.7148, 0.7349], 0.7249>. Similarly, the threshold for the number of virtual boreholes for the second model was also found to be 169. The mean and standard deviation of all RQD samples obtained from the first and second models were computed and converted into a CNNCV E5(2, 0.05) = <[0.7140, 0.7273], 0.7206> according to Equation (4). This process was iterated for all 25 models to derive E5(25,0.05).
Figure 8 provides a visual representation of how the CNNCV ED(j,α) evolves with the number of models. Notably, with the exception of five models, the width of the confidence intervals gradually reduces from 0.020 to 0.0036 as the required number of models for computation increases. When the number of models is insufficient, the upper and lower confidence limits, as well as the mean, exhibit noticeable fluctuations, which gradually stabilize as the number of models increases. Hence, it is imperative to obtain stable confidence intervals based on a sufficient and reasonable number of models. Finally, the class ratio analysis approach is utilized to determine the threshold for the number of models required for the computation.
Figure 8. Relationship between ED(j,α) and the number of models for a given size of 5 m.
As depicted in Table 4, the CNNCV ED(j,α) differs from traditional expression methods that rely on average values by incorporating a 95% confidence interval and the average values for the RQD samples. This approach enables the reflection of a 95% probability for the RQD sample data falling within the contained confidence interval. Consequently, the confidence level serves to uphold the rationality and credibility of the CNNCV ED(j,α) from a probabilistic standpoint.
It should be noted that, in Table 4, as the number of models gradually increases, the ED(j,α) between the adjacent numbers of models is not significant; thus, the threshold of the number of models cannot be directly determined utilizing the class ratio analysis method. The original data need to be processed with the data normalization processing method suggested in Section 2.2.1, and the class ratio coefficient of the processed data is calculated and plotted in Figure 9. This figure shows that, as the number of models increases, the class ratio coefficients of the LCL, the UCL and the mean come to unity gradually. When the number of models is more than 13, all class ratio coefficient data points fall within the allowable range, indicating that the class ratio coefficients meet the error range requirement. Thus, the threshold of the number of models for a 5 m size is determined to be 13.
Figure 9. Relationship between the class ratio coefficient of ED (j, α) and the number of models for a given size of 5 m.
Correspondingly, the CNNCV E5(13,0.05) = <[0.7083, 0.7136], 0.7109> calculated from all RQD samples of the 13 models was determined as the representative RQD for a 5 m size and is denoted as RQD(5). In addition, representative RQDs for the other selected sizes were estimated using the proposed approach. Figure 10 depicts the results, which show that the LCL, the UCL and the mean of the RQD samples eventually stabilize as the sample size increases, illustrating that the RQD exhibits a significant size effect. The width of the confidence interval decreases from 0.0053 to 0.0014 as the model size increases, and these widths are all less than 0.02. To estimate a representative RQD for the rock mass of the case study, the corresponding data are substituted into Equations (16)–(18), and the results are depicted in Figure 11. The class ratio coefficients of the LCL, the UCL and the mean all gradually come to unity as the model size increases. When the model size exceeds 13 m, all data points fall within the allowed range, indicating that RQD(13) = <[0.7112, 0.7140], 0.7126> for the model size of 13 m is the representative RQD for the rock mass of the case study.
Figure 10. Relationship between RQD(D) and model size.
Figure 11. Relationship between the class ratio coefficient of RQD(D) and the model size.
To demonstrate the efficacy of the method, we present an illustrative case. Figure 12 displays the CNNCVs calculated from the RQD sample data collected at the virtual borehole number threshold for each model of 5 m size. Notably, the CNNCVs exhibit significant disparities between the models shown in this figure, with maximum differences in the upper confidence limit, lower confidence limit and mean value, reaching 0.10572, 0.11246 and 0.10909, respectively. This suggests that estimating an RQD of a specific size using only one model is susceptible to considerable deviations.
Figure 12. CNNCVs obtained from the virtual borehole number threshold of each model with a 5 m size.
Within Figure 13, the blue data represent the representative RQD of each size calculated through multiple models proposed in this article (i.e., RQD(D)), whereas the green data represent the RQD sample mean of each size calculated using a single model. It is evident that, although the overall fluctuation trend of the two is similar, the mean value of the RQD samples calculated using a single model and the mean value contained in the RQD(D) estimated using multiple models exhibit a significant deviation at smaller sizes, with a maximum deviation of 0.04 observed for a model size of 6 m. However, this deviation diminishes as the model size increases.
Figure 13. Comparison of RQD(D) of each size with the RQD sample mean calculated using conventional methods.
Furthermore, Figure 13 illustrates that the method suggested (blue) recommends the estimation result of a 13 m size as the RQD of the rock mass, whereas the traditional method (green) recommends 25 m. Hence, by accounting for the variability in the simulation results for RQDs of the same size, the RQD(D) calculated using multiple models offers a more comprehensive reflection of the evolving pattern of the RQD with an increasing model size. This presents an effective reference method for estimating the RQD value of the rock mass.

5. Discussion

The uncertainty of the RQD(D) for the small model sizes is stronger than that for the large ones, as shown in Figure 10. Other researchers [33,56] have drawn similar conclusions, which have been explained in terms of virtual borehole length, suggesting that longer virtual boreholes obtain more stable RQD values and necessitate sufficiently long virtual boreholes to reflect the overall RQD of the rock mass. As revealed in Figure 10, the mean value of the RQD first decreases with the model size; then, the fluctuation rises and finally remains stable. This result differs from previous results [35,57,58] that suggest that, as the model size increases, the value of the RQD increases and eventually stabilizes. For each selected size, several models were employed to calculate the representative RQD, which indicates that the incorrect acquisition of the RQD for a portion of the model has no significant effect on the final computation results. This difference may be explained by the fact that the discreteness of the simulation results is taken into account for each size and that the sample size is sufficient to make the results more realistic.
Furthermore, assuming that a model is the jth generated model with size D, the mean of the RQD samples of its number threshold is denoted as AD(j). Then, the formula for calculating the range R of AD(j) of different models of the same size is as follows:
R = (AD(j))max − (AD(j))min
the range R decreases as the model size increases, as shown in Figure 14. This implies that, as the model size increases, the AD(j) between the models of the same size becomes increasingly similar. This means that, as the model size increases, the randomness of the Monte Carlo method has less and less influence on the RQD estimation.
Figure 14. Relationship between the range R and model size.
Within the same structural statistically homogeneous rock mass, for small investigated rock sizes, the fracture distribution in different regions has a large difference, so the RQD calculation results exhibit discreteness. As the rock size increases, this difference gradually diminishes, and when the rock size surpasses a certain critical size, the rock characteristics do not change appreciably as the rock size increases. This critical size is known as the representative elementary volume (REV) [59,60], and the rock mass can be treated as an equivalent continuum material. When estimating the representative RQD of the rock mass, the required error range, in this paper, fulfilled the convergence criterion of an REV change rate of 5%, which means that the REV of the slope that was researched may be considered to be 13 m. As shown in Figure 14, when the study size is smaller than the REV, the AD(j) between different models of the same size varies substantially. However, the difference shrinks significantly after the size exceeds the REV, all less than 2.78%, indicating that the number of large-sized models created can be appropriately reduced to improve computational efficiency.
The primary focus of this article is the quantitative selection of virtual borehole numbers for a specific-sized model using fracture network simulation technology and the subsequent evaluation of the RQD for the rock mass. This process entails conducting a comprehensive on-site investigation of the structural planes in the study area, organizing the collected geometric information of these planes and utilizing them as input parameters for a fracture network simulation. Subsequently, simulations are performed to obtain the RQD under varying conditions.
The simulation results enable the calculation of the spacing between boreholes based on the quantitative selection outcomes of the virtual boreholes. This information is instrumental in guiding and optimizing the layout of actual boreholes to accurately measure the real RQD value.

6. Conclusions

Commonly used methods for calculating the RQD leverage fracture network simulation technology. Typically, the number of virtual boreholes selected is based more on empirical selection rather than a quantitative analysis. Furthermore, repeated Monte Carlo stochastic simulations often yield varying RQD results. Considering the influence of the borehole count and model numbers on RQD simulations, this paper introduces a novel methodology for quantitatively determining the threshold of the number of virtual boreholes and the number of models. This approach relies on the CNNCV and class ratio analysis methods. By employing the threshold number of boreholes and models, our method yields a representative RQD for a specific size. Simultaneously, acknowledging the impact of the model size on RQD simulations, we propose a class-ratio-analysis-based method for determining the model size threshold. The representative RQD corresponding to this size threshold is then considered as the representative RQD for the rock mass.
A case study at the Lanping Lead–Zinc Mine, China, demonstrates the practicality and efficiency of the proposed method. The results show that, as the number of simulation models of the same size increases, fluctuations in the lower and upper confidence limits, as well as the mean value of the RQD samples, decrease before stabilizing. Furthermore, an increased number of models leads to a reduced width of the confidence interval for the RQD, indicating higher precision in the estimation. Ensuring a reliable RQD(D) requires restricting the width of the confidence interval within 0.02 through an adequate number of RQD samples. The RQD calculation results between the proposed method and the traditional single-model approach exhibit a difference that diminishes with increasing model sizes. At the 95% confidence level, the stable size of the RQD determined using the proposed method is 13 m, compared to 25 m for the single-model approach. This method enhances the accuracy of the representative elementary volume prediction by accounting for the diversity in the simulation results of RQDs for the same size.
Although the proposed approach offers an efficient way to obtain RQDs for geotechnical engineering, acquiring representative RQD values necessitates a large number of RQD samples, resulting in inefficiency. Future research will focus on exploring influencing factors on the threshold for the number of virtual boreholes and the number of models to develop estimation formulas that ease the application process, facilitating effective implementation for practitioners.

Author Contributions

Conceptualization, J.Y. and R.Y.; methodology, R.Y., J.Y. and L.H.; software, W.S.; validation, W.S.; formal analysis, W.N.; investigation, W.S. and R.Y.; resources, W.N. and R.Y.; data curation, W.S.; writing—original draft preparation, W.S., L.H. and R.Y.; writing—review and editing, W.S., L.H. and R.Y.; visualization, W.S., R.Y. and L.H.; supervision, W.N., R.Y. and Z.L.; project administration, W.N., Z.L. and S.D.; funding acquisition, W.N., R.Y. and S.D. All authors have read and agreed to the published version of the manuscript.

Funding

This research was funded by the National Natural Science Foundation of China, grant No. 42177117 and No. 42277147, and the Zhejiang Collaborative Innovation Center for the Prevention and Control of Mountain Geological Hazards, grant No. PCMGH-2017-Z03.

Institutional Review Board Statement

Not applicable.

Data Availability Statement

The data presented in this study are available on request from the corresponding author. The data are not publicly available due to the dataset includes private information that could potentially identify participants or organizations involved in the research.

Acknowledgments

The authors would like to thank all who participated in this study, with their best wishes going out to their rigorous academic teachers. The authors would also like to express gratitude to their parents for their silent support.

Conflicts of Interest

Author Weida Ni was employed by the company Huadong Engineering Corporation Limited, Power Construction Corporation of China. The remaining authors declare that the research was conducted in the absence of any commercial or financial relationships that could be construed as a potential conflict of interest.

References

  1. Brideau, M.-A.; Yan, M.; Stead, D. The role of tectonic damage and brittle rock fracture in the development of large rock slope failures. Geomorphology 2009, 103, 30–49. [Google Scholar] [CrossRef]
  2. Wu, Q.; Liu, Y.; Tang, H.; Kang, J.; Wang, L.; Li, C.; Wang, D.; Liu, Z. Experimental study of the influence of wetting and drying cycles on the strength of intact rock samples from a red stratum in the Three Gorges Reservoir area. Eng. Geol. 2023, 314, 107013. [Google Scholar] [CrossRef]
  3. Niu, Q.J.; Jiang, L.S.; Li, C.A.; Zhao, Y.; Wang, Q.B.; Yuan, A.Y. Application and prospects of 3D printing in physical experiments of rock mass mechanics and engineering: Materials, methodologies and models. Int. J. Coal Sci. Technol. 2023, 10, 1–17. [Google Scholar] [CrossRef]
  4. Feng, F.; Chen, S.; Zhao, X.; Li, D.; Wang, X.; Cui, J. Effects of external dynamic disturbances and structural plane on rock fracturing around deep underground cavern. Int. J. Coal Sci. Technol. 2022, 9, 15. [Google Scholar] [CrossRef]
  5. Zhang, H.Q.; Zhao, Z.Y.; Tang, C.A.; Song, L. Numerical study of shear behavior of intermittent rock joints with different geometrical parameters. Int. J. Rock Mech. Min. Sci. 2006, 43, 802–816. [Google Scholar] [CrossRef]
  6. Sun, L.; Grasselli, G.; Liu, Q.; Tang, X.; Abdelaziz, A. The role of discontinuities in rock slope stability: Insights from a combined finite-discrete element simulation. Comput. Geotech. 2022, 147, 104788. [Google Scholar] [CrossRef]
  7. Zhou, X.; Chen, J.P.; Chen, Y.; Song, S.Y.; Shi, M.Y.; Zhan, J.W. Bayesian-based probabilistic kinematic analysis of discontinuity-controlled rock slope instabilities. Bull. Eng. Geol. Environ. 2016, 76, 1249–1262. [Google Scholar] [CrossRef]
  8. Wang, X.Q.; Gao, F.Q. Triaxial compression behavior of large-scale jointed coal: A numerical study. Int. J. Coal Sci. Technol. 2022, 9, 76. [Google Scholar] [CrossRef]
  9. Deere, D.U. Technical description of rock cores for engineering purpose. Rock Mech. Eng. Geol. 1964, 1, 17–22. [Google Scholar]
  10. Sari, M. The stochastic assessment of strength and deformability characteristics for a pyroclastic rock mass. Int. J. Rock Mech. Min. Sci. 2009, 46, 613–626. [Google Scholar] [CrossRef]
  11. Zheng, J.; Wang, X.H.; Lü, Q.; Liu, J.F.; Guo, J.C.; Liu, T.X.; Deng, J.H. A Contribution to Relationship Between Volumetric Joint Count (Jv) and Rock Quality Designation (RQD) in Three-Dimensional (3-D) Space. Rock Mech. Rock Eng. 2020, 53, 1485–1494. [Google Scholar] [CrossRef]
  12. Adarmanabadi, H.R.; Rasti, A.; Mojtabai, N.; Tabaei, M.; Razavi, M. Effects of discontinuities on the rock block geometry of dimension stone quarries: A case study. Geomech. Geoengin. Int. J. 2023. [Google Scholar] [CrossRef]
  13. Bieniawski, Z. Engineering classification of jointed rock masses. Civ. Eng. Siviele Ingenieurswese 1973, 12, 335–343. [Google Scholar]
  14. Bieniawski, Z. The rock mass rating (RMR) system (geomechanics classification) in engineering practice. In Rock Classification Systems for Engineering Purposes; Louis, K., Ed.; ASTM: West Conshohocken, PA, USA, 1988. [Google Scholar]
  15. Barton, N.; Lien, R.; Lunde, J. Engineering classification of rock masses for the design of tunnel support. Rock Mech. 1974, 6, 189–236. [Google Scholar] [CrossRef]
  16. Takahashi, T.; Takeuchi, T.; Sassa, K. ISRM Suggested Methods for borehole geophysics in rock engineering. Int. J. Rock Mech. Min. Sci. 2006, 43, 337–368. [Google Scholar] [CrossRef]
  17. Schunnesson, H. RQD predictions based on drill performance parameters. Tunn. Undergr. Space Technol. 1996, 11, 345–351. [Google Scholar] [CrossRef]
  18. He, M.M.; Li, N.; Yao, X.C.; Chen, Y.S. A New Method for Prediction of Rock Quality Designation in Borehole Using Energy of Rotary Drilling. Rock Mech. Rock Eng. 2020, 53, 3383–3394. [Google Scholar] [CrossRef]
  19. Zhang, K.; Hou, R.; Zhang, G.; Zhang, G.; Zhang, H. Rock Drillability Assessment and Lithology Classification Based on the Operating Parameters of a Drifter: Case Study in a Coal Mine in China. Rock Mech. Rock Eng. 2016, 49, 329–334. [Google Scholar] [CrossRef]
  20. Guo, H.-S.; Feng, X.-T.; Li, S.-J.; Yang, C.-X.; Yao, Z.-B. Evaluation of the Integrity of Deep Rock Masses Using Results of Digital Borehole Televiewers. Rock Mech. Rock Eng. 2017, 50, 1371–1382. [Google Scholar] [CrossRef]
  21. Han, Z.; Wang, C.; Hu, S.; Wang, Y. Application of Borehole Camera Technology in Fractured Rock Mass Investigation of a Submarine Tunnel. J. Coast. Res. 2018, 83, 609–614. [Google Scholar] [CrossRef]
  22. Falls, S.D.; Young, R.P. Acoustic emission and ultrasonic-velocity methods used to characterise the excavation disturbance associated with deep tunnels in hard rock. Tectonophysics 1998, 289, 1–15. [Google Scholar] [CrossRef]
  23. Kepic, A.; Kieu, D.T. Relationships between P-Wave Velocity and Rock Quality Designation-A Clustering Perspective. In Proceedings of the 24th European Meeting of Environmental and Engineering Geophysics, Porto, Portugal, 9–12 September 2018. [Google Scholar]
  24. Priest, S.D.; Hudson, J.A. Estimation of discontinuity spacing and trace length using scanline surveys. Int. J. Rock Mech. Min. Sci. Geomech. Abstr. 1981, 18, 183–197. [Google Scholar] [CrossRef]
  25. Sen, Z.; Kazi, A. Discontinuity spacing and RQD estimates from finite length scanlines. Int. J. Rock Mech. Min. Sci. Geomech. Abstr. 1984, 21, 203–212. [Google Scholar] [CrossRef]
  26. Palmstrom, A. Application of the volumetric joint count as a measure of rock mass jointing. In Proceedings of the International Symposium on Fundamentals of Rock Joints, Centek, Luleå, Sweden, 15–20 September 1985. [Google Scholar]
  27. Boadu, F.K.; Long, L.T. The fractal character of fracture spacing and RQD. Int. J. Rock Mech. Min. Sci. Geomech. Abstr. 1994, 31, 127–134. [Google Scholar] [CrossRef]
  28. Kayabasi, A.; Yesiloglu-Gultekin, N.; Gokceoglu, C. Use of non-linear prediction tools to assess rock mass permeability using various discontinuity parameters. Eng. Geol. 2015, 185, 1–9. [Google Scholar] [CrossRef]
  29. Öztürk, C.A.; Nasuf, E. Geostatistical assessment of rock zones for tunneling. Tunn. Undergr. Space Technol. 2002, 17, 275–285. [Google Scholar] [CrossRef]
  30. Mahmoodzadeh, A.; Mohammadi, M.; Ali, H.F.H.; Abdulhamid, S.N.; Ibrahim, H.H.; Noori, K.M.G. Dynamic prediction models of rock quality designation in tunneling projects. Transp. Geotech. 2021, 27, 100497. [Google Scholar] [CrossRef]
  31. He, M.M.; Zhao, J.R.; Deng, B.Y.; Zhang, Z.Q. Effect of layered joints on rockburst in deep tunnels. Int. J. Coal Sci. Technol. 2022, 9, 21. [Google Scholar] [CrossRef]
  32. Li, Y.J.; Song, L.H.; Tang, Y.J.; Zuo, J.P.; Xue, D.J. Evaluating the mechanical properties of anisotropic shale containing bedding and natural fractures with discrete element modeling. Int. J. Coal Sci. Technol. 2022, 9, 18. [Google Scholar] [CrossRef]
  33. Choi, S.Y.; Park, H.D. Variation of rock quality designation (RQD) with scanline orientation and length: A case study in Korea. Int. J. Rock Mech. Min. Sci. 2004, 41, 207–221. [Google Scholar] [CrossRef]
  34. Zhang, W.; Wang, Q.; Chen, J.-P.; Tan, C.; Yuan, X.-Q.; Zhou, F.-J. Determination of the optimal threshold and length measurements for RQD calculations. Int. J. Rock Mech. Min. Sci. 2012, 51, 1–12. [Google Scholar] [CrossRef]
  35. Zhang, W.; Chen, J.; Cao, Z.; Wang, R. Size effect of RQD and generalized representative volume elements: A case study on an underground excavation in Baihetan dam, Southwest China. Tunn. Undergr. Space Technol. 2013, 35, 89–98. [Google Scholar] [CrossRef]
  36. Ding, Q.; Wang, F.; Chen, J.; Wang, M.; Zhang, X. Research on Generalized RQD of Rock Mass Based on 3D Slope Model Established by Digital Close-Range Photogrammetry. Remote Sens. 2022, 14, 2275. [Google Scholar] [CrossRef]
  37. Rehman, H.; Kim, J.J.; Yoo, H.K. Stress reduction factor characterization for highly stressed jointed rock based on tunneling data from Pakistan. In Proceedings of the 2017 International Conference on Tunnels and Underground Spaces (ICTUS17), Seoul, Republic of Korea, 28 August–1 September 2017. [Google Scholar]
  38. Pells, P.J.; Bieniawski, Z.T.; Hencher, S.R.; Pells, S.E. Rock quality designation (RQD): Time to rest in peace. Can. Geotech. J. 2017, 54, 825–834. [Google Scholar] [CrossRef]
  39. Zhang, Z.; Ye, J. Expression and Analysis of Scale Effect and Anisotropy of Joint Roughness Coefficient Values Using Confidence Neutrosophic Number Cubic Values. Neutrosophic Sets Syst. 2023, 55, 118–131. [Google Scholar] [CrossRef]
  40. Zhang, S.; Ye, J. Group Decision-Making Model Using the Exponential Similarity Measure of Confidence Neutrosophic Number Cubic Sets in a Fuzzy Multi-Valued Circumstance. Neutrosophic Sets Syst. 2023, 53, 130–138. [Google Scholar] [CrossRef]
  41. Yong, R.; Huang, L.; Hou, Q.; Du, S. Class Ratio Transform with an Application to Describing the Roughness Anisotropy of Natural Rock Joints. Adv. Civ. Eng. 2020, 2020, 5069627. [Google Scholar] [CrossRef]
  42. Deng, J. On judging the admissibility of grey modeling via class ratio. J. Grey Syst. 1993, 5, 249–252. [Google Scholar]
  43. Kun-Li, W.; Jiang-Whai, D.; Ting-Cheng, C.; Chia-Chang, T. The discussions of class ratio for AGO algorithm in grey theory. In Proceedings of the 2001 IEEE International Conference on Systems, Man and Cybernetics. e-Systems and e-Man for Cybernetics in Cyberspace (Cat.No.01CH37236), Tucson, AZ, USA, 7–10 October 2001. [Google Scholar]
  44. Shen, Y.; Wei, Y. The grey model based on class ratio modeling. In Proceedings of the 2009 Chinese Control and Decision Conference, Guilin, China, 17–19 June 2009. [Google Scholar]
  45. Yang, B.; Fang, Z.; Zhang, K. Discrete GM (1, 1) model based on sequence of stepwise ratio. Syst. Eng. Electron. 2012, 34, 715–718. [Google Scholar] [CrossRef]
  46. Sánchez, L.K.; Emery, X.; Séguret, S.A. Geostatistical modeling of Rock Quality Designation (RQD) and geotechnical zoning accounting for directional dependence and scale effect. Eng. Geol. 2021, 293, 106338. [Google Scholar] [CrossRef]
  47. Lato, M.J.; Vöge, M. Automated mapping of rock discontinuities in 3D lidar and photogrammetry models. Int. J. Rock Mech. Min. Sci. 2012, 54, 150–158. [Google Scholar] [CrossRef]
  48. Xu, W.; Zhang, Y.; Li, X.; Wang, X.; Ma, F.; Zhao, J.; Zhang, Y. Extraction and statistics of discontinuity orientation and trace length from typical fractured rock mass: A case study of the Xinchang underground research laboratory site, China. Eng. Geol. 2020, 269, 105553. [Google Scholar] [CrossRef]
  49. Sturzenegger, M.; Stead, D. Close-range terrestrial digital photogrammetry and terrestrial laser scanning for discontinuity characterization on rock cuts. Eng. Geol. 2009, 106, 163–182. [Google Scholar] [CrossRef]
  50. Gaich, A.; Pötsch, M.; Fasching, A.; Schubert, W. Contact-free measurement of rock mass structures using the jointmetriX3D system. Int. J. Rock Mech. Min. Sci. 2004, 41, 304–309. [Google Scholar] [CrossRef]
  51. Gaich, A.; Poetsch, M.; Schubert, W. Acquisition and assessment of geometric rock mass features by true 3D images. In Proceedings of the Golden Rocks 2006, the 41st U.S. Symposium on Rock Mechanics (USRMS), Golden, CO, USA, 17–21 June 2006. [Google Scholar]
  52. Fisher, R.A. Dispersion on a sphere. In Proceedings of the The Royal Society A: Mathematical, Physical and Engineering Sciences (The Royal Society), London, UK, 7 May 1953. [Google Scholar]
  53. Huang, L.; Tang, H.; Wang, L.; Juang, C.H. Minimum Scanline-to-Fracture Angle and Sample Size Required to Produce a Highly Accurate Estimate of the 3-D Fracture Orientation Distribution. Rock Mech. Rock Eng. 2019, 52, 803–825. [Google Scholar] [CrossRef]
  54. Warburton, P.M. A stereological interpretation of joint trace data. Int. J. Rock Mech. Min. Sci. Geomech. Abstr. 1980, 17, 181–190. [Google Scholar] [CrossRef]
  55. Liu, C. Three-Dimensional Fracture Network Modeling of the Rock Mass for Datengxia Water Release Gate Foundation. Master’s Thesis, Jilin University, Jilin, China, 2018. [Google Scholar]
  56. Lin, J.; Sha, P.; Gao, S.; Ni, J. Characteristics Analysis of Generalized Rock Quality Designation (RQD) Based on Degree of Joint Development. Adv. Civ. Eng. 2021, 2021, 4702348. [Google Scholar] [CrossRef]
  57. Priest, S.D. Discontinuity Analysis for Rock Engineering, 1st ed.; Chapman & Hall: London, UK, 1993. [Google Scholar]
  58. Priest, S.D.; Hudson, J.A. Discontinuity spacings in rock. Int. J. Rock Mech. Min. Sci. Geomech. Abstr. 1976, 13, 135–148. [Google Scholar] [CrossRef]
  59. Bear, J. Dynamics of Fluids in Porous Media, 1st ed.; American Elsevier Publishing Company: New York, NY, USA, 1972. [Google Scholar]
  60. Wu, Q.; Kulatilake, P.H.S.W. REV and its properties on fracture system and mechanical properties, and an orthotropic constitutive model for a jointed rock mass in a dam site in China. Comput. Geotech. 2012, 43, 124–142. [Google Scholar] [CrossRef]
Disclaimer/Publisher’s Note: The statements, opinions and data contained in all publications are solely those of the individual author(s) and contributor(s) and not of MDPI and/or the editor(s). MDPI and/or the editor(s) disclaim responsibility for any injury to people or property resulting from any ideas, methods, instructions or products referred to in the content.

Article Metrics

Citations

Article Access Statistics

Multiple requests from the same IP address are counted as one view.