Intelligent Decision Support Systems—An Analysis of Machine Learning and Multicriteria Decision-Making Methods
Abstract
1. Introduction
- RQ1: What are the major application areas of IDSS for intelligent decision-making, based on multi-criteria?
- RQ2: What is the significance and impact of multicriteria-based decision support systems (DSS) for solving problems in diverse application areas?
- RQ3: What are the major problems solving approaches, algorithms, and methods used for multicriteria-based decision-making?
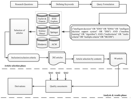
2. Research Methodology
2.1. Formulating the Research Questions
2.2. Keywords Definitions in the Light of Proposed Research Questions
2.3. Formulating the Query
2.4. Searched Libraries
- Science Direct library: https://www.sciencedirect.com/ accessed date: 29 December 2019
- ACM library: https://dl.acm.org/ accessed date: 30 December 2019
- Springer library: https://link.springer.com/ accessed date: 30 December 2019
- Taylor and Francis library: https://www.tandfonline.com/ accessed date: 31 December 2019
- Hindawi library: https://www.hindawi.com accessed date: 31 December 2019
- IEEE Xplore library: https://ieeexplore.ieee.org/Xplore/home.jsp accessed date: 29 December 2019
2.5. Selection of the Research Articles
2.6. Selection of Finalized Relevant Papers
2.7. Effectiveness of the Search Process
2.7.1. Papers’ Distribution Based on the Type of Research Material
2.7.2. Papers’ Distribution Based on the Library
2.7.3. Overall Effectiveness of the Search Process
3. Quality Assessment of Papers
4. Results and Discussion
4.1. Overall Assessment
4.2. High-Quality Papers Details
4.3. Good Quality Papers
4.4. Acceptable Quality
4.5. Frameworks, Methods, and Algorithms Used in Different Domains
5. Threats to Validity
5.1. Query Search Support of a Library
5.2. Scope of the Conducted Study
5.3. Existing Theoretical Approaches/Frameworks
6. Conclusions
Funding
Data Availability Statement
Conflicts of Interest
References
- Zhang, G.; Lu, J.; Gao, Y. Decision Making and Decision Support Systems. In Multi-Level Decision Making: Models, Methods and Applications; Springer: Berlin/Heidelberg, Germany, 2015; pp. 3–24. [Google Scholar]
- Kaklauskas, A. Intelligent Decision Support Systems. In Biometric and Intelligent Decision Making Support; Springer International Publishing: Cham, Switzerland, 2015; pp. 31–85. [Google Scholar]
- Leyva López, J.C.; Álvarez Carrillo, P.A.; Gastélum Chavira, D.A.; Solano Noriega, J.J. A web-based group decision support system for multicriteria ranking problems. Oper. Res. 2017, 17, 499–534. [Google Scholar] [CrossRef]
- Kozina, Y.; Volkova, N.; Horpenko, D. Mobile Application for Decision Support in Multi-Criteria Problems. In Proceedings of the 2018 IEEE Second International Conference on Data Stream Mining & Processing (DSMP), Lviv, Ukraine, 21–25 August 2018. [Google Scholar]
- Safdar, S.; Zafar, S.; Zafar, N.; Khan, N.F. Machine learning based decision support systems (DSS) for heart disease diagnosis: A review. Artif. Intell. Rev. 2018, 50, 597–623. [Google Scholar] [CrossRef]
- Aouadni, I.; Rebai, A. Decision support system based on genetic algorithm and multi-criteria satisfaction analysis (MUSA) method for measuring job satisfaction. Ann. Oper. Res. 2017, 256, 3–20. [Google Scholar] [CrossRef]
- Jemmali, M.; Alharbi, M.; Melhim, L.K.B. Intelligent Decision-Making Algorithm for Supplier Evaluation Based on Multi-criteria Preferences. In Proceedings of the 2018 1st International Conference on Computer Applications & Information Security (ICCAIS), Riyadh, Saudi Arabia, 4–6 April 2018. [Google Scholar]
- Petkovics, I.; Simon, J.; Petkovics, A.; Čović, Z. Selection of unmanned aerial vehicle for precision agriculture with multi-criteria decision making algorithm. In Proceedings of the 2017 IEEE 15th International Symposium on Intelligent Systems and Informatics (SISY), Subotica, Serbia, 14–16 September 2017. [Google Scholar]
- Schwenk-Ferrero, A.; Andrianov, A. Nuclear Waste Management Decision-Making Support with MCDA. Sci. Technol. Nucl. Install. 2017, 2017, 9029406. [Google Scholar] [CrossRef]
- Mardani, A.; Zavadskas, E.K.; Khalifah, Z.; Zakuan, N.; Jusoh, A.; Nor, K.M.; Khoshnoudi, M. A review of multi-criteria decision-making applications to solve energy management problems: Two decades from 1995 to 2015. Renew. Sustain. Energy Rev. 2017, 71, 216–256. [Google Scholar] [CrossRef]
- Fleig, C.; Augenstein, D.; Maedche, A. Designing a Process Mining-Enabled Decision Support System for Business Process Standardization in ERP Implementation Project; Springer International Publishing: Cham, Switzerland, 2018. [Google Scholar]
- Supriadi, L.S.R.; Sui Pheng, L. Knowledge Based Decision Support System (KBDSS). In Business Continuity Management in Construction; Springer: Singapore, 2018; pp. 155–174. [Google Scholar]
- Alaeddini, A.; Murty, K.G. DSS (Decision Support System) for Allocating Appointment Times to Calling Patients at a Medical Facility. In Case Studies in Operations Research: Applications of Optimal Decision Making; Murty, K.G., Ed.; Springer: New York, NY, USA, 2015; pp. 83–109. [Google Scholar]
- Kitchenham, B. Procedures for performing systematic reviews. Keele UK Keele Univ. 2004, 33, 1–26. [Google Scholar]
- Keele, S. Guidelines for Performing Systematic Literature Reviews in Software Engineering; Technical Report, Ver. 2.3 EBSE Technical Report; EBSE: Goyang-si, Republic of Korea, 2007. [Google Scholar]
- Kitchenham, B.; Charters, S. Guidelines for Performing Systematic Literaturereviews in Software Engineering. Evidence-Based Software Engineering. 2007; Available online: https://www.scirp.org/(S(oyulxb452alnt1aej1nfow45))/reference/ReferencesPapers.aspx?ReferenceID=1555797 (accessed on 2 January 2023).
- Karlsson, I.; Ng, A.H.C.; Syberfeldt, A.; Bandaru, S. An Interactive Decision Support System Using Simulation-Based Optimization and Data Mining. In Proceedings of the 2015 Winter Simulation Conference, Huntington Beach, CA, USA, 6–9 December 2015; IEEE Press: Huntington Beach, CA, USA, 2015; pp. 2112–2123. [Google Scholar]
- Duan, H.; Deng, Z.; Deng, F.; Wang, D. Assessment of Groundwater Potential Based on Multicriteria Decision Making Model and Decision Tree Algorithms. Math. Probl. Eng. 2016, 2016, 2064575. [Google Scholar] [CrossRef]
- Deaconescu, A. Decision Support System Based on Robust Design Methods. In Proceedings of the 2017 4th International Conference on Biomedical and Bioinformatics Engineering, Lisbon, Portugal, 14–16 May 2017; Association for Computing Machinery: Seoul, Republic of Korea, 2017; pp. 109–114. [Google Scholar]
- Hamrouni, B.; Korichi, A.; Bourouis, A. IDSS-BM: Intelligent Decision Support System for Business Models. In Proceedings of the 7th International Conference on Software Engineering and New Technologies, Hammamet, Tunisie, 26–28 December 2018; ACM: New York, NY, USA, 2018. [Google Scholar]
- Bukharov, O.E.; Bogolyubov, D.P. Development of a decision support system based on neural networks and a genetic algorithm. Expert Syst. Appl. 2015, 42, 6177–6183. [Google Scholar] [CrossRef]
- Camacho-Collados, M.; Liberatore, F. A Decision Support System for predictive police patrolling. Decis. Support Syst. 2015, 75, 25–37. [Google Scholar] [CrossRef]
- Fancello, G.; Carta, M.; Fadda, P. A Decision Support System for Road Safety Analysis. Transp. Res. Procedia 2015, 5, 201–210. [Google Scholar] [CrossRef]
- Ferretti, V.; Montibeller, G. Key challenges and meta-choices in designing and applying multi-criteria spatial decision support systems. Decis. Support Syst. 2016, 84, 41–52. [Google Scholar] [CrossRef]
- Kaklauskas, A.; Gudauskas, R. 17—Intelligent decision-support systems and the Internet of Things for the smart built environment. In Start-Up Creation; Pacheco-Torgal, F., Rasmussen, E., Granqvist, C.-G., Ivanov, V., Kaklauskas, A., Makonin, S., Eds.; Woodhead Publishing: Sawston, UK, 2016; pp. 413–449. [Google Scholar]
- Noorollahi, Y.; Yousefi, H.; Mohammadi, M. Multi-criteria decision support system for wind farm site selection using GIS. Sustain. Energy Technol. Assess. 2016, 13, 38–50. [Google Scholar] [CrossRef]
- Zare, M.; Pahl, C.; Rahnama, H.; Nilashi, M.; Mardani, A.; Ibrahim, O.; Ahmadi, H. Multi-criteria decision making approach in E-learning: A systematic review and classification. Appl. Soft Comput. 2016, 45, 108–128. [Google Scholar] [CrossRef]
- Fu, X.; Zeng, X.-J.; Luo, X.; Wang, D.; Xu, D.; Fan, Q.-L. Designing an intelligent decision support system for effective negotiation pricing: A systematic and learning approach. Decis. Support Syst. 2017, 96, 49–66. [Google Scholar] [CrossRef]
- Yazdani, M.; Zarate, P.; Coulibaly, A.; Zavadskas, E.K. A group decision making support system in logistics and supply chain management. Expert Syst. Appl. 2017, 88, 376–392. [Google Scholar] [CrossRef]
- Drakaki, M.; Gören, H.G.; Tzionas, P. An intelligent multi-agent based decision support system for refugee settlement siting. Int. J. Disaster Risk Reduct. 2018, 31, 576–588. [Google Scholar] [CrossRef]
- Gül, S.; Kabak, Ö.; Topcu, I. A multiple criteria credit rating approach utilizing social media data. Data Knowl. Eng. 2018, 116, 80–99. [Google Scholar] [CrossRef]
- Hirsch, P.; Grochowski, M.; Duzinkiewicz, K. Decision support system for design of long distance heat transportation system. Energy Build. 2018, 173, 378–388. [Google Scholar] [CrossRef]
- Cancela, H.; Higgins, A.; Pagès-Bernaus, A.; Plà-Aragonès, L.M. Prologue—BigData and DSS in agriculture. Comput. Electron. Agric. 2019, 161, 1–3. [Google Scholar] [CrossRef]
- Mannina, G.; Rebouças, T.F.; Cosenza, A.; Sànchez-Marrè, M.; Gibert, K. Decision support systems (DSS) for wastewater treatment plants—A review of the state of the art. Bioresour. Technol. 2019, 290, 121814. [Google Scholar] [CrossRef]
- Marzouk, M.; Mohamed, B. Integrated agent-based simulation and multi-criteria decision making approach for buildings evacuation evaluation. Saf. Sci. 2019, 112, 57–65. [Google Scholar] [CrossRef]
- Ploskas, N.; Papathanasiou, J. A decision support system for multiple criteria alternative ranking using TOPSIS and VIKOR in fuzzy and nonfuzzy environments. Fuzzy Sets Syst. 2019, 377, 1–30. [Google Scholar] [CrossRef]
- Torabi Moghadam, S.; Lombardi, P. An interactive multi-criteria spatial decision support system for energy retrofitting of building stocks using CommuntiyVIZ to support urban energy planning. Build. Environ. 2019, 163, 106233. [Google Scholar] [CrossRef]
- Najarian, K.; Ward, K.R.; Shirani, S. Biomedical Signal and Image Processing for Clinical Decision Support Systems 2014. Comput. Math. Methods Med. 2015, 2015, 974592. [Google Scholar] [CrossRef] [PubMed]
- Wang, C.-S.; Yang, H.-L.; Lin, S.-L. To Make Good Decision: A Group DSS for Multiple Criteria Alternative Rank and Selection. Math. Probl. Eng. 2015, 2015, 186970. [Google Scholar] [CrossRef][Green Version]
- Cruz-Reyes, L.; Fernandez, E.; Sanchez, P.; Coello Coello, C.A.; Gomez, C. Incorporation of implicit decision-maker preferences in multi-objective evolutionary optimization using a multi-criteria classification method. Appl. Soft Comput. 2017, 50, 48–57. [Google Scholar] [CrossRef]
- Chen, R.-C.; Jiang, H.Q.; Huang, C.-Y.; Bau, C.-T. Clinical Decision Support System for Diabetes Based on Ontology Reasoning and TOPSIS Analysis. J. Healthc. Eng. 2017, 2017, 4307508. [Google Scholar] [CrossRef]
- Chen, R.; Liu, Y.; Fan, H.; Zhao, J.; Ye, X. An integrated approach for automated physical architecture generation and multi-criteria evaluation for complex product design. J. Eng. Des. 2019, 30, 63–101. [Google Scholar] [CrossRef]
- Singh, A.; Pandey, B. A New Intelligent Medical Decision Support System Based on Enhanced Hierarchical Clustering and Random Decision Forest for the Classification of Alcoholic Liver Damage, Primary Hepatoma, Liver Cirrhosis, and Cholelithiasis. J. Healthc. Eng. 2018, 2018, 1469043. [Google Scholar] [CrossRef]
- Tsougos, I.; Vamvakas, A.; Kappas, C.; Fezoulidis, I.; Vassiou, K. Application of Radiomics and Decision Support Systems for Breast MR Differential Diagnosis. Comput. Math. Methods Med. 2018, 2018, 7417126. [Google Scholar] [CrossRef]
- Benditz, A.; Faber, F.; Wenk, G.; Fuchs, T.; Salak, N.; Grifka, J.; Vogl, M.; Menke, M.; Jansen, P. The Role of a Decision Support System in Back Pain Diagnoses: A Pilot Study. BioMed Res. Int. 2019, 2019, 1314028. [Google Scholar] [CrossRef] [PubMed]
- Mabkhot, M.M.; Al-Samhan, A.M.; Hidri, L. An Ontology-Enabled Case-Based Reasoning Decision Support System for Manufacturing Process Selection. Adv. Mater. Sci. Eng. 2019, 2019, 2505183. [Google Scholar] [CrossRef]
- Sowah, R.A.; Kuuboore, M.; Ofoli, A.; Kwofie, S.; Asiedu, L.; Koumadi, K.M.; Apeadu, K.O. Decision Support System (DSS) for Fraud Detection in Health Insurance Claims Using Genetic Support Vector Machines (GSVMs). J. Eng. 2019, 2019, 1432597. [Google Scholar] [CrossRef]
- van Wijk, Y.; Halilaj, I.; van Limbergen, E.; Walsh, S.; Lutgens, L.; Lambin, P.; Vanneste, B.G.L. Decision Support Systems in Prostate Cancer Treatment: An Overview. BioMed Res. Int. 2019, 2019, 4961768. [Google Scholar] [CrossRef] [PubMed]
- Gómez, D.; Martínez, J.-F.; Sendra, J.; Rubio, G. Development of a Decision Making Algorithm for Traffic Jams Reduction Applied to Intelligent Transportation Systems. J. Sens. 2016, 2016, 9271986. [Google Scholar] [CrossRef]
- Ahmed, A.; Ahmad, W.; Khan, M.J.; Siddiqui, S.A.; Cheema, H.M. A wearable sensor based multi-criteria-decision-system for real-time seizure detection. In Proceedings of the 2017 39th Annual International Conference of the IEEE Engineering in Medicine and Biology Society (EMBC), Jeju Island, Republic of Korea, 11–15 July 2017. [Google Scholar]
- Mukhamediev, R.; Mustakayev, R.; Yakunin, K.; Kiseleva, S.; Gopejenko, V. Multi-criteria decision support system for RES evaluation. In Proceedings of the 2018 IEEE 12th International Conference on Application of Information and Communication Technologies (AICT), Almaty, Kazakhstan, 17–19 October 2018. [Google Scholar]
- Abdel-Basset, M.; Manogaran, G.; Gamal, A.; Chang, V. A Novel Intelligent Medical Decision Support Model Based on Soft Computing and IoT. IEEE Internet Things J. 2019, 7, 4160–4170. [Google Scholar] [CrossRef]
- Mukhamediev, R.I.; Mustakayev, R.; Yakunin, K.; Kiseleva, S.; Gopejenko, V. Multi-Criteria Spatial Decision Making Supportsystem for Renewable Energy Development in Kazakhstan. IEEE Access 2019, 7, 122275–122288. [Google Scholar] [CrossRef]
- Esmaelian, M.; Tavana, M.; Santos Arteaga, F.J.; Mohammadi, S. A multicriteria spatial decision support system for solving emergency service station location problems. Int. J. Geogr. Inf. Sci. 2015, 29, 1187–1213. [Google Scholar] [CrossRef]
- Dellino, G.; Laudadio, T.; Mari, R.; Mastronardi, N.; Meloni, C. A reliable decision support system for fresh food supply chain management. Int. J. Prod. Res. 2018, 56, 1458–1485. [Google Scholar] [CrossRef]
- Farshidi, S.; Jansen, S.; de Jong, R.; Brinkkemper, S. A decision support system for software technology selection. J. Decis. Syst. 2018, 27, 98–110. [Google Scholar] [CrossRef]
- Rybnytska, O.; Burstein, F.; Rybin, A.V.; Zaslavsky, A. Decision support for optimizing waste management. J. Decis. Syst. 2018, 27, 68–78. [Google Scholar] [CrossRef]
- Attardi, R.; Cerreta, M.; Poli, G. A Collaborative Multi-Criteria Spatial Decision Support System for Multifunctional Landscape Evaluation; Springer International Publishing: Cham, Switzerland, 2015. [Google Scholar]
- Bakshi, T.; Sinharay, A.; Sarkar, B.; Sanyal, S.K. A New DST-Belief Theoretic Project Selection Model for Multi-Criteria Decision Support System. J. Inst. Eng. (India) Ser. C 2015, 96, 337–349. [Google Scholar] [CrossRef]
- Ferreira, J.A.; Costa, M.; Tereso, A.; Oliveira, J.A. A Multi-Criteria Decision Support System for a Routing Problem in Waste Collection; Springer International Publishing: Cham, Switzerland, 2015. [Google Scholar]
- Kalinina, M. Multi Criteria Decision Support System: Preference Information and Robustness; Springer International Publishing: Cham, Switzerland, 2015. [Google Scholar]
- Lee, J.; Cho, H.; Kim, Y.S. Agile Supply Chain Decision Support System. In Reshaping Society through Analytics, Collaboration, and Decision Support: Role of Business Intelligence and Social Media; Iyer, L.S., Power, D.J., Eds.; Springer International Publishing: Cham, Switzerland, 2015; pp. 29–50. [Google Scholar]
- Luè, A.; Colorni, A. A Multicriteria Spatial Decision Support System for Hazardous Material Transport. In Evaluation and Decision Models with Multiple Criteria: Case Studies; Bisdorff, R., Dias, L.C., Meyer, P., Mousseau, V., Pirlot, M., Eds.; Springer: Berlin/Heidelberg, Germany, 2015; pp. 429–452. [Google Scholar]
- Sokolov, B.V.; Zelentsov, V.A.; Brovkina, O.; Pavlov, A.N.; Mochalov, V.F.; Potryasaev, S.A. Intelligent Integrated Decision Support Systems for Territory Management; Springer International Publishing: Cham, Switzerland, 2015. [Google Scholar]
- Cerreta, M.; Panaro, S.; Poli, G. A Knowledge-Based Approach for the Implementation of a SDSS in the Partenio Regional Park (Italy); Springer International Publishing: Cham, Switzerland, 2016. [Google Scholar]
- Gomes, M.; Andrade, F.; Novais, P. Enhancing Municipal Decision-Making through an Intelligent Conflict Support System; Springer International Publishing: Cham, Switzerland, 2016. [Google Scholar]
- Gowri, S.; Vigneshwari, S.; Sathiyavathi, R.; Kalai Lakshmi, T.R. A Framework for Group Decision Support System Using Cloud Database for Broadcasting Earthquake Occurrences; Springer: Singapore, 2016. [Google Scholar]
- Haidar, A.D. Techniques for Intelligent Decision Support Systems. In Construction Program Management—Decision Making and Optimization Techniques; Springer International Publishing: Cham, Switzerland, 2016; pp. 159–183. [Google Scholar]
- Papathanasiou, J.; Ploskas, N.; Bournaris, T.; Manos, B. A Decision Support System for Multiple Criteria Alternative Ranking Using TOPSIS and VIKOR: A Case Study on Social Sustainability in Agriculture; Springer International Publishing: Cham, Switzerland, 2016. [Google Scholar]
- Pierce, S.A.; Sharp, J.M.; Eaton, D.J. Decision Support Systems and Processes for Groundwater. In Integrated Groundwater Management: Concepts, Approaches and Challenges; Jakeman, A.J., Barreteau, O., Hunt, R.J., Rinaudo, J.-D., Ross, A., Eds.; Springer International Publishing: Cham, Switzerland, 2016; pp. 639–665. [Google Scholar]
- Sadeghian, R.; Sadeghian, M.R. A decision support system based on artificial neural network and fuzzy analytic network process for selection of machine tools in a flexible manufacturing system. Int. J. Adv. Manuf. Technol. 2016, 82, 1795–1803. [Google Scholar] [CrossRef]
- Sapienza, G.; Brestovac, G.; Grgurina, R.; Seceleanu, T. On applying multiple criteria decision analysis in embedded systems design. Des. Autom. Embed. Syst. 2016, 20, 211–238. [Google Scholar] [CrossRef]
- Tafreshi, P.F.; Aghdaie, M.H.; Behzadian, M.; Abadi, M.G. Developing a group decision support system for advertising media evaluation: A case in the middle east. Group Decis. Negot. 2016, 25, 1021–1048. [Google Scholar] [CrossRef]
- Gomes, M.; Silva, F.; Ferraz, F.; Silva, A.; Analide, C.; Novais, P. Developing an Ambient Intelligent-Based Decision Support System for Production and Control Planning; Springer International Publishing: Cham, Switzerland, 2017. [Google Scholar]
- Kokkinos, K.; Papageorgiou, E.; Dafopoulos, V.; Adritsos, I. Efficiency in Energy Decision Support Systems Using Soft Computing Techniques. In Intelligent Decision Support Systems for Sustainable Computing: Paradigms and Applications; Sangaiah, A.K., Abraham, A., Siarry, P., Sheng, M., Eds.; Springer International Publishing: Cham, Switzerland, 2017; pp. 33–52. [Google Scholar]
- Korczak, J.; Dudycz, H.; Nita, B.; Oleksyk, P.; Kaźmierczak, A. Extension of Intelligence of Decision Support Systems: Manager Perspective; Springer International Publishing: Cham, Switzerland, 2017. [Google Scholar]
- Kureichik, V.; Safronenkova, I. Ontology-Based Decision Support System for the Choice of Problem-Solving Procedure of Commutation Circuit Partitioning; Springer International Publishing: Cham, Switzerland, 2017. [Google Scholar]
- Martin, A.; Zarate, P.; Camillieri, G. A Multi-Criteria Recommender System Based on Users’ Profile Management. In Multiple Criteria Decision Making: Applications in Management and Engineering; Zopounidis, C., Doumpos, M., Eds.; Springer International Publishing: Cham, Switzerland, 2017; pp. 83–98. [Google Scholar]
- Mohamed, M.S.E.; Binsultan, A.A. Developing an Intelligent Decision Support System Approach for Crisis Preparedness; Springer International Publishing: Cham, Switzerland, 2017. [Google Scholar]
- Sangaiah, A.K.; Abraham, A.; Siarry, P.; Sheng, M. Intelligent Decision Support Systems for Sustainable Computing. In Intelligent Decision Support Systems for Sustainable Computing: Paradigms and Applications; Sangaiah, A.K., Abraham, A., Siarry, P., Sheng, M., Eds.; Springer International Publishing: Cham, Switzerland, 2017; pp. 1–6. [Google Scholar]
- Şener, U.; Gökalp, E.; Eren, P.E. ClouDSS: A Decision Support System for Cloud Service Selection; Springer International Publishing: Cham, Switzerland, 2017. [Google Scholar]
- Shin, S.-J.; Kim, D.B.; Shao, G.; Brodsky, A.; Lechevalier, D. Developing a decision support system for improving sustainability performance of manufacturing processes. J. Intell. Manuf. 2017, 28, 1421–1440. [Google Scholar] [CrossRef]
- Silahtaroğlu, G. Implementing Adaptive Strategies of Decision Support Systems During Crises. In Global Business Strategies in Crisis: Strategic Thinking and Development; Hacioğlu, Ü., Dinçer, H., Alayoğlu, N., Eds.; Springer International Publishing: Cham, Switzerland, 2017; pp. 287–302. [Google Scholar]
- Varade, A.M.; Khare, Y.D.; Dongre, K.P.; Muley, S.; Wasnik, G. Integrated geographical information system (GIS)-based decision support system (DSS) approach to identify the site-specific water conservation structures in a watershed of Nagpur district, Central India. Sustain. Water Resour. Manag. 2017, 3, 141–155. [Google Scholar] [CrossRef]
- Corbelle-Rico, E.; Santé-Riveira, I.; Crecente-Maseda, R. A Decision Support System for Farmland Preservation: Integration of Past and Present Land Use. In Spatial Analysis and Location Modeling in Urban and Regional Systems; Thill, J.-C., Ed.; Springer: Berlin/Heidelberg, Germany, 2018; pp. 173–192. [Google Scholar]
- Gąbka, J.; Filcek, G. Multiple Criteria Decision Support System for Making the Best Manufacturing Technologies Choice and Assigning Contractors; Springer International Publishing: Cham, Switzerland, 2018. [Google Scholar]
- Kapilan, S.; Elangovan, K. Potential landfill site selection for solid waste disposal using GIS and multi-criteria decision analysis (MCDA). J. Cent. South Univ. 2018, 25, 570–585. [Google Scholar] [CrossRef]
- Kondratenko, Y.P.; Kondratenko, G.; Sidenko, I. Intelligent Decision Support System for Selecting the University-Industry Cooperation Model Using Modified Antecedent-Consequent Method; Springer International Publishing: Cham, Switzerland, 2018. [Google Scholar]
- Mar-Ortiz, J.; Gracia, M.D.; Castillo-García, N. Challenges in the Design of Decision Support Systems for Port and Maritime Supply Chains. In Exploring Intelligent Decision Support Systems: Current State and New Trends; Valencia-García, R., Paredes-Valverde, M.A., Salas-Zárate, M.d.P., Alor-Hernández, G., Eds.; Springer International Publishing: Cham, Switzerland, 2018; pp. 49–71. [Google Scholar]
- Petrillo, A.; Carotenuto, P.; Baffo, I.; De Felice, F. A web-based multiple criteria decision support system for evaluation analysis of carpooling. Environ. Dev. Sustain. 2018, 20, 2321–2341. [Google Scholar] [CrossRef]
- Rauner, M.S.; Niessner, H.; Odd, S.; Pope, A.; Neville, K.; O’Riordan, S.; Sasse, L.; Tomic, K. An advanced decision support system for European disaster management: The feature of the skills taxonomy. Cent. Eur. J. Oper. Res. 2018, 26, 485–530. [Google Scholar] [CrossRef]
- Zhuang, Z.-Y.; Yang, L.-W.; Lee, M.-H.; Wang, C.-Y. ‘MEAN + R’: Implementing a web-based, multi-participant decision support system using the prevalent MEAN architecture with R based on a revised intuitionistic-fuzzy multiple attribute decision-making model. Microsyst. Technol. 2018, 24, 4291–4309. [Google Scholar] [CrossRef]
- Baykasoğlu, A.; Subulan, K.; Serdar Taşan, A.; Dudaklı, N.; Turan, M.; Çelik, E.; Ülker, Ö. Development of a Web-Based Decision Support System for Strategic and Tactical Sustainable Fleet Management Problems in Intermodal Transportation Networks. In Lean and Green Supply Chain Management: Optimization Models and Algorithms; Paksoy, T., Weber, G.-W., Huber, S., Eds.; Springer International Publishing: Cham, Switzerland, 2019; pp. 189–230. [Google Scholar]
- Bouzayane, S.; Saad, I. Intelligent Multicriteria Decision Support System for a Periodic Prediction; Springer International Publishing: Cham, Switzerland, 2019. [Google Scholar]
- Eraslan, E.; İÇ, Y.T. An improved decision support system for ABC inventory classification. Evol. Syst. 2019, 11, 683–696. [Google Scholar] [CrossRef]
- Galińska, B. Intelligent Decision Making in Transport. Evaluation of Transportation Modes (Types of Vehicles) Based on Multiple Criteria Methodology; Springer International Publishing: Cham, Switzerland, 2019. [Google Scholar]
- Haddad, M.; Sanders, D.; Bausch, N.; Tewkesbury, G.; Gegov, A.; Hassan, M. Learning to Make Intelligent Decisions Using an Expert System for the Intelligent Selection of Either PROMETHEE II or the Analytical Hierarchy Process; Springer International Publishing: Cham, Switzerland, 2019. [Google Scholar]
- Lee, P.-C.; Lo, T.-P.; Tian, M.-Y.; Long, D. An Efficient Design Support System based on Automatic Rule Checking and Case-based Reasoning. KSCE J. Civ. Eng. 2019, 23, 1952–1962. [Google Scholar] [CrossRef]
- Pashkevich, A.; Shubenkova, K.; Makarova, I.; Sabirzyanov, D. Decision Support System to Improve Delivery of Large and Heavy Goods by Road Transport; Springer International Publishing: Cham, Switzerland, 2019. [Google Scholar]
- Taif, F.; Namir, A.; Azouazi, M. Modeling, Design and Development of a Multi-agent Decision Support System for the Real-Time Control of the Operating Theaters; Springer International Publishing: Cham, Switzerland, 2019. [Google Scholar]
- Belciug, S.; Gorunescu, F. Data Mining-Based Intelligent Decision Support Systems. In Intelligent Decision Support Systems—A Journey to Smarter Healthcare; Springer International Publishing: Cham, Switzerland, 2020; pp. 103–258. [Google Scholar]
- Jiang, Y.; Qiu, B.; Xu, C.; Li, C. The Research of Clinical Decision Support System Based on Three-Layer Knowledge Base Model. J. Healthc. Eng. 2017, 2017, 6535286. [Google Scholar] [CrossRef] [PubMed]
- Chen, Y.-F.; Lin, C.-S.; Wang, K.-A.; Rahman, L.O.A.; Lee, D.-J.; Chung, W.-S.; Lin, H.-H. Design of a Clinical Decision Support System for Fracture Prediction Using Imbalanced Dataset. J. Healthc. Eng. 2018, 2018, 9621640. [Google Scholar] [CrossRef]
- Hua, T.M.; Nguyen, T.K.; Thi, H.V.D.; Thi, N.A.N. Towards a Decision Support System for Municipal Waste Collection by Integrating Geographical Information System Map, Smart Devices and Agent-Based Model. In Proceedings of the Seventh Symposium on Information and Communication Technology, Ho Chi Minh City, Vietnam, 8–9 December 2016; Association for Computing Machinery: Ho Chi Minh City, Vietnam, 2016; pp. 139–146. [Google Scholar]













| S. No | Research Question | Objective | 
|---|---|---|
| RQ1 | What are the major application areas for IDSS for intelligent decision-making based on multi-criteria? | To identify the scope of the decision support system and multi-criteria used for decision-making in different application areas | 
| RQ2 | What is the significance and impact of multi-criteria-based decision support systems (DSS) for solving problems in the diverse area of application | To know the impact or significance of the multi-criteria decision support system on the different application areas | 
| RQ3 | What are the major problems solving approaches, algorithms, and methods used for multi-criteria-based decision-making? | To assess the main approaches, algorithms and methods used by decision support systems to solve the problems of the application domain. | 
| S. No | Similar Keyword | Purpose | 
|---|---|---|
| 1 | intelligent decision, IDSS, IDSSs, intelligent decision support system, DSS | Keywords to intelligent decision support system in the literature | 
| 2 | machine learning, algorithm | To search the papers with the machine learning approach, algorithm, or related procedure | 
| 3 | multi-criteria, multiple criteria, MCDM | To include the decision support systems that are based on multiple criteria | 
| S. No | Query Format | Query | 
|---|---|---|
| 1 | Without quotations | (Intelligent decision OR IDSS OR IDSSs OR intelligent decision support system OR DSS) AND (machine learning OR algorithm) AND (multicriteria OR multi-criteria OR multiple criteria OR MCDM) | 
| 2 | With quotations | (“intelligent decision” OR “IDSS” OR “IDSSs” OR “decision support system” OR “DSS”) AND (“machine learning” OR “algorithm”) AND (“multicriteria” OR “multi-criteria” OR “multiple criteria” OR “MCDM”) | 
| S. No | Libraries | Keywords Query | Total | Included | Period | 
|---|---|---|---|---|---|
| 1 | ACM | (“intelligent decision” OR “IDSS” OR “IDSSs” OR “decision support system” OR “DSS”) AND (“machine learning” OR “algorithm”) AND (“multicriteria” OR “multi-criteria” OR “multiple criteria” OR “MCDM”) | 45 | 17 | 2015–2020 | 
| 2 | IEEE Xplore | (intelligent decision OR IDSS OR IDSSs OR intelligent decision support system OR DSS) AND (machine learning OR algorithm) AND (multicriteria OR multi-criteria OR multiple criteria OR MCDM) | 62 | 20 | 2015–2020 | 
| 3 | Science Direct | (“intelligent decision” OR “IDSS” OR “IDSSs” OR “intelligent decision support system” OR “DSS”) AND (“machine learning” OR “algorithm”) AND (“multicriteria” OR “multi-criteria” OR “multiple criteria” OR “MCDM”) | 458 | 42 | 2015–2020 | 
| 4 | Springer | (“intelligent decision” OR “IDSS” OR “IDSSs” OR “intelligent decision support system” OR “DSS”) AND (“machine learning” OR “algorithm”) AND (“multicriteria” OR “multi-criteria” OR “multiple criteria” OR “MCDM”) | 555 | 77 | 2015–2020 | 
| 5 | Taylor and Francis | (“intelligent decision” OR “IDSS” OR “IDSSs” OR “intelligent decision support system” OR “DSS”) AND (“machine learning” OR “algorithm”) AND (“multicriteria” OR “multi-criteria” OR “multiple criteria” OR “MCDM”) | 89 | 17 | 2015–2020 | 
| S. No | Library | Selected Papers | Final Selected Papers | 
|---|---|---|---|
| 1 | ACM | 7 | 4 | 
| 2 | Science Direct | 42 | 18 | 
| 3 | Springer | 77 | 52 | 
| 4 | Hindawi | 39 | 13 | 
| 5 | IEEE Xplore | 20 | 7 | 
| 6 | Taylor and Francis | 17 | 4 | 
| Library | Papers | 
|---|---|
| ACM | [17,18,19,20] | 
| Science Direct | [10,21,22,23,24,25,26,27,28,29,30,31,32,33,34,35,36,37] | 
| Hindawi | [9,38,39,40,41,42,43,44,45,46,47,48,49] | 
| IEEE Explore | [4,7,8,50,51,52,53] | 
| Taylor & Francis | [54,55,56,57] | 
| Springer | [1,2,3,5,6,11,12,13,58,59,60,61,62,63,64,65,66,67,68,69,70,71,72,73,74,75,76,77,78,79,80,81,82,83,84,85,86,87,88,89,90,91,92,93,94,95,96,97,98,99,100,101] | 
| Quality Assessment | Description | Formula | 
|---|---|---|
| QA1 (Impact) | The impact of a paper is considered as high if a working system is developed for solving decision-making problems as compared to the framework/model proposed or the review or survey conducted. | Review or survey = 0.5 Framework or model = 0.7 Decision support system = 1 | 
| QA2 (Scope) | This measures the support for use of a decision support system in the application domain in solving decision-making problems. The application domain is considered to have higher priority if more applications from that domain are supported by decision support systems. | Where is the no of papers belonging to the same area of application | 
| QA3 (Accumulative) | To score the papers by the inclusion of paper impact as well as the importance of the application domain | |
| Quality criteria | Based on the scoring criteria, papers are measured in terms of overall quality | If value (QA3) >= 0.7 (High Quality) If value (QA3) >= 0.5 (Good Quality) If value (QA3) < 0.5 (Acceptable Quality) | 
| S. No | Application Domain | No of Papers | Reference | 
|---|---|---|---|
| 1 | Agriculture | 5 | [8,29,33,69,85] | 
| 2 | Business sector | 8 | [6,11,20,28,31,76,83,95] | 
| 3 | Computer field | 15 | [2,3,4,12,25,27,36,56,72,77,78,81,97,98,101] | 
| 4 | General problem solving | 7 | [19,21,24,39,59,61,94] | 
| 5 | Law | 1 | [66] | 
| 6 | Industrial domain | 6 | [17,46,71,74,82,86] | 
| 7 | Media evaluation | 1 | [73] | 
| 8 | Medical field | 15 | [5,13,38,41,43,44,45,47,48,50,52,92,100,102,103] | 
| 9 | People safety | 2 | [22,35] | 
| 10 | Supply chain | 4 | [7,55,62,89] | 
| 11 | Sustainable computing | 1 | [80] | 
| 12 | Transportation | 10 | [23,49,60,63,64,90,93,96,99,104] | 
| 13 | University or Company | 1 | [88] | 
| 14 | Waste management | 3 | [9,57,87] | 
| 15 | Water resource management | 2 | [34,84] | 
| 16 | Geography | 2 | [58,65] | 
| 17 | Energy sector | 6 | [10,26,37,51,53,75] | 
| 18 | Disaster management | 4 | [54,67,79,91] | 
| 19 | Information about DSS | 2 | [1,68] | 
| 20 | Environmental side | 1 | [32] | 
| 21 | Hydrogeological sciences | 1 | [70] | 
| 22 | Refugees settlement | 1 | [30] | 
| Citation | Short Description | Year | Application Domain | Quality | 
|---|---|---|---|---|
| [6] | The study proposed a DSS to measure job satisfaction with the help of the MUSA method and the continuous genetic algorithm. | 2017 | Business sector | High Quality | 
| [28] | The study proposed systematic learning and an approach regarding the problem of price negotiation. | 2017 | Business sector | High Quality | 
| [83] | The authors presented a decision support system in general along with some details regarding its use for business purposes that can be used by top management. | 2017 | Business sector | High Quality | 
| [11] | The study proposed DSS help to reduce the cost of standardization as well as the implementation of a process that minimizes the degree of organizational changes required in standardization and ERP implementation project. | 2018 | Business sector | High Quality | 
| [31] | The proposed approach utilizes the multiple criteria approach for identifying and assigning a rating to the different companies based on their social data. The study concludes that social media data provide better insights relating to the credibility of companies. | 2018 | Business sector | High Quality | 
| [20] | The paper discusses how intelligent decision support systems can be equipped with the ability to explain proposed solutions. The proposed system is based on case-based reasoning (CBR) as a resolution methodology. | 2018 | Business sector | High Quality | 
| [95] | The proposed system helps the decision maker regarding the decision for inventory classification. The presented Improved Decision Support System (IDSS) software considerably decreased the time for inventory classification. | 2019 | Business sector | High Quality | 
| [2] | The latest intelligent support systems and their types are discussed, such as text analytics, mining, ambient intelligence, and IoT-based decision support systems; biometrics-based systems; recommender, advisory, and expert systems; data mining, data analytics, neural networks, remote sensing and their integration with decision support systems and other IDSSs; GA-based DSS; fuzzy sets DSS; rough sets-based DSS; intelligent agent-assisted DSS; process mining integration to decision support, adaptive DSS; computer vision based DSS; sensory DSS and robotic DSS. | 2015 | Computer Field | High Quality | 
| [25] | Definition, characteristics, components, etc. and analyses several specific examples and applications of the IoT in the built environment. | 2016 | Computer Field | High Quality | 
| [72] | Application of multiple criteria decision analysis for designing and deployment of embedded systems. | 2016 | Computer Field | High Quality | 
| [27] | A systematic literature review regarding the multi-criteria decision-making approaches in e-learning. | 2016 | Computer Field | High Quality | 
| [77] | The paper presents DSS based on the architectural design of ontology for the optimization of choice of the problem-solving process of commutation circuit partitioning. | 2017 | Computer Field | High Quality | 
| [3] | The paper proposes a web-based multicriteria GDSS for solving multi-criteria ranking problems. The system helps in generating advice regarding how decision-makers should change their preference to achieve a high degree of consensus. | 2017 | Computer Field | High Quality | 
| [78] | This study develops a recommender system to enable decision-makers to perform their activities based on users’ profiles. | 2017 | Computer Field | High Quality | 
| [81] | This paper presents an all-inclusive decision support system, called ClouDSS, which uses different Multi-Criteria Decision-making (MCDM) approaches to optimize decisions in cloud service selection. | 2017 | Computer Field | High Quality | 
| [56] | The paper presents a decision support system that helps the decision maker in selecting the most suitable database technology. The exploitation of DSS for software selection reduces the cost and time involved in the decision-making. | 2018 | Computer Field | High Quality | 
| [4] | In this paper, the authors discuss the importance of creating a Mobile DSS based on the multi-criteria approach to support problems of a variable nature. A mobile application is developed which works on smartphones and tablets. | 2018 | Computer Field | High Quality | 
| [12] | Knowledge-based DSS review is presented which is a part of the decision-making tool. Details are discussed regarding its development, implementation, etc. | 2018 | Computer Field | High Quality | 
| [97] | The presented approach can provide decision-makers with a suggested candidate method that delivers a robust outcome. | 2019 | Computer Field | High Quality | 
| [98] | This study presents a decision support system based on automatic rule checking to identify compliance with rules and adopt a case-based reasoning approach to make recommendations using ontology and web semantics. This system increases the design efficiency in both design checking and modification. | 2019 | Computer Field | High Quality | 
| [36] | Web-based implementation of DSS is presented to solve decision-making problems based on multiple criteria and exploits the TOPSIS and VIkor in the fuzzy and non-fuzzy environment. The system can solve single as well as group decision-making problems. | 2019 | Computer Field | High Quality | 
| [101] | The authors presented data mining-based IDSS to give an understanding of the theoretical concepts that can be used for designing intelligent decision support systems. | 2020 | Computer Field | High Quality | 
| [21] | An improved decision support system is provided by integrating the neural network and genetic algorithm for efficient calculation and appropriate decision-making. | 2015 | General problem solving | High Quality | 
| [61] | The author has discussed how the DSS based on multiple criteria can help the decision makers to identify the effect of preference on the various alternatives. | 2015 | General problem solving | High Quality | 
| [39] | A hybrid decision-making model (HDMSM) for ranking and selecting appropriate alternatives. | 2015 | General problem solving | High Quality | 
| [24] | The focus of this research is on multi-criteria spatial decision support systems (MC-SDSS). This study classifies the important issues used in the process of designing and applying MC-SDSS to real systems. To solve each of the issues, the related meta-choices are explained in the paper. Future research directions and insights for future applications are also explained. | 2016 | General problem solving | High Quality | 
| [19] | The study presents computer-based IDSS to optimize the lapping of plane surfaces via Taguchi’s method of arrays of experiments. | 2017 | General problem solving | High Quality | 
| [94] | IDSS is proposed for incremental periodic prediction of the decision class to which the action is likely to belong. | 2019 | General problem solving | High Quality | 
| [13] | The proposed work shows the potential of a Decision Support System for solving the decision-making in a medical facility. Calls from patients are received and, based on the call information, appointment times are allocated to the patients. | 2015 | Medical Field | High Quality | 
| [38] | This is a special issue for the decision support systems. | 2015 | Medical Field | High Quality | 
| [50] | A multi-criteria-decision-system (MCDS) is proposed to detect the occurrence of seizures via receiving information from wearable sensors. The objective is achieved with the help of smartphone applications and usage of long-short-term-memory (LSTM) based anomaly detection algorithms and logistic classifiers. | 2017 | Medical Field | High Quality | 
| [41] | Clinical Decision Support System (CDSS) for recommendations to assist physicians regarding drug prescriptions. | 2017 | Medical Field | High Quality | 
| [102] | Decision support system based on a three-layer model for improving accuracy prediction in comparison to a two-layer model. | 2017 | Medical Field | High Quality | 
| [103] | In this study, the association between fractures and inhaled corticosteroids is investigated through the DSS. | 2018 | Medical Field | High Quality | 
| [5] | A review of DSS was conducted for heart disease diagnosis in the clinical setting. The review considered the types of diseases, data set formation methods, usage of machine learning algorithms, types of comparators as well as the clinical implications for the reported decision support systems. | 2018 | Medical Field | High Quality | 
| [43] | DSS for the prediction of a number of liver diseases such as alcoholic liver damage, liver cirrhosis, primary hepatoma, and cholelithiasis. | 2018 | Medical Field | High Quality | 
| [44] | A review is provided regarding the applications and limitations of radiomics to develop better DSS for breast case diagnosis and prognosis. | 2018 | Medical Field | High Quality | 
| [92] | The study presents a novel idea to implement the decision support system using the MEAN architecture and R statistical language platform. The proposed framework is verified by using the implementation of a user side, multi-participant decision support system supporting the group decision-making process, on the selection of the best as well as commonly agreed senior center for co-living after retirement. | 2018 | Medical Field | High Quality | 
| [52] | The proposed study provides a medical DSS base on IoT and Soft computing to observe diabetes patients. | 2019 | Medical Field | High Quality | 
| [45] | The study investigates the concordance of DSS and the recommendation of surgeons regarding back pain. | 2019 | Medical Field | High Quality | 
| [47] | This study uses data from National Health Insurance Scheme claims, acquired from the hospitals in Ghana, for identifying health insurance fraud and other irregularities. Genetic support vector machines (GSVMs), which are new hybridized data mining and statistical machine learning tools are used. It offers a set of classy methods for the automatic discovery of fraudulent claims in health insurance databases. | 2019 | Medical Field | High Quality | 
| [100] | The IDSS is embedded in system multi-agents to model the emergency process in operating rooms. A decision support system assists the agents to plan reflective surgery and in allocating human and necessary medical resources. | 2019 | Medical Field | High Quality | 
| [48] | An overview of literature focused on investigating the currently available mDSS. The mDSS discussed is focused on prostate cancer (PCa). | 2019 | Medical Field | High Quality | 
| [23] | The authors developed a procedure to identify the interventions for driving safety by taking information history of events happening on the road. A real case study is performed using the infrastructure of the road. | 2015 | Transportation | High Quality | 
| [60] | In this paper, the authors describe the application of MCDA regarding the identification of routes for the vehicles which collect waste for recycling. | 2015 | Transportation | High Quality | 
| [63] | MC-based DSS for devising the plan for shipments of hazardous material based on the geographical information. | 2015 | Transportation | High Quality | 
| [64] | DSS for territory management based on a multi-criteria decision-making scientific and methodological approach for solving automation problems. | 2015 | Transportation | High Quality | 
| [49] | The decision-making algorithm to reduce traffic jams considers two main challenges, i.e., uncertainties in received data from sensors and variability of the context. AHP algorithm adopted to ITS. | 2016 | Transportation | High Quality | 
| [104] | In the proposed work the authors have provided a decision support system for municipal waste collection by exploiting the GIS, agent-based models, and smart devices. | 2016 | Transportation | High Quality | 
| [90] | In this study, a multi-criteria decision support system (MDSS) is developed for carpooling problems. The presented system is a web-based multi-criteria decision support system. | 2018 | Transportation | High Quality | 
| [93] | The proposed DSS can generate effective, efficient fleet and freight plans under different types of uncertainties and risk-levels in intermodal transportation networks. | 2019 | Transportation | High Quality | 
| [99] | In this research, a DSS is proposed and discussed which improves the logistics services for the delivery of large and heavy goods using road transportation. | 2019 | Transportation | High Quality | 
| Citation | Short Description | Year | Application Domain | Quality | 
|---|---|---|---|---|
| [69] | In this paper, the authors exploit two multiple-criteria decision-making algorithms in a web-based system. The proposed work classifies and ranks the rural areas of Central Macedonia in Northern Greece. | 2016 | Agriculture | Good Quality | 
| [29] | The study proposed GDSS for the agriculture supply chain in France. GDSS uses quality function deployment (QFD) and technique for order preference by similarity to the ideal situation (TOPSIS) to select a logistics provider. The proposed system aids the agricultural partners and investors in the selection of third-party logistic providers. | 2017 | Agriculture | Good Quality | 
| [85] | The proposed DSS supports the preservation of farmland by facilitating zoning decisions. Parcel rating is done to allow the end users to find agricultural lands where defensive zoning should be applied by selecting gradually lower-scoring packages till the desired total area is satisfied. | 2018 | Agriculture | Good Quality | 
| [33] | Due to the effectiveness and support of decision support systems in solving the problem in various domains, this special issue considers the efforts made for improving decision-making in agriculture using decision-support systems. | 2019 | Agriculture | Good Quality | 
| [26] | This study discussed the wind farm site selection through multi-criteria-based DSS while using GIS. The proposed system determines the areas which can install wind farms for green energy resources. | 2016 | Energy sector | Good Quality | 
| [75] | The authors proposed a hybrid integrated decision support system that helps in the prediction of the power supply and demand. The approach focuses on the prediction methodologies for the consumption of natural gas at the country level. | 2017 | Energy sector | Good Quality | 
| [51] | In this research, the techniques of evaluation of renewable energy sources’ potential are used. These techniques further apply multi-criteria decision-making system (MCDM) methods, which use a probabilistic model, i.e., the Bayesian approach. | 2018 | Energy sector | Good Quality | 
| [53] | This study explains the established multi-criteria decision-making system (MCDM) and other software which are used for processing spatially heterogeneous data. | 2019 | Energy sector | Good Quality | 
| [37] | This research explains energy retrofit interventions for the available building stocks and the integration of participative processes in decision-making. In this research, a new multicriteria spatial decision support system (MC-SDSS) is developed. The MC-SDSS is an interactive energy-related plug-in for a geographic information system (GIS). | 2019 | Energy sector | Good Quality | 
| [59] | A novel framework is presented based on multi-criteria to tackle uncertain situations. Evidence-based theory of Dempster–Shafer (DST) for solving problems in decision-making for uncertain situations. The proposed model can be exploited in real-life situations. | 2015 | General problem solving | Good Quality | 
| [17] | Presented papers describe decision support systems based on data mining to extract knowledge as well the simulation-based optimization. The proposed systems have the potential to fulfill the industrial requirement regarding the problem or to support important decision-making. | 2015 | Industrial domain | Good Quality | 
| [71] | In the proposed work, the authors present a decision support system to help in the selection of machine tools in a manufacturing process. | 2016 | Industrial domain | Good Quality | 
| [74] | Ambient intelligent DSS development to assist in the creation of work procedures to ensure that the production quality is efficient. | 2017 | Industrial domain | Good Quality | 
| [82] | The paper presents how to develop the decision support system to assist the manufacturer regarding the formulation of optimization problems by taking into account the number of manufacturing levels, the representation of data, and the creation of suitable models for optimal solutions. The presented work will reduce the cost of effort as well as time to achieve sustainable performance. | 2017 | Industrial domain | Good Quality | 
| [46] | In the proposed study, DSS is used which is based on the ontology and case-based reasoning to assist in manufacturing process selection. | 2019 | Industrial domain | Good Quality | 
| [96] | In this study, the author develops MCDM methodology to make the appropriate decisions in the selection of the most desired type of vehicle. | 2019 | Transportation | Good Quality | 
| Citation | Short Description | Year | Application Domain | Quality | 
|---|---|---|---|---|
| [8] | Proposed system helps in selecting the appropriate drone for the specific needs of farmers using drones. | 2017 | Agriculture | Acceptable | 
| [76] | The research is about the design and development of smart decision support systems, utilizing financial ontology and a model of manager knowledge. This model is made by the use of eye-tracking analysis by experts. To create the model of manager knowledge, many financial experts and economists were consulted to analyze the pre-defined financial reports. | 2017 | Business sector | Acceptable | 
| [54] | A multi-criteria-based decision support system is proposed for tackling problems regarding emergency service locations. The system is based on GIS and PROMETHEE IV. The applicability of the system is evaluated by the use of a case study regarding earthquake emergency service station planning. | 2015 | Disaster management | Acceptable | 
| [67] | A framework is proposed for designing a group-based DSS to broadcast events of earthquake occurrences. The framework is based on a multi-criteria decision-making technique. | 2016 | Disaster management | Acceptable | 
| [79] | Proposes an approach for selecting the important factors which affect risk or crisis. The system calculates the weight of each criterion based on the weights measures for different indicators. The importance of the criterion is directly proportional to the weight it gets. | 2017 | Disaster management | Acceptable | 
| [91] | In the presented study, a skill taxonomy is established for the S-HELP DSS toolkit to interlink main important emergency tasks with main emergency responders. | 2018 | Disaster management | Acceptable | 
| [10] | A systematic literature review is conducted to review the application of approaches used for decision-making in the energy sector. The overview provides detail of these approaches regarding 13 different fields belonging to the energy sector such as environmental impact assessment, sustainability assessment, waste management, renewable energy, land management, energy sustainability, green management topics, climate change, water resources management, strategic environmental assessment, energy management areas and construction and environmental management. | 2017 | Energy sector | Acceptable | 
| [32] | The paper proposes DSS to select the design and the operating parameters for long-distance heat transportation. Optimized selection is based on the multi-criteria approach by considering various measures. | 2018 | Environmental side | Acceptable | 
| [58] | Potential support is investigated that can be provided by decision support system (DSS). The study proposes that a collaborative Multi-criteria Spatial Decision Support System can assist in the selection of the appropriate policies regarding landscape enhancement. | 2015 | Geography | Acceptable | 
| [65] | This paper provides methodology regarding the gathering of data by using spatial analysis techniques with integration to the multi-criteria procedure using weighted linear combination. | 2016 | Geography | Acceptable | 
| [70] | DSS suggests that groundwater managers, policymakers, and stakeholders take the decisions. | 2016 | Hydrogeological sciences | Acceptable | 
| [86] | The proposed MC DSS framework tries to select or choose technology for a given part to be produced, keeping in view the contractors who will order the parts. | 2018 | Industrial domain | Acceptable | 
| [1] | Decision-making areas are addressed, and concepts, models, and techniques to support or develop DSS. | 2015 | Information about DSS | Acceptable | 
| [68] | The authors discussed knowledge-based systems and genetic algorithm application scenarios, and their suitability is explained. | 2016 | Information about DSS | Acceptable | 
| [66] | Proposed decision-making system that can assist municipal officials to resolve conflicts. | 2016 | Law | Acceptable | 
| [73] | In this paper, the authors illustrate the potential of a group decision support system to solve advertising media evaluation problems by integrating well-known multi-criteria decision-making techniques such as MCDM ANP VIKOR DEMATEL. | 2016 | Media evaluation | Acceptable | 
| [22] | A decision support system is exploited for the identification and prediction of patrolling areas to help the police department in making effective patrolling strategies. With the collaboration of the Spanish National Police Corps (SNPC), a case study is tested where the proposed system outperforms when compared to the patrolling area definitions under the usage of SNPC. | 2015 | People’s safety | Acceptable | 
| [35] | The proposed system is presented for people’s safety regarding ranking the different buildings. The system enables the designers to evaluate the number of design alternatives for the selection of the optimum design. | 2019 | People’s safety | Acceptable | 
| [30] | The proposed system is used for refugee settlement planning by taking into account the actors involved who participate in providing aid to them. The proposed DSS ranks the alternative sites for refugee settlements. | 2018 | Refugee settlement | Acceptable | 
| [62] | Proposed multi-criteria based decision support system to select best and active suppliers. | 2015 | Supply chain | Acceptable | 
| [55] | The proposed system is helpful for a better supply chain of packed products. The system works by combining unique tools for sales forecasting as well as order planning. | 2018 | Supply chain | Acceptable | 
| [7] | An IDSS model is proposed to assist the pre-procurement process by evaluating the pre-selected preference of given suppliers who make offers. The most suitable offers to consider are selected based on the supplier’s preferences. | 2018 | Supply chain | Acceptable | 
| [89] | Considers DSS in the field of ports and maritime industry. A survey of the literature is made regarding the design and development of DSS in the domain. The findings may help the researchers to develop effective models and problem-solving procedures. Implications to DSS developers for port and maritime supply chains are discussed. | 2018 | Supply chain | Acceptable | 
| [80] | The authors briefly summarize computational intelligence (CI) models and their notable features used in intelligent decision support. Analytics of sustainable computing are also computed. | 2017 | Sustainable computing | Acceptable | 
| [88] | DSS is used to analyze and select the most suitable model of university or IT company cooperation (UIC). Another observer procedure is proposed for checking the consequences of the fuzzy rule before the finalized correction. | 2018 | University or Company | Acceptable | 
| [9] | An MCDA framework is proposed for the evaluation of nuclear waste management strategies. The framework compares and ranks options using three waste management alternatives. | 2017 | Waste management | Acceptable | 
| [87] | In the presented study, the site selection problem is supported using the decision support system based on the multi-criteria decision analysis (MCDA) and geographic information system (GIS). | 2018 | Waste management | Acceptable | 
| [57] | The paper highlights and hopes for supporting decisions for route planning and optimization regarding garbage collection. The objective of the study was to provide practical solutions to the impact of CO2 emissions and to reduce the negative impact on the environment. | 2018 | Waste management | Acceptable | 
| [84] | Attempt to exploit the GIS system by representing water reservation areas in a map and integrate this information using DSS to recommend water reservation structures and their measures. Water reservation areas are mapped in GIS and, based on the results, water conservation structures are recommended. | 2017 | Water resource management | Acceptable | 
| [34] | A review of the state of the art is conducted regarding DSS’s application in WWTP. It will help the researchers, designers, and operations to select the most suitable methods for solving problems. | 2019 | Water resource management | Acceptable | 
| S. No | Application Domain | Framework/Algorithms/Methods/Techniques | 
|---|---|---|
| 1 | Agriculture | TOPSIS, VIKOR, zoning of land, supervised decision tree, ancillary textual information, biophysical criteria of land. | 
| 2 | Business sector | MUSA method, continuous genetic algorithm, different fuzzy-based systems, machine learning algorithm, bottom-up process mining models, top-down standardization of information, sentiment analysis, web mining, text classification method, pairwise comparisons, cumulative belief degree approach, case-based reasoning (CBR), ABC classification models among Annual Dollar Usage (ADU), Analytic Hierarchy Process (AHP), Scoring (SCR), Fuzzy C-means Algorithm (FCM), and Analytic Network Process (ANP). | 
| 3 | Computer field | MCDA process, local cost functions, fuzzy outranking relations, information from users’ profiles, CludDss, MCDM, software selection technology, AHP, MAHP, TOPSIS, Knowledge-based DSS, PROMETHEE II, Building Information Modeling (BIM) models, AHP-TOPSIS (Analytic hierarchy process-Technique for Order Preference by Similarity to an Ideal Solution), TOPSIS, VIKOR, data mining techniques. | 
| 4 | Disaster management | Geographical information systems (GIS), Preference Ranking Organization Method for Enrichment Evaluation IV (PROMETHEE IV), S-HELP DSS. | 
| 5 | Energy sector | Geographical Information Systems (GIS), climatological conditions, Adaptive Neuro-Fuzzy Systems (ANFISANFIS), Neural Networks (NN), Fuzzy Cognitive Maps (FCM), econometric models, hybrid MCDM, fuzzy MCDM, Bayesian methods, AHP, MCSDSS (multicriteria spatial decision SS). | 
| 6 | Environmental side | Static HTS model, terrain elevation profile. | 
| 7 | University or Company | Fuzzy DSS’s. | 
| 8 | Waste management | Multicriteria decision analysis (MCDA) framework, GIS, MCDA. | 
| 9 | Water resource management | GIS system, WWTP. | 
| 10 | General problem solving | Hybridized MCDM tool, evidence-based theory of Dempster–Shafer (DST), neural network, genetic algorithm, robustness analysis, integration of DSS and Group DSS for considering all the decision criteria simultaneously, Delphi, DEMATEL, ANP, MDS, Multi-criteria spatial decision support system (MC-SDSS), Taguchi’s method, decision table, DRSA-incremental algorithm, decision rules, Supervised DRSA based method (Dominance-based Rough Set Approach). | 
| 11 | Geography | Web-based data, common knowledge, Landscape Spatial Decision Support System (SDSS), Volunteered Geographic Information (VGIs), Weighted Linear Combination (WLC), Spatial multi-criteria analysis. | 
| 12 | Industrial domain | Knowledge extraction, data mining, simulation-based optimization, artificial neural network, fuzzy analytic network process, ambient intelligence, optimization heuristics, machine learning, analytical hierarchy process (AHP), P hard problem, metaheuristic (NSGAII algorithm), case-based reasoning (CBR), ontology. | 
| 13 | Information about DSS | The knowledge-based system, genetic programming. | 
| 14 | Media evaluation | ANP, VIKOR, DEMATEL. | 
| 15 | Medical field | Electro-cardiograph (ECG), electro-dermal activity (EDA), long-short-term-memory (LSTM) based anomaly detection algorithms, logistic classifiers, TOPSIS, three layer knowledge base model (disease-symptom-property), multisymptom naïve Bayes algorithm, genetic algorithm (GA), support vector machine (SVM), machine learning, artificial neural network (ANN), myocardia perfusion scintigraphy, CART, EHC-ERT based intelligent-integrated model, ERF for disease prediction, intuitionistic fuzzy number (IFN), Model of Original Multi-objective Decision-making (MODM), Analytical Hierarchy Process (AHP), genetic support vector machines (GSVM), ELECTRE II method, CNP (contract net protocol), Multifactorial Decision Support System (mDSS). | 
| 16 | People safety | Multi-criteria ranking, 3d modeling, agent-based simulation (ABS). | 
| 17 | Refugee settlements | Multi-agent system (MAS), intelligent agents, multi-criteria decision-making (MCDM), fuzzy analytical hierarchy process (FAHP), fuzzy axiomatic design approach with risk factor (RFAD). | 
| 18 | Supply chain | Analytical Hierarchy Process (AHP), the fuzzy technique for order performance by similarity to ideal solutions (TOPSIS), forecasting model parameters, ARIMA, ARIMAX. | 
| 19 | Sustainable computing | Computational intelligence (CI). | 
| 20 | Transportation | Concordance analysis, intelligent decision-making models, multiple criteria decision-making, group decision-making, artificial neural networks, metaheuristic, Fuzzy Logic, case-based reasoning, Analytical Hierarchy Process (AHP), GIS, smart devices, agent-based models, genetic algorithm, Fuzzy stochastic mathematical programming-based model, Oracle for the object-rational database. | 
| Disclaimer/Publisher’s Note: The statements, opinions and data contained in all publications are solely those of the individual author(s) and contributor(s) and not of MDPI and/or the editor(s). MDPI and/or the editor(s) disclaim responsibility for any injury to people or property resulting from any ideas, methods, instructions or products referred to in the content. | 
© 2023 by the authors. Licensee MDPI, Basel, Switzerland. This article is an open access article distributed under the terms and conditions of the Creative Commons Attribution (CC BY) license (https://creativecommons.org/licenses/by/4.0/).
Share and Cite
Ali, R.; Hussain, A.; Nazir, S.; Khan, S.; Khan, H.U. Intelligent Decision Support Systems—An Analysis of Machine Learning and Multicriteria Decision-Making Methods. Appl. Sci. 2023, 13, 12426. https://doi.org/10.3390/app132212426
Ali R, Hussain A, Nazir S, Khan S, Khan HU. Intelligent Decision Support Systems—An Analysis of Machine Learning and Multicriteria Decision-Making Methods. Applied Sciences. 2023; 13(22):12426. https://doi.org/10.3390/app132212426
Chicago/Turabian StyleAli, Rahman, Anwar Hussain, Shah Nazir, Sulaiman Khan, and Habib Ullah Khan. 2023. "Intelligent Decision Support Systems—An Analysis of Machine Learning and Multicriteria Decision-Making Methods" Applied Sciences 13, no. 22: 12426. https://doi.org/10.3390/app132212426
APA StyleAli, R., Hussain, A., Nazir, S., Khan, S., & Khan, H. U. (2023). Intelligent Decision Support Systems—An Analysis of Machine Learning and Multicriteria Decision-Making Methods. Applied Sciences, 13(22), 12426. https://doi.org/10.3390/app132212426
 
        

 
       